Hydrological Analysis of the 2024 Flood in the Upper Biała Lądecka Sub-Basin in South Poland
Abstract
1. Introduction
1.1. The Flood of September 2024
1.2. Case Study: The Upper Biała Lądecka Basin
1.3. Hydrological Models for Flood Analysis
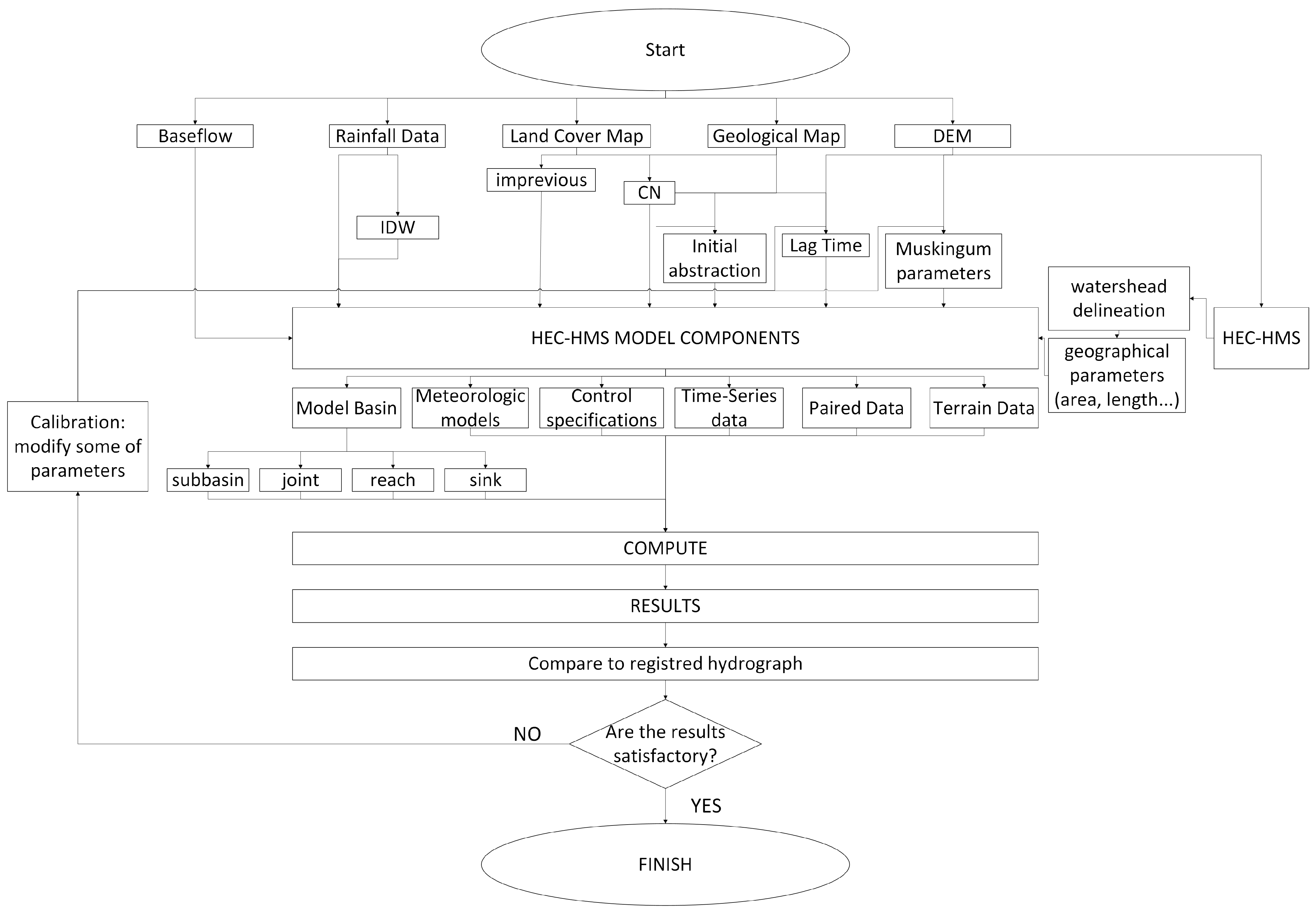
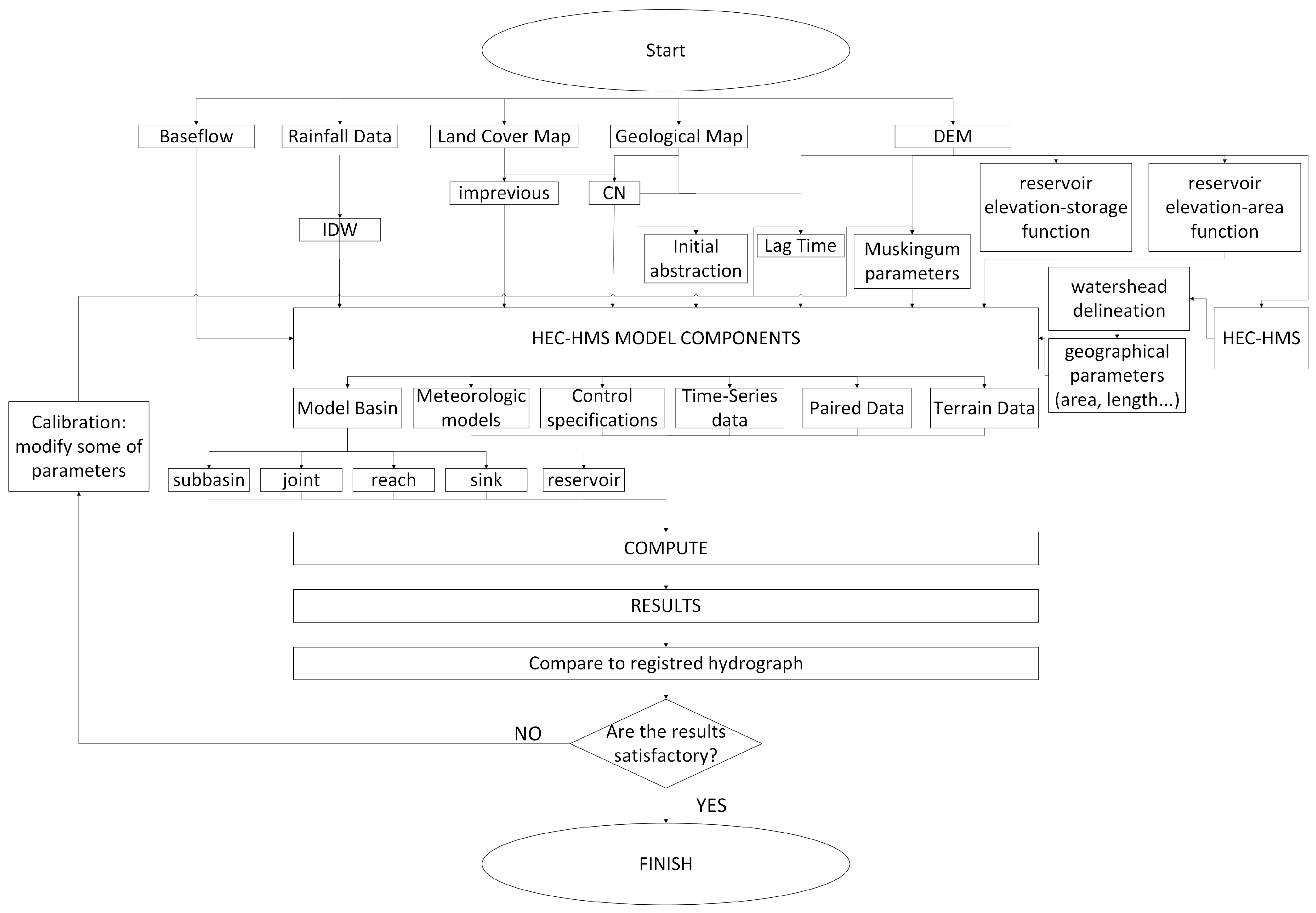
2. Materials and Methods
2.1. GIS Support for Hydrological Analysis
2.2. Essential Data for Hydrological Analyses
2.3. Rainfall Data
2.4. Transform Method
2.5. Routing and Reservoir Routing Using HEC-HMS
2.6. Computational Fluid Dynamics to Asses Reservoir Routing
Turbulence Closures-RANS
3. Hydrological Analysis
3.1. Models’ Run and Calibration
3.2. Flood Routing at the Stronie Śląskie Reservoir Using CFD
4. Conclusions
Author Contributions
Funding
Data Availability Statement
Conflicts of Interest
Abbreviations
| CFD | Computational Fluid Dynamics |
| CN | Curve Number |
| DEM | Digital Elevation Model |
| GIS | Geographical Information Systems |
| HEC | Hydrologic Engineering Center |
| HMS | Hydrologic Modeling System |
| IDW | Inverse Distance Weighted |
| IMGW | Polish Institute of Meteorology and Water Management (Polish language acronym) |
| NMT | Numerical Model of the Terrain |
| PIB | Polish Geological Institute (Polish language acronym) |
| RANS | Reynolds-Averaged Navier–Stokes |
| RNG | RANS Renormalized Group |
| SCS | Soil Conservation Service |
References
- Kundzewicz, Z.W.; Januchta-Szostak, A.; Nachlik, E.; Pińskwar, I.; Zaleski, J. Challenges for Flood Risk Reduction in Poland’s Changing Climate. Water 2023, 15, 2912. [Google Scholar] [CrossRef]
- Flood in Poland, September 2024. Available online: https://pck.pl/en/co-robimy/powodz-2024 (accessed on 10 December 2025).
- Kumari, M.; Diksha; Kalita, P.; Mishra, V.N.; Choudhary, A.; Abdo, H.G. Rainfall-runoff modelling using GIS based SCS-CN method in umiam catchment region, Meghalaya, India. Phys. Chem. Earth Parts A/B/C 2024, 135, 103634. [Google Scholar] [CrossRef]
- Chen, F.W.; Liu, C.W. Estimation of the Spatial Rainfall Distribution using Inverse Distance Weighting (IDW) in the Middle of Taiwan. Paddy Water Environ. 2012, 10, 209–222. [Google Scholar] [CrossRef]
- Chutsagulprom, N.; Chaisee, K.; Wongsaijai, B.; Inkeaw, P.; Oonariya, C. Spatial interpolation methods for estimating monthly rainfall distribution in Thailand. Theor. Appl. Climatol. 2022, 148, 317–328. [Google Scholar] [CrossRef]
- Sitterson, J.; Knightes, C.D.; Parmar, R.; Wolfe, K.; Avant, B.; Muche, M.E. An Overview of Rainfall-Runoff Model Types. In Proceedings of the International Congress on Environmental Modelling and Software, Fort Collins, CO, USA, 24–28 June 2018. [Google Scholar]
- Green, W.H.; Ampt, G.A. Studies on Soil Phyics. J. Agric. Sci. 1911, 4, 1–24. [Google Scholar] [CrossRef]
- Ahuja, L.; Ross, J. A new Green-Ampt model for infiltration through a surface seal permitting transient parameters below the seal. In Proceedings of the National Conference on Advances in Infiltration, Chicago, IL, USA, 12–13 December 1983. [Google Scholar]
- Barry, D.A.; Parlange, J.Y.; Li, L.; Jeng, D.S.; Crapper, M. Green–Ampt approximations. Adv. Water Resour. 2005, 28, 1003–1009. [Google Scholar] [CrossRef]
- Basha, H. Infiltration models for semi-infinite soil profiles. Water Resour. Res. 2011, 47. [Google Scholar] [CrossRef]
- Bouwer, H. Groundwater Hydrology; McGraw-Hill: New York, NY, USA, 1978. [Google Scholar]
- Chen, L.; Young, M.H. Green-Ampt infiltration model for sloping surfaces. Water Resour. Res. 2006, 42. [Google Scholar] [CrossRef]
- Gowdish, L.; Muñoz-Carpena, R. An improved Green–Ampt infiltration and redistribution method for uneven multistorm series. Vadose Zone J. 2009, 8, 470–479. [Google Scholar] [CrossRef]
- Hilpert, M.; Glantz, R. Exploring the parameter space of the Green–Ampt model. Adv. Water Resour. 2013, 53, 225–230. [Google Scholar] [CrossRef]
- Hogarth, W.; Lockington, D.A.; Barry, D.A.; Parlange, M.; Haverkamp, R.; Parlange, J.Y. Infiltration in soils with a saturated surface. Water Resour. Res. 2013, 49, 2683–2688. [Google Scholar] [CrossRef]
- Mein, R.G.; Larson, C.L. Modeling infiltration during a steady rain. Water Resour. Res. 1973, 9, 384–394. [Google Scholar] [CrossRef]
- Parlange, J.Y.; Lisle, I.; Braddock, R.; Smith, R. The three-parameter infiltration equation. Soil Sci. 1982, 133, 337–341. [Google Scholar] [CrossRef]
- Voller, V.R. On a fractional derivative form of the Green–Ampt infiltration model. Adv. Water Resour. 2011, 34, 257–262. [Google Scholar] [CrossRef]
- Chen, L.; Xiang, L.; Young, M.H.; Yin, J.; Yu, Z.; van Genuchten, M.T. Optimal parameters for the Green-Ampt infiltration model under rainfall conditions. J. Hydrol. Hydromech. 2015, 63, 93–101. [Google Scholar] [CrossRef]
- Mockus, V. Estimation of total (and peak rates of) surface runoff for individual storms. In Exhibit A of Appendix B, Interim Survey Report Grand (Neosho) River Watershed, USDA; U.S. Department of Agriculture (USDA): Washington, DC, USA, 1949; Volume 1. [Google Scholar]
- Sherman, L. The unit hydrograph method. In Physics of the Earth; Meinzer, O.E., Ed.; Dover Publications, Inc.: New York, NY, USA, 1949; pp. 514–525. [Google Scholar]
- Andrews, R. The Use of Relative Infiltration Indices in Computing Runoff; Unpublished; Soil Conservation Service: Fort Worth, TX, USA, 1954; Volume 6. [Google Scholar]
- Ogrosky, H. Service Objectives in the Field of Hydrology; Unpublished; Soil Conservation Service: Lincoln, NE, USA, 1956; Volume 5. [Google Scholar]
- Mishra, S.; Singh, V. Soil Conservation Service Curve Number (SCS-CN) Methodology; Springer Nature: Dordrecht, The Netherlands, 2013. [Google Scholar]
- Caletka, M.; Šulc Michalková, M.; Karásek, P.; Fučík, P. Improvement of SCS-CN Initial Abstraction Coefficient in the Czech Republic: A Study of Five Catchments. Water 2020, 12, 1964. [Google Scholar] [CrossRef]
- U.S. Army Corps of Engineers. HEC-HMS: Hydrologic Modeling System. 2018. Available online: https://www.hec.usace.army.mil/software/hec-hms/ (accessed on 15 July 2024).
- Dixon, B.; Uddameri, V. Watershed Delineation. In GIS and Geocomputation for Water Resource Science and Engineering; John Wiley & Sons, Ltd.: Hoboken, NJ, USA, 2015; Chapter 20; pp. 297–312. [Google Scholar] [CrossRef]
- SCALGO. SCALGO Live Documentation. 2024. Available online: https://scalgo.com/en-US/scalgo-live-documentation/about/support (accessed on 21 August 2024).
- Cheng, X.; Ma, X.; Wang, W.; Xiao, Y.; Wang, Q.; Liu, X. Application of HEC-HMS Parameter Regionalization in Small Watershed of Hilly Area. Water Resour. Manag. 2021, 35, 1961–1976. [Google Scholar] [CrossRef]
- IMGW. Meteo IMGW-PIB. 2025. Available online: https://meteo.imgw.pl/ (accessed on 14 August 2024).
- Bedient, P.B.; Huber, W.C. Hydrology and Floodplain Analysis; Addison-Wesley: Reading, MA, USA, 1992. [Google Scholar]
- Burrough, P.; McDonnell, R. Principles of Geographical Information Systems; Oxford University Press: Oxford, UK, 1998. [Google Scholar]
- Goovaerts, P. Geostatistical approaches for incorporating elevation into the spatial interpolation of rainfall. J. Hydrol. 2000, 228, 113–129. [Google Scholar] [CrossRef]
- Wu, W. Computational River Dynamics; Taylor & Francis: Abingdon, UK, 2007. [Google Scholar] [CrossRef]
- Herrera-Granados, O.; Kostecki, S. Numerical and physical modeling of water flow over the ogee weir of the new Niedów barrage. J. Hydrol. Hydrodyn. 2016, 64, 67–74. [Google Scholar] [CrossRef]
- Herrera-Granados, O. Numerical Analysis of Flow Behavior in a Rectangular Channel with Submerged Weirs. Water 2021, 13, 1396. [Google Scholar] [CrossRef]
- Herrera-Granados, O. Chapter 19-Theoretical background and application of numerical modeling to surface water resources. In Water Resource Modeling and Computational Technologies; Zakwan, M., Wahid, A., Niazkar, M., Chatterjee, U., Eds.; Elsevier: Amsterdam, The Netherlands, 2022; Current Directions in Water Scarcity Research; Volume 7, pp. 319–340. [Google Scholar] [CrossRef]
- Izydorski, J.; Herrera-Granados, O. Analisys of the 2024 Flood Events in the Upper Biała Lądecka Basin up to the Lądek Zdrój Town (In Production); Springer: Berlin/Heidelberg, Germany, 2026; pp. 1–2. [Google Scholar]
- Uciechowska-Grakowicz, A.; Herrera-Granados, O. Riverbed Mapping with the Usage of Deterministic and Geo-Statistical Interpolation Methods: The Odra River Case Study. Remote Sens. 2021, 13, 4236. [Google Scholar] [CrossRef]
- Khoshvaght, H.; Permala, R.R.; Razmjou, A.; Khiadani, M. A critical review on selecting performance evaluation metrics for supervised machine learning models in wastewater quality prediction. J. Environ. Chem. Eng. 2025, 13, 119675. [Google Scholar] [CrossRef]











| Data Type | Source or URL | Accessed Date | Comments |
|---|---|---|---|
| Digital Elevation Model | geoportal.gov.pl | 21 October 2024 | 5 × 5 m resolution |
| Land cover/land use map | scalgo.com/live | 21 October 2024 | 1 × 1 m resolution |
| Detailed Geological Map | PIG-PIB | 28 October 2024 | Scale 1:50,000–2020 |
| Rainfall data | IMGW | 14 October 2024 | |
| Discharge (Lądek-Zdrój) | IMGW | 14 October 2024 |
| Landuse/Land Cover | Hydrologic Condition | Surface (km2) | Surface (%) | Weighted CN (%) |
|---|---|---|---|---|
| Building | 0.089 | 0.0013 | 0.117 | |
| Bush/shrubbery | Good | 0.038 | 0.0006 | 0.044 |
| Forest | Good | 54.54 | 0.8180 | 57.260 |
| Other constructions | 0.073 | 0.0011 | 0.108 | |
| Grass | Good | 9.027 | 0.1354 | 9.613 |
| Orchand | Good | 0.011 | 0.0002 | 0.014 |
| Wetlands | 0.003 | 0.0001 | 0.010 | |
| Industrial/storage area | 0.005 | 0.0001 | 0.009 | |
| Unknown | 0.172 | 0.0026 | 0.260 | |
| Cultivated land | Poor | 1.079 | 0.0162 | 1.377 |
| Flowing water | 0.140 | 0.0021 | 0.206 | |
| Standing water | 0.081 | 0.0012 | 0.118 | |
| Shopping and service buildings | 0.004 | 0.0001 | 0.009 | |
| Single-family buildings | 0.492 | 0.0074 | 0.666 | |
| Industrial-storage buildings | 0.020 | 0.0003 | 0.028 | |
| Multi-family buildings | 0.012 | 0.0002 | 0.018 | |
| Coppices | Fair | 0.029 | 0.0004 | 0.023 |
| Woodlet | Fair | 0.855 | 0.0128 | 0.934 |
| Sub-Basin Name (ID) | Longest Path (m) | Estimated Value (-) | Average Slope (%) | Average Slope (m/m) | Lag Time (min) |
|---|---|---|---|---|---|
| Lądek-Zdrój (6) | 10,017.91 | 71.92 | 20.56 | 0.2056 | 87.04 |
| Stary Gierałtów (4) | 27,497.63 | 70.82 | 25.69 | 0.2569 | 180.01 |
| Outlet Morawka (5) | 930.64 | 72.40 | 8.20 | 0.0820 | 20.33 |
| Western Morawka (1) | 9958.46 | 71.35 | 24.43 | 0.2443 | 80.72 |
| Stronie Śląskie Res. (3) | 3590.32 | 72.60 | 17.43 | 0.1743 | 40.82 |
| Kam-Bolesławów (2) | 12,315.85 | 70.66 | 30.38 | 0.3038 | 87.43 |
| Outlet Element | Q-HMS (m3s−1) | Q-CFD (m3s−1) |
|---|---|---|
| Culverts | 14.60 | 15.02 |
| Mid-tunnel | 14.27 | 14.78 |
| Spillway | 86.69 | 85.35 |
| Cases of Analyzed Rainfall Data | ME | MAE | RMSE | ME | MAE | RMSE |
|---|---|---|---|---|---|---|
| mean [mm] | max [mm] | |||||
| (A) All 7 rainfall stations | −0.132 | 0.902 | 1.095 | −1.288 | 4.335 | 4.981 |
| (B) 6 stations, excluding BL | −0.017 | 0.194 | 0.228 | −0.162 | 1.885 | 2.151 |
| (C) 6 stations, excluding OK | 0.016 | 0.800 | 0.921 | 0.036 | 0.970 | 1.165 |
| (D) 5 stations, excluding KA and SG | 0.059 | 0.351 | 0.453 | 0.290 | 1.719 | 1.928 |
| (E) 5 stations, excluding KA and OK | 0.492 | 1.656 | 2.045 | 0.492 | 1.656 | 2.045 |
| (F) 4 stations—SŚ, LZ, OK, and ŚN | −0.304 | 0.755 | 0.798 | −0.678 | 1.598 | 1.701 |
| (G) 4 stations—BL, SŚ, LZ, and ŚN | 0.496 | 1.902 | 2.367 | 0.749 | 3.154 | 3.433 |
| (H) 3 stations—-LZ, OK, and ŚN | 0.047 | 0.134 | 0.167 | 0.122 | 0.250 | 0.340 |
Disclaimer/Publisher’s Note: The statements, opinions and data contained in all publications are solely those of the individual author(s) and contributor(s) and not of MDPI and/or the editor(s). MDPI and/or the editor(s) disclaim responsibility for any injury to people or property resulting from any ideas, methods, instructions or products referred to in the content. |
© 2025 by the authors. Licensee MDPI, Basel, Switzerland. This article is an open access article distributed under the terms and conditions of the Creative Commons Attribution (CC BY) license (https://creativecommons.org/licenses/by/4.0/).
Share and Cite
Izydorski, J.; Herrera-Granados, O. Hydrological Analysis of the 2024 Flood in the Upper Biała Lądecka Sub-Basin in South Poland. Water 2025, 17, 3593. https://doi.org/10.3390/w17243593
Izydorski J, Herrera-Granados O. Hydrological Analysis of the 2024 Flood in the Upper Biała Lądecka Sub-Basin in South Poland. Water. 2025; 17(24):3593. https://doi.org/10.3390/w17243593
Chicago/Turabian StyleIzydorski, Jakub, and Oscar Herrera-Granados. 2025. "Hydrological Analysis of the 2024 Flood in the Upper Biała Lądecka Sub-Basin in South Poland" Water 17, no. 24: 3593. https://doi.org/10.3390/w17243593
APA StyleIzydorski, J., & Herrera-Granados, O. (2025). Hydrological Analysis of the 2024 Flood in the Upper Biała Lądecka Sub-Basin in South Poland. Water, 17(24), 3593. https://doi.org/10.3390/w17243593

