Analyzing the Seasonal Vertical Displacement Fluctuations Using the Global Navigation Satellite System and Hydrological Load: A Case Study of the Western Yunnan Region
Abstract
1. Introduction
2. Date
2.1. Data of CORS Network
2.2. Atmospheric Pressure Data
2.3. SLA Data
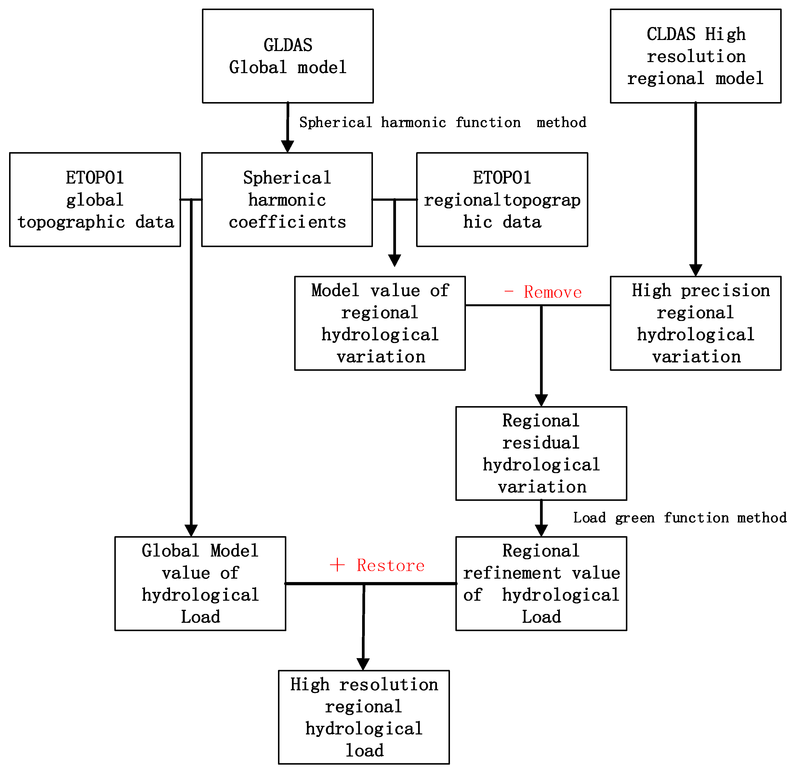
2.4. Hydrological Model
- (1)
- The GLDAS Global Model
- (2)
- The CLDAS regional Model
3. Methods
- (1)
- The method of spherical harmonic approximation.
- (2)
- The method of loading Green’s functions.
- (3)
- Calculation of regional hydrological load based on the remove–restore method.
4. Results
4.1. The Impact of Hydrological Load on Vertical Displacement in the Western Yunnan Region
4.2. The Comparison with the Vertical Displacement Seasonal Fluctuations from Hydrological Load and the GNSS
4.3. The Comparison with the Vertical Displacement Annual Variation from the GNSS and Hydrological Load
5. Discussion
6. Conclusions
- (1)
- The hydrological load displacement calculated in this study based on the remove–restore method has a higher spatiotemporal resolution. This provides scientific support and important references for future research aiming to remove non-tectonic deformations, such as hydrological loads, from GNSS vertical displacement and study surface tectonic deformations.
- (2)
- The seasonal motion trends of GNSS vertical displacement and hydrological load displacement are consistent. However, the displacement values of hydrological load are generally smaller than those of GNSS, indicating that hydrological load displacement can explain a portion of the seasonal variations in GNSS vertical motion. After removing the effects of atmospheric loads and non-tidal ocean loads from GNSS signals, the average correlation coefficient between the two increased from 0.77 to 0.84, and the average WRMS (%) increased from 29.59% to 37.17%. This suggests that in the western Yunnan region, approximately 30% or more of the non-tectonic deformations in GNSS vertical displacement originate from hydrological load.
- (3)
- The average correlation coefficient between the annual variations of GNSS and hydrological load reaches 0.94, indicating a strong correlation. The average WRMS (%) is 46.5%, suggesting that hydrological loads contribute to nearly 50% of the non-tectonic annual variations of GNSS vertical displacement.
Author Contributions
Funding
Data Availability Statement
Acknowledgments
Conflicts of Interest
References
- Wang, L.; Chen, C.; Du, J.; Wang, T. Detecting seasonal and long-term vertical displacement in the North China Plain using GRACE and GPS. Hydrol. Earth Syst. Sci. 2017, 21, 2905–2922. [Google Scholar] [CrossRef]
- Chanard, K.; Avouac, J.P.; Ramillien, G.; Genrich, J. Modeling deformation induced by seasonal variations of continental water in the Himalaya region: Sensitivity to Earth elastic structure. J. Geophys. Res. Solid Earth 2014, 119, 5097–5113. [Google Scholar] [CrossRef]
- Swenson, S.; Wahr, J. Methods for inferring regional surface mass anomalies from Gravity Recovery and Climate Experiment (GRACE) measurements of time-variable gravity. J. Geophys. Res. Solid Earth 2002, 107, ETG 3-1–ETG 3-13. [Google Scholar] [CrossRef]
- Tregoning, P.; Dam, T.V. Atmospheric pressure loading corrections applied to GPS data at the observation level. Geophy. Res. Lett. 2005, 322. [Google Scholar] [CrossRef]
- Vandam, T.M.; Herring, T.A. Detection of atmospheric pressure loading using very long baseline interferometry measurements. J. Geophys. Res. Solid Earth 1994, 99, 4505–4517. [Google Scholar] [CrossRef]
- Han, S.-C. Elastic deformation of the Australian continent induced by seasonal water cycles and the 2010-11 La Nina determined using GPS and GRACE. Geophys. Res. Lett. 2017, 44, 2763–2772. [Google Scholar] [CrossRef]
- Tregoning, P.; Watson, C. Atmospheric effects and spurious signals in GPS analyses. J. Geophys. Res. Solid Earth 2009, 114, B09403. [Google Scholar] [CrossRef]
- Nordman, M.; Mäkinen, J.; Virtanen, H.; Johansson, J.M.; Bilker-Koivula, M.; Virtanen, J. Crustal loading in vertical GPS time series in Fennoscandia. J. Geodyn. 2009, 48, 144–150. [Google Scholar] [CrossRef]
- van Dam, T.; Collilieux, X.; Wuite, J.; Altamimi, Z.; Ray, J. Nontidal ocean loading: Amplitudes and potential effects in GPS height time series. J. Geod. 2012, 86, 1043–1057. [Google Scholar] [CrossRef]
- Zerbini, S.; Matonti, F.; Raicich, F.; Richter, B.; van Dam, T. Observing and assessing nontidal ocean loading using ocean, continuous GPS and gravity datin the Adriatic area. Geophys. Res. Lett. 2004, 312, 275–295. [Google Scholar]
- Petrov, L.; Boy, J.P. Study of the atmospheric pressure loading signal in very long baseline interferometry observations. J. Geophys. Res. Solid Earth 2004, 109, B03405. [Google Scholar] [CrossRef]
- Tregoning, P.; Vanadm, T.M. Effects of atmospheric pressure loading and seven-parameter transformations on estimates of geocenter motion and station heights from space geodetic observations. J. Geophys. Res. Solid Earth 2005, 110, B03408. [Google Scholar] [CrossRef]
- Vandam, T.V.; Wahr, J.; Lavallée, D. A comparison of annual vertical crustal displacements from GPS and Gravity Recovery and Climate Experiment (GRACE) over Europe. J. Geophys. Res. Solid Earth 2007, 112, 1426–1435. [Google Scholar]
- Rajner, M.; Liwosz, T. Studies of crustal deformation due to hydrological loading on GPS height estimates. Geod. Cartogr. 2011, 60, 135–144. [Google Scholar] [CrossRef][Green Version]
- Dill, R.; Dobslaw, H. Numerical simulations of global-scale high-resolution hydrological crustal deformations. J. Geophys. Res. Solid Earth 2013, 118, 5008–5017. [Google Scholar] [CrossRef]
- Swenson, S.; Wahr, J.; Milly, P.C.D. Estimated accuracies of areal water storage variations inferred from the Gravity Recovery and Climate Experiment (GRACE). Water Resour. Res. 2003, 39, 375–384. [Google Scholar] [CrossRef]
- Rodell, M.; Famiglietti, J.S. An analysis of terrestrial water storage variations in Illinois with implications for the Gravity Recovery and Climate Experiment (GRACE). Water Resour. Res. 2001, 37, 1327–1339. [Google Scholar] [CrossRef]
- Van der Wal, W.; Rangelova, E.; Sideris, M.G.; Wu, P. Secular Geoid Rate from GRACE for Vertical Datum Modernization. Int. Assoc. Geod. Symp. 2010, 135, 611–617. [Google Scholar]
- Liu, R.; Zou, R.; Li, J.; Zhang, C.; Zhao, B.; Zhang, Y. Vertical Displacements Driven by Groundwater Storage Changes in the North China Plain Detected by GPS Observations. Remote Sens. 2018, 10, 259. [Google Scholar] [CrossRef]
- Tregoning, P.; Watson, C.; Ramillien, G.; McQueen, H.; Zhang, J. Detecting hydrologic deformation using GRACE and GPS. Geophys. Res. Lett. 2009, 36, L1540. [Google Scholar] [CrossRef]
- Xu, P.; Jiang, T.; Zhang, C.; Shi, K.; Li, W. Recovering Regional Groundwater Storage Anomalies by Combining GNSS and Surface Mass Load Data: A Case Study in Western Yunnan. Remote Sens. 2022, 14, 4032. [Google Scholar] [CrossRef]
- Dong, D.; Fang, P.; Bock, Y.; Cheng, M.K.; Miyazaki, S.I. Anatomy of apparent seasonal variations from GPS derived site position time series. J. Geophys. Res. Atmos. 2002, 107, ETG 9-1–ETG 9-16. [Google Scholar] [CrossRef]
- Gao, L.; Yang, Z.; Tong, Y.; Wang, H.; An, C.; Zhang, H. Cenozoic clockwise rotation of the Chuan Dian Fragment, southeastern edge of the Tibetan Plateau: Evidence from a new paleomagnetic study. J. Geodyn. 2017, 112, 46–57. [Google Scholar] [CrossRef]
- Zhan, W.; Li, F.; Hao, W.; Yan, J. Regional characteristics and influencing factors of seasonal vertical crustal motions in Yunnan, China. Geophys. J. Int. 2017, 210, 1295–1304. [Google Scholar] [CrossRef]
- Zhang, T.; Shen, W.; Pan, Y.; Luan, W. Study of seasonal and long-term vertical deformation in Nepal based on GPS and GRACE observations. Adv. Space Res. 2018, 61, 120–121. [Google Scholar] [CrossRef]
- GEBCO Bathymetric Compilation Group 2023. The GEBCO_2023 Grid—A Continuous Terrain Model of the Global Oceans and Land; NERC EDS British Oceanographic Data Centre NOC: Liverpool, UK, 2023. [Google Scholar] [CrossRef]
- Herring, T.A.; King, R.W.; McClusky, S.C. Introduction to GAMIT/GLOBK; Massachusetts Institute of Technology: Cambridge, MA, USA, 2018; Available online: https://geoweb.mit.edu/gg/Intro_GG.pdf (accessed on 1 May 2019).
- Altamimi, Z.; Rebischung, P.; Métivier, L.; Collilieux, X. ITRF2014: A new release of the International Terrestrial Reference Frame modeling nonlinear station motions. J. Geophys. Res. Solid Earth 2016, 121, 6109–6131. [Google Scholar] [CrossRef]
- Dee, D.P.; Uppala, S.M.; Simmons, A.J.; Berrisford, P.; Poli, P.; Kobayashi, S.; Andrae, U.; Balmaseda, M.A.; Balsamo, G.; Bauer, P.; et al. The ERA-Interim reanalysis: Configuration and performance of the data assimilation system. Q. J. R. Meteorol. Soc. 2011, 137, 553–559. [Google Scholar] [CrossRef]
- Paulson, A.; Zhong, S.; Wahr, J. Inference of Mantle Viscosity from GRACE and Relative Sea Level Data. Geophys. J. R. Astron. Soc. 2007, 171, 497–508. [Google Scholar] [CrossRef]
- Munekane, H. Nontidal ocean mass loading detected by GPS observations in the tropical Pacific region. Geophys. Res. Lett. 2004, 31, 289–291. [Google Scholar] [CrossRef]
- Rodell, M.; Houser, P.R.; Jambor, U.E.A.; Gottschalck, J.; Mitchell, K.; Meng, C.J.; Arsenault, K.; Cosgrove, B.; Radakovich, J.; Bosilovich, M.; et al. The Global Land Data Assimilation System. Bull. Amer. Meteor. Soc. 2004, 85, 381–394. [Google Scholar] [CrossRef]
- Farrell, W.E. Deformation of the Earth by surface loads. Rev. Geophys. 1972, 10, 761–797. [Google Scholar] [CrossRef]
- Van Dam, T.M.; Wahr, J.; Chao, Y.; Leuliette, E. Predictions of crustal deformation and of geoid and sea-level variability caused by oceanic and atmospheric loading. Geophys. J. Int. 1997, 129, 507–517. [Google Scholar]
- Wang, H.; Xiang, L.; Jia, L.; Jiang, L.; Wang, Z.; Hu, B.; Gao, P. Load Love numbers and Green’s functions for elastic Earth models PREM, iasp91, ak135, and modified models with refined crustal structure from Crust 2.0. Comput. Geosci. 2012, 49, 190–199. [Google Scholar] [CrossRef]
- Guo, J.; Mu, D.; Liu, X.; Yan, H.; Sun, Z.; Guo, B. Water storage changes over the Tibetan Plateau revealed by GRACE mission. Acta Geophys. 2016, 64, 463–476. [Google Scholar] [CrossRef]
- Guo, J.; Mu, D.; Liu, X.; Yan, H.; Dai, H. Equivalent water height extracted from GRACE gravity field model with robust independent component analysis. Acta Geophys. 2014, 62, 953–972. [Google Scholar] [CrossRef]
- Li, W.; Dong, J.; Wang, W.; Zhong, Y.; Zhang, C.; Wen, H.; Liu, H.; Guo, Q.; Yao, G. The Crustal Vertical Deformation Driven by Terrestrial Water Load from 2010 to 2014 in Shaanxi–Gansu–Ningxia Region Based on GRACE and GNSS. Water 2022, 14, 964. [Google Scholar] [CrossRef]
- Hu, S.; Wang, T.; Guan, Y.; Yang, Z. Analyzing the seasonal fluctuation and vertical deformation in Yunnan province based on GPS measurement and hydrological loading model. Chin. J. Geophys. 2021, 64, 2613–2630. [Google Scholar]
- Li, S.; Shen, W.; Pan, Y.; Zhang, T. Surface seasonal mass changes and vertical crustal deformation in North China from GPS and GRACE measurements. Geod. Geodyn. 2019, 11, 46–55. [Google Scholar] [CrossRef]
- Li, W.; Li, F.; Zhang, S.; Lei, J.; Zhang, Q.; Yuan, L. Spatiotemporal Filtering and Noise Analysis for Regional GNSS Network in Antarctica Using Independent Component Analysis. Remote Sens. 2019, 11, 386. [Google Scholar] [CrossRef]
- Jiang, W.; Wang, K.; Deng, L.; Li, Z. Impact on nonlinear vertical variation of GNSS vertical variation of GNSS reference stations caused by thermal expansion. Acta Geod. Cartogr. Sin. 2015, 44, 473–480. [Google Scholar]








| CORS | Without Load Correction | Atmospheric Load and Non-Tide Ocean Load Correction | ||
|---|---|---|---|---|
| Correlation Coefficient | WRMS (%) | Correlation Coefficient | WRMS (%) | |
| XIAG | 0.68 | 25.33 | 0.78 | 33.60 |
| YNCX | 0.84 | 31.18 | 0.85 | 33.59 |
| YNGM | 0.79 | 23.67 | 0.84 | 34.86 |
| YNJD | 0.71 | 25.78 | 0.80 | 32.48 |
| YNLC | 0.72 | 26.63 | 0.82 | 35.96 |
| YNLJ | 0.79 | 34.80 | 0.86 | 41.99 |
| YNRL | 0.77 | 33.74 | 0.86 | 43.28 |
| YNSD | 0.75 | 29.87 | 0.85 | 38.38 |
| YNTC | 0.81 | 33.56 | 0.88 | 39.13 |
| YNYA | 0.78 | 30.98 | 0.86 | 37.13 |
| YNYL | 0.77 | 27.73 | 0.85 | 33.53 |
| YNYS | 0.78 | 31.82 | 0.86 | 38.75 |
| Station | GNSS | Hydrological Load | ||
|---|---|---|---|---|
| Annual Amplitude /mm | Annual Phase /° | Annual Amplitude /mm | Annual Phase /° | |
| XIAG | 5.71 ± 0.24 | 19.30 ± 5.26 | 3.75 ± 0.16 | 23.46 ± 5.47 |
| YNCX | 5.52 ± 0.29 | 31.18 ± 5.70 | 3.57 ± 0.17 | 22.93 ± 6.98 |
| YNGM | 5.89 ± 0.48 | 28.38 ± 4.64 | 4.25 ± 0.20 | 29.25 ± 5.76 |
| YNJD | 7.71 ± 0.34 | 26.25 ± 5.64 | 3.85 ± 0.19 | 22.20 ± 6.09 |
| YNLC | 6.61 ± 0.44 | 15.87 ± 6.47 | 4.09 ± 0.20 | 21.55 ± 5.78 |
| YNLJ | 6.19 ± 0.22 | 33.08 ± 4.47 | 3.70 ± 0.18 | 24.29 ± 5.76 |
| YNRL | 7.52 ± 0.30 | 35.55 ± 5.16 | 4.63 ± 0.20 | 22.88 ± 5.29 |
| YNSD | 7.51 ± 0.26 | 21.34 ± 4.37 | 3.99 ± 0.20 | 23.51 ± 6.04 |
| YNTC | 8.10 ± 0.27 | 32.69 ± 3.78 | 4.36 ± 0.19 | 23.12 ± 5.38 |
| YNYA | 7.18 ± 0.23 | 34.71 ± 4.10 | 3.55 ± 0.16 | 23.74 ± 5.67 |
| YNYL | 8.01 ± 0.33 | 20.96 ± 5.14 | 3.71 ± 0.18 | 25.16 ± 5.83 |
| YNYS | 6.61 ± 0.17 | 34.11 ± 3.34 | 3.52 ± 0.16 | 25.29 ± 5.53 |
| Station | Correlation Coefficient | WRMS (%) | Station | Correlation Coefficient | WRMS (%) |
|---|---|---|---|---|---|
| XIAG | 0.91 | 51 | YNRL | 0.93 | 51 |
| YNCX | 0.97 | 45 | YNSD | 0.94 | 47 |
| YNGM | 0.92 | 43 | YNTC | 0.95 | 43 |
| YNJD | 0.94 | 44 | YNYA | 0.96 | 46 |
| YNLC | 0.92 | 44 | YNYL | 0.94 | 42 |
| YNLJ | 0.96 | 54 | YNYS | 0.95 | 48 |
Disclaimer/Publisher’s Note: The statements, opinions and data contained in all publications are solely those of the individual author(s) and contributor(s) and not of MDPI and/or the editor(s). MDPI and/or the editor(s) disclaim responsibility for any injury to people or property resulting from any ideas, methods, instructions or products referred to in the content. |
© 2024 by the authors. Licensee MDPI, Basel, Switzerland. This article is an open access article distributed under the terms and conditions of the Creative Commons Attribution (CC BY) license (https://creativecommons.org/licenses/by/4.0/).
Share and Cite
Xu, P.; Jiang, T.; Li, W.; Xu, G.; Zhang, C.; Wang, W.; Tian, K.; Feng, J. Analyzing the Seasonal Vertical Displacement Fluctuations Using the Global Navigation Satellite System and Hydrological Load: A Case Study of the Western Yunnan Region. Water 2024, 16, 1260. https://doi.org/10.3390/w16091260
Xu P, Jiang T, Li W, Xu G, Zhang C, Wang W, Tian K, Feng J. Analyzing the Seasonal Vertical Displacement Fluctuations Using the Global Navigation Satellite System and Hydrological Load: A Case Study of the Western Yunnan Region. Water. 2024; 16(9):1260. https://doi.org/10.3390/w16091260
Chicago/Turabian StyleXu, Pengfei, Tao Jiang, Wanqiu Li, Gong Xu, Chuanyin Zhang, Wei Wang, Kunjun Tian, and Jiandi Feng. 2024. "Analyzing the Seasonal Vertical Displacement Fluctuations Using the Global Navigation Satellite System and Hydrological Load: A Case Study of the Western Yunnan Region" Water 16, no. 9: 1260. https://doi.org/10.3390/w16091260
APA StyleXu, P., Jiang, T., Li, W., Xu, G., Zhang, C., Wang, W., Tian, K., & Feng, J. (2024). Analyzing the Seasonal Vertical Displacement Fluctuations Using the Global Navigation Satellite System and Hydrological Load: A Case Study of the Western Yunnan Region. Water, 16(9), 1260. https://doi.org/10.3390/w16091260

