Multi-Dimensional Collaborative Optimization Model for Agricultural Water Rights Based on Water Price Reform under Changing Environment
Abstract
1. Introduction
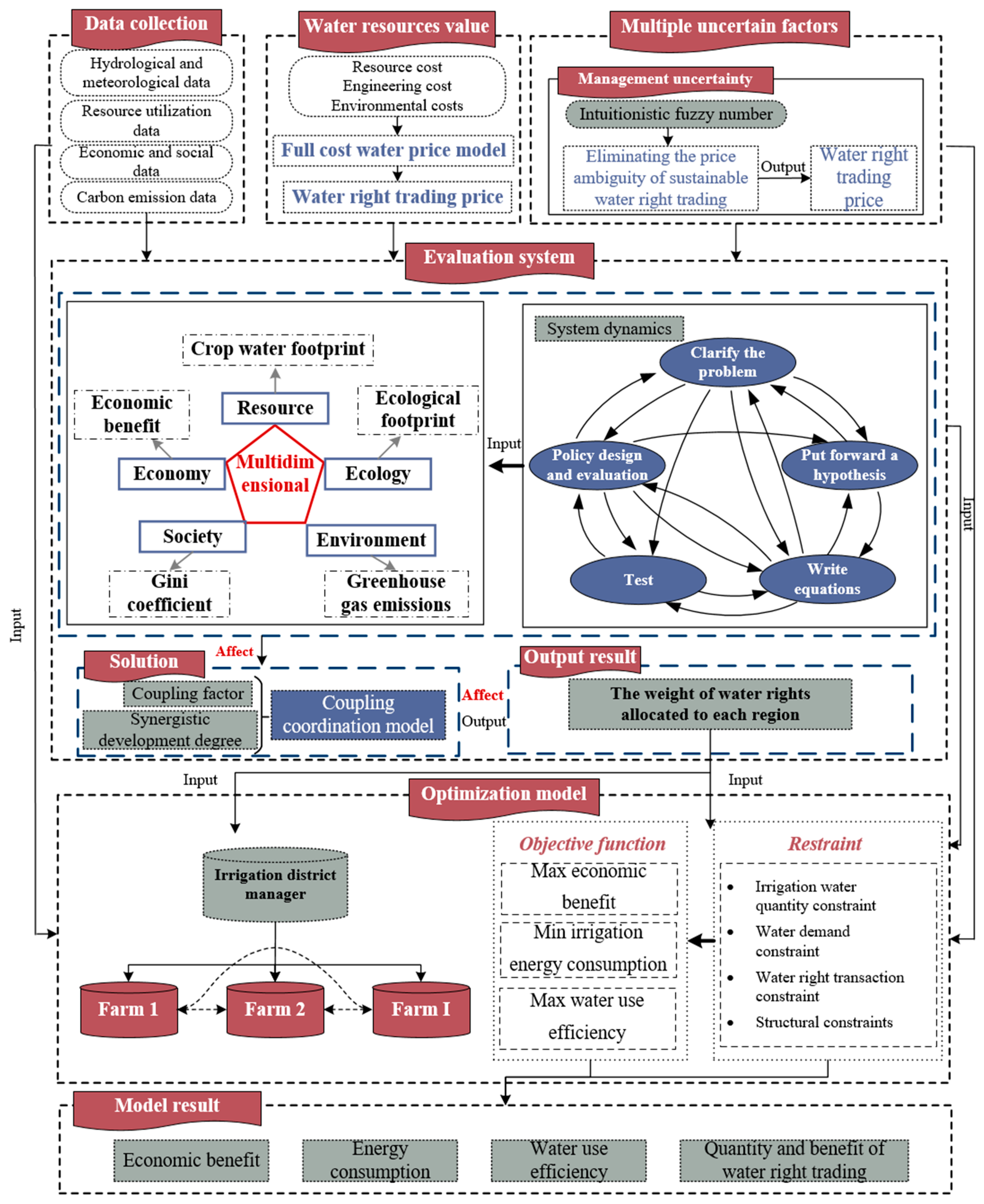
2. Materials and Methods
2.1. Optimization Mode
2.1.1. Economic Benefit Target Based on Water Rights Trading
2.1.2. Energy Consumption Targets Considering Water Rights Trading Distance
2.1.3. Water Use Efficiency
2.2. Model Constraints
- (1)
- Irrigation water constraint
- (2)
- Water demand constraint
- (3)
- Water rights trading constraints
2.3. Model Solution
2.4. Evaluation Index System for Sustainable Use of Agricultural Water Rights Trading
2.4.1. Resource Dimension Index
2.4.2. Economic Dimension Index
2.4.3. Social Dimension Index
2.4.4. Environmental Dimension Index
2.4.5. Ecological Dimension Index
2.5. System Dynamics (SD)
SD Simulation Modeling Procedure
- 1.
- Identify problem and system boundaries:
- (1)
- Choose the problem: Clearly define the problem to be solved, including the background and cause of the problem.
- (2)
- Key variables: Identify the key variables involved, considering the interrelationships between these variables and related concepts.
- (3)
- Time frame: Clarify the time dimension of the problem, including history, present, and future time periods.
- (4)
- Reference model: Analyze historical data and behavior of key variables to understand past trends and expected future behavior of the system.
- 2.
- Propose dynamic hypothesis:
- (1)
- Examine existing theories and research to understand how to explain the dynamic behavior of problems.
- (2)
- Propose the dynamic change hypothesis based on the internal feedback structure of the system.
- (3)
- Draw diagrams based on initial assumptions, key variables, reference models, and other available data, including system boundary diagrams, subsystem diagrams, causal loop diagrams, stock flow diagrams, policy structure diagrams, etc.
- 3.
- Write an equation:
- (1)
- Master decision rules.
- (2)
- Specify parameters, behavior relationships, and initial conditions.
- (3)
- Check if the target is consistent with the boundary.
- 4.
- Conduct test:
- (1)
- Comparison with reference models: Assess whether the model adequately reproduces past behavior patterns.
- (2)
- Robustness analysis under extreme conditions: In extreme cases, verify if the model’s behavior results are consistent with reality.
- (3)
- Sensitivity analysis: Study how sensitive the model is to parameters, initial conditions, boundaries, and model assumptions.
2.6. Intuitionistic Fuzzy Number
2.7. Sensitivity Analysis and Harmonicity Model
3. Applications
3.1. Study Area
3.2. Model Parameters and Data
3.2.1. MCO-AWR-WPRCE-Related Data
3.2.2. Rating Model-Related Data
4. Results
4.1. SD Prediction Result
4.2. Resource, Economic, Environmental, Social, and Ecological Dimensions Evaluation System Results Analysis
4.3. Analysis of Water Rights Trading Scheme
4.4. Objective Function Result Analysis
4.5. Analysis of Coordinated Development Degree under Future Change
4.6. Analysis of Water Rights Trading under Changing Environment
5. Discussion
6. Conclusions
- (1)
- The use of water rights in the farms of BWL and BWB is in a relatively tight state, and water rights need to be purchased from other farms to meet their agricultural development needs. The transfer of water rights will tend to areas with higher comprehensive benefits and higher sustainable development level.
- (2)
- The total economic benefit of each farm increased by 2.25% compared with the actual situation, and the water interest efficiency increased by 7.43%. The improved benefits indicate that MCO-AWR-WPRCE can improve agricultural water efficiency and increase economic benefits.
- (3)
- In the case of future changes, the BWL farm has always been in a state of water shortage, and purchases water rights from the BWQ farm and the XKH farm. The initial water rights allocated by the BWB farm in 2021 can meet its own requirements, and then it needs to purchase water rights from the QF farm and the XKH farm to meet its own development needs.
Author Contributions
Funding
Data Availability Statement
Conflicts of Interest
References
- Zhang, Q.; Shen, J.S.; Sun, F.H. Spatiotemporal differentiation of coupling coordination degree between economic development and water environment and its influencing factors using GWR in China’s province. Ecol. Model. 2021, 462, 109794. [Google Scholar] [CrossRef]
- Li, J.; Fei, L.; Li, S.; Shi, Z.; Liu, L. The influence of optimized allocation of agricultural water and soil resources on irrigation and drainage in the Jingdian Irrigation District, China. Irrig. Sci. 2020, 38, 37–47. [Google Scholar] [CrossRef]
- Zhang, C.; Dong, J.; Ge, Q. Mapping 20 years of irrigated croplands in China using MODIS and statistics and existing irrigation products. Sci. Data 2022, 9, 407. [Google Scholar] [CrossRef] [PubMed]
- Srivastav, A.L.; Dhyani, R.; Ranjan, M.; Madhav, S.; Sillanpää, M. Climate-resilient strategies for sustainable management of water resources and agriculture. Environ. Sci. Pollut. Res. 2021, 28, 41576–41595. [Google Scholar] [CrossRef] [PubMed]
- Li, S.; Wang, N.; Shen, J.; Sun, F. Pricing of water rights transactions for major water transfer projects considering water quantity and quality. Environ. Dev. Sustain. 2023, 26, 7735–7756. [Google Scholar] [CrossRef]
- Cheng, K.; Wei, S.; Ren, Y.; Fu, Q. Optimal allocation of agricultural water resources under the background of China’s agricultural water price reform—A case study of Heilongjiang province. Appl. Math. Model. 2021, 97, 636–649. [Google Scholar] [CrossRef]
- Wang, Z.; Zhang, L.; Cheng, L.; Liu, K.; Wei, Y.-M. Basin-wide initial water rights allocation model considering both the quantity and quality of water. Environ. Model. Assess. 2020, 25, 581–589. [Google Scholar] [CrossRef]
- Jia, S.; Sun, Y.; Svensson, J.; Mukherjee, M. Comparative analysis of water rights entitlements in India and China. Water Policy 2016, 18, 50–67. [Google Scholar] [CrossRef]
- Xu, Y.J.; Zhu, X.T.; Wen, X.W. Fuzzy best-worst method and its application in initial water rights allocation. Appl. Soft Comput. 2021, 101, 107007. [Google Scholar] [CrossRef]
- Zhou, J.L.; Xu, Q.Q.; Zhang, X.Y. Water Resources and Sustainability Assessment Based on Group AHP-PCA Method: A Case Study in the Jinsha River Basin. Water 2018, 10, 1880. [Google Scholar] [CrossRef]
- Eras, J.J.C.; Fandiño, J.M.M.; Gutiérrez, A.S.; Bayona, J.G.R.; German, S.J.S. The inequality of electricity consumption in colombia. Projections and implications. Energy 2022, 249, 123711. [Google Scholar] [CrossRef]
- Berbel, J.; Expósito, A. A decision model for stochastic optimization of seasonal irrigation-water allocation. Agric. Water Manag. 2022, 262, 107419. [Google Scholar] [CrossRef]
- Xu, X.; Chen, Y.; Zhou, Y.; Liu, W.; Zhang, X.; Li, M. Sustainable management of agricultural water rights trading under uncertainty: An optimization-evaluation framework. Agric. Water Manag. 2023, 280, 108212. [Google Scholar] [CrossRef]
- Wang, Y.B.; Liu, D.; Cao, X.C.; Yang, Z.Y.; Song, J.F.; Chen, D.Y.; Sun, S.K. Agricultural water rights trading and virtual water export compensation coupling model: A case study of an irrigation district in China. Agric. Water Manag. 2017, 180, 99–106. [Google Scholar] [CrossRef]
- Li, K.; Xia, B.; Chen, Y.; Ding, N.; Wang, J. Environmental uncertainty, financing constraints and corporate investment: Evidence from China. Pac. Basin Financ. J. 2021, 70, 101665. [Google Scholar] [CrossRef]
- Schoenenberger, L.; Schmid, A.; Tanase, R.; Beck, M.; Schwaninger, M. Structural analysis of system dynamics models. Simul. Model. Pract. Theory 2021, 110, 102333. [Google Scholar] [CrossRef]
- Salehi, M. Global water shortage and potable water safety; Today’s concern and tomorrow’s crisis. Environ. Int. 2021, 158, 106936. [Google Scholar] [CrossRef] [PubMed]
- Zheng, H.; Liu, Y.Y.; Zhao, J.S. Understanding water rights and water trading systems in China: A systematic framework. Water Secur. 2021, 13, 100094. [Google Scholar] [CrossRef]
- Zhang, P.; Cai, Y.; Zhou, Y.; Tan, Q.; Li, B.; Li, B.; Jia, Q.; Yang, Z. Quantifying the water-energy-food nexus in Guangdong, Hong Kong, and Macao regions. Sustain. Prod. Consum. 2022, 29, 188–200. [Google Scholar] [CrossRef]
- Li, X.; Engel, B.A.; Duan, P.; Sun, S.; Wang, Y. Developing an agricultural water pricing model considering both physical and virtual water: A case study of an irrigation district in China. J. Clean. Prod. 2022, 368, 133043. [Google Scholar] [CrossRef]
- Zhang, Y.; Ge, M.; Zhang, Q.; Xue, S.; Wei, F.; Sun, H. What did irrigation modernization in China bring to the evolution of water-energy-greenhouse gas emissions? Agric. Water Manag. 2023, 282, 108283. [Google Scholar] [CrossRef]
- Zhao, F.; Wu, Y.; Ma, S.; Lei, X.; Liao, W. Increased Water Use Efficiency in China and Its Drivers during 2000–2016. Ecosystems 2022, 25, 1476–1492. [Google Scholar] [CrossRef]
- Kreinovich, V.; Kosheleva, O.; Shahbazova, S.N. Why Triangular and Trapezoid Membership Functions: A Simple Explanation. Recent Dev. Fuzzy Log. Fuzzy Sets 2020, 391, 25–31. [Google Scholar]
- Kangmennaang, J.; Elliott, S.J. Linking water (in)security and wellbeing in low-and middle-income countries. Water Security 2021, 13, 100089. [Google Scholar]
- Qian, X.L. Research on the coordinated development model of marine ecological environment protection and economic sustainable development. J. Sea Res. 2023, 193, 102377. [Google Scholar] [CrossRef]
- Xin, Y.; Wang, D.; Zhang, L.; Ma, Y.; Chen, X.; Wang, H.; Wang, H.; Wang, K.; Long, H.; Chai, H.; et al. Cooperative analysis of infrastructure perfection and residents’ living standards in poverty-stricken counties in Qinghai Province. Environ. Dev. Sustain. 2022, 24, 3687–3703. [Google Scholar] [CrossRef]
- Ge, L.; Xie, G.; Zhang, C.; Li, S.; Qi, Y.; Cao, S.; He, T. An Evaluation of China’s Water Footprint. Water Resour. Manag. 2011, 25, 2633–2647. [Google Scholar] [CrossRef]
- Cai, J.; Xie, R.; Wang, S.; Deng, Y.; Sun, D. Patterns and driving forces of the agricultural water footprint of Chinese cities. Sci. Total Environ. 2022, 843, 156725. [Google Scholar] [CrossRef] [PubMed]
- Wang, S.; Bai, X.; Zhang, X.; Reis, S.; Chen, D.; Xu, J.; Gu, B. Urbanization can benefit agricultural production with large-scale farming in China. Nat. Food 2021, 2, 183–191. [Google Scholar] [CrossRef]
- Shu, H.; Xiong, P. The Gini coefficient structure and its application for the evaluation of regional balance development in China. J. Clean. Prod. 2018, 199, 668–686. [Google Scholar] [CrossRef]
- Nicholson, S.R.; Rorrer, N.A.; Uekert, T.; Avery, G.; Carpenter, A.C.; Beckham, G.T. Manufacturing energy and greenhouse gas emissions associated with united states consumption of organic petrochemicals. ACS Sustain. Chem. Eng. 2023, 11, 2198–2208. [Google Scholar] [CrossRef]
- Huang, G.; Hoekstra, A.Y.; Krol, M.S.; Jägermeyr, J.; Galindo, A.; Yu, C.; Wang, R. Water-saving agriculture can deliver deep water cuts for China. Resour. Conserv. Recycl. 2020, 154, 104578. [Google Scholar] [CrossRef]
- Chen, Z.L.; Ma, T.H.; Hao, X.Z. Copula change point detection knowledge: The dynamic connection between international crude oil and China’s nonferrous metal market. J. Innov. Knowl. 2022, 7, 100180. [Google Scholar] [CrossRef]
- Lin, G.; Palopoli, M.; Dadwal, V. From causal loop diagrams to system dynamics models in a data-rich ecosystem. In Leveraging Data Science for Global Health; Springer: Cham, Switzerland, 2020; pp. 77–98. [Google Scholar]
- Yao, X.X.; Ding, F.Q.; Luo, C. Time series prediction based on high-order intuitionistic fuzzy cognitive maps with variational mode decomposition. Soft Comput. A Fusion Found. Methodol. Appl. 2022, 26, 189–201. [Google Scholar]
- Zadeh, L.A. Information and control. Fuzzy Sets 1965, 8, 338–353. [Google Scholar]
- Atannassov, K. Intuitionistic fuzzy sets. Fuzzy Sets Syst. 1986, 20, 87–96. [Google Scholar] [CrossRef]
- Zhang, Q.I.; Liu, F.; Fan, C.; Xie, W. Fuzzy numbers intuitionistic fuzzy descriptor systems. Inf. Sci. 2018, 469, 44–59. [Google Scholar] [CrossRef]
- Pietrucha-Urbanik, K.; Rak, J. Water, Resources, and Resilience: Insights from Diverse Environmental Studies. Water 2023, 15, 3965. [Google Scholar] [CrossRef]
- Valis, D.; Zak, L.; Walek, A. Selected mathematical functions used for operation data information. In Safety, Reliability and Risk Analysis: Beyond the Horizon; CRC Press-Taylor & Francis Group: Boca Raton, FL, USA, 2014; pp. 1303–1308. [Google Scholar]
- Ma, X.; Zhang, S.; Mu, Q. How Do Residents Respond to Price under Increasing Block Tariffs? Evidence from Experiments in Urban Residential Water Demand in Beijing. Water Resour. Manag. 2014, 28, 4895–4909. [Google Scholar] [CrossRef]
- Ziolkowska, J.R. Shadow price of water for irrigation—A case of the High Plains. Agric. Water Manag. 2015, 153, 20–31. [Google Scholar] [CrossRef]










| Variable Symbol | Variable Interpretation |
|---|---|
| Farm index | |
| Upper corner mark of surface water | |
| Upper corner mark of groundwater | |
| Parameters are fuzzified | |
| Resource dimension related parameters | |
| Economic dimension related parameters | |
| Social dimension related parameters | |
| Environmental dimension related parameters | |
| Ecological dimension related parameters | |
| Coordinated development degree in farm , without dimension | |
| Coupling development index in farm , without dimension | |
| Comprehensive development index in farm , without dimension | |
| Resources development indicators in farm , m3/kg | |
| Economic development indicators in farm , Yuan | |
| Social development indicators in farm , without dimension | |
| Environmental development indicators in farm , without dimension | |
| Ecological dimension development index in farm , without dimension | |
| Resources dimension weight, without dimension | |
| Economic dimension weight, without dimension | |
| Social dimension weight, without dimension | |
| Environmental dimension weight, without dimension | |
| Ecological dimension weight, without dimension | |
| Water footprint in the resources dimension in farm , m3/kg | |
| Blue water footprint in farm , m3/kg | |
| Green water footprint in farm , m3/kg | |
| Gray water footprint in farm , m3/kg | |
| Blue water usage in farm , m3 | |
| Green water usage in farm , m3 | |
| Total production in farm , kg | |
| Crop planting area in farm , ha | |
| Actual evapotranspiration of crops in farm , mm | |
| Precipitation in farm , mm | |
| Yield per unit area in farm , kg/ha | |
| Grey water usage in farm , m3 | |
| Nitrogen leaching coefficient, % | |
| Crop fertilizer usage in farm , kg/ha | |
| Nitrate concentration under normal circumstances, mg/L | |
| Maximum nitrate concentration, mg/L | |
| Reference evapotranspiration of crops, mm | |
| Water stress coefficient of crops, without dimension | |
| Basic crop coefficient of crops, without dimension | |
| Soil evaporation coefficient of crops, without dimension | |
| The economic benefits in farm in economic dimension, Yuan | |
| Crop selling price in farm , Yuan/kg | |
| Crop planting costs in farm , Yuan/ha, including seeds, fertilizers, pesticides, machinery, labor, etc. | |
| Crop planting costs in farm , Yuan/ha | |
| Crop water cost in farm , Yuan/ha | |
| Crop fertilizer cost in farm , Yuan/ha | |
| Crop pesticide cost in farm , Yuan/ha | |
| Cost of crop machinery diesel in farm , Yuan/ha | |
| Cost of agricultural film for crops in farm , Yuan/ha | |
| Crop seed cost in farm , Yuan/ha | |
| Labor cost of crops in farm , Yuan/ha | |
| Surface water prices in farm , Yuan/m3 | |
| Surface water irrigation quota in farm , m3/ha | |
| Groundwater prices in farm , Yuan/m3 | |
| Groundwater irrigation quota in farm , m3/ha | |
| Gini coefficient in the social dimension in farm | |
| Population in farm , persons | |
| Carbon footprint in the environmental dimension in farm , kg CO2-eq/ha | |
| CO2 emissions in farm , kg CO2-eq/ha | |
| N2O emissions in farm , kg N2O-eq/ha | |
| CH4 emissions in farm , kg CH4-eq/ha | |
| CO2 soil carbon sequestration in farm , kg CO2-eq/ha | |
| Pesticide dosage in farm , kg/ha | |
| Agricultural diesel consumption in farm , kg/ha | |
| Irrigation electricity consumption in farm , kWh/ha | |
| Carbon emission coefficient of fertilizers, kg CO2-eq/kg | |
| Carbon emission coefficient of pesticides, kg CO2-eq/kg | |
| Carbon emission coefficient of agricultural diesel, kg CO2-eq/kg | |
| Carbon emission coefficient of irrigation electricity, kg CO2-eq/kg | |
| emission coefficient of rice field, kg/ha | |
| Nitrogen volatilization coefficient, % | |
| emission coefficient in fertilizers, kg N2O-eq/kg | |
| emission coefficient of nitrogen volatilization in fertilizers, kg N2O-eq/kg | |
| emission coefficient of nitrogen leaching, kg N2O-eq/kg | |
| Soil carbon sequestration rate, kg/ha | |
| Ecological footprint of farmland in farm , ha | |
| Ecological footprint of fossil energy in farm , ha | |
| Ecological footprint of freshwater resources in farm , ha | |
| Ecological coordination index in the ecological dimension, without dimension | |
| Crop ecological footprint in farm , ha | |
| Ecological carrying capacity of crops in farm , ha | |
| Equivalent factor of farmland, without dimension | |
| National rice yield per unit area, kg/ha | |
| Equivalent factors of fossil fuels, without dimension | |
| Conversion coefficient of fertilizer, without dimension | |
| Conversion coefficient of pesticides, without dimension | |
| Conversion coefficient of agricultural film, without dimension | |
| Conversion coefficient of diesel, without dimension | |
| Conversion coefficient of electricity consumption, without dimension | |
| Equivalent factor of freshwater resources, without dimension | |
| Average calorific value of crops, J/T | |
| Global freshwater resources output capacity, J/M3 | |
| Global freshwater depth, m | |
| Freshwater resources conversion coefficient | |
| The energy index, with a total energy of J | |
| Per capita ecological productivity area of energy j in farm , ha | |
| Equivalence factor of energy j in farm , without dimension | |
| Yield factor of energy j in farm , without dimension | |
| Biodiversity coefficient, % |
| Name Unit | Crop Price Yuan/kg | Engineering Water Prices Yuan/m3 | Environmental Cost Yuan/m3 | Selling Water Price Yuan/m3 |
|---|---|---|---|---|
| BWL farm | 4.36 | 0.077 | 0.013 | 0.093 |
| BWQ farm | 4.57 | 0.039 | 0.016 | 0.057 |
| BWB farm | 5.37 | 0.043 | 0.012 | 0.059 |
| QF farm | 4.49 | 0.035 | 0.012 | 0.050 |
| XKH farm | 3.71 | 0.048 | 0.012 | 0.062 |
| Name Unit | Area ha | Water Rights Allocation m3/ha | Yield kg/ha | Coordinated Development Degree Di | Initial Water Rights m3/ha |
|---|---|---|---|---|---|
| BWL farm | 57,453 | 3001 | 9585 | 0.80 | 2411.90 |
| BWQ farm | 28,927 | 2580 | 9196 | 1.52 | 3924.06 |
| BWB farm | 32,627 | 3247 | 8713 | 0.44 | 1443.82 |
| QF farm | 26,600 | 3451 | 8751 | 0.99 | 3431.69 |
| XKH farm | 35,813 | 3451 | 8817 | 1.24 | 4266.96 |
| Time | 2011 | 2012 | 2013 | 2014 | 2015 | 2016 | 2017 | 2018 | 2019 | Unit | |
|---|---|---|---|---|---|---|---|---|---|---|---|
| BWL farm | Actual evapotranspiration | 632 | 615 | 633 | 636 | 699 | 647 | 718 | 745 | 790 | mm |
| Precipitation | 573 | 603 | 573 | 464 | 584 | 865 | 642 | 653 | 985 | mm | |
| Fertilizing amount | 227 | 275 | 250 | 227 | 206 | 139 | 138 | 146 | 168 | kg/ha | |
| BWQ farm | Actual evapotranspiration | 632 | 615 | 633 | 636 | 699 | 647 | 718 | 745 | 790 | mm |
| Precipitation | 573 | 603 | 573 | 464 | 584 | 865 | 642 | 653 | 985 | mm | |
| Fertilizing amount | 228 | 276 | 251 | 228 | 207 | 182 | 234 | 253 | 135 | kg/ha | |
| BWB farm | Actual evapotranspiration | 632 | 615 | 633 | 636 | 699 | 647 | 718 | 745 | 790 | mm |
| Precipitation | 573 | 603 | 573 | 464 | 584 | 865 | 642 | 653 | 985 | mm | |
| Fertilizing amount | 166 | 200 | 182 | 166 | 151 | 164 | 202 | 151 | 134 | kg/ha | |
| QF farm | Actual evapotranspiration | 632 | 615 | 633 | 636 | 699 | 647 | 718 | 745 | 790 | mm |
| Precipitation | 573 | 603 | 573 | 464 | 584 | 865 | 642 | 653 | 985 | mm | |
| Fertilizing amount | 187 | 226 | 206 | 187 | 170 | 121 | 116 | 121 | 136 | kg/ha | |
| XKH farm | Actual evapotranspiration | 632 | 615 | 633 | 636 | 699 | 647 | 718 | 745 | 790 | mm |
| Precipitation | 573 | 603 | 573 | 464 | 584 | 865 | 642 | 653 | 985 | mm | |
| Fertilizing amount | 141 | 171 | 155 | 141 | 128 | 492 | 492 | 257 | 372 | kg/ha | |
| BWL Farm | BWQ Farm | BWB Farm | QF Farm | XKH Farm | ||||||
|---|---|---|---|---|---|---|---|---|---|---|
| Yield (kg/ha) | Crop Price (Yuan/kg) | Yield (kg/ha) | Crop Price (Yuan/kg) | Yield (kg/ha) | Crop Price (Yuan/kg) | Yield (kg/ha) | Crop Price (Yuan/kg) | Yield (kg/ha) | Crop Price (Yuan/kg) | |
| 2015 | 9375 | 3.55 | 9195 | 3.72 | 8895 | 4.36 | 8700 | 3.59 | 9060 | 2.77 |
| 2016 | 9200 | 4.93 | 9179 | 5.15 | 8881 | 6.04 | 8850 | 4.97 | 8700 | 3.84 |
| 2017 | 9304 | 2.54 | 9742 | 2.73 | 9022 | 3.3 | 9150 | 2.6 | 9405 | 3.38 |
| 2018 | 12366 | 3.45 | 9138 | 3.68 | 7966 | 4.26 | 8669 | 3.87 | 7580 | 3.13 |
| 2019 | 8934 | 6.44 | 9136 | 6.73 | 8632 | 7.89 | 8668 | 6.5 | 9191 | 5.02 |
| 2020 | 8957 | 5.62 | 8868 | 5.88 | 8708 | 6.89 | 8640 | 5.68 | 8775 | 4.39 |
| BWL Farm | BWQ Farm | BWB Farm | QF Farm | XKH Farm | ||||||
|---|---|---|---|---|---|---|---|---|---|---|
| Pesticide Dosage (kg/ha) | Diesel Oil Consumption (kg/ha) | Pesticide Dosage (kg/ha) | Diesel Oil Consumption (kg/ha) | Pesticide Dosage (kg/ha) | Diesel Oil Consumption (kg/ha) | Pesticide Dosage (kg/ha) | Diesel Oil Consumption (kg/ha) | Pesticide Dosage (kg/ha) | Diesel Oil Consumption (kg/ha) | |
| 2015 | 4.08 | 0.12 | 2.36 | 0.12 | 8.69 | 0.1 | 4.68 | 0.08 | 1.74 | 0.09 |
| 2016 | 3.87 | 0.16 | 2.34 | 0.13 | 8.44 | 0.1 | 5.85 | 0.07 | 1.73 | 0.09 |
| 2017 | 3.75 | 0.16 | 2.28 | 0.13 | 8.44 | 0.1 | 5 | 0.07 | 1.73 | 0.09 |
| 2018 | 3.83 | 0.15 | 2.22 | 0.12 | 8.44 | 0.1 | 5.78 | 0.06 | 1.73 | 0.09 |
| 2019 | 4.54 | 0.14 | 7.15 | 0.12 | 9.91 | 0.11 | 5.99 | 0.07 | 3.41 | 0.09 |
| 2020 | 4.35 | 0.14 | 7.07 | 0.1 | 9.32 | 0.11 | 5.94 | 0.08 | 3.43 | 0.09 |
| BWL Farm | BWQ Farm | BWB Farm | QF Farm | XKH Farm | |
|---|---|---|---|---|---|
| Total Population (Person) | |||||
| 2015 | 20,497 | 17,113 | 12,707 | 13,483 | 9702 |
| 2016 | 20,931 | 17,280 | 13,585 | 13,584 | 12,814 |
| 2017 | 20,765 | 17,210 | 14,332 | 13,670 | 12,736 |
| 2018 | 21,881 | 17,092 | 14,930 | 13,708 | 12,736 |
| 2019 | 22,722 | 17,337 | 15,362 | 13,643 | 9017 |
| Coordinated Development Level | 0.9–1.00 | 0.8–0.9 | 0.7–0.8 | 0.6–0.7 | 0.5–0.6 | 0.4–0.5 | 0–0.4 |
|---|---|---|---|---|---|---|---|
| Coordination level | High-quality coordination | Good coordination | Intermediate coordination | Primary coordination | Barely coordination | Borderline disorder | Imbalance |
| Variable | Sensitivity Result |
|---|---|
| Initial water right weight | 4.31 |
| Cost | −0.001 |
| Price | −0.01 |
| Water right transaction distance | −1.63 |
| Yield | 3.94 |
| Planting area | 2.85 |
| Water availability coefficient | 2.54 |
Disclaimer/Publisher’s Note: The statements, opinions and data contained in all publications are solely those of the individual author(s) and contributor(s) and not of MDPI and/or the editor(s). MDPI and/or the editor(s) disclaim responsibility for any injury to people or property resulting from any ideas, methods, instructions or products referred to in the content. |
© 2024 by the authors. Licensee MDPI, Basel, Switzerland. This article is an open access article distributed under the terms and conditions of the Creative Commons Attribution (CC BY) license (https://creativecommons.org/licenses/by/4.0/).
Share and Cite
Song, L.; Wang, H.; Ding, L. Multi-Dimensional Collaborative Optimization Model for Agricultural Water Rights Based on Water Price Reform under Changing Environment. Water 2024, 16, 1262. https://doi.org/10.3390/w16091262
Song L, Wang H, Ding L. Multi-Dimensional Collaborative Optimization Model for Agricultural Water Rights Based on Water Price Reform under Changing Environment. Water. 2024; 16(9):1262. https://doi.org/10.3390/w16091262
Chicago/Turabian StyleSong, Linlin, Hongshu Wang, and Liang Ding. 2024. "Multi-Dimensional Collaborative Optimization Model for Agricultural Water Rights Based on Water Price Reform under Changing Environment" Water 16, no. 9: 1262. https://doi.org/10.3390/w16091262
APA StyleSong, L., Wang, H., & Ding, L. (2024). Multi-Dimensional Collaborative Optimization Model for Agricultural Water Rights Based on Water Price Reform under Changing Environment. Water, 16(9), 1262. https://doi.org/10.3390/w16091262
