Research on Apple Object Detection and Localization Method Based on Improved YOLOX and RGB-D Images
Abstract
1. Introduction
- Many uncertainties exist in the fruit-growing environment, resulting in inaccurate identification of most harvesting robots, which is prone to misidentification and missing identification, especially for apples obscured by branches and leaves.
- Due to the increased network depth, the existing object detection model has high complexity. In the actual picking task, the network inference speed is slow, and the operation efficiency is low, which does not meet the real-time requirements of the picking robot.
- The two-dimensional (2D) image cannot provide depth information for acquiring apple-picking points. Moreover, the localization based on the 3D data of the scene has too much redundant data, which are complicated and inefficient to process. How to fuse multiple data to achieve efficient localization of target apples is another research problem.
2. Materials and Methods
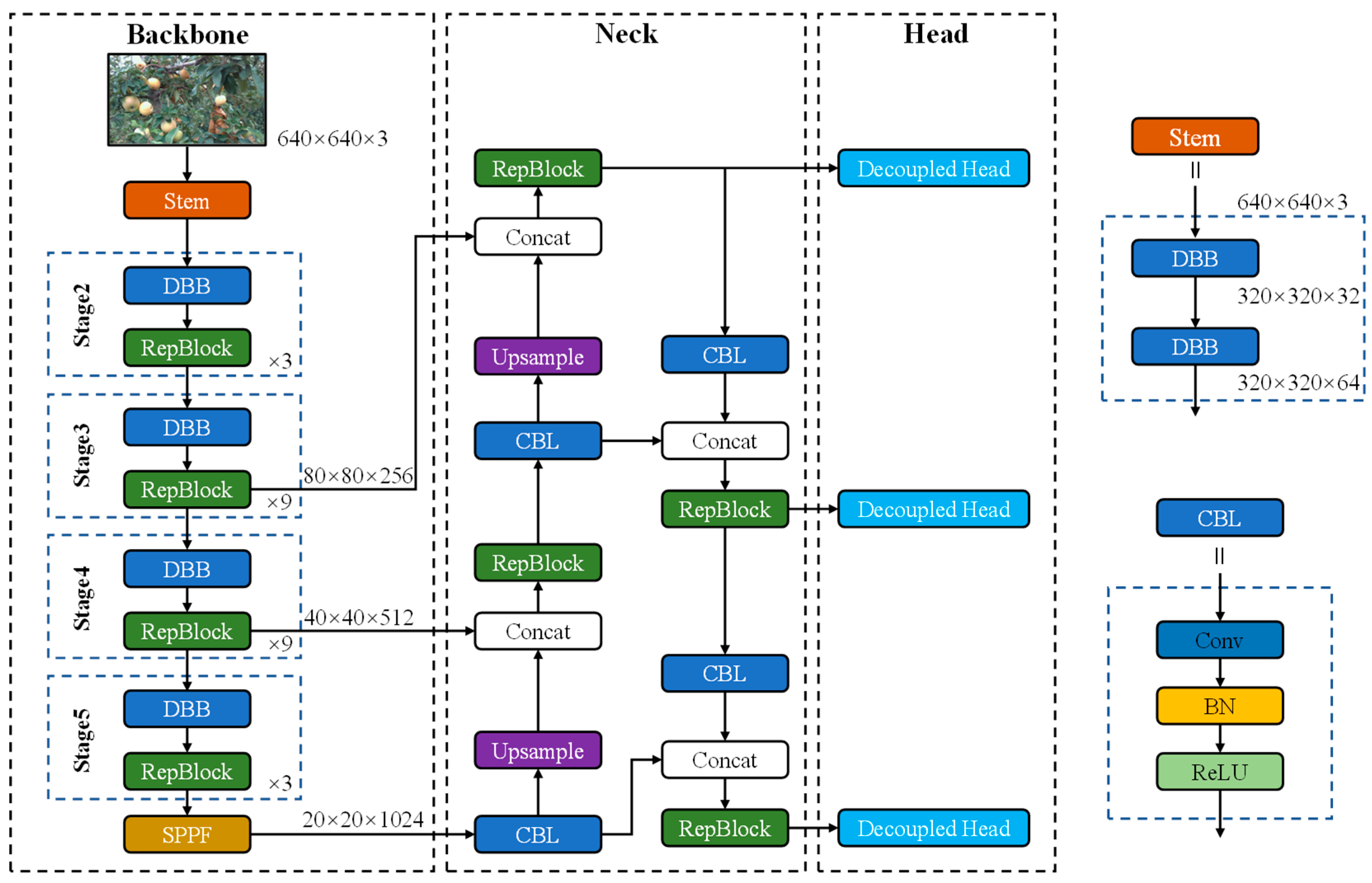
2.1. Overall Framework
- Construction of the apple dataset. The Intel RealSense L515 camera is used to collect original apple images. Data enhancement approaches such as flipping, scaling, mosaic, mixup, and HSV transformation [41] are designed to expand the sample size and improve model generalization. The software LabelImg [42] is used to create the dataset labels in PASCAL VOC format that provide target category and location information.
- Apple object detection based on the improved YOLOX network. The improved YOLOX network adopts a multi-branch stacking structure during training and a single-branch structure during inference, significantly improving inference speed without sacrificing accuracy.
- Apple localization based on RGB and depth image. The depth camera is used to capture a depth image aligned with the RGB image. By combining the 2D coordinates in the RGB image with the depth information, the 3D coordinates of the apple-picking points are obtained to complete the target apple localization.
2.2. Images Acquisition
2.3. Apple Object Detection Based on an Improved YOLOX Network
2.3.1. Structural Reparameterization
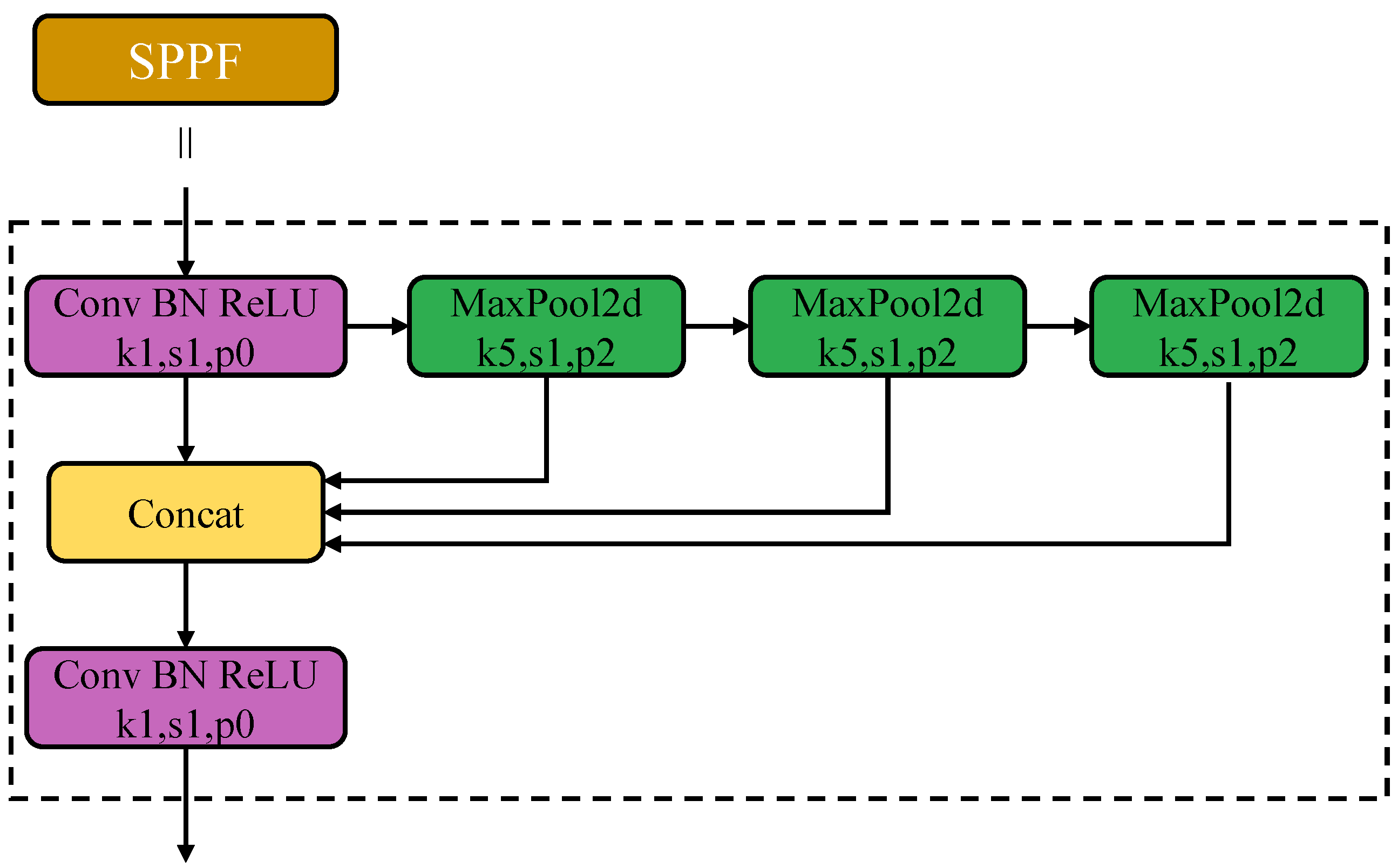
2.3.2. Spatial Pyramid Pooling-Faster
2.3.3. Dynamic Loss Function
2.4. 3D Localization of Apple-Picking Point
2.4.1. Obtain Coordinate
2.4.2. Coordinate Conversion
3. Experiments and Results
3.1. Experimental Platform
3.2. Evaluation Indicators
- Detection accuracy measurement. mAP and F1 score were used as objective criteria to evaluate the performance of detection accuracy. The mAP refers to the average value of AP for each category, and AP is the area under the Precision-Recall (P-R) curve. Since the data in this paper are a single category, mAP is equal to AP in this study. F1 is the index for weighing Precision and Recall. The relevant calculation formula is shown below.
- Model complexity evaluation. The complexity of the model was measured by floating-point operations per second (FLOPs) and Params. FLOPs count the number of multiplication and addition operations. Params are the total number of weight parameters for all layers with parameters.
- Detection speed evaluation. The FPS measures the network detection speed, i.e., the number of images that can be processed per second. The calculation formula is shown in Equation (15), where Latency is the time used by the model to predict an image.
3.3. Analysis of Experimental Results
3.3.1. Results of the Improved YOLOX Network
3.3.2. Results of Apple Localization
4. Conclusions
Author Contributions
Funding
Data Availability Statement
Conflicts of Interest
References
- Bechar, A.; Vigneault, C. Agricultural Robots for Field Operations: Concepts and Components. Biosyst. Eng. 2016, 149, 94–111. [Google Scholar] [CrossRef]
- Zhu, Z.; Jia, Z.; Peng, L.; Chen, Q.; He, L.; Jiang, Y.; Ge, S. Life Cycle Assessment of Conventional and Organic Apple Production Systems in China. J. Clean. Prod. 2018, 201, 156–168. [Google Scholar] [CrossRef]
- Behera, S.K.; Rath, A.K.; Mahapatra, A.; Sethy, P.K. Identification, Classification & Grading of Fruits Using Machine Learning & Computer Intelligence: A Review. J. Ambient. Intell. Humaniz. Comput. 2020, 4, 1–11. [Google Scholar] [CrossRef]
- Maheswari, P.; Raja, P.; Apolo-Apolo, O.E.; Pérez-Ruiz, M. Intelligent Fruit Yield Estimation for Orchards Using Deep Learning Based Semantic Segmentation Techniques—A Review. Front. Plant Sci. 2021, 12, 2603. [Google Scholar] [CrossRef] [PubMed]
- Kang, H.; Zhou, H.; Wang, X.; Chen, C. Real-Time Fruit Recognition and Grasping Estimation for Robotic Apple Harvesting. Sensors 2020, 20, 5670. [Google Scholar] [CrossRef] [PubMed]
- Tian, Y.; Yang, G.; Wang, Z.; Wang, H.; Li, E.; Liang, Z. Apple Detection during Different Growth Stages in Orchards Using the Improved YOLO-V3 Model. Comput. Electron. Agric. 2019, 157, 417–426. [Google Scholar] [CrossRef]
- Wang, W.; Hu, T.; Gu, J. Edge-Cloud Cooperation Driven Self-Adaptive Exception Control Method for the Smart Factory. Adv. Eng. Inform. 2022, 51, 101493. [Google Scholar] [CrossRef]
- Zhao, Y.; Gong, L.; Huang, Y.; Liu, C. A Review of Key Techniques of Vision-Based Control for Harvesting Robot. Comput. Electron. Agric. 2016, 127, 311–323. [Google Scholar] [CrossRef]
- Li, Y.; Feng, Q.; Li, T.; Xie, F.; Liu, C.; Xiong, Z. Advance of Target Visual Information Acquisition Technology for Fresh Fruit Robotic Harvesting: A Review. Agronomy 2022, 12, 1336. [Google Scholar] [CrossRef]
- Li, P.; Jing, R.; Shi, X. Apple Disease Recognition Based on Convolutional Neural Networks with Modified Softmax. Front. Plant Sci. 2022, 13, 820146. [Google Scholar] [CrossRef]
- Sharma, V.; Mir, R.N. A Comprehensive and Systematic Look up into Deep Learning Based Object Detection Techniques: A Review. Comput. Sci. Rev. 2020, 38, 100301. [Google Scholar] [CrossRef]
- Wang, Y.H.; Su, W.H. Convolutional Neural Networks in Computer Vision for Grain Crop Phenotyping: A Review. Agronomy 2022, 12, 2659. [Google Scholar] [CrossRef]
- Li, S.; Song, W.; Fang, L.; Chen, Y.; Ghamisi, P.; Benediktsson, J.A. Deep Learning for Hyperspectral Image Classification: An Overview. IEEE Trans. GRS 2019, 57, 6690–6709. [Google Scholar] [CrossRef]
- He, K.; Gkioxari, G.; Dollár, P.; Girshick, R. Mask R-CNN. IEEE Trans. Pattern Anal. Mach. Intell. 2017, 42, 386–397. [Google Scholar] [CrossRef]
- Hao, S.; Zhou, Y.; Guo, Y. A Brief Survey on Semantic Segmentation with Deep Learning. Neurocomputing 2020, 406, 302–321. [Google Scholar] [CrossRef]
- Redmon, J.; Divvala, S.; Girshick, R.; Farhadi, A. You Only Look Once: Unified, Real-Time Object Detection. In Proceedings of the 2016 IEEE Conference on Computer Vision and Pattern Recognition (CVPR), Las Vegas, NV, USA, 27–30 June 2016; pp. 779–788. [Google Scholar] [CrossRef]
- Zhang, C.; Kang, F.; Wang, Y. An Improved Apple Object Detection Method Based on Lightweight YOLOv4 in Complex Backgrounds. Remote Sens. 2022, 14, 4150. [Google Scholar] [CrossRef]
- Kuang, H.; Liu, C.; Chan, L.L.H.; Yan, H. Multi-Class Fruit Detection Based on Image Region Selection and Improved Object Proposals. Neurocomputing 2018, 283, 241–255. [Google Scholar] [CrossRef]
- Zhou, M.; Fakayode, O.A.; Ahmed Yagoub, A.E.G.; Ji, Q.; Zhou, C. Lignin Fractionation from Lignocellulosic Biomass Using Deep Eutectic Solvents and Its Valorization. Renew. Sustain. Energy Rev. 2022, 156, 111986. [Google Scholar] [CrossRef]
- Wei, X.; Jia, K.; Lan, J.; Li, Y.; Zeng, Y.; Wang, C. Automatic Method of Fruit Object Extraction under Complex Agricultural Background for Vision System of Fruit Picking Robot. Optik 2014, 125, 5684–5689. [Google Scholar] [CrossRef]
- Jidong, L.; De-An, Z.; Wei, J.; Shihong, D. Recognition of Apple Fruit in Natural Environment. Optik 2016, 127, 1354–1362. [Google Scholar] [CrossRef]
- Liu, X.; Zhao, D.; Jia, W.; Ji, W.; Sun, Y. A Detection Method for Apple Fruits Based on Color and Shape Features. IEEE Access 2019, 7, 67923–67933. [Google Scholar] [CrossRef]
- Krizhevsky, A.; Sutskever, I.; Hinton, G.E. ImageNet Classification with Deep Convolutional Neural Networks. Commun. ACM 2017, 60, 84–90. [Google Scholar] [CrossRef]
- Prasetyo, E.; Suciati, N.; Fatichah, C. Multi-Level Residual Network VGGNet for Fish Species Classification. J. King Saud Univ.-Comput. Inf. Sci. 2022, 34, 5286–5295. [Google Scholar] [CrossRef]
- Ren, S.; He, K.; Girshick, R.; Sun, J. Faster R-CNN: Towards Real-Time Object Detection with Region Proposal Networks. IEEE Trans. Pattern Anal. Mach. Intell. 2017, 39, 1137–1149. [Google Scholar] [CrossRef] [PubMed]
- Wan, S.; Goudos, S. Faster R-CNN for Multi-Class Fruit Detection Using a Robotic Vision System. Comput. Netw. 2020, 168, 107036. [Google Scholar] [CrossRef]
- Liu, W.; Anguelov, D.; Erhan, D.; Szegedy, C.; Reed, S.; Fu, C.-Y.; Berg, A.C. SSD: Single Shot MultiBox Detector. In Proceedings of the European Conference on Computer Vision, Amsterdam, The Netherlands, 11–14 October 2016. [Google Scholar] [CrossRef]
- Liu, T.H.; Nie, X.N.; Wu, J.M.; Zhang, D.; Liu, W.; Cheng, Y.F.; Zheng, Y.; Qiu, J.; Qi, L. Pineapple (Ananas Comosus) Fruit Detection and Localization in Natural Environment Based on Binocular Stereo Vision and Improved YOLOv3 Model. Precis. Agric. 2023, 24, 139–160. [Google Scholar] [CrossRef]
- Liu, Y.; Sun, P.; Wergeles, N.; Shang, Y. A Survey and Performance Evaluation of Deep Learning Methods for Small Object Detection. Expert. Syst. Appl. 2021, 172, 114602. [Google Scholar] [CrossRef]
- Wang, W.; Zhang, Y.; Gu, J.; Wang, J. A Proactive Manufacturing Resources Assignment Method Based on Production Performance Prediction for the Smart Factory. IEEE Trans. Industr. Inform. 2022, 18, 46–55. [Google Scholar] [CrossRef]
- Sun, M.; Xu, L.; Chen, X.; Ji, Z.; Zheng, Y.; Jia, W. BFP Net: Balanced Feature Pyramid Network for Small Apple Detection in Complex Orchard Environment. Plant Phenomics 2022, 2022, 9892464. [Google Scholar] [CrossRef]
- Wang, D.; He, D. Channel Pruned YOLO V5s-Based Deep Learning Approach for Rapid and Accurate Apple Fruitlet Detection before Fruit Thinning. Biosyst. Eng. 2021, 210, 271–281. [Google Scholar] [CrossRef]
- Wang, Z.; Zhang, Z.; Lu, Y.; Luo, R.; Niu, Y.; Yang, X.; Jing, S.; Ruan, C.; Zheng, Y.; Jia, W. SE-COTR: A Novel Fruit Segmentation Model for Green Apples Application in Complex Orchard. Plant Phenomics 2022, 2022, 0005. [Google Scholar] [CrossRef] [PubMed]
- Mehta, S.S.; Burks, T.F. Vision-Based Control of Robotic Manipulator for Citrus Harvesting. Comput. Electron. Agric. 2014, 102, 146–158. [Google Scholar] [CrossRef]
- Ji, W.; Meng, X.; Qian, Z.; Xu, B.; Zhao, D. Branch Localization Method Based on the Skeleton Feature Extraction and Stereo Matching for Apple Harvesting Robot. Int. J. Adv. Robot Syst. 2017, 14, 1729881417705276. [Google Scholar] [CrossRef]
- Yuan, Z.; Li, Y.; Tang, S.; Li, M.; Guo, R.; Wang, W. A Survey on Indoor 3D Modeling and Applications via RGB-D Devices. Front. Inf. Technol. Electron. Eng. 2021, 22, 815–826. [Google Scholar] [CrossRef]
- Fu, L.; Gao, F.; Wu, J.; Li, R.; Karkee, M.; Zhang, Q. Application of Consumer RGB-D Cameras for Fruit Detection and Localization in Field: A Critical Review. Comput. Electron. Agric. 2020, 177, 105687. [Google Scholar] [CrossRef]
- Tang, Y.; Zhou, H.; Wang, H.; Zhang, Y. Fruit Detection and Positioning Technology for a Camellia Oleifera C. Abel Orchard Based on Improved YOLOv4-Tiny Model and Binocular Stereo Vision. Expert. Syst. Appl. 2023, 211, 118573. [Google Scholar] [CrossRef]
- Zhang, K.; Lammers, K.; Chu, P.; Li, Z.; Lu, R. System Design and Control of an Apple Harvesting Robot. Mechatronics 2021, 79, 102644. [Google Scholar] [CrossRef]
- Gené-Mola, J.; Gregorio, E.; Guevara, J.; Auat, F.; Sanz-Cortiella, R.; Escolà, A.; Llorens, J.; Morros, J.R.; Ruiz-Hidalgo, J.; Vilaplana, V.; et al. Fruit Detection in an Apple Orchard Using a Mobile Terrestrial Laser Scanner. Biosyst. Eng. 2019, 187, 171–184. [Google Scholar] [CrossRef]
- Shorten, C.; Khoshgoftaar, T.M. A Survey on Image Data Augmentation for Deep Learning. J. Big Data 2019, 6, 60. [Google Scholar] [CrossRef]
- Tzutalin. LabelImg. Git Code. 2015. Available online: https://github.com/tzutalin/labelImg (accessed on 31 March 2015).
- Gené-Mola, J.; Ferrer-Ferrer, M.; Gregorio, E.; Rosell-Polo, J.R.; Vilaplana, V.; Ruiz-Hidalgo, J.; Morros, J.R. PApple_RGB-D-Size dataset [Data set]. Zenodo. 2022. Available online: https://github.com/GRAP-UdL-AT/Amodal_Fruit_Sizing (accessed on 4 October 2022).
- Zhang, Y.; Zhang, W.; Yu, J.; He, L.; Chen, J.; He, Y. Complete and Accurate Holly Fruits Counting Using YOLOX Object Detection. Comput. Electron. Agric. 2022, 198, 107062. [Google Scholar] [CrossRef]
- Ding, X.; Zhang, X.; Han, J.; Ding, G. Diverse Branch Block: Building a Convolution as an Inception-like Unit. In Proceedings of the IEEE/CVF Conference on Computer Vision and Pattern Recognition, Nashville, TN, USA, 19–25 June 2021; pp. 10881–10890. [Google Scholar] [CrossRef]
- Ding, X.; Zhang, X.; Ma, N.; Han, J.; Ding, G.; Sun, J. RepVGG: Making VGG-Style ConvNets Great Again. In Proceedings of the IEEE/CVF Conference on Computer Vision and Pattern Recognition, Nashville, TN, USA, 19–25 June 2021; pp. 13728–13742. [Google Scholar] [CrossRef]
- He, K.; Zhang, X.; Ren, S.; Sun, J. Spatial Pyramid Pooling in Deep Convolutional Networks for Visual Recognition. In European Conference on Computer Vision; Springer: Cham, Switzerland, 2014; Volume 8691, pp. 346–361. [Google Scholar] [CrossRef]














| Experimental environment | Components | Version |
|---|---|---|
| Hardware environment | Processor | Core i7-10700k |
| Graphics | NVIDIA GeForce RTX 2080Ti | |
| Software environment | System | Ubuntu 18.04 |
| Development Framework | Pytorch 1.7 | |
| Programming Language | Python 3.6 | |
| Integrated Development Environment (IDE) | Pycharm 2021.3 |
| Model | mAP (%) | F1 | Parameters (M) | FLOPs (G) | FPS |
|---|---|---|---|---|---|
| Faster R-CNN | 88.23% | 0.69 | 137.10 | 370.41 | 19.43 |
| YOLOv4 | 87.55% | 0.84 | 64.36 | 60.33 | 60.42 |
| Mobilenetv3_YOLOv4 | 72.31% | 0.78 | 11.30 | 7.13 | 85.45 |
| YOLOv5 | 90.69% | 0.89 | 21.38 | 51.43 | 73.03 |
| YOLOX | 92.91% | 0.92 | 8.97 | 26.81 | 118.38 |
| YOLOv7 | 82.21% | 0.85 | 37.20 | 104.76 | 52.99 |
| YOLOv8 | 93.23% | 0.93 | 25.86 | 79.07 | 75.25 |
| Proposed model | 94.09% | 0.93 | 11.71 | 38.62 | 167.43 |
| Number | Actual Coordinate Values (m) | Detection of Coordinate Values (m) | Error of Coordinates (m) | ||||||
|---|---|---|---|---|---|---|---|---|---|
| X0 | Y0 | Z0 | X | Y | Z | ||||
| 1 | −0.152 | −0.219 | 0.692 | −0.153 | −0.220 | 0.690 | 0.001 | 0.001 | 0.002 |
| 2 | −0.073 | −0.025 | 0.585 | −0.075 | −0.022 | 0.585 | 0.002 | 0.003 | 0 |
| 3 | −0.040 | −0.068 | 0.594 | −0.044 | −0.071 | 0.591 | 0.004 | 0.003 | 0.003 |
| 4 | 0.097 | 0.028 | 0.584 | 0.095 | 0.022 | 0.583 | 0.002 | 0.006 | 0.001 |
| 5 | −0.161 | −0.011 | 0.630 | −0.164 | −0.013 | 0.627 | 0.003 | 0.002 | 0.003 |
| 6 | −0.128 | −0.063 | 0.632 | −0.134 | −0.064 | 0.628 | 0.006 | 0.001 | 0.004 |
| 7 | 0.225 | −0.020 | 0.673 | 0.222 | −0.020 | 0.674 | 0.003 | 0 | 0.001 |
| 8 | 0.253 | −0.069 | 0.670 | 0.250 | −0.071 | 0.667 | 0.003 | 0.002 | 0.003 |
| 9 | 0.097 | −0.222 | 0.722 | 0.095 | −0.226 | 0.719 | 0.002 | 0.004 | 0.003 |
| 10 | −0.189 | −0.172 | 0.692 | −0.187 | −0.170 | 0.690 | 0.002 | 0.002 | 0.002 |
| 11 | 0.051 | −0.144 | 0.612 | 0.047 | −0.145 | 0.610 | 0.004 | 0.001 | 0.002 |
| 12 | −0.304 | −0.042 | 0.589 | −0.299 | −0.041 | 0.590 | 0.005 | 0.001 | 0.001 |
| 13 | −0.269 | −0.095 | 0.595 | −0.270 | −0.094 | 0.592 | 0.001 | 0.001 | 0.003 |
| 14 | −0.160 | −0.023 | 0.541 | −0.157 | −0.022 | 0.542 | 0.003 | 0.001 | 0.001 |
| 15 | −0.082 | −0.010 | 0.589 | −0.077 | −0.009 | 0.589 | 0.005 | 0.001 | 0 |
Disclaimer/Publisher’s Note: The statements, opinions and data contained in all publications are solely those of the individual author(s) and contributor(s) and not of MDPI and/or the editor(s). MDPI and/or the editor(s) disclaim responsibility for any injury to people or property resulting from any ideas, methods, instructions or products referred to in the content. |
© 2023 by the authors. Licensee MDPI, Basel, Switzerland. This article is an open access article distributed under the terms and conditions of the Creative Commons Attribution (CC BY) license (https://creativecommons.org/licenses/by/4.0/).
Share and Cite
Hu, T.; Wang, W.; Gu, J.; Xia, Z.; Zhang, J.; Wang, B. Research on Apple Object Detection and Localization Method Based on Improved YOLOX and RGB-D Images. Agronomy 2023, 13, 1816. https://doi.org/10.3390/agronomy13071816
Hu T, Wang W, Gu J, Xia Z, Zhang J, Wang B. Research on Apple Object Detection and Localization Method Based on Improved YOLOX and RGB-D Images. Agronomy. 2023; 13(7):1816. https://doi.org/10.3390/agronomy13071816
Chicago/Turabian StyleHu, Tiantian, Wenbo Wang, Jinan Gu, Zilin Xia, Jian Zhang, and Bo Wang. 2023. "Research on Apple Object Detection and Localization Method Based on Improved YOLOX and RGB-D Images" Agronomy 13, no. 7: 1816. https://doi.org/10.3390/agronomy13071816
APA StyleHu, T., Wang, W., Gu, J., Xia, Z., Zhang, J., & Wang, B. (2023). Research on Apple Object Detection and Localization Method Based on Improved YOLOX and RGB-D Images. Agronomy, 13(7), 1816. https://doi.org/10.3390/agronomy13071816

