Long-Term Dynamic Monitoring and Driving Force Analysis of Eco-Environmental Quality in China
Abstract
1. Introduction
2. Materials and Methods
2.1. Study Area
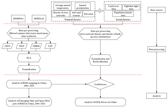
2.2. Technical Flowchart
2.3. Data Sources
2.4. Methodology
2.4.1. RSEI Construction
2.4.2. Emerging Hot-Spot Analysis
2.4.3. GeoDetector
3. Results
3.1. Distribution of EEQ in China from 2001 to 2021
3.2. Changes of EEQ at the Provincial Level
3.3. Spatial-Temporal Patterns of EEQ
3.4. Natural and Social Driver of EEQ
4. Discussion
4.1. Changes in National EEQ
4.2. Changes in Regional EEQ
4.3. EEQ’s Spatial-Temporal Pattern
4.4. EEQ’s Driving Factors
4.5. Strengths and Limitations
5. Conclusions
- Throughout the research period, the average RSEI value in China showed a variable and growing tendency. From 2001 to 2007, the mean value of RSEI in China declined by 0.02 points, and after 2007, the EEQ of China continued to improve while remaining steady. The three northeastern provinces (Heilongjiang, Jilin, and Liaoning) have had high EEQ for the last 20 years, whereas the central area of Xinjiang, the western region of Inner Mongolia, and the northwestern region of Qinghai have had poor EEQ. The EEQ is generally good to moderate in the northern and southern regions of China.
- Through a spatiotemporal analysis of the EEQ and dynamic changes in the prefectures of China, it is observed that there is significant regional heterogeneity in the distribution of EEQ. The EEQ in the northeast, east, and south is noticeably better than that in the north and west, and the trends of improvement or deterioration align with the national level overall. The mean values of EEQ showed the largest increase during the periods of 2007–2009 and 2014–2016, while there were significant decreases in 2007 and 2017. The western region experienced the smallest overall changes in EEQ, suggesting that the Chinese government should prioritize ecological planning and management efforts in the western region.
- The spatio-temporal patterns of hot/cold spots in China are dominated by intensifying hot spots, persistent cold spots, and diminishing cold spots, with an area coverage of over 90%. The hot spots are concentrated east of the Hu Huanyong Line, while the cold spots are concentrated west of it. The intensifying hot spot is mainly located in a large area east of the Hu Huanyong Line. The ecological state of China has been relatively stable overall over the past two decades. The oscillating hot/cold spots are located in the ecologically fragile agro-pastoral zone, next to the upper part of the Hu Huanyong Line.
- According to the results of the GeoDetector quantitative analysis, natural factors in the study area are the dominant factors affecting EEQ, with precipitation and soil sand content being the key factors influencing the change of overall EEQ in China. In future environmental protection initiatives, the government can strategically prioritize the execution of ecological projects aimed at averting the degradation of the ecological environment in the northwestern region. This involves addressing issues such as wind and sand fixation and mitigating soil erosion. In the southern region, particular attention should be directed towards managing population density and built-up area density. Implementing well-considered urban development planning policies is crucial to enhancing the overall quality of the regional ecological environment.
Author Contributions
Funding
Data Availability Statement
Acknowledgments
Conflicts of Interest
References
- Jia, H.; Yan, C.; Xing, X. Evaluation of Eco-Environmental Quality in Qaidam Basin Based on the Ecological Index (MRSEI) and GEE. Remote Sens. 2021, 13, 4543. [Google Scholar] [CrossRef]
- Zhang, F.; Zhou, Z.; Huang, D.; Du, X.; Deng, F.; Yang, Y.; Du, S. Dynamic monitoring and analysis of factors influencing ecological quality in rapidly urbanizing areas based on the Google Earth Engine. Geocarto Int. 2023, 38, 2256299. [Google Scholar] [CrossRef]
- Legg, S. IPCC, 2021: Climate Change 2021—The Physical Science basis. Interaction 2021, 49, 44–45. [Google Scholar]
- Newbold, T.; Hudson, L.N.; Hill, S.L.; Contu, S.; Lysenko, I.; Senior, R.A.; Börger, L.; Bennett, D.J.; Choimes, A.; Collen, B.J.N. Global effects of land use on local terrestrial biodiversity. Nature 2015, 520, 45–50. [Google Scholar] [CrossRef] [PubMed]
- Zhao, J.; Yang, Z.; Govers, G.J.G. Soil and water conservation measures reduce soil and water losses in China but not down to background levels: Evidence from erosion plot data. Geoderma 2019, 337, 729–741. [Google Scholar] [CrossRef]
- Pachauri, R.K.; Reisinger, A. Climate change 2007: Synthesis report. In Contribution of Working Groups I, II and III to the Fourth Assessment Report of the Intergovernmental Panel on Climate Change; IPCC: Geneva, Switzerland, 2007. [Google Scholar]
- Shi, G.; Dal Tie, X.U. Latest Progress of the Study of Atmospheric CO2 Concentration Retrievals from Satellite. Adv. Earth Sci. 2010, 25, 7. [Google Scholar]
- Zhang, X.P.; Cheng, X.M. Energy consumption, carbon emissions, and economic growth in China. Ecol. Econ. 2009, 68, 2706–2712. [Google Scholar] [CrossRef]
- Yin, C.; Peng, N.; Li, Y.; Shi, Y.; Yang, S.; Jia, P. A review on street view observations in support of the sustainable development goals. Int. J. Appl. Earth Obs. 2023, 117, 103205. [Google Scholar] [CrossRef]
- Hussain, D.; Khan, A.A. Machine learning techniques for monthly river flow forecasting of Hunza River, Pakistan. Earth Sci. Inf. 2020, 13, 939–949. [Google Scholar] [CrossRef]
- Yurui, L.; Xuanchang, Z.; Zhi, C.; Zhengjia, L.; Zhi, L.; Yansui, L. Towards the progress of ecological restoration and economic development in China’s Loess Plateau and strategy for more sustainable development. Sci. Total. Environ. 2021, 756, 143676. [Google Scholar] [CrossRef]
- Alqadhi, S.; Mallick, J.; Balha, A.; Bindajam, A.; Singh, C.K.; Hoa, P.V. Spatial and decadal prediction of land use/land cover using multi-layer perceptron-neural network (MLP-NN) algorithm for a semi-arid region of Asir, Saudi Arabia. Earth Sci. Inf. 2021, 14, 1547–1562. [Google Scholar] [CrossRef]
- Casagli, N.; Frodella, W.; Morelli, S.; Tofani, V.; Ciampalini, A.; Intrieri, E.; Raspini, F.; Rossi, G.; Tanteri, L.; Lu, P. Spaceborne, UAV and ground-based remote sensing techniques for landslide mapping, monitoring and early warning. Geo-Environ. Disasters 2017, 4, 1–23. [Google Scholar] [CrossRef]
- Firozjaei, M.K.; Fathololoumi, S.; Weng, Q.; Kiavarz, M.; Alavipanah, S.K. Remotely Sensed Urban Surface Ecological Index (RSUSEI): An Analytical Framework for Assessing the Surface Ecological Status in Urban Environments. Remote Sens. 2020, 12, 2029. [Google Scholar] [CrossRef]
- Xu, H.Q. A remote sensing urban ecological index and its application. Acta Ecol. Sin. 2013, 33, 7853–7862. [Google Scholar]
- Jia, P.; Stein, A. Using remote sensing technology to measure environmental determinants of non-communicable diseases. Int. J. Epidemiol. 2017, 46, 1343–1344. [Google Scholar] [CrossRef] [PubMed]
- Hu, X.; Xu, H. A new remote sensing index for assessing the spatial heterogeneity in urban ecological quality: A case from Fuzhou City, China. Ecol. Indic. 2018, 89, 11–21. [Google Scholar] [CrossRef]
- Sun, L.; Yu, Y.; Gao, Y.; He, J.; Yu, X.; Malik, I.; Wistuba, M.; Yu, R. Remote Sensing Monitoring and Evaluation of the Temporal and Spatial Changes in the Eco-Environment of a Typical Arid Land of the Tarim Basin in Western China. Land 2021, 10, 868. [Google Scholar] [CrossRef]
- Li, F.; Liu, X.; Liao, S.; Jia, P. The Modified Normalized Urban Area Composite Index: A Satelliate-Derived High-Resolution Index for Extracting Urban Areas. Remote Sens. 2021, 13, 2350. [Google Scholar] [CrossRef]
- Wang, C.; Zhao, H. The Assessment of Urban Ecological Environment in Watershed Scale. Proc. Environ. Sci. 2016, 36, 169–175. [Google Scholar] [CrossRef]
- Liang, Q.; Xue, Z.J.; Wang, F.; Sun, Z.M.; Yang, Z.X.; Liu, S.Q. Contamination and health risks from heavy metals in cultivated soil in Zhangjiakou City of Hebei Province, China. Environ. Monit Assess 2015, 187, 754. [Google Scholar] [CrossRef]
- Yang, L.; Yang, M.; Wang, L.; Peng, F.; Li, Y.; Bai, H. Heavy metal contamination and ecological risk of farmland soils adjoining steel plants in Tangshan, Hebei, China. Environ. Sci. Pollut Res. 2018, 25, 1231–1242. [Google Scholar] [CrossRef]
- Zhang, H.; Uwasu, M.; Hara, K.; Yabar, H. Sustainable Urban Development and Land Use Change—A Case Study of the Yangtze River Delta in China. Sustainability 2011, 3, 1074–1089. [Google Scholar] [CrossRef]
- Jiang, Y.; Zheng, J. Economic Growth or Environmental Sustainability? Drivers of Pollution in the Yangtze River Delta Urban Agglomeration in China. Emerg. Mark. Financ. Trade 2017, 53, 2625–2643. [Google Scholar] [CrossRef]
- Liu, W.; Zhan, J.; Zhao, F.; Yan, H.; Zhang, F.; Wei, X. Impacts of urbanization-induced land-use changes on ecosystem services: A case study of the Pearl River Delta Metropolitan Region, China. Ecol. Indic. 2019, 98, 228–238. [Google Scholar] [CrossRef]
- Zhang, Y.-X.; Liu, Q.; Wang, Y.-K.; Huang, J.-H. Assessing the impacts of climate change and anthropogenic activities on vegetation in southwest China. J. Mt. Sci. 2022, 19, 2678–2692. [Google Scholar] [CrossRef]
- Li, T.; Bao, R.; Li, L.; Tang, M.; Deng, H. Temporal and Spatial Changes of Habitat Quality and Their Potential Driving Factors in Southwest China. Land 2023, 12, 346. [Google Scholar] [CrossRef]
- Li, S.; Verburg, P.H.; Lv, S.; Wu, J.; Li, X. Spatial analysis of the driving factors of grassland degradation under conditions of climate change and intensive use in Inner Mongolia, China. Reg. Environ. Chang. 2012, 12, 461–474. [Google Scholar] [CrossRef]
- Su, R.; Cheng, J.; Chen, D.; Bai, Y.; Jin, H.; Chao, L.; Wang, Z.; Li, J. Effects of grazing on spatiotemporal variations in community structure and ecosystem function on the grasslands of Inner Mongolia, China. Sci. Rep. 2017, 7, 40. [Google Scholar] [CrossRef] [PubMed]
- Huang, H.; Chen, W.; Zhang, Y.; Qiao, L.; Du, Y. Analysis of ecological quality in Lhasa Metropolitan Area during 1990–2017 based on remote sensing and Google Earth Engine platform. J. Geo. Sci. 2021, 31, 265–280. [Google Scholar] [CrossRef]
- Qureshi, S.; Alavipanah, S.K.; Konyushkova, M.; Mijani, N.; Fathololomi, S.; Firozjaei, M.K.; Homaee, M.; Hamzeh, S.; Kakroodi, A.A. A Remotely Sensed Assessment of Surface Ecological Change over the Gomishan Wetland, Iran. Remote Sens. 2020, 12, 2989. [Google Scholar] [CrossRef]
- Jing, Y.; Zhang, F.; He, Y.; Kung, H.; Johnson, V.; Arikena, M. Assessment of spatial and temporal variation of ecological environment quality in Ebinur Lake Wetland National Nature Reserve, Xinjiang, China. Ecol. Indic. 2020, 110, 105874. [Google Scholar] [CrossRef]
- Ji, J.; Tang, Z.; Zhang, W.; Liu, W.; Jin, B.; Xi, X.; Wang, F.; Zhang, R.; Guo, B.; Xu, Z.; et al. Spatiotemporal and Multiscale Analysis of the Coupling Coordination Degree between Economic Development Equality and Eco-Environmental Quality in China from 2001 to 2020. Remote Sens. 2022, 14, 737. [Google Scholar] [CrossRef]
- Xu, H.; Duan, W.; Deng, W.; Lin, M. RSEI or MRSEI? Comment on Jia et al. Evaluation of Eco-Environmental Quality in Qaidam Basin Based on the Ecological Index (MRSEI) and GEE. Remote Sens. 2021, 13, 4543. Remote Sens. 2022, 14, 5307. [Google Scholar] [CrossRef]
- Ji, J.; Tang, Z.; Jiang, L.; Sheng, T.; Zhao, F.; Zhang, R.; Shifaw, E.; Liu, W.; Li, H.; Liu, X.; et al. Study on Regional Eco-Environmental Quality Evaluation Considering Land Surface and Season Differences: A Case Study of Zhaotong City. Remote Sens. 2023, 15, 657. [Google Scholar] [CrossRef]
- Wang, X.X.; Zhang, X.X.; Li, W.P.; Cheng, X.Q.; Ling, Q.; Zhou, Z.Y.; Hao, J.M.; Lin, Q.R.; Chen, L. Asesment of Eeologieal Environment Quality in Qilian Mountain National Nature Reserve Basedon Improved RSEI Model. J. Ecol. Rural Environ. 2023, 39, 853–863. [Google Scholar]
- Xu, L.T.; Liu, H.H.; Huang, L.J.; Wang, Y.F. Spatial and temporal changes of ecological environment and water conservation in Fenhe River Basin from 2000 to 2020. Arid. Zone Res. 2023, 40, 313–325. [Google Scholar]
- Li, R.; Chen, G.Q.; Li, W.X.; Meng, R.; Wang, M.J.; Guo, Y.N. Spatiotemporal Analysis of Eco-environmental Benefits in Shenfu-Dongsheng Mining Area During 1995–2020 Based on RSEI. Bull. Soil Water Conserv. 2023, 41, 143–151. [Google Scholar]
- Tang, L.D.; Liang, G.D.; Gu, G.H.; Xu, J.; Duan, L.; Zhang, X.Y.; Yang, X.X.; Lu, R.C. Study on the spatial-temporal evolution characteristics, patterns, and driving mechanisms of ecological environment of the Ecological Security Barriers on China’s Land Borders. Environ. Impact Assess Rev. 2023, 103, 107267. [Google Scholar] [CrossRef]
- Zhang, L.; Fang, C.; Zhao, R.; Zhu, C.; Guan, J. Spatial–temporal evolution and driving force analysis of eco-quality in urban agglomerations in China. Sci. Total Environ. 2023, 866, 161465. [Google Scholar] [CrossRef]
- Streimikiene, D. Environmental indicators for the assessment of quality of life. Intellect. Econ. 2015, 9, 67–79. [Google Scholar] [CrossRef]
- Hills, P. Environmental policy and planning in Hong Kong: An emerging regional agenda. Sustain. Dev. 2002, 10, 171–178. [Google Scholar] [CrossRef]
- Gustafsson, S.; Hermelin, B.; Smas, L. Integrating environmental sustainability into strategic spatial planning: The importance of management. J Environ. Plann. Man. 2019, 62, 1321–1338. [Google Scholar] [CrossRef]
- Guo, H.D.; Wang, X.Y.; Wu, B.F.; Li, X. Cognizing population density demarcative line(hu huanyong-line) based on space technology. Bull. Chin. Acad. Sci. 2016, 31, 1385–1394. [Google Scholar]
- Fang, C.L.; Li, G.D.; Qi, W.; Sun, S.A.; Cui, X.G.; Ren, Y.F. Unbalanced trend of urban and rural development on the east and west sides of Hu Huanyong Line and micro-breakthrough strategy along the Bole-Taipei Line. Acta Geogr. Sin. 2023, 78, 443–455. [Google Scholar]
- Peng, S.Z.P. 1-km Monthly Mean Temperature Dataset for China (1901–2022); National Tibetan Plateau/Third Pole Environment Data Center: Beijing, China, 2019. [Google Scholar] [CrossRef]
- Peng, S.Z. 1-km Monthly Precipitation Dataset for China (1901–2022); National Tibetan Plateau/Third Pole Environment Data Center: Beijing, China, 2019. [Google Scholar] [CrossRef]
- Yang, J.; Huang, X. The 30 m annual land cover datasets and its dynamics in China from 1990 to 2021. Earth Syst. Sci. Data 2022, 13, 3907–3925. [Google Scholar] [CrossRef]
- Chen, Z.; Yu, B.; Yang, C.; Zhou, Y.; Yao, S.; Qian, X.; Wang, C.; Wu, B.; Wu, J. An extended time-series (2000-2018) of global NPP-VIIRS-like nighttime light data. Earth Syst. Sci. Data 2021, 13, 889–906. [Google Scholar] [CrossRef]
- Rouse, J.W., Jr.; Haas, R.H.; Schell, J.A.; Deering, D.W. Monitoring Vegetation Systems in the Great Plains with Erts. NASA Spec. Publ. 1974, 351, 309. [Google Scholar]
- Xu, H. Analysis of Impervious Surface and its Impact on Urban Heat Environment using the Normalized Difference Impervious Surface Index (NDISI). Photogram. Eng. Remote. Sens. 2010, 76, 557–565. [Google Scholar] [CrossRef]
- Chen, C.; Fu, J.; Zhang, S.; Zhao, X. Coastline information extraction based on the tasseled cap transformation of Landsat-8 OLI images. Estuar. Coast. Shelf Sci. 2019, 217, 281–291. [Google Scholar] [CrossRef]
- Huang, Y.; Yang, S.; Zou, Y.; Su, J.; Wu, C.; Zhong, B.; Jia, P. Spatiotemporal epidemiology of COVID-19 from an epidemic course perspective. Geospatial Health. 2022, 17, 1023. [Google Scholar] [CrossRef]
- Qiu, G.; Liu, X.; Amiranti, A.Y.; Yasini, M.; Wu, T.; Amer, S.; Jia, P. Geographic clustering and region-specific determinants of obesity in the Netherlands. Geospatial Health. 2020, 15, 839. [Google Scholar] [CrossRef] [PubMed]
- Wang, J.F.; Xu, C.D. Geodetector: Principle and prospective. Acta Geogr. Scin. 2017, 72, 116–134. [Google Scholar]
- Zhu, L.; Meng, J.; Zhu, L. Applying Geodetector to disentangle the contributions of natural and anthropogenic factors to NDVI variations in the middle reaches of the Heihe River Basin. Ecol. Indic. 2020, 117, 106545. [Google Scholar] [CrossRef]
- Xu, L.; Du, H.; Zhang, X. Driving forces of carbon dioxide emissions in China’s cities: An empirical analysis based on the geodetector method. J. Clean. Prod. 2021, 287, 125169. [Google Scholar] [CrossRef]
- Zhang, X.S.; Zhang, W.F.; Gao, X.Y.; Wei, J.F.; Liu, Y. Dynamic Assessment of Ecological Environment Quality in Ganzhou District of Zhangye City Based on RSEI. Yellow River 2023, 45, 114–120. [Google Scholar]
- Zhao, K.X.; Li, X.M.; Wang, G.G.; Sun, X.W. Dynamic analysis of ecological environment quality in the Yellow River source area based on GEE platform. Chin. J. Ecol. 2024, 43, 290–298. [Google Scholar]
- Shang, X.L. Study on the Ecological Environmental Quality and Development Orientation of Three Major Urban Agglomerations in China: Based on the Ecological Meaning of Hu Line. Urban Dev. Stud. 2023, 30, 72–81. [Google Scholar]
- Tang, L.N.; Lan, T.; Xing, X.X.; Xie, T.; Li, W.F.; Fang, C.L.; Cao, Y.N.; Xu, Y.Y.; Cao, D.K.; Wang, L.; et al. Past Achievements and Future Strategies of Eco-environmental Construction in Mega Urban Agglomerations in Eastern China. Bull. Chin. Acad. Sci. 2023, 38, 394–406. [Google Scholar] [CrossRef]
- Zhou, Y.; He, C.F.; Liu, Y. An empirical study on the geographical distribution of pollution-intensive industries in China. J. Nat. 2015, 30, 1183–1196. [Google Scholar]
- Huang, Y.Y.; Zhu, S.J. Public environmental concerns, environmental regulations and energy-intensive industrial dynamics in China. J. Nat. Res. 2020, 35, 2744–2758. [Google Scholar] [CrossRef]
- Mao, X.Y.; Liu, Y.; He, C.F. Spatial pattern dynamics of resource-based industry in China. J. Nat. Res. 2015, 30, 1332–1342. [Google Scholar]
- Yun, C.; Yuqiang, L.; Xuyang, W.; Caiping, Y.; Yayi, N. Risk and countermeasures of global change in ecologically vulnerable regions of China. J. Desert Res. 2022, 42, 148–158. [Google Scholar]
- Sun, K.H.; Zeng, X.D.; Li, F. Study on the dominant climatic driver affecting the changes of LAl of ecological fragile zones in China. J. Nat. Resour. 2021, 36, 1873–1892. [Google Scholar]
- Gao, Q.; Liu, T. Causes and consequences of shrub encroachment in arid and semiarid region:a disputable issue. Arid Land Geogr. 2015, 38, 1202–1212. [Google Scholar] [CrossRef]
- He, T. Ecological Environment Quality Assessment of Yangtze River Delta Urban Agglomeration based on Google Earth Engine; Shanghai Institute of Technology: Shanghai, China, 2023. [Google Scholar]
- Wang, H.L.; Feng, A.P.; Gao, Y.H.; Wang, X.L. Temporal-spatial dynamic change on maximum vegetation coverage degree of Ili river basin. Environ. Sci. Technol. 2018, 41, 161–167. [Google Scholar]
- Yin, Z.L.; Feng, Q.; Wang, L.G.; Chen, Z.X.; Chang, Y.B.; Zhu, R. Vegetation coverage change and its influencing factors across the northwest region of China during 2000-2019. J. Desert Res. 2022, 42, 11–21. [Google Scholar]
- Sun, D.Q.; Zhang, J.X.; Zhu, C.G.; Hu, Y.; Zhou, L. An Assessment of China’s Ecological Environment Quality Change and lts Spatial Variation. Acta Geogr Sin. 2012, 67, 1599–1610. [Google Scholar]
- Hanson, A.; Swanson, L.; Ewing, D.; Grabas, G.; Meyer, S.; Ross, L.; Watmough, M.; Kirkby, J. Wetland Ecological Functions Assessment: An Overview of Approaches. Can. Wildl. Serv. Tech. Rep. Ser. 2008, 16, 123–125. [Google Scholar]
- Liu, W.; Guo, Z.; Jiang, B.; Lu, F.; Wang, H.; Wang, D.; Zhang, M.; Cui, L. Improving wetland ecosystem health in China. Ecol. Indic. 2020, 113, 106184. [Google Scholar] [CrossRef]
- Chen, W.; Cao, C.; Liu, D.; Tian, R.; Wu, C.; Wang, Y.; Qian, Y.; Ma, G.; Bao, D. An evaluating system for wetland ecological health: Case study on nineteen major wetlands in Beijing-Tianjin-Hebei region, China. Sci. Total Environ. 2019, 666, 1080–1088. [Google Scholar] [CrossRef] [PubMed]
- Jia, P.; Xue, H.; Liu, S.; Wang, H.; Yang, L.; Hesketh, T.; Ma, L.; Cai, H.; Liu, X.; Wang, Y.; et al. Opportunities and challenges of using big data for global health. Sci. Bull. 2019, 64, 1652–1654. [Google Scholar] [CrossRef] [PubMed]











| Products | Band Name | Wavelength (nm) | Description |
|---|---|---|---|
| MOD09A1 | sur_refl_b01 | 620–670 | Surface reflectance for band 1 |
| sur_refl_b02 | 841–876 | Surface reflectance for band 2 | |
| sur_refl_b03 | 459–479 | Surface reflectance for band 3 | |
| sur_refl_b04 | 545–565 | Surface reflectance for band 4 | |
| sur_refl_b05 | 1230–1250 | Surface reflectance for band 5 | |
| sur_refl_b06 | 1628–1652 | Surface reflectance for band 6 | |
| sur_refl_b07 | 2105–2155 | Surface reflectance for band 7 | |
| QA | - | Surface reflectance 500 m band quality control marks | |
| MOD11A2 | LST_Day_1km | - | Land surface temperature |
| QC_Day | - | Daytime land surface temperature (LST) quality indicators |
| Indicators | Calculation Methods |
|---|---|
| NDVI | |
| NDBSI | |
| WET | |
| LST | LST_Day_1km band from MOD11A2 products |
| Interaction | Criteria |
|---|---|
| Nonlinear weakening | |
| Single-factor nonlinear attenuation | |
| Two-factor enhancement | |
| Mutually independent | |
| Nonlinear enhancement |
Disclaimer/Publisher’s Note: The statements, opinions and data contained in all publications are solely those of the individual author(s) and contributor(s) and not of MDPI and/or the editor(s). MDPI and/or the editor(s) disclaim responsibility for any injury to people or property resulting from any ideas, methods, instructions or products referred to in the content. |
© 2024 by the authors. Licensee MDPI, Basel, Switzerland. This article is an open access article distributed under the terms and conditions of the Creative Commons Attribution (CC BY) license (https://creativecommons.org/licenses/by/4.0/).
Share and Cite
Zhang, W.; Liu, Z.; Qin, K.; Dai, S.; Lu, H.; Lu, M.; Ji, J.; Yang, Z.; Chen, C.; Jia, P. Long-Term Dynamic Monitoring and Driving Force Analysis of Eco-Environmental Quality in China. Remote Sens. 2024, 16, 1028. https://doi.org/10.3390/rs16061028
Zhang W, Liu Z, Qin K, Dai S, Lu H, Lu M, Ji J, Yang Z, Chen C, Jia P. Long-Term Dynamic Monitoring and Driving Force Analysis of Eco-Environmental Quality in China. Remote Sensing. 2024; 16(6):1028. https://doi.org/10.3390/rs16061028
Chicago/Turabian StyleZhang, Weiwei, Zixi Liu, Kun Qin, Shaoqing Dai, Huiyuan Lu, Miao Lu, Jianwan Ji, Zhaohui Yang, Chao Chen, and Peng Jia. 2024. "Long-Term Dynamic Monitoring and Driving Force Analysis of Eco-Environmental Quality in China" Remote Sensing 16, no. 6: 1028. https://doi.org/10.3390/rs16061028
APA StyleZhang, W., Liu, Z., Qin, K., Dai, S., Lu, H., Lu, M., Ji, J., Yang, Z., Chen, C., & Jia, P. (2024). Long-Term Dynamic Monitoring and Driving Force Analysis of Eco-Environmental Quality in China. Remote Sensing, 16(6), 1028. https://doi.org/10.3390/rs16061028

