Exploring Spatio-Temporal Dynamics of Future Extreme Precipitation, Runoff, and Flood Risk in the Hanjiang River Basin, China
Abstract
1. Introduction
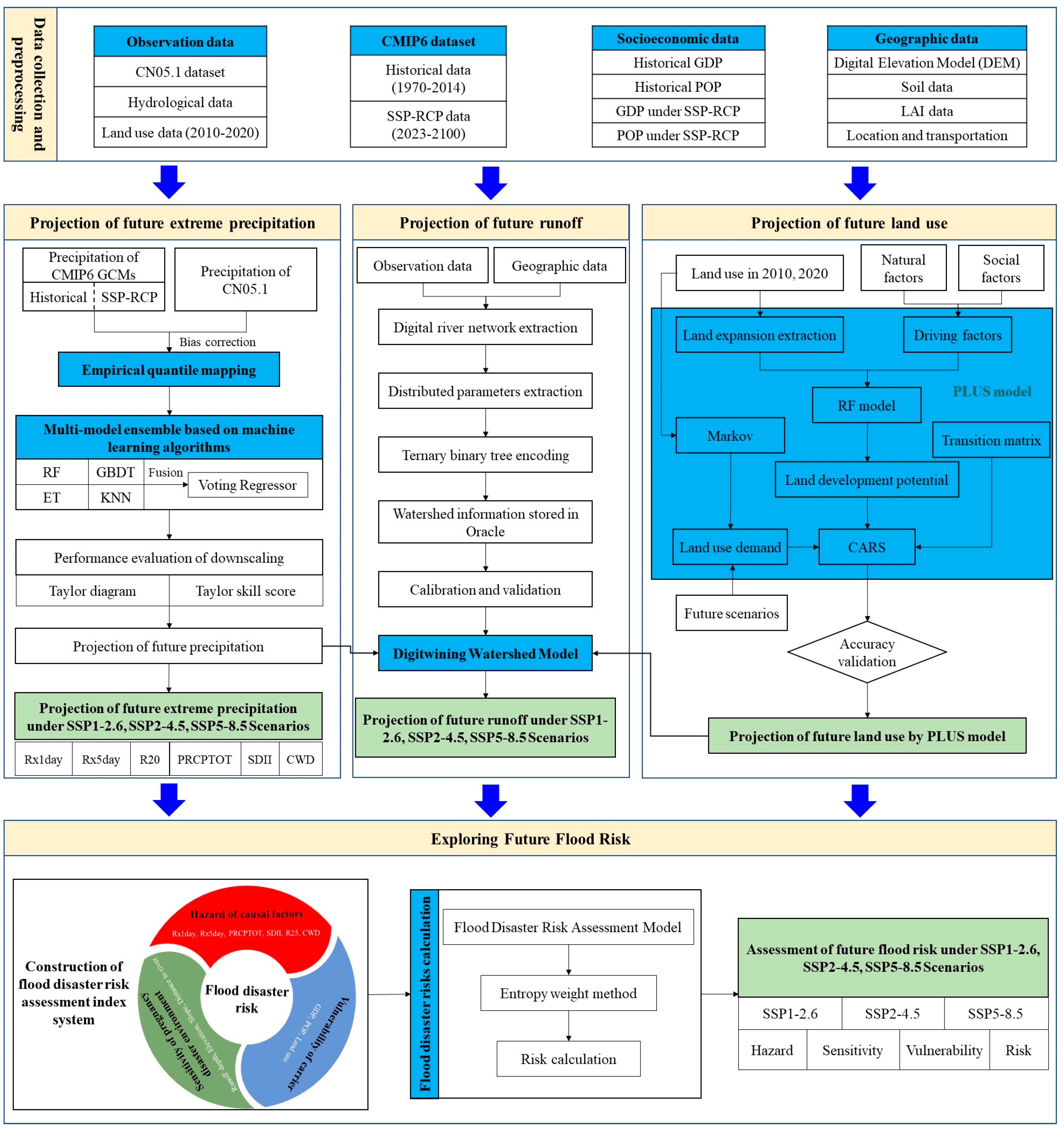
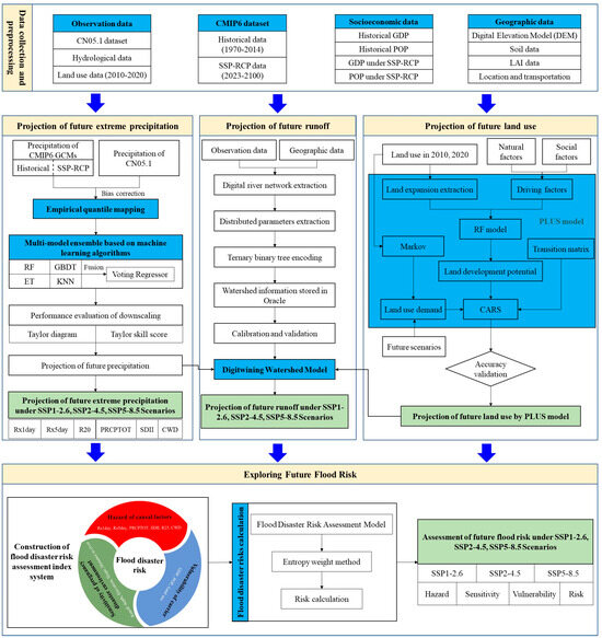
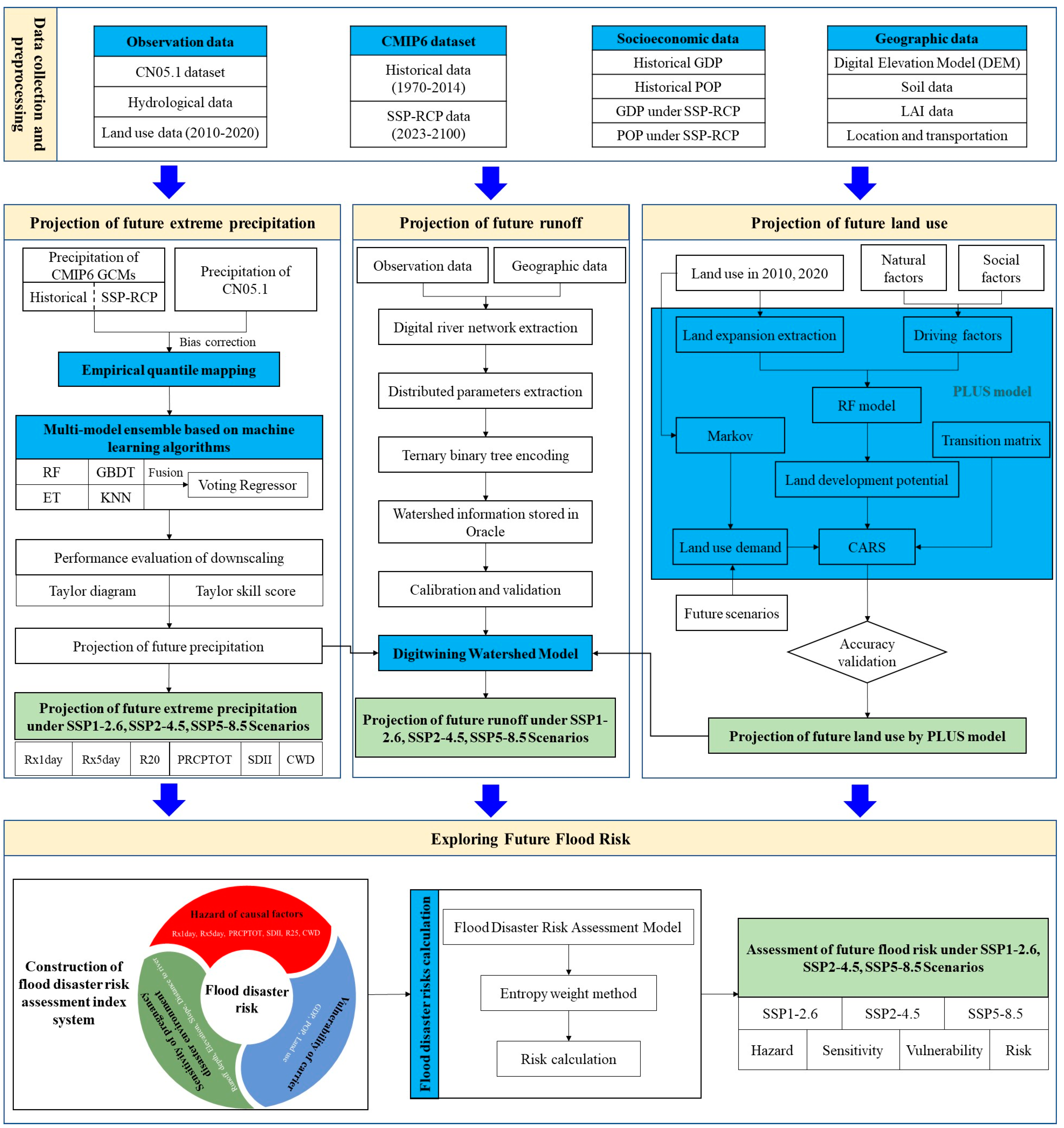
2. Materials and Methods
2.1. Study Area
2.2. Data Acquisition
2.2.1. Hydrological Modeling Data
2.2.2. GCMs Outputs
2.2.3. Driving Factors of Land Use
2.3. Methods
2.3.1. Statistical Downscaling Method for GCMs Precipitation
2.3.2. Selection of the Extreme Precipitation Indices
2.3.3. Future Land Use Projection by PLUS Model
2.3.4. Hydrological Simulation by DWM
2.3.5. Flood Disaster Risk Projection and Analysis Method
3. Results
3.1. Future Projection of Extreme Precipitation
3.2. Future Projection of Land Use
3.3. Future Projection of Runoff
3.3.1. Calibration and Validation of DWM
3.3.2. Trend Analysis of Future Runoff Variation
3.3.3. Spatial Distribution of Future Runoff Variation
3.4. Future Projection of Flood Risk
3.4.1. Hazard Indicators
3.4.2. Sensitivity Indicators
3.4.3. Vulnerability Indicators
3.4.4. Projection of Future Flood Risk
4. Discussion
5. Conclusions
- (1)
- The simulations of GCMs predict a consistent increase in intensity (Rx1day, Rx5day, PRCPTOT, SDII), frequency (R20m), and duration (CWD) of precipitation extremes over the HRB during the 21st century. The intensity and frequency of extreme precipitation events are projected to increase more significantly under higher-emission scenarios. The increases in Rx1day, Rx5day, PRCPTOT, SDII, R20 and CWD under the SSP5-8.5 scenario are 4.6 mm/10 a, 7.2 mm/10 a, 61.6 mm/10 a, 0.3 mm/day/10 a, 1 day/10 a and 0.2 day/10 a, respectively. The spatial distributions of precipitation intensity, frequency, and duration in future (2023–2100) are consistent with those in the baseline period (1995–2014). The mean values of precipitation intensity indices in future are higher than those in the baseline period;
- (2)
- The changes in annual runoff over the upper HRB during period of 2023–2062 under three SSP-RCP scenarios will exhibit a nonsignificant upward trend over time in comparison with the baseline period. In the future near-term (2023–2042), the average annual runoff is projected to decline under the SSP1-2.6, SSP2-4.5, and SSP5-8.5 scenarios when compared to the baseline period, with amplitudes of −19.64%, −19.33%, and −6.63%, respectively. In the future mid-term (2043–2062), the average annual runoff will decrease under SSP1-2.6 and SSP2-4.5 scenarios, with amplitudes of −9.33% and −10.48%, respectively, while under the SSP5-8.5 scenario, it will show an increase, with an amplitude of 15.66%. The spatial patterns of average annual runoff depth in the upper HRB show a gradient-based decreasing trend from southwest to northeast;
- (3)
- The high-flood-risk center in the future near-term (2023–2042) and mid-term (2043–2062) will be distributed in the southwestern region of the upper HRB, and a second high-flood-risk center will be formed near the Danjiangkou Reservoir in the eastern region of the basin. The proportions of high- and medium–high-flood-risk areas are projected to increase significantly in the future relative to those seen during the baseline period. The proportion of high-flood-risk areas in the future will be the highest under the SSP5-8.5 scenario, followed by the SSP1-2.6 scenario, and the lowest in the SSP2-4.5 scenario. The proportion of high-flood-risk areas under the SSP5-8.5 scenario will be the largest during the future mid-term, at 24.02%.
Supplementary Materials
Author Contributions
Funding
Data Availability Statement
Conflicts of Interest
References
- Trenberth, K. Changes in Precipitation with Climate Change. Clim. Res. 2011, 47, 123–138. [Google Scholar] [CrossRef]
- Veiga, S.F.; Yuan, H. Performance-Based Projection of Precipitation Extremes over China Based on CMIP5/6 Models Using Integrated Quadratic Distance. Weather Clim. Extrem. 2021, 34, 100398. [Google Scholar] [CrossRef]
- Myhre, G.; Alterskjær, K.; Stjern, C.W.; Hodnebrog, Ø.; Marelle, L.; Samset, B.H.; Sillmann, J.; Schaller, N.; Fischer, E.; Schulz, M.; et al. Frequency of Extreme Precipitation Increases Extensively with Event Rareness under Global Warming. Sci. Rep. 2019, 9, 16063. [Google Scholar] [CrossRef]
- Mukherjee, S.; Aadhar, S.; Stone, D.; Mishra, V. Increase in Extreme Precipitation Events under Anthropogenic Warming in India. Weather Clim. Extrem. 2018, 20, 45–53. [Google Scholar] [CrossRef]
- EM-DAT. EM-DAT Public 2021 [EB/OL]. Available online: https://www.emdat.be (accessed on 10 December 2023).
- WMO. Atlas of Mortality and Economic Losses from Weather, Climate and Water-Related Hazards 2021; WMO: Geneva, Switzerland, 2021. [Google Scholar]
- Yang, S.; Zhao, B.; Yang, D.; Wang, T.; Yang, Y.; Ma, T.; Santisirisomboon, J. Future Changes in Water Resources, Floods and Droughts under the Joint Impact of Climate and Land-Use Changes in the Chao Phraya Basin, Thailand. J. Hydrol. 2023, 620, 129454. [Google Scholar] [CrossRef]
- Wang, L.; Li, Y.; Li, M.; Li, L.; Liu, F.; Liu, D.L.; Pulatov, B. Projection of Precipitation Extremes in China’s Mainland Based on the Statistical Downscaled Data from 27 GCMs in CMIP6. Atmos. Res. 2022, 280, 106462. [Google Scholar] [CrossRef]
- Luo, P.; Wang, X.; Zhang, L.; Mohd Arif Zainol, M.R.R.; Duan, W.; Hu, M.; Guo, B.; Zhang, Y.; Wang, Y.; Nover, D. Future Land Use and Flood Risk Assessment in the Guanzhong Plain, China: Scenario Analysis and the Impact of Climate Change. Remote Sens. 2023, 15, 5778. [Google Scholar] [CrossRef]
- IPCC. Climate Change 2021: The Physical Science Basis; Cambridge University Press: Cambridge, UK, 2021. [Google Scholar]
- Thackeray, C.W.; Hall, A.; Norris, J.; Chen, D. Constraining the Increased Frequency of Global Precipitation Extremes under Warming. Nat. Clim. Chang. 2022, 12, 441–448. [Google Scholar] [CrossRef]
- Zhao, L.; Li, L.; Li, Y.; Yang, P.; Liu, X.; Zhou, Z.; Zhong, H.; Ding, Y. Global Extreme Precipitation Characteristics: The Perspective of Climate and Large River Basins. Clim. Dyn. 2024, 62, 1013–1030. [Google Scholar] [CrossRef]
- Li, S.; Chen, Y.; Wei, W.; Fang, G.; Duan, W. The Increase in Extreme Precipitation and Its Proportion over Global Land. J. Hydrol. 2024, 628, 130456. [Google Scholar] [CrossRef]
- Qin, P.; Xie, Z.; Zou, J.; Liu, S.; Chen, S. Future Precipitation Extremes in China under Climate Change and Their Physical Quantification Based on a Regional Climate Model and CMIP5 Model Simulations. Adv. Atmos. Sci. 2021, 38, 460–479. [Google Scholar] [CrossRef]
- IPCC. Climate Change 2022: Impacts, Adaptation, and Vulnerability; Cambridge University Press: Cambridge, UK, 2022. [Google Scholar]
- Wang, L.; Chen, S.; Zhu, W.; Ren, H.; Zhang, L.; Zhu, L. Spatiotemporal Variations of Extreme Precipitation and Its Potential Driving Factors in China’s North-South Transition Zone during 1960–2017. Atmos. Res. 2021, 252, 105429. [Google Scholar] [CrossRef]
- Sun, W.; Mu, X.; Song, X.; Wu, D.; Cheng, A.; Qiu, B. Changes in Extreme Temperature and Precipitation Events in the Loess Plateau (China) during 1960–2013 under Global Warming. Atmos. Res. 2016, 168, 33–48. [Google Scholar] [CrossRef]
- Mondal, S.K.; Huang, J.; Wang, Y.; Su, B.; Kundzewicz, Z.W.; Jiang, S.; Zhai, J.; Chen, Z.; Jing, C.; Jiang, T. Changes in Extreme Precipitation across South Asia for Each 0.5 °C of Warming from 1.5 °C to 3.0 °C above Pre-Industrial Levels. Atmos. Res. 2022, 266, 105961. [Google Scholar] [CrossRef]
- Li, Z.; Fang, H. Impacts of Climate Change on Water Erosion: A Review. Earth-Sci. Rev. 2016, 163, 94–117. [Google Scholar] [CrossRef]
- Rojpratak, S.; Supharatid, S. Regional Extreme Precipitation Index: Evaluations and Projections from the Multi-Model Ensemble CMIP5 over Thailand. Weather Clim. Extrem. 2022, 37, 100475. [Google Scholar] [CrossRef]
- Eyring, V.; Bony, S.; Meehl, G.A.; Senior, C.A.; Stevens, B.; Stouffer, R.J.; Taylor, K.E. Overview of the Coupled Model Intercomparison Project Phase 6 (CMIP6) Experimental Design and Organization. Geosci. Model Dev. 2016, 9, 1937–1958. [Google Scholar] [CrossRef]
- O’Neill, B.C.; Kriegler, E.; Riahi, K.; Ebi, K.L.; Hallegatte, S.; Carter, T.R.; Mathur, R.; van Vuuren, D.P. A New Scenario Framework for Climate Change Research: The Concept of Shared Socioeconomic Pathways. Clim. Chang. 2013, 122, 387–400. [Google Scholar] [CrossRef]
- Patel, J.; Gnanaseelan, C.; Chowdary, J.S.; Parekh, A. A Quantile Mapping Approach-based Bias Correction in Coupled Model Intercomparison Project Phase 5 Models for Decadal Temperature Predictions over India. Int. J. Climatol. 2021, 42, 2455–2469. [Google Scholar] [CrossRef]
- Tong, Y.; Gao, X.; Han, Z.; Xu, Y.; Xu, Y.; Giorgi, F. Bias Correction of Temperature and Precipitation over China for RCM Simulations Using the QM and QDM Methods. Clim. Dyn. 2020, 57, 1425–1443. [Google Scholar] [CrossRef]
- Jose, D.M.; Vincent, A.M.; Dwarakish, G.S. Improving Multiple Model Ensemble Predictions of Daily Precipitation and Temperature through Machine Learning Techniques. Sci. Rep. 2022, 12, 4678. [Google Scholar] [CrossRef] [PubMed]
- Ahmed, K.; Sachindra, D.A.; Shahid, S.; Iqbal, Z.; Nawaz, N.; Khan, N. Multi-Model Ensemble Predictions of Precipitation and Temperature Using Machine Learning Algorithms. Atmos. Res. 2020, 236, 104806. [Google Scholar] [CrossRef]
- Yu, Y.; Mao, J.; Wullschleger, S.D.; Chen, A.; Shi, X.; Wang, Y.; Hoffman, F.M.; Zhang, Y.; Pierce, E. Machine Learning-Based Observation-Constrained Projections Reveal Elevated Global Socioeconomic Risks from Wildfire. Nat. Commun. 2022, 13, 1250. [Google Scholar] [CrossRef]
- Liang, X.; Guan, Q.; Clarke, K.C.; Liu, S.; Wang, B.; Yao, Y. Understanding the Drivers of Sustainable Land Expansion Using a Patch-Generating Land Use Simulation (PLUS) Model: A Case Study in Wuhan, China. Comput. Environ. Urban Syst. 2021, 85, 101569. [Google Scholar] [CrossRef]
- Liang, X.; Liu, X.; Chen, G.; Leng, J.; Wen, Y.; Chen, G. Coupling Fuzzy Clustering and Cellular Automata Based on Local Maxima of Development Potential to Model Urban Emergence and Expansion in Economic Development Zones. Int. J. Geogr. Inf. Sci. 2020, 34, 1–23. [Google Scholar] [CrossRef]
- Song, Y.H.; Chung, E.-S.; Shahid, S. Differences in Extremes and Uncertainties in Future Runoff Simulations Using SWAT and LSTM for SSP Scenarios. Sci. Total Environ. 2022, 838, 156162. [Google Scholar] [CrossRef] [PubMed]
- Chang, J.; Zhang, H.; Wang, Y.; Zhang, L. Impact of Climate Change on Runoff and Uncertainty Analysis. Nat. Hazards 2017, 88, 1113–1131. [Google Scholar] [CrossRef]
- Ji, H.; Peng, D.; Gu, Y.; Luo, X.; Pang, B.; Zhu, Z. Snowmelt Runoff in the Yarlung Zangbo River Basin and Runoff Change in the Future. Remote Sens. 2022, 15, 55. [Google Scholar] [CrossRef]
- Shi, L.; Feng, P.; Wang, B.; Liu, D.L.; Zhang, H.; Liu, J.; Yu, Q. Assessing Future Runoff Changes with Different Potential Evapotranspiration Inputs Based on Multi-Model Ensemble of CMIP5 Projections. J. Hydrol. 2022, 612, 128042. [Google Scholar] [CrossRef]
- Shi, H.; Chen, J.; Li, T.; Wang, G. A New Method for Estimation of Spatially Distributed Rainfall through Merging Satellite Observations, Raingauge Records, and Terrain Digital Elevation Model Data. J. Hydro-Environ. Res. 2020, 28, 1–14. [Google Scholar] [CrossRef]
- Zhang, A.; Shi, H.; Li, T.; Fu, X. Analysis of the Influence of Rainfall Spatial Uncertainty on Hydrological Simulations Using the Bootstrap Method. Atmosphere 2018, 9, 71. [Google Scholar] [CrossRef]
- Chen, J.; Xia, J.; Li, T.; Wang, M. Application of Digital River Basin Model to Long River Basin of Upper Yangtze. J. Hydroelectr. Eng. 2019, 38, 1–10. (In Chinese) [Google Scholar] [CrossRef]
- Wang, H.; Liu, J.; Liu, X.; Wang, D. Construction of DYRIM of Qinghai Lake Basin Based on ANUSPLIN. Water Resour. Prot. 2024, 40, 82–91. (In Chinese) [Google Scholar] [CrossRef]
- Xue, Y.; Qin, C.; Wu, B.; Zhang, G.; Fu, X.; Ma, H.; Li, D.; Wang, B. Simulation of Runoff Process Based on the 3-D River Network. J. Hydrol. 2023, 626, 130192. [Google Scholar] [CrossRef]
- Shi, H.; Li, T.; Wang, K.; Zhang, A.; Wang, G.; Fu, X. Physically Based Simulation of the Streamflow Decrease Caused by Sediment-trapping Dams in the Middle Yellow River. Hydrol. Process. 2016, 30, 783–794. [Google Scholar] [CrossRef]
- Wang, Z.; Xu, M.; Liu, X.; Singh, D.K.; Fu, X. Quantifying the Impact of Climate Change and Anthropogenic Activities on Runoff and Sediment Load Reduction in a Typical Loess Plateau Watershed. J. Hydrol. Reg. Stud. 2022, 39, 100992. [Google Scholar] [CrossRef]
- Shi, H.; Li, T. Estimating Hydrological Parameters Based on Rainfall Patterns in River Basins with No Long-Term Historical Observations. J. Hydrol. 2017, 553, 651–661. [Google Scholar] [CrossRef]
- Li, G.; Liu, J.; Shao, W. Research Progress in Flood Disaster Risk Assessment and Zoning. J. China Hydrol. 2023, 43, 15–20. (In Chinese) [Google Scholar] [CrossRef]
- Wang, Y.; Zhai, J.; Gao, G.; Liu, Q.; Song, L. Risk Assessment of Rainstorm Disasters in the Guangdong–Hong Kong–Macao Greater Bay Area of China during 1990–2018. Geomat. Nat. Hazards Risk 2022, 13, 267–288. [Google Scholar] [CrossRef]
- Chen, Y.; Alexander, D. Integrated Flood Risk Assessment of River Basins: Application in the Dadu River Basin, China. J. Hydrol. 2022, 613, 128456. [Google Scholar] [CrossRef]
- Shi, Y.; Zhai, G.; Zhou, S.; Lu, Y.; Chen, W.; Deng, J. How Can Cities Respond to Flood Disaster Risks under Multi-Scenario Simulation? A Case Study of Xiamen, China. Int. J. Environ. Res. Public Health 2019, 16, 618. [Google Scholar] [CrossRef]
- Mitra, R.; Das, J. A Comparative Assessment of Flood Susceptibility Modelling of GIS-Based TOPSIS, VIKOR, and EDAS Techniques in the Sub-Himalayan Foothills Region of Eastern India. Environ. Sci Pollut Res 2023, 30, 16036–16067. [Google Scholar] [CrossRef]
- Deng, P.; Zhang, M.; Hu, Q.; Wang, L.; Bing, J. Pattern of Spatio-Temporal Variability of Extreme Precipitation and Flood-Waterlogging Process in Hanjiang River Basin. Atmos. Res. 2022, 276, 106258. [Google Scholar] [CrossRef]
- Jin, H.; Chen, X.; Zhong, R.; Liu, M.; Ye, C. Construction of Precipitation Index Based on Ensemble Forecast and Heavy Precipitation Forecast in the Hanjiang River Basin, China. Atmos. Res. 2023, 287, 106701. [Google Scholar] [CrossRef]
- Hao, W.; Hao, Z.; Yuan, F.; Ju, Q.; Hao, J. Regional Frequency Analysis of Precipitation Extremes and Its Spatio-Temporal Patterns in the Hanjiang River Basin, China. Atmosphere 2019, 10, 130. [Google Scholar] [CrossRef]
- Zhou, X.; Chen, W.; Liu, Q.; Shen, H.; Cai, S.; Lei, X. Future Runoff Forecast in Hanjiang River Basin Based on Wetspa Model and CMIP6 Model. Front. Environ. Sci. 2022, 10, 980949. [Google Scholar] [CrossRef]
- Jin, H.; Chen, X.; Zhong, R.; Wu, P.; Li, D. Spatio-Temporal Changes of Precipitation in the Hanjiang River Basin under Climate Change. Theor. Appl. Clim. 2021, 146, 1441–1458. [Google Scholar] [CrossRef]
- Wang, D.; Liu, J.; Luan, Q.; Shao, W.; Fu, X.; Wang, H.; Gu, Y. Projection of Future Precipitation Change Using CMIP6 Multimodel Ensemble Based on Fusion of Multiple Machine Learning Algorithms: A Case in Hanjiang River Basin, China. Meteorol. Appl. 2023, 30, e2144. [Google Scholar] [CrossRef]
- Hao, W.; Shao, Q.; Wei, P.; Zhu, C.; Chen, X.; Chen, R. Evaluation and Projection of the Annual Maximum Streamflow in Response to Anthropogenic and Climatic Effects under Nonstationary Conditions in the Hanjiang River Basin, China. J. Water Clim. Chang. 2022, 13, 1855–1877. [Google Scholar] [CrossRef]
- Qin, Z.; Peng, T.; Singh, V.P.; Chen, M. Spatio-Temporal Variations of Precipitation Extremes in Hanjiang River Basin, China, during 1960–2015. Theor. Appl. Climatol. 2019, 138, 1767–1783. [Google Scholar] [CrossRef]
- Rudke, A.P.; Fujita, T.; de Almeida, D.S.; Eiras, M.M.; Xavier, A.C.F.; Rafee, S.A.A.; Santos, E.B.; de Morais, M.V.B.; Martins, L.D.; de Souza, R.V.A.; et al. Land Cover Data of Upper Parana River Basin, South America, at High Spatial Resolution. Int. J. Appl. Earth Obs. Geoinf. 2019, 83, 101926. [Google Scholar] [CrossRef]
- Shi, J.; Li, X. Simulation of Runoff at Different Time Scales in Dianchi Watershed Based on SWAT Model. Water Resour. Power 2022, 40, 37–40. (In Chinese) [Google Scholar] [CrossRef]
- Liang, S.; Cheng, J.; Jia, K.; Jiang, B.; Zhou, J. The Global Land Surface Satellite (GLASS) Product Suite. Bull. Am. Meteorol. Soc. 2021, 102, E323–E337. [Google Scholar] [CrossRef]
- Xu, B.; Li, J.; Park, T.; Liu, Q.; Zeng, Y.; Yin, G.; Zhao, J.; Fan, W.; Yang, L.; Knyazikhin, Y.; et al. An Integrated Method for Validating Long-Term Leaf Area Index Products Using Global Networks of Site-Based Measurements. Remote Sens. Environ. 2018, 209, 134–151. [Google Scholar] [CrossRef]
- Wu, J.; Gao, X. A Gridded Daily Observation Dataset over China Region and Comparison with the Other Dataset. Chin. J. Geophys. 2013, 56, 1102–1111. (In Chinese) [Google Scholar] [CrossRef]
- Luo, Y.; Xu, C.; Chu, Z.; Sun, Q.; Chen, L. Application of CN05.1 meteorological data in watershed hydrological simulation: A case study in the upper reaches of Kaidu River basin. Clim. Chang. Res. 2020, 16, 287–295. (In Chinese) [Google Scholar] [CrossRef]
- Wang, D.; Wang, A. Applicability Assessment of GPCC and CRU Precipitation Products in China during 1901 to 2013. Clim. Environ. Res. 2017, 22, 446–462. (In Chinese) [Google Scholar] [CrossRef]
- Wang, D.; Liu, J.; Wang, H.; Shao, W.; Mei, C.; Ding, X. Performance Evaluations of CMIP6 and CMIP5 Models for Precipitation Simulation over the Hanjiang River Basin, China. J. Water Clim. Chang. 2022, 13, 2089–2106. [Google Scholar] [CrossRef]
- Chen, L.; Xu, C.; Li, X. Projections of Temperature Extremes Based on Preferred CMIP5 Models: A Case Study in the Kaidu-Kongqi River Basin in Northwest China. J. Arid Land 2021, 13, 568–580. [Google Scholar] [CrossRef]
- Wang, Y.; Li, X.; Liu, S.; Han, Z.; Song, L.; Ke, Z.; Chen, K. Climate Services for Water Resource Management in China: The Case Study of Danjiangkou Reservoir. J. Meteorol. Res. 2021, 35, 87–100. [Google Scholar] [CrossRef]
- Yue, Y.; Yan, D.; Yue, Q.; Ji, G.; Wang, Z. Future Changes in Precipitation and Temperature over the Yangtze River Basin in China Based on CMIP6 GCMs. Atmos. Res. 2021, 264, 105828. [Google Scholar] [CrossRef]
- Zhu, H.; Jiang, Z.; Li, J.; Li, W.; Sun, C.; Li, L. Does CMIP6 Inspire More Confidence in Simulating Climate Extremes over China? Adv. Atmos. Sci. 2020, 37, 1119–1132. [Google Scholar] [CrossRef]
- Liao, W.; Liu, X.; Xu, X.; Chen, G.; Liang, X.; Zhang, H.; Li, X. Projections of Land Use Changes under the Plant Functional Type Classification in Different SSP-RCP Scenarios in China. Sci. Bull. 2020, 65, 1935–1947. [Google Scholar] [CrossRef]
- Shao, W.; Su, X.; Lu, J.; Liu, J.; Yang, Z.; Mei, C.; Liu, C.; Lu, J. Urban Resilience of Shenzhen City under Climate Change. Atmosphere 2021, 12, 537. [Google Scholar] [CrossRef]
- Wu, C.; Chen, B.; Huang, X.; Wei, Y. Effect of Land-Use Change and Optimization on the Ecosystem Service Values of Jiangsu Province, China. Ecol. Indic. 2020, 117, 106507. [Google Scholar] [CrossRef]
- Pontlus, R.G. Quantification Error Versus Location Error in Comparison of Categorical Maps. Photogramm. Eng. Remote Sens. 2000, 66, 1011–1016. [Google Scholar] [CrossRef]
- Liu, J.; Wang, G.; Li, H.; Gong, J.; Han, J. Water and Sediment Evolution in Areas with High and Coarse Sediment Yield of the Loess Plateau. Int. J. Sediment Res. 2013, 28, 448–457. [Google Scholar] [CrossRef]
- Liu, J.; Wang, G.; Li, T.; Xue, H.; He, L. Sediment Yield Computation of the Sandy and Gritty Area Based on the Digital Watershed Model. Sci. China Ser. E 2006, 49, 752–763. [Google Scholar] [CrossRef]
- Wang, G.; Wu, B.; Li, T. Digital Yellow River Model. J. Hydro-Environ. Res. 2007, 1, 1–11. [Google Scholar] [CrossRef]
- Wang, C.; Wang, B.; Wang, Y.; Wang, Y.; Zhang, W. Improved Interrill Erosion Prediction by Considering the Impact of the Near-Surface Hydraulic Gradient. Soil Tillage Res. 2020, 203, 104687. [Google Scholar] [CrossRef]
- Hu, L.; Zhang, Q.; Singh, V.; Wang, G.; He, C.; Zhao, J. Escalating Rainstorm-Induced Flood Risks in the Yellow River Basin, China. Environ. Res. Lett. 2024, 19, 064006. [Google Scholar] [CrossRef]
- Li, S.; Wang, Z.; Lai, C.; Lin, C. Quantitative Assessment of the Relative Impacts of Climate Change and Human Activity on Flood Susceptibility Based on a Cloud Model. J. Hydrol. 2020, 588, 125051. [Google Scholar] [CrossRef]
- Jiang, T.; Su, B.; Jing, C.; Wang, L. National and Provincial Population and Economy Projection Databases Under Shared Socioeconomic Pathways(SSP1-5)_v2[DS/OL]. V4. Science Data Bank. 2024. Available online: https://cstr.cn/31253.11.sciencedb.01683 (accessed on 10 July 2024).
- Zhang, Q.M.; Wang, R.; Jiang, T.; Chen, S. Projection of Extreme Precipitation in the Hanjiang River Basin under Different RCP Scenarios. Clim. Chang. Res. 2020, 16, 276–286. (In Chinese) [Google Scholar] [CrossRef]
- Duan, Q.; Xia, J.; Miao, C.; Sun, Q. The Uncertainty in Climate Change Projections by Global Climate Models. Chin. J. Nat. 2016, 38, 182–188. (In Chinese) [Google Scholar] [CrossRef]
- Yaghmaei, H.; Sadeghi, S.; Moradi, H.; Gholamalifard, M. Effect of Dam Operation on Monthly and Annual Trends of Flow Discharge in the Qom Rood Watershed, Iran. J. Hydrol. 2018, 557, 254–264. [Google Scholar] [CrossRef]
- Hou, Y.; Guo, H.; Yang, Y.; Liu, W. Global Evaluation of Runoff Simulation From Climate, Hydrological and Land Surface Models. Water Resour. Res. 2023, 59, e2021WR031817. [Google Scholar] [CrossRef]
- Zhang, L.; Zhao, Z.; Wang, H.; Yang, Y.; Li, X. Discussion on Several Issues of Uncertainty in Hydrological Simulation under Climate Change. Water Resour. Prot. 2023, 39, 109–118. (In Chinese) [Google Scholar] [CrossRef]













| Type | Resolution | Time | Resource | |
|---|---|---|---|---|
| Spatial attribute data | DEM | 30 m × 30 m | -- | www.earthdata.nasa.gov, accessed on 5 March 2024 |
| Land use | 30 m × 30 m | 2010, 2020 | https://www.webmap.cn, accessed on 5 September 2024 | |
| Soil | 1 km × 1 km | -- | www.fao.org/soils-portal/so, accessed on 5 March 2024 | |
| LAI | 0.05° × 0.05° | 1995–2018 | www.glass.umd.edu/LAI, accessed on 5 March 2024 | |
| Hydrological data | Observed daily precipitation | 0.25° × 0.25° | 1970–2018 | CN05.1 dataset |
| Monthly potential evapotranspiration | 1 km × 1 km | 1995–2018 | https://data.tpdc.ac.cn, accessed on 5 March 2024 | |
| Observed daily streamflow | -- | 2015–2018 | Hydrological Statistical Yearbook of the People’s Republic of China | |
| Type | Data | Resolution/Unit | Resource |
|---|---|---|---|
| Natural environmental factors | DEM | 30 m × 30 m | www.earthdata.nasa.gov, accessed on 5 March 2024 |
| Slope | 30 m × 30 m | ||
| Average annual precipitation | 1 km × 1 km/mm | www.resdc.cn, accessed on 10 May 2024 | |
| Average annual temperature | 1 km × 1 km/°C | ||
| Soil | 1 km × 1 km | www.fao.org/soils-portal/so, accessed on 5 March 2024 | |
| River | m | Extracted from Globle 30 land use data | |
| Socio-economic factors | Railway | m | OpenStreetMap www.openstreetmap.org, accessed on 10 May 2024 |
| Railway station | m | ||
| Primary road | m | ||
| Secondary road | m | ||
| Tertiary road | m | ||
| Trunk road | m | ||
| GDP | 1 km × 1 km | www.resdc.cn, accessed on 10 May 2024 | |
| POP | 1 km × 1 km | ||
| Night lights | 1 km × 1 km |
| Type | Index | Definition | Unit |
|---|---|---|---|
| Intensity index | RX1day | Maximum daily precipitation | mm |
| RX5day | Maximum consecutive 5-day precipitation | mm | |
| PRCPTOT | Total precipitation during wet days | mm | |
| SDII | Average precipitation during wet days | mm/day | |
| Frequency index | R20mm | Number of days with precipitation equal to or exceeding 20 mm | day |
| Duration index | CWD | Maximum number of consecutive days with precipitation measuring at least 1 mm | day |
| ID | Name | Range | Initial Value | Calibrated Value |
|---|---|---|---|---|
| 1 | Kzus | 10−4~10−1 | 4.5 × 10−4 | 8.5 × 10−4 |
| 2 | Ku-ds | 10−3~10−1 | 2 × 10−4 | 1.3 × 10−4 |
| 3 | Khu | 10−8~10−1 | 9.8 × 10−8 | 9.9 × 10−3 |
| 4 | Khd | 10−8~10−1 | 6 × 10−8 | 6 × 10−4 |
| 5 | θu,1 | 0.1~0.5 | 0.2 | 0.42 |
| 6 | θu,2 | 0.15~0.6 | 0.3 | 0.58 |
| 7 | θd,1 | 0.1~0.5 | 0.2 | 0.475 |
| 8 | θd,2 | 0.15~0.6 | 0.3 | 0.325 |
| 9 | n | -- | 0.1 | 0.029 |
| Indices | Calibration (2015–2016) | Validation (2017–2018) | |||
|---|---|---|---|---|---|
| Hanzhong | Hanzhong | Shiquan | Ankang | Baihe | |
| R2 | 0.75 | 0.83 | 0.72 | 0.72 | 0.68 |
| NSE | 0.73 | 0.81 | 0.70 | 0.64 | 0.64 |
| PBIAS/% | 22.34 | −14.03 | 5.05 | 9.16 | 1.46 |
Disclaimer/Publisher’s Note: The statements, opinions and data contained in all publications are solely those of the individual author(s) and contributor(s) and not of MDPI and/or the editor(s). MDPI and/or the editor(s) disclaim responsibility for any injury to people or property resulting from any ideas, methods, instructions or products referred to in the content. |
© 2024 by the authors. Licensee MDPI, Basel, Switzerland. This article is an open access article distributed under the terms and conditions of the Creative Commons Attribution (CC BY) license (https://creativecommons.org/licenses/by/4.0/).
Share and Cite
Wang, D.; Shao, W.; Liu, J.; Su, H.; Zhang, G.; Fu, X. Exploring Spatio-Temporal Dynamics of Future Extreme Precipitation, Runoff, and Flood Risk in the Hanjiang River Basin, China. Remote Sens. 2024, 16, 3980. https://doi.org/10.3390/rs16213980
Wang D, Shao W, Liu J, Su H, Zhang G, Fu X. Exploring Spatio-Temporal Dynamics of Future Extreme Precipitation, Runoff, and Flood Risk in the Hanjiang River Basin, China. Remote Sensing. 2024; 16(21):3980. https://doi.org/10.3390/rs16213980
Chicago/Turabian StyleWang, Dong, Weiwei Shao, Jiahong Liu, Hui Su, Ga Zhang, and Xiaoran Fu. 2024. "Exploring Spatio-Temporal Dynamics of Future Extreme Precipitation, Runoff, and Flood Risk in the Hanjiang River Basin, China" Remote Sensing 16, no. 21: 3980. https://doi.org/10.3390/rs16213980
APA StyleWang, D., Shao, W., Liu, J., Su, H., Zhang, G., & Fu, X. (2024). Exploring Spatio-Temporal Dynamics of Future Extreme Precipitation, Runoff, and Flood Risk in the Hanjiang River Basin, China. Remote Sensing, 16(21), 3980. https://doi.org/10.3390/rs16213980

