Quality Assessment of Operational Sea Surface Temperature Product from FY-4B/AGRI with In Situ and OSTIA Data
Abstract
1. Introduction
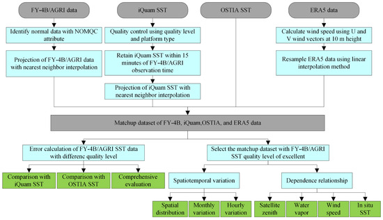
2. Materials and Methods
2.1. Materials
2.1.1. FY-4B/AGRI Data
2.1.2. In Situ SST
2.1.3. OSTIA SST
2.1.4. ERA5 Data
2.2. Methods
2.2.1. Matchup Samples Extraction
2.2.2. Error Evaluation
3. Result
3.1. Comparison with In Situ SST
3.2. Comparison with OSTIA SST
3.3. Comprehensive Evaluation
4. Discussion
4.1. Spatiotemporal Distribution of FY-4B/AGRI SST Error
4.2. Hourly Variation of FY-4B/AGRI SST Error
4.3. Variation of FY-4B/AGRI SST Error with Satellite Zenith Angle
4.4. Influence of Water Vapor and Wind on FY-4B/AGRI SST Error
4.5. Relationship between FY-4B/AGRI SST Error and In Situ SST
5. Conclusions
Author Contributions
Funding
Data Availability Statement
Acknowledgments
Conflicts of Interest
References
- O’Carroll, A.G.; Armstrong, E.M.; Beggs, H.M.; Bouali, M.; Casey, K.S.; Corlett, G.K.; Dash, P.; Donlon, C.J.; Gentemann, C.L.; Høyer, J.L.; et al. Observational Needs of Sea Surface Temperature. Front. Mar. Sci. 2019, 6, 420. [Google Scholar] [CrossRef]
- Oliver, E.C.J.; Donat, M.G.; Burrows, M.T.; Moore, P.J.; Smale, D.A.; Alexander, L.V.; Benthuysen, J.A.; Feng, M.; Sen Gupta, A.; Hobday, A.J.; et al. Longer and More Frequent Marine Heatwaves over the Past Century. Nat. Commun. 2018, 9, 1324. [Google Scholar] [CrossRef]
- Frölicher, T.L.; Fischer, E.M.; Gruber, N. Marine Heatwaves under Global Warming. Nature 2018, 560, 360–364. [Google Scholar] [CrossRef] [PubMed]
- Wang, W.; Wang, Y.; Zhang, J.; Jing, C.; Ding, R. Assessment of the Impact of Pacific Inflow on Sea Surface Temperature Prior to the Freeze-up Period over the Bering Sea. Remote Sens. 2024, 16, 113. [Google Scholar] [CrossRef]
- Minnett, P.J.; Alvera-Azcárate, A.; Chin, T.M.; Corlett, G.K.; Gentemann, C.L.; Karagali, I.; Li, X.; Marsouin, A.; Marullo, S.; Maturi, E.; et al. Half a Century of Satellite Remote Sensing of Sea-Surface Temperature. Remote Sens. Environ. 2019, 233, 111366. [Google Scholar] [CrossRef]
- Tu, Q.; Pan, D.; Hao, Z.; Yan, Y. SST Diurnal Warming in the China Seas and Northwestern Pacific Ocean Using MTSAT Satellite Observations. Acta Oceanol. Sin. 2016, 35, 12–18. [Google Scholar] [CrossRef]
- Rubakina, V.A.; Kubryakov, A.A.; Stanichny, S.V. Seasonal Variability of the Diurnal Cycle of the Black Sea Surface Temperature from the SEVIRI Satellite Measurements. Phys. Oceanogr. 2019, 26, 157–169. [Google Scholar] [CrossRef]
- Ditri, A.; Minnett, P.; Liu, Y.; Kilpatrick, K.; Kumar, A. The Accuracies of Himawari-8 and MTSAT-2 Sea-Surface Temperatures in the Tropical Western Pacific Ocean. Remote Sens. 2018, 10, 212. [Google Scholar] [CrossRef]
- Woo, H.-J.; Park, K.-A.; Li, X.; Lee, E.-Y. Sea Surface Temperature Retrieval from the First Korean Geostationary Satellite Coms Data: Validation and Error Assessment. Remote Sens. 2018, 10, 1916. [Google Scholar] [CrossRef]
- Gangwar, R.K.; Thapliyal, P.K. Variational Based Estimation of Sea Surface Temperature from Split-Window Observations of INSAT-3D/3DR Imager. Remote Sens. 2020, 12, 3142. [Google Scholar] [CrossRef]
- Petrenko, B.; Ignatov, A.; Shabanov, N.; Kihai, Y. Development and Evaluation of SST Algorithms for GOES-R ABI Using MSG SEVIRI as a Proxy. Remote Sens. Environ. 2011, 115, 3647–3658. [Google Scholar] [CrossRef]
- Azevedo, M.H.; Rudorff, N.; Aravéquia, J.A. Evaluation of the ABI/GOES-16 SST Product in the Tropical and Southwestern Atlantic Ocean. Remote Sens. 2021, 13, 192. [Google Scholar] [CrossRef]
- Woźniak, M.; Krężel, A. Sea Surface Temperature Retrieval from MSG/SEVIRI Data in the Baltic Sea Area. Oceanologia 2010, 52, 331–344. [Google Scholar] [CrossRef]
- Le Borgne, P.; Roquet, H.; Merchant, C.J. Estimation of Sea Surface Temperature from the Spinning Enhanced Visible and Infrared Imager, Improved Using Numerical Weather Prediction. Remote Sens. Environ. 2011, 115, 55–65. [Google Scholar] [CrossRef]
- Kawamura, H.; Qin, H.; Sakaida, F.; Setiawan, R.Y. Hourly Sea Surface Temperature Retrieval Using the Japanese Geostationary Satellite, Multi-Functional Transport Satellite (MTSAT). J. Oceanogr. 2010, 66, 61–70. [Google Scholar] [CrossRef]
- Park, K.-A.; Woo, H.-J.; Chung, S.-R.; Cheong, S.-H. Development of Sea Surface Temperature Retrieval Algorithms for Geostationary Satellite Data (Himawari-8/AHI). Asia Pac. J. Atmos. Sci. 2020, 56, 187–206. [Google Scholar] [CrossRef]
- Wang, S.; Lu, F.; Zhang, P.; Zhang, X.; Cui, P.; Wang, W. Quality Validation Methods and Error Analysis for FY2 Sea Surface Temperature. Meteor. Mon. 2013, 39, 1331–1336. (In Chinese) [Google Scholar] [CrossRef]
- Jiang, G.-M.; Liu, R. Retrieval of Sea and Land Surface Temperature from SVISSR/FY-2C/D/E Measurements. IEEE Trans. Geosci. Remote Sens. 2014, 52, 6132–6140. [Google Scholar] [CrossRef]
- Cui, P.; Wang, S.; Lu, F.; Xiao, M. FY-4A/AGRI Sea Surface Temperature Product and Quality Validation. J. Appl. Meteor. Sci. 2023, 34, 257–269. (In Chinese) [Google Scholar] [CrossRef]
- Luo, B.; Minnett, P.J. Skin Sea Surface Temperatures from the GOES-16 ABI Validated with Those of the Shipborne M-AERI. IEEE Trans. Geosci. Remote Sens. 2021, 59, 9902–9913. [Google Scholar] [CrossRef]
- Fan, J.; Lin, H.; Han, Q.; Chen, L.; Tan, S.; Li, W. Validation of FY-4A/AGRI LST and High Temporal–Spatial Resolution Analysis of Surface Heat Resources in Hunan Province, Central China. Atmosphere 2023, 14, 1777. [Google Scholar] [CrossRef]
- Zhang, P.; Xu, Z.; Guan, M.; Xie, L.; Xian, D.; Liu, C. Progress of Fengyun Meteorological Satellites Since 2020. Chin. J. Space Sci. 2022, 42, 724–732. [Google Scholar] [CrossRef]
- Xu, F.; Ignatov, A. In Situ SST Quality Monitor (iQuam). J. Atmos. Ocean. Technol. 2014, 31, 164–180. [Google Scholar] [CrossRef]
- Donlon, C.J.; Martin, M.; Stark, J.; Roberts-Jones, J.; Fiedler, E.; Wimmer, W. The Operational Sea Surface Temperature and Sea Ice Analysis (OSTIA) System. Remote Sens. Environ. 2012, 116, 140–158. [Google Scholar] [CrossRef]
- Hersbach, H.; Bell, B.; Berrisford, P.; Hirahara, S.; Horányi, A.; Muñoz-Sabater, J.; Nicolas, J.; Peubey, C.; Radu, R.; Schepers, D.; et al. The ERA5 Global Reanalysis. Q. J. R. Meteorol. Soc. 2020, 146, 1999–2049. [Google Scholar] [CrossRef]
- Walton, C.C.; Pichel, W.G.; Sapper, J.F.; May, D.A. The Development and Operational Application of Nonlinear Algorithms for the Measurement of Sea Surface Temperatures with the NOAA Polar-Orbiting Environmental Satellites. J. Geophys. Res. 1998, 103, 27999–28012. [Google Scholar] [CrossRef]
- Xu, F.; Ignatov, A. Error Characterization in iQuam SSTs Using Triple Collocations with Satellite Measurements. Geophys. Res. Lett. 2016, 43, 10826–10834. [Google Scholar] [CrossRef]
- Kennedy, J.J. A Review of Uncertainty in In Situ Measurements and Data Sets of Sea Surface Temperature. Rev. Geophys. 2014, 52, 1–32. [Google Scholar] [CrossRef]
- Good, S.; Fiedler, E.; Mao, C.; Martin, M.J.; Maycock, A.; Reid, R.; Roberts-Jones, J.; Searle, T.; Waters, J.; While, J.; et al. The Current Configuration of the OSTIA System for Operational Production of Foundation Sea Surface Temperature and Ice Concentration Analyses. Remote Sens. 2020, 12, 720. [Google Scholar] [CrossRef]
- Woo, H.-J.; Park, K.-A. Inter-Comparisons of Daily Sea Surface Temperatures and In-Situ Temperatures in the Coastal Regions. Remote Sens. 2020, 12, 1592. [Google Scholar] [CrossRef]
- Dash, P.; Ignatov, A.; Kihai, Y.; Sapper, J. The SST Quality Monitor (SQUAM). J. Atmos. Ocean. Technol. 2010, 27, 1899–1917. [Google Scholar] [CrossRef]
- He, Q.; Zhang, Y.; Wang, J. Development and Evaluation of Regional Sst Regression Algorithms for FY-3C/VIRR Data in the Western North Pacific. Remote Sens. Lett. 2020, 11, 1090–1099. [Google Scholar] [CrossRef]
- He, Q.; Hu, X.; Wu, Y. Evaluation and Improvement of FY-4A/AGRI Sea Surface Temperature Data. IEEE J. Sel. Top. Appl. Earth Observ. Remote Sens. 2023, 16, 267–277. [Google Scholar] [CrossRef]
- Gupta, H.V.; Kling, H.; Yilmaz, K.K.; Martinez, G.F. Decomposition of the Mean Squared Error and NSE Performance Criteria: Implications for Improving Hydrological Modelling. J. Hydrol. 2009, 377, 80–91. [Google Scholar] [CrossRef]
- Kling, H.; Fuchs, M.; Paulin, M. Runoff Conditions in the Upper Danube Basin Under an Ensemble of Climate Change Scenarios. J. Hydrol. 2012, 424–425, 264–277. [Google Scholar] [CrossRef]
- O’Carroll, A.G.; Eyre, J.R.; Saunders, R.W. Three-Way Error Analysis between AATSR, AMSR-E, and In Situ Sea Surface Temperature Observations. J. Atmos. Ocean. Technol. 2008, 25, 1197–1207. [Google Scholar] [CrossRef]
- Donlon, C.; Robinson, I.; Casey, K.S.; Vazquez-Cuervo, J.; Armstrong, E.; Arino, O.; Gentemann, C.; May, D.; LeBorgne, P.; Piollé, J.; et al. The Global Ocean Data Assimilation Experiment High-Resolution Sea Surface Temperature Pilot Project. Bull. Am. Meteorol. Soc. 2007, 88, 1197–1213. [Google Scholar] [CrossRef]
- Yang, C.; Guan, L.; Sun, X. Comparison of FY-4A/AGRI SST with Himawari-8/AHI and In Situ SST. Remote Sens. 2023, 15, 4139. [Google Scholar] [CrossRef]
- Meng, X.; Cheng, J.; Guo, H.; Yao, B. Quality Assessment of FY-4A/AGRI Official Sea Surface Temperature Product. IEEE Geosci. Remote Sens. Lett. 2024, 21, 1500905. [Google Scholar] [CrossRef]
- Jolliff, J.K.; Kindle, J.C.; Shulman, I.; Penta, B.; Friedrichs, M.A.M.; Helber, R.; Arnone, R.A. Summary Diagrams for Coupled Hydrodynamic-Ecosystem Model Skill Assessment. J. Mar. Syst. 2009, 76, 64–82. [Google Scholar] [CrossRef]
- Tu, Q.; Hao, Z. Validation of Sea Surface Temperature Derived from Himawari-8 by JAXA. IEEE J. Sel. Top. Appl. Earth Observ. Remote Sens. 2020, 13, 448–459. [Google Scholar] [CrossRef]
- Kurihara, Y.; Murakami, H.; Kachi, M. Sea Surface Temperature from the New Japanese Geostationary Meteorological Himawari-8 Satellite. Geophys. Res. Lett. 2016, 43, 1234–1240. [Google Scholar] [CrossRef]
- He, Q.-J. A Daytime Cloud Detection Algorithm for FY-3A/VIRR Data. Int. J. Remote Sens. 2011, 32, 6811–6822. [Google Scholar] [CrossRef]
- He, Q. Night-Time Cloud Detection for FY-3A/VIRR Using Multispectral Thresholds. Int. J. Remote Sens. 2013, 34, 2876–2887. [Google Scholar] [CrossRef]
- Wick, G.A.; Bates, J.J.; Scott, D.J. Satellite and Skin-Layer Effects on the Accuracy of Sea Surface Temperature Measurements from the GOES Satellites. J. Atmos. Ocean. Technol. 2002, 19, 1834–1848. [Google Scholar] [CrossRef]
- Merchant, C.J.; Le Borgne, P. Retrieval of Sea Surface Temperature from Space Based on Modeling of Infrared Radiative Transfer: Capabilities and Limitations. J. Atmos. Ocean. Technol. 2004, 21, 1734–1746. [Google Scholar] [CrossRef][Green Version]
- Price, J.F.; Weller, R.A.; Pinkel, R. Diurnal Cycling: Observations and Models of the Upper Ocean Response to Diurnal Heating, Cooling, and Wind Mixing. J. Geophys. Res. Oceans 1986, 91, 8411–8427. [Google Scholar] [CrossRef]
- Saunders, P.M. Aerial Measurement of Sea Surface Temperature in the Infrared. J. Geophys. Res. 1967, 72, 4109–4117. [Google Scholar] [CrossRef]
- LLewellyn-Jones, D.T.; Minnett, P.J.; Saunders, R.W.; Zavody, A.M. Satellite Multi-Channel Measurements of Sea Surface Temperature of the N.E. Atlantic Ocean Using AVHRR/2. Q. J. R. Meteorol. Soc. 1984, 110, 613–631. [Google Scholar] [CrossRef]
- Minnett, P.J. The Regional Optimization of Infrared Measurements of Sea Surface Temperature from Space. J. Geophys. Res. 1990, 95, 13497. [Google Scholar] [CrossRef]
- Kumar, A.; Minnett, P.J.; Podesta, G. Analysis of Pathfinder Sst Algorithm for Global and Regional Conditions. J. Earth Syst. Sci. 2000, 109, 395–405. [Google Scholar] [CrossRef][Green Version]
- Anding, D.; Kauth, R. Estimation of Sea Surface Temperature from Space. Remote Sens. Environ. 1970, 1, 217–220. [Google Scholar] [CrossRef]
- Donlon, C.J.; Minnett, P.J.; Gentemann, C.L.; Nightingale, T.J.; Barton, I.J.; Ward, B.; Murray, M.J. Toward Improved Validation of Satellite Sea Surface Skin Temperature Measurements for Climate Research. J. Clim. 2002, 15, 353–369. [Google Scholar] [CrossRef]
- Horrocks, L.A. Parameterizations of the Ocean Skin Effect and Implications for Satellite-Based Measurement of Sea-Surface Temperature. J. Geophys. Res. 2003, 108, 3096. [Google Scholar] [CrossRef]
- Saleh, A.K.; Al-Anzi, B.S. Statistical Validation of MODIS-Based Sea Surface Temperature in Shallow Semi-Enclosed Marginal Sea: A Comparison between Direct Matchup and Triple Collocation. Water 2021, 13, 1078. [Google Scholar] [CrossRef]
- Minnett, P.J. Radiometric Measurements of the Sea-Surface Skin Temperature: The Competing Roles of the Diurnal Thermocline and the Cool Skin. Int. J. Remote Sens. 2003, 24, 5033–5047. [Google Scholar] [CrossRef]
- Merchant, C.J.; Embury, O.; Le Borgne, P.; Bellec, B. Saharan Dust in Nighttime Thermal Imagery: Detection and Reduction of Related Biases in Retrieved Sea Surface Temperature. Remote Sens. Environ. 2006, 104, 15–30. [Google Scholar] [CrossRef]
- Kwon, K.; Choi, B.-J.; Kim, S.-D.; Lee, S.-H.; Park, K.-A. Assessment and Improvement of Global Gridded Sea Surface Temperature Datasets in the Yellow Sea Using In Situ Ocean Buoy and Research Vessel Observations. Remote Sens. 2020, 12, 759. [Google Scholar] [CrossRef]













| A0 | A1 | A2 | A3 | |
|---|---|---|---|---|
| Daytime | −245.276 | 0.908994 | 0.0722074 | 0.793245 |
| Nighttime | −243.704 | 0.904217 | 0.0715105 | 0.807235 |
| DQ | N | Bias (°C) | RMSE (°C) | ubRMSE (°C) | R | NSE | KGE | |
|---|---|---|---|---|---|---|---|---|
| Daytime | 0 | 82,052 | −0.19 | 0.66 | 0.63 | 0.99 | 0.99 | 0.97 |
| 1 | 37,365 | −0.47 | 0.88 | 0.74 | 0.99 | 0.98 | 0.98 | |
| 2 | 21,418 | −2.11 | 2.65 | 1.60 | 0.94 | 0.66 | 0.87 | |
| All | 140,835 | −0.55 | 1.23 | 1.10 | 0.98 | 0.95 | 0.97 | |
| Nighttime | 0 | 106,550 | −0.15 | 0.70 | 0.68 | 0.99 | 0.98 | 0.98 |
| 1 | 28,617 | −0.46 | 0.86 | 0.73 | 0.99 | 0.98 | 0.98 | |
| 2 | 54,730 | −3.01 | 3.48 | 1.74 | 0.95 | 0.61 | 0.80 | |
| All | 189,897 | −1.02 | 1.97 | 1.68 | 0.96 | 0.89 | 0.92 |
| DQ | N | Bias (°C) | RMSE (°C) | ubRMSE (°C) | R | NSE | KGE | |
|---|---|---|---|---|---|---|---|---|
| Daytime | 0 | 82,052 | −0.10 | 0.64 | 0.63 | 0.99 | 0.99 | 0.97 |
| 1 | 37,365 | −0.38 | 0.82 | 0.73 | 0.99 | 0.98 | 0.98 | |
| 2 | 21,418 | −2.06 | 2.63 | 1.63 | 0.93 | 0.66 | 0.87 | |
| All | 140,835 | −0.48 | 1.21 | 1.11 | 0.98 | 0.95 | 0.97 | |
| Nighttime | 0 | 106,550 | −0.13 | 0.68 | 0.67 | 0.99 | 0.99 | 0.97 |
| 1 | 28,617 | −0.42 | 0.82 | 0.71 | 0.99 | 0.99 | 0.98 | |
| 2 | 54,730 | −3.01 | 3.48 | 1.74 | 0.95 | 0.61 | 0.80 | |
| All | 189,897 | −1.00 | 1.96 | 1.69 | 0.96 | 0.89 | 0.93 |
| DQ | Daytime | Nighttime | ||||||
|---|---|---|---|---|---|---|---|---|
| N | AGRI (°C) | In Situ SST (°C) | OSTIA (°C) | N | AGRI (°C) | In Situ SST (°C) | OSTIA (°C) | |
| 0 | 82,052 | 0.59 | 0.22 | 0.23 | 106,550 | 0.64 | 0.22 | 0.19 |
| 1 | 37,365 | 0.69 | 0.27 | 0.22 | 28,617 | 0.67 | 0.29 | 0.23 |
| 2 | 21,418 | 1.60 | 0.06 | 0.30 | 54,730 | 1.73 | 0.21 | 0.15 |
| All | 140,835 | 1.09 | 0.20 | 0.25 | 189,897 | 1.67 | 0.20 | 0.21 |
Disclaimer/Publisher’s Note: The statements, opinions and data contained in all publications are solely those of the individual author(s) and contributor(s) and not of MDPI and/or the editor(s). MDPI and/or the editor(s) disclaim responsibility for any injury to people or property resulting from any ideas, methods, instructions or products referred to in the content. |
© 2024 by the authors. Licensee MDPI, Basel, Switzerland. This article is an open access article distributed under the terms and conditions of the Creative Commons Attribution (CC BY) license (https://creativecommons.org/licenses/by/4.0/).
Share and Cite
He, Q.; Cui, P.; Chen, Y. Quality Assessment of Operational Sea Surface Temperature Product from FY-4B/AGRI with In Situ and OSTIA Data. Remote Sens. 2024, 16, 2769. https://doi.org/10.3390/rs16152769
He Q, Cui P, Chen Y. Quality Assessment of Operational Sea Surface Temperature Product from FY-4B/AGRI with In Situ and OSTIA Data. Remote Sensing. 2024; 16(15):2769. https://doi.org/10.3390/rs16152769
Chicago/Turabian StyleHe, Quanjun, Peng Cui, and Yanwei Chen. 2024. "Quality Assessment of Operational Sea Surface Temperature Product from FY-4B/AGRI with In Situ and OSTIA Data" Remote Sensing 16, no. 15: 2769. https://doi.org/10.3390/rs16152769
APA StyleHe, Q., Cui, P., & Chen, Y. (2024). Quality Assessment of Operational Sea Surface Temperature Product from FY-4B/AGRI with In Situ and OSTIA Data. Remote Sensing, 16(15), 2769. https://doi.org/10.3390/rs16152769

