Near Real-Time Monitoring of Large Gradient Nonlinear Subsidence in Mining Areas: A Hybrid SBAS-InSAR Method Integrating Robust Sequential Adjustment and Deep Learning
Abstract
1. Introduction
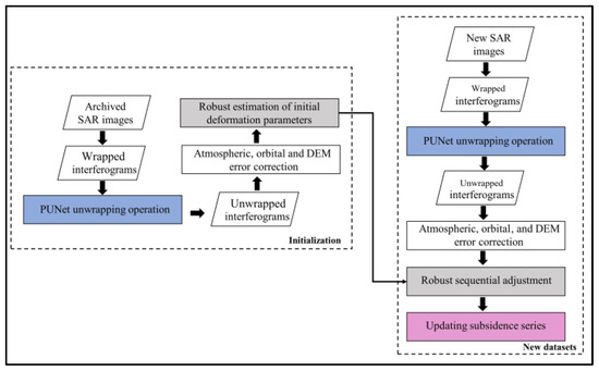
2. Methodology
2.1. Introduction to PUNet
2.2. Initial Parameter Robust Estimation
2.3. Robust Sequential Adjustment Method
3. Experimental Test
3.1. Simulation and Real Data
3.2. Simulation Data Results
3.3. PUNet Unwrapping Result
3.4. Dynamic Subsidence of Mining Area
3.5. Evaluation of the Surface Subsidence Control Effect of Filling Mining
4. Discussion
4.1. Changes in Matrix Dimensions
4.2. Calculation Time Change
4.3. Iteration Number Distribution
4.4. Improvements in Robust Estimation Methods
4.5. The Analysis of Potential Data Leakage and Other Issues with PUNet
5. Conclusions
Author Contributions
Funding
Data Availability Statement
Acknowledgments
Conflicts of Interest
References
- Shi, J.; Yang, Z.; Wu, L. Large-gradient interferometric phase unwrapping over coal mining areas assisted by a 2-D elliptical gaussian function. IEEE Geosci. Remote Sens. Lett. 2022, 19, 4516405. [Google Scholar] [CrossRef]
- Karanam, V.; Motagh, M.; Garg, S.; Jain, K. Multi-sensor remote sensing analysis of coal fire induced land subsidence in Jharia Coalfields, Jharkhand, India. Int. J. Appl. Earth Obs. Geoinf. 2021, 102, 102439. [Google Scholar] [CrossRef]
- Gao, Z.; He, X.; Ma, Z.; Shi, G. FCSN 3-D PU: Fully connected spatiotemporal network based 3-D phase unwrapping. IEEE Geosci. Remote Sens. Lett. 2023, 20, 4003605. [Google Scholar] [CrossRef]
- Li, L.; Zhang, H.; Tang, Y.; Wang, C.; Gu, F. InSAR phase unwrapping by deep learning based on gradient information fusion. IEEE Geosci. Remote Sens. Lett. 2022, 19, 4502305. [Google Scholar] [CrossRef]
- Garg, S.; Motagh, M.; Indu, J. Tracking hidden crisis in India’s capital from space: Implications of unsustainable groundwater use. Sci. Rep. 2022, 12, 651. [Google Scholar] [CrossRef]
- Gao, Y.; Yao, J.; Zheng, N.; Li, S.; Bian, H.; Tian, Y. MMPhU-Net: A novel multi-model fusion phase unwrapping network for large-gradient subsidence deformation. IEEE J. Sel. Top. Appl. Earth Obs. Remote Sens. 2024, 17, 5137–5146. [Google Scholar] [CrossRef]
- Wu, Z.; Wang, T.; Wang, Y.; Wang, R.; Ge, D. Deep-learning-based phase discontinuity prediction for 2-D phase unwrapping of SAR interferograms. IEEE Trans. Geosci. Remote Sens. 2022, 60, 5216516. [Google Scholar] [CrossRef]
- Chen, Y.; Li, J.; Li, H. Revealing land surface deformation over the Yineng backfilling mining area, China, by integrating distributed scatterer SAR interferometry and a mining subsidence model. IEEE J. Sel. Top. Appl. Earth Obs. Remote Sens. 2023, 16, 3611–3634. [Google Scholar] [CrossRef]
- Yang, Z.F.; Li, Z.W.; Zhu, J.J. An extension of the InSAR-based probability integral method and its application for predicting 3-D mining-induced displacements under different extraction conditions. IEEE Trans. Geosci. Remote Sens. 2017, 55, 3835–3845. [Google Scholar] [CrossRef]
- Shi, M.; Yang, H.; Wang, B.; Peng, J.; Gao, Z.; Zhang, B. Improving boundary constraint of probability integral method in SBAS-InSAR for deformation monitoring in mining areas. Remote Sens. 2021, 13, 1497. [Google Scholar] [CrossRef]
- Yang, Z.; Xu, B.; Li, Z.; Wu, L.; Zhu, J. Prediction of mining-induced kinematic 3-D displacements from InSAR using a Weibull model and a Kalman filter. IEEE Trans. Geosci. Remote Sens. 2022, 60, 4500912. [Google Scholar] [CrossRef]
- Wang, B.; Zhao, C.; Zhang, Q.; Lu, Z.; Li, Z.; Liu, Y. Sequential estimation of dynamic deformation parameters for SBAS-InSAR. IEEE Geosci. Remote Sens. Lett. 2020, 17, 1017–1021. [Google Scholar] [CrossRef]
- Hu, J.; Li, Z.; Ding, X.; Zhu, J.; Sun, Q. Spatial-temporal surface deformation of Los angeles over 2003–2007 from weighted least squares DInSAR. Int. J. Appl. Earth Obs. Geoinf. 2013, 21, 484–492. [Google Scholar] [CrossRef]
- Xu, J.; Jiang, M.; Ferreira, V.G.; Wu, Z. Time-series InSAR dynamic analysis with robust sequential adjustment. IEEE Geosci. Remote Sens. Lett. 2022, 19, 4514405. [Google Scholar] [CrossRef]
- Ansari, H.; De Zan, F.; Bamler, R. Sequential estimator: Toward efficient InSAR time series analysis. IEEE Trans. Geosci. Remote Sens. 2017, 55, 5637–5652. [Google Scholar] [CrossRef]
- Wang, B.; Zhao, C.; Zhang, Q.; Lu, Z.; Pepe, A. Long-term continuously updated deformation time series from multisensor InSAR in Xi’an, China from 2007 to 2021. IEEE J. Sel. Top. Appl. Earth Obs. Remote Sens. 2021, 14, 7297–7309. [Google Scholar] [CrossRef]
- Akbari, V.; Motagh, M. Improved ground subsidence monitoring using small baseline SAR interferograms and a weighted least squares inversion algorithm. IEEE Geosci. Remote Sens. Lett. 2012, 9, 437–441. [Google Scholar] [CrossRef]
- Hu, Z.; Mallorquí, J.J.; Fan, H. Atmospheric artifacts correction with a covariance-weighted linear model over mountainous regions. IEEE Trans. Geosci. Remote Sens. 2017, 56, 6995–7008. [Google Scholar] [CrossRef]
- Wu, Z.; Wang, T.; Wang, Y.; Wang, R.; Ge, D. Deep learning for the detection and phase unwrapping of mining-induced deformation in large-scale interferograms. IEEE Trans. Geosci. Remote Sens. 2022, 60, 5216318. [Google Scholar] [CrossRef]
- Zhang, K.; Zuo, W.; Chen, Y.; Meng, D.; Zhang, L. Beyond a gaussian denoiser: Residual learning of deep CNN for image denoising. IEEE Trans. Image Process. 2017, 26, 3142–3155. [Google Scholar] [CrossRef]
- Lin, P.; Cheng, X.; Zhou, T.; Liu, C.; Wang, B. A target-based self-calibration method for terrestrial laser scanners and its robust solution. IEEE J. Sel. Top. Appl. Earth Obs. Remote Sens. 2021, 14, 11954–11973. [Google Scholar] [CrossRef]
- Lin, X.; Li, W.; Li, S.; Ye, J.; Yao, C.; He, Z. Combined adaptive robust Kalman filter algorithm. Meas. Sci. Technol. 2021, 32, 75015. [Google Scholar] [CrossRef]
- He, H.; Ming, Z.; Zhang, J.; Wang, L.; Yang, R.; Chen, T.; Zhou, F. Robust Estimation of Landslide Displacement from Multi-temporal UAV Photogrammetry-Derived Point Clouds. IEEE J. Sel. Top. Appl. Earth Obs. Remote Sens. 2024, 17, 6627–6641. [Google Scholar] [CrossRef]
- Yang, Y.; He, H.; Xu, G. Adaptively robust filtering for kinematic geodetic positioning. J. Geod. 2001, 75, 109–116. [Google Scholar] [CrossRef]
- Gong, X.; Li, Z. A robust weighted total least-squares solution with Lagrange multipliers. Surv. Rev. 2017, 49, 176–185. [Google Scholar] [CrossRef]
- Chen, H.; Zhao, C. Retrieving the kinematic process of repeated-mining-induced model and probability integral method. Remote Sens. 2023, 15, 3145. [Google Scholar] [CrossRef]
- Jiang, K.; Yang, K.; Zhang, Y.; Li, Y.; Li, T.; Zhao, X. An extraction method for large gradient three-dimensional displacements of mining areas using single-track InSAR, Boltzmann function, and subsidence characteristics. Remote Sens. 2023, 15, 2946. [Google Scholar] [CrossRef]














Disclaimer/Publisher’s Note: The statements, opinions and data contained in all publications are solely those of the individual author(s) and contributor(s) and not of MDPI and/or the editor(s). MDPI and/or the editor(s) disclaim responsibility for any injury to people or property resulting from any ideas, methods, instructions or products referred to in the content. |
© 2024 by the authors. Licensee MDPI, Basel, Switzerland. This article is an open access article distributed under the terms and conditions of the Creative Commons Attribution (CC BY) license (https://creativecommons.org/licenses/by/4.0/).
Share and Cite
Wang, Y.; Cui, X.; Che, Y.; Zhao, Y.; Li, P.; Kang, X.; Jiang, Y. Near Real-Time Monitoring of Large Gradient Nonlinear Subsidence in Mining Areas: A Hybrid SBAS-InSAR Method Integrating Robust Sequential Adjustment and Deep Learning. Remote Sens. 2024, 16, 1664. https://doi.org/10.3390/rs16101664
Wang Y, Cui X, Che Y, Zhao Y, Li P, Kang X, Jiang Y. Near Real-Time Monitoring of Large Gradient Nonlinear Subsidence in Mining Areas: A Hybrid SBAS-InSAR Method Integrating Robust Sequential Adjustment and Deep Learning. Remote Sensing. 2024; 16(10):1664. https://doi.org/10.3390/rs16101664
Chicago/Turabian StyleWang, Yuanjian, Ximin Cui, Yuhang Che, Yuling Zhao, Peixian Li, Xinliang Kang, and Yue Jiang. 2024. "Near Real-Time Monitoring of Large Gradient Nonlinear Subsidence in Mining Areas: A Hybrid SBAS-InSAR Method Integrating Robust Sequential Adjustment and Deep Learning" Remote Sensing 16, no. 10: 1664. https://doi.org/10.3390/rs16101664
APA StyleWang, Y., Cui, X., Che, Y., Zhao, Y., Li, P., Kang, X., & Jiang, Y. (2024). Near Real-Time Monitoring of Large Gradient Nonlinear Subsidence in Mining Areas: A Hybrid SBAS-InSAR Method Integrating Robust Sequential Adjustment and Deep Learning. Remote Sensing, 16(10), 1664. https://doi.org/10.3390/rs16101664

