Surface Subsidence over a Coastal City Using SBAS-InSAR with Sentinel-1A Data: A Case of Nansha District, China
Abstract
:1. Introduction
2. Materials and Methods
2.1. Overview of the Study Area
2.2. Data and Software
2.3. SBAS-InSAR Principle
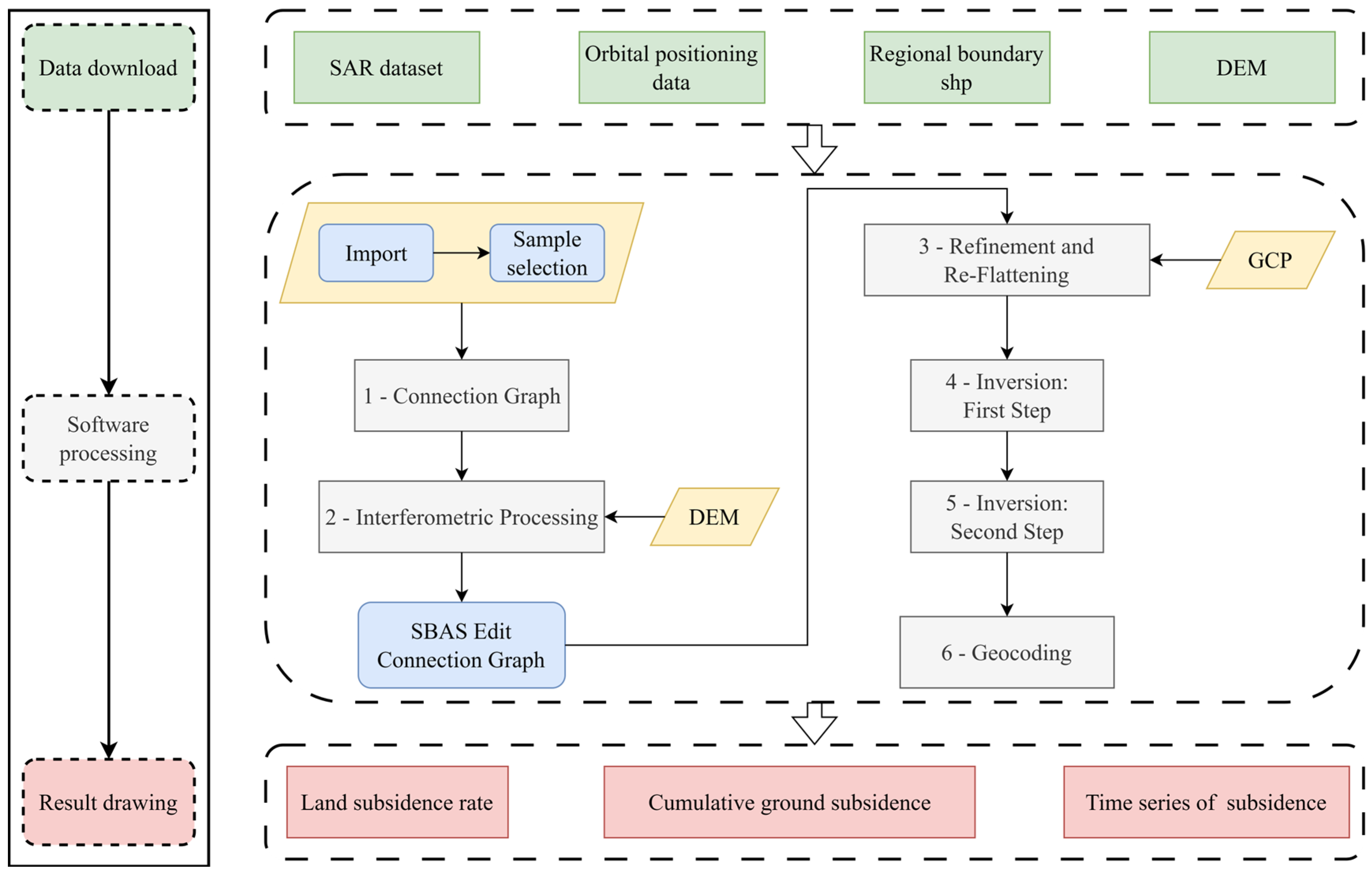
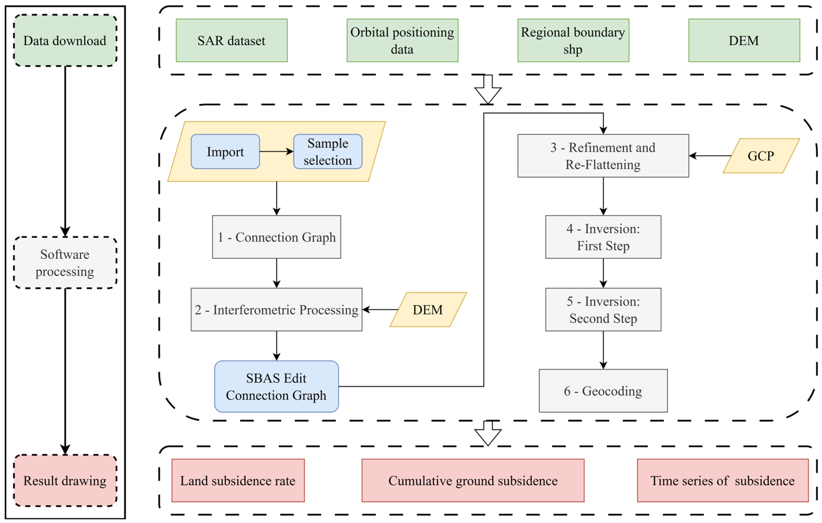
2.4. SBAS-InSAR Operation Procedure
- Data preprocessing
- 2.
- Interference workflow
- 3.
- SBAS method deformation inversion
- 4.
- Ground settlement analysis.
3. Results
3.1. Ground Subsidence Rate Analysis
3.2. Cumulative Ground Settlement Analysis
3.3. Change Characteristics of Settling Time
3.4. Ground Settlement Accuracy Survey
4. Discussion
4.1. Impact of Geological Conditions
4.2. Impact of Human Engineering Activities
4.2.1. Artificial Fill
4.2.2. Groundwater Level Changes
4.2.3. Additional Load
5. Conclusions
Author Contributions
Funding
Data Availability Statement
Conflicts of Interest
References
- Gheorghe, M.; Armaş, I. Comparison of Multi-Temporal Differential Interferometry Techniques Applied to the Measurement of Bucharest City Subsidence. Procedia Environ. Sci. 2016, 32, 221–229. [Google Scholar] [CrossRef]
- Chaussard, E.; Amelung, F.; Abidin, H.; Hong, S.-H. Sinking Cities in Indonesia: ALOS PALSAR Detects Rapid Subsidence Due to Groundwater and Gas Extraction. Remote Sens. Environ. 2013, 128, 150–161. [Google Scholar] [CrossRef]
- Cigna, F.; Tapete, D. Present-Day Land Subsidence Rates, Surface Faulting Hazard and Risk in Mexico City with 2014–2020 Sentinel-1 IW InSAR. Remote Sens. Environ. 2021, 253, 112161. [Google Scholar] [CrossRef]
- Massonnet, D.; Feigl, K.L. Radar Interferometry and Its Application to Changes in the Earth’s Surface. Rev. Geophys. 1998, 36, 441–500. [Google Scholar] [CrossRef]
- Casu, F.; Manzo, M.; Lanari, R. A Quantitative Assessment of the SBAS Algorithm Performance for Surface Deformation Retrieval from DInSAR Data. Remote Sens. Environ. 2006, 102, 195–210. [Google Scholar] [CrossRef]
- Fan, H.; Lian, X.; Yang, W.; Ge, L.; Hu, H.; Du, Z. Mining Large-Gradient Subsidence Monitoring Using D-InSAR Optimized by GNSS. Imaging Sci. J. 2021, 69, 207–218. [Google Scholar] [CrossRef]
- Zhang, Z.; Zeng, Q.; Jiao, J. Application of D-InSAR Technology on Risk Assessment of Mining Area. In Proceedings of the IGARSS 2019—2019 IEEE International Geoscience and Remote Sensing Symposium, Yokohama, Japan, 28 July–2 August 2019; pp. 9695–9698. [Google Scholar]
- Jiang, X.; Min, X.; Ye, T.; Li, X.; Hu, X. Monitoring the Subsidence at Different Periods in High Underground Water Level Coal Mine Areas Using Differential Interferometric Synthetic Aperture Radar (D-InSAR). Geocarto Int. 2023, 38, 2215730. [Google Scholar] [CrossRef]
- Fan, H.; Gu, W.; Qin, Y.; Xue, J.; Chen, B. A Model for Extracting Large Deformation Mining Subsidence Using D-InSAR Technique and Probability Integral Method. Trans. Nonferrous Met. Soc. China 2014, 24, 1242–1247. [Google Scholar] [CrossRef]
- Wang, H.; Feng, G.; Xu, B.; Yu, Y.; Li, Z.; Du, Y.; Zhu, J. Deriving Spatio-Temporal Development of Ground Subsidence Due to Subway Construction and Operation in Delta Regions with PS-InSAR Data: A Case Study in Guangzhou, China. Remote Sens. 2017, 9, 1004. [Google Scholar] [CrossRef]
- Han, Y.; Tao, Q.; Liu, G.; Hou, A.; Guo, Z.; Wang, F. Accuracy Verification and Correction of Ascending and Descending SBAS- and MSBAS-InSAR in Monitoring Mining Surface Subsidence. Geocarto Int. 2022, 37, 16370–16397. [Google Scholar] [CrossRef]
- Yan, Y.; Doin, M.-P.; Lopez-Quiroz, P.; Tupin, F.; Fruneau, B.; Pinel, V.; Trouve, E. Mexico City Subsidence Measured by InSAR Time Series: Joint Analysis Using PS and SBAS Approaches. IEEE J. Sel. Top. Appl. Earth Obs. Remote Sens. 2012, 5, 1312–1326. [Google Scholar] [CrossRef]
- Bayramov, E.; Buchroithner, M.; Kada, M. Radar Remote Sensing to Supplement Pipeline Surveillance Programs through Measurements of Surface Deformations and Identification of Geohazard Risks. Remote Sens. 2020, 12, 3934. [Google Scholar] [CrossRef]
- Li, Y.; Zuo, X.; Yang, F.; Bu, J.; Wu, W.; Liu, X. Effectiveness Evaluation of DS-InSAR Method Fused PS Points in Surface Deformation Monitoring: A Case Study of Hongta District, Yuxi City, China. Geomat. Nat. Hazards Risk 2023, 14, 2176011. [Google Scholar] [CrossRef]
- Zhang, P.; Guo, Z.; Guo, S.; Xia, J. Land Subsidence Monitoring Method in Regions of Variable Radar Reflection Characteristics by Integrating PS-InSAR and SBAS-InSAR Techniques. Remote Sens. 2022, 14, 3265. [Google Scholar] [CrossRef]
- Li, D.; Hou, X.; Song, Y.; Zhang, Y.; Wang, C. Ground Subsidence Analysis in Tianjin (China) Based on Sentinel-1A Data Using MT-InSAR Methods. Appl. Sci. 2020, 10, 5514. [Google Scholar] [CrossRef]
- Li, Y.; Yang, K.; Zhang, J.; Hou, Z.; Wang, S.; Ding, X. Research on Time Series InSAR Monitoring Method for Multiple Types of Surface Deformation in Mining Area. Nat. Hazards 2022, 114, 2479–2508. [Google Scholar] [CrossRef]
- Huang, C.; Guo, J.; Yu, X.; Nie, Z. Ground Deformation Monitoring in Tongzhou Based on High Resolution SAR Images. J. Indian Soc. Remote Sens. 2016, 44, 495–504. [Google Scholar] [CrossRef]
- Wang, H.; Li, K.; Zhang, J.; Hong, L.; Chi, H. Monitoring and Analysis of Ground Surface Settlement in Mining Clusters by SBAS-InSAR Technology. Sensors 2022, 22, 3711. [Google Scholar] [CrossRef]
- Xiao, B.; Zhao, J.; Li, D.; Zhao, Z.; Xi, W.; Zhou, D. The Monitoring and Analysis of Land Subsidence in Kunming (China) Supported by Time Series InSAR. Sustainability 2022, 14, 12387. [Google Scholar] [CrossRef]
- Ng, A.; Wang, H.; Dai, Y.; Pagli, C.; Chen, W.; Ge, L.; Du, Z.; Zhang, K. InSAR Reveals Land Deformation at Guangzhou and Foshan, China between 2011 and 2017 with COSMO-SkyMed Data. Remote Sens. 2018, 10, 813. [Google Scholar] [CrossRef]
- Zhao, Q.; Lin, H.; Jiang, L.; Chen, F.; Cheng, S. A Study of Ground Deformation in the Guangzhou Urban Area with Persistent Scatterer Interferometry. Sensors 2009, 9, 503–518. [Google Scholar] [CrossRef] [PubMed]
- Ao, M.; Wang, C.; Xie, R.; Zhang, X.; Hu, J.; Du, Y.; Li, Z.; Zhu, J.; Dai, W.; Kuang, C. Monitoring the Land Subsidence with Persistent Scatterer Interferometry in Nansha District, Guangdong, China. Nat. Hazards 2015, 75, 2947–2964. [Google Scholar] [CrossRef]
- Ma, P.; Wang, W.; Zhang, B.; Wang, J.; Shi, G.; Huang, G.; Chen, F.; Jiang, L.; Lin, H. Remotely Sensing Large- and Small-Scale Ground Subsidence: A Case Study of the Guangdong–Hong Kong–Macao Greater Bay Area of China. Remote Sens. Environ. 2019, 232, 111282. [Google Scholar] [CrossRef]
- Hussain, M.A.; Chen, Z.; Shoaib, M.; Shah, S.U.; Khan, J.; Ying, Z. Sentinel-1A for Monitoring Land Subsidence of Coastal City of Pakistan Using Persistent Scatterers In-SAR Technique. Sci. Rep. 2022, 12, 5294. [Google Scholar] [CrossRef] [PubMed]
- Kumar, S.; Kumar, D.; Chaudhary, S.K.; Singh, N.; Malik, K.K. Land Subsidence Mapping and Monitoring Using Modified Persistent Scatterer Interferometric Synthetic Aperture Radar in Jharia Coalfield, India. J. Earth Syst. Sci. 2020, 129, 146. [Google Scholar] [CrossRef]
- Modeste, G.; Doubre, C.; Masson, F. Time Evolution of Mining-Related Residual Subsidence Monitored over a 24-Year Period Using InSAR in Southern Alsace, France. Int. J. Appl. Earth Obs. Geoinf. 2021, 102, 102392. [Google Scholar] [CrossRef]
- Minh, D.H.T.; Tran, Q.C.; Pham, Q.N.; Dang, T.T.; Nguyen, D.A.; El-Moussawi, I.; Le Toan, T. Measuring Ground Subsidence in Ha Noi Through the Radar Interferometry Technique Using TerraSAR-X and Cosmos SkyMed Data. IEEE J. Sel. Top. Appl. Earth Obs. Remote Sens. 2019, 12, 3874–3884. [Google Scholar] [CrossRef]
- Umarhadi, D.A.; Avtar, R.; Widyatmanti, W.; Johnson, B.A.; Yunus, A.P.; Khedher, K.M.; Singh, G. Use of Multifrequency (C-band and L-band) SAR Data to Monitor Peat Subsidence Based on Time-series SBAS InSAR Technique. Land Degrad. Dev. 2021, 32, 4779–4794. [Google Scholar] [CrossRef]
- Yeşilmaden, H.M.; İnan, Ç.A.; Kurtuluş, B.; Canoğlu, M.C.; Avşar, Ö.; Razack, M. Land Subsidence Assessment under Excessive Groundwater Pumping Using ESA Sentinel-1 Satellite Data: A Case Study of Konya Basin, Turkey. Environ. Earth Sci. 2021, 80, 409. [Google Scholar] [CrossRef]
- Ramirez, R.A.; Lee, G.-J.; Choi, S.-K.; Kwon, T.-H.; Kim, Y.-C.; Ryu, H.-H.; Kim, S.; Bae, B.; Hyun, C. Monitoring of Construction-Induced Urban Ground Deformations Using Sentinel-1 PS-InSAR: The Case Study of Tunneling in Dangjin, Korea. Int. J. Appl. Earth Obs. Geoinf. 2022, 108, 102721. [Google Scholar] [CrossRef]
- Peng, M.; Lu, Z.; Zhao, C.; Motagh, M.; Bai, L.; Conway, B.D.; Chen, H. Mapping Land Subsidence and Aquifer System Properties of the Willcox Basin, Arizona, from InSAR Observations and Independent Component Analysis. Remote Sens. Environ. 2022, 271, 112894. [Google Scholar] [CrossRef]
- Mohammadimanesh, F.; Salehi, B.; Mahdianpari, M.; English, J.; Chamberland, J.; Alasset, P.-J. Monitoring Surface Changes in Discontinuous Permafrost Terrain Using Small Baseline SAR Interferometry, Object-Based Classification, and Geological Features: A Case Study from Mayo, Yukon Territory, Canada. GIScience Remote Sens. 2019, 56, 485–510. [Google Scholar] [CrossRef]
- Luo, J.; Zhou, X.; Huang, Y.; Liu, Y.; Zhang, Z.; Zeng, L. The Influence of Land Use Change on the Ecosystem Service Value in Nansha District. J. South China Norm. Univ. Nat. Sci. Ed. 2022, 54, 100–110. [Google Scholar]
- Chen, G.; Yu, H.; Li, B.; Chen, C.; Xu, D.; Sun, J. Characteristics of Land Use Changes in Nansha District, Guangzhou Based on GF-1 Remote Sensing Images. Pearl River 2023, 44, 54–63. [Google Scholar]
- Edalat, A.; Khodaparast, M.; Rajabi, A.M. Detecting Land Subsidence Due to Groundwater Withdrawal in Aliabad Plain, Iran, Using ESA Sentinel-1 Satellite Data. Nat. Resour. Res. 2020, 29, 1935–1950. [Google Scholar] [CrossRef]
- Lin, G. Land Subsidence Monitoring and Influencing Factors Analysis in Nansha District of Guangzhou Based on Time Series InSAR. Master’s Thesis, Guangzhou University, Guangzhou, China, 2021. [Google Scholar]
- Lanari, R.; Mora, O.; Manunta, M.; Mallorqui, J.J.; Berardino, P.; Sansosti, E. A Small-Baseline Approach for Investigating Deformations on Full-Resolution Differential SAR Interferograms. IEEE Trans. Geosci. Remote Sens. 2004, 42, 1377–1386. [Google Scholar] [CrossRef]
- He, M. TS-InSAR Atmospheric Delay Estimating Based on Terrain 3D Information and Its Application on Urban Subsidence Monitoring. Master’s Thesis, Southwest Jiaotong University, Chengdu, China, 2018. [Google Scholar]
- Berardino, P.; Fornaro, G.; Lanari, R.; Sansosti, E. A New Algorithm for Surface Deformation Monitoring Based on Small Baseline Differential SAR Interferograms. IEEE Trans. Geosci. Remote Sens. 2002, 40, 2375–2383. [Google Scholar] [CrossRef]
- Zhang, X.; He, L.; Liu, C.; Wang, X.; Tang, Y.; He, R. Monitoring and Analysis of Coal Mining Subsidence based on SBAS-InSAR Method. Remote Sens. Technol. Appl. 2022, 37, 1021–1028. [Google Scholar]
- Tarighat, F.; Foroughnia, F.; Perissin, D. Monitoring of Power Towers’ Movement Using Persistent Scatterer SAR Interferometry in South West of Tehran. Remote Sens. 2021, 13, 407. [Google Scholar] [CrossRef]
- Guo, C.; Yan, Y.; Zhang, Y.; Zhang, X.; Zheng, Y.; Li, X.; Yang, Z.; Wu, R. Study on the Creep-Sliding Mechanism of the Giant Xiongba Ancient Landslide Based on the SBAS-InSAR Method, Tibetan Plateau, China. Remote Sens. 2021, 13, 3365. [Google Scholar] [CrossRef]
- Liu, L.; Yu, J.; Chen, B.; Wang, Y. Urban Subsidence Monitoring by SBAS-InSAR Technique with Multi-Platform SAR Images: A Case Study of Beijing Plain, China. Eur. J. Remote Sens. 2020, 53, 141–153. [Google Scholar] [CrossRef]
- Xiao, L.; He, Y.; Xing, X.; Wen, D.; Tong, C.; Chen, L.; Yu, X. Time series subsidence analysis of drilling solution miningrock salt mines based on Sentinel-1 data and SBAS-InSAR technique. Natl. Remote Sens. Bull. 2019, 23, 501–513. [Google Scholar] [CrossRef]
- Dashti, Z.; Nakhaei, M.; Vadiati, M.; Karami, G.H.; Kisi, O. A Literature Review on Pumping Test Analysis (2000–2022). Environ. Sci. Pollut. Res. 2022, 30, 9184–9206. [Google Scholar] [CrossRef] [PubMed]
- Zhang, Y.; Huang, H.; Liu, Y.; Bi, H.; Zhang, Z.; Wang, K.; Yan, L. Impacts of Soft Soil Compaction and Groundwater Extraction on Subsidence in the Yellow River Delta. Mar. Georesour. Geotechnol. 2021, 39, 1497–1504. [Google Scholar] [CrossRef]
- Liu, F.; Huang, C.; Zheng, X.; Zhao, X. Supporting Services Guangzhou City Planning and Construction and Green Development Resources and Environment Atlas Data Set. Geol. China 2019, 46, 102–109, (In Chinese with English abstract). [Google Scholar]
- Lu, Q.; Bai, J.; Zhang, G.; Wu, J. Effects of Coastal Reclamation History on Heavy Metals in Different Types of Wetland Soils in the Pearl River Delta: Levels, Sources and Ecological Risks. J. Clean. Prod. 2020, 272, 122668. [Google Scholar] [CrossRef]
- Bai, Z.; Wang, Y.; Li, M.; Sun, Y.; Zhang, X.; Wu, Y.; Li, Y.; Li, D. Land Subsidence in the Singapore Coastal Area with Long Time Series of TerraSAR-X SAR Data. Remote Sens. 2023, 15, 2415. [Google Scholar] [CrossRef]
- Liu, P.; Chen, X.; Li, Z.; Zhang, Z.; Xu, J.; Feng, W.; Wang, C.; Hu, Z.; Tu, W.; Li, H. Resolving Surface Displacements in Shenzhen of China from Time Series InSAR. Remote Sens. 2018, 10, 1162. [Google Scholar] [CrossRef]
- Cao, G.; Han, D.; Moser, J. Groundwater Exploitation Management Under Land Subsidence Constraint: Empirical Evidence from the Hangzhou–Jiaxing–Huzhou Plain, China. Environ. Manag. 2013, 51, 1109–1125. [Google Scholar] [CrossRef]
- Liu, Z.; Wang, Y.; Ke, X.; Luo, X. Distribution characteristics and causes of land subsidence in Nansha District, Guangzhou. Chin. J. Geol. Hazard Control 2023, 34, 49–57. [Google Scholar] [CrossRef]
- Dashti, Z.; Nakhaei, M.; Vadiati, M.; Karami, G.H.; Kisi, O. Estimation of Unconfined Aquifer Transmissivity Using a Comparative Study of Machine Learning Models. Water Resour. Manag. 2023, 37, 4909–4931. [Google Scholar] [CrossRef]
- Chen, B.; Gong, H.; Li, X.; Lei, K.; Ke, Y.; Duan, G.; Zhou, C. Spatial Correlation between Land Subsidence and Urbanization in Beijing, China. Nat. Hazards 2015, 75, 2637–2652. [Google Scholar] [CrossRef]
- Zhang, J.; Ke, C.; Shen, X.; Lin, J.; Wang, R. Monitoring Land Subsidence along the Subways in Shanghai on the Basis of Time-Series InSAR. Remote Sens. 2023, 15, 908. [Google Scholar] [CrossRef]
- Yang, Y.; Lu, X.; Chen, J.; Li, N. Factor Mobility, Transportation Network and Green Economic Growth of the Urban Agglomeration. Sci. Rep. 2022, 12, 20094. [Google Scholar] [CrossRef]










| Method Name | Advantages | Disadvantages |
|---|---|---|
| D-InSAR | Simple and intuitive, with relatively easy data handling | Requires two or more high-quality SAR images |
| Suitable for deformation monitoring in small areas | Low sensitivity, not suitable for wide range of deformation monitoring | |
| Not applicable to non-linearly varying surface deformation | ||
| SBAS-InSAR | Higher monitoring accuracy | Requires large amounts of SAR data and complex data processing |
| Suitable for medium range deformation monitoring, such as urban settlement, crustal movement, etc. | Sensitive to the choice of baseline and needs to be handled with care | |
| PS-InSAR | High accuracy and sensitivity | Data processing is complex and requires a large number of SAR images |
| Suitable for complex terrain and non-linear deformation monitoring | Higher requirements for feature stability | |
| Stable surface targets such as buildings, telecom towers, etc. can be detected |
| Region | SAR Data | Method | Main Cause of Subsidence | Reference |
|---|---|---|---|---|
| Mexico City, Mexico | Sentinel-1 2014–2020 | D-InSAR; SBAS-InSAR | Compaction of weakly permeable layers | [3] |
| Karachi, Pakistan | Sentinel-1 2019–2020 | PS-InSAR | Groundwater extraction; geological consideration | [25] |
| Jharia Coalfield, India | EnviSAT 2007–2010 | PS-InSAR | Coal mine fire; underground mining activities | [26] |
| Alsace, France | ERS; EnviSAT; Sentinel-1 1995–2018 | PS-InSAR | Mining activity | [27] |
| Ha Noi, Vietnam | TerraSAR-X; Cosmo-SkyMed 2011–2014 | PS/DS-InSAR | Groundwater exploitation | [28] |
| Bengkalis Island, Indonesia | Sentinel-1; PALSAR-2 2018–2019 | SBAS-InSAR | Deforestation; drainage alteration | [29] |
| Konya Plain, Turkey | Sentinel-1 2016–2019 | D-InSAR | Groundwater extraction | [30] |
| Dangjin, Korea | Sentinel-1 2016–2019 | PS-InSAR | Underground tunnel construction | [31] |
| Arizona, USA | ALOS-1; Sentinel-1 2006–2020 | SBAS-InSAR | Groundwater exploitation | [32] |
| Mayo, Canada | RadarSAT-2 2015–2016 | D-InSAR; SBAS-InSAR | Permafrost | [33] |
| Data Type | Name | Source | Parameter | Description |
|---|---|---|---|---|
| SAR dataset | Sentinel-1A | ESA | Orbital direction | Ascending rail |
| Data type | Single Look Complex (SLC) | |||
| Polarization mode | Vertical Transmit Vertical Receive (VV) Vertical Transmit Horizontal Receive (VH) | |||
| Imaging method | Interference Wide Mode (IW) | |||
| Resolution | Azimuth 20 m; Distance 5 m | |||
| DEM | SRTM | USGS | Relative horizontal accuracy | 15 m |
| Relative elevation accuracy | 10 m | |||
| Orbital positioning data | POD | ESA | Resolution | 30 m × 30 m |
| Position accuracy | Better than 5 cm |
| Number | Imaging Time | Spatial Baselines (m) | Number | Imaging Time | Spatial Baselines (m) |
|---|---|---|---|---|---|
| 1 | 2017/3/12 | −60 | 11 | 2020/5/31 | −65 |
| 2 | 2017/6/4 | −109 | 12 | 2020/9/16 | −43 |
| 3 | 2017/10/2 | −83 | 13 | 2021/1/14 | −41 |
| 4 | 2018/1/30 | 0 | 14 | 2021/5/14 | −57 |
| 5 | 2018/5/30 | −23 | 15 | 2021/9/11 | −97 |
| 6 | 2018/9/27 | −53 | 16 | 2022/1/9 | −104 |
| 7 | 2019/1/25 | −101 | 17 | 2022/5/9 | −56 |
| 8 | 2019/6/6 | −43 | 18 | 2022/9/6 | −283 |
| 9 | 2019/6/22 | −154 | 19 | 2023/1/4 | 19 |
| 10 | 2020/1/20 | −43 | 20 | 2023/5/4 | −86 |
| Expiration Data | Average Settlement (mm) | Maximum Settlement (mm) | Maximum Uplift (mm) |
|---|---|---|---|
| 30 May 2018 | −6.64 | −50.08 | 72.15 |
| 20 January 2020 | −7.17 | −76.52 | 113.51 |
| 11 September 2021 | −10.95 | −110.41 | 189.11 |
| 4 May 2023 | −10.05 | −142.45 | 244.04 |
Disclaimer/Publisher’s Note: The statements, opinions and data contained in all publications are solely those of the individual author(s) and contributor(s) and not of MDPI and/or the editor(s). MDPI and/or the editor(s) disclaim responsibility for any injury to people or property resulting from any ideas, methods, instructions or products referred to in the content. |
© 2023 by the authors. Licensee MDPI, Basel, Switzerland. This article is an open access article distributed under the terms and conditions of the Creative Commons Attribution (CC BY) license (https://creativecommons.org/licenses/by/4.0/).
Share and Cite
Yu, H.; Li, B.; Xiao, Y.; Sun, J.; Chen, C.; Jin, G.; Liu, H. Surface Subsidence over a Coastal City Using SBAS-InSAR with Sentinel-1A Data: A Case of Nansha District, China. Remote Sens. 2024, 16, 55. https://doi.org/10.3390/rs16010055
Yu H, Li B, Xiao Y, Sun J, Chen C, Jin G, Liu H. Surface Subsidence over a Coastal City Using SBAS-InSAR with Sentinel-1A Data: A Case of Nansha District, China. Remote Sensing. 2024; 16(1):55. https://doi.org/10.3390/rs16010055
Chicago/Turabian StyleYu, Huanghao, Binquan Li, Yang Xiao, Jinyan Sun, Cheng Chen, Gaoyang Jin, and Huanyu Liu. 2024. "Surface Subsidence over a Coastal City Using SBAS-InSAR with Sentinel-1A Data: A Case of Nansha District, China" Remote Sensing 16, no. 1: 55. https://doi.org/10.3390/rs16010055
APA StyleYu, H., Li, B., Xiao, Y., Sun, J., Chen, C., Jin, G., & Liu, H. (2024). Surface Subsidence over a Coastal City Using SBAS-InSAR with Sentinel-1A Data: A Case of Nansha District, China. Remote Sensing, 16(1), 55. https://doi.org/10.3390/rs16010055

