Modeling Carbon Emissions of Post-Selective Logging in the Production Forests of Ulu Jelai, Pahang, Malaysia
Abstract
1. Introduction
2. Materials and Methods
2.1. Study Area
2.2. Data Acquisition
2.2.1. Ground Data Acquisition
2.2.2. Remote Sensing Data Acquisition
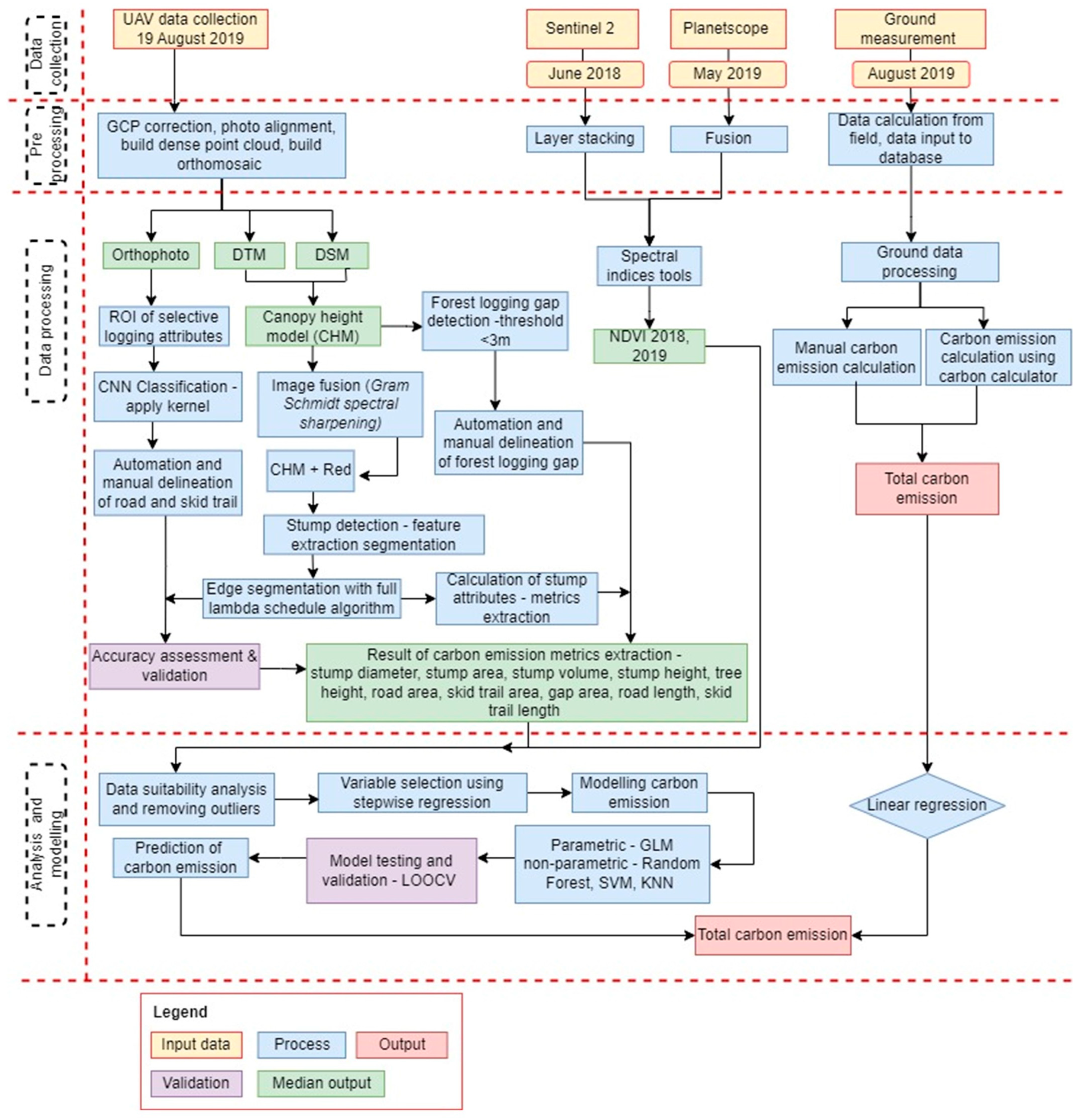
2.3. General Methodology
2.4. Quantifying Carbon Emissions from Ground Data
- LE = logging emission from extracted timber
 - LD = logging damage from logging process (logging gaps, yard, tree felled)
 - LI = logging emission from infrastructure (road, skid trail)
 
2.5. Remote Sensing Data Processing
2.5.1. UAV-RGB Digital Aerial Photograph (DAP) Processing
2.5.2. Satellite Data Processing
2.6. Extraction of Varibales/Metrics
2.6.1. Tree Stump Detection and Associated Attributes
2.6.2. Stump Structures Derivation for Variable Selection
2.6.3. Other Logging Indicators—Logging Gaps and Logging Infrastructure
2.7. Carbon Emission Model Development
3. Results
3.1. Stumps Detection and Its Attributes
3.2. Other Selective Logging Impact Indicators (Roads, Skid Trails, and Logging Gaps)
3.3. Other Selective Logging Impact Indicators (Roads, Skid Trails, and Logging Gaps)
3.4. Carbon Emission from Selective Logging’s Impact
4. Discussion
5. Conclusions
Author Contributions
Funding
Acknowledgments
Conflicts of Interest
References
- Wan Mohd Jaafar, W.S.; Said, N.F.S.; Abdul Maulud, K.N.; Uning, R.; Latif, M.T.; Muhmad Kamarulzaman, A.M.; Mohan, M.; Pradhan, B.; Saad, S.N.M.; Broadbent, E.N.; et al. Carbon emissions from oil palm induced forest and peatland conversion in Sabah and Sarawak. Malays. For. 2020, 11, 1285. [Google Scholar] [CrossRef]
 - Pearson, T.R.H.; Brown, S.; Murray, L.; Sidman, G. Greenhouse gas emissions from tropical forest degradation: An underestimated source. Carbon Balance Manag. 2017, 12, 3. [Google Scholar] [CrossRef]
 - Ota, T.; Ahmed, O.S.; Minn, S.T.; Khai, T.C.; Mizoue, N.; Yoshida, S. Estimating selective logging impacts on aboveground biomass in tropical forests using digital aerial photography obtained before and after a logging event from an unmanned aerial vehicle. For. Ecol. Manag. 2019, 433, 162–169. [Google Scholar] [CrossRef]
 - Ellis, E.A.; Montero, S.A.; Gómez, I.U.H.; Montero, J.A.R.; Ellis, P.W.; Rodríguez-Ward, D.; Reyes, P.B.; Putz, F.E. Reduced-impact logging practices reduce forest disturbance and carbon emissions in community managed forests on the Yucatán Peninsula, Mexico. For. Ecol. Manag. 2019, 437, 396–410. [Google Scholar] [CrossRef]
 - de Andrade, R.B.; Balch, J.K.; Parsons, A.L.; Armenteras, D.; Roman-Cuesta, R.M.; Bulkan, J. Scenarios in tropical forest degradation: Carbon stock trajectories for REDD+. Carbon Balance Manag. 2017, 12, 6. [Google Scholar] [CrossRef]
 - National REDD Plus Strategy; NRE: Putrajaya, Malaysia, 2019; ISBN 978-967-0250-28-1.
 - Siti-Nor-Maizah, S.; Wan-Shafrina, W.M.J.; Khairul-Nizam, A.M.; Aisyah-Marliza, M.K.; Hamdan, O. Determination of Emission Factor from Logging Operations in Ulu Jelai Forest Reserve, Pahang using the Integration of UAV and High-Resolution Imageries. J. Trop. For. Sci. 2022, 34, 247–257. [Google Scholar] [CrossRef]
 - Azian, M.; Nizam, M.; Samsudin, M.; Ismail, P.; Nur-Hajar, Z.; Lim, K.; Yusoff, M. Carbon Emission Assessment from Different Logging Activities in Production Forest of Pahang, Malaysia. J. Trop. For. Sci. 2019, 31, 304–311. [Google Scholar] [CrossRef]
 - FAO. Global Forest Resources Assessment 2020: Report: Malaysia; FAO: Rome, Italy, 2020. [Google Scholar]
 - Walker, S.M.; Pearson, T.R.H.; Casarim, F.M.; Harris, N.; Petrova, S.; Grais, A.; Swails, E.; Netzer, M.; Goslee, K.M.; Brown, S. Standard Operating Procedures for Terrestrial Carbon Measurement Version 2012. Winrock Int. 2012. Available online: http://www.winrock.org/ecosystems (accessed on 30 August 2019).
 - d’Oliveira, M.V.N.; Figueiredo, E.O.; de Almeida, D.R.A.; Oliveira, L.C.; Silva, C.A.; Nelson, B.W.; da Cunha, R.M.; Papa, D.D.A.; Stark, S.C.; Valbuena, R. Impacts of Selective Logging on Amazon Forest Canopy Structure and Biomass with a LiDAR and Photogrammetric Survey Sequence. For. Ecol. Manag. 2021, 500, 119648. [Google Scholar] [CrossRef]
 - Jaafar, W.S.W.M.; Maulud, K.N.A.; Kamarulzaman, A.M.M.; Raihan, A.; Sah, S.; Ahmad, A.; Saad, S.N.M.; Azmi, A.T.M.; Syukri, N.K.A.J.; Khan, W.R. The Influence of Deforestation on Land Surface Temperature—A Case Study of Perak and Kedah, Malaysia. Forests 2020, 11, 670. [Google Scholar] [CrossRef]
 - Mohan, M.; Silva, C.A.; Klauberg, C.; Jat, P.; Catts, G.; Cardil, A.; Hudak, A.T.; Dia, M. Individual Tree Detection from Unmanned Aerial Vehicle (UAV) Derived Canopy Height Model in an Open Canopy Mixed Conifer Forest. Forests 2017, 8, 340. [Google Scholar] [CrossRef]
 - Mohan, M.; Richardson, G.; Gopan, G.; Aghai, M.M.; Bajaj, S.; Galgamuwa, G.P.; Vastaranta, M.; Arachchige, P.S.P.; Amorós, L.; Corte, A.P.D.; et al. UAV-Supported Forest Regeneration: Current Trends, Challenges, and Implications. Remote Sens. 2021, 13, 1–30. [Google Scholar] [CrossRef]
 - Ab Rahman, A.; Maulud, K.N.A.; Mohd, F.A.; Jaafar, O.; Tahar, K.N. Volumetric calculation using low cost unmanned aerial vehicle (UAV) approach. IOP Conf. Ser. Mater. Sci. Eng. 2017, 270, 012032. [Google Scholar] [CrossRef]
 - Saad, S.N.M.; Maulud, K.N.A.; Jaafar, W.S.W.M.; Kamarulzaman, A.M.M.; Omar, H. Tree Stump Height Estimation Using Canopy Height Model at Tropical Forest in Ulu Jelai Forest Reserve, Pahang, Malaysia. IOP Conf. Ser. Earth Environ. Sci. 2020, 540. [Google Scholar] [CrossRef]
 - Puliti, S.; Talbot, B.; Astrup, R. Tree-Stump Detection, Segmentation, Classification, and Measurement Using Unmanned Aerial Vehicle (UAV) Imagery. Forests 2018, 9, 102. [Google Scholar] [CrossRef]
 - Samiappan, S.; Turnage, G.; McCraine, C.; Skidmore, J.; Hathcock, L.; Moorhead, R. Post-Logging Estimation of Loblolly Pine (Pinus taeda) Stump Size, Area and Population Using Imagery from a Small Unmanned Aerial System. Drones 2017, 1, 4. [Google Scholar] [CrossRef]
 - Windrim, L.; Bryson, M.; McLean, M.; Randle, J.; Stone, C. Automated Mapping of Woody Debris over Harvested Forest Plantations Using UAVs, High-Resolution Imagery, and Machine Learning. Remote Sens. 2019, 11, 733. [Google Scholar] [CrossRef]
 - Kamarulzaman, A.M.M.; Jaafar, W.S.W.M.; Maulud, K.N.A.; Saad, S.N.M.; Omar, H.; Mohan, M. Integrated Segmentation Approach with Machine Learning Classifier in Detecting and Mapping Post Selective Logging Impacts Using UAV Imagery. Forests 2022, 13, 48. [Google Scholar] [CrossRef]
 - Kamarulzaman, A.M.M.; Jaafar, W.S.W.M.; Saad, S.N.M.; Omar, H.; Mahmud, M.R. An object-based approach to detect tree stumps in a selective logging area using Unmanned Aerial Vehicle imagery. Malays. J. Soc. Space 2021, 17. [Google Scholar] [CrossRef]
 - Mashor, M.J.; Jupiri, T.; Nizam, M.S.; Ismail, P. Impact of Harvesting Methods on Biomass and Carbon Stock in Production Forest of Sabah, Malaysia. J. Adv. Manag. Res. 2017, 5, 272–288. [Google Scholar]
 - Putz, F.E.; Zuidema, P.A.; Pinard, M.A.; Boot, R.G.A.; Sayer, J.A.; Sheil, D.; Sist, P.; Vanclay, J.K. Improved Tropical Forest Management for Carbon Retention. PloS Biol. 2008, 6, 296–303. [Google Scholar] [CrossRef] [PubMed]
 - Malaysian Meteorology Department (MET). Annual Report of Malaysian Meteorological 2019. Available online: https://m.met.gov.my/penerbitan/laporantahunan (accessed on 20 November 2021).
 - Planet Team. Planet Imagery Product Specifications; Planet Labs Inc.: San Francisco, CA, USA, 2021; pp. 1–100. [Google Scholar]
 - ESA Sentinel Online. Missions, SENTINEL 2. Available online: https://sentinel.esa.int/web/sentinel/missions/sentinel-2 (accessed on 19 November 2019).
 - Neba, S.G.; Kanninen, M.; Atyi, R.E.; Sonwa, D.J. Assessment and prediction of above-ground biomass in selectively logged forest concessions using field measurements and remote sensing data: Case study in South East Cameroon. For. Ecol. Manag. 2014, 329, 177–185. [Google Scholar] [CrossRef]
 - Chave, J.; Andalo, C.; Brown, S.; Cairns, M.A.; Chambers, J.Q.; Eamus, D.; Fölster, H.; Fromard, F.; Higuchi, N.; Kira, T.; et al. Tree allometry and improved estimation of carbon stocks and balance in tropical forests. Oecologia 2005, 145, 87–99. [Google Scholar] [CrossRef]
 - Chave, J.; Réjou-Méchain, M.; Búrquez, A.; Chidumayo, E.; Colgan, M.S.; Delitti, W.B.; Duque, A.; Eid, T.; Fearnside, P.M.; Goodman, R.C.; et al. Improved allometric models to estimate the aboveground biomass of tropical trees. Glob. Chang. Biol. 2014, 20, 3177–3190. [Google Scholar] [CrossRef]
 - Agisoft. Orthomosaic & DEM Generation (without GCPs)-Help Desk Portal; Agisoft Metashape Profession Edition; Agisoft: St. Petersburg, Russia, 2021. [Google Scholar]
 - Bindu, G.; Rajan, P.; Jishnu, E.; Joseph, K.A. Carbon stock assessment of mangroves using remote sensing and geographic information system. Egypt. J. Remote Sens. Space Sci. 2018, 23, 1–9. [Google Scholar] [CrossRef]
 - Situmorang, J.P.; Sugianto, S. Estimation of Carbon Stock Stands using EVI and NDVI Vegetation Index in Production Forest of Lembah Seulawah Sub-District, Aceh Indonesia. Aceh Int. J. Sci. Technol. 2016, 5, 126–139. [Google Scholar] [CrossRef]
 - Gara, T.W.; Murwira, A.; Ndaimani, H. Predicting forest carbon stocks from high resolution satellite data in dry forests of Zimbabwe: Exploring the effect of the red-edge band in forest carbon stocks estimation. Geocarto Int. 2016, 31, 176–192. [Google Scholar] [CrossRef]
 - Pacheco-Angulo, C.; Plata-Rocha, W.; Serrano, J.; Vilanova, E.; Monjardin-Armenta, S.; González, A.; Camargo, C. A Low-Cost and Robust Landsat-Based Approach to Study Forest Degradation and Carbon Emissions from Selective Logging in the Venezuelan Amazon. Remote Sens. 2021, 13, 1435. [Google Scholar] [CrossRef]
 - Robinson, D.J.; Redding, N.J.; Crisp, D.J. Implementation of a Fast Algorithm for Segmenting SAR Imagery: Technical Report; DSTO-TR-1242 2002.
 - Wang, J.; Jiang, L.; Wang, Y.; Qi, Q. An Improved Hybrid Segmentation Method for Remote Sensing Images. ISPRS Int. J. Geo-Inf. 2019, 8, 1–23. [Google Scholar] [CrossRef]
 - Zielewska-Büttner, K.; Adler, P.; Ehmann, M.; Braunisch, V. Automated Detection of Forest Gaps in Spruce Dominated Stands Using Canopy Height Models Derived from Stereo Aerial Imagery. Remote Sens. 2016, 8, 175. [Google Scholar] [CrossRef]
 - Brokaw, N.V.L.; Scheiner, S.M. Species Composition in Gaps and Structure of a Tropical Forest. Ecology 1989, 70, 538–541. [Google Scholar] [CrossRef]
 - Asner, G.P.; Kellner, J.R.; Kennedy-Bowdoin, T.; Knapp, D.E.; Anderson, C.; Martin, R.E. Forest Canopy Gap Distributions in the Southern Peruvian Amazon. PLoS ONE 2013, 8, e60875. [Google Scholar] [CrossRef]
 - Zhang, Y.; Ma, J.; Liang, S.; Li, X.; Li, M. An Evaluation of Eight Machine Learning Regression Algorithms for Forest Aboveground Biomass Estimation from Multiple Satellite Data Products. Remote Sens. 2020, 12, 4015. [Google Scholar] [CrossRef]
 - Gao, Y.; Lu, D.; Li, G.; Wang, G.; Chen, Q.; Liu, L.; Li, D. Comparative Analysis of Modeling Algorithms for Forest Aboveground Biomass Estimation in a Subtropical Region. Remote Sens. 2018, 10, 627. [Google Scholar] [CrossRef]
 - Wan-Mohd-Jaafar, W.S.; Woodhouse, I.H.; Silva, C.A.; Omar, H.; Hudak, A.T. Modelling Individual Tree Aboveground Biomass using Discrete Return LiDAR in Lowland Dipterocarp Forest of Malaysia. J. Trop. For. Sci. 2017, 29, 465–484. [Google Scholar]
 - Al-Ahmadi, F.; Hames, A. Comparison of Four Classification Methods to Extract Land Use and Land Cover from Raw Satellite Images for Some Remote Arid Areas, Kingdom of Saudi Arabia. J. King Abdulaziz Univ. Sci. 2009, 20, 167–191. [Google Scholar] [CrossRef]
 - Nitze, I.; Schulthess, U.; Asche, H. Comparison of Machine Learning Algorithms Random Forest, Artificial Neuronal Network and Support Vector Machine to the Maximum Likelihood for Supervised Crop Type Classification. In Proceedings of the 4th Conference on Geographic Object-Based Image Analysis—GEOBIA, Rio de Janeiro, Brazil, 7–9 May 2012; pp. 35–40. [Google Scholar]
 - Ellis, P.; Griscom, B.; Walker, W.; Gonçalves, F.; Cormier, T. Mapping selective logging impacts in Borneo with GPS and airborne lidar. For. Ecol. Manag. 2016, 365, 184–196. [Google Scholar] [CrossRef]
 - Zhang, J.; Huang, S.; Hogg, E.H.; Lieffers, V.; Qin, Y.; He, F. Estimating spatial variation in Alberta forest biomass from a combination of forest inventory and remote sensing data. Biogeosciences 2014, 11, 2793–2808. [Google Scholar] [CrossRef]
 - Adrah, E.; Jaafar, W.S.W.M.; Omar, H.; Bajaj, S.; Leite, R.V.; Mazlan, S.M.; Silva, C.A.; Ooi, M.C.G.; Said, M.N.M.; Maulud, K.N.A.; et al. Analyzing Canopy Height Patterns and Environmental Landscape Drivers in Tropical Forests Using NASA’s GEDI Spaceborne LiDAR. Remote Sens. 2022, 14, 3172. [Google Scholar] [CrossRef]
 - Jackson, C.; Adam, E. Remote sensing of selective logging in tropical forests: Current state and future directions. iForest-Biogeosci. For. 2020, 13, 286–300. [Google Scholar] [CrossRef]
 - Myeong, S.; Nowak, D.J.; Duggin, M.J. A temporal analysis of urban forest carbon storage using remote sensing. Remote Sens. Environ. 2006, 101, 277–282. [Google Scholar] [CrossRef]
 







| Setting Parameter | Algorithm | Level | Remark | 
|---|---|---|---|
| Segment | Edge | 44 | Scale level | 
| Merge | Full Lambda Schedule | 21 | Merge level | 
| Kernel size | 3 | 
| 1st | 2nd | 3rd | |
|---|---|---|---|
| Training Rate | 0.2 | 0.2 | 0.2 | 
| No of Iterations | 500 | 700 | 1000 | 
| Metrics | Metrics Descriptions | 
|---|---|
| Height | Height of stumps | 
| Diameter | Diameter of stumps | 
| Area | Area of stump based on cross-sectional area coverage | 
| Volume | Volume of stump | 
| Gaps | Area of logging gaps | 
| A road | Area of roads for logging | 
| A skid trail | Area of skid trails to transport logs | 
| L road | Length of roads for every section | 
| L skid trails | Length of skid trail for every section | 
| NDVI 18 | The value of INDVI represent by each sample point for the year 2018 | 
| NDVI 19 | The value of INDVI represent by each sample point for the year 2019 | 
| Mean NDVI | Mean NDVI value between years 2018 and 2019 | 
| Diff NDVI | The difference in NDVI values for the years 2018 and 2019 | 
| ROI Name | Pixels | Polygons | Fill | Orien | Space | 
|---|---|---|---|---|---|
| Stumps | 1105 | 24 | Solid | 45 | 0.10 | 
| Road | 38.926 | 20 | Solid | 45 | 0.10 | 
| Skid Trail | 10,440 | 15 | Solid | 45 | 0.10 | 
| Fell Log | 2846 | 46 | Solid | 45 | 0.10 | 
| Felling Trunk | 2180 | 18 | Solid | 45 | 0.10 | 
| Forest | 13,938 | 16 | Solid | 45 | 0.10 | 
| Car | 511 | 3 | Solid | 45 | 0.10 | 
| Dead Trees | 597 | 8 | Solid | 45 | 0.10 | 
| No Pixel | 6888 | 2 | Solid | 45 | 0.10 | 
| Total | 38,544 | 152 | 
| Carbon Emission  Model  | Training Dataset | Validation Dataset | ||||
|---|---|---|---|---|---|---|
| RMSE (%) | Bias (%) | Adj-R2 | RMSE (%) | Bias (%) | Adj-R2 | |
| SVM | 14.96 | −0.04 | 0.90 | 21.10 | −0.23 | 0.80 | 
| RF | 27.02 | 0.28 | 0.65 | 26.93 | −0.20 | 0.66 | 
| KNN | 24.63 | 9.29 | 0.76 | 24.63 | 9.29 | 0.76 | 
| LM | 18.4 | 0.0 | 0.83 | 22.14 | 0.72 | 0.75 | 
Disclaimer/Publisher’s Note: The statements, opinions and data contained in all publications are solely those of the individual author(s) and contributor(s) and not of MDPI and/or the editor(s). MDPI and/or the editor(s) disclaim responsibility for any injury to people or property resulting from any ideas, methods, instructions or products referred to in the content.  | 
© 2023 by the authors. Licensee MDPI, Basel, Switzerland. This article is an open access article distributed under the terms and conditions of the Creative Commons Attribution (CC BY) license (https://creativecommons.org/licenses/by/4.0/).
Share and Cite
Saad, S.N.M.; Wan Mohd Jaafar, W.S.; Omar, H.; Abdul Maulud, K.N.; Muhmad Kamarulzaman, A.M.; Adrah, E.; Mohd Ghazali, N.; Mohan, M. Modeling Carbon Emissions of Post-Selective Logging in the Production Forests of Ulu Jelai, Pahang, Malaysia. Remote Sens. 2023, 15, 1016. https://doi.org/10.3390/rs15041016
Saad SNM, Wan Mohd Jaafar WS, Omar H, Abdul Maulud KN, Muhmad Kamarulzaman AM, Adrah E, Mohd Ghazali N, Mohan M. Modeling Carbon Emissions of Post-Selective Logging in the Production Forests of Ulu Jelai, Pahang, Malaysia. Remote Sensing. 2023; 15(4):1016. https://doi.org/10.3390/rs15041016
Chicago/Turabian StyleSaad, Siti Nor Maizah, Wan Shafrina Wan Mohd Jaafar, Hamdan Omar, Khairul Nizam Abdul Maulud, Aisyah Marliza Muhmad Kamarulzaman, Esmaeel Adrah, Norzalyta Mohd Ghazali, and Midhun Mohan. 2023. "Modeling Carbon Emissions of Post-Selective Logging in the Production Forests of Ulu Jelai, Pahang, Malaysia" Remote Sensing 15, no. 4: 1016. https://doi.org/10.3390/rs15041016
APA StyleSaad, S. N. M., Wan Mohd Jaafar, W. S., Omar, H., Abdul Maulud, K. N., Muhmad Kamarulzaman, A. M., Adrah, E., Mohd Ghazali, N., & Mohan, M. (2023). Modeling Carbon Emissions of Post-Selective Logging in the Production Forests of Ulu Jelai, Pahang, Malaysia. Remote Sensing, 15(4), 1016. https://doi.org/10.3390/rs15041016
        
