Global–Local Information Fusion Network for Road Extraction: Bridging the Gap in Accurate Road Segmentation in China
Abstract
:1. Introduction
1.1. CNN-Based Method for Road Extraction
1.2. Transformer-Based Method for Road Extraction
1.3. Gap in Road Extraction Research in the Chinese Region
1.4. Contributions and Structure
2. Data
2.1. CHN6-CUG Road Dataset
2.2. Road Datasets in Complex Mountain Environments (RDCME)
3. Method
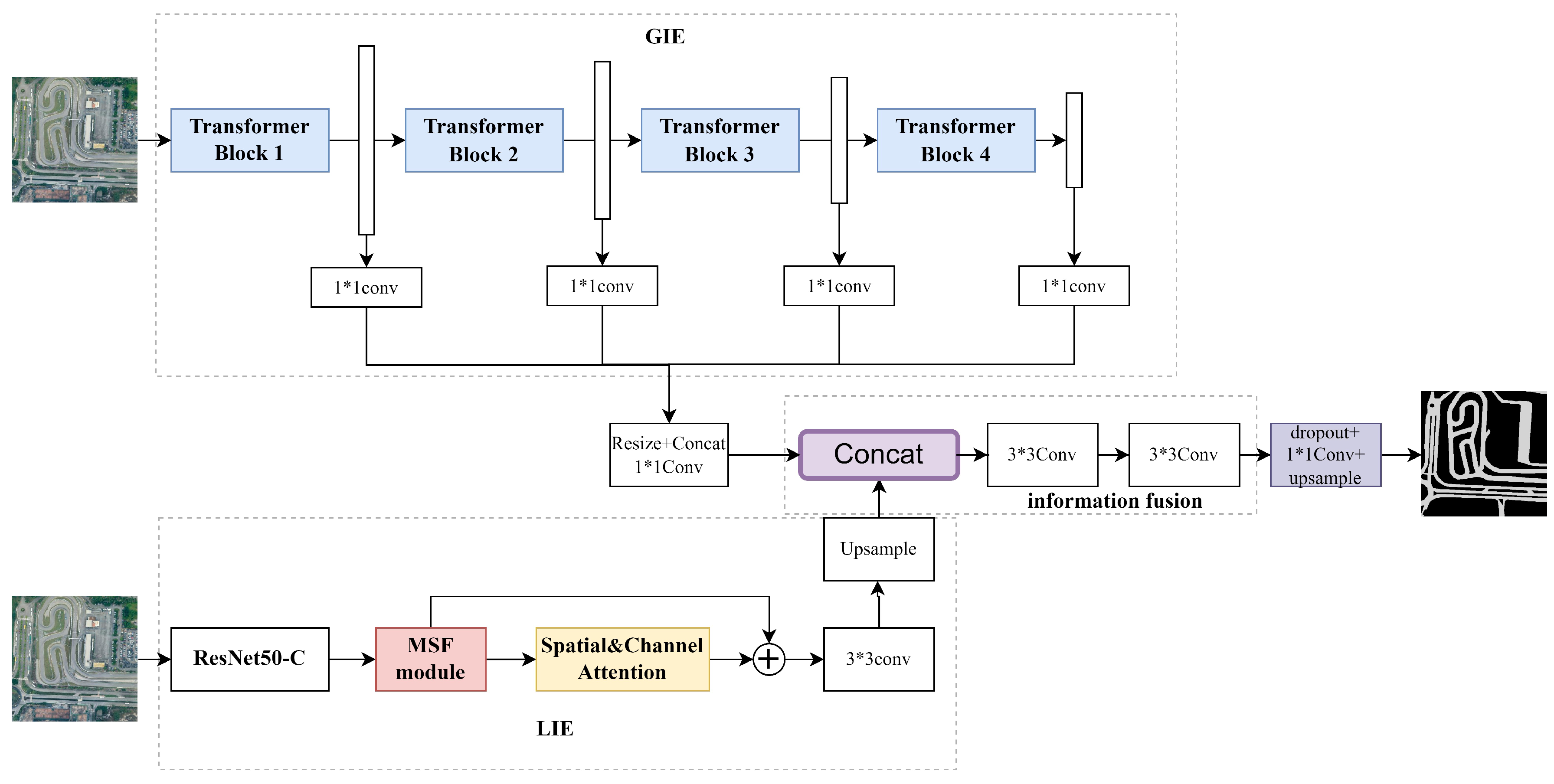
3.1. Overall Architecture
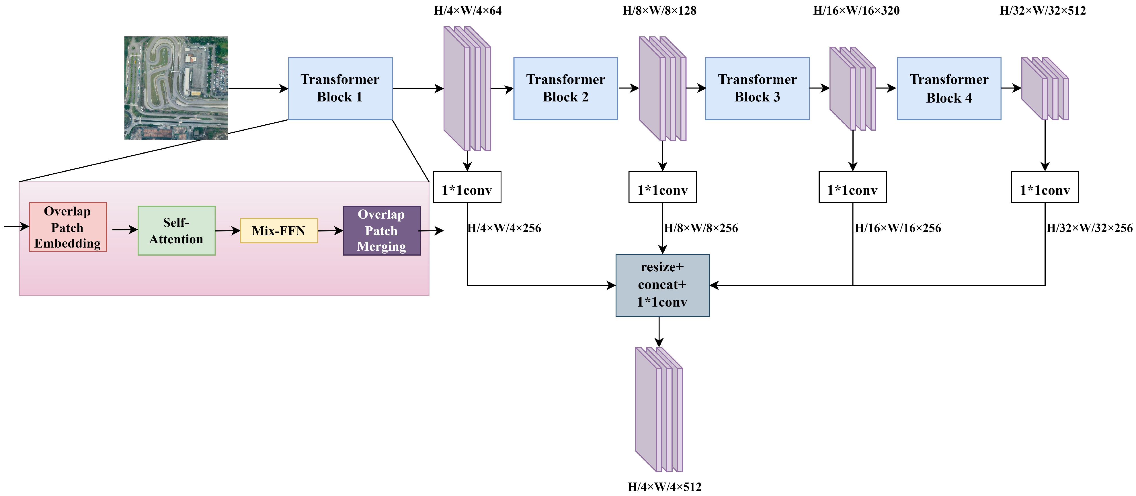
3.2. Global Information Extraction Module
3.2.1. Overlapped Patch Embedding
3.2.2. Self-Attention Mechanism
3.2.3. Mix-FFN
3.3. Local Information Extraction Module
3.3.1. The Multi-Scale Feature Module
3.3.2. The Spatial–Channel Dual Attention Module
3.4. Loss Functions and Classifiers
4. Experimental Results and Discussion
4.1. Experimental Setup
4.2. Evaluation Metrics
4.3. Ablation Study
4.4. Comparison with State-of-the-Art Models
4.4.1. Experiments Based on CHN6-CUG Road Dataset
4.4.2. Experiments on RDCME
5. Conclusions
Author Contributions
Funding
Data Availability Statement
Conflicts of Interest
References
- Wei, Y.; Zhang, K.; Ji, S. Simultaneous road surface and centerline extraction from large-scale remote sensing images using CNN-based segmentation and tracing. IEEE Trans. Geosci. Remote Sens. 2020, 58, 8919–8931. [Google Scholar] [CrossRef]
- Yang, F.; Wang, H.; Jin, Z. A fusion network for road detection via spatial propagation and spatial transformation. Pattern Recognit. 2020, 100, 107141. [Google Scholar] [CrossRef]
- Claussmann, L.; Revilloud, M.; Gruyer, D.; Glaser, S. A review of motion planning for highway autonomous driving. IEEE Trans. Intell. Transp. Syst. 2019, 21, 1826–1848. [Google Scholar] [CrossRef]
- Bonafilia, D.; Gill, J.; Basu, S.; Yang, D. Building high resolution maps for humanitarian aid and development with weakly-and semi-supervised learning. In Proceedings of the IEEE/CVF Conference on Computer Vision and Pattern Recognition Workshops, Long Beach, CA, USA, 16–17 June 2019; pp. 1–9. [Google Scholar]
- He, K.; Dong, Y.; Han, W.; Zhang, Z. An assessment on the off-road trafficability using a quantitative rule method with geographical and geological data. Comput. Geosci. 2023, 177, 105355. [Google Scholar] [CrossRef]
- Panteras, G.; Cervone, G. Enhancing the temporal resolution of satellite-based flood extent generation using crowdsourced data for disaster monitoring. Int. J. Remote Sens. 2018, 39, 1459–1474. [Google Scholar] [CrossRef]
- Han, W.; Feng, R.; Wang, L.; Cheng, Y. A semi-supervised generative framework with deep learning features for high-resolution remote sensing image scene classification. ISPRS J. Photogramm. Remote Sens. 2018, 145, 23–43. [Google Scholar] [CrossRef]
- Han, W.; Chen, J.; Wang, L.; Feng, R.; Li, F.; Wu, L.; Tian, T.; Yan, J. Methods for small, weak object detection in optical high-resolution remote sensing images: A survey of advances and challenges. IEEE Geosci. Remote Sens. Mag. 2021, 9, 8–34. [Google Scholar] [CrossRef]
- Levin, N.; Duke, Y. High spatial resolution night-time light images for demographic and socio-economic studies. Remote Sens. Environ. 2012, 119, 1–10. [Google Scholar] [CrossRef]
- Wei, Y.; Wang, Z.; Xu, M. Road structure refined CNN for road extraction in aerial image. IEEE Geosci. Remote Sens. Lett. 2017, 14, 709–713. [Google Scholar] [CrossRef]
- Zhu, M.; Xie, G.; Liu, L.; Wang, R.; Ruan, S.; Yang, P.; Fang, Z. Strengthening mechanism of granulated blast-furnace slag on the uniaxial compressive strength of modified magnesium slag-based cemented backfilling material. Process Saf. Environ. Prot. 2023, 174, 722–733. [Google Scholar] [CrossRef]
- Liu, R.; Ma, X.; Lu, X.; Wang, M.; Wang, P. Automatic extraction of urban road boundaries using diverse LBP features. Natl. Remote Sens. Bull. 2022, 26, 14. [Google Scholar] [CrossRef]
- Tao, J.; Chen, Z.; Sun, Z.; Guo, H.; Leng, B.; Yu, Z.; Wang, Y.; He, Z.; Lei, X.; Yang, J. Seg-Road: A Segmentation Network for Road Extraction Based on Transformer and CNN with Connectivity Structures. Remote Sens. 2023, 15, 1602. [Google Scholar] [CrossRef]
- Valero, S.; Chanussot, J.; Benediktsson, J.A.; Talbot, H.; Waske, B. Advanced directional mathematical morphology for the detection of the road network in very high resolution remote sensing images. Pattern Recognit. Lett. 2010, 31, 1120–1127. [Google Scholar] [CrossRef]
- Shao, Y.; Guo, B.; Hu, X.; Di, L. Application of a fast linear feature detector to road extraction from remotely sensed imagery. IEEE J. Sel. Top. Appl. Earth Obs. Remote Sens. 2010, 4, 626–631. [Google Scholar] [CrossRef]
- Kahraman, I.; Karas, I.; Akay, A.E. Road extraction techniques from remote sensing images: A review. Int. Arch. Photogramm. Remote Sens. Spat. Inf. Sci. 2018, 42, 339–342. [Google Scholar] [CrossRef]
- Mattyus, G.; Wang, S.; Fidler, S.; Urtasun, R. Enhancing road maps by parsing aerial images around the world. In Proceedings of the IEEE International Conference on Computer Vision, Santiago, Chile, 7–13 December 2015; pp. 1689–1697. [Google Scholar]
- Wang, J.; Song, J.; Chen, M.; Yang, Z. Road network extraction: A neural-dynamic framework based on deep learning and a finite state machine. Int. J. Remote Sens. 2015, 36, 3144–3169. [Google Scholar] [CrossRef]
- Long, J.; Shelhamer, E.; Darrell, T. Fully convolutional networks for semantic segmentation. In Proceedings of the IEEE Conference on Computer Vision and Pattern Recognition, Boston, MA, USA, 7–12 June 2015; pp. 3431–3440. [Google Scholar]
- Zhong, Z.; Li, J.; Cui, W.; Jiang, H. Fully convolutional networks for building and road extraction: Preliminary results. In Proceedings of the 2016 IEEE International Geoscience and Remote Sensing Symposium (IGARSS), Beijing, China, 10–15 July 2016; pp. 1591–1594. [Google Scholar]
- Badrinarayanan, V.; Kendall, A.; Cipolla, R. Segnet: A deep convolutional encoder-decoder architecture for image segmentation. IEEE Trans. Pattern Anal. Mach. Intell. 2017, 39, 2481–2495. [Google Scholar] [CrossRef]
- Chen, L.C.; Zhu, Y.; Papandreou, G.; Schroff, F.; Adam, H. Encoder-decoder with atrous separable convolution for semantic image segmentation. In Proceedings of the European Conference on Computer Vision (ECCV), Munich, Germany, 8–14 September 2018; pp. 801–818. [Google Scholar]
- Alshehhi, R.; Marpu, P.R.; Woon, W.L.; Dalla Mura, M. Simultaneous extraction of roads and buildings in remote sensing imagery with convolutional neural networks. ISPRS J. Photogramm. Remote Sens. 2017, 130, 139–149. [Google Scholar] [CrossRef]
- Liu, Y.; Yao, J.; Lu, X.; Xia, M.; Wang, X.; Liu, Y. RoadNet: Learning to comprehensively analyze road networks in complex urban scenes from high-resolution remotely sensed images. IEEE Trans. Geosci. Remote Sens. 2018, 57, 2043–2056. [Google Scholar] [CrossRef]
- Lian, R.; Huang, L. DeepWindow: Sliding window based on deep learning for road extraction from remote sensing images. IEEE J. Sel. Top. Appl. Earth Obs. Remote Sens. 2020, 13, 1905–1916. [Google Scholar] [CrossRef]
- Cui, F.; Feng, R.; Wang, L.; Wei, L. Joint Superpixel Segmentation and Graph Convolutional Network Road Extration for High-Resolution Remote Sensing Imagery. In Proceedings of the 2021 IEEE International Geoscience and Remote Sensing Symposium IGARSS, Brussels, Belgium, 11–16 July 2021; pp. 2178–2181. [Google Scholar]
- Li, X.; Wang, Y.; Zhang, L.; Liu, S.; Mei, J.; Li, Y. Topology-Enhanced Urban Road Extraction via a Geographic Feature-Enhanced Network. IEEE Trans. Geosci. Remote Sens. 2020, 58, 8819–8830. [Google Scholar] [CrossRef]
- Vaswani, A.; Shazeer, N.; Parmar, N.; Uszkoreit, J.; Jones, L.; Gomez, A.N.; Kaiser, Ł.; Polosukhin, I. Attention is all you need. Adv. Neural Inf. Process. Syst. 2017, 30. [Google Scholar]
- Xu, G.; Song, T.; Sun, X.; Gao, C. TransMIN: Transformer-Guided Multi-Interaction Network for Remote Sensing Object Detection. IEEE Geosci. Remote Sens. Lett. 2023, 20, 6000505. [Google Scholar] [CrossRef]
- Strudel, R.; Garcia, R.; Laptev, I.; Schmid, C. Segmenter: Transformer for semantic segmentation. In Proceedings of the IEEE/CVF International Conference on Computer Vision, Montreal, BC, Canada, 11–17 October 2021; pp. 7262–7272. [Google Scholar]
- Dosovitskiy, A.; Beyer, L.; Kolesnikov, A.; Weissenborn, D.; Zhai, X.; Unterthiner, T.; Dehghani, M.; Minderer, M.; Heigold, G.; Gelly, S.; et al. An image is worth 16x16 words: Transformers for image recognition at scale. arXiv 2020, arXiv:2010.11929. [Google Scholar]
- Liu, Z.; Lin, Y.; Cao, Y.; Hu, H.; Wei, Y.; Zhang, Z.; Lin, S.; Guo, B. Swin transformer: Hierarchical vision transformer using shifted windows. In Proceedings of the IEEE/CVF International Conference on Computer Vision, Montreal, BC, Canada, 11–17 October 2021; pp. 10012–10022. [Google Scholar]
- Wang, W.; Xie, E.; Li, X.; Fan, D.P.; Song, K.; Liang, D.; Lu, T.; Luo, P.; Shao, L. Pyramid vision transformer: A versatile backbone for dense prediction without convolutions. In Proceedings of the IEEE/CVF International Conference on Computer Vision, Montreal, BC, Canada, 11–17 October 2021; pp. 568–578. [Google Scholar]
- Chu, X.; Tian, Z.; Wang, Y.; Zhang, B.; Ren, H.; Wei, X.; Xia, H.; Shen, C. Twins: Revisiting the design of spatial attention in vision transformers. Adv. Neural Inf. Process. Syst. 2021, 34, 9355–9366. [Google Scholar]
- Xu, Z.; Liu, Y.; Gan, L.; Sun, Y.; Wu, X.; Liu, M.; Wang, L. Rngdet: Road network graph detection by transformer in aerial images. IEEE Trans. Geosci. Remote Sens. 2022, 60, 1–12. [Google Scholar] [CrossRef]
- Wang, C.; Xu, R.; Xu, S.; Meng, W.; Wang, R.; Zhang, J.; Zhang, X. Towards accurate and efficient road extraction by leveraging the characteristics of road shapes. IEEE Trans. Geosci. Remote Sens. 2023, 61, 4404616. [Google Scholar] [CrossRef]
- Luo, L.; Wang, J.X.; Chen, S.B.; Tang, J.; Luo, B. BDTNet: Road extraction by bi-direction transformer from remote sensing images. IEEE Geosci. Remote Sens. Lett. 2022, 19, 2505605. [Google Scholar] [CrossRef]
- Wang, B.; Liu, Q.; Hu, Z.; Wang, W.; Wang, Y. TERNformer: Topology-enhanced Road Network Extraction by Exploring Local Connectivity. IEEE Trans. Geosci. Remote Sens. 2023, 61, 4406314. [Google Scholar] [CrossRef]
- Chen, T.; Jiang, D.; Li, R. Swin transformers make strong contextual encoders for VHR image road extraction. In Proceedings of the IGARSS 2022—2022 IEEE International Geoscience and Remote Sensing Symposium, Kuala Lumpur, Malaysia, 17–22 July 2022; pp. 3019–3022. [Google Scholar]
- Liu, Z.; Hu, H.; Lin, Y.; Yao, Z.; Xie, Z.; Wei, Y.; Ning, J.; Cao, Y.; Zhang, Z.; Dong, L.; et al. Swin transformer v2: Scaling up capacity and resolution. In Proceedings of the IEEE/CVF Conference on Computer Vision and Pattern Recognition, New Orleans, LA, USA, 18–24 June 2022; pp. 12009–12019. [Google Scholar]
- Chen, Z.; Chang, R.; Pei, X.; Yu, Z.; Guo, H.; He, Z.; Zhao, W.; Zhang, Q.; Chen, Y. Tunnel geothermal disaster susceptibility evaluation based on interpretable ensemble learning: A case study in Ya’an–Changdu section of the Sichuan–Tibet traffic corridor. Eng. Geol. 2023, 313, 106985. [Google Scholar] [CrossRef]
- Ma, Y.; Chen, D.; Wang, T.; Li, G.; Yan, M. Semi-supervised partial label learning algorithm via reliable label propagation. Appl. Intell. 2023, 53, 12859–12872. [Google Scholar] [CrossRef]
- Demir, I.; Koperski, K.; Lindenbaum, D.; Pang, G.; Huang, J.; Basu, S.; Hughes, F.; Tuia, D.; Raskar, R. Deepglobe 2018: A challenge to parse the earth through satellite images. In Proceedings of the IEEE Conference on Computer Vision and Pattern Recognition Workshops, Salt Lake City, UT, USA, 18–22 June 2018; pp. 172–181. [Google Scholar]
- Tan, J.; Gao, M.; Yang, K.; Duan, T. Remote sensing road extraction by road segmentation network. Appl. Sci. 2021, 11, 5050. [Google Scholar] [CrossRef]
- Chen, R.; Hu, Y.; Wu, T.; Peng, L. Spatial attention network for road extraction. In Proceedings of the IGARSS 2020—2020 IEEE International Geoscience and Remote Sensing Symposium, Waikoloa, HI, USA, 26 September–2 October 2020; pp. 1841–1844. [Google Scholar]
- Zhou, G.; Chen, W.; Gui, Q.; Li, X.; Wang, L. Split depth-wise separable graph-convolution network for road extraction in complex environments from high-resolution remote-sensing images. IEEE Trans. Geosci. Remote Sens. 2021, 60, 5614115. [Google Scholar] [CrossRef]
- Xu, Q.; Long, C.; Yu, L.; Zhang, C. Road Extraction With Satellite Images and Partial Road Maps. IEEE Trans. Geosci. Remote Sens. 2023, 61, 1–14. [Google Scholar] [CrossRef]
- Van Etten, A.; Lindenbaum, D.; Bacastow, T.M. Spacenet: A remote sensing dataset and challenge series. arXiv 2018, arXiv:1807.01232. [Google Scholar]
- Fu, J.; Liu, J.; Tian, H.; Li, Y.; Bao, Y.; Fang, Z.; Lu, H. Dual attention network for scene segmentation. In Proceedings of the IEEE/CVF Conference on Computer Vision and Pattern Recognition, Long Beach, CA, USA, 15–20 June 2019; pp. 3146–3154. [Google Scholar]
- Zhu, Q.; Zhang, Y.; Wang, L.; Zhong, Y.; Guan, Q.; Lu, X.; Zhang, L.; Li, D. A global context-aware and batch-independent network for road extraction from VHR satellite imagery. ISPRS J. Photogramm. Remote Sens. 2021, 175, 353–365. [Google Scholar] [CrossRef]
- Zhang, X.; Jiang, Y.; Wang, L.; Han, W.; Feng, R.; Fan, R.; Wang, S. Complex Mountain Road Extraction in High-Resolution Remote Sensing Images via a Light Roadformer and a New Benchmark. Remote Sens. 2022, 14, 4729. [Google Scholar] [CrossRef]
- Chu, X.; Tian, Z.; Zhang, B.; Wang, X.; Wei, X.; Xia, H.; Shen, C. Conditional positional encodings for vision transformers. arXiv 2021, arXiv:2102.10882. [Google Scholar]
- Islam, M.A.; Jia, S.; Bruce, N.D. How much position information do convolutional neural networks encode? arXiv 2020, arXiv:2001.08248. [Google Scholar]
- Hendrycks, D.; Gimpel, K. Gaussian Error Linear Units (GELUs). arXiv 2016, arXiv:1606.08415. [Google Scholar]
- He, T.; Zhang, Z.; Zhang, H.; Zhang, Z.; Xie, J.; Li, M. Bag of tricks for image classification with convolutional neural networks. In Proceedings of the IEEE/CVF Conference on Computer Vision and Pattern Recognition, Long Beach, CA, USA, 15–20 June 2019; pp. 558–567. [Google Scholar]
- Chen, L.C.; Papandreou, G.; Kokkinos, I.; Murphy, K.; Yuille, A.L. Deeplab: Semantic image segmentation with deep convolutional nets, atrous convolution, and fully connected crfs. IEEE Trans. Pattern Anal. Mach. Intell. 2017, 40, 834–848. [Google Scholar] [CrossRef] [PubMed]
- Grauman, K.; Darrell, T. The pyramid match kernel: Discriminative classification with sets of image features. In Proceedings of the Tenth IEEE International Conference on Computer Vision (ICCV’05) Volume 1, Beijing, China, 17–21 October 2005; Volume 2, pp. 1458–1465. [Google Scholar]
- He, K.; Zhang, X.; Ren, S.; Sun, J. Spatial pyramid pooling in deep convolutional networks for visual recognition. IEEE Trans. Pattern Anal. Mach. Intell. 2015, 37, 1904–1916. [Google Scholar] [CrossRef] [PubMed]
- Lazebnik, S.; Schmid, C.; Ponce, J. Beyond bags of features: Spatial pyramid matching for recognizing natural scene categories. In Proceedings of the 2006 IEEE Computer Society Conference on Computer Vision and Pattern Recognition (CVPR’06), New York, NY, USA, 17–22 June 2006; Volume 2, pp. 2169–2178. [Google Scholar]
- Liu, Y.; Shao, Z.; Hoffmann, N. Global attention mechanism: Retain information to enhance channel-spatial interactions. arXiv 2021, arXiv:2112.05561. [Google Scholar]
- Woo, S.; Park, J.; Lee, J.Y.; Kweon, I.S. Cbam: Convolutional block attention module. In Proceedings of the European Conference on Computer Vision (ECCV), Munich, Germany, 8–14 September 2018; pp. 3–19. [Google Scholar]
- Hu, K.; Zhang, Z.; Niu, X.; Zhang, Y.; Cao, C.; Xiao, F.; Gao, X. Retinal vessel segmentation of color fundus images using multiscale convolutional neural network with an improved cross-entropy loss function. Neurocomputing 2018, 309, 179–191. [Google Scholar] [CrossRef]
- MMLab Contributors. MMSegmentation: OpenMMLab Semantic Segmentation Toolbox and Benchmark. 2020. Available online: https://github.com/open-mmlab/mmsegmentation (accessed on 26 August 2023).
- Bottou, L. Large-Scale Machine Learning with Stochastic Gradient Descent. In Proceedings of the COMPSTAT’2010; Physica-Verlag HD: Heidelberg, Germany, 2010; pp. 177–186. [Google Scholar]
- Shorten, C.; Khoshgoftaar, T.M. A survey on image data augmentation for deep learning. J. Big Data 2019, 6, 60. [Google Scholar] [CrossRef]
- Zhao, H.; Shi, J.; Qi, X.; Wang, X.; Jia, J. Pyramid scene parsing network. In Proceedings of the IEEE Conference on Computer Vision and Pattern Recognition, Honolulu, HI, USA, 21–26 July 2017; pp. 2881–2890. [Google Scholar]
- Xie, E.; Wang, W.; Yu, Z.; Anandkumar, A.; Alvarez, J.M.; Luo, P. SegFormer: Simple and efficient design for semantic segmentation with transformers. Adv. Neural Inf. Process. Syst. 2021, 34, 12077–12090. [Google Scholar]
- Ronneberger, O.; Fischer, P.; Brox, T. U-net: Convolutional networks for biomedical image segmentation. In Proceedings of the Medical Image Computing and Computer-Assisted Intervention—MICCAI 2015: 18th International Conference, Munich, Germany, 5–9 October 2015; Part III 18. Springer: Berlin/Heidelberg, Germany, 2015; pp. 234–241. [Google Scholar]
- Zhou, L.; Zhang, C.; Wu, M. D-LinkNet: LinkNet with pretrained encoder and dilated convolution for high resolution satellite imagery road extraction. In Proceedings of the IEEE Conference on Computer Vision and Pattern Recognition Workshops, Salt Lake City, UT, USA, 18–22 June 2018; pp. 182–186. [Google Scholar]
- Dai, L.; Zhang, G.; Zhang, R. RADANet: Road augmented deformable attention network for road extraction from complex high-resolution remote-sensing images. IEEE Trans. Geosci. Remote Sens. 2023, 61, 5602213. [Google Scholar] [CrossRef]
- Bai, X.; Feng, X.; Yin, Y.; Yang, M.; Wang, X.; Yang, X. Combining Images and Trajectories Data to Automatically Generate Road Networks. Remote Sens. 2023, 15, 3343. [Google Scholar] [CrossRef]















| Local-MSF | Local-SC-Att | Global- withoutmix- FFN | Global | OA (%) | IoU (%) | F1-Score (%) |
|---|---|---|---|---|---|---|
| ✓ | 98.22 | 79.49 | 88.57 | |||
| ✓ | 98.58 | 83.23 | 90.85 | |||
| ✓ | ✓ | 98.59 | 83.36 | 90.93 | ||
| ✓ | 96.68 | 62.66 | 77.04 | |||
| ✓ | 98.2 | 80.05 | 88.92 | |||
| ✓ | ✓ | 98.37 | 81.15 | 89.89 | ||
| ✓ | ✓ | 98.66 | 83.99 | 91.3 | ||
| ✓ | ✓ | ✓ | 98.73 | 84.97 | 91.88 |
| Model Name | OA (%) | IoU (%) | Recall (%) | F1-Score (%) | Precision (%) | Params |
|---|---|---|---|---|---|---|
| DANet | 97.51 | 62.43 | 72.27 | 76.87 | 82.09 | 49.82 M |
| Deeplabv3+ | 97.45 | 62.38 | 73.65 | 76.83 | 80.29 | 43.58 M |
| PSPNet | 97.28 | 59.68 | 70.21 | 74.75 | 79.92 | 134.76 M |
| Segformer-b5 | 97.19 | 59.09 | 70.97 | 74.29 | 77.94 | 81.97 M |
| UNet | 97.24 | 59.46 | 70.71 | 74.58 | 78.9 | 29.06 M |
| Light Roadformer | 97.18 | 59.25 | 71.61 | 74.41 | 77.44 | 68.72 M |
| D-LinkNet | 97.21 | 55.96 | 61.86 | 71.76 | 85.44 | 52.36 M |
| RADANet | - | 60.43 | - | 75.34 | - | 73.85 M |
| SPBAM-LinkNet | 96.95 | - | - | 73.69 | - | - |
| Ours | 97.49 | 63.27 | 75.51 | 77.51 | 79.61 | 77.95 M |
| Model Name | OA (%) | IoU (%) | Recall (%) | F1-Score (%) | Precision (%) |
|---|---|---|---|---|---|
| DANet | 98.47 | 82.25 | 90.69 | 90.26 | 89.84 |
| Deeplabv3+ | 98.39 | 81.13 | 88.96 | 89.58 | 90.21 |
| PSPNet | 98.24 | 79.58 | 88.11 | 88.63 | 89.15 |
| Segformer-b5 | 98.54 | 83.02 | 91.64 | 90.72 | 89.82 |
| UNet | 98.6 | 83.44 | 90.31 | 90.97 | 91.64 |
| Light-Roadformer | 98.6 | 83.61 | 91.61 | 91.07 | 90.54 |
| D-LinkNet | 98.07 | 77.9 | 87.34 | 87.58 | 87.82 |
| Ours | 98.73 | 84.97 | 91.66 | 91.88 | 92.08 |
Disclaimer/Publisher’s Note: The statements, opinions and data contained in all publications are solely those of the individual author(s) and contributor(s) and not of MDPI and/or the editor(s). MDPI and/or the editor(s) disclaim responsibility for any injury to people or property resulting from any ideas, methods, instructions or products referred to in the content. |
© 2023 by the authors. Licensee MDPI, Basel, Switzerland. This article is an open access article distributed under the terms and conditions of the Creative Commons Attribution (CC BY) license (https://creativecommons.org/licenses/by/4.0/).
Share and Cite
Wang, X.; Cai, Y.; He, K.; Wang, S.; Liu, Y.; Dong, Y. Global–Local Information Fusion Network for Road Extraction: Bridging the Gap in Accurate Road Segmentation in China. Remote Sens. 2023, 15, 4686. https://doi.org/10.3390/rs15194686
Wang X, Cai Y, He K, Wang S, Liu Y, Dong Y. Global–Local Information Fusion Network for Road Extraction: Bridging the Gap in Accurate Road Segmentation in China. Remote Sensing. 2023; 15(19):4686. https://doi.org/10.3390/rs15194686
Chicago/Turabian StyleWang, Xudong, Yujie Cai, Kang He, Sheng Wang, Yan Liu, and Yusen Dong. 2023. "Global–Local Information Fusion Network for Road Extraction: Bridging the Gap in Accurate Road Segmentation in China" Remote Sensing 15, no. 19: 4686. https://doi.org/10.3390/rs15194686
APA StyleWang, X., Cai, Y., He, K., Wang, S., Liu, Y., & Dong, Y. (2023). Global–Local Information Fusion Network for Road Extraction: Bridging the Gap in Accurate Road Segmentation in China. Remote Sensing, 15(19), 4686. https://doi.org/10.3390/rs15194686

