Novel Features of Canopy Height Distribution for Aboveground Biomass Estimation Using Machine Learning: A Case Study in Natural Secondary Forests
Abstract
:1. Introduction
2. Materials and Methods
2.1. Study Area
2.2. Data and Preprocessing
2.2.1. Field Inventory Data
2.2.2. UAV-LiDAR Data and Preprocessing
2.3. Methods
2.3.1. Overview of Methodology
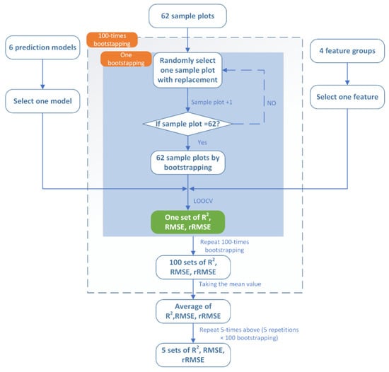
2.3.2. Experiment Design
2.3.3. Feature Extraction
- The extraction and curve fitting of CHD
- The extraction and selection of LiDAR metrics
2.3.4. AGB Modeling
3. Results
3.1. Feature Extraction and Hyperparameter Tuning
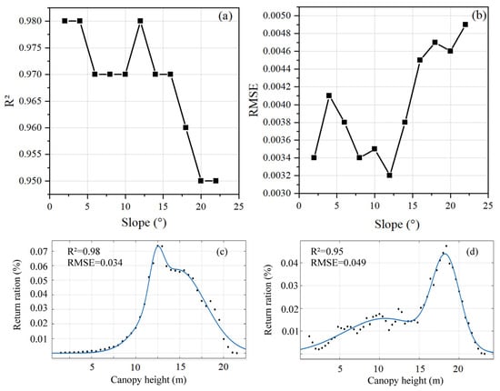
3.1.1. The Extraction and Curve Fitting of CHD
3.1.2. Extraction and Selection of LiDAR Metrics
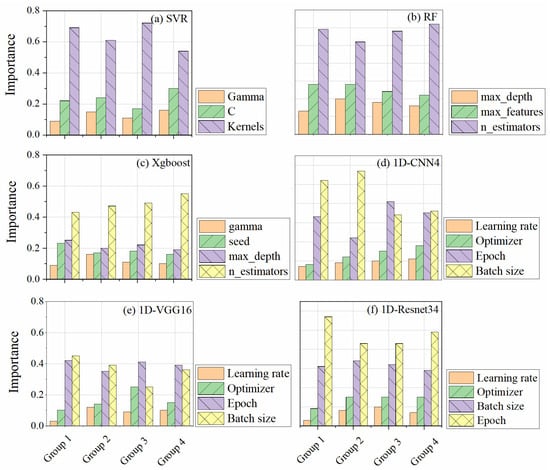
3.1.3. Hyperparameter Tuning
3.2. The Performance of AGB Prediction Models
3.3. Two-Way ANOVA
4. Discussion
4.1. CHD vs. LiDAR Metrics
4.2. Effect of Biomass Prediction Models
4.3. Limitations and Future Research
5. Conclusions
Author Contributions
Funding
Data Availability Statement
Conflicts of Interest
Appendix A
| Tree Species | Component | ai | bi | Tree Species | Component | ai | bi |
|---|---|---|---|---|---|---|---|
| Korean pine | branch | −3.3911 | 2.0066 | Changbai larch | branch | −4.9082 | 2.5139 |
| foliage | −2.6995 | 1.5583 | foliage | −4.2379 | 1.8784 | ||
| stem | −2.2319 | 2.2358 | stem | −2.5856 | 2.4856 | ||
| white birch | branch | −5.7625 | 3.0656 | elm | branch | −3.0159 | 2.0328 |
| foliage | −5.9711 | 2.5871 | foliage | −3.4241 | 1.7038 | ||
| stem | −2.8496 | 2.5406 | stem | −2.2812 | 2.3766 | ||
| Manchurian ash | branch | −5.5012 | 2.9299 | Manchurian walnut | branch | −4.0735 | 2.4477 |
| foliage | −5.2438 | 2.345 | foliage | −5.0456 | 2.2577 | ||
| stem | −3.4542 | 2.7104 | stem | −2.6707 | 2.4413 | ||
| Mongolian oak | branch | −2.5856 | 2.4856 | Mono maple | branch | −2.2812 | 2.3766 |
| foliage | −6.997 | 3.5220 | foliage | −3.3225 | 2.2742 | ||
| stem | −5.146 | 2.3185 | stem | −3.3137 | 1.7074 |
| Group | LiDAR Metrics | Description |
|---|---|---|
| Height metrics (46) | elev_AAD | Average absolute deviation of point cloud height. |
| elev_CRR | Canopy relief ratio of point cloud height. | |
| elev_GM_3rd | Generalized means for the third power. | |
| elev_cv | Coefficient of variation of point cloud height. | |
| elev_IQ | Elevation percentile interquartile distance. | |
| elev_kurt | Kurtosis of point cloud height. | |
| elev_Mmad | Median of median absolute deviation of point cloud height. | |
| elev_max | Maximum of point cloud height. | |
| elev_min | Minimum of point cloud height. | |
| elev_mean | Mean of point cloud height. | |
| elev_median | Median of point cloud height. | |
| elev_skew | Skewness of point cloud height. | |
| elev_std | Standard deviation of point cloud height. | |
| elev_var | Variance of point cloud height. | |
| elev_per_i | The height percentiles of point cloud with 5% height intervals. | |
| elev_AIH_i | Within a statistical cell, all normalized lidar point clouds are sorted according to the height and the cumulative heights of all points are calculated. The cumulative height of i % points is the statistical unit’s Accumulated height percentile (AIH). | |
| elev_AIH_IQ | AIH interquartile distance. | |
| Intensity metrics (42) | int_AAD | Average absolute deviation of point cloud intensity |
| int _cv | Coefficient of variation of point cloud intensity | |
| int _IQ | Percentile interquartile distance of point cloud intensity | |
| int _kurt | Kurtosis of point cloud intensity | |
| int _Mmad | Median of median absolute deviation of point cloud intensity | |
| int _max | Maximum of point cloud intensity | |
| int _min | Minimum of point cloud intensity | |
| int _mean | Mean of point cloud intensity | |
| int _median | Median of point cloud intensity | |
| int _skew | Skewness of point cloud intensity | |
| int _std | Standard deviation of point cloud intensity | |
| int _var | Variance of point cloud intensity | |
| int_per_i | The intensity percentiles of point cloud with 5% intensity intervals | |
| int_AIH_i | Within a statistical cell, all point clouds are sorted according to the intensity and the cumulative intensity of all points are calculated. The cumulative intensity of i % points is the statistical unit’s Accumulated height percentile (AIH) | |
| Density metrics (10) | den_i | The proportion of returns in i th height interval, i = 1 to 10. |
| Forest metrics (3) | CC | Canopy cover |
| GF | Gap fraction | |
| LAI | Leaf area index |
| Deep Learning (DL) Models | Machine Learning (ML) Models | |||||
|---|---|---|---|---|---|---|
| 1D-CNN | 1D-Resnet | 1D-VGG16 | RF | SVM | Xgboost | |
| Original CHD | ||||||
| Original LiDAR | ||||||
| Fitted CHD | ||||||
| Selected LiDAR | 0 | |||||
| Contrast ID | Simple Effects | Contrast |
|---|---|---|
| 1 | Original vs. fitted CHD within DLs | |
| 2 | Original vs. selected LiDAR within DLs | |
| 3 | Original vs. fitted CHD within MLs | |
| 4 | Original vs. selected LiDAR within MLs | |
| 5 | Fitted CHD vs. selected LiDAR within DLs | |
| 6 | Fitted CHD vs. selected LiDAR within MLs | |
| 7 | DLs vs. MLs within Original CHD | |
| 8 | DLs vs. MLs within Original LiDAR | |
| 9 | DLs vs. MLs within Fitted CHD | |
| 10 | DLs vs. MLs within Selected LiDAR | |
| 11 | 1D-Resnet vs. 1D-CNN within Fitted CHD | |
| 12 | 1D-Resnet vs. 1D-CNN within Selected LiDAR | |
| 13 | 1D-Resnet vs. 1D-VGG16 within Fitted CHD | |
| 14 | 1D-Resnet vs. 1D-VGG16 within Selected LiDAR | |
| 15 | RF vs. SVM within Fitted CHD | |
| 16 | RF vs. SVM within Selected LiDAR | |
| 17 | RF vs. Xgboost within Fitted CHD | |
| 18 | RF vs. Xgboost within Selected LiDAR |
| Feature | Rank | Feature | Rank |
|---|---|---|---|
| elev_mean | 1 | elev_per50 | 9 |
| elev_max | 2 | elev_AIH10 | 10 |
| den_5 | 3 | elev_std | 11 |
| elev_per99 | 4 | elev_AIH80 | 12 |
| elev_AIH50 | 5 | den_9 | 13 |
| LAI | 6 | int_ median | 14 |
| int_AIH90 | 7 | elev_min | 15 |
| int_max | 8 | int_per_10 | 16 |

| Feature (Feature Number) | Model | R2 | RMSE (Mg/ha) | rRMSE |
|---|---|---|---|---|
| Original CHD | SVR | 0.28 | 27.33 | 0.25 |
| RF | 0.27 | 29.15 | 0.27 | |
| Xgboost | 0.29 | 28.64 | 0.26 | |
| Fitted CHD | SVR | 0.46 | 19.70 | 0.19 |
| RF | 0.58 | 16.12 | 0.15 | |
| Xgboost | 0.57 | 15.09 | 0.16 | |
| Original CHD | 1D-CNN4 | 0.26 | 21.84 | 0.22 |
| 1D-VGG16 | 0.50 | 22.61 | 0.21 | |
| 1D-Resnet34 | 0.63 | 18.20 | 0.18 | |
| Fitted CHD | 1D-CNN4 | 0.58 | 16.43 | 0.18 |
| 1D-VGG16 | 0.72 | 14.89 | 0.16 | |
| 1D-Resnet34 | 0.88 | 8.27 | 0.08 |
References
- Dong, L.; Zhang, L.; Li, F. Developing additive systems of biomass equations for nine hardwood species in Northeast China. Trees 2015, 29, 1149–1163. [Google Scholar] [CrossRef]
- Fang, J.Y.; Chen, A.P. Dynamic forest biomass carbon pools in China and their significance. Chin. Bull. Bot. 2001, 9, 967–973. [Google Scholar]
- Li, M. Carbon stock and sink economic values of forest ecosystem in the forest industry region of Heilongjiang Province, China. J. For. Res. 2021, 33, 875–882. [Google Scholar] [CrossRef]
- Zhao, M.; Yang, J.; Zhao, N.; Liu, Y.; Yue, T. Estimation of China’s forest stand biomass carbon sequestration based on the continuous biomass expansion factor model and seven forest inventories from 1977 to 2013. For. Ecol. Manag. 2019, 448, 528–534. [Google Scholar] [CrossRef]
- Lu, D.; Chen, Q.; Wang, G.; Liu, L.; Li, G.; Moran, E. A survey of remote sensing-based aboveground biomass estimation methods in forest ecosystems. Int. J. Digit. Earth 2016, 9, 63–105. [Google Scholar] [CrossRef]
- Zhen, Z.; Yang, L.; Ma, Y.; Wei, Q.; Jin, H.I.; Zhao, Y. Upscaling aboveground biomass of larch (Larix olgensis Henry) plantations from field to satellite measurements: A comparison of individual tree-based and area-based approaches. GIScience Remote Sens. 2022, 59, 722–743. [Google Scholar] [CrossRef]
- Chen, Q. LiDAR Remote Sensing of Vegetation Biomass. In Remote Sensing of Natural Resources; CRC Press: Boca Raton, FL, USA, 2014; pp. 399–420. [Google Scholar]
- Zolkos, S.G.; Goetz, S.J.; Dubayah, R. A meta-analysis of terrestrial aboveground biomass estimation using lidar remote sensing. Remote Sens. Environ. 2013, 128, 289–298. [Google Scholar] [CrossRef]
- Jacon, A.D.; Galvão, L.S.; Dalagnol, R.; Dos Santos, J.R. Aboveground biomass estimates over Brazilian savannas using hyperspectral metrics and machine learning models: Experiences with Hyperion/EO-1. Gisci. Remote Sens. 2021, 58, 1112–1129. [Google Scholar] [CrossRef]
- Matasci, G.; Hermosilla, T.; Wulder, M.A.; White, J.C.; Coops, N.C.; Hobart, G.W.; Zald, H.S.J. Large-area mapping of Canadian boreal forest cover, height, biomass and other structural attributes using Landsat composites and lidar plots. Remote Sens. Environ. 2018, 209, 90–106. [Google Scholar] [CrossRef]
- Guerra-Hernandez, J.; Botequim, B.B.S.; Jurado-Varela, A.; Molina-Valero, J.A.; Martinez-Calvo, A.; Perez-Cruzado, C. Interpreting the uncertainty of model-based and design-based estimation in downscaling estimates from NFI data: A case-study in Extremadura (Spain). GIScience Remote Sens. 2022, 59, 686–704. [Google Scholar] [CrossRef]
- Zhang, Z.N.; Cao, L.; She, G.H. Estimating Forest Structural Parameters Using Canopy Metrics Derived from Airborne LiDAR Data in Subtropical Forests. Remote Sens. 2017, 9, 940. [Google Scholar] [CrossRef]
- Almeida, C.T.D.; Galvão, L.S.; Aragão, L.E.D.O.; Ometto, J.P.H.B.; Jacon, A.D.; Pereira, F.R.D.S.; Sato, L.Y.; Lopes, A.P.; Graça, P.M.L.D.; Silva, C.V.D.J.; et al. Combining LiDAR and hyperspectral data for aboveground biomass modeling in the Brazilian Amazon using different regression algorithms. Remote Sens Environ. 2019, 232, 111323. [Google Scholar] [CrossRef]
- Lu, D. Aboveground biomass estimation using Landsat TM data in the Brazilian Amazon. Int. J. Remote Sens. 2005, 26, 2509–2525. [Google Scholar] [CrossRef]
- Da Costa, M.B.T.; Silva, C.A.; Broadbent, E.N.; Leite, R.V.; Mohan, M.; Liesenberg, V.; Stoddart, J.; Do Amaral, C.H.; de Almeida, D.R.A.; Da Silva, A.L.; et al. Beyond trees: Mapping total aboveground biomass density in the Brazilian savanna using high-density UAV-lidar data. For. Ecol. Manag. 2021, 491, 119155. [Google Scholar] [CrossRef]
- Du, C.; Fan, W.; Ma, Y.; Jin, H.; Zhen, Z. The Effect of Synergistic Approaches of Features and Ensemble Learning Algorithms on Aboveground Biomass Estimation of Natural Secondary Forests Based on ALS and Landsat 8. Sensors 2021, 21, 5974. [Google Scholar] [CrossRef]
- Vaglio Laurin, G.; Chen, Q.; Lindsell, J.A.; Coomes, D.A.; Frate, F.D.; Guerriero, L.; Pirotti, F.; Valentini, R. Above ground biomass estimation in an African tropical forest with lidar and hyperspectral data. Isprs J. Photogramm. 2014, 89, 49–58. [Google Scholar] [CrossRef]
- Migolet, P.; Goïta, K.; Pambo, A.F.K.; Mambimba, A.N. Estimation of the total dry aboveground biomass in the tropical forests of Congo Basin using optical, LiDAR, and radar data. Gisci. Remote Sens. 2022, 59, 431–460. [Google Scholar] [CrossRef]
- Zhao, K.; Popescu, S.; Nelson, R. Lidar remote sensing of forest biomass: A scale-invariant estimation approach using airborne lasers. Remote Sens. Environ. 2009, 113, 182–196. [Google Scholar] [CrossRef]
- Liu, K.; Shen, X.; Cao, L.; Wang, G.; Cao, F. Estimating forest structural attributes using UAV-LiDAR data in Ginkgo plantations. Isprs J. Photogramm. 2018, 146, 465–482. [Google Scholar] [CrossRef]
- Cai, J.; Luo, J.; Wang, S.; Yang, S. Feature selection in machine learning: A new perspective. Neuro Comput. 2018, 300, 70–79. [Google Scholar] [CrossRef]
- Winter, J.D.; Gosling, S.D.; Potter, J. Comparing the Pearson and Spearman Correlation Coefficients Across Distributions and Sample Sizes: A Tutorial Using Simulations and Empirical Data. Psychol. Methods 2016, 21, 273–290. [Google Scholar] [CrossRef] [PubMed]
- Ghosh, A.; Joshi, P.K. A comparison of selected classification algorithms for mapping bamboo patches in lower Gangetic plains using very high resolution WorldView 2 imagery. Int. J. Appl. Earth Obs. 2014, 26, 298–311. [Google Scholar] [CrossRef]
- Ng, A.Y. In Feature selection, L 1 vs. L 2 regularization, and rotational invariance. In Proceedings of the 21st International Conference on Machine Learning, Banff, AB, Canada, 4–8 July 2004; p. 78. [Google Scholar]
- Belgiu, M.; Drăguţ, L. Random forest in remote sensing: A review of applications and future directions. Isprs J. Photogramm. 2016, 114, 24–31. [Google Scholar] [CrossRef]
- Fassnacht, F.E.; Hartig, F.; Latifi, H.; Berger, C.; Hernández, J.; Corvalán, P.; Koch, B. Importance of sample size, data type and prediction method for remote sensing-based estimations of aboveground forest biomass. Remote Sens. Environ. 2014, 154, 102–114. [Google Scholar] [CrossRef]
- López-Serrano, P.M.; López-Sánchez, C.A.; Álvarez-González, J.G.; García-Gutiérrez, J. A Comparison of Machine Learning Techniques Applied to Landsat-5 TM Spectral Data for Biomass Estimation. Can. J. Remote Sens. 2016, 42, 690–705. [Google Scholar] [CrossRef]
- Ma, L.; Liu, Y.; Zhang, X.; Ye, Y.; Yin, G.; Johnson, B.A. Deep learning in remote sensing applications: A meta-analysis and review. Isprs J. Photogramm. 2019, 152, 166–177. [Google Scholar] [CrossRef]
- Kattenborn, T.; Leitloff, J.; Schiefer, F.; Hinz, S. Review on Convolutional Neural Networks (CNN) in vegetation remote sensing. Isprs J. Photogramm. 2021, 173, 24–49. [Google Scholar] [CrossRef]
- Simonyan, K.; Zisserman, A. Very deep convolutional networks for large-scale image recognition. arXiv 2014, arXiv:1409.1556. [Google Scholar]
- Szegedy, C.; Ioffe, S.; Vanhoucke, V.; Alemi, A.A. Inception-v4, inception-ResNet and the impact of residual connections on learning. In Proceedings of the Thirty-First AAAI Conference on Artificial Intelligence, San Francisco, CA, USA, 4–9 February 2017; pp. 4278–4284. [Google Scholar]
- He, K.; Zhang, X.; Ren, S.; Sun, J. In Deep Residual Learning for Image Recognition. In Proceedings of the IEEE Conference on Computer Vision and Pattern Recognition (CVPR), Las Vegas, NV, USA, 27–30 June 2016; pp. 770–778. [Google Scholar]
- Dong, L.H.; Feng-Ri, L.I.; Song, Y.W.; Forestry, S.O.; University, N.F.; Bureau, S.F. Error structure and additivity of individual tree biomass model for four natural conifer species in Northeast China. Chin. J. Appl. Ecol. 2015, 26, 704–714. [Google Scholar]
- Zhao, X.; Guo, Q.; Su, Y.; Xue, B. Improved progressive TIN densification filtering algorithm for airborne LiDAR data in forested areas. Isprs J. Photogramm. 2016, 117, 79–91. [Google Scholar] [CrossRef]
- Zerbe, G.O. Randomization analysis of the completely randomized design extended to growth and response curves. J. Am. Stat. Assoc. 1979, 74, 215–221. [Google Scholar] [CrossRef]
- Mountrakis, G.; Im, J.; Ogole, C. Support vector machines in remote sensing: A review. Isprs J. Photogramm. 2011, 66, 247–259. [Google Scholar] [CrossRef]
- Cho, D.; Yoo, C.; Im, J.; Lee, Y.; Lee, J. Improvement of spatial interpolation accuracy of daily maximum air temperature in urban areas using a stacking ensemble technique. Gisci. Remote Sens. 2020, 57, 633–649. [Google Scholar] [CrossRef]
- Breiman, L. Random Forests. Mach. Learn. 2001, 45, 5–23. [Google Scholar] [CrossRef]
- Odebiri, O.; Mutanga, O.; Odindi, J.; Peerbhay, K.; Dovey, S. Predicting soil organic carbon stocks under commercial forest plantations in KwaZulu-Natal province, South Africa using remotely sensed data. GIScience Remote Sens. 2020, 57, 450–463. [Google Scholar] [CrossRef]
- Lee, J.; Kim, M.; Im, J.; Han, H.; Han, D. Pre-trained feature aggregated deep learning-based monitoring of overshooting tops using multi-spectral channels of GeoKompsat-2A advanced meteorological imagery. GIScience Remote Sens. 2021, 58, 1052–1071. [Google Scholar] [CrossRef]
- Akiba, T.; Sano, S.; Yanase, T.; Ohta, T.; Koyama, M. Optuna: A Next-generation Hyperparameter Optimization Framework. In Proceedings of the 25th ACM SIGKDD International Conference on Knowledge Discovery & Data Mining, Anchorage, AK, USA, 4–8 August 2019; pp. 2623–2631. [Google Scholar]
- Björk, S.; Anfinsen, S.N.; Næsset, E.; Gobakken, T.; Zahabu, E. On the Potential of Sequential and Nonsequential Regression Models for Sentinel-1-Based Biomass Prediction in Tanzanian Miombo Forests. IEEE J. Sel. Top. Appl. Earth Obs. Remote. Sens. 2022, 15, 4612–4639. [Google Scholar] [CrossRef]
- Santos, E.G.D.; Shimabukuro, Y.E.; Mendes De Moura, Y.; Gonçalves, F.G.; Jorge, A.; Gasparini, K.A.; Arai, E.; Duarte, V.; Ometto, J.P. Multi-scale approach to estimating aboveground biomass in the Brazilian Amazon using Landsat and LiDAR data. Int. J. Remote Sens. 2019, 40, 8635–8645. [Google Scholar] [CrossRef]
- Efron, B.; Tibshirani, R.J. An Introduction to the Bootstrap; CRC Press: Boca Raton, FL, USA, 1993. [Google Scholar]
- Richardson, J.T.E. Eta squared and partial eta squared as measures of effect size in educational research. Educ. Res. Rev.-Neth. 2011, 6, 135–147. [Google Scholar] [CrossRef]
- Cardinal, R.N.; Aitken, M.R.F. ANOVA for the Behavioral Sciences Researcher, 1st ed.; Psychology Press: London, UK, 2005. [Google Scholar]
- Wang, D.; Wan, B.; Qiu, P.; Zuo, Z.; Wang, R.; Wu, X. Mapping Height and Aboveground Biomass of Mangrove Forests on Hainan Island Using UAV-LiDAR Sampling. Remote Sens. 2019, 11, 2156. [Google Scholar] [CrossRef]
- Babcock, C.; Finley, A.O.; Cook, B.D.; Weiskittel, A.; Woodall, C.W. Modeling forest biomass and growth: Coupling long-term inventory and LiDAR data. Remote Sens Environ. 2016, 182, 1–12. [Google Scholar] [CrossRef]
- Shao, G.; Shao, G.; Gallion, J.; Saunders, M.R.; Frankenberger, J.R.; Fei, S. Improving Lidar-based aboveground biomass estimation of temperate hardwood forests with varying site productivity. Remote Sens Environ. 2018, 204, 872–882. [Google Scholar] [CrossRef]
- Ding, K.; Li, Q.; Zhu, J.; Wang, C.; Guan, M.; Chen, Z.; Yang, C.; Cui, Y.; Liao, J. An Improved Quadrilateral Fitting Algorithm for the Water Column Contribution in Airborne Bathymetric Lidar Waveforms. Sensors 2018, 18, 552. [Google Scholar] [CrossRef]
- Kumpumäki, T.; Ruusuvuori, P.; Kangasniemi, V.; Lipping, T. Data-Driven Approach to Benthic Cover Type Classification Using Bathymetric LiDAR Waveform Analysis. Remote Sens. 2015, 7, 13390–13409. [Google Scholar] [CrossRef]
- Wang, D.; Wan, B.; Liu, J.; Su, Y.; Guo, Q.; Qiu, P.; Wu, X. Estimating aboveground biomass of the mangrove forests on northeast Hainan Island in China using an upscaling method from field plots, UAV-LiDAR data and Sentinel-2 imagery. Int. J. Appl. Earth Obs. 2020, 85, 101986. [Google Scholar] [CrossRef]
- Hao, L.; Zhengnan, Z.; Lin, C. Estimating forest stand characteristics in a coastal plain forest plantation based on vertical structure profile parameters derived from ALS data. J. Remote Sens. 2018, 22, 872–888. [Google Scholar]
- Zhang, L.; Pan, T.; Zhang, H.; Li, X.; Jiang, L. The Effects of Forest Area Changes on Extreme Temperature Indexes between the 1900s and 2010s in Heilongjiang Province, China. Remote Sens. 2017, 9, 1280. [Google Scholar] [CrossRef]
- Ayrey, E.; Hayes, D. The Use of Three-Dimensional Convolutional Neural Networks to Interpret LiDAR for Forest Inventory. Remote Sens. 2018, 10, 649. [Google Scholar] [CrossRef]
- Ayrey, E.; Hayes, D.J.; Kilbride, J.B.; Fraver, S.; Kershaw, J.A.; Cook, B.D.; Weiskittel, A.R. Synthesizing Disparate LiDAR and Satellite Datasets through Deep Learning to Generate Wall-to-Wall Regional Inventories for the Complex, Mixed-Species Forests of the Eastern United States. Remote Sens. 2021, 13, 5113. [Google Scholar] [CrossRef]
- Dong, L.; Du, H.; Han, N.; Li, X.; Zhu, D.E.; Mao, F.; Zhang, M.; Zheng, J.; Liu, H.; Huang, Z.; et al. Application of Convolutional Neural Network on Lei Bamboo Above-Ground-Biomass (AGB) Estimation Using Worldview-2. Remote Sens. 2020, 12, 958. [Google Scholar] [CrossRef]
- Talebiesfandarani, S.; Shamsoddini, A. Global-scale biomass estimation based on machine learning and deep learning methods. Remote Sens. Appl. Soc. Environ. 2022, 28, 100868. [Google Scholar] [CrossRef]
- Xi, Y.; Ren, C.; Tian, Q.; Ren, Y.; Dong, X.; Zhang, Z. Exploitation of Time Series Sentinel-2 Data and Different Machine Learning Algorithms for Detailed Tree Species Classification. IEEE J.-Stars. 2021, 14, 7589–7603. [Google Scholar] [CrossRef]
- Genuer, R.; Poggi, J.; Tuleau-Malot, C. Variable selection using random forests. Pattern Recogn Lett. 2010, 31, 2225–2236. [Google Scholar] [CrossRef]
- Verma, S.; Chug, A.; Singh, A.P. Impact of hyperparameter tuning on deep learning based estimation of disease severity in grape plant. In Recent Advances on Soft Computing and Data Mining: Proceedings of the Fourth International Conference on Soft Computing and Data Mining (SCDM 2020), Melaka, Malaysia, 22–23 January 2020; Springer International Publishing: Melaka, Malaysia, 2020; pp. 161–171. [Google Scholar]
- Frazer, G.W.; Magnussen, S.; Wulder, M.A.; Niemann, K.O. Simulated impact of sample plot size and co-registration error on the accuracy and uncertainty of LiDAR-derived estimates of forest stand biomass. Remote Sens. Environ. 2011, 115, 636–649. [Google Scholar] [CrossRef]
- Cosenza, D.N.; Packalen, P.; Maltamo, M.; Varvia, P.; Räty, J.; Soares, P.; Tomé, M.; Strunk, J.L.; Korhonen, L. Effects of numbers of observations and predictors for various model types on the performance of forest inventory with airborne laser scanning. Can. J. For. Res. 2022, 52, 385–395. [Google Scholar] [CrossRef]
- Barman, R.; Deshpande, S.; Agarwal, S.; Inamdar, U.; Devare, M.; Patil, A. Transfer learning for small dataset. In Proceedings of the National Conference on Machine Learning, Berlin, Germany, 16–18 March 2019. [Google Scholar]
- Tran, N.T.; Tran, V.H.; Nguyen, N.B.; Nguyen, T.K.; Cheung, N.M. On data augmentation for gan training. IEEE T Image Process 2021, 30, 1882–1897. [Google Scholar] [CrossRef] [PubMed]
- Vanschoren, J. Meta-learning: A survey. arXiv 2018, arXiv:1810.03548. [Google Scholar]
- Molnar, C. Interpretable Machine Learning: A Guide for Making Black Box Models Explainable; Lulu Press: Morrisville, NC, USA, 2020. [Google Scholar]











| Max | Min | Mean | Std | |
|---|---|---|---|---|
| Stand mean height | 17.8 | 12.6 | 14.5 | 3.2 |
| Stand mean DBH | 16.8 | 11.4 | 13.4 | 2.9 |
| Slope(°) | 21.0 | 3.0 | 12.3 | 4.1 |
| Model Group | Model | Parameters Range |
|---|---|---|
| SVR | Kernels = [‘linear kernels’, ‘ploy’, ’rbf’], C = [1, 10], Gamma = [‘auto’, ’scale’] | |
| Machine learning | RF | n_estimators = [100, 1000], max_features = [1, 10], max_depth = [1, 30] |
| Xgboost | n_estimators = [100, 1000], gamma = [0.1, 1], max_depth = [1, 30], seed = [1, 20] | |
| Deep learning | 1D-CNN4, 1D-VGG16, 1D-Resnet34 | Epoch = [10, 1000], Batch size = [10, 50], Learning Rate = [0.0001, 0.001], Optimizer = [’Adam’, ’SGD’, ‘RMSProp’] |
| Model | Hypermeter | Original CHD | Fitted CHD | Original LiDAR | Selected-LiDAR |
|---|---|---|---|---|---|
| SVR | Gamma | auto | auto | auto | auto |
| C | 1 | 1 | 1 | 1 | |
| Kernels | rbf’ | rbf’ | rbf’ | rbf’ | |
| RF | Max_depth | 10 | 10 | 9 | 12 |
| Max_feature | 8 | 7 | 8 | 9 | |
| n_estimators | 852 | 981 | 736 | 1030 | |
| Xgboost | Gamma | 0.1 | 0.1 | 0.10 | 0.1 |
| Seed | 2 | 3 | 5 | 4 | |
| Max_depth | 15 | 16 | 14 | 20 | |
| n_estimators | 1157 | 1036 | 826 | 972 | |
| 1D-CNN4/ 1D-VGG16/ 1D-Resnet34 | Learning_rate | 0.0001/ 0.0003/ 0.0001 | 0.0001/ 0.0002/ 0.0001 | 0.0002/ 0.0002/ 0.0001 | 0.0002/ 0.0001/ 0.0001 |
| Group | Feature (Feature Number) | Model | R2 | RMSE (Mg/ha) | rRMSE | Runtime |
|---|---|---|---|---|---|---|
| Group Ⅰ | Original CHD (41–69) | SVR | 0.22 | 29.89 | 0.35 | 4 min 18 s |
| RF | 0.23 | 31.18 | 0.28 | 10 min 20 s | ||
| Xgboost | 0.20 | 30.54 | 0.28 | 10 min 33 s | ||
| Original LiDAR metrics (101) | SVR | 0.24 | 38.37 | 0.34 | 6 min 12 s | |
| RF | 0.24 | 27.15 | 0.27 | 12 min 47 s | ||
| Xgboost | 0.22 | 27.41 | 0.27 | 12 min 03 s | ||
| Group Ⅱ | Fitted CHD (6) | SVR | 0.41 | 21.05 | 0.20 | 3 min 50 s |
| RF | 0.50 | 19.42 | 0.16 | 6 min 47 s | ||
| Xgboost | 0.48 | 20.33 | 0.18 | 6 min 38 s | ||
| Selected LiDAR metrics (16) | SVR | 0.39 | 26.33 | 0.24 | 4 min 47 s | |
| RF | 0.42 | 21.45 | 0.21 | 7 min 30 s | ||
| Xgboost | 0.41 | 22.36 | 0.22 | 7 min 41 s | ||
| Group Ⅲ | Original CHD (41–69) | 1D-CNN4 | 0.21 | 33.21 | 0.29 | 26 min 35 s |
| 1D-VGG16 | 0.45 | 24.76 | 0.22 | 42 min 56 s | ||
| 1D-Resnet34 | 0.48 | 21.81 | 0.19 | 56 min 20 s | ||
| Original LiDAR metrics (101) | 1D-CNN4 | 0.41 | 26.05 | 0.23 | 32 min 08 s | |
| 1D-VGG16 | 0.61 | 18.85 | 0.17 | 45 min 18 s | ||
| 1D-Resnet34 | 0.68 | 13.14 | 0.12 | 62 min 26 s | ||
| Group Ⅳ | Fitted CHD (6) | 1D-CNN4 | 0.42 | 21.57 | 0.21 | 17 min 08 s |
| 1D-VGG16 | 0.65 | 18.55 | 0.17 | 36 min 47 s | ||
| 1D-Resnet34 | 0.80 | 9.58 | 0.09 | 48 min 11 s | ||
| Selected LiDAR metrics (16) | 1D-CNN4 | 0.40 | 23.08 | 0.22 | 19 min 06 s | |
| 1D-VGG16 | 0.61 | 19.06 | 0.18 | 46 min 27 s | ||
| 1D-Resnet34 | 0.71 | 12.72 | 0.11 | 52 min 33 s |
| Factor | R2 | RMSE | rRMSE | |||||||
|---|---|---|---|---|---|---|---|---|---|---|
| df | SS | η2 (%) | p-Value | SS | η2 (%) | p-Value | SS | η2 (%) | p-Value | |
| Feature | 3 | 1.04 | 30.6 | <0.0001 | 1832.09 | 37.2 | <0.0001 | 0.17 | 35.4 | <0.0001 |
| Model | 5 | 2.17 | 63.8 | <0.0001 | 2535.64 | 51.5 | <0.0001 | 0.27 | 56.3 | <0.0001 |
| Feature × Model | 15 | 0.19 | 5.6 | <0.0001 | 552.87 | 11.3 | <0.0001 | 0.04 | 8.3 | <0.0001 |
| Contrast ID | Simple Effects | Estimate (RMSE/rRMSE) | p Value (RMSE/rRMSE) |
|---|---|---|---|
| 1 | Original vs. fitted CHD within DLs | 9.91/7.73 | <0.0001/<0.0001 |
| 2 | Original vs. selected LiDAR within DLs | 2.05/1.67 | <0.0001/0.0049 |
| 3 | Original vs. fitted CHD within MLs | 10.07/12.07 | <0.0001/<0.0001 |
| 4 | Original vs. selected LiDAR within MLs | 7.33/6.67 | <0.0001/<0.0001 |
| 5 | Fitted CHD vs. selected LiDAR within DLs | −1.54/−1.07 | 0.0001/0.0684 |
| 6 | Fitted CHD vs. selected LiDAR within MLs | −2.96/−4.27 | <0.0001/<0.0001 |
| 7 | DLs vs. MLs within Original CHD | −3.94/−6.73 | <0.0001/<0.0001 |
| 8 | DLs vs. MLs within Original LiDAR | −10.48/−10.60 | <0.0001/<0.0001 |
| 9 | DLs vs. MLs within Fitted CHD | −3.78/−2.40 | <0.0001/<0.0001 |
| 10 | DLs vs. MLs within Selected LiDAR | −5.20/−5.60 | <0.0001/<0.0001 |
| 11 | 1D-Resnet34 vs. 1D-CNN4 within Fitted CHD | −11.64/−12.00 | <0.0001/<0.0001 |
| 12 | 1D-Resnet34 vs. 1D-CNN4 within Selected LiDAR | −10.55/−10.80 | <0.0001/<0.0001 |
| 13 | 1D-Resnet34 vs. 1D-VGG16 within Fitted CHD | −8.62/−8.00 | <0.0001/<0.0001 |
| 14 | 1D-Resnet34 vs. 1D-VGG16 within Selected LiDAR | −6.67/−7.00 | <0.0001/<0.0001 |
| 15 | RF vs. SVM within Fitted CHD | −1.63/−3.80 | 0.0176/0.0003 |
| 16 | RF vs. SVM within Selected LiDAR | −5.06/−3.20 | <0.0001/0.0019 |
| 17 | RF vs. Xgboost within Fitted CHD | −0.91/−1.80 | 0.1806/0.0757 |
| 18 | RF vs. Xgboost within Selected LiDAR | −0.95/−0.80 | 0.1606/0.4268 |
Disclaimer/Publisher’s Note: The statements, opinions and data contained in all publications are solely those of the individual author(s) and contributor(s) and not of MDPI and/or the editor(s). MDPI and/or the editor(s) disclaim responsibility for any injury to people or property resulting from any ideas, methods, instructions or products referred to in the content. |
© 2023 by the authors. Licensee MDPI, Basel, Switzerland. This article is an open access article distributed under the terms and conditions of the Creative Commons Attribution (CC BY) license (https://creativecommons.org/licenses/by/4.0/).
Share and Cite
Ma, Y.; Zhang, L.; Im, J.; Zhao, Y.; Zhen, Z. Novel Features of Canopy Height Distribution for Aboveground Biomass Estimation Using Machine Learning: A Case Study in Natural Secondary Forests. Remote Sens. 2023, 15, 4364. https://doi.org/10.3390/rs15184364
Ma Y, Zhang L, Im J, Zhao Y, Zhen Z. Novel Features of Canopy Height Distribution for Aboveground Biomass Estimation Using Machine Learning: A Case Study in Natural Secondary Forests. Remote Sensing. 2023; 15(18):4364. https://doi.org/10.3390/rs15184364
Chicago/Turabian StyleMa, Ye, Lianjun Zhang, Jungho Im, Yinghui Zhao, and Zhen Zhen. 2023. "Novel Features of Canopy Height Distribution for Aboveground Biomass Estimation Using Machine Learning: A Case Study in Natural Secondary Forests" Remote Sensing 15, no. 18: 4364. https://doi.org/10.3390/rs15184364
APA StyleMa, Y., Zhang, L., Im, J., Zhao, Y., & Zhen, Z. (2023). Novel Features of Canopy Height Distribution for Aboveground Biomass Estimation Using Machine Learning: A Case Study in Natural Secondary Forests. Remote Sensing, 15(18), 4364. https://doi.org/10.3390/rs15184364

