A Cartographic Perspective on the Planetary Geologic Mapping Investigation of Ceres
Abstract
1. Introduction and Background
1.1. Background
- Other instrument teams onboard Dawn, aiming to determine their geochemistry and mineralogy using a hyperspectral imager and a gamma-ray and neutron detector;
1.2. Objectives
- Review and discuss the cartographic object model under the project’s boundary constraints, including availability and use of cartographic base data and definition of map sheets;
- Review mapping conduct and mapping support;
- Review the approach to disseminate and make the research results available.
- Creating a higher-level cartographic abstraction of the geological mapping investigation of Ceres to highlight and discuss major cartographic tasks associated with the mapping investigation;
- Discussing relevant constituents of the cartographic concept and their implementation and potential, ranging from data sources and conducting over-mapping to dissemination and research data management;
- Providing recommendations based on the lessons learned in this mapping investigation.
1.3. Structure
2. Data and Methods
2.1. Base Data and Data Management
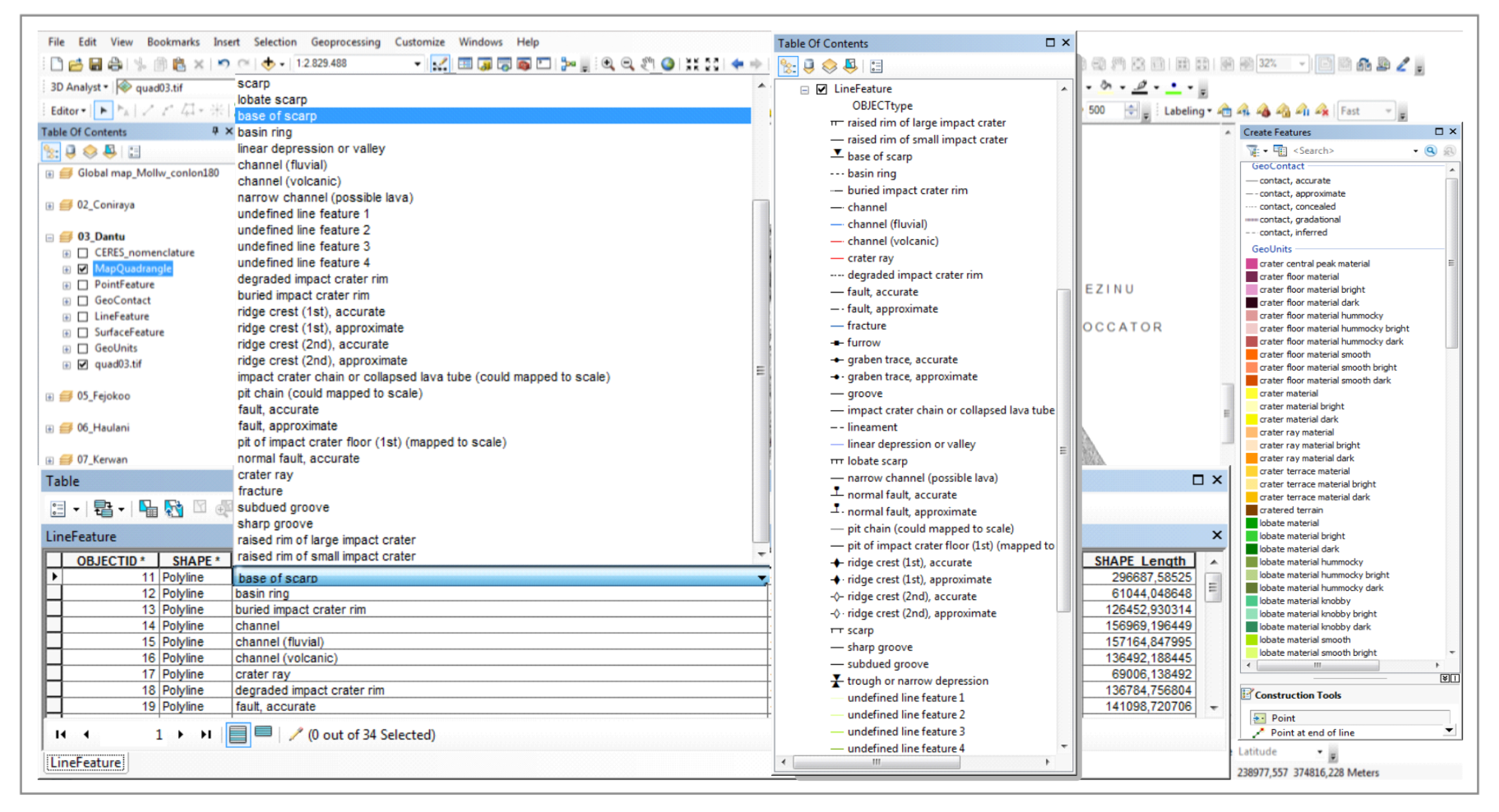
2.2. Cartographic Concept
2.3. Mapping Conduct
2.4. Research Data and Dissemination
3. Discussion of Results
3.1. Completeness of Foundational Data
3.2. Originality of a Cartographic Concept
- Map sheets in the portable document format (PDF)l
- Global and quadrangle-based digital raster image mosaics in the PDS IMG format;
- Raster images in GeoTIFF format ready to use for further processing or analysis.
3.3. Mapping Results and Reuse
4. Summary and Conclusions
4.1. Summary
- A global set of HAMO-based geologic quadrangle maps at more conservative map scales could have been produced as digital datasets as well as analog map sheets;
- A global geologic map at HAMO resolution could have been compiled with consistent geometry, topology, and map semantics by making use of the data model;
- A consistent research data product could have been designed and archived that would be reusable for future research, in particular for subsequent larger-scale mappings.
4.2. Recommendations
Author Contributions
Funding
Data Availability Statement
Acknowledgments
Conflicts of Interest
References
- USGS. Geological Atlas of the Moon; USGS: Reston, VA, USA, 2023. Available online: https://www.lpi.usra.edu/resources/mapcatalog/usgs/ (accessed on 23 August 2023).
- Wilhelms, D. Geologic Mapping. In Planetary Mapping; Greeley, R., Batson, R.M., Eds.; Cambridge Planetary Science Series; Cambridge University Press: Cambridge, UK, 1990; pp. 208–259. [Google Scholar]
- Abbud-Madrid, A. Space and Planetary Resources. In Planetary Geology; Rossi, A.P., van Gasselt, S., Eds.; Springer Praxis Books; Springer: Cham, Switzerland, 2018; pp. 369–394. [Google Scholar] [CrossRef]
- van Gasselt, S.; Neukum, G. Chronostratigraphy. In Encyclopedia of Astrobiology; Gargaud, M., Irvine, W.M., Amils, R., Cleaves, H., Pinti, D.L., Quintanilla, J.C., Rouan, D., Spohn, T., Tirard, S., Viso, M., Eds.; Springer: Berlin/Heidelberg, Germany, 2015; pp. 454–466. [Google Scholar] [CrossRef]
- Guest, J.; Butterworth, P. Planetary Geology; John Wiley and Sons: Hoboken, NJ, USA, 1979; pp. 15–31. [Google Scholar]
- Pondrelli, M.; Baker, V.R.; Hauber, E. Geologic Tools. In Planetary Geology; Rossi, A.P., van Gasselt, S., Eds.; Springer Praxis Books; Springer: Cham, Switzerland, 2018; pp. 15–31. [Google Scholar] [CrossRef]
- Laura, J.R.; Beyer, R.A. Knowledge Inventory of Foundational Data Products in Planetary Science. Planet. Sci. J. 2021, 2, 18. [Google Scholar] [CrossRef]
- Tognon, G.; Pozzobon, R.; Massironi, M.; Ferrari, S. Geologic Mapping and Age Determinations of Tsiolkovskiy Crater. Remote Sens. 2021, 13, 3619. [Google Scholar] [CrossRef]
- Debniak, K.; Mege, D.; Gurgurewicz, J. Geomorphology of Ius Chasma, Valles Marineris, Mars. J. Maps 2017, 13, 260–269. [Google Scholar] [CrossRef]
- Skinner, J.A.; Huff, A.E.; Fortezzo, C.M.; Gaither, T.; Hare, T.M.; Hunter, M.A.; Buban, H. Planetary Geologic Mapping—Program Status and Future Needs; Technical Report U.S. Geological Survey Open-File Report 2019–1012; United States Geological Survey: Reston, VA, USA, 2019. [Google Scholar] [CrossRef]
- Williams, D. NASA’s Planetary Geologic Mapping Program: Overview. ISPRS—Int. Arch. Photogramm. Remote. Sens. Spat. Inf. Sci. 2016, XLI-B4, 519–520. [Google Scholar] [CrossRef]
- PDS. Planetary Data System. 2023. Available online: https://pds.nasa.gov/ (accessed on 4 January 2023).
- PSA. Planetary Science Archive (ESA). 2023. Available online: https://www.cosmos.esa.int/web/psa/psa-introduction (accessed on 4 January 2023).
- The International Planetary Data Alliance (IPDA). Available online: https://ipda.jpl.nasa.gov/ (accessed on 23 August 2023).
- Radebaugh, J.; Thomson, B.J.; Archinal, B.; Beyer, R.; DellaGuistina, D.; Fassett, C.; Gaddis, L.; Hagerty, J.; Hare, T.; Laura, J.; et al. A roadmap for planetary spatial data infrastructure. In Proceedings of the Lunar and Planetary Science Conference, Woodlands, TX, USA, 18–22 March 2019; p. 1667. [Google Scholar]
- Rossi, A.; Massironi, M.; Altieri, F.; van der Bogert, C.; Hiesinger, H.; Mangold, N.; Rothery, D.; Balme, M.; Carli, C.; Pozzobon, R.; et al. PLANMAP: Geological mapping supporting the exploration of the Moon, Mars and Mercury. In Proceedings of the 69th International Astronautical Congress, Bremen, Germany, 1–5 October 2018; p. 47635. [Google Scholar]
- Massironi, M.; Altieri, F.; Hiesinger, H.; Mangold, N.; Rothery, D.; Rossi, A.P.; Balme, M.; Carli, C.; Capaccioni, F.; Cremonese, G.; et al. Towards integrated geological maps and 3D geo-models of planetary surfaces: The H2020 PLANetary MAPping project. In Proceedings of the EGU General Assembly Conference Abstracts, Vienna, Austria, 8–13 April 2018; European Geosciences Union (EGU): Munich, Germany, 2018; p. 18106. [Google Scholar]
- Semenzato, A.; Massironi, M.; Ferrari, S.; Galluzzi, V.; Rothery, D.A.; Pegg, D.L.; Pozzobon, R.; Marchi, S. An Integrated Geologic Map of the Rembrandt Basin, on Mercury, as a Starting Point for Stratigraphic Analysis. Remote Sens. 2020, 12, 3213. [Google Scholar] [CrossRef]
- Crichton, D.; Padams, J.; Hollins, G.; Hughes, J.S.; Joyner, R.; Law, E.; Cayanan, M. PDS data services initiative: Evolving towards data-driven capabilities to enable planetary science research. In Lunar and Planetary Science Conference; LPI Contribution; Lunar and Planetary Institute: Houston, TX, USA, 2020; p. 2754. [Google Scholar]
- Erard, S.; Cecconi, B.; Le Sidaner, P.; Chauvin, C.; Rossi, A.P.; Minin, M.; Capria, T.; Ivanovski, S.; Schmitt, B.; Génot, V.; et al. Virtual European Solar and Planetary Access (VESPA): A Planetary Science Virtual Observatory Cornerstone. Data Sci. J. 2020, 19, 5334. [Google Scholar] [CrossRef]
- Law, E.; Cayanan, M.; Crichton, D.; Hollins, G.; Hughes, S.; Padams, J. Planetary Data System (PDS) Tools and Tool Registry, Proceedings of the EPSC DPS Joint Meeting, Geneva, Switzerland, 15–20 September 2019; Europlanet/American Astronomical Society: Strasbourg, France, 2019; p. EPSC–DPS2019–170. [Google Scholar]
- Baratoux, D.; Chennaoui Aoudjehane, H.; Gibson, R.; Lamali, A.; Reimold, W.; Sapah, M.; Chabou, M.; Habarulema, J.; Jessell, M.; Mogessie, A.; et al. Africa Initiative for Planetary and Space Sciences. Eos 2017. [Google Scholar] [CrossRef]
- Europlanet Society. Europlanet Diversity Working Group. 2023. Available online: https://www.europlanet-society.org/diversity-working-group/ (accessed on 18 February 2023).
- Nass, A.; Asch, K.; van Gasselt, S.; Rossi, A.P.; Besse, S.; Cecconi, B.; Frigeri, A.; Hare, T.; Hargitai, H.; Manaud, N. Facilitating reuse of planetary spatial research data—Conceptualizing an open map repository as part of a Planetary Research Data Infrastructure. Planet. Space Sci. 2021, 204, 105269. [Google Scholar] [CrossRef]
- Sierks, H.; Keller, H.U.; Jaumann, R.; Michalik, H.; Behnke, T.; Bubenhagen, F.; Buettner, I.; Carsenty, U.; Christensen, U.; Enge, R.; et al. The Dawn Framing Camera. Space Sci. Rev. 2011, 163, 263–327. [Google Scholar] [CrossRef]
- De Sanctis, M.C.; Coradini, A.; Ammannito, E.; Filacchione, G.; Capria, M.T.; Fonte, S.; Magni, G.; Barbis, A.; Bini, A.; Dami, M.; et al. The VIR Spectrometer. Space Sci. Rev. 2011, 163, 329–369. [Google Scholar] [CrossRef]
- Prettyman, T.; Feldman, W.; McSween, H.; Dingler, R.; Enemark, D.; Patrick, D.; Storms, S.; Hendricks, J.; Morgenthaler, J.; Pitman, K.; et al. Dawn’s Gamma Ray and Neutron Detector. Space Sci. Rev. 2011, 163, 371–459. [Google Scholar] [CrossRef]
- Williams, D.A.; Yingst, R.A.; Garry, W.B. Introduction: The geologic mapping of Vesta. Icarus 2014, 244, 1–12. [Google Scholar] [CrossRef]
- Williams, D.A.; Buczkowski, D.L.; Mest, S.C.; Scully, J.E.C.; Platz, T.; Kneissl, T. Introduction: The geologic mapping of Ceres. Icarus 2018, 316, 1–13. [Google Scholar] [CrossRef]
- Williams, D.A.; Jaumann, R.; McSween, H.Y.; Marchi, S.; Schmedemann, N.; Raymond, C.A.; Russell, C.T. The chronostratigraphy of protoplanet Vesta. Icarus 2014, 244, 158–165. [Google Scholar] [CrossRef]
- Sawabe, Y.; Matsunaga, T.; Rokugawa, S. Automated detection and classification of lunar craters using multiple approaches. Adv. Space Res. 2006, 37, 21–27. [Google Scholar] [CrossRef]
- Stepinski, T.; Vilalta, R.; Ghosh, S. Machine Learning Tools for Automatic Mapping of Martian Landforms. IEEE Intell. Syst. 2007, 22, 100–106. [Google Scholar] [CrossRef]
- Urbach, E.R.; Stepinski, T.F. Automatic detection of sub-km craters in high resolution planetary images. Planet. Space Sci. 2009, 57, 880–887. [Google Scholar] [CrossRef]
- Jin, S.; Zhang, T. Automatic detection of impact craters on Mars using a modified adaboosting method. Planet. Space Sci. 2014, 99, 112–117. [Google Scholar] [CrossRef]
- Li, W.; Di, K.; Yue, Z.; Liu, Y.; Sun, S. Automated Detection of Martian Gullies from HiRISE Imagery. Photogramm. Eng. Remote Sens. 2015, 81, 913–920. [Google Scholar] [CrossRef]
- Jiang, S.; Lian, Z.; Yung, K.L.; Ip, W.H.; Gao, M. Automated Detection of Multitype Landforms on Mars Using a Light-Weight Deep Learning-Based Detector. IEEE Trans. Aerosp. Electron. Syst. 2022, 58, 5015–5029. [Google Scholar] [CrossRef]
- Fortezzo, C.; Spudis, P.D.; Harrel, S.L. Release of the Digital Unified Global Geologic Map of the Moon at 1:5,000,000-Scale. In Proceedings of the 51st Lunar and Planetary Science Conference, Lunar and Planetary Institute, Houston, TX, USA, 15–18 August 2020; p. 2760. [Google Scholar]
- GO FAIR. GO FAIR Initiative: Make Your Data & Services FAIR. 2023. Available online: https://www.go-fair.org (accessed on 2 January 2023).
- CODATA. The Committee on Data for Science and Technology. 2023. Available online: https://codata.org (accessed on 2 January 2023).
- RDA. Research Data Sharing without Barriers. 2023. Available online: https://www.rd-alliance.org (accessed on 15 February 2023).
- Wilkinson, M.D.; Dumontier, M.; Aalbersberg, I.J.; Appleton, G.; Axton, M.; Baak, A.; Blomberg, N.; Boiten, J.; Da Silva Santos, L.B.; Bourne, P.E.; et al. The FAIR Guiding Principles for scientific data management and stewardship. Sci. Data 2016, 3, 160018. [Google Scholar] [CrossRef] [PubMed]
- Roatsch, T.; Kersten, E.; Matz, K.; Preusker, F.; Scholten, F.; Jaumann, R.; Raymond, C.A.; Russell, C.T. Ceres Survey Atlas derived from Dawn Framing Camera images. Planet. Space Sci. 2016, 121, 115–120. [Google Scholar] [CrossRef]
- Russell, C.T.; Raymond, C.A. The Dawn Mission to Vesta and Ceres. Space Sci. Rev. 2011, 163, 3–23. [Google Scholar] [CrossRef]
- Roatsch, T.; Kersten, E.; Matz, K.; Preusker, F.; Scholten, F.; Jaumann, R.; Raymond, C.A.; Russell, C.T. High-resolution Ceres High Altitude Mapping Orbit atlas derived from Dawn Framing Camera images. Planet. Space Sci. 2016, 129, 103–107. [Google Scholar] [CrossRef]
- Roatsch, T.; Kersten, E.; Matz, K.; Preusker, F.; Scholten, F.; Jaumann, R.; Raymond, C.A.; Russell, C.T. High-resolution Ceres Low Altitude Mapping Orbit Atlas derived from Dawn Framing Camera images. Planet. Space Sci. 2017, 140, 74–79. [Google Scholar] [CrossRef]
- Roatsch, T.; Kersten, E.; Matz, K.D.; Preusker, F.; Scholten, F.; Elgner, S.; Schroeder, S.; Jaumann, R.; Raymond, C.; Russell, C.T. DAWN Framing Camera Derived Ceres Global Mosaics V1.0 (DAWN-A-FC2-5-CERESMOSAIC-V1.0); NASA Planetary Data System, Asteroid/Dust Subnode; NASA/Planetary Science Institute: Tucon, AZ, USA, 2016. [Google Scholar]
- Preusker, F.; Scholten, F.; Matz, K.; Roatsch, T.; Elgner, S.; Jaumann, R.; Joy, S.; Raymond, C.; Russell, C. Shape model and rotational state of dwarf planet Ceres from Dawn FC stereo images. In Proceedings of the European Planetary Science Congress, Nantes, France, 27 September–3 November 2015; p. EPSC2015–186. [Google Scholar]
- Nass, A.; The DAWN Mapping Team. One GIS-based Data Structure for Geological Mapping using 15 Map Sheets—Dawn at Ceres. In Abstracts of the Lunar and Planetary Science Conference XLVIII; Lunar and Planetary Institute: Houston, TX, USA, 2017; p. 1892. [Google Scholar]
- van Gasselt, S.; Nass, A. Planetary mapping—The datamodel’s perspective and GIS framework. Planet. Space Sci. 2011, 59, 1231–1242. [Google Scholar] [CrossRef]
- Skinner, J.A.; Huff, A.; Black, S.; Buban, H.; Fortezzo, C.; Gaither, T.; Hare, T.; Hunter, M. Planetary Geologic Mapping Protocol—2022; U.S. Geological Survey Standards, Techniques and Methods 11–B13; U.S. Geological Survey: Reston, VI, USA, 2022. [Google Scholar] [CrossRef]
- Greeley, R.; Batson, R.M. Planetary Mapping; Cambridge University Press: New York, NY, USA, 1990. [Google Scholar]
- Nass, A.; van Gasselt, S.; Jaumann, R.; Asche, H. Implementation of cartographic symbols for planetary mapping in geographic information systems. Planet. Space Sci. 2011, 59, 1255–1264. [Google Scholar] [CrossRef]
- Federal Geographic Data Committee FGDC Digital Cartographic Standard for Geologic Map Symbolization. GDC Document Number FGDC-STD-013-2006. Available online: https://ngmdb.usgs.gov/fgdc_gds/geolsymstd.php (accessed on 23 August 2023).
- Buczkowski, D.L.; Schmidt, B.E.; Williams, D.A.; Mest, S.C.; Scully, J.E.C.; Ermakov, A.I.; Preusker, F.; Schenk, P.; Otto, K.A.; Hiesinger, H.; et al. The geomorphology of Ceres. Science 2016, 353, aaf4332. [Google Scholar] [CrossRef]
- Ruesch, O.; McFadden, L.A.; Williams, D.A.; Hughson, K.H.; Pasckert, J.H.; Scully, J.; Kneissl, T.; Roatsch, T.; Naß, A.; Preusker, F.; et al. Geology of Ceres’ North Pole quadrangle with Dawn FC imaging data. Icarus 2018, 316, 14–27. [Google Scholar] [CrossRef]
- Pasckert, J.; Hiesinger, H.; Ruesch, O.; Williams, D.; Nass, A.; Kneissl, T.; Mest, S.; Buczkowski, D.; Scully, J.; Schmedemann, N.; et al. Geologic mapping of the Ac-2 Coniraya quadrangle of Ceres from NASA’s Dawn mission: Implications for a heterogeneously composed crust. Icarus 2018, 316, 28–45. [Google Scholar] [CrossRef]
- Scully, J.E.; Buczkowski, D.; Neesemann, A.; Williams, D.; Mest, S.; Raymond, C.; Nass, A.; Hughson, K.; Kneissl, T.; Pasckert, J.; et al. Ceres’ Ezinu quadrangle: A heavily cratered region with evidence for localized subsurface water ice and the context of Occator crater. Icarus 2018, 316, 46–62. [Google Scholar] [CrossRef]
- Hughson, K.H.; Russell, C.; Williams, D.; Buczkowski, D.; Mest, S.; Pasckert, J.; Scully, J.; Combe, J.P.; Platz, T.; Ruesch, O.; et al. The Ac-5 (Fejokoo) quadrangle of Ceres: Geologic map and geomorphological evidence for ground ice mediated surface processes. Icarus 2018, 316, 63–83. [Google Scholar] [CrossRef]
- Krohn, K.; Jaumann, R.; Otto, K.; Schulzeck, F.; Neesemann, A.; Nass, A.; Stephan, K.; Tosi, F.; Wagner, R.; Zambon, F.; et al. The unique geomorphology and structural geology of the Haulani crater of dwarf planet Ceres as revealed by geological mapping of equatorial quadrangle Ac-6 Haulani. Icarus 2018, 316, 84–98. [Google Scholar] [CrossRef]
- Williams, D.A.; Kneissl, T.; Neesemann, A.; Mest, S.; Palomba, E.; Platz, T.; Nathues, A.; Longobardo, A.; Scully, J.; Ermakov, A.; et al. The geology of the Kerwan quadrangle of dwarf planet Ceres: Investigating Ceres’ oldest, largest impact basin. Icarus 2018, 316, 99–113. [Google Scholar] [CrossRef]
- Frigeri, A.; Schmedemann, N.; Williams, D.; Chemin, Y.; Mirino, M.; Nass, A.; Carrozzo, F.G.; Castillo-Rogez, J.; Buczkowski, D.L.; Scully, J.E.; et al. The geology of the Nawish quadrangle of Ceres: The rim of an ancient basin. Icarus 2018, 316, 114–127. [Google Scholar] [CrossRef]
- Buczkowski, D.; Williams, D.; Scully, J.; Mest, S.; Crown, D.; Schenk, P.; Jaumann, R.; Roatsch, T.; Preusker, F.; Nathues, A.; et al. The geology of the occator quadrangle of dwarf planet Ceres: Floor-fractured craters and other geomorphic evidence of cryomagmatism. Icarus 2018, 316, 128–139. [Google Scholar] [CrossRef]
- Platz, T.; Nathues, A.; Sizemore, H.; Crown, D.; Hoffmann, M.; Schäfer, M.; Schmedemann, N.; Kneissl, T.; Neesemann, A.; Mest, S.; et al. Geological mapping of the Ac-10 Rongo Quadrangle of Ceres. Icarus 2018, 316, 140–153. [Google Scholar] [CrossRef]
- Schulzeck, F.; Krohn, K.; v.d. Gathen, I.; Schmedemann, N.; Stephan, K.; Jaumann, R.; Williams, D.; Wagner, R.; Buczkowski, D.; Mest, S.; et al. Geologic mapping of the Ac-11 Sintana quadrangle: Assessing diverse crater morphologies. Icarus 2018, 316, 154–166. [Google Scholar] [CrossRef]
- Crown, D.A.; Sizemore, H.G.; Yingst, R.A.; Mest, S.C.; Platz, T.; Berman, D.C.; Schmedemann, N.; Buczkowski, D.L.; Williams, D.A.; Roatsch, T.; et al. Geologic mapping of the Urvara and Yalode Quadrangles of Ceres. Icarus 2018, 316, 167–190. [Google Scholar] [CrossRef]
- Williams, D.; Buczkoswki, D.; Crown, D.; Frigeri, A.; Hughson, K.; Kneissl, T.; Krohn, K.; Mest, S.; Pasckert, J.; Platz, T.; et al. DAWN mission final high resolution global geolgic map of Ceres. In Proceedings of the Planetary Geologic Mappers Workshop, London, UK, 1–6 January 2019; LPI Contrib. No. 2154. p. 7003. [Google Scholar]
- Nass, A. Geologic Map of Ceres [Dawn Mission]—Global Dataset Based on the 15 Individual Quadrangle Maps [Data Set]; Zenodo, CERN: Geneva, Switzerland, 2023. [Google Scholar] [CrossRef]
- van Gasselt, S.; Nass, A. A Semantic View on Planetary Mapping—Investigating Limitations and Knowledge Modeling through Contextualization and Composition. Remote Sens. 2023, 15, 1616. [Google Scholar] [CrossRef]
- Roatsch, T.; Kersten, E.; Matz, K.; Preusker, F.; Scholten, F.; Jaumann, R.; Raymond, C. High resolution Vesta High Altitude Mapping Orbit (HAMO) Atlas derived from Dawn framing camera images. Planet. Space Sci. 2012, 73, 283–286. [Google Scholar] [CrossRef]
- Roatsch, T.; Kersten, E.; Matz, K.; Preusker, F.; Scholten, F.; Elgner, S.; Jaumann, R.; Raymond, C.A.; Russell, C.T. High-resolution Vesta Low Altitude Mapping Orbit Atlas derived from Dawn Framing Camera images. Planet. Space Sci. 2013, 85, 293–298. [Google Scholar] [CrossRef]
- Roatsch, T.; Kersten, E.; Matz, K.D.; Preusker, F.; Scholten, F.; Elgner, S.; Schroeder, S.; Jaumann, R.; Raymond, C.; Russell, C.T. DAWN Framing Camera Derived Vesta Global Mosaics V1.0, DAWN-A-FC2-5-MOSAIC-V1.0; NASA Planetary Data System, Asteroid/Dust Subnode; NASA/Planetary Science Institute: Tucon, AZ, USA, 2015. [Google Scholar]
- European Organization For Nuclear Research. OpenAIRE; CERN: Geneva, Switzerland, 2013. [Google Scholar] [CrossRef]
- Mest, S.C.; Crown, D.A.; Yingst, R.A.; Berman, D.C.; Williams, D.A.; Buczkowski, D.L.; Scully, J.E.C.; Platz, T.; Hiesinger, H.; Pasckert, J.H.; et al. The HAMO-Based Global Geologic Map and Chronostratigraphy of Ceres. In Proceedings of the 49th Annual Lunar and Planetary Science Conference, Woodlands, TX, USA, 19–23 March 2018; p. 2730. [Google Scholar]
- Mest, S.C.; Berman, D.C.; Buczkowski, D.L.; Crown, D.A.; Scully, J.E.C.; Williams, D.A.; Yingst, R.A.; Frigeri, A.; Nass, A.; Neesemann, A.; et al. The Global LAMO-Based Geologic Map of Ceres. In Proceedings of the 2021 Annual Meeting of Planetary Geologic Mappers, Online, 14–15 June 2021; Volume 2610, p. 7035. [Google Scholar]
- Mest, S.C.; Crown, D.A.; Williams, D.A.; Buczkowski, D.L.; Scully, J.E.C.; Yingst, R.A.; Berman, D.C.; Frigieri, A.; Nass, A.; Neesemann, A.; et al. The Global Geologic Mapping of Ceres. In Proceedings of the 2022 Annual Meeting of Planetary Geologic Mappers, Online, 20–22 June 2022; Volume 2684, p. 7035. [Google Scholar]









Disclaimer/Publisher’s Note: The statements, opinions and data contained in all publications are solely those of the individual author(s) and contributor(s) and not of MDPI and/or the editor(s). MDPI and/or the editor(s) disclaim responsibility for any injury to people or property resulting from any ideas, methods, instructions or products referred to in the content. |
© 2023 by the authors. Licensee MDPI, Basel, Switzerland. This article is an open access article distributed under the terms and conditions of the Creative Commons Attribution (CC BY) license (https://creativecommons.org/licenses/by/4.0/).
Share and Cite
Naß, A.; van Gasselt, S. A Cartographic Perspective on the Planetary Geologic Mapping Investigation of Ceres. Remote Sens. 2023, 15, 4209. https://doi.org/10.3390/rs15174209
Naß A, van Gasselt S. A Cartographic Perspective on the Planetary Geologic Mapping Investigation of Ceres. Remote Sensing. 2023; 15(17):4209. https://doi.org/10.3390/rs15174209
Chicago/Turabian StyleNaß, Andrea, and Stephan van Gasselt. 2023. "A Cartographic Perspective on the Planetary Geologic Mapping Investigation of Ceres" Remote Sensing 15, no. 17: 4209. https://doi.org/10.3390/rs15174209
APA StyleNaß, A., & van Gasselt, S. (2023). A Cartographic Perspective on the Planetary Geologic Mapping Investigation of Ceres. Remote Sensing, 15(17), 4209. https://doi.org/10.3390/rs15174209

