Land Cover Classification of SAR Based on 1DCNN-MRF Model Using Improved Dual-Polarization Radar Vegetation Index
Abstract
1. Introduction
- Deriving a new radar vegetation index based on multiple components from dual-pol SAR data. The index, based on the acquisition of polarization information, also takes into account the important influence of elevation on the land cover distribution, which can improve the separability of different land cover types in the scenario using dual-polarization data.
- Proposing an effective SAR LCC method 1DCNN-MRF, in which the 1DCNN classification result is fed into the MRF as the initial label. The method takes full account of the spatial contextual information and has strong noise immunity, while retaining the advantages of deep learning algorithms in feature mining.
2. Study Area and Data
2.1. Study Area
2.2. Data and Preprocessing
2.3. Sample Making
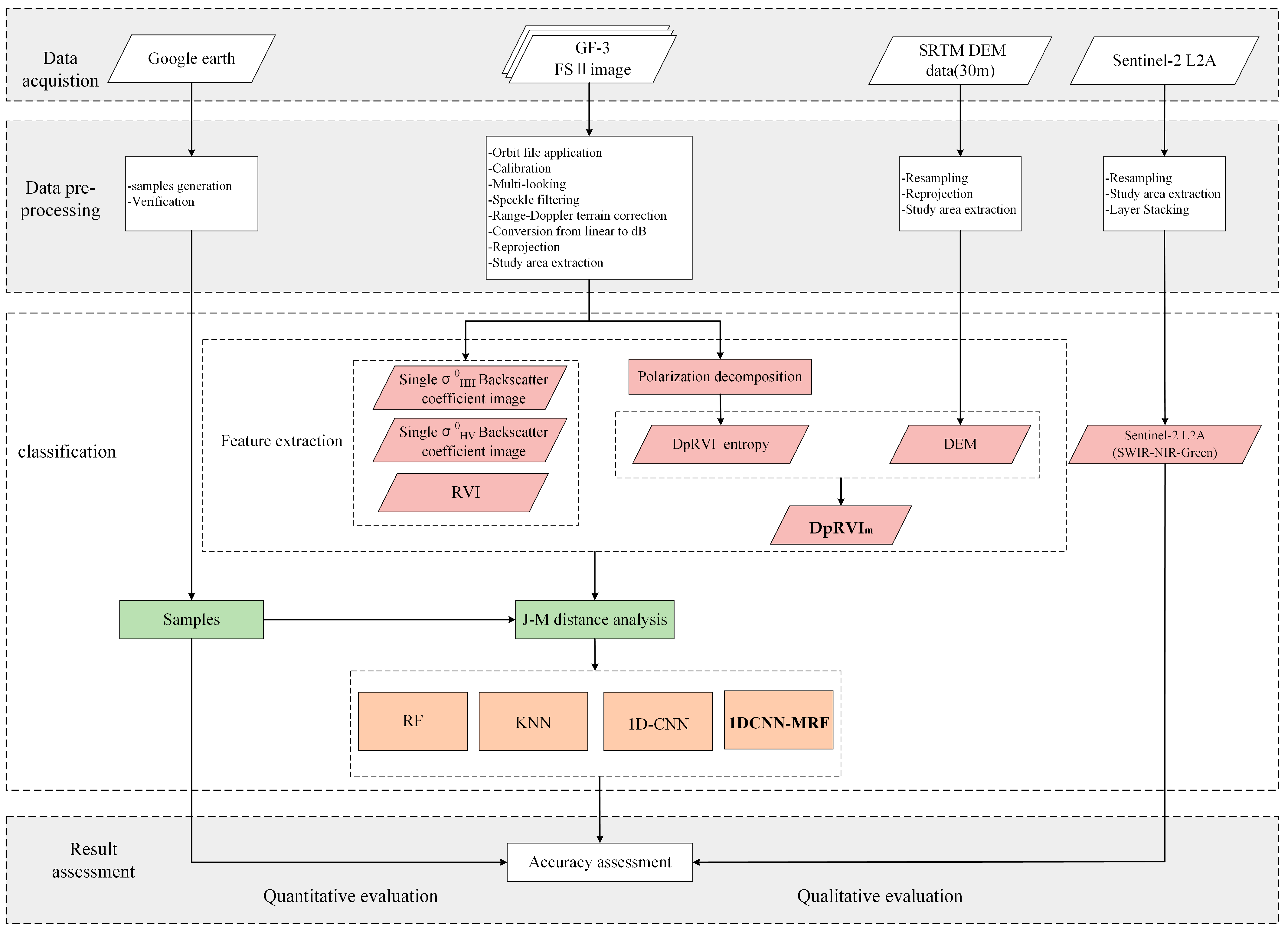
3. Methodology
3.1. Overview
3.2. Vegetation Index of Dual-Polarization Radar Based on Multiple Components
3.3. J-M Distance Analysis
3.4. Two-Stage Classification Structure Design
3.4.1. 1DCNN
3.4.2. MRF
4. Result
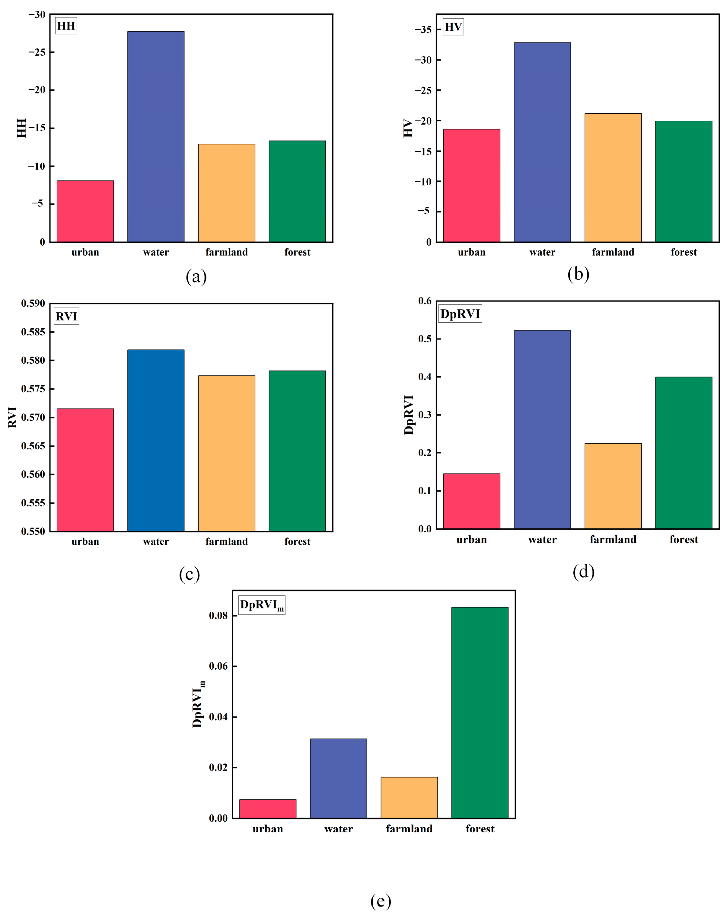
4.1. Analysis of Separability of Features
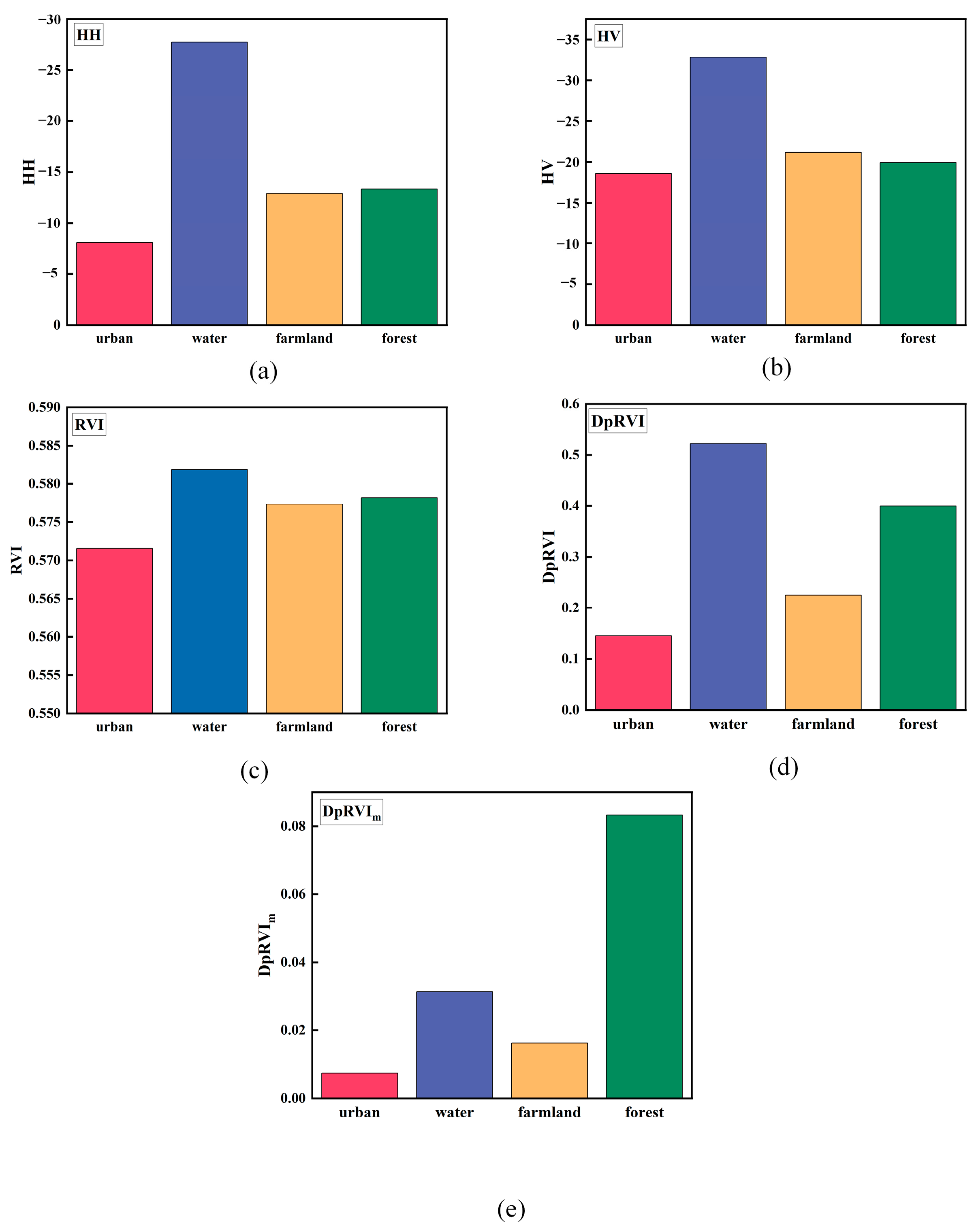
4.1.1. Value Distribution of Features
4.1.2. J-M Distance of Different Feature Combinations
4.2. LCC Results Based on Different Feature Combinations
4.3. Algorithm Classification Results and Analysis
5. Discussion
5.1. DpRVIm
5.2. Comparative Analysis of Different Classification Methods
6. Conclusions
Author Contributions
Funding
Data Availability Statement
Conflicts of Interest
References
- Zhao, J.; Wang, L.; Yang, H.; Wu, P.; Wang, B.; Pan, C.; Wu, Y. A land cover classification method for high-resolution remote sensing images based on NDVI deep learning fusion network. Remote Sens. 2022, 14, 5455. [Google Scholar] [CrossRef]
- Lin, X.; Xu, M.; Cao, C.; Singh, R.P.; Chen, W.; Ju, H. Land-use/land-cover changes and their influence on the ecosystem in Chengdu City, China during the period of 1992–2018. Sustainability 2018, 10, 3580. [Google Scholar] [CrossRef]
- Liu, S.; Qi, Z.; Li, X.; Yeh, A.G.-O. Integration of convolutional neural networks and object-based post-classification refinement for land use and land cover mapping with optical and SAR data. Remote Sens. 2019, 11, 690. [Google Scholar] [CrossRef]
- Kpienbaareh, D.; Sun, X.; Wang, J.; Luginaah, I.; Bezner Kerr, R.; Lupafya, E.; Dakishoni, L. Crop type and land cover mapping in northern Malawi using the integration of sentinel-1, sentinel-2, and planetscope satellite data. Remote Sens. 2021, 13, 700. [Google Scholar] [CrossRef]
- Zhang, C.; Sargent, I.; Pan, X.; Li, H.; Gardiner, A.; Hare, J.; Atkinson, P.M. Joint Deep Learning for land cover and land use classification. Remote Sens. Environ. 2019, 221, 173–187. [Google Scholar] [CrossRef]
- Kussul, N.; Lavreniuk, M.; Skakun, S.; Shelestov, A. Deep learning classification of land cover and crop types using remote sensing data. IEEE Geosci. Remote Sens. Lett. 2017, 14, 778–782. [Google Scholar] [CrossRef]
- Jia, W.; Pei, T.; Lei, K. Research on land use planning based on multisource remote sensing data. Comput. Intell. Neurosci. 2022, 2022, 5851768. [Google Scholar] [CrossRef]
- Xia, B.; Kong, F.; Zhou, J.; Wu, X.; Xie, Q. Land resource use classification using deep learning in ecological remote sensing images. Comput. Intell. Neurosci. 2022, 2022, 7179477. [Google Scholar] [CrossRef]
- Gao, W.; Yang, J.; Ma, W. Land cover classification for polarimetric SAR images based on mixture models. Remote Sens. 2014, 6, 3770–3790. [Google Scholar] [CrossRef]
- Wang, H.; Xing, C.; Yin, J.; Yang, J. Land cover classification for polarimetric SAR images based on vision transformer. Remote Sens. 2022, 14, 4656. [Google Scholar] [CrossRef]
- Sukawattanavijit, C.; Chen, J.; Zhang, H. GA-SVM algorithm for improving land-cover classification using SAR and optical remote sensing data. IEEE Geosci. Remote Sens. Lett. 2017, 14, 284–288. [Google Scholar] [CrossRef]
- Habibi, M.; Sahebi, M.R.; Maghsoudi, Y.; Ghayourmanesh, S. Classification of polarimetric SAR data based on object-based multiple classifiers for urban land-cover. J. Indian Soc. Remote Sens. 2016, 44, 855–863. [Google Scholar] [CrossRef]
- Arisoy, S.; Kayabol, K. Mixture-based superpixel segmentation and classification of SAR images. IEEE Geosci. Remote Sens. Lett. 2016, 13, 1721–1725. [Google Scholar] [CrossRef]
- Ahishali, M.; Kiranyaz, S.; Ince, T.; Gabbouj, M. Dual and single polarized SAR image classification using compact convolutional neural networks. Remote Sens. 2019, 11, 1340. [Google Scholar] [CrossRef]
- Singh, M.K.; Singha, N.S. A relaxed Gaussian mixture model framework for terrain classification based on distinct range datasets. Remote Sens. Lett. 2022, 13, 470–479. [Google Scholar] [CrossRef]
- Ulaby, F. Radar response to vegetation. IEEE Trans. Antennas Propag. 1975, 23, 36–45. [Google Scholar] [CrossRef]
- Wiseman, G.; McNairn, H.; Homayouni, S.; Shang, J. RADARSAT-2 polarimetric SAR response to crop biomass for agricultural production monitoring. IEEE J. Sel. Top. Appl. Earth Obs. Remote Sens. 2014, 7, 4461–4471. [Google Scholar] [CrossRef]
- Ohki, M.; Shimada, M. Large-area land use and land cover classification with quad, compact, and dual polarization SAR data by PALSAR-2. IEEE Trans. Geosci. Remote Sens. 2018, 56, 5550–5557. [Google Scholar] [CrossRef]
- Ghasemi, N.; Sahebi, M.R.; Mohammadzadeh, A. A review on biomass estimation methods using synthetic aperture radar data. Int. J. Geomat. Geosci. 2011, 1, 776–788. [Google Scholar]
- Lee, J.S.; Ainsworth, T.L.; Wang, Y. Polarization orientation angle and polarimetric SAR scattering characteristics of steep terrain. IEEE Trans. Geosci. Remote Sens. 2018, 56, 7272–7281. [Google Scholar] [CrossRef]
- Lee, J.S.; Ainsworth, T.L. The effect of orientation angle compensation on coherency matrix and polarimetric target decompositions. IEEE Trans. Geosci. Remote Sens. 2010, 49, 53–64. [Google Scholar] [CrossRef]
- Inglada, J.; Vincent, A.; Arias, M.; Marais-Sicre, C. Improved early crop type identification by joint use of high temporal resolution SAR and optical image time series. Remote Sens. 2016, 8, 362. [Google Scholar] [CrossRef]
- Notarnicola, C.; Angiulli, M.; Posa, F. Use of radar and optical remotely sensed data for soil moisture retrieval over vegetated areas. IEEE Trans. Geosci. Remote Sens. 2006, 44, 925–935. [Google Scholar] [CrossRef]
- Periasamy, S. Significance of dual polarimetric synthetic aperture radar in biomass retrieval: An attempt on Sentinel-1. Remote Sens. Environ. 2018, 217, 537–549. [Google Scholar] [CrossRef]
- Bhogapurapu, N.; Dey, S.; Mandal, D.; Bhattacharya, A.; Karthikeyan, L.; McNairn, H.; Rao, Y. Soil moisture retrieval over croplands using dual-pol L-band GRD SAR data. Remote Sens. Environ. 2022, 271, 112900. [Google Scholar] [CrossRef]
- Chang, J.G.; Shoshany, M.; Oh, Y. Polarimetric radar vegetation index for biomass estimation in desert fringe ecosystems. IEEE Trans. Geosci. Remote Sens. 2018, 56, 7102–7108. [Google Scholar] [CrossRef]
- Yamaguchi, Y.; Moriyama, T.; Ishido, M.; Yamada, H. Four-component scattering model for polarimetric SAR image decomposition. IEEE Trans. Geosci. Remote Sens. 2005, 43, 1699–1706. [Google Scholar] [CrossRef]
- Singh, G.; Yamaguchi, Y. Model-based six-component scattering matrix power decomposition. IEEE Trans. Geosci. Remote Sens. 2018, 56, 5687–5704. [Google Scholar] [CrossRef]
- Ratha, D.; Mandal, D.; Kumar, V.; Mcnairn, H.; Bhattacharya, A.; Frery, A.C. A generalized volume scattering model-based vegetation index from polarimetric SAR data. IEEE Geosci. Remote Sens. Lett. 2019, 16, 1791–1795. [Google Scholar] [CrossRef]
- Ratha, D.; De, S.; Celik, T.; Bhattacharya, A. Change detection in polarimetric SAR images using a geodesic distance between scattering mechanisms. IEEE Geosci. Remote Sens. Lett. 2017, 14, 1066–1070. [Google Scholar] [CrossRef]
- Mandal, D.; Kumar, V.; Ratha, D.; Dey, S.; Bhattacharya, A.; Lopez-Sanchez, J.M.; McNairn, H.; Rao, Y.S. Dual polarimetric radar vegetation index for crop growth monitoring using sentinel-1 SAR data. Remote Sens. Environ. 2020, 247, 111954. [Google Scholar] [CrossRef]
- Bayaraa, B.; Hirano, A.; Purevtseren, M.; Vandansambuu, B.; Damdin, B.; Natsagdorj, E. Applicability of different vegetation indices for pasture biomass estimation in the north-central region of Mongolia. Geocarto Int. 2021, 37, 7415–7430. [Google Scholar] [CrossRef]
- Shilpa, K.; Raju, C.S.; Mandal, D.; Rao, Y.S.; Shetty, A. Soil moisture retrieval over crop fields from multi-polarization SAR data. J. Indian Soc. Remote Sens. 2023, 51, 949–962. [Google Scholar] [CrossRef]
- Tanase, M.; de la Riva, J.; Santoro, M.; Pérez-Cabello, F.; Kasischke, E. Sensitivity of SAR data to post-fire forest regrowth in Mediterranean and boreal forests. Remote Sens. Environ. 2011, 115, 2075–2085. [Google Scholar] [CrossRef]
- Villarroya-Carpio, A.; Lopez-Sanchez, J.M. Multi-annual evaluation of time series of sentinel-1 interferometric coherence as a tool for crop monitoring. Sensors 2023, 23, 1833. [Google Scholar] [CrossRef]
- Shimizu, K.; Murakami, W.; Furuichi, T.; Estoque, R.C. Mapping land use/land cover changes and forest disturbances in vietnam using a landsat temporal segmentation algorithm. Remote Sens. 2023, 15, 851. [Google Scholar] [CrossRef]
- Tang, R.; Pu, F.; Yang, R.; Xu, Z.; Xu, X. Multi-domain fusion graph network for semi-supervised PolSAR image classification. Remote Sens. 2022, 15, 160. [Google Scholar] [CrossRef]
- Jin, Y.; Guan, X.; Ge, Y.; Jia, Y.; Li, W. Improved spatiotemporal information fusion approach based on bayesian decision theory for land cover classification. Remote Sens. 2022, 14, 6003. [Google Scholar] [CrossRef]
- Magalhães, I.A.L.; de Carvalho Júnior, O.A.; de Carvalho, O.L.F.; de Albuquerque, A.O.; Hermuche, P.M.; Merino, É.R.; Gomes, R.A.T.; Guimarães, R.F. Comparing machine and deep learning methods for the phenology-based classification of land cover types in the amazon biome using sentinel-1 time series. Remote Sens. 2022, 14, 4858. [Google Scholar] [CrossRef]
- Chakhar, A.; Hernández-López, D.; Ballesteros, R.; Moreno, M.A. Improving the accuracy of multiple algorithms for crop classification by integrating sentinel-1 observations with sentinel-2 data. Remote Sens. 2021, 13, 243. [Google Scholar] [CrossRef]
- Dobrinić, D.; Gašparović, M.; Medak, D. Sentinel-1 and 2 time-series for vegetation mapping using random forest classification: A case study of Northern Croatia. Remote Sens. 2021, 13, 2321. [Google Scholar] [CrossRef]
- Yuan, H.; Van Der Wiele, C.F.; Khorram, S. An automated artificial neural network system for land use/land cover classification from landsat TM imagery. Remote Sens. 2009, 1, 243–265. [Google Scholar] [CrossRef]
- Dahhani, S.; Raji, M.; Hakdaoui, M.; Lhissou, R. Land cover mapping using sentinel-1 time-series data and machine-learning classifiers in agricultural sub-saharan landscape. Remote Sens. 2022, 15, 65. [Google Scholar] [CrossRef]
- Solórzano, J.V.; Mas, J.F.; Gao, Y.; Gallardo-Cruz, J.A. Land use land cover classification with U-net: Advantages of combining sentinel-1 and sentinel-2 imagery. Remote Sens. 2021, 13, 3600. [Google Scholar] [CrossRef]
- He, C.; He, B.; Tu, M.; Wang, Y.; Qu, T.; Wang, D.; Liao, M. Fully convolutional networks and a manifold graph embedding-based algorithm for polsar image classification. Remote Sens. 2020, 12, 1467. [Google Scholar] [CrossRef]
- Mei, S.; Ji, J.; Hou, J.; Li, X.; Du, Q. Learning sensor-specific spatial-spectral features of hyperspectral images via convolutional neural networks. IEEE Trans. Geosci. Remote Sens. 2017, 55, 4520–4533. [Google Scholar] [CrossRef]
- Joshi, R.; Garg, R.D. Pre-processing of TerraSAR-X data for speckle removal: An approach for performance evaluation. J. Indian Soc. Remote Sens. 2012, 40, 371–377. [Google Scholar] [CrossRef]
- Hasan, S.F.; Shareef, M.A.; Hassan, N.D. Speckle filtering impact on land use/land cover classification area using the combination of Sentinel-1A and Sentinel-2B (a case study of Kirkuk city, Iraq). Arab. J. Geosci. 2021, 14, 276. [Google Scholar] [CrossRef]
- Wang, C.; Jiang, W.; Deng, Y.; Ling, Z.; Deng, Y. Long time series water extent analysis for SDG 6.6. 1 based on the GEE platform: A case study of Dongting Lake. IEEE J. Sel. Top. Appl. Earth Obs. Remote Sens. 2021, 15, 490–503. [Google Scholar] [CrossRef]
- Jiang, W.; Hou, P.; Zhu, X.; Cao, G.; Liu, X.; Cao, R. Analysis of vegetation response to rainfall with satellite images in Dongting Lake. J. Geogr. Sci. 2011, 21, 135–149. [Google Scholar] [CrossRef]
- Liu, D. PIE 6.0 remote sensing product system and application services. Satell. Appl. 2020, 5, 15–21. [Google Scholar]
- NASA. The Shuttle Radar Topography Mission (SRTM) Collection User Guide. Available online: https://lpdaac.usgs.gov/documents/179/SRTM_User_Guide_V3.pdf (accessed on 13 September 2020).
- Bai, Y.; Sun, X.; Ji, Y.; Huang, J.; Fu, W.; Shi, H. Bibliometric and visualized analysis of deep learning in remote sensing. Int. J. Remote Sens. 2022, 43, 5534–5571. [Google Scholar] [CrossRef]
- Zhou, Y.; Luo, J.; Feng, L.; Yang, Y.; Chen, Y.; Wu, W. Long-short-term-memory-based crop classification using high-resolution optical images and multi-temporal SAR data. GISci Remote Sens. 2019, 56, 1170–1191. [Google Scholar] [CrossRef]
- Van Den Broek, A.C.; Smith, A.J.E.; Toet, A. Land use classification of polarimetric SAR data by visual interpretation and comparison with an automatic procedure. Int. J. Remote Sens. 2004, 25, 3573–3591. [Google Scholar] [CrossRef]
- Kim, K.; Jung, H.C.; Choi, J.-K.; Ryu, J.-H. Statistical analysis for tidal flat classification and topography using multitemporal SAR backscattering coefficients. Remote Sens. 2021, 13, 5169. [Google Scholar] [CrossRef]
- Trudel, M.; Charbonneau, F.; Leconte, R. Using RADARSAT-2 polarimetric and ENVISAT-ASAR dual-polarization data for estimating soil moisture over agricultural fields. Can. J. Remote Sens. 2012, 38, 514–527. [Google Scholar]
- Ito, Y.; Omatu, S. Polarimetric SAR data classification using competitive neural networks. Int. J. Remote Sens. 1998, 19, 2665–2684. [Google Scholar] [CrossRef]
- Dabboor, M.; Howell, S.; Shokr, M.; Yackel, J. The Jeffries–Matusita distance for the case of complex Wishart distribution as a separability criterion for fully polarimetric SAR data. Int. J. Remote Sens. 2014, 35, 6859–6873. [Google Scholar]
- Imangholiloo, M.; Rasinmäki, J.; Rauste, Y.; Holopainen, M. Utilizing Sentinel-1A radar images for large-area land cover mapping with machine-learning methods. Can. J. Remote Sens. 2019, 45, 163–175. [Google Scholar] [CrossRef]
- Garg, R.; Kumar, A.; Prateek, M.; Pandey, K.; Kumar, S. Land cover classification of spaceborne multifrequency SAR and optical multispectral data using machine learning. Adv. Space Res. 2022, 69, 1726–1742. [Google Scholar] [CrossRef]
- Elmahdy, S.I.; Mohamed, M.M. Regional mapping and monitoring land use/land cover changes: A modified approach using an ensemble machine learning and multitemporal Landsat data. Geocarto Int. 2023, 38, 2184500. [Google Scholar] [CrossRef]
- Muthukumarasamy, I.; Shanmugam, R.S.; Kolanuvada, S.R. SAR polarimetric decomposition with ALOS PALSAR-1 for agricultural land and other land use/cover classification: Case study in Rajasthan, India. Environ. Earth Sci. 2017, 76, 455. [Google Scholar] [CrossRef]
- Guan, D.; Xiang, D.; Tang, X.; Wang, L.; Kuang, G. Covariance of textural features: A new feature descriptor for SAR image classification. IEEE J. Sel. Top. Appl. Earth Obs. Remote Sens. 2019, 12, 3932–3942. [Google Scholar] [CrossRef]
- Wen, Z.; He, Y.; Yao, S.; Yang, W.; Zhang, L. A self-attention multi-scale convolutional neural network method for SAR image despeckling. Int. J. Remote Sens. 2023, 44, 902–923. [Google Scholar] [CrossRef]
- Zhang, Q.; Yuan, Q.; Li, J.; Yang, Z.; Ma, X. Learning a dilated residual network for SAR image despeckling. Remote Sens. 2018, 10, 196. [Google Scholar] [CrossRef]









| GF-3 Parameters | Values |
|---|---|
| Product type | SLC |
| Imaging mode | Fine Strip II |
| Polarization | HH-HV |
| Resolution | 10 m × 10 m |
| Band | C |
| Pass direction | Ascending |
| Time | 11 June 2020 |
| Label | Type | Number of Parcels | Total Number of Pixels | Number of Training Samples | Number of Test Samples |
|---|---|---|---|---|---|
| 1 | urban | 82 | 32,494 | 16,247 | 16,247 |
| 2 | water | 42 | 94,381 | 47,190 | 47,191 |
| 3 | farmland | 725 | 140,831 | 70,415 | 70,416 |
| 4 | forest | 510 | 238,869 | 119,434 | 119,435 |
| Total | 1359 | 506,575 | 253,286 | 253,289 |
| RVI | DpRVI |
|---|---|
| Urban | Water | Farmland | Forest | OA (%) | Kappa | ||
|---|---|---|---|---|---|---|---|
| PA | 0.75 | 0.92 | 0.51 | 0.86 | 72.52% | 0.6112 | |
| UA | 0.88 | 0.98 | 0.76 | 0.57 | |||
| + RVI | PA | 0.72 | 0.91 | 0.46 | 0.89 | 71.23% | 0.5933 |
| UA | 0.91 | 0.99 | 0.76 | 0.55 | |||
| + DpRVI | PA | 0.79 | 0.91 | 0.60 | 0.89 | 77.34% | 0.6784 |
| UA | 0.92 | 0.99 | 0.80 | 0.63 | |||
| + DpRVIm | PA | 0.80 | 0.92 | 0.63 | 0.96 | 80.97% | 0.7298 |
| UA | 0.95 | 0.99 | 0.85 | 0.68 |
| Urban | Water | Farmland | Forest | OA (%) | Kappa | ||
|---|---|---|---|---|---|---|---|
| RF | PA | 0.82 | 0.91 | 0.66 | 0.87 | 79.46% | 0.7080 |
| UA | 0.87 | 0.99 | 0.79 | 0.68 | |||
| KNN | PA | 0.79 | 0.90 | 0.64 | 0.95 | 80.78% | 0.7268 |
| UA | 0.95 | 0.99 | 0.84 | 0.68 | |||
| 1DCNN | PA | 0.80 | 0.92 | 0.63 | 0.96 | 80.97% | 0.7298 |
| UA | 0.95 | 0.99 | 0.85 | 0.68 | |||
| 1DCNN-MRF | PA | 0.85 | 0.93 | 0.62 | 0.98 | 81.76% | 0.7418 |
| UA | 0.96 | 0.99 | 0.89 | 0.67 |
Disclaimer/Publisher’s Note: The statements, opinions and data contained in all publications are solely those of the individual author(s) and contributor(s) and not of MDPI and/or the editor(s). MDPI and/or the editor(s) disclaim responsibility for any injury to people or property resulting from any ideas, methods, instructions or products referred to in the content. |
© 2023 by the authors. Licensee MDPI, Basel, Switzerland. This article is an open access article distributed under the terms and conditions of the Creative Commons Attribution (CC BY) license (https://creativecommons.org/licenses/by/4.0/).
Share and Cite
Huang, Y.; Meng, M.; Hou, Z.; Wu, L.; Guo, Z.; Shen, X.; Zheng, W.; Li, N. Land Cover Classification of SAR Based on 1DCNN-MRF Model Using Improved Dual-Polarization Radar Vegetation Index. Remote Sens. 2023, 15, 3221. https://doi.org/10.3390/rs15133221
Huang Y, Meng M, Hou Z, Wu L, Guo Z, Shen X, Zheng W, Li N. Land Cover Classification of SAR Based on 1DCNN-MRF Model Using Improved Dual-Polarization Radar Vegetation Index. Remote Sensing. 2023; 15(13):3221. https://doi.org/10.3390/rs15133221
Chicago/Turabian StyleHuang, Yabo, Mengmeng Meng, Zhuoyan Hou, Lin Wu, Zhengwei Guo, Xiajiong Shen, Wenkui Zheng, and Ning Li. 2023. "Land Cover Classification of SAR Based on 1DCNN-MRF Model Using Improved Dual-Polarization Radar Vegetation Index" Remote Sensing 15, no. 13: 3221. https://doi.org/10.3390/rs15133221
APA StyleHuang, Y., Meng, M., Hou, Z., Wu, L., Guo, Z., Shen, X., Zheng, W., & Li, N. (2023). Land Cover Classification of SAR Based on 1DCNN-MRF Model Using Improved Dual-Polarization Radar Vegetation Index. Remote Sensing, 15(13), 3221. https://doi.org/10.3390/rs15133221

