Large-Scale Impervious Surface Area Mapping and Pattern Evolution of the Yellow River Delta Using Sentinel-1/2 on the GEE
Abstract
1. Introduction
2. Study Area and Datasets
2.1. Study Area Overview
2.2. Data Sources and Pre-Processing
3. Methods
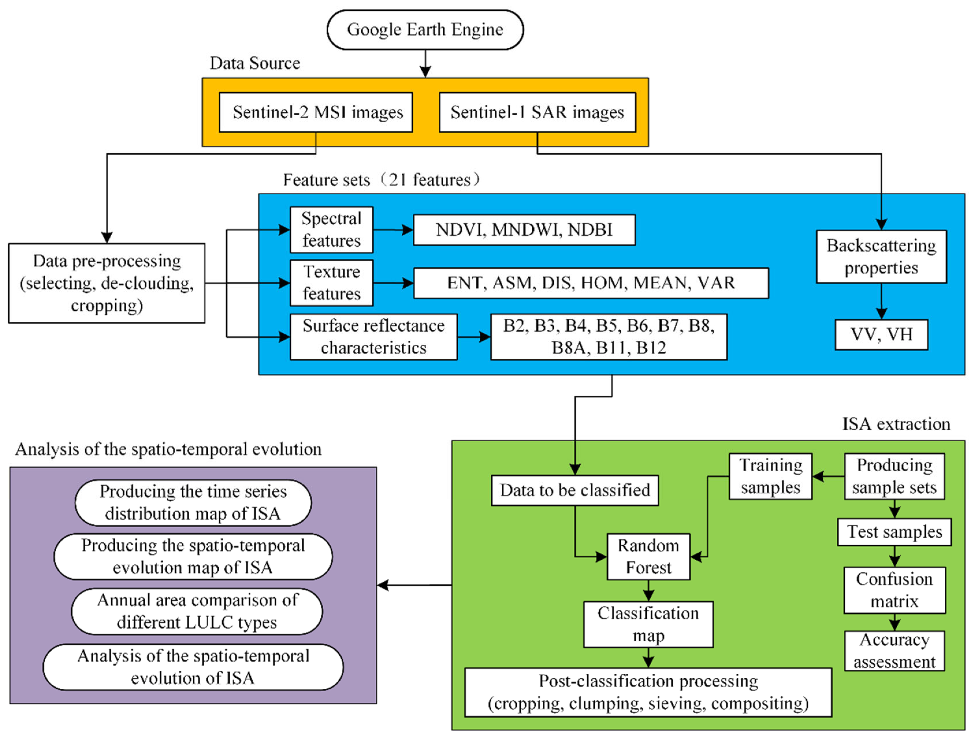
3.1. Methodology Flow
3.2. Feature Extraction
3.2.1. Spectral Indices Feature
3.2.2. Textural Features
3.2.3. Backscattering Features
3.3. Samples Selection
3.4. Random Forest Algorithm
3.5. Accuracy Assessment
4. Results
4.1. Comparative Analysis of Different Classification Schemes
4.2. Accuracy and Extraction Results of ISA
4.3. Spatial–Temporal Evolution Analysis
5. Discussion
5.1. Impact of Including Backscattering Features on ISA Mapping
5.2. Comparison with Other Methods
5.3. The Reason for the Change of the ISA
6. Conclusions
Author Contributions
Funding
Acknowledgments
Conflicts of Interest
References
- Arnold, C.L.; Gibbons, C.J. Impervious surfaces Coverage: The Emergence of a Key Environmental Indicator. J. Am. Plan. Assoc. 1996, 62, 243–258. [Google Scholar] [CrossRef]
- Yuan, F.; Bauer, M.E. Comparison of Impervious surfaces area and normalized difference vegetation index as indicators of surface urban heat island effects in Landsat imagery. Remote Sens. Environ. 2006, 106, 375–386. [Google Scholar] [CrossRef]
- Jia, Y.; Tang, L.; Wang, L. Influence of Ecological Factors on Estimation of Impervious surfaces Area Using Landsat 8 Imagery. Remote Sens. 2017, 9, 751. [Google Scholar] [CrossRef]
- Yao, Z.; Meng, Q.; Sun, Z.; Liu, S.; Zhang, L. Temporal and spatial correlation between Impervious surfaces and surface runoff: A case study of the main urban area of Hangzhou city. J. Remote Sens. 2020, 24, 182–198. [Google Scholar]
- Schueler, T. The Importance of Imperviousness. Watershed Prot. Tech. 1994, 1, 100–111. [Google Scholar]
- Song, X.P.; Sexton, J.O.; Huang, C.Q.; Channan, S.; Townshend, J.R. Characterizing the magnitude, timing and duration of urban growth from time series of Landsat-based estimates of impervious cover. Remote Sens. Environ. 2016, 175, 1–13. [Google Scholar] [CrossRef]
- Dou, Y.Y.; Kuang, W.H. A comparative analysis of urban Impervious surfaces and green space and their dynamics among 318 different size cities in China in the past 25 years. Sci. Total Environ. 2020, 706, 135828. [Google Scholar] [CrossRef]
- Wu, C.; Murray, A.T. Estimating Impervious surfaces distribution by spectral mixture analysis. Remote Sens. Environ. 2003, 84, 493–505. [Google Scholar] [CrossRef]
- Lu, D.S.; Li, G.Y.; Kuang, W.H.; Moran. Methods to extract Impervious surfaces areas from satellite images. Int. J. Digit. Earth 2014, 7, 93–112. [Google Scholar] [CrossRef]
- Piyoosh, A.K.; Ghosh, S.K. Development of a modified bare soil and urban index for Landsat 8 satellite data. Geocarto Int. 2018, 33, 423–442. [Google Scholar] [CrossRef]
- Shrestha, B.; Ahmad, S.; Stephen, H. Fusion of Sentinel-1 and Sentinel-2 data in mapping the Impervious surfaces at city scale. Environ. Monit. Assess. 2021, 193, 556. [Google Scholar] [CrossRef] [PubMed]
- Liu, J.; Liu, C.; Feng, Q.; Ma, Y. Subpixel Impervious surfaces estimation in the Nansi Lake Basin using random forest regression combined with GF-5 hyperspectral data. J. Appl. Remote Sens. 2020, 14, 34515. [Google Scholar] [CrossRef]
- Liu, S.; Li, Q. Composite kernel support vector regression model for hyperspectral image Impervious surfaces extraction. J. Remote Sens. 2016, 20, 420–430. [Google Scholar]
- Zhang, L.; Weng, Q. Annual dynamics of Impervious surfaces in the Pearl River Delta, China, from 1988 to 2013, using time series Landsat imagery. ISPRS J. Photogramm. Remote Sens. 2016, 113, 86–96. [Google Scholar] [CrossRef]
- Liu, C.; Feng, Q.; Jin, D.; Shi, T.; Liu, J.; Zhu, M. Application of random forest and Sentinel-1/2 in the information extraction of impervious layers in Dongying City. Remote Sens. Nat. Resour. 2021, 33, 253–261. [Google Scholar]
- Zhai, K.; Wu, X.; Qin, Y.; Yu, L.; Du, P. Extraction and spatial analysis of Impervious surfaces in the Bohai Bay region based on OLI imagery. Resour. Sci. 2015, 37, 1920–1928. [Google Scholar]
- Duan, F.; Zhang, F.; Liu, C. Extraction of the Impervious surfaces of typical cities in Xinjiang based on Sentinel-2A/B and spatial difference analysis. J. Remote Sens. 2022, 26, 1469–1482. [Google Scholar]
- Piyoosh, A.K.; Ghosh, S.K. Semi-automatic mapping of anthropogenic Impervious surfaces in an urban/suburban area using Landsat 8 satellite data. GIsci. Remote Sens. 2017, 54, 471–494. [Google Scholar] [CrossRef]
- Li, S.; Li, S.; Kang, X. Development status and future prospects of multi-source remote sensing image fusion. J. Remote Sens. 2021, 25, 148–166. [Google Scholar]
- Mandianpari, M.; Salehi, B.; Mohammadimanesh, F.; Motagh, M. Random forest wetland classification using ALOS-2 L-band, RADARSAT-2 C-band, and TerraSAR-X imagery. ISPRS J. Photogramm. Remote Sens. 2017, 130, 13–31. [Google Scholar] [CrossRef]
- Sun, G.; Cheng, J.; Zhang, A.; Jia, X.; Yao, Y.; Jiao, Z. Hierarchical fusion of optical and dual-polarized SAR on Impervious surfaces mapping at city scale. ISPRS J. Photogramm. Remote Sens. 2022, 184, 264–278. [Google Scholar] [CrossRef]
- Li, F.; Li, E.; Saibati, A.; Zhang, L.; Liu, W.; Hu, J. Estimation of large-scale Impervious surfaces percentage by fusion of multi-source time series remote sensing data. J. Remote Sens. 2020, 24, 1243. [Google Scholar] [CrossRef]
- Chen, X.; Yang, K.; Wang, J.; Wang, Z.; Wang, L.; Su, F. Improving long-term Impervious surfaces percentage mapping in mountainous areas based on multi-source remote sensing data. Geocarto Int. 2022, 1–23. [Google Scholar] [CrossRef]
- Zhang, X.; Liu, L.; Wu, C.; Chen, X.; Gao, Y.; Xie, S.; Zhang, B. Development of a global 30 m Impervious surfaces map using multisource and multitemporal remote sensing datasets with the Google Earth Engine platform. Earth Syst. Sci Data. 2020, 12, 1625–1648. [Google Scholar] [CrossRef]
- Jiang, L.; Liao, M.; Lin, H.; Yang, L.; Wang, C. Estimating Urban Impervious surfaces Percentage with ERS-1/2 InSAR Data. J. Remote Sens. 2008, 12, 176–185. [Google Scholar]
- Zhang, H.; Lin, H.; Wang, Y. A new scheme for urban Impervious surfaces classification from SAR images. ISPRS J. Photogramm. Remote Sens. 2018, 139, 103–118. [Google Scholar] [CrossRef]
- Lin, Y.; Zang, H.; Lin, H.; Paolo, E.G.; Liu, X. Incorporating synthetic aperture radar and optical images to investigate the annual dynamics of anthropogenic Impervious surfaces at large scale. Remote Sens. Environ. 2020, 242, 111757. [Google Scholar] [CrossRef]
- Zhang, H.; Lin, H.; Li, Y.; Zang, Y.; Fang, C. Mapping urban Impervious surfaces with dual-polarimetric SAR data: An improved method. Landsc. Urban Plan. 2016, 151, 55–63. [Google Scholar] [CrossRef]
- Wang, X.; Tian, J.; Li, X.; Wang, L.; Gong, H.; Chen, B.; Li, X.; Guo, J. Benefits of Google Earth Engine in remote sensing. J. Remote Sens. 2022, 26, 299. [Google Scholar] [CrossRef]
- Tamiminia, H.; Salehi, B.; Mahdianpari, M.; Quackenbush, L.; Adeli, S.; Brisco, B. Google Earth Engine for geo-big data applications: A meta-analysis and systematic review. ISPRS J. Photogramm. Remote Sens. 2020, 164, 152–170. [Google Scholar] [CrossRef]
- Wang, L.; Diao, C.; George, X.; Yin, D.; Lu, Y.; Zou, S.; Tyler, A.E. A summary of the special issue on remote sensing of land change science with Google earth engine. Remote Sens. Environ. 2020, 248, 112002. [Google Scholar] [CrossRef]
- Gorelick, N.; Hancher, M.; Dixon, M.; Ilyushchenko, S.; Thau, D.; Moore, R. Google Earth Engine: Planetary-scale geospatial analysis for everyone. Remote Sens. Environ. 2017, 202, 18–27. [Google Scholar] [CrossRef]
- Xu, H.; Wei, Y.; Liu, C.; Li, X.; Fang, H. A Scheme for the Long-Term Monitoring of Impervious−Relevant Land Disturbances Using High Frequency Landsat Archives and the Google Earth Engine. Remote Sens. 2019, 11, 1891. [Google Scholar] [CrossRef]
- Lu, X.; Huang, Y.; Hong, J.; Zeng, D.; Yang, L. Spatial and temporal variations in wetland landscape patterns in the Yellow River Delta based on Landsat images. China Environ. Sci. 2018, 38, 4314–4324. [Google Scholar]
- Perni, A.; Martinez-Paz, J.M. Measuring conflicts in the management of anthropized ecosystems: Evidence from a choice experiment in a human-created Mediterranean wetland. J. Environ. Manag. 2017, 203, 40–50. [Google Scholar] [CrossRef]
- Yue, J.; Zhao, S.; Cheng, H.; Duan, X.; Shi, H.; Wang, L.; Duan, Z. Distribution of Micro-plastics in the Soil Covered by Different Vegetation in Yellow River Delta Wetland. Environ. Sci. 2021, 42, 204–210. [Google Scholar]
- Zhang, S.; Dong, H.; Zeng, W. The time-space evolution characteristics of the vulnerability of land ecosystems and influencing factors: A case study of the Yellow River Delta Efficiency Eco-economic Zone. China Environ. Sci. 2019, 39, 1696–1704. [Google Scholar]
- Shao, Z.; Fu, H.; Fu, P.; Yin, L. Mapping Urban Impervious surfaces by Fusing Optical and SAR Data at the Decision Level. Remote Sens. 2016, 8, 945. [Google Scholar] [CrossRef]
- Feng, X.; Shao, Z.; Huang, X.; He, L.; Lv, X.; Zhuang, Q. Integrating Zhuhai-1 Hyperspectral Imagery With Sentinel-2 Multispectral Imagery to Improve High-Resolution Impervious surfaces Area Mapping. IEEE J. Sel. Top. Appl. Earth Obs. Remote Sens. 2022, 15, 2410–2424. [Google Scholar] [CrossRef]
- Kaufman, Y.J.; Tanre, D. Atmospherically resistant vegetation index (ARVI) for EOS-MODIS. IEE Trans. Geosci. Remote Sens. 1992, 30, 261–270. [Google Scholar] [CrossRef]
- Xu, H. A Study on Information Extraction of Water Body with the Modified Normalized Difference Water Index (MNDWI). J. Remote Sens. 2005, 5, 589–595. [Google Scholar]
- Cha, Y.; Ni, S.; Yang, S. An Effective Approach to Automatically Extract Urban Land-use from TM imagery. J. Remote Sens. 2003, 1, 37–40. [Google Scholar]
- Dong, X.; Meng, Z.; Wang, Y.; Zhang, Y.; Sun, H.; Wang, Q. Monitoring Spatiotemporal Changes of Impervious surfaces in Beijing City Using Random Forest Algorithm and Textural Features. Remote Sens. 2021, 13, 153. [Google Scholar] [CrossRef]
- Bramhe, V.S.; Ghosh, S.K.; Garg, P.K. Extraction of built-up areas from Landsat-8 OLI data based on spectral-textural information and feature selection using support vector machine method. Geocarto Int. 2020, 35, 1067–1087. [Google Scholar] [CrossRef]
- Szantoi, Z.; Escobedo, F.; Abd-Elrahman, A.; Smith, S.; Pearlstine, L. Analyzing fine-scale wetland composition using high resolution imagery and texture features. Int. J. Appl. Earth Obs. Geoinf. 2013, 23, 204–212. [Google Scholar] [CrossRef]
- Breiman, L. Random Forests. Mach. Learn. 2001, 45, 5–32. [Google Scholar] [CrossRef]
- Wu, L.; Li, X.; Mao, D.; Wang, Z. Urban land use classification based on remote sensing and multi-source geographic data. Remote Sens. Nat. Resour. 2022, 34, 127–134. [Google Scholar]
- Pontius, R.G., Jr.; Millones, M. Death to Kappa: Birth of quantity disagreement and allocation disagreement for accuracy assessment. Int. J. Remote Sens. 2011, 32, 4407–4429. [Google Scholar] [CrossRef]
- Olofsson, P.; Foody, G.M.; Herold, M.; Stehman, S.V.; Woodcock, C.E.; Wulder, M.A. Good practices for estimating area and assessing accuracy of land change. Remote Sens. Environ. 2014, 148, 42–57. [Google Scholar] [CrossRef]
- Stehman, S.V.; Foody, G.M. Key issues in rigorous accuracy assessment of land cover products. Remote Sens. Environ. 2019, 231, 111199. [Google Scholar] [CrossRef]
- Foody, G.M. Explaining the unsuitability of the kappa coefficient in the assessment and comparison of the accuracy of thematic maps obtained by image classification. Remote Sens. Environ. 2020, 239, 111630. [Google Scholar] [CrossRef]










| Image Source | Image Type | Image Selection | Get the Date | Resolution |
|---|---|---|---|---|
| Sentinel-1 SAR | Radar images | Synthetic Aperture Radar; Level-1 ground-range Multiview images in IW imaging mode; Dual-polarization mode (VV + VH); Revisit cycle of 5 days | 2018 to 2022 (April, May, and June each year) | 10 m |
| Sentinel-2 MSI | Optical images | Multispectral images; Bands: B2, B3, B4, B5, B6, B7, B8, B8A, B11, B12; Revisit cycle of 5 days | 2018 to 2022 (April, May, and June each year) | 10 m + 20 m |
| Land Cover | Training Sample/pc | Test Sample/pc | Classification Criteria |
|---|---|---|---|
| Built-up | 350 | 150 | Urban buildings, car parks, concrete roads, etc. |
| Rural Settlement | 350 | 150 | Gathering places belonging to the commune |
| Water area | 350 | 150 | Lakes, rivers reservoirs, etc. |
| Plastic greenhouses | 350 | 150 | Arable land covered with plastic film for growing crops |
| Fallow land | 350 | 150 | cropland temporarily not planted with crops |
| Arable land | 350 | 150 | Arable land planted with crops |
| Saltern | 350 | 150 | Coastal evaporative salt production site |
| Tidal Flat | 350 | 150 | High and low tide junction areas at water boundaries |
| Woodland and grassland | 350 | 150 | Forest, grassland, shrub, and other vegetated land |
| Unused land | 350 | 150 | Sites under construction or bare land |
| Experiment Number | Input Features | Classifiers |
|---|---|---|
| Experiment 1 | multi-polarization (VV and VH backscattering coefficients) | RF |
| Experiment 2 | Surface reflectance features + spectral features + texture features | RF |
| Experiment 3 | Surface reflectance features + spectral features + textural features + multi-polarization (VV and VH backscattering coefficients) | RF |
| Experiment 4 | Surface reflectance features + spectral features + textural features + multi-polarization (VV and VH backscattering coefficients) | SVM |
| Experiment 5 | Surface reflectance features + spectral features + textural features + multi-polarization (VV and VH backscattering coefficients) | CART |
| Type | Experiment 1 | Experiment 2 | Experiment 3 | Experiment 4 | Experiment 5 | |||||
|---|---|---|---|---|---|---|---|---|---|---|
| PA | UA | PA | UA | PA | UA | PA | UA | PA | UA | |
| Built-up | 45.99 | 59.43 | 85.26 | 93.01 | 90.79 | 97.87 | 71.01 | 94.23 | 78.91 | 84.87 |
| Rural Settlement | 51.33 | 51.68 | 84.62 | 87.30 | 90.65 | 90.65 | 95.77 | 80.00 | 77.18 | 85.82 |
| Water area | 72.60 | 55.79 | 100.00 | 100.00 | 100.00 | 98.67 | 100.00 | 98.28 | 98.59 | 99.29 |
| Plastic greenhouses | 70.55 | 61.31 | 98.03 | 96.75 | 99.33 | 99.33 | 98.08 | 98.08 | 95.80 | 95.80 |
| Fallow land | 60.00 | 52.33 | 80.99 | 87.12 | 85.71 | 85.04 | 65.10 | 75.78 | 73.10 | 67.09 |
| arable land | 90.00 | 84.56 | 98.78 | 99.39 | 99.35 | 98.71 | 100.00 | 95.71 | 96.45 | 96.45 |
| Saltern | 52.98 | 57.14 | 98.57 | 99.28 | 98.55 | 100.00 | 97.95 | 100.00 | 100.00 | 96.24 |
| Tidal Flat | 47.62 | 58.82 | 99.28 | 95.83 | 100.00 | 96.55 | 95.48 | 93.08 | 94.44 | 95.63 |
| Woodland and grassland | 71.52 | 66.86 | 99.32 | 95.45 | 100.00 | 96.40 | 100.00 | 96.71 | 97.30 | 92.90 |
| Unused land | 33.96 | 44.26 | 91.53 | 80.60 | 88.41 | 89.05 | 80.00 | 73.28 | 79.41 | 78.26 |
| OA (%) | 59.43 | 93.82 | 95.46 | 90.87 | 89.17 | |||||
| Kappa | 0.5492 | 0.9313 | 0.9495 | 0.8985 | 0.8796 | |||||
| Method | Quantity Disagreement (%) | Allocation Disagreement (%) |
|---|---|---|
| RF | 0.91 | 3.63 |
| SVM | 3.92 | 5.20 |
| CART | 1.90 | 8.93 |
| Date/Year | 2018 | 2019 | 2020 | 2021 | 2022 |
|---|---|---|---|---|---|
| OA (%) | 94.11 | 95.17 | 95.46 | 94.88 | 94.59 |
| Kappa | 0.9345 | 0.9409 | 0.9401 | 0.9412 | 0.9399 |
| Area/km2 | ISA | Water Area | Plastic Greenhouses | Cropland | Saltern | Tidal Flat | Woodland and Grassland | Unused Land |
|---|---|---|---|---|---|---|---|---|
| 2018 | 5211.39 | 2062.98 | 619.44 | 14,045.82 | 518.31 | 669.30 | 1160.53 | 2212.24 |
| 2019 | 4790.67 | 2107.57 | 859.01 | 13,338.10 | 400.32 | 729.96 | 2019.76 | 2254.61 |
| 2020 | 4734.02 | 2195.12 | 994.01 | 12,829.27 | 101.75 | 1698.36 | 1742.64 | 2204.85 |
| 2021 | 4461.93 | 2064.86 | 607.74 | 13,702.88 | 1018.07 | 1234.30 | 1564.41 | 1845.80 |
| 2022 | 5147.02 | 2248.28 | 576.56 | 13,323.31 | 194.46 | 772.39 | 1421.52 | 2816.46 |
Disclaimer/Publisher’s Note: The statements, opinions and data contained in all publications are solely those of the individual author(s) and contributor(s) and not of MDPI and/or the editor(s). MDPI and/or the editor(s) disclaim responsibility for any injury to people or property resulting from any ideas, methods, instructions or products referred to in the content. |
© 2022 by the authors. Licensee MDPI, Basel, Switzerland. This article is an open access article distributed under the terms and conditions of the Creative Commons Attribution (CC BY) license (https://creativecommons.org/licenses/by/4.0/).
Share and Cite
Liu, J.; Li, Y.; Zhang, Y.; Liu, X. Large-Scale Impervious Surface Area Mapping and Pattern Evolution of the Yellow River Delta Using Sentinel-1/2 on the GEE. Remote Sens. 2023, 15, 136. https://doi.org/10.3390/rs15010136
Liu J, Li Y, Zhang Y, Liu X. Large-Scale Impervious Surface Area Mapping and Pattern Evolution of the Yellow River Delta Using Sentinel-1/2 on the GEE. Remote Sensing. 2023; 15(1):136. https://doi.org/10.3390/rs15010136
Chicago/Turabian StyleLiu, Jiantao, Yexiang Li, Yan Zhang, and Xiaoqian Liu. 2023. "Large-Scale Impervious Surface Area Mapping and Pattern Evolution of the Yellow River Delta Using Sentinel-1/2 on the GEE" Remote Sensing 15, no. 1: 136. https://doi.org/10.3390/rs15010136
APA StyleLiu, J., Li, Y., Zhang, Y., & Liu, X. (2023). Large-Scale Impervious Surface Area Mapping and Pattern Evolution of the Yellow River Delta Using Sentinel-1/2 on the GEE. Remote Sensing, 15(1), 136. https://doi.org/10.3390/rs15010136

