Informativeness of the Long-Term Average Spectral Characteristics of the Bare Soil Surface for the Detection of Soil Cover Degradation with the Neural Network Filtering of Remote Sensing Data
Abstract
1. Introduction
- The informativeness of the BSS multi-temporal (37 years) spectral characteristics in the BLUE, GREEN, RED, NIR, SWIR1, and SWIR2 bands for the purpose of detecting degraded lands is studied separately and independently of each spectral band.
- BSS recognition for each spectral band of each scene of RSD for 37 years was carried out based on AI (computer vision).
- Convolution of big RSD is applied for each Landsat pixel in the form of the long-term average spectral brightness of each spectral band.
2. Materials and Methods
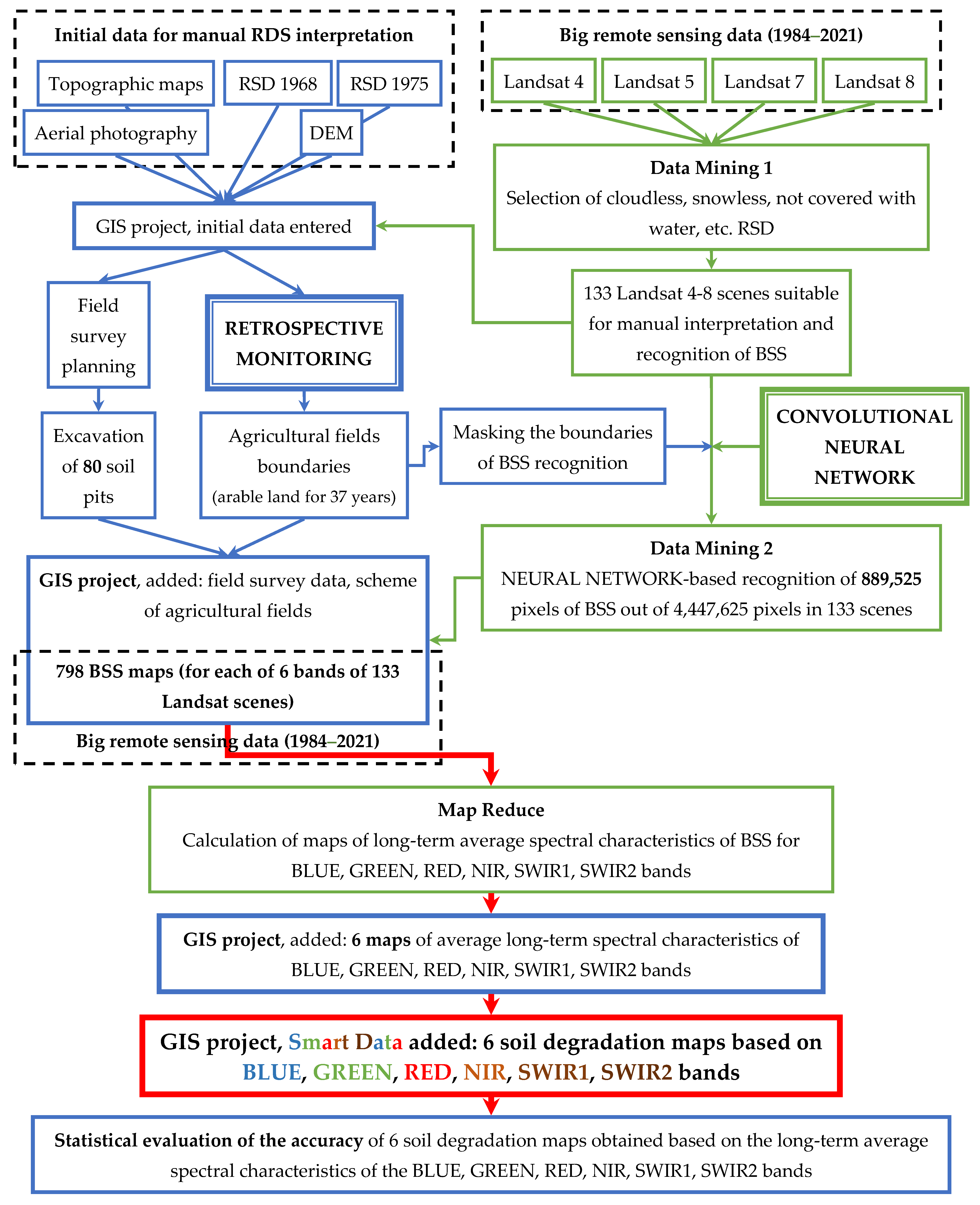
2.1. Flowchart of the Work
2.2. Retrospective Monitoring of Soil and Land Cover
2.3. GIS Project
2.4. Deep Machine Learning Flowchart
2.5. Identification of BSS on Landsat 4–8 Scenes Based on Deep Machine Learning
2.6. Methods for Assessing the Quality of Machine Learning Algorithms
2.7. Calculation of the Average Multi-temporal Spectral Brightness of the BSS in the BLUE, GREEN, RED, NIR, SWIR1 and SWIR2 Bands for Each Landsat Pixel
2.8. Mapping of Long-Term Average Spectral Characteristics BLUEmean, GREENmean, REDmean, NIRmean, SWIR1mean and SWIR2mean for the BSS
2.9. Ground Verification
2.10. Cartographic Analysis
3. Results
3.1. GIS Project
- Topographic maps at a scale of 1:25,000 and 1:50,000;
- Panchromatic aerial photography (2012) with a spatial resolution of 0.6 m (orthophotomap);
- SRTM DEM 1 arc second [12];
- Scanned analogue space imagery of 1968 with a spatial resolution of 1.8 m (panchromatic, KH-4B satellite, US CORONA mission);
- Scanned analogue space imagery of 1975 with a spatial resolution of 6 m (panchromatic, KH-9 satellite, US CORONA mission);
- RSD Landsat 4–8 from 1985 to 2021 (Table S2);
- Space imagery Sentinel-2 of 2016–2021.
3.2. Construction of the Maps of Arable Land Boundaries
3.3. Ground Surveys
3.4. Construction of BSS Masks
3.5. Maps of Long-Term Average Spectral Characteristics BLUEmean, GREENmean, REDmean, NIRmean, SWIR1mean and SWIR2mean for BSS
3.6. Additions to the GIS Project
- 8.
- Layer of ground survey results;
- 8.1
- The content of OM in a layer of 0–10 cm;
- 8.2
- Thickness of the humus horizon;
- 8.3
- Names of soil varieties;
- 9.
- Maps of long-term average spectral characteristics BLUEmean, GREENmean, REDmean, NIRmean, SWIR1mean and SWIR2mean for BSS.
3.7. The Intersection of the Results of Ground Surveys and Maps of Average Long-Term Spectral Characteristics of the BSS
3.8. Soil Interpretation of Maps of BSS Long-Term Average Spectral Characteristics
3.9. Construction and Ground Verification of Degradation Distribution Maps
4. Discussion
4.1. Analysis of the Soil Interpretation of the Maps of the Long-Term Average Spectral Characteristics BLUEmean, GREENmean, REDmean, NIRmean, SWIR1mean, and SWIR2mean for the BSS
4.2. Analysis of the I and II Type Errors of Degradation Maps Constructed by Reclassifying Maps of Soil Interpretations of Multi-Temporal Spectral Characteristics
4.2.1. BLUE Band
4.2.2. GREEN Band
4.2.3. RED Band
4.2.4. NIR Band
4.3. Analysis of the I and II Type Errors of Degradation Maps Constructed by Direct Classification of Multi-Temporal Spectral Characteristics
4.3.1. SWIR1 Band
4.3.2. SWIR2 Band
4.4. Physical Interpretation of Work Technology
4.5. Perspective RSD and Direction of Work
4.6. Perspectives for a Multiband Approach to Detecting Soil Degradation
5. Conclusions
- A method for processing big satellite data based on AI has been proposed and implemented, which makes it possible to obtain hundreds (798 maps over 37 years) of BSS spectral maps in 6 Landsat 4–8 spectral bands.
- A method was proposed and implemented for BRSD convolution into 6 maps of average long-term (37 years) spectral characteristics of the BSS for 6 Landsat bands.
- A series of informativeness of 6 Landsat bands for detecting degraded lands was used (the series is given in descending order of information content): RED, NIR, GREEN, BLUE, SWIR1 and SWIR2. The information content is taken to be the possible accuracy of mapping soil degradation.
- The achievable accuracy of soil degradation mapping has been established based on the independent application of the average long-term characteristics of the BSS of 6 Landsat spectral bands: RED—84.6%, NIR—82.9%, GREEN—78.0%, BLUE—78.0%, SWIR1—75.5%, SWIR2—62.2%.
- It has been established that errors of the I and II type in the construction of degradation maps based on the RED, NIR, GREEN, BLUE bands are close to the threshold values of the land-based classification of degraded soils. Errors of the I and II type for bands SWIR1 and SWIR2 are non-systematic.
- Degradation maps with high accuracy can be created based on BRSD, with a neural network determination of BSS based on any of the 4 bands: RED, NIR, GREEN, BLUE.
- A degradation map with low accuracy can be built based on BRSD, with a neural network determination of BSS based on the SWIR1 band.
- The SWIR2 band cannot be recommended for building degradation maps, despite the possible accuracy of 62.2%.
Supplementary Materials
Author Contributions
Funding
Data Availability Statement
Conflicts of Interest
References
- All-Union Instruction on Soil Surveys and the Compilation of Large-Scale Soil Land Use Maps; Ischenko, T.A., Ed.; Kolos: Moscow, Russia, 1973. (In Russian) [Google Scholar]
- Farifteh, J.; Van Der Meer, F.; Atzberger, C.; Carranza, E.J.M. Quantitative analysis of salt-affected soil reflectance spectra: A comparison of two adaptive methods (PLSR and ANN). Remote Sens. Environ. 2007, 110, 59–78. [Google Scholar] [CrossRef]
- Higginbottom, T.P.; Symeonakis, E. Assessing land degradation and desertification using vegetation index data: Current frameworks and future directions. Remote Sens. 2014, 6, 9552–9575. [Google Scholar] [CrossRef]
- Ibrahim, Y.Z.; Balzter, H.; Kaduk, J.; Tucker, C.J. Land degradation assessment using residual trend analysis of GIMMS NDVI3g, soil moisture and rainfall in sub-Saharan west Africa from 1982 to 2012. Remote Sens. 2015, 7, 5471–5494. [Google Scholar] [CrossRef]
- Mendonça-Santos, M.D.L.; Dart, R.O.; Santos, H.G.; Coelho, M.R.; Berbara, R.L.L.; Lumbreras, J.F. Digital soil mapping of topsoil organic carbon content of Rio de Janeiro state, Brazil. In Digital Soil Mapping; Boettinger, J.L., Howell, D.W., Moore, A.C., Hartemink, A.E., Kienast-Brown, S., Eds.; Springer: New York, NY, USA, 2010; pp. 255–266. [Google Scholar] [CrossRef]
- Lozbenev, N.; Komissarov, M.; Zhidkin, A.; Gusarov, A.; Fomicheva, D. Comparative assessment of digital and conventional soil mapping: A case study of the Southern Cis-Ural region, Russia. Soil Syst. 2022, 6, 14. [Google Scholar] [CrossRef]
- Glazunov, G.P.; Gendugov, V.M. A full-scale model of wind erosion and its verification. Eurasian Soil Sci. 2003, 36, 216–226. [Google Scholar]
- Larionov, G.A.; Dobrovol’skaya, N.G.; Krasnov, S.F.; Liu, B.Y. The new equation for the relief factor in statistical models of water erosion. Eurasian Soil Sci. 2003, 36, 1105–1113. [Google Scholar]
- Maltsev, K.A.; Yermolaev, O.P. Potential soil loss from erosion on arable lands in the European part of Russia. Eurasian Soil Sci. 2019, 52, 1588–1597. [Google Scholar] [CrossRef]
- Sukhanovskii, Y.P. Rainfall erosion model. Eurasian Soil Sci. 2010, 43, 1036–1046. [Google Scholar] [CrossRef]
- Shary, P.A.; Sharaya, L.S.; Mitusov, A.V. Fundamental quantitative methods of land surface analysis. Geoderma 2002, 107, 1–32. [Google Scholar] [CrossRef]
- SRTM. Available online: http://srtm.csi.cgiar.org (accessed on 21 September 2022).
- Romanenkov, V.; Smith, J.; Smith, P.; Sirotenko, O.D.; Rukhovitch, D.I.; Romanenko, I.A. Soil organic carbon dynamics of croplands in European Russia: Estimates from the “model of humus balance”. Reg. Environ. Chang. 2007, 7, 93–104. [Google Scholar] [CrossRef]
- Rukhovich, D.I.; Koroleva, P.V.; Vilchevskaya, E.V.; Romanenkov, V.; Kolesnikova, L.G. Constructing a spatially-resolved database for modelling soil organic carbon stocks of croplands in European Russia. Reg. Environ. Chang. 2007, 7, 51–61. [Google Scholar] [CrossRef]
- Xu, H.; Hu, X.; Guan, H.; Zhang, B.; Wang, M.; Chen, S.; Chen, M. A remote sensing based method to detect soil erosion in forests. Remote. Sens. 2019, 11, 513. [Google Scholar] [CrossRef]
- Phinzi, K.; Ngetar, N.S. Mapping soil erosion in a quaternary catchment in Eastern Cape using geographic information system and remote sensing. S. Afr. J. Geomat. 2017, 6, 11. [Google Scholar] [CrossRef]
- Eckert, S.; Hüsler, F.; Liniger, H.; Hodel, E. Trend analysis of MODIS NDVI time series for detecting land degradation and regeneration in Mongolia. J. Arid. Environ. 2015, 113, 16–28. [Google Scholar] [CrossRef]
- Ayalew, D.A.; Deumlich, D.; Šarapatka, B.; Doktor, D. Quantifying the sensitivity of NDVI-Based C factor estimation and potential soil erosion prediction using Spaceborne earth observation data. Remote Sens. 2020, 12, 1136. [Google Scholar] [CrossRef]
- De Carvalho, D.F.; Durigon, V.L.; Antunes, M.A.H.; De Almeida, W.S.; Oliveira, P.T.S. Predicting soil erosion using Rusle and NDVI time series from TM Landsat 5. Pesqui. Agropecuária Bras. 2014, 49, 215–224. [Google Scholar] [CrossRef]
- Yengoh, G.T.; Dent, D.; Olsson, L.; Tengberg, A.E.; Tucker, C.J. Limits to the use of NDVI in land degradation assessment. In Use of the Normalized Difference Vegetation Index (NDVI) to Assess Land Degradation at Multiple Scales; Springer Briefs in Environmental Science; Springer: Cham, Switzerland, 2015; pp. 27–30. [Google Scholar] [CrossRef]
- Khitrov, N.B.; Rukhovich, D.I.; Koroleva, P.V.; Kalinina, N.V.; Trubnikov, A.V.; Petukhov, D.A.; Kulyanitsa, A.L. A study of the responsiveness of crops to fertilizers by zones of stable intra-field heterogeneity based on big satellite data analysis. Arch. Agron. Soil Sci. 2020, 66, 1963–1975. [Google Scholar] [CrossRef]
- Zhang, Y.; Walker, J.P.; Pauwels, V.R.N.; Sadeh, Y. Assimilation of wheat and soil states into the APSIM-wheat crop model: A case study. Remote Sens. 2022, 14, 65. [Google Scholar] [CrossRef]
- Qi, G.; Chang, C.; Yang, W.; Gao, P.; Zhao, G. Soil salinity inversion in coastal corn planting areas by the satellite-UAV-ground integration approach. Remote Sens. 2021, 13, 3100. [Google Scholar] [CrossRef]
- Romano, E.; Bergonzoli, S.; Pecorella, I.; Bisaglia, C.; De Vita, P. Methodology for the definition of durum wheat yield homogeneous zones by using satellite spectral indices. Remote Sens. 2021, 13, 2036. [Google Scholar] [CrossRef]
- Iwahashi, Y.; Ye, R.; Kobayashi, S.; Yagura, K.; Hor, S.; Soben, K.; Homma, K. Quantification of changes in rice production for 2003–2019 with MODIS LAI data in Pursat Province, Cambodia. Remote Sens. 2021, 13, 1971. [Google Scholar] [CrossRef]
- Rukhovich, D.I.; Koroleva, P.V.; Rukhovich, D.D.; Kalinina, N.V. The use of deep machine learning for the automated selection of remote sensing data for the determination of areas of arable land degradation processes distribution. Remote Sens. 2021, 13, 155. [Google Scholar] [CrossRef]
- Kulyanitsa, A.L.; Rukhovich, D.I.; Koroleva, P.V.; Vilchevskaya, E.V.; Kalinina, N.V. Analysis of the informativity of big satellite precision-farming data processing for correcting large-scale soil maps. Eurasian Soil Sci. 2020, 53, 1709–1725. [Google Scholar] [CrossRef]
- Rukhovich, D.I.; Koroleva, P.V.; Kalinina, N.V.; Vilchevskaya, E.V.; Suleiman, G.A.; Chernousenko, G.I. Detecting degraded arable land on the basis of remote sensing big data analysis. Eurasian Soil Sci. 2021, 54, 161–175. [Google Scholar] [CrossRef]
- Rukhovich, D.I.; Rukhovich, A.D.; Rukhovich, D.D.; Simakova, M.S.; Kulyanitsa, A.L.; Bryzzhev, A.V.; Koroleva, P.V. The informativeness of coefficients a and b of the soil line for the analysis of remote sensing materials. Eurasian Soil Sci. 2016, 49, 831–845. [Google Scholar] [CrossRef]
- Rukhovich, D.I.; Rukhovich, A.D.; Rukhovich, D.D.; Simakova, M.S.; Kulyanitsa, A.L.; Bryzzhev, A.V.; Koroleva, P.V. Maps of averaged spectral deviations from soil lines and their comparison with traditional soil maps. Eurasian Soil Sci. 2016, 49, 739–756. [Google Scholar] [CrossRef]
- Kulyanitsa, A.L.; Rukhovich, A.D.; Rukhovich, D.D.; Koroleva, P.V.; Rukhovich, D.I.; Simakova, M.S. The Application of the piecewise linear approximation to the spectral neighborhood of soil line for the analysis of the quality of normalization of remote sensing materials. Eurasian Soil Sci. 2017, 50, 387–396. [Google Scholar] [CrossRef]
- Koroleva, P.V.; Rukhovich, D.I.; Rukhovich, A.D.; Rukhovich, D.D.; Kulyanitsa, A.L.; Trubnikov, A.V.; Kalinina, N.V.; Simakova, M.S. Location of bare soil surface and soil line on the RED–NIR spectral plane. Eurasian Soil Sci. 2017, 50, 1375–1385. [Google Scholar] [CrossRef]
- Koroleva, P.V.; Rukhovich, D.I.; Rukhovich, A.D.; Rukhovich, D.D.; Kulyanitsa, A.L.; Trubnikov, A.V.; Kalinina, N.V.; Simakova, M.S. Characterization of soil types and subtypes in N-dimensional space of multitemporal (empirical) soil line. Eurasian Soil Sci. 2018, 51, 1021–1033. [Google Scholar] [CrossRef]
- Farm Management. Satellite Big Data: How It Is Changing the Face of Precision Farming. Available online: http://www.farmmanagement.pro/satellite-big-data-how-it-is-changing-the-face-of-precision-farming/ (accessed on 21 September 2022).
- Koroleva, P.V.; Rukhovich, D.I.; Shapovalov, D.A.; Suleiman, G.A.; Dolinina, E.A. Retrospective monitoring of soil waterlogging on arable land of Tambov oblast in 2018–1968. Eurasian Soil Sci. 2019, 52, 834–852. [Google Scholar] [CrossRef]
- Rukhovich, D.I.; Simakova, M.S.; Kulyanitsa, A.L.; Bryzzhev, A.V.; Koroleva, P.V.; Kalinina, N.V.; Chernousenko, G.I.; Vil’chevskaya, E.V.; Dolinina, E.A. The influence of soil salinization on land use changes in Azov district of Rostov oblast. Eurasian Soil Sci. 2017, 50, 276–295. [Google Scholar] [CrossRef]
- Rukhovich, D.I.; Simakova, M.S.; Kulyanitsa, A.L.; Bryzzhev, A.V.; Koroleva, P.V.; Kalinina, N.V.; Chernousenko, G.I.; Vil’chevskaya, E.V.; Dolinina, E.A.; Rukhovich, S.V. Methodology for comparing soil maps of different dates with the aim to reveal and describe changes in the soil cover (by the example of soil salinization monitoring). Eurasian Soil Sci. 2016, 49, 145–162. [Google Scholar] [CrossRef]
- Rukhovich, D.I.; Simakova, M.S.; Kulyanitsa, A.L.; Bryzzhev, A.V.; Koroleva, P.V.; Kalinina, N.V.; Vil’chveskaya, E.V.; Dolinina, E.A.; Rukhovich, S.V. Retrospective analysis of changes in land uses on vertic soils of closed mesodepressions on the Azov plain. Eurasian Soil Sci. 2015, 48, 1050–1075. [Google Scholar] [CrossRef]
- Rukhovich, D.I.; Simakova, M.S.; Kulyanitsa, A.L.; Bryzzhev, A.V.; Koroleva, P.V.; Kalinina, N.V.; Vil’chevskaya, E.V.; Dolinina, E.A.; Rukhovich, S.V. Impact of shelterbelts on the fragmentation of erosional networks and local soil waterlogging. Eurasian Soil Sci. 2014, 47, 1086–1099. [Google Scholar] [CrossRef]
- Zi, Y.; Xie, F.; Jiang, Z. A cloud detection method for Landsat 8 images based on PCANet. Remote Sens. 2018, 10, 877. [Google Scholar] [CrossRef]
- Zeng, X.; Yang, J.; Deng, X.; An, W.; Li, J. Cloud detection of remote sensing images on Landsat-8 by deep learning. In Proceedings of the Tenth International Conference on Digital Image Processing (ICDIP 2018), Shanghai, China, 9 August 2018; p. 108064Y. [Google Scholar] [CrossRef]
- Mateo-Garcia, G.; Gómez-Chova, L. Convolutional neural networks for cloud screening: Transfer learning from Landsat-8 to Proba-V. In Proceedings of the 2018 IEEE International Geoscience and Remote Sensing Symposium, Valencia, Spain, 22–27 July 2018; pp. 2103–2106. [Google Scholar] [CrossRef]
- Shao, Z.; Pan, Y.; Diao, C.; Cai, J. Cloud detection in remote sensing images based on multiscale features-convolutional neural network. IEEE Trans. Geosci. Remote Sens. 2019, 57, 4062–4076. [Google Scholar] [CrossRef]
- Goodfellow, I.; Bengio, Y.; Courville, A. Deep learning; MIT Press: Cambridge, MA, USA, 2016. [Google Scholar]
- Porzi, L.; Bulò, S.R.; Colovic, A.; Kontschieder, P. Seamless scene segmentation. In 2019 IEEE/CVF Conference on Computer Vision and Pattern Recognition (CVPR); IEEE: New York, NY, USA, 2019; pp. 8269–8278. [Google Scholar]
- Ronneberger, O.; Fischer, P.; Brox, T. U-net: Convolutional networks for biomedical image segmentation. In International Conference on Medical Image Computing and Computer-Assisted Intervention; Springer: Cham, Switzerland, 2015; pp. 234–241. [Google Scholar]
- Zhou, Z.; Rahman Siddiquee, M.M.; Tajbakhsh, N.; Liang, J. UNet++: A nested U-Net architecture for medical image segmentation. In Deep Learning in Medical Image Analysis and Multimodal Learning for Clinical Decision Support; Stoyanov, D., Taylor, Z., Carneiro, G., Syeda-Mahmood, T., Martel, A., Tavares, J.M.R.S., Bradley, A., Papa, J.P., Belagiannis, V., Nascimento, J.C., et al., Eds.; DLMIA: 2018, ML-CDS 2018, Lecture Notes in Computer Science; Springer: Cham, Switzerland, 2018; Volume 11045, pp. 3–11. [Google Scholar] [CrossRef]
- Liu, Y.; Zhu, Q.; Cao, F.; Chen, J.; Lu, G. High-resolution remote sensing image segmentation framework based on attention mechanism and adaptive weighting. ISPRS Int. J. Geo-Inf. 2021, 10, 241. [Google Scholar] [CrossRef]
- Zhang, J.; Zhu, H.; Wang, P.; Ling, X. ATT squeeze U-Net: A lightweight network for forest fire detection and recognition. IEEE Access 2021, 9, 10858–10870. [Google Scholar] [CrossRef]
- Sa, I.; Popović, M.; Khanna, R.; Chen, Z.; Lottes, P.; Liebisch, F.; Nieto, J.; Stachniss, C.; Walter, A.; Siegwart, R. WeedMap: A large-scale semantic weed mapping framework using aerial multispectral imaging and deep neural network for precision farming. Remote Sens. 2018, 10, 1423. [Google Scholar] [CrossRef]
- Lottes, P.; Behley, J.; Milioto, A.; Stachniss, C. Fully convolutional networks with sequential information for robust crop and weed detection in precision farming. IEEE Robot. Autom. Lett. 2018, 3, 2870–2877. [Google Scholar] [CrossRef]
- Openshaw, S. Geographical data mining: Key design issues. In Proceedings of the 4th International Conference on GeoComputation, Fredericksburg, VA, USA, 25–28 July 1999; Available online: http://www.geocomputation.org/1999/051/gc_051.htm (accessed on 21 September 2022).
- Hastie, T.J.; Tibshirani, R.; Friedman, J.H. The Elements of Statistical Learning: Data Mining, Inference, and Prediction, 2nd ed.; Springer Series in Statistics; Springer: New York, NY, USA, 2008; p. 763. [Google Scholar]
- ExactFarming. Available online: https://www.exactfarming.com/ru/ (accessed on 21 September 2022).
- Farmers Edge. Available online: https://www.farmersedge.ca/ru/ (accessed on 21 September 2022).
- Cropio. Available online: https://about.cropio.com/ru/ (accessed on 21 September 2022).
- Intterra. Available online: https://intterra.ru/ru (accessed on 21 September 2022).
- AGRO-SAT Consulting GmbH. Available online: http://agro-sat.de/ (accessed on 21 September 2022).
- NEXT Farming: Smarte Lösungen für Landwirte. Available online: https://www.nextfarming.de/ (accessed on 21 September 2022).
- Agronote. Available online: https://www.avgust.com/newspaper/topics/detail.php?ID=6860 (accessed on 21 September 2022).
- Rukhovich, D.I.; Koroleva, P.V.; Rukhovich, D.D.; Rukhovich, A.D. Recognition of the bare soil using deep machine learning methods to create maps of arable soil degradation based on the analysis of multi-temporal remote sensing data. Remote Sens. 2022, 14, 2224. [Google Scholar] [CrossRef]
- Kauth, R.J.; Thomas, G.S. The tasseled cap—A graphic description of the spectral-temporal development of agricultural crops as seen by LANDSAT. In Proceedings of the Symposium on machine processing of remotely sensed data, West Lafayette, IN, USA, 29 June–1 July 1976; (A77-15051 04-43). Institute of Electrical and Electronics Engineers, Inc.: New York, NY, USA, 1976; pp. 4B-41–4B-51. [Google Scholar]
- Bajocco, S.; Ginaldi, F.; Savian, F.; Morelli, D.; Scaglione, M.; Fanchini, D.; Raparelli, E.; Bregaglio, S.U.M. On the use of NDVI to estimate LAI in field crops: Implementing a conversion equation library. Remote Sens. 2022, 14, 3554. [Google Scholar] [CrossRef]
- Dubbini, M.; Palumbo, N.; De Giglio, M.; Zucca, F.; Barbarella, M.; Tornato, A. Sentinel-2 data and unmanned aerial system products to support crop and bare soil monitoring: Methodology based on a statistical comparison between remote sensing data with identical spectral bands. Remote Sens. 2022, 14, 1028. [Google Scholar] [CrossRef]
- Landsat Enhanced Vegetation Index. Available online: https://www.usgs.gov/landsat-missions/landsat-enhanced-vegetation-index (accessed on 21 September 2022).
- Lee, K.-S.; Cohen, W.B.; Kennedy, R.E.; Maiersperger, T.K.; Gower, S.T. Hyperspectral versus multispectral data for estimating leaf area index in four different biomes. Remote Sens. Environ. 2004, 91, 508–520. [Google Scholar] [CrossRef]
- Darvishzadeh, R.; Atzberger, C.; Skidmore, A.K.; Abkar, A.A. Leaf Area Index derivation from hyperspectral vegetation indices and the red edge position. Int. J. Remote Sens. 2009, 30, 6199–6218. [Google Scholar] [CrossRef]
- Bezuglova, O.S.; Nazarenko, O.G.; Ilyinskaya, I.N. Land degradation dynamics in Rostov oblast. Arid Ecosyst. 2020, 10, 93–97. [Google Scholar] [CrossRef]
- Gaevaya, E.A.; Bezuglova, O.S.; Ilinskaya, I.N.; Taradin, S.A.; Nezhinskaya, E.N.; Mishchenko, A.V. The experience in the implementation of adaptive-landscape systems of agriculture in Rostov Oblast. IOP Conf. Ser. Earth Environ. Sci. 2021, 629, 012030. [Google Scholar] [CrossRef]
- Golosov, V.N.; Collins, A.L.; Dobrovolskaya, N.G.; Bazhenova, O.I.; Ryzhov, Y.V.; Sidorchuk, A.Y. Soil loss on the arable lands of the forest-steppe and steppe zones of European Russia and Siberia during the period of intensive agriculture. Geoderma 2021, 381, 114678. [Google Scholar] [CrossRef]
- Gusarov, A.V. Land-use/-cover changes and their effect on soil erosion and river suspended sediment load in different landscape zones of European Russia during 1970–2017. Water 2021, 13, 1631. [Google Scholar] [CrossRef]
- Litvin, L.F.; Kiryukhina, Z.P.; Krasnov, S.F.; Dobrovol’skaya, N.G. Dynamics of agricultural soil erosion in European Russia. Eurasian Soil Sci. 2017, 50, 1343–1352. [Google Scholar] [CrossRef]
- State Soil-Erosion Map of Russia (Asian Part), Scale 1:2,500,000; Dokuchaev, V.V., Ed.; Soil Institute: Moscow, Russia, 2004; 12 sheets. [Google Scholar]
- Beck, H.E.; Zimmermann, N.E.; McVicar, T.R.; Vergopolan, N.; Berg, A.; Wood, E.F. Present and future Köppen-Geiger climate classification maps at 1–km resolution. Sci. Data 2018, 5, 180–214. [Google Scholar] [CrossRef] [PubMed]
- Vysotskii, G.N. Izbrannye Trudy (Selected Works); Sel’khozgiz: Moscow, Russia, 1960; 435p. [Google Scholar]
- Selyaninov, G.T. Methods of agricultural climatology. Agric. Meteorol. 1930, 22, 4–20. [Google Scholar]
- Unified Interdepartmental Information and Statistical System. State Statistics. Available online: https://fedstat.ru/indicator/31328 (accessed on 21 September 2022).
- Rukhovich, D.I.; Koroleva, P.V.; Vilchevskaya, E.V.; Kalinina, N.V. Digital thematic cartography as a change in the available primary sources and ways of using them. In Digital Soil Mapping: Theoretical and Experimental Studies; Ivanov, A.L., Sorokina, N.P., Savin, I.Y., Eds.; Dokuchaev Soil Science Institute: Moscow, Russia, 2012; pp. 58–86. [Google Scholar]
- EarthExplorer. Available online: http://earthexplorer.usgs.gov (accessed on 21 September 2022).
- USGS EROS Archive-Declassified Data-Declassified Satellite Imagery-1. Available online: https://www.usgs.gov/centers/eros/science/usgs-eros-archive-declassified-data-declassified-satellite-imagery-1?qt-science_center_objects=0#qt-science_center_objects (accessed on 21 September 2022).
- Bryzzhev, A.V.; Rukhovich, D.I.; Koroleva, P.V.; Kalinina, N.V.; Vilchevskaya, E.V.; Dolinina, E.A.; Rukhovich, S.V. Organization of retrospective monitoring of the soil cover of Rostov oblast. Eurasian Soil Sci. 2015, 48, 1029–1049. [Google Scholar] [CrossRef]
- Shapovalov, D.A.; Koroleva, P.V.; Kalinina, N.V.; Rukhovich, D.I.; Suleiman, G.A.; Dolinina, E.A. Differences in inventories of waterlogged territories in soil surveys of different years and in land management documents. Eurasian Soil Sci. 2020, 53, 294–309. [Google Scholar] [CrossRef]
- Erdas Imagine. Available online: https://www.hexagongeospatial.com/products/power-portfolio/erdas-imagine (accessed on 21 September 2022).
- McCarty, J.L.; Ellicott, E.A.; Romanenkov, V.; Rukhovitch, D.; Koroleva, P. Multi-year black carbon emissions from cropland burning in the Russian Federation. Atmos. Environ. 2012, 63, 223–238. [Google Scholar] [CrossRef]
- Rouse, J.W.; Haas, R.H.; Schell, J.A.; Deering, D.W. Monitoring vegetation systems in the great plains with ERTS. In Proceedings of the Third ERTS Symposium, Washington, DC, USA, 10–14 December 1973; Scientific and Technical Information Office: Washington, DC, USA; NASA: Washington, DC, USA, 1974; Volume 1, pp. 309–317. [Google Scholar]
- Ioffe, S.; Szegedy, C. Batch normalization: Accelerating deep network training by reducing internal covariate shift. arXiv 2015, arXiv:1502.03167v3. [Google Scholar]
- Jadon, S. A survey of loss functions for semantic segmentation. In Proceedings of the 2020 IEEE Conference on Computational Intelligence in Bioinformatics and Computational Biology (CIBCB), Santiago, Chile, 27–29 October 2020; pp. 1–7. [Google Scholar] [CrossRef]
- Kingma, D.P.; Ba, J. Adam: A method for stochastic optimization. arXiv 2014, arXiv:1412.6980. Available online: https://arxiv.org/abs/1412.6980 (accessed on 21 September 2022).
- Kohavi, R. A study of cross-validation and bootstrap for accuracy estimation and model selection. In Proceedings of the 14th international joint conference on Artificial intelligence-Volume 2 (IJCAI’95), Montreal, QC, Canada, 20–25 August 1995; pp. 1137–1143. [Google Scholar]
- Mullin, M.; Sukthankar, R. Complete cross-validation for nearest neighbor classifiers. In Proceedings of the Seventeenth International Conference on Machine Learning (ICML ’00), Stanford, CA, USA, 29 June–2 July 2000; pp. 639–646. [Google Scholar]
- Unified State Register of Soil Resources of Russia. Available online: http://egrpr.soil.msu.ru/index.php (accessed on 21 September 2022).
- Soil Map of the Collective Farm Rodina, Morozovsky District, Rostov Region, Scale 1:25000; VISKHAGI Southern Branch: Novocherkassk, Union of Soviet Socialist Republics, 1975.
- Arnold, R.; Blume, H.P.; Bockheim, J.; Boyadgiev, T.; Bridges, E.; Brinkman, R.; Broll, G.; Bronger, A.; Constantini, E.; Creutzberg, D.; et al. World Reference Base for Soil Resources: IUSS Working Group WRB. FAO; Food and Agriculture Organization of the United Nations Rome: Rome, Italy, 1998. [Google Scholar]
- State Standard of the USSR 26213-91. Soils. Methods for Determination of Organic Matter. 1993. Available online: http://docs.cntd.ru/document/1200023481 (accessed on 21 September 2022).
- Walkley, A.J.; Black, I.A. Estimation of soil organic carbon by the chromic acid titration method. Soil Sci. 1934, 37, 29–38. [Google Scholar] [CrossRef]
- ArcGIS. Available online: https://www.esri.com/ru-ru/arcgis/about-arcgis/overview (accessed on 21 September 2022).
- Classification and Diagnostics of Soils of the USSR (Russian Translations Series, 42); Egorov, V.V., Ed.; U.S. Department of Agriculture: Washington, DC, USA; National Science Foundation: Washington, DC, USA, 1986.
- National Soil Atlas of the Russian Federation. Available online: https://soil-db.ru/soilatlas/razdel-3-pochvy-rossiyskoy-federacii/kashtanovye-i-temno-kashtanovye-pochvy-kashtanovye-i-temno-kashtanovye-micelyarno-karbonatnye-pochvy (accessed on 21 September 2022).
- Vieira, A.S.; do Valle Junior, R.F.; Rodrigues, V.S.; da Silva Quinaia, T.L.; Mendes, R.G.; Valera, C.A.; Fernandes, L.F.S.; Pacheco, F.A.L. Estimating water erosion from the brightness index of orbital images: A framework for the prognosis of degraded pastures. Sci. Total Environ. 2021, 776, 146019. [Google Scholar] [CrossRef]
- Yuan, Q.; Shen, H.; Li, T.; Li, Z.; Li, S.; Jiang, Y.; Xu, H.; Tan, W.; Yang, Q.; Wang, J.; et al. Deep learning in environmental remote sensing: Achievements and challenges. Remote Sens. Environ. 2020, 241, 111716. [Google Scholar] [CrossRef]
- Cook, K.L. An evaluation of the effectiveness of low-cost UAVs and structure from motion for geomorphic change detection. Geomorphology 2017, 278, 195–208. [Google Scholar] [CrossRef]
- Rahmati, O.; Tahmasebipour, N.; Haghizadeh, A.; Pourghasemi, H.R.; Feizizadeh, B. Evaluation of different machine learning models for predicting and mapping the susceptibility of gully erosion. Geomorphology 2017, 298, 118–137. [Google Scholar] [CrossRef]
- OneSoil. Available online: https://onesoil.ai/en (accessed on 21 September 2022).










| Soil Pit | OM Content, % | Thickness of Humus Horizon, cm | Soil Name * | BLUEmean | GREENmean | NIRmean | REDmean | SWIR1mean | SWIR2mean |
|---|---|---|---|---|---|---|---|---|---|
| 1 | 2.6 | 31 | 4 | 0.12322 | 0.11048 | 0.15255 | 0.11731 | 0.23055 | 0.20157 |
| 2 | 3.5 | 60 | 1 | 0.11806 | 0.09566 | 0.11650 | 0.09392 | 0.19271 | 0.17115 |
| 3 | 2.7 | 39 | 3 | 0.11921 | 0.10155 | 0.13204 | 0.10375 | 0.20556 | 0.18170 |
| 4 | 3.1 | 53 | 2 | 0.11682 | 0.09614 | 0.12032 | 0.09568 | 0.19569 | 0.17133 |
| 5 | 2.8 | 47 | 2 | 0.11975 | 0.09962 | 0.12763 | 0.10069 | 0.19161 | 0.16462 |
| 6 | 3.0 | 42 | 2 | 0.12075 | 0.10198 | 0.13188 | 0.10298 | 0.18960 | 0.16026 |
| 7 | 2.8 | 36 | 3 | 0.11871 | 0.10083 | 0.13194 | 0.10325 | 0.20385 | 0.17958 |
| 8 | 2.7 | 36 | 3 | 0.12378 | 0.10934 | 0.15006 | 0.11538 | 0.22887 | 0.20096 |
| 9 | 2.3 | 29 | 4 | 0.12429 | 0.11041 | 0.15157 | 0.11735 | 0.21970 | 0.18989 |
| 10 | 3.3 | 47 | 2 | 0.11925 | 0.10174 | 0.13376 | 0.10432 | 0.21079 | 0.18541 |
| 11 | 3.2 | 54 | 1 | 0.11732 | 0.09645 | 0.12112 | 0.09599 | 0.19726 | 0.17455 |
| 12 | 2.8 | 40 | 2 | 0.11910 | 0.10029 | 0.12707 | 0.10206 | 0.19892 | 0.17420 |
| 13 | 1.8 | 27 | 4 | 0.12688 | 0.11854 | 0.16846 | 0.13009 | 0.22646 | 0.18898 |
| 14 | 3.2 | 38 | 3 | 0.11988 | 0.10287 | 0.13276 | 0.10497 | 0.19769 | 0.17123 |
| 15 | 1.8 | 25 | 5 | 0.12706 | 0.11739 | 0.16098 | 0.12738 | 0.21976 | 0.18479 |
| 16 | 3.2 | 56 | 1 | 0.11737 | 0.09626 | 0.11902 | 0.09507 | 0.19256 | 0.16928 |
| 17 | 1.5 | 25 | 5 | 0.12658 | 0.11607 | 0.16174 | 0.12797 | 0.21841 | 0.18214 |
| 18 | 3.1 | 37 | 3 | 0.12025 | 0.10071 | 0.12900 | 0.10273 | 0.18923 | 0.16056 |
| 19 | 2.9 | 39 | 3 | 0.11936 | 0.10165 | 0.12876 | 0.10346 | 0.20496 | 0.18085 |
| 20 | 1.7 | 20 | 5 | 0.12765 | 0.11972 | 0.16917 | 0.13102 | 0.22385 | 0.18655 |
| 21 | 3.4 | 44 | 2 | 0.11875 | 0.09963 | 0.12422 | 0.10046 | 0.20008 | 0.17789 |
| 22 | 3.2 | 42 | 2 | 0.11971 | 0.10322 | 0.13482 | 0.10621 | 0.20838 | 0.18137 |
| 23 | 3.0 | 51 | 2 | 0.11984 | 0.10006 | 0.12688 | 0.10103 | 0.18611 | 0.15863 |
| 24 | 1.9 | 21 | 5 | 0.12527 | 0.11370 | 0.15908 | 0.12406 | 0.21507 | 0.18018 |
| 25 | 2.5 | 37 | 3 | 0.12106 | 0.10280 | 0.13519 | 0.10550 | 0.20142 | 0.17308 |
| 26 | 3.1 | 53 | 2 | 0.11795 | 0.09758 | 0.12395 | 0.09830 | 0.20040 | 0.17803 |
| 27 | 2.1 | 31 | 4 | 0.12343 | 0.10889 | 0.14327 | 0.11466 | 0.21372 | 0.18683 |
| 28 | 2.2 | 35 | 3 | 0.12272 | 0.10734 | 0.14285 | 0.11248 | 0.21182 | 0.18257 |
| 29 | 2.8 | 36 | 3 | 0.12116 | 0.10465 | 0.13770 | 0.10804 | 0.20976 | 0.18295 |
| 30 | 2.2 | 32 | 3 | 0.12146 | 0.10588 | 0.14082 | 0.11151 | 0.20217 | 0.17158 |
| 31 | 2.7 | 41 | 2 | 0.12106 | 0.10501 | 0.13876 | 0.11000 | 0.20324 | 0.18071 |
| 32 | 3.2 | 40 | 2 | 0.12048 | 0.10249 | 0.13196 | 0.10358 | 0.20903 | 0.18603 |
| 33 | 2.8 | 43 | 2 | 0.12120 | 0.10409 | 0.13329 | 0.10659 | 0.20359 | 0.17878 |
| 34 | 2.0 | 23 | 5 | 0.12673 | 0.11711 | 0.15968 | 0.12654 | 0.21991 | 0.18826 |
| 35 | 2.5 | 33 | 3 | 0.12565 | 0.11106 | 0.14683 | 0.11726 | 0.21085 | 0.18223 |
| 36 | 3.0 | 41 | 2 | 0.12055 | 0.10190 | 0.12971 | 0.10170 | 0.18966 | 0.16220 |
| 37 | 3.5 | 52 | 2 | 0.12384 | 0.10233 | 0.12646 | 0.10028 | 0.19003 | 0.16153 |
| 38 | 3.0 | 48 | 2 | 0.11891 | 0.10071 | 0.12953 | 0.10239 | 0.20227 | 0.17828 |
| 39 | 3.0 | 40 | 2 | 0.12139 | 0.10292 | 0.13017 | 0.10173 | 0.18995 | 0.16503 |
| 40 | 2.0 | 25 | 5 | 0.12579 | 0.11447 | 0.15653 | 0.12289 | 0.21564 | 0.18412 |
| 41 | 2.3 | 29 | 4 | 0.12214 | 0.10915 | 0.14799 | 0.11726 | 0.20111 | 0.16700 |
| 42 | 2.7 | 38 | 3 | 0.11907 | 0.10204 | 0.13358 | 0.10527 | 0.20678 | 0.18029 |
| 43 | 2.0 | 22 | 5 | 0.12782 | 0.11830 | 0.16212 | 0.12880 | 0.22545 | 0.19438 |
| 44 | 2.3 | 27 | 4 | 0.12588 | 0.11462 | 0.15761 | 0.12356 | 0.21867 | 0.18481 |
| 45 | 2.0 | 27 | 4 | 0.12543 | 0.11342 | 0.15128 | 0.12130 | 0.21172 | 0.18120 |
| 46 | 2.1 | 25 | 5 | 0.12388 | 0.10975 | 0.15023 | 0.11933 | 0.20418 | 0.17017 |
| 47 | 3.1 | 47 | 2 | 0.11738 | 0.10030 | 0.13191 | 0.10268 | 0.19546 | 0.16632 |
| 48 | 2.1 | 35 | 3 | 0.12313 | 0.11277 | 0.15395 | 0.12115 | 0.21765 | 0.18592 |
| 49 | 3.3 | 53 | 2 | 0.12055 | 0.10150 | 0.13440 | 0.10247 | 0.24074 | 0.21701 |
| 50 | 2.1 | 29 | 4 | 0.12293 | 0.10985 | 0.15179 | 0.11777 | 0.21329 | 0.17967 |
| 51 | 2.3 | 30 | 4 | 0.12460 | 0.11070 | 0.14942 | 0.11729 | 0.21205 | 0.18091 |
| 52 | 3.2 | 46 | 2 | 0.11822 | 0.09909 | 0.12563 | 0.10028 | 0.19229 | 0.16825 |
| 53 | 3.0 | 49 | 2 | 0.11695 | 0.09819 | 0.12518 | 0.09954 | 0.19778 | 0.17147 |
| 54 | 3.5 | 58 | 1 | 0.11527 | 0.09430 | 0.11746 | 0.09472 | 0.19044 | 0.16510 |
| 55 | 3.0 | 42 | 2 | 0.11898 | 0.10097 | 0.13154 | 0.10405 | 0.20315 | 0.17699 |
| 56 | 2.5 | 32 | 3 | 0.12154 | 0.10657 | 0.14102 | 0.11090 | 0.21228 | 0.18359 |
| 57 | 2.5 | 39 | 3 | 0.12060 | 0.10514 | 0.13739 | 0.10873 | 0.20751 | 0.17823 |
| 58 | 2.1 | 26 | 4 | 0.12441 | 0.11099 | 0.14945 | 0.11792 | 0.21410 | 0.18137 |
| 59 | 2.6 | 38 | 3 | 0.12037 | 0.10479 | 0.14125 | 0.10955 | 0.20848 | 0.17821 |
| 60 | 2.3 | 35 | 3 | 0.12129 | 0.10616 | 0.14157 | 0.11068 | 0.20648 | 0.17422 |
| 61 | 2.4 | 39 | 3 | 0.12022 | 0.10556 | 0.14231 | 0.10955 | 0.21603 | 0.18704 |
| 62 | 3.4 | 59 | 1 | 0.11454 | 0.09205 | 0.11157 | 0.09039 | 0.18684 | 0.16652 |
| 63 | 3.3 | 58 | 1 | 0.11693 | 0.09485 | 0.11918 | 0.09421 | 0.19570 | 0.17372 |
| 64 | 2.2 | 30 | 4 | 0.12563 | 0.11249 | 0.15340 | 0.12016 | 0.21781 | 0.18695 |
| 65 | 3.1 | 42 | 2 | 0.11872 | 0.10000 | 0.12723 | 0.10126 | 0.19847 | 0.17298 |
| 66 | 2.0 | 30 | 4 | 0.12388 | 0.10937 | 0.15031 | 0.11647 | 0.21287 | 0.17946 |
| 67 | 3.1 | 44 | 2 | 0.11845 | 0.09909 | 0.12646 | 0.09957 | 0.20740 | 0.18109 |
| 68 | 2.0 | 24 | 5 | 0.12504 | 0.11472 | 0.16003 | 0.12405 | 0.22713 | 0.19562 |
| 69 | 3.3 | 51 | 2 | 0.11925 | 0.10102 | 0.13354 | 0.10466 | 0.20107 | 0.17113 |
| 70 | 2.9 | 45 | 2 | 0.11805 | 0.09958 | 0.12598 | 0.10130 | 0.19548 | 0.16876 |
| 71 | 2.5 | 31 | 4 | 0.12201 | 0.10719 | 0.14240 | 0.11360 | 0.20667 | 0.17784 |
| 72 | 3.3 | 52 | 2 | 0.11688 | 0.09715 | 0.12354 | 0.09731 | 0.20042 | 0.17419 |
| 73 | 2.3 | 32 | 3 | 0.12207 | 0.10702 | 0.14364 | 0.11278 | 0.21713 | 0.18663 |
| 74 | 2.4 | 34 | 3 | 0.12043 | 0.10325 | 0.13968 | 0.10784 | 0.20550 | 0.17455 |
| 75 | 3.1 | 45 | 2 | 0.11815 | 0.10051 | 0.13353 | 0.10397 | 0.20409 | 0.17481 |
| 76 | 2.1 | 22 | 5 | 0.12477 | 0.11389 | 0.16050 | 0.12558 | 0.22699 | 0.19341 |
| 77 | 1.6 | 19 | 5 | 0.12556 | 0.11629 | 0.16574 | 0.13113 | 0.21947 | 0.18349 |
| 78 | 2.4 | 32 | 3 | 0.12321 | 0.11099 | 0.15084 | 0.11861 | 0.21739 | 0.18724 |
| 79 | 2.2 | 24 | 5 | 0.12425 | 0.11186 | 0.15387 | 0.12133 | 0.21454 | 0.18250 |
| 80 | 3.4 | 47 | 2 | 0.11851 | 0.10010 | 0.12998 | 0.10298 | 0.19781 | 0.16864 |
| Soil Number | Soil Name | BLUEmean Range | GREENmean Range | NIRmean Range | REDmean Range |
|---|---|---|---|---|---|
| 1 | Meadow-chestnut | 0.114543–0.117373 | 0.0920461–0.0964505 | 0.111569–0.121124 | 0.0903929–0.0959896 |
| 2 | Dark chestnut | 0.117374–0.119842 | 0.0964506–0.103217 | 0.121125–0.134816 | 0.0959897–0.104661 |
| 3 | Dark chestnut slightly eroded | 0.119843–0.123205 | 0.103218–0.107342 | 0.134817–0.146825 | 0.104662–0.112780 |
| 4 | Dark chestnut medium eroded | 0.123206–0.127819 | 0.107343–0.112491 | 0.146826–0.153399 | 0.112781–0.121297 |
| 5 | Dark chestnut strongly eroded | 0.127819–0.127819 | 0.112492–0.119718 | 0.153400–0.169174 | 0.121298–0.131129 |
| Soil Name | Total Number of Soil Pits in the Corresponding Interval of Mean Band Values | Properly Defined Soil Varieties | Type I Errors (False Positive) | Type II Errors (False Negative) | |||
|---|---|---|---|---|---|---|---|
| (Soil Pits Number) | % | (Soil Pits Number) | % | (Soil Pits Number) | % | ||
| BLUE band | |||||||
| 1. Meadow-chestnut | 8 | 5 | 62.5 | 3 | 37.5 | 1 | 12.5 |
| 2. Dark chestnut | 22 | 17 | 77.3 | 5 | 22.7 | 10 | 45.5 |
| 3. Dark chestnut slightly eroded | 25 | 15 | 60.0 | 10 | 40.0 | 5 | 20.0 |
| 4. Dark chestnut medium eroded | 10 | 6 | 60.0 | 4 | 40.0 | 7 | 70.0 |
| 5. Dark chestnut strongly eroded | 15 | 10 | 66.7 | 5 | 33.3 | 2 | 13.3 |
| GREEN band | |||||||
| 1. Meadow-chestnut | 7 | 6 | 85.7 | 1 | 14.3 | 0 | 0.0 |
| 2. Dark chestnut | 32 | 25 | 78.1 | 7 | 21.9 | 3 | 9.4 |
| 3. Dark chestnut slightly eroded | 13 | 10 | 76.9 | 3 | 23.1 | 11 | 84.6 |
| 4. Dark chestnut medium eroded | 16 | 10 | 62.5 | 6 | 37.5 | 3 | 18.8 |
| 5. Dark chestnut strongly eroded | 12 | 10 | 83.3 | 2 | 16.7 | 2 | 16.7 |
| RED band | |||||||
| 1. Meadow-chestnut | 7 | 6 | 85.7 | 1 | 14.3 | 0 | 0.0 |
| 2. Dark chestnut | 28 | 24 | 85.7 | 4 | 14.3 | 4 | 14.3 |
| 3. Dark chestnut slightly eroded | 16 | 13 | 81.3 | 3 | 18.8 | 8 | 50.0 |
| 4. Dark chestnut medium eroded | 16 | 11 | 68.8 | 5 | 31.3 | 2 | 12.5 |
| 5. Dark chestnut strongly eroded | 13 | 11 | 84.6 | 2 | 15.4 | 1 | 7.7 |
| NIR band | |||||||
| 1. Meadow-chestnut | 7 | 6 | 85.7 | 1 | 14.3 | 0 | 0.0 |
| 2. Dark chestnut | 32 | 26 | 81.3 | 6 | 18.8 | 2 | 6.3 |
| 3. Dark chestnut slightly eroded | 15 | 12 | 80.0 | 3 | 20.0 | 9 | 60.0 |
| 4. Dark chestnut medium eroded | 12 | 9 | 75.0 | 3 | 25.0 | 4 | 33.3 |
| 5. Dark chestnut strongly eroded | 14 | 11 | 78.6 | 3 | 21.4 | 1 | 7.1 |
| Band | Non-Degraded Soils | Degraded Soils |
|---|---|---|
| BLUE | 0.114543–0.119842 | 0.119843–0.127819 |
| GREEN | 0.0920461–0.103217 | 0.103218–0.119718 |
| NIR | 0.111569–0.134816 | 0.134817–0.169174 |
| RED | 0.0903929–0.104661 | 0.104662–0.131129 |
| SWIR1 | 0.186105–0.204092 | 0.204093–0.240738 |
| SWIR2 | 0.158627–0.178033 | 0.178034–0.217006 |
| Band | Degraded Soils Based on BANDmean Value (Soil Pits Number) | Non-Degraded Soils Based on BANDmean Value (Soil Pits Number) | Type I Errors (False Positive) | Type II Errors (False Negative) | Total Error, % | ||
|---|---|---|---|---|---|---|---|
| (Soil Pits Number) | % | (Soil Pits Number) | % | ||||
| BLUE | 30 | 50 | 7 | 14.0 | 4 | 8.0 | 22.0 |
| GREEN | 39 | 41 | 2 | 4.9 | 7 | 17.1 | 22.0 |
| NIR | 39 | 41 | 1 | 2.4 | 6 | 14.6 | 17.1 |
| RED | 35 | 45 | 3 | 6.7 | 4 | 8.9 | 15.6 |
| SWIR1 | 35 | 45 | 5 | 11.1 | 6 | 13.3 | 24.4 |
| SWIR2 | 35 | 45 | 8 | 17.8 | 9 | 20.0 | 37.8 |
Disclaimer/Publisher’s Note: The statements, opinions and data contained in all publications are solely those of the individual author(s) and contributor(s) and not of MDPI and/or the editor(s). MDPI and/or the editor(s) disclaim responsibility for any injury to people or property resulting from any ideas, methods, instructions or products referred to in the content. |
© 2022 by the authors. Licensee MDPI, Basel, Switzerland. This article is an open access article distributed under the terms and conditions of the Creative Commons Attribution (CC BY) license (https://creativecommons.org/licenses/by/4.0/).
Share and Cite
Rukhovich, D.I.; Koroleva, P.V.; Rukhovich, A.D.; Komissarov, M.A. Informativeness of the Long-Term Average Spectral Characteristics of the Bare Soil Surface for the Detection of Soil Cover Degradation with the Neural Network Filtering of Remote Sensing Data. Remote Sens. 2023, 15, 124. https://doi.org/10.3390/rs15010124
Rukhovich DI, Koroleva PV, Rukhovich AD, Komissarov MA. Informativeness of the Long-Term Average Spectral Characteristics of the Bare Soil Surface for the Detection of Soil Cover Degradation with the Neural Network Filtering of Remote Sensing Data. Remote Sensing. 2023; 15(1):124. https://doi.org/10.3390/rs15010124
Chicago/Turabian StyleRukhovich, Dmitry I., Polina V. Koroleva, Alexey D. Rukhovich, and Mikhail A. Komissarov. 2023. "Informativeness of the Long-Term Average Spectral Characteristics of the Bare Soil Surface for the Detection of Soil Cover Degradation with the Neural Network Filtering of Remote Sensing Data" Remote Sensing 15, no. 1: 124. https://doi.org/10.3390/rs15010124
APA StyleRukhovich, D. I., Koroleva, P. V., Rukhovich, A. D., & Komissarov, M. A. (2023). Informativeness of the Long-Term Average Spectral Characteristics of the Bare Soil Surface for the Detection of Soil Cover Degradation with the Neural Network Filtering of Remote Sensing Data. Remote Sensing, 15(1), 124. https://doi.org/10.3390/rs15010124

