Next Article in Journal
Quantitative Analysis of Urban Pluvial Flood Alleviation by Open Surface Water Systems in New Towns: Comparing Almere and Tianjin Eco-City
Previous Article in Journal
Sustainable Water Infrastructure Asset Management: A Gap Analysis of Customer and Service Provider Perspectives
 
 
Font Type:
Arial Georgia Verdana
Font Size:
Aa Aa Aa
Line Spacing:
Column Width:
Background:
Article

LEED Credit Review System and Optimization Model for Pursuing LEED Certification

1
Department of Architecture and Civil Engineering, City University of Hong Kong, Tat Chee Avenue, Kowloon, Hong Kong, China
2
Department of Civil, Architectural and Environmental Engineering, University of Texas at Austin, 1 University Station C1752, Austin, TX 78712, USA
3
Department of Civil, Construction and Environmental Engineering, Iowa State University, 498 Town Engineering, Ames, IA 5001, USA
*
Author to whom correspondence should be addressed.
Sustainability 2015, 7(10), 13351-13377; https://doi.org/10.3390/su71013351
Submission received: 25 August 2015 / Revised: 22 September 2015 / Accepted: 24 September 2015 / Published: 29 September 2015
(This article belongs to the Section Sustainable Engineering and Science)

Abstract

:
Incorporating sustainability in construction can result in desirable building attributes and project life cycle. The Leadership in Engineering and Environmental Design (LEED®) Rating System helps project teams make the right green building decisions for their projects through a process. However, in current practice, project teams do not have a systematic procedure or tool for choosing the LEED credits appropriate for a particular project. The researchers have developed a tool, which support the LEED integrative process during a charrette, and developed an optimization model that can be utilized to assist project teams determine which credits to pursue for LEED certification, taking into account potential benefits associated with any LEED credit. The tool enables owners to incorporate sustainability in construction by helping the project teams make the right green building decisions for their projects through an integrated procedure.

1. Introduction

Sustainability is a significant factor that is reshaping the design and construction of new facilities due to increasing government regulations and greater environmental awareness of the general public. Incorporating sustainability in construction can result in desirable building attributes such as reduced resource consumption, improvement in environmental performance, and providing a healthier and more productive work environment for employees. With these benefits getting significant recognition in today’s world, numerous federal agencies, institutions, and local governments, are now required to incorporate sustainability into the design and construction of new construction projects [1]. In North America and some Asian countries, this is largely accomplished through the Leadership in Engineering and Environmental Design (LEED®) certification program. LEED is a third-party certification program established by the United States Green Building Council (USBGC) (Please note that there are several other green building rating systems and LEED is one of them). LEED is a framework that enables building owners and operators to identify and implement practical and measurable green building design, construction, and operations and maintenance solutions. The intent behind the creation of LEED was to have a common standard of measurement, and promote integrative, whole building design practices [2]. LEED has now developed into a comprehensive system of interrelated standards covering all aspects of the development and construction process [2]. LEED has revolutionized the marketplace as the world’s premier benchmark for design, construction, and operation of high-performance green buildings [3]. Currently, projects with LEED certification can be found in over 140 countries [3].
LEED is a flexible suite of rating systems that can be applied to various building types at any point in the building’s lifecycle. The LEED standard is continuously updated and improved by the USGBC as the green building industry moves fast, with new technologies and strategies emerging. Previous version, such as LEED 2009, focused on environmental problems and how they can be reduced, whereas latest version, LEED v4 system, asks what a LEED project should accomplish [3,4]. Mainly, the categories were modified, to the latest version (LEED v4), to add in issues of human health and to reflect built environment [4].
The LEED rating system employs a point allocation process which serves as a method for producing a simplified guide for building project teams to identify complex and competing sustainability issues [4]. This system enables the project teams to make the right green building decisions for their projects through an integrated process, ensuring that building systems work together effectively [5]. This system allocates points to incentivize project teams to comply with requirements that best address the social, environmental, and economic outcomes identified by USGBC. A weighting process is used to allocate where a credit receives one or more LEED points based on each credit’s relative effectiveness at accomplishing the goals defined for the system. For more information about credit weightings, please refer to LEED v4 Impact Category and Point Allocation Process by Owens and Macken [4].
The LEED rating system (version 2009) consists of six categories (sustainable sites, water efficiency, energy and atmosphere, materials and resources, indoor environmental quality, innovation in design). These are derived from the Environmental Protection Agency’s (EPA) Tool for the Reduction and Assessment of Chemical and Other Environmental Impacts (TRACI) categories [4], comprised of various prerequisites and credits carrying various point values. Prerequisites are required elements; credits are optional elements—strategies that projects can elect to pursue to gain points toward LEED certification [5]. The categories are intimately linked and must be considered together for an effective integrative process [5]. Achieving LEED certification requires satisfying all prerequisites and earning a minimum number of points as described in the applicable rating system.
The certification point system consists of 100 base points plus 10 additional points (a total of 110 points) and establishes the following certification levels:
• Certified40–49 points
• Silver50–59 points
• Gold60–79 points
• Platinum80 points and greater
LEED certification for a building has many benefits, including user health, environmental protection, lower long-term costs, and increasingly more government tax credits. Certification can also mean lower operating costs, increased building value, higher occupancy rates, and higher rents [2]. Because of these reasons, LEED certification is gaining importance with each passing day. With the government regulations becoming stricter, many owners are voluntarily obtaining LEED certification. One example is a U.S. Department of Defense (DoD) policy on LEED. DoD policy [6] mandates that new construction projects attain at a minimum, LEED-Silver certification. During the design phase, project teams consisting of the architect/engineer (A/E), contractor, and DoD representative (i.e., Owner’s Representative) must develop a strategy for attaining LEED certification. Formulating the strategy is an iterative process requiring the owner to establish the project’s requirements and desired features; and the A/E determining the constructability, feasibility, and life cycle cost analysis of various sustainable design alternatives. The owner and the design team ultimately come to a consensus on which preferences and considerations carry a greater weight, or influence, in the final strategy.
Pursuing LEED certification is challenged with a perception that it is an expensive quest. The LEED certification process does have a cost itself. This cost comes in the form of USGBC correspondence, LEED consultants, and the hiring of the required Commissioning Authority (CxA) [2]. However, Langdon [7] and Mapp and Nobe [8] identified that many projects achieved LEED with little or no added cost, and with budgets well within the cost range of non-green buildings with similar programs. Also, Langdon [7] claimed that the feasibility and potential cost impact of a number of LEED points can be significantly increased or decreased based on the awareness of members of the design and construction teams with sustainable practices, and willingness to commit to them.
In many cases, cost is a significant driver, but it may not always be a dominating influence. If pursuing a particular LEED credit results in a substantial increase in initial cost without considerable payback shown in a life cycle cost analysis, the owner will likely decide against pursuing that credit. Alternatively, if attaining a certain credit is negligible in additional cost, the owner and design team may likely pursue it. However, that may not always be the case. For example, the U.S. Air Force Academy’s recent $40 M Center for Character and Leadership Development construction project was designed to utilize solar power from a photovoltaic array as an alternative energy source. The life cycle cost analysis indicated a marginal return on investment (ROI), but the decision to incorporate the photovoltaic array into the design was still implemented. Another example is the University of Texas’ new Engineering and Education Research Center (EERC). Arguably one of the least expensive points to attain in LEED is Sustainable Sites Credit 4.2: Alternative Transportation—Bicycle Storage and Changing Rooms. While very feasible from a cost perspective, the Dean of the School of Engineering (i.e., Owner’s Rep) made the decision early in the design process that shower facilities were not compatible with the overall design intent of the new EERC. These two examples illustrate that cost may not always drive the strategy in attaining LEED certification or credit choice. The examples also illustrate that the owner and A/E may not agree on every sustainable design initiative.
Every issue and every team member should be brought into the project at the earliest point to achieve the greatest effectiveness in cost and environmental performance. In detail, all project team disciplines gather information and data relevant to the project and establish a viable and realistic LEED credit strategy in an integrative process. The process begins with holding a charrette, a workshop where participants (anyone involved in the project, usually include the owner, architects, engineers, consultants, contractors, landscape architect, commissioning agent, etc.) combine brainstorming, discussion, and strategy development to create a shared vision, goal set, and understanding of the next steps for the project, organization, and steps towards LEED certification. The outcome of the charrette should include a first draft of the LEED scorecard. This scorecard is a preliminary rating developed by the team to help guide the development process toward LEED certification [2]. The cycling of research about products and materials and charrette workshops should continue until the project systems are optimized for LEED certification [3].
Currently, despite having general or best practices for this process, there is no comprehensive, systematic procedure or tool, in the academia or in the industry, for choosing the LEED credits appropriate for a particular project. In the academia, many researchers have developed or proposed the optimization/assessment/selection model for structure or envelope [9,10,11], materials [12,13], fenestration [14], environment [15], roof assembly typology [16], zero emission [17], urban material flows and waste streams [18] and design [19,20] for sustainable buildings. Alarcon et al. [21] proposed a decision support tool and an equation for assessing sustainability for industrial buildings. However, the researchers have not been able to find any comprehensive, systematic procedure or tool for choosing the appropriate LEED credits.
In the current practice, project teams go through the LEED categories one by one and there is also no formal procedure for comparison among the various LEED categories. El-adaway and Truax [22] also confirm that no formal steps have been made towards the certification or documentation of applicable LEED credits by the USGBC. There are many factors that influence the choice of LEED categories and without a formal procedure for comparison of the decision making process, a successful low-cost LEED certified project cannot be achieved. Sometimes, there is also a conflict between the choice of credits among the team members (in particular, between the owner and the A/Es as seen in the two examples presented earlier in this paper). Because of the point variation in individual LEED credits, the costs associated with each credit, and the possible range of differences between the owner and A/E’s sustainable design preferences, arriving at an optimal strategy is challenging. Thus, there is a need to provide the owners and the A/Es a tool to compare between the LEED categories to arrive at the most desired LEED categories for a particular project. The objective of this paper is to develop such tool, named as LEED Decision and Review Index (LDRI) tool, which support the LEED integrative process during the charrette, and develop an optimization model that can be utilized to assist project teams determine which credits to pursue for LEED certification.

2. Research Methodology—LEED Decision and Review Index (LDRI) Tool

This study follows the “Systems Development Life Cycle (SDLC)” approach developed by Turban and McLean [23]. The SDLC provides a “formal framework for designing and developing systems for the effective and efficient processing of information”. There are eight stages in the approach: (1) Project Initiation; (2) System Analysis and Feasibility Studies; (3) Logical Analysis and Design; (4) Development; (5) Implementation; (6) Operations; (7) Post Audit; and (8) Maintenance. This study executed the first five stages to develop the LDRI tool in its current version. The remaining steps would need to be done by industry to finalize and maintain the tool.

2.1. Stage 1. Project Initiation

The research project first begins with problem identification. As it has been described above, the researchers identified that, in current practice, project teams do not have a systematic procedure for choosing the LEED credits appropriate for a project. As there are many factors influencing the choice of LEED credits and no formal procedure for comparison in the decision making process, a successful low-cost LEED certified project is challenging.

2.2. Stage 2. Systems Analysis and Feasibility Studies

The second stage consists of two phases of analysis—Systems Analysis and Feasibility Study. In the Systems Analysis phase, the researchers developed a thorough understanding of the existing situation that is causing a problem through observation. For two weeks, one researcher visited a midrise office building project which was in the process of LEED certification in Seoul, South Korea. Another researcher visited a campus building which was also pursuing LEED certification in Austin, Texas. During each site visit, the researchers met a project manager and a LEED facilitator, to develop a thorough understanding of the existing situation and reviewed the documentation on the LEED process. As a result, the researchers identified there is a need for a tool which: (1) provides an option to select what drives the project (e.g., the owner’s wish, A/E’s preference, the cost associated with a LEED category, and the points associated with a particular LEED category); and (2) examines a LEED Credit from the owner’s and the A/E’s perspective to check for other potential benefits/risks associated with any LEED credit (e.g., feasibility, effect on the aesthetic value of the building, or ROI).
In the Feasibility Study phase, the researchers addressed the technology, economic, and organizational factors as Turban, McLean [23] proposed. The summary of the Feasibility Study is as follows.
  • Technology: A tool that is built on a MS ACCESS platform which is easily available/procurable to minimize any additional cost on developing the necessary infrastructure would be useful. It requires a minimum of Intel Pentium 4 machine running Windows XP or higher with at least 256 MB RAM and 1 GB of free HD space.
  • Economics: A tool is cheap and easy to develop/procure.
  • Organizational Factors: A that tool takes into consideration requirements of all members of an organization/project.

2.3. Stage 3. Logical Analysis and Design

This stage considers the design of system from the user’s point of view and further development of an optimization model. In this stage, the researchers first identified information requirements and specified operations such as input, output, processing, and storage. To represent logical processes and data relationships, data flow diagrams and entity-relationship diagrams were used. The data flow of the LDRI tool is shown in Figure 1.
Figure 1. Leadership in Engineering and Environmental Design (LEED) Decision and Review Index (LDRI) data flow diagram.
Figure 1. Leadership in Engineering and Environmental Design (LEED) Decision and Review Index (LDRI) data flow diagram.
As shown in Figure 1, the LDRI tool collects input data from an owner and a LEED facilitator (A/E and/or consultant) as they are the main source of the data to make a decision. However, it is not intended to collect the data only from the two sources; it is designed for them to lead the data collection and unify the information. The data should be collected from anyone who is involved in the project such as owner, architects, engineers, consultants, contractors, landscape architect, commissioning agent, etc. to achieve optimal result.
Once the data is collected, it is exported to Microsoft Excel where the LDRI tool performs optimization using SOLVER with an objective function (explained in detail below), the results are imported back to the LDRI tool, and the LDRI tool finally gives the list of most optimal LEED credits in the form of a report as the output. The researchers sought to develop an optimization model that identifies the optimal set of LEED credits that attains the desired LEED certification level according to situation-specific constraints and based on the following pre-determined weighted influence factors: Owner preference, A/E Preference, the cost (percent cost of implementing individual LEED credits to total installed cost), and point values of individual LEED credits. The owner and A/E preferences are entered as integer values based on the following Likert scale:
  • 1—Strongly disagree
  • 2—Moderately disagree
  • 3—Neutral
  • 4—Moderately agree
  • 5—Strongly agree
Many scenarios can be encompassed by including the above mentioned influence factors. For example, an owner could be completely driven by cost and may not want to consider other factors such as architectural compatibility or life cycle costs. In this case, the cost would be the driving variable. In another case, the owner may want to submit to whatever the A/E feels is best for the project in terms of constructability, maintainability, and life cycle cost analysis. In this latter case, the A/E preference becomes the driving factor for selecting the optimal set of LEED credits to pursue. In yet another case, the owner may defer to most of the A/E’s recommended selection of LEED credits to pursue, but may strongly disagree with a few or some of those recommendations. These examples demonstrate the variety of scenarios that can occur with using just these variables. The researchers sought to develop a model that could accommodate this wide range of scenarios.
Through several trial and errors the researchers found an objective function for optimizing the result (the criteria for choosing the objective function, which lead several trail and errors, is described in detail below). For readers’ information, other tested trial objective functions are listed below.
Trial   1   =   ( Pc   ×   Cost ) / ( ( Po   ×   Owner )   +   ( Pa   ×   AE )   +   ( Pp   ×   Points ) )
Trial   2   =   ( Po × Owner )   +   ( Pa × AE )     ( Pc × Cost )   +   ( Pp × Points )
Trial   3   =   ( Pp × Point ) / ( ( Po × Owner )   +   ( Pa × AE )     ( Pc × Cost ) )
Trial   4   =   ( Pp × Point ) × ( Pc × Cost ) / ( ( Po × Owner )   +   ( Pa × AE ) )
Trial   5   =   ( Pa × AE )   +   ( Po × Owner )     ( Pc × Cost )   +   ( Pp × Point 2 )
( Pc   =   weighted   preference   coefficient   for   cost ; Po   =   weighted   preference   coefficient   for   owner ; Pa   =   weighted   preference   coefficient   for   A / E ; Pp   =   weighted   preference   coefficient   for   points )
where Pc, Po, Pa, and Pp represent weighted preference coefficients for cost, owner preference, A/E preference, and points preference, respectively. The criteria for choosing the objective function were as follows:
(1)
All the possible cases should be able to run and get optimal solution based on the user inputs.
(2)
Objective function should be balanced in the Balance Project (Pc = 0.5, Po = 0.5, Pa = 0.5, and Pp = 0.5).
(3)
Coefficients (Po, Pa, Pp, and Pc) should have same impact or scale when they are adjusted by user.
(4)
Cost driven case, i.e., Pc = 0.99, Po = 0, Pa = 0, and Pp = 0.01, should work properly and give reasonably selection for public project.
(5)
Numerator and denominator should not be zero.
The researchers designed the objective function based on the above mentioned criteria. The detailed explanation of the objective function is as follows;
(1)
Put ( P c × ( C o s t 1 ) + 1 ) / ( 1 P c ) to meet criteria 2, 3 and 4.
(2)
Put ( ( P o × O w n e r ) + ( P a × A E ) + ( P p × P o i n t s ) ) to meet criteria 2 and 3.
(3)
Put P c × ( C o s t 1 ) + 1 and set constraint range ( 0 Pc < 1 ,   a n d   0 < P p 1 ) to meet criteria 5.
In determining the optimal set of credits subjected to additional constraints placed on the model, the model uses binary coefficients (denoted Xi) as decision variables. The following objective function (Equation (6)) was developed as an optimization model.
O b j e c t i v e   F u n c t i o n = M i n i m i z e   i = 1 n X i ( C r e d i t _ S c o r e i )
where n = total number of LEED credits evaluated for consideration.
The objective function seeks to minimize the sum of Credit Score. The Credit Score is derived using a cost benefit approach. The credit score contains four input variables: owner preference, A/E preference, cost, and point value associated with implementing the respective credit. The credit score equation is given in Equation (7) below:
C r e d i t   S c o r e   = ( P c × ( C o s t 1 ) + 1 ( 1 P c ) × ( ( P o × O w n e r ) + ( P a × A E ) + ( P p × P o i n t s ) ) ) 20
where Pc, Po, Pa, and Pp represent weighted preference coefficients for cost, owner preference, A/E preference, and points preference, respectively. The coefficients have the following values:
0     Pc   <   1 ;   0     Po     1 ;   0     Pa     1 ;   0   <   Pp     1
There are several assumptions in the tool. First, costs for accomplishing LEED prerequisites are not considered in the tool. LEED’s major categories contain prerequisites that projects must comply with before being eligible for the remaining category credits. Prerequisites are required for the project for LEED certification, however, costs for accomplishing LEED prerequisites are not considered in the tool as prerequisites do not earn any points. In other words, the optimization model only focuses on the costs associated with individual LEED credits. The user may calculate the costs related to accomplishing LEED prerequisites separately if the user wants to obtain total costs for LEED certification.
Second, the tool provides the users to select targeted credit. For many LEED credits, criteria are presented for attaining partial points. For example, some LEED credits may be worth 4 points, but a design team may opt for attaining only two of the possible four points. Thus, in the tool, selecting a particular LEED credit indicates the design team will pursue the selected credit’s target value. The user (in particular A/E) may adjust this option if necessary.
Third, the researchers are making the assumption that the owners and the A/Es choice is influenced only by the above mentioned variables. Although the range of factors that this tool considers is limited to just aesthetic value, ROI, and feasibility apart from the cost, more factors can be added in this tool to reflect the growing needs of the owners and the users. However, if that happens, the objective function in this paper also may need adjustment.
Fourth, the tool requires percent total installed cost with attaining a single LEED credit. This approach aligns the General Services Administration (GSA)’s cost study on LEED [24] and Langdon’s cost study [7]. The General Services Administration (GSA) is a leader in adopting the LEED. Until 2010, GSA required LEED Silver, they have increased its minimum requirement for new construction and substantial renovation of Federally-owned facilities to LEED Gold [2]. The GSA performed a LEED cost study in 2004 [24] based on examining two common GSA facility project types: a new courthouse and an office building modernization. The study includes a section that estimates the percent cost of implementing individual LEED credits to total installed cost. In addition, Langdon [7] discussed the feasibility of each LEED point and overall likely cost effect for construction, soft, and documentation costs. Examples of cost effect in percent cost format are [7]:
  • SS3: Brownfield Redevelopment—The cost of basic remediation of a brownfield site range from $50,000/acre to as much as $2 million/acre;
  • SS4-3: Alternative Transportation—Low-Emitting and Fuel-Efficient Vehicles—The electric refueling stations typically cost between $5,000 and $20,000 for a two care station;
  • SS7-2: Heat Island Effect—roof—A high emissivity roof is slightly ($1~$2/SF) more than conventional black roofs; A green roof cost between $10 and $30/SF (green roofs can facilitate achievement of LEED credits for stormwater management and filtration, open space, and natural habitat, as well as contributing to energy efficiency);
  • WE2: Innovative Wastewater Technologies—$4~$8/SF over the cost of the entire building;
  • EA Prerequisite 1: Fundamental Commissioning of the Building Energy Systems—Basic commissioning typically costs in the rage of $1.50 ~$3/SF;
  • EA3: Enhanced Commissioning—Additional commissioning typically costs in the range of $1~$2/SF;
  • EA5: Measurement and Verification—A good quality reporting system can add $2~$4/SF & The measurement and verification program can range from $50,000 to $200,000;
  • EA 6: Green Power Strategies—15% to 20% increase in electricity cost for a typical user;
  • EQ 3-2: Construction IAQ Management Plan—The costs for lush out is in the range of $.25 to $.50/SF, but there is a schedule impact.
These cost studies [7,24] align the researchers’ approach of including a “cost/LEED point” variable in the model and provides a methodology that could be used in an actual construction project, which could then in-turn, be incorporated into the model presented in this study.
Regarding cost, the researchers note that as costs are not necessarily cumulative for achieving a credit, the users can add additional constraints to the tool to consider other cases. In many cases, multiple design criteria can be satisfied without any additional cost impact beyond that resulting from the first point [7]. Having a comprehensive understanding of these factors allows an owner to more accurately determine potential costs, and to make better choices as to which LEED points a particular building should pursue [7].

2.4. Stage 4. Development

The LDRI tool was developed in this stage. Business rules which describe characteristics of data were the first ones to be rendered. They allow the software designer to understand business processes and to develop appropriate relationship participation rules and constraints [25]. The researchers described the rules briefly, precisely, and unambiguously to create an accurate tool [25]. The rules are:
  • One owner can have many projects.
  • One project can have just a single owner.
  • One A/E can have many projects.
  • One project can have just a single A/E.
  • One project can have many scores.
  • One score can belong to a single project.
  • One LEED Category can have many scores.
  • One score can belong to a single LEED category.
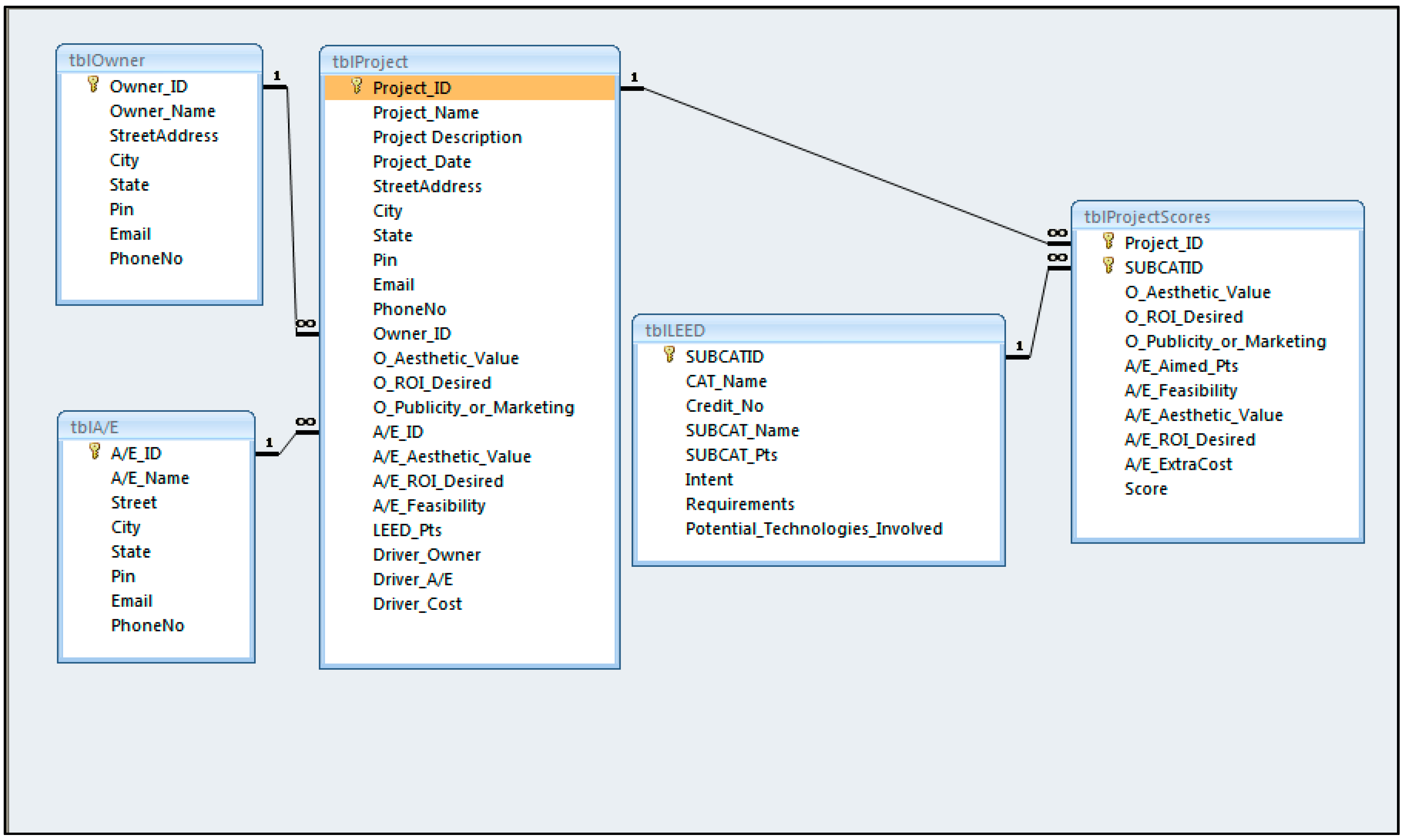
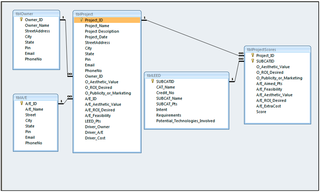
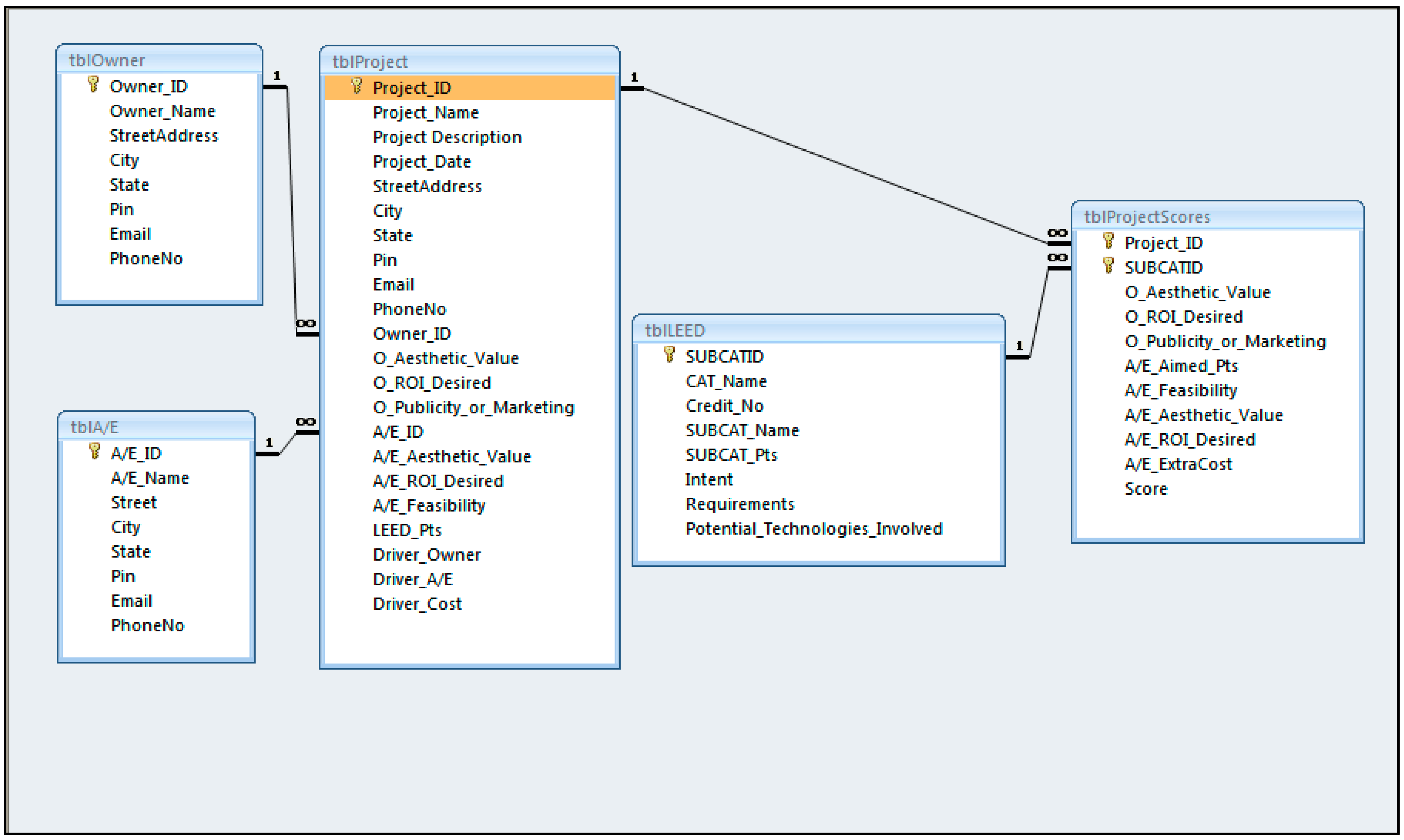
From the business rules above, the researchers identified main entities and relationships followed by development of a data model to create the foundation of the LDRI tool. A data model is relatively simple graphical representation of complex real-world data structure and it facilitates interaction among the software designer, the applications programmer, and the end user [25]. Among many different models, the researchers developed the entity relationship model. The entity relationship model (shown in Figure 2), introduced by Chen in 1976, is a graphical representation of entities and their relationships in the tool (database structure) [25].
Figure 2. Entity relationship diagram.
Figure 2. Entity relationship diagram.
With these entities and relationships, to automate the data collection process using a series of forms, the researchers used macros and Structured Query Language (SQL). The forms were linked to each other using a common element in the forms such as the Project_ID. The final LDRI tool can be found in Results and Discussion section and the Appendix.

2.5. Stage 5. Implementation

The objective function for optimization and the LDRI tool were tested through a demonstration set. As the full model is more complex, with 49 sub-categories, it is difficult to observe significant or meaningful differences between sub-categories scores, especially between sensitive scores (small score differences). Due to this reason, the researchers developed a demonstration (demo) set (Figure 3). The demo set uses the same structure and formulas as the full model. The only difference is the scale; the demo set is smaller (i.e., fewer number of credits to compare for selection). Compared to the model which has 49 sub-categories and 50 points constraint, the demo set consists of 14 subcategories and a 7 point constraint. The calculation system using binary coefficient and sumproduct, and range of owner, A/E, Add’l Cost, Points, and Objective function are same as the model. By using the demo set, the researchers tried several different objective functions, different sets of simulated data, and different coefficients. The researchers tried four different cases (1. balanced project; 2. cost-driven project; 3. owner-driven project; 4. A/E-driven project) to arrive at an optimal selection of sub-categories. The optimal solution was when the tool provided the same selection of sub-categories as the step-wise-process (conducting the process manually; 1. Rating; 2. Ranking; 3. Selecting). In other words, the researchers tested the model with the demo set by looking for same or similar selections of sub-categories between those given by the tool and the step-wise-process (selection by ascending order of scores with consideration of constraints).
Figure 3. A sample demonstration set.
Figure 3. A sample demonstration set.

3. Results and Discussion

The LDRI tool has been built which enables the owners and A/Es to optimally select LEED credits taking into account potential benefits associated with any LEED credit such as, feasibility, effect on the aesthetic value of the building, or ROI etc. It allows for a more balanced approach in the selection of LEED credits where owners and the A/Es concerns of feasibility, aesthetic value, and ROI are also considered apart from the cost associated with the credit. The LDRI tool scores all the LEED credits based on the objective function and gives them ranks to enable easy selection of credits by the owners and the A/Es.

3.1. The LDRI Tool

The LDRI tool is easy to use. The user can follow the steps to rank the variables and the reports will be automatically generated by the tool.
  • Step 1. Enter project information and select who/what drives the LEED implementation
  • Step 2. Owner assigns importance to the decision variables
  • Step 3. Owner ranks the LEED subcategories
  • Step 4. A/E ranks the LEED subcategories
  • Step 5. Run the optimization
  • Step 6. User can select report types for the desired output
The model begins with the selection of project drivers, i.e., selecting the factor that drives the selection of LEED categories on that project—owner’s preference/A/E’s preference/extra cost associated with the LEED category or the points per LEED category. This selection can be done using Analytic Hierarchy Process (AHP) which enables the LDRI tool to evaluate the criteria weights scientifically which are further used in evaluating the score for every LEED category. The LEED categories are then assigned a score based on the owner’s preference, A/E’s preference, extra cost, and the points of that particular category. After assigning of scores to the categories, optimization is done using solver to select the most desired LEED categories based on their scores for that project. Although the range of factors what this tool considers is limited to just aesthetic value, ROI, and feasibility apart from the cost, more factors can be easily added in this tool to reflect the growing needs of the owners and the users. Key pages (forms) in the LDRI tool are shown in Figure 4, Figure 5 and Figure 6. All the pages (forms) can be found in Appendix.
Figure 4. The main menu page of LEED decision and review index.
Figure 4. The main menu page of LEED decision and review index.
Figure 4 shows the home screen of the LDRI tool and provides the user some basic information about the tool. The user clicks on Start to use the tool.
Figure 5. The owner’s scoring page in the LDRI tool.
Figure 5. The owner’s scoring page in the LDRI tool.
The owner uses the page shown in Figure 5 to assign relative scores to the various LEED subcategories.
Figure 6. The A/E’s scoring page in the LDRI tool.
Figure 6. The A/E’s scoring page in the LDRI tool.
The A/E uses the page shown in Figure 6 to assign relative scores to the various LEED subcategories.

3.2. Testing Results on the Optimization Model

When the researchers ran optimization, the computer computes the minimum sum of individual LEED credit scores by changing binary coefficient of each sub-category according to the objective function. To validate the result of computer selection, as described in Research Methodology, the researchers created a demo set. At the demo result sheet, all the sub-categories were ranked in ascending order of score for verification by the researchers. According to the objective function, sub-categories with the least scores are the most desired sub-categories. By observing the subcategories in ascending order, the researchers were able to validate efficacy and correctness of the objective function and the model.
Four different cases were tested with the demo set, based on the assumptions, described in Research Methodology (Table 1).
Table 1. Four demo trial cases.
Table 1. Four demo trial cases.
Weighted Preference Coefficients
Cost (Pc)Owner (Po)A/E (Pa)Points (Pp)
1. Balanced Project0.50.50.50.5
2. Cost-driven project0.99000.01
3. Owner-driven project0100.01
4. A/E-driven project0010.01
Note: ( 0 Po 1 ,   O Pa 1 ,   0 Pc < 0 ,   a n d   0 < P p 1 ).
Case 1 is a Balanced Project (Pc = 0.5, Po = 0.5, Pa = 0.5, and Pp = 0.5). The result of Case 1, (Figure 7) shows value of the tool since the LDRI tool choose 9 points, even when the goal was getting more than 7 points from selection of subcategories. In ranking of results, the optimization program could select ss7, but the LDRI tool choose ss11 which had more points with the same credit score (1.59 × 10−15). Though obtaining 50 points through 59 points is the same LEED certification level, it is often preferred to try and obtain more points than the minimum requirement, since often, not all points are achieved on every project. This result validated that the objective function is working on very sensitive cases.
Figure 7. Demo trial, Case 1 (Balanced Project) results.
Figure 7. Demo trial, Case 1 (Balanced Project) results.
Case 2 is a Cost-driven project (Pc = 0.99, Po = 0, Pa = 0, and Pp = 0.01). In this test (Figure 8), interestingly, the tool achieved 10 points in total by selecting ss2 and ss12 (even the goal was still getting more than 7 points from selection of subcategories). This selection is due to the fact that the researchers set Pp = 0.01, the sum of scores of ss2 (9.9 × 1026) and ss12 (1.67 × 1027) were lower than those of ss11 (7.19 × 1028) and ss4 (1.89 × 1031).
Figure 8. Demo trial, Case 2 (Cost-Driven Project) results.
Figure 8. Demo trial, Case 2 (Cost-Driven Project) results.
Figure 9 demonstrates an Owner-driven case, Case 3 (Pc = 0, Po = 1, Pa = 0, and Pp = 0.01), in which owner preferences are of top priority and precedence. From the same scores of subcategories, the LDRI tool selected ss11 and ss12 which got 9 points. Compared to other subcategories (i.e., ss10 or ss7), selecting ss12 and ss11 is the most desired selection to get more point among the subcategories with the same score.
Figure 9. Demo trial, Case 3 (Owner-Driven Project) results.
Figure 9. Demo trial, Case 3 (Owner-Driven Project) results.
The final case, Case 4 (Pc = 0, Po = 0, Pa = 1, and Pp = 0.01), (Figure 10) is the opposite case of Case 3 (owner-driven project). In this case, the A/E rating is the most important factor. The selection of subcategories shows a straightforward result. The LDRI tool selected subcategories which were rated 5 or 4 by A/E.
Figure 10. Demo trial, Case 4 (A/E-Driven Project) results.
Figure 10. Demo trial, Case 4 (A/E-Driven Project) results.
These four case study results validated the model. The above results prove the objective function operates in all the extreme and balanced cases. With these test results, the researchers proceed to the full model.

3.3. Full Model Testing

After completing the demo testing with all four cases, the researchers ran a full model test (all 49 subcategories grouped in seven categories—please note that the researchers developed this tool based on the LEED 2009 rating system. The USGBC released LEED v4 system in 2013. The structure of the rating system is not different and can be easily updated. This paper is focused on illustration of the idea). For this full model testing, the researchers made the following assumptions:
(1)
This project is for a DoD Military Construction Project
(a)
Minimum LEED certificate is Silver (50 points)
(b)
Minimum % of Water Efficiency (WE) and Earth and Atmosphere (EA) points should be greater than 40% among all the points of selected ones. (This constraint is adopted from a 2010 DoD policy document regarding LEED certification of new military construction projects. All new military construction projects require 40% of LEED points to originate from the Water Efficiency and Earth and Atmosphere categories.)
(2)
This project is a balanced project (Pc = 0.5, Pp = 0.5, Po = 0.5, and Pa = 0.5).
With these assumptions, the full model incorporates the following three rules:
  • All decision variables are binary. This constraint enables the model to select multiple combinations of credits that satisfy the remaining constraints and then select the combination yielding the minimal objective function value. (For this calculation, the researchers used ‘Evolutionary’ solution as the problem is non-linear.)
  • The sum of selected credit LEED credit scores is greater than or equal to a threshold value. For example, attaining LEED Silver certification requires 50 points. Without this constraint, the model will never select any credits due to the objective function seeking the minimum sum of credit scores. Incorporating this constraint ensures the model will seek the credits needed to attain the desired certification level based on the preferences entered into the model. (It is recommended to aim for earning an extra 3 to 5 points because if the project is aiming for exactly certificate points and one point is denied, the project would failed to earn the targeted certification [2,7].)
  • The sum of LEED credits from the Water Efficiency and Earth Atmosphere must be greater than or equal to 40% of the total credits. This constraint is fairly easy to incorporate into the model and easy to relax for non-DoD projects that do not have this requirement. For non-DoD projects not requiring a certain percentage of credits come from these two categories, the constraint value can be set equal to 0.
The researchers ran the program to find optimal selection of subcategories with these assumptions and rules. The results of the full model test are shown in Figure 11. The model can be implemented on different projects, but the researchers did not run all the cases due to time and resource constraints of the researchers and as the researchers already proved the structure and logic and validated the objective function using the four demo tests.
Figure 11. The fully optimized model.
Figure 11. The fully optimized model.
The selected subcategories are highlighted in green/shade at Credit section. The full model test results show that the selection met the all the constraints and with this selection there is an estimated 4.2% of additional project cost. In addition, the researchers were able to verify that the tool chose more credits from WE and EA categories which meet the constraints of 40% credits from these categories. This further validated the results of the tool.

4. Conclusions

Because of the point variation in individual LEED credits, the costs associated with each credit, and the possible range of differences between the owner and A/E’s sustainable design preferences, arriving at an optimal strategy is challenging. To meet a need to provide the owners and the A/Es a tool to compare between the LEED categories to arrive at the most desired LEED categories for a particular project, the researchers developed a tool and developed an optimization model that can be utilized to assist project teams determine which credits to pursue for LEED certification. This tool enables the owners and A/Es to optimally select LEED credits taking into account potential benefits associated with any LEED credit like feasibility, effect on the aesthetic value of the building, ROI. The LDRI tool was designed to accommodate a large variety of construction projects seeking LEED certification. It can be utilized for a wide range of project scenarios, given the potential range in owner and A/E above can be used for any project, by any owner and A/E to efficiently evaluate and compare among the LEED categories to select the most desired categories for a project. The LDRI tool is based on MS Excel platform and MS Access database format and is very intuitive and easy to use. Users only need to follow the steps outlined in the LDRI tool to rank the LEED credits, the reports with the necessary credits are automatically provided by the LDRI tool. The LDRI tool will promote the owners to incorporate sustainability in construction through the LEED certification by helping the project teams to make the right green building decisions for their projects through an integrated process.
Ideas for improving this LEED credit review system and optimization model:
  • Implementing Analytic Hierarchy Process (AHP) in the LDRI tool for selecting weights for project drivers. The AHP developed by Thomas Saaty can be further used to evaluate the owner’s preference and A/E’s preference for a particular LEED category based on some objective criteria instead of a single value based on Likert Scale. This could involve assigning the owner’s preference based on criteria such as aesthetic value index, ROI index, and marketing/publicity index for a LEED category.
  • Adding more factors to the tool to reflect the growing needs of the owners and the users. However, in this case, the objective function in this paper may also need improvements.

Author Contributions

The study was designed by Jin Ouk Choi, Ankit Bhatla, and Chris Stoppel. Jin Ouk Choi, Ankit Bhatla, and Chris Stoppel developed the model for optimization; Jin Ouk Choi and Ankit Bhatla developed the LDRI tool for this study. Model design and English corrections were undertaken by Jennifer Shane. Jin Ouk Choi, Ankit Bhatla and Jennifer Shane lead the preparation of the paper.

Conflicts of Interest

The authors declare no conflict of interest.

Appendix

Figure A1. Main menu.
Figure A1. Main menu.
Figure A2. About.
Figure A2. About.
Figure A3. Get started.
Figure A3. Get started.
Figure A4. Questions and answers.
Figure A4. Questions and answers.
Figure A5. Start.
Figure A5. Start.
Figure A6. Owner or A/E selection.
Figure A6. Owner or A/E selection.
Figure A7. Project information input.
Figure A7. Project information input.
Figure A8. Choose project for editing.
Figure A8. Choose project for editing.
Figure A9. Owner information input.
Figure A9. Owner information input.
Figure A10. A/E information input.
Figure A10. A/E information input.
Figure A11. Project driver.
Figure A11. Project driver.
Figure A12. Weights for owner’s preference scale.
Figure A12. Weights for owner’s preference scale.
Figure A13. LDRI overview and process.
Figure A13. LDRI overview and process.
Figure A14. Owner preference selection.
Figure A14. Owner preference selection.
Figure A15. View score report.
Figure A15. View score report.
Figure A16. Weights for A/E’s preference scale.
Figure A16. Weights for A/E’s preference scale.
Figure A17. A/E preference selection.
Figure A17. A/E preference selection.
Figure A18. Check results/start menu.
Figure A18. Check results/start menu.
Figure A19. Report menu.
Figure A19. Report menu.
Figure A20. Report Sample 1.
Figure A20. Report Sample 1.
Figure A21. Report Sample 2.
Figure A21. Report Sample 2.

References

  1. Montoya, M.P. Green Building Fundamentals, 2nd ed.; Prentice Hall: Upper Saddle River, NJ, USA, 2011. [Google Scholar]
  2. Green Building Education Services (GBES). LEED Principles and Green Associate Study Guide, 3rd ed.; Green Building Education Services, LLC: Lewisville, TX, USA, 2014. [Google Scholar]
  3. U.S. Green Building Council (USGBC). LEED v4 User Guide; U.S.; Green Building Council: Hong Kong, China, 2013. [Google Scholar]
  4. Owens, B.; Macken, C.; Rohloff, A.; Rosenberg, H. LEED v4 Impact Category and Point Allocation Process; USGBC, Ed.; U.S. Green Building Council: Washington, DC, USA, 2013; p. 16. [Google Scholar]
  5. USGBC. Green Building and LEED Core Concepts, 2nd ed.; U.S. Green Building Council, Inc.: Washington, DC, USA, 2011. [Google Scholar]
  6. Department of the Army. Sustainable Design and Development Policy Update—SPiRiT to LEED Transition; Office of the Assistant Secretary of the Army: Washigton, DC, USA, 2006. [Google Scholar]
  7. Langdon, D. Cost of Green Revisited; Davis Langdon, Inc.: Seattle, WA, USA, 2007; p. 25. [Google Scholar]
  8. Mapp, C.; Nobe, M.C.; Dunbar, B. The cost of LEED—An analysis of the construction costs of LEED and non-LEED banks. J. Sustain. Real Estate 2011, 3, 254–273. [Google Scholar]
  9. Baglivo, C.; Congedo, P.M.; Fazio, A. Multi-criteria optimization analysis of external walls according to ITACA protocol for zero energy buildings in the mediterranean climate. Build. Environ. 2014, 82, 467–480. [Google Scholar] [CrossRef]
  10. Alshamrani, O.S.; Galal, K.; Alkass, S. Integrated LCA–LEED sustainability assessment model for structure and envelope systems of school buildings. Build. Environ. 2014, 80, 61–70. [Google Scholar] [CrossRef]
  11. Ascione, F.; Biancao, N.; de Masi, R.F.; Mauro, G.M.; Vanoli, G.P. Design of the Building Envelope: A Novel Multi-Objective Approach for the Optimization of Energy Performance and Thermal Comfort. Sustainability 2015, 7, 10809–10836. [Google Scholar] [CrossRef]
  12. Florez, L.; Castro-Lacouture, D. Optimization model for sustainable materials selection using objective and subjective factors. Mater. Des. 2013, 46, 310–321. [Google Scholar] [CrossRef]
  13. Castro-Lacouture, D.; Sefairb, J.A.; Flórezb, L.; Medagliab, A.L. Optimization model for the selection of materials using a LEED-based green building rating system in Colombia. Build. Environ. 2009, 44, 1162–1170. [Google Scholar] [CrossRef]
  14. El Daly, H.M.T. Automated fenestration allocation as complying with LEED rating system. Alex. Eng. J. 2014, 53, 883–890. [Google Scholar] [CrossRef]
  15. Kientzel, J.; Kok, G. Environmental Assessment Methodologies for Commercial Buildings: An Elicitation Study of U.S. Building Professionals’ Beliefs on Leadership in Energy and Environmental Design (LEED). Sustainability 2011, 3, 2392–2412. [Google Scholar]
  16. Canto-Perello, J.; Martinez-Garcia, M.P.; Curiel-Esparza, J.; Martin-Utrillas, M. Implementing Sustainability Criteria for Selecting a Roof Assembly Typology in Medium Span Buildings. Sustainability 2015, 7, 6854–6871. [Google Scholar] [CrossRef]
  17. Bühler, D.; Schuetze, T.; Junge, R. Towards Development of a Label for Zero Emission Buildings: A Tool to Evaluate Potential Zero Emission Buildings. Sustainability 2015, 7, 5071–5093. [Google Scholar] [CrossRef]
  18. Lehmann, S. Optimizing Urban. Material Flows and Waste Streams in Urban Development through Principles of Zero Waste and Sustainable Consumption. Sustainability 2011, 3, 155–183. [Google Scholar] [CrossRef]
  19. Geyer, P. Systems modelling for sustainable building design. Adv. Eng. Inform. 2012, 26, 656–668. [Google Scholar] [CrossRef]
  20. Liu, S.; Meng, X.; Tam, C. Building information modeling based building design optimization for sustainability. Energy Build. 2015, 105, 139–153. [Google Scholar] [CrossRef]
  21. Alarcon, B.; Aguado, A.; Manga, R.; Josa, A. A Value Function for Assessing Sustainability: Application to Industrial Buildings. Sustainability 2010, 3, 35–50. [Google Scholar] [CrossRef]
  22. El-adaway, I.; Truax, D. Managing the LEED Analysis for the New Civil and Environmental Engineering Complex at Mississippi State University. J. Manag. Eng. 2014, 30, Article 05014002. [Google Scholar] [CrossRef]
  23. Turban, E.; McLean, E.; Wetherbe, J. Information Technology for Management: Transforming Organizations in the Digital Economy, 4th ed.; John Wiley & Sons: New York City, NY, USA, 2004. [Google Scholar]
  24. Steven Winter Associates, I. GSA LEED Cost Study Final Report; U.S. General Services Administration: Washington, DC, USA, 2004; p. 578. [Google Scholar]
  25. Rob, P.; Coronel, C. Database Systems: Design, Implementation, and Management, 8th ed.; Course Technology: Boston, MA, USA, 2007. [Google Scholar]

Share and Cite

MDPI and ACS Style

Choi, J.O.; Bhatla, A.; Stoppel, C.M.; Shane, J.S. LEED Credit Review System and Optimization Model for Pursuing LEED Certification. Sustainability 2015, 7, 13351-13377. https://doi.org/10.3390/su71013351

AMA Style

Choi JO, Bhatla A, Stoppel CM, Shane JS. LEED Credit Review System and Optimization Model for Pursuing LEED Certification. Sustainability. 2015; 7(10):13351-13377. https://doi.org/10.3390/su71013351

Chicago/Turabian Style

Choi, Jin Ouk, Ankit Bhatla, Christopher M. Stoppel, and Jennifer S. Shane. 2015. "LEED Credit Review System and Optimization Model for Pursuing LEED Certification" Sustainability 7, no. 10: 13351-13377. https://doi.org/10.3390/su71013351

APA Style

Choi, J. O., Bhatla, A., Stoppel, C. M., & Shane, J. S. (2015). LEED Credit Review System and Optimization Model for Pursuing LEED Certification. Sustainability, 7(10), 13351-13377. https://doi.org/10.3390/su71013351

Article Metrics

Back to TopTop