Drivers of Farmers’ Willingness to Recycle Pesticide Packaging Waste: A Configurational Analysis
Abstract
1. Introduction
2. Theoretical Analysis and Model Development
2.1. Internal Factors: TPB Configuration Dimensions
2.2. External Factors: Organizational Support Configuration Dimension
2.3. Dynamic Interaction and Configurational Logic: The Synergistic Path of TPB Elements, Organizational Support Dimensions, and Recycling Behavior
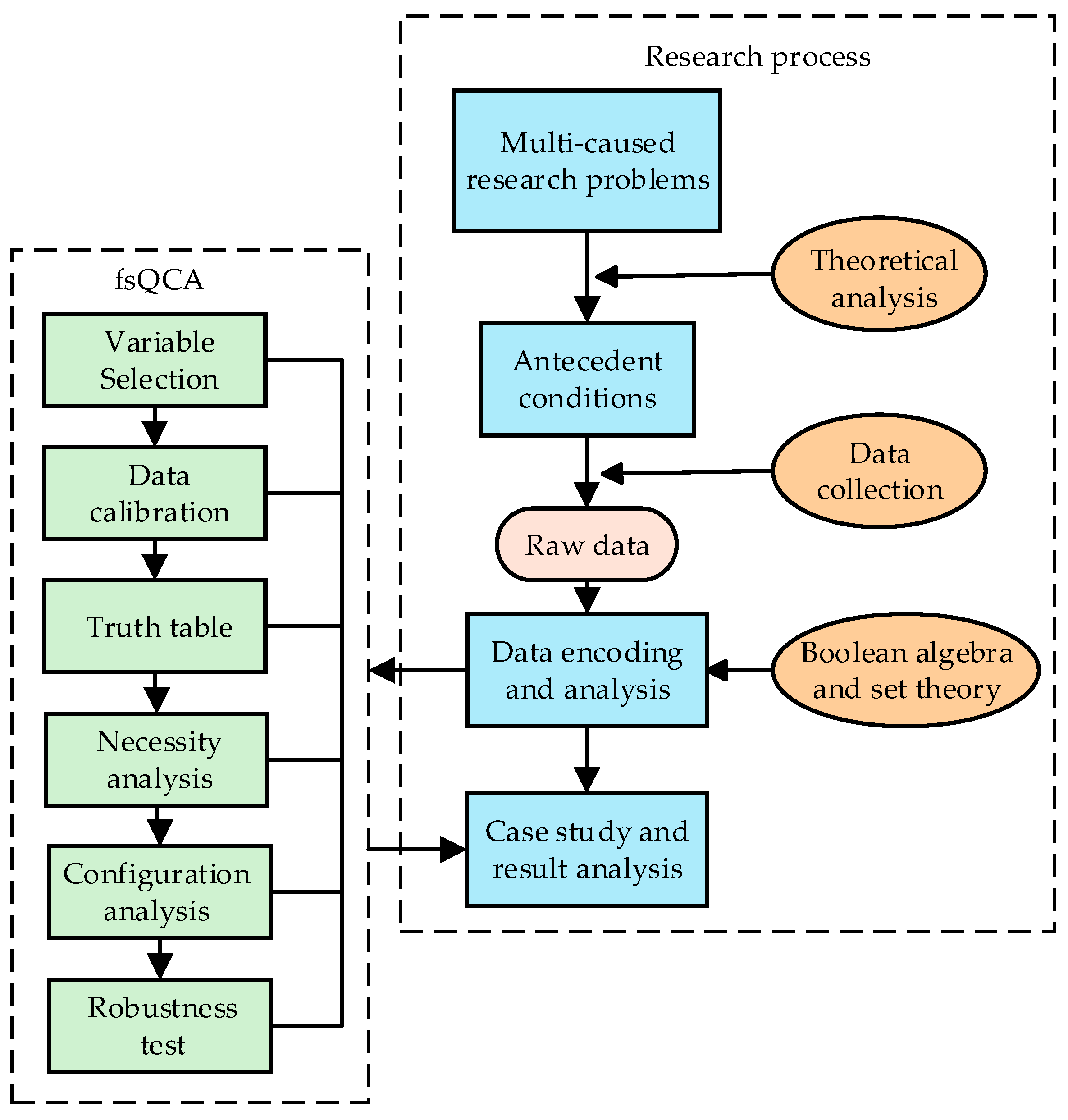
3. Research Design
3.1. Choice of Method
3.2. Data Sources
3.3. Variables and Calibration
Measurement of Antecedent and Outcome Variables
3.4. Variable Calibration
4. Empirical Analysis and Results
4.1. Analysis of Necessary Conditions for Individual Antecedents
4.2. Configurational Sufficiency Analysis
4.3. Robustness Test
5. Conclusions and Recommendations
5.1. Research Conclusions
5.2. Policy Recommendations
6. Research Limitations and Future Prospects
Author Contributions
Funding
Institutional Review Board Statement
Informed Consent Statement
Data Availability Statement
Conflicts of Interest
References
- Zhang, H.; Zhou, E. Building a Beautiful and Harmonious Countryside That Is Desirable to Live and Work in: Realistic Basis and Implementation Path. Chin. Rural Econ. 2023, 39, 36–37. [Google Scholar]
- Zhang, L.; Li, X.; Yu, J. Toward cleaner production: What drives farmers to adopt eco-friendly agricultural production? J. Clean. Prod. 2018, 184, 550–558. [Google Scholar] [CrossRef]
- National Bureau of Statistics of China. China Rural Statistical Yearbook 2024; China Statistics Press: Beijing, China, 2024. [Google Scholar]
- Qi, Y.; Li, T. The Influence of Social Capital and Value Cognition on Farmers’ Willingness to Participate in Pesticide Packaging Compensation: Based on the Evidence of Anhui Province. J. Anhui Agric. Univ. (Soc. Sci.) 2021, 30, 67–75. [Google Scholar]
- Ding, J.; Song, K.; Zhang, K.; Deng, X. Impact of farm size on farmers’ recycling of pesticide packaging waste: Evidence from rural China. Land 2025, 14, 465. [Google Scholar] [CrossRef]
- Zhu, D.; Song, X.; Zhu, Y.; Li, Y.; Jia, J. Practice of Recycling and Disposal of Pesticide Packaging Waste in Heilongjiang Province. Chin. Plant Prot. 2023, 43, 95–97. [Google Scholar]
- Huang, Z.; Yuan, G.; Zong, G.; Xue, J. Exploring the Direction of Reform in the Management of Pesticide Waste in China: A Typological Comparative Study Based on Foreign Management Models. Issues Agric. Econ. 2013, 34, 104–109. [Google Scholar]
- Jiao, S.; Dan, Z.; Cai, D.; Xu, H. Beware of ‘Trash in Farmlands’—Recommendations for the Prevention and Management of Pesticide Packaging Waste Pollution. Environ. Prot. 2012, 18, 42–44. [Google Scholar]
- Xie, Y.; Li, G.; Gu, X. Current Situation and Countermeasure Suggestions for the Recycling and Disposal of Pesticide Packaging Waste in Changping District, Beijing. Chin. Plant Prot. 2024, 44, 96–99. [Google Scholar]
- Zhao, Y.; Zhou, H. Can social trust and reward-punishment policies promote farmers’ participation in the recycling of pesticide packaging waste? J. Arid Land Resour. Environ. 2021, 35, 17–23. [Google Scholar]
- Zhang, J.; Fei, F.; Wen, Z. Factors influencing household waste classification behaviors of small-medium cities’ residents: A case study of Zhangjiagang. China Environ. Sci. 2022, 42, 4946–4953. [Google Scholar]
- Cishahayo, L.; Yang, Q.; Zhu, Y.; Wang, F. Learning behavior, environmental awareness, and agricultural waste management of banana farmers in China. Soc. Behav. Pers. 2022, 50, 1–11. [Google Scholar] [CrossRef]
- Li, M.; Wang, J.; Chen, K.; Wu, L. Willingness and behaviors of farmers’ green disposal of pesticide packaging waste in Henan, China: A perceived value formation mechanism perspective. Int. J. Environ. Res. Public Health 2020, 17, 3753. [Google Scholar] [CrossRef]
- Zhou, Y.; Rao, F. Sowing the seeds of sustainability: A deep dive into farmers’ recycling practices of pesticide packaging waste in China. Front. Sustain. Food Syst. 2025, 9, 1453656. [Google Scholar] [CrossRef]
- Song, Y.; Cui, H.; Zong, Y.; Yan, Y. Impact of Ecological Literacy and Environmental Regulation on Farmers’ Participation in Pesticide Packaging Waste Management: Evidence from 1118 Households in Hebei Province. Issues Agric. Econ. 2025, 46, 124–144. [Google Scholar]
- Abadi, B. Impact of attitudes, factual and causal feedback on farmers’ behavioral intention to manage and recycle agricultural plastic waste and debris. J. Clean. Prod. 2023, 424, 138773. [Google Scholar] [CrossRef]
- Yan, L.; Zhao, X.; Zhang, D.; Deng, J.; Yuan, Z. Associated factors of pesticide packaging waste recycling behavior based on the theory of planned behavior in Chinese fruit farmers. Sustainability 2022, 14, 10937. [Google Scholar] [CrossRef]
- Zhang, Y.; Zhang, M.; Weng, Z.; Gao, X.; Liao, W. The influence of social norms and environmental regulations on rural households’ pesticide packaging waste disposal behavior. Sustainability 2023, 15, 15938. [Google Scholar] [CrossRef]
- Xu, X.; Zhang, Z.; Kuang, Y.; Li, C.; Sun, M.; Zhang, L.; Chang, D. Waste pesticide bottles disposal in rural China: Policy constraints and smallholder farmers’ behavior. J. Clean. Prod. 2021, 316, 128385. [Google Scholar] [CrossRef]
- Huang, S.; Elahi, E. Farmers’ preferences for recycling pesticide packaging waste: An implication of a discrete choice experiment method. Sustainability 2022, 14, 14245. [Google Scholar] [CrossRef]
- Li, S.; Huo, X. Estimating the effects of joining cooperatives on farmers’ recycling behaviors of pesticide packaging waste: Insights from apple farmers of China. Ciência Rural. 2022, 53, e20220229. [Google Scholar] [CrossRef]
- Ataei, P.; Karimi, H.; Hallaj, Z.; Menatizadeh, M. Agricultural waste recycling by farmers: A behavioral study. Sustain. Futur. 2025, 9, 100443. [Google Scholar] [CrossRef]
- Du, Y.; Fujiwara, T. Optimizing cell phone recycling process: Unraveling rational and emotional drivers of consumer recycling participation using PLS-SEM and fs-QCA. Process. Saf. Environ. Prot. 2024, 191, 218–233. [Google Scholar] [CrossRef]
- Yan, B. Research on Information Literacy, Government Promotion and E-Commerce Adoption of Agricultural Products by Apple Growers. Ph.D. Thesis, Northwest A&F University, Xianyang, China, 2022. [Google Scholar]
- Ma, J.; Li, J.; Chang, F. Research on the Influence Path of Rural Tourists’ Low-Carbon Tourism Behavior Under the Goal of “Carbon Peaking and Carbon Neutrality”: Based on the Mixed Method Analysis of SEM and fsQCA. Hum. Geogr. 2024, 39, 171–181. [Google Scholar]
- Ajzen, I. The theory of planned behavior. Organ. Behav. Hum. Decis. Process. 1991, 50, 179–211. [Google Scholar] [CrossRef]
- Aboelmaged, M. E-waste recycling behaviour: An integration of recycling habits into the theory of planned behaviour. J. Clean. Prod. 2021, 278, 124182. [Google Scholar] [CrossRef]
- Jain, S.; Singhal, S.; Jain, N.K.; Bhaskar, K. Construction and demolition waste recycling: Investigating the role of theory of planned behavior, institutional pressures and environmental consciousness. J. Clean. Prod. 2020, 263, 121405. [Google Scholar] [CrossRef]
- Khan, F.; Ahmed, W.; Najmi, A. Understanding consumers’ behavior intentions towards dealing with the plastic waste: Perspective of a developing country. Resour. Conserv. Recy. 2019, 142, 49–58. [Google Scholar] [CrossRef]
- Dong, B.; Ge, J. What affects consumers’ intention to recycle retired EV batteries in China? J. Clean. Prod. 2022, 359, 132065. [Google Scholar] [CrossRef]
- Tang, Y.; Zhang, Q.; Liu, B.; Li, Y.; Wang, Y. What influences residents’ intention to participate in the electric vehicle battery recycling? Evidence from China. Energy 2023, 276, 127563. [Google Scholar] [CrossRef]
- Chen, C.; Liang, W. Behavioral Drivers of Waste Cooking Oil Recycling in China’s Catering Industry: An Economic Perspective. Environ. Chall. 2025, 20, 101235. [Google Scholar] [CrossRef]
- Eisenberger, R.; Stinglhamber, F.; Vandenberghe, C. Perceived supervisor support: Contributions to perceived organizational support and employee retention. J. Appl. Psychol. 2002, 87, 565–573. [Google Scholar] [CrossRef]
- Zhang, T.; Lang, L.; Lu, Q. Effects and Paths of Organizational Support to Stimulate Conservation Tillage Technology Adoption: An Empirical Study of Fruit Farmers. J. Agrotech. Econ. 2023, 42, 124–144. [Google Scholar]
- Hou, G.; Hou, W.; Gao, J.; Xue, C. Social Support, Psychological Resilience and Farmers’ Sustainable Protection Behavior of Farmland Quality. Sci. Technol. Manag. Res. 2023, 43, 210–218. [Google Scholar]
- Yang, L.; Zhu, Y.; Ren, Y. Influence of social trust and organizational support on the performance of farmers’ participation in the management and maintenance of small-scale farmland water conservancy. Resour. Sci. 2018, 40, 210–218. [Google Scholar]
- Kumar, A. Exploring young adults’e-waste recycling behaviour using an extended theory of planned behaviour model: A cross-cultural study. Resour. Conserv. Recy. 2019, 141, 378–389. [Google Scholar] [CrossRef]
- Ragin, C.C. Redesigning Social Inquiry: Fuzzy Sets and Beyond; University of Chicago Press: Chicago, IL, USA, 2009. [Google Scholar]
- Du, Y.; Li, J.; Liu, Q.; Zhao, S.; Chen, K. Configurational Theory and QCA Method from a Complex Dynamic Perspective: Research Progress and Future Directions. J. Manag. World. 2021, 37, 180–197+12–13. [Google Scholar]
- Du, Y.; Jia, L. Configurational Perspective and Qualitative Comparative Analysis (QCA): A New Path in Management Research. J. Manag. World. 2017, 33, 155–167. [Google Scholar]
- Knussen, C.; Yule, F.; MacKenzie, J.; Wells, M. An analysis of intentions to recycle household waste: The roles of past behaviour, perceived habit, and perceived lack of facilities. J. Environ. Psychol. 2004, 24, 237–246. [Google Scholar] [CrossRef]
- Issock Issock, P.B.; Roberts-Lombard, M.; Mpinganjira, M. Understanding household waste separation in South Africa: An empirical study based on an extended theory of interpersonal behaviour. Manag. Environ. Qual. Int. J. 2020, 31, 530–547. [Google Scholar] [CrossRef]
- Wang, Z.; Guo, D.; Wang, X.; Zhang, B.; Wang, B. How does information publicity influence residents’ behaviour intentions around e-waste recycling? Resour. Conservs. Recy. 2018, 133, 1–9. [Google Scholar] [CrossRef]
- Chen, L.; Gao, M. A new learning interaction rule for municipal household waste classification behavior based on multi-agent-based simulation. Clean. Prod. 2020, 271, 122654. [Google Scholar] [CrossRef]
- Eisenberger, R.; Huntington, R.; Hutchison, S.; Sowa, D. Perceived organizational support. J. Appl. Psychol. 1986, 71, 500. [Google Scholar] [CrossRef]
- Zhang, M.; Du, Y. Qualitative Comparative Analysis (QCA) in Management and Organization Research: Position, Tactics, and Directions. Chin. J. Manag. 2019, 16, 1312–1323. [Google Scholar]



| Variable and Definition | Frequency | Percentage (%) | Variable and Definition | Frequency | Percentage (%) | ||
|---|---|---|---|---|---|---|---|
| Age (years) | Under 30 | 77 | 20.21 | Annual Household Income Per Capita (yuan) | Below 2000 | 130 | 34.12 |
| 30~39 | 116 | 30.45 | 2001~5000 | 41 | 10.76 | ||
| 40~49 | 130 | 34.12 | 5001~10,000 | 47 | 12.34 | ||
| 50~59 | 56 | 14.70 | Above 10,000 | 163 | 42.78 | ||
| 60 and above | 2 | 0.52 | Agricultural Income (10,000 yuan) | 5 or less | 225 | 59.06 | |
| Educational level | Primary school or below | 2 | 0.52 | 6~50 | 139 | 36.48 | |
| Junior high school | 48 | 12.60 | 51~80 | 8 | 2.10 | ||
| Senior high school or above | 331 | 86.88 | Above 80 | 9 | 2.36 | ||
| Total Household Size (persons) | ≤2 | 5 | 1.31 | Whether a Family Farm | No | 234 | 61.42 |
| 3~4 | 123 | 32.28 | Yes | 147 | 38.58 | ||
| 5~6 | 186 | 48.82 | Whether Participating in Agricultural Cooperative | No | 201 | 52.76 | |
| ≥7 | 67 | 17.59 | Yes | 180 | 47.24 | ||
| Factor Type | Variable Type | Variable Definition | Mean | Standard Deviation |
|---|---|---|---|---|
| Outcome Variable | Willingness to Recycle Pesticide Packaging Waste | Are you willing to recycle pesticide packaging waste? 1 = Strongly Unwilling, 2 = Reluctant, 3 = Neutral, 4 = Somewhat Willing, 5 = Very Willing. | 3.804 | 1.327 |
| Antecedent Conditions | Attitude toward Recycling | Recycling pesticide packaging waste helps protect the agricultural environment. 1 = Strongly Disagree, 2 = Disagree, 3 = Somewhat Disagree, 4 = Neutral, 5 = Somewhat Agree, 6 = Agree, 7 = Strongly Agree. | 6.336 | 0.994 |
| Recycling pesticide packaging waste helps reduce agricultural waste. 1 = Strongly Disagree, 2 = Disagree, 3 = Somewhat Disagree, 4 = Neutral, 5 = Somewhat Agree, 6 = Agree, 7 = Strongly Agree. | 6.415 | 0.838 | ||
| Recycling pesticide packaging waste can create a better environment for future generations. 1 = Strongly Disagree, 2 = Disagree, 3 = Somewhat Disagree, 4 = Neutral, 5 = Somewhat Agree, 6 = Agree, 7 = Strongly Agree. | 6.413 | 0.833 | ||
| Perceived Behavioral Control | I can easily recycle pesticide packaging waste. 1 = Strongly Disagree, 2 = Disagree, 3 = Somewhat Disagree, 4 = Neutral, 5 = Somewhat Agree, 6 = Agree, 7 = Strongly Agree. | 5.070 | 1.514 | |
| I have many opportunities to recycle pesticide packaging waste 1 = Strongly Disagree, 2 = Disagree, 3 = Somewhat Disagree, 4 = Neutral, 5 = Somewhat Agree, 6 = Agree, 7 = Strongly Agree. | 4.979 | 1.493 | ||
| Recycling pesticide packaging waste is very inconvenient. 1 = Strongly Disagree, 2 = Disagree, 3 = Somewhat Disagree, 4 = Neutral, 5 = Somewhat Agree, 6 = Agree, 7 = Strongly Agree. | 4.485 | 3.916 | ||
| I know how to recycle pesticide packaging waste. 1 = Strongly Disagree, 2 = Disagree, 3 = Somewhat Disagree, 4 = Neutral, 5 = Somewhat Agree, 6 = Agree, 7 = Strongly Agree. | 4.499 | 1.605 | ||
| Subjective Norm | Most people who are important to me think I should recycle pesticide packaging waste. 1 = Strongly Disagree, 2 = Disagree, 3 = Somewhat Disagree, 4 = Neutral, 5 = Somewhat Agree, 6 = Agree, 7 = Strongly Agree. | 4.886 | 1.565 | |
| Most people who are important to me would approve of me recycling pesticide packaging waste. 1 = Strongly Disagree, 2 = Disagree, 3 = Somewhat Disagree, 4 = Neutral, 5 = Somewhat Agree, 6 = Agree, 7 = Strongly Agree. | 5.160 | 1.428 | ||
| My family members think I should recycle pesticide packaging waste. 1 = Strongly Disagree, 2 = Disagree, 3 = Somewhat Disagree, 4 = Neutral, 5 = Somewhat Agree, 6 = Agree, 7 = Strongly Agree. | 5.229 | 1.388 | ||
| My friends think I should recycle pesticide packaging waste. 1 = Strongly Disagree, 2 = Disagree, 3 = Somewhat Disagree, 4 = Neutral, 5 = Somewhat Agree, 6 = Agree, 7 = Strongly Agree. | 5.165 | 1.388 | ||
| Informational Support | Providing information on how to recycle pesticide packaging waste would prompt me to participate in recycling. 1 = Strongly Disagree, 2 = Disagree, 3 = Somewhat Disagree, 4 = Neutral, 5 = Somewhat Agree, 6 = Agree, 7 = Strongly Agree. | 5.808 | 1.143 | |
| Providing information that recycling pesticide packaging waste contributes to environmental protection would prompt me to participate in recycling. 1 = Strongly Disagree, 2 = Disagree, 3 = Somewhat Disagree, 4 = Neutral, 5 = Somewhat Agree, 6 = Agree, 7 = Strongly Agree. | 5.826 | 1.185 | ||
| Increasing environmental awareness can promote pesticide packaging waste recycling behavior. 1 = Strongly Disagree, 2 = Disagree, 3 = Somewhat Disagree, 4 = Neutral, 5 = Somewhat Agree, 6 = Agree, 7 = Strongly Agree. | 6.048 | 1.068 | ||
| Instrumental Support | The government, industry associations, professional service agencies, and similar organizations provide you with training and technical guidance on pesticide packaging waste recycling. 1 = Strongly Disagree, 2 = Disagree, 3 = Somewhat Disagree, 4 = Neutral, 5 = Somewhat Agree, 6 = Agree, 7 = Strongly Agree. | 5.501 | 1.354 | |
| The government, industry associations, professional service agencies, and similar organizations provide you with subsidies or other financial support for recycling pesticide packaging waste. 1 = Strongly Disagree, 2 = Disagree, 3 = Somewhat Disagree, 4 = Neutral, 5 = Somewhat Agree, 6 = Agree, 7 = Strongly Agree. | 5.509 | 1.390 | ||
| The government, industry associations, professional service agencies, and similar organizations provide you with pesticide packaging waste recycling facilities. 1 = Strongly Disagree, 2 = Disagree, 3 = Somewhat Disagree, 4 = Neutral, 5 = Somewhat Agree, 6 = Agree, 7 = Strongly Agree. | 5.507 | 1.424 | ||
| Emotional Support | The government, industry associations, professional service agencies, and similar organizations show full concern for your recycling of pesticide packaging waste. 1 = Strongly Disagree, 2 = Disagree, 3 = Somewhat Disagree, 4 = Neutral, 5 = Somewhat Agree, 6 = Agree, 7 = Strongly Agree. | 5.580 | 1.392 | |
| The government, industry associations, professional service agencies, and similar organizations show full respect for your recycling of pesticide packaging waste. 1 = Strongly Disagree, 2 = Disagree, 3 = Somewhat Disagree, 4 = Neutral, 5 = Somewhat Agree, 6 = Agree, 7 = Strongly Agree. | 5.683 | 1.307 | ||
| The government, industry associations, professional service agencies, and similar organizations show full recognition for your recycling of pesticide packaging waste. 1 = Strongly Disagree, 2 = Disagree, 3 = Somewhat Disagree, 4 = Neutral, 5 = Somewhat Agree, 6 = Agree, 7 = Strongly Agree. | 5.755 | 1.297 |
| Indicator | Full Membership Point | Crossover Point | Full Non-Membership Point |
|---|---|---|---|
| (95%) | (50%) | (5%) | |
| Attitude toward Recycling | 7.00 | 6.67 | 5.12 |
| Perceived Behavioral Control | 7.00 | 5.00 | 2.67 |
| Subjective Norm | 7.00 | 5.25 | 3.09 |
| Informational Support | 7.00 | 6.00 | 4.00 |
| Instrumental Support | 7.00 | 6.00 | 3.12 |
| Emotional Support | 7.00 | 6.00 | 3.67 |
| Willingness to Recycle Pesticide Packaging Waste | 5.00 | 4.00 | 1.00 |
| Antecedent Conditions | High Willingness to Recycle Pesticide Packaging Waste | Antecedent Conditions | High Willingness to Recycle Pesticide Packaging Waste | ||
|---|---|---|---|---|---|
| Consistency | Coverage | Consistency | Coverage | ||
| Attitude toward Recycling | 0.7233 | 0.7219 | Informational Support | 0.7338 | 0.7719 |
| ~Attitude toward Recycling | 0.4455 | 0.6203 | ~Informational Support | 0.5023 | 0.6529 |
| Perceived Behavioral Control | 0.6419 | 0.7612 | Instrumental Support | 0.6305 | 0.7598 |
| ~Perceived Behavioral Control | 0.5583 | 0.6367 | ~Instrumental Support | 0.5999 | 0.6738 |
| Subjective Norm | 0.6638 | 0.7659 | Emotional Support | 0.6451 | 0.7445 |
| ~Subjective Norm | 0.5427 | 0.6359 | ~Emotional Support | 0.5710 | 0.5710 |
| Causal Configuration | H1 | H2 | H3 | H4 | ||
|---|---|---|---|---|---|---|
| H3a | H3b | H4a | H4b | |||
| Attitude toward Recycling | ● | ● | ● | ● | ● | ● |
| Perceived Behavioral Control | ● | ● | ● | |||
| Subjective Norm | ● | ● | ● | ● | ||
| Informational Support | ● | ● | ● | ● | ||
| Instrumental Support | ⊗ | ◎ | ◎ | |||
| Emotional Support | ⊗ | ● | ◉ | ◉ | ||
| Consistency | 0.875 | 0.900 | 0.873 | 0.887 | 0.882 | 0.892 |
| Raw Coverage | 0.296 | 0.272 | 0.312 | 0.378 | 0.322 | 0.387 |
| Unique Coverage | 0.019 | 0.006 | 0.010 | 0.021 | 0.012 | 0.021 |
| Solution Consistency | 0.858 | |||||
| Solution Coverage | 0.532 | |||||
Disclaimer/Publisher’s Note: The statements, opinions and data contained in all publications are solely those of the individual author(s) and contributor(s) and not of MDPI and/or the editor(s). MDPI and/or the editor(s) disclaim responsibility for any injury to people or property resulting from any ideas, methods, instructions or products referred to in the content. |
© 2026 by the authors. Licensee MDPI, Basel, Switzerland. This article is an open access article distributed under the terms and conditions of the Creative Commons Attribution (CC BY) license.
Share and Cite
Zhou, L.; Hu, S. Drivers of Farmers’ Willingness to Recycle Pesticide Packaging Waste: A Configurational Analysis. Sustainability 2026, 18, 1708. https://doi.org/10.3390/su18041708
Zhou L, Hu S. Drivers of Farmers’ Willingness to Recycle Pesticide Packaging Waste: A Configurational Analysis. Sustainability. 2026; 18(4):1708. https://doi.org/10.3390/su18041708
Chicago/Turabian StyleZhou, Liping, and Sihan Hu. 2026. "Drivers of Farmers’ Willingness to Recycle Pesticide Packaging Waste: A Configurational Analysis" Sustainability 18, no. 4: 1708. https://doi.org/10.3390/su18041708
APA StyleZhou, L., & Hu, S. (2026). Drivers of Farmers’ Willingness to Recycle Pesticide Packaging Waste: A Configurational Analysis. Sustainability, 18(4), 1708. https://doi.org/10.3390/su18041708
