Abstract
Transport networks are crucial for economic growth, yet their sustainability is increasingly threatened by natural hazards. Recent floods in Italy have highlighted the vulnerability of rail and road infrastructure, causing severe damage and economic losses. The Gargano Promontory in northern Apulia has experienced frequent hydrogeological disruptions over the past decade, significantly affecting bridges and the railway network managed by Ferrovie del Gargano s.r.l. (FdG). However, structural interventions are complex, time-consuming, costly, and involve certain risks. To enhance sustainability and comply with railway safety regulations, FdG has adopted non-structural measures to improve hydrogeological risk classification and management. Despite the prevalence of flood events, the existing literature often overlooks crucial technical aspects, which this study addresses. The HYD.RAIL (HYDraulic Risk Assessment for Infrastructure and Lane) research project aims to improve transport infrastructure resilience by refining hydraulic risk assessments and introducing new classification parameters. HYD.RAIL employs a multicriteria approach, integrating parameters defined in collaboration with railway professionals. This paper presents the initial framework, offering a methodology to identify, classify, and manage hydrogeological risks in transportation infrastructure. Compared to standard methods, which lack detailed risk classification, HYD.RAIL enables more precise flood risk mapping. For example, high-risk points were reduced from 37 to 6 locations on Line 1 and from 134 to 50 on Line 2 using HYD.RAIL. This approach enhances flood risk management efficiency, providing railway operators with a more accurate understanding of infrastructure vulnerabilities.
1. Introduction
Hydraulic risk, encompassing water-related hazards like flooding, erosion, and storm surges, is increasingly influenced by climate change [1]. As global temperatures rise, the intensification of the hydrological cycle leads to more frequent and severe hydraulic events that threaten infrastructure [2], ecosystems, and human safety. Climate change is causing shifts in precipitation patterns, with many regions experiencing more intense and frequent rainfall [3]. These changes heighten the risk of both riverine and flash flooding, especially in mountainous areas where the terrain naturally gathers water into concentrated flows [4].
The disruption of transportation routes due to hydraulic events can have wide-ranging consequences [5]. Beyond the immediate damage and the risk to human safety, traffic interruptions can lead to increased congestion, accidents, and delays in the movement of goods and people. The economic impact can be severe, affecting local businesses and supply chains [6].
Managing hydraulic risk is crucial for the sustainability of transportation infrastructure, ensuring its safety, reliability, and long-term viability. As climate change intensifies extreme weather events and alters hydrological patterns, adaptive strategies and proactive mitigation measures become essential [7]. A sustainable approach involves integrating both structural and non-structural solutions, such as resilient design, nature-based interventions, active maintenance, and strategic planning. These efforts not only enhance infrastructure durability but also minimize environmental impact, promoting long-term ecological balance and climate resilience [8].
Linear transportation infrastructures, including both roads and railways, are particularly vulnerable to hydraulic hazards due to their extensive development. These infrastructures are designed to span large geographic areas, making them susceptible to a wide range of water-related risks such as flooding, soil erosion, landslides, and sediment deposition [7,8,9]. The impact of these hazards can lead to significant disruptions, economic losses, and safety concerns [10].
Railways, as a low-carbon mode of transportation, have the potential to play a significant role in mitigating climate change by reducing greenhouse gas emissions from the transportation sector [11]. However, the growing impact of climate change poses significant challenges to the operation, maintenance, and resilience of railway systems worldwide, creating new challenges for transportation societies [12].
Addressing the challenges posed by climate changes requires a collaborative approach between railway operators, government agencies, and communities [13,14]. Joint efforts in infrastructure planning, emergency response, and investment in resilient technologies can enhance the overall resilience of railway systems [15].
A key challenge in implementing sustainable hydraulic risk mitigation for railway networks is the need for phased execution of both structural and non-structural measures to optimize financial and operational resources [16]. Only in recent decades has there been growing regulatory and societal awareness of the risks posed by natural hazards and climate change [17]. Consequently, many transportation systems still lack adequate adaptation strategies [7]. The urgency to implement effective mitigation solutions, while addressing past shortcomings, must be balanced with a realistic, long-term approach. Pursuing immediate and absolute results could lead to unsustainable resource depletion without delivering lasting benefits to the system.
Therefore, the adoption of urgent mitigation measures against natural hazards and climate change adaptation must follow a gradual path that allows for the effective allocation of available resources. This makes it even more essential to implement long-term planning that includes engineering, economic, and social considerations [18]. To this end, it is necessary to identify methodologies that can address the complexity of the system while also developing decision support systems (DSS) [16,17,19,20].
One of the major difficulties faced in the design of this study was due to the poor level of instrumentation of the territory. The possibility of having a capillary measurement network, especially for the analysis of small mountain basins, is essential for the implementation of a system of management of hydraulic risk [21,22].
The use of geographic information system (GIS) techniques favors the development of multi-parametric approaches to the hydraulic risk assessment along linear transport infrastructures and particularly along railways [23,24,25].
The identification of the most reliable criteria for estimating hydraulic risk in a linear transport infrastructure is a significant challenge [26,27,28]. The analysis of the criticalities of a transport network must be based on the agent to respond to the specific needs of the service [29].
Building on these considerations, this study presents a methodology for the rapid assessment of hydraulic risk along a railway network, enabling the strategic planning of both structural and non-structural mitigation measures. Designed as a dynamic decision-making tool, the proposed approach is adaptable to evolving knowledge and uncertainties surrounding future climate change impacts. Furthermore, it has been tailored to the specific environmental and geographical characteristics of the study area (Tavoliere delle Puglie plain and Gargano promontory, Province of Foggia, Puglia Region, Southern Italy). By integrating local sustainability factors, the methodology’s results can serve as valuable support for Gargano’s territorial planning, aiding stakeholders and government authorities at municipal, provincial, and regional levels. This is particularly relevant given that existing guidelines for hydraulic risk assessment lack sufficient detail and provide uniform risk classifications, limiting their effectiveness in sustainable planning and resilience-building.
This study was developed with the aim of identifying a methodology for mapping hydraulic risk in the context of drafting Emergency Plans, as well as for the development of a decision support system for managing hydraulic hazard scenarios in the areas served by the Gargano Railways. The results of the work could be used by the ANSFISA (National Agency for the Safety of Railways and Road and Motorway Infrastructures) to propose guidelines for hydraulic risk management.
The main novelty of our research lies in the integration of criteria defined in the literature into risk assessment, supplemented by additional criteria derived from stakeholder experience.
In fact, the implementation of GIS-based multicriteria analysis for flood susceptibility mapping along railway infrastructure is still limited in studies [7].
Some studies indeed [24] have integrated and mapped hydrological, environmental, and topographical factors, including rainfall, land use and land cover, elevation, slope, drainage density, and distance from rivers. Other researchers [7] have considered seven flood-influencing factors (FIFs) spanning hydrological, geomorphological, environmental, topographical, and meteorological conditions, such as elevation, slope, topographic wetness index, distance to streams, drainage density, land use/land cover, geology, and rainfall.
Abdelkarim et al. [30] analyzed eight criteria affecting flood occurrence along the Al-Shamal train pathway, including distance from the wadi network, slope, land cover, hydrological soil groups, flow accumulation, rainfall intensity, drainage density, and runoff speed. All these studies [7,24,30] applied the analytic hierarchy process (AHP) to process input data and identify flood-prone areas.
Schotten and Bachmann [31] emphasized the importance of integrating critical infrastructure networks into flood risk management by developing a decision-making matrix and involving operators in flood risk assessment and management.
In contrast to conventional methods, our study incorporates direct input from practitioners. To this end, we conducted a series of interviews with experts and analyzed safety observations related to hydraulic risk. These observations were extracted from reports published by the National Railway Safety Agency (ANSFISA).
It is noteworthy that the present methodological approach was well received by ANSFISA, which recognized its potential to improve safety assessments.
2. Study Area
The study area (shown in Figure 1) covers two distinct territorial areas: the Tavoliere delle Puglie and the Gargano promontory. Both areas are part of the administrative unit of the Province of Foggia, in the Apulia region of southern Italy.
Figure 1.
Study Area.
The Tavoliere delle Puglie is a vast flat area, the second-largest plain in Italy. It is bordered to the south by the Ofanto River, to the east by the Adriatic Sea and the Gargano promontory, to the north by the Fortore River, and to the west by the Daunia Mountains.
Geologically, the plain originated from an ancient seabed filled with sandy and clayey sediments from the Pliocene and Quaternary periods [30]. Its maximum elevation reaches 250 m, while the minimum is sea level along the coast [31].
Regarding hydrographic features, the plain is crossed by several rivers, among the most significant in the region, which have contributed to the plain’s formation through their sediment deposits. These rivers originate from the Apennine ridge and flow from west to east toward the Adriatic Sea. The main rivers are the Candelaro, Cervaro, and Carapelle [32].
The Tavoliere delle Puglie’s climate is arid [33], with average annual precipitation ranging from 400 to 650 mm [34], the lowest in the region [32]. The entire area is predominantly agricultural [35], with major industrial zones located near the largest urban centers.
The second area covered by this study is the Gargano Promontory. The Gargano area consists of a mountainous block bordered by the Adriatic Sea to the southeast, east, and north, and by the Tavoliere plain to the west and southwest. The Gargano Promontory is an extensive isolated carbonate mountainous block, characterized by alternating mountains, vast karst plateaus, endorheic depressions, and deeply incised steep valleys. Karst morphology, including both surface and underground formations, is widespread [36].
From a hydrographic perspective, the Gargano promontory has a dense river system originating from the summit watershed and arranged in a roughly centripetal pattern. These rivers, mostly torrential, have small drainage basins with steep slopes, leading to rapid water flow and quick hydrological response. In the northern sector, there are two brackish lagoons, the Lesina Lagoon and the Varano Lagoon [31].
The elevation of the mountainous block ranges from sea level along the coast to about 1000 m above sea level in the interior areas (Mount Calvo 1055 m a.s.l.).
The Gargano area is the rainiest in the region [37], with an average annual rainfall of between 1100 mm and 1200 mm [32]. Almost the whole Gargano territory is within the Gargano National Park.
Currently, the Gargano is one of the most attractive tourist places in the region [35].
The Gargano Railways
The Gargano Railways service (Line San Severo-Peschici) was built in the second half of the 19th century to break the isolated mountain areas and ensure a stable connection with the provincial capital. The technicians operating at the Gargano promontory faced a significant challenge due to the complex hydraulic and geomorphological structure, which was not compatible with the technological standards of the time [38].
The executive project for the Gargano railway was finalized in 1925. Engineer Nicola Romeo, known for founding Alfa Romeo, transformed the initial company into “Ferrovie e Tramvie del Mezzogiorno (FTM)” and commissioned the Cidonio firm to complete the work in four years. The railway was inaugurated on 27 October 1931, with operations beginning on 15 November.
Romeo introduced innovations such as electric traction, mechanical cable-driven signals, and modern rolling stock. However, by the late 1950s, financial difficulties emerged due to outdated equipment. In 1962, the Scarcia family took over, modernizing the service. The arrival of FLIRT Stadler trains and track improvements in the 2000s significantly enhanced quality. The railway’s original route overcame Gargano’s challenging terrain with tunnels and trenches. The Apricena variant, featuring viaduct A14 and Monte Tratturale, improved access and travel time to San Nicandro Garganico. Most of the line to Peschici Calenella follows the old route, except for minor adjustments in the Gargano National Park. Gargano Railways also operates the Foggia-Lucera line. Its development began in 1871 with feasibility studies by Federico Gabelli, who proposed extending it to Campobasso, though the plan was ultimately rejected [39].
In 1884 the new executive project was approved and soon after construction work began. The inauguration took place on the hot Sunday of 31 July 1887. The following day, regular service began. In 1906 the management passed to the “Azienda Unitaria Ferrovie dello Stato”. The nationalization did not involve any change to the railway service, at least until 1933, when the first FIAT railcars with internal combustion engine came into service. This enabled the urban penetration route to be inaugurated in 1935.
The new service was a huge success and the number of races increased considerably, but paradoxically, in 1967 the service ceased altogether. In 1973, under pressure from the local institutions of Lucera, a project was drawn up for the reopening of the railway, and in 1983–1984 work was carried out on its implementation. However, as funds dwindled, the work was soon abandoned, and it appeared that the route would be permanently closed. In 1997, the Interministerial Decree no. 743/C13 granted the Società Ferrovie del Gargano the responsibility of taking over from the State Railways. Therefore, new interventions were started and concluded in 2008. On 14 July 2009 the inaugural convoy, composed of ETR 330 003 and 001 has finally started to Lucera, loudly greeted by the sirens of Trenitalia trains present in station in Foggia.
3. Materials and Methods
3.1. Reference Legislation
This study was conducted in accordance with the following European, Italian, and regional regulatory provisions:
- Prime Ministerial Decree 09/29/1998: Direction and coordination act for the identification of the criteria relating to the obligations referred to in art. 1, paragraphs 1 and 2, of the Legislative Decree 180, 11 June 1998.
- UE Directive 2007/60/CE on the assessment and management of flood risks.
- Legislative Decree 49, 23 February 2010: Implementation of Directive 2007/60/EC on the assessment and management of flood risks.
- Hydrogeological Asset Plan (PAI) of the Puglia Region [32] and Flood Risk Management Plan (PGRA) drawn up by the Puglia Basin Authority [40].
3.2. Hydraulic Risk Assessment
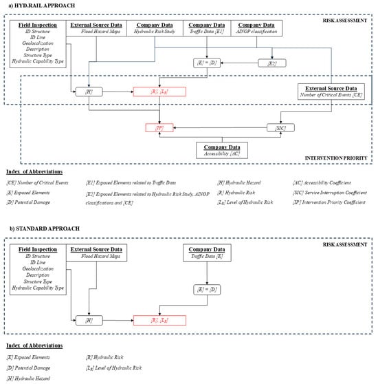
As previously mentioned, the main novelty of this study lies in its approach to risk classification. Specifically, in the “standard approach”, as shown in Figure 2b, risk is defined as the product of Hazard and Damage. However, with HYD.RAIL, additional parameters are considered, as described below and outlined in Figure 2a. These parameters enable railway operators to achieve a more precise classification of critical points along their railway lines. This improved classification allows for more strategic planning of both structural and non-structural interventions aimed at risk mitigation.
Figure 2.
(a) HYD.RAIL methodological approach for risk assessment and valuation of the intervention priority; (b) standard approach.
According to the indications provided by the previously summarized legislation, the risk is expressed as the product of the hazard and the potential damage in correspondence with a given event:
where:
- R (Risk): expected number of victims, injured people, damage to property, cultural and environmental assets, destruction or interruption of economic activities, due to a natural phenomenon of assigned intensity.
- H (Hazard): probability of occurrence, within a certain area and in a certain time interval, of an event of a given intensity.
- E (Exposed elements): people and/or goods (homes, structures, infrastructures, etc.) and/or activities (economic, social, etc.) exposed to a natural event.
- V (Vulnerability): degree of capacity (or inability) of a system/element to resist the natural event.
- D (Potential damage): degree of loss foreseeable following a natural phenomenon of a given intensity, a function of both the value and the vulnerability of the exposed element.
Along the railway network, critical issues can be identified at the intersections with the local hydrographic network. Therefore, in this phase, the capacity of the hydraulic structures presents along the railway infrastructure to ensure adequate hydraulic transparency of the same was assessed.
For this purpose, the hazard was assessed by means of a numerical coefficient, the value of which varies based on the type of structure analyzed. For the analysis, reference was made to the return periods (T) of 30, 200 and 500 years, as defined in the PAI (Hydrogeological Asset Plan) of the Puglia Region (Table 1 and Table 2).
Table 1.
Hydraulic structures typology.
Table 2.
Growth coefficient (KT) values.
The rainfall regionalization method adopted by the local Basin Authority (called VA.PI. Puglia) involves the use of the probabilistic growth factor (KT) to correlate the mean intensity of rainfall with the event return period (T). Statistical studies suggest the growth factor is constant for both Gargano and Tavoliere delle Puglie areas [41]:
The value of the growth coefficient (KT) has been estimated for return periods (T) of 30, 200, and 500 years, and is reported in Table 2.
The hazard coefficient (H) has been then correlated to the growth coefficient (KT) by means of the following Equation (5) (Table 3)
with i = 30, 200, 500 years
Table 3.
Hydraulic structures hazard coefficient (H) values.
Regarding the evaluation of potential Damage (D), it can be expressed as the product of Vulnerability (V) and the value of the Exposed elements €. Vulnerability (V) is specifically represented by a coefficient ranging from 0 (indicating no damage) to 1 (indicating total loss) and is largely determined by the type of exposure and the magnitude of the phenomenon. Parameterizing vulnerability for a specific class of elements at risk involves complex and costly preliminary investigations. Consequently, as a precautionary measure, it was assumed that the vulnerability is equal to 1 for each exposed element in areas at hydraulic risk, effectively making the potential Damage (D) equivalent to the value of the Exposed elements (E). This practice is endorsed by the District Basin Authority [40].
Therefore:
The quantification of the Exposed elements (E), and thus of the potential Damage (D), has been based on an objective evaluation (E1), considering the traffic volumes related to each section of the railway lines operated by Ferrovie del Gargano s.r.l. Additionally, a strategic assessment of the critical infrastructure (E2) was conducted, based on indicators related to meteorological events in the area under examination and the experience gained from hydrological and hydraulic studies conducted.
As result, the Exposed elements (E), as well as the potential Damage (D), can be quantified as follows:
A value for the Exposed Elements coefficient related to traffic (E1, Table 4) was assigned to each traffic category. Specifically, four categories of daily railway traffic were identified: Low, Moderate, High, and Very High. These data prove particularly effective as they allow for an accurate mapping of the railway service, enabling continuous updates to the risk discretization along the sections under examination. It should be noted that the passenger flow data were provided by the railway service operator in 2023.
Table 4.
Exposed elements E1 coefficient values.
To estimate the coefficient (E2, Table 5) related to Exposed elements (E), the number of Critical Events (CE) recorded in influence of the nearest rain gauge from the Civil Protection network of the Apulia Region was referenced for each criticality. The area of influence of each rain gauge along the railway network was estimated using the Thiessen polygon method [42].
Table 5.
Exposed elements E2 coefficient values.
Additionally, other factors were considered, such as the presence of hydraulic risk identified by detailed hydrological and hydraulic studies or the presence of the issues within the National Computerized Archive of Public Works (AINOP), managed by the concessionaire company.
Thus, after estimating the hydraulic Hazard coefficients (H) and potential Damage (D), it was possible to evaluate the resulting hydraulic risk value (R, Table 6) according to Equation (3).
Table 6.
Hydraulic risk levels (LR).
Specifically, four Levels of Hydraulic Risk (LR) are established: R4, R3, R2, and R1 (Table 5).
3.3. Analysis of Intervention Priority
As explained in the introduction, the hydraulic risk analysis methodology presented in this study also serves as a decision support system for territorial stakeholders, aimed at identifying the most effective mitigation and monitoring strategies. The goal is to maximize the outcomes achieved through the investment of available resources. To this end, an analysis of intervention priority has been developed, which will serve as the basis for identifying both structural and non-structural measures to mitigate hydraulic risk.
As a starting point for subsequent analyses of intervention priority levels, reference has been made to the Hydraulic Risk value (R) and the corresponding Hydraulic Risk Levels (LR), as defined in the previous paragraph.
To account for the accessibility of locations during meteorological events and the frequency of interventions by the staff of Ferrovie del Gargano s.r.l., two additional parameters have been introduced: the Accessibility Coefficient (AC) and the Service Interruption Coefficient (SIC), as defined in Table 7 and Table 8.
Table 7.
Accessibility coefficient (AC).
Table 8.
Service interruption coefficient (SIC).
Therefore, the classification of the identified critical issues based on intervention priority has been made possible through the evaluation of the absolute value of the individual parameters, in the following order:
- Hydraulic Risk Level (LR) from the most severe to the least severe;
- Accessibility Coefficient (AC) from highest to lowest;
- Service Interruption Coefficient (SIC) from highest to lowest;
- Hydraulic Hazard (H) from highest to lowest;
In this way, a Priority Index (IP) has been established to categorize each critical issue based on the urgency of intervention.
3.4. Survey of the Progress of Hydraulic Risk Mitigation Interventions
To better define the decision support system, additional information has been gathered for each critical issue using parameters defined by two discrete values: 0 (element not present) and 1 (element present):
- -
- INSPEC: Indicates whether an inspection of the individual critical issue has been conducted or not.
- -
- HY-ST: Indicates the presence or absence of a hydraulic study or a technical and economic feasibility study.
- -
- PRJ: Indicates whether a definitive or executive project for potential hydraulic risk mitigation interventions has been drafted or not.
- -
- CONTR: Identifies whether the hydraulic risk mitigation works have been contracted out or not.
- -
- CW: Indicates whether the mitigation interventions have been completed or not.
Finally, to summarize the progress in resolving the identified critical issues, a Progress Status Index (PSI, Table 9) has been defined, which expresses the completion status of the mitigation interventions, with a value ranging from 1.00 (no study or intervention underway) to 0.00 (mitigation interventions completed).
Table 9.
Progress of interventions coefficient (PSI).
Upon completion of the mitigation interventions, the parameters related to the definition of Risk Levels and intervention priority for the critical issue under consideration will be reviewed.
The model was validated through direct involvement of experts from Ferrovie del Gargano (FdG). Their expertise allowed for a comprehensive risk assessment that, in addition to considering hazard, vulnerability, and exposed value, also incorporated key aspects related to railway infrastructure management. This approach ensured that the model’s outcomes aligned with operational realities and practical risk mitigation strategies.
The validation process was conducted through multiple meetings held at the Ferrovie del Gargano headquarters, where the methodology and results were thoroughly discussed and refined based on expert feedback
4. Results and Discussion
The methodology outlined in the previous section has facilitated the creation of a comprehensive GIS database, where each identified issue is linked to the corresponding coefficients as attributes. By integrating company data with hydraulic risk studies provided by the relevant authority, we were able to identify 33 critical points on Line 1 (Foggia-Lucera) and 165 critical points on Line 2 (San Severo-Peschici). These findings offer valuable insights into the areas most vulnerable to hydraulic risks and are essential for prioritizing sustainable infrastructure improvements. The results of this analysis are presented as follows: Table 10 provides a classification of hydraulic structures, Table 11 presents the analysis of the Exposed Elements E1 coefficient, Table 12 covers the Exposed Elements E2 coefficient analysis, Table 13 shows the hydraulic risk level analysis, Table 14 offers an analysis of access types, Table 15 outlines service interruption frequency, and Table 16 illustrates the progress of intervention actions. The integration of these data not only enhances our understanding of the current vulnerabilities but also informs decision-making processes that prioritize sustainability and resilience in future interventions.
Table 10.
Hydraulic structures classification analysis for each line.
Table 11.
Exposed elements E1 coefficient analysis for each line.
Table 12.
Exposed elements E2 coefficient analysis for each line.
Table 13.
Hydraulic risk levels (LR) analysis for each line.
Table 14.
Access type analysis for each line.
Table 15.
Service interruption frequency analysis for each line.
Table 16.
Progress of intervention analysis for each line.
As presented in Table 10, nearly all of the identified issues are associated with hydraulic structures classified as Type C. These structures are designed to accommodate flow for return periods of less than 30 years. The prevalence of this issue is likely due to the fact that the railway lines were constructed prior to the implementation of modern hydrogeological fault regulations, such as the PAI Puglia framework. This highlights a significant challenge for sustainable infrastructure management, as these outdated structures may not be resilient to current and future hydraulic risks.
Table 11 further illustrates the coefficients used to assess the exposure of elements in relation to traffic data (E1). Notably, the traffic values along the entire railway line are consistently high, underscoring the strategic importance of this railway connection in a marginal area. These findings emphasize the need for sustainable infrastructure solutions that not only address current vulnerabilities but also anticipate future demands, ensuring resilience and long-term viability in the face of evolving environmental and socio-economic conditions.
The strategic importance of each hydraulic structure is assessed through the AINOP classification and specific local studies, as outlined in Table 12. Along the Foggia-Lucera line, the predominantly flat terrain results in most hydraulic structures having low strategic significance, with low-value elements exposed to risk. However, the primary concerns arise from the infrastructure situated along major watercourses that traverse the plain, which are particularly vulnerable to flooding events. In contrast, the San Severo-Peschici line, characterized by its steep terrain, features a higher concentration of strategically critical hydraulic structures with high-value elements exposed. These structures play a crucial role in maintaining both the functionality of the railway and the resilience of the surrounding environment.
The variation in the strategic importance of hydraulic structures along these two lines highlights the need for tailored sustainability strategies. For the Foggia-Lucera line, efforts should focus on enhancing flood resilience along key watercourses, ensuring the infrastructure is adapted to handle more frequent and intense weather events due to climate change.
On the San Severo-Peschici line, where the terrain presents more complex challenges, there is a greater need for advanced engineering solutions to protect high-value structures from potential damage, thus safeguarding the long-term viability of the railway and the local communities it serves. This differentiation underscores the importance of adopting context-specific, sustainable approaches to infrastructure development and risk management.
As shown in Table 13, the Foggia-Lucera line exhibits a generally low hydraulic risk level, with well-defined sources of risk that can be effectively managed through targeted mitigation strategies. However, the San Severo-Peschici line presents a more complex risk profile, with a distribution of risk levels across various severity classes. This variation reflects the diverse topographic characteristics of the region, where steep terrain and varying elevations introduce greater challenges for flood management and infrastructure resilience.
From a sustainability perspective, the differing risk profiles of these two lines highlight the need for adaptive management strategies that account for local topographic conditions. For the Foggia-Lucera line, the focus should be on maintaining and enhancing existing flood protection measures while monitoring identified risk sources to prevent potential future hazards. For the San Severo-Peschici line, more comprehensive risk assessment and proactive planning are required to address the varied severity of risks, especially in high-risk areas. This tailored approach is essential for building a sustainable and resilient transport network, ensuring that both lines are able to withstand the impacts of climate change, protect communities, and support long-term environmental stability.
Table 14 reveals consistent values across both railway lines, highlighting the ongoing efforts by the railway operator to equip the network with coplanar service roads. These roads are designed to facilitate emergency response and resolution, thereby enhancing the overall resilience of the infrastructure. From a sustainability perspective, the development of these service roads not only improves operational efficiency but also contributes to the long-term durability of the railway system.
By ensuring that emergency maneuvers can be quickly executed, these roads help minimize disruptions and reduce the environmental impact of service interruptions. This proactive approach is crucial in building a resilient, sustainable transport network that can adapt to changing conditions and continue to serve the community and environment over time.
Table 15 illustrates significant differences between the two railway lines in terms of service interruption frequency. Along the Foggia-Lucera line, interruptions are primarily linked to lowland flooding within large hydrographic basins, where the concentration time is longer. As a result, these flood events tend to be more predictable, allowing for better preparedness and more effective mitigation strategies. This predictability supports the implementation of sustainable, proactive measures to reduce disruption and ensure the continued functionality of the railway system. In contrast, the San Severo-Peschici line traverses a mountainous promontory for a significant portion of its route, where the railway is more susceptible to rapidly developing weather phenomena, such as flash floods and landslides. These events are less predictable and pose a greater challenge to maintaining a resilient transport network. To enhance sustainability in this context, it is crucial to invest in adaptive infrastructure solutions that can respond swiftly to these dynamic risks. This may include advanced monitoring systems, early warning mechanisms, and climate-resilient design features, which not only help minimize service interruptions but also ensure the long-term viability of the railway system, even in the face of unpredictable environmental challenges.
Finally, Table 16 serves as a comprehensive assessment of the current status regarding the progress of hydraulic risk studies and the implementation of mitigation measures. This ongoing evaluation not only provides a snapshot of the railway network’s safety but also enables the tracking of improvements over time. Regular updates to these metrics are crucial for assessing the effectiveness of implemented solutions and identifying areas that require further attention. From a sustainability perspective, this continuous monitoring and adaptation process is essential for ensuring that the railway network remains resilient to evolving environmental challenges, such as climate change-induced weather extremes. By consistently evaluating and enhancing mitigation efforts, we can promote the long-term safety and sustainability of the infrastructure, minimizing disruptions and environmental impacts while fostering a more resilient transport system.
Summarizing the results, we can observe the graphs in Figure 3, where the following aspects are highlighted:

Figure 3.
Level of risk for each issue. Comparison between National Guidelines and the present study’s methodologies—(a) Line 1, (b) Line 2.
- Reduction of R4 Points and Improved Risk Differentiation: One of the primary outcomes of this study is the significant reduction in the number of points classified as R4, the highest risk category. In standard approaches, nearly all points were deemed equally critical, leading to a lack of meaningful differentiation in risk prioritization. In particular the highest risk points with standard approach were 37 for Line 1 and 134 for Line 2; these points are strongly reduced by using HYD.RAIL, as shown in Figure 3. For line 1, risk classes R2 and R3 also appear, which were not present in the standard classification. For line 2, the risk classification is also improved, with more critical areas falling into the lower classes. This makes it easier for the operator to prioritize interventions, both through structural measures and in the preparation of mandatory risk management plans for railway safety. This oversimplification hindered the ability to identify specific areas of vulnerability and impeded strategic planning. By adopting the HYD.RAIL multicriteria methodology, a more nuanced understanding of criticalities was achieved. This method allowed for the inclusion of diverse parameters tailored to the specific needs of railway infrastructure. Consequently, it became possible to distinguish between varying levels of risk, ensuring that only the most critical points were categorized as R4. This refined risk mapping has far-reaching implications. First, it provides railway operators with a clearer picture of the infrastructure’s weaknesses, enabling targeted interventions where they are most needed. Second, it supports better resource allocation by focusing efforts on high-priority areas, thereby improving the overall effectiveness of flood risk management. Finally, it enhances long-term planning capabilities by offering a detailed understanding of the structural and non-structural measures required to mitigate risks.
- Improved Intervention Planning: With a more accurate risk assessment, railway operators can now develop a comprehensive program for both structural and non-structural interventions. Structural measures can be planned based on precise risk data. Non-structural measures, including monitoring systems, early warning protocols, and emergency response training, can also be tailored to address the specific needs of the identified risk zones. This holistic approach ensures a balanced combination of preventive and reactive strategies, reducing the overall impact of floods on railway infrastructure and operations.
- Guidelines for ANSFISA: The study also contributes to the development of guidelines for the Italian National Agency for Railway Safety and Infrastructure (ANSFISA). These guidelines are designed to integrate the findings and methodologies of this research into broader regulatory frameworks. By aligning railway operators’ risk management practices with these guidelines, ANSFISA could ensure a more resilient and adaptive approach to managing hydraulic risks in the railway sector.
As discussed in the previous chapter, the proposed methodology has successfully achieved multiple sustainability-focused objectives. Firstly, it has provided a more precise quantification and qualification of hydraulic risk along the railway network. Simultaneously, it has established a robust decision support system, enhancing the company’s ability to integrate sustainability into its policies. As a result, decision-making processes now prioritize the allocation of significant resources toward designing structural solutions for hydraulic safety, strengthening safeguard measures, and improving environmental monitoring.
The study identified 50 high-risk (R4) locations along the San Severo-Peschici railway line and six along the Foggia-Lucera line. While some of these vulnerabilities were previously recognized by the transport company and technical teams, others only became evident through this comprehensive analysis.
Recognizing the importance of these findings, the railway management company has given considerable attention to the decision support system’s insights, leading to the development of a strategic intervention plan for sustainable hydraulic risk mitigation. This approach ensures long-term resilience, protecting both infrastructure and the surrounding environment.
Implementing structural interventions in a complex landscape requires significant medium- and long-term economic and technical efforts. However, these timeframes often conflict with the urgent need to ensure an adequate level of safety for an already operational railway line. To bridge this gap, the transport company has developed a proactive strategy to install instruments and sensors for real-time hydraulic risk monitoring. The primary goal is to rapidly address and monitor the most critical areas, particularly those classified with the highest risk level (R4), ensuring the immediate safety of the network.
In 2024, 14 hydrometers and rain gauges were installed at the most vulnerable points, specifically those with the highest risk (R4). These instruments allow the continuous monitoring of meteorological conditions and water levels, providing crucial data to enhance the safety and resilience of the railway system. The installation of these 14 new instruments, shown in Figure 4, marks an important step in building a more sustainable and responsive infrastructure.
Figure 4.
Position of existing and in progress rain gauges.
Starting in 2025, the company plans to expand the monitoring network by adding additional gauging stations, strategically distributed across the affected areas. This phased approach will ensure comprehensive coverage of at-risk zones, improving the overall effectiveness of the monitoring and early warning system.
A key sustainability aspect of this project is the integration of the new rain gauges with the regional civil protection network. This collaboration not only strengthens the railway’s safety but also extends the benefits to the broader community, enhancing the protection of residents in flood-prone areas. By connecting infrastructure monitoring with regional disaster management efforts, the project contributes to both the resilience of the transport network and the long-term safety of local populations, demonstrating a holistic, sustainable approach to infrastructure and risk management.
Through the implementation of this advanced monitoring network, real-time data will become readily available, significantly enhancing the ability to respond to adverse meteorological events. The detailed collection of precipitation and water level data will enable more effective emergency management, minimizing the risk of accidents and damage to railway infrastructure. This proactive approach merges comprehensive territorial monitoring with the application of advanced technologies, making hydraulic risk prevention more efficient and sustainable.
The ultimate aim is to continually improve safety levels, safeguarding both passengers and railway personnel while contributing to the long-term sustainability of the transport network. By equipping the railway with real-time monitoring capabilities, the company will be able to respond more swiftly to critical conditions, reducing service disruptions and minimizing potential hazards to train operations. This is particularly important in the context of climate change, where more frequent and severe weather events are expected, making infrastructure resilience a top priority.
In the technical literature, there are relatively few studies that specifically assess flood risk in the railway sector. Varra et al., Abdelkarim et al., Chaulagain et al., and De Sousa et al. [7,23,24,43] have identified risk assessment tools based on multi-criteria geospatial analysis, which constitute an effective technical approach for determining flood susceptibility. Xafoulis et al. [44] suggest the use of DEM-based hydrological and hydraulic models in geospatial areas with limited data availability. However, the implementation of these methodologies presents significant challenges for small railway operators in under-instrumented regions, primarily due to the lack of fundamental data necessary for delineating flood-prone areas. According to the aforementioned authors, this issue should not be underestimated, as it effectively excludes numerous railway operators from adopting hydraulic risk management systems.
In response to this critical need, Ferrovie del Gargano s.r.l. has supported the development of a methodology tailored to small-scale regional operators operating in economically marginal and complex territories. In contrast to the established methodologies outlined in previous studies, it was necessary to introduce a set of new elements, which have been illustrated in the previous paragraphs and are further discussed below. Firstly, to compensate for the scarcity of reliable geomorphological and hydraulic data, indirect parameters were incorporated to estimate risk, with particular emphasis on exposed elements. The synthetic coefficient E2 was formulated by integrating heterogeneous factors derived from past local-scale hydraulic studies, the expertise of railway operators, and assessments by regulatory authorities.
Despite comparative methodologies primarily relying on object-oriented parameters for hydraulic risk assessment [45], the present study adopts a service-oriented approach. The authors acknowledge that the inclusion of geomorphological parameters is essential for evaluating objective indicators while also recognizing that a major limitation of this study stems from the inherent uncertainty associated with subjective and/or fluctuating factors, such as traffic data, critical event occurrences, and company-specific evaluations. Consequently, whereas previous comparative studies primarily serve a decision support system (DSS) function by merely zoning risk areas along railway infrastructure, the objective of this study was to extend beyond this approach by developing a tool to facilitate the planning and prioritization of both structural and non-structural interventions. This aligns with Schotten et al.’s recommendation to integrate critical infrastructure networks into sustainable flood risk management frameworks [46].
Therefore, the implementation of additional studies and the installation of gauge instruments may contribute to reducing uncertainties in the near future and enhancing methodology calibration. In this regard, one of the most innovative aspects of the proposed methodology—which is gaining traction among regional railway operators—is its inherent flexibility in integrating both physical data and service-oriented data.
To comprehensively assess the innovative nature of the HYD.RAIL approach, it is essential to examine its methodological outputs. As outlined in previous sections, the HYD.RAIL framework is structured into two primary components: Risk Assessment and Intervention Priority Analysis. The first component, while incorporating novel elements in the risk evaluation methodology as discussed earlier, ultimately produces a conventional risk zoning classification—similar to the approaches of Varra et al., De Sousa et al., and Abdelkarim et al. [7,23,43]. In this regard, risk zoning is categorized into four classes, in accordance with national regulatory guidelines (Prime Ministerial Decree 09/29/1998).
However, the most significant innovation within the HYD.RAIL methodology pertains to the Intervention Priority Analysis. Previous studies conducted by some of the authors within the same geographical area [47] implemented a decision support system (DSS) methodology based on cost-risk estimation, akin to the approaches proposed by Hailemariam et al. and Schotten et al. [46,48]. This methodology, however, proved inadequate for effectively planning both structural and non-structural interventions aimed at hydraulic risk mitigation.
Furthermore, the HYD.RAIL framework has been specifically developed to comply with national (Prime Ministerial Decree 09/27/2021) and regional regulations governing the financing of public interventions for hydrogeological risk mitigation. These regulations emphasize the participation of local authorities and key stakeholders in risk management processes. To meet these requirements, HYD.RAIL incorporates an additional third module: Monitoring and Evaluation of Hydraulic Risk Mitigation Interventions. This module ensures compliance with public sector mandates regarding the oversight of project implementation.
The effectiveness of this approach has already yielded tangible results, facilitating the deployment of monitoring infrastructure, including the installation of 14 new rainfall gauges and hydrometric stations in 2024. This achievement is particularly significant considering that, until now, the same area has had only 10 gauge stations installed over the past century.
The US Cybersecurity and Infrastructure Security Agency (CISA) established the Infrastructure Resilience Planning Framework (IRPF) [49] in which five steps have been identified to support the adoption of such infrastructure management processes and to finance and support efforts to enhance infrastructure resilience and security [50]. The five steps are (I) Lay the Foundation; (II) Critical Infrastructure Identification; (III) Risk Assessment; (IV) Develop Actions; and (V) Implement and Evaluate.
Watson and Ahn Watson and Ahn have searched on Google Scholar relevant studies was including the exact keywords in the title of the article, matching the keyword combinations among ‘flood’ and ‘flooding’ ‘Road’ and ‘roads’ [26]. They have found 133 studies related to transportation infrastructure resilience to flood events. Although referring to the ‘roads’ context and not strictly to railway infrastructures, it is important to consider that all the 133 papers were related only to the IRPF Steps 3 and 4.
Instead, the aim of the HYD.RAIL approach is to implement the full IRPF steps with a efficient and cost-effective tool. Understanding the importance of the railway service in an economically marginal area, the transport company intended to directly involve the stakeholders of the territory (local authorities, technicians and communities) in the process of developing a resilient infrastructure.
The results of this study highlight that a railway operator’s role extends beyond traditional business objectives. It underscores the potential for such organizations to actively support local governments and contribute to broader societal goals, including environmental sustainability and public safety. This dual function of railway operators is pivotal in aligning operational objectives with environmental and social responsibilities. A railway company, therefore, has a responsibility not only to provide efficient transport services but also to adopt and promote sustainable practices that benefit both the community and the environment.
The findings emphasize the importance of fostering a corporate culture rooted in sustainability and accountability. By integrating these principles into daily operations, a railway operator can significantly contribute to the long-term well-being of the territories it serves. A sustainability-driven corporate culture focuses on minimizing environmental impact, which can be achieved by reducing emissions, implementing energy-efficient technologies, and adopting innovative solutions to mitigate climate change-related risks.
This sustainability focus extends beyond environmental considerations, encompassing social aspects as well. A railway operator committed to sustainability prioritizes safety, accessibility, and reliability, ensuring public needs remain at the core of its strategy. By investing in resilient infrastructure and leveraging technological advancements, the company solidifies its role as a key stakeholder in regional development. Collaborating with local authorities and institutions, it can help shape policies that enhance environmental protection, sustainable urban growth, and equitable access to services.
This integrated approach balances business objectives with ecological and social benefits, encouraging the development of initiatives that promote sustainable mobility while fostering responsible corporate governance. Through these efforts, a railway operator evolves into a proactive agent of change, supporting sustainable regional development and reinforcing its commitment to long-term environmental and social goals.
Ultimately, agreeing with Lim [51], this study underscores the importance of integrating business operations with public and environmental interests. By doing so, railway companies can play a crucial role in fostering sustainable regional development, while maintaining commercial viability and long-term resilience. The findings demonstrate that sustainability and profitability are not mutually exclusive, and that a commitment to both can drive positive outcomes for the company, the environment, and the communities it serves.
5. Conclusions
The growing recognition of the complexity involved in decision-making within flood risk management calls for advancements in decision-support systems. These systems must be designed with the understanding that decision-makers operate within a highly interconnected infrastructure management framework. In this context, the effectiveness of flood risk management can often be compromised by conflicting approaches to infrastructure assessment. This challenge served as the foundation for this study, which emerged from the needs of Ferrovie del Gargano s.r.l., an Italian railway operator.
Faced with the task of identifying an effective hydraulic risk management model, the railway operator encountered significant limitations in traditional approaches. Specifically, the conventional methods—referred to in this study as “standard approaches”—proved incapable of prioritizing risks effectively. The absence of a clear hierarchy of critical issues rendered these models inadequate for addressing the complexities of railway infrastructure exposed to flood risks.
Building on these initial observations, this study set out to develop a novel methodology tailored to the specific requirements of hydraulic risk analysis and resolution in the context of railway management. The proposed methodology, named HYD.RAIL, adopts a multicriteria approach. This framework integrates various parameters, which were collaboratively established in consultation with railway service professionals. By incorporating these diverse factors, the methodology facilitates a more accurate risk mapping process, leading to enhanced decision-making efficiency.
The HYD.RAIL methodology operates by assessing multiple dimensions of hydraulic risk, allowing for a comprehensive evaluation of potential vulnerabilities within the railway network. Unlike standard approaches, this method provides a structured mechanism to prioritize risks based on their relative significance. This prioritization not only enables better resource allocation but also ensures that decision-makers can address the most critical issues promptly, thereby minimizing the potential impacts of flooding on railway operations.
The implementation of HYD.RAIL has yielded promising results. During its application, the tool demonstrated its effectiveness in accurately defining and categorizing risks. This precision has significant implications for railway management, as it equips decision-makers with the insights necessary to develop targeted and proactive strategies for flood risk mitigation. The methodology is set to serve as the foundation for the development of a Geographic Information System (GIS)-based toolbar. This planned tool will enhance the usability and accessibility of the HYD.RAIL approach, providing railway operators with a powerful platform for real-time risk assessment and management.
In conclusion, this study underscores the critical importance of adopting innovative and tailored approaches to flood risk management within the railway sector. The positive outcomes of this research not only highlight the practical benefits of the proposed methodology but also set the stage for future advancements in decision-support technologies for transportation infrastructure flood risk management.
Author Contributions
Ideation, C.A. and D.G.; conceptualization, C.A. and G.I.; data gathering and data processing, all authors; writing—original draft preparation, C.A., A.P., M.D.M., M.A., D.G. and G.I.; figures and tables, G.I. and M.D.M.; writing—review and editing of the final document, all authors. All authors have read and agreed to the published version of the manuscript.
Funding
This research was funded by Ferrovie del Gargano s.r.l. (agreement between Tuscia University and Ferrovie del Gargano s.r.l. of 13 February 2024). This manuscript reflects only the authors’ views and opinions.
Data Availability Statement
Data are available on request to the authors.
Acknowledgments
The authors gratefully acknowledge Ferrovie del Gargano s.r.l. for authorization and data availability. The authors also acknowledge for the support received during the provided study, in particular, Gabriella Di Blasio, Angela Di Blasio, Alessandro Muti, Paolo Pesante, Michele Vincitorio and Domenico Visaggio.
Conflicts of Interest
The authors declare no conflicts of interest.
References
- Intergovernmental Panel On Climate Change (Ipcc). Climate Change 2022—Impacts, Adaptation and Vulnerability: Working Group II Contribution to the Sixth Assessment Report of the Intergovernmental Panel on Climate Change, 1st ed.; Cambridge University Press: Cambridge, UK, 2023; ISBN 978-1-009-32584-4. [Google Scholar]
- Forzieri, G.; Bianchi, A.; e Silva, F.B.; Herrera, M.A.M.; Leblois, A.; Lavalle, C.; Aerts, J.C.; Feyen, L. Escalating Impacts of Climate Extremes on Critical Infrastructures in Europe. Glob. Environ. Change 2018, 48, 97–107. [Google Scholar] [CrossRef] [PubMed]
- Bronstert, A. Floods and Climate Change: Interactions and Impacts. Risk Anal. 2003, 23, 545–557. [Google Scholar] [CrossRef]
- Nabinejad, S.; Schüttrumpf, H. Flood Risk Management in Arid and Semi-Arid Areas: A Comprehensive Review of Challenges, Needs, and Opportunities. Water 2023, 15, 3113. [Google Scholar] [CrossRef]
- Palin, E.J.; Stipanovic Oslakovic, I.; Gavin, K.; Quinn, A. Implications of Climate Change for Railway Infrastructure. WIREs Clim. Change 2021, 12, e728. [Google Scholar] [CrossRef]
- Kasraei, A.; Garmabaki, A.H.S.; Odelius, J.; Famurewa, S.M.; Chamkhorami, K.S.; Strandberg, G. Climate Change Impacts Assessment on Railway Infrastructure in Urban Environments. Sustain. Cities Soc. 2024, 101, 105084. [Google Scholar] [CrossRef]
- Varra, G.; Della Morte, R.; Tartaglia, M.; Fiduccia, A.; Zammuto, A.; Agostino, I.; Booth, C.A.; Quinn, N.; Lamond, J.E.; Cozzolino, L. Flood Susceptibility Assessment for Improving the Resilience Capacity of Railway Infrastructure Networks. Water 2024, 16, 2592. [Google Scholar] [CrossRef]
- Lagadec, L.-R.; Moulin, L.; Braud, I.; Chazelle, B.; Breil, P. A Surface Runoff Mapping Method for Optimizing Risk Assessment on Railways. Saf. Sci. 2018, 110, 253–267. [Google Scholar] [CrossRef]
- Sun, S.; Gao, G.; Li, Y.; Zhou, X.; Huang, D.; Chen, D.; Li, Y. A Comprehensive Risk Assessment of Chinese High-Speed Railways Affected by Multiple Meteorological Hazards. Weather. Clim. Extrem. 2022, 38, 100519. [Google Scholar] [CrossRef]
- Joint Research Centre: Institute for Prospective Technological Studies; Nemry, F.; Demirel, H. Impacts of Climate Change on Transport: A Focus on Road and Rail Transport Infrastructures; Publications Office of the European Union: Luxembourg, 2012; Volume 89. [Google Scholar] [CrossRef]
- Da Fonseca-Soares, D.; Eliziário, S.A.; Galvincio, J.D.; Ramos-Ridao, A.F. Greenhouse Gas Emissions in Railways: Systematic Review of Research Progress. Buildings 2024, 14, 539. [Google Scholar] [CrossRef]
- Bubeck, P.; Dillenardt, L.; Alfieri, L.; Feyen, L.; Thieken, A.H.; Kellermann, P. Global Warming to Increase Flood Risk on European Railways. Clim. Change 2019, 155, 19–36. [Google Scholar] [CrossRef]
- Quinn, A.; Ferranti, E.; Hodgkinson, S.; Jack, A.; Beckford, J.; Dora, J. Adaptation Becoming Business as Usual: A Framework for Climate-Change-Ready Transport Infrastructure. Infrastructures 2018, 3, 10. [Google Scholar] [CrossRef]
- Gersonius, B.; van Buuren, A.; Zethof, M.; Kelder, E. Resilient Flood Risk Strategies: Institutional Preconditions for Implementation. Ecol. Soc. 2016, 21, 28. [Google Scholar] [CrossRef]
- Forum, I.T. ITF Research Reports Adapting Transport to Climate Change and Extreme Weather Implications for Infrastructure Owners and Network Managers: Implications for Infrastructure Owners and Network Managers; OECD Publishing: Paris, France, 2016; ISBN 92-821-0807-4. [Google Scholar] [CrossRef]
- Petruccelli, N.; Mantecchini, L.; Gallazzi, A.; Molinari, D.; Hammouti, M.; Zazzeri, M.; Sterlacchini, S.; Ballio, F.; Brath, A.; Domeneghetti, A. Qualitative Flood Risk Assessment for Road and Railway Infrastructures: The Experience of the MOVIDA Project. Proc. IAHS 2024, 385, 407–413. [Google Scholar] [CrossRef]
- Grimaldi, S.; Cappelli, F.; Papalexiou, S.M.; Petroselli, A.; Nardi, F.; Annis, A.; Piscopia, R.; Tauro, F.; Apollonio, C. Optimizing Sensor Location for the Parsimonious Design of Flood Early Warning Systems. J. Hydrol. X 2024, 24, 100182. [Google Scholar] [CrossRef]
- Love, G.; Soares, A.; Püempel, H. Climate Change, Climate Variability and Transportation. Procedia Environ. Sci. 2010, 1, 130–145. [Google Scholar] [CrossRef]
- Samela, C.; Carisi, F.; Domeneghetti, A.; Petruccelli, N.; Castellarin, A.; Iacobini, F.; Rinaldi, A.; Zammuto, A.; Brath, A. A Methodological Framework for Flood Hazard Assessment for Land Transport Infrastructures. Int. J. Disaster Risk Reduct. 2023, 85, 103491. [Google Scholar] [CrossRef]
- Noto, S.; Tauro, F.; Petroselli, A.; Apollonio, C.; Botter, G.; Grimaldi, S. Low-Cost Stage-Camera System for Continuous Water-Level Monitoring in Ephemeral Streams. Hydrol. Sci. J. 2022, 67, 1439–1448. [Google Scholar] [CrossRef]
- Cappelli, F.; Tauro, F.; Apollonio, C.; Petroselli, A.; Borgonovo, E.; Grimaldi, S. Feature Importance Measures to Dissect the Role of Sub-Basins in Shaping the Catchment Hydrological Response: A Proof of Concept. Stoch. Environ. Res. Risk Assess. 2023, 37, 1247–1264. [Google Scholar] [CrossRef]
- Cappelli, F.; Tauro, F.; Apollonio, C.; Petroselli, A.; Borgonovo, E.; Volpi, E.; Grimaldi, S. Feature Importance Measures for Flood Forecasting System Design. Hydrol. Sci. J. 2024, 69, 438–455. [Google Scholar] [CrossRef]
- Oliveira De Sousa, F.; Ariza Flores, V.A.; Cunha, C.S.; Oda, S.; Xavier Ratton Neto, H. Multi-Criteria Assessment of Flood Risk on Railroads Using a Machine Learning Approach: A Case Study of Railroads in Minas Gerais. Infrastructures 2025, 10, 12. [Google Scholar] [CrossRef]
- Chaulagain, D.; Ram Rimal, P.; Ngando, S.N.; Nsafon, B.E.K.; Suh, D.; Huh, J.-S. Flood Susceptibility Mapping of Kathmandu Metropolitan City Using GIS-Based Multi-Criteria Decision Analysis. Ecol. Indic. 2023, 154, 110653. [Google Scholar] [CrossRef]
- Kalantari, Z.; Nickman, A.; Lyon, S.W.; Olofsson, B.; Folkeson, L. A Method for Mapping Flood Hazard along Roads. J. Environ. Manag. 2014, 133, 69–77. [Google Scholar] [CrossRef]
- Watson, G.; Ahn, J.E. A Systematic Review: To Increase Transportation Infrastructure Resilience to Flooding Events. Appl. Sci. 2022, 12, 12331. [Google Scholar] [CrossRef]
- Chen, N.; Yao, S.; Wang, C.; Du, W. A Method for Urban Flood Risk Assessment and Zoning Considering Road Environments and Terrain. Sustainability 2019, 11, 2734. [Google Scholar] [CrossRef]
- Nielsen, N.H.; Larsen, M.R.A.; Rasmussen, S.F. Development of a Screening Method to Assess Flood Risk on Danish National Roads and Highway Systems. Water Sci. Technol. 2011, 63, 2957–2966. [Google Scholar] [CrossRef]
- Colon, C.; Hallegatte, S.; Rozenberg, J. Criticality Analysis of a Country’s Transport Network via an Agent-Based Supply Chain Model. Nat. Sustain. 2021, 4, 209–215. [Google Scholar] [CrossRef]
- De Santis, V.; Caldara, M.; de Torres, T.; Ortiz, J.E. Stratigraphic Units of the Apulian Tavoliere Plain (Southern Italy): Chronology, Correlation with Marine Isotope Stages and Implications Regarding Vertical Movements. Sediment. Geol. 2010, 228, 255–270. [Google Scholar] [CrossRef]
- Regione Puglia Piano Paesaggistico Territoriale (PPTR) 2015. Available online: https://pugliacon.regione.puglia.it/web/sit-puglia-sit/pptr-piano-paesaggistico-territoriale-regionale (accessed on 1 May 2025).
- Autorità di bacino della Puglia Piano Di Bacino Stralcio Assetto Idrogeologico (PAI)-Relazione Di Piano 2004. Available online: https://www.distrettoappenninomeridionale.it/oldsite/index.php/elaborati-di-piano-menu/ex-adb-puglia-menu/piano-assetto-idrogeologico-pericolosita-idraulica-menu (accessed on 1 May 2025).
- Frattaruolo, F.; Pennetta, L.; Piccarreta, M. Desertification Vulnerability Map of Tavoliere, Apulia (Southern Italy). J. Maps 2009, 5, 117–125. [Google Scholar] [CrossRef]
- Peli, M.; Rapuzzi, C.; Barontini, S.; Ranzi, R. Application of Benfratello’s Method to Estimate the Spatio-Temporal Variability of the Irrigation Deficit in a Mediterranean Semiarid Climate. Hydrol. Res. 2023, 54, 451–474. [Google Scholar] [CrossRef]
- Cavuta, G.; DI MATTEO, D. Landscapes Protection and Eco-Development: The Case Study of Gargano National Park, Italy. Geoj. Tour. Geosites 2016, 17, 95–111. [Google Scholar]
- Martinotti, M.E.; Pisano, L.; Marchesini, I.; Rossi, M.; Peruccacci, S.; Brunetti, M.T.; Melillo, M.; Amoruso, G.; Loiacono, P.; Vennari, C.; et al. Landslides, Floods and Sinkholes in a Karst Environment: The 1–6 September 2014 Gargano Event, Southern Italy. Nat. Hazards Earth Syst. Sci. 2017, 17, 467–480. [Google Scholar] [CrossRef]
- Cotecchia, V.; Simeone, V.; Gabriele, S. Caratteri Climatici Della Regione Puglia. Mem. Descr. Della Carta Geol. d’Italia 2014, 92, 338–369. [Google Scholar]
- Bordonaro, S.; Pizzolante, B. La Ferrovia Garganica; Grenzi: Foggia, Italy, 2006; ISBN 978-88-8431-208-2. [Google Scholar]
- Bordonaro, S.; Pizzolante, B. Binari in Terra Dauna: Le Ferrovie Foggia-Lucera e Foggia-Manfredonia; Cappetta & C.: Foggia, Italy, 2009; ISBN 978-88-904537-0-0. [Google Scholar]
- Autorità di Bacino Distrettuale dell’Appennino Meridionale Piano Di Gestione Del Rischio Alluvioni (PGRA) 2014. Available online: https://www.distrettoappenninomeridionale.it/oldsite/index.php/9-piano-di-gestione-rischio-alluvioni-categoria (accessed on 1 May 2025).
- Copertino, V.A.; Fiorentino, M. Valutazione Delle Piene in Puglia/a Cura di V. A. Copertino, M. Fiorentino; Dipartimento di ingegneria e fisica dell’ambiente, Università degli studi della Basilicata Gruppo nazionale per la difesa dalle catastrofi idrogeologiche: Potenza, Italy, 1994. [Google Scholar]
- Brassel, K.E.; Reif, D. A Procedure to Generate Thiessen Polygons. Geogr. Anal. 1979, 11, 289–303. [Google Scholar] [CrossRef]
- Abdelkarim, A.; Al-Alola, S.S.; Alogayell, H.M.; Mohamed, S.A.; Alkadi, I.I.; Ismail, I.Y. Integration of GIS-Based Multicriteria Decision Analysis and Analytic Hierarchy Process to Assess Flood Hazard on the Al-Shamal Train Pathway in Al-Qurayyat Region, Kingdom of Saudi Arabia. Water 2020, 12, 1702. [Google Scholar] [CrossRef]
- Xafoulis, N.; Kontos, Y.; Farsirotou, E.; Kotsopoulos, S.; Perifanos, K.; Alamanis, N.; Dedousis, D.; Katsifarakis, K. Evaluation of Various Resolution DEMs in Flood Risk Assessment and Practical Rules for Flood Mapping in Data-Scarce Geospatial Areas: A Case Study in Thessaly, Greece. Hydrology 2023, 10, 91. [Google Scholar] [CrossRef]
- Cui, Y.; Liang, Q.; Xiong, Y.; Wang, G.; Wang, T.; Chen, H. Assessment of Object-Level Flood Impact in an Urbanized Area Considering Operation of Hydraulic Structures. Sustainability 2023, 15, 4589. [Google Scholar] [CrossRef]
- Schotten, R.; Bachmann, D. Integrating Critical Infrastructure Networks into Flood Risk Management. Sustainability 2023, 15, 5475. [Google Scholar] [CrossRef]
- Pellicani, R.; Parisi, A.; Iemmolo, G.; Apollonio, C. Economic Risk Evaluation in Urban Flooding and Instability-Prone Areas: The Case Study of San Giovanni Rotondo (Southern Italy). Geosciences 2018, 8, 112. [Google Scholar] [CrossRef]
- Hailemariam, S.F.; Alfredsen, K. Quantitative Flood Risk Assessment in Drammenselva River, Norway. Water 2023, 15, 920. [Google Scholar] [CrossRef]
- US Cybersecurity and Infrastructure Security Agency (CISA) Infrastructure Resilience Planning Framework (IRPF) March 2025. Available online: https://www.cisa.gov/resources-tools/resources/infrastructure-resilience-planning-framework-irpf (accessed on 1 May 2025).
- Kantaş, H. The Benefits of Achieving Workforce Resilience; VOLUME 6, ISACA JOURNAL 2023. Available online: https://www.isaca.org/-/media/files/isacadp/project/isaca/articles/journal/2023/volume-6/the-benefits-of-achieving-workforce-resilience_joa_eng_1123.pdf (accessed on 1 May 2025).
- Lim, T.C. Necessary Considerations When Framing Urban Heat Resilience as an Infrastructure Issue. J. Am. Plann. Assoc. 2024, 90, 568–575. [Google Scholar] [CrossRef]
Disclaimer/Publisher’s Note: The statements, opinions and data contained in all publications are solely those of the individual author(s) and contributor(s) and not of MDPI and/or the editor(s). MDPI and/or the editor(s) disclaim responsibility for any injury to people or property resulting from any ideas, methods, instructions or products referred to in the content. |
© 2025 by the authors. Licensee MDPI, Basel, Switzerland. This article is an open access article distributed under the terms and conditions of the Creative Commons Attribution (CC BY) license (https://creativecommons.org/licenses/by/4.0/).