On-Demand Tunnel Lighting System Utilizing Daylight: A Case Study
Abstract
1. Introduction
- (1)
- It is often difficult to satisfy the lighting needs of tunnel portal sections at different times explicitly based on optical fiber lighting. Thus, ways to compensate for electrical lighting must be proposed.
- (2)
- Guaranteed visual [18] or driving safety with the combination of natural lighting and electrical lighting must be ensured.
- (3)
- The energy-saving effect after the compensation of electrical lighting must be investigated.
2. Principle of the On-Demand Tunnel Lighting System Based on the Use of Daylight
2.1. Design of Daylighting System Using Fiber Optics (DSFO)
2.2. Design of the On-demand Lighting System
2.3. Lighting Demand Algorithm
2.4. Design of the Control Scheme
3. Results
3.1. Application Design
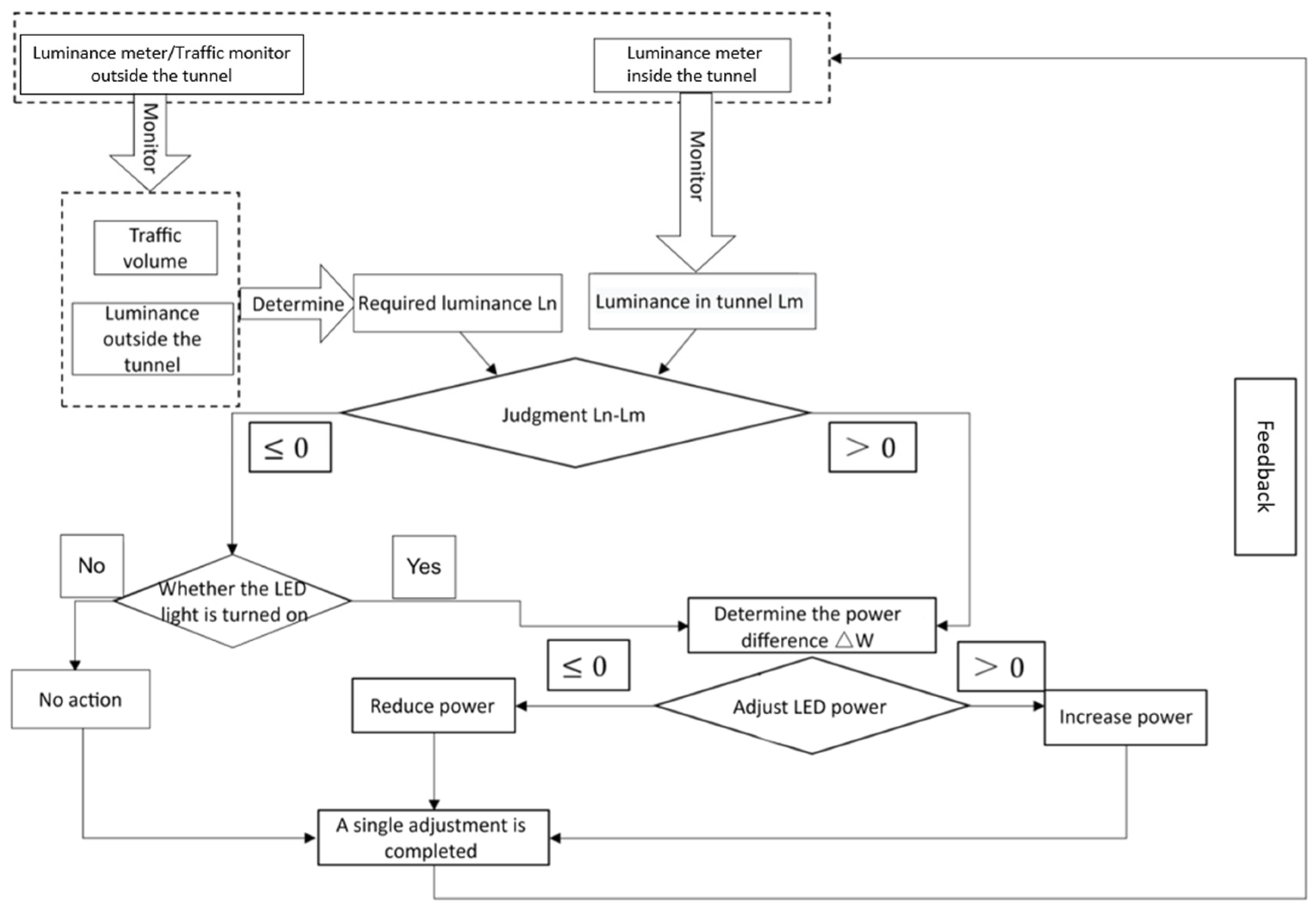
- The tunnel was equipped with a luminance meter and a simulated traffic flow detector outside the tunnel, which could transmit the collected data to the controller terminal. The detection area inside the tunnel was equipped with a luminance meter, which collected real-time luminance data from inside the tunnel and fed back the data to the control system to realize closed-loop control of on-demand lighting.
- A sunlight diffuser and LED lamps were installed to ensure that the emitted light was irradiated to the test area at the same angle, as this further ensured that the luminance recorded in the test area was the combined effect of the two light sources.
- The dimming range of the LED lamps was 0–100%. Here, dimming control automatically operated according to the luminance data recorded inside and outside the tunnel and the simulation data of the traffic volume so that the luminance in the test area could meet the design requirements and achieve the required safety and energy-saving levels.
- The system was designed with an emergency lighting function. In case of an emergency, this system would support 100% one-key operation of LED lights in the tunnel network.
- The sunny conditions in the low-traffic mode and the road surface of the two-vehicle tunnel were tested.
- Test process:
- (a)
- In the presence of sunlight, the luminance on the road in the designated area was tested. The intelligent controller adjusted the LED power until the luminance under the combined lighting action reached the desired value, and the LED power was recorded at this time.
- (b)
- When the lighting surface of the external lighting system was blocked, no sunlight entered the tunnel. The LED power was adjusted via the intelligent controller until the luminance under the action of a single LED reached the desired value, and the LED power was recorded at this time.
3.2. Data Analysis
3.2.1. Lighting Effect Test
3.2.2. Lighting Quality
3.2.3. Energy Saving
4. Conclusions
- With the application of the on-demand tunnel lighting system based on the use of daylight, the average luminance increases by 0.3 cd/m2, and the luminance uniformity in the lighting area increases by 0.18 compared with electrical lighting. The CCT changes with the change in sunlight; therefore, reducing large changes in portal luminance by reducing differences in CCT is advantageous.
- Compared with the electrical lighting system, the lighting power of the on-demand tunnel lighting system based on the use of daylight is only 36.8%, and the average value is reduced by 34.7%. The utilization of daylight can reach 79.8% based on the demand for lighting in threshold zones on sunny days in summer.
- Future research will focus on three aspects: coupling efficiency and transmission rate of DSFO, adaptability to daylight environments in a real tunnel, and visual and non-visual effects of the lighting environment for the tunnel-on-demand lighting energy-saving technology based on solar lighting.
Author Contributions
Funding
Institutional Review Board Statement
Informed Consent Statement
Conflicts of Interest
References
- Ministry of Transport of China. 2021 Statistical Bulletin on the Development of the Transportation Industry. 2022. Available online: https://www.chinahighway.com/article/65393930.html (accessed on 16 September 2022).
- Lai, J.; Zhang, P.; Zhou, H.; Cheng, F.; Qin, H. Study of rules of traffic safety in expressway tunnels. Tunn. Constr. 2017, 37, 6. [Google Scholar]
- International Commission on Illumination. CIE 88–2004 Guide for the Lighting of Road Tunnels and Underpasses; Commission Internationale de l’Éclairage: Vienna, Austria, 2004. [Google Scholar]
- The Illuminating Engineering Society of North America. ANSI/IES RP-22-11 Tunnel Lighting; The Illuminating Engineering Society of North America: New York, NY, USA, 2011. [Google Scholar]
- Ministry of Transport of the People’s Republic of China. JTG/T D70/2-01-2014 Guidelines for Design of Lighting of Highway Tunnels; Ministry of Transport of the People’s Republic of China: Beijing, China, 2014.
- Cantisani, G.; Di Mascio, P.; Moretti, L. Comparative life cycle assessment of lighting systems and road pavements in an Italian twin-tube road tunnel. Sustainability 2018, 10, 4165. [Google Scholar] [CrossRef]
- Dong, L.; Shang, X.; Zhao, Y.; Qin, L.; Xu, W. The impact of LED light color on the dark adaptation of human vision in tunnel entrances. IEEE Photonics J. 2018, 10, 1–11. [Google Scholar] [CrossRef]
- Peña-García, A.; López, J.C.; Grindlay, A.L. Decrease of energy demands of lighting installations in road tunnels based in the forestation of portal surroundings with climbing plants. Tunn. Undergr. Space Technol. 2015, 46, 111–115. [Google Scholar] [CrossRef]
- He, S.Y.; Tähkämö, L.; Maksimainen, M.; Liang, B.; Pan, G.B.; Halonen, L. Effects of transient adaptation on drivers’ visual performance in road tunnel lighting. Tunn. Undergr. Space Technol. 2017, 70, 42–54. [Google Scholar] [CrossRef]
- He, S.; Ren, Y.; Liu, H.; Liang, B.; Du, G. A novel tunnel lighting method aided by highly diffuse reflective materials on the sidewall: Theory and practice. Tunn. Undergr. Space Technol. 2022, 122, 104336. [Google Scholar] [CrossRef]
- Qin, L.; Dong, L.; Xu, W.; Zhang, L.; Yan, Q.; Chen, X. A ‘Vehicle in, Light Brightens; Vehicle out, Light Darkens’ energy-saving control system of highway tunnel lighting. Tunn. Undergr. Space Technol. 2017, 66, 147–156. [Google Scholar] [CrossRef]
- Qin, L.; Dong, L.L.; Xu, W.H.; Zhang, L.D.; Leon, A.S. An intelligent luminance control method for tunnel lighting based on traffic volume. Sustainability 2017, 9, 2208. [Google Scholar] [CrossRef]
- Yao, J.; Ning, D. Design of sunlight direct enhanced lighting system for highway tunnels. Appl. Opt. 2014, 35, 230–236. [Google Scholar]
- Peña-García, A.; Cabeza-Lainez, J. Daylighting of road tunnels through external ground-based light-pipes and complex reflective geometry. Tunn. Undergr. Space Technol. 2023, 131, 1–9. [Google Scholar] [CrossRef]
- Yu, S.; Shi, L.; Zhang, L.; Liu, Z.; Tu, Y. A Solar Optical Reflection Lighting System for Threshold Zone of Short Tunnels: Theory and Practice. Tunn. Undergr. Space Technol. 2023, 131, 104839. [Google Scholar] [CrossRef]
- Qin, X.; Zhang, X.; Qi, S.; Han, H. Design of solar optical fiber lighting system for enhanced lighting in highway tunnel threshold zone: A case study of Huashuyan tunnel in China. Int. J. Photoenergy 2015, 2015, 1–10. [Google Scholar] [CrossRef]
- Feng, S. Research on application technology of optical fiber lighting in Yutai Tunnel of Jihuang Expressway. Chin. J. Undergr. Space Eng. 2012, 8, 5. [Google Scholar]
- Sreelakshmi, K.; Ramamurthy, K. Review on fibre-optic-based daylight enhancement systems in buildings. Renew. Sustain. Energy Rev. 2022, 163, 112514. [Google Scholar] [CrossRef]














| Serial Number | Time | Test Area Luminance | LED Lighting System Power | |
|---|---|---|---|---|
| 1 | 8:00 | 1435 | 6.2 | 29.9% |
| 2 | 9:00 | 1750 | 7.6 | 37.9% |
| 3 | 10:00 | 2045 | 11 | 51.8% |
| 4 | 11:00 | 2564 | 11.5 | 41.1% |
| 5 | 12:00 | 2980 | 13 | 37.1% |
| 6 | 13:00 | 3150 | 13.5 | 20.8% |
| 7 | 14:00 | 2870 | 12.2 | 35.5% |
| 8 | 15:00 | 2580 | 11.3 | 40.8% |
| 9 | 16:00 | 2140 | 10 | 38.9% |
| 10 | 17:00 | 1812 | 7.8 | 37.2% |
| 11 | 18:00 | 1525 | 7 | 32.7% |
| Time | 8:00 | 9:00 | 10:00 | 11:00 | 12:00 | 13:00 | 14:00 | 15:00 | 16:00 | 17:00 | 18:00 |
|---|---|---|---|---|---|---|---|---|---|---|---|
| With Solar Sighting Single Lamp Power | 29.9% | 37.9% | 51.8% | 41.1% | 37.1% | 20.8% | 35.5% | 40.8% | 38.9% | 37.2% | 32.7% |
| No Sunlight Lighting Single Lamp Power | 46.1% | 57.7% | 80.7% | 84.6% | 96.1% | 100% | 92.3% | 84.6% | 69.2% | 57.7% | 50.0% |
Disclaimer/Publisher’s Note: The statements, opinions and data contained in all publications are solely those of the individual author(s) and contributor(s) and not of MDPI and/or the editor(s). MDPI and/or the editor(s) disclaim responsibility for any injury to people or property resulting from any ideas, methods, instructions or products referred to in the content. |
© 2023 by the authors. Licensee MDPI, Basel, Switzerland. This article is an open access article distributed under the terms and conditions of the Creative Commons Attribution (CC BY) license (https://creativecommons.org/licenses/by/4.0/).
Share and Cite
Shi, L.; Tu, Y.; Wang, X.; He, S.; Bhusal, P.; Hou, Z.; Zhang, C. On-Demand Tunnel Lighting System Utilizing Daylight: A Case Study. Sustainability 2023, 15, 2013. https://doi.org/10.3390/su15032013
Shi L, Tu Y, Wang X, He S, Bhusal P, Hou Z, Zhang C. On-Demand Tunnel Lighting System Utilizing Daylight: A Case Study. Sustainability. 2023; 15(3):2013. https://doi.org/10.3390/su15032013
Chicago/Turabian StyleShi, Lingna, Yun Tu, Xiaoyu Wang, Shiyong He, Pramod Bhusal, Zeyu Hou, and Chaoyu Zhang. 2023. "On-Demand Tunnel Lighting System Utilizing Daylight: A Case Study" Sustainability 15, no. 3: 2013. https://doi.org/10.3390/su15032013
APA StyleShi, L., Tu, Y., Wang, X., He, S., Bhusal, P., Hou, Z., & Zhang, C. (2023). On-Demand Tunnel Lighting System Utilizing Daylight: A Case Study. Sustainability, 15(3), 2013. https://doi.org/10.3390/su15032013

