Abstract
This study presents a multi-objective optimal framework for deploying traffic monitoring cameras at road networks. Compared with previous studies that focused on addressing single traffic problem such as OD estimation, link flow observation, path flow reconstruction, and travel time estimation, this study aims to address a comprehensive traffic management problem, including crash prevention, traffic violation governance, and traffic efficiency improvement. First, a potential principle for selecting the location of traffic monitoring deployment is determined, taking into account the key signalized intersections, areas prone to traffic congestion, crash-prone spots, and areas prone to traffic violations. Then, a multi-objective optimal model is developed to minimize the ATFM (i.e., average traffic volume of each five minutes), TCF (i.e., traffic crash frequency), and TVF (i.e., traffic violation frequency) while adhering to cost constraints. Finally, RVEA and NSGA-II algorithms are used to solve the multi-objective optimal model, respectively, and a comprehensive metric is proposed to evaluate the deployment schemes. The case study results demonstrate that the solutions obtained by the RVEA algorithm outperform those of the NSGA-II algorithm, and the best traffic monitoring deployment rate is 62.79%, under cost constraints. In addition, the comparison using the FAHP method also illustrates that the RVEA scheme is superior to the NSGA-II scheme. The above research results could potentially be used to optimize the locations of traffic cameras in road networks, which help to improve traffic management.
1. Introduction
With the rapid development of socio-economic and urban motorization, traditional traffic management methods cannot meet the increasing demand for precise traffic governance. As an automatic traffic management method, an electronic traffic monitoring facility can assist in monitoring the public security and traffic operation of an urban region, thus improving traffic management efficiency. Generally, the front-end equipment of a traffic monitoring facility includes ancillary products such as image acquisition and processing equipment, shooting equipment, auxiliary light sources, and stanchions. Traffic monitoring cameras are important sensor equipment in the Internet of Things, and they can record rich space–time information with the advantages of being all-weather, having high coverage, and having real-time characteristics, which highly improves urban traffic congestion and ensures traffic safety. Although traffic monitoring cameras are normally installed in limited locations, they provide crucial information for estimating traffic conditions and vehicle safety. Reasonable deployment and design of traffic monitoring facilities could promote their validity and utilization, thus maximizing the monitoring benefits. However, current traffic monitoring devices are not equipped with unified standards, and the monitoring points are numerous. There is still a challenging question as to how traffic monitoring cameras should be installed at proper locations to maximize the overall road network surveillance benefits.
In view of the arbitrariness of traffic monitoring settings, this study aims to propose an optimized deployment scheme for traffic monitoring cameras, taking costs into consideration. One issue with deploying traffic monitoring cameras is that cameras must be arranged in appropriate locations to maximize monitoring efficiency while taking into account certain constraints [1]. To make full use of construction funds, the benefits of monitoring crashes, traffic violations, and congestion are comprehensively considered when implementing traffic monitoring cameras. The proposed traffic monitoring camera deployment method is of great significance for optimizing the current road traffic resource layout, and further supporting the precise management and control of road traffic.
Previous studies have been conducted to study the optimal deployment of different traffic sensors for various purposes [2,3,4,5,6]. The related sensors include inductive loop detectors, radar detectors, traffic video surveillance, etc. There are several types of data that can be observed with various types of traffic sensor equipment, and the simplest and most commonly used sensor is the loop detector, which can capture real-time traffic flow data. Numerous studies have explored the problem of loop-detector deployment on urban roads and highways. Chen et al. [7] determined the optimal quantity and locations of loop detectors based on the principle of maximizing link- and route-flow coverage information. A method for the sequential identification of detectors and iterative algorithms was designed to solve this deployment problem. Numerical examples demonstrated that the proposed deployment model could determine the optimal scheme of detectors. An et al. [8] presented an optimal method for loop-detector layout based on network centrality. They built a traffic network centrality model (TNCM) that considers travel time and origin–destination (OD) demand. The experiments showed that the TNCM could reduce the deployment cost of traffic detectors, and improve the monitoring benefits of the traffic network. Contreras et al. [9] analyzed the observability problem in terms of sensor placement, and presented a lumped-parameter-based ODE model for comparing the deployment of various sensors along a highway. Morrison and Martonosi [10] provided a new necessary condition on the location of traffic sensors to enable the traffic flow throughout the network to be computed.
Apart from loop detectors, point-to-point sensors such as vehicle identification (AVI) readers installed at the roadside can also obtain instantaneous traffic data. In terms of the location placement of AVI readers, a potential game of AVI sensors was developed to find their optimal locations using an incremental-search method, while considering costs [11]. A case in Shanghai showed that the proposed method was superior to other algorithms. Li et al. [12] introduced a deployment score indicator to present the deployment priorities of AVI sensors for a better reconstruction of vehicles’ paths. Then, a random work method was developed to simulate massive path data, and a path-level bi-level programming model (P-BPM) was constructed to find the optimal layout of the AVI sensors for each simulated path.
With the development of information sensing technology, traffic data detection methods have become increasingly varied. Roadside LiDAR and portable Bluetooth have also been used to capture real-time traffic data. Various studies have been conducted regarding the deployment of these traffic sensors [13,14,15]. Lin et al. [13] investigated the deployment location of mobile LiDAR based on its built-in characteristics and mechanical structure, forming an optimization model to be solved with an elitist-preservation genetic algorithm (EGA). The results showed that the optimal installation height of the mobile LiDAR was 0.5 m, and the rotation angles in the urban road and highway scenarios were 128.4 degrees and 148.0 degrees, respectively. Given the limited coverage of a single roadside LiDAR sensor, Wu et al. [14] investigated the deployment of multiple roadside LiDAR sensors based on a point-aggregation-based partial iterative closest point algorithm (PA-PICP). The results showed that the effectiveness and accuracy of PA-PICP was greatly improved compared with previous methods. Considering the system errors of the fixed traffic sensors such as loop detectors, AVI, and LiDAR, Park and Haghani [15] deployed the portable Bluetooth sensors based on a two-stage stochastic formulation. The first stage determined the optimal number of Bluetooth sensors, and the second stage evaluated the specific sensor arrangements in different scenarios.
With respect to the optimization method of deployment for road traffic surveillance, Zhao [16] proposed a binary integer programming method to analyze the deployment of a traffic monitoring camera within a small area. Then, a visibility model that aims to minimize the number of traffic monitoring cameras and maximize monitoring visibility was presented. Ma et al. [17] explored the connection between the deployment of traffic monitoring cameras and vehicles. The optimal deployment for traffic cameras under different conditions was finally obtained. A new optimization method that considers the constraining relationships between the traffic cameras and the geographic environment was proposed by Wang et al. [18]. The optimal objective was to minimize the number of the traffic camera settings, so an optimization model that included the graph structure, cost function, and heuristic function for the algorithm was developed. The results illustrated that the camera pose, setting location, and size of the target area were important contributing factors to the efficiency of traffic monitoring. Xie et al. [19] studied the traffic monitoring layout problem of video surveillance systems in railway passenger transport hubs, and they utilized a heuristic algorithm to solve the deployment model. The results indicated that the model and the algorithm could effectively solve the problem of video surveillance placement in railway passenger hubs.
Although large numbers of studies have attempted to optimize the locations of traffic sensor settings or the number of deployments, the sensors mentioned in the above literature are subject to performance disruptions due to various system errors and sensor failure problems, which has an influence on the quality of information obtained from the traffic sensor network. Given the potential failure of different traffic sensor systems, some studies have incorporated the sensor failure problem into the optimal deployment models. Li and Ouyang [20,21] proposed a reliable facility location model to optimize the benefits of traffic surveillance from synthesized sensor pairs, using customized greedy and Lagrangian relaxation algorithms to solve the problem of traffic surveillance failures. Then, the managerial insights on how optimal sensor deployment and surveillance benefits vary with surveillance objective were discussed. According to the different surveillance purposes and failure scenarios of traffic monitoring cameras. Zhu et al. [22] incorporated the traffic sensor failure into the optimal sensor placement model, and the results showed that the consideration of the failure problem could improve the sensor placement pattern. Salari et al. [4] proposed a sensor setting location model that minimizes the effect of sensor failure on the inference of link flow for unobserved links. Danczyk et al. [23] built a probabilistic sensor location model for point sensors along freeway corridors, and then they considered the probability of sensor failures and sought an optimal configuration that minimized the expectation of performance errors.
Considering the low coverage of traffic sensor and the single data source detection in previous studies. Zhan et al. [24] proposed a genetic algorithm to solve the objective optimization model of the multi-type traffic sensors deployment. The results indicated that the developed method was efficient in allocating multi-type sensors to improve the accuracy of travel time estimation.
Overall, prior studies have developed many models to solve the allocation problem of traffic sensors, most of which are primarily focused on limited road sections or expressways and solve single traffic problem such as OD estimation, link-flow observation, path-flow reconstruction, and travel time estimation. Unfortunately, little research in the context of traffic sensor deployment has addressed the comprehensive traffic optimization problem from a systematic perspective that integrates traffic safety, traffic efficiency, and traffic order. Specifically, the current multi-objective optimal deployment of traffic monitoring systems at the intersections of urban road networks is still scarce. In addition, the deployment locations and the relevant data in most studies were primarily available in simulated scenarios. The exploration of deployment for traffic monitoring cameras on actual road networks using large-scale empirical data is still limited. To fill these knowledge gaps, this study is conducted from the following perspectives.
- (i)
- A multi-objective optimization model for the deployment of road traffic monitoring cameras at urban intersections is developed, taking into account the current traffic camera locations, locations prone to congestion, locations prone to crashes, and locations prone to traffic violations. The optimization objective is to minimize the ATFM (i.e., average traffic volume of each five minutes), TCF (i.e., traffic crash frequency), and TVF (traffic violation frequency), and the penalty function is used to deal with the constraints. The value of the penalty function is determined as the maximum value between the cost difference and the cost of the constraint and 0.
- (ii)
- To boost the efficiency of the model solution, we use a RVEA algorithm to solve the developed multi-objective optimization model for road traffic monitoring deployment. The proposed RVEA algorithm could adjust the reference vector based on the range of the objective values (e.g., ATFM, TCF, and TVF), from which the uniformly distributed solutions are obtained.
- (iii)
- A comprehensive evaluation index system that considers both the coverage rate and matching rate is built to validate the rationality of the deployment schemes of the traffic monitoring cameras. Then, the FAHP approach is used to evaluate the final deployment schemes. Such a comprehensive evaluation and a comparison of deployment schemes have never been explored in previous studies to ensure the engineering availability of the traffic monitoring cameras’ deployment.
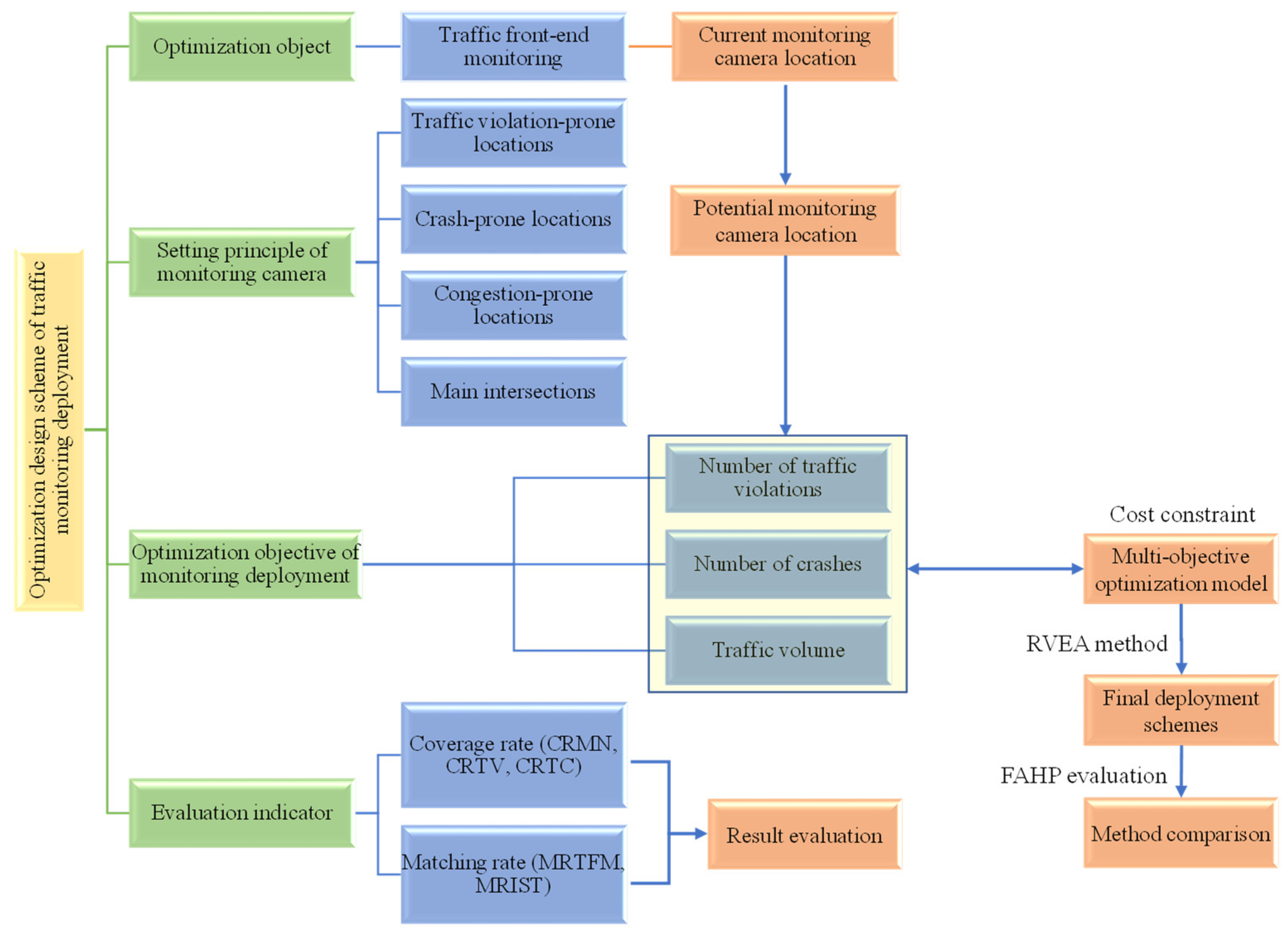
This paper is organized as follows. In Section 2, the method is studied, which contains the multi-objective optimization model, algorithm, and model evaluation metrics. In Section 3, a case study from the Wujiang District of Suzhou, China, is selected to demonstrate the deployment schemes of the traffic monitoring cameras. In Section 4, a brief discussion and future direction are proposed. The workflow is shown in Figure 1.
Figure 1.
Workflow for the traffic monitoring cameras’ deployment.
2. Method
2.1. Deployment Principle and Optimization Objective
Traffic monitoring is carried out by front-end cameras that aim to obtain real-time road conditions and various traffic data. The demands of traffic monitoring cameras are several: (1) obtain traffic flow data and judge road congestion; (2) trace the occurrence of crashes; and (3) identify traffic violations. This study aims to optimize the deployment scheme of traffic monitoring cameras, taking financial constraints into consideration, to ensure that the monitoring system obtains enough traffic information and maintains a high regional coverage. Generally, surveillance cameras are installed at crash-prone sections, violation-prone sections, traffic congestion sections, and key intersections. This study proposes several principle settings for traffic monitoring cameras: at a main intersection, with a signal control; in a congestion-prone location and an area with high saturation; at locations where crashes are inclined to occur; and at locations where traffic violations frequently occur. Based on the four setting principles, key intersections, traffic congestion-prone spots, crash-prone spots, and traffic violation-prone spots will be taken into consideration.
The objective of the traffic monitoring cameras’ deployment is to optimize the surveillance efficiency of the cameras. We assume the matrix formed by all potential traffic camera deployment points is . Then, the relationship of traffic volume, crashes, and traffic violations to traffic monitoring camera settings is analyzed below.
- (1)
- Traffic volume analysis
In this study, the traffic volume of each potential deployment point is counted for a total of 3–4 days. In order to conveniently count and determine the relative traffic volume at each potential deployment location, an average traffic volume of each five minutes (ATFM) is determined.
where is the average traffic volume of the ith potential deployment point; is the sum of statistical traffic volume of all the potential deployment point; and is the statistical frequency of traffic volume for every 5 min at the ith potential deployment point.
According to Equation (1), we count the traffic volume of all the potential deployment points. Since the traffic volume, frequency of crashes, and frequency of traffic violations present a dimensional difference, it is necessary to normalize them first. The optimization goal is to increase the traffic detection ability. However, as the objective of the following optimization model is to minimize the function, the traffic volume needs to be processed with a reversed manner. The reversed processing of traffic volume is carried out as follows:
where and are the maximum and minimum traffic volume of all the potential deployment points within 5 min; is the traffic volume attribute of the ith potential deployment point after reverse-processing.
- (2)
- Crash analysis
The number of crashes refers to the total frequency of historical motor vehicle crashes occurred at the potential deployment points. The spatial connection tool of ArcGIS is used to count the historical traffic crash frequency (i.e., TCF) within a 60-m range of the potential deployment points, and TCF reflects the traffic safety attributes of the potential deployment points. In this section, the optimization goal is to increase the crash detection ability, but the objective function is the minimization. It is necessary to process the crash frequency in reverse, as shown:
where is the maximum crash frequency of all the potential deployment points for one year; is the minimum crash frequency of all the potential deployment points for one year; and is the crash attribute of the ith potential point after reverse-processing.
- (3)
- Traffic violation analysis
The number of traffic violations refers to the total frequency of historical motor vehicle violations that have occurred at the potential deployment points. The spatial connection tool is used to count the historical traffic violation frequency (TVF) within 60 m of the potential points. The optimization goal is to increase the traffic violation detection ability, while the objective function is the minimization value. It is necessary to process the traffic violation frequency in reverse, as shown:
where is the maximum traffic violation frequency of all the potential deployment points for one year; is the minimum traffic violation frequency of all the potential deployment points for one year; and is the traffic violation attribute of the ith potential deployment point after reverse-processing.
2.2. Multi-Objective Optimization Model
After determining the optimization objectives, this section analyzes the optimization modeling process of the traffic monitoring cameras’ deployment. The traffic monitoring cameras’ deployment is transformed into a multi-objective optimization problem with constraints. Specifically, the ATFM, TCF, and TVF are the optimization objectives, then the deployment cost is the constraint. In the optimization process, the dominance relations among the optimization objectives for all the potential deployment points are compared, respectively, in order to find the solution that minimizes each objective.
The multi-objective optimization with cost constraints may be expressed as follows:
where is the decision vector whose dimension is (the number of the potential deployment points), and 0–1 integer programming is used to represent the selection status of the potential deployment points: ; , means that this potential deployment point is not selected as the setting location of the traffic cameras, and xi = 1 means that this point is selected as the setting location.
is an objective function formed by mapping the three objective components (e.g., ATFM, TCF, TVF) from decision space to objective space. The calculation of each objective component is expressed as follows.
denotes the kth objective function, p is the total number of the deployment location, represents the traffic attribute value (i.e., the normalized ATFM, TCF, and TVF represented by , , ) of the ith setting point of the traffic monitoring cameras.
represent the functional value of each related component. As mentioned above, the components include the number of traffic violations, the number of crashes, and traffic volume. Therefore, the optimization objective function for each component can be obtained as follows:
where denotes the sub-objective function that is used to optimize the number of traffic violations, represents the sub-objective function that is used to optimize the number of crashes, and denotes the sub-objective function that used to optimize traffic volume. , , denote the values of traffic violation attribute (), crash attribute (), and traffic volume attribute () of the ith deployment point of the traffic monitoring cameras. is the 0–1 variable, “1” represents that there is a traffic monitoring camera at the ith traffic monitoring camera point, and “0” denotes that there is no traffic monitoring camera.
Large or moderate-sized urban networks are required to deploy a great number of traffic monitoring cameras, which incurs substantial costs [25,26]. However, the budget for road traffic cameras is limited, and it is impossible to cover all the potential deployment points. Thus, there is a need to address the problem of optimal traffic camera locations within a limited budget. In this study, the setting cost of the traffic monitoring camera is taken as the constraint condition. The cost constraint is shown as follows:
where is the total budget available to set the traffic monitoring cameras, is the cost of installing and maintaining the camera, is the installation and maintenance cost at the ith deployment location, and is the number of traffic cameras deployed at the ith location.
For convenience of calculation, the constraints need to be transformed into the form of equality. The penalty function is used to deal with the constraints. The value of the penalty function is determined as the maximum value between the cost difference (i.e., the difference between the final deployment cost and the total budget) and 0. The penalty function is shown as follows:
Based on the analyses above, a multi-objective optimization model of traffic cameras is shown as follows:
The solution of the model is a string with length p, X = x1, x2, … xp; xi = 1 denotes that the current potential deployment point is selected as the traffic camera location, and xi = 0 represents that the potential deployment point is not the traffic camera location.
Since the budget of the traffic camera deployment is limited and cannot cover all the potential points, the cost is taken as the constraint condition. The constraint function determines the feasible region of the decision vector. In our study, the total number of potential deployment points is 43 (see the corresponding description of Section 3.1). Considering the budget limitation, the total cost constraint is set as 30 c in the process of calculation (c is the total cost of the traffic camera operation and maintenance at a single potential deployment point). Then, the inequality constraints in the above optimization model are transformed into the following penalty functions:
The value of the penalty function could help to judge whether the solution x satisfies the constraint. If the solution satisfies the constraint, , Otherwise, .
The objective function is regarded as the fitness judgment reference, and the penalty function is used to judge whether the solution is feasible. In the calculation, no matter whether the solution satisfies the constraint, if it satisfies the domination relation or the probability requirement, it can be added to the pareto solution set. Notably, during the calculation, the solution set containing feasible solutions can be updated at any time.
2.3. RVEA Algorithm
The reference vector-guided evolutionary algorithm (RVEA) is used to solve the multi-objective optimization model. The RVEA algorithm can transform a multi-objective optimization into several single-objective optimization problems, and regards the preferred subset of the Pareto as the objective. The RVEA algorithm adjusts the reference vector by dealing with an objective function that is not well normalized through an adaptive strategy. The adaptive strategy adjusts the distribution of the reference vectors based on the range of different objective functions, which ensures that the candidate solutions are uniformly distributed in the objective space, even if the objective function is not well normalized. This strategy is mainly used to obtain uniformly distributed Pareto optimal subsets [27]. The workflow of the RVEA algorithm is shown as follows.
- (1)
- Algorithm preparation–generation of reference vectors
Without loss of generality, all reference vectors used in this study are unit vectors in the first quadrant whose origin is the starting point. In general, this unit vector can be generated through dividing any vector by its norm. However, the uniformly distributed unit reference vectors are required for uniformly distributed coverage of the target space. To generate the uniformly distributed reference vectors, a set of uniformly distributed points is generated first on the element hyperplane using the canonical simplex lattice design method.
where i = 1, 2, …, N, N is the number of uniformly distributed points, M is the target number, and H is the positive integer of the simplex lattice design. Then, the corresponding unit reference vector may be obtained through transformation.
We can map the reference point from a hyperplane to a hypersphere. According to the properties of the simplex lattice design, given H and M, the total number is N = (H + M − 1, M − 1) uniformly distributed reference vectors.
Given two vectors v1 and v2, the cosine of the acute angle between the two vectors could measure the spatial relationship between them. The calculation formula is as follows:
where is the norm that denotes the vector length.
- (2)
- The framework of RVEA
(1) Progeny generation
- -
- An offspring population is created by simulating the binomial crossover (SBX) and polynomial mutation.
- -
- Cross-selection is carried out without determined strategy, and each of the N individuals has the same probability of participating in the reproduction process.
- -
- The reference vector selection strategy effectively manages the objective space convergence and diversity, ensuring each individual within the subspace can make the same contribution to the total population.
(2) Reference vector guidance selection
The reference vector guide selection consists of the four steps:
Step 1: Objective conversion
The starting point of the reference vector is always the origin of coordinates. The objective function (i.e., ) in the population is converted into .
where represents the minimum objective calculated through F(t).
The function of the conversion operation is to ensure that the converted objectives are in the first quadrant, where the poles of each objective function are on the corresponding coordinate axes. This covers the reference vector to the greatest extent.
Step 2: Population division
The population is divided into N subpopulations by linking each individual with its nearest reference vector, and the spatial relationship of two vectors is measured by the acute angle between the two vectors.
The cosine between the objective vector and reference vector can be calculated as follows:
The subpopulation is divided using the following equation:
Step 3: APD distance
Once the population is divided into N subspecies , an elite from each subpopulation can be selected to create for the next generation. Since our motivation is to find a solution at each reference vector closest to the ideal point, the selection criteria include two sub-conditions: convergence criteria and diversity criteria. The convergence criterion is measured using and the diversity criterion is measured using θ. To balance the relationship between the convergence criterion and diversity criterion, the APD distance is defined as follows, where P is a penalty function related to θ.
is a user-defined parameter, and and form the angle of the other reference vector that forms the smallest angle.
Generally, the multi-objective optimization emphasizes convergence in the early stage and diversity in the final stage. The penalty function is designed based on this problem. In the early stage, , so P ≈ 0 means , emphasizes convergence. In the later stage, gradually increases, and so does the influence of P. The angle is used to normalize the angle in the subspace specified by . This angle normalization process is of particular interest when the distribution of some reference vectors is too dense (or too sparse), resulting in very small (or large) angles between the candidate solution and the reference vector.
Compared with other method (such as NSGA-II method), the normalized angle proposed in RVEA will not change the actual position of the target. Angle normalization performed independently within each subspace does not affect the distribution of candidate solutions in the other subspaces. In addition, since the sparsity of the distribution of candidate solutions is directly related to the dimension of the target space (i.e., the value of M), the penalty function P is also related to M, which adaptively adjusts the range of the penalty function value.
Step 4: Reference vector adaptation
A set of uniform distributed reference vectors is given when all the objectives are normalized to the same range (such as the range of [0, 1]). However, the objective in real situation could be converted to different ranges. Then, if the uniformly distributed reference vector is still considered, the inhomogeneous solution will be prompted. With the reference vector adaptation strategy [27], RVEA will obtain uniformly distributed solutions, even if the objective functions are not normalized to the same range.
RVEA adjusts the reference vector based on the range of the objective values, shown as follows.
where is the objective, which represents the difference between the extreme values under a certain target.
2.4. Evaluation Metrics
When evaluating the deployment scheme of a road traffic monitoring camera, it is necessary to design effective evaluation metrics. Two kinds of metrics are proposed to evaluate the optimal deployment scheme of traffic monitoring cameras: the coverage rate and matching rate.
2.4.1. Coverage Rate
- (1)
- Coverage rate of mileage road network
Coverage rate of mileage road network (CRMN) is the ratio between the length of road segments that can be monitored by all traffic monitoring cameras (repetitive road sections are not included) and the total mileage of the road network in the study area, shown as follows:
where represents the road segment length that could be monitored by all road monitoring cameras, and represents the total road network mileage.
- (2)
- Coverage rate of traffic violation hotspots
The coverage rate of traffic violation hotspots (CRTV) is the ratio of the number of traffic violation hotspots that can be observed by traffic monitoring cameras to the total number of traffic violation hotspots.
where represents the number of traffic violation hotspots that can be monitored by all road traffic monitoring cameras, and represents the total traffic violation hotspot.
- (3)
- Coverage rate of crash hotspots
The coverage rate of traffic crash hotspots (CRTC) refers to the ratio between the number of crash hotspots that can be observed by traffic monitoring cameras and the total crash hotspots. The calculation of coverage of crash hotspots is shown as follows:
where represents the number of crash hotspots that can be monitored by all road monitoring facilities, and represents the number of all crash hotspots.
2.4.2. Matching Rate
- (1)
- Matching rate of traffic flow monitoring
The matching rate of traffic flow monitoring (MRTFM) refers to the ratio between the number of road sections of traffic flow monitoring that can be observed by traffic monitoring cameras and the total road sections of traffic flow monitoring.
where represents the number of road sections of traffic flow monitoring that could be observed by road monitoring cameras, and represents the number of total road sections.
- (2)
- Matching rate of important signalized intersections
The matching rate of important signal intersections (MRISI) refers to the ratio between the number of signal control intersections that can be observed by road monitoring cameras and the number of all signal control intersections. The calculation is as follows:
where represents the number of the important signalized intersections that could be monitored by all road monitoring cameras, and represents the number of total important signalized intersections.
The above metrics are evaluated based on the National Development and Reform Commission of China [28], which requires that the traffic video surveillance coverage and the new and rebuilt HD camera ratio in key public areas and key industries should be up to 100%. Thereby, the metric evaluation criterion of road traffic monitoring camera deployment is obtained (see Table 1).
Table 1.
Metric evaluation criterion of road monitoring implementation.
3. Case Study
3.1. Study Area and Data Preparation
The Wujiang District of Suzhou, China, was selected as the study area. The specific ranges of the selected area are the rectangular region enclosed by Ludang Road, Tiyu Road, Songling Avenue, and Taihu Street. We collected one year’s historical crash data, traffic violation data, and traffic volume data from the study area. Then, the traffic violation hotspots and crash hotspots could be identified using these historical data. The locations of the current traffic monitoring cameras, traffic violation hotspots [29], crash hotspots [29,30], and the main intersections of the study area were determined and mapped onto the road network (see Figure 2a). Then, the potential deployment points used to optimize the road monitoring camera settings were determined according to the setting principle of the road monitoring camera. These potential points consist of two parts: the original monitoring points, and the additional monitoring points. The original traffic monitoring points are primarily the current traffic monitoring camera locations, and the additional monitoring points contain the key intersections that feature a high traffic volume, frequent traffic violations, and frequent crashes. A total of 43 potential traffic monitoring points were determined in this study (see Figure 2b, wherein the numbers denote the deployment location ID).

Figure 2.
Study area and traffic monitoring locations. (a) Monitoring camera and event locations. (b) Potential traffic monitoring locations.
The 43 potential traffic monitoring camera deployment points, and the locations of key intersections, crash hotspots, and traffic violation hotspots for the year of 2019 were imported into ArcGIS. Among these, the potential traffic monitoring camera deployment points are the major reference points, and the key intersection locations, crash hotspot locations, and traffic violation hotspot locations are the traffic attribute points. The ATFM, TCF, and TVF within a 60-m range of the potential traffic monitoring points are selected as the monitoring indicators. Then, an attribute connection through ArcGIS is conducted to link the potential traffic monitoring locations and the corresponding ATFM, TCF, and TVF. Finally, the statistical results of the potential traffic attributes at the monitoring locations are obtained, which will be used as the optimization set for the potential deployment of traffic monitoring cameras. In terms of the limited budget for setting up traffic monitoring cameras, it is impossible to cover all potential traffic monitoring points, so cost is taken as a constraint condition. Although there are 43 potential traffic monitoring points, the total cost constraint is set at 30c.
3.2. Results
3.2.1. Traffic Attributes and the Distribution of the Potential Traffic Monitoring Points
We counted the ATFM, TCF, TVF of the total 43 potential traffic monitoring points for the year 2019, as shown in Figure 3.
Figure 3.
Traffic attributes and the distribution of potential traffic monitoring points. (a) TCF distribution. (b) TVF distribution. (c) ATFM distribution.
The traffic volume, crash frequency, and violation frequency of each potential deployment point can be identified. Different deployment locations for traffic monitoring cameras present significant differences for the ATFM, TCF, and TVF, respectively. Specifically, the traffic monitoring camera at location ID 16 (i.e., the intersection of Suzhouhe Road-Taihu Street) showed the most significant crash situation, with 62 crashes occurring in one year, while no crash occurrences have been reported at location ID 18 (the intersection of Suzhouhe Road–Gaoxin Road). Likewise, the locations of the highest and lowest frequency of traffic violations among the 43 potential traffic monitoring camera deployment points are location ID 24 (i.e., the intersection of 230 Provincial Road–Taihu Street, where 6278 traffic violations occurred in one year) and location ID 11 (i.e., the intersection of 230 Provincial Road–Tiyu Road, where 12 traffic violations occurred in one year). The location with the highest traffic volume is the location ID 8 (i.e., the intersection of Songling Avenue–Pangyang Road, where the ATFM is 137 veh/5 min) and the location with the lowest traffic volume is location ID 22 (i.e., the intersection of Shuixiu Street–Taihu Street, where the ATFM is 8.5 veh/5 min).
The values of ATFM, TCF, TVF present dimensional differences, making it difficult to analyze their impacts on the deployment location of traffic monitoring cameras. Accordingly, we normalized them into the range of [0, 1], as shown in Figure 4.
Figure 4.
Normalized traffic attributes of potential traffic monitoring camera deployment points.
3.2.2. Multi-Objective Optimization Results
To compare the performance of different algorithms, we used our proposed method, RVEA, and another multi-objective optimization algorithm, NSGA-II, to solve the multi-objective optimization model, respectively. In the process of solving the NSGA-II method, the number of optimization objectives is M = 3 (minimizing the ATFM, TCF, and TVF), the initial population is N = 100, and the maximum number of iterations is maxFE = 1000. The 0–1 integer programming method is used to determine whether the potential deployment point should be chosen as the monitoring setting location. Since there are 43 potential deployment points, there are 43 problem variables. With regard to the RVEA method, the initial population, the optimization objective, and the maximum number of iterations are the same as those of the NSGA-II method. Then, the self-defined parameter is ɑ = 2, fr = 0.1. The spatial iterations of the three objective functions (e.g., , , ) using NSGA-II and RVEA are shown in Figure 5a,b, respectively.
Figure 5.
Objective function iterations using two different solving algorithms. (a) Objective function iteration of NSGA-II. (b) Objective function iteration of RVEA.
Among the 100 schemes of traffic monitoring camera deployment obtained in Figure 5, the Z-value sorting method was selected to screen out the good solutions. The specific formula of Z-value is shown as follows:
The solutions are numbered according to their Z-value, with a smaller Z-value indicating a better traffic monitoring camera deployment scheme. The deployment rate is then used to describe the ratio of the actual deployment number of traffic monitoring cameras through the optimization scheme to the potential number of traffic monitoring points.
where is the deployment rate of traffic monitoring camera, is the actual deployment number of traffic monitoring cameras, and is the total number of the potential traffic monitoring deployment points.
The deployment rate represents the efficiency of the optimization scheme in deploying traffic monitoring cameras within the constraint of cost. The top ten solutions found by NSGA-II and RVEA are shown in Table 2.
Table 2.
Top ten solutions of the NSGA-II and RVEA methods.
With respect to the solutions solved by NSGA-II, Solution 1 corresponds to the lowest Z-value and the highest deployment rate of traffic monitoring cameras. Therefore, Solution 1 is the optimal solution, and the corresponding deployment scheme of traffic monitoring cameras under cost constraints is the best. Among the solutions solved by RVEA, solution 1 shows the lowest Z-value, but the corresponding deployment rate of the traffic monitoring cameras is low (i.e., it presents insufficient practicality). Although the Z-value of solution 2 is slightly larger than that of solution 1 among RVEA solutions, the deployment rate of traffic monitoring camera implementation for solution 2 is high. Considering both the Z-value and the deployment rate of traffic monitoring cameras, Solution 2 corresponds to the optimal solution of RVEA and the best deployment scheme for traffic monitoring cameras.
In the model results (see Figure 6), “1” represents that the current point is selected as the location for traffic monitoring camera setting, “0” denotes that the current point is not the deployment location for traffic monitoring cameras. The results of the optimization of the traffic monitoring cameras’ deployment among the total 43 potential points were then obtained. Figure 7 shows the final deployment scheme of the NSGA-II and RVEA methods. From the results, it can be seen that cameras are deployed at only 27 locations among the 43 potential setting points. This can be attributed to the cost constraint, since it is impossible to set a traffic monitoring camera at every location. Working with a limited budget, we should preferentially deploy the traffic monitoring cameras at the most urgent locations, such as intersections with a high traffic volume, frequent crashes, and traffic violations. This is why the highest deployment rate of traffic monitoring cameras, as shown in Table 2, is 62.79%.
Figure 6.
Traffic monitoring camera deployment scheme of NSGA-II and RVEA.
Figure 7.
Traffic monitoring camera deployment schemes using different methods.
We further imported the final solutions (i.e., optimized traffic monitoring camera deployment schemes) of the two methods into ArcGIS, and matched the deployment locations with the map of road network. Figure 7 shows the 27 deployment locations of traffic monitoring cameras (i.e., the deployment rate is 62.79%) obtained by NSGA-II and RVEA.
3.2.3. Traffic Monitoring Camera Deployment Scheme Evaluation
The total road mileage, the number of traffic violation hotspots, the number of crash hotspots, the number of road sections with detectors, and the number of signal intersections were considered when evaluating the final traffic monitoring camera setting schemes of NSGA-II and RVEA. We calculated the CRMN, CRTV, CRTC, MRTFM, and MRISI of the two methods, respectively (See Table 3).
Table 3.
Evaluation metric comparison between the schemes of NSGA-II and RVEA.
The CRMN and MRISI of the two schemes resulting from NSGA-II and RVEA are almost the same, and they show good values. However, the metric values of CRTV, CRTC, and MRTFM of the RVEA are larger than those of the NSGA-II. This means the traffic monitoring camera optimization deployment scheme produced by RVEA outperforms that of the NSGA-II. To further validate the performance of the two methods, a fuzzy analytic hierarchy process (FAHP) was used to evaluate the traffic monitoring camera optimization deployment schemes of the two methods. We built a fuzzy consistent judgment matrix to compare the importance of the metrics (e.g., CRMN, CRTV, CRTC, MRTFM, MRISI). Then, the weight calculation and the test of consistency were performed. Finally, the evaluation result of FAHP for the NSGA-II scheme and RVEA scheme were obtained, as shown in Table 4.
Table 4.
FAHP evaluation between the schemes of NSGA-II and RVEA.
As can be seen from the FAHP evaluation results, the p-value of the RVEA scheme is slightly higher than that of the NSGA-II scheme, indicating that the RVEA scheme is better than the NSGA-II scheme. In addition, we also compare the sub-objective functions (e.g., ) of the optimization setting model, as well as the Z-value of NSGA-II and RVEA. The comparisons illustrate the value of the best optimization scheme solved by the RVEA is higher than that of the NSGA-II, but the , and Z-values of the RVEA are all lower than those of the NSGA-II (see Table 5). Lower objective functions and Z-values indicate a better deployment scheme for traffic monitoring cameras. Overall, the RVEA method outperformed the NSGA-II method in optimizing a scheme for the deployment of traffic monitoring cameras.
Table 5.
Objective function evaluation of NSGA-II and RVEA.
4. Discussion
The optimal deployment result obtained by NSGA-II is Solution 1 (see Table 2), featuring a deployment rate of 62.79% and a Z-value of 56.11. By contrast, the optimal deployment result obtained by the RVEA approach is Solution 2, corresponding to a 62.79% deployment rate and a Z-value of 56.01. Under the same rate of deploying traffic monitoring cameras (i.e., a 62.79% deployment rate), the RVEA presents a lower Z-value than NSGA-II. Furthermore, the optimized sub-objective functions of the NSGA-II are f1 = 13.80, f2 = 24.15, f3 = 18.15, of which the of NSGA-II is lower than that of the RVEA, and the of NSGA-II are larger than those of the RVEA. This suggests the traffic monitoring camera deployment scheme obtained by NSGA-II could monitor more traffic violations more effectively than that of the RVEA scheme, but could monitor fewer crashes and a smaller volume of traffic than the RVEA scheme. Overall, the traffic monitoring camera deployment scheme optimized by RVEA is better than that of NSGA-II. For example, the NSGA-II scheme tends to set the camera at Location 3 (which is consistent with the locations of Figure 2, Figure 3 and Figure 4), while the RVEA scheme placed the traffic camera at Location 4. Compared to Location 3, at which there were three crashes and 2383 traffic violations, with an average traffic volume of 56.11 vehicles per 5 min, Location 4 had nine crashes and 4642 traffic violations, with an average traffic volume of 103.58 vehicles per 5 min, suggesting a higher requirement for the deployment of traffic monitoring cameras. Therefore, the RVEA scheme was proven better than the NSGA-II scheme. Furthermore, Location 5 has a crash frequency of 46 and a traffic violation frequency of 1158, with an average traffic volume of 108.96 per 5 min, and Location 6 shows lower frequencies of crashes and traffic violations than Location 5. Interestingly, the RVEA scheme selected Location 5 as the traffic camera deployment location, while NSGA-II selected Location 6 as the final deployment location. This example suggests that the NSGA-II scheme outperforms the RVEA scheme. To summarize, the deployment scheme produced by RVEA at the 43 intersections was able to cover 361 crashes, 37,642 traffic violations, and 1717.72 vehicles per 5 min. The NSGA-II scheme was able to cover 308 crashes, 38,931 traffic violations, and a traffic volume of 1452.66.
To further validate the superiority of RVEA in optimizing the deployment locations of traffic monitoring cameras, several metrics (e.g., CRMN, CRTV, CRTC, MRTFM, MRISI) are proposed to evaluate the optimized deployment schemes of NSGA-II and RVEA. The comparison results demonstrate the CRMN and MRISI values in the RVEA scheme and NSGA-II scheme are the same. Under the same CRMN and MRISI conditions, the RVEA scheme presents a better CRTV, CRTC, and MRTFM, illustrating that the traffic monitoring efficiency of the traffic violation hotspots, crash hotspots, and the traffic volume within the RVEA scheme was better than that of the NSGA-II scheme. Additionally, the FAHP method was used to evaluate the two methods, and the results show that the RVEA method performed better than the NSGA-II method.
5. Conclusions
In this study, we explored the optimization problem of traffic monitoring deployment. The potential deployment point set is established based on the principles of traffic camera setting. To maximize the benefits of traffic monitoring camera settings, the ATFM, TVF, and TCF are considered as optimization objective functions. Considering the dimensional differences in ATFM, TVF, and TCF, we normalized the values of ATFM, TVF, and TCF within the range of [0, 1]. Then, three sub-objective optimization models were developed to minimize the traffic volume, frequency of traffic violations, and frequency of crashes, while considering cost constraints. The NSGA-II and RVEA methods are proposed to solve the multi-objective optimization model, respectively. The solutions that minimize each of the sub-objectives are determined by comparing the dominance relationships of the potential traffic monitoring camera deployment points. The finding indicates the optimal traffic monitoring deployment scheme from the RVEA method is superior to that of other methods. In addition, the assessment of the performance of this traffic monitoring deployment scheme using CRMN, CRTV, CRTC, MRTFM, and MRISI also illustrated the feasibility of the proposed RVEA method.
These research results will be useful for practical applications within comprehensive traffic management. Since the costs of producing and deploying high-definition road monitoring schemes are quite high, the current numbers and locations of the road monitoring facilities have some irrationality and blind spots. Setting traffic monitoring cameras reasonably could maximize the value of road monitoring facilities working with limited budgets, especially maximizing the effects of supervising vehicle flow, crashes, and traffic violations. Notably, the potential deployment points of traffic monitoring cameras in this study need to be connected to specific optimization objectives and concerns, such as traffic volume, the number of traffic violations, and the number of crashes. Considering the efficiency of traffic monitoring, a subjective range of 60 m was been selected to connect these traffic attributes with the locations at which traffic monitoring cameras were deployed. Thereby, the results may show a certain degree of subjectivity. Future work needs to explore more detailed analyses of the spatial range of traffic monitoring camera implementation.
Author Contributions
Conceptualization, Y.L.; Methodology, Z.C.; Software, Z.K.; Formal analysis, X.Y.; Investigation, Z.W.; Resources, M.L. All authors have read and agreed to the published version of the manuscript.
Funding
This paper was funded by the Open Project of the Shandong Key Laboratory of Smart Transportation (Preparation) (No. 2021SDKLST010) and the National Natural Science Foundation of China (No. 52202411).
Institutional Review Board Statement
Not applicable.
Informed Consent Statement
Not applicable.
Data Availability Statement
Some or all data, models, or codes that support the findings of this study are available from the corresponding author upon reasonable request.
Acknowledgments
This work was supported by the Open Project of the Shandong Key Laboratory of Smart Transportation (Preparation) (No. 2021SDKLST010) and the National Natural Science Foundation of China (No. 52202411). The authors thank the editor and the anonymous reviewers for their constructive comments and valuable suggestions for improving the quality of the article.
Conflicts of Interest
The authors declare no conflict of interest.
References
- Fu, Y.G.; Zhou, J.; Deng, L. Surveillance of a 2D plane area with 3D deployed cameras. Sensors 2014, 14, 1988–2011. [Google Scholar]
- Hu, S.R.; Liou, H.T. A generalized sensor location model for the estimation of network origin-destination matrices. Transp. Res. Part C Emerg. Technol. 2014, 40, 93–110. [Google Scholar]
- Fu, C.; Zhu, N.; Ma, S. A stochastic program approach for path reconstruction oriented sensor location model. Transp. Res. Part B Methodol. 2017, 102, 210–237. [Google Scholar]
- Salari, M.; Kattan, L.; Lam, W.H.; Lo, H.P.; Esfeh, M.A. Optimization of traffic sensor location for complete link flow observability in traffic network considering sensor failure. Transp. Res. Part B Methodol. 2019, 121, 216–251. [Google Scholar]
- Bafghi, R.D.; Ahmadi, M. Reliable traffic sensor deployment considering disruptions using floating search method. Iran. J. Sci. Technol.-Trans. Civ. Eng. 2022, 46, 1541–1552. [Google Scholar]
- Cao, Q.; Bai, Q.; Li, Z.; Li, H.; Ma, Y. Optimal deployment of sensors along freeway corridors for traffic accident detection. J. Transp. Eng. Part A Syst. 2023, 149, 04023042. [Google Scholar]
- Chen, H.; Chu, Z.; Sun, C. Sensor deployment strategy and traffic demand estimation with multisource data. Sustainability 2021, 13, 13057. [Google Scholar]
- An, S.; Ma, L.; Wang, J. Optimization of traffic detector layout based on complex network theory. Sustainability 2020, 12, 2048. [Google Scholar]
- Contreras, S.; Kachroo, P.; Agarwal, S. Observability and sensor placement problem on highway segments: A traffic dynamics-based approach. IEEE Trans. Intell. Transp. Syst. 2016, 17, 848–858. [Google Scholar]
- Morrison, D.R.; Martonosi, S.E. Characteristics of optimal solutions to the sensor location problem. Ann. Oper. Res. 2015, 226, 463–478. [Google Scholar]
- Zhu, Y.; He, Z.; Zhang, X. Optimal number and locations of automatic vehicle identification sensors considering link travel time estimation. IET Intell. Transp. Syst. 2023. ahead of print. [Google Scholar] [CrossRef]
- Li, D.; Wang, W.; Zhao, D. A practical and sustainable approach to determining the deployment priorities of automatic vehicle identification sensors. Sustainability 2022, 14, 9474. [Google Scholar] [CrossRef]
- Lin, C.; Sun, G.; Tan, L.; Gong, B.; Wu, D. Mobile LiDAR deployment optimization: Towards application for pavement marking stained and worn detection. IEEE Sens. J. 2022, 22, 3270–3280. [Google Scholar]
- Wu, J.; Xu, H.; Liu, W. Points registration for roadside lidar sensors. Transp. Res. Rec. 2019, 2673, 627–639. [Google Scholar]
- Park, H.; Haghani, A. Optimal number and location of Bluetooth sensors considering stochastic travel time prediction. Transp. Res. Part C Emerg. Technol. 2015, 55, 203–216. [Google Scholar]
- Zhao, J. Camera Planning and Fusion in a Heterogeneous Camera Network. Ph.D. Thesis, University of Kentucky, Lexington, KY, USA, 2012. [Google Scholar]
- Ma, X.; He, Y.; Luo, X.; Li, J.; Zhao, M.; An, B.; Guan, X. Camera placement based on vehicle traffic for better city security surveillance. IEEE Intell. Syst. 2018, 33, 49–61. [Google Scholar]
- Wang, Z.; Wang, M.; Liu, X.; Zhang, Y. Deployment optimization for camera network coupling with geographic environment. Ann. GIS 2018, 24, 9–17. [Google Scholar]
- Xie, Z.; Jia, L.; Qin, Y.; Wang, L.; Yu, G. Monitor point layout model of video surveillance in railway passenger transport hub. J. Cent. South Univ. Sci. Technol. 2013, 44, 255–257. [Google Scholar]
- Li, X.; Ouyang, Y. Reliable sensor deployment for network traffic surveillance. Transp. Res. Part B Methodol. 2011, 45, 218–231. [Google Scholar]
- Li, X.; Ouyang, Y. Reliable traffic sensor deployment under probabilistic disruptions and generalized surveillance effectiveness measures. Oper. Res. 2012, 60, 1183–1198. [Google Scholar]
- Zhu, N.; Ma, S.; Zheng, L. Travel time estimation oriented freeway sensor placement problem considering sensor failure. J. Intell. Transp. Syst. 2017, 21, 26–40. [Google Scholar]
- Danczyk, A.; Di, X.; Liu, H.X. A probabilistic optimization model for allocating freeway sensors. Transp. Res. Part C Emerg. Technol. 2016, 67, 378–398. [Google Scholar]
- Zhan, F.; Zhang, J.; Wan, X.; Ran, B. Method for allocating multitype sensors on a freeway corridor with existing sensors. J. Transp. Eng. Part A Syst. 2017, 143, 04017054. [Google Scholar]
- Viti, F.; Rinaldi, M.; Corman, F.; Tampère, C.M. Assessing partial observability in network sensor location problems. Transp. Res. Part B Methodol. 2014, 70, 65–89. [Google Scholar]
- Xie, C.; Shao, M. Optimal time interval for investigating prior information in network sensor location problem. Transp. Res. Rec. 2021, 2675, 238–248. [Google Scholar]
- Cheng, R.; Jin, Y.; Olhofer, M.; Sendhoff, B. A reference vector guided evolutionary algorithm for many-objective optimization. IEEE Trans. Evol. Comput. 2016, 20, 773–791. [Google Scholar]
- National Development and Reform Commission of China. Suggestions on Strengthening the Construction of Internet Application of Video Surveillance for Public Safety. 2020. Available online: https://en.ndrc.gov.cn/ (accessed on 26 July 2023).
- Cheng, Z.; Zhang, L.; Zhang, Y.; Wang, S.; Huang, W. A systematic approach for evaluating spatiotemporal characteristics of traffic violations and crashes at road intersections: An empirical study. Transp. A Transp. Sci. 2022, 19, 1–23. [Google Scholar]
- Cheng, Z.; Zu, Z.; Lu, J. Traffic crash evolution characteristic analysis and spatiotemporal hotspot identification of urban road intersections. Sustainability 2018, 11, 160. [Google Scholar]
Disclaimer/Publisher’s Note: The statements, opinions and data contained in all publications are solely those of the individual author(s) and contributor(s) and not of MDPI and/or the editor(s). MDPI and/or the editor(s) disclaim responsibility for any injury to people or property resulting from any ideas, methods, instructions or products referred to in the content. |
© 2023 by the authors. Licensee MDPI, Basel, Switzerland. This article is an open access article distributed under the terms and conditions of the Creative Commons Attribution (CC BY) license (https://creativecommons.org/licenses/by/4.0/).







