Next Article in Journal
Future Dietary Transformation and Its Impacts on the Environment in China
Next Article in Special Issue
The Environmental Impacts of Automated Vehicles on Parking: A Systematic Review
Previous Article in Journal
The Evolution of Corporate Innovation in the O2O Model—Case Studies in the Chinese Jewelry Retail Sector
Previous Article in Special Issue
Multi-Objective Optimal Deployment of Road Traffic Monitoring Cameras: A Case Study in Wujiang, China
 
 
Font Type:
Arial Georgia Verdana
Font Size:
Aa Aa Aa
Line Spacing:
Column Width:
Background:
Article

Parking Generating Rate Prediction Method Based on Grey Correlation Analysis and SSA-GRNN

1
College of Traffic and Transportation, Chongqing Jiaotong University, Chongqing 400074, China
2
School of Geography and Planning, Cardiff University, Cardiff CF10 3WT, UK
3
College of Traffic and Transportation, Lanzhou Jiaotong University, Lanzhou 730070, China
*
Author to whom correspondence should be addressed.
Sustainability 2023, 15(17), 13016; https://doi.org/10.3390/su151713016
Submission received: 12 June 2023 / Revised: 18 August 2023 / Accepted: 22 August 2023 / Published: 29 August 2023

Abstract

:
The parking generating rate model is commonly used in parking demand forecasting. However, the key indicators of the parking generating rate are generally difficult to determine, especially its future annual value. The parking generating rate is affected by many factors. In order to more accurately predict the urban parking generating rate, this paper establishes a parking generating rate prediction model based on grey correlation analysis and a generalized regression neural network (GRNN) optimized by a sparrow search algorithm (SSA). Gross domestic product (GDP), urban area, urban population, motor vehicle ownership, and land use type are selected as input variables of the GRNN via grey correlation analysis. The SSA is used to optimize network weights and thresholds, and a model based on the SSA to optimize the GRNN is constructed to predict the parking generating rate of different cities. The results show that, after SSA optimization, the maximum absolute error of the GRNN model in predicting the parking generating rate is reduced, and the prediction accuracy of the model is effectively improved. This model can provide technical support for solving urban parking problems.

1. Introduction

In recent decades, with the continuous development of the economy, the urban motor vehicle traffic volume has increased dramatically, which not only brings about the increase in the load of the urban road system, leading to traffic congestion, but also causes problems such as insufficient parking spaces and difficult parking. This has caused the phenomena of disorderly parking and illegal parking of motor vehicles, which have a serious negative impact on dynamic traffic [1]. Therefore, it is particularly important to study the reasonable relationship between urban parking supply and demand, and actively seek solutions to resolve urban parking issues [2]. Among these, accurate prediction of parking demand plays a crucial role [3].
The parking generation rate model is commonly used in parking demand forecasting to estimate the number of parking spaces needed based on various factors. This model establishes a relationship between the intensity of land uses or activities (such as commercial, residential, or industrial) and the demand for parking spaces.
Accurate predictions of the parking generating rate can contribute significantly to urban planning and management in several ways [4]:
Efficient parking infrastructure: Urban planning authorities and developers can use accurate predictions to determine the appropriate number and distribution of parking spaces in new development projects. Matching the parking supply with the actual parking demand helps avoid oversupply or undersupply of parking, optimizing land use and reducing the costs of constructing unnecessary parking facilities.
Traffic management: Accurate parking predictions enable effective traffic management strategies. These predictions help identify areas with high parking demand and congestion, allowing transportation planners to implement measures such as parking restrictions or pricing mechanisms to discourage private vehicle use and promote alternative modes of transportation. This, in turn, can help reduce traffic congestion and improve overall traffic flow.
Impact assessments: Accurate parking predictions can be used in impact assessments for proposed developments or changes in land use. They allow planners to assess the potential parking demand and evaluate the impact on neighboring areas. This information enables informed decision making and helps mitigate potential negative consequences, such as the burden on existing parking facilities or increased traffic congestion.
Sustainable mobility planning: Accurate parking predictions support the development of sustainable mobility plans. By understanding the parking demand patterns and the factors influencing them, urban planners can prioritize investments in public transportation, walking, and cycling infrastructure. This promotes a shift towards sustainable modes of transport, reduces reliance on private vehicles, and contributes to a more environmentally friendly and livable city.
Revenue generation: Accurate parking predictions can help optimize parking pricing strategies and generate revenue for urban authorities. By understanding the demand patterns and adjusting prices based on peak hours or high-demand areas, cities can ensure a fair and efficient use of parking spaces while generating income that can be reinvested in urban development and transportation projects.
Overall, accurate predictions of the parking generating rate allow for better planning and management of parking infrastructure, traffic flow, and sustainable mobility in cities. Accurate predictions help optimize resource allocation, reduce congestion, promote alternative transportation modes, and contribute to the overall livability and efficiency of urban areas.
The process typically involves collecting data on land use characteristics, such as the development type, size, and function, as well as relevant trip generation rates. These rates indicate the number of trips generated by a specific land use type. The parking generation rate is then applied to estimate the parking demand based on the generated trips.
The parking generation rate model may also consider additional factors such as the time of day, day of the week, and specific events that affect parking demand. It is important to note that parking generation rates can vary based on local factors and context, so the model should be calibrated to the specific area or region of interest.
By applying the parking generation rate model, planners and researchers can estimate the parking demand for different land uses and support decision making regarding parking infrastructure and management strategies.
At present, parking demand forecasting models mainly include the parking generation rate model, land use analysis model [5], land use and traffic impact analysis model, travel attraction model, regression analysis prediction model, and parking generating rate model [6,7].
Among the above models, the parking generating rate model is more common. The parking generating rate is defined as the parking attraction generated by a certain land use unit index. The basic idea of the model is to replace the classified survey statistics with the collection of partition data within the scope of the survey in the process of data collection. In the process of data analysis, the model algorithm is used to determine the parking generating rate of different land uses.
The advantage of this model is that the calculation of parking demand can be based on the combination of large samples having a similar nature and scale, and relatively independent proportion of land use function in the study area, which not only reduces the difficulty of investigation, but also improves the utilization rate of typical data. For the research area, not only can the total parking demand be obtained, but the parking generation of each land use can also be calculated according to the proportion of land use function [8].
The disadvantage of this model is that, in the actual use process, because the change rule of the parking generating rate in future years cannot be determined, the current parking generating rate or the parking generating rate corrected according to experience can only be used as the incidence rate parameter in the future years [9]. Obviously, the development of the city leads to changes in the economic level and people’s ideas, and these factors affect the parking attraction on the unit land index, that is, the parking generating rate. Therefore, it is unscientific to use the current parameters to predict the next year.
This article utilizes the sparrow search algorithm to optimize the hyperparameters of generalized neural networks, reducing the influence of human factors in the model construction process. The article proposes a grey correlation analysis and SSA-GRNN model for predicting parking generation rates and adjusting the initial weights and thresholds of the network. Because fewer iterations are required to meet the error requirements, the network convergence speed is accelerated, resulting in higher prediction accuracy. This can provide a reference for predicting urban parking generation rates for electricity.
The remaining sections of this paper are organized as follows:
Section 2 provides a literature review of existing research, highlighting the shortcomings of previous studies and laying the foundation for this paper’s research. Section 3 introduces the methods, theories, and evaluation metrics applied in this paper, and presents the proposed prediction model. Section 4 demonstrates the feasibility of the proposed prediction model through empirical experiments. Finally, Section 5 concludes the paper by providing a summary of the entire study.

2. Literature Review

2.1. Influencing Factors of Parking Generating Rate

The development of parking facilities is a crucial element within modern urban transportation. With the rapid growth in the economy and the subsequent increase in urban car ownership, alongside the emergence of a substantial number of private vehicles, the issue of parking has become increasingly severe, especially in large cities. It is imperative to conduct comprehensive and effective planning to address this pressing matter. Accurately and comprehensively predicting parking demand serves as a fundamental prerequisite for urban parking facility planning.
Yang [10] used an unbiased data-driven approach to examine the impact of built environment factors (including building density, population density, commercialization rate, etc.) on shared transportation travel.
Research reports from scholars have highlighted the significant impact of five factors on the occurrence of urban static traffic: urban vehicle quantity, urban scale, urban economic index, land use development index, and regional spatial structure have a significant impact on the incidence of urban static traffic [11].
(1)
Urban vehicle quantity
The number of urban motor vehicles is the most important factor affecting parking demand. From a static point of view, the increase in motor vehicle ownership directly leads to the increase in parking demand.
(2)
City size
City size is an important indicator affecting the parking generation rate and is commonly characterized by parameters such as urban population and urban land area. With the growth in the city center area and the increase in the number of jobs, traffic intensity will increase sharply. The population status is a direct reflection of the size of the city. The change in the total population of the city leads to changes in consumption and transportation, the traffic attraction in the city center, and the parking demand.
(3)
Urban economical index [12]
The level of urban economic development has a significant impact on the city’s traffic. The level of social and economic development determines the degree of people’s demand for transportation and facilities, and the frequency of traffic travel, which are closely related to parking demand. Judging from the development of many cities in China in recent years, the higher the level of economic development, the greater the number of motor vehicles, the greater the demand for parking facilities, and the greater the urgency to solve parking problems.
(4)
Land use development index [13]
Land use development indicators mainly include plot ratio, building density, building layers, and green space rate [11]. The plot ratio mainly reflects the intensity of land use, which refers to the ratio of building area to land area in a piece of urban development land. The greater the land use intensity, the higher the plot ratio, and the greater the possibility of parking demand. Therefore, the land use index affects the change in parking generating rate.
(5)
Spatial structure of the region
Different areas of space have different characteristics in parking demand. For example, the central business district is different from the peripheral area of the city. Even if other indicators are the same, if the parking lot is located in different areas, there will be different static traffic rates. The commercial, service, and office business land in the core area of the city is highly concentrated, and the traffic activities are the most frequent. The parking characteristics are characterized by large demand, a high parking space utilization rate, and a high turnover rate.

2.2. Parking Demand Forecasting Model

Regarding the parking demand forecasting model, AL-SAHILI [14] studied the peak hours of typical working days, and a simple and common regression analysis method was used to establish a land use model to predict parking demand. HS [15] used the gravity model to predict the parking demand in urban peak hours based on land use and employment data. EI [16] studied the problem from two different perspectives, average idle time and berth occupancy rate, and it was found that the Weibull function model can better predict the parking demand every 30 min in the future. Based on the method of the parking generation rate, Xue [17] considered the sharing of parking resources and shared parking spaces between different land types, and established a shared parking space prediction model.
Through a parking demand survey, Qin [8] analyzed the parking demand characteristics of typical mixed land in Beijing Trade Center, and established a parking demand superposition model and a parking demand sharing model based on a single purpose. Chen [18] summarized the regression analysis and type analysis, established the static traffic incidence model, and used the model algorithm to determine the static traffic incidence of different land use areas. Wu [19] considered the influence factors of price and parking service level on parking demand, and predicted parking demand. Based on the incidence model, a parking demand supply prediction model was established.
However, due to the large number of influencing factors, the interaction between them is complex, and no quantitative model has been studied to determine their future changes. In order to solve the above problems, this paper takes the parking generating rate as the research object. The SSA is used to optimize the GRNN model to study the change in the parking generating rate with the related factors, thereby addressing the grey and complex problems, which has certain practical value and feasibility.

3. Theories and Methods

3.1. Index Screening Based on Grey Correlation Analysis

Grey correlation analysis is a method used to measure the correlation between factors according to the development trend of factors [8]. In order to more comprehensively analyze the related factors affecting the parking generating rate, this paper selects as many sample factors as possible. The parking generating rate data are used as the reference sequence X 0 = X 0 ( k ) | k = 1,2 , , K . The data of all parking generating rate influencing factors are selected as the comparison sequence X i = X i ( k ) | k = 1,2 , , K , i = 1,2 , , n . The grey correlation degree between the reference sequence and the comparison sequence is calculated according to the following steps:
Procedure (1) Data dimensionless.
X i ( k ) = X i X i 1
In the formula, X i is the value of the i th influencing factor and X i 1 is the initial value of the i th influencing factor.
Procedure (2) Calculating grey correlation coefficient.
ξ 0 i ( k ) = m i n   | X 0 ( k ) X i ( k ) | + ρ m a x   | X 0 ( k ) X i ( k ) | | X 0 ( k ) X i ( k ) | + ρ m a x   | X 0 ( k ) X i ( k ) |
In the formula, ρ is the resolution coefficient and the value range is (0, 1), where 0.5 is generally taken.
Procedure (3) Calculating the grey correlation degree.
r ( x 0 , x i ) = 1 K k = 1 K ξ 0 i ( k )
Among these, the greater the correlation factor X i , the closer the relationship with parking generation rate X 0 , and vice versa. Based on this, the primary and secondary factors affecting static traffic occurrence rate can be judged [19], so as to screen out the main related factors.

3.2. Sparrow Search Algorithm (SSA) [20]

The SSA is inspired by the foraging behavior and anti-hunting behavior of sparrows. It adds a reconnaissance search mechanism. The process of simulating sparrows to find things is the process of optimization. The population composed of n sparrows is represented as follows:
N = x 1 1 x 1 2 x 1 d x 2 1 x 2 2 x 2 d x n 1 x n 2 x n d
In the formula, d is the dimension of the variables to be optimized.
The fitness values of all sparrows are expressed as follows:
F x = f ( [ x 1 1 x 1 2 x 1 d ] ) f ( [ x 2 1 x 2 2 x 2 d ] ) f ( [ x n 1 x n 2 x n d ] )
In the formula, f is the dimension of the variables to be optimized.
The location of the discoverer is updated as follows:
X i , j v + 1 = X i , j v exp ( i α i t e r , max ) , R 2 < S T X i , j v + Q L , R 2 S T
In the formula, v is the current number of iterations; i t e r , m a x is the maximum number of iterations; α is a random number distributed in the interval (0,1); R 2 [ 0 , 1 ] ; S and T are warning value and safety value, respectively, S T [ 0.5 , 1 ] ; Q is a random number obeying a normal distribution; L is a 1 × d matrix, and each element in the matrix is 1. R 2 < S T indicates that there is no predator around the population, and the discoverer can perform an extensive search; when R 2 S T , some sparrows in the population have found predators and need to move to a safe place.
The location of the participant is updated as follows:
X i , j v + 1 = Q exp ( X w o r s t v X i , j v i 2 ) , i > n / 2 X P v + 1 + X i , j v X P v + ! A + L , o t h e r
In the formula, X w o r s t v is the global worst position of the sparrow individual in the v th iteration of the population; X P v + 1 is the local optimal position of the sparrow individual in the v + 1 iteration; A is a 1 × d matrix, where each element is randomly assigned 1 or −1, and A + = A T ( A A T ) 1 . When i > n / 2 , the i th sparrow does not get anything and needs to fly elsewhere to forage.
The location of the alerter is updated as follows:
X i , j v + 1 = X b e s t v + β X i , j v X b e s t v , f i > f g X i , j v + K ( X i , j v X w o r s t v ( f i f w ) + ε ) , f i = f g
In the formula, X b e s t v is the global optimal position of the current sparrow population; β is a random number that obeys the normal distribution with a mean value of 0 and a variance of 1, and is a step control parameter; ε is a minimal constant; K [ 1 , 1 ] is a random number indicating the direction of motion of the sparrow; f i ,   f g ,   a n d   f w are the fitness values of the current individual i, and the optimal and worst fitness values of the current sparrow population, respectively. When f i > f g , the sparrow is at the edge of the population and vulnerable to attack; when f i = f g , the sparrow is in the middle of the population and is aware of the danger. It is necessary to move closer to the position of other sparrows to reduce the risk of being attacked by predators.
The specific structural process of SSA is shown in Figure 1.

3.3. GRNN Model

GRNN has the advantages of strong nonlinear mapping ability, simple structure, and single parameter setting. The structure of GRNN is shown in Figure 2. It consists of four layers: input layer, mode layer, summation layer, and output layer.
The GRNN algorithm steps are as follows:
(1)
The input layer is used to receive the input vector, and the number of nodes is equal to the dimension of the input vector in the learning sample.
(2)
The number of mode layer nodes is equal to the number of input layer nodes. The activation function on the node often uses the Gaussian function as follows:
P i = exp [ ( X X i ) T ( X X i ) 2 σ 2 ]    i = 1 , 2 , , n
In the formula, X is the network input vector; P i is the output on the node of the i th mode layer; X i is the vector on the node of the i th mode layer; σ is a smoothing factor; n is the number of training samples.
(3)
The number of nodes in the summation layer is more than the dimension of the output vector. There are two kinds of functions, S D and S N j , in the summation layer:
S D = i = 1 n p i
S N j = i = 1 n y i j p j    j = 1 , 2 , , k
In the formula, n is the number of nodes in the pattern layer; k is the dimension of the output vector; and y i j is the j th value of the real result vector in the i th training sample.
(4)
The number of nodes in the output layer is equal to k, and the output result is:
y j = S N j S D    j = 1 , 2 , , k
In the formula, y j is the output of the j th node in the output layer, that is, the prediction result.

3.4. Model Solving Steps

Procedure 1: Data standardization processing and division. The parking generating rate and its associated data are mapped to the interval [0, 1] to remove the limitation of data units and accelerate the convergence speed and prediction accuracy of the neural network. The standardized formula is shown in Equation (13).
x = x m i n m a x m i n
In the formula, m a x is the maximum value of the sample data, m i n is the minimum value of the sample data, max m i n is the range.
Procedure 2: Calculating the grey correlation degree. The closer the factors with greater correlation to the development direction and the parking generating rate, the closer the relationship, and vice versa. Based on this, the primary and secondary factors affecting parking generating rate can be judged, so as to screen out the main related factors.
Procedure 3: Determining the structure of the combined model. The training samples are input into the SSA-GRNN model to train the model and find the optimal smoothing factor. The smoothing factor is substituted into the GRNN prediction model to obtain the optimal GRNN model, and the test samples are substituted into the model for probability prediction.
Procedure 4: Evaluation of model indicators. The effect of the model is quantitatively evaluated and indicators are selected, and the model to achieve the desired effect is finally obtained.
The SSA-GRNN parking generating rate prediction model based on grey correlation analysis is shown in Figure 3.

3.5. Model Evaluation Index

When the model training is completed, the model needs to be evaluated using the data. Determining how to quantitatively evaluate and select the effect of the model, and finally obtain the optimal model to achieve the desired effect, is also one of the key issues of deep learning. When comparing the ability of different models, different performance measurement methods often lead to different evaluation results. In order to better analyze the experimental results, the mean absolute error (MAE), mean square error (MSE), root mean square error (RMSE), and coefficient of determination (R2) are used as the performance indicators of the experiment, as shown in (14)–(17).
M A E = 1 n i = 1 n y ¯ i y i
M S E = 1 n i = 1 n y ¯ i y i 2
R M S E = 1 n i = 1 n y ¯ i y i 2
R 2 = 1 i = 1 n y ^ i y i 2 i = 1 n y ^ i y i 2
In the formula, y i represents the actual parking generating rate, y ¯ i represents the predicted parking generating rate, and n represents the number of predicted samples. The larger the MAPE, RMSE, and MAE values, the greater the model error; the value range of R2 is [0, 1]. Generally speaking, the larger the value of R2, the better the model fitting effect.

4. Results and Analysis

4.1. Correlation Analysis

The parking generating rate is taken as the reference sequence, and the gross national product, motor vehicle ownership, urban area, urban population, and land use type are taken as the comparison sequence. According to the calculation steps of the correlation degree, the grey correlation degree between parking generating rate and the five other impact indicators is analyzed and calculated. The correlation degree between the reference sequence and comparison sequence is shown in Table 1 and Figure 4.
The size of the grey correlation degree directly reflects the degree of correlation between the two sequences. The larger the correlation value, the closer the relationship between the two. If the grey correlation degree is greater than or equal to 0.8, the correlation between the reference sequence and the comparison sequence is excellent. If the grey correlation degree is between 0.6 and 0.8, the correlation is good; if the grey correlation degree is less than 0.5, the reference sequence is almost irrelevant to the comparison sequence.
According to the chart, the grey correlation degree between the parking generating rate and the influencing factors is analyzed. According to the analysis results, it can be observed that the correlation analysis value for land use type is the highest, at 0.8, indicating that land use type has the greatest impact on parking generation rate. The factor with the smallest correlation coefficient is GDP, with a value of 0.6, which is also within the range of 0.6–0.8. Therefore, it can be seen that the five selected factors in this study all have an influence on the parking generation rate, but there are differences in magnitude. According to the correlation degree, the order is: land type > urban area > urban population > motor vehicle ownership > gross national product > 0.5. The closer the grey correlation coefficient is to 1, the more significant the correlation between factors. The influencing factors with correlation degree greater than 0.5 are selected for parking generating rate prediction. Therefore, the above five elements are used as the input data of the parking generating rate prediction model.

4.2. Model Construction

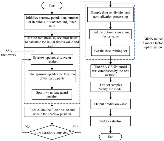
The model performance of GRNN depends on the smoothing factor. In order to improve the performance and prediction accuracy of the model, the SSA is used to optimize the smoothing factor of GRNN. The modeling steps of the combination forecasting method based on the SSA-optimized GRNN for the parking generating rate are as follows:
(1)
Initialize the number of populations, the maximum number of iterations, and the proportion of discoverers and joiners, and set the upper and lower boundaries of the variables.
(2)
The root mean square error of the predicted value and the actual value of the test sample are used as the fitness function to obtain the body fitness value. The smaller the fitness value, the better the prediction effect, and the higher the possibility of being used as the next generation parent.
(3)
Calculate the initial fitness value and sort it.
(4)
Start iteration, constantly update the location of discoverers, joiners, and alerters in the sparrow population, and sort them.
(5)
The iteration is completed, and the global optimal solution generated in the iteration process is taken as the optimal smoothing factor.
(6)
The best training set is obtained by using the obtained optimal smoothing factor, and the SSA-GRNN model is constructed by using the best input value and the best output value in the best training set and the optimal smoothing factor.
(7)
Predict the test sample, output the predicted value, and calculate some indicators.
(8)
The process of the SSA-GRNN combined prediction model is shown in Figure 5.

4.3. Model Training

The SSA-GRNN model was established using MATLAB software (Version: MATLAB R2018b). The initial parameters in SSA-GRNN are set as follows: the input disaster factor dimension is 6; the initial size of the sparrow population is 10; the maximum number of iterations is 30; the proportion of discoverers is 0.7; the proportion of sparrows that sense danger is 0.2; the safety threshold is 0.6. After setting the initialization parameters, the SSA-GRNN model is trained with 80 groups of training samples. After the training is completed, a set of optimal weights and thresholds suitable for parking generating rate prediction is obtained.
The SSA expands the search space of the parameters when initializing the network parameters, and uses the positive feedback mechanism to adjust the parameters, which greatly reduces the local optimum and improves the convergence speed of the network. Therefore, when the error requirement is met, the SSA-GRNN network has fewer iterations.
The curve of the number of iterations of the SSA search algorithm with the error is shown in Figure 6. It can be seen that the SSA finds a smoothing factor that minimizes the error of the GRNN at the 18th iteration. The convergence speed is fast and remains unchanged after converging to the minimum value, and has good solution accuracy.
In order to further verify the effectiveness of SSA-GRNN in predicting the parking generating rate, SSA-GRNN is compared with GRNN and KNN prediction models. In order to avoid randomness, the three prediction models were run independently 20 times in the experiment. The comparison between the prediction results of the model training set and the real values is shown in Figure 7. It can be seen that the SSA-GRNN model is the closest to the real training data set in the prediction results, and the KNN model is the worst.

4.4. Model Measurement

The trained SSA-GRNN model and the comparison model were used to test the test data. The comparison between the predicted value and the real value is shown in Figure 8. The sample prediction error is shown in Figure 9. It can be seen from Figure 8 that, compared with GRN and KNN network models, the SSA-GRNN model better reflects the trend of the parking generating rate, and the predicted value is closer to the measured value. From Figure 9, it can be seen that the absolute error of the parking generating rate predicted by the neural network model based on SSA-GRNN is controlled below 5 peak hour berths/10,000 m2; the absolute error of the GRNN model is mainly concentrated in the 10 peak hours/10,000 m2. The maximum absolute error of the KNN network model exceeds 30 peak hour berths/10,000 m2. Therefore, the prediction of the parking generating rate based on SSA-GRNN neural network model is more accurate.

4.5. Analysis of Effect

In order to prevent the randomness of the experimental model, 20 repeated experiments were performed on the above prediction methods, and the accuracy and error were averaged. The predicted values and errors of the parking generating rate of different prediction models on the test set are shown in Table 2. It can be seen that indicators of SSA-GRNN are optimal.
Comparison Model Discussion: It can be seen from Table 2 that the results predicted by the GRNN model are much smaller than those of the KNN prediction model in terms of mean absolute error and root mean square error. The average absolute percentage error of the GRNN model is slightly larger than that of KNN model; in terms of the coefficient of determination, the GRNN model is significantly better than the KNN prediction model. In the model based on using SSA to optimize the GRNN, the average absolute error and root mean square error in the evaluation index are reduced compared with the GRNN prediction model, the MAE has decreased by 56.8%, and the RMSE has decreased by 56.7%. The average absolute percentage error is greatly reduced, which is close to the average absolute percentage error predicted by the KNN prediction model, and the MAPE of SSA-GRNN decreased by 56.5% compared to that of the GRNN. The determination coefficient of the evaluation index of the SSA-GRNN model is better than that of the GRNN prediction model, and much better than that of the KNN prediction model. Based on the evaluation model, it can be concluded that after the GRNN model is optimized by the SSA, the prediction error is greatly reduced and the prediction accuracy is improved.

5. Conclusions

The parking generating rate is affected by many factors. Based on the grey correlation analysis, this paper discusses the relationship between various factors and the parking generating rate. Based on the grey correlation analysis and SSA-GRNN model, the parking generating rate is predicted, the selection of network input variables is optimized, and the initial weights and thresholds of the network are corrected. When the error requirement is met, the number of iterations is less, the network convergence is accelerated, and the prediction accuracy is higher. This model can thus provide a reference for predicting the parking generating rate in cities.
The sparrow search algorithm is used to optimize the hyperparameters of the generalized neural network, which reduces the influence of human factors in the model construction process. The model is applied to the prediction of the parking generating rate. The results show that SSA-GRNN has good prediction ability, and in terms of prediction accuracy and stability, due to the GRNN and KNN models, it is proven that SSA-GRNN has prediction feasibility under small sample conditions.
The only drawback is that, although the proposed prediction method in this paper shows high accuracy in predicting small sample sizes, further research is needed for predictions concerning large sample sizes. Additionally, this study focuses on conventional parking predictions, but large-scale events such as concerts and sports events can have a significant impact on parking demand. These factors can be given more emphasis in future research to provide a more comprehensive solution to urban parking problems.
The impact factor of the parking generating rate is not absolutely constant, so the model training data need to be updated in time to ensure the practicability of the prediction model.

Author Contributions

Conceptualization, C.Z. and L.Y.; methodology, C.Z., X.Z. and L.Y.; software, C.Z., X.Z. and C.M.; validation, C.Z., X.Z. and L.Y.; formal analysis, C.Z., X.Z. and C.M.; investigation, C.Z., X.Z. and L.Y.; writing—original draft preparation, C.Z., X.Z. and L.Y.; writing—review and editing, C.Z., X.Z. and C.M.; visualization, C.Z., X.Z. and C.M.; supervision, C.Z., X.Z. and L.Y. All authors have read and agreed to the published version of the manuscript.

Funding

This project is supported and funded by the Academic Committee of the Chongqing Municipal Development and Reform Commission. Research Topic: Study on Pricing Mechanism for Motor Vehicle Parking Services in the Central Urban Area. Project Number: FGWXSW2022-2.

Institutional Review Board Statement

Not applicable.

Informed Consent Statement

Not applicable.

Data Availability Statement

The data that support the findings of this study are available from the first author, Chao Zeng, upon reasonable request.

Conflicts of Interest

The authors declare no conflict of interest.

References

  1. Gore, N.; Dave, S.; Shah, J.H.; Arkatkar, S.S.; Pulugurtha, S.S. Effect of On-Street parking on pedestrian flow characteristics and level of service—An Indian viewpoint. Case Stud. Transp. Policy 2021, 9, 1386–1398. [Google Scholar] [CrossRef]
  2. Kang, D.; Hu, F.; Levin, M.W. Impact of automated vehicles on traffic assignment, mode split, and parking behavior. Transp. Res. Part D: Transp. Environ. 2022, 104, 103200. [Google Scholar] [CrossRef]
  3. Mohapatra, H.; Rath, A.K. An IoT based efficient multi-objective real-time smart parking system. Int. J. Sens. Netw. 2021, 37, 219. [Google Scholar] [CrossRef]
  4. Xingjian, X.; Xinquan, O.; Kefei, Y. Prediction of parking demand in new urban areas based on berth sharing. Urban Transp. 2010, 8, 52–56. [Google Scholar] [CrossRef]
  5. Pitroda, R.; Chauhan, D.; Gore, N.; Dave, S.; Joshi, G.J. On-Street Parking Demand Assessment in CBD Area Using Different Data Frequency. In Transportation Research; Springer: Singapore, 2020; Volume 45, pp. 137–150. [Google Scholar]
  6. Juan, X.; Jun, C.; Hui, Z. Prediction method of parking generating rate based on neural network. J. Transp. Eng. Inform. 2008, 2008, 71–76+90. [Google Scholar]
  7. Li, Z. Parking demand forecasting and application based on Parking generating rate. Traffic Energy Conserv. Environ. Prot. 2012, 4, 62–67. [Google Scholar]
  8. Qin, H.M.; Guan, H.Z.; Sun, W.L.; Xiao, Q. Study of the parking shared demand model of urban mixed use lands—Hua Mao center in Beijing as an example. J. Beijing. Univ. Technol. 2011, 8, 1184–1189. [Google Scholar]
  9. Zhang, M.; Xiao, W.; Qiu, B. Research on static traffic demand forecasting model of urban ecological new area based on location. Hunan Transp. Sci. Technol. 2021, 47, 193–197. [Google Scholar]
  10. Gao, K.; Yang, Y.; Gil, J. Data-driven interpretation on interactive and nonlinear effects of the correlated built environment on shared mobility. J. Transp. Geogr. 2023, 110, 103604. [Google Scholar] [CrossRef]
  11. Ewing, R.; Tian, G.; Lyons, T.; Terzano, K. Trip and parking generation at transit-oriented developments: Five US case studies. Landsc. Urban Plan. 2017, 160, 69–78. [Google Scholar] [CrossRef]
  12. Cheng, T.; Tai, M.; Ma, Z. The Model of Parking Demand Forecast for the Urban CCD. In Proceedings of the 2012 International Conference on Future Energy, Environment, and Materials, Hong Kong, 12–13 April 2012. [Google Scholar]
  13. Glavić, D.; Milenković, M.; Trifunović, A.; Jokanović, I.; Komarica, J. Influence of Dockless Shared E-Scooters on Urban Mobility: WTP and Modal Shift. Sustainability 2023, 15, 9570. [Google Scholar] [CrossRef]
  14. Al-Sahili, K.; Hamadneh, J. Establishing parking generation rates/models of selected land uses for Palestinian cities. Transp. Res. Part A Policy Pract. 2016, 91, 213–222. [Google Scholar] [CrossRef]
  15. HS, L. Parking in a Changing Time; Publication of Newcastle University Australia: Newcastle, NSW, Australia, 1982. [Google Scholar]
  16. Vlahogianni, E.I.; Kepaptsoglou, K.; Tsetsos, V.; Karlaftis, M.G. A real-time parking prediction system for smart cities. J. Intell. Transp. Syst. 2016, 20, 192–204. [Google Scholar] [CrossRef]
  17. Xue, X.J.; Ou, X.Q.; Yan, K.F. Parking demand forecasting for space sharing facility in new urban area. Urban Transp. China 2010, 8, 53–55. [Google Scholar]
  18. Chen, J.; Wang, W.; Yan, K. Research on demand forecasting of urban parking facilities. J. Southeast Univ. 1999, 29, 121–126. [Google Scholar]
  19. Wu, Z.; Fan, Y. Model of the Parking Demand Prediction for Urban Complex. In Proceedings of the ICCTP 2011, Nanjing, China, 14–17 August 2011. [Google Scholar]
  20. Xue, J.; Shen, B. A novel swarm intelligence optimization approach: Sparrow search algorithm. Syst. Sci. Control. Eng. Open Access J. 2020, 8, 22–34. [Google Scholar] [CrossRef]
Figure 1. SSA structure flow chart.
Figure 1. SSA structure flow chart.
Sustainability 15 13016 g001
Figure 2. Generalized regression neural network model structure.
Figure 2. Generalized regression neural network model structure.
Sustainability 15 13016 g002
Figure 3. Prediction flow chart.
Figure 3. Prediction flow chart.
Sustainability 15 13016 g003
Figure 4. Correlation between parking generating rate and its influencing factors.
Figure 4. Correlation between parking generating rate and its influencing factors.
Sustainability 15 13016 g004
Figure 5. Algorithm flowchart of GRNN optimized by SSA.
Figure 5. Algorithm flowchart of GRNN optimized by SSA.
Sustainability 15 13016 g005
Figure 6. Fitness function.
Figure 6. Fitness function.
Sustainability 15 13016 g006
Figure 7. Training set prediction results.
Figure 7. Training set prediction results.
Sustainability 15 13016 g007
Figure 8. Test set prediction results.
Figure 8. Test set prediction results.
Sustainability 15 13016 g008
Figure 9. Prediction error of test set.
Figure 9. Prediction error of test set.
Sustainability 15 13016 g009
Table 1. The correlation between various factors and parking generating rate.
Table 1. The correlation between various factors and parking generating rate.
NumberFactorGrey Relativity
1Gross national product/100 million Yuan0.600
2Vehicle ownership/Veh0.627
3urban area/km20.782
4Urban population/10,000 people0.656
5land use type0.800
Table 2. Comparison of evaluation indexes.
Table 2. Comparison of evaluation indexes.
Evaluating IndicatorSSA-GRNNGRNNKNN
MAE0.00830.01927.3622
RMSE0.01290.029811.4039
MAPE0.54391.24960.4904
R20.99220.95880.5955
Disclaimer/Publisher’s Note: The statements, opinions and data contained in all publications are solely those of the individual author(s) and contributor(s) and not of MDPI and/or the editor(s). MDPI and/or the editor(s) disclaim responsibility for any injury to people or property resulting from any ideas, methods, instructions or products referred to in the content.

Share and Cite

MDPI and ACS Style

Zeng, C.; Zhou, X.; Yu, L.; Ma, C. Parking Generating Rate Prediction Method Based on Grey Correlation Analysis and SSA-GRNN. Sustainability 2023, 15, 13016. https://doi.org/10.3390/su151713016

AMA Style

Zeng C, Zhou X, Yu L, Ma C. Parking Generating Rate Prediction Method Based on Grey Correlation Analysis and SSA-GRNN. Sustainability. 2023; 15(17):13016. https://doi.org/10.3390/su151713016

Chicago/Turabian Style

Zeng, Chao, Xu Zhou, Li Yu, and Changxi Ma. 2023. "Parking Generating Rate Prediction Method Based on Grey Correlation Analysis and SSA-GRNN" Sustainability 15, no. 17: 13016. https://doi.org/10.3390/su151713016

APA Style

Zeng, C., Zhou, X., Yu, L., & Ma, C. (2023). Parking Generating Rate Prediction Method Based on Grey Correlation Analysis and SSA-GRNN. Sustainability, 15(17), 13016. https://doi.org/10.3390/su151713016

Note that from the first issue of 2016, this journal uses article numbers instead of page numbers. See further details here.

Article Metrics

Back to TopTop