Strengthening a Regional Green Infrastructure through Improved Multifunctionality and Connectedness: Policy Suggestions from Sardinia, Italy
Abstract
:1. Introduction
2. Materials and Methods
2.1. Study Area
- The four natural regional parks established under the provisions of Regional Law no. 31/1989.
- Public woods managed by the Regional Agency for Forests and the “permanent oases of faunal protection”, identified by Regional Law no. 23/1998, whose maps are available from the Geoportal of the Autonomous Region of Sardinia [23].
- The Ramsar sites designated by the Ramsar Convention, signed in 1971; nine Sardinian Ramsar sites have been established since 1977.
- The Natura 2000 sites, broadly classed into two groups: Sites of Community Interest (SCIs) and Special Areas of Conservation (SACs), designated under the Habitats Directive [24], and Special Protection Areas (SPAs), designated under the Birds Directive [25]; in Sardinia 128 sites have been established under the provisions of such Directives: 31 SPAs, 97 SCIs, and 10 that have been designated both as SPAs and as SCIs; 84 former SCIs have recently been designated as SACs [26].
2.2. Data
- Regulating and maintenance section, “Regulation of physical, chemical, biological conditions” division.
- Preserving levels of habitat quality that are suitable to support the life cycles of wild plants and animals that can be useful to people (HAB_QUAL), within the class “Maintaining nursery populations and habitats (Including gene pool protection)”, group “Lifecycle maintenance, habitat and gene pool protection”.
- Micro and regional climate regulation through the mitigation of land surface temperature (REG_LST), within the class “Regulation of temperature and humidity, including ventilation and transpiration”, group “Atmospheric composition and conditions”. Carbon sequestration and storage in soils and vegetation (CARB_SEQ), within the class “Regulation of chemical composition of atmosphere and oceans”, group “Atmospheric composition and conditions”.
- Provisioning section, “Biomass” division.
- Value of agricultural and forest land, taken as a proxy for agricultural crop production and harvested wood (CROP_WOOD), encompassing three classes (“Cultivated terrestrial plants (including fungi, algae) grown for nutritional purposes”, “Fibers and other materials from cultivated plants, fungi, algae and bacteria for direct use or processing (excluding genetic materials)”, “Cultivated plants (including fungi, algae) grown as a source of energy”) within the group “Cultivated terrestrial plants for nutrition, materials or energy”.
- Cultural section.
- Endangered species or habitats and areas that are relevant for conservation purposes (CONSERV), within the class “Characteristics or features of living systems that have an existence, option or bequest value” class, “Other biotic characteristics that have a non-use value” group, “Indirect, remote, often indoor interactions with living systems that do not require presence in the environmental setting” division.
- Ecosystems’ capacity to support nature-based recreation (RECREAT), within the class “Characteristics of living systems that enable activities promoting health, recuperation or enjoyment through active or immersive interactions”, “Physical and experiential interactions with natural environment”, “Direct, in-situ and outdoor interactions with living systems that depend on presence in the environmental setting” division.
- Landscape features that support local identity, cultural heritage, and tourism (CULT_HER), within the class “Characteristics of living systems that are resonant in terms of culture or heritage”, group “Intellectual and representative interactions with natural environment”, “Direct, in-situ and outdoor interactions with living systems that depend on presence in the environmental setting” division.
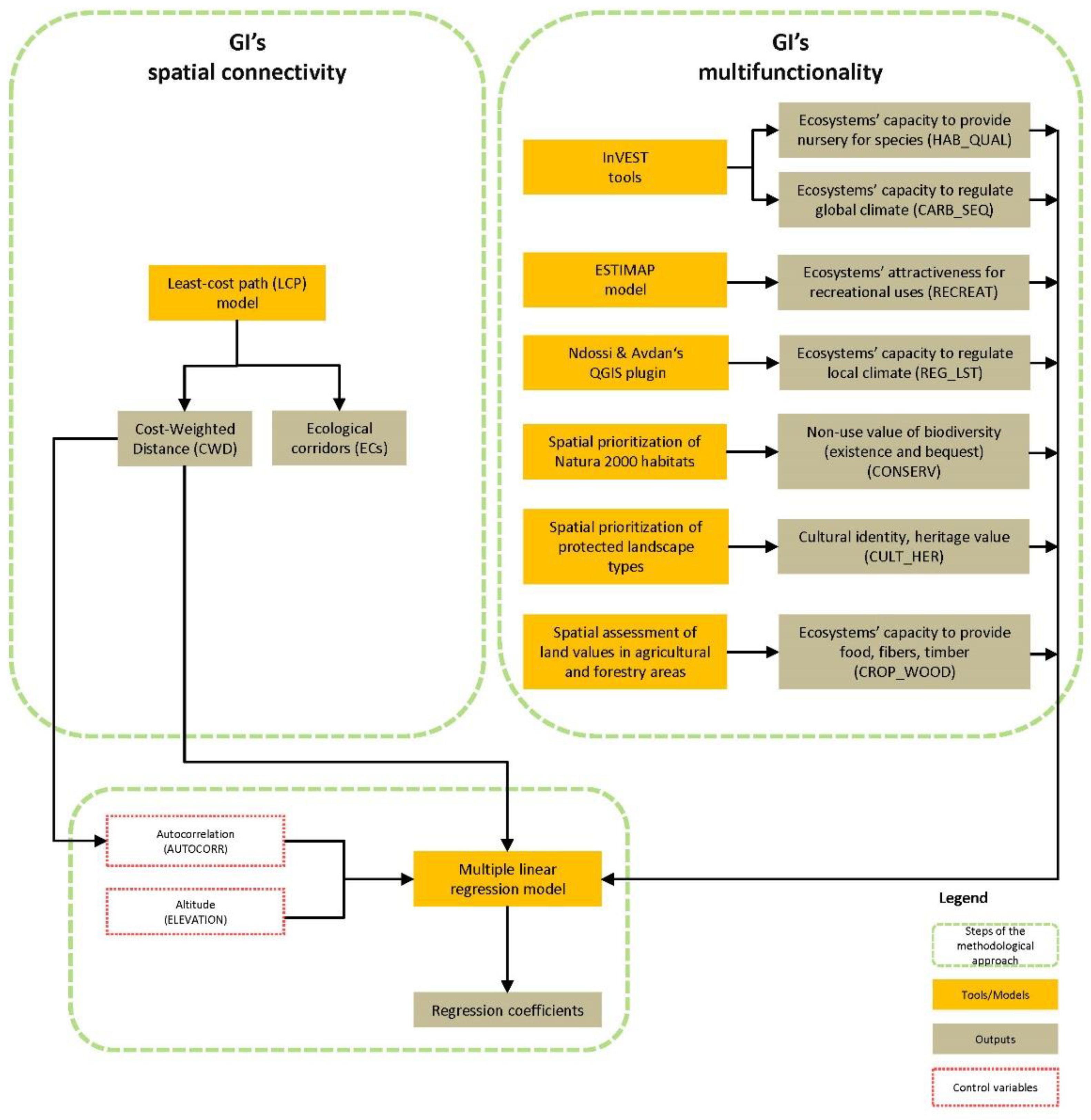
2.3. Methodological Approach
2.3.1. Assessing GI’s Multifunctionality
2.3.2. The Spatial Layout of the ECs
- Identification of the regional spatial taxonomy of the habitat suitability.
- Identification of the regional spatial taxonomy of the ecological integrity.
- Identification of the regional spatial taxonomy of the resistance.
- Identification of the ECs connecting the regional PAs.
2.3.3. A multiple Linear Regression to Identify How the ECs Relate to the ESs Provided by the RGI
γ6 REG_LST + γ7 CARB_SEQ + γ8 ELEVATION + γ9 AUTOCORR,
- CWD represents the cost-weighted distance of a spatial unit overlaying an EC.
- CONSERV, HAB_QUAL, RECREAT, CULT_HER, CROP_WOOD, REG_LST, and CARB_SEQ are variables that lay in the [0, 1] interval, and that represent the potential provision of the ESs described in Section 2.
- ELEVATION is a covariate that controls for the altitude of the spatial units overlaying the ECs, whose values are detected from a digital elevation model retrieved from the geoportal of the Sardinian region.
- AUTOCORR is a control variable related to the spatial autocorrelation phenomenon.
3. Results
3.1. The Spatial Assessment of the Potential Delivery of Ecosystem Services
3.2. The Spatial Layout of the Network of Ecological Corridors
3.3. The Regression Outcomes
4. Discussion
5. Conclusions
Author Contributions
Funding
Institutional Review Board Statement
Informed Consent Statement
Data Availability Statement
Conflicts of Interest
References
- Lennon, M.; Scott, M. Delivering ecosystems services via spatial planning: Reviewing the possibilities and implications of a green infrastructure approach. Town Plann. Rev. 2014, 85, 563–587. [Google Scholar] [CrossRef] [Green Version]
- Liquete, C.; Kleeschulte, S.; Dige, G.; Maes, J.; Grizzetti, B.; Olah, B.; Zulian, G. Mapping green infrastructure based on ecosystem services and ecological networks: A Pan–European case study. Environ. Sci. Policy 2015, 54, 268–280. [Google Scholar] [CrossRef]
- European Commission. Communication from the Commission to the European Parliament, the Council, the European Economic and Social Committee and the Committee of the Regions. Green Infrastructure—Enhancing Europe’s Natural Capital. SWD (2013) 155 Final. 2013. Available online: https://eur-lex.europa.eu/resource.html?uri=cellar:d41348f2-01d5-4abe-b817-4c73e6f1b2df.0014.03/DOC_1&format=PDF (accessed on 30 June 2022).
- Benedict, M.A.; McMahon, E.T. Green infrastructure: Smart conservation for the 21st century. Renew. Resour. J. 2002, 20, 12–17. [Google Scholar]
- Tzoulas, K.; Korpela, K.; Venn, S.; Yli-Pelkonen, V.; Kaźmierczak, A.; Niemela, J.; James, P. Promoting ecosystem and human health in urban areas using Green Infrastructure: A literature review. Landscape Urban Plan. 2007, 81, 167–178. [Google Scholar] [CrossRef] [Green Version]
- Maes, J.; Barbosa, A.; Baranzelli, C.; Zulian, G.; Batista e Silva, F.; Vandecasteele, I.; Hiederer, R.; Liquete, C.; Paracchini, M.L.; Mubareka, S.; et al. More green infrastructure is required to maintain ecosystem services under current trends in land-use change in Europe. Landscape Ecol. 2015, 30, 517–534. [Google Scholar] [CrossRef] [PubMed] [Green Version]
- Madureira, H.; Andresen, T. Planning for multifunctional urban green infrastructures: Promises and challenges. Urban Des. Int. 2014, 19, 38–49. [Google Scholar] [CrossRef]
- Selman, P. Planning for landscape multifunctionality. Sustain. Sci. Pract. Policy 2009, 5, 45–52. [Google Scholar] [CrossRef]
- Hansen, R.; Stahl Olafsson, A.; van der Jagt, A.P.N.; Rall, E.; Pauleit, S. Planning multifunctional green infrastructure for compact cities: What is the state of practice? Ecol. Indic. 2019, 96, 99–110. [Google Scholar] [CrossRef]
- Hansen, R.; Pauleit, S. From multifunctionality to multiple ecosystem services? A conceptual framework for multifunctionality in green infrastructure planning for urban areas. AMBIO 2014, 43, 516–529. [Google Scholar] [CrossRef] [Green Version]
- Wang, Y.; Chang, Q.; Fan, P. A framework to integrate multifunctionality analyses into green infrastructure planning. Landscape Ecol. 2021, 36, 1951–1969. [Google Scholar] [CrossRef]
- Meerow, S.; Newell, J.P. Spatial planning for multifunctional green infrastructure: Growing resilience in Detroit. Landsc. Urban Plan. 2017, 159, 62–75. [Google Scholar] [CrossRef]
- Meerow, S. The politics of multifunctional green infrastructure planning in New York City. Cities 2020, 100, 102621. [Google Scholar] [CrossRef]
- D’Ambrogi, S.; Gori, M.; Guccione, M.; Nazzini, L. Implementazione della connettività ecologica sul territorio: Il monitoraggio ISPRA 2014 [Ecological connectivity implementation in practice: ISPRA’s 2014 monitoring]. Reticula 2015, 9, 1–7. [Google Scholar]
- Battisti, C. Frammentazione Ambientale, Connettività, Reti Ecologiche. Un Contributo Teorico e Metodologico con Particolare Riferimento alla Fauna Selvatica [Environmental Fragmentation, Connectivity, Ecological Networks. A Technical and Methodological Contribution with Particolar Reference to Wildlife Species]; Provincia Di Roma, Assessorato Delle Politiche Ambientali; Agricoltura e Protezione Civile [Province of Rome, Board of Environmental Policy, Agriculture and Civil Protection]: Rome, Italy, 2004. [Google Scholar]
- D’Ambrogi, S.; Nazzini, L. Monitoraggio ISPRA 2012: La rete ecologica nella pianificazione territoriale [The ecological network in spatial planning]. Reticula 2013, 3, 1–5. [Google Scholar]
- Baudry, J.; Merriam, H.G. Connectivity and connectedness: Functional versus structural patterns in landscapes. In Proceedings of the 2nd IALE Seminar “Connectivity in Landscape Ecology”, Münster, Germany, 19–24 July 1987; Münsterche Geographische Arbeiten: Münster, Germany, 1988; Volume 29, pp. 23–28. [Google Scholar]
- Directorate–General Environment, European Commission. The Multifunctionality of Green Infrastructure, Science for Environment Policy, DG News Alert Service, In–Depth Report. 2012. Available online: https://ec.europa.eu/environment/nature/ecosystems/docs/Green_Infrastructure.pdf (accessed on 30 June 2022).
- European Environment Agency. Spatial Analysis of Green Infrastructure in Europe; EEA Technical Report no. 2/2014; Publications Office of the European Union: Luxembourg, 2014. [Google Scholar] [CrossRef]
- Mitchell, M.G.E.; Bennett, E.M.; Gonzalez, A. Linking landscape connectivity and ecosystem service provision: Current knowledge and research gaps. Ecosystems 2013, 16, 894–908. [Google Scholar] [CrossRef]
- Correa Ayram, C.A.; Mendoza, M.E.; Etter, A.; Salicrup, D.R.P. Habitat connectivity in biodiversity conservation: A review of recent studies and applications. Prog. Phys. Geogr. Earth Environ. 2016, 40, 7–37. [Google Scholar] [CrossRef]
- Lai, S.; Leone, F.; Zoppi, C. Land cover changes and environmental protection: A study based on transition matrices concerning Sardinia (Italy). Land Use Policy 2017, 67, 126–150. [Google Scholar] [CrossRef]
- SardegnaGeoportale. Available online: http://www.sardegnageoportale.it (accessed on 30 June 2022).
- European Council Directive 92/43/EEC of 21 May 1992 on the Conservation of Natural Habitats and of Wild Fauna and Flora. Available online: https://eur-lex.europa.eu/legal-content/EN/TXT/?uri=CELEX:31992L0043 (accessed on 30 June 2022).
- European Parliament and Council Directive 2009/147/EC of 30 November 2009 on the Conservation of Wild Birds. Available online: http://eur-lex.europa.eu/legal-content/EN/TXT/PDF/?uri=CELEX:32009L0147 (accessed on 30 June 2022).
- SIC, ZSC e ZPS in Italia [SCIs, SACs, and SPAs in Italy]. Available online: https://www.mite.gov.it/pagina/sic-zsc-e-zps-italia (accessed on 30 June 2022).
- Common International Classification of Ecosystem Services. Available online: https://cices.eu/ (accessed on 30 June 2022).
- Isola, F.; Lai, S.; Leone, F.; Zoppi, C. Green Infrastructure and Regional Planning: An Operational Framework; FrancoAngeli: Milan, Italy, 2022. [Google Scholar]
- InVEST. Available online: https://naturalcapitalproject.stanford.edu/software/invest (accessed on 30 June 2022).
- Ndossi, M.I.; Avdan, U. Application of open source coding technologies in the production of Land Surface Temperature (REG_LST) maps from Landsat: A PyQGIS Plugin. Remote Sens. 2016, 8, 413. [Google Scholar] [CrossRef] [Green Version]
- Zulian, G.; Paracchini, M.L.; Maes, J.; Liquete, C. ESTIMAP: Ecosystem Services Mapping at European Scale; JRC Technical Report EUR 26474 ENG; Publications Office of the European Union: Luxembourg, 2013. [Google Scholar] [CrossRef]
- Vallecillo, S.; La Notte, A.; Polce, C.; Zulian, G.; Alexandris, N.; Ferrini, S.; Maes, J. Ecosystem Services Accounting: Part I-Outdoor Recreation and Crop Pollination; EUR 29024 EN; Publications Office of the European Union: Luxembourg, 2018. [Google Scholar] [CrossRef]
- Lai, S.; Leone, F. Bridging biodiversity conservation objectives with landscape planning through green infrastructures: A case study from Sardinia, Italy. In Proceedings of the 17th International Conference on Computational Science and Its Applications (ICCSA 2017), Trieste, Italy, 3–6 July 2017; Lecture Notes in Computer Sciences Series. Gervasi, O., Murgante, B., Misra, S., Borruso, G., Torre, C., Rocha, A.M.A.C., Taniar, D., Apduhan, B.O., Stankova, E., Cuzzocrea, A., Eds.; Springer: Cham, Switzerland, 2017; Volume 10409, pp. 456–472. [Google Scholar] [CrossRef]
- Decision of the EU Commission of 11 July 2011 Concerning a Site Information Format for Natura 2000 Sites. Available online: https://eur-lex.europa.eu/legal-content/EN/TXT/PDF/?uri=CELEX:32011D0484&from=EN (accessed on 30 June 2022).
- Lai, S.; Isola, F.; Leone, F.; Zoppi, C. Assessing the potential of green infrastructure to mitigate hydro-geological hazard. Evidence-based policy suggestions from a Sardinian study area. TeMA J. Land Use Mobil. Environ. 2021, 2021, 109–133. [Google Scholar] [CrossRef]
- Bacchetta, G.; Bagella, S.; Biondi, E.; Farris, E.; Filigheddu, R.; Mossa, L. Vegetazione forestale e serie di vegetazione della Sardegna (con rappresentazione cartografica alla scala 1: 350.000) [Forest vegetation and serial vegetation of Sardinia (with map at the scale 1:350,000)]. Fitosociologia 2009, 46, 3–82. [Google Scholar]
- Zeller, K.A.; McGarigal, K.; Whiteley, A.R. Estimating landscape resistance to movement: A review. Landscape Ecol. 2012, 27, 777–797. [Google Scholar] [CrossRef]
- McRae, B.H.; Dickson, B.G.; Keitt, T.H.; Shah, V.B. Using circuit theory to model connectivity in ecology, evolution, and conservation. Ecology 2008, 89, 2712–2724. [Google Scholar] [CrossRef]
- Palmer, S.C.F.; Coulon, A.; Travis, J.M.J. Introducing a ‘stochastic movement simulator’ for estimating habitat connectivity. Methods Ecol. Evol. 2011, 2, 258–268. [Google Scholar] [CrossRef]
- Balbi, M.; Petit, E.J.; Corci, S.; Nabucet, J.; Georges, R.; Madec, L.; Ernoult, A. Ecological relevance of least cost path analysis: An easy implementation method for landscape urban planning. J. Environ. Manag. 2019, 244, 61–68. [Google Scholar] [CrossRef]
- Wu, J.; Delang, C.O.; Li, Y.; Ye, Q.; Zhou, J.; Liu, H.; He, H.; He, W. Application of a combined model simulation to determine ecological corridors for western black-crested gibbons in the Hengduan Mountains, China. Ecol. Indic. 2021, 128, 107826. [Google Scholar] [CrossRef]
- Guo, X.; Zhang, X.; Du, S.; Li, C.; Siu, Y.L.; Rong, Y.; Yang, H. The impact of on-shore wind power projects on ecological corridors and landscape connectivity in Shanxi, China. J. Clean. Prod. 2020, 254, 120075. [Google Scholar] [CrossRef]
- Cannas, I.; Zoppi, C. Ecosystem Services and the Natura 2000 Network: A Study concerning a green infrastructure based on ecological corridors in the metropolitan city of Cagliari. In Proceedings of the 17th International Conference on Computational Science and Its Applications (IC-CSA 2017), Trieste, Italy, 3–6 July 2017; Lecture Notes in Computer Sciences Series. Gervasi, O., Murgante, B., Misra, S., Borruso, G., Torre, C., Rocha, A.M.A.C., Taniar, D., Apduhan, B.O., Stankova, E., Cuzzocrea, A., Eds.; Springer: Cham, Switzerland, 2017; Volume 10409, pp. 379–400. [Google Scholar] [CrossRef]
- Cannas, I.; Zoppi, C. Un’infrastruttura verde nell’area metropolitana di Cagliari: Corridoi ecologici come connessioni tra i Siti della Rete Natura 2000 [A Green Infrastructure in the Metropolitan Area of Cagliari: Ecological Corridors as Connections between the Sites of the Natura 2000 Network]. In Atti Della XX Conferenza Nazionale SIU. Urbanistica E/È Azione Pubblica [Proceedings of the 20th National Conference of SIU. Spatial Planning And/Is Public Action]; AA.VV.; Planum Publisher: Rome, Italy; Milan, France, 2017; pp. 1373–1386. [Google Scholar]
- Cannas, I.; Lai, S.; Leone, F.; Zoppi, C. Green infrastructure and ecological corridors: A regional study concerning Sardinia. Sustainability 2018, 10, 1265. [Google Scholar] [CrossRef] [Green Version]
- Cannas, I.; Lai, S.; Leone, F.; Zoppi, C. Integrating green infrastructure and ecological corridors: A Study concerning the Metropolitan Area of Cagliari (Italy). In Smart Planning: Sustainability and Mobility in the Age of Change; Papa, R., Fistola, R., Gargiulo, C., Eds.; Springer International Publishing: Basel, Switzerland, 2018; pp. 127–145. [Google Scholar] [CrossRef]
- CORINE Land Cover. Available online: https://www.eea.europa.eu/publications/COR0-landcover (accessed on 30 June 2022).
- AGRISTUDIO; CRITERIA; TEMI. Realizzazione del Sistema di Monitoraggio dello Stato di Conservazione degli Habitat e delle Specie di Interesse Comunitario della Regione Autonoma della Sardegna. Relazione Generale, Allegato 1b: Carta dell’Idoneità Faunistica [Implementation of the Monitoring System Concerning the Conservation Status of Habitats and Species of Community Interest of the Autonomous Region of Sardinia. General Report, Attachment 1b: Habitat Suitability Map]. Unpublished work. 2011. [Google Scholar]
- Burkhard, B.; Kroll, F.; Müller, F.; Windhorst, W. Landscapes’ capacities to provide ecosystem services–A concept for land-cover based assessments. Landsc. Online 2009, 15, 1–22. [Google Scholar] [CrossRef]
- Burkhard, B.; Kroll, F.; Nedkov, S.; Müller, F. Mapping ecosystem service supply, demand and budgets. Ecol. Indic. 2012, 2, 17–29. [Google Scholar] [CrossRef]
- LaRue, M.A.; Nielsen, C.K. Modelling potential dispersal corridors for cougars in Midwestern North America using least-cost path methods. Ecol. Model. 2008, 212, 372–381. [Google Scholar] [CrossRef]
- Linkage Mapper. Available online: https://linkagemapper.org/ (accessed on 30 June 2022).
- McRae, B.H.; Kavanagh, D.M. User Guide: Linkage Pathways Tool of the Linkage Mapper Toolbox—Version 2.0—Updated October 2017. Available online: https://github.com/linkagescape/linkage-mapper/files/2204107/Linkage_Mapper_2_0_0.zip (accessed on 30 June 2022).
- Shirabe, T. Buffered or bundled, least-cost paths are not least-cost corridors: Computational experiments on path-based and wide-path-based models to conservation corridor design and effective distance estimation. Ecol. Inform. 2018, 44, 109–116. [Google Scholar] [CrossRef]
- Zoppi, C.; Argiolas, M.; Lai, S. Factors influencing the value of houses: Estimates for the City of Cagliari, Italy. Land Use Policy 2015, 42, 367–380. [Google Scholar] [CrossRef]
- Sklenicka, P.; Molnarova, K.; Pixova, K.C.; Salek, M.E. Factors affecting farmlands in the Czech Republic. Land Use Policy 2013, 30, 130–136. [Google Scholar] [CrossRef]
- Stewart, P.A.; Libby, L.W. Determinants of farmland value: The case of DeKalb County, Illinois. Rev. Agric. Econ. 1998, 20, 80–95. [Google Scholar] [CrossRef]
- Cheshire, P.; Sheppard, S. On the price of land and the value of amenities. Economica 1995, 62, 247–267. [Google Scholar] [CrossRef]
- Wolman, A.L.; Couper, E. Potential consequences of linear approximation in economics. Fed. Reserve Bank Econ. Q. 2003, 11, 51–67. [Google Scholar]
- Bera, A.K.; Byron, R.P. Linearized estimation of nonlinear single equation functions. Int. Econ. Rev. 1983, 24, 237–248. [Google Scholar] [CrossRef]
- Anselin, L. Spatial Econometrics: Methods and Models; Kluwer Academic Publishers: Dordrecht, The Netherlands, 1988. [Google Scholar]
- Anselin, L. Spatial econometrics. In A Companion to Theoretical Econometrics; Baltagi, B.H., Ed.; Blackwell Publishing: Oxford, UK, 2003; pp. 310–330. [Google Scholar]
- Zoppi, C.; Lai, S. Land-taking processes: An interpretive study concerning an Italian region. Land Use Policy 2014, 36, 369–380. [Google Scholar] [CrossRef]
- GeoDa-An Introduction to Spatial Data Science. Available online: https://geodacenter.github.io (accessed on 30 June 2022).
- Rodríguez-Loinaz, G.; Alday, J.G.; Onaindia, M. Multiple ecosystem services landscape index: A tool for multifunctional landscapes conservation. J. Environ. Manag. 2015, 147, 152–163. [Google Scholar] [CrossRef]
- Pilogallo, A.; Scorza, F. Ecosystem services multifunctionality: An analytical framework to support sustainable spatial planning in Italy. Sustainability 2022, 14, 3346. [Google Scholar] [CrossRef]
- Gregory, A.; Spence, E.; Beier, P.; Garding, E. Toward best management practices for ecological corridors. Land 2021, 10, 140. [Google Scholar] [CrossRef]
- Hilty, J.; Worboys, G.L.; Keeley, A.; Woodley, S.; Lausche, B.; Locke, H.; Carr, M.; Pulsford, I.; Pittock, J.; White, J.W.; et al. Guidelines for Conserving Connectivity through Ecological Networks and Corridors; Best Practice Protected Area Guidelines Series no. 30; IUCN: Gland, Switzerland, 2020. [Google Scholar] [CrossRef]
- McLaughlin, A.; Mineau, P. The impact of agricultural practices on biodiversity. Agric. Ecosyst. Environ. 1995, 55, 201–212. [Google Scholar] [CrossRef]
- Peirce, K.N.; vanDaele, L.J. Use of a garbage dump by brown bears in Dillingham, Alaska. Ursus 2006, 17, 165–177. [Google Scholar] [CrossRef]
- Robbins, C.S.; Bystrak, D.; Geissler, P.H. The Breeding Bird Survey: Its First Fifteen Years, 1965–1979; Resource Publication, Series no.157; U.S. Fish and Wildlife Service: Washington, DC, USA, 1986. Available online: https://pubs.er.usgs.gov/publication/5230189 (accessed on 30 June 2022).
- Lai, S.; Leone, F.; Zoppi, C. Policies to decrease land surface temperature based on land cover change: An assessment related to Sardinia, Italy. In Innovation in Urban and Regional Planning–Proceedings of the 11th INPUT Conference, Lecture Notes in Civil Engineering; La Rosa, D., Privitera, R., Eds.; Springer: Cham, Switzerland, 2021; Volume 146, pp. 101–109. [Google Scholar] [CrossRef]
- Oke, T.R. The urban energy balance. Prog. Phys. Geog. 1988, 12, 471–508. [Google Scholar] [CrossRef]
- Santos, J.S.; Leite, C.C.C.; Viana, J.C.C.; dos Santos, A.R.; Milton Marques Fernandes, M.M.; de Souza Abreu, V.; do Nascimento, T.P.; dos Santos, L.S.; de Moura Fernandes, M.R.; Gilson Fernandes da Silva, G.F.; et al. Delimitation of ecological corridors in the Brazilian Atlantic Forest. Ecol. Indic. 2018, 88, 414–424. [Google Scholar] [CrossRef]
- Hidalgo, P.J.; Hernández, H.; Sánchez-Almendro, A.J.; López-Tirado, J.; Vessella, F.; Porras, R. Fragmentation and connectivity of island forests in agricultural Mediterranean environments: A comparative study between the Guadalquivir Valley (Spain) and the Apulia Region (Italy). Forests 2021, 12, 1201. [Google Scholar] [CrossRef]
- Wang, Z.; Yang, Z.; Shi, H.; Han, L. Effect of forest connectivity on the dispersal of species: A case study in the Bogda World Natural Heritage Site, Xinjiang, China. Ecol. Indic. 2021, 125, 107576. [Google Scholar] [CrossRef]
- Fischer, J.; Lindenmayer, D.B. Landscape modification and habitat fragmentation: A synthesis. Global Ecol. Biogeogr. 2007, 16, 265–280. [Google Scholar] [CrossRef]
- Wierzcholska, S.; Dyderski, M.K.; Pielech, R.; Gazda, A.; Smoczyk, M.; Malicki, M.; Horodecki, P.; Kamczyc, J.; Skorupski, M.; Hachułka, M.; et al. Natural forest remnants as refugia for bryophyte diversity in a transformed mountain river valley landscape. Sci. Total Environ. 2018, 640–641, 954–964. [Google Scholar] [CrossRef]
- Sánchez-Montoya, M.M.; Moleón, M.; Sánchez-Zapata, J.A.; Tockner, K. Dry riverbeds: Corridors for terrestrial vertebrates. Ecosphere 2016, 7, e01508. [Google Scholar] [CrossRef] [Green Version]
- Allen, A.M.; Singh, N.J. Linking movement ecology with wildlife management and conservation. Front. Ecol. Evol. 2016, 3, 155. [Google Scholar] [CrossRef] [Green Version]
- Sabo, J.L.; Sponseller, R.; Dixon, M.; Gade, K.; Harms, T.; Heffernan, J.; Jani, A.; Katz, G.; Soykan, C.; Watts, J.; et al. Riparian zones increase regional richness by harboring different, not more species. Ecology 2005, 86, 56–62. [Google Scholar] [CrossRef]
- Mitchell, M.G.E.; Suarez-Castro, A.F.; Martinez-Harms, M.; Maron, M.; McAlpine, C.; Gaston, K.J.; Johansen, K.; Rhodes, J.R. Reframing landscape fragmentation’s effects on ecosystem services. Trends Ecol. Evol. 2015, 30, 190–198. [Google Scholar] [CrossRef] [Green Version]
- Ng, C.N.; Xie, Y.J.; Yu, X.J. Integrating landscape connectivity into the evaluation of ecosystem services for biodiversity conservation and its implications for landscape planning. Appl. Geogr. 2013, 42, 1–12. [Google Scholar] [CrossRef]
- Peng, J.; Yang, Y.; Liu, Y.; Hu, Y.; Du, Y.; Meersmans, J.; Qiu, S. Linking ecosystem services and circuit theory to identify ecological security patterns. Sci. Total Environ. 2018, 644, 781–790. [Google Scholar] [CrossRef] [Green Version]
- Shi, X.; Qin, M.; Li, B.; Zhang, D. A framework for optimizing green infrastructure networks based on landscape connectivity and ecosystem services. Sustainability 2021, 13, 10053. [Google Scholar] [CrossRef]
- Lee, J.A.; Chon, J.; Ahn, C. Planning landscape corridors in ecological infrastructure using least-cost path methods based on the value of ecosystem services. Sustainability 2014, 6, 7564–7585. [Google Scholar] [CrossRef] [Green Version]
- Fňukalová, E.; Zýka, V.; Romportl, D. The network of green infrastructure based on ecosystem services supply in Central Europe. Land 2021, 10, 592. [Google Scholar] [CrossRef]
- Field, R.D.; Parrott, L. Mapping the functional connectivity of ecosystem services supply across a regional landscape. eLife 2022, 11, e69395. [Google Scholar] [CrossRef]
- Lai, S.; Leone, F.; Zoppi, C. Land surface temperature and land cover dynamics. A study related to Sardinia, Italy. TeMA J. Land Use Mobil. Environ. 2020, 13, 329–351. [Google Scholar] [CrossRef]
- Geneletti, D.; Cortinovis, C.; Zardo, L.; Blam Adel, E. Planning for Ecosystem Services in Cities; Springer: Dordrecht, Germany, 2019. [Google Scholar] [CrossRef] [Green Version]
- Ustaoglu, E.; Aydınoglu, A. Land suitability assessment of green infrastructure development. A case study of Pendik District (Turkey). TeMA-J. Land Use Mobil. Environ. 2019, 12, 165–178. [Google Scholar] [CrossRef]
- Lai, S.; Leone, F.; Zoppi, C. Spatial distribution of surface temperature and land cover: A study concerning Sardinia, Italy. Sustainability 2020, 12, 3186. [Google Scholar] [CrossRef] [Green Version]
- Mayor of London. London’s Urban Heat Island: A Summary for Decision Makers; Greater London Authority, City Hall: London, UK, 2006.
- Pötz, H.; Sjauw En Wa-Windhorst, A.; van Someren, H. Urban Green-Blue Grids Manual for Resilient Cities; Atelier Groenblauw: Delft, The Netherlands, 2016. [Google Scholar]
- Gómez-Baggethun, E.; Barton, D.N. Classifying and valuing ecosystem services for urban planning. Ecol. Econ. 2013, 86, 235–245. [Google Scholar] [CrossRef]
- Mazzeo, G.; Zucaro, F.; Morosini, R. Green is the colour. Standards, equipment and public spaces as paradigm for the Italian sustainable city. TeMA-J. Land Use Mobil. Environ. 2019, 12, 31–52. [Google Scholar] [CrossRef]
- Mathey, J.; Rößler, S.; Lehmann, I.; Bräuer, A. Urban green spaces: Potentials and constraints for urban adaptation to climate change. In Resilient Cities. Cities and Adaptation to Climate Change. Proceedings of the Global Forum 2010, Munich, Germany, 19–20 May 2010; Otto-Zimmermann, K., Ed.; Springer: Dordrecht, Germany, 2011; Volume 1, pp. 479–485. [Google Scholar] [CrossRef]
- Jenning, V.; Larson, L.; Yun, J. Advancing sustainability through urban green space: Cultural ecosystem services, equity and social determinants of health. Int. J. Environ. Res. Public Health 2016, 13, 196. [Google Scholar] [CrossRef] [PubMed] [Green Version]
- Webster, C. The new institutional economics and the evolution of modern urban planning: Insights, issues and lessons. Town Plan. Rev. 2005, 76, 455–502. [Google Scholar] [CrossRef]
- Bramley, G.; Watkins, D.G. ‘Measure twice, cut once’—Revisiting the strength and impact of local planning regulation of housing development in England. Environ. Plan. B 2014, 41, 863–884. [Google Scholar] [CrossRef]
- Buijs, A.; Hansen, R.; Van der Jagt, S.; Ambrose-Oji, B.; Elands, B.; Lorance Rall, E.; Mattijssen, T.; Pauleit, S.; Runhaar, H.; Stahl Olafsson, A.; et al. Mosaic governance for urban green infrastructure: Upscaling active citizenship from a local government perspective. Urban For. Urban Green. 2019, 40, 53–62. [Google Scholar] [CrossRef]
- Slätmo, E.; Nilsson, K.; Turunen, E. Implementing green infrastructure in spatial planning in Europe. Land 2019, 8, 62. [Google Scholar] [CrossRef] [Green Version]
- Fors, H.; Frøik Molin, J.; Murphy, M.A.; Konijnendijk van den Boschab, C. User participation in urban green spaces—For the people or the parks? Urban. For. Urban. Green. 2015, 14, 722–734. [Google Scholar] [CrossRef] [Green Version]
- Pérez-Urrestarazu, L.; Fernández-Cañero, R.; Franco-Salas, A.; Egea, G. Vertical greening systems and sustainable cities. J. Urban. Technol. 2015, 22, 65–85. [Google Scholar] [CrossRef]
- Ryan, M.; O’Donoghue, C. Socio-economic drivers of farm afforestation decision-making. Ir. For. J. 2016, 73, 96–121. [Google Scholar]
- Howley, P.; Buckley, C.; O’Donoghue, C.; Ryan, M. Explaining the economic ‘irrationality’ of farmers’ land use behaviour: The role of productivist attitudes and non-pecuniary benefits. Ecol. Econ. 2015, 109, 186–193. [Google Scholar] [CrossRef]
- Duesberg, S.; Ní Dhubháin, A.; O’Connor, D. Assessing policy tools for encouraging farm afforestation in Ireland. Land Use Policy 2014, 38, 194–203. [Google Scholar] [CrossRef]
- Kumm, K.-I.; Hessle, A. Economic comparison between pasture-based beef production and afforestation of abandoned land in Swedish forest districts. Land 2020, 9, 42. [Google Scholar] [CrossRef] [Green Version]
- Hyytiainen, K.; Leppanen, J.; Pahkasalo, T. Economic analysis of field afforestation and forest clearance for cultivation in Finland. In Proceedings of the International Congress of European Association of Agricultural Economists, Ghent, Belgium, 26–29 August 2008. [Google Scholar] [CrossRef]
- Behan, J.; McQuinn, K.; Roche, M.J. Rural land use: Traditional agriculture or forestry? Land Econ. 2006, 82, 112–123. [Google Scholar] [CrossRef]
- Zavalloni, M.; D’Alberto, R.; Raggi, M.; Viaggi, D. Farmland abandonment, public goods and the CAP in a marginal area of Italy. Land Use Policy 2021, 107, 104365. [Google Scholar] [CrossRef]
- Kollányi, L.; Máté, K. Connectivity analysis for green infrastructure restoration planning on national level. In Proceedings of the Fábos Conference on Landscape and Greenway Planning 2016, Budapest, Hungary, 30 June–3 July 2016; Available online: https://scholarworks.umass.edu/fabos/vol5/iss1/30 (accessed on 30 June 2022).
- Penko Seidl, M.; Golobič, M. Quantitative assessment of agricultural landscape heterogeneity. Ecol. Indic. 2020, 112, 106115. [Google Scholar] [CrossRef]
- Ernoult, A.; Alard, D. Species richness of hedgerow habitats in changing agricultural landscapes: Are α and γ diversity shaped by the same factors? Landscape Ecol. 2011, 26, 683–696. [Google Scholar] [CrossRef]
- Lenoir, J.; Decocq, G.; Spicher, F.; Gallet-Moron, E.; Buridant, J.; Closset-Kopp, D. Historical continuity and spatial connectivity ensure hedgerows are effective corridors for forest plants: Evidence from the species–time–area relationship. J. Veg. Sci. 2021, 32, e12845. [Google Scholar] [CrossRef]
- Lai, S.; Leone, F.; Zoppi, C. Assessment of municipal masterplans aimed at identifying and fostering green infrastructure: A study concerning three towns of the metropolitan area of Cagliari, Italy. Sustainability 2019, 11, 1470. [Google Scholar] [CrossRef] [Green Version]
- Oreszczyn, S.; Lane, A. The meaning of hedgerows in the English landscape: Different stakeholder perspectives and the implications for future hedge management. J. Environ. Manag. 2000, 60, 101–118. [Google Scholar] [CrossRef]
- Gravsholt Busck, A. Hedgerow planting analysed as a social system—Interaction between farmers and other actors in Denmark. J. Environ. Manag. 2003, 68, 161–171. [Google Scholar] [CrossRef]
- Cheng, J.; Meng, X.; Dong, S.; Liang, S. Generating the 30-m land surface temperature product over continental China and USA from Landsat 5/7/8 data. Sci. Remote Sens. 2021, 4, 100032. [Google Scholar] [CrossRef]
- Li, J.; Wu, H.; Li, Z.-L. An optimal sampling method for multi-temporal land surface temperature validation over heterogeneous surfaces. ISPRS J. Photogramm. 2020, 169, 29–43. [Google Scholar] [CrossRef]




| ES | Variable | Input Data | Input Data Source(s) | Tool/Model |
|---|---|---|---|---|
| Non-use value of biodiversity (existence and bequest) | CONSERV | Habitats of Community interest Regional monitoring report | Regional administration dataset | |
| Natura 2000 standard data forms | Environmental ministry’s website | |||
| Ecosystems’ capacity to provide nursery for species | HAB_QUAL | Regional land cover map Protected areas map Threats to biodiversity (spatial data only) | Sardinian regional geoportal | InVEST (Habitat quality model) |
| Expert judgments | Questionnaires | |||
| Ecosystems’ attractiveness for recreational uses | RECREAT | 2018 Corine land cover map | Copernicus Land monitoring service | ESTIMAP (Ecosystem-based recreation potential model) |
| Potential vegetation series | Potential distribution of vegetation series and geoseries by Bacchetta et al. [36] | |||
| Nitrogen inputs | National Census | |||
| Livestock density | National Zootechnical Register | |||
| Natural protected areas and landscapes | Sardinian regional geoportal | |||
| Distance from the coastline | Sardinian regional geoportal | |||
| Coastal geomorphology | EEA website, EUROSION project | |||
| Bathing water quality | European Environment Agency website | |||
| Cultural identity, heritage value | CULT_HER | Regional landscape plan (RLP) dataset | Sardinian regional geoportal | |
| Ecosystems’ capacity to provide food, fibers, timber | CROP_WOOD | 2018 Corine land cover map | Copernicus Land monitoring service | |
| Land value (Agricultural areas) | CREA website | |||
| Land value (Forestry areas) | National Revenue Agency’s website | |||
| Ecosystems’ capacity to regulate local climate | REG_LST | Landsat 8 TIRS and OLI satellite imagery | USGS’s Earth Resources Observation and Science’s website | REG_LST QGIS plugin by Ndossi & Avdan [30] |
| Ecosystems’ capacity to regulate global climate | CARB_SEQ | Regional land cover map | Regional geoportal | InVEST (Carbon Storage and Sequestration model) |
| Carbon pool data | 2005 National Inventory of Italian Forests Regional pilot project on land units and soil capacity in Sardinia |
| Explanatory Variable | Coefficient | Standard Deviation | t-Statistic | p-Value | Mean of the Explanatory Variable |
|---|---|---|---|---|---|
| CONSERV | 378.9043 | 46.0212 | 8.233 | 0.000 | 0.1357 |
| HAB_QUAL | 844.6393 | 35.8077 | 23.588 | 0.000 | 0.4134 |
| RECREAT | 345.0859 | 67.1934 | 5.136 | 0.031 | 0.4210 |
| CULT_HER | −180.8370 | 22.4312 | −8.062 | 0.000 | 0.3078 |
| CROP_WOOD | −157.3472 | 45.2657 | −3.476 | 0.000 | 0.2128 |
| REG_LST | −773.2409 | 74.6302 | −10.361 | 0.000 | 0.4485 |
| CARB_SEQ | 516.6964 | 57.6843 | 8.957 | 0.000 | 0.5606 |
| ELEVATION | 0.9055 | 0.0361 | 25.059 | 0.000 | 356.8034 |
| AUTOCORR | 0.5340 | 0.0022 | 241.749 | 0.000 | 5597.6660 |
Publisher’s Note: MDPI stays neutral with regard to jurisdictional claims in published maps and institutional affiliations. |
© 2022 by the authors. Licensee MDPI, Basel, Switzerland. This article is an open access article distributed under the terms and conditions of the Creative Commons Attribution (CC BY) license (https://creativecommons.org/licenses/by/4.0/).
Share and Cite
Isola, F.; Lai, S.; Leone, F.; Zoppi, C. Strengthening a Regional Green Infrastructure through Improved Multifunctionality and Connectedness: Policy Suggestions from Sardinia, Italy. Sustainability 2022, 14, 9788. https://doi.org/10.3390/su14159788
Isola F, Lai S, Leone F, Zoppi C. Strengthening a Regional Green Infrastructure through Improved Multifunctionality and Connectedness: Policy Suggestions from Sardinia, Italy. Sustainability. 2022; 14(15):9788. https://doi.org/10.3390/su14159788
Chicago/Turabian StyleIsola, Federica, Sabrina Lai, Federica Leone, and Corrado Zoppi. 2022. "Strengthening a Regional Green Infrastructure through Improved Multifunctionality and Connectedness: Policy Suggestions from Sardinia, Italy" Sustainability 14, no. 15: 9788. https://doi.org/10.3390/su14159788
APA StyleIsola, F., Lai, S., Leone, F., & Zoppi, C. (2022). Strengthening a Regional Green Infrastructure through Improved Multifunctionality and Connectedness: Policy Suggestions from Sardinia, Italy. Sustainability, 14(15), 9788. https://doi.org/10.3390/su14159788

