Data-Driven Multi-Objective Optimization Approach to Loaded Meshing Transmission Performances for Aerospace Spiral Bevel Gears
Abstract
1. Introduction
- (i)
- In contrast to the conventional approach of SLTCA, the current study employs a novel numerical methodology termed Numerical Loaded Tooth Contact Analysis (NLTCA). This innovative technique serves to delineate data-driven correlations between machine tool settings and evaluations of loaded meshing transmission performance. By doing so, NLTCA effectively forges a significant link between the intricacies of flank design and the real-world transmission performance of spiral bevel gears [1,21].
- (ii)
- MOO computation of multiple loaded meshing transmission performance evaluations, which mainly include the spatial distribution of loaded contact pressure, the configuration of loaded contact patterns, the elastic deformation characteristics exhibited during contact interactions, and the quantification of loaded transmission error. This computation can significantly improve the precision and efficiency of the complex manufacturing system for spiral bevel gears [38,39].
- (iii)
- Data-driven determination of loaded meshing transmission performances is provided in the form of Hertz contact solution. In this context, the machine tool settings emerge as pivotal yet unspecified parameters governing both the design and manufacturing aspects. This integrated approach, which harmoniously aligns tooth flank design with the manufacturing phase, has the potential to expedite the developmental efficiency of aerospace spiral bevel gear products [40].
- (iv)
- By employing the proposed MOO framework for machine tool settings modification, a notable endeavor is undertaken to significantly contribute to contemporary collaborative manufacturing paradigms taking into account both geometric and physical performances [40]. It can extend the recent collaborative manufacturing of a case in that higher loaded contact performances were simultaneously controlled and optimized within the qualified scopes for aerospace spiral bevel gears.
2. Data-Driven Tooth Surface Modeling
2.1. Cutter Blade Design
- (A)
- Straight-line component
- (B)
- Circular arc componentwhere μp and θp represent the Gaussian parameters of the tooth surface [21]; rc denotes the cutter point radius; αc stands for the blade pressure angle; ρf signifies the edge radius of the cutter head; λf corresponds to the angle of the circular arc; ru denotes the cutter mean radius; and Pw represents the cutter point width. It is worth noting that the upper and lower signs are used to distinguish between the convex and concave sides of the tooth surface for spiral bevel gears [2], respectively.

2.2. Machine Kinematics
3. Curvature Analysis of Contact Surface Points
3.1. Tooth Contact Point Solution by TCA
3.2. Curvature Analysis
4. Determining MOO Relations by NLTCA
4.1. Determination of Loaded Contact Ellipse
4.2. Loaded Contact Pressure Distribution
- (1)
- CASE I: when a single pair of gear teeth engages in loaded tooth contact, the input torque MINPUT is predominantly applied to one specific pair of tooth flanks within the transmission system.
- (2)
- CASE II: During the simultaneous engagement of two pairs of gear teeth in a loaded tooth contact process, the input torque MINPUT predominantly applies to two distinct pairs of tooth flanks within the gear transmission system.
4.3. Elastic Contact Deformation
4.4. Loaded Transmission Error
5. Data-Driven MOO of Loaded Meshing Transmission Performances
5.1. MOO Model
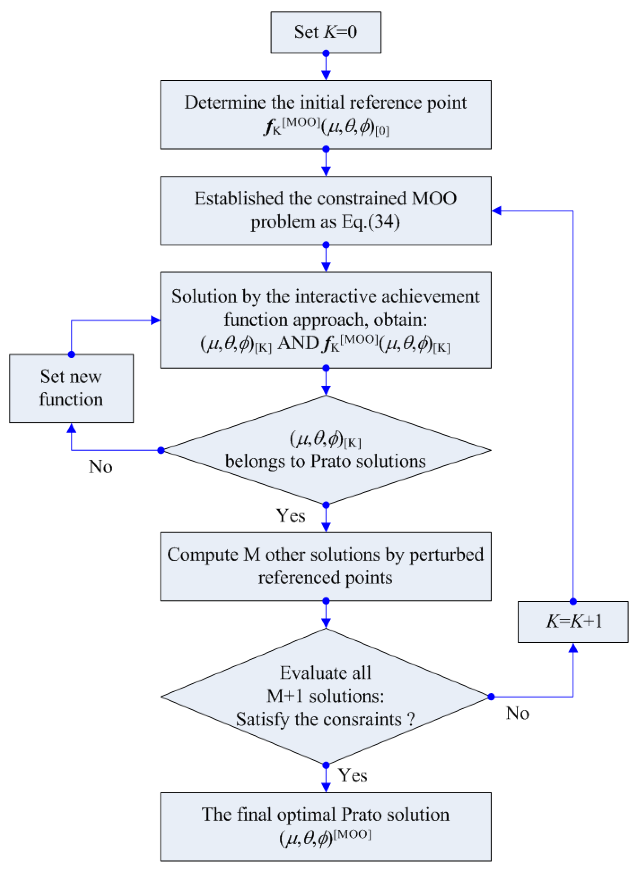
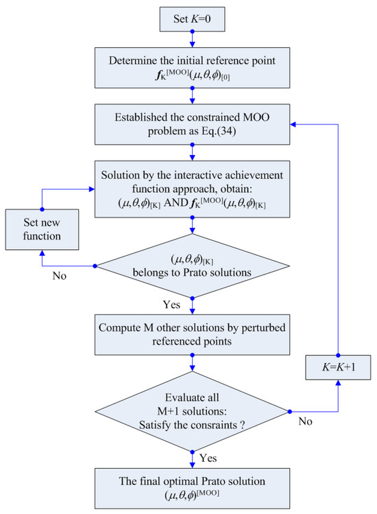
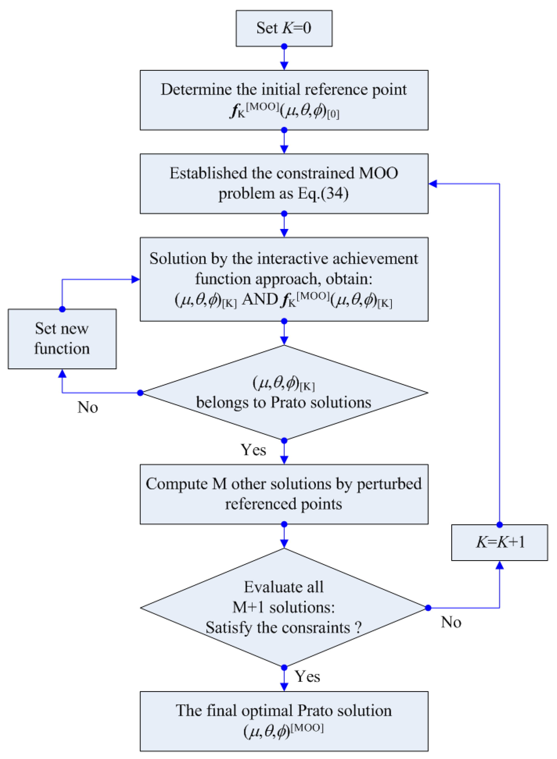
5.2. MOO Solution
6. Numerical Instances
6.1. MOO Performance Evaluations
6.2. MOO Output Result
6.3. Numerical Verification
7. Conclusions
- (i)
- Distinguished from the traditional SLTCA method using economical finite element software [38], the proposed NLTCA offers a reliable and time-efficient avenue for optimizing the performance of loaded meshing transmissions. Furthermore, this numerical approach introduces opportunities for collaborative optimization, encompassing considerations of both geometric and physical performance attributes.
- (ii)
- A data-driven, accurate model of the loaded meshing transmission performance MOO in collaborative consideration of the loaded contact pressure distribution, contact elastic deformation, loaded contact pattern, and loaded transmission error is provided. Its inherent versatility empowers gear designers to practically apply these findings in future advanced gear designs by specifying appropriate objective functions. It is noteworthy that the optimization process extends its purview to encompass the tooth flank’s contact fatigue performance, inclusive of factors such as residual stress [57,58], microsurface topography [59], and surface roughness [60]. This approach represents a vital step toward achieving high-performance tooth flank manufacturing for aerospace spiral bevel gears.
- (iii)
- The proposed methodology lays a foundational framework for future high-performance design considerations, accounting for complex operational conditions such as high-speed operation, the intricate coupling effects of multiple fields, and lubrication dynamics. It demonstrates the potential to optimize loaded meshing transmission performance within predetermined parameters by fine-tuning machine tool settings. In addition to accounting for various manufacturing errors, the validation of MOO results through enhancements to the employed algorithm [61,62] emerges as a primary focus for future research endeavors [63,64].
Author Contributions
Funding
Institutional Review Board Statement
Informed Consent Statement
Data Availability Statement
Conflicts of Interest
References
- Litvin, F.L.; Fuentes, A.; Hayasaka, K. Design, manufacture, stress analysis, and experimental tests of low-noise high endurance spiral bevel gears. Mech. Mach. Theory 2006, 41, 83–118. [Google Scholar] [CrossRef]
- Litvin, F.L.; Fuentes, A.; Curti, G. Gear Geometry and Applied Theory; Cambridge University Press: Cambridge, UK, 2004; pp. 267–286. [Google Scholar]
- Fuentes-Aznar, A.; Ruiz-Orzaezb, R.; Gonzalez-Perezb, I. Numerical approach for determination of rough-cutting machine-tool settings for fixedsetting face-milled spiral bevel gears. Mech. Mach. Theory 2017, 112, 22–42. [Google Scholar] [CrossRef]
- Argyris, J.; Fuentes, A.; Litvin, F.L. Computerized integrated approach for design and stress analysis of spiral bevel gears. Comput. Methods Appl. Mech. Eng. 2002, 191, 1057–1095. [Google Scholar] [CrossRef]
- Litvin, F.L.; Chen, N.X.; Lu, J.; Handschuh, R.F. Computerized design and generation of low-noise helical gears with modified surface topology. J. Mech. Des. 1994, 117, 254–261. [Google Scholar] [CrossRef][Green Version]
- Umeyama, M.; Kato, M.; Inoue, K. Effects of Gear Dimensions and Tooth Surface Modifications on the Loaded Transmission Error of a Helical Gear Pair. J. Mech. Des. 1998, 120, 119–125. [Google Scholar] [CrossRef]
- Wagaj, P.; Kahraman, A. Influence of Tooth Profile Modification on Helical Gear Durability. J. Mech. Des. 2002, 124, 501–510. [Google Scholar] [CrossRef]
- Vivet, M.; Mundo, D.; Tamarozzi, T.; Desmet, W. An analytical model for accurate and numerically efficient tooth contact analysis under load, applied to face-milled spiral bevel gears. Mech. Mach. Theory 2018, 130, 137–156. [Google Scholar] [CrossRef]
- Xiang, S.T.; Li, H.M.; Deng, M.; Yang, J.G. Geometric error analysis and compensation for multi-axis spiral bevel gear milling machine. Mech. Mach. Theory 2018, 121, 59–74. [Google Scholar] [CrossRef]
- Hou, X.Y.; Fang, Z.D.; Zhang, X.J. Static contact analysis of spiral bevel gear based on modified VFIFE (vector form intrinsic finite element) method. Appl. Math. Model. 2018, 60, 192–207. [Google Scholar] [CrossRef]
- Wang, Q.; Zhou, C.; Gui, L.J.; Fan, Z.J. Optimization of the loaded contact pattern of spiral bevel and hypoid gears based on a kriging model. Mech. Mach. Theory 2018, 122, 432–449. [Google Scholar] [CrossRef]
- Stadtfeld, H.J. Advanced Bevel Gear Technology; The Gleason Works: Rochester NY, USA, 2000. [Google Scholar]
- Litvin, F.L.; Fuentes, A.; Fan, Q.; Handschuh, R.F. Computerized design, simulation of meshing, and contact and stress analysis of face-milled formate generated spiral bevel gears. Mech. Mach. Theory 2002, 37, 441–459. [Google Scholar] [CrossRef]
- Wink, C.H.; Serpa, A.L. Performance assessment of solution methods for load distribution problem of gear teeth. Mech. Mach. Theory 2008, 43, 80–94. [Google Scholar] [CrossRef]
- Wu, S.H.; Tsai, S.J. Contact stress analysis of skew conical involute gear drives in approximate line contact. Mech. Mach. Theory 2009, 44, 1658–1676. [Google Scholar] [CrossRef]
- Kolivand, M.; Kahraman, A. A load distribution model for hypoid gears using ease-off topography and shell theory. Mech. Mach. Theory 2009, 44, 1848–1865. [Google Scholar] [CrossRef]
- Lin, C.Y.; Tsay, C.B.; Fong, Z.H. Computer-aided manufacturing of spiral bevel and hypoid gears with minimum surface-deviation. Mech. Mach. Theory 1998, 33, 785–803. [Google Scholar] [CrossRef]
- Simon, V.V. Influence of tooth errors and shaft misalignments on loaded tooth contact in cylindrical worm gears. Mech. Mach. Theory 2015, 41, 707–724. [Google Scholar] [CrossRef]
- Sugimoto, M.; Maruyama, N.; Nakayama, A.; Hitomi, N. Effect of Tooth Contact and Gear Dimensions on Transmission Errors of Loaded Hypoid Gears. J. Mech. Des. 1991, 113, 182–187. [Google Scholar] [CrossRef]
- Su, J.; Fang, Z.; Cai, X. Design and analysis of spiral bevel gears with seventh-order function of transmission error. Chin. J. Aeronaut. 2013, 26, 1310–1316. [Google Scholar] [CrossRef]
- Ding, H.; Tang, J.; Zhou, Y.; Zhong, J.; Wan, G. A multi-objective correction of machine settings considering loaded tooth contact performance in spiral bevel gears by nonlinear interval number optimization. Mech. Mach. Theory 2017, 113, 85–108. [Google Scholar] [CrossRef]
- Ding, H.; Tang, J.; Zhong, J. An accurate model of high-performance manufacturing spiral bevel and hypoid gears based on machine setting modification. J. Manuf. Syst. 2016, 41, 111–119. [Google Scholar] [CrossRef]
- Stadtfeld, H.J.; Gaiser, U. The Ultimate Motion Graph. J. Mech. Des. 2000, 122, 317–322. [Google Scholar] [CrossRef]
- Fan, Q.; Dafoe, R.S.; Swanger, J.W. Higher-Order Tooth Flank Form Error Correction for Face-Milled Spiral Bevel and Hypoid Gears. J. Mech. Des. 2008, 130, 1029–1033. [Google Scholar] [CrossRef]
- Fan, Q. Tooth Surface Error Correction for Face-Hobbed Hypoid Gears. J. Mech. Des. 2009, 132, 61–69. [Google Scholar] [CrossRef]
- Fan, Q. Optimization of Face Cone Element for Spiral Bevel and Hypoid Gears. In Proceedings of the ASME 2011 International Design Engineering Technical Conferences and Computers and Information in Engineering Conference, Washington, DC, USA, 28–31 August 2011; pp. 189–195. [Google Scholar]
- Ding, H.; Tang, J.; Shao, W.; Zhou, Y.; Wan, G. Optimal modification of tooth flank form error considering measurement and compensation of cutter geometric errors for spiral bevel and hypoid gears. Mech. Mach. Theory 2017, 118, 14–31. [Google Scholar] [CrossRef]
- Artoni, A.; Gabiccini, M.; Guiggiani, M. Nonlinear Identification of Machine Settings for Flank Form Modifications in Hypoid Gears. J. Mech. Des. 2008, 130, 112602. [Google Scholar] [CrossRef]
- Artoni, A.; Kolivand, M.; Kahraman, A. An Ease-Off Based Optimization of the Loaded Transmission Error of Hypoid Gears. J. Mech. Des. 2010, 132, 011010. [Google Scholar] [CrossRef]
- Artoni, A.; Bracci, A.; Gabiccini, M.; Guiggiani, M. Optimization of the Loaded Contact Pattern in Hypoid Gears by Automatic Topography Modification. J. Mech. Des. 2009, 131, 011008. [Google Scholar] [CrossRef]
- Shih, Y.P.; Chen, S.D. Free-Form Flank Correction in Helical Gear Grinding Using a Five-Axis Computer Numerical Control Gear Profile Grinding Machine. J. Manuf. Sci. Eng. 2012, 134, 041006. [Google Scholar] [CrossRef]
- Fan, Q. Computerized Modeling and Simulation of Spiral Bevel and Hypoid Gears Manufactured by Gleason Face Hobbing Process. J. Mech. Des. 2006, 128, 1315–1327. [Google Scholar] [CrossRef]
- Chang, Z.; Chen, Z.C.; Mo, R.; Zhang, D.; Deng, Q. An accurate and efficient approach to geometric modeling of undeformed chips in five-axis CNC milling. Comput. Des. 2017, 88, 42–59. [Google Scholar] [CrossRef]
- He, D.; Ding, H.; Tang, J. A new analytical identification approach to the tooth contact points considering misalignments for spiral bevel or hypoid gears. Mech. Mach. Theory 2018, 121, 785–803. [Google Scholar] [CrossRef]
- Johnson, K.L. Contact Mechanics. J. Tribol. 1985, 108, 464. [Google Scholar]
- Hills, D.A.; Nowell, D.; Sackfield, A. Mechanics of Elastic Contacts; Elsevier: Amsterdam, The Netherlands, 1993; pp. 484–493. [Google Scholar]
- Gabiccini, M.; Bracci, A.; Guiggiani, M. Robust Optimization of the Loaded Contact Pattern in Hypoid Gears With Uncertain Misalignments. J. Mech. Des. 2009, 132, 113–123. [Google Scholar] [CrossRef]
- Artoni, A.; Gabiccini, M.; Guiggiani, M.; Kahraman, A. Multi-Objective Ease-Off Optimization of Hypoid Gears for Their Efficiency, Noise and Durability Performances. J. Mech. Des. 2011, 133, 267–277. [Google Scholar] [CrossRef]
- Ding, H.; Tang, J.Y. Six sigma robust multi-objective optimization modification of machine-tool settings for hypoid gears by considering both geometric and physical performances. Appl. Soft Comput. 2018, 70, 550–561. [Google Scholar] [CrossRef]
- Shao, W.; Ding, H.; Tang, J.Y.; Peng, S.D. A data-driven optimization model to collaborative manufacturing system considering geometric and physical performances for hypoid gear product. Robot. Comput. Integr. Manuf. 2018, 54, 1–16. [Google Scholar] [CrossRef]
- Branke, J.; Deb, K.; Miettinen, K.; Slowinski, R. Multiobjective Optimizaiton-Interactive and Evolutinary Approaches; Lecture notes in computer science; Springer: New York, NY, USA, 2008; Volume 5252. [Google Scholar]
- Wierzbicki, A.P. The Use of Reference Objectives in Multiobjective Optimization-Theoretical Implications and Practical Experience; WP-79-66; International Institute for Applied Systems Analysis: Laxenburg, Austria, 1979. [Google Scholar]
- Hibbit, Karlsson & Sirensen, Inc. ABAQUS/Standard User’s Manual; Hibbit, Karlsson & Sirensen, Inc.: Pantucket, RI, USA, 1998. [Google Scholar]
- Hu, Z.H.; Ding, H.; Peng, S.D.; Tang, J.Y.; Tang, Y. A novel collaborative manufacturing model requiring both geometric and physical evaluations of spiral bevel gears by design for six sigma. Mech. Mach. Theory 2019, 133, 625–645. [Google Scholar] [CrossRef]
- Ding, H.; Wan, Z.G.; Zhou, Y.S.; Tang, J.Y. A data-driven programming of human-machine interactions for modeling a collaborative manufacturing system of hypoid gear by considering geometric and physical performances. Robot. Comput. Integr. Manuf. 2018, 51, 121–138. [Google Scholar] [CrossRef]
- Peng, S.D.; Ding, H.; Zhang, G. New determination to loaded transmission error of the spiral bevel considering multiple elastic deformation evaluations under different bearing supports. Mech. Mach. Theory 2019, 137, 37–52. [Google Scholar] [CrossRef]
- Peng, S.D.; Ding, H.; Tang, J.Y. Accurate numerical computation of loaded tooth surface contact pressure and stress distributions for spiral bevel gears by considering time-varying meshing characteristics. Adv. Eng. Softw. 2019, 135, 102683. [Google Scholar] [CrossRef]
- Lu, S.F.; Ding, H.; Rong, K.B.; Rong, S.F.; Tang, J.Y.; Xing, B. Composite mechanical deformation based semi-analytical prediction model for dynamic loaded contact pressure of thin-walled aerospace spiral bevel gears. Thin-Walled Struct. 2022, 171, 108794. [Google Scholar] [CrossRef]
- Ding, H.; Rong, S.F.; Rong, K.B.; Tang, J.Y. Semi-FEM dynamic meshing impact forecasting model for spiral bevel and hypoid gear transmission. Appl. Math. Model. 2022, 104, 279–305. [Google Scholar] [CrossRef]
- Ding, H.; Tang, J.Y.; Zhong, J.; Wan, G.X.; Zhou, Z.Y. Simulation and optimization of computer numerical control-milling model for machining a spiral bevel gear with new tooth flank. Proc. Inst. Mech. Eng. Part B J. Eng. Manuf. 2016, 230, 1897–1909. [Google Scholar] [CrossRef]
- Kong, X.N.; Ding, H.; Huang, R.; Tang, J.Y. Adaptive data-driven modeling, prediction and optimal control for loaded transmission error of helicopter zerol spiral bevel gear transmission system. Mec. Mach. Theory 2021, 165, 104417. [Google Scholar] [CrossRef]
- Zheng, F.Y.; Han, X.H.; Hua, L.; Zhao, W.H. Research on the cutting dynamics for face-milling of spiral bevel gears. Mech. Syst. Signal Process. 2021, 153, 107488. [Google Scholar] [CrossRef]
- Rong, K.B.; Ding, H.; Tang, J.Y. Adaptive data-driven modular control approach to computer aided process planning for manufacturing spiral bevel and hypoid gears. Proc. Inst. Mech. Eng. Part B J. Eng. Manuf. 2021, 235, 514–532. [Google Scholar] [CrossRef]
- Ding, H.; Zhang, Y.T.; Li, H.P.; Rong, K.B.; Tang, J.Y.; Chen, S.Y. Bending fatigue life oriented tooth flank dry-grinding tool modification for cleaner manufacturing of spiral bevel gear product. J. Clean. Prod. 2021, 328, 129566. [Google Scholar] [CrossRef]
- Rong, K.B.; Ding, H.; Kong, X.N.; Huang, R.; Tang, J.Y. Digital twin modeling for loaded contact pattern-based grinding of spiral bevel gears. Adv. Eng. Inform. 2021, 49, 101305. [Google Scholar] [CrossRef]
- Xiang, T.; Gu, L.; Xiao, L. Accurate modeling of logarithmic spiral bevel gear based on the tooth flank formation and Boolean addition operation. Proc. Inst. Mech. Eng. Part B J. Eng. Manuf. 2016, 230, 1650–1658. [Google Scholar] [CrossRef]
- Zhao, J.; Tang, J.; Zhou, W.; Jiang, T.; Wu, H.; Liao, X.; Guo, M. Surface integrity of gear shot peening considering complex geometric conditions: A sequential coupled DEM-FEM method. Surf. Coat. Technol. 2022, 449, 128943. [Google Scholar] [CrossRef]
- Zhao, J.; Tang, J.; Zhou, W.; Jiang, T.; Liu, H.; Xing, B. Numerical modeling and experimental verification of residual stress distribution evolution of 12Cr2Ni4A steel generated by shot peening. Surf. Coat. Technol. 2021, 430, 127993. [Google Scholar] [CrossRef]
- Zhao, J.; Zhou, W.; Tang, J.; Jiang, T.; Liu, H. Analytical and experimental study on the surface generation mechanism in shot peening. Arch. Civ. Mech. Eng. 2022, 22, 111. [Google Scholar] [CrossRef]
- Zhao, J.; Tang, J.; Ding, H.; Shao, W.; Zhao, X.; Liu, H.; Jiang, T. A numerical and experimental investigation on the evolution of three-dimensional surface topography of 12Cr2Ni4A steel in shot peening. J. Manuf. Process. 2021, 70, 259–270. [Google Scholar] [CrossRef]
- Ding, H.; Li, H.P.; Shao, W.; Tang, J.Y. Prediction and control for local bearing contact-based collaborative grinding of non-orthogonal aerospace spiral bevel gears. Mech. Syst. Signal Process. 2021, 160, 107841. [Google Scholar] [CrossRef]
- Zhou, Z.Y.; Tang, J.Y.; Ding, H. Accurate modification methodology of universal machine tool settings for spiral bevel and hypoid gears. Proc. Inst. Mech. Eng. Part B J. Eng. Manuf. 2018, 232, 339–349. [Google Scholar] [CrossRef]
- Chen, X.; Ding, H.; Shao, W. Adaptive data-driven collaborative optimization of both geometric and loaded contact mechanical performances of non-orthogonal duplex helical face-milling spiral bevel and hypoid gears. Mech. Mach. Theory 2020, 154, 104028. [Google Scholar] [CrossRef]
- Ding, H.; Li, H.P.; Huang, R.; Tang, J.Y. Adaptive data-driven prediction and optimization of tooth flank heat treatment deformation for aerospace spiral bevel gears by considering carburizing-meshing coupling effect. Int. J. Heat Mass Transf. 2021, 174, 121301. [Google Scholar] [CrossRef]










| Design Parameters | Pinion | Gear |
|---|---|---|
| Number of teeth | 19 | 32 |
| Mean normal module (mm) | 3.15 | 3.15 |
| Face width (mm) | 20 | 20 |
| Pressure angle (deg) | 21.5 | 20.5 |
| Root angle (deg) | 38.48 | 47.23 |
| Pitch angle (deg) | 40.31 | 49.29 |
| Face angle (deg) | 42.37 | 51.12 |
| Spiral angle (deg) | 7 | 7 |
| Hand of spiral | LH | RH |
| Addendum (mm) | 3.37 | 2.63 |
| Dedendum (mm) | 3.24 | 3.99 |
| Machine Tool Settings | Pinion |
|---|---|
| Cutter diameter (mm) | 152.4 |
| Outer tool profile angle (deg) | 19 |
| Inside tool profile angle (deg) | 21 |
| Cutter point width (mm) | 2 |
| Root fillet radius (mm) | 0.76 |
| Machine root angle (deg) | 47.23 |
| Machine center to back (mm) | 0.0058 |
| Sliding base (mm) | 0 |
| Blank offset (mm) | 0.0045 |
| Radial distance (mm) | 119.56625 |
| Velocity ratio | 1.3145 |
| Basic cradle angle | 40.2541 |
| Machine Tool Settings | Concave Side | Convex Side |
|---|---|---|
| Cutter diameter (mm) | 168.07 | 140.05 |
| Tool profile angle (deg) | 19 | 21 |
| Root fillet radius (mm) | 0.54 | 0.54 |
| Machine root angle (deg) | 38.48 | 38.48 |
| Machine center to back (mm) | 0.52 | 0.43 |
| Sliding base (mm) | −0.32 | −0.27 |
| Blank offset (mm) | −0.36 | 0.15 |
| Radial distance (mm) | 124.73455 | 116.13233 |
| Basic cradle angle (deg) | 43.97462 | 37.69636 |
| Velocity ratio | 1.56117 | 1.52784 |
| Iteration Number | Iteration Time | Convergence Accuracy | |
|---|---|---|---|
| Iterative reference point | 84 | 1.35678 s | 6.542 × 10−9 |
| Achievement function [38] | 82 | 1.35681 s | 2.367 × 10−8 |
| Nonlinear interval number [39] | 135 | 12.5437 s | 8.645 × 10−8 |
| Kriging [11] | 248 | 8.6869 s | 9.686 × 10−9 |
Disclaimer/Publisher’s Note: The statements, opinions and data contained in all publications are solely those of the individual author(s) and contributor(s) and not of MDPI and/or the editor(s). MDPI and/or the editor(s) disclaim responsibility for any injury to people or property resulting from any ideas, methods, instructions or products referred to in the content. |
© 2023 by the authors. Licensee MDPI, Basel, Switzerland. This article is an open access article distributed under the terms and conditions of the Creative Commons Attribution (CC BY) license (https://creativecommons.org/licenses/by/4.0/).
Share and Cite
Zhou, Z.; Shao, W.; Tang, J. Data-Driven Multi-Objective Optimization Approach to Loaded Meshing Transmission Performances for Aerospace Spiral Bevel Gears. Materials 2024, 17, 1185. https://doi.org/10.3390/ma17051185
Zhou Z, Shao W, Tang J. Data-Driven Multi-Objective Optimization Approach to Loaded Meshing Transmission Performances for Aerospace Spiral Bevel Gears. Materials. 2024; 17(5):1185. https://doi.org/10.3390/ma17051185
Chicago/Turabian StyleZhou, Zhenyu, Wen Shao, and Jinyuan Tang. 2024. "Data-Driven Multi-Objective Optimization Approach to Loaded Meshing Transmission Performances for Aerospace Spiral Bevel Gears" Materials 17, no. 5: 1185. https://doi.org/10.3390/ma17051185
APA StyleZhou, Z., Shao, W., & Tang, J. (2024). Data-Driven Multi-Objective Optimization Approach to Loaded Meshing Transmission Performances for Aerospace Spiral Bevel Gears. Materials, 17(5), 1185. https://doi.org/10.3390/ma17051185
