Abstract
In the airborne environment, radar electronic systems feature diverse operation modes and complex working conditions, which impose stringent requirements on the temperature control accuracy of the cold plate liquid cooling system. The operational stability of radar chips is directly determined by the inlet temperature of the cold plate; thus, optimizing both the structure and control strategy of the liquid cooling system is crucial to ensuring their reliable operation under airborne working conditions. In this paper, a simulation platform for the airborne radar liquid cooling system is constructed based on MATLAB/Simulink (R2023a), on which system-level design and simulation research are carried out under dynamic working conditions. After verifying the model effectiveness through experiments, a comparative analysis of the temperature control performance between feedback control and fuzzy control is conducted. Simulation and experimental verification results demonstrate that under the working conditions with coupled variations in the ambient environment and power, fuzzy control achieves a maximum temperature overshoot of merely 0.14 °C with an overshoot time of 1 s, which is significantly superior to feedback control, whose maximum temperature overshoot and overshoot time reach 6.6 °C and 4 s, respectively. This study realizes the precise and stable control of the cold plate inlet temperature and provides a feasible solution for the thermal management design of airborne liquid cooling systems and their similar counterparts.
1. Introduction
With the increasing integration density and power consumption of airborne electronic systems, thermal management has become a key bottleneck restricting the performance and reliability of radar. Studies have confirmed that within the operating temperature range of 70–80 °C, for every 10 °C increase in temperature, the service life of electronic products decreases by about 50% [1]. An airborne radar system works under the condition of great mobility in which its height will be changed from the sea level to more than 5400 m. The ambient temperature of this height range is between 15 °C and −20 °C according to the International Standard Atmosphere model. At the same time, the system can switch to different modes such as search, tracking, and detection, and the power changes abruptly from 10 kW to 30 kW. These series of changes of the external environment and internal heat load require a high degree of precision and stability in the operation of its cooling system. In February 2024, the structural failure of the ESA’s ERS-2 satellite due to structural failure upon atmospheric re-entry under inadequate thermal management due to extreme temperature differences in February 2024 further demonstrated the critical importance of active thermal control in aerospace applications [2].
Among the common cooling methods such as natural convection, forced air cooling, and forced liquid cooling, liquid cooling has been widely used in high heat flux electronic devices due to its significantly better heat dissipation performance. Compared with the air cooling, under the same heat dissipation conditions, liquid cooling is over 10× better than air cooling efficiency [3]. While air cooling [4] and other methods [5,6,7] have been applied in the field of electronics cooling, they are constrained by the upper limit of power density. A typical airborne radar liquid-cooled system includes a booster pump, a three-way temperature control valve, a plate-fin heat exchanger (radiator) and a cold plate installed on the radar module. The three-way valve diverts the coolant flow to the radiator (direct cooling path) or a bypass path; by adjusting the angle of the three-way valve, the ratio of cooled and bypassed fluids at the cold plate inlet is changed, and thus the cold plate inlet temperature is regulated. It is necessary to achieve precise and stable control of this inlet temperature to ensure the reliability of the radar chip from the full flight envelope.
Research on liquid cooling systems in the existing research field was mostly done at the level of components. Cold plate structural design research has been widely studied: topology optimization methods have been used to reduce hydraulic resistance or thermal resistance [8,9]. A parameter study has been carried out on channel configuration [10]; New channel geometric forms such as stepped and fractal structures have been proposed to reduce temperature gradient and pressure loss [11]. Nanofluids and two-phase fluids used for coolant enhancement have also shown good heat transfer enhancement results [12,13]. At the heat exchanger level, computational fluid dynamics in tandem with optimization algorithms have been used to improve the geometries of the heat sink [14,15,16,17]. System-level integration problems are reported in avionics cooling distribution [18] and battery thermal management review [19]. Although these studies at the component level have achieved some local performance improvements, they deal with each element individually and ignore the coordinated dynamic performance of the entire cooling loop.
Simulation based on MATLAB/Simulink (R2023a), at the system level has also been used for thermal management in relevant fields [20] including studies on phase change liquid cooling in battery packs [21], assisted passive cooling in heat pipes [22], building energy network modelling [23], and adsorption chiller analysis [24]. In terms of system control issues, Su et al. [25] utilized a fuzzy PID regulating strategy to fix the fuel cell hotter T. Yakubu et al. [26], in comparison, used an automotive conditioning A/C to show that FLC is superior to the PID method because it has 2.30% less deviation on the lagging response with A/C and improved stability as well as a high defense. She et al. [27] designed a fuzzy PID controller to enhance the control performance of resistance furnaces. Cao et al. [28] proposed a fuzzy PID control method based on step control, and simulation results verified that this controller improved the overall performance of the temperature control system for resistance furnaces in terms of settling time, overshoot and temperature fluctuation. In addition, Mugisha et al. [29] addressed the temperature control problem of industrial heat treatment furnaces by integrating the merits of intelligent fuzzy control; the proposed control strategy achieved higher accuracy in suppressing overshoot and reducing steady-state errors compared with conventional PID control, which further validated the effectiveness of fuzzy control in the temperature regulation of industrial heat treatment furnaces. Fuzzy control is very well suited for systems which have strong nonlinearities and changing dynamics since it can deal with imprecise information through rule-based reasoning which mimics human decision logic. It does not need a precise analytical model of the system. In the airborne radar liquid cooling system, the coupling of significantly different ambient temperatures and rapidly changing radar power results in precisely such nonlinear, time-varying conditions, and fuzzy control is a very suitable control strategy for this application.
However, existing studies on system-level liquid cooling have not considered the coupled dynamic scenario of airborne radar, which is to say that ambient temperature and radar power changes simultaneously and abruptly, nor has it adopted multi-input fuzzy control strategies for such coupled operation scenarios. This paper tries to fill this void with three contributions. First, at the system level, a simulation platform for an airborne radar liquid cooling system is established in MATLAB/Simulink (R2023a), and it is able to replicate the coupled dynamic operating state of the system (ambient temperature between −20 °C and 10 °C, radar power switching between 10, 20, and 30 kW) throughout the full flight envelope of a representative helicopter mission; this goes beyond the component level optimization that has been carried out in previous work. Second, a fuzzy control scheme using a discrete lookup table with three inputs, ambient temperature, radar power and cold plate inlet temperature, and the optimal temperature control valve angle as an output gives a predictive, feedforward type of control response that is expected to change with the anticipated operating conditions. Third, the simulation model is validated through a purpose-built experimental test bench in multiple steady-state and transient states, confirming its correctness and providing a reliable basis for the control strategy comparison in this chapter.
2. Experimental Platform and Simulation Model
In the Section 2.1, a experimental platform of a radar cold plate liquid cooling system was designed and built based on the requirement of a stable inlet temperature of the radar cold plate. The important components of the experimental platform and the description of the measuring instruments are introduced. In addition to the liquid cooling system, it also includes a vacuum chamber to simulate high-altitude air pressure, requiring a cold source to simulate high-altitude temperature. Therefore, the Section 2.2 explains how the MATLAB/Simulink (R2023a) software was used to build a simulation platform and the modeling of the core components.
2.1. Experimental Platform Design
2.1.1. System Schematic Diagram
The principle of the radar cold plate liquid cooling system is as follows: The cooling liquid in the storage tank is driven by a booster pump and controlled by a three-way valve. A portion of the liquid enters the radiator for cooling, while another portion is bypassed. After gathering at the inlet of the cold plate, the liquid enters the radar cold plate to absorb the heat generated by the radar during operation. Finally, it returns to the storage tank to complete the circulation. The system diagram of the experimental platform is shown in Figure 1. In the figure, the simulated heat source is the cold plate, and the temperature measured at T3 corresponds to the inlet temperature of the cold plate.
Figure 1.
System schematic diagram. Note: T1–T5 are temperature sensors; P1–P5 are pressure transmitters; ΔP1 and ΔP2 are differential pressure transmitters; Q1–Q2 are flow meters; H1 is a liquid level transmitter (the water tank level’s height).
2.1.2. Experimental Platform Setup
A radar cold plate liquid cooling experimental platform was built according to the schematic diagram, with core components including a heat exchanger, three-way temperature control valve, liquid storage tank, booster pump, fan, and simulated cold plate. The overall diagram is shown in Figure 2, which indicates the important components and the flow direction of the cooling liquid. The cooling liquid used is No. 65 antifreeze, and the power of the simulated heat source is adjustable from 0 to 40 kW. The system flow rate can be adjusted from 0 to 200 L/min, the temperature control valve can be adjusted from 0 to 90°, and the fan has three speed settings of 4300, 5000, and 5700 m3/h.
Figure 2.
Global diagram of the experimental setup.
2.1.3. Description of Measurement Instruments
In addition to the core components described in Section 2.1.2, the experimental testbed was equipped with temperature sensors, pressure transmitters, differential pressure transmitters, mass flow meters, and level transmitters at key measurement points. The measured parameters, specifications, and measurement objects of each instrument are listed in Table 1.
Table 1.
Measurement parameters and corresponding instruments.
2.1.4. Uncertainty Analysis
In experiments, it is usually necessary to estimate the upper limit error. Let the measured value be denoted as X, the true actual value as X0, and the upper limit error U can be expressed as
This upper limit error is also referred to as uncertainty. If the value of x includes both random errors and systematic errors, this upper limit error is then termed total uncertainty.
In the experiment, pressure, temperature, mass flow rate, and liquid level were all measured using sensors. The measurement principle of the sensors is to convert analog signals into digital signals through the data acquisition module and finally obtain the measurement data on the computer. The accuracy of the analog-to-digital conversion module Δ1 is 0.05%, the accuracy of the I/O module Δ2 is 0.05%, and the error introduced by the computer Δ3 is 0.02%. The measurement error is denoted as Δ4. According to the uncertainty principle, the maximum relative uncertainty can be expressed as
The uncertainty can be expressed as follows
Ur denotes the maximum relative uncertainty, and Ux is the corresponding uncertainty. X1, X2, and Xmin represent the upper measurement limit, lower measurement limit of the sensor, and the minimum value measured in actual experiments, respectively. The minimum values measured by each sensor and the calculated uncertainties are shown in Table 2.
Table 2.
Uncertainties of each sensor.
2.2. Simulation Model Establishment
Given that the experimental testbed is not equipped with a chiller or a vacuum chamber, fully replicating the high-altitude operating environment is not feasible. To address this limitation, a simulation platform was developed using Simulink in this study. This platform can simulate atmospheric environmental parameters under various flight envelopes, thereby providing support for the analysis and optimization of the dynamic characteristics of the liquid cooling system. Compared with experiments, simulation technology can output results more quickly, thereby efficiently supporting the optimal design of the liquid cooling system. Based on this, this chapter will model the core components of the airborne radar liquid cooling system using Simulink, laying a foundation for in-depth research on the system’s dynamic performance and heat dissipation characteristics.
2.2.1. Pump Model
Using the liquid cooling experimental platform, we re-measured the flow-head data for the pressure pump. The flow characteristic data are shown in Table 3. Based on the values of pressure drop and flow rate in the table, we imported these data into the parameter setting interface of the Simulink pump component.
Table 3.
Boosting pump flow-head data table.
2.2.2. Heat Exchanger Model
The air and coolant sides of the system’s plate-fin heat exchanger were equipped with serrated fins. The specific parameters of the heat exchanger fins are shown in Table 4.
Table 4.
Structural parameters of plate fin heat exchanger.
For plate-fin heat exchangers, the most critical aspect is the calculation method for the heat transfer and flow characteristics of fins. In this paper, the heat transfer factor and friction factor are used to calculate the fluid surface heat transfer coefficient and flow resistance of the heat exchanger.
Kays W.M and London A.L from Stanford University, USA [30], conducted years of experimental research on the heat transfer and flow characteristics of fins. They summarized experimental data on heat transfer and resistance characteristics of 132 types of compact surfaces and characterized the heat transfer and resistance characteristics of fins through dimensionless forms of heat transfer factors and friction factors. This research, with strong universality, is an authoritative reference in the field of compact heat exchangers. Based on the experimental data of heat transfer and pressure drop for 22 types of serrated fins provided by Kays et al., Weiting fitted the following relational expressions [30]:
In laminar flow zone, when Re ≤ 1000
Turbulent zone, when Re ≥ 2000
In the formula, j is the heat transfer factor (dimensionless, representing the heat transfer performance of the fins); f is the friction factor (dimensionless, representing the flow resistance of fins)
To obtain the heat transfer and flow resistance data of the transition zone, the reference Re* can be determined according to the following equation:
In the above formula, represents the spacing between fins, m; represents the thickness of fins, m; represents the uninterrupted flow length of serrated fins, m; represents the equivalent diameter, m; s represents the spacing between plates, m.
2.2.3. Temperature Control Valve Model
The temperature control valve consists of a custom-made non-standard three-way regulating valve and an electric actuator. Due to its structural particularity, the three-way regulating valve cannot be accurately modeled through theoretical means; therefore, a semi-empirical modeling approach is adopted. In contrast, the mathematical model for the electric actuator is established based on theoretical analysis, specifically using a transfer function.
- (1)
- Modeling of Temperature Control Valve Flow Resistance
The temperature control valve is a three-way ball valve with an adjustable angle range of 0~90°, corresponding to the fully open state of the cold path and hot path. When the opening degree of the cold path is α°, the opening degree of the hot path is (90-α)°, so it can be equivalent to two two-way valves with interrelated opening degrees.
In model construction, it is necessary to determine the mass flow rate under different pressure drops and opening degrees. However, it is difficult to precisely control the pressure drop to be constant in experiments to obtain the corresponding mass flow rate data. Therefore, this study measures the pressure drops of the straight-through section and bypass section of the temperature control valve under different flow rates through experiments, fits the impedance coefficients, and then establishes the calculation relationship of mass flow rate for the straight-through and bypass sections under different opening degrees and flow resistances.
Specifically, the pressure drops of the straight-through and bypass sections of the temperature control valve under different flow rates are obtained through experimental data, and the impedance coefficients are fitted with the following formula:
In the formula, is the local resistance, Pa; is the local resistance coefficient; represents the fluid velocity inside the tube, m/s; and is the fluid density in kg/m3.
- (2)
- Modeling of electric actuator
The equivalent circuit diagram of the electric actuator is shown in Figure 3.
Figure 3.
Equivalent circuit diagram.
Here, R represents the total resistance of the armature circuit, Ω; i represents the electric current, with the unit of Ampere, A; L denotes the total inductance of the armature circuit, H; and M stands for the electric motor. When rotating, the armature elements cut the magnetic field, generating an induced electromotive force with a magnitude of Ea. U is the voltage applied to the motor, V. According to Kirchhoff’s Voltage Law, the voltage balance equation is as follows:
The expression for the armature electromotive force is as follows:
The rotation equation of the motor is
The expression for the electromagnetic torque is
Here, Ce is the electromotive force constant; Φ is the main magnetic flux of the motor (Wb), determined by motor parameters; n is the motor speed (r/min); ω is the motor angular velocity (rad/s), with the relationship n = 30ω/π; Tl is the load torque (N·m), representing the magnitude of the load driven by the motor; J is the moment of inertia of the motor (kg·m2); Ct is the torque constant, satisfying Ct = 9.55 Ce.
After Laplace transformation of the above formulas, the transfer function of the entire system can be obtained, which includes two parts: one is the transfer function between the input (motor terminal voltage U(s)) and the output (angular velocity ω(s)). The other is the transfer function between the disturbance (load torque Tl(s)) and the output (motor angular velocity ω(s)). G(s) is the general symbol of the transfer function in the complex frequency domain in control theory, representing the mapping relationship between the input and output of the system.
Among them, the transfer function between U(s) and ω(s) is
The transfer function between the load torque Tl(s) and the angular velocity ω(s) is
Thus, the transfer function expression of the entire system is obtained as
Denoting the transfer function between U(s) and ω(s) as GU(s), and the transfer function between Tl(s) and ω(s) as GT(s), we have
Since the inductance L is much smaller than the resistance R, it can be approximated as L = 0, thereby eliminating the second-order term in the transfer function. Meanwhile, neglecting the influence of the load torque Tl(s) on the motor, GU(s) is simplified to a first-order model. By introducing parameters K1 and K2 to replace the relevant parameters in the numerator and denominator of the transfer function, respectively, we obtain the following:
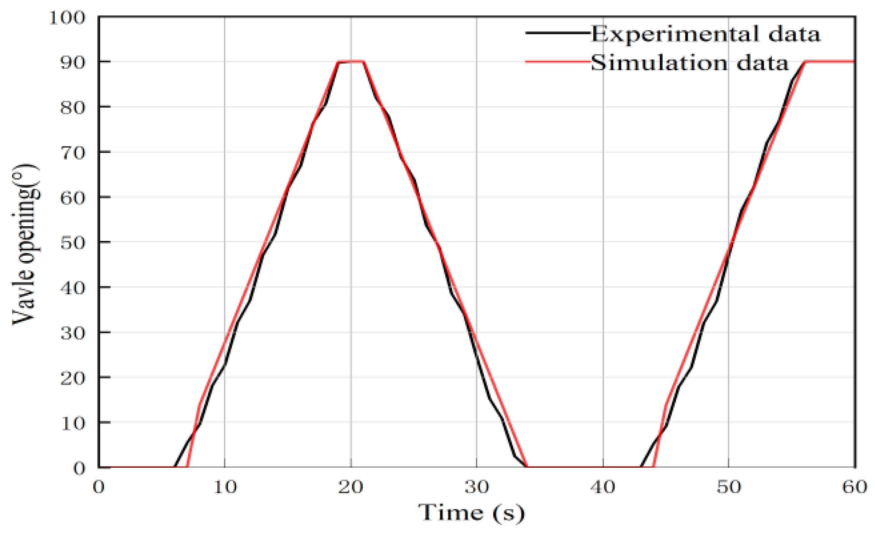
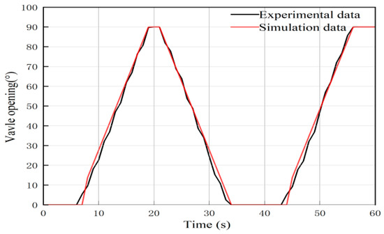
and are the coefficients to be determined, which are fitted using experimental data from the transmission mechanism. It is found that when = 6.5093 and = 0.5117, the residual between the experimental data and the simulated data is less than 1 × 10−3. The experimental data and simulation results are shown in Figure 4.
Figure 4.
Comparison between simulation and experiment of electric actuator model.
2.3. Modeling Assumptions and Limitations
2.3.1. Core Modeling Assumptions
The simulation models established in Section 2.2 incorporate several simplifications to balance computational efficiency with accuracy. The key assumptions for each major component are summarized below:
- (1)
- Booster Pump Model
Assumption 1: The pump operates under steady-state conditions with negligible transient acceleration effects during flow rate changes.
Assumption 2: Mechanical losses are lumped into the flow-head characteristic curve measured experimentally (Table 2), eliminating the need for separate friction modeling.
Impact: These assumptions introduce < 2% error in flow prediction under rapid transient conditions (validated in Section 3.1) but significantly reduce computational overhead.
- (2)
- Heat Exchanger Model
Assumption 1: The Kays–London empirical correlations [30] and Wieting’s serrated fin correlations [31] are valid for the operating Reynolds number range (1000 < Re < 5000).
Assumption 2: Axial heat conduction along fins is negligible compared to convective heat transfer.
Assumption 3: Air-side flow distribution is uniform across all channels despite inlet manifold effects.
Impact: Assumption 3 may introduce up to a 5% overestimation of heat transfer effectiveness under low fan speeds (<4000 m3/h), but this is acceptable given the experimental validation in Section 3.1.2 showing < 1.2 L/min flow prediction error.
- (3)
- Temperature Control Valve Model
Assumption 1: The three-way valve flow resistance is modeled semi-empirically using experimental pressure drop data (Equation (4)), rather than detailed CFD-based flow path geometry.
Assumption 2: The electric actuator inductance L is neglected (L ≈ 0), simplifying the transfer function from second-order to first-order.
Assumption 3: Load torque Tl variations due to fluid pressure fluctuations are negligible.
Impact: Assumption 2 introduces < 3% error in the actuator’s time prediction but eliminates numerical stiffness. Assumption 3 is valid because measured Tl variations are <0.2 N·m, well below the actuator’s rated torque capacity of 5 N·m.
- (4)
- Cold Plate Model
Assumption 1: The cold plate is treated as a lumped thermal capacitance with uniform temperature distribution.
Assumption 2: Contact thermal resistance between the cold plate and the simulated heat source is constant at 0.05 K·cm2/W.
Impact: Assumption 1 may underestimate localized hot spots by up to 2 °C, but for system-level control design focused on inlet temperature regulation, this simplification is justified.
2.3.2. Semi-Empirical Modeling: Advantages and Limitations
The temperature control valve relies on semi-empirical correlations rather than first-principles fluid dynamics. This approach offers the following trade-offs:
Advantages:
Computational efficiency: Simulation time per operating condition is reduced from ~30 min (CFD-based) to <5 s (semi-empirical).
Ease of calibration: Experimental data can be directly incorporated into empirical coefficients without requiring mesh generation or turbulence model tuning.
Limitations:
Extrapolation risk: The correlations are valid only within the tested parameter ranges (Table 2 for pump, Table 3 for heat exchanger). Behavior outside these ranges (e.g., flow rates > 200 L/min or ambient temperatures < −30 °C) is not guaranteed.
Reduced spatial resolution: Semi-empirical models cannot predict localized phenomena such as flow maldistribution or hot spots, which may be important for component-level optimization.
Validation confidence: The cumulative average errors in Section 3.1 (0.36 °C for Condition 1, 0.10 °C for Condition 2) confirm that these assumptions do not compromise the model’s suitability for system-level control strategy development.
3. Model Validation
3.1. Reliability Testing of the Simulation Model
In the liquid cooling system of the cold plate for the airborne radar, the control of the system is adjusted through the feedback signal of the cold plate inlet temperature. Since the cold plate inlet temperature varies most of the time, it is necessary to verify the dynamic characteristics of the simulation system.
3.1.1. Selection of Operating Conditions and Comparison of Data
To verify the transient characteristics of the cold plate inlet temperature under varying conditions and support subsequent control strategy design, this study selected two typical transient conditions. Thermal responses from simulations and experiments were compared to validate temperature characteristics:
Condition 1: Under a flow rate of approximately 90 L/min and a fan airflow of 5000 m3/h, the temperature control valve is set to 0°, meaning that the coolant flows entirely through the radiator. The simulated power of the cold plate varies as follows: 10 kW → 20 kW → 30 kW → 20 kW → 10 kW, with a power switch occurring every 10 min to simulate the heat generation of the radar under different operating states, as shown in Figure 5.
Condition 2: With the control system flow rate around 90 L/min and a fan airflow of 5000 m3/h, under a simulated cold plate power of 10 kW, the temperature control valve angle is incrementally increased from 30° to 55° in 5° intervals. This simulates the effect of temperature control valve adjustments on the inlet temperature of the cold plate during radar operation, Refer to Figure 6 and Figure 7.
Figure 5.
Comparison of cold plate inlet temperature in Condition 1.
Figure 5.
Comparison of cold plate inlet temperature in Condition 1.

Figure 6.
Comparison of cold plate inlet temperature in Condition 2.
Figure 6.
Comparison of cold plate inlet temperature in Condition 2.

Figure 7.
Comparison of flow rate of radiator in operating condition 2.
Figure 7.
Comparison of flow rate of radiator in operating condition 2.

3.1.2. Analysis and Discussion
The cumulative average error between simulation and experimental results is expressed as follows:
In the formula, represents the simulated value; is the experimental value; || is the absolute value of the error; and t is the running time, s.
The cumulative average error of the cold plate inlet temperature under Condition 1 is 0.36 °C, while under Condition 2, the cumulative average error of the cold plate inlet is 0.10 °C. The cumulative average error of the radiator flow rate is 1.17 L/min. From the transient data, it can be observed that the experimental and simulation data trends are consistent, indicating that the simulation system can effectively reflect the real dynamic response. This provides a solid foundation for conducting research on the control of the airborne radar liquid cooling system based on this model.
3.2. Simulation Condition Selection
The airborne radar cold plate liquid cooling system has high requirements for the cold plate inlet temperature. However, in an airborne environment, it faces sudden changes in external conditions and variations in heat generation due to switching between radar operating modes. The current control method adjusts the angle of the temperature control valve based on feedback from the cold plate inlet temperature.
The research on the airborne liquid cooling system requires the establishment of a complete experimental platform. In addition to the liquid cooling system, it should include a vacuum chamber to simulate high-altitude air pressure and a cooling source to replicate low temperatures at high altitudes. The experiments will be based on the daily mission of a specific helicopter for simulation purposes. The designed flow rate of the cold plate liquid cooling system for this helicopter is 90 L/min, with a fan airflow capacity of 5000 m3/h. The radar operates in three modes: low, medium, and high, with power levels of 10 kW, 20 kW, and 30 kW, respectively. The modes can be switched between each other, and the power changes are simplified as step changes, resulting in a total of three steady-state modes and six switching modes. The flight altitude varies from 0 to 5400 m, corresponding to environmental temperatures ranging from 15 °C to −20 °C, All operating conditions are shown in Figure 8
Figure 8.
System simulation operating conditions.
3.3. Evaluation Criteria for Inlet Temperature of Cold Plate
The inlet temperature of the cold plate in the airborne radar liquid cooling system varies with changes in external environmental conditions and internal system dynamics. The control of the liquid cooling system requires maintaining the cold plate inlet temperature within the range of 20 ± 5 °C. To quantify the effectiveness of this control, certain evaluation criteria are needed for descriptive assessment.
- (1)
- Overshoot and overshoot time
When the inlet temperature of the cold plate exceeds the upper or lower limit of the set value, it can be considered as an overshoot phenomenon. The extent to which the set temperature is exceeded and the duration of this condition can be used to assess the effectiveness of the control to some extent.
In the formula, is the maximum overshoot temperature, °C; T is the inlet temperature of the cold plate, °C; is the upper limit of the inlet temperature of the cold plate that needs to be controlled, °C; is the lower limit of the inlet temperature of the cold plate that needs to be controlled,°C. This study requires controlling the inlet temperature of the cold plate at 20 ± 5 °C, = 25 °C, and = 15 °C.
In the formula, is the total overshoot time, s; is the total time for the inlet temperature of the cold plate to exceed, s; is the total time for the inlet temperature of the cold plate to be below , s.
- (2)
- Temperature stability
This study requires controlling the cold plate inlet temperature within the range of 20 ± 5 °C, with 20 °C as the optimal inlet temperature. Under the system’s control, the cold plate inlet temperature may fluctuate around 20 °C. The standard deviation of the cold plate inlet temperature from 20 °C can be used as an indicator to evaluate temperature stability; the smaller this value, the more stable the cold plate inlet temperature is.
In the formula, T is the inlet temperature of the cold plate, °C; t is the total running time of the system, s.
- (3)
- Accumulated adjustment angle of temperature control valve
By adjusting the flow ratio of the bypass and direct cooling liquid through the temperature control valve, the inlet temperature of the cold plate can be effectively controlled. Frequent adjustments increase the burden on the temperature control valve; therefore, under the same control effect, the smaller the cumulative adjustment angle of the temperature control valve, the simpler and more effective the control is.
In the formula, is the cumulative adjustment angle of the temperature control valve, °; is the rate of change of the temperature control valve, °/s.
3.4. Control Rate Method
Currently, airborne radar liquid cooling systems generally regulate temperature control components through feedback signals of the cold plate inlet temperature to achieve control over the cold plate inlet temperature. This feedback control method exhibits significant simplicity and robustness: on one hand, it only needs to adjust control inputs (such as pump flow rate and valve opening) based on system output information (cold plate inlet temperature), making it easy to implement and debug with a simple operational logic. On the other hand, since it does not rely on an accurate system model, it possesses a certain anti-interference capability and strong robustness for airborne liquid cooling systems with nonlinear and time-varying characteristics. Additionally, pure feedback control can dynamically adjust control inputs according to real-time changes in system output, resulting in a fast response speed.
Fuzzy control, however, processes imprecise and fuzzy system information through fuzzy logic reasoning and is particularly suitable for complex, uncertain nonlinear time-varying systems. Its core lies in introducing fuzzy concepts into the control system to simulate the fuzzy reasoning process in human decision-making, thereby achieving effective control of the system. It should be noted, though, that the application of fuzzy control requires balancing computational complexity and cost and necessitates pre-setting a comprehensive rule base and membership functions, which places high demands on parameter tuning in the early stage.
3.4.1. Feedback Control of Temperature Control Valve
The adjustable component designed for the airborne radar cold plate liquid cooling system in this article is the temperature control valve. The temperature control valve consists of an electric actuator and a three-way regulating valve. The controller transmits a switch signal to the electric actuator based on the feedback signal indicating whether the cold plate inlet temperature meets the requirements. This switch controls the flow of the cooling liquid through the three-way regulating valve, allowing for direct flow and bypass flow, thus achieving control over the cold plate inlet temperature.
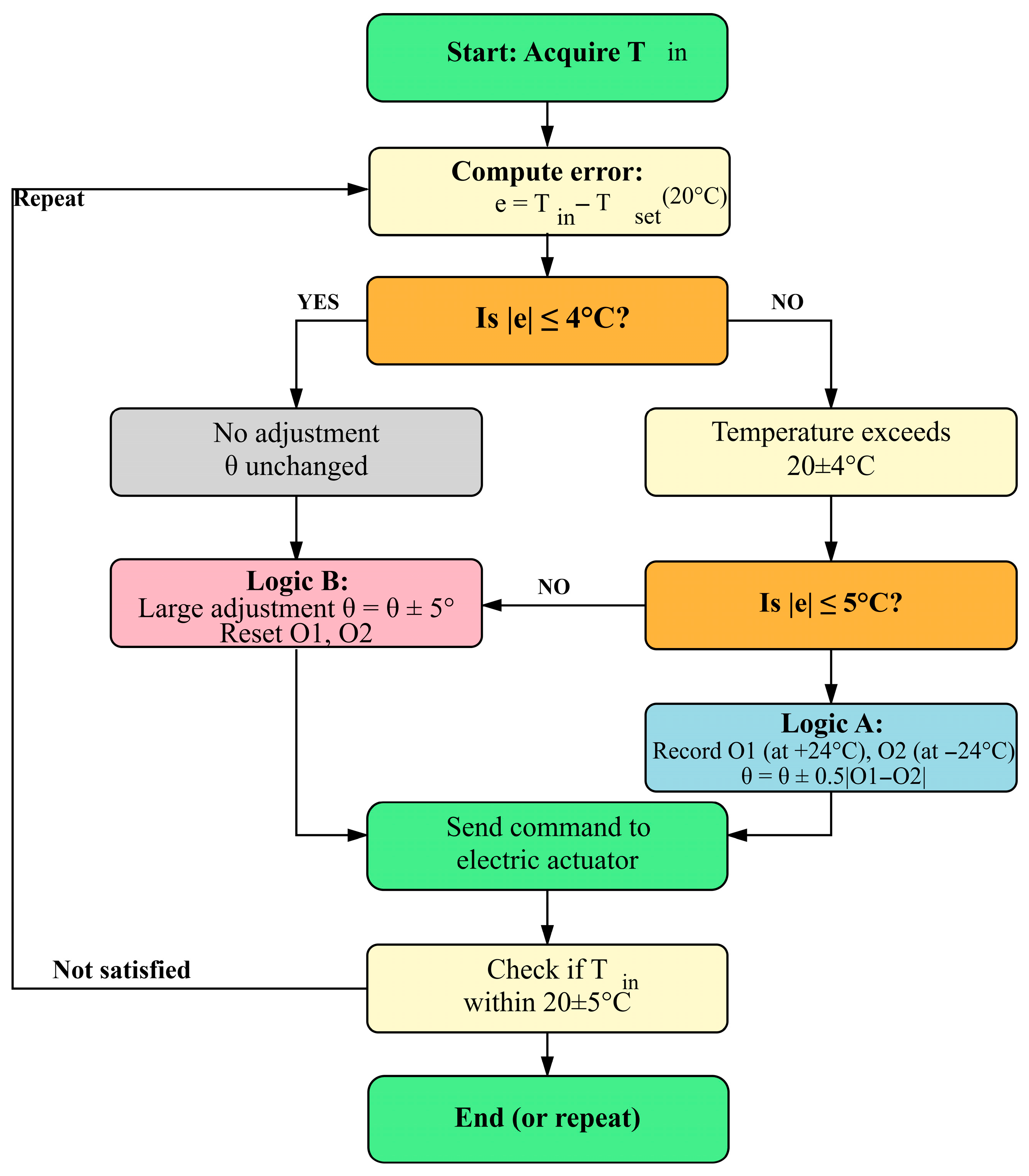
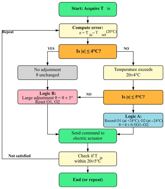
Frequent adjustments to the angle of the temperature control valve can cause fluctuations in the entire system, affecting its stability. Therefore, the temperature control valve will only be adjusted when the cold plate inlet temperature exceeds 20 ± 4 °C. The output angle is primarily calculated based on the position of the temperature control valve corresponding to the cold plate inlet temperature touching 20 ± 4 °C. The control logic is as follows:
The feedback control follows two logical processes: Control Logic A: when the cold plate inlet temperature is within 20 ± 4 °C, the temperature control valve is not adjusted. When the cold plate inlet temperature increases and exceeds 24 °C, the angle of the temperature control valve at that moment is recorded as O1; when the cold plate inlet temperature decreases and falls below 16 °C, the angle of the temperature control valve at that moment is recorded as O2. The adjustment of the temperature control valve angle is calculated as O = O’ ± 0.5|O1 − O2| (O represents the adjusted angle, and O’ represents the angle before adjustment), where a negative sign is used when the temperature is too high and a positive sign is used when the temperature is too low. This process is repeated, using a binary search approach to control the cold plate inlet temperature within 20 ± 5 °C. Since the majority of the adjustable flow angles for the custom-made temperature control valve are between 30° and 50°, the initial angle O is set to 40°, with the high-temperature adjustment angle O1 set to 30° and the low-temperature adjustment angle O2 set to 50°. This reduces the initial angle range to accelerate the convergence speed of the cold plate inlet temperature. If the adjusted temperature still exceeds 20 ± 4 °C but remains within 20 ± 5 °C, no further adjustments are made. For Control Logic B, if the cold plate inlet temperature is outside 20 ± 5 °C, it indicates that suitable temperature control valve angles cannot be derived from O1 and O2 based on the current conditions. In this case, adjustments are made without referencing O1 and O2; instead, a large adjustment of 5° is performed based on the current valve angle. This large adjustment resets the values of O1 and O2, and Control Logic A is repeated to keep the cold plate inlet temperature within 20 ± 5 °C.
In complete feedback control logic as shown in Figure 9, the controller follows the idea of binary search with the boundary angles, O1 and O2, of the cold plate inlet temperature being recorded at 24 and 16 C, respectively. With many rounds of tuning (generally 3–5 per round), the algorithm will basically reach an appropriate valve angle, at which the inlet temperature will remain at a predetermined temperature range. Although this method is reliable, it has a slower response speed compared to the fuzzy controller due to the iterative process of the algorithm.
Figure 9.
Feedback control flowchart showing the binary-search algorithm with dual-logic paths (Logic A for fine adjustment ±0.5|O1 − O2|; Logic B for large step changes ±5°).
3.4.2. Fuzzy Control
In the airborne radar liquid cooling system, the external environmental temperature changes greatly, and the internal thermal load of the system changes greatly, resulting in strong nonlinearity and time variance. The theoretical basis of fuzzy control provides effective means to deal with the ambiguity and uncertainty of the system, allowing the control system to better adapt to complex environments.
The fuzzy control strategy takes a three-input one-output system as the basis. The three inputs are as follows: (1) ambient temperature Ta (°C) with a range of −20 °C to 10 °C for the flight envelope from sea level to 5400 m; (2) radar power dissipation P (kW), which makes a sudden change to one of 10, 20 or 30 kW across the search, track and detect modes; (3) cold plate inlet temperature error e (°C), which is defined as the deviation from the target temperature of 20 °C. The single output is the three-way valve angle θ (°), ranging from 0° (full bypass) to 90° (full radiator flow).
In contrast to the feedback control based on temperature error alone, this multi-input fuzzy controller combines the feedforward information (Ta and P) to predict changes in thermal load in advance and take control actions before the temperature deviation occurs. This predictive ability can reduce the thermal lag of the liquid cooling loop to the valve to cold plate transport time of 1.5–2.0 s.
- (1)
- Membership Functions
The fuzzification process converts the crisp input/output value to the linguistic variable through a membership function. A hybrid method of triangular and Gaussian membership functions was used to achieve a balance between computational efficiency and smooth transition.
Input Variable 1—Ambient Temperature Ta: Four fuzzy sets were defined as follows: VL (very low) covered [−20, −5] °C, with the triangular function being used; L (low) centered on −10 °C with a Gaussian function (σ = 4); M (medium) centered on 0°C and a Gaussian function (σ = 4); and H (high) covered [5, 10] °C with a triangular function.
Input Variable 2: Radar Power P: Four fuzzy sets span [10, 30] kW: L (Low) [10, 16] kW; M (Medium) centered at 17 kW (σ = 2.5); H (High) centered at 23 kW (σ = 2.5); and VH (Very High) [24, 30] kW.
Input Variable 3—Temperature Error e: There are seven fuzzy sets for fine-grained control: NB (Negative Big) [−10, −6] °C; NM (Negative Medium) [−8, −2] °C; NS (Negative Small) [−4, 0] °C; ZE (Zero) centered on 0 °C (σ = 1.2); PS (Positive Small) [0, 4] °C; PM (Positive Medium) [2, 8] °C; and PB (Positive Big) [6, 10] °C.
Output Variable—Valve Angle θ: There are 7 fuzzy sets on [0, 90]°: VS (Very Small) [0, 15]°; S (Small) [10, 30]°; MS (Medium-Small) [25, 40]°; M (Medium) centered on 45° (σ = 5); ML (Medium-Large) [50, 65]°; L (Large) [60, 80]°; and VL (Very Large) [75, 90]°.
The membership function graphs wh complimentsenerate (cv) are in Figure 10. Gaussian function guarantees smooth changes of all equilibrium states conversion; triangular function guarantees the state at the edge.
Figure 10.
Membership functions for all input and output variables: (a) ambient temperature Ta; (b) radar power P; (c) temperature error e; (d) valve angle θ.
- (2)
- Fuzzy Rule Base
The rule base consists of 60 IF-THEN rules constructed from expert knowledge and steady-state experimental data. The control logic follows two principles: (1) Feedforward compensation—higher ambient temperature or lower radar power requires reduced radiator flow (smaller θ). Conversely, lower ambient temperature or higher power demands increased radiator flow (larger θ). And, (2) the principle of feedback correction, in which positive temperature error increases θ to enhance cooling and negative error decreases θ to reduce cooling, is followed.
A representative subset of the rules is shown in Table 5. Under different external environments and radar power conditions, the optimal angle for the temperature control valve varies. To address this, the minimum, optimal, and maximum angles corresponding to cold plate inlet temperatures of 15 °C, 20 °C, and 25 °C under steady-state conditions are used as boundary conditions.
Table 5.
Representative fuzzy control rules (12 of 60 total).
- (3)
- Inference and Defuzzification
The fuzzy inference employs the Mamdani min-max method. For each control cycle, step 1 includes calculating the firing strength of each rule using the minimum operator: wi = min [μTa (Ta), μP (P), μe (e)]. Step 2 includes aggregating the rule outputs using the maximum operator to construct the output fuzzy set. Step 3 includes applying the centroid defuzzification method to convert the aggregated fuzzy output to a crisp valve angle command. This approach yields smooth control signals and avoids abrupt valve adjustments.
- (4)
- Control Flowchart
The complete control execution sequence is depicted in Figure 11. At each control cycle (sampling period Δt = 0.1 s), (1) sensor signals (Ta, P, Tin) are acquired, and error e is computed; (2) inputs are fuzzified; (3) all 60 rules are evaluated; (4) outputs are aggregated; (5) defuzzification yields θout; and (6) the command is sent to the actuator.
Compared to the baseline feedback controller (which requires 3–5 iterations per cycle through a binary search-like algorithm), the fuzzy controller computes θout in a single forward pass by exploiting the pre-constructed rule base. This eliminates iterative delays and enables faster response to transient disturbances.
Figure 11.
Fuzzy control system flowchart showing single-pass execution from sensor input to valve command output.
Figure 11.
Fuzzy control system flowchart showing single-pass execution from sensor input to valve command output.

4. Results Analysis
4.1. Feedback Control Simulation Analysis
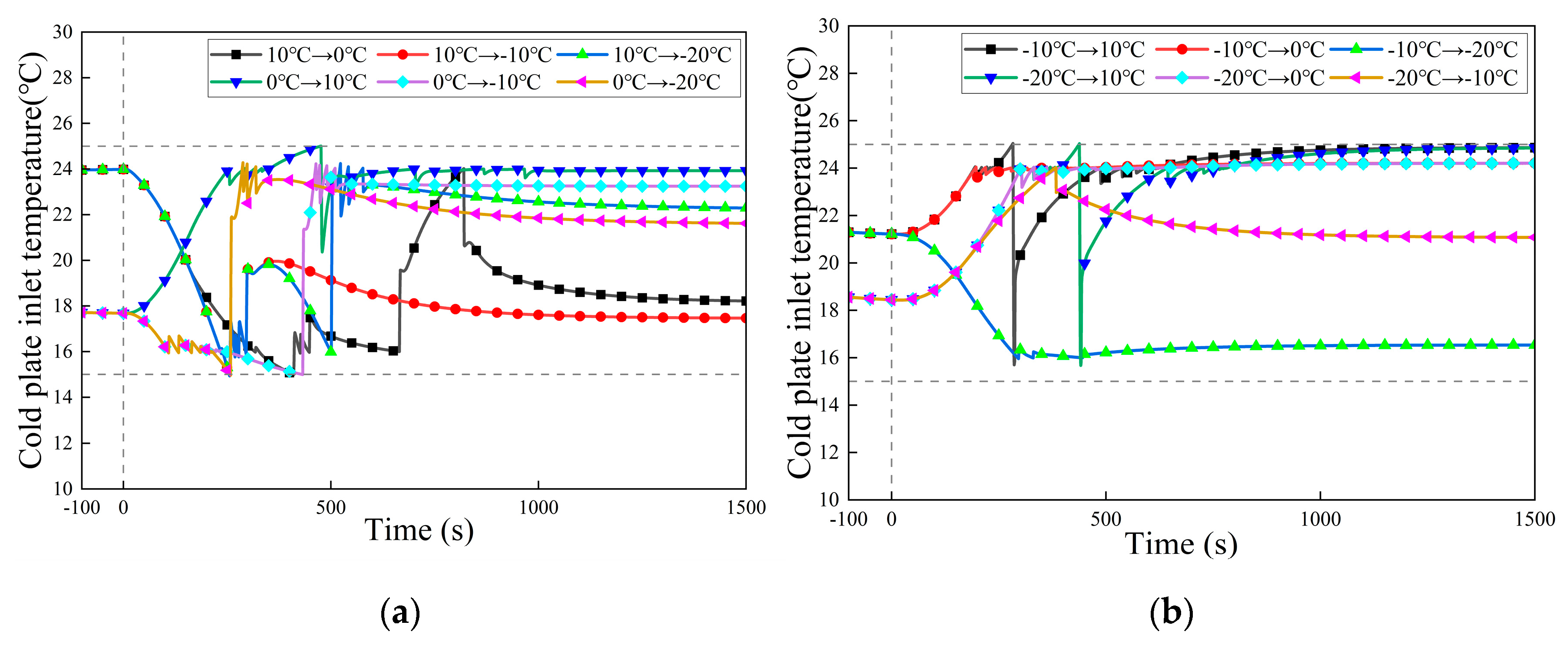
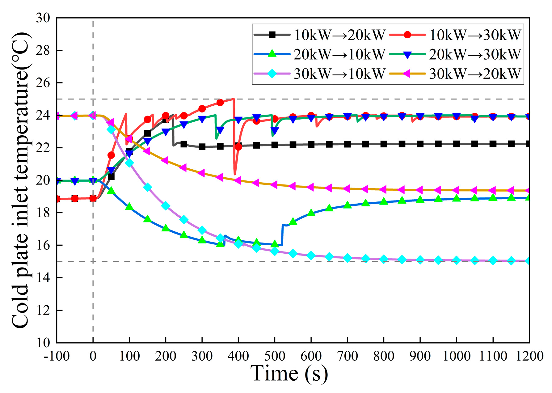
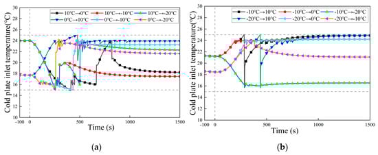
Simulations were performed for the conditions in Figure 8, where the state before mode switching was defined as Stage 1 and the post-switch state as Stage 2. All switches were triggered only after Stage 1 reached steady state. Since the primary focus is on the impact of changes in operating conditions on the cold plate inlet temperature, data recording begins after the steady state of the previous stage. The data from −100 s to 0 s on the horizontal axis in the figure correspond to the data after the steady state of the first stage, with 0 s marking the moment of state transition. The simulation results for constant power with varying environment are shown in Figure 12, Figure 13 and Figure 14, while the results for constant environment with varying power are presented in Figure 15, Figure 16, Figure 17 and Figure 18. The simulation results for simultaneous changes in environment and power are shown in Figure 19 and Figure 20.
The control strategy for the temperature control valve is based on a boundary of 20 ± 4 °C. The angle of the temperature control valve is recorded when the cold plate inlet temperature touches this boundary, and the current angle of the temperature control valve is then calculated based on the angles of the two valves. Therefore, the angles recorded in the previous stage can only ensure that the cold plate inlet temperature remains within the control effect of 20 ± 5 °C during the first stage and may not necessarily apply to the second stage after changes in the flight environment. Thus, based on whether the recorded angles from the previous stage can be used to maintain the cold plate inlet temperature within 20 ± 5 °C, the control situation of the cold plate inlet temperature is divided into two categories.
Figure 12.
Simulation results of environmental changes under 10 kW. (a) The variable temperature condition with initial temperatures of 10 °C and 0 °C. (b) The variable temperature condition with initial temperatures of −10 °C and −20 °C. At 10 kW, in (a), the transition from 0 °C to −20 °C (brown) and, in (b), the transitions from −20 °C to 10 °C (green) and from −20 °C to 0 °C (purple) are classified as Category 2, while the rest are classified as Category 1.
Figure 12.
Simulation results of environmental changes under 10 kW. (a) The variable temperature condition with initial temperatures of 10 °C and 0 °C. (b) The variable temperature condition with initial temperatures of −10 °C and −20 °C. At 10 kW, in (a), the transition from 0 °C to −20 °C (brown) and, in (b), the transitions from −20 °C to 10 °C (green) and from −20 °C to 0 °C (purple) are classified as Category 2, while the rest are classified as Category 1.

Figure 13.
Simulation results of environmental changes under 20 kW. (a) The variable temperature condition with initial temperatures of 10 °C and 0 °C. (b) The variable temperature condition with initial temperatures of −10 °C and −20 °C. At 20 kW, in (b), the transitions from −10 °C to 10 °C (black), −20 °C to 10 °C (green), and −20 °C to 0 °C (purple) are classified as Category 2, while the rest are classified as Category 1.
Figure 13.
Simulation results of environmental changes under 20 kW. (a) The variable temperature condition with initial temperatures of 10 °C and 0 °C. (b) The variable temperature condition with initial temperatures of −10 °C and −20 °C. At 20 kW, in (b), the transitions from −10 °C to 10 °C (black), −20 °C to 10 °C (green), and −20 °C to 0 °C (purple) are classified as Category 2, while the rest are classified as Category 1.

Figure 14.
Simulation results of environmental changes at 30 kW. (a) The variable temperature condition with initial temperatures of 10 °C and 0 °C. (b) The variable temperature condition with initial temperatures of −10 °C and −20 °C. At a power of 30 kW, in (a), all cases are classified as Category 2. In (b), the transitions from −10 °C to 10 °C (black) and −20 °C to 10 °C (green) are classified as Category 2, while the rest are classified as Category 1.
Figure 14.
Simulation results of environmental changes at 30 kW. (a) The variable temperature condition with initial temperatures of 10 °C and 0 °C. (b) The variable temperature condition with initial temperatures of −10 °C and −20 °C. At a power of 30 kW, in (a), all cases are classified as Category 2. In (b), the transitions from −10 °C to 10 °C (black) and −20 °C to 10 °C (green) are classified as Category 2, while the rest are classified as Category 1.

The second type of control phenomenon is more likely to occur under high-power and low-ambient-temperature operating conditions. The core reason is that after reaching the first-stage steady state, the temperature difference between the coolant at the radiator outlet and that in the bypass branch increases significantly under high-power conditions. This imposes a more stringent requirement on the precise regulation capability of the temperature control valve. According to the logic of feedback control, the first stage requires multiple touches of the boundary condition of 20 ± 4 °C, continuously covering and recording the small difference between O1 and O2. After a power change occurs in the second stage, the rate of change in the angle of the temperature control valve, controlled by Logic A, is also smaller. As a result, it does not meet the condition of the cold plate inlet temperature being 20 ± 5 °C after control, triggering a large-angle range adjustment of the temperature control valve according to Logic B, which may lead to the cold plate inlet temperature exceeding the 20 ± 5 °C condition.
Figure 15.
Simulation results of power variation under 10 °C environment.
Figure 15.
Simulation results of power variation under 10 °C environment.

Figure 16.
Simulation results of power variation under 0 °C environment.
Figure 16.
Simulation results of power variation under 0 °C environment.

In Figure 15, under the 10 °C environment, the transition from 30 kW to 10 kW (purple) is classified as Category 2, while the rest are classified as Category 1. In Figure 16, under the 0 °C environment, the transition from 10 kW to 30 kW (red) is classified as Category 2, while the rest are classified as Category 1.
Figure 17.
Simulation results of power variation under −10 °C environment.
Figure 17.
Simulation results of power variation under −10 °C environment.

Figure 18.
Simulation results of power variation under −20 °C environment.
Figure 18.
Simulation results of power variation under −20 °C environment.

In Figure 17, under the −10 °C environment, the transition from 30 kW to 10 kW (purple) is classified as Category 2, while the rest are classified as Category 1. In Figure 18, under the −20 °C environment, all cases are classified as Category 2.
It can be observed that as the ambient temperature decreases, the overheating phenomenon becomes increasingly severe. The difference from Figure 12, Figure 13 and Figure 14 lies in Figure 18, where the transitions from 10 kW to 20 kW (black), 10 kW to 30 kW (red), and 20 kW to 30 kW (green) exhibit oscillations in the cold plate inlet temperature and significant overheating. This is because the increase in power amplifies the temperature difference between the radiator inlet and the ambient temperature. The feedback control, which adjusts the thermostatic valve angle by ±5° based on its current position, far exceeds the range of the thermostatic valve angle corresponding to the cold plate inlet temperature of 20 ± 5 °C under the current operating conditions. As a result, after adjustment, the temperature quickly overshoots in the opposite direction. Only through multiple adjustments of the thermostatic valve can the cold plate inlet temperature be effectively controlled.
Figure 19.
Simulation results of environmental changes under power variation from 10 kW to 30 kW. (a) The variable temperature condition with initial temperatures of 10 °C and 0 °C. (b) The variable temperature condition with initial temperatures of −10 °C and −20 °C.
Figure 19.
Simulation results of environmental changes under power variation from 10 kW to 30 kW. (a) The variable temperature condition with initial temperatures of 10 °C and 0 °C. (b) The variable temperature condition with initial temperatures of −10 °C and −20 °C.

From the simulation results of the environmental changes during the power variation from 10 kW to 30 kW, it can be observed that, in Figure 19, the cold plate inlet temperature for all operating conditions initially rises to 24 °C, triggering feedback control.
Figure 20.
Simulation results of environmental changes under power variation from 30 kW to 10 kW. (a) The variable temperature condition with initial temperatures of 10 °C and 0 °C. (b) The variable temperature condition with initial temperatures of −10 °C and −20 °C.
Figure 20.
Simulation results of environmental changes under power variation from 30 kW to 10 kW. (a) The variable temperature condition with initial temperatures of 10 °C and 0 °C. (b) The variable temperature condition with initial temperatures of −10 °C and −20 °C.

From the simulation results of the environmental changes during the power variation from 30 kW to 10 kW, it can be observed that, in Figure 20, the cold plate inlet temperature for all operating conditions initially drops to 16 °C, triggering feedback control.
The above results are due to the instantaneous change in power, which has a large rate of change, while the environmental temperature, although it varies significantly, has a smaller rate of change, approximately 0.065 °C/s. This leads to a period after 0 s during which the instantaneous change in power dominates the influence on the cold plate inlet temperature. It can also be observed that when the direction of environmental changes aligns with the direction of power changes, it is beneficial for regulating the cold plate inlet temperature. For example, in Figure 19, the environmental change from 10 °C to 0 °C (black) during the power change from 10 kW to 30 kW is more compatible with the power change compared to the changes from 10 °C to −10 °C (red) and from 10 °C to −20 °C (blue). This is evident in the fact that the cold plate inlet temperature can reach a steady state more quickly with fewer adjustments, which helps reduce the frequency and amplitude of adjustments made by the temperature control valve, thereby improving the stability of the liquid cooling system.
4.2. Fuzzy Control Simulation Analysis and Comparison
To verify the fuzzy control strategy’s performance, the feedback control condition with the strongest oscillation, poorest stability, and highest representativeness (Section 4.1) was selected for comparison: Condition A: environmental temperature changes from −20 °C to 0 °C at a power of 20 kW; Condition B: power changes from 20 kW to 30 kW at an ambient temperature of −20 °C; and Condition C: environmental temperature changes from −20 °C to −10 °C while power changes from 10 kW to 30 kW. The simulation results of feedback control and fuzzy control were compared, with the time interval from −100 s to 0 s representing the steady-state results of the previous operating condition and the state switch occurring at 0 s. The simulation comparison results for Conditions A, B, and C are shown in Figure 21, Figure 22, Figure 23, Figure 24, Figure 25, Figure 26, Figure 27, Figure 28 and Figure 29, where the green dashed boxes indicate the areas of local magnification.
Figure 21.
Comparison and local enlargement of cold plate inlet temperature.
Figure 21.
Comparison and local enlargement of cold plate inlet temperature.

When the environment switches from −20 °C to 0 °C, the inlet temperature of the cold plate shows an upward trend with feedback control, whereas with fuzzy control, the inlet temperature of the cold plate exhibits a downward trend due to the adjustment of the temperature control valve. This is because the change in environmental temperature causes a modification in the output angle of the temperature control valve in fuzzy control, resulting in a feedforward control effect.
Figure 22.
Comparison and partial enlargement of temperature control valve angle.
Figure 22.
Comparison and partial enlargement of temperature control valve angle.

Figure 23.
Comparison of radiator flow rate and local magnified image.
Figure 23.
Comparison of radiator flow rate and local magnified image.

It can be observed that the cumulative adjustment angle of the temperature control valve is only 2.7°, and there is no phenomenon of repeated adjustments, which is beneficial for the stability of the onboard liquid cooling system. From the simulation results, compared to feedback control, which calculates the current angle of the temperature control valve through a ‘bumping’ method, fuzzy control can adjust the temperature control valve to an appropriate angle based on the established fuzzy control table in response to changes in operating conditions.
For Condition A, the results of feedback control show a total overshoot time τ = 4 s, a maximum overshoot temperature (MOT) = 1.2 °C, a cumulative adjustment angle of the temperature control valve = 25.7°, and a stability of the cold plate inlet temperature = 15.02. In contrast, feed control exhibits no overshoot, with a cumulative adjustment angle of the temperature control valve = 2.7° and a stability of the cold plate inlet temperature = 6.27.
Figure 24.
Comparison and local enlargement of cold plate inlet temperature.
Figure 24.
Comparison and local enlargement of cold plate inlet temperature.

When the ambient temperature remains constant and the power switches from 20 kW to 30 kW, the inlet temperature of the cold plate under feedback control initially rises and then exhibits an overshoot, whereas the inlet temperature of the cold plate under fuzzy control remains stable.
Figure 25.
Comparison and partial enlargement of temperature control valve angle.
Figure 25.
Comparison and partial enlargement of temperature control valve angle.

Figure 26.
Comparison of radiator flow rate and local magnified image.
Figure 26.
Comparison of radiator flow rate and local magnified image.

Compared to the continuous adjustment of the temperature control valve after the transition to the operating state of Condition A, Condition B only adjusted the temperature control valve at 2 s. This is because, in the fuzzy controller, for the constant power and variable environment of Condition A, the angle of the temperature control valve is adjusted in real-time based on environmental changes and the inlet temperature of the cold plate. In contrast, for Condition B, which involves variable power and constant environment, the power switch occurs in a stepwise manner, and the inlet temperature of the cold plate is appropriate; therefore, the valve angle provided by the fuzzy control does not change.
For Condition B, the feedback control shows a total overshoot time τ = 42 s, a maximum overshoot temperature (MOT) = 8.9 °C, a cumulative adjustment angle of the temperature control valve = 24°, and a stability of the cold plate inlet temperature = 12.54. In contrast, fuzzy control exhibits no overshoot, with a cumulative adjustment angle of the temperature control valve = 1.9° and a stability of the cold plate inlet temperature = 2.81.
Figure 27.
Comparison and local enlargement of cold plate inlet temperature.
Figure 27.
Comparison and local enlargement of cold plate inlet temperature.

In conditions where both the environment and power vary simultaneously, fuzzy control shows a significant improvement compared to feedback control. When the power switches from 10 kW to 30 kW, the temperature control valve quickly adjusts to the appropriate angle for the corresponding condition, and the inlet temperature of the cold plate becomes 14.86 °C, subsequently stabilizing to a steady value
Figure 28.
Comparison and partial enlargement of temperature control valve angle.
Figure 28.
Comparison and partial enlargement of temperature control valve angle.

Figure 29.
Comparison of radiator flow rate and local magnified image.
Figure 29.
Comparison of radiator flow rate and local magnified image.

After the power switch occurs, the temperature control valve quickly adjusts to the appropriate angle for the corresponding condition. However, due to the thermal lag of the system, the adjustment angle of the valve becomes too large. It is then fine-tuned based on the inlet temperature of the cold plate, ultimately completing the control.
The results of the feedback control for Condition C show a total overshoot time τ = 4 s, a maximum overshoot temperature (MOT) = 6.6 °C, a cumulative adjustment angle of the temperature control valve = 143.8°, and a stability of the cold plate inlet temperature = 17.23. In contrast, the fuzzy control results show a total overshoot time τ = 1 s, a maximum overshoot temperature (MOT) = 0.14 °C, a cumulative adjustment angle of the temperature control valve = 5.7°, and a stability of the cold plate inlet temperature = 11.93.
4.3. Physical Mechanism Analysis and Nonlinear Characteristics
4.3.1. Thermal Lag and Feedforward-Feedback Synergy
The basic mechanism for the superior performance of fuzzy control over feedback control is its mitigation of thermal lag effects.
In liquid cooling systems, the fluid transport delay between the three-way valve and the cold plate inlet introduces a thermal lag of approximately 1.5–2.0 s under the design flow rate of 90 L/min. This delay, combined with the thermal inertia of the cold plate (~15 kg aluminum), creates a second-order dynamic response with inherent phase lag. Feedback control operates in a ‘reactive’ mode—corrections are made only after the inlet temperature has already deviated from the setpoint, leading to overshoot (up to 8.9 °C in Condition B) and prolonged settling times (up to 42 s).
In contrast, fuzzy control integrates feedforward signals (ambient temperature Ta and radar power P) that anticipate thermal load changes before they propagate through the system. For example, in Condition C, when power switches from 10 kW to 30 kW, the fuzzy controller immediately adjusts the valve from 54.7° to 50.5° based on the new power level, preemptively increasing radiator flow before the cold plate inlet temperature rises. This ‘predictive’ adjustment reduces the maximum overshoot to just 0.14 °C (a 97.9% reduction compared to feedback control’s 6.6 °C).
4.3.2. Nonlinear Characteristics and Saturation Effects
The simulation results reveal three key nonlinear regimes that challenge feedback control but are naturally handled by fuzzy logic:
- (1)
- High-Power Saturation Effect
At radar powers exceeding 30 kW, the rate of heat transfer increase as the radiator diminishes due to thermal boundary layer thickening on the air side. The Nusselt number correlation exhibits a sub-linear dependence on Reynolds number (Re^0.368), meaning that doubling the air flow rate does not double the heat removal capacity. Fuzzy control mitigates this through rule-based nonlinear mapping that assigns medium-large valve angles rather than maximum angles, recognizing that aggressive radiator flow beyond a certain point yields diminishing returns.
- (2)
- High-Flow Transmission Limit
At flow rates exceeding 110 L/min, the pumping head drops sharply and viscous losses in the heat exchanger channels increase quadratically. Beyond this threshold, further increasing the valve angle becomes counterproductive. Fuzzy control, informed by experimental data in Table 5, avoids this pitfall: the maximum prescribed angle for any condition is 55.6° (30 kW, −20 °C, upper limit), ensuring operation within the pump’s efficient range.
- (3)
- Valve Angle Nonlinearity at Extremes
The three-way ball valve exhibits highly nonlinear flow distribution characteristics at extreme angles. At θ < 25°, small angle changes cause large flow redistributions. At θ > 55°, further angle increases yield diminishing flow changes. Fuzzy control addresses this through variable-granularity rules: the membership function for the valve angle has denser fuzzy sets near the middle range and coarser sets at extremes, implicitly encoding the valve’s nonlinear gain characteristics.
4.3.3. Quantitative Performance Improvement
To quantify the improvements afforded by fuzzy control, percentage reductions in key metrics are calculated for the three test conditions, as shown in Table 6.
Table 6.
Quantitative comparison of feedback vs. fuzzy control.
Across all conditions, fuzzy control achieves an average 99.3% reduction in maximum overshoot temperature, 91.7% reduction in overshoot duration, 92.5% reduction in valve actuation burden, and 55.6% improvement in temperature stability.
4.4. Engineering Application Discussion
4.4.1. Practical Implementation Considerations
The practical considerations include the following:
- (1)
- Computational Requirements
The fuzzy controller makes 60 rules per control cycle (Δt = 0.1 s), and each rule needs to perform three membership function lookups and one min-max aggregation. On a general embedded processor (ARM Cortex-M4@168MHz), the total computation time is less than 5ms, which is within the 100ms cycle budget. The discrete lookup table needs 144 bytes of non-volatile memory, and the membership function parameters and rule base add ~2 k byte overhead. This is fine for a modern avionics computer.
- (2)
- Sensing Reliability and Fault Tolerance
The three-input fuzzy controller precisely measures the ambient temperature Ta, radar power P, and temperature T in the cold plate inlet. Ta sensor failure would make the controller default to the ‘medium’ fuzzy set (M), resulting in ±2 °C deviation in inlet temperature. Tin sensor failure is a serious single point of failure, and redundant temperature sensors could be averaged for fault tolerance.
4.4.2. Performance Benefits for Radar Stability
The benefits include the following:
- (1)
- Phase Stability of Phase Array Elements
In the active phased array radar, the phase of each T/R module in the phase shift depends on the temperature, with a typical coefficient of about 0.5°/°C. The maximum overshoot temperature of 99.3% reduction (from 6.6 °C to 0.14 °C in Condition C) means a phase error reduction from 3.3° to 0.07°. For a 1000-element array, this is kept below a 1° cumulative phase error across the aperture, maintaining beam pointing accuracy within ±0.05° compared with feedback controlled to within ±2°.
- (2)
- Reduced Thermal Cycling and Component Lifetime
The 92.5% reduction in the cumulative value of the valve adjustment angle means that there are far fewer mechanical operations. The most typical actuator electric is 106 cycles; the reduce valve’s daily movement from ~5000 (feedback) to ~400 (fuzzy) lifespans, from 200 to ~6.8 years, is 12 times.
4.4.3. Limitations and Future Enhancements
The limitations and improvements include the following:
- (1)
- Lack of Adaptive Learning: At the moment, the ruleset is static. Introducing online learning algorithms (such as ANFIS) to change the weights of rules according to real-time performance information allows the optimal state to be maintained throughout the 15–20 year service period of the system.
- (2)
- Single-Actuator Control: The research deals with valve angle control only. Multi-actuator optimization (such as dynamic adjustment of pump speed) is not involved.
- (3)
- Transient Performance Under Rapid Altitude Change: There is fuzzy controller lag on extreme movements. Adding rate-of-change information (de/dt, dTa/dt) as extra inputs could help with transient tracking.
5. Conclusions
Based on MATLAB/Simulink (R2023a), this study carried out a comprehensive system-level study on the airborne radar liquid cooling system, verified the simulation model by comparing it with the experimental data, and made a comparative analysis of the temperature control performance of the feedback control strategy and the fuzzy control strategy under the coupled dynamic operating state. The main findings are all quantified with supporting data:
- (1)
- Model Validation
The transient simulation model is shown to have good agreement with the experiment: The cumulative average error of the cold plate inlet temperature under Condition 1 is 0.36 °C, while under Condition 2, the cumulative average error of the cold plate inlet is 0.10 °C. The cumulative average error of the radiator flow rate is 1.17 L/min.
- (2)
- Feedback Control Restrictions Under Coupled Disturbances
The baseline feedback controller showed the following performance in the 18 simulated operating conditions: The maximum overshoot temperature (MOT) was up to 8.9 °C (Condition B: constant −20 °C; power 20 → 30 kW), it was above the 25 °C upper control limit by 3.9 °C for 42 s. More than half of the conditions had an overshoot or undershoot greater than ±5 °C control band, with the cumulative valve operation rising up to 143.8° (Condition C), indicating severe mechanical wear. The root cause seems to be that the feedback control is reactive, but it cannot explain for the 1.5–2 s reaction time and temperature/heat nonlinearity between the ambient and radar states.
- (3)
- Fuzzy Control Performance Gains
Three input fuzzy controllers achieve the following quantified improvements: an average 99.3% MOT reduction (1.2 °C → 0.0 °C, 8.9 °C → 0.0 °C, 6.6 °C → 0.14 °C in three conditions), an average 91.7% overshoot time reduction (4 s → 0 s, 42 s → 0 s, 4 s → 1 s), an average 92.5% cumulative angle reduction (25.7° → 2.7°, 24.0° → 1.9°, 143.8° → 5.7°), and an average 55.6% stability improvement (Σ = 15.02 → 6.27, 12.54 → 2.81, 17.23 → 11.93).
- (4)
- Broader Impact
In summary the fuzzy control strategy, which has been validated, can offer an approach that is production ready to adjust cold plate inlet temperature precisely and stably (MOT < 0.2 °C; settling time < 2 s), as well as brings benefit quantification with actuator life extensions by a factor of 12 and ±0.07°phase stability instead of ±3.3°and full airborne radar operational envelope.
Author Contributions
J.L.: Writing—review and editing, Methodology, and Conceptualization. X.S.: Writing—original draft, Validation, and Data curation. Q.L.: Investigation and Visualization, Y.J.: Visualization, Investigation, and Funding acquisition. L.C.: Resources and Data curation. Y.G.: Resources and Data curation. B.Z., Funding acquisition and Resources. E.M.: Supervision and Resources. All authors have read and agreed to the published version of the manuscript.
Funding
This work was funded by the National Natural Science Foundation of China, grant number (No. 52476084), and the Postgraduate Research & Practice Innovation Program of Jiangsu Province, grant number (No. SJCX24_1926).
Data Availability Statement
The original contributions presented in this study are included in the article. Further inquiries can be directed to the corresponding author.
Conflicts of Interest
The authors declare that they have no known competing financial interests or personal relationships that could have appeared to influence the work reported in this paper.
Nomenclature
| Abbreviations | equivalent diameter, m | ||
| MOT | maximum overshoot temperature | t’ | the measured temperature value |
| PID | proportion integral differential | motor terminal voltage, v | |
| ARM | advanced RISC machine | K1, K2 | undetermined coefficient |
| ANFIS | adaptive neuro-fuzzy inference system | Ce | electromotive force constant |
| CFD | computational fluid dynamics | Ct | torque constant |
| FLC | fuzzy logic controller | continuous flow length of fins, m | |
| Symbols | fin distance, m | ||
| Q | boosting pump flow rate, L/min | fin thickness, m | |
| H | fin height, mm | local resistance, | |
| L | effective flow length, mm | change rate of control valve, °/s | |
| n | channel number | flow velocity of fluid inside the pipe, m/s | |
| w | seal width, mm | Greek Letters | |
| K | thermal conductivity, W/(m·K) | δ | partition thickness, mm |
| s | board spacing, m | local resistance coefficient | |
| U | voltage applied to the motor, v | angular speed | |
| T | temperature, °C | Φ | main magnetic flux of the motor, Wb |
| t | run time, s | simulation value | |
| Tl | load torque, N·m | experimental value | |
| J | moment of inertia of the motor, kg·m2 | overshoot time, s | |
| Re | reynolds number | adjustment angle, ° | |
| Cp | specific heat capacity, J/(kg·K) | ρ | material density, kg/m3 |
References
- Xu, Y.; Wang, J.; Li, T. Thermal performance of low melting point metal-based heat sinks for high-power airborne equipment. Energy Rep. 2022, 8, 8907–8917. [Google Scholar] [CrossRef]
- Radar Images Reveal Damage on Europe’s Doomed ERS-2 Satellite During Final Orbits. 2024. Available online: https://www.space.com/radar-images-damage-europe-doomed-ers-2-satellite (accessed on 27 February 2024).
- Chen, D.; Jiang, J.; Kim, G.H. Comparison of different cooling methods for lithium ion battery cells. Appl. Therm. Eng. 2016, 94, 846–854. [Google Scholar] [CrossRef]
- Zhang, Z.-G.; Li, Q.-X.; Fang, X.-M.; Honda, H. Experimental study on heat transfer enhancement of natural circulation liquid cooling system for electronic component. J. Shanghai Jiaotong Univ. (Sci.) 2004, E-9, 83–87. [Google Scholar]
- Lei, S.-Y.; Lu, Q.-M. Effects of liquid heat dissipation on heat transfer coefficient in spray cooling. In Proceedings of the ASME International Mechanical Engineering Congress and Exposition, Orlando, FL, USA, 5–11 November 2005; Volume 42223, pp. 227–231. [Google Scholar]
- Bünnagel, C.; Monir, S.; Sharp, A. Forced air cooled heat sink with uniformly distributed temperature of power electronic modules. Appl. Therm. Eng. 2021, 199, 117560. [Google Scholar] [CrossRef]
- Monika, K.; Chakraborty, C.; Roy, S. An improved mini-channel based liquid cooling strategy of prismatic LiFePO4 batteries for electric or hybrid vehicles. J. Energy Storage 2021, 35, 102301. [Google Scholar] [CrossRef]
- Qian, S.; Wang, W.; Ge, C. Topology optimization of fluid flow channel in cold plate for active phased array antenna. Struct. Multidiscip. Optim. 2018, 57, 2223–2232. [Google Scholar]
- Li, H.; Ding, X. Experimental and numerical investigation of liquid-cooled heat sinks designed by topology optimization. Int. J. Therm. Sci. 2019, 146, 106065. [Google Scholar] [CrossRef]
- Monika, K.; Chakraborty, C.; Roy, S. Parametric investigation to optimize the thermal management of pouch type lithium-ion batteries with mini-channel cold plates. Int. J. Heat Mass Transfer 2021, 164, 120568. [Google Scholar] [CrossRef]
- Zhang, F.; Gou, H.; Chen, C. A new stepped-channel liquid cooling plate thermal management system combined with composite phase change materials. Appl. Therm. Eng. 2022, 211, 118439. [Google Scholar] [CrossRef]
- Peyghambarzadeh, S.M.; Hashemabadi, S.H.; Hoseini, S.M. Experimental study of heat transfer enhancement using water/ethylene glycol based nanofluids as a new coolant for car radiators. Int. Commun. Heat Mass Transfer 2011, 38, 1283–1290. [Google Scholar] [CrossRef]
- Price, D.C. A review of selected thermal management solutions for military electronic systems. IEEE Trans. Components Packag. Technol. 2003, 26, 26–39. [Google Scholar] [CrossRef]
- Chang, J.Y.; Park, H.S.; Jo, J.I. Thermal and thermomechanical phenomena in electronics systems. In Proceedings of the 10th Intersociety Conference on Phenomena in Electronics Systems, San Diego, CA, USA, 30 May–2 June 2006; IEEE: San Diego, CA, USA, 2006. [Google Scholar]
- Zhang, Y.; Li, C.; Pan, M. Design and performance research of integrated indirect liquid cooling system for rack server. Int. J. Therm. Sci. 2023, 184, 107951. [Google Scholar]
- Dokken, C.B.; Fronk, B.M. Optimization of 3D printed liquid cooled heat sink designs using a micro-genetic algorithm with bit array representation. Appl. Therm. Eng. 2018, 143, 316–325. [Google Scholar] [CrossRef]
- Chen, K.-C.; Wang, C.-C. Performance improvement of high power liquid-cooled heat sink via non-uniform metal foam arrangement. Appl. Therm. Eng. 2015, 87, 41–46. [Google Scholar] [CrossRef]
- Tybrandt, O. Distribution of Cooling to Avionics. 2012. Available online: https://api.semanticscholar.org/CorpusID:107220535d (accessed on 19 May 2024).
- Zhao, Y.; Zhang, X.; Yang, B. A review of battery thermal management systems using liquid cooling and PCM. J. Energy Storage 2024, 76, 109836. [Google Scholar] [CrossRef]
- Jalalvand, A.R.; Roushani, M.; Goicoechea, H.C. MATLAB in electrochemistry: A review. Talanta 2019, 194, 205–225. [Google Scholar] [CrossRef]
- Wang, R.; Liang, Z.; Souri, M. Numerical analysis of lithium-ion battery thermal management system using phase change material assisted by liquid cooling method. Int. J. Heat Mass Transfer 2022, 183, 122095. [Google Scholar] [CrossRef]
- Kim, D.Y.; Lee, B.; Kim, M. Thermal assessment of lithium-ion battery pack system with heat pipe assisted passive cooling using Simulink. Therm. Sci. Eng. Prog. 2023, 46, 102230. [Google Scholar] [CrossRef]
- Lim, S.; Park, S.; Chung, H. Dynamic modeling of building heat network system using Simulink. Appl. Therm. Eng. 2015, 84, 375–389. [Google Scholar] [CrossRef]
- Saha, B.B. Analysis of operation and construction parameters for adsorption chiller performance with MATLAB/Simulink simulation. Appl. Therm. Eng. 2021, 198, 117499. [Google Scholar] [CrossRef]
- Su, C.-Q.; Sun, J.-F.; Meng, G.-D. Thermal management control strategy of liquid-cooled fuel cell vehicle. Energy Rep. 2022, 8, 141–153. [Google Scholar] [CrossRef]
- Yakubu, A.U.; Hong, S.; Jiang, Q. Fuzzy-based thermal management control analysis of vehicle air conditioning system. Int. J. Hydrogen Energy 2024, 77, 834–843. [Google Scholar] [CrossRef]
- Huang, Q.; She, Q.; Lin, X. Adaptive Fuzzy PID Temperature Control System Based on OPC and Modbus/TCP Protocol. In Proceedings of the 2nd International Asia Conference on Informatics in Control, Automation and Robotics (CAR 2010), Wuhan, China, 6–7 March 2010; IEEE: Piscataway, NJ, USA, 2010; pp. 238–241. [Google Scholar]
- Cao, M.; Li, Q. Research on Smelting Temperature Control of Wear-Resistant Ring Raw Materials Based on Stepped Fuzzy PID. In Proceedings of the 2020 Chinese Control and Decision Conference (CCDC), Hefei, China, 22–24 August 2020; IEEE: Piscataway, NJ, USA, 2020; pp. 183–188. [Google Scholar]
- Mugisha, J.C.; Munyazikwiye, B.; Karimi, H.R. Design of Temperature Control System Using Conventional PID and Intelligent Fuzzy Logic Controller. In Proceedings of the 2015 International Conference on Fuzzy Theory and its Applications (iFUZZY), Yilan, Taiwan, 18–20 November 2015; IEEE: Piscataway, NJ, USA, 2015; pp. 50–55. [Google Scholar]
- Kays, W.M.; London, A.L. Compact Heat Exchangers; McGraw-Hill: New York, NY, USA, 1984. [Google Scholar]
- Wieting, A.R. Empirical correlations for heat transfer and flow friction characteristics of rectangular offset-fin plate-fin heat exchangers. ASME J. Heat Mass Transfer 1975, 97, 488–490. [Google Scholar] [CrossRef]
Disclaimer/Publisher’s Note: The statements, opinions and data contained in all publications are solely those of the individual author(s) and contributor(s) and not of MDPI and/or the editor(s). MDPI and/or the editor(s) disclaim responsibility for any injury to people or property resulting from any ideas, methods, instructions or products referred to in the content. |
© 2026 by the authors. Licensee MDPI, Basel, Switzerland. This article is an open access article distributed under the terms and conditions of the Creative Commons Attribution (CC BY) license.






