The Concept of a Digital Twin for the Wały Śląskie Hydroelectric Power Plant: A Case Study in Poland
Abstract
1. Introduction
- The failure at the Taum Sauk Hydroelectric Power Station in 2005, where damage to indicators and inadequate control systems led to water overflowing the crest of the upper reservoir dam, causing the embankment to collapse and resulting in the loss of over 4 million cubic meters of water in less than 30 min;
- The failure at the Sayano–Shushenskaya Dam in 2009 resulted in the tragic loss of 75 lives, primarily due to negligence in operation and maintenance (O&M). Poor maintenance practices caused vibrations in Unit 2 (one of ten turbines), leading to the failure of the head cover bolts. This ultimately triggered the flooding of the machine hall and the explosion of two generators, resulting in a loss of 6 GW of power [3].
- HYDRO-TIN is designed to assess turbine efficiency by processing data such as flow rate, water levels, rotational speed, and blade angles. The concept includes efficiency curve generation and a comparison of measurements with model predictions to support the optimization of turbine performance;
- HYDRO-MAP proposes a four-stage approach to hydrological modeling and forecasting using gauge station data and LSTM neural networks. This framework aims to predict water flow variations, enabling proactive operational planning and more efficient resource management;
- CFD Analysis, initially conceived as HYDRO-CFD and now integrated with HYDRO-VIS, provides access to pre-computed CFD simulation results showing flow patterns, pressure distributions, and velocity vectors within turbine components. The design includes provisions for future refinement through 3D scanning of actual turbine geometry;
- HYDRO-PVIL presents a multi-level approach to vibration monitoring and analysis, beginning with basic threshold-based alerts (Level 0) and outlining a pathway toward advanced predictive maintenance capabilities. The framework aims to enhance reliability through early detection of mechanical anomalies;
- HYDRO-VIS functions as the central visualization interface, integrating data from all other tools to provide operators with actionable insights. The concept includes interactive dashboards, time-series analysis tools, and specialized visualizations for efficiency monitoring and CFD results exploration.
2. Materials and Methods
2.1. Water Power Plant Description
2.2. Initial Steps and Approach to Digital Twin Preparation
- Identifying the installed measurement devices;
- Evaluating the need for additional instrumentation;
- Documenting the current data acquisition setup and assessing its integration capabilities with modern systems.
- Determining data acquisition protocols, such as the adoption of Modbus TCP/IP for integrating sensors with the data acquisition system and supervisory computers;
- Addressing the IT/OT boundary to ensure secure and reliable communication between operational systems and the planned digital twin, with a focus on network safety and data integrity;
- Outlining the scope of the digital twin, including its primary focus on efficiency modeling, predictive maintenance, and data visualization.
2.3. Challenges and Solutions in Digital Twin Development
3. Results
3.1. System Architecture
- Data Acquisition Layer: Collects and transmits operational parameters such as flow rates, water levels, turbine blade angles, rotational speeds, and vibration data through standardized protocols like Modbus TCP/IP;
- Data Processing Layer: Analyzes raw sensor data to calculate derivative parameters such as turbine efficiency, predictive maintenance indicators, and operational forecasts using specialized tools like HYDRO-TIN and HYDRO-PVIL;
- Visualization Layer: Provides operators with intuitive, real-time insights via interactive dashboards, detailed charts, and advanced 3D visualizations, facilitating effective monitoring and decision-making;
- Integration Layer: Ensures seamless communication among the various digital twin components, external data sources (e.g., CFD simulations), and hydrological predictions, maintaining interoperability, scalability, and security.
3.2. Concept of Developed Tools
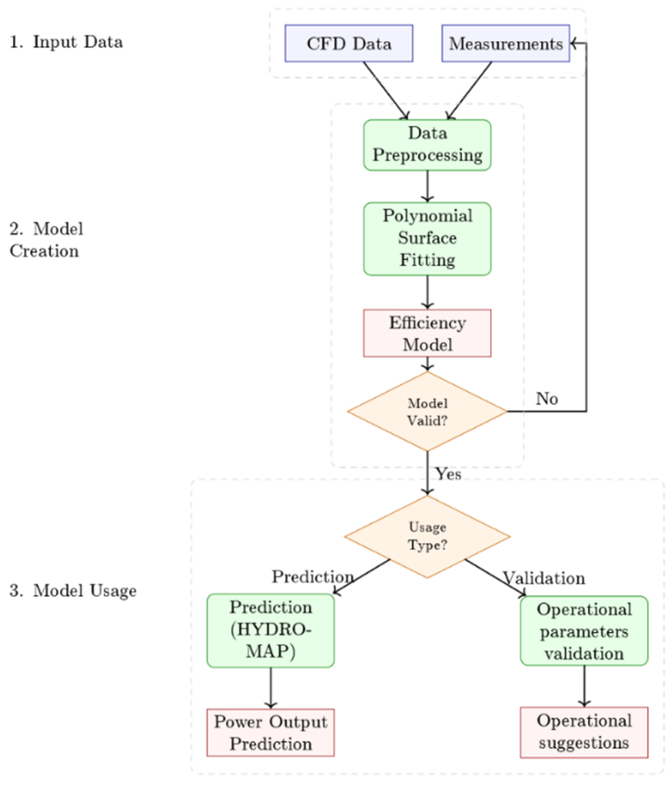
3.2.1. HYDRO-TIN
3.2.2. HYDRO-MAP
- Flow prediction at various time scales;
- Operational planning support through anticipatory flow data;
- Data-driven turbine scheduling optimization;
- Adaptive operation during changing hydrological conditions.
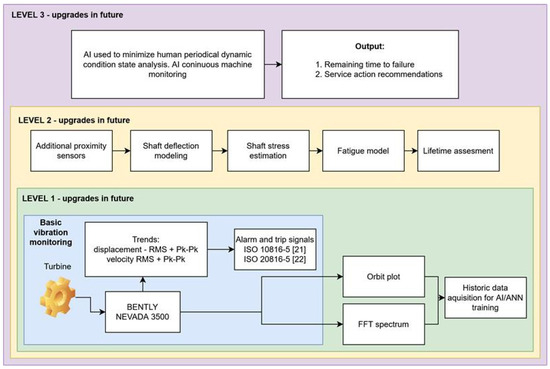
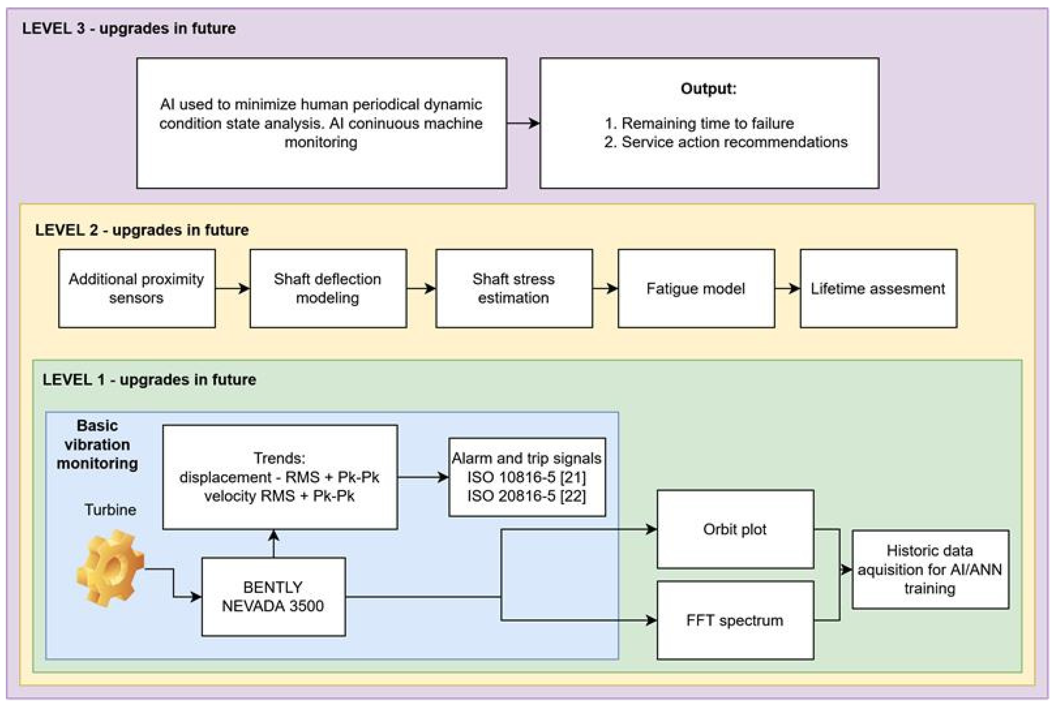
3.2.3. HYDRO-PVIL
- A Vibration Monitoring System: This acquires displacement and velocity measurements from sensors installed at critical locations, such as shaft bearings and structural supports;
- A Threshold Alert Framework: This triggers alerts when vibration amplitudes exceed predefined limits set according to the ISO 10816-5 [21] operational zones (A through D);
- A Data Analysis Interface: This offers the visualization of current vibration states and historical trends to assess machine conditions over time.
- Level 0 (Initial Implementation): Basic vibration amplitude monitoring with threshold-based alerts for the early detection of potential issues;
- Level 1 (Future Expansion): Incorporates FFT spectral analysis and orbit plot visualization for enhanced diagnostic capabilities;
- Level 2 (Future Expansion): Introduces advanced shaft condition monitoring with additional sensors, shaft deflection modeling, and fatigue assessments;
- Level 3 (Future Expansion): Employs AI-driven predictive maintenance to reduce human intervention, including remaining time-to-failure estimation and automated service recommendations.
3.2.4. CFD Analysis Integration with HYDRO-VIS
- A CFD Simulation Database: A repository of pre-computed results covering different operational conditions (heads, flows, guide vane angles, and impeller blade positions) used as a basis for the HYDRO-TIN efficiency model;
- A Results Browser: An interface (implemented as part of HYDRO-VIS) that allows users to select parameters and visualize corresponding simulations without requiring real-time CFD computation.
3.2.5. HYDRO-VIS
- A Data Integration Framework: This collects and processes data from various system modules, creating a unified data structure for visualization;
- An Interactive Dashboard: This displays critical operational parameters (e.g., water flow, turbine blade angles, rotational speeds, and power output) through customizable interfaces;
- Time-Series Analysis Tools: These allow operators to review historical trends, compare current performance to past baselines, and visualize deviations from expected parameters;
- Turbine Efficiency Visualization: This plots real-time operational points against computed efficiency curves, helping operators identify optimal operating conditions and detect performance deviations;
- A CFD Results Browser: This offers pre-computed CFD simulations for users to explore flow patterns, pressure distributions, and velocity vectors within turbine components under various operating conditions.
- Navigating between different visualization perspectives;
- Accessing detailed information on specific parameters;
- Tracking efficiency metrics under varying operating conditions;
- Reviewing maintenance alerts from HYDRO-PVIL;
- Examining CFD simulation data to understand complex flow phenomena within the turbine.
4. Conclusions
Author Contributions
Funding
Data Availability Statement
Conflicts of Interest
References
- 2021 Hydropower Report IHA-Sector Trends and Insights. Available online: https://www.hydropower.org/publications/2021-hydropower-status-report (accessed on 15 February 2025).
- The World Small Hydropower Development Report 2016: United Nations Industrial Development Organization, Vienna, and International Center on Small Hydro Power, Hangzhou. Available online: https://www.unido.org/sites/default/files/files/2020-08/WSHPDR_2016_final_report.pdf (accessed on 15 February 2025).
- The World Bank. Operation and Maintenance Strategies for Hydropower. In Handbook for Practitioners and Decision Makers; The World Bank: Washington, DC, USA, 2020. [Google Scholar]
- IRENA. The Changing Role of Hydro Power: Challenges and Opportunities; International Renewable Energy Agency: Masdar City, United Arab Emirates, 2023; ISBN 9789292605223. [Google Scholar]
- Ghenai, C.; Husein, L.A.; Al Nahlawi, M.; Hamid, A.K.; Bettayeb, M. Recent Trends of Digital Twin Technologies in the Energy Sector: A Comprehensive Review. Sustain. Energy Technol. Assess. 2022, 54, 102837. [Google Scholar] [CrossRef]
- Ismail, F.B.; Al-Faiz, H.; Hasini, H.; Al-Bazi, A.; Kazem, H.A. A Comprehensive Review of the Dynamic Applications of the Digital Twin Technology across Diverse Energy Sectors. Energy Strategy Rev. 2024, 52, 101334. [Google Scholar] [CrossRef]
- Hashmi, R.; Liu, H.; Yavari, A. Digital Twins for Enhancing Efficiency and Assuring Safety in Renewable Energy Systems: A Systematic Literature Review. Energies 2024, 17, 2456. [Google Scholar] [CrossRef]
- Mihai, S.; Yaqoob, M.; Hung, D.V.; Davis, W.; Towakel, P.; Raza, M.; Karamanoglu, M.; Barn, B.; Shetve, D.; Prasad, R.V.; et al. Digital Twins: A Survey on Enabling Technologies, Challenges, Trends and Future Prospects. IEEE Commun. Surv. Tutor. 2022, 24, 2255–2291. [Google Scholar] [CrossRef]
- Tao, F.; Zhang, H.; Liu, A.; Nee, A.Y.C. Digital Twin in Industry: State-of-the-Art. IEEE Trans Ind. Inf. 2019, 15, 2405–2415. [Google Scholar] [CrossRef]
- Park, H.A.; Byeon, G.; Son, W.; Jo, H.C.; Kim, J.; Kim, S. Digital Twin for Operation of Microgrid: Optimal Scheduling in Virtual Space of Digital Twin. Energies 2020, 13, 5504. [Google Scholar] [CrossRef]
- Vagnoni, E.; Gezer, D.; Anagnostopoulos, I.; Cavazzini, G.; Doujak, E.; Hočevar, M.; Rudolf, P. The New Role of Sustainable Hydropower in Flexible Energy Systems and Its Technical Evolution through Innovation and Digitalization. Renew. Energy 2024, 230, 120832. [Google Scholar] [CrossRef]
- Zhao, Z.; Li, D.; She, J.; Zhang, H.; Zhou, Y.; Zhao, L. Construction and Application of Digital Twin Model of Hydropower Plant Based on Data-Driven. In Proceedings of the 2021 3rd International Workshop on Artificial Intelligence and Education, WAIE 2021, Xi’an, China, 19–21 November 2021; Institute of Electrical and Electronics Engineers Inc.: Piscataway, NJ, USA, 2021; pp. 60–64. [Google Scholar]
- Cai, Z.; Wang, Y.; Zhang, D.; Wen, L.; Liu, H.; Xiong, Z.; Wajid, K.; Feng, R. Digital Twin Modeling for Hydropower System Based on Radio Frequency Identification Data Collection. Electronics 2024, 13, 2576. [Google Scholar] [CrossRef]
- Wang, H.; Ou, S.; Dahlhaug, O.G.; Storli, P.T.; Skjelbred, H.I.; Vilberg, I. Adaptively Learned Modeling for a Digital Twin of Hydropower Turbines with Application to a Pilot Testing System. Mathematics 2023, 11, 4012. [Google Scholar] [CrossRef]
- Ersan, M.; Irmak, E. Development and Integration of a Digital Twin Model for a Real Hydroelectric Power Plant. Sensors 2024, 24, 4174. [Google Scholar] [CrossRef] [PubMed]
- Tubeuf, C.; Birkelbach, F.; Maly, A.; Hofmann, R. Increasing the Flexibility of Hydropower with Reinforcement Learning on a Digital Twin Platform. Energies 2023, 16, 1796. [Google Scholar] [CrossRef]
- Pepe, C.; Zanoli, S.M. Digitalization, Industry 4.0, Data, KPIs, Modelization and Forecast for Energy Production in Hydroelectric Power Plants: A Review. Energies 2024, 17, 941. [Google Scholar] [CrossRef]
- Michael, G.; Vickers, J. Digital Twin: Mitigating Unpredictable, Undesirable Emergent Behavior in Complex Systems. In Transdisciplinary Perspectives on Complex Systems: New Findings and Approaches; Kahlen, F., Flumerfelt, S., Alves, A., Eds.; Springer International Publishing: Cham, Switzerland, 2017; pp. 85–113. ISBN 978-3-319-38756-7. [Google Scholar]
- Wynn, M.; Irizar, J. Digital Twin Applications in Manufacturing Industry: A Case Study from a German Multi-National. Future Internet 2023, 15, 282. [Google Scholar] [CrossRef]
- Tao, F.; Cheng, J.; Qi, Q.; Zhang, M.; Zhang, H.; Sui, F. Digital Twin-Driven Product Design, Manufacturing and Service with Big Data. Int. J. Adv. Manuf. Technol. 2018, 94, 3563–3576. [Google Scholar] [CrossRef]
- ISO 10816-5; Mechanical Vibration—Mechanical Vibration—Evaluation of Machine Vibration by Measurements on Non-Rotating Parts—Part 5: Machine Sets in Hydraulic Power Generating and Pumping Plants. ISO Standards: Geneva, Switzerland, 2000.
- ISO 20816-5; Mechanical Vibration—Measurement and Evaluation of Machine Vibration. Part 5: Machine Sets in Hydraulic Power Generating and Pump-Storage Plants. ISO Standards: Geneva, Switzerland, 2018.




| Tool | Demonstration Site(s) | Development Team(s) | Description |
|---|---|---|---|
| Hydro Unit Digital Twin | Wały Śląskie HPP, Poland | Wrocław University of Science and Technology (PWR) | Mirrors the turbine set, visualizes sensor data, and integrates condition monitoring into a digital model to facilitate monitoring and maintenance processes. |
| Fault Detection and Predictive Maintenance System | Kremasta and Ilarion HPPs, Greece | Public Power Corporation (PPC), Greece | Utilizes data from various sources, including vibration measurements and SCADA data, to detect abnormalities and predict maintenance needs, thereby reducing unplanned downtime. |
| Cloud-Based Monitoring and Diagnostics Center | Multiple sites across Europe | UBITECH ENERGY | Provides remote, real-time insights into overall plant operations, identifying sources of unplanned downtime and process inefficiencies. Serves as the backbone for integrating all D-HYDROFLEX tools, supporting their setup at demonstration sites and ensuring replicability and scalability. |
| AI-Based Dam Digital Twin Framework | To be determined | Consortium of technology providers within D-HYDROFLEX | Automatically generates a digital twin model of a dam by capturing spatial and visual data on-site, as well as importing, registering, and integrating data, to enhance monitoring and maintenance. |
| Hydropower 4.0 Toolkit | Multiple sites across Europe | UBITECH ENERGY | Facilitates real-time system management and remote monitoring, supporting plant operators in participating in wholesale power markets and increasing operational efficiency. Includes a dashboard with interactive capabilities providing targeted information to hydropower plant operators. |
| Challenge Type | Description | Examples from Literature |
|---|---|---|
| Infrastructure | Limitations in systems, instrumentation, or documentation hindering modeling accuracy. | [11,13,19,20] |
| Data | Issues with availability, quality, or completeness of required datasets. | [5,6,7] |
| Technical | Integration of sensors and systems, ensuring secure communication, and calibration challenges. | [13,14,15] |
| Validation | Ensuring model accuracy and alignment with the physical system through iterative processes. | [10,16,18] |
Disclaimer/Publisher’s Note: The statements, opinions and data contained in all publications are solely those of the individual author(s) and contributor(s) and not of MDPI and/or the editor(s). MDPI and/or the editor(s) disclaim responsibility for any injury to people or property resulting from any ideas, methods, instructions or products referred to in the content. |
© 2025 by the authors. Licensee MDPI, Basel, Switzerland. This article is an open access article distributed under the terms and conditions of the Creative Commons Attribution (CC BY) license (https://creativecommons.org/licenses/by/4.0/).
Share and Cite
Machalski, A.; Szulc, P.; Błoński, D.; Nycz, A.; Nemś, M.; Skrzypacz, J.; Janik, P.; Satława, Z. The Concept of a Digital Twin for the Wały Śląskie Hydroelectric Power Plant: A Case Study in Poland. Energies 2025, 18, 2021. https://doi.org/10.3390/en18082021
Machalski A, Szulc P, Błoński D, Nycz A, Nemś M, Skrzypacz J, Janik P, Satława Z. The Concept of a Digital Twin for the Wały Śląskie Hydroelectric Power Plant: A Case Study in Poland. Energies. 2025; 18(8):2021. https://doi.org/10.3390/en18082021
Chicago/Turabian StyleMachalski, Artur, Przemysław Szulc, Dominik Błoński, Aneta Nycz, Magdalena Nemś, Janusz Skrzypacz, Przemysław Janik, and Zuzanna Satława. 2025. "The Concept of a Digital Twin for the Wały Śląskie Hydroelectric Power Plant: A Case Study in Poland" Energies 18, no. 8: 2021. https://doi.org/10.3390/en18082021
APA StyleMachalski, A., Szulc, P., Błoński, D., Nycz, A., Nemś, M., Skrzypacz, J., Janik, P., & Satława, Z. (2025). The Concept of a Digital Twin for the Wały Śląskie Hydroelectric Power Plant: A Case Study in Poland. Energies, 18(8), 2021. https://doi.org/10.3390/en18082021

