A Smart Microgrid Platform Integrating AI and Deep Reinforcement Learning for Sustainable Energy Management
Abstract
1. Introduction
1.1. Background
1.2. Related Works
1.3. Contributions and Addressed Gaps
- Optimized energy distribution: A DRL-based system optimizes energy resources in real time using neural networks to provide precise demand predictions.
- Enhanced Renewable Integration: EV batteries with V2H technology serve as mobile storage, reducing reliance on centralized grids and promoting renewable energy utilization.
- Decentralized energy trading: AI-driven pricing models for P2P energy trading facilitate open, efficient energy trading among consumers.
- Cost efficiency and scalability: The system cuts energy consumption by 23%, enhancing grid scalability and robustness.
1.4. Paper Outline
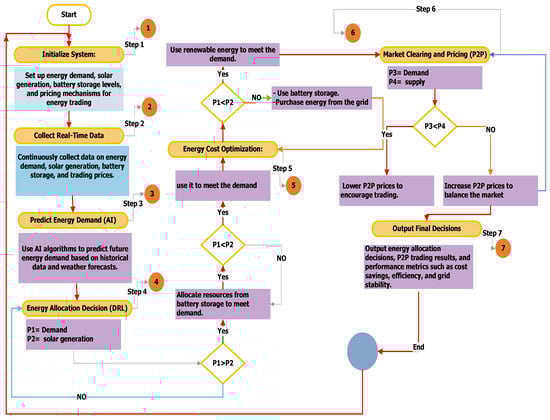
2. Methodology
- Optimize energy distribution within the microgrid using DRL to make dynamic decisions based on real-time data.
- Efficiently integrate renewable energy sources, reducing reliance on traditional power grids.
- Enable P2P energy trading, allowing households and communities to exchange energy safely and efficiently using AI-driven pricing mechanisms.
- Leverage EV batteries to store energy through V2H technology, improving grid stability and reducing energy costs.
- Validate system performance using real-time data from Saudi Arabia, focusing on energy cost reduction, energy transmission efficiency, and system scalability.
2.1. Problem Statement
2.2. Proposed System Description
2.3. P2P Energy Trading Designs
2.3.1. Battery Technology (BT) Charging/Discharging Constraints
2.3.2. GEV Charging/Discharging Constraints
2.4. Home Energy Management (HEM) Optimization Models
2.4.1. Prosumers with PV Panels
2.4.2. Prosumers with PV Panels and GEV
2.4.3. Consumers Without Any Embedded DER
2.4.4. Prosumers with PV Panels and GEV
2.4.5. The Market Model
2.4.6. Integration of DRL and Neural Networks in SMG Optimization
3. The Proposed Approach
3.1. Power Demand Prediction
3.2. HEM Approach with and Without V2H
4. Case Study
4.1. Data Source and Processing
4.2. Performance Evaluation of SmartGrid AI
4.3. Smart Grid Performance in Energy Management
4.4. Cost Reduction and Efficiency Improvements
4.5. P2P Energy Trading
4.6. Integration of EVs and Grid Stability
4.7. Comparative Analysis
4.7.1. Comparison of Cost Savings
4.7.2. Comparison of Energy Efficiency
4.7.3. Impact on Grid Load
4.8. Discussions
5. Real-Time Validation
6. Conclusions and Future Work
Author Contributions
Funding
Data Availability Statement
Conflicts of Interest
Abbreviations
| AI | Artificial Intelligence |
| APM | Advanced Power Management |
| BT | Battery Technology |
| DERs | Distributed Energy Resources |
| DRL | Deep Reinforcement Learning |
| EV | Electric Vehicle |
| FiT | Feed-in Tariff |
| GEV | Grid-connected Electric Vehicle |
| HEM | Home Energy Management |
| MCP | Marginal Cost of Production |
| P2P | Peer-to-Peer |
| PV | Photovoltaics |
| SLB | Second-Life Battery |
| SMGs | Smart Microgrids |
| SoC | State of Charge |
| SoH | State of Health |
| ToU | Time of Use |
| V2H | Vehicle-to-Home |
Nomenclature
| and | Trade power between seller i and buyer j |
| , , and | The predetermined settings |
| The minimum and maximum trade levels for seller i and buyer j | |
| Storing power at time t +1 | |
| Storing power at time t | |
| Power BT charging efficiency | |
| Power BT discharging efficiency | |
| BT discharging efficiency | |
| Power GEV charging efficiency | |
| Power GEV discharging efficiency | |
| GEV discharging efficiency | |
| GEV discharging efficiency | |
| Trading price for prosumer and consumers k, h, z, and u to energy offer at time t | |
| Trading price for prosumer and consumers k, h, z, and u to energy purchase | |
| at time t | |
| Traded rates of prosumers k, h, z, and u for grid sales at time t | |
| Traded rates of prosumer and consumers k, h, z, and u for grid purchases at | |
| time t | |
| Hourly cost of PV panels for prosumers and consumers k, h, z, and u | |
| Daily offering, indicating the need to adjust prosumers and consumers | |
| k, h, z, and u | |
| Daily purchasing, indicating the need to adjust prosumers and consumers | |
| k, h, z, and u | |
| The capital cost of PV (for prosumers and consumers k, h, z, annd u) | |
| , | Minimum and maximum trading amounts |
| , | SoC and DoD models of battery packs |
| The final BT DoD rate | |
| The initial BT DoD rate | |
| The battery-cycle life for prosumers and consumers k, h, z, u, and t | |
| The total cycles through BT loss for prosumers and consumers k, h, z, u, and g | |
| The estimated daily battery cycling cost at a specific reduction rate | |
| GEV hourly cycling cost | |
| Prosumers’ retired GEV cycle life | |
| The cost for sellers to supply electricity to the market | |
| The utility factor measuring satisfaction for consumers | |
| The battery switching period | |
| BT maximum state of charge (SoC) | |
| BT minimum state of charge (SoC) | |
| The amount of energy held in BT at time t | |
| The starting energy that BT contained at time t | |
| Authorized power for both charging and discharging | |
| The authorized maximum power for both charging and discharging | |
| GEV maximum state of charge (SoC) | |
| GEV minimum state of charge (SoC) | |
| The amount of energy held in GEV at time t | |
| The starting energy that GEV contained at time t | |
| The authorized power for both charging and discharging at time t | |
| Trade volumes of prosumers and consumers k, h, z, u for selling | |
| Trade volumes of prosumers and consumers k, h, z, and u for buying | |
| The PV power and predicted demand | |
| The present value of PV capital cost computed using the annual hours | |
| The PV cycle life and discount rate | |
| Capital return index | |
| The rated energy capacity for prosumers k, h, z, and g | |
| The energy stored for prosumers k, h, z, and g | |
| The daily draining of batteries for prosumers and consumers k, h, z, and u | |
| Total BT cycles until failure for prosumers and consumers k, h, z, and u | |
| The total cycles through BT failure for prosumers and consumers k, h, z, u, and t | |
| The capital cost of BT for prosumers and consumers k, h, z, u, t | |
| Peukert duration constant measuring the effect of the DoD rate on battery | |
| cycle life | |
| State of health, a crucial safety indicator | |
| Discharging efficiency coefficient for participant h | |
| Total cost of energy during the optimization period | |
| Price of energy from the grid at time t (e.g., USD/kWh) | |
| Revenue rate for selling energy back to the grid/participants at time t | |
| (e.g., $/kWh) | |
| Amount of energy sold back to the grid or other participants at time t (kWh) | |
| Amount of energy procured from the grid at time t (kWh) | |
| BT maximum state of charge (SoC) | |
| BT minimum state of charge (SoC) | |
| The amount of energy held in BT at time t | |
| The starting energy that BT contained at time t | |
| The authorized power for both charging and discharging at time t | |
| Rated charging/discharging power capacity of the BT | |
| The authorized maximum power for both charging and discharging |
Appendix A. Pseudo-Code
- 1 Start:
- Reflects the cost of sellers to supply electricity to the market.
- Storing power
- Power BT charging efficiency
- Power BT discharging efficiency
- BT discharging efficiency
- Authorized power for both charging and discharging
- Power GEV charging efficiency
- The trading price for prosumers and consumers
- The authorized power for both charging and discharging at time t.
- Daily offering trading amounts are indicators that require adjustment of prosumers and consumers
- The capital cost of PV (for prosumers and consumers)
- SoC and DoD models of battery packs
- 2 Initialization Prices:
- 3 While do
- 4 Inputs: ;
- 5 For begins from 1 to do
- 6 For begins from 1 to do
- 7 Calculates → Marginal Cost of Production (Equation (9))
- 8 Verify The Bid/Ask prices ( and )
- 9 End for
- 10 End for
- 11 Start the negotiation (Re-bidding) Mode
- 12 Activation of the purchasing (Buyers) mode
- 13 If : Marginal Cost of Production
- 14 If
- 15 The purchasers’ bidding cost remains unchanged
- 16 Else if
- 17
- 18 If exceeds ToU price ()
- 19
- 20 end
- 21 end
- 22 end
- 23 Else if
- 24
- 25 end
- 26 end
- 27 Start the offering (Sellers) Mode
- 28 If
- 29 If
- 30 The offering cost remains unchanged
- 31 Else if
- 32
- 33 If exceeds ToU price ()
- 34
- 35 end
- 36 end
- 37 end
- 38 Else if
- 39
- 40 end
- 41 end
- 42 Market startup
- 43 Output ()
- 44 End while
References
- Zafar, B.; Ben Slama, S. PV-EV integrated home energy management using vehicle-to-home (V2H) technology and household occupant behaviors. Energy Strategy Rev. 2022, 44, 101001. [Google Scholar] [CrossRef]
- Ben Slama, S. Prosumer in smart grids based on intelligent edge computing: A review on Artificial Intelligence Scheduling Techniques. Ain Shams Eng. J. 2022, 13, 101–504. [Google Scholar] [CrossRef]
- Ben Slama, S. Design and implementation of home energy management system using vehicle to home (H2V) approach. J. Clean. Prod. 2021, 312, 127–792. [Google Scholar] [CrossRef]
- Ben Sami, S.; Sihem, N.; Bassam, Z. Design and implementation of an intelligent home energy management system: A realistic autonomous hybrid system using energy storage. Int. J. Hydrogen Energy 2018, 43, 19352–19365. [Google Scholar] [CrossRef]
- Nasri, S.; Ben Slama, S.; Yahyaoui, I.; Zafar, B.; Cherif, A. Autonomous hybrid system and coordinated intelligent management approach in power system operation and control using hydrogen storage. Int. J. Hydrogen Energy 2017, 42, 9511–9523. [Google Scholar] [CrossRef]
- Dileepan, V.M.; Jayakumar, J. Analysis of performance improvement in energy storage system for electric vehicles: A review. Int. J. Electr. Hybrid Veh. 2020, 12, 315–348. [Google Scholar] [CrossRef]
- Rodriguez, R.; Osma, G.; Bouquain, D.; Solano, J.; Ordoñez, G.; Roche, R.; Paire, D.; Hissel, D. Sizing of a fuel cell–battery backup system for a university building based on the probability of the power outages length. Energy Rep. 2022, 8, 708–722. [Google Scholar] [CrossRef]
- Zeng, B.; Liu, Y.; Xu, F.; Liu, Y.; Sun, X.; Ye, X. Optimal demand response resource exploitation for efficient accommodation of renewable energy sources in multi-energy systems considering correlated uncertainties. J. Clean. Prod. 2021, 288, 125–666. [Google Scholar] [CrossRef]
- Wu, X.; Jiao, D.; Du, Y. Automatic implementation of a self-adaption non-intrusive load monitoring method based on the convolutional neural network. Processes 2020, 8, 704. [Google Scholar] [CrossRef]
- Adeyemo, A.; Amusan, A.O.T. Demand Side Management in Future Smart Grid: A Review of current state-of-the-art. In Proceedings of the International Conference on Applied Energy 2021, Bangkok, Thailand, 29 November–2 December 2021. [Google Scholar]
- Cosic, A.; Stadler, M.; Mansoor, M.; Zellinger, M. Mixed-integer linear programming based optimization strategies for renewable energy communities. Energy 2021, 237, 121–559. [Google Scholar] [CrossRef]
- Marocco, P.; Ferrero, D.; Martelli, E.; Santarelli, M.; Lanzini, A. An MILP approach for the optimal design of renewable battery-hydrogen energy systems for off-grid insular communities. Energy Convers. Manag. 2021, 245, 114–564. [Google Scholar] [CrossRef]
- Molina, J.D.; Buitrago, L.F.; Téllez, S.M.; Giraldo, S.; Uribe, J.A. Demand response program implementation methodology: A Colombian study case. Trans. Energy Syst. Eng. Appl. 2022, 3, 13–19. [Google Scholar] [CrossRef]
- Mensin, Y.; Ketjoy, N.; Chamsa-ard, W.; Kaewpanha, M.; Mensin, P. The P2P energy trading using maximized self-consumption priorities strategies for sustainable microgrid community. Energy Rep. 2022, 8, 14289–14303. [Google Scholar] [CrossRef]
- Guo, J.; Tan, J.; Li, Y.; Gu, H.; Liu, X.; Cao, Y.; Yan, Q.; Xu, D. Decentralized Incentive-based multi-energy trading mechanism for CCHP-based MG cluster. Int. J. Electr. Power Energy Syst. 2021, 133, 107–138. [Google Scholar] [CrossRef]
- Spiliopoulos, N.; Sarantakos, I.; Nikkhah, S.; Gkizas, G.; Giaouris, D.; Taylor, P.; Rajarathnam, U.; Wade, N. Peer-to-peer energy trading for improving economic and resilient operation of microgrids. Renew. Energy 2022, 199, 517–535. [Google Scholar] [CrossRef]
- Guo, Z.; Qin, B.; Guan, Z.; Wang, Y.; Zheng, H.; Wu, Q. A high-efficiency and incentive-compatible peer-to-peer energy trading mechanism. IEEE Trans. Smart Grid 2023, 15, 1075–1088. [Google Scholar] [CrossRef]
- Liu, J.; Long, Q.; Liu, R.-P.; Liu, W.; Hou, Y. Online distributed optimization for spatio-temporally constrained real-time peer-to-peer energy trading. Appl. Energy 2023, 331, 120–216. [Google Scholar] [CrossRef]
- Suthar, S.; Cherukuri, S.H.C.; Pindoriya, N.M. Peer-to-peer energy trading in smart grid: Frameworks, implementation methodologies, and demonstration projects. Electr. Power Syst. Res. 2023, 214, 108–907. [Google Scholar] [CrossRef]
- Thomas, H.; Sun, H.; Kazemtabrizi, B. Closest Energy Matching: Improving peer-to-peer energy trading auctions for EV owners. IET Smart Grid 2021, 4, 445–460. [Google Scholar] [CrossRef]
- Elkazaz, M.; Sumner, M.; Thomas, D. A hierarchical and decentralized energy management system for peer-to-peer energy trading. Appl. Energy 2021, 291, 116–766. [Google Scholar] [CrossRef]
- Aloud, M. Adaptive GP agent-based trading system under intraday seasonality model. Intell. Decis. Technol. 2017, 11, 235–251. [Google Scholar] [CrossRef]
- Hemkumar, D.; Ravichandra, S.; Somayajulu, D.V.L.N. Impact of data correlation on privacy budget allocation in continuous publication of location statistics. Peer-to-Peer Netw. Appl. 2021, 14, 1650–1665. [Google Scholar] [CrossRef]
- Ma, L.; Wang, L.; Liu, Z. Multi-level trading community formation and hybrid trading network construction in local energy market. Appl. Energy 2021, 285, 116–399. [Google Scholar] [CrossRef]
- Zhang, C.; Wang, Y.; Yang, T. Iterative auction for P2P renewable energy trading with dynamic energy storage management. Energies 2020, 13, 4963. [Google Scholar] [CrossRef]
- Jenkins, M.; Kockar, I. Impact of P2P trading on distributed generation curtailment in constrained distribution networks. Electr. Power Syst. Res. 2020, 189, 106–666. [Google Scholar] [CrossRef]
- Amin, W.; Huang, Q.; Umer, K.; Zhang, Z.; Afzal, M.; Khan, A.A.; Ahmed, S.A. A motivational game-theoretic approach for peer-to-peer energy trading in islanded and grid-connected microgrid. Int. J. Electr. Power Energy Syst. 2020, 123, 106–307. [Google Scholar] [CrossRef]
- Johnson, R.C.; Mayfield, M. The economic and environmental implications of post feed-in tariff PV on constrained low voltage networks. Appl. Energy 2020, 279, 115–666. [Google Scholar] [CrossRef]
- Akter, M.N.; Mahmud, M.A.; Haque, M.E.; Oo, A.M.T. An optimal distributed energy management scheme for solving transactive energy sharing problems in residential microgrids. Appl. Energy 2020, 270, 115–133. [Google Scholar] [CrossRef]
- Jing, R.; Xie, M.N.; Wang, F.X.; Chen, L.X. Fair P2P energy trading between residential and commercial multi-energy systems enabling integrated demand-side management. Appl. Energy 2020, 262, 114–551. [Google Scholar] [CrossRef]
- Zhou, S.; Zou, F.; Wu, Z.; Gu, W.; Hong, Q.; Booth, C. A smart community energy management scheme considering user dominated demand side response and P2P trading. Int. J. Electr. Power Energy Syst. 2020, 114, 105–378. [Google Scholar] [CrossRef]










| Parameter | Without V2H | With V2H |
|---|---|---|
| Total Energy Consumption (kWh) | 550 | 470 |
| Total Energy Costs (USD) | 110 | 85 |
| Cost Savings (%) | 0 | 23 |
| Grid Dependency (%) | 40 | 20 |
| BT Parameter Settings | GEV Parameter Settings | ||
|---|---|---|---|
| Parameter | Value | Parameter | Value |
| 95% | 95% | ||
| 2% | 25% | ||
| 1.5 kW | 1.5 kW | ||
| 258$/kWh | 178$/kWh | ||
| 8.5 kWh | 6.5 kWh | ||
| 5000 | 4000 | ||
| 97% | 97% | ||
| 95% | 95% | ||
| Parameter | Without DRL | With DRL |
|---|---|---|
| Energy Efficiency (%) | 85 | 92 |
| Total Cost Savings (%) | 15 | 25 |
| Renewable Energy Utilization (%) | 75 | 85 |
| Parameter | Peak Periods (2:00–6:00) | Off-Peak Periods (6:00–2:00) |
|---|---|---|
| Total Energy Traded (kWh) | 350 | 650 |
| Number of Participants | 50 | 70 |
| Average Trading Price (USD/kWh) | 0.25 | 0.15 |
| Battery Charging Power (kW) | 3.5 (Line 14) | 2.0 (Line 9) |
| Battery Discharge Power (kW) | 4.0 (Line 22) | 2.5 (Line 20) |
| Average Battery Cost (USD/kWh) | 0.35 (Peak discharge, Line 18) | 0.10 (Charging, Line 12) |
| Total Transactions | 120 | 150 |
| SoH Impact | Minimal impact when SoH is high | Significant impact when SoH is low |
| Parameter | Without V2H | With V2H | With V2H (Optimized SoH) |
|---|---|---|---|
| EV Battery Utilization (%) | 0 | 30 | 35 |
| Energy Discharged from EVs (kWh) | 0 | 100 | 120 |
| Grid Dependency Reduction (%) | 20 | 40 | 45 |
| SoH | N/A | Reduced SoH | Optimal SoH |
| Parameter | Sunny Days (Without P2P) | Sunny Days (With P2P) | Cloudy Days (Without P2P) | Cloudy Days (With P2P) |
|---|---|---|---|---|
| Total Energy Cost (USD) | 100 | 70 | 120 | 102 |
| Energy Cost Savings (%) | 0 | 30 | 0 | 15 |
| Grid Dependency (%) | 50 | 30 | 60 | 45 |
| Energy Procured from Grid (kWh) | 60 | 30 | 80 | 50 |
| Energy Sold via P2P (kWh) | 0 | 20 | 0 | 10 |
| Energy Discharged from EVs (kWh) | 0 | 15 | 0 | 10 |
| Parameter | Without V2H (No P2P) | With V2H (No P2P) | Without V2H (With P2P) | With V2H (With P2P) |
|---|---|---|---|---|
| Energy Efficiency (%) | 85 | 92 | 88 | 94 |
| Total Cost Savings (%) | 0 | 30 | 0 | 15 |
| Energy Procured from Grid (kWh) | 60 | 30 | 80 | 50 |
| Energy Discharged from EVs (kWh) | 0 | 15 | 0 | 10 |
| Parameter | Without V2H (No P2P) | With V2H (No P2P) | Without V2H (With P2P) | With V2H (With P2P) |
|---|---|---|---|---|
| Grid Dependency (%) | 50 | 30 | 60 | 45 |
| Energy Procured from Grid (kWh) | 60 | 30 | 80 | 50 |
| Energy Discharged from EVs (kWh) | 0 | 15 | 0 | 0 |
| Metric | Simulation Results | Projected Real-Time Results |
|---|---|---|
| Energy Cost Reduction (%) | 23 | ∼23 |
| Grid Dependency Reduction (%) | 40 | ∼40 |
| Renewable Energy Utilization (%) | 75 | ∼75 |
| P2P Trading Efficiency (%) | 85 | ∼85 |
| System Scalability | High | High |
Disclaimer/Publisher’s Note: The statements, opinions and data contained in all publications are solely those of the individual author(s) and contributor(s) and not of MDPI and/or the editor(s). MDPI and/or the editor(s) disclaim responsibility for any injury to people or property resulting from any ideas, methods, instructions or products referred to in the content. |
© 2025 by the authors. Licensee MDPI, Basel, Switzerland. This article is an open access article distributed under the terms and conditions of the Creative Commons Attribution (CC BY) license (https://creativecommons.org/licenses/by/4.0/).
Share and Cite
Lami, B.; Alsolami, M.; Alferidi, A.; Slama, S.B. A Smart Microgrid Platform Integrating AI and Deep Reinforcement Learning for Sustainable Energy Management. Energies 2025, 18, 1157. https://doi.org/10.3390/en18051157
Lami B, Alsolami M, Alferidi A, Slama SB. A Smart Microgrid Platform Integrating AI and Deep Reinforcement Learning for Sustainable Energy Management. Energies. 2025; 18(5):1157. https://doi.org/10.3390/en18051157
Chicago/Turabian StyleLami, Badr, Mohammed Alsolami, Ahmad Alferidi, and Sami Ben Slama. 2025. "A Smart Microgrid Platform Integrating AI and Deep Reinforcement Learning for Sustainable Energy Management" Energies 18, no. 5: 1157. https://doi.org/10.3390/en18051157
APA StyleLami, B., Alsolami, M., Alferidi, A., & Slama, S. B. (2025). A Smart Microgrid Platform Integrating AI and Deep Reinforcement Learning for Sustainable Energy Management. Energies, 18(5), 1157. https://doi.org/10.3390/en18051157

