Deep Learning-Based Home Energy Management Incorporating Vehicle-to-Home and Home-to-Vehicle Technologies for Renewable Integration
Abstract
1. Introduction
| Refs. | Criteria | Our Approach | Previous Works |
|---|---|---|---|
| [1,2] | Optimization Technique | Utilizes neural network-based Q-learning for dynamic scheduling, enabling real-time adaptability | Relies on Integer Linear Programming (ILP) and other reinforcement learning techniques, which are often less flexible |
| [3] | Blockchain Integration | N/A | Focuses on peer-to-peer (P2P) energy trading but lacks universal application across all systems |
| [4] | Real-Time Data Usage | Integrates real-time PV statistics and weather data from Tunisia for dynamic energy management | Primarily relies on historical data or static integration, limiting adaptability to current conditions |
| [5] | Cost Reduction | Achieves 23% reduction in monthly electricity costs through optimized scheduling and energy management | Traditional methods demonstrate less significant cost savings and are generally less efficient |
| [6] | Algorithmic Efficiency | Implements advanced deep learning algorithms for dynamic energy scheduling and decision making | Conventional approaches are less adaptive and struggle with real-time fluctuations in energy demand and supply |
| [7] | Renewable Energy Integration | Optimizes energy use by dynamically incorporating real-time renewable energy data | Integration of renewable energy sources is often static and less responsive to real-time availability |
| [8] | Security Features | Focuses on secure and efficient energy transactions, ensuring transparency and trust | Security mechanisms vary; some systems lack transparency and robust security that are found in our approach |
| [9] | Performance Metrics | Demonstrate improved efficiency and effectiveness through comprehensive simulations | Performance evaluations are often limited to isolated metrics, lacking holistic system analysis |
| [10] | Simulation Models | Includes performance metrics, algorithm efficiency, and renewable integration in simulation models | Models often focus on specific components without achieving full system integration |
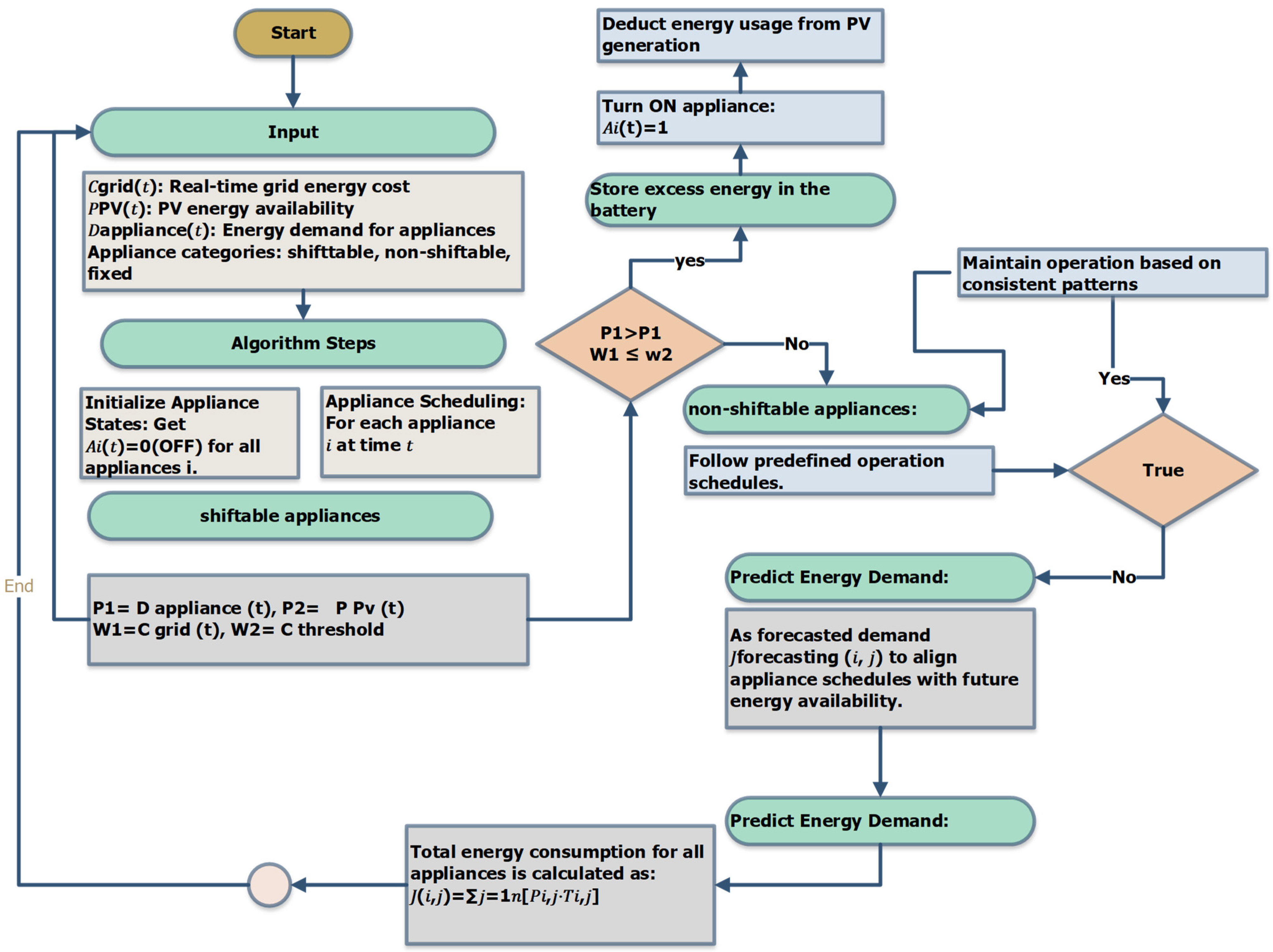
2. Methodology
2.1. System Design and Integration
2.1.1. Problem Statement
2.1.2. Power Consumption Calculation for Household Appliances
2.1.3. Total Power Consumption
2.1.4. Predictive Energy Demand Modeling
2.2. Data Preprocessing Techniques
| (5a) | |
| (5b) | |
| (5c) | |
| (5d) | |
| (5e) |
2.3. Energy Management and V2H Technology
2.4. Cost Optimization
2.5. Optimized Appliance Scheduling Using Neural Network-Based Q-Learning
3. The Proposed Deep Learning-Based Home Energy Management Algorithms
3.1. Integrated Energy State Management and Cost Optimization Algorithm
3.2. Dynamic Appliance Scheduling and Energy Demand Optimization Algorithm
| Algorithm 1: H2V Energy Charging Algorithm for Efficient EV Chargin | |
| 1 | Initialize: Set SoCEV(t) = 80% (initial state), Set battery SoC threshold limits Set 20% ≤ SoCEV(t) ≤ 100%. |
| 2 | For each time step t: Calculate total energy demand: Edemand(t) = Ptotal(t) Check PV energy generation: If PPV(t) ≥ Edemand(t): Store excess energy in battery storage: EBS(t + 1) = EBS(t) + ηcharg × PPV(t) − Edemand(t) |
| 3 | Else if EBS(t) < Edemand(t): Discharge energy from EV to meet the deficit: EV2H(t) = min(Edemand(t)/ηV2H − PPV(t)/ηV2H, SoCEV(t)) Update EV battery SoC: SoCEV(t + 1) = SoCEV(t) − EV2H(t) If SoCEV(t) < 20% Stop discharging to preserve EV battery health. |
| 4 | Balance remaining Edemand(t) by drawing from the grid if necessary: Egrid(t) = Edemand(t) − PPV(t) − EBS(t) − EV2H(t) |
3.3. Optimized V2H Energy Discharge Algorithm for Cost-Efficient Household Power Management
3.4. Intelligent Home-to-Vehicle (H2V) Energy Charging Algorithm for Renewable Energy Utilization and EV Readiness
| Algorithm 2: Surplus Energy-Based EV Charging Optimization Algorithm | |
| 1 | Initialize: Set SoCEV(t) = 20% (initial state), Set target SoC SoCtarget = 100%, Set charging thresholds. |
| 2 | For each time step t: Calculate surplus energy: Esurplus(t) = PPV(t) − Edemand(t) Charge the EV with surplus PV energy: EH2V(t) = min(ηH2V × Psurplus(t), SoCtarget − SoCEV(t)) Update EV battery SoC SoCEV(t) = SoCEV(t) − SoCHEV(t) If PV surplus is insufficient: Check battery storage availability: Charge EV from battery storage: EH2V(t) = min(ηH2V × PBS(t), SoCtarget − SoCEV(t)) Update battery SoC: EBS(t + 1) = EBS(t + 1) − EH2V(t)/ηH2V If additional energy is required |
| Draw energy from the grid at minimal cost: Egrid(t + 1) = SoCtarge − SoCEV(t) | |
4. Results and Discussion
4.1. System Performance Test
4.2. Optimized Energy Management with Deep Learning and V2H Technologies for Cost-Effective Renewable Integration
4.3. Economic Benefits and Cost Optimization Through AI-Driven Energy Management
4.4. Comparative Analysis with Traditional Methods
4.4.1. Optimization and Adaptability
4.4.2. Cost Reduction
4.4.3. Energy Efficiency and Renewable Integration
5. Discussion
5.1. Enhanced Adaptability and Optimization
5.2. Savings and Economic Benefits
5.3. Renewable Integration and Sustainability
5.4. Performance Metrics and Simulation Validation
5.5. Comparisons of Traditional Methods
5.6. Challenges and Future Directions
5.7. Limitations
6. Conclusions and Future Works
Author Contributions
Funding
Data Availability Statement
Conflicts of Interest
Appendix A
| Acronyms | Acronyms | ||
|---|---|---|---|
| Acronym | Full Term | Acronym | Full Term |
| AI | Artificial Intelligence | D(a,t) | The total power demand for all appliances at time |
| ILP | Integer Linear Programming | ∑i∈IsES(i,t) | The sum of the power demand for all shiftable appliances at a time, t |
| IoE | Internet of Energy | ∑i∈InEN(i,t) | The sum of the power demand for all fixed appliances at a time, t |
| PV | Photovoltaic | ∑i∈IFEF(i,t) | The sum of the power demand for all non-shiftable appliances at a time t |
| SG 2.0 | Smart Grid 2.0 | Acronyms | |
| DSO | Distribution System Operators | EVs | Electric Vehicles |
| PV | Photovoltaic | V2H | Vehicle-to-Home |
| Q-learning | Quality-learning | ||
| ROI | Return on Investment | ||
| SmartGrid AI | SmartGrid Artificial Intelligence | ||
| Shiftable Appliances | Non-Shiftable Appliances | ||
| Trs,i | The runtime period for each shiftable appliance i | Trn,i | The runtime period for each non-shiftable appliance i |
| tss,i | The start time for shiftable appliance i | tsn,i | The start time for a shiftable appliance i |
| tes,i | The end time for shiftable appliances, I | ten,i | The end time for shiftable appliances, I |
| t | Any time within start and end time for appliance i | t | Any time within the start and end time for the appliance i |
| Fixed Appliances | Data Preprocessing | ||
| Trf,i | The runtime period for each non-shiftable appliance i | P | Power Rating Matrix |
| tsf,i | The start time for non-shiftable appliance i | T | Operating Time Matrix |
| tef,i | The end time for shiftable appliances, I | Pij | The power rating of the i-th appliance during the j-th time interval |
| t | Any time within start and end time for appliance i | Tij | The operating time of the i-th appliance during the j-th time interval |
| Data Preprocessing | M | The total number of time intervals | |
| x | The original value | J(i,j) | The power consumption for the i-th device during the j-th period |
| xmin | The minimum values of the feature | xmax | The maximum values of the feature |
| y | The original value | xnorm | The normalized value |
| μ | The mean of the feature | yimputed | The imputed value |
| σ | The standard deviation of the feature | N | The number of available observations |
| ystd | The standardized value | yi | The observed values |
| Z | The Z-score | PDAppi | The variable, PDApp2, …, PDAppn. is predicted by the function f |
| z | The standardized value | Jforecasting(i,j) | The predictive energy demand modeling |
| DA(t) | The data accuracy | α and β | The real-time inputs used for decision making |
| Energy Management | Energy Management | ||
| Pin | The energy input (from the grid or PV system) | SoCBT(t) | The BT state of charge at time, t |
| Pout | The energy output (to appliances or V2H) | PBTch | The BT power charged |
| ΔPstorage | The change in energy storage | PBTdisch | The BT power discharged |
| PV2H(t) | The energy transferred from the EV to the home at time, ttt | SoCEV(t) | The EV’s state of charge at time, t |
| ηV2H | The efficiency of the V2H transfer | PEVch | The EV power charged |
| PEV(t) | The power available from the EV at time, ttt | PEV disch | The EV power discharged |
| SoCBTmax | The BT maximum capacity | SoCEVmax | The EV’s maximum capacity |
| PV2Hmax | The maximum power is transferred from the vehicle to the home | ||
| Δt | The time interval | Real-Time Data Integration | |
| Blockchain and PoW | Cstorage(t) | Cost per unit of energy stored/retrieved at time, t | |
| H(x) | The Hash function | Pstorage(t) | Power stored/retrieved at time t |
| Ctx | The transaction cost | CV2H(t) | Cost of energy transferred via V2H at time, t |
| PPoW(t) | The power consumed by the PoW process at time, t | PV2H(t) | Power transferred via V2H at time t |
| Real-Time Data Integration | CPoW(t) | Cost of energy used for PoW at time t | |
| APV | The area of PV panels | RPV(t) | Revenue/savings of energy from PV at t |
| G(t) | The solar irradiance at time, t | PPVmax(t) | Maximum PV power generation at time, t |
| ηPV | The efficiency of PV panels | Neural Network-Based Q-Learning | |
| Ptotal(t) | The total consumption at t | α | The learning rate, controlling the extent to which new information updates existing Q-values |
| Cgrid(t) | The cost per unit of energy from the grid at time, t | Q(St, A t) | The Q-value, representing the expected future reward of taking action At in state St |
| Pgrid(t) | Power is drawn from the grid at time, t | γ | The discount factor, determining the importance of future rewards in the Q-learning update |
| Neural Network-Based Q-Learning | ϵ | The exploration rate, defining the probability of selecting a random action (exploration) | |
| St | The current status at a specific time, t | λ | The weighting factor for comfort, balancing cost and user comfort in the reward function |
| Tiactual (t) | The actual operating time for appliance i at time t | Ti(t) | The operating time of the appliance i at time t |
| R(St,At) | The reward function, used to evaluate the quality of action | Tidesired | The desired operating time for appliance i |
| At | The set of possible actions that the SmartGrid AI system can take at a given time, t | Q(St, A t) | The Q-value, representing the expected future reward of taking action At in state St |
| Pcomfort(t) | The penalty for deviation from desired operating times, representing user comfort | Rt | The numerical value that provides feedback to the Q-learning algorithm based on the effectiveness of the action, At, taken in the state St |
| Appliance Type | Appliance | Power Value (W) | Start Time | End Time | Description |
|---|---|---|---|---|---|
| Shiftable Appliances | Washing Machine | 500 | 08:00 | 10:00 | Can be scheduled to run at different times to optimize energy use |
| Dishwasher | 1200 | 12:00 | 14:00 | Can be operated during off-peak hours to reduce costs | |
| Electric Vehicle | 3700 | 22:00 | 04:00 | Charging can be delayed to off-peak hours | |
| Thermostat (AC) | 2000 | 14:00 | 18:00 | Operation can be adjusted based on TOU pricing | |
| Non-Shiftable Appliances | Refrigerator | 150 | 00:00 | 23:59 | Must run continuously to preserve food |
| Oven | 2000 | 18:00 | 19:00 | Essential for meal preparation, fixed schedule | |
| Water Heater | 4500 | 06:00 | 07:00 | Required for morning use, fixed schedule | |
| Fixed Appliances | TV | 150 | 19:00 | 22:00 | Regular evening usage |
| Computer | 100 | 09:00 | 17:00 | Regular work hours usage | |
| Lights | 60 | 18:00 | 23:00 | Fixed lighting schedule |
References
- Alsokhiry, F.; Siano, P.; Annuk, A.; Mohamed, M.A. A novel time-of-use pricing based energy management system for smart home appliances: Cost-effective method. Sustainability 2022, 14, 14556. [Google Scholar] [CrossRef]
- Krishnamoorthy, M.; Raj, P.A.-D.-V.; Subramaniam, N.P.; Sudhakaran, M.; Ramasamy, A. Design and development of optimal and deep-learning-based demand response technologies for residential hybrid Renewable Energy Management System. Sustainability 2023, 15, 13773. [Google Scholar] [CrossRef]
- Tripathi, S.; De, S. Pathway and future of IOE in smart cities: Challenges of big data and energy sustainability. In Internet of Energy for Smart Cities; CRC Press: Boca Raton, FL, USA, 2021; pp. 277–302. [Google Scholar] [CrossRef]
- Zafar, B.; Slama, B.; Nasri, S.; Mahmoud, M. Smart Home Energy Management System Design: A realistic autonomous V2H/H2V Hybrid Energy Storage System. Int. J. Adv. Comput. Sci. Appl. 2019, 10, 217–223. [Google Scholar] [CrossRef]
- Mazzeo, D.; Matera, N.; De Luca, R.; Musmanno, R. A smart algorithm to optimally manage the charging strategy of the home to vehicle (H2V) and vehicle to home (V2H) technologies in an off-grid home powered by renewable sources. Energy Syst. 2022, 15, 715–752. [Google Scholar] [CrossRef]
- Sathiyanathan, M.; Jaganathan, S.; Josephine, R.L. Multi-mode power converter topology for renewable energy integration with smart grid. In Integration of Renewable Energy Sources with Smart Grid; Wiley: Hoboken, NJ, USA; pp. 141–169. [CrossRef]
- Li, Y.; Liu, T.; Wang, Y.; Xie, Y. Deep learning based real-time energy extraction system modeling for flapping foil. Energy 2022, 246, 123390. [Google Scholar] [CrossRef]
- Bampoulas, A.; Pallonetto, F.; Mangina, E.; Finn, D.P. An ensemble learning-based framework for assessing the energy flexibility of residential buildings with Multicomponent Energy Systems. Appl. Energy 2022, 315, 118947. [Google Scholar] [CrossRef]
- Dingguo, X. Energy consumption and energy efficiency for Chinese household appliance. In Energy Efficiency in Household Appliances; Springer: Berlin/Heidelberg, Germany, 1999; pp. 455–468. [Google Scholar] [CrossRef]
- Lin, J.; Zhao, Y. Chinese lighting energy consumption and the potential impact of the proposed Ballast Energy Efficiency Standard. In Energy Efficiency in Household Appliances and Lighting; Springer: Berlin/Heidelberg, Germany, 2001; pp. 343–354. [Google Scholar] [CrossRef]
- Baruah, S. An ILP representation of a DAG scheduling problem. Real-Time Syst. 2021, 58, 85–102. [Google Scholar] [CrossRef]
- Cheung, H.; Wang, S.; Zhuang, C.; Gu, J. A simplified power consumption model of Information Technology (IT) equipment in Data Centers for energy system real-time dynamic simulation. Appl. Energy 2018, 222, 329–342. [Google Scholar] [CrossRef]
- Mishra, S.; Khatami, R.; Chen, Y.C. Decentralization of Energy Systems with Blockchain: Bridging Top-down and Bottom-up Management of the Electricity Grid. In Distributed Machine Learning and Computing; Springer: Cham, Switzerland, 2024; Volume 2, pp. 129–139. [Google Scholar] [CrossRef]
- Nwulu, N.; Damisa, U. Blockchain-based peer-to-peer energy trading through a double auction mechanism. In Blockchain-based Peer-to-Peer Transactions in Energy Systems; IOP Publishing: Bristol, UK, 2023. [Google Scholar] [CrossRef]
- Wang, B.; Xu, L.; Wang, J. A privacy-preserving trading strategy for blockchain-based P2P electricity transactions. Appl. Energy 2023, 335, 120664. [Google Scholar] [CrossRef]
- Zhou, K.; Wen, L. Credit-based P2P electricity trading in energy blockchain environment. In Smart Energy Management; Springer: Singapore, 2022; pp. 287–310. [Google Scholar] [CrossRef]
- Wu, C.; Chen, J.; Wang, Z.; Liang, R.; Du, R. Semantic sleuth: Identifying ponzi contracts via large language models. In Proceedings of the 39th IEEE/ACM International Conference on Automated Software Engineering, Sacramento, CA, USA, 27 October–1 November 2024; pp. 582–593. [Google Scholar] [CrossRef]
- Liang, R.; Chen, J.; Wu, C.; He, K.; Wu, Y.; Cao, R.; Du, R.; Liu, Y.; Zhao, Z. Vulseye: Detect Smart Contract Vulnerabilities via Stateful Directed Graybox Fuzzing. arXiv 2024, arXiv:2408.10116. [Google Scholar] [CrossRef]
- Feng, C.; Shao, L.; Wang, J.; Zhang, Y.; Wen, F. Short-term load forecasting of distribution transformer supply zones based on Federated Model-Agnostic Meta Learning. IEEE Trans. Power Syst. 2024. early access. [Google Scholar] [CrossRef]
- Hedayatnia, A.; Ghafourian, J.; Sepehrzad, R.; Al-Durrad, A.; Anvari-Moghaddam, A. Two-stage data-Driven Optimal Energy Management and dynamic real-time operation in networked microgrid based on a deep reinforcement learning approach. Int. J. Electr. Power Energy Syst. 2024, 160, 110142. [Google Scholar] [CrossRef]
- Yang, F.; Xia, X. Techno-economic and environmental optimization of a household photovoltaic-battery hybrid power system within demand side management. Renew. Energy 2017, 108, 132–143. [Google Scholar] [CrossRef]
- Villanueva, D.; San-Facundo, D.; Miguez-García, E.; Fernández-Otero, A. Modeling and simulation of Household Appliances Power Consumption. Appl. Sci. 2022, 12, 3689. [Google Scholar] [CrossRef]
- Tran, T.H.; Nguyen, T.B. Minimizing total cost of home energy consumption under uncertainties. Electr. Power Compon. Syst. 2022, 50, 1143–1160. [Google Scholar] [CrossRef]
- Kuhn, M.; Johnson, K. Data pre-processing. In Applied Predictive Modeling; Springer: Berlin/Heidelberg, Germany, 2013; pp. 27–59. [Google Scholar] [CrossRef]
- Butwall, M. Data Normalization and standardization: Impacting classification model accuracy. Int. J. Comput. Appl. 2021, 183, 6–9. [Google Scholar] [CrossRef]
- Zafar, B.; Slama, S.A. PV-EV integrated home energy management using vehicle-to-home (V2H) technology and household occupant behaviors. Energy Strategy Rev. 2022, 44, 101001. [Google Scholar] [CrossRef]
- Medina, R.; Avramis, N.; Rath, S.S.; Hasan, M.M.; Tran, D.D.; Maleas, Z.; Hegazy, O.; Wilkins, S.S. Multi-Layer Energy Management System for cost optimization of Battery Electric Vehicle Fleets. In Proceedings of the 10th International Conference on Vehicle Technology and Intelligent Transport Systems, Angers, France, 2–4 May 2024; pp. 112–124. [Google Scholar] [CrossRef]






| Parameters | Updated-Values |
|---|---|
| λ | 0.3–1.2 |
| γ | 0.85 |
| ε | 0.3 (initial), decaying by 0.97 per episode |
| α | 0.05 |
| Cgird(t) | $0.08–$0.4 USD/kWh |
| Jforecasting(i,j) | 0–12 kW |
| Pgird(t) | 0–6 KW |
| Ptotal(t) | 0–12 KW |
| SoC(t)EV,BT | 0–100% |
| PPV(t) | 0–8 kW |
| Tactual(t) | Depends on real-time conditions |
| Ti(t) | 0–24 h |
| idesired | Adjusted dynamically based on user preference and appliance type |
| Pcomfort(t) | Calculated dynamically during execution |
| Time of Day | HVAC Consumption (kWh/h) | Lighting Consumption (kWh/h) |
|---|---|---|
| Early Morning | 0.5 | 1.0 |
| Midday | 2.0 | 0.5 |
| Evening | 1.5 | 1.5 |
| Nighttime | 0.5 | 1.0 |
| Time of Day | EV State of Charge (SoC) | Energy Flow |
|---|---|---|
| Morning | Increases (Charging) | Surplus PV energy to EV |
| Midday | Reaches 100% | Minimal activity |
| Afternoon/Evening | Decreases (Discharging) | EV supplies energy to household |
| Nighttime | Stable | Standby for next charge cycle |
| Time of Day | Electricity Price (USD/kWh) |
|---|---|
| Early Morning | 0.10–0.12 |
| Midday | 0.19–0.20 |
| Late Evening | 0.10–0.12 |
| Metric | Proposed System | Traditional Methods |
|---|---|---|
| Optimization Technique | Neural network-based Q-learning for real-time adaptability | Static methods like ILP and Rule-Based Systems |
| Cost Reduction | 23% monthly electricity cost reduction | 10–15% reduction (limited flexibility) |
| Renewable Integration | Dynamic PV and weather data utilization (50% energy demand) | Static integration, less responsive to real-time availability |
| Peak Energy Usage | Reduced by 35% | Limited impact |
| User Comfort and Flexibility | Dynamic scheduling maintains appliance availability | Fixed schedules limit adaptability |
| Performance Metric | Proposed System | Dynamic Programming (DP) | Rule-Based Systems | Genetic Algorithms |
|---|---|---|---|---|
| Electricity Cost Reduction (%) | 23% | 15% | 10% | 18% |
| Peak Energy Usage Reduction (%) | 35% | 20% | 15% | 25% |
| Renewable Energy Utilization (%) | 50% | 35% | 30% | 40% |
| Adaptability to Real-Time Changes | High | Moderate | Low | Moderate |
| Scalability for Smart Homes | High | Moderate | Moderate | High |
| Parameter | Before Implementation | After Implementation | Improvement (%) |
|---|---|---|---|
| Monthly Electricity Cost ($) | 200 | 145 | 27.5% |
| Peak Energy Usage (kW) | 12 | 7 | 35% |
| Renewable Contribution (%) | 30% | 50% | 66% |
| Grid Dependency (%) | 70% | 40% | 43% |
Disclaimer/Publisher’s Note: The statements, opinions and data contained in all publications are solely those of the individual author(s) and contributor(s) and not of MDPI and/or the editor(s). MDPI and/or the editor(s) disclaim responsibility for any injury to people or property resulting from any ideas, methods, instructions or products referred to in the content. |
© 2024 by the authors. Licensee MDPI, Basel, Switzerland. This article is an open access article distributed under the terms and conditions of the Creative Commons Attribution (CC BY) license (https://creativecommons.org/licenses/by/4.0/).
Share and Cite
Mahmoud, M.; Ben Slama, S. Deep Learning-Based Home Energy Management Incorporating Vehicle-to-Home and Home-to-Vehicle Technologies for Renewable Integration. Energies 2025, 18, 129. https://doi.org/10.3390/en18010129
Mahmoud M, Ben Slama S. Deep Learning-Based Home Energy Management Incorporating Vehicle-to-Home and Home-to-Vehicle Technologies for Renewable Integration. Energies. 2025; 18(1):129. https://doi.org/10.3390/en18010129
Chicago/Turabian StyleMahmoud, Marwan, and Sami Ben Slama. 2025. "Deep Learning-Based Home Energy Management Incorporating Vehicle-to-Home and Home-to-Vehicle Technologies for Renewable Integration" Energies 18, no. 1: 129. https://doi.org/10.3390/en18010129
APA StyleMahmoud, M., & Ben Slama, S. (2025). Deep Learning-Based Home Energy Management Incorporating Vehicle-to-Home and Home-to-Vehicle Technologies for Renewable Integration. Energies, 18(1), 129. https://doi.org/10.3390/en18010129

