Abstract
This study addresses the optimization of urban integrated energy systems (UIESs) under uncertainty in peer-to-peer (P2P) electricity trading by introducing a two-stage robust optimization strategy. The strategy includes a UIES model with a photovoltaic (PV)–green roof, hydrogen storage, and cascading cold/heat energy subsystems. The first stage optimizes energy trading volume to maximize social welfare, while the second stage maximizes operational profit, considering uncertainties in PV generation and power prices. The Nested Column and Constraint Generation (NC&CG) algorithm enhances privacy and solution precision. Case studies with three UIESs show that the model improves economic performance, energy efficiency, and sustainability, increasing profits by 1.5% over non-P2P scenarios. Adjusting the robustness and deviation factors significantly impacts P2P transaction volumes and profits, allowing system operators to optimize profits and make risk-aligned decisions.
1. Introduction
With the global population projected to surpass nine billion by 2050 [1] (Specht et al., 2014), urbanization rates are accelerating, leading to a substantial rise in energy demand [2]. Currently, urban areas account for over 70% of greenhouse gas emissions, and the ongoing dependence on fossil fuels threatens to exacerbate environmental issues [3]. Consequently, the concept of urban integrated energy systems (UIESs) has gained prominence, focusing on the seamless integration of various energy forms—electricity, solar, natural gas, and thermal energy—to ensure a stable, efficient, and decarbonized energy supply [4]. Given the intermittent nature of renewable energy, UIESs face challenges with energy supply imbalances. These systems, acting as both producers and consumers, can leverage advanced information and communication technologies to engage in energy trading with other regional UIESs, thereby optimizing economic performance [5]. Drawing on the “Peer-to-Peer (P2P) economy” concept, direct energy transactions between local producers and consumers are termed P2P energy trading [6]. Thus, within the P2P energy trading framework, addressing the energy scheduling challenges among multiple UIESs with diverse energy sources is not only of practical importance but also crucial for enhancing system economic operations and achieving carbon neutrality goals.
Amidst global warming and energy crises, distributed renewable energy sources, particularly wind and solar power, are experiencing rapid global expansion due to their inherently low-carbon characteristics [7]. As urbanization accelerates, the urban heat island effect has become increasingly significant, and diverse greening strategies, notably the implementation of green roofs, have emerged as effective solutions to mitigate this issue. Green roofs not only constitute a substantial portion of urban surface areas [8] but also significantly contribute to alleviating the urban heat island effect, enhancing energy conservation, and improving indoor thermal comfort [9]. Regarding solar cells, their efficiency is influenced by various factors, with photovoltaic (PV) cell temperature being the most critical [10]. Green roofs, as a passive cooling method, can substantially reduce the temperature of PV panels, thereby increasing power generation [11]. Furthermore, the synergy between green roofs and PV systems not only mitigates the urban heat island effect but also retains soil moisture and fosters plant growth, offering a range of ecological benefits to urban environments [12]. Despite the significant potential of green roofs and PV systems in enhancing the performance of UIESs, current research predominantly focuses on their direct impacts on urban performance metrics, with limited exploration of their combined effects within these systems.
Hydrogen, renowned for its high energy density, flexibility, cleanliness, and superior storage capabilities, has emerged as a prominent energy storage medium within integrated energy systems, a concept extensively explored across scholarly literature [13,14]. The literature [15] enhanced the local utilization efficiency of renewable energy and the economic viability of microgrids by integrating market transactions for combined cooling, heating, and power (CCHP) systems, hydrogen energy storage, and hydrogen fuel cell vehicles. The literature [16] concentrated on harnessing wind power for hydrogen production and examined the economic implications of hydrogen energy storage units within wind–hydrogen energy systems. These studies collectively demonstrate that integrating hydrogen energy storage into integrated energy systems can markedly enhance energy efficiency and yield substantial economic advantages. However, despite the significant potential of hydrogen energy storage in enhancing the efficiency of integrated energy systems, its role in P2P electricity energy trading remains underexplored in the current literature.
When examining the scientific utilization of energy, we adhere to the principle of “grade matching, cascade utilization”. Liquefied Natural Gas (LNG) serves as a primary energy carrier for long-distance maritime and short-distance terrestrial transportation, with its transportation mode being pivotal [17]. The substantial cold or cryogenic energy generated by LNG during liquefaction can be harnessed during the regasification process, and low-temperature power generation stands out as a key strategy for effectively leveraging LNG’s cold energy. The literature [18] highlight that the low-temperature Organic Rankine Cycle (ORC) is an efficient method for electricity generation from cold energy. The literature [19] expanded on this concept by devising an LNG cascade utilization system that incorporates cryogenic energy storage, the ORC, and direct cooling, fully capitalizing on the cooling energy of LNG across various temperature levels. The literature [20] demonstrated that the dual-ORC system’s efficiency was 9.4% greater than that of the single-stage ORC system under a heat source condition of 130 °C, signifying that the dual-ORC system was superior in heat utilization, reduced heat loss, and enhanced overall energy utilization efficiency by capturing waste heat. Although the current literature has conducted thorough thermodynamic analyses and evaluations of LNG cascade utilization, research on energy dispatch within UIESs remains somewhat limited, particularly the integration of LNG cascade utilization with cogeneration cascade utilization subsystems equipped with waste heat recovery devices.
In the domain of P2P energy trading, academics are striving to enhance trading strategies across multiple integrated energy systems. The two primary challenges in current research are, firstly, how to efficiently manage the complex nonlinear models within integrated energy systems to increase overall economic benefits [21] and secondly, how to achieve market equilibrium among multiple systems [22]. The literature [23] significantly advanced the field by presenting an exact relaxation method that transforms nonconvex storage-concerned economic dispatch problems into convex ones, offering a practical and efficient solution with broad applicability, as demonstrated through rigorous mathematical proofs and extensive numerical testing. The literature [24] present a least squares approximation method to efficiently address the nonconvex programming challenges of bi-directional converters in hybrid AC/DC microgrids, achieving a significant computational advantage as demonstrated through case studies on a 66-node system. The literature [25] employed multi-agent deep reinforcement learning to tackle P2P energy trading issues. The literature [26] resolved the optimal bi-directional settlement problem in P2P energy trading using the Alternating Direction Method of Multipliers (ADMM), with simulation results highlighting the method’s advantages in stability and convergence speed. Although the existing studies have largely focused on the implementation of P2P energy trading, there is still a gap in handling complex nonlinear models in transactions. The literature [27] aimed to minimize the cost of integrated energy systems by employing particle swarm optimization algorithms for computation. The literature [28] utilized hybrid genetic algorithms to optimize the renewable energy configuration of producers and consumers in P2P energy trading. These algorithms, such as particle swarm and genetic algorithms, have limitations in terms of precision, potentially affecting the practicality and scalability of P2P energy trading. The NC&CG algorithm demonstrates superior accuracy in addressing sophisticated optimization issues within electrical systems, offering a dependable solution that upholds both the efficiency of the optimization process and the confidentiality of the data [29]. Consequently, in the optimization process of P2P energy trading, this algorithm is capable of delivering precise results while simultaneously protecting sensitive information, which highlights its essential function and the benefits it brings to P2P energy transactions.
Another research focus in P2P energy trading is how to address uncertainties in market trading models to enhance the operational profits of integrated energy systems and the accuracy of optimization outcomes. Uncertainties primarily stem from the instability of renewable energy, fluctuations in energy demand, and volatility in energy prices. The literature [30] introduced hybrid stochastic/robust optimization models to deal with these uncertainties, but estimating probability distributions in practical problems is challenging, increasing the difficulty of decision-making. The literature [31] characterized uncertainty by predicting intervals of renewable energy output and established corresponding P2P energy trading models to manage the fluctuations in the distribution network. Given the intermittent and unstable nature of renewable energy data, improving prediction accuracy is an extremely challenging task. Therefore, there is a need to further explore more efficient and accurate optimization strategies to cope with the complexity and uncertainty in P2P energy trading. At present, the predominant approaches to managing uncertainty in integrated energy systems are stochastic planning [32] and robust optimization [33] Stochastic planning necessitates a multitude of discrete scenarios, resulting in a substantial computational burden that can significantly impact solution efficiency [34]. On the other hand, robust optimization characterizes system uncertainty through an uncertainty set, which, while reducing the computational load, tends to yield overly conservative decision outcomes and may not accurately reflect real-world fluctuation ranges [35]. Consequently, a two-stage robust optimization model was proposed for integrated energy systems, which steers clear of excessively conservative scheduling strategies and effectively balances the economic and robust performance of the system [36].
In summary, within the framework of P2P transactions, the coordinated operation of multiple UIESs must consider not only the energy balance within their respective systems but also the maximization of collective benefits. This study offers a comprehensive review of the existing research and conducts an in-depth comparative analysis focusing on the components of UIESs, the optimization technologies for transactions between these systems, and strategies for managing uncertainty in energy transactions. Building on this foundation, the study identifies several research gaps: (1) While the combination of PV systems with green roofs holds promise for enhancing indoor environmental quality and PV performance and hydrogen storage is recognized for its substantial benefits in boosting the economic efficiency of UIESs, there is a notable gap in research regarding the synergistic impacts of these technologies within such systems. This gap also extends to their application and optimization in P2P energy trading. (2) The gradient utilization of LNG and the waste heat recovery from cogeneration systems are recognized for their significant potential in enhancing energy utilization efficiency. However, the integrated optimization and synergistic effects of these two technologies within P2P energy trading systems remain an underexplored area, indicating a research gap that needs further investigation. (3) In the realm of electricity energy trading among UIESs, existing nonconvex nonlinear models and methods for handling uncertainty are found to be lacking in solution accuracy, convergence speed, and privacy protection, which ultimately hampers their practical applicability in real-world scenarios.
To address these research gaps, this study employs a two-stage robust optimization strategy based on the Nested Column and Constraint Generation (NC&CG) approach for long-term hydrogen storage and multi-energy cascade utilization within the P2P trading environment. The primary contributions of this study are as follows:
- Envisioning UIESs that seamlessly integrate a PV–green roof subsystem alongside a hydrogen energy storage subsystem, the approach significantly amplifies PV efficiency and longevity. The green roofs actively contribute to energy conservation and the reduction of carbon emissions, while the hydrogen storage subsystem enhances energy utilization and economic efficiency within the energy market. Delving into the theoretical underpinnings, this research provides actionable insights for dissecting the complex energy exchanges and the nuanced roles these subsystems play in the intricate dance of energy trading within UIESs;
- Integrating an LNG cold energy cascade utilization system with a heat energy cascade utilization system enhanced by waste heat recovery devices, the study presents a comprehensive model that couples these systems through gas turbines, gas boilers, and absorption chillers. This configuration is pivotal in optimizing energy efficiency and economic performance. This study delves into the energy scheduling dynamics under P2P energy trading frameworks and evaluates their economic impact, thereby addressing a significant gap in the current research on the optimization of such integrated systems;
- Addressing uncertainty in P2P electricity energy trading, this study employs budget uncertainty sets to define the uncertain parameters, thereby formulating a two-stage robust optimization model. The initial stage optimizes social welfare to determine the volume of electricity trades, while the subsequent stage aims to maximize the system’s operating profit amidst uncertainty. Given the presence of 0–1 binary variables in the second stage, direct application of the Karush–Kuhn–Tucker (KKT) conditions for pairwise transformations is infeasible. To tackle this nonconvex nonlinear optimization challenge, the NC&CG algorithm is presented. This approach ensures the confidentiality of the optimization process, the robustness of the solution, and the precision of the outcomes, thereby enhancing the model’s practical applicability.
The organizational structure of this study is outlined as follows: Section 2 delineates a P2P energy trading framework and formulates a two-stage robust optimization model. Section 3 elaborates on the solution methodology for the two-stage robust optimization model applied to P2P electricity energy trading. Section 4 showcases case studies, utilizing data from three UIESs. Section 5 presents the conclusions drawn from this study.
2. Problem Formulation
This study introduces a UIES framework that amalgamates a PV–green roof subsystem, a hydrogen energy storage subsystem, and a cogeneration subsystem for the cascaded utilization of cold and heat energy, all capable of engaging in P2P electricity energy trading as individual entities. P2P energy trading, as an innovative paradigm, signifies the prospective trajectory of smart grid evolution, facilitating direct energy transactions between consumers and producers within a localized region. The literature [37] have conducted an exhaustive examination of the P2P energy trading concept and its implementation within distribution networks. Building upon this foundation, this study formulates a two-stage robust optimization model designed to accommodate the nuances of P2P electricity trading. The initial stage of the model is dedicated to ascertaining the optimal P2P power trading volume by maximizing social welfare, while the subsequent stage concentrates on enhancing the overall economic benefits of the UIESs. This model harmoniously integrates the economic benefits of energy trading with the robustness of system operations.
2.1. P2P Electricity Energy Trading Framework
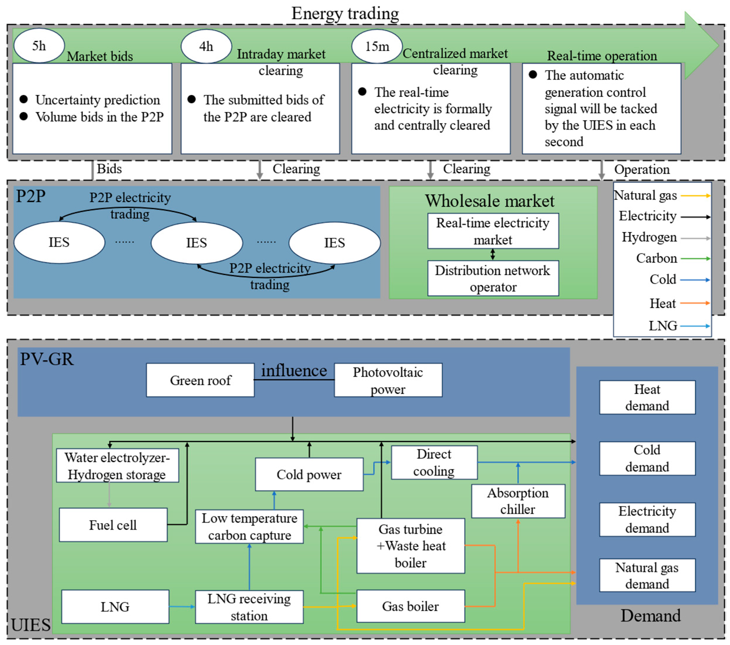
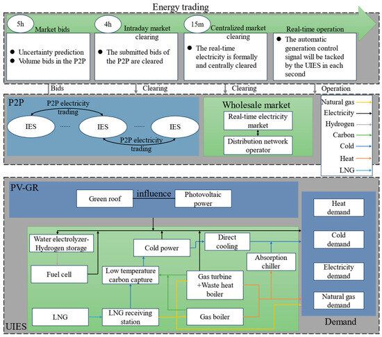
The UIES investigated in this study integrates a PV–green roof subsystem, a hydrogen energy storage subsystem, and a cold and heat energy cascade subsystem, which collectively act as the primary participants in the market’s P2P electricity trading. The PV–green roof subsystem is composed of high-efficiency PV panels and a meticulously designed green roof, which includes three essential layers: vegetation, substrate, and drainage. Given the substantial impact of roof surface temperature on the temperature of PV panels, this study particularly examines the influence of the green roof on the most critical parameter of PV cell performance–cell temperature–to boost the efficiency of PV power generation. The hydrogen storage subsystem comprises critical components such as electrolyzers, hydrogen storage tanks, and fuel cells, while the cold and heat energy cascade subsystem encompasses key elements such as an LNG receiving station, a low-temperature carbon capture system, cold power generation, direct cooling, gas turbines, gas boilers, waste heat boilers, and absorption chillers. In this study, building users receive cold and heat energy supplies based on a fixed time-of-use pricing, with P2P trading volumes determined via a clearinghouse mechanism. The energy trading framework is depicted in Figure 1. Within the power subsystem, PVs, fuel cells, gas turbines, and cold energy generation serve as power sources to meet the demand side’s needs. Concurrently, UIESs interface with the distribution network, ensuring the capability to engage in power purchases and conduct P2P transactions with other UIESs or distribution network operators. Details on the specific P2P trading mechanisms between UIESs are presented in [38]. The UIESs, leveraging the PV–green roof subsystem, the hydrogen storage subsystem, and the cold and heat energy cascade subsystem, exhibit the following benefits: (1) The PV–green roof subsystem enhances PV power generation efficiency, decreases energy consumption within UIESs, and improves economic viability; (2) Unutilized renewable energy can be transformed into alternative energy forms, such as hydrogen, thereby increasing the overall efficiency of energy utilization; (3) In the energy market, the coordinated operation of the hydrogen storage subsystem and the cold and heat energy cascade subsystem enhances market agility and boosts market efficiency.
Figure 1.
Market framework for P2P electricity energy trading.
Within the energy trading framework proposed in this study, addressing the volatility of electricity prices and the uncertainty of PV generation, we developed a two-stage robust optimization model to guide the participation of the UIES in P2P electricity transactions. At the top level of the model, we constructed a P2P electricity trading volume model aimed at maximizing social welfare, whereas the bottom level model is dedicated to maximizing the total operational profit of the UIESs. Electricity price uncertainty primarily refers to the fluctuations in the prices of power purchased from distribution network operators, while PV generation uncertainty involves variations in the output of PV generation. Given space constraints, this study treats other uncertainties, such as demands for cooling, heating, and electricity, as deterministic variables. This assumption is based on the relative maturity of prediction accuracy for these demands, with error margins typically within acceptable limits. For instance, short-term forecasts for cooling, heating, and electrical demands can be controlled within an error range of 0.5% to 3% [39,40]. Consequently, it is reasonable to infer that the impact of energy demand prediction uncertainty on the P2P electricity trading model is minimal.
2.2. Cold and Heat Energy Cascade Modeling
This study employs the mechanism of coupling cold and heat energy in both time and space. Integrated with waste heat recovery devices, carbon capture systems, and absorption chillers, it facilitates complementary and cascaded utilization of cold and heat energy. LNG can release a substantial amount of cold energy when its liquefaction temperature is increased from −162 °C to the usage temperature of 25 °C. The cold energy across different temperature gradients can be harnessed efficiently to enhance the utilization efficiency of LNG’s cold energy, aligning with the specific energy usage characteristics of building inhabitants. The cascade utilization of LNG cold energy is structured in three tiers. The initial stage involves deep-cold, utilizing low-temperature carbon-capture technology to diminish carbon emissions from gas boilers and other equipment during the heat production process, thereby advancing environmental sustainability. The second stage encompasses middle-cold, satisfying the electrical energy requirements of building occupants with cold power technology. The final stage is sub-cold, which meets the cold load demands of building users with direct cooling technology, thereby improving utilization efficiency. Ultimately, gasified LNG can be deployed to fulfill the natural gas requirements of building users. For cascading heat energy, high-grade heat can be utilized in high-temperature thermal cycles, medium-grade heat can be applied directly for heating or as a heat source for double-/single-effect absorption chillers, and low-grade heat can be reserved for single-effect absorption chillers or direct heating exclusively. Consequently, this study proposes combining the natural gas derived from LNG liquefaction with the high-grade heat from the combustion of natural gas in a gas turbine for power generation. The medium-grade heat generated by the gas turbine is recovered via a waste heat boiler; a portion of this heat can be channeled toward refrigeration in absorption chillers, while another portion can be used directly for heating. Meanwhile, the carbon produced can be captured using low-temperature carbon capture technology in the initial deep-cold stage. For the low-grade thermal energy eventually discharged from the waste heat boiler, it can be repurposed for direct heat supply or as a heat source for absorption chillers.
Equations (1)–(3) describe the process by which the LNG receiving station vaporizes LNG for equipment use, subject to storage capacity and vaporization capacity constraints. Equation (4) is used to calculate the amount of recovered cold energy. Equation (5) determines the amount of CO2 that can be captured by the high-grade cold energy carbon capture device. Equation (6) illustrates the process of using medium-grade cold energy for power generation. Equation (7) describes the direct supply of low-grade cold energy to relevant cold loads. Equations (8)–(12) present the electrical power and medium–low-grade thermal power provided by the gas turbine and waste heat boiler. Equations (13) and (14) represent the medium-grade thermal power generated by the gas boiler. Equations (15) and (16) describe the process by which the absorption chiller uses medium-grade thermal energy to produce cooling power:
where is the state of charge (SOC) of the LNG storage tank at time ; is the gasification power of the LNG receiving station at time ; is the calorific value of natural gas; is the ratio of the volume of LNG and natural gas under the same mass, which takes the value of 1/625; is the capacity of the LNG storage tank; and are the upper and lower limits of the SOC of the LNG storage tank, respectively; is the upper limit of the gasification power of the LNG receiving station; is the cold energy power that can be recovered during the LNG gasification process at time ; is the volume/mass ratio of natural gas; is the efficiency coefficient of LNG cold energy recovery; is the high-taste cold energy power used for low-temperature carbon capture at time ; is the medium-taste cold energy power used for cold power generation at time ; and is the low-taste cold energy power used for direct cooling at time ; is the amount of carbon captured by low-temperature carbon capture at time , the amount of carbon can be regarded as the flow of carbon, and the unit is kg/h; is the efficiency of low-temperature carbon capture, and the value is taken as 6 kg/(kWh); and is the proportion of high-taste cold energy used for low-temperature carbon capture; is the power of cold power at time ; is the efficiency of cold power; and is the proportion of medium-grade cold energy utilized for cold power; is the proportion of low-grade cold energy used for direct cooling; and are the gas turbine generating power and gas consumption power at the time , respectively; and are the low- and medium-grade heat power output from waste heat boilers, respectively; , , and are the gas turbine generating efficiency and the low- and medium-grade heat recovery efficiency of the waste heat boiler, respectively; and are the upper and lower limits of the gas turbine generating power; and is the upper limit of the low- and medium-grade heat recovery from the waste heat boiler; and are the output thermal power and gas consumption power of the gas boiler at time , respectively; is the heating power of the gas boiler; is the upper limit of the heat production power of the gas boiler; is the absorption refrigerator cooling power at time ; is the absorption refrigerator heat consumption power at time ; is the absorption refrigerator refrigeration energy efficiency ratio; and is the upper limit of the absorption refrigerator heat consumption power.
2.3. Hydrogen Energy Storage System Modeling
Hydrogen storage subsystems are employed to bolster the economic efficiency of energy trading among multiple UIESs, comprising primarily electrolyzers, fuel cells, and hydrogen storage tanks.
Equations (17) and (18) describe the process by which electrolyzers convert electrical energy into hydrogen energy. Equations (19) and (20) demonstrate how fuel cells utilize hydrogen to generate electricity, meeting a portion of the power demand. Equations (21)–(25) illustrate the function of hydrogen storage tanks in storing hydrogen during periods of electricity surplus and releasing it during periods of electricity shortage:
where and are the hydrogen production power and power consumption power of the electrolyzer at time , respectively; is the hydrogen production efficiency of the electrolyzer; is the upper limit of the power consumption power of the electrolyzer; is a binary variable to avoid the simultaneous operation of the electrolyzer and fuel cell at time ; and are the power generation and hydrogen consumption power of the fuel cell at time , respectively; is the efficiency of the fuel cell; is the upper limit of power generation of the fuel cell; is the SOC of the hydrogen storage tank at time ; and are the amount of hydrogen stored and discharged from the hydrogen storage tank at time ; is the hydrogen charging and discharging efficiency of the hydrogen storage tank; is the capacity of the hydrogen storage tank; and are the lower limit and upper limit of the SOC of the hydrogen storage tank, respectively; is the state of charging and discharging of the hydrogen storage tank; is the upper limit of the charging and discharging capacity of the hydrogen storage tank.
2.4. Two-Stage Robust Optimization Model
2.4.1. The Upper-Level Model
The upper-tier model formulates the problem of maximizing societal welfare based on the P2P electricity energy trading volume model, thereby determining the trading volumes among UIESs:
where is the operating profit of the UIES ; is the total number of UIESs; is the total number of UIESs trading with the UIES ; is the amount of P2P energy trading between the UIES and the UIES at time ; is the total amount of the UIES trading at time ; and are the minimum and maximum values of UIES trading, respectively.
2.4.2. The Lower-Level Model
The lower-tier model aims to maximize the operational profit of UIESs based on the P2P transaction volume determined by the upper-tier model. This model must adhere to operational constraints, including equipment capacity, the efficiency of cold and heat energy cascading, and the balance of cooling, heating, electricity, and natural gas within the UIESs, in addition to Equations (1)–(25).
- (1)
- The lower-level objective
The operational profit of the UIESs encompasses profits from the electricity market, as well as profits from the markets for cold, heat, and gas energy and the net of operational costs. Revenues within the electricity market comprise retail earnings from electricity sales, costs associated with P2P electricity transactions, and the expense of electricity traded with the distribution network operator. In contrast, profits in the CCHP market are derived by directly multiplying the retail price by the quantity of CCHP energy sold. Operating costs encompass the expenses related to LNG procurement, as well as operational and maintenance (O&M) costs for gas turbines, gas boilers, absorption chillers, methanation units, electrolyzers, fuel cells, and PV systems:
where , , , and are the profit of the electricity market, cold energy market, heat energy market, and natural gas market, respectively; is the operating profit of the UIES ; , , , and are the retail price of electricity, cold, heat, and natural gas, representing the time-share pricing of different energy demands by the UIESs; is the P2P price of electricity traded between the UIES and the UIES ; , , , and are the retail demand for electricity, cold, heat, and natural gas, respectively; is the unit cost of transporting the electricity; is the distance between the UIES and the UIES , expressed in terms of line impedance; , , and are the sale and purchase price of electricity and the corresponding volume of transactions between the UIES and the distribution network operator, respectively; is the cost of LNG purchase at time ; is the O&M cost of gas turbines at time ; is the O&M cost of gas boilers at time ; is the O&M cost of absorption chillers at time ; is the O&M cost of electrolyzers at time ; is the O&M cost of fuel cells at time ; is the O&M cost of PVs at time ; is the cost per unit of electricity produced by gas turbines; is the cost per unit of hydrogen produced by electrolyzers; is the cost per unit of electricity produced by fuel cells; and is the cost per unit of electricity produced by PVs;
- (2)
- Demand balance constraint
Demand balance constraints primarily encompass constraints for electricity demand balance, hydrogen demand balance, cold demand balance, heat demand balance, natural gas demand balance, and efficiency constraints related to the utilization of cold and heat energy cascades. Power balance constraints stipulate that the aggregate generation from PV systems, gas turbines, chilled energy production, and fuel cell generation must equal the aggregate consumption, including electrolyzer demand, retail electricity, P2P traded electricity, and electricity traded with distribution grid operators. Hydrogen balance constraints require that the total hydrogen produced by electrolyzers and released from hydrogen storage tanks meet the hydrogen consumption of fuel cells and the hydrogen storage tank refill requirements. Cold energy balance constraints define that the cooling demand of the UIESs must be satisfied by direct chillers and absorption chillers. Heat balance constraints mandate that the retail heat supply of the UIESs and the thermal power consumed by absorption chillers be provided by gas turbines, gas boilers, and waste heat recovery boilers. Gas balance constraints indicate that the gas volume at the LNG receiving station must satisfy the needs of gas turbines, gas boilers, and retail sales. In contrast, cold and heat energy cascading efficiency constraints consider the efficient cascading of cold and heat energy and the satisfaction of demand from users within the UIESs to fulfill the operator’s requirements:
where and are the upper and lower limits of the efficiency of the cold and heat energy cascade, respectively.
3. Solution Methodology
Within the two-stage robust optimization framework presented in this study, the optimization problem at the second stage presents nonconvex attributes owing to the integration of binary decision variables. Consequently, the conventional strong duality theory cannot be directly applied, which precludes the reduction of the problem to a single-level optimization task using the KKT conditions. To surmount this challenge, this study employs the NC&CG algorithm for iterative resolution. The outer layer of this algorithm is grounded in the standard methodology proposed by [41], whereas the inner layer specifically implements the NC&CG approach from [42], targeting the identification of the optimal solution under the worst-case scenario. This two-tiered algorithmic architecture not only bolsters the model’s solution confidentiality, precision, and robustness but also adeptly manages the intricacies introduced by the nonconvex optimization problem through its meticulously designed iterative process. This ensures the attainment of stable and dependable optimization outcomes across a spectrum of uncertainty conditions.
3.1. Uncertainty Treatment
In the practical operation of the UIESs, as previously discussed, this study meticulously accounts for the price volatility of electricity procured from the distribution network operator and the variability of PV output. These elements of uncertainty exert a substantial direct influence on the UIES’s scheduling strategy. Considering the multitude and intricacy of factors contributing to uncertainty, uncertainty intervals are frequently utilized in practical applications to delineate the parameters of such unpredictability. To effectively manage the model’s conservatism, this study adopts budget uncertainty sets to quantify the uncertainties associated with electricity prices and PV generation:
where and are the actual value of PV output and the actual price of electricity purchased from the distribution grid at time , respectively; and are the predicted value of PV output and the predicted price of electricity purchased from the distribution grid at time , respectively; and and are the maximum deviation of PV output and the price of electricity purchased from the distribution grid at time , respectively.
3.2. Solution Procedure
For the sake of computational convenience, this study presents the original problem in the following abbreviated form:
where is the decision variable of the first-stage optimization problem; is the 0–1 integer variable; is the continuous variable of the second-stage optimization problem; is the uncertainty variable; and all other parameters are constant coefficients. The specific expression is as follows:
To address the nonconvex nonlinear P2P trading challenge outlined in this study, the NC&CG algorithm was employed. The foundational concept of this methodology entails the dissection of the intricate original problem into two-tier hierarchical structures: the master problem and the subproblem. The subproblem is tasked with uncovering potential adverse scenarios and conveying pertinent feature data back to the master problem, ensuring the model’s capacity to devise robust strategies even under highly unfavorable circumstances. This interlinkage is vital for maintaining the model’s robustness. Consequently, the master problem is responsible for resolving the P2P trading strategy among UIESs, taking into account all identified extreme scenarios. By employing this hierarchical methodology, the NC&CG algorithm adeptly manages nonconvex nonlinear optimization issues and safeguards both the confidentiality of the transaction process and the precision of the solution outcomes.
3.2.1. Outer C&CG Cycle (Master Problem)
The master problem, formulated mathematically, is presented as follows:
where is the constant term in the objective function; is the introduced intermediate variable; is the number of outer layer iterations; and is the total number of times the outer loop has been iterated.
This study’s primary problem aimed to determine the upper bound of the objective function for the original problem, whereas the inner loop was designed to ascertain the lower bound of the same objective function. The outer loop was terminated if the upper and lower bounds met specific error tolerances; that is:
where and are the upper and lower bounds for outer iteration, respectively; and is a small positive number.
3.2.2. Inner C&CG Cycle (Subproblem)
An inner loop was utilized to identify the worst-case scenario and convey it back to the main problem. The subproblem is formulated as follows:
where is the value of the decision variable obtained from the outer loop.
To enable the application of the KKT conditions, this study addressed the negative subproblem objective function. Specifically:
This study introduced the NC&CG algorithm to address the nonconvex nonlinear P2P trading problem, with the procedural steps detailed as follows:
Firstly, initialize the upper and lower bounds of the subproblem, as well as the number of iterations. With the initial values of the binary variables, employ the KKT conditions to transform and derive the upper bound subproblem, thereby updating the upper bound :
where is the estimated value of the introduced objective function; is the value of the integer variable at the iteration; , , , and are the dyadic variables at the iteration; and is the number of times the inner loop has been iterated.
In the context of the upper bound subproblem, the presence of bilinear terms necessitates the application of the large M method to achieve linearization:
where is an arbitrarily large positive constant; and and are 0–1 integer variables;
Subsequently, the worst-case scenario derived from the upper bound subproblem is incorporated into the lower bound subproblem, thereby facilitating the update of the lower bound :
where is the worst-case scenario obtained for the upper-bound subproblem;
Ultimately, if the discrepancy between the upper and lower bound subproblem meets the predefined error tolerance, the subsequent iteration is initiated by substituting the integer variable values obtained from the lower bound subproblem into the upper bound subproblem. This process then repeats steps (1) and (2). Upon confirmation that the error tolerance is satisfied, the inner loop is concluded, the worst-case scenarios are conveyed back to the main problem, and the outer iteration advances:
The detailed algorithmic solution flowchart is depicted in Figure 2.
Figure 2.
Flowchart of the NC&CG algorithm.
4. Numerical Results and Analysis
4.1. Experimental Settings
This study employed an adapted System Advisor Model (SAM) to simulate the energy yield of PV panels [43], It calculated the PV output within UIESs using solar radiation data from a specific region as a case study. The parameters for the PV panels and rooftops were sourced from [43,44,45]. Additionally, the paper references electrical and thermal load data from [46], cooling load information from [46], and gas load data from [47]. Energy pricing was derived from [16,45,47]. The equipment parameters are shown in Table 1.
Table 1.
Equipment parameters.
The iterative dynamics of the NC&CG algorithm are vividly captured in Figure 3. The convergence behavior of both the outer and inner layers is graphically represented, with the objective values for all outer and inner layer problems being depicted in terms of upper and lower bounds. Initially, during the early iterations of the outer loop, the upper bounds are relatively high, reflecting the algorithm’s exploratory phase. The cumulative computational expenditure for both outer and inner layer problems is quantified at 2460.2 s. The computational time for the outer layer Mixed-Integer Programming escalates with each iteration, as new decision variables and constraints are successively generated and integrated into the outer Mixed-Integer Programming. Concurrently, the duration for resolving the inner layer problems is predominantly correlated with the total number of iterations it undergoes.
Figure 3.
Upper and lower bounds for outer and inner iteration: (a) upper and lower bounds for outer iteration; (b) upper and lower bounds for inner iteration.
4.2. Case Studies
To validate the proposed framework’s model and the solution algorithm’s effectiveness, this study analyzed three sets of cases:
- Case 1 involves analyzing the operation optimization of three UIESs equipped with PV–green roofs, hydrogen energy storage, and cold and heat energy cascading subsystems within a P2P trading environment. The objective is to assess the performance of the system model in real-world operations, focusing on its potential to enhance energy efficiency and economic outcomes;
- Case 2 examines the optimization outcomes of the system architecture proposed in this study, both with and without incorporating the P2P electrical energy trading mechanism. This analysis highlights the specific effects of P2P trading on operational strategies and economic performance, thereby underscoring the significance of P2P trading mechanisms in contemporary energy systems;
- Case 3 focuses on analyzing the impact of various uncertainties on operating profits within a P2P trading model. This includes considering electricity price volatility and PV power generation uncertainties. The case aims to assess the potential impact of these uncertainties on the operating margins of UIESs and explore effective risk management strategies.
4.2.1. Case 1: Analysis of Movement Control Results
In this study, we analyzed the energy transfer within three UIESs to assess the practical effectiveness of the proposed robust optimization model. The energy flow direction of the devices in each system is clearly shown in Figure 4. In the illustration of the UIES, each edge is meticulously designed to denote the energy transfer specific to each device, while each node precisely signifies an individual energy device within the system’s architecture. The energy flow diagram allows us to visualize the energy dynamics of each system. Notably, the PV–green roof coupling system significantly contributes to energy transfer. This integrated system not only boosts the energy output of the PV panels but also enhances the incorporation of renewable energy into the UIES through the synergistic effect with the green roof. Specifically, the electricity generated by the PV system is conveyed to the demand side via the power distribution network, markedly reducing reliance on conventional energy sources.
Figure 4.
Energy flow map for UIESs.
Secondly, the hydrogen storage subsystem showcases its distinct advantages in energy transmission. Electrical energy is transformed into hydrogen through water electrolysis and stored, ready for conversion back to electricity during peak demand periods using fuel cells. This process not only optimizes energy utilization efficiency but also bolsters the system’s peaking capacity.
Furthermore, the integration of the natural gas network with gas turbines ensures a stable energy input to the UIESs. The electricity and heat produced by gas turbines are distributed to meet the UIES’s energy requirements. The synergy of gas boilers and absorption chillers not only satisfies the demand for cold and heat energy but also enhances the overall efficiency of energy utilization.
Through the integration of thermal networks and waste heat recovery systems, UIESs achieve high-efficiency energy use and minimize waste. The deployment of low-temperature carbon capture technology particularly contributes to reducing greenhouse gas emissions, enhancing the system’s environmental sustainability.
Overall, the energy transfer analysis of the three UIESs indicates that the proposed robust optimization model can effectively manage energy flow, leading to efficient energy allocation and utilization.
Figure 5a–c provide a detailed depiction of the energy flow across various devices within the three UIESs. During the peak PV generation periods, such as from 10 to 14 h, the overall energy consumption is notably reduced despite the similar energy demand compared to the previous period. This indicates that the increase in PV generation effectively diminishes the reliance on other energy sources, highlighting the pivotal role of PV within the UIES. Consequently, the integration of PV with green roofs not only effectively mitigates the operational temperature of PV panels but also enhances the overall energy generation efficiency, thereby improving the energy utilization efficiency of the entire system. In terms of the hydrogen energy storage system, it comes into play during periods of low PV output, specifically from 1 to 5 h and 20 to 24 h, to supplement the unmet energy requirements. Conversely, during periods of high PV output, from 10 to 14 h, the hydrogen storage system accumulates excess energy for future use. As for the cascading utilization of cold and heat energy, it demonstrates the multifunctionality of LNG and its critical role in meeting the varying cold and heat demands throughout the day. Additionally, the system incorporates low-temperature carbon capture technology to minimize environmental impact.

Figure 5.
Flow diagrams for individual equipment units: (a) UIES1 energy transmission volumes by moment; (b) UIES2 energy transmission volumes by moment; (c) UIES3 energy transmission volumes by moment; (d) Total energy transmission volumes of three UIESs.
Figure 5d provides an exhaustive presentation of the daily total energy transfer within the three UIESs. Economic factors, such as the higher unit purchase cost of LNG compared to the O&M cost of PV panels, lead all UIESs to prioritize PV for electricity generation, aiming for zero waste. The gasification power at the LNG receiving station is directly influenced by each system’s gas load demand, with UIES1 exhibiting the highest demand and, thus, the greatest gasification power. Conversely, UIES2, having the lowest gas load demand, also has the lowest gasification power. This pattern extends to the utilization of LNG’s tertiary cold energy, affecting the scale of low-temperature carbon capture and cold energy generation accordingly.
Regarding electricity supply, UIES1, facing the largest electrical load and high LNG costs, relies predominantly on gas turbines for power generation, with fuel cells producing the least among the three systems. This reliance results in UIES1’s waste heat boiler absorbing the most heat from the gas turbines to enhance energy efficiency. In contrast, UIES2 and UIES3 opt for electricity trading when prices are low, impacting their generation strategies. UIES2, particularly, reduces gas turbine and fuel cell generation during peak electrical loads, with the fuel cell output being the smallest among the systems.
The interplay between electrolyzers, hydrogen storage tanks, and fuel cells indicates that systems producing larger amounts of hydrogen have correspondingly larger inputs and outputs to these components. In terms of LNG’s tertiary cold energy utilization, the direct cooling power is primarily determined by the gasification power of the LNG receiving station. UIES2, with the highest cold energy load, relies heavily on absorption chillers to meet this demand. Although UIES2’s heat load demand is not as large as UIES1’s, its actual heat consumption is the greatest. To improve system economics, UIES2’s residual heat is mainly supplemented by gas boilers, leading to the highest heat production among the three UIESs.
From a carbon capture perspective, low-temperature carbon capture using high-grade cold energy in deep-cooled zones effectively reduces carbon costs and promotes the decarbonization of integrated urban energy systems. The analysis reveals that the LNG procurement at an LNG receiving station directly affects its gasification power output. The equipment within a hydrogen storage system interacts, impacting a high-demand UIES’s ability to meet its load requirements from similar functional equipment.
The PV–green roof subsystem serves as the primary renewable energy supplier, providing substantial clean energy and reducing reliance on costly LNG through a zero-waste strategy. The hydrogen energy storage subsystem optimizes the energy storage and conversion process through the synergistic operation of electrolysis tanks and fuel cells, enhancing energy efficiency and supporting peak load demands. The cold and heat cascade utilization subsystem demonstrates LNG’s versatility and its crucial role in meeting hot and cold demands through efficient energy utilization of gasification, cold power, and direct cooling while mitigating environmental impacts through low-temperature carbon capture technology.
4.2.2. Case 2: Comparative Analysis
Table 2 provides a detailed account of the P2P electricity transaction volumes between the UIESs. The table employs positive figures to represent the acquisition of electricity and negative figures to signify the sale of electricity. A thorough analysis of the data presented in Table 2 indicates that UIES2 and UIES3 conducted a total of 400 kWh in electricity transactions. This exchange was driven by the more advantageous trading prices between UIES2 and UIES3, which were lower than UIES2’s own electricity generation costs during certain periods. Considering UIES2’s high demand for electricity, it was economically beneficial for UIES2 to purchase power from UIES3, aiming to minimize expenses. As a result, the collective operational profit for the three UIESs, under P2P energy trading conditions, was calculated at USD 153,651.4, which is 1.5% higher than in non-P2P scenarios. This enhancement in profit margin highlights the economic advantages that can be achieved through well-considered P2P energy transactions.
Table 2.
P2P electricity energy trading volumes of UIESs.
In light of the P2P electricity trading conducted between UIES2 and UIES3, with UIES2 purchasing electricity from UIES3, this study delved into an in-depth analysis of the energy transfer within UIES2’s equipment under scenarios with and without P2P energy transactions. Figure 6 vividly illustrates the energy output of UIES2 across various time periods under these two distinct conditions, offering a critical perspective for evaluating the impact of P2P trading on the operational efficiency of the UIES. Regarding the gasification power at the LNG receiving station, UIES2’s gasification power is higher in non-trading scenarios at times 1, 6, 7, etc., compared to when trading is involved. Under the three-stage cold energy utilization model, the outputs of the low-temperature carbon capture, cold power, and direct cooling units increase at these times. As natural gas is the primary energy source, UIES2’s unsatisfied power demand outside P2P trading is primarily fulfilled by gas turbine equipment consuming 3505 kW more than in the trading scenario, with the fuel cell covering the remaining load, leading to higher overall power generation. Consequently, the waste heat boiler recovers more heat to meet the load, reducing the gas boiler’s output compared to the P2P trading scenario.
Figure 6.
Comparison of UIES2 energy output in P2P and non-P2P transactions.
The P2P energy trading mechanism enhances UIES2’s flexibility and economic performance. During peak demand, UIES2 can purchase additional energy, smoothing energy output fluctuations, improving utilization efficiency, and bolstering the network’s stability and reliability. Additionally, P2P trading brings UIES2 financial benefits, increasing the system’s total operating profit.
4.2.3. Case 3: The Impact of Multiple Uncertainties on P2P Trading
This research delved into the effects of uncertainty factors on electricity trading volumes between UIESs and overall operational profits, placing particular emphasis on the robustness factor and the maximum deviation coefficient related to PV generation output and the trading price with the distribution network operator. Analysis of the data presented in Figure 7a,b reveals that when the maximum deviation coefficient is raised from 0.1 to 0.5 and the robustness factor is elevated from 1 to 12, there is a substantial 649.2% surge in P2P electricity trading volumes, concurrent with a consistent 8.39% enhancement in total operational profits.

Figure 7.
Comparison of profits and trading volumes under different robust factors and maximum deviation factors: (a) comparison of profits under different robust factors and maximum deviation factors; (b) comparison of trading volumes under different robust factors and maximum deviation factors.
With a constant maximum deviation factor, the P2P electricity trading volumes and the aggregate operating profits across UIESs exhibit a steady, albeit decelerating, rise as the robustness factor increments. Conversely, for a set robustness factor, augmenting the maximum deviation coefficient can moderately elevate P2P electricity trading volumes and total operating profits, with the extent of this increase being relatively stable. These observations indicate that smaller robustness factors and maximum deviation coefficients, especially when PV generation is elevated and UIESs engage in trades with the distribution grid at lower prices, result in a narrower gap between the uncertainty parameter and its forecasted value. Nevertheless, since PV generation does not entirely meet system demand, UIESs tend to prioritize procuring the necessary electricity from the distribution grid over P2P energy trading to bolster system profits. As the robustness factor and maximum deviation coefficient escalate, PV generation diminishes, and the transaction price with the distribution grid increases. In such scenarios, to fulfill unmet demand and enhance system profit, UIESs ramp up the P2P energy trading volume. Furthermore, the impact of increasing the robustness factor and maximum deviation coefficient on trading volume and profit suggests that a larger divergence of the uncertainty parameter from its predicted value correlates with a higher likelihood of energy trading among UIESs, thereby improving the system’s economic performance.
5. Conclusions
This study proposes a two-stage robust optimization approach for P2P electricity trading, addressing uncertainties in the trading prices of PV outputs and interactions between UIESs and the distribution grid. Initially, a two-stage optimization model was formulated for P2P electricity trading, encompassing three key subsystems: photovoltaic–green roofs, hydrogen storage, and cold and heat energy cascade utilization. To address the nonconvex model with binary variables in the second-stage problem, the NC&CG algorithm was employed to ascertain the volumes of P2P energy trading and the energy scheduling for each UIES. Ultimately, the efficacy of the proposed optimization model and solution approach was confirmed through case studies.
Case study analyses reveal the following insights: (1) The robust optimization model, which integrates PV–green roofs, hydrogen storage, and cold and heat energy cascade utilization, significantly enhances the economic viability, energy efficiency, and environmental sustainability of UIESs under uncertain conditions. (2) By optimizing P2P electricity trading, this model ensures efficient energy allocation, yielding a total profit that is 1.5% greater compared to scenarios without P2P energy trading. (3) Increasing the maximum deviation coefficient from 0.1 to 0.5 and the robustness factor from 1 to 12 results in a substantial 649.2% rise in P2P electricity trading volumes and an 8.39% steady increase in total operating profits. This provides system operators with strategic insights to maximize profitability.
Future research can delve into energy pricing mechanisms, investment cost assessments, and demand load uncertainty management within the P2P energy trading model. These directions will enhance the system model’s utility and expandability, providing more comprehensive and in-depth decision support for UIES planning and management. Through these studies, we aim to make significant contributions to the development of smarter, more efficient, and sustainable UIESs.
Author Contributions
Methodology, X.Z.; data curation, Y.W.; writing—original draft preparation, X.Z., R.M. and J.S.; supervision, C.X.; project administration, Y.Z.; funding acquisition, Y.C. and Z.H. All authors have read and agreed to the published version of the manuscript.
Funding
This study is supported by the National Key R&D Program of China (2021YFE0102400).
Data Availability Statement
The original contributions presented in the study are included in the article, further inquiries can be directed to the corresponding author.
Conflicts of Interest
Author Yun Chen was employed by the company State Grid Qinghai Electric Power Company. The remaining authors declare that the research was conducted in the absence of any commercial or financial relationships that could be construed as a potential conflict of interest.
References
- Specht, K.; Siebert, R.; Hartmann, I.; Freisinger, U.B.; Sawicka, M.; Werner, A.; Thomaier, S.; Henckel, D.; Walk, H.; Dierich, A. Urban agriculture of the future: An overview of sustainability aspects of food production in and on buildings. Agric. Hum. Values 2014, 31, 33–51. [Google Scholar] [CrossRef]
- van Beuzekom, I.; Hodge, B.-M.; Slootweg, H. Framework for optimization of long-term, multi-period investment planning of integrated urban energy systems. Appl. Energy 2021, 292, 116880. [Google Scholar] [CrossRef]
- Gençer, E.; Torkamani, S.; Miller, I.; Wu, T.W.; O’Sullivan, F. Sustainable energy system analysis modeling environment: Analyzing life cycle emissions of the energy transition. Appl. Energy 2020, 277, 115550. [Google Scholar] [CrossRef]
- Zhou, D.; Zhu, Z. Urban integrated energy system stochastic robust optimization scheduling under multiple uncertainties. Energy Rep. 2023, 9, 1357–1366. [Google Scholar] [CrossRef]
- Tan, H.; Yan, W.; Ren, Z.; Wang, Q.; Mohamed, M.A. Distributionally robust operation for integrated rural energy systems with broiler houses. Energy 2022, 254, 124398. [Google Scholar] [CrossRef]
- Hamari, J.; Sjöklint, M.; Ukkonen, A. The sharing economy: Why people participate in collaborative consumption. J. Assoc. Inf. Sci. Technol. 2016, 67, 2047–2059. [Google Scholar] [CrossRef]
- Goitia-Zabaleta, N.; Milo, A.; Gaztañaga, H.; Fernandez, E. Two-stage centralised management of Local Energy Market for prosumers integration in a community-based, P.2.P. Appl. Energy 2023, 348, 121552. [Google Scholar] [CrossRef]
- Costanzo, V.; Evola, G.; Marletta, L. Energy savings in buildings or UHI mitigation? Comparison between green roofs and cool roofs. Energy Build. 2016, 114, 247–255. [Google Scholar] [CrossRef]
- Yaghoobian, N.; Srebric, J. Influence of plant coverage on the total green roof energy balance and building energy consumption. Energy Build. 2015, 103, 1–13. [Google Scholar] [CrossRef]
- Alobaid, M.; Hughes, B.; O’Connor, D.; Calautit, J.; Heyes, A. Improving Thermal and Electrical Efficiency in Photovoltaic Thermal Systems for Sustainable Cooling System Integration. J. Sustain. Dev. Energy Water Environ. Syst. 2018, 6, 305–322. [Google Scholar] [CrossRef]
- Nasef, H.A.; Nada, S.A.; Hassan, H. Integrative passive and active cooling system using PCM and nanofluid for thermal regulation of concentrated photovoltaic solar cells. Energy Convers. Manag. 2019, 199, 112065. [Google Scholar] [CrossRef]
- Zluwa, I.; Pitha, U. The Combination of Building Greenery and Photovoltaic Energy Production—A Discussion of Challenges and Opportunities in Design. Sustainability 2021, 13, 1537. [Google Scholar] [CrossRef]
- Le, T.T.; Sharma, P.; Bora, B.J.; Tran, V.D.; Truong, T.H.; Le, H.C.; Nguyen, P.Q.P. Fueling the future: A comprehensive review of hydrogen energy systems and their challenges. Int. J. Hydrogen Energy 2024, 54, 791–816. [Google Scholar] [CrossRef]
- Tostado-Véliz, M.; Rezaee Jordehi, A.; Fernández-Lobato, L.; Jurado, F. Robust energy management in isolated microgrids with hydrogen storage and demand response. Appl. Energy 2023, 345, 121319. [Google Scholar] [CrossRef]
- Zhu, D.; Yang, B.; Liu, Q.; Ma, K.; Zhu, S.; Ma, C.; Guan, X. Energy trading in microgrids for synergies among electricity, hydrogen and heat networks. Appl. Energy 2020, 272, 115225. [Google Scholar] [CrossRef]
- Dong, Y.; Han, Z.; Li, C.; Ma, S.; Ma, Z. Research on the optimal planning method of hydrogen-storage units in wind–hydrogen energy system considering hydrogen energy source. Energy Rep. 2023, 9, 1258–1264. [Google Scholar] [CrossRef]
- Zhao, L.; Dong, H.; Tang, J.; Cai, J. Cold energy utilization of liquefied natural gas for capturing carbon dioxide in the flue gas from the magnesite processing industry. Energy 2016, 105, 45–56. [Google Scholar] [CrossRef]
- Daniarta, S.; Imre, A.R. Cold Energy Utilization in LNG Regasification System Using Organic Rankine Cycle and Trilateral Flash Cycle. Period. Polytech. Mech. Eng. 2020, 64, 342–349. [Google Scholar] [CrossRef]
- He, T.; Lv, H.; Shao, Z.; Zhang, J.; Xing, X.; Ma, H. Cascade utilization of LNG cold energy by integrating cryogenic energy storage, organic Rankine cycle and direct cooling. Appl. Energy 2020, 277, 115570. [Google Scholar] [CrossRef]
- Liu, G.; Zhang, C.; Wang, Y.; Dai, G.; Liu, S.-Q.; Wang, W.; Pan, Y.-H.; Ding, J.; Li, H. New exon and accelerated evolution of placental gene Nrk occurred in the ancestral lineage of placental mammals. Placenta 2021, 114, 14–21. [Google Scholar] [CrossRef] [PubMed]
- Lazzari, F.; Mor, G.; Cipriano, J.; Solsona, F.; Chemisana, D.; Guericke, D. Optimizing planning and operation of renewable energy communities with genetic algorithms. Appl. Energy 2023, 338, 120906. [Google Scholar] [CrossRef]
- Zhang, R.; Lee, M.; Zhao, D.; Kang, H.; Hong, T. Peer-to-peer trading price and strategy optimization considering different electricity market types, tariff systems, and pricing models. Energy Build. 2023, 300, 113645. [Google Scholar] [CrossRef]
- Li, Z.; Guo, Q.; Sun, H.; Wang, J. Sufficient conditions for exact relaxation of complementarity constraints for storage-concerned economic dispatch. IEEE Trans. Power Syst. 2016, 31, 1653–1654. [Google Scholar] [CrossRef]
- Liang, Z.; Chung, C.Y.; Zhang, W.; Wang, Q.; Lin, W.; Wang, C. Enabling high-efficiency economic dispatch of hybrid AC/DC networked microgrids: Steady-state convex bi-directional converter models. IEEE Trans Smart Grid. 2024, 16, 45–61. [Google Scholar] [CrossRef]
- Chen, T.; Bu, S.; Liu, X.; Kang, J.; Yu, F.R.; Han, Z. Peer-to-Peer Energy Trading and Energy Conversion in Interconnected Multi-Energy Microgrids Using Multi-Agent Deep Reinforcement Learning. IEEE Trans. Smart Grid 2022, 13, 715–727. [Google Scholar] [CrossRef]
- Nguyen, D.H. Optimal Solution Analysis and Decentralized Mechanisms for Peer-to-Peer Energy Markets. IEEE Trans. Power Syst. 2021, 36, 1470–1481. [Google Scholar] [CrossRef]
- Shahid, Z.; Santarelli, M.; Marocco, P.; Ferrero, D.; Zahid, U. Techno-economic feasibility analysis of Renewable-fed Power-to-Power (P2P) systems for small French islands. Energy Convers. Manag. 2022, 255, 115368. [Google Scholar] [CrossRef]
- Yu, V.F.; Le, T.H.A.; Gupta, J.N.D. Sustainable microgrid design with peer-to-peer energy trading involving government subsidies and uncertainties. Renew. Energy 2023, 206, 658–675. [Google Scholar] [CrossRef]
- Wang, Z.; Feng, W.; Yang, L.; Li, J.; Liu, Y.; Liu, W. Day-Ahead Dispatch Approach for Cascaded Hydropower-Photovoltaic Complementary System Based on Two-Stage Robust Optimization. Energy 2023, 265, 126145. [Google Scholar] [CrossRef]
- Li, G.; Li, Q.; Yang, X.; Ding, R. General Nash bargaining based direct P2P energy trading among prosumers under multiple uncertainties. Int. J. Electr. Power Energy Syst. 2022, 143, 108403. [Google Scholar] [CrossRef]
- Jia, Y.; Wan, C.; Cui, W.; Song, Y.; Ju, P. Peer-to-Peer Energy Trading Using Prediction Intervals of Renewable Energy Generation. IEEE Trans. Smart Grid 2023, 14, 1454–1465. [Google Scholar] [CrossRef]
- Zhong, J.; Li, Y.; Cao, Y.; Tan, Y.; Peng, Y.; Zeng, Z.; Cao, L. Stochastic optimization of integrated energy system considering network dynamic characteristics and psychological preference. J. Clean. Prod. 2020, 275, 122992. [Google Scholar] [CrossRef]
- Li, Y.; Zou, Y.; Tan, Y.; Cao, Y.; Liu, X.; Shahidehpour, M.; Tian, S.; Bu, F. Optimal stochastic operation of integrated low-carbon electric power, natural gas, and heat delivery system. IEEE Trans. Sustain. Energy 2017, 9, 273–283. [Google Scholar] [CrossRef]
- Wu, M.; Xu, J.; Zeng, L.; Li, C.; Liu, Y.; Yi, Y.; Wen, M.; Jiang, Z. Two-stage robust optimization model for park integrated energy system based on dynamic programming. Appl. Energy 2022, 308, 118249. [Google Scholar] [CrossRef]
- Fan, W.; Ju, L.; Tan, Z.; Li, X.; Zhang, A.; Li, X.; Wang, Y. Two-stage distributionally robust optimization model of integrated energy system group considering energy sharing and carbon transfer. Appl. Energy 2023, 331, 120426. [Google Scholar] [CrossRef]
- Yan, R.; Wang, J.; Lu, S.; Ma, Z.; Zhou, Y.; Zhang, L.; Cheng, Y. Multi-objective two-stage adaptive robust planning method for an integrated energy system considering load uncertainty. Energ. Build. 2021, 235, 110741. [Google Scholar] [CrossRef]
- Zhang, C.; Wu, J.; Zhou, Y.; Cheng, M.; Long, C. Peer-to-Peer energy trading in a Microgrid. Appl. Energy 2018, 220, 1–12. [Google Scholar] [CrossRef]
- Li, K.; Mu, Y.; Yang, F.; Wang, H.; Yan, Y.; Zhang, C. A novel short-term multi-energy load forecasting method for integrated energy system based on feature separation-fusion technology and improved CNN. Appl. Energy 2023, 351, 121823. [Google Scholar] [CrossRef]
- Zhang, R.; Bu, S.; Wang, L.; Li, G.; Zheng, Y.; Luo, L.; Liu, F. Short-term power load forecasting based on wavelet transform and deep deterministic policy gradient. In Proceedings of the 12th IET International Conference on Advances in Power System Control, Operation and Management (APSCOM 2022), Hybrid Conference, Hong Kong, China, 7–9 November 2022; Institution of Engineering and Technology: Kong Kong, China, 2022; pp. 158–163. [Google Scholar]
- Zeng, B.; Zhao, L. Solving two-stage robust optimization problems using a column-and-constraint generation method. Oper. Res. Lett. 2013, 41, 457–461. [Google Scholar] [CrossRef]
- Hu, B.; Wu, L. Robust SCUC Considering Continuous/Discrete Uncertainties and Quick-Start Units: A Two-Stage Robust Optimization with Mixed-Integer Recourse. IEEE Trans. Power Syst. 2016, 31, 1407–1419. [Google Scholar] [CrossRef]
- Cavadini, G.B.; Cook, L.M. Green and cool roof choices integrated into rooftop solar energy modelling. Appl. Energy 2021, 296, 117082. [Google Scholar] [CrossRef]
- Cook, L.M.; Larsen, T.A. Towards a performance-based approach for multifunctional green roofs: An interdisciplinary review. Build. Environ. 2021, 188, 107489. [Google Scholar] [CrossRef]
- Ren, Z.; Li, H.; Xu, Y.; Li, W.; Li, Z.; Dai, Y. A radial-grouping-based planning method for electrical collector systems in tidal current generation farms. Renew. Energy 2021, 165, 632–641. [Google Scholar] [CrossRef]
- Xu, J.; Yi, Y. Multi-microgrid low-carbon economy operation strategy considering both source and load uncertainty: A Nash bargaining approach. Energy 2023, 263, 125712. [Google Scholar] [CrossRef]
- Fan, W.; Fan, Y.; Yao, X.; Yi, B.; Jiang, D.; Wu, L. Distributed transaction optimization model of multi-integrated energy systems based on nash negotiation. Renew. Energy 2024, 225, 120196. [Google Scholar] [CrossRef]
- Wu, Y. Cooperative game optimization scheduling of multi-region integrated energy system based on ADMM algorithm. Energy 2024, 302, 131728. [Google Scholar] [CrossRef]
Disclaimer/Publisher’s Note: The statements, opinions and data contained in all publications are solely those of the individual author(s) and contributor(s) and not of MDPI and/or the editor(s). MDPI and/or the editor(s) disclaim responsibility for any injury to people or property resulting from any ideas, methods, instructions or products referred to in the content. |
© 2025 by the authors. Licensee MDPI, Basel, Switzerland. This article is an open access article distributed under the terms and conditions of the Creative Commons Attribution (CC BY) license (https://creativecommons.org/licenses/by/4.0/).








