Load-Flow-Based Calculation of Initial Short-Circuit Currents for Converter-Based Power System
Abstract
1. Introduction
- Investigation of fundamental philosophies of existing fault-calculation methods: equivalent voltage-source and superimposition method.
- A load-flow-based method for initial fault current calculation.
- Fault current response to generation mix of the GFL, GFM converters, and SGs.
- A system-scale case study on the modified IEEE-39 bus system and real network from ENTSO-E, validated against time-domain RMS simulations.
2. Short-Circuit Current Calculation Methods
2.1. Equivalent Voltage Source (EVS) Method
2.1.1. Fault Current Driving Sources
2.1.2. System Impedance Matrix, Z
2.1.3. Classical SG-Dominated VDE 0102 Behavior
- can be calculated for all nodes at once. It is simple and computationally fast.
- Provides maximum possible fault currents independent of operating state of the grid.
- An identical driving voltage is applied in-phase to all SGs, which produces the maximum possible SG contribution.
- It does not consider loads or shunt paths, so that all fault current is seen at the fault location providing maximum currents at the fault location.
- Information about fault location (near and remote) is embedded in : a larger implies a more remote fault and lower fault current.
- An inherently conservative result, often termed the “worst case”, since minimum impedance and maximum voltages are assumed.
2.1.4. Influence of CIG Penetration on VDE 0102 Calculations
2.1.5. Advantages and Disadvantages Under High CIG Penetration
- Advantages:
- Retains all the simplicity and computational speed of the SG-only case.
- From CIGs, it requires only fault current contributions for CIGs, without the need of any other controller information.
- Always provides the maximum fault currents possible.
- Disadvantages:
- Unable to model the non-linear characteristics of CIGs for fault current injection. The contribution of CIGs greatly depends on the operating point.
- No direct influence of location on the CIG injection.
- Provides overly conservative results and might not be suitable for all applications as in the case of SG-dominated network.
2.2. Superimposition Method
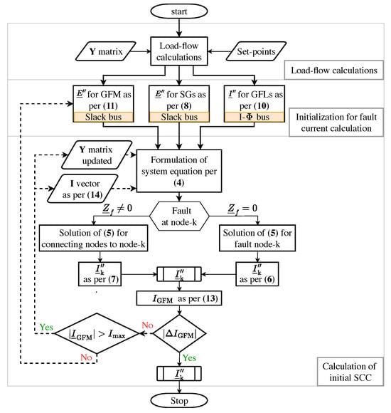
3. Proposed Load-Flow-Based Method
3.1. Formulation
- Slack buses: These are nodes where the voltage angle and magnitude are fixed. This includes buses where voltage sources are connected: SGs and GFM converters. These buses contain the driving voltages of the fault current.
- I- buses: These are nodes where the current magnitude and the current angle are fixed. These are where equivalent current sources are connected: GFL, GFM converter in the current limiting model, and constant current loads. These buses contain current injection units.
- PQ buses: These are the buses where real and active powers are fixed. These are buses where constant power units are connected. It is applicable for modeling loads.
3.2. Calculation of
- Zero fault impedance (): Since the fault is at node k, ; therefore, the currents from the connected nodes are calculated and a complex addition is performed to calculate at this node according to (6).At node k, a short circuit happens; accounts for the contributions of all connected nodes, i to fault node k, with m- as the total number of connected nodes to node k.
- Fault impedance (): The fault impedance is added in the Y matrix at the diagonal element at in the system and the Z matrix is calculated. The solution is the residual voltage , and then is calculated for the fault impedance, , according to (7).
3.3. Modeling of Generating Units and Loads
3.3.1. Synchronous Generators (SGs)
3.3.2. GFL Converter
3.3.3. GFM Converter
- The first step consists in modeling the GFM converter as a voltage source similar to an SG with internal voltage calculated according to (11) and internal impedance, which is the filter impedance of the converter.where represents the equivalent internal sub-transient voltage for the GFM converter, is the pre-fault terminal voltage, is the equivalent sub-transient reactance for the GFM converter, while is the pre-fault current of the GFM converter. The imaginary unit j introduces a phase shift in the complex plane, accounting for the inductive nature of the filter reactance. The filter impedance, like sub-transient impedance, is included in the Y matrix.
- The contribution in the I vector is given as per (12). This is the initialization as indicated by the iteration number , i being the node at which the converter is connected. For iterations, it can be generalized as follows: is and is , with n being the number of the iteration. The formulation is similar to that of an SG in (9).
- The terminal voltage, is calculated from (5) and the current contribution from the GFM converter is calculated as per (13). If it is greater than the maximum allowed current, , then it is limited to and is in current-controlled mode and, therefore, it is no longer a slack bus but an I--bus. The contribution is updated according to (14).
- As an I--bus, is updated with zero admittance and I is updated with , and the angle is calculated as per (13), the reason being that it only limits the magnitude of the current and not the angle associated with it in the first instant after the fault.
- The system equation in (5) is updated and iterated until there is no change in the contributions of all the GFM converters. At this stage, is calculated.
3.3.4. Modeling of Loads
3.3.5. Other Passive Elements
4. Results
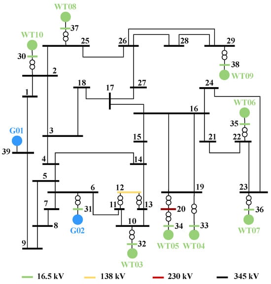
4.1. IEEE-39 Bus System
- 10% GFM—2 SGs, 7 WTs (GFL), 1 GFM (replacing WT10);
- 25% GFM—2 SGs, 6 WTs (GFL), 2 GFMs (replacing WT10, WT09);
- 35% GFM—2 SGs, 5 WTs (GFL), 3 GFMs (replacing WT10, WT09, WT05).
4.2. Case Study of Real Network of ENTSO-E
- Towards the north: approximately until the northern border of the federal state of Hesse in Germany.
- To the west, approximately until Paris in France.
- Completely encompassing Switzerland.
- North Italy.
- Towards the east, two nodes behind the German–Austrian border
4.2.1. VDE 0102 Method
4.2.2. LF-SCC Method
5. Discussion
6. Conclusions
Author Contributions
Funding
Data Availability Statement
Conflicts of Interest
Abbreviations
| SCC | Short-circuit current |
| SCR | Short-circuit ratio |
| ESCR | Equivalent short-circuit ratio |
| GFL | Grid-following |
| GFM | Grid-forming |
| SG | Synchronous generator |
| CIGs | Converter-interfaced generators |
| LF-SCC | Load-flow-based calculation of short-circuit current |
| EVS | Equivalent voltage source |
References
- Machowski, J.; Robak, S.; Kacejko, P.; Miller, P.; Wancerz, M. Short-circuit power as important reliability factor for power system planning. In Proceedings of the 2014 Power Systems Computation Conference, PSCC 2014, Wroclaw, Poland, 18–22 August 2014. [Google Scholar]
- Dragon, J.A.M. Die Kenngröße Kurzschlussleistung in Hybriden AC/DC-Energieversorgungssystemen. Ph.D. Thesis, Technische Universität Darmstadt, Darmstadt, Germany, 2017. Available online: http://tuprints.ulb.tu-darmstadt.de/6751/ (accessed on 4 June 2025).
- Moore, P.; Alimi, O.A.; Abu-Siada, A. A Review of System Strength and Inertia in Renewable-Energy-Dominated Grids: Challenges, Sustainability, and Solutions. Challenges 2025, 16, 12. [Google Scholar] [CrossRef]
- VDE. VDE-AR-N 4120—Technical Requirements for the Connection and Operation of Customer Installations to the High Voltage Network (110 kV); VDE Application Rule: Frankfurt, Germany, 2015. [Google Scholar]
- Kasikci, I. Short Circuits in Power Systems: A Practical Guide to IEC 60909-0; Wiley: Hoboken, NJ, USA, 2018. [Google Scholar]
- Machowski, J.; Bialek, J.W.; Bumby, J.R. Power System Dynamics: Stability and Control, 3rd ed.; Wiley: Hoboken, NJ, USA, 2020. [Google Scholar]
- Paolone, M.; Gaunt, T.; Guillaud, X.; Liserre, M.; Meliopoulos, S.; Monti, A.; Van Cutsem, T.; Vittal, V.; Vournas, C. Fundamentals of power systems modelling in the presence of converter-interfaced generation. Electr. Power Syst. Res. 2020, 189, 106811. [Google Scholar] [CrossRef]
- Blaabjerg, F.; Teodorescu, R.; Liserre, M.; Timbus, A.V. Overview of control and grid synchronization for distributed power generation systems. IEEE Trans. Ind. Electron. 2006, 53, 1398–1409. [Google Scholar] [CrossRef]
- Qoria, T.; Prevost, T.; Denis, G.; Gruson, F.; Colas, F.; Guillaud, X. Power Converters Classification and Characterization in Power Transmission Systems. In Proceedings of the 21st European Conference on Power Electronics and Applications (EPE ’19 ECCE Europe), Genova, Italy, 2–6 September 2019. [Google Scholar]
- Deepak, D.; Buchner, M.; Rudion, K.; John, C.; Abele, H. Short-Circuit Currents Characterization for Future Converter-Based Power Systems. In Proceedings of the 27th International Conference on Electricity Distribution (CIRED 2023), Rome, Italy, 12–15 June 2023. [Google Scholar] [CrossRef]
- Deepak, D.; Rudion, K.; John, C.; Abele, H. Investigation of the Short-Circuit Power Significance in Converter-Based Power Systems. In Proceedings of the ETG Congress 2023, Kassel, Germany, 28–29 November 2023; pp. 1–8. [Google Scholar]
- Oeding, D.; Oswald, B.R. Elektrische Kraftwerke und Netze, 6th ed.; Springer: Berlin/Heidelberg, Germany, 2004. [Google Scholar]
- IEC Standard 60909-0; Short Circuit Currents in Three-Phase AC Systems—Part 0: Calculation of Currents. International Electrotechnical Commission: Geneva, Switzerland, 2016.
- VDE 0102:2002-08; Kurzschlussstrom-Berechnung in Drehstromnetzen. VDE Verlag: Berlin, Germany, 2002.
- EREC G74 Issue 2; Procedure to Meet the Requirements on IEC 60909 for the Calculation of Short-Circuit Currents in Three-Phase AC Power Systems. Energy Networks Association: London, UK, 2021.
- Deepak, D.; Rudion, K.; John, C.; Abele, H. Improved Accuracy in Calculation of Initial Fault Current in Converter-based Power Systems. In Proceedings of the 2024 IEEE PES Innovative Smart Grid Technologies Europe (ISGT EUROPE), Dubrovnik, Croatia, 14–17 October 2024; pp. 1–5. [Google Scholar] [CrossRef]
- Protsenko, K.; Abildgaard, H.; Silva, A.; Alvarez-Mendoza, F. Short-Circuit Currents from Wind Turbines with Full-Scale Inverters. In Proceedings of the 21st Wind & Solar Integration Workshop (WIW 2022), Delft, The Netherlands, 12–14 October 2022; pp. 612–616. [Google Scholar] [CrossRef]
- Habibullah, M.; Gonzalez-Longatt, F.; Montalvo, M.N.A.; Chamorro, H.R.; Rueda, J.L.; Palensky, P. On Short Circuit of Grid-Forming Converters Controllers: A glance of the Dynamic Behaviour. In Proceedings of the 2021 IEEE PES Innovative Smart Grid Technologies Conference—Latin America (ISGT Latin America), Lima, Peru, 15–17 September 2021; pp. 1–5. [Google Scholar] [CrossRef]
- Balzer, G. Short-circuit calculation with full-size converters according to IEC 60909. In Proceedings of the 21st Conference of Electric Power Supply Industry, Bangkok, Thailand, 23–27 October 2016. [Google Scholar]
- Niersbach, B.; Ghourabi, I.; Braun, B.; Hanson, J. Advanced Modelling of Inverter-Based Generators for Short-Circuit Current Calculations Based on IEC 60909-0:2016. In Proceedings of the 25th International Conference and Exhibition on Electricity Distribution (CIRED 2019), Madrid, Spain, 5–6 June 2019. [Google Scholar] [CrossRef]
- Schäkel, N.; Hofmann, L. Exakte und genäherte Kurzschlussstromberechnung in Netzen mit Vollumrichteranlagen. at-Automatisierungstechnik 2021, 69, 389–400. [Google Scholar] [CrossRef]
- Song, J.; Cheah-Mane, M.; Prieto-Araujo, E.; Gomis-Bellmunt, O. On the Solution of Equilibrium Points of Power Systems With Penetration of Power Electronics Considering Converter Limitation. IEEE Access 2021, 9, 67143–67153. [Google Scholar] [CrossRef]
- Song, J.; Cheah-Mane, M.; Prieto-Araujo, E.; Gomis-Bellmunt, O. Short-Circuit Analysis of AC Distribution Systems Dominated by Voltage Source Converters Considering Converter Limitations. IEEE Trans. Smart Grid 2022, 13, 3867–3878. [Google Scholar] [CrossRef]
- Parodi, M.; Storace, M. Linear and Nonlinear Circuits: Basic & Advanced Concepts; Springer International Publishing: Cham, Switzerland, 2018. [Google Scholar]
- Liu, C.; Xi, J.; Hao, Q.; Li, J.; Wang, J.; Dong, H.; Su, C. Grid-Forming Converter Overcurrent Limiting Strategy Based on Additional Current Loop. Electronics 2023, 12, 1112. [Google Scholar] [CrossRef]
- Pai, M.A. Energy Function Analysis for Power System Stability; Kluwer Academic Publishers: Boston, MA, USA; Dordrecht, The Netherlands; London, UK, 1989; ISBN 0-7923-9035-0. [Google Scholar]
- ENTSO-E System Protection and Dynamics Working Group. Public Report: Dynamic Model of Continental Europe V2; ENTSO-E AISBL: Brussels, Belgium, 2024; Available online: https://eepublicdownloads.blob.core.windows.net/public-cdn-container/clean-documents/SOC%20documents/CE_Dynamic_Model_v2_user_s_manual.pdf (accessed on 4 June 2025).
- ENTSO-E. ENTSO-E Map Downloads and Data Services. 2024. Available online: https://www.entsoe.eu/data/map/downloads/ (accessed on 5 June 2025).








| Element | Number | Element | Number |
|---|---|---|---|
| Nodes | 3408 | SGs | 176 |
| Loads | 4739 | Transmission lines | 2373 |
| Two-winding transformer | 614 | Three-winding transformer | 392 |
Disclaimer/Publisher’s Note: The statements, opinions and data contained in all publications are solely those of the individual author(s) and contributor(s) and not of MDPI and/or the editor(s). MDPI and/or the editor(s) disclaim responsibility for any injury to people or property resulting from any ideas, methods, instructions or products referred to in the content. |
© 2025 by the authors. Licensee MDPI, Basel, Switzerland. This article is an open access article distributed under the terms and conditions of the Creative Commons Attribution (CC BY) license (https://creativecommons.org/licenses/by/4.0/).
Share and Cite
Deepak, D.; Oetoyo, A.R.; Rudion, K.; John, C.; Abele, H. Load-Flow-Based Calculation of Initial Short-Circuit Currents for Converter-Based Power System. Energies 2025, 18, 4045. https://doi.org/10.3390/en18154045
Deepak D, Oetoyo AR, Rudion K, John C, Abele H. Load-Flow-Based Calculation of Initial Short-Circuit Currents for Converter-Based Power System. Energies. 2025; 18(15):4045. https://doi.org/10.3390/en18154045
Chicago/Turabian StyleDeepak, Deepak, Anisatur Rizqi Oetoyo, Krzysztof Rudion, Christoph John, and Hans Abele. 2025. "Load-Flow-Based Calculation of Initial Short-Circuit Currents for Converter-Based Power System" Energies 18, no. 15: 4045. https://doi.org/10.3390/en18154045
APA StyleDeepak, D., Oetoyo, A. R., Rudion, K., John, C., & Abele, H. (2025). Load-Flow-Based Calculation of Initial Short-Circuit Currents for Converter-Based Power System. Energies, 18(15), 4045. https://doi.org/10.3390/en18154045

