Efficient Operationalization of Flexibility Procurement: Market Design Analysis and Process Definition
Abstract
1. Introduction
2. Materials and Methods
- Examination of regulatory framework and the existing practices of different countries: This initial step involved examining the regulatory framework governing flexibility markets and studying existing practices across different countries. It provided a foundational understanding of the legal and regulatory landscape surrounding flexibility utilization.
- Organizational model analysis: Building upon the regulatory analysis, this step focused on exploring various organizational models for flexibility markets. Factors such as responsibilities for bid allocation and pricing mechanisms were considered in this phase to understand how different organizational structures impact the implementation of multi-use flexibility.
- Analysis of specific market combinations: In this stage, specific combinations of flexibility markets were analyzed to identify potential synergies and challenges associated with integrating flexibility across multiple services.
- Integration of technical requirements: For each identified organizational model and market combination, in this step, we explored how technical aspects, such as prequalification requirements or locational information, could be integrated to facilitate seamless utilization flexibility across multiple services.
- Integration of product requirements: Similarly, this stage focused on integrating product requirements, such as pricing rules, to enable the multi-use of flexibility within each identified model.
- Technical dimension—This refers to the technical attributes of flexibility, i.e., the type of flexibility, mode of activation, prequalification, preparation and ramping period, full activation time, and locational information.
- Trading dimension—This includes attributes such as timing, product rules and auction/procurement rules.
3. Results
3.1. Regulatory Framework
3.1.1. Existing Practices in Different Countries
3.1.2. Use of Balancing Energy Bids for Congestion Management
3.1.3. Implications of Framework Guideline on Demand Response
3.2. Organizational Models and Possible Applications
- Sequential markets;
- Parallel procurement;
- Combined markets for two (or more) products.
3.2.1. Sequential Markets
3.2.2. Parallel Procurement
3.2.3. Combined Markets
- Bids that are not awarded in the balancing capacity market can be forwarded to the RD mechanism/market, provided they were submitted with locational information [24].
- “Constrained awarding of balancing capacity” involves selecting BC bids while considering the expected congestion and its location, thereby favoring the reservation of bids in areas expected to experience congestion [25].
- Flexibility bids → IDM: releasing non-awarded flexibility bids from the flexibility platform to the IDM. In principle, the flexibility platform can also be used by (smaller) market participants as a conduit to the IDM, even if they are not providing any ancillary services.
- IDM → redispatch: running redispatch procurement and the continuous IDM in parallel with the help of rolling optimization in order to cover the remaining need for ID redispatch.
3.3. Integration of Technical Requirements and Product Requirements
- The FSP’s resource can fulfill the requirements/is prequalified for several products;
- The FSP’s resource can fulfill the technical requirements/is prequalified for only one product;
- The FSP’s resources can be aggregated in different pools depending on the product, and the respective pools fulfill the requirements/are prequalified for those products.
3.4. Hybrid Approach
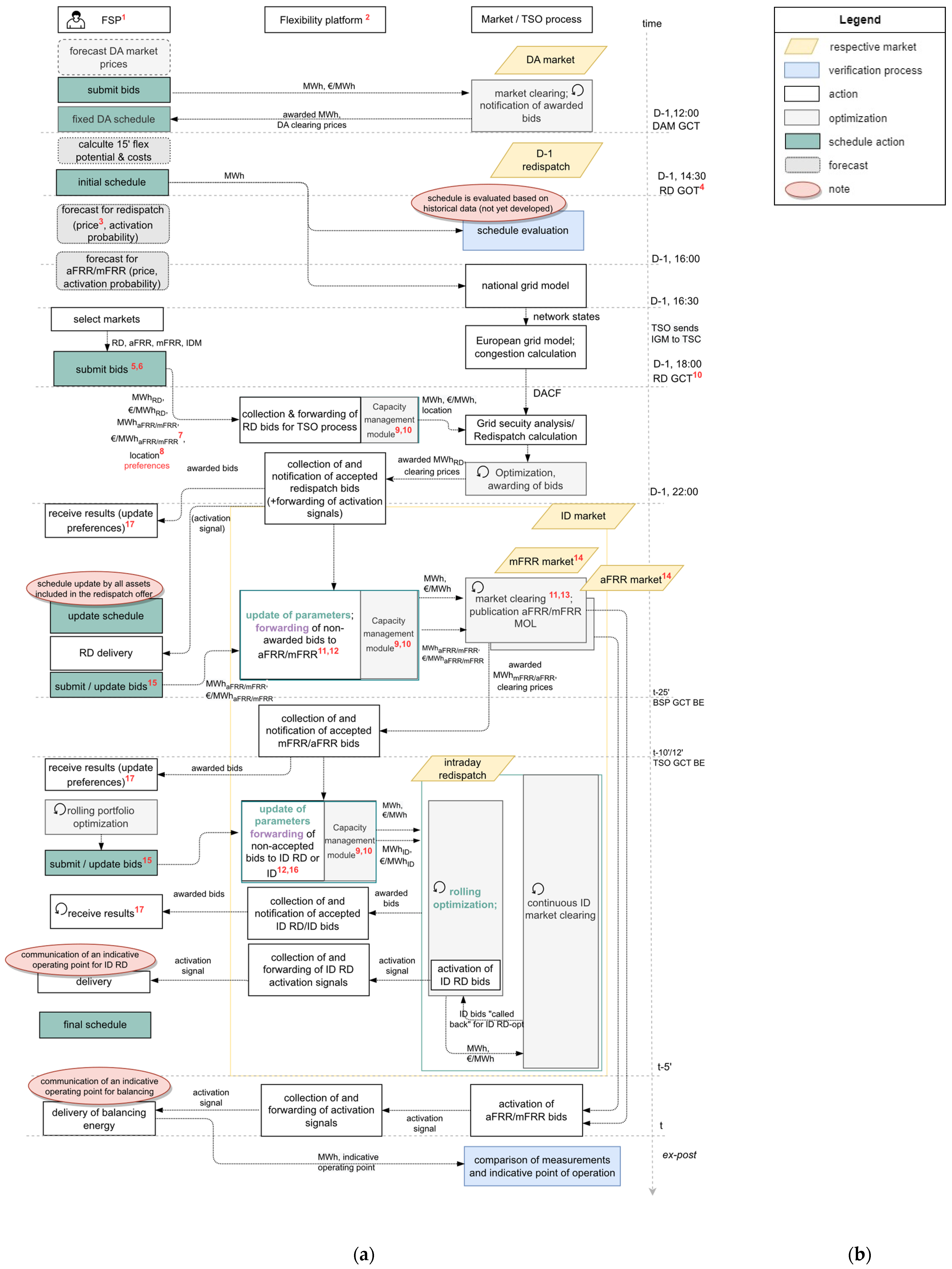
3.5. Hybrid Platform-Based Procurement of Flexibility
- FSPs: a party that offers their flexibility in the form of bids.
- Flexibility platform: a data-exchange platform to which FSPs send their (flexibility) bids (depending on the operational model: redispatch, aFRR/mFRR markets(s), IDM) and receive market updates (as well as activation signals).
- Market/TSO process: the tasks conducted by the TSO, TSCNET and power exchanges are represented along the same process axis.
3.5.1. Assumptions
- The FSP prequalifies its assets for the respective service and aggregates them in such a way that the minimal bid requirements are met; the technical-unit level is left out.
- The platform serves as a communication platform between the FSPs, the TSOs (and potentially DSOs) and the markets.
- Optimization processes for the ancillary services are carried out at the TSO level and not on the platform.
- The main volume of redispatch is procured (D-1).
- It is possible for the FSP to add expiry dates depending on the filtering process.
- An ID RD product is considered to cover the remaining RD demand in the intraday timeframe and requires shorter optimization times as fewer options are available.
- FSPs that are prequalified for only one market are not excluded from the process but can submit bids in a regular fashion before the market’s GCT.
- Intermediation of the flexibility platform is voluntary; if an FSP is only prequalified for one flexibility service and does not have an interface to the platform, it is still possible to submit the bids directly to the TSO/the power exchange.
- The verification process remains at the TSO and not at the platform level.
- The procurement of balancing capacity (or any form of capacity reservation for redispatch) is not considered in the process diagrams.
- No activation of redispatch is foreseen after the GCT of balancing energy markets.
- FSPs can choose the markets in which they would like to participate at the beginning of the process chain.
- Once notified of the results of the preceding market, FSPs are given the option to update their bids for the subsequent markets at a later stage (updating bid information or removing them from the process chain altogether).
- Cross-border balancing platforms, PICASSO and MARI:
- Timings of the platforms must be met [27].
- According to the Austrian terms and conditions for BSPs, the awarded volume in balancing energy (BE) auctions corresponds at least to the dimensioned and awarded volume of the balancing capacity. All awarded aFRR BE bids are forwarded to MARI or PICASSO. In accordance with Art. 29 of the EBGL, TSOs are mandated to forward all submitted BE bids to the platforms, unless they request an exception under Art. 29(10) in cases where the GCT of the local intraday (ID) market occurs after the GCT of the cross-border platforms. APG is currently applying this exception to facilitate the utilization of non-awarded bids in the subsequent IDM.
- Art. 29 of the EBGL further requires the TSOs to forward the cheapest BE bids to the platforms.
- Cross-border remedial action optimization (RAO): the timing of RAO, as is stipulated in the Core Regional Operational Security (ROSC) Methodology, must be observed:
- SoMa 3 specifies that schedule updates after D-1 GCT are to be carried out until 14:30.
- The TSO grid security analysis then starts after 14:30.
- The compilation of TSO data for grid security analysis starts at 16:00.
- The requirements from the System Operation (SO) Regulation and Core ROSC Methodology require the coordination of redispatch calculation among TSOs. Its implementation is expected by 2025 and currently requires the provision of redispatch potential by the TSOs shortly before 18:00.
- The joint security analysis at TSCNET starts no sooner than 18:30.
- The redispatch calculation results are expected no sooner than 22:00.
3.5.2. Process
- The technical-unit level is intentionally left out.
- Bid forwarding is assumed in this model.
- A price forecast is performed unless remuneration is cost-based.
- The GOT and GCT of the redispatch procurement process are line with the Austrian research project Industry4Redispatch.
- Assuming the forwarding of bids, the redispatch and balancing energy bids need to be submitted to the platform at the same time.
- Only free balancing energy bids can be submitted (no reserved balancing capacity bids).
- Different prices are allowed.
- The level of granularity for locational information is to be defined.
- The exact location and design of the capacity management module is an open design question.
- The passive capacity management of aFRR bids and TSO-DSO capacity management processes are to be defined.
- It is assumed that flexibility from reserved balancing capacity bids and other short-term balancing energy bids are collected on the platform and forwarded to the MARI/PICASSO platforms by the TSO.
- Dependent on the prerequisites for the bid submission process, expiry dates may or may not be considered.
- Bids awarded in the balancing capacity market are included.
- The MARI/PICASSO platforms are not included in the processes as BSPs do not interact with the platforms, while bids are awarded by the TSO and not the platform.
- It is assumed that it is possible to submit additional bids to the market either through the platform or directly to the aFRR/mFRR market/IDM order book (if a participant does not have an interface with the platform).
- Parallelization without information loss could work via exclusively linked “twin” bids.
- Whenever the status of a bid changes (e.g., whether it is awarded in a market or is being forwarded), the FSP is informed.
4. Discussion
Author Contributions
Funding
Data Availability Statement
Conflicts of Interest
References
- Villar, J.; Bessa, R.; Matos, M. Flexibility products and markets: Literature review. Electr. Power Syst. Res. 2018, 154, 329–340. [Google Scholar] [CrossRef]
- Schittekatte, T.; Meeus, L. Flexibility markets: Q&A with project pioneers. Util. Policy 2020, 63, 101017. [Google Scholar] [CrossRef]
- Rebenaque, O.; Schmitt, C.; Schumann, K.; Dronne, T.; Roques, F. Success of local flexibility market implementation: A review of current projects. Util. Policy 2023, 80, 101491. [Google Scholar] [CrossRef]
- Poplavskaya, K.; Joos, M.; Krakowski, V.; Knorr, K.; de Vries, L. Redispatch and balancing: Same but different. Links, conflicts and solutions. In Proceedings of the 2020 17th International Conference on the European Energy Market (EEM), Stockholm, Sweden, 16–18 September 2020; pp. 1–6. [Google Scholar]
- Valarezo, O.; Gómez, T.; Chaves-Avila, J.P.; Lind, L.; Correa, M.; Ziegler, D.U.; Escobar, R. Analysis of New Flexibility Market Models in Europe. Energies 2021, 14, 3521. [Google Scholar] [CrossRef]
- Anaya, K.L.; Pollitt, M.G. A Review of International Experience in the Use of Smart Electricity Platforms for the Procurement of Flexibility Services,” University of Cambridge, 2020. Available online: https://project-merlin.co.uk/wp-content/uploads/2020/11/Cambridge-M2-Report.pdf (accessed on 24 May 2024).
- Anaya, K.L.; Pollitt, M.G. How to Procure Flexibility Services within the Electricity Distribution System: Lessons from an International Review of Innovation Projects. Energies 2021, 14, 4475. [Google Scholar] [CrossRef]
- Open Utility Ltd. Company, “Piclo Flex”. Available online: https://picloflex.com/ (accessed on 3 November 2023).
- InteGrid, “InteGrid—Smart Grid Solutions,” InteGrid—Smart Grid Solutions. Available online: https://integrid-h2020.eu/ (accessed on 3 November 2022).
- InterFlex, “Interflex—Home.”. Available online: https://interflex-h2020.com/ (accessed on 3 November 2022).
- Khomami, H.P.; Fonteijn, R.; Geelen, D. Flexibility Market Design for Congestion Management in Smart Distribution Grids: The Dutch Demonstration of the Interflex Project. In Proceedings of the 2020 IEEE PES Innovative Smart Grid Technologies Europe (ISGT-Europe), virtual, 26–28 October 2020; pp. 1191–1195. [Google Scholar]
- GOPACS.eu, “Home,” GOPACS. Available online: https://en.gopacs.eu/ (accessed on 3 November 2022).
- Energy & Meteo Systems GmbH, “Enera: Energy Supply of the Future|Energy & Meteo Systems,” Energy & Meteo Systems. Available online: https://www.energymeteo.com/customers/research_projects/enera.php (accessed on 9 November 2022).
- Madina, C.; Gomez-Arriola, I.; Santos-Mugica, M.; Jimeno, J.; Kessels, K.; Trakas, D.; Chaves, J.P.; Ruwaida, Y. Flexibility markets to procure system services. CoordiNet project. In Proceedings of the 2020 17th International Conference on the European Energy Market (EEM), Stockholm, Sweden, 16–18 September 2020; pp. 1–6. [Google Scholar]
- Mladenov, V.; Chobanov, V.; Seritan, G.C.; Porumb, R.F.; Enache, B.-A.; Vita, V.; Stănculescu, M.; Van, T.V.; Bargiotas, D. A Flexibility Market Platform for Electricity System Operators Using Blockchain Technology. Energies 2022, 15, 539. [Google Scholar] [CrossRef]
- Attar, M.; Repo, S.; Mann, P. Congestion management market design- Approach for the Nordics and Central Europe. Appl. Energy 2022, 313, 118905. [Google Scholar] [CrossRef]
- Heilmann, E.; Klempp, N.; Wetzel, H. Design of regional flexibility markets for electricity: A product classification framework for and application to German pilot projects. Util. Policy 2020, 67, 101133. [Google Scholar] [CrossRef]
- Council of European Energy Regulators asbl, “Redispatching Arrangements in Europe against the Back-Ground of the Clean Energy Package Requirements,” Bruessels. 2021. Available online: https://www.ceer.eu/documents/104400/-/-/7421d0f3-310b-f075-5200-347fb09ed83a (accessed on 3 November 2022).
- ACER, Decision no 16/2020 of the European Union Agency for the cooperation of energy regulators of 15 July 2020 on the Methodology for Classifying the Activation Purposes of Balancing Energy Bids. Available online: https://www.sprk.gov.lv/sites/default/files/editor/ACER%20Decision%2016-2020%20on%20the%20methodology%20for%20classifying%20the%20activation%20purposes%20of%20balancing%20energy%20bids%20(APP).pdf (accessed on 16 August 2022).
- Commission Regulation (EU) 2017/2195 of 23 November 2017 Establishing a Guideline on Electricity Balancing (Text with EEA relevance), Volume 312. 2017. Available online: http://data.europa.eu/eli/reg/2017/2195/oj/eng (accessed on 11 August 2022).
- Commission Regulation (EU) 2017/1485 of 2 August 2017 Establishing a Guideline on Electricity Transmission System Operation (Text with EEA Relevance), Volume 220. 2017. Available online: http://data.europa.eu/eli/reg/2017/1485/oj/eng (accessed on 25 January 2022).
- ACER, PC_2022_E_05—Public Consultation on the Draft Framework Guidelines on Demand Response. 22AD. Available online: https://extranet.acer.europa.eu/Official_documents/Public_consultations/Pages/PC_2022_E_05.aspx (accessed on 14 December 2022).
- NEFI, “Industry4Redispatch,” Industry4Redispatch—NEFI. Available online: https://www.nefi.at/en/project/industry4redispatch/ (accessed on 22 March 2024).
- Tolstrup, K.; Fanta, S.; Zobernig, V.; Riegler, M.; Kumm, J.; Bammert, J.; McCulloch, M.; Schürle, M. Deliverable 3.2. Standardized Flexibility Products and Attributes. 2022. Available online: https://www.digiplat.eu/fileadmin//NES/DigIPlat_D3.2-Standardized_flexibility_attributes_final.pdf (accessed on 13 March 2024).
- Dierenbach, J.; Baartar, M.; Graeber, D.; Zobernig, V.; McCulloch, M.; Schürle, M.; Hödl, M. Deliverable 3.3. Definition of Multifunctional Flexibility Use Cases. 2023. Available online: https://www.digiplat.eu/fileadmin//NES/DigIPlat_D3.3-UseCases_final.pdf (accessed on 13 March 2024).
- Poplavskaya, K.; Fanta, S. MODULE 1—MULTI-USE-CASE LOGIC of flexibility procurement with a focus on balancing and redispatch. Wien, 2022.
- Entsoe, “Picasso Mari-Stakeholderworkshop,” Webinar Session. 2020. Available online: https://eepublicdownloads.azureedge.net/webinars/200713_MARI-PICASSO_Stakeholder_Workshop%20slides.pdf (accessed on 7 September 2021).









| Analyzed Evaluation Criteria | Organizational Models | ||||||
|---|---|---|---|---|---|---|---|
| Sequential | Parallel | Combined | |||||
| Timings | International GCTs have to be complied with → biggest obstacle for product harmonization. | ||||||
| Bid linking concept could be implemented in sequential or parallel markets. | |||||||
| TSO’s perspective | It would be necessary to implement a capacity management process to use balancing bids for redispatch. | Most FSPs will likely submit their bids close to the GCT. | Simplification of procurement of flexibility. | ||||
| Locational information required to use BE bids for RD. | If the GCT is very close to real time, this is highly critical from the grid-perspective. | ||||||
| FSP’s perspective | FSP needs to be prequalified for all markets they intend to participate in. | Dependent on the chosen market design and level of technical requirements, lots of potentially excluded flexibility potential. | |||||
| FSP has to account for and incorporate the respective fixed costs (implicit or explicit) for the different markets into their pricing strategies. | |||||||
| Potential for product harmonization | Different pricing mechanisms likely to lead to distortions and need to be harmonized regardless of the degree of product integration (whereby various activation probabilities must also be taken into account). | ||||||
| Only flex prequalified for balancing can be used for other use cases, except for RD + IDM. | |||||||
| Potential for technical harmonization | Combination with RD: locational information must be provided through the flexibility platform. | ||||||
| Only prequalified balancing bids would be usable for other use cases, except for RD + IDM or unless an overlapping-pool concept is applied. That is, considering portfolio bidding, some of the technical units in the pool would be used for both (or more) flexibility services, whereas the rest of the units would remain service-specific. | |||||||
| Effect on liquidity | Bid-forwarding mechanism needed, in order not to restrict liquidity. | ||||||
| Increase in liquidity is only possible in subsequent market(s) | Bid-forwarding mechanism needed, in order not to restrict liquidity; | Highly dependent on the chosen market design, the level of technical requirements and whether these would exclude a lot of flexibility resources. | |||||
| increase in liquidity in all parallel markets in cases where exclusive bid linking is possible. | |||||||
| Important to not exclude flexibility potential that could be used only for RD. | |||||||
| Product integration with the IDM might help increase short-term liquidity. | |||||||
| Overlapping-pool concept might help boost liquidity in several markets, yet is complex optimization- and IT-wise. | |||||||
| Effect on gaming | In cases of same pricing mechanisms and bid prices: reduction in gaming potential. | Reduction in gaming potential if “universal flex” product is used (fully harmonized products) | |||||
| Complexity of implementation | low | medium | high | ||||
Disclaimer/Publisher’s Note: The statements, opinions and data contained in all publications are solely those of the individual author(s) and contributor(s) and not of MDPI and/or the editor(s). MDPI and/or the editor(s) disclaim responsibility for any injury to people or property resulting from any ideas, methods, instructions or products referred to in the content. |
© 2024 by the authors. Licensee MDPI, Basel, Switzerland. This article is an open access article distributed under the terms and conditions of the Creative Commons Attribution (CC BY) license (https://creativecommons.org/licenses/by/4.0/).
Share and Cite
Fanta, S.; Tolstrup, K.; Riegler, M.; Obernosterer, L.; Wirrer, C. Efficient Operationalization of Flexibility Procurement: Market Design Analysis and Process Definition. Energies 2024, 17, 2876. https://doi.org/10.3390/en17122876
Fanta S, Tolstrup K, Riegler M, Obernosterer L, Wirrer C. Efficient Operationalization of Flexibility Procurement: Market Design Analysis and Process Definition. Energies. 2024; 17(12):2876. https://doi.org/10.3390/en17122876
Chicago/Turabian StyleFanta, Sarah, Ksenia Tolstrup, Markus Riegler, Lukas Obernosterer, and Christina Wirrer. 2024. "Efficient Operationalization of Flexibility Procurement: Market Design Analysis and Process Definition" Energies 17, no. 12: 2876. https://doi.org/10.3390/en17122876
APA StyleFanta, S., Tolstrup, K., Riegler, M., Obernosterer, L., & Wirrer, C. (2024). Efficient Operationalization of Flexibility Procurement: Market Design Analysis and Process Definition. Energies, 17(12), 2876. https://doi.org/10.3390/en17122876

