An Overview of Major Synthetic Fuels
Abstract
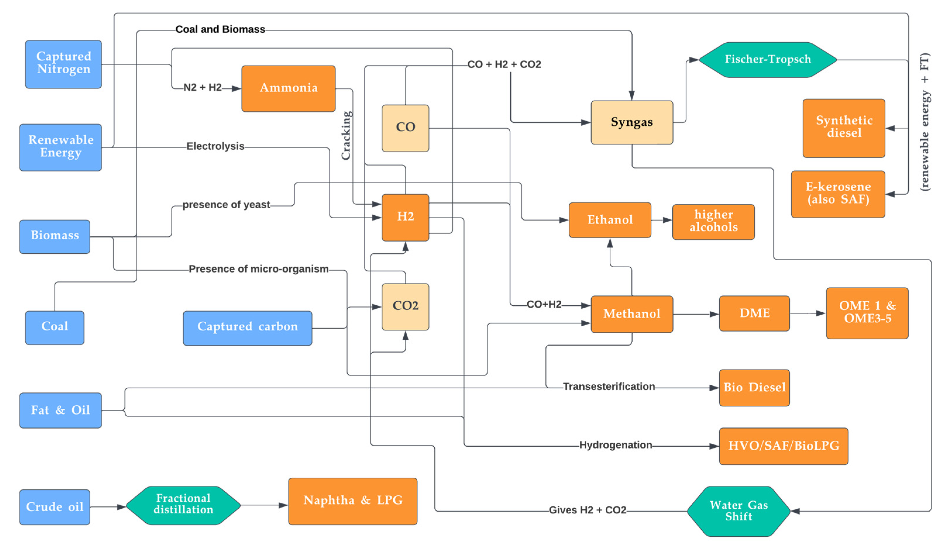
1. Introduction
- Renewable energy: One of the most important solutions to climate change is the transition to renewable energy sources, such as wind, solar, and hydropower. Renewable energy is clean, sustainable, and abundant, and it can help to reduce greenhouse gas emissions and mitigate the impacts of climate change. Some of the renewable energy technologies are solar photovoltaic, wind turbine, hydroelectric power plants, geothermal energy, and tidal energy technologies.
- Energy efficiency: Another important solution to climate change is improving energy efficiency, which refers to the use of less energy to achieve the same level of service. This can be achieved through a variety of measures, such as better insulation, more efficient appliances, and smarter transportation systems.
- Carbon capture and storage: Carbon capture and storage (CCS) is a technology that captures carbon dioxide emissions from power plants and other sources and stores them underground, preventing them from entering the atmosphere. CCS can help to reduce greenhouse gas emissions and mitigate the impacts of climate change [19].
- Synthetic fuels: Synthetic fuels, also known as e-fuels or artificial fuels, are produced from renewable or non-renewable sources that resemble the characteristics of fossil-derived fuels. They can be used in place of traditional fossil fuels in a variety of applications, such as transportation, heating, and power generation.
- Carbon pricing: Carbon pricing is a policy that puts a price on carbon dioxide emissions, through taxes or cap-and-trade systems. This provides a financial incentive for businesses and individuals to reduce their emissions and transition to cleaner technologies [20].
2. Synthetic Fuels and Their Classifications
- Biofuels: These are synthetic fuels that are produced from biological materials, such as vegetable oils, animal fats, or waste products. Examples of biofuels include biodiesel, bioethanol, and biogas.
- Hydrogen fuels: These are synthetic fuels that are produced by reacting hydrogen with other molecules, commonly carbon dioxide. Examples of fuels considered under this category include methanol, DME, and synthetic natural gas.
- Power-to-liquid (PtL) fuels: These are synthetic fuels that are produced by using electricity from renewable sources to convert water and carbon dioxide into liquid fuel. Examples of PtL fuels include synthetic gasoline, synthetic diesel, and synthetic aviation fuel.
- Gas-to-liquids (GtL) fuels: These are synthetic fuels that are produced by using natural gas or other gases as feedstocks. Examples of GtL fuels include synthetic diesel, synthetic gasoline, and synthetic aviation fuel.
3. Biofuels
3.1. Biodiesel
3.2. Hydrogenated Vegetable Oil (HVO)
3.3. Bio-Methanol and Bioethanol
- Methanol can react with steam at lower temperatures and carries the advantage of a simpler reforming process due to the presence of only one carbon atom [99].
- Ethanol is non-toxic, as opposed to methanol, which is toxic in nature [99].
- Ethanol has better combustion performance and lower corrosion when blended with gasoline when compared to methanol [100].
- Ethanol has higher specific energy than methanol.
- Methanol is cheaper to produce than ethanol [101].
- Methanol is preferred for the production of other synthetic fuels, such as biodiesel through the transesterification process, due to its reactivity and higher equilibrium conversion [102].
- Both ethanol and methanol can be used as fuel in direct alcohol fuel cells, where each fuel displays superiority under different parameters such as catalysts used and temperature [103].
4. Hydrogen Fuels
4.1. Hydrogen
- As a fuel for vehicles: It can be used to power cars, buses, and other vehicles. It has a high energy density and can be used to store and transport energy, making it a potential alternative to gasoline and other fossil fuels.
- For electricity generation: Hydrogen can be burned in a fuel cell to produce electricity, with water as the only by-product. Fuel cells are highly efficient and can be used to power homes, businesses, and other facilities [131].
- For heating and cooling: Hydrogen can be used as a fuel for heating and cooling systems, providing an alternative to natural gas and other fossil fuels.
4.2. Syngas
4.3. Methanol
- The fermentation of biomass: In this process, biomass, such as wood or agricultural waste, is fermented to produce methanol. It basically converts methane produced from biomaterial into methanol. This type is also known as bio-methanol and was discussed in detail in the previous sections. This method is typically used on a small scale and it is often used to produce methanol from waste materials or other low-value feedstocks. Figure 10 depicts the feedstocks for all types of methanol.
- Direct methane to methanol conversion: The industrial process of methane to methanol transformation is carried out through the conventional (indirect) route, which is expensive, owing to its high energy requirements. Direct conversion routes for methane to methanol such as plasma, photocatalytic, supercritical water, and biological routes have been developed to achieve cost-effectiveness and feasibility [98]. However, these technologies are in their early stages and have a time window of 5 to 20 years for industrial feasibility.
4.4. Dimethyl Ethers (DME)
5. Power-to-Liquid (PtL)
- Hydrogen: It is considered a PtL fuel since it can be produced purely from renewable electricity and water as its feedstock. It can be used as a standalone fuel in fuel cell vehicles or blended with natural gas to produce a lower-carbon fuel for use in internal combustion engines.
- Methanol, Ethanol and DME: The production of methanol, ethanol, and DME are discussed in the earlier sections in detail, which brings ambiguity in mentioning them here again. With the other feedstocks remaining the same, if the hydrogen required for their production is obtained from clean energy, they are considered as PtL fuels. The production methods, however, remain the same. Methanol and ethanol produced as PtL fuels are also called e-methanol and e-ethanol.
- Synthetic diesel: Synthetic diesel is a PtL fuel that can be used in any diesel engine with little or no modification.
- PtL-kerosene: This is an e-fuel produced through renewable energy that is under development stages in the aviation industry.
- Ammonia: Ammonia is a chemical compound that can be produced from renewable electricity and used as fuel in specialised engines or fuel cells.
5.1. Synthetic Diesel
5.2. PtL-Kerosene
5.3. Ammonia
6. Gas-to-Liquid (GtL)
- GtL Diesel: Gas-to-liquid (GtL) diesel and power-to-liquid (PtL) diesel are both essentially the same synthetic diesel fuel produced through different processes. One key difference between GtL and PtL diesel is the source of the starting material. GtL diesel is produced through the conversion of natural gas or other hydrocarbon gases into a liquid form, while it is considered PtL when the energy required is obtained from renewable sources. As a result, PtL diesel is considered to be a more environmentally friendly option compared to GtL diesel, as it does not release additional carbon dioxide into the atmosphere during its production. GtL diesel is commonly used in transportation and other applications and is often considered to be a cleaner burning fuel compared to traditional diesel, as it contains fewer impurities and produces fewer emissions.
- Jet fuel: Jet fuel is another type of GtL fuel that is commonly used in the aviation industry. GtL jet fuel is often considered to be a more sustainable alternative to traditional jet fuel, as it has a lower carbon intensity and produces fewer emissions. This is the same as the SAF discussed in the earlier sections and the differentiation between them is once again analogous to that of synthetic diesel in the earlier point.
- Naphtha: Naphtha is a type of GtL fuel that is used as a feedstock for the production of chemicals and plastics. It can be produced from other hydrocarbon gases and is sometimes used as a blend stock for gasoline.
- LPG: LPG, or liquefied petroleum gas, is a type of GtL fuel that is commonly used for heating purposes. It is a mixture of propane and butane and is often considered to be a cleaner-burning alternative to traditional fossil fuels.
6.1. Naphtha
6.2. Liquefied Petroleum Gas (LPG)
7. Concluding Remarks, Challenges, and Future Landscape
- Cost: Transitioning to low-carbon or zero-emissions technologies can be expensive. Many countries rely heavily on fossil fuels for energy, and transitioning away from these sources will require significant investments in new infrastructure.
- Technological challenges: There may be technical challenges involved in transitioning to low-carbon or zero-emissions technologies, such as the need to develop new technologies or modify existing ones.
- Political challenges: There may be political challenges to transitioning to net zero emissions, as it may require significant policy changes and the implementation of new regulations. This can be difficult to achieve, particularly if there is resistance to change from certain groups or sectors of society.
- Behavioural change: Achieving net zero emissions will also require individuals and businesses to change their behaviour, such as using low-carbon transportation options and adopting energy-efficient practices. Changing behaviours can be difficult, particularly if people are resistant to change.
- International cooperation: Achieving net zero emissions will require cooperation between countries, as global emissions need to be reduced. This can be challenging, as different countries have different priorities and may not agree on the best course of action.
Author Contributions
Funding
Data Availability Statement
Conflicts of Interest
References
- Ready, E.; Collings, P. “All the Problems in the Community Are Multifaceted and Related to Each Other”: Inuit Concerns in an Era of Climate Change. Am. J. Hum. Biol. 2021, 33, e23516. [Google Scholar] [CrossRef] [PubMed]
- de Guttry, C.; Süsser, D.; Döring, M. Situating Climate Change: Psychological Distances as Tool to Understand the Multifaceted Dimensions of Climate Change Meanings. Geoforum 2019, 104, 92–100. [Google Scholar] [CrossRef]
- Valencia-Quintana, R.; Milić, M.; Jakšić, D.; Šegvić Klarić, M.; Tenorio-Arvide, M.G.; Pérez-Flores, G.A.; Bonassi, S.; Sánchez-Alarcón, J. Environment Changes, Aflatoxins, and Health Issues, a Review. Int. J. Environ. Res. Public Health 2020, 17, 7850. [Google Scholar] [CrossRef]
- Cavicchioli, R.; Ripple, W.J.; Timmis, K.N.; Azam, F.; Bakken, L.R.; Baylis, M.; Behrenfeld, M.J.; Boetius, A.; Boyd, P.W.; Classen, A.T.; et al. Scientists’ Warning to Humanity: Microorganisms and Climate Change. Nat. Rev. Microbiol. 2019, 17, 569–586. [Google Scholar] [CrossRef] [PubMed]
- Jorgenson, A.K.; Fiske, S.; Hubacek, K.; Li, J.; McGovern, T.; Rick, T.; Schor, J.B.; Solecki, W.; York, R.; Zycherman, A. Social Science Perspectives on Drivers of and Responses to Global Climate Change. WIREs Clim. Chang. 2019, 10, e554. [Google Scholar] [CrossRef]
- Chen, T.; Bao, A.; Jiapaer, G.; Guo, H.; Zheng, G.; Jiang, L.; Chang, C.; Tuerhanjiang, L. Disentangling the Relative Impacts of Climate Change and Human Activities on Arid and Semiarid Grasslands in Central Asia during 1982–2015. Sci. Total Environ. 2019, 653, 1311–1325. [Google Scholar] [CrossRef] [PubMed]
- Sanson, A.V.; Burke, S.E.L. Climate Change and Children: An Issue of Intergenerational Justice. In Children and Peace: From Research to Action; Balvin, N., Christie, D.J., Eds.; Springer International Publishing: Cham, Switzerland, 2020; pp. 343–362. ISBN 978-3-030-22176-8. [Google Scholar]
- Mah, A.Y.J.; Chapman, D.A.; Markowitz, E.M.; Lickel, B. Coping with Climate Change: Three Insights for Research, Intervention, and Communication to Promote Adaptive Coping to Climate Change. J. Anxiety Disord. 2020, 75, 102282. [Google Scholar] [CrossRef] [PubMed]
- Froese, R.; Schilling, J. The Nexus of Climate Change, Land Use, and Conflicts. Curr. Clim. Chang. Rep. 2019, 5, 24–35. [Google Scholar] [CrossRef]
- Marx, W.; Haunschild, R.; Bornmann, L. Heat Waves: A Hot Topic in Climate Change Research. Theor. Appl. Climatol. 2021, 146, 781–800. [Google Scholar] [CrossRef]
- Stillman, J.H. Heat Waves, the New Normal: Summertime Temperature Extremes Will Impact Animals, Ecosystems, and Human Communities. Physiology 2019, 34, 86–100. [Google Scholar] [CrossRef]
- Perera, A.T.D.; Nik, V.M.; Chen, D.; Scartezzini, J.-L.; Hong, T. Quantifying the Impacts of Climate Change and Extreme Climate Events on Energy Systems. Nat. Energy 2020, 5, 150–159. [Google Scholar] [CrossRef]
- Cianconi, P.; Betrò, S.; Janiri, L. The Impact of Climate Change on Mental Health: A Systematic Descriptive Review. Front. Psychiatry 2020, 11, 74. [Google Scholar] [CrossRef] [PubMed]
- FitzGerald, D.M.; Hughes, Z. Marsh Processes and Their Response to Climate Change and Sea-Level Rise. Annu. Rev. Earth Planet. Sci. 2019, 47, 481–517. [Google Scholar] [CrossRef]
- Konapala, G.; Mishra, A.K.; Wada, Y.; Mann, M.E. Climate Change Will Affect Global Water Availability through Compounding Changes in Seasonal Precipitation and Evaporation. Nat. Commun. 2020, 11, 3044. [Google Scholar] [CrossRef]
- Ballew, M.T.; Leiserowitz, A.; Roser-Renouf, C.; Rosenthal, S.A.; Kotcher, J.E.; Marlon, J.R.; Lyon, E.; Goldberg, M.H.; Maibach, E.W. Climate Change in the American Mind: Data, Tools, and Trends. Environ. Sci. Policy Sustain. Dev. 2019, 61, 4–18. [Google Scholar] [CrossRef]
- Treen, K.M.D.I.; Williams, H.T.P.; O’Neill, S.J. Online Misinformation about Climate Change. WIREs Clim. Chang. 2020, 11, e665. [Google Scholar] [CrossRef]
- Schäfer, M.S. Online Communication on Climate Change and Climate Politics: A Literature Review. WIREs Clim. Chang. 2012, 3, 527–543. [Google Scholar] [CrossRef]
- Baena-Moreno, F.M.; Rodríguez-Galán, M.; Vega, F.; Alonso-Fariñas, B.; Arenas, L.F.V.; Navarrete, B. Carbon Capture and Utilization Technologies: A Literature Review and Recent Advances. Energy Sources Part A Recover. Util. Environ. Eff. 2019, 41, 1403–1433. [Google Scholar] [CrossRef]
- Maestre-Andrés, S.; Drews, S.; van den Bergh, J. Perceived Fairness and Public Acceptability of Carbon Pricing: A Review of the Literature. Clim. Policy 2019, 19, 1186–1204. [Google Scholar] [CrossRef]
- Khalili, S.; Rantanen, E.; Bogdanov, D.; Breyer, C. Global Transportation Demand Development with Impacts on the Energy Demand and Greenhouse Gas Emissions in a Climate-Constrained World. Energies 2019, 12, 3870. [Google Scholar] [CrossRef]
- Abdin, Z.; Mérida, W. Hybrid Energy Systems for Off-Grid Power Supply and Hydrogen Production Based on Renewable Energy: A Techno-Economic Analysis. Energy Convers. Manag. 2019, 196, 1068–1079. [Google Scholar] [CrossRef]
- Stan, C. Climate-Neutral Fuels. In Future Fire Forms: Heat, Work and Thermodynamics; Springer International Publishing: Cham, Switzerland, 2023; pp. 57–81. ISBN 978-3-031-12081-7. [Google Scholar]
- Moioli, E.; Schildhauer, T. Negative CO2 Emissions from Flexible Biofuel Synthesis: Concepts, Potentials, Technologies. Renew. Sustain. Energy Rev. 2022, 158, 112120. [Google Scholar] [CrossRef]
- Toborek-Mazur, J.; Partacz, K.; Surówka, M. Energy Security as a Premise for Mergers and Acquisitions on the Example of the Multi-Energy Concern PKN Orlen in the Face of the Challenges of the 2020s. Energies 2022, 15, 5112. [Google Scholar] [CrossRef]
- Koyamparambath, A.; Santillán-Saldivar, J.; McLellan, B.; Sonnemann, G. Supply Risk Evolution of Raw Materials for Batteries and Fossil Fuels for Selected OECD Countries (2000–2018). Resour. Policy 2022, 75, 102465. [Google Scholar] [CrossRef]
- Białecki, T. Mathematical Model of the Combustion Process for Turbojet Engine Based on Fuel Properties. Int. J. Energy Environ. Eng. 2022, 13, 1309–1316. [Google Scholar] [CrossRef]
- Ngũgĩ, J.M.; Richter, S.; Braun-Unkhoff, M.; Naumann, C.; Riedel, U. A Study on Fundamental Combustion Properties of Oxymethylene Ether-1, the Primary Reference Fuel 90, and Their Blend: Experiments and Modeling. Combust. Flame 2022, 243, 111996. [Google Scholar] [CrossRef]
- Okoro, V.; Azimov, U.; Munoz, J. Recent Advances in Production of Bioenergy Carrying Molecules, Microbial Fuels, and Fuel Design—A Review. Fuel 2022, 316, 123330. [Google Scholar] [CrossRef]
- Pratschner, S.; Hammerschmid, M.; Müller, F.J.; Müller, S.; Winter, F. Simulation of a Pilot Scale Power-to-Liquid Plant Producing Synthetic Fuel and Wax by Combining Fischer–Tropsch Synthesis and SOEC. Energies 2022, 15, 4134. [Google Scholar] [CrossRef]
- Cabrera, E.; de Sousa, J.M.M. Use of Sustainable Fuels in Aviation—A Review. Energies 2022, 15, 2440. [Google Scholar] [CrossRef]
- Galimova, T.; Ram, M.; Bogdanov, D.; Fasihi, M.; Khalili, S.; Gulagi, A.; Karjunen, H.; Mensah, T.N.O.; Breyer, C. Global Demand Analysis for Carbon Dioxide as Raw Material from Key Industrial Sources and Direct Air Capture to Produce Renewable Electricity-Based Fuels and Chemicals. J. Clean. Prod. 2022, 373, 133920. [Google Scholar] [CrossRef]
- Winter, C.; Schröter, B.; Fidaschek, S. The German Cement Industry as a CO2 Source for Other Industries. Fuels 2022, 3, 342–352. [Google Scholar] [CrossRef]
- Kannan, R.; Panos, E.; Hirschberg, S.; Kober, T. A Net-Zero Swiss Energy System by 2050: Technological and Policy Options for the Transition of the Transportation Sector. Futures Foresight Sci. 2022, 4, e126. [Google Scholar] [CrossRef]
- Du, X.; Peng, Y.; Albero, J.; Li, D.; Hu, C.; García, H. Synthetic Fuels from Biomass: Photocatalytic Hydrodecarboxylation of Octanoic Acid by Ni Nanoparticles Deposited on TiO2. ChemSusChem 2022, 15, e202102107. [Google Scholar] [CrossRef] [PubMed]
- Li, Q.; Cherian, J.; Shabbir, M.S.; Sial, M.S.; Li, J.; Mester, I.; Badulescu, A. Exploring the Relationship between Renewable Energy Sources and Economic Growth. The Case of SAARC Countries. Energies 2021, 14, 520. [Google Scholar] [CrossRef]
- Moriarty, P.; Honnery, D. Feasibility of a 100% Global Renewable Energy System. Energies 2020, 13, 5543. [Google Scholar] [CrossRef]
- Taghizadeh-Hesary, F.; Yoshino, N. Sustainable Solutions for Green Financing and Investment in Renewable Energy Projects. Energies 2020, 13, 788. [Google Scholar] [CrossRef]
- Groissböck, M.; Gusmão, A. Impact of Renewable Resource Quality on Security of Supply with High Shares of Renewable Energies. Appl. Energy 2020, 277, 115567. [Google Scholar] [CrossRef]
- Hauch, A.; Küngas, R.; Blennow, P.; Hansen, A.B.; Hansen, J.B.; Mathiesen, B.V.; Mogensen, M.B. Recent Advances in Solid Oxide Cell Technology for Electrolysis. Science 2020, 370, eaba6118. [Google Scholar] [CrossRef] [PubMed]
- Bogdanov, D.; Ram, M.; Aghahosseini, A.; Gulagi, A.; Oyewo, A.S.; Child, M.; Caldera, U.; Sadovskaia, K.; Farfan, J.; De Souza Noel Simas Barbosa, L.; et al. Low-Cost Renewable Electricity as the Key Driver of the Global Energy Transition towards Sustainability. Energy 2021, 227, 120467. [Google Scholar] [CrossRef]
- Dieterich, V.; Buttler, A.; Hanel, A.; Spliethoff, H.; Fendt, S. Power-to-Liquid via Synthesis of Methanol{,} DME or Fischer–Tropsch-Fuels: A Review. Energy Environ. Sci. 2020, 13, 3207–3252. [Google Scholar] [CrossRef]
- Hänggi, S.; Elbert, P.; Bütler, T.; Cabalzar, U.; Teske, S.; Bach, C.; Onder, C. A Review of Synthetic Fuels for Passenger Vehicles. Energy Rep. 2019, 5, 555–569. [Google Scholar] [CrossRef]
- Rajak, U.; Verma, T.N. Effect of Emission from Ethylic Biodiesel of Edible and Non-Edible Vegetable Oil, Animal Fats, Waste Oil and Alcohol in CI Engine. Energy Convers. Manag. 2018, 166, 704–718. [Google Scholar] [CrossRef]
- Hájek, M.; Vávra, A.; de Paz Carmona, H.; Kocík, J. The Catalysed Transformation of Vegetable Oils or Animal Fats to Biofuels and Bio-Lubricants: A Review. Catalysts 2021, 11, 1118. [Google Scholar] [CrossRef]
- Padhi, S.; Singh, R.K. Non-Edible Oils as the Potential Source for the Production of Biodiesel in India: A Review. J. Chem. Pharm. Res. 2011, 3, 39–49. [Google Scholar]
- Shadidi, B.; Najafi, G.; Zolfigol, M.A. A Review of the Existing Potentials in Biodiesel Production in Iran. Sustainability 2022, 14, 3284. [Google Scholar] [CrossRef]
- Abdulkareem-Alsultan, G.; Asikin-Mijan, N.; Lee, H.V.; Rashid, U.; Islam, A.; Taufiq-Yap, Y.H. A Review on Thermal Conversion of Plant Oil (Edible and Inedible) into Green Fuel Using Carbon-Based Nanocatalyst. Catalysts 2019, 9, 350. [Google Scholar] [CrossRef]
- Mat Aron, N.S.; Khoo, K.S.; Chew, K.W.; Show, P.L.; Chen, W.-H.; Nguyen, T.H.P. Sustainability of the Four Generations of Biofuels—A Review. Int. J. Energy Res. 2020, 44, 9266–9282. [Google Scholar] [CrossRef]
- Hirani, A.H.; Javed, N.; Asif, M.; Basu, S.K.; Kumar, A. A Review on First- and Second-Generation Biofuel Productions. In Biofuels: Greenhouse Gas Mitigation and Global Warming: Next Generation Biofuels and Role of Biotechnology; Kumar, A., Ogita, S., Yau, Y.-Y., Eds.; Springer: New Delhi, India, 2018; pp. 141–154. ISBN 978-81-322-3763-1. [Google Scholar]
- Chowdhury, H.; Loganathan, B. Third-Generation Biofuels from Microalgae: A Review. Curr. Opin. Green Sustain. Chem. 2019, 20, 39–44. [Google Scholar] [CrossRef]
- Moravvej, Z.; Makarem, M.A.; Rahimpour, M.R. Chapter 20—The Fourth Generation of Biofuel. In Second and Third Generation of Feedstocks; Basile, A., Dalena, F., Eds.; Elsevier: Amsterdam, The Netherlands, 2019; pp. 557–597. ISBN 978-0-12-815162-4. [Google Scholar]
- Arshad, M.; Zia, M.A.; Shah, F.A.; Ahmad, M. An Overview of Biofuel. In Perspectives on Water Usage for Biofuels Production: Aquatic Contamination and Climate Change; Arshad, M., Ed.; Springer International Publishing: Cham, Switzerland, 2018; pp. 1–37. ISBN 978-3-319-66408-8. [Google Scholar]
- Demirbas, A. Progress and Recent Trends in Biofuels. Prog. Energy Combust. Sci. 2007, 33, 1–18. [Google Scholar] [CrossRef]
- Niculescu, R.; Clenci, A.; Iorga-Siman, V. Review on the Use of Diesel–Biodiesel–Alcohol Blends in Compression Ignition Engines. Energies 2019, 12, 1194. [Google Scholar] [CrossRef]
- Mehregan, M.; Moghiman, M. Experimental Investigation of the Distinct Effects of Nanoparticles Addition and Urea-SCR after-Treatment System on NOx Emissions in a Blended-Biodiesel Fueled Internal Combustion Engine. Fuel 2020, 262, 116609. [Google Scholar] [CrossRef]
- Rouhany, M.; Montgomery, H. Global Biodiesel Production: The State of the Art and Impact on Climate Change. In Biodiesel: From Production to Combustion; Tabatabaei, M., Aghbashlo, M., Eds.; Springer International Publishing: Cham, Switzerland, 2019; pp. 1–14. ISBN 978-3-030-00985-4. [Google Scholar]
- Okwundu, O.S.; El-Shazly, A.H.; Elkady, M. Comparative Effect of Reaction Time on Biodiesel Production from Low Free Fatty Acid Beef Tallow: A Definition of Product Yield. SN Appl. Sci. 2019, 1, 140. [Google Scholar] [CrossRef]
- Gotovuša, M.; Pucko, I.; Racar, M.; Faraguna, F. Biodiesel Produced from Propanol and Longer Chain Alcohols & mdash; Synthesis and Properties. Energies 2022, 15, 4996. [Google Scholar] [CrossRef]
- Gebremariam, S.N.; Marchetti, J.M. Biodiesel Production Technologies: Review. AIMS Energy 2017, 5, 425–457. [Google Scholar] [CrossRef]
- Baskar, G.; Aiswarya, R. Trends in Catalytic Production of Biodiesel from Various Feedstocks. Renew. Sustain. Energy Rev. 2016, 57, 496–504. [Google Scholar] [CrossRef]
- Khan, E.; Ozaltin, K.; Spagnuolo, D.; Bernal-Ballen, A.; Piskunov, M.V.; Di Martino, A. Biodiesel from Rapeseed and Sunflower Oil: Effect of the Transesterification Conditions and Oxidation Stability. Energies 2023, 16, 657. [Google Scholar] [CrossRef]
- Kosamia, N.M.; Samavi, M.; Uprety, B.K.; Rakshit, S.K. Valorization of Biodiesel Byproduct Crude Glycerol for the Production of Bioenergy and Biochemicals. Catalysts 2020, 10, 609. [Google Scholar] [CrossRef]
- Dou, B.; Song, Y.; Wang, C.; Chen, H.; Xu, Y. Hydrogen Production from Catalytic Steam Reforming of Biodiesel Byproduct Glycerol: Issues and Challenges. Renew. Sustain. Energy Rev. 2014, 30, 950–960. [Google Scholar] [CrossRef]
- Gebremariam, S.N.; Marchetti, J.M. Economics of Biodiesel Production: Review. Energy Convers. Manag. 2018, 168, 74–84. [Google Scholar] [CrossRef]
- Dewangan, A.; Yadav, A.K.; Mallick, A. Current Scenario of Biodiesel Development in India: Prospects and Challenges. Energy Sources Part A Recovery Util. Environ. Eff. 2018, 40, 2494–2501. [Google Scholar] [CrossRef]
- Mishra, V.K.; Goswami, R. A Review of Production, Properties and Advantages of Biodiesel. Biofuels 2018, 9, 273–289. [Google Scholar] [CrossRef]
- Kumar, S.; Salam, P.A.; Shrestha, P.; Ackom, E.K. An Assessment of Thailand’s Biofuel Development. Sustainability 2013, 5, 1577–1597. [Google Scholar] [CrossRef]
- Meira, M.; Quintella, C.M.; Ribeiro, E.M.O.; Silva, H.R.G.; Guimarães, A.K. Overview of the Challenges in the Production of Biodiesel. Biomass Convers. Biorefinery 2015, 5, 321–329. [Google Scholar] [CrossRef]
- Rimkus, A.; Žaglinskis, J.; Stravinskas, S.; Rapalis, P.; Matijošius, J.; Bereczky, Á. Research on the Combustion, Energy and Emission Parameters of Various Concentration Blends of Hydrotreated Vegetable Oil Biofuel and Diesel Fuel in a Compression-Ignition Engine. Energies 2019, 12, 2978. [Google Scholar] [CrossRef]
- Alves, J.C.L. Vibrational Spectroscopy for the Quantification of Hydrotreated Vegetable Oil (HVO) Advanced Biofuels in Petroleum-Derived Fuel Blends: A Minireview. Anal. Lett. 2022, 55, 933–950. [Google Scholar] [CrossRef]
- Vignesh, P.; Pradeep Kumar, A.R.; Shankar Ganesh, N.; Jayaseelan, V.; Sudhakar, K. A Review of Conventional and Renewable Biodiesel Production. Chin. J. Chem. Eng. 2021, 40, 1–17. [Google Scholar] [CrossRef]
- Hor, C.J.; Tan, Y.H.; Mubarak, N.M.; Tan, I.S.; Ibrahim, M.L.; Yek, P.N.Y.; Karri, R.R.; Khalid, M. Techno-Economic Assessment of Hydrotreated Vegetable Oil as a Renewable Fuel from Waste Sludge Palm Oil. Environ. Res. 2023, 220, 115169. [Google Scholar] [CrossRef] [PubMed]
- Yeoh, M.L.; Goh, C.S. Hydrotreated Vegetable Oil Production from Palm Oil Mill Effluents: Status, Opportunities and Challenges. Biofuels Bioprod. Biorefining 2022, 16, 1153–1158. [Google Scholar] [CrossRef]
- Wichmann, J.; Lauersen, K.J.; Biondi, N.; Christensen, M.; Guerra, T.; Hellgardt, K.; Kühner, S.; Kuronen, M.; Lindberg, P.; Rösch, C.; et al. Engineering Biocatalytic Solar Fuel Production: The PHOTOFUEL Consortium. Trends Biotechnol. 2021, 39, 323–327. [Google Scholar] [CrossRef]
- Dimitriadis, A.; Natsios, I.; Dimaratos, A.; Katsaounis, D.; Samaras, Z.; Bezergianni, S.; Lehto, K. Evaluation of a Hydrotreated Vegetable Oil (HVO) and Effects on Emissions of a Passenger Car Diesel Engine. Front. Mech. Eng. 2018, 4, 7. [Google Scholar] [CrossRef]
- d’Ambrosio, S.; Mancarella, A.; Manelli, A. Utilization of Hydrotreated Vegetable Oil (HVO) in a Euro 6 Dual-Loop EGR Diesel Engine: Behavior as a Drop-In Fuel and Potentialities along Calibration Parameter Sweeps. Energies 2022, 15, 7202. [Google Scholar] [CrossRef]
- Nordelöf, A.; Romare, M.; Tivander, J. Life Cycle Assessment of City Buses Powered by Electricity, Hydrogenated Vegetable Oil or Diesel. Transp. Res. Part D Transp. Environ. 2019, 75, 211–222. [Google Scholar] [CrossRef]
- Wikberg, E.; Heikkilä, S.; Sirviö, K.; Välisuo, P.; Niemi, S.; Niemi, A. Calibration Method for the Determination of the FAME and HVO Contents in Fossil Diesel Blends Using NIR Spectroscopy. Fuels 2021, 2, 179–193. [Google Scholar] [CrossRef]
- Rayapureddy, S.M.; Matijošius, J.; Rimkus, A.; Caban, J.; Słowik, T. Comparative Study of Combustion, Performance and Emission Characteristics of Hydrotreated Vegetable Oil–Biobutanol Fuel Blends and Diesel Fuel on a CI Engine. Sustainability 2022, 14, 7324. [Google Scholar] [CrossRef]
- Soam, S.; Hillman, K. Factors Influencing the Environmental Sustainability and Growth of Hydrotreated Vegetable Oil (HVO) in Sweden. Bioresour. Technol. Rep. 2019, 7, 100244. [Google Scholar] [CrossRef]
- Wisniewski, A.; Wiggers, V.R.; Simionatto, E.L.; Meier, H.F.; Barros, A.A.C.; Madureira, L.A.S. Biofuels from Waste Fish Oil Pyrolysis: Chemical Composition. Fuel 2010, 89, 563–568. [Google Scholar] [CrossRef]
- Li, Y.; Xu, H.; Cracknell, R.; Head, R.; Shuai, S. An Experimental Investigation into Combustion Characteristics of HVO Compared with TME and ULSD at Varied Blend Ratios. Fuel 2019, 255, 115757. [Google Scholar] [CrossRef]
- Torres-Ortega, C.E.; Gong, J.; You, F.; Rong, B.-G. Optimal Synthesis of Integrated Process for Co-Production of Biodiesel and Hydrotreated Vegetable Oil (HVO) Diesel from Hybrid Oil Feedstocks. In 27th European Symposium on Computer Aided Process Engineering; Espuña, A., Graells, M., Puigjaner, L., Eds.; Computer Aided Chemical Engineering; Elsevier: Amsterdam, The Netherlands, 2017; Volume 40, pp. 673–678. [Google Scholar]
- Rahmes, T.; Kinder, J.; Crenfeldt, G.; LeDuc, G.; Abe, Y.; McCall, M.; Henry, T.; Zombanakis, G.; Lambert, D.; Lewis, C.; et al. Sustainable Bio-Derived Synthetic Paraffinic Kerosene (Bio-SPK) Jet Fuel Flights and Engine Tests Program Results. In Proceedings of the 9th AIAA Aviation Technology, Integration, and Operations Conference (ATIO), Hilton Head, South Carolina, 21–23 September 2009. [Google Scholar]
- Mohd Azhar, S.H.; Abdulla, R.; Jambo, S.A.; Marbawi, H.; Gansau, J.A.; Mohd Faik, A.A.; Rodrigues, K.F. Yeasts in Sustainable Bioethanol Production: A Review. Biochem. Biophys. Rep. 2017, 10, 52–61. [Google Scholar] [CrossRef]
- Lapuerta, M.; Armas, O.; García-Contreras, R. Stability of Diesel–Bioethanol Blends for Use in Diesel Engines. Fuel 2007, 86, 1351–1357. [Google Scholar] [CrossRef]
- Park, S.H.; Cha, J.; Kim, H.J.; Lee, C.S. Effect of Early Injection Strategy on Spray Atomization and Emission Reduction Characteristics in Bioethanol Blended Diesel Fueled Engine. Energy 2012, 39, 375–387. [Google Scholar] [CrossRef]
- Tutak, W. Bioethanol E85 as a Fuel for Dual Fuel Diesel Engine. Energy Convers. Manag. 2014, 86, 39–48. [Google Scholar] [CrossRef]
- Chen, K.-H.; Chao, Y.-C. Characterization of Performance of Short Stroke Engines with Valve Timing for Blended Bioethanol Internal Combustion. Energies 2019, 12, 759. [Google Scholar] [CrossRef]
- Puškár, M. Advanced System Determined for Utilisation of Sustainable Biofuels in High-Performance Sport Applications. Sustainability 2022, 14, 6713. [Google Scholar] [CrossRef]
- Iodice, P.; Cardone, M. Ethanol/Gasoline Blends as Alternative Fuel in Last Generation Spark-Ignition Engines: A Review on CO and HC Engine Out Emissions. Energies 2021, 14, 4034. [Google Scholar] [CrossRef]
- Bautista-Herrera, A.; Ortiz-Arango, F.; Álvarez-García, J. Profitability Using Second-Generation Bioethanol in Gasoline Produced in Mexico. Energies 2021, 14, 2294. [Google Scholar] [CrossRef]
- Boonchuay, P.; Techapun, C.; Leksawasdi, N.; Seesuriyachan, P.; Hanmoungjai, P.; Watanabe, M.; Srisupa, S.; Chaiyaso, T. Bioethanol Production from Cellulose-Rich Corncob Residue by the Thermotolerant Saccharomyces Cerevisiae TC-5. J. Fungi 2021, 7, 547. [Google Scholar] [CrossRef]
- Tse, T.J.; Wiens, D.J.; Reaney, M.J.T. Production of Bioethanol—A Review of Factors Affecting Ethanol Yield. Fermentation 2021, 7, 268. [Google Scholar] [CrossRef]
- Baez-Gonzalez, A.D.; Kiniry, J.R.; Meki, M.N.; Williams, J.; Alvarez-Cilva, M.; Ramos-Gonzalez, J.L.; Magallanes-Estala, A.; Zapata-Buenfil, G. Crop Parameters for Modeling Sugarcane under Rainfed Conditions in Mexico. Sustainability 2017, 9, 1337. [Google Scholar] [CrossRef]
- Salehi Reza Chaiprapat Sumate Conversion of Biogas from Anaerobic Digestion to Single Cell Protein and Bio-Methanol: Mechanism, Microorganisms and Key Factors—A Review. Environ. Eng. Res. 2022, 27, 210100–210109. [CrossRef]
- Srivastava, R.K.; Sarangi, P.K.; Bhatia, L.; Singh, A.K.; Shadangi, K.P. Conversion of Methane to Methanol: Technologies and Future Challenges. Biomass Convers. Biorefinery 2022, 12, 1851–1875. [Google Scholar] [CrossRef]
- Bepari, S.; Kuila, D. Steam Reforming of Methanol, Ethanol and Glycerol over Nickel-Based Catalysts-A Review. Int. J. Hydrog. Energy 2020, 45, 18090–18113. [Google Scholar] [CrossRef]
- Li, S.; Wen, Z.; Hou, J.; Xi, S.; Fang, P.; Guo, X.; Li, Y.; Wang, Z.; Li, S. Effects of Ethanol and Methanol on the Combustion Characteristics of Gasoline with the Revised Variation Disturbance Method. ACS Omega 2022, 7, 17797–17810. [Google Scholar] [CrossRef]
- Marchuk, A.; Likhanov, V.A.; Lopatin, O.P. Alternative Energy: Methanol, Ethanol and Alcohol Esters of Rapeseed Oil as Eco-Friendly Biofuel. Theor. Appl. Ecol. 2019, 2019, 80–86. [Google Scholar] [CrossRef]
- Erchamo, Y.S.; Mamo, T.T.; Workneh, G.A.; Mekonnen, Y.S. Improved Biodiesel Production from Waste Cooking Oil with Mixed Methanol–Ethanol Using Enhanced Eggshell-Derived CaO Nano-Catalyst. Sci. Rep. 2021, 11, 6708. [Google Scholar] [CrossRef] [PubMed]
- Zhou, W.J.; Zhou, B.; Li, W.Z.; Zhou, Z.H.; Song, S.Q.; Sun, G.Q.; Xin, Q.; Douvartzides, S.; Goula, M.; Tsiakaras, P. Performance Comparison of Low-Temperature Direct Alcohol Fuel Cells with Different Anode Catalysts. J. Power Sources 2004, 126, 16–22. [Google Scholar] [CrossRef]
- Faberi, S.; Paolucci, L.; Jiménez, I. Methanol: A Future Transport Fuel Based on Hydrogen and Carbon Dioxide? Economic Viability and Policy Options. European Parliamentary Research Service, Publications Office. 2014. Available online: https://op.europa.eu/en/publication-detail/-/publication/3bc6c99f-f9e9-4b72-9e74-4abe7c7d6e09/language-en (accessed on 5 February 2023).
- Bazaluk, O.; Havrysh, V.; Nitsenko, V.; Baležentis, T.; Streimikiene, D.; Tarkhanova, E.A. Assessment of Green Methanol Production Potential and Related Economic and Environmental Benefits: The Case of China. Energies 2020, 13, 3113. [Google Scholar] [CrossRef]
- Kotowicz, J.; Węcel, D.; Brzęczek, M. Analysis of the Work of a “Renewable” Methanol Production Installation Based ON H2 from Electrolysis and CO2 from Power Plants. Energy 2021, 221, 119538. [Google Scholar] [CrossRef]
- Ram, V.; Infantraj; Salkuti, S.R. Modelling and Simulation of a Hydrogen-Based Hybrid Energy Storage System with a Switching Algorithm. World Electr. Veh. J. 2022, 13, 188. [Google Scholar] [CrossRef]
- Sadik-Zada, E.R. Political Economy of Green Hydrogen Rollout: A Global Perspective. Sustainability 2021, 13, 13464. [Google Scholar] [CrossRef]
- Dahmen, N.; Sauer, J. Evaluation of Techno-Economic Studies on the Bioliq® Process for Synthetic Fuels Production from Biomass. Processes 2021, 9, 684. [Google Scholar] [CrossRef]
- García, A.C.; Moral-Vico, J.; Abo Markeb, A.; Sánchez, A. Conversion of Carbon Dioxide into Methanol Using Cu–Zn Nanostructured Materials as Catalysts. Nanomaterials 2022, 12, 999. [Google Scholar] [CrossRef]
- Giuliano, A.; Catizzone, E.; Freda, C. Process Simulation and Environmental Aspects of Dimethyl Ether Production from Digestate-Derived Syngas. Int. J. Environ. Res. Public Health 2021, 18, 807. [Google Scholar] [CrossRef]
- Sonthalia, A.; Kumar, N.; Tomar, M.; Edwin Geo, V.; Thiyagarajan, S.; Pugazhendhi, A. Moving Ahead from Hydrogen to Methanol Economy: Scope and Challenges. Clean Technol. Environ. Policy 2021, 25, 551–575. [Google Scholar] [CrossRef]
- Fang, M.; Yi, N.; Di, W.; Wang, T.; Wang, Q. Emission and Control of Flue Gas Pollutants in CO2 Chemical Absorption System—A Review. Int. J. Greenh. Gas Control 2020, 93, 102904. [Google Scholar] [CrossRef]
- Krūmiņš, J.; Kļaviņš, M.; Ozola-Davidāne, R.; Ansone-Bērtiņa, L. The Prospects of Clay Minerals from the Baltic States for Industrial-Scale Carbon Capture: A Review. Minerals 2022, 12, 349. [Google Scholar] [CrossRef]
- Elhenawy, S.E.M.; Khraisheh, M.; AlMomani, F.; Walker, G. Metal-Organic Frameworks as a Platform for CO2 Capture and Chemical Processes: Adsorption, Membrane Separation, Catalytic-Conversion, and Electrochemical Reduction of CO2. Catalysts 2020, 10, 1293. [Google Scholar] [CrossRef]
- Markewitz, P.; Zhao, L.; Ryssel, M.; Moumin, G.; Wang, Y.; Sattler, C.; Robinius, M.; Stolten, D. Carbon Capture for CO2 Emission Reduction in the Cement Industry in Germany. Energies 2019, 12, 2432. [Google Scholar] [CrossRef]
- Chao, C.; Deng, Y.; Dewil, R.; Baeyens, J.; Fan, X. Post-Combustion Carbon Capture. Renew. Sustain. Energy Rev. 2021, 138, 110490. [Google Scholar] [CrossRef]
- Madejski, P.; Chmiel, K.; Subramanian, N.; Kuś, T. Methods and Techniques for CO2 Capture: Review of Potential Solutions and Applications in Modern Energy Technologies. Energies 2022, 15, 887. [Google Scholar] [CrossRef]
- Regufe, M.J.; Pereira, A.; Ferreira, A.F.P.; Ribeiro, A.M.; Rodrigues, A.E. Current Developments of Carbon Capture Storage and/or Utilization–Looking for Net-Zero Emissions Defined in the Paris Agreement. Energies 2021, 14, 2406. [Google Scholar] [CrossRef]
- Kárászová, M.; Zach, B.; Petrusová, Z.; Červenka, V.; Bobák, M.; Šyc, M.; Izák, P. Post-Combustion Carbon Capture by Membrane Separation, Review. Sep. Purif. Technol. 2020, 238, 116448. [Google Scholar] [CrossRef]
- Lau, H.C.; Ramakrishna, S.; Zhang, K.; Radhamani, A.V. The Role of Carbon Capture and Storage in the Energy Transition. Energy Fuels 2021, 35, 7364–7386. [Google Scholar] [CrossRef]
- Mantilla, S.; Santos, D.M.F. Green and Blue Hydrogen Production: An Overview in Colombia. Energies 2022, 15, 8862. [Google Scholar] [CrossRef]
- Zagashvili, Y.; Kuzmin, A.; Buslaev, G.; Morenov, V. Small-Scaled Production of Blue Hydrogen with Reduced Carbon Footprint. Energies 2021, 14, 5194. [Google Scholar] [CrossRef]
- Ishaq, H.; Dincer, I.; Crawford, C. A Review on Hydrogen Production and Utilization: Challenges and Opportunities. Int. J. Hydrog. Energy 2022, 47, 26238–26264. [Google Scholar] [CrossRef]
- Patterson, B.D.; Mo, F.; Borgschulte, A.; Hillestad, M.; Joos, F.; Kristiansen, T.; Sunde, S.; van Bokhoven, J.A. Renewable CO2 Recycling and Synthetic Fuel Production in a Marine Environment. Proc. Natl. Acad. Sci. USA 2019, 116, 12212–12219. [Google Scholar] [CrossRef] [PubMed]
- Bassano, C.; Deiana, P.; Vilardi, G.; Verdone, N. Modeling and Economic Evaluation of Carbon Capture and Storage Technologies Integrated into Synthetic Natural Gas and Power-to-Gas Plants. Appl. Energy 2020, 263, 114590. [Google Scholar] [CrossRef]
- Ghiat, I.; Al-Ansari, T. A Review of Carbon Capture and Utilisation as a CO2 Abatement Opportunity within the EWF Nexus. J. CO2 Util. 2021, 45, 101432. [Google Scholar] [CrossRef]
- Greene, D.L.; Ogden, J.M.; Lin, Z. Challenges in the Designing, Planning and Deployment of Hydrogen Refueling Infrastructure for Fuel Cell Electric Vehicles. eTransportation 2020, 6, 100086. [Google Scholar] [CrossRef]
- Kurtz, J.; Sprik, S.; Bradley, T.H. Review of Transportation Hydrogen Infrastructure Performance and Reliability. Int. J. Hydrog. Energy 2019, 44, 12010–12023. [Google Scholar] [CrossRef]
- Yusaf, T.; Fernandes, L.; Abu Talib, A.R.; Altarazi, Y.S.M.; Alrefae, W.; Kadirgama, K.; Ramasamy, D.; Jayasuriya, A.; Brown, G.; Mamat, R.; et al. Sustainable Aviation—Hydrogen Is the Future. Sustainability 2022, 14, 548. [Google Scholar] [CrossRef]
- Hosseini, S.E.; Wahid, M.A. Hydrogen from Solar Energy, a Clean Energy Carrier from a Sustainable Source of Energy. Int. J. Energy Res. 2020, 44, 4110–4131. [Google Scholar] [CrossRef]
- De Crisci, A.G.; Moniri, A.; Xu, Y. Hydrogen from Hydrogen Sulfide: Towards a More Sustainable Hydrogen Economy. Int. J. Hydrog. Energy 2019, 44, 1299–1327. [Google Scholar] [CrossRef]
- Nicita, A.; Maggio, G.; Andaloro, A.P.F.; Squadrito, G. Green Hydrogen as Feedstock: Financial Analysis of a Photovoltaic-Powered Electrolysis Plant. Int. J. Hydrog. Energy 2020, 45, 11395–11408. [Google Scholar] [CrossRef]
- Lei, Q.; Wang, B.; Wang, P.; Liu, S. Hydrogen Generation with Acid/Alkaline Amphoteric Water Electrolysis. J. Energy Chem. 2019, 38, 162–169. [Google Scholar] [CrossRef]
- Mus, J.; Vanhoutte, B.; Schotte, S.; Fevery, S.; Latré, S.K.; Kleemann, M.; Buysschaert, F. Design and Characterisation of an Alkaline Electrolyser. In Proceedings of the 2022 11th International Conference on Renewable Energy Research and Application (ICRERA), Istanbul, Turkey, 18–21 September 2022; pp. 253–259. [Google Scholar]
- Ali, S.; Sørensen, K.; Nielsen, M.P. Modeling a Novel Combined Solid Oxide Electrolysis Cell (SOEC)—Biomass Gasification Renewable Methanol Production System. Renew. Energy 2020, 154, 1025–1034. [Google Scholar] [CrossRef]
- Ahmad Kamaroddin, M.F.; Sabli, N.; Tuan Abdullah, T.A.; Siajam, S.I.; Abdullah, L.C.; Abdul Jalil, A.; Ahmad, A. Membrane-Based Electrolysis for Hydrogen Production: A Review. Membranes 2021, 11, 810. [Google Scholar] [CrossRef]
- Hassan, I.A.; Ramadan, H.S.; Saleh, M.A.; Hissel, D. Hydrogen Storage Technologies for Stationary and Mobile Applications: Review, Analysis and Perspectives. Renew. Sustain. Energy Rev. 2021, 149, 111311. [Google Scholar] [CrossRef]
- Wang, S.; Sun, L.; Iqbal, S. Green Financing Role on Renewable Energy Dependence and Energy Transition in E7 Economies. Renew. Energy 2022, 200, 1561–1572. [Google Scholar] [CrossRef]
- IRENA. Green Hydrogen Cost Reduction; IRENA: Masdar City, United Arab Emirates, 2020; ISBN 9789292602956. [Google Scholar]
- Patt, A. Hydrogen for Ground Transportation and Heating Is a Bad Idea. Available online: https://ethz.ch/en/news-and-events/eth-news/news/2021/11/hydrogen-for-ground-transportation-and-heating-is-a-bad-idea.html (accessed on 28 January 2023).
- Alex Grant, P.M. Hydrogen Is Big Oil’s Last Grand Scam. Available online: https://www.jadecove.com/research/hydrogenscam (accessed on 28 January 2023).
- Porritt, J. Hyping Hydrogen: The Fossil Fuel Industry’s Final Scam. Available online: http://www.jonathonporritt.com/hyping-hydrogen-the-fossil-fuel-industrys-final-scam/ (accessed on 28 January 2023).
- Zubrin, R. The Hydrogen Hoax. Available online: https://www.thenewatlantis.com/publications/the-hydrogen-hoax (accessed on 28 January 2023).
- Wang, M.; Wan, Y.; Guo, Q.; Bai, Y.; Yu, G.; Liu, Y.; Zhang, H.; Zhang, S.; Wei, J. Brief Review on Petroleum Coke and Biomass/Coal Co-Gasification: Syngas Production, Reactivity Characteristics, and Synergy Behavior. Fuel 2021, 304, 121517. [Google Scholar] [CrossRef]
- Gopan, G.; Hauchhum, L.; Pattanayak, S.; Kalita, P.; Krishnan, R. Prediction of Species Concentration in Syngas Produced through Gasification of Different Bamboo Biomasses: A Numerical Approach. Int. J. Energy Environ. Eng. 2022, 13, 1383–1394. [Google Scholar] [CrossRef]
- Medrano-García, J.D.; Ruiz-Femenia, R.; Caballero, J.A. Multi-Objective Optimization of a Carbon Dioxide Utilization Superstructure for the Synthesis of Formic and Acetic Acid. In 28th European Symposium on Computer Aided Process Engineering; Friedl, A., Klemeš, J.J., Radl, S., Varbanov, P.S., Wallek, T., Eds.; Computer Aided Chemical Engineering; Elsevier: Amsterdam, The Netherlands, 2018; Volume 43, pp. 1419–1424. [Google Scholar]
- Chen, W.-H.; Chen, C.-Y. Water Gas Shift Reaction for Hydrogen Production and Carbon Dioxide Capture: A Review. Appl. Energy 2020, 258, 114078. [Google Scholar] [CrossRef]
- Siudyga, T.; Kapkowski, M.; Bartczak, P.; Zubko, M.; Szade, J.; Balin, K.; Antoniotti, S.; Polanski, J. Ultra-Low Temperature Carbon (Di)Oxide Hydrogenation Catalyzed by Hybrid Ruthenium–Nickel Nanocatalysts: Towards Sustainable Methane Production. Green Chem. 2020, 22, 5143–5150. [Google Scholar] [CrossRef]
- Liu, P.; Yang, Y.; Wang, Q. Mechanism Insights into Direct Conversion of Syngas into C2 Oxygenates via Key Intermediate C2O2 over Ni-Supported Graphene. Carbon N. Y. 2021, 175, 322–333. [Google Scholar] [CrossRef]
- Yang, H.; Zhang, C.; Gao, P.; Wang, H.; Li, X.; Zhong, L.; Wei, W.; Sun, Y. A Review of the Catalytic Hydrogenation of Carbon Dioxide into Value-Added Hydrocarbons. Catal. Sci. Technol. 2017, 7, 4580–4598. [Google Scholar] [CrossRef]
- Bahmanpour, A.M.; Héroguel, F.; Kılıç, M.; Baranowski, C.J.; Schouwink, P.; Röthlisberger, U.; Luterbacher, J.S.; Kröcher, O. Essential Role of Oxygen Vacancies of Cu-Al and Co-Al Spinel Oxides in Their Catalytic Activity for the Reverse Water Gas Shift Reaction. Appl. Catal. B Environ. 2020, 266, 118669. [Google Scholar] [CrossRef]
- El-Nagar, R.A.; Ghanem, A.A. Syngas Production, Properties, and Its Importance. In Sustainable Alternative Syngas Fuel; Ghenai, C., Inayat, A., Eds.; IntechOpen: Rijeka, Croatia, 2019. [Google Scholar]
- Karimipour, S.; Gerspacher, R.; Gupta, R.; Spiteri, R.J. Study of Factors Affecting Syngas Quality and Their Interactions in Fluidized Bed Gasification of Lignite Coal. Fuel 2013, 103, 308–320. [Google Scholar] [CrossRef]
- Díaz-Pérez, M.A.; Serrano-Ruiz, J.C. Catalytic Production of Jet Fuels from Biomass. Molecules 2020, 25, 802. [Google Scholar] [CrossRef]
- Borgogna, A.; Salladini, A.; Spadacini, L.; Pitrelli, A.; Annesini, M.C.; Iaquaniello, G. Methanol Production from Refuse Derived Fuel: Influence of Feedstock Composition on Process Yield through Gasification Analysis. J. Clean. Prod. 2019, 235, 1080–1089. [Google Scholar] [CrossRef]
- Parkhey, P. Biomethanol: Possibilities towards a Bio-Based Economy. Biomass Convers. Biorefinery 2022, 12, 1877–1887. [Google Scholar] [CrossRef]
- Kesieme, U.; Pazouki, K.; Murphy, A.; Chrysanthou, A. Biofuel as an Alternative Shipping Fuel: Technological, Environmental and Economic Assessment. Sustain. Energy Fuels 2019, 3, 899–909. [Google Scholar] [CrossRef]
- Dabas, N.; Dubey, V.; Chhabra, M.; Dwivedi, G. Performance Analysis of an IC Engine Using Methanol, Ethanol, and Its Blend with Gasoline and Diesel as a Fuel. In Proceedings of the Advances in Fluid and Thermal Engineering; Saha, P., Subbarao, P.M.V., Sikarwar, B.S., Eds.; Springer: Singapore, 2019; pp. 223–232. [Google Scholar]
- Bowker, M. Methanol Synthesis from CO2 Hydrogenation. ChemCatChem 2019, 11, 4238–4246. [Google Scholar] [CrossRef] [PubMed]
- Wang, Y.; Bu, G.; Geng, X.; Zhu, Z.; Cui, P.; Liao, Z. Design Optimization and Operating Pressure Effects in the Separation of Acetonitrile/Methanol/Water Mixture by Ternary Extractive Distillation. J. Clean. Prod. 2019, 218, 212–224. [Google Scholar] [CrossRef]
- Deka, T.J.; Osman, A.I.; Baruah, D.C.; Rooney, D.W. Methanol Fuel Production, Utilization, and Techno-Economy: A Review. Environ. Chem. Lett. 2022, 20, 3525–3554. [Google Scholar] [CrossRef]
- Zhang, Z.; Wen, M.; Cui, Y.; Ming, Z.; Wang, T.; Zhang, C.; Ampah, J.D.; Jin, C.; Huang, H.; Liu, H. Effects of Methanol Application on Carbon Emissions and Pollutant Emissions Using a Passenger Vehicle. Processes 2022, 10, 525. [Google Scholar] [CrossRef]
- Choe, C.; Byun, M.; Lee, H.; Lim, H. Techno-Economic and Environmental Assessments for Sustainable Bio-Methanol Production as Landfill Gas Valorization. Waste Manag. 2022, 150, 90–97. [Google Scholar] [CrossRef] [PubMed]
- AlNouss, A.; Shahbaz, M.; Mckay, G.; Al-Ansari, T. Bio-Methanol Production from Palm Wastes Steam Gasification with Application of CaO for CO2 Capture: Techno-Economic-Environmental Analysis. J. Clean. Prod. 2022, 341, 130849. [Google Scholar] [CrossRef]
- Tian, Z.; Wang, Y.; Zhen, X.; Liu, Z. The Effect of Methanol Production and Application in Internal Combustion Engines on Emissions in the Context of Carbon Neutrality: A Review. Fuel 2022, 320, 123902. [Google Scholar] [CrossRef]
- Ryabchuk, P.; Stier, K.; Junge, K.; Checinski, M.P.; Beller, M. Molecularly Defined Manganese Catalyst for Low-Temperature Hydrogenation of Carbon Monoxide to Methanol. J. Am. Chem. Soc. 2019, 141, 16923–16929. [Google Scholar] [CrossRef]
- Calis, H.P.; Lüke, W.; Drescher, I.; Schütze, A. Synthetic Diesel Fuels. In Handbook of Fuels; John Wiley & Sons, Ltd.: New York, NY, USA, 2021; pp. 161–200. ISBN 9783527813490. [Google Scholar]
- Fabiś, P.; Flekiewicz, B. Influence of LPG and DME Composition on Spark Ignition Engine Performance. Energies 2021, 14, 5583. [Google Scholar] [CrossRef]
- Mako\’s, Patrycja; Slupek, Edyta; Sobczak, Joanna; Zabrocki, Dawid; Hupka, Jan; Rogala, Andrzej Dimethyl Ether (DME) as Potential Environmental Friendly Fuel. E3S Web Conf. 2019, 116, 48. [CrossRef]
- Fleisch, T.H.; Basu, A.; Sills, R.A. Introduction and Advancement of a New Clean Global Fuel: The Status of DME Developments in China and Beyond. J. Nat. Gas Sci. Eng. 2012, 9, 94–107. [Google Scholar] [CrossRef]
- Bell, D.A.; Towler, B.F.; Fan, M. Chapter 12—Methanol and Derivatives. In Coal Gasification and Its Applications; Bell, D.A., Towler, B.F., Fan, M., Eds.; William Andrew Publishing: Boston, MA, USA, 2011; pp. 353–371. ISBN 978-0-8155-2049-8. [Google Scholar]
- Gądek, M.; Kubica, R.; Jędrysik, E. Production of Methanol and Dimethyl Ether from Biomass Derived Syngas—A Comparison of the Different Synthesis Pathways by Means of Flowsheet Simulation. In 23rd European Symposium on Computer Aided Process Engineering; Kraslawski, A., Turunen, I., Eds.; Computer Aided Chemical Engineering; Elsevier: Amsterdam, The Netherlands, 2013; Volume 32, pp. 55–60. [Google Scholar]
- Sorenson, S.C.; Mikkelsen, S.-E. Performance and Emissions of a 0.273 Liter Direct Injection Diesel Engine Fuelled with Neat Dimethyl Ether. SAE Trans. 1995, 104, 80–90. [Google Scholar]
- Vu, T.T.N.; Desgagnés, A.; Iliuta, M.C. Efficient Approaches to Overcome Challenges in Material Development for Conventional and Intensified CO2 Catalytic Hydrogenation to CO, Methanol, and DME. Appl. Catal. A Gen. 2021, 617, 118119. [Google Scholar] [CrossRef]
- Basri, S.; Kamarudin, S.K. Chapter 8—Direct Dimethyl Ether Fuel Cells (DDMEFCs). In Direct Liquid Fuel Cells; Akay, R.G., Yurtcan, A.B., Eds.; Academic Press: Cambridge, MA, USA, 2021; pp. 177–189. ISBN 978-0-12-818624-4. [Google Scholar]
- Breitkreuz, C.F.; Hevert, N.; Schmitz, N.; Burger, J.; Hasse, H. Synthesis of Methylal and Poly(Oxymethylene) Dimethyl Ethers from Dimethyl Ether and Trioxane. Ind. Eng. Chem. Res. 2022, 61, 7810–7822. [Google Scholar] [CrossRef]
- Styring, P.; Dowson, G.R.M.; Tozer, I.O. Synthetic Fuels Based on Dimethyl Ether as a Future Non-Fossil Fuel for Road Transport From Sustainable Feedstocks. Front. Energy Res. 2021, 9, 663331. [Google Scholar] [CrossRef]
- Bakhtyari, A.; Bardool, R.; Rahimpour, M.R.; Iulianelli, A. Dehydration of Bio-Alcohols in an Enhanced Membrane-Assisted Reactor: A Rigorous Sensitivity Analysis and Multi-Objective Optimization. Renew. Energy 2021, 177, 519–543. [Google Scholar] [CrossRef]
- Gahtori, J.; Shrivastaw, V.K.; Bordoloi, A. Advances in Direct Thermocatalytic CO2 Conversion to Chemicals and Hydrocarbons. In Heterogeneous Nanocatalysis for Energy and Environmental Sustainability; John Wiley & Sons, Ltd: New York, NY, USA, 2022; pp. 155–193. ISBN 9781119772057. [Google Scholar]
- Ebner, K.; Moser, L.; Koops, L.; Batteiger, V. Power-to-Liquids: Shedding Light on Levers and Uncertainties in the Process Chain. EUCASS. 2022. Available online: https://www.eucass.eu/doi/EUCASS2022-7340.pdf (accessed on 5 February 2023).
- Isaacs, S.A.; Staples, M.D.; Allroggen, F.; Mallapragada, D.S.; Falter, C.P.; Barrett, S.R.H. Environmental and Economic Performance of Hybrid Power-to-Liquid and Biomass-to-Liquid Fuel Production in the United States. Environ. Sci. Technol. 2021, 55, 8247–8257. [Google Scholar] [CrossRef]
- Lonis, F.; Tola, V.; Cau, G. Assessment of Integrated Energy Systems for the Production and Use of Renewable Methanol by Water Electrolysis and CO2 Hydrogenation. Fuel 2021, 285, 119160. [Google Scholar] [CrossRef]
- Drünert, S.; Neuling, U.; Zitscher, T.; Kaltschmitt, M. Power-to-Liquid Fuels for Aviation—Processes, Resources and Supply Potential under German Conditions. Appl. Energy 2020, 277, 115578. [Google Scholar] [CrossRef]
- Zhang, C.; Gao, R.; Jun, K.-W.; Kim, S.K.; Hwang, S.-M.; Park, H.-G.; Guan, G. Direct Conversion of Carbon Dioxide to Liquid Fuels and Synthetic Natural Gas Using Renewable Power: Techno-Economic Analysis. J. CO2 Util. 2019, 34, 293–302. [Google Scholar] [CrossRef]
- Micheli, M.; Moore, D.; Bach, V.; Finkbeiner, M. Life-Cycle Assessment of Power-to-Liquid Kerosene Produced from Renewable Electricity and CO2 from Direct Air Capture in Germany. Sustainability 2022, 14, 10658. [Google Scholar] [CrossRef]
- Lonis, F.; Tola, V.; Cau, G. Renewable Methanol Production and Use through Reversible Solid Oxide Cells and Recycled CO2 Hydrogenation. Fuel 2019, 246, 500–515. [Google Scholar] [CrossRef]
- Dray, L.; Schäfer, A.W.; Grobler, C.; Falter, C.; Allroggen, F.; Stettler, M.E.J.; Barrett, S.R.H. Cost and Emissions Pathways towards Net-Zero Climate Impacts in Aviation. Nat. Clim. Chang. 2022, 12, 956–962. [Google Scholar] [CrossRef]
- Gnann, T.; Speth, D.; Krail, M.; Wietschel, M.; Oberle, S. Pathways to Carbon-Free Transport in Germany until 2050. World Electr. Veh. J. 2022, 13, 136. [Google Scholar] [CrossRef]
- Speth, D.; Funke, S.Á. Comparing Options to Electrify Heavy-Duty Vehicles: Findings of German Pilot Projects. World Electr. Veh. J. 2021, 12, 67. [Google Scholar] [CrossRef]
- Meyers, D.; Willis, K. Sorting Through the Many Total-Energy-Cycle Pathways Possible with Early Plug-In Hybrids. World Electr. Veh. J. 2008, 2, 66–88. [Google Scholar] [CrossRef]
- Schmidt, P.; Batteiger, V.; Roth, A.; Weindorf, W.; Raksha, T. Power-to-Liquids as Renewable Fuel Option for Aviation: A Review. Chem. Ing. Tech. 2018, 90, 127–140. [Google Scholar] [CrossRef]
- Chun, D.H.; Rhim, G.B.; Youn, M.H.; Deviana, D.; Lee, J.E.; Park, J.C.; Jeong, H. Brief Review of Precipitated Iron-Based Catalysts for Low-Temperature Fischer–Tropsch Synthesis. Top. Catal. 2020, 63, 793–809. [Google Scholar] [CrossRef]
- dos Santos, R.G.; Alencar, A.C. Biomass-Derived Syngas Production via Gasification Process and Its Catalytic Conversion into Fuels by Fischer Tropsch Synthesis: A Review. Int. J. Hydrog. Energy 2020, 45, 18114–18132. [Google Scholar] [CrossRef]
- Konarova, M.; Aslam, W.; Perkins, G. Chapter 3—Fischer-Tropsch Synthesis to Hydrocarbon Biofuels: Present Status and Challenges Involved. In Hydrocarbon Biorefinery; Maity, S.K., Gayen, K., Bhowmick, T.K., Eds.; Elsevier: Amsterdam, The Netherlands, 2022; pp. 77–96. ISBN 978-0-12-823306-1. [Google Scholar]
- Gupta, P.K.; Kumar, V.; Maity, S. Renewable Fuels from Different Carbonaceous Feedstocks: A Sustainable Route through Fischer–Tropsch Synthesis. J. Chem. Technol. Biotechnol. 2021, 96, 853–868. [Google Scholar] [CrossRef]
- Sun, J.; Yang, G.; Peng, X.; Kang, J.; Wu, J.; Liu, G.; Tsubaki, N. Beyond Cars: Fischer-Tropsch Synthesis for Non-Automotive Applications. ChemCatChem 2019, 11, 1412–1424. [Google Scholar] [CrossRef]
- Jones, M.P.; Krexner, T.; Bismarck, A. Repurposing Fischer-Tropsch and Natural Gas as Bridging Technologies for the Energy Revolution. Energy Convers. Manag. 2022, 267, 115882. [Google Scholar] [CrossRef]
- Tucker, C.L.; Bordoloi, A.; van Steen, E. Novel Single Pass Biogas-to-Diesel Process Using a Fischer-Tropsch Catalyst Designed for High Conversion. Sustain. Energy Fuels 2021, 5, 5717–5732. [Google Scholar] [CrossRef]
- Marchese, M.; Giglio, E.; Santarelli, M.; Lanzini, A. Energy Performance of Power-to-Liquid Applications Integrating Biogas Upgrading, Reverse Water Gas Shift, Solid Oxide Electrolysis and Fischer-Tropsch Technologies. Energy Convers. Manag. X 2020, 6, 100041. [Google Scholar] [CrossRef]
- Okolie, J.A.; Rana, R.; Nanda, S.; Dalai, A.K.; Kozinski, J.A. Supercritical Water Gasification of Biomass: A State-of-the-Art Review of Process Parameters, Reaction Mechanisms and Catalysis. Sustain. Energy Fuels 2019, 3, 578–598. [Google Scholar] [CrossRef]
- Stadler, T.J.; Bertin-Mente, B.; Dittmeyer, R.; Brübach, L.T.; Böltken, T.; Pfeifer, P. Influence of CO2-Rich Syngas on the Selectivity to C10–C14 in a Coupled Fischer-Tropsch/Hydrocracking Process. Chem. Ing. Tech. 2022, 94, 289–298. [Google Scholar] [CrossRef]
- Meurer, A.; Kern, J. Fischer–Tropsch Synthesis as the Key for Decentralized Sustainable Kerosene Production. Energies 2021, 14, 1836. [Google Scholar] [CrossRef]
- Müller-Langer, F.; Dögnitz, N.; Marquardt, C.; Zschocke, A.; Schripp, T.; Oehmichen, K.; Majer, S.; Bullerdiek, N.; Halling, A.-M.; Posselt, D.; et al. Multiblend JET A-1 in Practice: Results of an R & D Project on Synthetic Paraffinic Kerosenes. Chem. Eng. Technol. 2020, 43, 1514–1521. [Google Scholar] [CrossRef]
- Richter, S.; Kukkadapu, G.; Westbrook, C.K.; Braun-Unkhoff, M.; Naumann, C.; Köhler, M.; Riedel, U. A Combined Experimental and Modeling Study of Combustion Properties of an Isoparaffinic Alcohol-to-Jet Fuel. Combust. Flame 2022, 240, 111994. [Google Scholar] [CrossRef]
- Kalligeros, S. Evolution of Fuels with the Advancement of Powertrains. In Advances in Engine and Powertrain Research and Technology: Design Simulation Testing Manufacturing; Parikyan, T., Ed.; Springer International Publishing: Cham, Switzerland, 2022; pp. 207–235. ISBN 978-3-030-91869-9. [Google Scholar]
- O’Malley, J.; Pavlenko, N.; Searle, S. Estimating Sustainable Aviation Fuel Feedstock Availability to Meet Growing European Union Demand—International Council on Clean Transporation; International Council on Clean Transportation: Berlin, Germany, 2021. [Google Scholar]
- Mawhood, R.; Gazis, E.; de Jong, S.; Hoefnagels, R.; Slade, R. Production Pathways for Renewable Jet Fuel: A Review of Commercialization Status and Future Prospects. Biofuels Bioprod. Biorefining 2016, 10, 462–484. [Google Scholar] [CrossRef]
- Danasa, A.S.; Soesilo, T.E.B.; Martono, D.N.; Sodri, A.; Hadi, A.S.; Chandrasa, G.T. The Ammonia Release Hazard and Risk Assessment: A Case Study of Urea Fertilizer Industry in Indonesia. IOP Conf. Ser. Earth Environ. Sci. 2019, 399, 12087. [Google Scholar] [CrossRef]
- Aziz, M.; Wijayanta, A.T.; Nandiyanto, A.B.D. Ammonia as Effective Hydrogen Storage: A Review on Production, Storage and Utilization. Energies 2020, 13, 3062. [Google Scholar] [CrossRef]
- Zincir, B. A Short Review of Ammonia as an Alternative Marine Fuel for Decarbonised Maritime Transportation. In Proceedings of the International Conference on Energy, Environment and Storage of Energy (ICEESEN2020), Kayseri, Turkey, 19–21 November 2020. [Google Scholar]
- MacFarlane, D.R.; Cherepanov, P.V.; Choi, J.; Suryanto, B.H.R.; Hodgetts, R.Y.; Bakker, J.M.; Ferrero Vallana, F.M.; Simonov, A.N. A Roadmap to the Ammonia Economy. Joule 2020, 4, 1186–1205. [Google Scholar] [CrossRef]
- Valera-Medina, A.; Amer-Hatem, F.; Azad, A.K.; Dedoussi, I.C.; de Joannon, M.; Fernandes, R.X.; Glarborg, P.; Hashemi, H.; He, X.; Mashruk, S.; et al. Review on Ammonia as a Potential Fuel: From Synthesis to Economics. Energy Fuels 2021, 35, 6964–7029. [Google Scholar] [CrossRef]
- Morlanés, N.; Katikaneni, S.P.; Paglieri, S.N.; Harale, A.; Solami, B.; Sarathy, S.M.; Gascon, J. A Technological Roadmap to the Ammonia Energy Economy: Current State and Missing Technologies. Chem. Eng. J. 2021, 408, 127310. [Google Scholar] [CrossRef]
- Yousefi Rizi, H.A.; Shin, D. Green Hydrogen Production Technologies from Ammonia Cracking. Energies 2022, 15, 8246. [Google Scholar] [CrossRef]
- Kim, H.; Koo, K.Y.; Joung, T.-H. A Study on the Necessity of Integrated Evaluation of Alternative Marine Fuels. J. Int. Marit. Safety, Environ. Aff. Shipp. 2020, 4, 26–31. [Google Scholar] [CrossRef]
- Berner, U.; Faber, E. Maturity Related Mixing Model for Methane, Ethane and Propane, Based on Carbon Isotopes. Org. Geochem. 1988, 13, 67–72. [Google Scholar] [CrossRef]
- Tan, Y.; Pan, Z.; Feng, X.-T.; Zhang, D.; Connell, L.D.; Li, S. Laboratory Characterisation of Fracture Compressibility for Coal and Shale Gas Reservoir Rocks: A Review. Int. J. Coal Geol. 2019, 204, 1–17. [Google Scholar] [CrossRef]
- Debruyn, J.; Hilborn, D. Anaerobic Digestion Basics. Small 2007, 2007, 1–6. [Google Scholar]
- Braber, K. Anaerobic Digestion of Municipal Solid Waste: A Modern Waste Disposal Option on the Verge of Breakthrough. Biomass Bioenergy 1995, 9, 365–376. [Google Scholar] [CrossRef]
- Ozgun, H. Anaerobic Digestion Model No. 1 (ADM1) for Mathematical Modeling of Full-Scale Sludge Digester Performance in a Municipal Wastewater Treatment Plant. Biodegradation 2019, 30, 27–36. [Google Scholar] [CrossRef] [PubMed]
- Kumar, A.; Samadder, S.R. Performance Evaluation of Anaerobic Digestion Technology for Energy Recovery from Organic Fraction of Municipal Solid Waste: A Review. Energy 2020, 197, 117253. [Google Scholar] [CrossRef]
- Elsayed, H.A.; Menoufy, M.F.; Shaban, S.A.; Ahmed, H.S.; Heakal, B.H. Optimization of the Reaction Parameters of Heavy Naphtha Reforming Process Using Pt-Re/Al2O3 Catalyst System. Egypt. J. Pet. 2017, 26, 885–893. [Google Scholar] [CrossRef]
- Alsudani, F.T.; Saeed, A.N.; Ali, N.S.; Majdi, H.S.; Salih, H.G.; Albayati, T.M.; Saady, N.M.C.; Shakor, Z.M. Fisher–Tropsch Synthesis for Conversion of Methane into Liquid Hydrocarbons through Gas-to-Liquids (GTL) Process: A Review. Methane 2023, 2, 24–43. [Google Scholar] [CrossRef]
- Vijayan, S.V.; Mohanta, H.K.; Pani, A.K. Support Vector Regression Modeling in Recursive Just-in-Time Learning Framework for Adaptive Soft Sensing of Naphtha Boiling Point in Crude Distillation Unit. Pet. Sci. 2021, 18, 1230–1239. [Google Scholar] [CrossRef]
- Sweeney, W.J.; McArdle, E.H. Highly Aromatic Petroleum Solvent Naphthas. Ind. Eng. Chem. 1941, 33, 787–791. [Google Scholar] [CrossRef]
- Stijepovic, M.Z.; Vojvodic-Ostojic, A.; Milenkovic, I.; Linke, P. Development of a Kinetic Model for Catalytic Reforming of Naphtha and Parameter Estimation Using Industrial Plant Data. Energy Fuels 2009, 23, 979–983. [Google Scholar] [CrossRef]
- Liu, D.; Zhi, Y.; Bai, Y.; Zhao, L.; Gao, J.; Xu, C. Thermodynamic Analysis of Reaction Pathways and Equilibrium Yields for Catalytic Pyrolysis of Naphtha. Front. Chem. Sci. Eng. 2022, 16, 1700–1712. [Google Scholar] [CrossRef]
- Pine, L.A.; Maher, P.J.; Wachter, W.A. Prediction of Cracking Catalyst Behavior by a Zeolite Unit Cell Size Model. J. Catal. 1984, 85, 466–476. [Google Scholar] [CrossRef]
- Jahangiri, H.; Lappas, A.A.; Ouadi, M.; Heracleous, E. Chapter 14—Production of Biofuels via Fischer-Tropsch Synthesis: Biomass-to-Liquids. In Handbook of Biofuels Production, 3rd ed.; Luque, R., Lin, C.S.K., Wilson, K., Du, C., Eds.; Woodhead Publishing Series in Energy; Woodhead Publishing: Sawston, UK, 2023; pp. 449–509. ISBN 978-0-323-91193-1. [Google Scholar]
- Matsumoto, R.; Tabata, T. Impact and Challenges of Reducing Petroleum Consumption for Decarbonization. Appl. Sci. 2022, 12, 3738. [Google Scholar] [CrossRef]
- Pei, Y.; Zhang, Y.; Kumar, P.; Traver, M.; Cleary, D.; Ameen, M.; Som, S.; Probst, D.; Burton, T.; Pomraning, E.; et al. CFD-Guided Heavy Duty Mixing-Controlled Combustion System Optimization with a Gasoline-Like Fuel. SAE Int. J. Commer. Veh. 2017, 10, 532–546. [Google Scholar] [CrossRef]
- Ali, O.M.; Alomar, O.R.; Ali, O.M.; Alwan, N.T.; Yaqoob, S.J.; Nayyar, A.; Askar, S.; Abouhawwash, M. Operating of Gasoline Engine Using Naphtha and Octane Boosters from Waste as Fuel Additives. Sustainability 2021, 13, 13019. [Google Scholar] [CrossRef]
- Alsaad, M.A.; Hammad, M.A. The Application of Propane/Butane Mixture for Domestic Refrigerators. Appl. Therm. Eng. 1998, 18, 911–918. [Google Scholar] [CrossRef]
- Al-Qadri, A.A.; Nasser, G.A.; Galadima, A.; Muraza, O. A Review on the Conversion of Synthetic Gas to LPG over Hybrid Nanostructure Zeolites Catalysts. ChemistrySelect 2022, 7, e202200042. [Google Scholar] [CrossRef]
- Kandasamy, V.; Idris, I.; Abdullah, A.; Shamsudin, I.K.; Law, L.C.; Othman, M.R. Optimizing Atmospheric Distillation Unit for Maximum Light Petroleum Gas Yield and Comparative Case Studies. AIP Conf. Proc. 2019, 2124, 20050. [Google Scholar] [CrossRef]
- Caracci, E.; Canale, L.; Buonanno, G.; Stabile, L. Sub-Micron Particle Number Emission from Residential Heating Systems: A Comparison between Conventional and Condensing Boilers Fueled by Natural Gas and Liquid Petroleum Gas, and Pellet Stoves. Sci. Total Environ. 2022, 827, 154288. [Google Scholar] [CrossRef] [PubMed]
- Zhang, W.; Fan, S.; Zhang, J.; Ma, Q.; Wang, K.; Zhao, T.-S. Transformation of LPG on HZSM-5 Catalyst: Effects of Tuned Pores and Acidity on Product Distribution. Fuel 2019, 254, 115615. [Google Scholar] [CrossRef]
- Małek, A.; Caban, J.; Sarkan, B. Research on Low-Emission Vehicle Powered by LPG Using Innovative Hardware and Software. Arch. Automot. Eng.-Arch. Motoryz. 2020, 89, 19–36. [Google Scholar] [CrossRef]
- Dugenci, I.; Arican, O.H.; Kara, G.; Unal, A.U. Operational Process in Lpg and Lng Gas Ships in Maritime Transportation Logistics. In Handbook of Research on the Applications of International Transportation and Logistics for World Trade; Ceyhun, G.Ç., Ed.; IGI Global: Hershey, PA, USA, 2020; pp. 310–329. ISBN 9781799813972. [Google Scholar]
- Naumenko, S.; Bragnik, V.; Sandu, I. Features of Forensic Research on Wheeled Vehicles with LPG Equipment. Theory Pract. Forensic Sci. Crim. 2022, 26, 95–107. [Google Scholar] [CrossRef]
- Schemme, S.; Breuer, J.L.; Köller, M.; Meschede, S.; Walman, F.; Samsun, R.C.; Peters, R.; Stolten, D. H2-Based Synthetic Fuels: A Techno-Economic Comparison of Alcohol, Ether and Hydrocarbon Production. Int. J. Hydrog. Energy 2020, 45, 5395–5414. [Google Scholar] [CrossRef]
- Putrasari, Y.; Ocktaeck, L. Dimethyl Ether as the Next Generation Fuel to Control Nitrogen Oxides and Particulate Matter Emissions from Internal Combustion Engines: A Review. ACS Omega 2021, 7, 32–37. [Google Scholar] [CrossRef]
- Ghenai, C. Combustion of Syngas Fuel in Gas Turbine Can Combustor. Adv. Mech. Eng. 2010, 2, 342357. [Google Scholar] [CrossRef]
- Valera-Medina, A.; Xiao, H.; Owen-Jones, M.; David, W.I.F.; Bowen, P.J. Ammonia for Power. Prog. Energy Combust. Sci. 2018, 69, 63–102. [Google Scholar] [CrossRef]
- IEA. 2021. Net Zero by 2050, IEA, Paris. Available online: https://www.iea.org/reports/net-zero-by-2050 (accessed on 5 February 2023).
- IEA. Energy Technology Perspectives 2020—Special Report on Clean Energy Innovation; OECD Publishing: Paris, France, 2020. [Google Scholar] [CrossRef]
- Energy Transitions Commission® Mission Possible: Reaching Net-Zero Carbon Emissions from Harder-to-Abate Sectors. Available online: https://www.energy-transitions.org/publications/mission-possible/ (accessed on 5 February 2023).
- IEA. The Future of Hydrogen: Seizing Today’s Opportunities; OECD: Paris, France, 2019. [Google Scholar] [CrossRef]




















Disclaimer/Publisher’s Note: The statements, opinions and data contained in all publications are solely those of the individual author(s) and contributor(s) and not of MDPI and/or the editor(s). MDPI and/or the editor(s) disclaim responsibility for any injury to people or property resulting from any ideas, methods, instructions or products referred to in the content. |
© 2023 by the authors. Licensee MDPI, Basel, Switzerland. This article is an open access article distributed under the terms and conditions of the Creative Commons Attribution (CC BY) license (https://creativecommons.org/licenses/by/4.0/).
Share and Cite
Ram, V.; Salkuti, S.R. An Overview of Major Synthetic Fuels. Energies 2023, 16, 2834. https://doi.org/10.3390/en16062834
Ram V, Salkuti SR. An Overview of Major Synthetic Fuels. Energies. 2023; 16(6):2834. https://doi.org/10.3390/en16062834
Chicago/Turabian StyleRam, Vishal, and Surender Reddy Salkuti. 2023. "An Overview of Major Synthetic Fuels" Energies 16, no. 6: 2834. https://doi.org/10.3390/en16062834
APA StyleRam, V., & Salkuti, S. R. (2023). An Overview of Major Synthetic Fuels. Energies, 16(6), 2834. https://doi.org/10.3390/en16062834

