Radiators Adjustment in Multi-Family Residential Buildings—An Analysis Based on Data from Heat Meters
Abstract
:1. Introduction
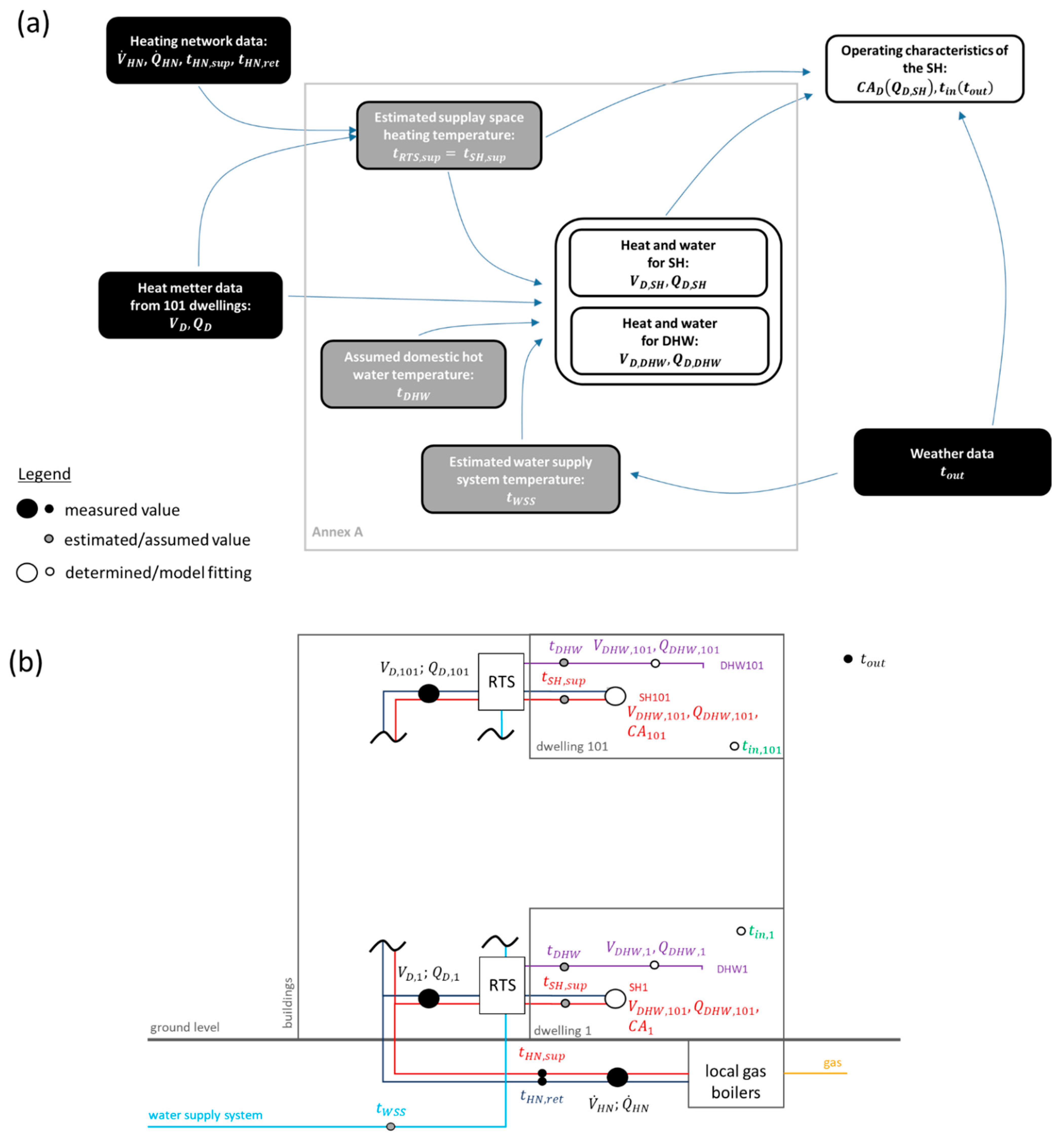
2. Methodology
2.1. Research Object
2.2. Residential Thermal Stations System, Heat Network, and Gas Boilers
2.3. Data
2.3.1. Heat Consumption and Heating Water Flow
2.3.2. Outdoor Air Temperature
2.4. SH Usage Model
- , the mean daily mass flow rate of the heating water in a given dwelling that is determined on the basis of the following expression:
- , the water-specific heat capacity was calculated according to ref. [38] for the mean water temperature in the HN,
- , the mean daily supply water temperature of SH; its determination is described in Supplementary Material S1, Equation (S1.1),
- , the radiator type exponent is assumed to be 0.3, which is the same value for all radiators based on the analysis of the technical documentation and the information from the manufacturer.
2.5. Assumption for Occupant–SH Interaction
- , the temperature in the dwellings,
- , the product of the radiator heating area () in the dwelling and the coefficient of the heat transfer intensity between the radiators and the indoor environment.
2.5.1. Indoor Temperature in the Dwelling
2.5.2. Radiators Operation Adjustment
- hydraulic balancing of the system by the installers,
- opening and closing of the heating water flow through radiators via manual adjustment by the occupants,
- automated maintenance of the thermal comfort conditions in a room set by the occupants.
- Automated, in which the radiator/SH power control is based on the automated control of flow through the TRV. Hence, the heating area of the radiators and the number of active radiators are not changed. Only power output from the radiator is regulated by its temperature. In this approach, the heating area of the system is fixed so that:
- Manual, in which the power control of the radiators/SH is based on manually opening and closing the given radiators. This is performed without the use of the TRV function that adjusts the flow through the radiator to the set temperature and the actual temperature in the room. Then, the control of the radiator/SH power is based on an adjustment of the heating surface of the radiators, which can be simplified as:
- Automated:
- Manual:
2.6. Method of Estimation of the Occupant–SH Interaction Characteristic
3. Results
3.1. Model for All the Buildings
3.2. Dwellings Models
3.3. Models of Occupant–SH Interaction and Dwelling Energy Characteristics
3.4. Models of Occupant–SH Interaction and Heat Consumption
4. Discussion
4.1. Sources of Uncertainty
- , in which the control is performed by changing the heating area or the operating time of the radiators, with maximum utilization of the available heating area, , in peak consumption. This is without increasing the heat transfer coefficient, , between the radiator and the room.
- representing the average internal temperature values observed in similar buildings during direct measurements [47].
4.2. The Actual Use of TRVs and Its Implications
4.3. Presented Approach Application
5. Conclusions and Future Work
Supplementary Materials
Author Contributions
Funding
Institutional Review Board Statement
Informed Consent Statement
Data Availability Statement
Acknowledgments
Conflicts of Interest
Nomenclature
| Abbreviations | |
| DHW | domestic hot water |
| HN | heat network |
| RTS | residential thermal station |
| SH | space heating |
| TRV | thermostatic radiator valve |
| WSS | water system supply |
| Dates | |
| start of general vacation | |
| , | start and end date of school vacations |
| , | estimated start and end of the heating season |
| Temperatures | |
| DHW temperature at the tapping point, °C | |
| daily mean indoor temperature of the apartment, °C | |
| daily mean return temperature of HN, °C | |
| daily mean supply temperature of HN, °C | |
| daily mean outdoor temperature, °C | |
| daily mean supply temperature of RTS, °C | |
| daily mean supply temperature of SH, °C | |
| daily mean logarithmic temperature difference between the radiator temperature and the indoor temperature of the dwelling, °C | |
| daily mean WSS temperature on RTS supply, °C | |
| Energy, Power, and Flow | |
| mean daily mass flow of heating water in SH of the dwelling, kg/s | |
| daily heat consumption of the dwelling, J | |
| , , | daily heat consumption of the dwelling for DHW on weekdays, Saturdays, and Sundays, respectively, J |
| daily heat consumption of the dwelling for SH, J | |
| mean daily heating power of RTS and radiators in the dwelling, W | |
| mean daily heating power of SH (sum of radiators power) in the dwelling, W | |
| maximum heating power of SH (sum of radiators power) in the dwelling, W | |
| measured mean daily heating power of SH (sum of radiators power) in the dwelling, W | |
| mean daily heating power of HN, W | |
| mean daily heat loss from the supply pipe of HN, W | |
| daily heating water flow through the dwelling, m3 | |
| , , | daily heating water flow in dwelling RTS for DHW, on weekdays, Saturdays, and Sundays, respectively, m3 |
| daily heating water flow in the dwelling for SH, m3 | |
| mean daily volume flow of heating water in HN, m3/s | |
| Other Physical Variables | |
| heating area of the radiator, m2 | |
| total heating area of the radiators in the dwelling, m2 | |
| floor area of dwelling, m2 | |
| window area, m2 | |
| coefficient of the intensity of heat exchange between the radiator and the surrounding environment, W/(m2K) | |
| thermal capacity of dwelling walls, kJ/K | |
| specific heat of water, J/(kgK) | |
| heat transfer coefficient of the dwelling envelope, W/K | |
| correction factor , which accounts for dwellings and staircases without heat meters, unitless | |
| coefficient concerning the influence of on the change in heat consumption for DHW, unitless | |
| coefficient concerning the influence of and on the change in heating water flow for DHW, unitless | |
| exponent of the thermal characteristics of the radiator, unitless | |
| water density, kg/m3 | |
References
- European Commission. Communication from the Commission to the European Parliament, the Council, the European Economic and Social Committee and the Committee of the Regions a Renovation Wave for Europe—Greening Our Buildings, Creating Jobs, Improving Lives; European Commission: Brussels, Belgium, 2020.
- Janda, K.B. Buildings don’t use energy: People do. Archit. Sci. Rev. 2011, 54, 15–22. [Google Scholar] [CrossRef]
- Vellei, M.; de Dear, R.; Inard, C.; Jay, O. Dynamic thermal perception: A review and agenda for future experimental research. Build. Environ. 2021, 205, 108269. [Google Scholar] [CrossRef]
- O’Brien, W.; Day, J.; Brackley, C. How Building Interfaces Affect Occupant Experience. ASHRAE J. 2021, 63, 28–32,34–35. [Google Scholar]
- Day, J.K.; McIlvennie, C.; Brackley, C.; Tarantini, M.; Piselli, C.; Hahn, J.; O’Brien, W.; Rajus, V.S.; De Simone, M.; Kjærgaard, M.B.; et al. A review of select human-building interfaces and their relationship to human behavior, energy use and occupant comfort. Build. Environ. 2020, 178, 106920. [Google Scholar] [CrossRef]
- Karjalainen, S. Should it be automatic or manual—The occupant’s perspective on the design of domestic control systems. Energy Build. 2013, 65, 119–126. [Google Scholar] [CrossRef]
- O’Brien, W.; Gunay, H.B. The contextual factors contributing to occupants’ adaptive comfort behaviors in offices—A review and proposed modeling framework. Build. Environ. 2014, 77, 77–87. [Google Scholar] [CrossRef]
- Sarran, L.; Brackley, C.; Day, J.K.; Bandurski, K.; André, M.; Spigliantini, G.; Roetzel, A.; Gauthier, S.; Stopps, H.; Agee, P.; et al. Untold Stories from the Field: A Novel Platform for Collecting Practical Learnings on Human-Building Interactions. In Proceedings of the IAQ 2020: Indoor Environmental Quality Performance Approaches, Transitioning from IAQ to IEQ, Athens, Greece, 4–6 May 2022. [Google Scholar]
- Wei, S.; Jones, R.; De Wilde, P. Driving factors for occupant-controlled space heating in residential buildings. Energy Build. 2014, 70, 36–44. [Google Scholar] [CrossRef]
- Vellei, M.; O’Brien, W.; Martinez, S.; Le Dréau, J. Some evidence of a time-varying thermal perception. Indoor Built Environ. 2022, 31, 788–806. [Google Scholar] [CrossRef]
- Stopps, H.; Touchie, M.F. Residential smart thermostat use: An exploration of thermostat programming, environmental attitudes, and the influence of smart controls on energy savings. Energy Build. 2021, 238, 110834. [Google Scholar] [CrossRef]
- Hosseinihaghighi, S.; Panchabikesan, K.; Dabirian, S.; Webster, J.; Ouf, M.; Eicker, U. Discovering, processing and consolidating housing stock and smart thermostat data in support of energy end-use mapping and housing retrofit program planning. Sustain. Cities Soc. 2022, 78, 103640. [Google Scholar] [CrossRef]
- Sarran, L.; Gunay, H.B.; O’Brien, W.; Hviid, C.A.; Rode, C. A data-driven study of thermostat overrides during demand response events. Energy Policy 2021, 153, 112290. [Google Scholar] [CrossRef]
- Huchuk, B.; O’Brien, W.; Sanner, S. A longitudinal study of thermostat behaviors based on climate, seasonal, and energy price considerations using connected thermostat data. Build. Environ. 2018, 139, 199–210. [Google Scholar] [CrossRef]
- Woo Ham, S.; Karava, P.; Bilionis, I.; Braun, J. A data-driven model for building energy normalization to enable eco-feedback in multi-family residential buildings with smart and connected technology. J. Build. Perform. Simul. 2021, 14, 343–365. [Google Scholar] [CrossRef]
- Csoknyai, T.; Hrabovszky-Horváth, S.; Georgiev, Z.; Jovanovic-Popovic, M.; Stankovic, B.; Villatoro, O.; Szendrő, G. Building stock characteristics and energy performance of residential buildings in Eastern-European countries. Energy Build. 2016, 132, 39–52. [Google Scholar] [CrossRef]
- Główny Urząd Statystyczny. Zużycie Energii w Gospodarstwach Domowych w 2018 roku n.d. Available online: https://stat.gov.pl/obszary-tematyczne/srodowisko-energia/energia/zuzycie-energii-w-gospodarstwach-domowych-w-2018-roku,2,4.html (accessed on 26 October 2023).
- Lomas, K.J.; Oliveira, S.; Warren, P.; Haines, V.J.; Chatterton, T.; Beizaee, A.; Prestwood, E.; Gething, B. Do domestic heating controls save energy? A review of the evidence. Renew. Sustain. Energy Rev. 2018, 93, 52–75. [Google Scholar] [CrossRef]
- Lomas, K.J.; Allinson, D.; Watson, S.; Beizaee, A.; Haines, V.J.; Li, M. Energy savings from domestic zonal heating controls: Robust evidence from a controlled field trial. Energy Build. 2022, 254, 111572. [Google Scholar] [CrossRef]
- Cholewa, T.; Balen, I.; Siuta-Olcha, A. On the influence of local and zonal hydraulic balancing of heating system on energy savings in existing buildings—Long term experimental research. Energy Build. 2018, 179, 156–164. [Google Scholar] [CrossRef]
- Revell, K.M.A.; Stanton, N.A. Mental model interface design: Putting users in control of home heating. Build. Res. Inf. 2017, 46, 251–271. [Google Scholar] [CrossRef]
- Karjalainen, S. Thermal comfort and use of thermostats in Finnish homes and offices. Build. Environ. 2009, 44, 1237–1245. [Google Scholar] [CrossRef]
- Bruce-Konuah, A.; Jones, R.V.; Fuertes, A.; Messi, L.; Giretti, A. The role of thermostatic radiator valves for the control of space heating in UK social-rented households. Energy Build. 2018, 173, 206–220. [Google Scholar] [CrossRef]
- Fabi, V.; Andersen, R.V.; Corgnati, S.P. Influence of occupant’s heating set-point preferences on indoor environmental quality and heating demand in residential buildings. HVAC R Res. 2013, 19, 635–645. [Google Scholar]
- Aragon, V.; James, P.; Gauthier, S. Revisiting Home Heat Control Theories through a UK Care Home Field Trial. Energies 2022, 15, 4990. [Google Scholar] [CrossRef]
- Gauthier, S.; Shipworth, D. The gap between what is said and what is done: A method for distinguishing reported and observed responses to thermal discomfort. In Proceedings of the 8th Windsor Conference: Counting the Cost of Comfort in a Changing World, Windsor, UK, 10–13 April 2014. [Google Scholar]
- Rasmussen, C.; Bacher, P.; Calì, D.; Nielsen, H.A.; Madsen, H. Method for Scalable and Automatised Thermal Building Performance Documentation and Screening. Energies 2020, 13, 3866. [Google Scholar] [CrossRef]
- Tureczek, A.M.; Nielsen, P.S.; Madsen, H.; Brun, A. Clustering district heat exchange stations using smart meter consumption data. Energy Build. 2019, 182, 144–158. [Google Scholar] [CrossRef]
- Aragon, V.; James, P.A.B.; Gauthier, S. The influence of weather on heat demand profiles in UK social housing tower blocks. Build. Environ. 2022, 219, 109101. [Google Scholar] [CrossRef]
- Beck, H.E.; Zimmermann, N.E.; Mcvicar, T.R.; Vergopolan, N.; Berg, A.; Wood, E.F. Data Descriptor: Present and future Köppen-Geiger climate classification maps at 1-km resolution. Sci. Data 2018, 5, 1–12. [Google Scholar] [CrossRef] [PubMed]
- Bandurski, K. Occupant Impact on the Energy Balance of Residential Buildings—Investigation and Modelling. Doctoral Dissertation, Poznan University of Technology, Poznan, Poland, 2021. [Google Scholar]
- ASHRAE Global Occupant Behavior Database n.d. Available online: https://ashraeobdatabase.com/#/ (accessed on 27 January 2022).
- Dong, B.; Liu, Y.; Mu, W.; Jiang, Z.; Pandey, P.; Hong, T.; Olesen, B.; Lawrence, T.; O’Neil, Z.; Andrews, C.; et al. A Global Building Occupant Behavior Database. Sci. Data 2022, 9, 369. [Google Scholar] [CrossRef] [PubMed]
- Mielnicki, J.S. Centralne Ogrzewanie: Regulacja i Eksploatacja; Arkady: Warszawa, Poland, 1985. [Google Scholar]
- Muniak, D. Charakterystyki cieplne grzejników w instalacjach centralnego ogrzewania. Część I. Ciepłownictwo Ogrzew. Went. 2013, 44, 241–245. [Google Scholar]
- Kwiatkowski, J.; Cholewa, L. Centralne Ogrzewanie Pomoce Projektanta; Arkady: Warszawa, Poland, 1980. [Google Scholar]
- Dzierzgowski, M. Verification and Improving the Heat Transfer Model in Radiators in the Wide Change Operating Parameters. Energies 2021, 14, 6543. [Google Scholar] [CrossRef]
- Wojtkowiak, J.; Oleśkowicz-Popiel, C. Eksperymenty w Wymianie Ciepła; Wydawnictwo Politechniki Poznańskiej: Poznań, Poland, 2004. [Google Scholar]
- Nicol, F. Temperature and adaptive comfort in heated, cooled and free-running dwellings. Build. Res. Inf. 2017, 45, 730–744. [Google Scholar] [CrossRef]
- Boerstra, A.C.; Van Hoof, J.; Van Weele, A.M. A new hybrid thermal comfort guideline for the Netherlands: Background and development. Archit. Sci. Rev. 2015, 58, 24–34. [Google Scholar] [CrossRef]
- Nicol, J.F.; Humphreys, M.A. Adaptive thermal comfort and sustainable thermal standards for buildings. Energy Build. 2002, 34, 563–572. [Google Scholar] [CrossRef]
- Peeters, L.; de Dear, R.; Hensen, J.; D’haeseleer, W. Thermal comfort in residential buildings: Comfort values and scales for building energy simulation. Appl. Energy 2009, 86, 772–780. [Google Scholar] [CrossRef]
- Carlucci, S.; Bai, L.; de Dear, R.; Yang, L. Review of adaptive thermal comfort models in built environmental regulatory documents. Build. Environ. 2018, 137, 73–89. [Google Scholar] [CrossRef]
- Coley, D.; Herrera, M.; Fosas, D.; Liu, C.; Vellei, M. Probabilistic adaptive thermal comfort for resilient design. Build. Environ. 2017, 123, 109–118. [Google Scholar] [CrossRef]
- Kane, T.; Firth, S.K.; Hassan, T.M.; Dimitriou, V. Heating behaviour in English homes: An assessment of indirect calculation methods. Energy Build. 2017, 148, 89–105. [Google Scholar] [CrossRef]
- Kelly, S.; Shipworth, M.; Shipworth, D.; Gentry, M.; Wright, A.; Pollitt, M.; Crawford-Brown, D.; Lomas, K. Predicting the diversity of internal temperatures from the English residential sector using panel methods. Appl. Energy 2013, 102, 601–621. [Google Scholar] [CrossRef]
- Ilomets, S.; Kalamees, T.; Vinha, J. Indoor hygrothermal loads for the deterministic and stochastic design of the building envelope for dwellings in cold climates. J. Build. Phys. 2017, 41, 547–577. [Google Scholar] [CrossRef]
- EN 215:2019 Thermostatic Radiator Valves—Requirements and Test Methods n.d. Available online: https://standards.cencenelec.eu/dyn/www/f?p=CEN:110:0::::FSP_PROJECT,FSP_ORG_ID:65664,6112&cs=1E82804F8C28EDA99815971F676E02023 (accessed on 3 February 2022).
- Kempton, W. Two Theories of Home Heat Control. Cogn. Sci. 1986, 10, 75–90. [Google Scholar] [CrossRef]
- Galvin, R. Targeting “behavers” rather than behaviours: A “subject-oriented” approach for reducing space heating rebound effects in low energy dwellings. Energy Build. 2013, 67, 596–607. [Google Scholar] [CrossRef]
- Eurostat. Dane Statystyczne Dotyczące Mieszkalnictwa—Statistics Explained n.d. Available online: https://ec.europa.eu/eurostat/statistics-explained/index.php?title=Archive:Housing_statistics/pl&oldid=498749#Jako.C5.9B.C4.87_mieszka.C5.84 (accessed on 4 February 2022).













| Types of Dwellings | |||||
|---|---|---|---|---|---|
| IN | 53 | 22.54 | 29.98 | 9.04 | 1180 |
| IN-S | 36 | 17.27 | 16.65 | 6.78 | 880 |
| OUT-W | 53 | 31.81 | 29.88 | 9.87 | 1510 |
| OUT-Cm | 83 | 38.56 | 46.44 | 13.34 | 2410 |
| OUT-Cs | 79 | 42.20 | 35.88 | 15.84 | 2250 |
| OUT-Cw | 104 | 49.75 | 55.58 | 16.73 | 2990 |
| OUT-F | 53 | 30.76 | 29.98 | 9.04 | 1570 |
| OUT-CWm | 83 | 56.96 | 46.70 | 15.54 | 3060 |
| OUT-CWw | 104 | 68.30 | 55.37 | 18.93 | 3630 |
| OUT-FW | 53 | 40.03 | 29.88 | 9.87 | 1920 |
| Total | ||||||
|---|---|---|---|---|---|---|
| 0 | 0 | 0 | 3(0) | 0 | 3(0) | |
| 2(0) | 2(2) | 8(1) | 4(2) | 8(3) | 24(8) | |
| 11(7) | 17(12) | 17(11) | 11(4) | 13(5) | 69(39) | |
| 0 | 0 | 0 | 0 | 1(1) | 1(1) | |
| 0 | 0 | 0 | 0 | 0 | 0 | |
| 0 | 1(0) | 0 | 0 | 0 | 1(0) | |
| 0 | 0 | 0 | 0 | 0 | 0 | |
| 0 | 0 | 0 | 0 | 0 | 0 | |
| 0 | 0 | 0 | 0 | 1(0) | 1(0) | |
| 0 | 2(0) | 0 | 0 | 0 | 2(0) | |
| Total | 13(7) | 22(14) | 25(12) | 18(6) | 23(9) | 101(48) |
| Total | ||||||
|---|---|---|---|---|---|---|
| WE2 | 1 | 2 | 5 | 4 | 5 | 17 |
| WE3 | 5 | 8 | 4 | 7 | 1 | 25 |
| SN3 | 6 | 3 | 5 | 3 | 8 | 25 |
| WE4 | 1 | 9 | 11 | 4 | 9 | 34 |
Disclaimer/Publisher’s Note: The statements, opinions and data contained in all publications are solely those of the individual author(s) and contributor(s) and not of MDPI and/or the editor(s). MDPI and/or the editor(s) disclaim responsibility for any injury to people or property resulting from any ideas, methods, instructions or products referred to in the content. |
© 2023 by the authors. Licensee MDPI, Basel, Switzerland. This article is an open access article distributed under the terms and conditions of the Creative Commons Attribution (CC BY) license (https://creativecommons.org/licenses/by/4.0/).
Share and Cite
Bandurski, K.; Górka, A.; Koczyk, H. Radiators Adjustment in Multi-Family Residential Buildings—An Analysis Based on Data from Heat Meters. Energies 2023, 16, 7485. https://doi.org/10.3390/en16227485
Bandurski K, Górka A, Koczyk H. Radiators Adjustment in Multi-Family Residential Buildings—An Analysis Based on Data from Heat Meters. Energies. 2023; 16(22):7485. https://doi.org/10.3390/en16227485
Chicago/Turabian StyleBandurski, Karol, Andrzej Górka, and Halina Koczyk. 2023. "Radiators Adjustment in Multi-Family Residential Buildings—An Analysis Based on Data from Heat Meters" Energies 16, no. 22: 7485. https://doi.org/10.3390/en16227485
APA StyleBandurski, K., Górka, A., & Koczyk, H. (2023). Radiators Adjustment in Multi-Family Residential Buildings—An Analysis Based on Data from Heat Meters. Energies, 16(22), 7485. https://doi.org/10.3390/en16227485

