Day-Ahead Operational Planning for DisCos Based on Demand Response Flexibility and Volt/Var Control
Abstract
:1. Introduction
1.1. Background and Motivation
1.2. Literature Review
1.2.1. Traditional Distribution Operational Planning
1.2.2. Demand Response as a Resource for DOP
1.2.3. Metaheuristic Optimization and Two-Stage Approaches in DOP
1.3. Contribution of This Paper
- A comprehensive methodology that addresses the day-ahead DOP problem and minimizes the total operational cost of the distribution company (DisCo) through the coordination of DR and VVC devices, such as CBs and OLTC. It considers costs associated with energy losses, congestion, voltage violations, and costs due to the switching operations of VVC devices and use of DR. Furthermore, this methodology is based on an open-source Python-OpenDSS interface and aims to exploit the functionalities of both types of software. To the best of the authors’ knowledge, this approach has not been proposed in existing DOP formulations for ADS.
- A robust and computationally efficient two-stage solution strategy, combining GA and DP to solve the multi-period DOP problem. In the first stage, the GA identifies the n best solutions for each hour that minimize loss costs, congestion costs, voltage violation costs, and costs for using DR. In the second stage, from these sets of n best solutions per hour and the costs associated with the operation of CBs and OLTC between periods, the optimal scheduling for the next 24 h is identified using the DP algorithm.
- To reduce the effects of photovoltaic generation and demand variability, a novel end-to-end net load forecasting model based on an effective combination of deep learning techniques has been incorporated. In this work, nodal injection powers, which can be only load or a blend of load and small-scale generation behind-the-meter, are considered as input data for DOP.
2. Problem Formulation
2.1. Optimization of the Operational Cost Function
2.2. Demand Response Management
2.3. Nodal Injection Power Forecasts
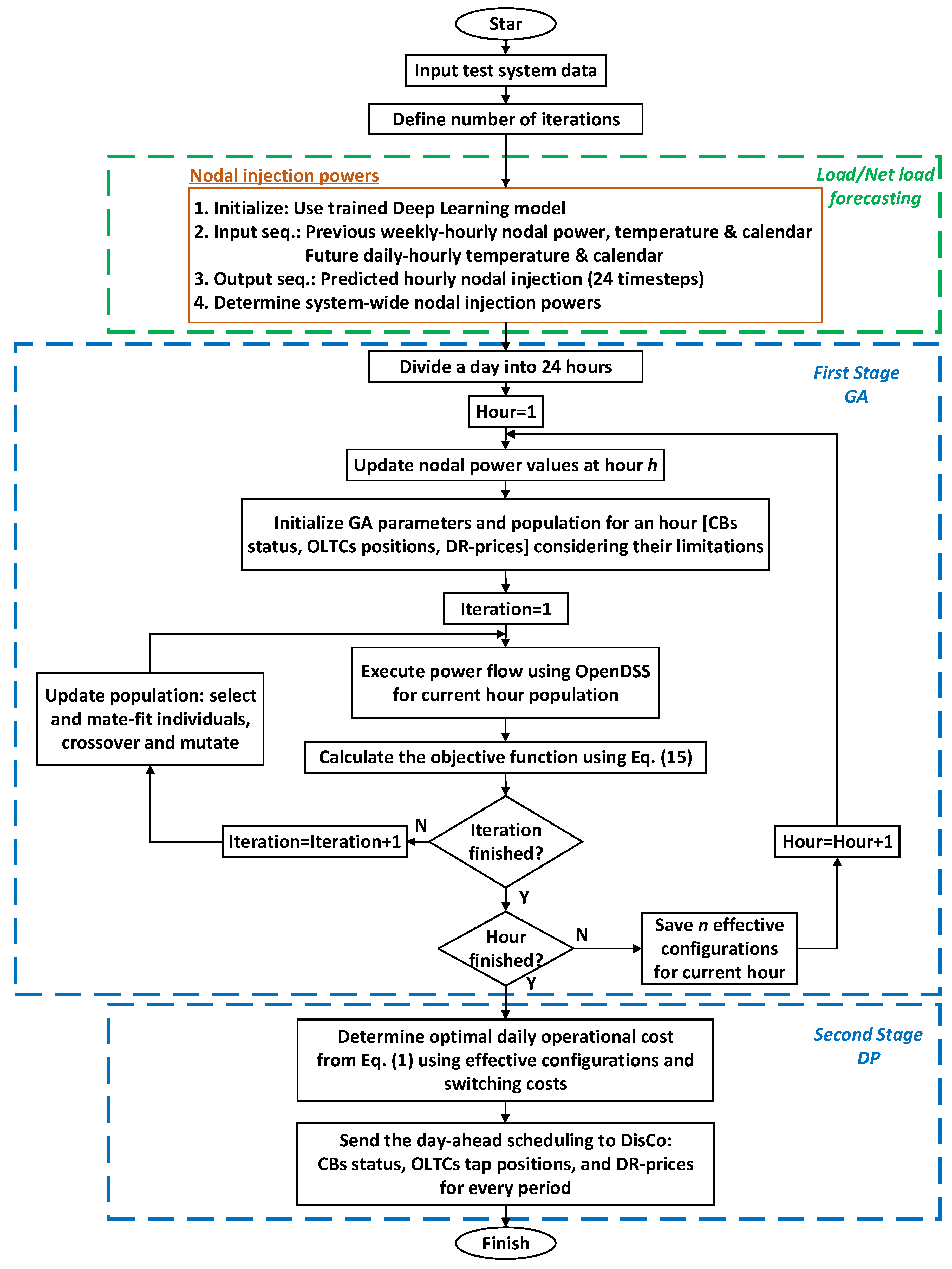
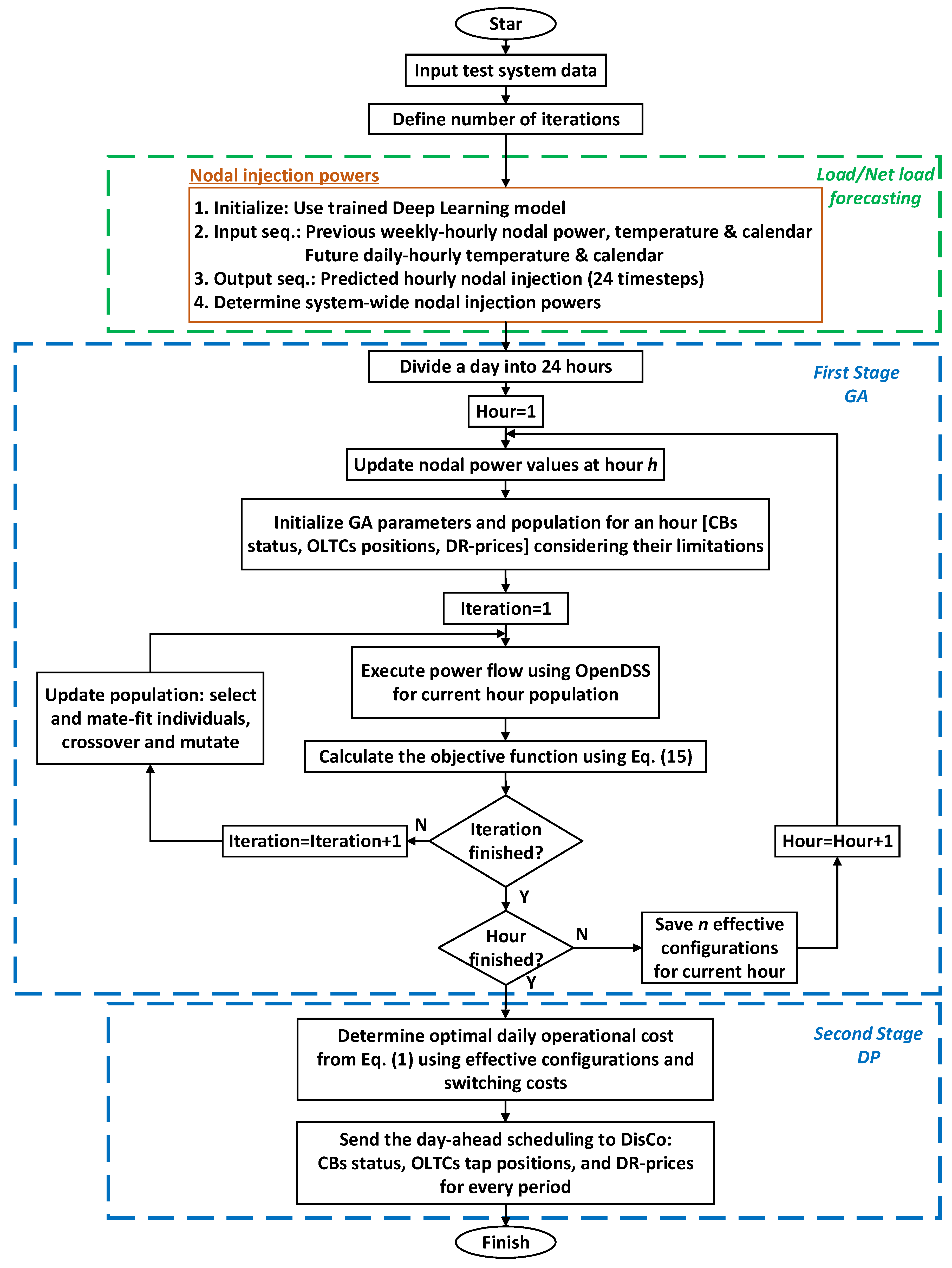
3. Proposed Methodology
3.1. Finding Effective Configurations Using the Genetic Algorithm
3.2. Dynamic Programming Algorithm
4. Numeric Results and Discussions
- Energy cost to evaluate energy losses: $0.1/kWh.
- Energy cost supplied in poor quality for voltage violations ±5%: $0.35/kWh.
- Energy cost for not supplied energy due to capacity violations >80%: $1.00/kWh.
- Energy price, under flat rate: $0.1/kWh.
- Cost per CBs’ switching operation: $4/per maneuver.
- CBs are fixed, i.e., connected state (1) or disconnected state (0).
- Cost per OLTC switching operation: $6/per maneuver.
- OLTC tap positions range between [0.9, 1.1] p.u. of nominal voltages with a step size of 0.0125.
- It is assumed that three load nodes in Test System I and four load nodes in Test System II participate in DR. Elasticity details are given in Table 1.
- Coefficients and , which limit the selling prices of electricity, are set at 0.5 and 1.5, respectively. These values are considered acceptable as they take into account the interests of both the DisCo and users. Thus, prices can vary between (0.05, 0.15) $/kWh and they have been discretized with a resolution of 0.025.
4.1. Test System I—IEEE 13-Node System
4.1.1. Day-Ahead Input Data
4.1.2. Results
4.2. Test System II—LA 37-Node System
5. Conclusions and Future Works
Author Contributions
Funding
Data Availability Statement
Acknowledgments
Conflicts of Interest
Nomenclature
| DER | distributed energy resources |
| ADS | active distribution systems |
| DOP | distribution operational planning |
| DisCo | distribution company |
| VVC | Volt/Var control |
| CVR | conservation voltage reduction |
| OLTC | on-load tap changer |
| CBs | capacitor banks |
| DS | distribution system |
| DP | dynamic programming |
| DR | demand response |
| GA | genetic algorithm |
| PV-DG | photovoltaic distributed generation |
| RMSE | root mean square error |
| MAAPE | mean arctangent absolute percentage error |
References
- Khan, A.R.; Mahmood, A.; Safdar, A.; Khan, Z.A.; Khan, N.A. Load forecasting, dynamic pricing and DSM in smart grid: A review. Renew. Sustain. Energy Rev. 2016, 54, 1311–1322. [Google Scholar] [CrossRef]
- Tsai, W.-C.; Tu, C.-S.; Hong, C.-M.; Lin, W.-M. A Review of State-of-the-Art and Short-Term Forecasting Models for Solar PV Power Generation. Energies 2023, 16, 5436. [Google Scholar] [CrossRef]
- Satsangi, S.; Kumbhar, G.B. Review on Volt/VAr Optimization and Control in Electric Distribution System. In Proceedings of the 2016 IEEE 1st International Conference on Power Electronics, Intelligent Control and Energy Systems (ICPEICES), Delhi, India, 4–6 July 2016; pp. 1–6. [Google Scholar] [CrossRef]
- Igiligi, A.; Vielhauer, A.; Ehrenwirth, M.; Hurm, C.; Summ, T.; Trinkl, C.; Navarro Gevers, D. Assessment of Conservation Voltage Reduction in Distribution Networks with Voltage Regulating Distribution Transformers. Energies 2023, 16, 3155. [Google Scholar] [CrossRef]
- Ahmadi, H.; Marti, J.R.; Dommel, H.W. A Framework for Volt-VAR Optimization in Distribution Systems. IEEE Trans. Smart Grid 2015, 6, 1473–1483. [Google Scholar] [CrossRef]
- Liu, Y.; Zhang, P.; Qiu, X. Optimal volt/var control in distribution systems. Int. J. Electr. Power Energy Syst. 2002, 24, 271–276. [Google Scholar] [CrossRef]
- Jurado, M.F.; Samper, M.E.; Rosés, R. Analysis and a Conceptual Framework of Short-Term Planning Operation of South American Active Distribution Systems. CIGRÉ Session Materials. París, 2022; C6-10508_2022. Available online: https://e-cigre.org/publication/c6-10508_2022 (accessed on 8 May 2023).
- Huo, Y.; Li, P.; Ji, H.; Yu, H.; Zhao, J.; Xi, W.; Wu, J.; Wang, C. Data-driven Predictive Voltage Control for Distributed Energy Storage in Active Distribution Networks. CSEE J. Power Energy Syst. 2022, 1–11. [Google Scholar]
- Evangelopoulos, V.A.; Avramidis, I.I.; Georgilakis, P.S. Flexibility Services Management Under Uncertainties for Power Distribution Systems: Stochastic Scheduling and Predictive Real-Time Dispatch. IEEE Access 2020, 8, 38855–38871. [Google Scholar] [CrossRef]
- McKenna, K.; Keane, A. Residential Load Modeling of Price-Based Demand Response for Network Impact Studies. IEEE Trans. Smart Grid 2016, 7, 2285–2294. [Google Scholar] [CrossRef]
- Bostan, A.; Nazar, M.S.; Shafie-khah, M.; Catalão, J.P.S. Optimal scheduling of distribution systems considering multiple downward energy hubs and demand response programs. Energy 2020, 190, 116349. [Google Scholar] [CrossRef]
- Siano, P. Demand response and smart grids—A survey. Renew. Sustain. Energy Rev. 2014, 30, 461–478. [Google Scholar] [CrossRef]
- Liu, Z.; Wu, Q.; Oren, S.S.; Huang, S.; Li, R.; Cheng, L. Distribution Locational Marginal Pricing for Optimal Electric Vehicle Charging Through Chance Constrained Mixed-Integer Programming. IEEE Trans. Smart Grid 2018, 9, 644–654. [Google Scholar] [CrossRef]
- Yang, R.; Jiang, H.; Zhang, Y. Short-term state forecasting-based optimal voltage regulation in distribution systems. In Proceedings of the 2017 IEEE Power & Energy Society Innovative Smart Grid Technologies Conference (ISGT), Washington, DC, USA, 23–26 April 2017; pp. 1–5. [Google Scholar] [CrossRef]
- Meng, F.; Chowdhury, B.H. Distribution LMP-based economic operation for future Smart Grid. In Proceedings of the 2011 IEEE Power and Energy Conference at Illinois, Urbana, IL, USA, 25–26 February 2011; pp. 1–5. [Google Scholar] [CrossRef]
- Vijayan, V.; Mohapatra, A.; Singh, S.N.; Tiwari, A. A Blended Approach to Improve Reliability and Efficiency of Active EDN via Dynamic Feeder Reconfiguration, Demand Response, and VVO. IEEE Trans. Autom. Sci. Eng. 2022, 1–12. [Google Scholar] [CrossRef]
- Bai, L.; Wang, J.; Wang, C.; Chen, C.; Li, F. Distribution Locational Marginal Pricing (DLMP) for Congestion Management and Voltage Support. IEEE Trans. Power Syst. 2018, 33, 4061–4073. [Google Scholar] [CrossRef]
- Spanias, C. Demand-side Volt/Var/Watt regulation for effective voltage control in distribution grids. In Proceedings of the 2019 IEEE PES Innovative Smart Grid Technologies Europe (ISGT-Europe), Bucharest, Romania, 29 September–2 October 2019; pp. 1–5. [Google Scholar]
- Tushar, M.H.K.; Assi, C. Volt-VAR Control Through Joint Optimization of Capacitor Bank Switching, Renewable Energy, and Home Appliances. IEEE Trans. Smart Grid 2018, 9, 4077–4086. [Google Scholar] [CrossRef]
- Vijayan, V.; Mohapatra, A.; Singh, S.N. Demand Response with Volt/Var Optimization for unbalanced active distribution systems. Appl. Energy 2021, 300, 117361. [Google Scholar] [CrossRef]
- Papadimitrakis, M.; Giamarelos, N.; Stogiannos, M.; Zois, E.N.; Livanos, N.A.-I.; Alexandridis, A. Metaheuristic search in smart grid: A review with emphasis on planning, scheduling and power flow optimization applications. Renew. Sustain. Energy Rev. 2021, 145, 111072. [Google Scholar] [CrossRef]
- Aryanezhad, M. Management and coordination of LTC, SVR, shunt capacitor and energy storage with high PV penetration in power distribution system for voltage regulation and power loss minimization. Int. J. Electr. Power Energy Syst. 2018, 100, 178–192. [Google Scholar] [CrossRef]
- Waleed, U.; Haseeb, A.; Ashraf, M.M.; Siddiq, F.; Rafiq, M.; Shafique, M. A Multiobjective Artificial-Hummingbird-Algorithm-Based Framework for Optimal Reactive Power Dispatch Considering Renewable Energy Sources. Energies 2022, 15, 9250. [Google Scholar] [CrossRef]
- Saddique, M.S.; Bhatti, A.R.; Haroon, S.S.; Sattar, M.K.; Amin, S.; Sajjad, I.A.; Sadam ul Haq, S.; Awan, A.B.; Rasheed, N. Solution to optimal reactive power dispatch in transmission system using meta-heuristic techniques―Status and technological review. Electr. Power Syst. Res. 2020, 178, 106031. [Google Scholar] [CrossRef]
- Tamayo, D.C.L.; Villa-Acevedo, W.M.; López-Lezama, J.M. Multi-Period Optimal Reactive Power Dispatch Using a Mean-Variance Mapping Optimization Algorithm. Computers 2022, 11, 48. [Google Scholar] [CrossRef]
- Marzband, M.; Azarinejadian, F.; Savaghebi, M.; Guerrero, J.M. An Optimal Energy Management System for Islanded Microgrids Based on Multiperiod Artificial Bee Colony Combined With Markov Chain. IEEE Syst. J. 2017, 11, 1712–1722. [Google Scholar] [CrossRef]
- Rahman, M.M.; Arefi, A.; Shafiullah, G.M.; Hettiwatte, S. A new approach to voltage management in unbalanced low voltage networks using demand response and OLTC considering consumer preference. Int. J. Electr. Power Energy Syst. 2018, 99, 11–27. [Google Scholar] [CrossRef]
- Shoeb, M.A.; Shahnia, F.; Shafiullah, G.M. A Multilayer and Event-Triggered Voltage and Frequency Management Technique for Microgrid’s Central Controller Considering Operational and Sustainability Aspects. IEEE Trans. Smart Grid 2019, 10, 5136–5151. [Google Scholar] [CrossRef]
- Sánchez-Mora, M.M.; Bernal-Romero, D.L.; Montoya, O.D.; Villa-Acevedo, W.M.; López-Lezama, J.M. Solving the Optimal Reactive Power Dispatch Problem through a Python-DIgSILENT Interface. Computation 2022, 10, 128. [Google Scholar] [CrossRef]
- Procopiou, A.T.; Ochoa, L.F. Asset congestion and voltage management in large-scale MV-LV networks with solar PV. IEEE Trans. Power Syst. 2021, 36, 4018–4027. [Google Scholar] [CrossRef]
- Subramanya, S.A.; Parathodiyil, M.; Nagashree, A.N. Implementation of Peak Demand Reduction on a Distribution Feeder using Python-OpenDSS co-simulation. In Proceedings of the 2021 IEEE International Conference on Electronics, Computing and Communication Technologies (CONECCT), Bangalore, India, 9–11 July 2021; pp. 1–6. [Google Scholar] [CrossRef]
- Dugan, R.C.; McDermott, T.E. An open source platform for collaborating on smart grid research. In Proceedings of the 2011 IEEE Power and Energy Society General Meeting, Detroit, MI, USA, 24–28 July 2011; pp. 1–7. [Google Scholar] [CrossRef]
- Vitor, T.S.; Vieira, J.C.M. Operation planning and decision-making approaches for Volt/Var multi-objective optimization in power distribution systems. Electr. Power Syst. Res. 2021, 191, 106874. [Google Scholar] [CrossRef]
- Morán-Burgos, J.A.; Sierra-Aguilar, J.E.; Villa-Acevedo, W.M.; López-Lezama, J.M. A Multi-Period Optimal Reactive Power Dispatch Approach Considering Multiple Operative Goals. Appl. Sci. 2021, 11, 8535. [Google Scholar] [CrossRef]
- Shariatkhah, M.H.; Haghifam, M.R.; Salehi, J.; Moser, A. Duration based reconfiguration of electric distribution networks using dynamic programming and harmony search algorithm. Int. J. Electr. Power Energy Syst. 2012, 41, 1–10. [Google Scholar] [CrossRef]
- Gutiérrez-Alcaraz, G.; Tovar-Hernández, J.H. Two-stage heuristic methodology for optimal reconfiguration and Volt/VAr control in the operation of electrical distribution systems. IET Gener. Transm. Distrib. 2017, 11, 3946–3954. [Google Scholar] [CrossRef]
- Samper, M.E.; Eldali, F.A.; Suryanarayanan, S. Risk assessment in planning high penetrations of solar photovoltaic installations in distribution systems. Int. J. Electr. Power Energy Syst. 2019, 104, 724–733. [Google Scholar] [CrossRef]
- Han, J.; Liu, N.; Shi, J. Optimal Scheduling of Distribution System with Edge Computing and Data-driven Modeling of Demand Response. J. Mod. Power Syst. Clean Energy 2022, 10, 989–999. [Google Scholar] [CrossRef]
- Jin, M.; Feng, W.; Marnay, C.; Spanos, C. Microgrid to enable optimal distributed energy retail and end-user demand response. Appl. Energy 2018, 210, 1321–1335. [Google Scholar] [CrossRef]
- Salazar, E.J.; Jurado, M.; Samper, M.E. Reinforcement Learning-Based Pricing and Incentive Strategy for Demand Response in Smart Grids. Energies 2023, 16, 1466. [Google Scholar] [CrossRef]
- Lu, R.; Hong, S.H.; Zhang, X. A Dynamic pricing demand response algorithm for smart grid: Reinforcement learning approach. Appl. Energy 2018, 220, 220–230. [Google Scholar] [CrossRef]
- Albert, A.; Rajagopal, R. Finding the right consumers for thermal demand-response: An experimental evaluation. IEEE Trans. Smart Grid 2018, 9, 564–572. [Google Scholar] [CrossRef]
- Miller, M.; Alberini, A. Sensitivity of price elasticity of demand to aggregation, unobserved heterogeneity, price trends, and price endogeneity: Evidence from U.S. Data. Energy Policy 2016, 97, 235–249. [Google Scholar] [CrossRef]
- Safdarian, A.; Fotuhi-Firuzabad, M.; Lehtonen, M. A Medium-Term Decision Model for DisCos: Forward Contracting and TOU Pricing. IEEE Trans. Power Syst. 2015, 30, 1143–1154. [Google Scholar] [CrossRef]
- Hong, T.; Pinson, P.; Fan, S.; Zareipour, H.; Troccoli, A.; Hyndman, R.J. Probabilistic energy forecasting: Global Energy Forecasting Competition 2014 and beyond. Int. J. Forecast. 2016, 32, 896–913. [Google Scholar] [CrossRef]
- Zhao, J.; Ding, F.; Zhu, H.; Lei, S. Behind-The-Meter Distributed Energy Resources: Estimation, Uncertainty Quantification, and Control. Tech. Report. PES-TR111. June 2023. Available online: https://resourcecenter.ieee-pes.org/publications/technical-reports/pes_tp_tr111_sblcs_60623# (accessed on 8 May 2023).
- Jurado, M.; Samper, M.; Rosés, R. An improved encoder-decoder-based CNN model for probabilistic short-term load and PV forecasting. Electr. Power Syst. Res. 2023, 217, 109153. [Google Scholar] [CrossRef]
- Open-Source Projects and the Research Data Repository of the Institute of Electrical Energy (IEE-UNSJ). [Online-OpenPy-DELF]. Available online: https://sourceforge.net/projects/openpy-delf/ (accessed on 8 May 2023).
- Gasparin, A.; Lukovic, S.; Alippi, C. Deep learning for time series forecasting: The electric load case. CAAI Trans. Intell. Technol. 2022, 7, 1–25. [Google Scholar] [CrossRef]
- Ikeda, S.; Ooka, R. Application of differential evolution-based constrained optimization methods to district energy optimization and comparison with dynamic programming. Appl. Energy 2019, 254, 113670. [Google Scholar] [CrossRef]
- Python Package Index py-dss-Interface September 2021. Available online: https://pypi.org/project/py-dss-interface/ (accessed on 14 November 2022).
- Haupt, R.L.; Haupt, S.E. Practical Genetic Algorithms, 2nd ed; John Wiley & Sons: Hoboken, NJ, USA, 2004. [Google Scholar]
- Deb, K. An efficient constraint handling method for genetic algorithms. Comput. Methods Appl. Mech. Eng. 2000, 186, 311–338. [Google Scholar] [CrossRef]
- Risi, B.-G.; Riganti-Fulginei, F.; Laudani, A. Modern Techniques for the Optimal Power Flow Problem: State of the Art. Energies 2022, 15, 6387. [Google Scholar] [CrossRef]
- Dreyfus, S.; Law, A. The Art and Theory of Dynamic Programming; Academic Press: Cambridge, MA, USA, 1977. [Google Scholar]
- Open-Source Projects and the Research Data Repository of the Institute of Electrical Energy (IEE-UNSJ). [Online-DOP Data]. Available online: https://sourceforge.net/p/operational-planning/ (accessed on 15 May 2023).
- Zhang, C.; Xu, Y. Hierarchically-Coordinated Voltage/VAR Control of Distribution Networks Using PV Inverters. IEEE Trans. Smart Grid 2020, 11, 2942–2953. [Google Scholar] [CrossRef]
- Guo, Y.; Zhang, Q.; Wang, Z. Cooperative Peak Shaving and Voltage Regulation in Unbalanced Distribution Feeders. IEEE Trans. Power Syst. 2021, 36, 5235–5244. [Google Scholar] [CrossRef]











| Hours of the Day | Elasticity |
|---|---|
| 01:00–12:00 | −0.3 |
| 13:00–16:00, 22:00–24:00 | −0.5 |
| 17:00–21:00 | −0.7 |
| Case | Remarks | Cost ($) | ||||||
|---|---|---|---|---|---|---|---|---|
| Loss | VV | CV | DR | CBs | OLTC | DisCo | ||
| I | Base case. Non-optimized, control variable settings are fixed at nominal values | 395.1 | 4473.8 | 12,281.1 | - | - | - | 17,150.0 |
| I-DOP | Case I optimized | 316.1 | 0.0 | 424.4 | 200.1 | 4.0 | 0.0 | 944.6 |
| II-DOP | Case I (without operational cost) optimized | 248.5 | 0.0 | 197.2 | -- | -- | -- | 445.7 |
| III | Case I + PV-DG 50% in node 611 | 377.6 | 1724.1 | 9598.2 | - | - | - | 11,699.9 |
| III-DOP | Case III optimized | 304.9 | 0.0 | 404.9 | 190.9 | 4.0 | 0.0 | 904.6 |
| IV | Case I + PV-DG 50% in node 611 & 646 | 330.1 | 437.4 | 803.9 | - | - | - | 1571.4 |
| IV-DOP | Case IV optimized | 291.0 | 0.0 | 0.0 | 0.0 | 4.0 | 0.0 | 295.0 |
| Case | Remarks | Cost ($) | ||||||
|---|---|---|---|---|---|---|---|---|
| Loss | VV | CV | DR | CBs | OLTC | DisCo | ||
| I | Base case. Non-optimized, control variable settings are fixed at nominal values | 661.7 | 2803.7 | 22,010.9 | - | - | - | 25,476.4 |
| I-DOP | Case I optimized | 564.8 | 0.0 | 9891.6 | 204.5 | 0.0 | 0.0 | 10,660.9 |
| II | Case I + PV-DG 50% in nodes 4, 20 & 21 | 612.2 | 2803.7 | 17,662.0 | - | - | - | 21,077.9 |
| II-DOP | Case II optimized | 527.4 | 0.0 | 8132.1 | 151.2 | 0.0 | 0.0 | 8810.7 |
| III | Case I + PV-DG 50% in nodes 2, 4, 20 & 21 | 603.3 | 2803.7 | 16,459.9 | - | - | - | 19,866.8 |
| III-DOP | Case III optimized | 521.2 | 0.0 | 8002.6 | 138.3 | 0.0 | 0.0 | 8662.0 |
Disclaimer/Publisher’s Note: The statements, opinions and data contained in all publications are solely those of the individual author(s) and contributor(s) and not of MDPI and/or the editor(s). MDPI and/or the editor(s) disclaim responsibility for any injury to people or property resulting from any ideas, methods, instructions or products referred to in the content. |
© 2023 by the authors. Licensee MDPI, Basel, Switzerland. This article is an open access article distributed under the terms and conditions of the Creative Commons Attribution (CC BY) license (https://creativecommons.org/licenses/by/4.0/).
Share and Cite
Jurado, M.; Salazar, E.; Samper, M.; Rosés, R.; Ojeda Esteybar, D. Day-Ahead Operational Planning for DisCos Based on Demand Response Flexibility and Volt/Var Control. Energies 2023, 16, 7045. https://doi.org/10.3390/en16207045
Jurado M, Salazar E, Samper M, Rosés R, Ojeda Esteybar D. Day-Ahead Operational Planning for DisCos Based on Demand Response Flexibility and Volt/Var Control. Energies. 2023; 16(20):7045. https://doi.org/10.3390/en16207045
Chicago/Turabian StyleJurado, Mauro, Eduardo Salazar, Mauricio Samper, Rodolfo Rosés, and Diego Ojeda Esteybar. 2023. "Day-Ahead Operational Planning for DisCos Based on Demand Response Flexibility and Volt/Var Control" Energies 16, no. 20: 7045. https://doi.org/10.3390/en16207045
APA StyleJurado, M., Salazar, E., Samper, M., Rosés, R., & Ojeda Esteybar, D. (2023). Day-Ahead Operational Planning for DisCos Based on Demand Response Flexibility and Volt/Var Control. Energies, 16(20), 7045. https://doi.org/10.3390/en16207045

