A Pragmatic Framework for Data-Driven Decision-Making Process in the Energy Sector: Insights from a Wind Farm Case Study
Abstract
:1. Introduction
2. Decision-Making and Data Mining in Wind Energy Projects
3. Materials and Methods
4. Desired Specifications for a Pragmatic Data-Driven Decision-Making Framework in the Energy Sector
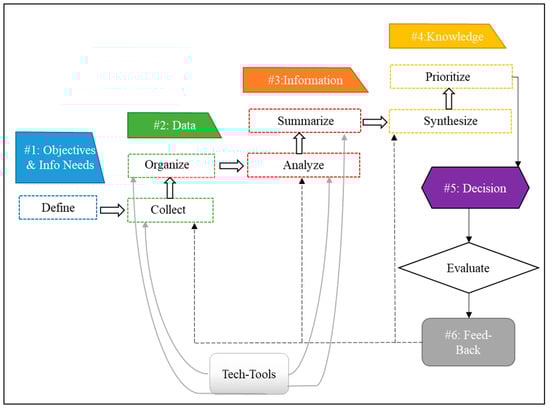
5. The Proposed Framework for Data-Driven Decision-Making Process
5.1. Define Project Objectives and Information Needs
- i.
- Define the organizational objectives and key performance areas (KPAs) for the energy project.
- ii.
- Link the data with the project objectives to ensure that the organization extracts valuable and sufficient data to meet its information needs; to this end, the required data (usually in the form of specific KPIs per KPA should be identified.
- iii.
- Define the target audience for the information (i.e., interested stakeholders) per KPI.
- iv.
- Formulate KPQs for each interested stakeholder.
- v.
- Understand the overarching goals guiding the decisions to be made.
5.2. Collect and Organize Data
- i.
- Define the data sources and data collection methods: In the case of the energy sector, internal data are typically obtained from SCADA systems. External data come from various sources, such as legislation, weather forecasts, network operator data, etc. To account for different periods of the year and climatic conditions, data related to seasonal variations (e.g., wind speed, temperature, precipitation, etc.) should also be collected and considered.
- ii.
- Define the frequency of data collection: This mainly depends on the nature of the energy installation. However, it should also take into account the seasonal and climatic variations. For instance, data collection might be more frequent during periods of high wind activity or extreme weather conditions to capture the impact of these factors on the wind farm’s operation.
- iii.
- Assign responsibilities for data collection. Data collectors can be internal or external service providers. Outsourcing data collection has become increasingly common, with new data collection and field services companies specializing in the energy sector continually emerging.
5.3. Transform Data into Information
5.4. Transform Information into Knowledge
5.5. Make and Implement Decisions
5.6. Obtain Feedback and Evaluate Decisions
6. Implementation of the Proposed Framework: A Study of a Wind Farm
6.1. Define Project Objectives and Information Needs
- Remote monitoring of the project: error recognition and reporting; remote control (where technically feasible); root cause analysis; continuous communication with all involved parties.
- Technical management of the project: installation supervision; ensuring health and safety for the workforce; addressing environmental concerns; conducting tenders for O&M supplies; communicating with contractors and public authorities.
- Coordination of maintenance and repair actions: planning for regular/preventive maintenance, including generation units, electrical and mechanical installations, and balance of plants; addressing faults and coordinating the repair process; working with vendors and warehousing; supervising and monitoring contractors.
- Performance management of the project: producing technical project reports; analyzing data and processes for performance optimization; implementing corrective actions when performance falls below the accepted (contractual) criteria.
- To improve the maintenance schedule of the wind farm.
- To monitor the O&M contractor more closely in case of faults.
- To evaluate the O&M contractor’s services.
- To hire specialized staff or invest in external consultants to upgrade the quality of the wind farm’s operation.
- To develop training programs for the staff.
- To invest in new equipment that will improve the wind farm’s performance.
- To enhance communication with the local grid operator, always guided by electricity network stability.
- To organize corporate social responsibility actions.
- To implement projects or proceed with sponsorships in the local communities.
6.2. Collect and Organize Data
6.3. Transform Data into Information
6.4. Transform Information into Knowledge
6.5. Make and Implement Decisions
- Conduct further investigation into the causes of WTG No. 1’s low technical availability and failures that led to reduced reliability in January.
- Continue monitoring the actual power curve of the WTGs to detect deviations from the rated power curve.
- Perform scheduled maintenance in June and October when low energy production is observed.
- Carry out only corrective maintenance works in July and August when the highest energy production is observed.
- Maintain the same O&M contractor for maintenance services.
- Closely monitor the O&M contractor for timely execution of their scheduled works, which may require hiring an engineer.
- Improve supervision of annual expenses to avoid further budget deviations.
- Enhance efforts to ensure compliance with environmental, health, and safety regulations and policies.
- Organize and implement additional corporate social responsibility activities.
6.6. Obtain Feedback and Evaluate Decisions
7. Discussion
8. Conclusions and Future Work
Author Contributions
Funding
Data Availability Statement
Conflicts of Interest
References
- Jagtap, S.B.; Fadewar, H.S.; Shinde, G.N. Knowledge and data mining in decision making process: A business model. Int. J. Parallel Distrib. Syst. 2011, 1, 1–4. [Google Scholar]
- Provost, F.; Fawcett, T. Data science and its relationship to big data and data-driven decision making. Big Data 2013, 1, 51–59. [Google Scholar] [CrossRef] [PubMed]
- Jia, L.; Hall, D.; Song, J. The conceptualization of data-driven decision making capability. In Proceedings of the Twenty-first Americas Conference on Information Systems, Fajardo, Puerto Rico, 13–15 August 2015. [Google Scholar]
- Canizo, M.; Onieva, E.; Conde, A.; Charramendieta, S.; Trujillo, S. Real-time predictive maintenance for wind turbines using big data frameworks. In Proceedings of the IEEE International Conference on Prognostics and Health Management (ICPHM), Dallas, TX, USA, 19–21 June 2017; pp. 70–77. [Google Scholar]
- Jain, M. Estimates of energy savings from energy efficiency improvements in India using Index Decomposition Analysis. Energy Sustain. Dev. 2023, 74, 285–296. [Google Scholar] [CrossRef]
- Castellani, F.; Garinei, A.; Terzi, L.; Astolfi, D.; Moretti, M.; Lombardi, A. A new data mining approach for power performance verification of an on-shore wind farm. Diagnistyka 2013, 14, 35–42. [Google Scholar]
- Xu, F.; Shen, T.; Nonaka, K. Decentralized optimal energy efficiency improvement strategy for large-scale connected HEVs. IFAC-PapersOnLine 2022, 55, 360–365. [Google Scholar] [CrossRef]
- Klyuev, R.V.; Bosikov, I.I.; Gavrina, O.A. Improving the efficiency of relay protection at a mining and processing plant. J. Min. Inst. 2021, 248, 300–311. [Google Scholar] [CrossRef]
- Hasanbeigi, A.; Menke, C.; Du Pont, P. Barriers to energy efficiency improvement and decision-making behavior in Thai industry. Energy Effic. 2010, 3, 33–52. [Google Scholar] [CrossRef]
- Kusiak, A.; Verma, A. Prediction of status patterns of wind turbines: A data-mining approach. J. Sol. Energy Eng. 2011, 133, 011008. [Google Scholar] [CrossRef]
- García, J.C.; Zanfrillo, A.I. Data Mining application to decision-making processes in University Management. INFOCOMP J. Comput. Sci. 2007, 6, 57–65. [Google Scholar]
- Haris, N.A.; Abdullah, M.; Othman, A.T.; Rahman, F.A. Optimization and data mining for decision making. In Proceedings of the IEEE World Congress on Computer Applications and Information Systems (WCCAIS), Hammamet, Tunisia, 17–19 January 2014; pp. 1–4. [Google Scholar]
- Kusiak, A.; Verma, A. A data-mining approach to monitoring wind turbines. IEEE Trans. Sustain. Energy 2012, 3, 150–157. [Google Scholar] [CrossRef]
- Abdel-Fattah, M.A.; Helmy, Y.; Hassan, T.M. A strategic roadmap for maximizing big data return. Int. J. Integr. Eng. 2019, 11, 47–60. [Google Scholar] [CrossRef]
- Mandinach, E.B.; Honey, M.; Light, D. A theoretical framework for data-driven decision making. In Proceedings of the Annual Meeting of the American Educational Research Association, San Francisco, CA, USA, 7–11 April 2006. [Google Scholar]
- Marr, B. From Data to Decisions: A Five Step Approach to Data-Driven Decision Making; Chartered Professional Accountants Canada: Toronto, ON, Canada, 2020. [Google Scholar]
- Agerskans, N. A Framework for Achieving Data-Driven Decision Making in Production Development. Master’s Thesis, School of Innovation, Design and Engineering, Malardalen University, Västerås, Sweden, 2019. [Google Scholar]
- Chui, M.M. The promise of data driven decision making in transforming school management and decision making. Int. J. Sci. Res. Publ. 2016, 6, 158–161. [Google Scholar]
- Guo, Y.; Wang, H.; Lian, J. Review of integrated installation technologies for offshore wind turbines: Current progress and future development trends. Energy Convers. Manag. 2022, 255, 115319. [Google Scholar] [CrossRef]
- Summerfield-Ryan, O.; Park, S. The power of wind: The global wind energy industry’s successes and failures. Ecol. Econ. 2023, 210, 107841. [Google Scholar] [CrossRef]
- Salvador, C.B.; Arzaghi, E.; Yazdi, M.; Jahromi, H.A.; Abbassi, R. A multi-criteria decision-making framework for site selection of offshore wind farms in Australia. Ocean. Coast. Manag. 2022, 224, 106196. [Google Scholar] [CrossRef]
- Uckun, C.; Botterud, A.; Birge, J.R. An improved stochastic unit commitment formulation to accommodate wind uncertainty. IEEE Trans. Power Syst. 2015, 31, 2507–2517. [Google Scholar] [CrossRef]
- Reder, M.D.; Gonzalez, E.; Melero, J.J. Wind turbine failures-tackling current problems in failure data analysis. J. Phys. Conf. Ser. 2016, 753, 072027. [Google Scholar] [CrossRef]
- Liao, S.; Liu, H.; Liu, B.; Zhao, H.; Wang, M. An information gap decision theory-based decision-making model for complementary operation of hydro-wind-solar system considering wind and solar output uncertainties. J. Clean. Prod. 2022, 348, 131382. [Google Scholar] [CrossRef]
- Abdel-Basset, M.; Gamal, A.; Chakrabortty, R.K.; Ryan, M. A new hybrid multi-criteria decision-making approach for location selection of sustainable offshore wind energy stations: A case study. J. Clean. Prod. 2021, 280, 124462. [Google Scholar] [CrossRef]
- Feng, J. Wind farm site selection from the perspective of sustainability: A novel satisfaction degree-based fuzzy axiomatic design approach. Int. J. Energy Res. 2021, 45, 1097–1127. [Google Scholar] [CrossRef]
- Xu, Y.; Li, Y.; Zheng, L.; Cui, L.; Li, S.; Li, W.; Cai, Y. Site selection of wind farms using GIS and multi-criteria decision making method in Wafangdian, China. Energy 2020, 207, 118222. [Google Scholar] [CrossRef]
- Rehman, A.U.; Abidi, M.H.; Umer, U.; Usmani, Y.S. Multi-criteria decision-making approach for selecting wind energy power plant locations. Sustainability 2019, 11, 6112. [Google Scholar] [CrossRef]
- Laska, G. Wind energy and multi-criteria analysis in making decisions on the location of wind farms. Procedia Eng. 2017, 182, 418–424. [Google Scholar] [CrossRef]
- Rediske, G.; Burin, H.P.; Rigo, P.D.; Rosa, C.B.; Michels, L.; Siluk, J.C.M. Wind power plant site selection: A systematic review. Renew. Sustain. Energy Rev. 2021, 148, 111293. [Google Scholar] [CrossRef]
- Spyridonidou, S.; Vagiona, D.G. Systematic review of site-selection processes in onshore and offshore wind energy research. Energies 2020, 13, 5906. [Google Scholar] [CrossRef]
- Nabati, E.G.; Thoben, K.D. Data driven decision making in planning the maintenance activities of offshore wind energy. Procedia CIRP 2017, 59, 160–165. [Google Scholar] [CrossRef]
- Izquierdo, J.; Márquez, A.C.; Uribetxebarria, J.; Erguido, A. On the importance of assessing the operational context impact on maintenance management for life cycle cost of wind energy projects. Renew. Energy 2020, 153, 1100–1110. [Google Scholar] [CrossRef]
- Yu, Q.; Patriksson, M.; Sagitov, S. Optimal scheduling of the next preventive maintenance activity for a wind farm. Wind Energy Sci. 2021, 6, 949–959. [Google Scholar] [CrossRef]
- Delgado, I.; Fahim, M. Wind turbine data analysis and LSTM-based prediction in SCADA system. Energies 2020, 14, 125. [Google Scholar] [CrossRef]
- Jin, X.; Xu, Z.; Qiao, W. Condition monitoring of wind turbine generators using SCADA data analysis. IEEE Trans. Sustain. Energy 2020, 12, 202–210. [Google Scholar] [CrossRef]
- Santolamazza, A.; Dadi, D.; Introna, V. A data-mining approach for wind turbine fault detection based on SCADA data analysis using artificial neural networks. Energies 2021, 14, 1845. [Google Scholar] [CrossRef]
- Ren, Z.; Verma, A.S.; Li, Y.; Teuwen, J.J.; Jiang, Z. Offshore wind turbine operations and maintenance: A state-of-the-art review. Renew. Sustain. Energy Rev. 2021, 144, 110886. [Google Scholar] [CrossRef]
- Taboada, J.V.; Diaz-Casas, V.; Yu, X. Reliability and maintenance management analysis on offshore wind turbines (OWTs). Energies 2021, 14, 7662. [Google Scholar] [CrossRef]
- Zhong, S.; Pantelous, A.A.; Goh, M.; Zhou, J. A reliability-and-cost-based fuzzy approach to optimize preventive maintenance scheduling for offshore wind farms. Mech. Syst. Signal Process. 2019, 124, 643–663. [Google Scholar] [CrossRef]
- Lazakis, I.; Khan, S. An optimization framework for daily route planning and scheduling of maintenance vessel activities in offshore wind farms. Ocean. Eng. 2021, 225, 108752. [Google Scholar] [CrossRef]
- Dehghani, H.; Vahidi, B.; Hosseinian, S.H. Wind farms participation in electricity markets considering uncertainties. Renew. Energy 2017, 101, 907–918. [Google Scholar] [CrossRef]
- Jónsson, T. Forecasting and Decision Making in Electricity Markets with Focus on Wind Energy. Ph.D. Thesis, Technical University of Denmark, Kongens Lyngby, Denmark, 2012. [Google Scholar]
- Olsina, F.; Röscher, M.; Larisson, C.; Garcés, F. Short-term optimal wind power generation capacity in liberalized electricity markets. Energy Policy 2007, 35, 1257–1273. [Google Scholar] [CrossRef]
- Li, W. Predictive Engineering in Wind Energy: A Data-Mining Approach. Master’s Thesis, Graduate College of The University of Iowa, Iowa City, IA, USA, 2010. [Google Scholar]
- Cassola, F.; Burlando, M. Wind speed and wind energy forecast through Kalman filtering of numerical weather prediction model output. Appl. Energy 2012, 99, 154–166. [Google Scholar] [CrossRef]
- Ruiz-Aguilar, J.J.; Turias, I.; González-Enrique, J.; Urda, D.; Elizondo, D. A permutation entropy-based EMD–ANN forecasting ensemble approach for wind speed prediction. Neural Comput. Appl. 2021, 33, 2369–2391. [Google Scholar] [CrossRef]
- Wang, H.Z.; Wang, G.B.; Li, G.Q.; Peng, J.C.; Liu, Y.T. Deep belief network based deterministic and probabilistic wind speed forecasting approach. Appl. Energy 2016, 182, 80–93. [Google Scholar] [CrossRef]
- Tautz-Weinert, J.; Yurusen, N.Y.; Melero, J.J.; Watson, S.J. Sensitivity study of a wind farm maintenance decision: A performance and revenue analysis. Renew. Energy 2019, 132, 93–105. [Google Scholar] [CrossRef]
- Ulazia, A.; Ibarra-Berastegi, G.; Sáenz, J.; Carreno-Madinabeitia, S.; González-Rojí, S.J. Seasonal correction of offshore wind energy potential due to air density: Case of the Iberian Peninsula. Sustainability 2019, 11, 3648. [Google Scholar] [CrossRef]
- Kusiak, A.; Zheng, H.; Song, Z. Short-term prediction of wind farm power: A data mining approach. IEEE Trans. Energy Convers. 2009, 24, 125–136. [Google Scholar] [CrossRef]
- Yu, C.; Li, Y.; Xiang, H.; Zhang, M. Data mining-assisted short-term wind speed forecasting by wavelet packet decomposition and Elman neural network. J. Wind. Eng. Ind. Aerodyn. 2018, 175, 136–143. [Google Scholar] [CrossRef]
- Ibrahim, M.; Alsheikh, A.; Al-Hindawi, Q.; Al-Dahidi, S.; ElMoaqet, H. Short-time wind speed forecast using artificial learning-based algorithms. Comput. Intell. Neurosci. 2020, 2020, 8439719. [Google Scholar] [CrossRef]
- Guo, Z.; Zhao, W.; Lu, H.; Wang, J. Multi-step forecasting for wind speed using a modified EMD-based artificial neural network model. Renew. Energy 2012, 37, 241–249. [Google Scholar] [CrossRef]
- Ramasamy, P.; Chandel, S.S.; Yadav, A.K. Wind speed prediction in the mountainous region of India using an artificial neural network model. Renew. Energy 2015, 80, 338–347. [Google Scholar] [CrossRef]
- Acikgoz, H.; Budak, U.; Korkmaz, D.; Yildiz, C. WSFNet: An efficient wind speed forecasting model using channel attention-based densely connected convolutional neural network. Energy 2021, 233, 121121. [Google Scholar] [CrossRef]
- Harbola, S.; Coors, V. One dimensional convolutional neural network architectures for wind prediction. Energy Convers. Manag. 2019, 195, 70–75. [Google Scholar] [CrossRef]
- Chen, G.; Tang, B.; Zeng, X.; Zhou, P.; Kang, P.; Long, H. Short-term wind speed forecasting based on long short-term memory and improved BP neural network. Int. J. Electr. Power Energy Syst. 2022, 134, 107365. [Google Scholar] [CrossRef]
- Xie, A.; Yang, H.; Chen, J.; Sheng, L.; Zhang, Q. A short-term wind speed forecasting model based on a multi-variable long short-term memory network. Atmosphere 2021, 12, 651. [Google Scholar] [CrossRef]
- Altan, A.; Karasu, S.; Zio, E. A new hybrid model for wind speed forecasting combining long short-term memory neural network, decomposition methods and grey wolf optimizer. Appl. Soft Comput. 2021, 100, 106996. [Google Scholar] [CrossRef]
- Han, Q.; Meng, F.; Hu, T.; Chu, F. Non-parametric hybrid models for wind speed forecasting. Energy Convers. Manag. 2017, 148, 554–568. [Google Scholar] [CrossRef]
- Huang, X.; Wang, J.; Huang, B. Two novel hybrid linear and nonlinear models for wind speed forecasting. Energy Convers. Manag. 2021, 238, 114162. [Google Scholar] [CrossRef]
- Azimi, R.; Ghofrani, M.; Ghayekhloo, M. A hybrid wind power forecasting model based on data mining and wavelets analysis. Energy Convers. Manag. 2016, 127, 208–225. [Google Scholar] [CrossRef]
- Sun, G.; Jiang, C.; Cheng, P.; Liu, Y.; Wang, X.; Fu, Y.; He, Y. Short-term wind power forecasts by a synthetical similar time series data mining method. Renew. Energy 2018, 115, 575–584. [Google Scholar] [CrossRef]
- González-Sopeña, J.M.; Pakrashi, V.; Ghosh, B. An overview of performance evaluation metrics for short-term statistical wind power forecasting. Renew. Sustain. Energy Rev. 2021, 138, 110515. [Google Scholar] [CrossRef]
- Howland, M.F.; Dabiri, J.O. Wind farm modeling with interpretable physics-informed machine learning. Energies 2019, 12, 2716. [Google Scholar] [CrossRef]
- Ye, L.; Zhao, Y.; Zeng, C.; Zhang, C. Short-term wind power prediction based on spatial model. Renew. Energy 2017, 101, 1067–1074. [Google Scholar] [CrossRef]
- Schlechtingen, M.; Santos, I.F.; Achiche, S. Using data-mining approaches for wind turbine power curve monitoring: A comparative study. IEEE Trans. Sustain. Energy 2013, 4, 671–679. [Google Scholar] [CrossRef]
- Colak, I.; Sagiroglu, S.; Yesilbudak, M. Data mining and wind power prediction: A literature review. Renew. Energy 2012, 46, 241–247. [Google Scholar] [CrossRef]
- Kusiak, A.; Zheng, H.; Song, Z. Power optimization of wind turbines with data mining and evolutionary computation. Renew. Energy 2010, 35, 695–702. [Google Scholar] [CrossRef]
- Hameed, Z.; Hong, Y.S.; Cho, Y.M.; Ahn, S.H.; Song, C.K. Condition monitoring and fault detection of wind turbines and related algorithms: A review. Renew. Sustain. Energy Rev. 2009, 13, 1–39. [Google Scholar] [CrossRef]
- Kusiak, A.; Li, W. The prediction and diagnosis of wind turbine faults. Renew. Energy 2011, 36, 16–23. [Google Scholar] [CrossRef]
- Wang, K.S.; Sharma, V.S.; Zhang, Z.Y. SCADA data based condition monitoring of wind turbines. Adv. Manuf. 2014, 2, 61–69. [Google Scholar] [CrossRef]
- Zhao, Y.; Li, D.; Dong, A.; Kang, D.; Lv, Q.; Shang, L. Fault prediction and diagnosis of wind turbine generators using SCADA data. Energies 2017, 10, 1210. [Google Scholar] [CrossRef]
- Abdallah, I.; Dertimanis, V.; Mylonas, H.; Tatsis, K.; Chatzi, E.; Dervili, N.; Worden, K.; Maguire, E. Fault diagnosis of wind turbine structures using decision tree learning algorithms with big data. In Safety and Reliability—Safe Societies in a Changing World; Haugen, S., Barros, A., Gulijk, C., Kongsvik, T., Vinnem, J.E., Eds.; CRC Press: Boca Raton, FL, USA, 2018; pp. 3053–3061. [Google Scholar]
- Li, M.; Wang, S. Dynamic fault monitoring of pitch system in wind turbines using selective ensemble small-world neural networks. Energies 2019, 12, 3256. [Google Scholar] [CrossRef]
- Thomas, O. Data mining approach to wind data preprocessing. Int. J. Adv. Res. Comput. Commun. Eng. 2017, 6, 393–400. [Google Scholar]
- Webster, J.; Watson, R.T. Analyzing the past to prepare for the future: Writing a literature review. MIS Q. 2002, 26, 13–23. [Google Scholar]
- Cay, D.; Karabece, K.; Gürbüz, T. Data supported decision-making for renewable energy solutions. In Proceedings of the World Congress on Engineering and Computer Science, San Francisco, CA, USA, 21–23 October 2015; Volume 1. [Google Scholar]
- Anderson, J.; Kotsiopulos, A. Enhanced decision making using data mining: Applications for retailers. J. Text. Appar. Technol. Manag. 2002, 2, 1–14. [Google Scholar]
- Dogan, O.; Asan, H.; Ayc, E. Use of data mining techniques in advance decision making processes in a local firm. Eur. J. Bus. Econ. 2015, 10, 16–19. [Google Scholar] [CrossRef]
- James Bell Associates. Guide to Data-Driven Decision Making: Using Data to Inform Practice and Policy Decisions in Child Welfare Organizations; James Bell Associates (JBA) on behalf of the Children’s Bureau, Administration for Children and Families (ACF); U.S. Department of Health and Human Services (HHS): Washington, DC, USA, 2018. [Google Scholar]
- Chongwatpol, J. Managing big data in coal-fired power plants: A business intelligence framework. Ind. Manag. Data Syst. 2016, 116, 1779–1799. [Google Scholar] [CrossRef]
- Gokce, H.U.; Gokce, K.U. Multi-dimensional energy monitoring, analysis and optimization system for energy efficient building operations. Sustain. Cities Soc. 2014, 10, 161–173. [Google Scholar] [CrossRef]
- EPA. AVERT, U.S. National Weighted Average CO2 Marginal Emission Rate, Year 2019 Data; U.S. Environmental Protection Agency: Washington, DC, USA, 2020. [Google Scholar]



| Reference & Field | Specifications of Each Approach | |
|---|---|---|
| Contributions | Limitations | |
| Ref. [10] Energy |
|
|
| Ref. [13] Energy |
|
|
| Ref. [6] Energy |
|
|
| Ref. [79] Energy |
|
|
| Ref. [32] Energy |
|
|
| Ref. [4] Energy |
|
|
| Ref. [1] Business |
|
|
| Ref. [12] Business |
|
|
| Ref. [3] Business |
|
|
| Ref. [11] Education |
|
|
| Ref. [15] Education |
|
|
| Ref. [18] Education |
|
|
| Ref. [80] Retail |
|
|
| Ref. [16] Accounting |
|
|
| Ref. [81] Food Industry |
|
|
| Ref. [82] Child Welfare Organizations |
|
|
| Ref. [17] Production Development |
|
|
| Ref. [14] Bank & IT Sector |
|
|
| Critical Specifications | Ref. [13] | Ref. [15] | Ref. [16] | Ref. [3] |
|---|---|---|---|---|
| Contributes to achieving predefined organizational objectives for energy projects. | ✓ | |||
| Systematically collects and organizes data. | ✓ | ✓ | ||
| Transforms data into useful information using data mining techniques. | ✓ | ✓ | ||
| Demonstrates sufficient inclusivity in terms of data mining techniques. | ✓ | |||
| Effectively transforms information into knowledge. | ✓ | |||
| Reaches the actual decision-making stage. | ✓ | ✓ | ||
| Ensures accessibility to all involved employees, regardless of their background or hierarchy level. | ✓ | ✓ | ||
| Covers both the O&M periods of an energy project. | ✓ | |||
| Includes a systematic evaluation of decisions made and a feedback mechanism for optimizing each action. | ✓ | ✓ | ||
| Enables the collaboration of both human factors and technological tools. | ✓ | |||
| Focuses on visualizing information and facilitating its sharing with stakeholders. | ✓ |
| A. Performance |
| i. Actual energy production vs. budget energy production (50% probability—P50). |
| ii. Actual time-based availability vs. contractual availability. |
| iii. Actual capacity factor vs. budget capacity factor (Energy Study). |
| iv. Actual average wind speed vs. budget average wind speed (Energy Study). |
| v. Actual energy per installed MW. |
| vi. Actual power curve vs. rated power curve. |
| B. Reliability |
| i. Failure rate = Number of failures/Total number of hours. |
| ii. Mean time between failures = Total operational hours/Number of failures. |
| iii. Mean time to repair = Total time of restoration/Number of failures. |
| C. Maintenance |
| i. Response time: The time between failure detection and intervention. |
| ii. Number of interventions: Refers to fieldwork conducted to maintain the project in good condition. |
| iii. Corrective maintenance (%) = Number of purely corrective interventions/Total number of interventions. |
| iv. Schedule compliance (%) = Number of scheduled maintenance tasks completed on time/Total number of tasks. |
| v. Total annual maintenance cost vs. annual maintenance budget (%). |
| D. Finance |
| i. Operational expenses (OPEX). |
| ii. Earnings before interest, taxes, depreciation, and amortization (EBITDA). |
| E. Health, Safety, and Environmental Aspects |
| i. Number of human accidents. |
| ii. Number of environmental accidents. |
| iii. Avoided CO2 emission: Emission of ... petrol passenger vehicles. |
| iv. Electricity production equal to: Consumption of ... households. |
| F. Social Aspects |
| i. Economic benefit of local communities. |
| Stakeholders | KPAs/KPIs | ||||||||||||||||||||
|---|---|---|---|---|---|---|---|---|---|---|---|---|---|---|---|---|---|---|---|---|---|
| A | B | C | D | E | F | ||||||||||||||||
| i | ii | iii | iv | v | vi | i | ii | iii | i | ii | iii | iv | v | i | ii | i | ii | iii | iv | i | |
| Top-level management | ✓ | ✓ | ✓ | ✓ | ✓ | ✓ | ✓ | ✓ | ✓ | ✓ | |||||||||||
| O&M contractor | ✓ | ✓ | ✓ | ✓ | ✓ | ✓ | ✓ | ✓ | ✓ | ✓ | ✓ | ✓ | ✓ | ✓ | ✓ | ||||||
| Insurance provider | ✓ | ✓ | ✓ | ✓ | ✓ | ✓ | ✓ | ✓ | ✓ | ||||||||||||
| Utility & grid operator | ✓ | ✓ | ✓ | ✓ | ✓ | ✓ | ✓ | ✓ | ✓ | ✓ | ✓ | ||||||||||
| Public authorities | ✓ | ✓ | ✓ | ✓ | |||||||||||||||||
| End users | ✓ | ✓ | ✓ | ||||||||||||||||||
| Top-Level Management: |
| What is the energy production of the wind farm? |
| What is the capacity factor of the wind farm? |
| What is the actual energy per MW installed? |
| What is the OPEX of the project? |
| What is the EBITDA of the project? |
| Were there any human or environmental accidents? |
| To what extent does energy production contribute to carbon dioxide emission reduction and household electricity supply? |
| What is the reciprocal benefit of the project for local communities? |
| O&M contractor: |
| Was the energy production of the wind farm as expected? |
| What is the technical availability of the wind farm? |
| What is the average wind speed of the wind farm? |
| What is the deviation between the actual and rated power curve for each wind turbine? |
| Insurance provider: |
| What is the frequency of failures at the wind farm? |
| How long does it take to repair a fault? |
| How long was the wind farm out of operation? |
| How long does it take for a fault to be detected? |
| How often are there interventions in operation? |
| Were there any human or environmental accidents? |
| Utility and grid operator: |
| How is the energy production distributed monthly to compile the corresponding energy planning for the area? |
| How often is the operation of the wind farm stopped, and how quickly are the relevant damages repaired? |
| Were there any power quality phenomena during the operation of the wind farm? |
| Public authorities: |
| Were the licensing and environmental requirements of the project met? |
| Were there any human or environmental accidents? |
| End users: |
| Does the operation of the wind farm threaten our daily life? |
| What will be the households’ financial benefits from the wind farm operation? |
| A. Performance |
| Actual energy production (~7.6 GWh) is considered highly satisfactory compared to the budget energy production (50% probability—P50), as it is 2.9% higher than the estimate from the energy study. The highest energy production is observed in the July–August–September quarter, while the lowest is in June and October. Wind turbine generator (WTG) No. 2 is slightly more efficient (6.5%) than WTG No. 1 due to its position in complex terrain. |
| The annual technical availability exceeds the contractual availability at the levels of the wind farm (96.77% > 93%) and the wind turbines (96.59% and 96.95% > 85%). |
| Actual capacity factor (~48%) is considered highly satisfactory compared to the budget capacity factor, as it is 2.6% higher than the estimate from the energy study. The annual capacity factor, as a result of energy production, attains maximum values in the July-August-September quarter, while the lowest is in June and October. |
| Actual average wind speed (9.13 m/s) is considered highly satisfactory compared to the budget average wind speed, as it is 1.33% higher than the estimate from the energy study. The wind speed reaches maximum values in July, August, and January. However, in January, the low technical availability of WTG No. 1 (74.88%) prevented the maximum wind speed from translating into correspondingly high energy production. |
| The actual energy production per MW installed has a value of 4.221. |
| The actual power curve of both WTGs is very close to the rated one. The negative deviations observed are less than 5% in both WTGs. |
| B. Reliability |
| The failure rate shows very low percentages in WTG No. 1 (0.11%) and No. 2 (0.26%). |
| The mean time between failures is 657 h for the wind farm, as long as the wind turbines are in operating status, which means that failure occurs approximately every 27 days. |
| The mean time to repair is 36 h, which is not entirely satisfactory, but can be justified by the absence of an O&M team on the island and the consecutive failures that occurred in WTG No. 1 in January. |
| C. Maintenance |
| The average response time (10 h) is satisfactory, considering that the site is not easily accessible. |
| The total number of interventions is 46, which means approximately 2 interventions for each WTG every month. |
| The number of purely corrective interventions is 65% of the total number of interventions, with the remaining percentage relating to preventive or maintenance work. |
| The schedule compliance is 88%, indicating that some scheduled work exceeded stipulated time limits due to unforeseen situations. |
| The total annual maintenance cost exceeds the budget by 5% due to unforeseen expenses in January and February because of successive faults; in those cases, the presence of the organization’s engineers was needed, and the extreme weather conditions required additional maintenance work regarding infrastructure (access roads and squares). |
| D. Finance |
| The average OPEX is 10k € per month; peak expenses occur in April and October as the O&M contractor is paid during these months. |
| The monthly EBITDA is more than 60k € on average, with peak earnings occurring in July and August due to maximum energy production. |
| E. Health, Safety, and Environmental Aspects |
| Zero environmental and human accidents occurred since environmental, health, and safety protocols are strictly observed. |
| The actual energy production equals 1171 petrol passenger vehicles driven for one year, given the emission factor of 0.00709 metric tons CO2/kWh [85]. |
| The actual energy production equals 648 households’ energy use for one year, given the emission factor of 0.00709 metric tons CO2/kWh [85]. |
| F. Social Aspects |
| The economic benefit for local communities exceeds 20k €. Of this revenue, 37% is allocated to household consumers, while 63% benefits the local government body. |
| Results | Values | Measurement/Estimation Methods |
|---|---|---|
| Enhanced decision-making | 20% improvement | Estimated based on the improved efficiency in decision-making processes. |
| Improved operational efficiency | 15% increase | Estimated based on the reduction in downtime and improved maintenance schedules. |
| Increased transparency | Qualitative improvement | The transparency was qualitatively assessed based on the improved communication and shared understanding of goals and objectives within the organization. |
| Improved predictability | 25% increase | Estimated based on the enhanced predictive capabilities due to the use of data mining techniques. |
| Enhanced focus on the human factor | Qualitative improvement | The focus on the human factor was qualitatively assessed based on the active participation, interdepartmental collaboration, and continuous learning encouraged by the proposed framework. |
| Cost-effectiveness of the framework | Minimal financial resources required | The cost-effectiveness was assessed based on the case study, which demonstrated that the framework could be implemented with minimal financial resources. |
| Schedule compliance | 88% | The schedule compliance was measured based on the actual work completed within the stipulated time limits. |
| Total annual maintenance cost | Exceeded the budget by 5% | The total annual maintenance cost was measured based on the actual expenses incurred during the year. |
| Average OPEX | 10k € per month | The average OPEX was measured based on the actual operational expenses incurred each month. |
| Monthly EBITDA | More than 60k € on average | The monthly EBITDA was measured based on the actual earnings before interest, taxes, depreciation, and amortization. |
| Economic benefit for local communities | Exceeds 20k € | The economic benefit for local communities was measured based on the actual revenue generated for household consumers and the local government body. |
Disclaimer/Publisher’s Note: The statements, opinions and data contained in all publications are solely those of the individual author(s) and contributor(s) and not of MDPI and/or the editor(s). MDPI and/or the editor(s) disclaim responsibility for any injury to people or property resulting from any ideas, methods, instructions or products referred to in the content. |
© 2023 by the authors. Licensee MDPI, Basel, Switzerland. This article is an open access article distributed under the terms and conditions of the Creative Commons Attribution (CC BY) license (https://creativecommons.org/licenses/by/4.0/).
Share and Cite
Konstas, K.; Chountalas, P.T.; Didaskalou, E.A.; Georgakellos, D.A. A Pragmatic Framework for Data-Driven Decision-Making Process in the Energy Sector: Insights from a Wind Farm Case Study. Energies 2023, 16, 6272. https://doi.org/10.3390/en16176272
Konstas K, Chountalas PT, Didaskalou EA, Georgakellos DA. A Pragmatic Framework for Data-Driven Decision-Making Process in the Energy Sector: Insights from a Wind Farm Case Study. Energies. 2023; 16(17):6272. https://doi.org/10.3390/en16176272
Chicago/Turabian StyleKonstas, Konstantinos, Panos T. Chountalas, Eleni A. Didaskalou, and Dimitrios A. Georgakellos. 2023. "A Pragmatic Framework for Data-Driven Decision-Making Process in the Energy Sector: Insights from a Wind Farm Case Study" Energies 16, no. 17: 6272. https://doi.org/10.3390/en16176272
APA StyleKonstas, K., Chountalas, P. T., Didaskalou, E. A., & Georgakellos, D. A. (2023). A Pragmatic Framework for Data-Driven Decision-Making Process in the Energy Sector: Insights from a Wind Farm Case Study. Energies, 16(17), 6272. https://doi.org/10.3390/en16176272

