Next Article in Journal
Impact of a Redox Flow Battery on the Frequency Stability of a Five-Area System Integrated with Renewable Sources
Next Article in Special Issue
Addressing Challenges in Long-Term Strategic Energy Planning in LMICs: Learning Pathways in an Energy Planning Ecosystem
Previous Article in Journal
Optimal Scheduling of Power Systems with High Proportions of Renewable Energy Accounting for Operational Flexibility
Previous Article in Special Issue
Sustainability Education: Capacity Building Using the MUSE Model
 
 
Font Type:
Arial Georgia Verdana
Font Size:
Aa Aa Aa
Line Spacing:
Column Width:
Background:
Review

Empowering Tomorrow’s Problem Solvers: Nexus Thinking and CLEWs Modelling as a Pedagogical Approach to Wicked Problems

1
Geography & Environment Department, Loughborough University, Loughborough LE11 3TU, UK
2
Centre for Environmental Policy, Imperial College London, London SW7 2AZ, UK
3
School of Sustainable Energy Engineering, Simon Fraser University, Burnaby, BC V3T 0N1, Canada
*
Author to whom correspondence should be addressed.
Energies 2023, 16(14), 5539; https://doi.org/10.3390/en16145539
Submission received: 9 May 2023 / Revised: 24 June 2023 / Accepted: 6 July 2023 / Published: 21 July 2023

Abstract

The increasing prevalence of wicked problems, such as climate change, requires a transformation in education that equips students with the skills, competencies and knowledge to address these complex challenges. Wicked problems are characterised by their incomplete, contradictory, and ever-changing requirements, rendering them difficult to resolve due to intricate interdependencies. Nexus thinking offers a valuable approach to these problems, as it emphasises the interconnectedness of various systems, fostering a more comprehensive understanding of the challenges at hand. In this paper, we propose the use of Climate, Land, Energy, and Water (CLEWs) modelling as an innovative pedagogical strategy tool to cultivate nexus thinking among students. Building upon the pioneering CLEWs pedagogical work of Shivakumar et al., in their ‘Introduction to CLEWs’ Open Learn course, we demonstrate how this approach can be utilised in a Higher Education (HE) setting in the form of a Masters’ module for geography students.

1. Introduction

The contemporary world is increasingly marked by the rise of wicked problems that resist traditional problem-solving methods and require innovative solutions [1,2]. In this light, issues such as ‘poverty and income inequality’, ‘cybersecurity and privacy’, ‘food security and agriculture’, ‘education disparity’ and, as recently highlighted by the COVID-19 pandemic, ‘global health inequality’ have been framed as wicked problems. More recently, the UN’s Sustainable Development Goals (SDGs) have also been described as wicked problems, largely due to the interconnected nature of these goals and complex trade-offs and synergies occurring between them [3,4]. Climate change is perhaps the most salient wicked issue, often deemed as a ‘super’ wicked problem due to its particularly complex and multifaceted characteristics that have far-reaching consequences for societies and ecosystems across the globe [5,6].
In order to prepare the succeeding generations to address climate change and similar non-linear wicked problems, education must evolve to equip students with essential problem-solving, knowledge acquisition, and critical thinking abilities [7,8,9]. This is a pressing matter as there is a real danger of:
“naïve[ly] assum[ing] that knowledge of climate change and its consequences is sufficient to prompt people to act… In some cases, knowledge of the basic science of climate change caused the opposite of the intended effect—[in the classroom] students felt helpless and disempowered, and fell into apathy.”
[10] (p. 3)
Indeed, the daunting nature of climate change is equally likely to cause paralysis in educational settings as it has been in international policy-making arenas. To that end, nexus thinking [11] and Climate Land Energy Water systems (CLEWs) modelling [12,13] represent innovative approaches to nurturing the development of suitable knowledge and competencies. These tools should be accessible to students, preparing them to confront the multifaceted challenges that lie ahead. Thus, we propose that introducing nexus thinking and CLEWs modelling to postgraduate students provides not only a basic understanding of the science, impacts, and evidence of climate change, alongside useful technical modelling skills, but also empowers them to make future projections through scenario analysis [14]. In engaging directly with future crises, via modelling exercises, students are encouraged to test their responses to such challenges. This fosters agency and action—key elements of climate change and sustainability pedagogy [8,15]. This approach will enable students to better understand these complex challenges and motivate them to become active participants, or ‘change agents’, at local, national, and global levels [7,8,9]. In other words, the proposed pedagogy in this paper contributes to the essential educational transformation needed to prepare future generations for wicked problems like climate change.
This paper is organised as follows: In the following second section, the challenges of teaching wicked problems are discussed, suggesting there are four key issues: their inter-disciplinary nature, the inherent uncertainty and ambiguity of these problems, the cognitive and emotional barrier of engaging with overwhelming challenges and their deeply embedded nature in socio-political contexts; all of which suggests a need to reform the traditional approach to pedagogy more generally in the 21st century. Third, we discuss ‘nexus’ and how a holistic, interconnected systems approach to wicked problems promotes nexus thinking. Fourth, we suggest that by adopting a nexus approach to teaching super wicked problems, such as climate change, many of the above challenges can be mitigated. Thus, we argue that CLEWs modelling is one practical example of nexus thinking that is suited for a Higher Education context. Following this, we show in the fifth section how the process of CLEWs analysis fosters a nexus approach at every step in its workflow. In the sixth section, based on the authors experience in teaching CLEWs modelling within a higher education context, we offer insights on how to translate this form of modelling into a format suitable for a postgraduate module. Before concluding, section seven situates the CLEWs pedagogical approach in the wider energy planning context.

2. The Challenges of Teaching Wicked Problems

Wicked problems, such as climate change, appear so vast and intricate that they seem to resist resolution [1]. They are frequently highly complex, ill-defined, and involve deeply interconnected issues that defy simple solutions due to their constantly evolving nature, multiple stakeholders, and intertwined social, environmental, and economic factors [7]. Thus, our ability to comprehend wicked environmental issues is frequently inadequate. Wicked problems are then, by nature, difficult to define, assess, and resolve due to their complexity: making them also inherently challenging to teach [16]. At the same time, however, they must be taught. With the most recent IPCC report delivering a ‘final warning’ and arguing in no uncertain terms that only “swift and drastic action can avert irrevocable damage to the world” [17], developing the capacity to confront climate change has become a high stakes necessity. As a result, there has been a burgeoning increase of literature in this field addressing the challenge of teaching wicked problems and climate change more specifically.
The challenges involved in teaching wicked problems are arguably fourfold: Its interdisciplinary nature; their inherent uncertainty and ambiguity; the cognitive and emotional barriers they pose; and how they are deeply embedded in socio-political contexts.

2.1. Interdisciplinary

Wicked problems inherently encompass various disciplines, making it difficult to cover all relevant aspects within the confines of traditional subject-based curricula [18]. Traditional disciplinary boundaries often prove insufficient to tackle the interconnectedness and the multiple dimensions of wicked problems [19,20]. Therefore, interdisciplinary approaches are essential to develop a comprehensive understanding and to create effective solutions [21]. Indeed, to help identify knowledge gaps, promote innovation, and foster a holistic understanding of wicked problems, interdisciplinary collaboration is required [22]. For instance, climate change automatically involves social, political, economic, and environmental factors, which can be better understood through the collaboration of natural and social sciences, humanities, and other technical disciplines, as it allows for the integration of diverse knowledge, methods, and perspectives from various disciplines [23,24].
Thus, the interdisciplinary nature of wicked problems requires the development of new curricula that can foster interdisciplinary skills, critical thinking, and collaboration among students [25]. Additionally, academics and researchers need to overcome barriers related to communication, institutional structures, and the traditional academic reward system to facilitate successful interdisciplinary collaboration [26].

2.2. Uncertainty and Ambiguity

Second, the inherent uncertainty and ambiguity of wicked problems present significant challenges for educators. The flux of available information, coupled with the range of interpretations or perspectives applicable to these problems [27,28,29], complicates the task of offering students a concise, definitive understanding. This complexity becomes even more apparent when addressing a ‘wicked’ subject like climate change, as traditional teaching methods that depend on the dissemination of objective, unambiguous information prove insufficient in this context [30,31]. Moreover, the continuous advancement of climate science adds further layers of complexity to instructional efforts [32]. Simply put, wicked problems often defy the concept of a singular ‘right answer’, a fact that can disrupt many traditional assessment techniques. Consequently, wicked problems often do not receive the framing they warrant, which potentially obstructs opportunities for students to engage robustly in problem-solving and systems thinking strategies pertinent to tackling such problems [33] (p. 498).
Given the complex context of wicked problems, and their inherent uncertainty and ambiguity, there is a critical need for an evolved pedagogical framework. To effectively mitigate this challenge, a constructivist ‘discovery’ learning approach supplemented by guided instructional methods emerges as a potential solution [34]. This approach not only cultivates ‘higher-order thinking skills’ in students, but also empowers them to perform ‘evaluation’ and ‘synthesis’ in assessments—skills that are indispensable in grappling with multifaceted problems (For a deeper discussion on ‘thinking skills’, i.e., Blooms Taxonomy, and their relationship to assessment and intended learning outcomes [35]). This educational paradigm pivot would involve active learning methods with practical activities, applied purpose and collaborative undertakings among peers [36]. It emphasizes creating an authentic learning environment, embedding learning in real-world contexts, and facilitating experiential and social learning. Such a model is particularly well-suited for engaging students with the intricate and evolving nature of wicked problems, thereby building their capacity to navigate and respond to these complex issues.

2.3. Cognitive and Emotional Barriers

Third, there are certain cognitive and emotional barriers associated with wicked problems. Students, like most of us, often struggle with the cognitive demands of understanding complex, interconnected systems and the long-term, uncertain consequences of their actions [37]. Furthermore, the emotional implications of wicked problems, such as fear, guilt, and helplessness, can lead to disengagement and apathy [38]. As highlighted by Singh “students often sense that the problem is much bigger than their individual selves, as evidenced by comments such as ‘what can I do, I’m just one person’ and ‘why learning about climate change results in despair’” [10] (p. 42).
To effectively teach wicked problems as overwhelming as climate change, educators need to be aware of these cognitive and emotional barriers and adopt teaching strategies that not only address the interdisciplinary nature and uncertainty of these issues, but also support students in overcoming these hurdles [39].
Encouraging ‘reflexivity’ in pedagogic practices serves as a beneficial strategy for fostering students’ awareness of their emotional responses to complex problems, thereby aiding in resilience building. When students reflect on their own values, assumptions, and biases while tackling complex problems, and this reflection takes place within a carefully managed pedagogic environment, they are more likely to acquire vital skills, competencies, and attitudes. More specifically, students can cultivate problem-solving abilities, acquire knowledge in a nuanced manner, develop empathetic understanding and a commitment to ethical action, all of which are crucial in addressing complex problems in their future careers and personal lives [10,39]. This strategy is particularly effective for surmounting cognitive and emotional barriers that may otherwise impede students from fully comprehending the urgency and significance of the issue at hand.

2.4. Embedded in Socio-Political Contexts

Fourth, wicked problems are fundamentally entrenched within socio-political contexts, with discussions around them often inciting polarised opinions [40,41]. A case in point is climate change, which is subject to an intricate web of influences, including political ideologies, vested economic interests, cultural values, and power dynamics [42]. The path through these contentious debates is a formidable challenge for educators, who must strike a delicate balance between promoting critical thinking and open dialogue, without estranging students who espouse differing viewpoints [43].
For students to fully grasp the labyrinthine socio-political landscape of wicked problems, they must be guided towards an in-depth comprehension of the social, political, and economic forces that shape environmental issues. Simultaneously, students should be made aware of the reciprocal nature of this relationship: how environmental issues, in turn, exert significant influence over these forces [31]. This understanding should extend beyond a superficial knowledge of these forces as independent entities, and encompass the interactions, intersections, and synergies among them.
To foster this multidimensional understanding, critical pedagogy emerges as a beneficial strategy. This teaching approach urges students to question dominant narratives, dissect power structures, and acknowledge the myriad forms of oppression pervading our world [44]. By instilling this investigative mindset, students are better equipped to navigate the complex socio-political terrain that characterizes wicked problems.

2.5. A Pedagogy for Wicked Problems

Given the inherent challenges associated with ‘wicked’ problems, it is apparent that conventional teaching methodologies may fall short in addressing their complex nature. This necessitates the formulation of innovative pedagogical strategies. Promising approaches include experiential and constructivist learning tactics that employ real-world problem-solving tasks, methods that make abstract concepts more tangible, and collaborative activities aimed at honing practical problem-solving skills [7,10,16,45,46]. These immersive experiences serve to deepen students’ understanding of the sociopolitical dimensions of complex problems while fostering their capacity for interdisciplinary and cross-sector collaboration [47].
In constructing an educational environment that embraces the multidimensional nature of such problems, students gain the opportunity to build the necessary resilience and skills to confront these challenges in their subsequent careers and lives [7,48]. This underscores the necessity for educators to innovate their teaching methods and curricula to better equip students for the realities of grappling with complex problems like climate change in an ever-evolving world [10,15]. In this regard, this paper proposes ‘nexus thinking’ as a pedagogical approach that can help address the unique challenges posed by climate change education.

3. Nexus Thinking

Nexus thinking refers to an integrated approach to understanding and addressing complex global challenges by examining the connections and interdependencies between various sectors or systems. The nexus concept is often applied to issues such as climate change, energy, water, and food security, where the interconnectedness and interdependence of these systems can lead to complex and sometimes conflicting demands on resources, policies, and stakeholders [49,50,51]. Similarly, wicked problems are inherently complex and multifaceted, with no clear-cut solutions, involving numerous stakeholders, conflicting interests, and uncertainty in outcomes [52]. Thus, nexus thinking is a useful approach in the face of these ‘wicked’ challenges, as it considers explicitly the interrelated nature of different elements, thus providing a framework that can understand and address these complexities with some nuance [12,13].
Specifically, nexus thinking promotes a holistic perspective, considering how different sectors, such as water, energy, land, and climate are interlinked [53]. In this way, nexus thinking fosters interdisciplinary collaboration by bringing together experts and practitioners from various fields, such as natural sciences, social sciences, economics, and policymaking to adequately understand how different sectors interlink. Ideally, this collaboration between experts helps to ensure that different perspectives are considered, leading to more robust and informed decision-making [54].
Nexus thinking also emphasises the dynamic nature of systems and the feedback loops that exist among them. By understanding these dynamics and feedback mechanisms between various systems, it becomes possible to design better interventions and policies that account for potential unintended consequences and system-level effects [55,56]
Recognising this dynamism between systems is also important for stakeholder engagement, as the formation and execution of policies will shape the ways and times at which stakeholders are impacted. In this context, nexus thinking encourages practitioners to recognise the importance of involving various stakeholders in the decision-making process, including those from different sectors, disciplines, and levels of governance [57]. Ideally, this inclusive approach helps to ensure that diverse perspectives and interests are considered, leading to more equitable and sustainable solutions.
This mode of nexus thinking-based analysis has become increasingly important in the context of UN Sustainable Development Goals (SDGs) which have identified specific targets across various social, economic, and environmental criteria. Put simply, understanding how achieving one goal can impact another has become a critical area for research [58]. Thus, in light of nexus analysis, it is possible to use system modelling, of various types, to make decisions on the best ways to manage resources to meet the targets outlined by SDGs [59]. These models help design systems that balance the positive and negative impacts of policy decisions that may radically alter the balance between the environmental and socio-economic spheres.
Furthermore, nexus thinking offers an alternative response to how the majority of scientific communities have responded to challenges of wicked problems. Challenges such as climate change, for example, have seen science respond by either concentrating their efforts on creating advanced monitoring systems for various applications, such as water management [60] and air quality [61], or by tapping into the potential of big data [62] and constructing elaborate co-governance structures for resource management [63]. Although these strategies hold merit and are necessary for navigating and managing a complex world inhabited by humans, they inevitably result in a uniform worldview and perpetuate the pursuit of overarching, often single, solutions [16] (p. 622); not the systems type ‘nexus’ approach that is required.
Therefore, teaching nexus thinking in a pedagogical context would involve fostering an interdisciplinary, systems-oriented mindset that enables students to understand the complexity and interconnectedness of global challenges. Such an approach would help to directly mitigate the barriers of climate change pedagogy (its interdisciplinary nature, inherent ambiguity, emotional and cognitive disconnect, and embedded socio-political context) due to the type of thinking and analysis it encourages. In the next section we argue that CLEWs modelling is an ideal way to achieve this systems-oriented mindset due to its explicit nexus thinking framework.

4. Nexus Thinking as a Pedagogical Approach: CLEWs Modelling

CLEWs modelling is designed to explicitly consider the interconnectedness of different systems and their impacts on resource management. In other words, it intends to model how the increasing use of resources, often driven by global economic development and population growth, has implications for both the planet and human activities. CLEWs modelling simulates the intricate interconnections among various elements such as population, resource capacity, capital investment, land use, and pollution, which are typically difficult to comprehend. Essentially, CLEWs modelling can serve as a pedagogical tool aligned with Cross and Congreve’s call for ‘systemic learning’, a process that fosters understanding of, and intellectual links between, phenomena and the larger context, as opposed to learning which breaks down subjects into isolated components [33] (p. 498).
The CLEWs modelling tool is based on the open-source energy modelling system (OSeMOSYS) optimization code that allows users to analyse long-term energy planning and policy scenarios [64].This form of linear programming—designed to provide strategic guidance on determining which types of power plants a nation should invest in with the goal of fulfilling its energy requirements that is financially optimal and cost-effective—has now been adapted to accommodate climatic, land and water considerations too. And it is this innovative adaptation which is referred to as Climate Land Energy and Water systems (CLEWs) modelling [13,65]. Indeed, both OSeMOSYS and CLEWs have emerged as particularly useful tools in assessing energy policies and strategies, as well as understanding the potential impacts of energy system transitions on land and water resources, greenhouse gas emissions, and climate change mitigation and adaptation efforts [13,59]. Indeed, as these challenges—integrating variable renewable energy and preparing for climate impacts—become increasingly critical, their open-source nature becomes more valuable. Recognising that these open-source modelling tools are becoming increasingly important, a strong community of practice has emerged focused on making them available and accessible to all potential developers via a variety of outreach activities [66].
The potential of this approach has meant that various United Nations organisations, including UNDESA and UNDP, are using CLEWs as a modelling tool to help countries assess sustainable development policy options, without having to negotiate an expensive consultancy paywall (For details of UNDESA and UNDP’s adoption of CLEWs as a strategy to quantify SDGs see: https://sdgintegration.undp.org/climate-land-use-energy-and-water-systems-clews-models (accessed on 10 May 2023)). Indeed, this form of modelling is well positioned to contribute to research questions that address the interlinkages between systems and the core drivers of UN policy, the Sustainable Development Goals (SDGs):
  • When considering how a country or region can achieve net zero by 2050, how much investment will be needed in energy infrastructure and how much water and land resource will be needed?
  • If my country experiences more frequent droughts and less rainfall in the future, how can we ensure food security and meet our energy needs?
  • If we are to power our vehicles by biofuels, how much land and water resource is needed to grow biofuel crops? [59,67]
To answer these types of questions via CLEWs modelling, an active engagement in nexus thinking is required. We argue that at each stage of the CLEWs modelling process, elements of nexus thinking are encouraged, and by extension, often also relate to how educators can mitigate the challenges of teaching wicked problems more generally.

5. The Stages of CLEWs Modelling

5.1. Step 1: Define the Scope and Objectives

To begin with, researchers need to define the research question, the spatial and temporal scales, and the specific objectives of the analysis. This will help guide the model design and inform the selection of relevant data and indicators.
The process of defining the scope and objectives of the project should involve adopting a holistic perspective. Assuming researchers have developed objectives that require analysis of various interdependencies and interactions between different systems and resources (rather than focusing solely on individual components in isolation), this step should automatically provoke nexus thinking. For students, then, this holistic perspective enables them to begin undergoing research that involves a comprehensive understanding of the complex relationships between different systems and resources, which can then translate into skills and competencies that demonstrate effective and sustainable policy suggestions.

5.2. Step 2: Identify Relevant Data and Indicators

The second step in conducting any form of nexus analysis is to identify relevant data and indicators to measure and assess the interactions between climate, land, energy, and water systems. This requires gathering and analysing data from various sources, such as remote sensing, field measurements, and existing databases, as well as developing or selecting appropriate indicators that can capture the key aspects of the systems under study [68]. Table 1 identifies the key data sources required for building a CLEWs model.
Note that various organisations have also taken up the mantle of making data for CLEWs and OSeMOSYS modelling more accessible by developing data repositories in appropriate formats and crating pre prepared models, including the Climate Compatible Growth (CCG) programme through their ‘Starter Data Kits’ [69,70] and OSeMOSYS Global (see Table 1).
This process of gathering data on the various components of the nexus not only prompts interdisciplinary engagement and collaboration, but researchers can also begin to develop a deeper understanding of the complex interdependencies and feedback loops between climate, land, energy, and water systems. Put simply, engagement with data (and the underpinning methodology behind it) from research areas outside one’s area of expertise allows for a deeper system understanding. An essential step for encouraging students who are beginning to experiment with CLEWs modelling, is to begin identifying potential synergies, trade-offs, and vulnerabilities in these systems.

5.3. Step 3: Develop the Model Structure

The third step in conducting a CLEWs analysis involves developing the model structure that represents the relationships and interactions between climate, land, energy, and water systems. This entails designing a conceptual model that captures the essential elements of the nexus, and how the different systems interlink, often in the form of a Reference CLEWs System (see Figure 1) (Based on a Reference Energy System (RES), a ‘Reference CLEW System’ is a schematic representation of a CLEW system, capturing the structure and interactions of the various components involved in the production, conversion, distribution, and utilization of resources).
As shown by Figure 1, this structuring process is necessary to begin capturing system dynamics and feedback loops between the different components of the nexus. Note, for example, how in the figure that water is required input for ‘gas’ and ‘coal power plants’, and that ‘water treatment’ and ‘maize farming’ also require inputs of energy (electricity). Indeed, this ability to represent and analyse these complex relationships is essential for understanding the potential impacts of different policy interventions on the various systems. Thus, this step prepares researchers and students to identify the potential synergies, trade-offs, and unintended consequences in the latter stages of the modelling process.
Once the model structure is created, it then needs to be ‘parameterised’, the process of assigning values to the various components of the model. This involves inputting the reliable and up-to-date data sources acquired in the previous step into the model. Importantly, the data is consistent and comparable across the different components of the CLEWs system. There is open-source software available, namely the CLEWs ‘OSeMOSYS’ modelling tool (version 4.2), in which these complex relationships can be represented, and parameters modified (See Appendix A).
As these models are intended for long-term forecasting, a key component of ‘parameterising’ the model is estimating the long-term future demand of resources. Often linked to either population or GDP projections (or a combination), this demand data is crucial in shaping how the model attempts to optimise energy mix, land use, and water resources. For example, to forecast energy demand in CCGs’ Starter Data Kits, their projection estimates for the future demand of electricity considered a mix of factors, such as population growth and industrial activity [69]. By synthesising data acquired from context-relevant organisations, including the Steering Committee on Economic and Technical Cooperation (SCE), Energy Working Group (EWG), Latin American Energy Organisation (OLADE), and the International Energy Agency (IEA), these open-source data kits can provide, if not direct data-informed projections, estimates based on relevant proxies [69]. A similar method of forecasting demand is also required in the land (crops) and water systems.

5.4. Step 4: Calibrate and Validate the Model

The fourth step in conducting a CLEWs modelling involves calibrating and validating the model. Calibration is the process of adjusting the model parameters to ensure that the simulated behaviour of the model is consistent with observed data, while validation is the process of evaluating the model’s accuracy in representing the real-world system under study. In other words, this refers to the process of creating a working baseline or ‘reference’ model from which one can compare one’s scenario results. It requires assigning values to the model parameters based on the collected data and existing literature, and running the model to ensure the results generated are applicable and adequately represent the actual system being examined. This may require adjusting certain parameters to better represent the local conditions or specific relationships within the system. It might also involve checking that the figures and results from the baseline model are appropriate to one’s country. For example, comparing the results of one’s baseline to another similar country case study or adjusting variables, i.e., the cost attribution to power plants, so they become more ‘feasible’ in one’s modelling results. This allows an evaluation of the models’ predictive accuracy and reliability. Put differently, this step aims to check that the previous step of building the model structure and ‘parameterisation’ has occurred accurately.
This process of calibrating and validating the model can help researchers and policymakers identify gaps in data, knowledge, and understanding of the nexus, as well as uncertainties in the model’s assumptions, parameters, and structure. In a pedagogical context, it teaches students to engage directly with uncertainties and ambiguity inherent to the wicked problem that is global environmental change pragmatically. Often this awareness of gaps and uncertainties can stimulate further research and collaboration to address these challenges, leading to continuous improvement of the model and greater understanding of the nexus [71]. Or for students, fostering their initiative to develop strategies that can mitigate these gaps.

5.5. Step 5: Scenario Development

The fifth step in conducting CLEWs modelling involves scenario development, which is the process of exploring and evaluating various possible future trajectories and their implications for the climate, land, energy, and water systems. It is intended to help researchers and policymakers understand the potential implications of different policy interventions, management strategies, and external factors such as technological advancements, demographic changes, and economic growth [13,53,65]. In the context of CLEWs, this could involve modelling scenarios in a similar vein to the IPCC emission scenario report [72] in which different ‘storylines’ (or ‘Shared Socio-Economic Pathways’ SSPs) could be created and modelled accordingly. For example, a storyline in which land is able to produce more crops; and rainfall increases by a specific percentage, could be created and then juxtaposed against an opposed scenario in which these percentages are decreased instead. Various models could be run at different percentage thresholds and from the visualisations of the results, tipping points could be identified in terms of how land use and energy mix is optimised (a simplified example of scenario creation can be found in the CLEWs Open Learn Course ‘Hands-on-11, Activity 3 & 4’ [73,74] In other words, the modeller should choose the drivers (rainfall changes, land changes, net zero) and then explore the entire multidimensional ‘solution space’ [75,76].
Crucially, by encouraging long-term and strategic planning, scenario development using OSeMOSYS and CLEWs-based methodologies helps researchers and policymakers to think beyond short-term concerns and immediate crises, and to develop long-term, strategic approaches to managing the nexus. This form of long-term scenario planning has already been applied in country contexts. In Costa Rica, for example, this scenario planning approach facilitated an iterative ‘data-to-deal’ process for a range of stakeholders and experts, which then evolved into a wider ‘National Decarbonization Plan’ [77].
From a pedagogical perspective, students undertaking this form of scenario creation are similarly required to consider a wide range of possible future trajectories, helping them formulate skills that recognise the uncertainties and complexities inherent to the nexus; prompting students to do more than just imagine a future—but also foster an engagement with future crises in the form of practical responses. This is an important component of CLEWs modelling that can help students overcome the cognitive and emotional barriers associated with climate change and other wicked problems.

5.6. Step 6: Analyse Results and Formulate Policy Recommendations

In this step of conducting a CLEWs analysis, the results generated from the various scenarios are analysed and used to formulate policy recommendations. This stage involves interpreting the outcomes of the different scenarios, identifying key trends, and understanding the potential implications for the climate, land, energy, and water systems [65,78]. This evidence-based approach helps to ensure that policies and strategies are grounded in a solid understanding of the complex interdependencies and uncertainties within the climate, land, energy, and water systems. As highlighted by Prince, students studying in fields relating to sustainability are prone to making generic statements, such as “all stakeholders need to be involved in decision-making, the social dimension is important to consider, or economic leakage has to stop” after reflecting upon data [79] (p. 181). To avoid these types of vague conclusions, CLEWs modelling opens up assessment opportunities for students to identify potential synergies, trade-offs, and conflicts among different policy objectives and management strategies. This encourages them to articulate more informed, direct, and grounded policy decisions about the most effective and sustainable strategies for managing the nexus.

5.7. Step 7: Communicate Findings

The final step in the CLEWs modelling process is to effectively communicate the findings of the analysis to stakeholders, policymakers, and the public. It involves presenting the results in a clear, understandable, and accessible manner, as well as engaging with stakeholders to discuss the implications of the findings and the potential policy recommendations [54,55]. This step is also an important opportunity for helping stakeholders and the public better understand the complex interdependencies within the climate, land, energy, and water systems, as well as the potential impacts of different policy decisions [54]. Thus, this step allows for an increased awareness and understanding of nexus thinking at all levels of stakeholder engagement.
In a pedagogical context, ‘communicating findings’ can be translated in the form of group presentations articulating their modelling results in the form of visualisations, and advocating subsequent policy recommendations; or as stakeholder role-playing exercises. If students can clearly present the results of the CLEWs analysis and demonstrate empathy with various stakeholders, they are providing explicit evidence of nexus thinking and developing the skills necessary for managing the interdependencies between climate, land, energy, and water systems. This step could also be translated as assessment in a Higher Education context; in the form of a report that details scenario design and interpretation of results; or a policy brief that communicates effectively how nexus thinking can be used to inform policy.

5.8. Contextualizing the Steps

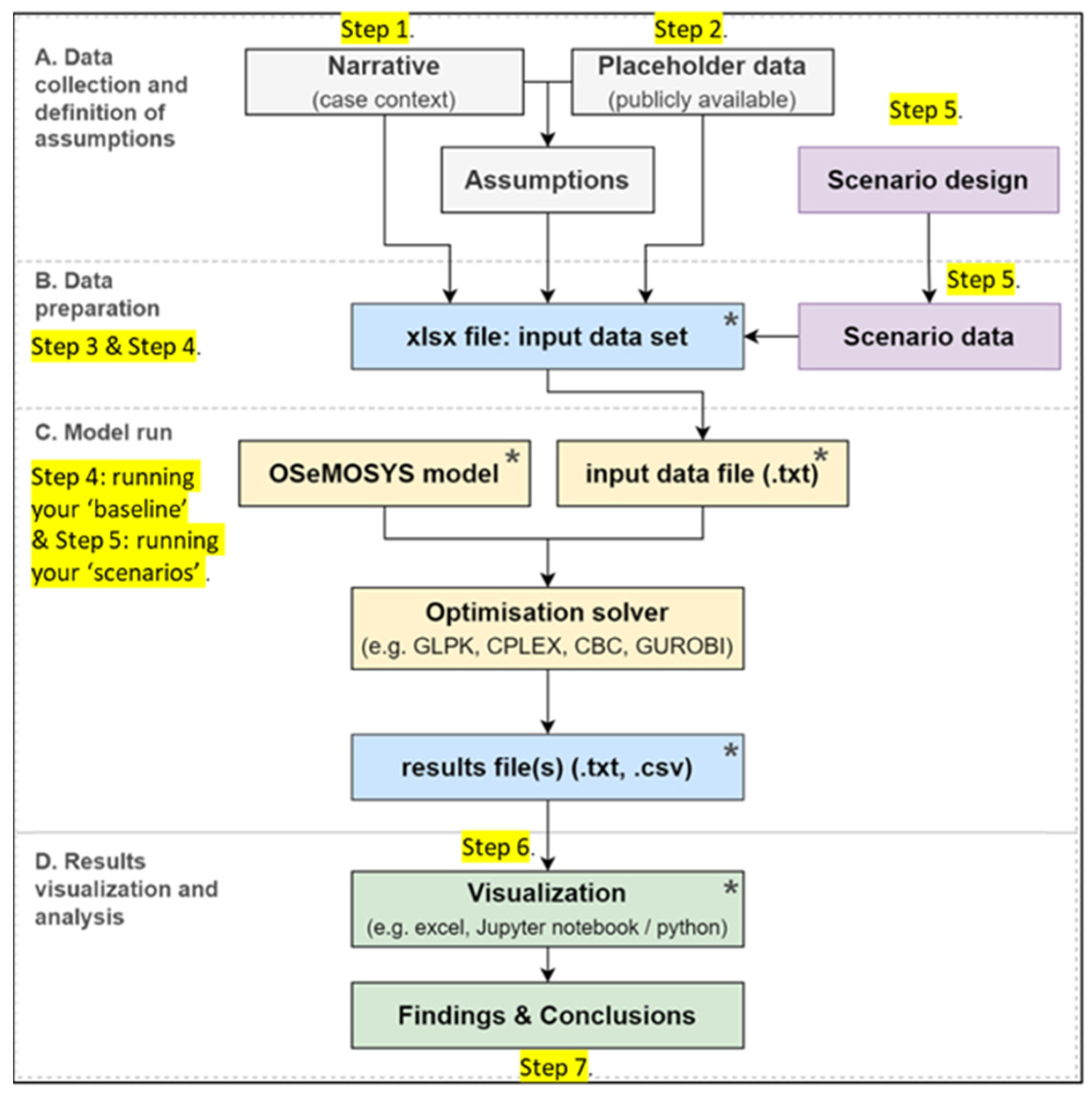
These stages of CLEWs modelling also map onto a more technical workflow diagram for a CLEWs-based analysis (see Figure 2). It is important to note where the various steps outlined above relate to the process of ‘running’ a model (see yellow step indicators in Figure 2).

6. Translating CLEWs Modelling into a Postgraduate Module: Examples from Loughborough University

6.1. Introducing CLEWs to the Classroom

Loughborough University has begun to incorporate CLEWs modelling as part of a module entitled ‘Mapping and Modelling the Sustainable Development Goals’, which is a core component of both the ‘Climate Change Politics and Policy’ and ‘Climate Change Science and Management’ Master’s courses. To use CLEWs modelling as a nexus teaching approach at the postgraduate level, it is important to emphasise that the steps outlined for completing the modelling process are not necessarily an appropriate order of approach for teaching CLEWs modelling.
It is suggested that the basic technical aspects of modelling are taught first and allow the nexus element of CLEWs analysis to emerge as an emergent outcome to be emphasised later and encouraged in the assessment phase. For example, in the initial weeks of developing a CLEWs model, there is a progressive iteration occurring as the model slowly gains additional layers of significance and intricacy. In other words, as students continuously refine and expand their understanding of essential concepts within the climate, land, energy, and water systems—slowly adding these components to their model—they can also immediately visualise their effects through the graphs generated by the model runs. Thus, the CLEWs model, from a pedagogic perspective, becomes an ‘interactive holistic visual tool’ that the course hinges on. Put another way, the CLEWs model itself serves as a supportive pedagogic structure, referenced whenever new interconnected components are added and addressed, ensuring that these topics are perceived within an all-encompassing ‘nexus’ framework.
This type of scaffolding is especially important if the students entering the course have a non-technical background (i.e., qualitative social sciences), and thus, may have limited mathematical and IT confidence. It is recommended that students are, therefore, introduced progressively to the key concepts involved in modelling, and start by practising with generic ‘toy’ models that are accessible to use and easy to troubleshoot. The online Open Learn course for CLEWs, designed in collaboration between Loughborough University and other university partners, is a critical resource designed with this purpose of ‘progressive iterations’ in mind, and is freely available for other organisations and HE institutions to integrate into their own modules [73]. Other strategies for introducing CLEWs progressively to geography postgraduates involve the use of specifically tailored workshops based around ‘board games’, and group work tasks focused on optimising resource allocation (see Figure 3). An index of resources for developing an HE CLEWs module can be found in Appendix A and Appendix B.

6.2. CLEWs as a Dynamic Visualisation Tool

In terms of nexus thinking or nexus analysis, perhaps the most valuable asset of CLEWs modelling is the ability to visualise results. As emphasised in Sterman’s seminal paper on the challenges of communicating even the most basic examples of system thinking, dynamic visualisations can enable people to explore the complex interdependencies and feedback loops in systems, fostering a more accurate understanding of the risks and challenges involved [80]. This is made accessible in a CLEWs modelling context via the OSeMOSYS-cloud platform that offers a web-based interface for users to run and analyse CLEWs models without the need for local software installation. Users can access and run models through a browser, making it more accessible to those who might not have access to powerful computing resources, e.g., developing/Global South countries. Although these visualisations are currently in the form of interactive graphs (see Figure 4), with the recent onset of rapidly advancing AI tools, there is every possibility that these visualisations will evolve into even more dynamic interactive simulations as ultimately advocated by Sterman:
“We need new methods for people to develop their intuitive systems thinking capabilities. Bathtub analogies and interactive “management flight simulators” through which people can discover, for themselves, the dynamics of accumulation and impact of policies have proven effective in other settings and may help here.”
[80] (p. 533)
In other words, through the visualisation of CLEWs modelling, these tools can allow individuals to explore the relationships between emissions, land use, energy supply, and the water cycle, encouraging a more comprehensive understanding of the complex dynamics at play. Indeed, modelling and simulation has been described as an ‘authentic learning practice’ [33] and is becoming more widely practised due its high potential to improve learning outcomes [81].
An example of using CLEWs tools to visualise modelling and simulation is evidenced by Figure 4. The left graph indicates that the need for agricultural land will begin increasing around 2025 (likely meeting increasing crop for biofuel or food consumption demands, depending on the scenario). In other words, it demonstrates that as the land requirement for crops increases, less land will be available for forests. The graph on the right takes the baseline results from the graph on the left, but includes a ‘climate crisis’ beginning in 2040, in which land cannot produce as many crops as usual due to decreases in rainfall. This is a basic example demonstrating how this form of modelling can be used for engaging students in considering future trajectories, and then creating policy insights that can help mitigate climate issues.

6.3. Linking CLEWs and Nexus Thinking

The types of insights derived by the CLEWs visualisations can highlight links across different sectors, thus promoting nexus thinking. Figure 5, for example, indicates which sectors are responsible for emissions, combining land use, power generation, and various other uses into the same graph. CLEWs modelling is also particularly good for visualising and capturing scenarios that highlight the more intricate connections across the different systems. These connections include (but are not limited to):
  • Water for Energy (the water needed for cooling in thermal power plants)
  • Energy for Water (the energy which is needed for pumping water from surface and groundwater sources for irrigation, thermal power plant cooling, and public water supply).
  • Energy for Land (the energy, i.e., diesel that is used for operating agricultural equipment in the land used for crop cultivation)
  • Land for Energy (using crops to produce biofuel for consumption in the transport sector) [82].
The visualization of these links helps facilitate a more comprehensive understanding of the intertwined nature of Climate, Land, Energy, and Water systems, enabling students to engage with an integrated approach of policy decision-making. For example, a CLEWs model could help students develop dissertations that explore how a national policy favouring biofuel cultivation could impact land use, water resources, and the overall emissions profile of the energy sector; or how a country could ensure food security and meet energy needs if droughts become more frequent. In this way, CLEWs modelling and nexus thinking will underline the students’ learning and assessment processes, providing them with the skills and competencies to recognise and understand the interactions between climate, land, energy, and water systems, and thus, the capacity to tackle wicked problems.
A final pedagogical point regarding CLEWs modelling at the postgraduate level, in addition to nexus thinking, is the technical modelling skills it provides to students. Indeed, a criticism has been made of geography in HE that suggests there have been ‘missed opportunities’ to link technical skills to ‘climate change challenges’) [33] (p. 500), in which CLEWs modelling explicitly resolves. Moreover, outside of the nexus approach advantages we have been advocating via CLEWs modelling, there are the additional valuable technical transferable skills it provides that students would not typically gain from a postgraduate degree—especially one in geography or the social sciences more broadly. For example, the linear programming techniques and optimization strategies used and learnt in CLEWs modelling are also relevant to other industries, including operations research, supply chain management, and financial modelling.

6.4. Mitigating Limitations

A CLEWs-based modelling module tends towards a technical approach to wicked problems, which ‘may mask a bigger debate on resource inequality and access, contributing to social instability’ [83] (p. 610). Indeed, the concept of nexus ‘thinking’ or ‘nexus analysis’ as a basis for policy formulation and societal transformation has faced criticism due to its inefficacy in certain contexts [57,83,84], as has CLEWs modelling [85,86] due to its overly quantitative approach. It is necessary, therefore, to also include more qualitative aspects to complement the modelling component that can bring out the wider socio-political contexts of climate change and resource management.
In the Loughborough CLEWs module, ‘Mapping and Modelling the Sustainable Development Goals’, the more qualitative aspect is introduced in the form of an SDG mapping exercise. Taking direction from the pioneering methodology outlined by (58 Fuso Nerini et al. [58] and Bisaga et al. [87], this part of the course asks the students to find connections between the interactions and interdependencies between policy interventions and the Sustainable Development Goals (SDGs). Using a form of consensus-based qualitative content analysis, students then visualise these connections using various figures adapted from the key readings (see Figure 6). A key learning objective from this exercise is to prompt students to engage with, and recognise, how the manifestation of these synergies and trade-offs between SDGs will differ across diverse settings, and how the subsequent impacts for different social groups will need to be understood and accommodated. These seminar type group exercises also create the opportunity for ‘students to bring their own feelings, agendas, experience and knowledge into the classroom’ to ‘enable more effective engagement with the topic’ [16] (p. 622). In other words, they create an environment whereby students can cultivate new forms of personal initiative and collaborative problem-solving skills, that can hopefully rejuvenate both individual and collective optimism for improved futures [7,10,16].
In Singh’s articulation of effective climate change pedagogy, she similarly highlights that “any effective climate pedagogy must integrate the sciences with the human experience, and that climate justice must be an integral part of a holistic approach” [10] (p. 4). Indeed, she goes on to argue the importance of making ‘climate justice’ a key cornerstone in any climate change-related syllabus, whatever the discipline. In other words, as students develop a greater understanding of climate change (which can also be read as ‘nexus thinking’) and its connection to other major social-ecological problems, it must be grounded in a perspective that recognises the concerns and activism of marginalised groups—those who have contributed least to towards climate change.
While the topic of ‘climate justice’ is not explicitly incorporated within the curriculum of the postgraduate CLEWs module at Loughborough, it is indirectly incorporated through the integration of case studies from the Global South. A significant portion of the module requires students to select a country from the Global South, develop a pertinent CLEWs model, and then run scenarios that align with that country’s Nationally Determined Contributions (NDC) goals, including ambitions around net zero and the Sustainable Development Goals (SDGs). This aspect of the curriculum indirectly immerses students in the perspective of policymakers from their chosen countries, offering a distinct viewpoint from that of a Global North country on crucial matters such as the ‘net zero’ approach.
Further enriching the learning experience in this regard are the university’s established partnerships with various research centres. A notable example of this is the association with the Climate Compatible Growth (CCG) programme. Based at Loughborough and funded by the FCDO, CCG aims to facilitate the Global South’s transition to low carbon development pathways.
One integral component of the CCG program is its capacity-building summer schools, specifically designed to equip participants from the Global South with the knowledge and tools necessary for crafting low-carbon growth strategies. This is where the Loughborough CLEWs module students play a significant role. Having completed the module, students are invited to help impart the knowledge they have acquired in this module to the participants enrolled in these summer schools [70].
This collaborative exercise provides multiple benefits. It not only offers Loughborough students an opportunity to apply their theoretical knowledge in a real-world context, but also encourages them to interact and network with peers from the Global South. These interactions help students to appreciate different perspectives on climate justice, thereby indirectly emphasizing the importance of this concept in their education.
These types of exercises, that promote collaboration opportunities, allow for the importance of qualitative analysis and notions of climate justice to emerge in a pre-dominantly modelling-based module. However, to ensure that the learning outcomes are not just about solutions that optimise resource management, but also contribute to the wider aim of encouraging ‘a shift towards a new socio-economic paradigm of planetary preservation’ [79] (p. 178), more is needed. Indeed, this modelling-based module needs be combined with other differently focused modules in the Climate Change Master’s programme that can address for these specific opportunities (for instance, a social science-informed module on the Anthropocene, or a module focused on ‘climate change and society’). This would help ensure a well-rounded and balanced pedagogical approach to teaching wicked problems and climate change.

6.5. Student Perspectives

The feedback provided by the students (see Appendix C) for this CLEWs-based modelling module suggests that its content, with its multi-systems perspective and real-world applications, was successful in cultivating a comprehensive understanding of the interconnectedness of climate, land, energy, and water systems (however, as not every student highlighted nexus thinking (either indirectly or directly) in their feedback, this might suggest there is potential for it to become even more accentuated in the course delivery). The feedback also indicates that the module has successfully linked academic theory with policy implications in sustainable development, showcasing the synergies and trade-offs that can occur.
The hands-on experience with the OSeMOSYS software (4.2) is greatly appreciated by the students, who showed appreciation for the insights it provided into the practical aspects of creating CLEWs models for a country. This aspect of the course is recognized as instrumental in shaping students’ abilities to analyse policy decisions related to sustainable energy, land management, water resources, and the climate system. The modulee’s emphasis on Sustainable Development Goals (SDGs) and the chance to evaluate their trade-offs and synergies is noted as beneficial for future career prospects in the sustainability field. Indeed, one student has already begun a career that uses this form of modelling.
The feedback also highlights certain areas for improvement. Some students found the OSeMOSYS software confusing and suggested more practical lecture slots would be beneficial. The balance between this module’s coursework load and others in the programme is flagged as a concern, indicating a need for better alignment. The clarity of the model building instructions is a challenge for some, particularly for those with learning disabilities such as dyslexia, which suggests a need for a more accessible and inclusive approach to course materials.
Overall, the course’s applicability to real-world scenarios and the employment sector are highly valued, and the teaching methods, particularly the use of ‘games’ to explain complex models, were appreciated by the students. The potential for improvement lies in managing workload expectations, providing additional hands-on practice with OSeMOSYS, and ensuring learning resources cater to diverse student needs.

7. CLEWs Pedagogy and the Wider Strategic Energy Planning Ecosystem

The CLEWs pedagogy outlined here is situated within a larger enabling ‘ecosystem’ that is aimed at improving the effectiveness of support for energy- and SDGs—planning in developing countries. Thus, the teaching material, CLEWs model, OSeMOSYS interface & lecturing are a part of the U4RIA-Ecosystem that aims to ensure modelling tools and practices are user-focused, retrievable, reusable, re-constructible, repeatable, interoperable and auditable [88]. In this way, the modelling ‘workflow’ outlined here, that achieves the pedogeological output, is in keeping with the Round Table Principles that UNDESA, the FCDO’s Energy for Economic Growth (EEG) program among others, helped developed [70]. Based on the 2005 Paris Declaration on Aid Effectiveness, these principles require that modelling tools promote: ‘National Ownership’, ‘Coherence and Inclusivity’, ‘Capacity’, ‘Robustness’, ‘Transparency and Accessibility’ [70].
To ensure that these principles are maintained, the OpTIMUS community is one such organisation (which future CLEWs practitioners can engage with) that has been created to promote good ‘modelling’ practice and help provide, support, maintain and heal elements of the U4RIA ecosystem (see http://www.optimus.community/, accessed on 5 July 2023). Indeed, if these technical tools are to become less opaque, more community friendly, have their downstream potential maximised, and include appropriate answerability, then involvement in communities such as OpTIMUS is highly recommended. Especially as the core aims of this pedagogical approach (beyond nexus thinking) is to remove the ‘opaqueness’ traditionally associated with this type of modelling, facilitate a more informed decision-making process, and encourage a greater appreciation of integrated, nexus-based modelling approaches.

8. Conclusions

Our paper has presented an argument for the importance of adopting a nexus approach to pedagogy, with CLEWs modelling serving as a practical example of how this approach can be effectively implemented in a higher education context. The urgency of addressing wicked problems such as climate change necessitates a reformation of traditional pedagogy and a commitment to fostering the interdisciplinary, integrative mindset required to tackle these complex challenges. We have argued that a nexus approach to pedagogy can help mitigate the challenges associated with teaching these complex issues. Moreover, we have demonstrated how the Climate, Land, Water (CLEWs) modelling can serve as an innovative, practical example of adopting this pedagogical approach in a higher education context.
The unique challenges of teaching wicked problems require atypical approaches to education that move away from siloed thinking and equip students with the skills needed to address wicked problems effectively [7,10,33]. As a response to the pedagogical challenges, we proposed the adoption of a nexus approach to teaching, which emphasises the examination of connections and interdependencies between various sectors or systems. This approach allows students to develop a holistic understanding of wicked problems and fosters an integrated mindset that transcends disciplinary boundaries. We contend that by embracing a nexus approach to pedagogy, educators can better prepare students for the complex, interconnected challenges of today’s world, and offer strategies for teaching wicked problems that have been found lacking in higher education contexts [33].
We demonstrated how the process of CLEWs analysis inherently fosters a nexus approach at every step in its workflow. Specifically, we identify how CLEWs modelling integrates knowledge and data from various disciplines, such as climatology, hydrology, energy systems, and land-use planning. This encourages students to adopt an interdisciplinary perspective helpful for understanding and addressing complex, interconnected issues. Indeed, as a systems-based approach, CLEWS modelling provides students with a tool to analyse the relationships, feedback loops, and dynamics between climate, land, energy, and water. This helps encourage a holistic understanding of the system and how the consequences of decisions or interventions in one sector can impact on others [13,58,59,65].
Another key attribute of CLEWs modelling lies with how it allows students to explore different scenarios and assess the potential impacts of various policies or interventions on the interconnected resources. This fosters critical thinking and problem-solving skills, as students learn to navigate trade-offs and identify synergies among the different components of the nexus. Indeed, by generating data and insights that can inform policy decisions, CLEWs modelling encourages students to connect the abstract concepts of nexus thinking to real-world challenges and decision-making processes. This helps students understand the practical implications of their analyses and the importance of considering multiple perspectives and stakeholders when addressing complex problems.
Drawing from the author’s experiences, we offered insights on how to translate the CLEWs modelling into a format suitable for a postgraduate module. This practical guidance, centred on the notion of the CLEWs model acting as an ‘interactive holistic visual tool’ that can help make sense of ‘messy’ wicked problems, should enable educators to implement CLEWs modelling effectively within their curricula; and in ways that facilitate the development of innovative, interdisciplinary problem-solving skills among students.
In a world grappling with complex and wicked problems such as climate change, it is vital that higher education institutions rise to the challenge and embrace pedagogical approaches that empower students to become effective problem solvers. Our paper has shown that a nexus approach to pedagogy, exemplified by CLEWs modelling, can play a crucial role in achieving this objective. The urgency of addressing wicked problems such as climate change cannot be overstated, and it is imperative that educational institutions take a proactive stance in cultivating the next generation of problem solvers. Indeed, as the global community continues to grapple with the multifaceted challenges posed by climate change, the need for innovative, interdisciplinary solutions has never been greater.

Author Contributions

Conceptualization, L.M., C.C., T.N., R.H. and M.H.; formal analysis, L.M., T.N., R.H. and K.A.; resources, L.M., C.C. and K.A.; project administration, C.C. and M.H.; writing—original draft preparation, L.M.; writing—review and editing, L.M., T.N., R.H., C.C. and K.A.; All authors have read and agreed to the published version of the manuscript.

Funding

This paper has been written with the support and resources of the OpTIMUS community and the Climate Compatible Growth Programme (#CCG) of the UK’s Foreign, Commonwealth & Development Office (FCDO). The views expressed in this paper do not necessarily reflect the UK government’s official policies. Mark Howells, Carla Cannone and Kane Alexander are funded directly by the FCDO via CCG. FCDO project number: 300125.

Acknowledgments

A CLEWs-based pedagogy would also not be possible without the earlier efforts of the CCG team, Abhishek Shivakumar, Vignesh Sridharan, Francesco Gardumi, and Thomas Aflstad. A special thanks to Rahima Patel for lending the figures from her excellent coursework, and also to Jo and Clive Hillier for being play testers and guinea pigs for the CLEWs boardgame.

Conflicts of Interest

The authors declare no conflict of interest.

Appendix A

Table A1. List of teaching resources for CLEWs.
Table A1. List of teaching resources for CLEWs.
Description of ResourceWeb Reference and Source
Example Module Specification for a CLEWs PedagogyLoughborough University, ‘Mapping and Modelling the Sustainable Development Goals’. module_specification
‘Introduction to CLEWs’ Open Learn CourseOpen Learn Course designed by CCG: https://climatecompatiblegrowth.com/openlearn-courses/ (accessed on 10 May 2023)
Open-Source user interfaces for CLEWs modellingSee http://www.osemosys.org (accessed on 10 May 2023) for available interfaces. With a direct link to the latest software here: CLEWs Interface. Updated interfaces also available via the open learn course for CLEWs (See OL, 2022 Hands-on-1;) if this link has expired.
CLEWs Troubleshooting WebsiteA website designed to troubleshoot CLEWs model data files (check for input errors) before it runs on the cloud: http://lee2d2.pythonanywhere.com/ (accessed on 5 July 2023)
OSeMOSYS cloud web platformThe OSeMOSYS-cloud platform offers a web-based interface for energy system modeling, allowing users to run, and analyze (i.e., optimize) CLEWs models: www.osemosys-cloud.com (accessed on 5 July 2023)
Group activity demonstrating what an ‘optimizing model’ (CLEWs) ‘does’‘Model Optimization: An IRL Farming simulation example’. Zenodo.
https://doi.org/10.5281/zenodo.7908954 (accessed on 5 July 2023)
Understanding parameters in OSeMOSYS‘OSeMOSYS Parameters and their Policy Relevance: An Index for Scenario Design’. Zenodo. https://zenodo.org/record/7906986 (accessed on 5 July 2023)
Designing OSeMOSYS-based
Scenarios
Formulating Scenario(s) for one’s Country with ClicSand/OSeMOSYS (see Zenodo. https://doi.org/10.5281/zenodo.7888162 accessed on 5 July 2023)
Guidelines on completing
a net zero OSeMOSYS-based Scenario
My First OSeMOSYS Scenario with ClicSand 3.0: NetZero. Zenodo. https://doi.org/10.5281/zenodo.7901086 (accessed on 5 July 2023)
CLEWs Board GameCLEWs The Board Game. Zenodo. https://doi.org/10.5281/zenodo.7909020 (accessed on 5 July 2023)
Guidance for Building one’s first CLEWs country Case StudyStill in development, expected on Zenodo (doi.org/10.5281/zenodo.7916224), Summer 2023 (or contact author)
Guidance for creating CLEWs Country ScenariosStill in development, expected on Zenodo (doi.org/10.5281/zenodo.8077415), Summer 2023 (or contact author)
SDG Mapping ExerciseStill in development, expected on Zenodo (doi.org/10.5281/zenodo.8077425), Summer 2023 (or contact author)

Appendix B

Table A2. List Resource Requirements for a CLEWs-based HE Module.
Table A2. List Resource Requirements for a CLEWs-based HE Module.
RequirementDescription
Skilled EducatorsAn instructor/lecturer with knowledge and experience in CLEWs modelling, its applications, related disciplines such as climate, land, energy, and water systems and sustainable development.
Curriculum and teaching materials:A comprehensive curriculum covering energy policy, sustainable development, and OSeMOSYS/CLEWs modelling techniques is essential. This should include lecture slides, practical exercises, case studies, and access to open-source teaching materials developed by organizations like the CCG.
Software ToolsStudents and instructors need access to CLEWs modelling software (4.2) and other relevant tools for data analysis and visualization.
Training Data SetsAccess to relevant CLEWs data sets for different countries, regions, or specific scenarios to support hands-on learning and project work. For example, CCG’s Starter Data Kits, which include open-source datasets and country models for 70 countries worldwide.
Classroom InfrastructureSuitable classrooms, computer labs, or online platforms to support lectures, group work, and individual study. Ensure that all required software and tools are installed and properly functioning on the lab computers.
Time CommitmentAdequate time for lectures, practical exercises, and project work throughout the semester, including time for supervision and feedback (to ensure their projects are appropriate and feasible).
Assessment MethodsA combination of assessments, such as project work, presentations, completion of the OL course and written assignments (reports, policy briefs) to evaluate student learning and progress.
Collaboration OpportunitiesOpportunities to engage with external organizations, researchers, or practitioners working with CLEWs modelling for real-world applications.
Support and ResourcesAccess to additional resources, such as academic journals, research papers, and online materials, to support student learning and research.

Appendix C

Table A3. Student Feedback for GYP052 Mapping and Modelling the Sustainable Development Goals (2022 cohort).
Table A3. Student Feedback for GYP052 Mapping and Modelling the Sustainable Development Goals (2022 cohort).
StudentFeedback
AAfter completing all modules in my Masters program, I have found understanding and modelling the CLEWs nexus to be the most interesting, varied and beneficial module. Researching, formulating, and analysing country-specific scenarios provided a real-world application to lesson content. This module has significantly developed my approach to considering climate change impacts and policies in a multi-systems perspective due to the inherent interconnections between LEWs, which I never previously focused on or understood in-depth. The contents of this module jumpstarted my desire to pursue a career in the CLEWs field, and to advance my CLEWs skills, it was chosen as the topic of my thesis.
BThe module provided great insight into how policy decisions in relation to sustainable development can create both synergies and trade-offs between different systems. This was particularly apparent through the variety of in class activities that were engaging and informative into how the different systems interlink, leading into the modelling process. The module could have allowed greater freedom into choosing our own scenarios during modelling for the report, but the scenarios provided covered all aspects of nexus thinking.
CDuring my Master’s degree in Climate Change science and management at Loughborough University, I had the opportunity to learn about CLEWs (Climate-Land-Energy-Water Systems) as an integral part of my course modules. One of the highlights of the course was gaining hands-on experience in developing a CLEWs model for a country using the OSEMOSYS software. This experience was truly insightful as it allowed me to witness firsthand how CLEWs considerations play a crucial role in shaping a country’s policy decisions related to sustainable energy, land management, water resources, and the overall climate system. Assessing the trade-offs and synergies between the Sustainable Development Goals (SDGs) became a valuable skill that I acquired through this course model. I believe that this knowledge holds great significance and enhances employability and future prospects, enabling individuals to effectively analyse and influence policy decisions for a sustainable future.
DHaving the ‘games’ classes which helped to explain the model was very helpful. It was good to learn new things that may be useful in our future career. But Osemosys is confusing, and I think to have more practical lecture slots would be useful as even attending them all it has been hard to keep up with what is expected alongside the other coursework expected on the module. It seems like we are being expected to do too much compared to other modules in terms of coursework and lesson load.
EAs someone with dyslexia, trying to read the [Model Building] instructions got a bit difficult, so I suggest maybe make them a tad clearer.
The SDG context and the OSEMOSYS software hands on practical are very important and interesting. This modelling practice and SDG knowledge would help me in my future career. I really like the energy modeling approach.
FThe module was really engaging and brought me into the unknown realm of energy modelling, where I particularly enjoyed CLEWs, as it is interesting to see the interlinkages between different aspects. Classes to begin were difficult but a good learning curve, with great support provided. This could have been improved by more background information on modelling itself and some example studies on CLEWs at the outset. Since studying this module, I have become one of the lead CLEWs people at Climate Compatible Growth (CCG).

References

  1. Rittel, H.W.; Webber, M.M. Dilemmas in a general theory of planning. Policy Sci. 1973, 4, 155–169. [Google Scholar] [CrossRef]
  2. Brown, V.A.; Harris, J.A.; Russell, J.Y. Tackling Wicked Problems through the Transdisciplinary Imagination; Earthscan: Oxford, UK, 2010. [Google Scholar]
  3. Pedersen, A.B.; Hickmann, T.; Renn, O.; Eckert, N.; Jax, K.; Lepenies, R.; Rusch, G. SDGs at the halfway point: How the 17 global goals address risks and wicked problems. Ambio 2023, 52, 679–682. [Google Scholar] [CrossRef]
  4. Alexander, A.; Walker, H.; Delabre, I. A decision theory perspective on wicked problems, SDGs and stakeholders: The case of deforestation. J. Bus. Ethics 2022, 180, 975–995. [Google Scholar] [CrossRef]
  5. Levin, K.; Cashore, B.; Bernstein, S.; Auld, G. Overcoming the tragedy of super wicked problems: Constraining our future selves to ameliorate global climate change. Policy Sci. 2012, 45, 123–152. [Google Scholar] [CrossRef]
  6. IPCC. Global Warming of 1.5 °C. In An IPCC Special Report on the Impacts of Global Warming of 1.5 °C; Masson-Delmotte, V., Zhai, P., Pörtner, H.O., Roberts, D., Skea, J., Shukla, P.R., Waterfield, T., Eds.; IPCC: Geneva, Switzerland, 2018. [Google Scholar]
  7. Simm, D.; Marvell, A.; Mellor, A. Teaching “wicked” problems in geography. J. Geogr. High. Educ. 2021, 45, 479–490. [Google Scholar] [CrossRef]
  8. Kishinani, K.; Smith, J. Student Guide to the Climate Crisis. Climate Emergency Manchester. Available online: https://climateemergencymanchester.net/student-climate-handbook/ (accessed on 6 May 2023).
  9. Tilbury, D. Education for Sustainable Development: An Expert Review of Processes and Learning. UNESCO. Available online: https://unesdoc.unesco.org/ark:/48223/pf0000191442 (accessed on 1 June 2023).
  10. Singh, V. Toward an effective pedagogy of climate change: Lessons from a physics classroom. arXiv 2020, arXiv:2008.00281. [Google Scholar]
  11. Simpson, G.B.; Jewitt, S.L. The development of the water-energy-food nexus as a framework for achieving resource security: A review. Front. Environ. Sci. 2019, 7, 8. [Google Scholar] [CrossRef]
  12. Ramos, E.P.; Howells, M.; Sridharan, V.; Engström, R.E.; Taliotis, C.; Mentis, D.; Rogner, H. The climate, land, energy, and water systems (CLEWs) framework: A retrospective of activities and advances to 2019. Environ. Res. Lett. 2021, 16, 033003. [Google Scholar] [CrossRef]
  13. Ramos, E.P.; Sridharan, V.; Alfstad, T.; Niet, T.; Shivakumar, A.; Howells, M.I.; Gardumi, F. Climate, Land, Energy and Water systems interactions–From key concepts to model implementation with OSeMOSYS. Environ. Sci. Policy 2022, 136, 696–716. [Google Scholar] [CrossRef]
  14. Alcamo, J. Environmental Futures: The Practice of Environmental Scenario Analysis; Elsevier: London, UK, 2008. [Google Scholar]
  15. Wiek, A.; Withycombe, L.; Redman, C.L. Key competencies in sustainability: A reference framework for academic program development. Sustain. Sci. 2011, 6, 203–218. [Google Scholar] [CrossRef]
  16. Sharp, E.L.; Fagan, J.; Kah, M.; McEntee, M.; Salmond, J. Hopeful approaches to teaching and learning environmental “wicked problems”. J. Geogr. High. Educ. 2021, 45, 621–639. [Google Scholar] [CrossRef]
  17. Harvey, F. Scientists Deliver ‘Final Warning’ on Climate Crisis: Act Now or It’s Too Late. The Guardian. Available online: https://www.theguardian.com/environment/2023/mar/20/ipcc-climate-crisis-report-delivers-final-warning-on-15c (accessed on 10 May 2023).
  18. Kagawa, F.; Selby, D. Education and Climate Change: Living and Learning in Interesting Times; Routledge: Oxford, UK, 2010. [Google Scholar]
  19. Nissani, M. Ten cheers for interdisciplinarity: The case for interdisciplinary knowledge and research. Soc. Sci. J. 1997, 34, 201–216. [Google Scholar] [CrossRef]
  20. Klein, J.T. Prospects for transdisciplinarity. Futures 2004, 36, 515–526. [Google Scholar] [CrossRef]
  21. Stokols, D.; Misra, S.; Moser, R.P.; Hall, K.L.; Taylor, B.K. The ecology of team science: Understanding contextual influences on transdisciplinary collaboration. Am. J. Prev. Med. 2008, 35, S96–S115. [Google Scholar] [CrossRef] [PubMed]
  22. Pohl, C.; Hirsch Hadorn, G. Methodological challenges of transdisciplinary research. Nat. Sci. Soc. 2008, 16, 111–121. [Google Scholar] [CrossRef]
  23. Bammer, G. Disciplinary expertise alone is inadequate to tackle complex environmental problems. Nature 2013, 493, 592. [Google Scholar]
  24. Scholz, R.W. Environmental Literacy in Science and Society: From Knowledge to Decisions; Cambridge University Press: Cambridge, UK, 2011. [Google Scholar]
  25. Spelt, E.J.; Biemans, H.J.; Tobi, H.; Luning, P.A.; Mulder, M. Teaching and learning in interdisciplinary higher education: A systematic review. Educ. Psychol. Rev. 2009, 21, 365–378. [Google Scholar] [CrossRef]
  26. Boix Mansilla, V.; Lamont, M.; Sato, K. Shared cognitive-emotional-interactional platforms: Markers and conditions for successful interdisciplinary collaborations. Sci. Technol. Hum. Values 2009, 34, 571–612. [Google Scholar] [CrossRef]
  27. Brugnach, M.; Dewulf, A.; Pahl-Wostl, C.; Taillieu, T. Toward a relational concept of uncertainty: About knowing too little, knowing too differently, and accepting not to know. Ecol. Soc. 2008, 13, 30. [Google Scholar] [CrossRef]
  28. Head, B.W. Wicked problems in public policy. Public Policy 2008, 3, 101–118. [Google Scholar]
  29. Walker, W.E.; Harremoës, P.; Rotmans, J.; Van Der Sluijs, J.P.; Van Asselt, M.B.; Janssen, P.; Krayer von Krauss, M.P. Defining uncertainty: A conceptual basis for uncertainty management in model-based decision support. Integr. Assess. 2013, 4, 5–17. [Google Scholar] [CrossRef]
  30. Monroe, M.C.; Oxarart, A.; Plate, R.R. A role for environmental education in climate change for secondary science educators. Appl. Environ. Educ. Commun. 2017, 16, 336–348. [Google Scholar] [CrossRef]
  31. Wals, A.E.; Jickling, B. “Sustainability” in higher education: From doublethink and newspeak to critical thinking and meaningful learning. Int. J. Sustain. High. Educ. 2002, 3, 221–232. [Google Scholar] [CrossRef]
  32. Corner, A. Teaching climate change: A challenge to orthodox educational practice. Environ. Educ. Res. 2012, 18, 415–429. [Google Scholar]
  33. Cross, I.D.; Congreve, A. Teaching (super) wicked problems: Authentic learning about climate change. J. Geogr. High. Educ. 2021, 45, 491–516. [Google Scholar] [CrossRef]
  34. Alfieri, L.; Brooks, P.J.; Aldrich, N.J.; Tenenbaum, H.R. Does discovery-based instruction enhance learning? J. Educ. Psychol. 2011, 103, 1–18. [Google Scholar] [CrossRef]
  35. Krathwohl, D. A Revision of Bloom’s Taxonomy: An Overview. Theory Pract. 2002, 41, 212–218. [Google Scholar] [CrossRef]
  36. Honebein, P.C. Seven goals for the design of constructivist learning environments. In Constructivist Learning Environments: Case Studies in Instructional Design; Wilson, B.G., Ed.; Educational Technology Publications: Englewood Cliffs, NJ, USA, 1996; pp. 11–24. [Google Scholar]
  37. Stoknes, P.E. What We Think about When We Try Not to Think about Global Warming: Toward a New Psychology of Climate Action; Chelsea Green Publishing: Chelsea, VT, USA, 2015. [Google Scholar]
  38. Norgaard, K.M. Living in Denial: Climate Change, Emotions, and Everyday Life; MIT Press: Cambridge, UK, 2011. [Google Scholar]
  39. Ojala, M. Hope and climate change: The importance of hope for environmental engagement among young people. Environ. Educ. Res. 2015, 21, 683–702. [Google Scholar] [CrossRef]
  40. McCright, A.M.; Dunlap, R.E. The politicization of climate change and polarization in the American public’s views of global warming, 2001–2010. Sociol. Q. 2011, 52, 155–194. [Google Scholar] [CrossRef]
  41. Adger, W.N.; Lorenzoni, I.; O’Brien, K.L. Adapting to Climate Change: Thresholds, Values, Governance; Cambridge University Press: Cambridge, UK, 2009. [Google Scholar]
  42. Dryzek, J.S.; Norgaard, R.B.; Schlosberg, D. The Oxford Handbook of Climate Change and Society; Oxford University Press: Hong Kong, China, 2011. [Google Scholar]
  43. Hulme, M. Why We Disagree about Climate Change: Understanding Controversy, Inaction and Opportunity; Cambridge University Press: Cambridge, UK, 2009. [Google Scholar]
  44. Shor, I. Empowering Education: Critical Teaching for Social Change; University of Chicago Press: Chicago, IL, USA, 1992. [Google Scholar]
  45. Bishop-Williams, K.E. Wicked problems through a new lens: Combining active learning strategies for solutions-oriented teaching. J. Scholarsh. Teach. Learn. 2020, 20, 158–162. [Google Scholar] [CrossRef]
  46. Reid, A.; Jensen, B.B.; Nikel, J.; Simovska, V. Participation and Learning: Perspectives on Education and the Environment, Health and Sustainability; Springer Science Business Media: Berlin, Germany, 2008. [Google Scholar]
  47. Wiek, A.; Xiong, A.; Brundiers, K.; Van der Leeuw, S. Integrating problem-and project-based learning into sustainability programs: A case study on the School of Sustainability at Arizona State University. Int. J. Sustain. High. Educ. 2014, 15, 431–449. [Google Scholar] [CrossRef]
  48. Stibbe, A. The handbook of sustainability literacy. In Skills for a Changing World; Green Books: Brighton, Australian, 2009. [Google Scholar]
  49. Hoff, H. Understanding the Nexus. In Proceedings of the Bonn 2011 Conference: The Water, Energy, and Food Security Nexus, Stockholm Environment Institute, Stockholm, Sweden, 16–18 November 2011. [Google Scholar]
  50. Rasul, G. Managing the food, water, and energy nexus for achieving the Sustainable Development Goals in South Asia. Environ. Dev. 2016, 18, 14–25. [Google Scholar] [CrossRef]
  51. Liu, J.; Hull, V.; Godfray, H.C.J.; Tilman, D.; Gleick, P.; Hoff, H.; Li, S. Nexus approaches to global sustainable development. Nat. Sustain. 2018, 1, 466–476. [Google Scholar] [CrossRef]
  52. Koppenjan, J.; Klijn, E.H. Managing Uncertainties in Networks: A Network Approach to Problem-Solving and Decision-Making; Routledge: London, UK, 2004. [Google Scholar]
  53. Bazilian, M.; Rogner, H.; Howells, M.; Hermann, S.; Arent, D.; Gielen, D.; Yumkella, K.K. Considering the energy, water and food nexus: Towards an integrated modelling approach. Energy Policy 2011, 39, 7896–7906. [Google Scholar] [CrossRef]
  54. Albrecht, T.R.; Crootof, A.; Scott, C.A. The Water-Energy-Food Nexus: A systematic review of methods for nexus assessment. Environ. Res. Lett. 2018, 13, 043002. [Google Scholar] [CrossRef]
  55. Endo, A.; Tsurita, I.; Burnett, K.; Orencio, P.M. A review of the current state of research on the water, energy, and food nexus. J. Hydrol. Reg. Stud. 2017, 11, 20–30. [Google Scholar] [CrossRef]
  56. Khan, Z.; Linares, P.; García-González, J. Integrating water and energy models for policy driven applications. A Rev. Contemp. Work Recomm. Future Dev. Renew. Sustain. Energy Rev. 2017, 67, 1123–1138. [Google Scholar]
  57. Leck, H.; Conway, D.; Bradshaw, M.; Rees, J. Tracing the water–energy–food nexus: Description, theory and practice. Geogr. Compass 2015, 9, 445–460. [Google Scholar] [CrossRef]
  58. Fuso Nerini, F.; Tomei, J.; To, L.S.; Bisaga, I.; Parikh, P.; Black, M.; Mulugetta, Y. Mapping synergies and trade-offs between energy and the Sustainable Development Goals. Nat. Energy 2018, 3, 10–15. [Google Scholar] [CrossRef]
  59. Niet, T.; Arianpoo, N.; Kuling, K.; Wright, A.S. Embedding the United Nations sustainable development goals into energy systems analysis: Expanding the food–energy–water nexus. Energy Sustain. Soc. 2021, 11, 1–12. [Google Scholar] [CrossRef]
  60. Kamienski, C.; Soininen, J.P.; Taumberger, M.; Dantas, R.; Toscano, A.; Salmon Cinotti, T.; Torre Neto, A. Smart water management platform: IoT-based precision irrigation for agriculture. Sensors 2019, 19, 276. [Google Scholar] [CrossRef]
  61. Zheng, K.; Zhao, S.; Yang, Z.; Xiong, X.; Xiang, W. Design and implementation of LPWA-based air quality monitoring system. IEEE Access 2016, 4, 3238–3245. [Google Scholar] [CrossRef]
  62. Salmond, J.A.; Tadaki, M.; Dickson, M. Can big data tame a “naughty” world? Can. Geogr. Géographe Can. 2017, 61, 52–63. [Google Scholar] [CrossRef]
  63. Lemos, M.C.; Agrawal, A. Environmental governance. Annu. Rev. Environ. Resour. 2006, 31, 297–325. [Google Scholar] [CrossRef]
  64. Howells, M.; Rogner, H.; Strachan, N.; Heaps, C.; Huntington, H.; Kypreos, S.; Roehrl, A. OSeMOSYS: The open source energy modeling system: An introduction to its ethos, structure and development. Energy Policy 2011, 39, 5850–5870. [Google Scholar] [CrossRef]
  65. Howells, M.; Hermann, S.; Welsch, M.; Bazilian, M.; Segerström, R.; Alfstad, T.; Yumkella, K.K. Integrated analysis of climate change, land-use, energy and water strategies. Nat. Clim. Chang. 2013, 3, 621–627. [Google Scholar] [CrossRef]
  66. Niet, T.; Shivakumar, A.; Gardumi, F.; Usher, W.; Williams, E.; Howells, M. Developing a community of practice around an open source energy modelling tool. Energy Strategy Rev. 2021, 35, 100650. [Google Scholar] [CrossRef]
  67. UNDP. ‘How to Advance the 2030 Agenda with the Climate, Land-Use, Energy and Water Systems Models (CLEWs)’. United Nations Development Programme; YouTube Channel. Available online: https://www.youtube.com/watch?v=9Kg_mXQMSt0 (accessed on 1 June 2023).
  68. Flammini, A.; Puri, M.; Pluschke, L.; Dubois, O. Walking the Nexus Talk: Assessing the Water-Energy-Food Nexus in the Context of the Sustainable Energy for All Initiative; Food and Agriculture Organization of the United Nations (FAO): Rome, Italy, 2014. [Google Scholar]
  69. Allington, L.; Cannone, C.; Pappis, I.; Barron, K.C.; Usher, W.; Pye, S.; To, L.S. Selected ‘Starter kit’ energy system modelling data for selected countries in Africa, East Asia, and South America (# CCG, 2021). Data Brief 2022, 42, 108021. [Google Scholar]
  70. Cannone, C.; Hoseinpoori, P.; Martindale, L.; Tennyson, E.; Gardumi, F.; Somavilla Croxatto, L.; Howells, M. Incremental Advances to Address Challenges in Long-Term Strategic Energy Planning in LMICs. Camb. Open Engag. 2023. [Google Scholar] [CrossRef]
  71. Jakeman, A.J.; Letcher, R.A.; Norton, J.P. Ten iterative steps in development and evaluation of environmental models. Environ. Model. Softw. 2006, 21, 602–614. [Google Scholar] [CrossRef]
  72. Special report of the Intergovernmental Panel on Climate Change. In IPCC SRES Emissions Scenarios—Version 1.1; Nakicenovic, N., Swart, R., Eds.; Cambridge University Press: Cambridge, UK, 2000. [Google Scholar]
  73. OL. Open Learn Course: ‘Introduction to CLEWs’. Available online: https://climatecompatiblegrowth.com/openlearn-courses/ (accessed on 1 July 2023).
  74. Shivakumar, A.; Sridharan, V.; Gardumi, F.; Niet, T.; Aflstad, T. Introduction to CLEWs: Hands-on lecture 11–Climate change and policies. Clim. Compat. Growth 2022. [Google Scholar] [CrossRef]
  75. Bryant, B.P.; Lempert, R.J. Thinking inside the box: A participatory, computer-assisted approach to scenario discovery. Technol. Forecast. Soc. Chang. 2010, 77, 34–49. [Google Scholar] [CrossRef]
  76. Rozenberg, J.; Guivarch, C.; Lempert, R.; Hallegatte, S. Building SSPs for climate policy analysis: A scenario elicitation methodology to map the space of possible future challenges to mitigation and adaptation. Clim. Chang. 2014, 122, 509–522. [Google Scholar] [CrossRef]
  77. Jaramillo, M.; Quirs-Torts, J.; Vogt-Schilb, A.; Money, A.; Howells, M. Data-to-Deal (D2D): Open Data and Modelling of Long Term Strategies to Financial Resource Mobilization—The Case of Costa Rica; Cambridge Open Engage: Cambridge, UK, 2023. [Google Scholar] [CrossRef]
  78. Karlberg, L.; Hoff, H.; Amsalu, T.; Andersson, K.; Binnington, T.; Flores-López, F.; Young, C. Tackling complexity: Understanding the food-energy-environment nexus in Ethiopia’s Lake tana sub-basin. Water Altern. 2015, 8, 710–734. [Google Scholar]
  79. Prince, S. From sustainability to the anthropocene: Reflections on a pedagogy of tourism research for planetary attachment. J. Teach. Travel Tour. 2020, 20, 173–189. [Google Scholar] [CrossRef]
  80. Sterman, J.D. Risk communication on climate: Mental models and mass balance. Science 2008, 322, 532–533. [Google Scholar] [CrossRef] [PubMed]
  81. Pease, M.; Pérez-Lapeña, B.; Lant, C. Energy and water resource simulations for US geography undergraduates. J. Geogr. High. Educ. 2019, 43, 40–55. [Google Scholar] [CrossRef]
  82. Shivakumar, A.; Sridharan, V.; Gardumi, F.; Niet, T.; Aflstad, T. Introduction to CLEWs Hands on lecture 8: Energy, land and water system interlinkages. Clim. Compat. Growth 2020. [Google Scholar] [CrossRef]
  83. Allouche, J.; Middleton, C.; Gyawali, D. Technical veil, hidden politics: Interrogating the power linkages behind the nexus. Water Altern. 2015, 8, 610–626. [Google Scholar]
  84. Cairns, R.; Krzywoszynska, A. Anatomy of a buzzword: The emergence of ‘the water-energy-food nexus’ in UK natural resource debates. Environ. Sci. Policy 2016, 64, 164–170. [Google Scholar] [CrossRef]
  85. Biggs, E.M.; Bruce, E.; Boruff, B.; Duncan, J.M.; Horsley, J.; Pauli, N.; Imanari, Y. Sustainable development and the water–energy–food nexus: A perspective on livelihoods. Environ. Sci. Policy 2015, 54, 389–397. [Google Scholar] [CrossRef]
  86. Vinca, A.; Riahi, K.; Rowe, A.; Djilali, N. Climate-land-energy-water nexus models across scales: Progress, gaps and best accessibility practices. Front. Environ. Sci. 2021, 9, 691523. [Google Scholar] [CrossRef]
  87. Bisaga, I.; Parikh, P.; Tomei, J.; To, L.S. Mapping synergies and trade-offs between energy and the sustainable development goals: A case study of off-grid solar energy in Rwanda. Energy Policy 2021, 149, 112028. [Google Scholar] [CrossRef]
  88. Howells, M.; Quiros-Tortos, J.; Morrison, R.; Tomkins, A. Energy System Analytics and Good Governance-U4RIA Goals of Energy Modelling for Policy Support. Res. Sq. 2021; in press. [Google Scholar] [CrossRef]
Figure 1. Simplified Reference CLEW System (Source: Open Learn, 2021).
Figure 1. Simplified Reference CLEW System (Source: Open Learn, 2021).
Energies 16 05539 g001
Figure 2. CLEWs workflow diagram (the asterisk symbol (*) indicates files available in the Zenodo repository that new users can download for performing the run themselves), adapted from (Ramos et al., 2022 [13] (p. 711)).
Figure 2. CLEWs workflow diagram (the asterisk symbol (*) indicates files available in the Zenodo repository that new users can download for performing the run themselves), adapted from (Ramos et al., 2022 [13] (p. 711)).
Energies 16 05539 g002
Figure 3. CLEWs Board Game. Encourages players to optimise resource allocation across different systems.
Figure 3. CLEWs Board Game. Encourages players to optimise resource allocation across different systems.
Energies 16 05539 g003
Figure 4. Example of Land Cover graphs generated by the OSeMOSYS Cloud web platform (Note that, on the online platform, by hovering the mouse pointer over the graph, it will provide numeric data; and by clicking on the ‘key’, one can hide/show various elements).
Figure 4. Example of Land Cover graphs generated by the OSeMOSYS Cloud web platform (Note that, on the online platform, by hovering the mouse pointer over the graph, it will provide numeric data; and by clicking on the ‘key’, one can hide/show various elements).
Energies 16 05539 g004
Figure 5. Example of a baseline country model CO2 Emissions by sector graph generated by the OSeMOSYS Cloud web platform.
Figure 5. Example of a baseline country model CO2 Emissions by sector graph generated by the OSeMOSYS Cloud web platform.
Energies 16 05539 g005
Figure 6. Student examples of figures ‘mapping’ the SDGs (Rahima Patel).
Figure 6. Student examples of figures ‘mapping’ the SDGs (Rahima Patel).
Energies 16 05539 g006
Table 1. CLEWs Data and its Sources.
Table 1. CLEWs Data and its Sources.
Data TypeSourceWeb Link
Energy (Demand)International Energy Agency (IEA)https://www.iea.org/sankey (accessed on 10 May 2023)
Energy (Power Plants)Climate Compatible Growth (CCG)https://climatecompatiblegrowth.com/starter-kits/ (accessed on 10 May 2023)
Energy
(Pre-set Energy Models)
OSeMOSYS Globalhttp://osemosys.global/ (accessed on 10 May 2023)
Land Use
(Crop and Livestock)
Food and Agriculture
Organisation (FAO)
https://www.fao.org/faostat/en/#data/QCL (accessed on 10 May 2023)
Land Use
(Food Balances)
Food and Agriculture Organisation (FAO)https://www.fao.org/faostat/en/#data/FBS (accessed on 10 May 2023)
Land Use
(Land Cover)
Organisation for Economic Co-operation and Development (OECD)https://stats.oecd.org/Index.aspx?DataSetCode=LAND_COVER (accessed on 10 May 2023)
WaterFood and Agriculture
Organisation (FAO)
https://www.fao.org/aquastat/statistics/query/index.htm (accessed on 10 May 2023)
Water, Land use and Crops
(Detailed Data)
Global Agro-Ecological Zones (GAEZ); (FAO)https://gaez.fao.org/ (accessed on 10 May 2023)
Disclaimer/Publisher’s Note: The statements, opinions and data contained in all publications are solely those of the individual author(s) and contributor(s) and not of MDPI and/or the editor(s). MDPI and/or the editor(s) disclaim responsibility for any injury to people or property resulting from any ideas, methods, instructions or products referred to in the content.

Share and Cite

MDPI and ACS Style

Martindale, L.; Cannone, C.; Niet, T.; Hodgkins, R.; Alexander, K.; Howells, M. Empowering Tomorrow’s Problem Solvers: Nexus Thinking and CLEWs Modelling as a Pedagogical Approach to Wicked Problems. Energies 2023, 16, 5539. https://doi.org/10.3390/en16145539

AMA Style

Martindale L, Cannone C, Niet T, Hodgkins R, Alexander K, Howells M. Empowering Tomorrow’s Problem Solvers: Nexus Thinking and CLEWs Modelling as a Pedagogical Approach to Wicked Problems. Energies. 2023; 16(14):5539. https://doi.org/10.3390/en16145539

Chicago/Turabian Style

Martindale, Leigh, Carla Cannone, Taco Niet, Richard Hodgkins, Kane Alexander, and Mark Howells. 2023. "Empowering Tomorrow’s Problem Solvers: Nexus Thinking and CLEWs Modelling as a Pedagogical Approach to Wicked Problems" Energies 16, no. 14: 5539. https://doi.org/10.3390/en16145539

APA Style

Martindale, L., Cannone, C., Niet, T., Hodgkins, R., Alexander, K., & Howells, M. (2023). Empowering Tomorrow’s Problem Solvers: Nexus Thinking and CLEWs Modelling as a Pedagogical Approach to Wicked Problems. Energies, 16(14), 5539. https://doi.org/10.3390/en16145539

Note that from the first issue of 2016, this journal uses article numbers instead of page numbers. See further details here.

Article Metrics

Back to TopTop