Thorough Review Analysis of Safe Control of Autonomous Vehicles: Path Planning and Navigation Techniques
Abstract
:1. Introduction
2. Autonomous Vehicles Evolution
- Level 0 is a no automation vehicle where the human driver monitors all aspects of the dynamic driving tasks with a full-time performance and the vehicle is manually controlled with no driving mode;
- Level 1 is a driver assistance system where the driver monitors the driving environment but there is only one automated driver assistance system for lateral control by acting on steering angle (example of lane keeping assist system which can help the driver to stay in his lane, if he drifts) or longitudinal control in which based on the management of vehicle speed and inter-vehicular spacing by performing on throttling/braking (example of adaptive cruise control can control speed, the driver has to steer);
- The second level of automation is a partial automation which has an advanced driver assistance system, so that the vehicle control both steering and acceleration/deceleration. The system takes the execution of dynamic driving and the driver performs all remaining aspects of the dynamic driving task. The human driver can take control of the car at any time;
- Level 3 is the beginning of the automated driving system that monitors driving environment. The level 3 is a conditional automation where the vehicle has an object and event detection and appropriate response (OEDR) to these objects and events. The human override is required;
- The fourth is a high automation level, the vehicle performs all driving tasks under specific conditions but he human input as a driver is still required;
- The last is full automation level where the vehicle can navigate and handle all different sorts of driving modes, different driving conditions, and roads autonomously without the need for human driver interaction. The vehicle performs in all driving tasks under all circumstances.
3. Path Planning and Navigation Technique for Autonomous Vehicles
3.1. Sampling-Based Algorithms

3.2. Node-Based Optimal Algorithms

3.3. Mathematic Model Based Algorithms

3.4. Bio-Inspired Algorithms
3.4.1. Evolutionary Algorithms

3.4.2. Neural Network Algorithms

3.5. Multi-Fusion-Based Algorithms

4. Comparison
5. Conclusions
Author Contributions
Funding
Institutional Review Board Statement
Informed Consent Statement
Data Availability Statement
Conflicts of Interest
Acronyms
| ADAS | Advanced Driver-Assistance Systems. |
| ACC | Adaptive Cruise Control |
| ABS | Anti-lock Braking System |
| ESP | Electronic Stability Program |
| LKA | Lane Keeping Assist |
| OEDR | Object and Event Detection and Appropriate Response |
| DOF | Degree Of Freedom |
| RRT | Rapidly Exploring Random Tree |
| BIT | Batch Informed Trees |
| MPC | Model Predictive Control |
| APF | Artificial Potential Field |
| PRM | Probabilistic Road Maps |
| FMT | Fast Marching Trees |
| DWA | Dynamic Window Approach. |
| LPA* | Lifelong Planning |
| MILP | Mixed Integer Linear Programming |
| BLP | Binary Linear Programming |
| PELC | Parallel Elliptic Limit-Cycle |
| ELC | Elliptic Limit-Cycle |
| DBN | Dynamic Bayesian Network |
| GA | Genetic Algorithm |
| PSO | Particle Swarm Optimization |
| ACO | Ant Colony Optimization |
| SFLA | Shuffled Frog Leaping Algorithm |
| CMOPSO | Constrained Multi-Objective Particle Swarm Optimization |
| MA | Memetic Algorithms |
| ANN | Artificial Neural Network. |
| NNA | Neural Network Algorithms |
| RL | Reinforcement Learning |
| DL | Deep Learning. |
| DRL | Deep Reinforcement Learning |
| DQN | Deep Q-Network |
| CNN | Convolutional Neural Network |
| BNN | Bayesian Neural Network |
| ANFIS | Adaptive Neuro-Fuzzy Interface System |
| SLAM | Simultaneous Localization And Mapping |
| FACO | Fuzzy Ant Colony Optimization |
| ETTC | Extended Time-To-Collision |
| FDF | Fuzzy Decision Function |
References
- Latrech, C.; Chaibet, A.; Boukhnifer, M.; Glaser, S. Integrated Longitudinal and Lateral Networked Control System Design for Vehicle Platooning. Sensors 2018, 18, 3085. [Google Scholar] [CrossRef] [PubMed] [Green Version]
- Boukhari, M.R.; Chaibet, A.; Boukhnifer, M.; Glaser, S. Proprioceptive Sensors’ Fault Tolerant Control Strategy for an Autonomous Vehicle. Sensors 2018, 18, 1893. [Google Scholar] [CrossRef] [PubMed] [Green Version]
- Hamieh, A. Planification Automatique de Chemins à L’Intérieur de Bâtiments Basée sur un Modèle BIM. Ph.D. Thesis, Université de Valenciennes et du Hainaut-Cambresis, Valenciennes, France, 2018. [Google Scholar]
- Hamadneh, J.; Esztergár-Kiss, D. The Influence of Introducing Autonomous Vehicles on Conventional Transport Modes and Travel Time. Energies 2021, 14, 4163. [Google Scholar] [CrossRef]
- Wang, P.; Gao, S.; Li, L.; Sun, B.; Cheng, S. Obstacle Avoidance Path Planning Design for Autonomous Driving Vehicles Based on an Improved Artificial Potential Field Algorithm. Energies 2019, 12, 2342. [Google Scholar] [CrossRef] [Green Version]
- Prochowski, L.; Ziubiński, M.; Szwajkowski, P.; Gidlewski, M.; Pusty, T.; Stańczyk, T.L. Impact of Control System Model Parameters on the Obstacle Avoidance by an Autonomous Car-Trailer Unit: Research Results. Energies 2021, 14, 2958. [Google Scholar] [CrossRef]
- Zhang, L.; Zhang, Y.; Li, Y. Path planning for indoor mobile robot based on deep learning. Optik 2020, 219, 165096. [Google Scholar]
- Qian, K.; Liu, Y.; Tian, L.; Bao, J. Robot path planning optimization method based on heuristic multi-directional rapidly-exploring tree. Comput. Electr. Eng. 2020, 85, 106688. [Google Scholar] [CrossRef]
- Islam, F.; Nasir, J.; Malik, U.; Ayaz, Y.; Hasan, O. Rrt∗-smart: Rapid convergence implementation of rrt∗ towards optimal solution. In Proceedings of the 2012 IEEE International Conference on Mechatronics and Automation, Chengdu, China, 5–8 August 2012; pp. 1651–1656. [Google Scholar]
- Klemm, S.; Oberländer, J.; Hermann, A.; Roennau, A.; Schamm, T.; Zollner, J.M.; Dillmann, R. RRT∗-Connect: Faster, asymptotically optimal motion planning. In Proceedings of the IEEE International Conference on Robotics and Biomimetics (ROBIO), Zhuhai, China, 6–9 December 2015; pp. 1670–1677. [Google Scholar]
- Xu, P.; Wang, N.; Dai, S.-L.; Zuo, L. Motion Planning for Mobile Robot with Modified BIT* and MPC. Appl. Sci. 2021, 11, 426. [Google Scholar] [CrossRef]
- Sun, C.; Zhang, X.; Xi, L.; Tian, Y. Design of a Path-Tracking Steering Controller for Autonomous Vehicles. Energies 2018, 11, 1451. [Google Scholar] [CrossRef] [Green Version]
- Wang, S.; Zhang, J.; Liu, Z. A Research on Overtaking Lane Planning for Intelligent Vehicles Based on Improved Artificial Potential Field Method. Automob. Technol. 2018, 3, 5–9. [Google Scholar]
- Orozco-Rosas, U.; Montiel, O.; Sepúlveda, R. Mobile robot path planning using membrane evolutionary artificial potential field. Appl. Soft Comput. 2019, 77, 236–251. [Google Scholar] [CrossRef]
- Lazarowska, A. Discrete Artificial Potential Field Approach to Mobile Robot Path Planning. IFAC-PapersOnLine 2019, 52, 277–282. [Google Scholar] [CrossRef]
- Lv, J.; Ma, J.; Li, X. Indoor Robot Path Planning Based on an Improved Probabilistic Road Map Method. In Proceedings of the 8th International Conference on Networks, Communication and Computing, Luoyang, China, 13–15 December 2019; pp. 244–247. [Google Scholar] [CrossRef]
- Janson, L.; Schmerling, E.; Clark, A.; Pavone, M. Fast Marching Tree: A Fast Marching Sampling-Based Method for Optimal Motion Planning in Many Dimensions. Int. J. Rob. Res. 2015, 34, 883–921. [Google Scholar] [CrossRef]
- Yang, L.; Qi, J.; Song, D.; Xiao, J.; Han, J.; Xia, Y. Survey of Robot 3D Path Planning Algorithms. J. Control. Sci. Eng. 2016, 2016, 7426913. [Google Scholar] [CrossRef] [Green Version]
- Xu, W.; Pan, J.; Wei, J.; Dolan, J.M. Motion planning under uncertainty for on-road autonomous driving. In Proceedings of the 2014 IEEE International Conference on Robotics and Automation (ICRA), Hong Kong, China, 31 May–7 June 2014; pp. 2507–2512. [Google Scholar] [CrossRef] [Green Version]
- Mouhagir, H.; Cherfaoui, V.; Talj, R.; Aioun, F.; Guillemard, F. Using evidential occupancy grid for vehicle trajectory planning under uncertainty with tentacles. In Proceedings of the 2017 IEEE 20th International Conference on Intelligent Transportation Systems (ITSC), Yokohama, Japan, 16–19 October 2017; pp. 1–7. [Google Scholar] [CrossRef] [Green Version]
- Mouhagir, H.; Cherfaoui, V.; Talj, R.; Aioun, F.; Guillemard, F. Trajectory Planning for Autonomous Vehicle in Uncertain Environment Using Evidential Grid. IFAC-PapersOnLine 2017, 50, 12545–12550. [Google Scholar] [CrossRef]
- Alia, C.; Tagne, G.; Talj, R.; Charara, A. Local Trajectory Planning and Tracking of Autonomous Vehicles, Using Clothoid Tentacles Method. In Proceedings of the 2015 IEEE Intelligent Vehicles Symposium (IV), Seoul, Korea, 28 June–1 July 2015; pp. 674–679. [Google Scholar] [CrossRef]
- Mouhagir, H.; Talj, R.; Cherfaoui, V.; Guillemard, F.; Aioun, F. A Markov Decision Process-Based Approach for Trajectory Planning with Clothoid Tentacles. In Proceedings of the IEEE Intelligent Vehicles Symposium (IV), Gotenburg, Sweden, 19–22 June 2016; pp. 1254–1259. [Google Scholar] [CrossRef] [Green Version]
- Kostavelis, I.; Gasteratos, A. Semantic Mapping for Mobile Robotics Tasks: A Survey. Robot. Auton. Syst. 2015, 66, 86–103. [Google Scholar] [CrossRef]
- Ravankar, A.A.; Abhijeet, R.; Takanori, E.; Yukinori, K. Path Planning for Mobile Robots based on Semantic Mapping. Proc. JSME Annu. Conf. Robot. Mechatron. 2020, 2020, 1P1–D16. [Google Scholar] [CrossRef]
- Liu, L.; Lin, J.; Yao, J.; He, D.; Zheng, J.; Huang, J.; Shi, P. Path Planning for Smart Car Based on Dijkstra Algorithm and Dynamic Window Approach. Wirel. Commun. Mob. Comput. 2021, 2021, 8881684. [Google Scholar] [CrossRef]
- Cui, Z. Research on Path Planning of Mobile Robot Based on A* Algorithm. Int. J. Eng. Res. 2019, 8, IJERTV8IS110186. [Google Scholar] [CrossRef]
- Zhang, H.-M.; Li, M.-L.; Le, Y. Safe Path Planning of Mobile Robot Based on Improved A* Algorithm in Complex Terrains. Algorithms 2018, 11, 44. [Google Scholar] [CrossRef] [Green Version]
- Das, P.K.; Romesh, L.; Amit, K. Path Planning of Mobile Robot in Unknown Environment. Int. J. Comput. Commun. Technol. 2010, 1, 122–127. [Google Scholar] [CrossRef]
- Koenig, S.; Likhachev, M. Improved Fast Replanning for Robot Navigation in Unknown Terrain. In Proceedings of the IEEE International Conference on Robotics and Automation, Washington, DC, USA, 11–15 May 2002. [Google Scholar] [CrossRef] [Green Version]
- Ioan, D.; Ionela, P.; Sorin, O.; Florin, S.; Silviu-Iulian, N. Mixed-integer programming in motion planning. Annu. Rev. Control. 2021, 51, 65–87. [Google Scholar] [CrossRef]
- Hu, X.; Chen, L.; Tang, B.; Cao, D.; He, H. Dynamic Path Planning for Autonomous Driving on Various Roads with Avoidance of Static and Moving Obstacles. Mech. Syst. Signal Processing 2018, 100, 482–500. [Google Scholar] [CrossRef]
- Adouane, L. Orbital Obstacle Avoidance Algorithm for Reliable and On-Line Mobile Robot Navigation. In Proceedings of the 9th Conference on Autonomous Robot Systems and Competitions, Castelo Branco, Portugal, 7 May 2009. [Google Scholar]
- Wang, C.; Xia, W.; Xie, G. Limit-Cycle-Based Design of Formation Control for Mobile Agents. IEEE Trans. Autom. Control. 2019, 65, 3530–3543. [Google Scholar] [CrossRef]
- Adouane, L. Reactive versus Cognitive Vehicle Navigation Based on Optimal Local and Global PELC∗. Robot. Auton. Syst. 2017, 88, 51–70. [Google Scholar] [CrossRef]
- Lounis, A. Toward Fully Autonomous Vehicle Navigation: From Behavioral to Hybrid Multi-Controller Architectures. In Proceedings of the 11th International Workshop on Robot Motion and Control (RoMoCo), Wasowo Palace, Poland, 3–5 July 2017; pp. 85–98. [Google Scholar] [CrossRef] [Green Version]
- Iberraken, D.; Lounis, A.; Dieumet, D. Multi-Controller Architecture for Reliable Autonomous Vehicle Navigation: Combination of Model-Driven and Data-Driven Formalization. In Proceedings of the IEEE Intelligent Vehicles Symposium (IV), Paris, France, 9–12 June 2019; pp. 245–251. [Google Scholar] [CrossRef]
- Li, Y.; Huang, Z.; Xie, Y. Path planning of mobile robot based on improved genetic algorithm. In Proceedings of the 3rd International Conference on Electron Device and Mechanical Engineering (ICEDME), Suzhou, China, 1–3 May 2020; pp. 691–695. [Google Scholar] [CrossRef]
- Mac, T.-T.; Cosmin, C.; Duc, T.-T.; Robin, D.-K. A Hierarchical Global Path Planning Approach for Mobile Robots Based on Multi-Objective Particle Swarm Optimization. Appl. Soft Comput. 2017, 59, 68–76. [Google Scholar] [CrossRef]
- Li, X.; Wu, D.; He, J.; Bashir, M.; Ma, L. An Improved Method of Particle Swarm Optimization for Path Planning of Mobile Robot. J. Control. Sci. Eng. 2020, 2020, 3857894. [Google Scholar] [CrossRef]
- Patle, B.K.; Ganesh, B.-L.; Anish, P.; Parhi, D.R.K.; Jagadeesh, A. A Review: On Path Planning Strategies for Navigation of Mobile Robot. Def. Technol. 2019, 15, 582–606. [Google Scholar] [CrossRef]
- Xiong, C.; Chen, D.; Lu, D.; Zeng, Z.; Lian, L. Path planning of multiple autonomous marine vehicles for adaptive sampling using Voronoi-based ant colony optimization. Robot. Auton. Syst. 2019, 115, 90–103. [Google Scholar] [CrossRef]
- Akka, K.; Farid, K. Mobile Robot Path Planning Using an Improved Ant Colony Optimization. Int. J. Adv. Robot. Syst. 2018, 15, 172988141877467. [Google Scholar] [CrossRef] [Green Version]
- Hidalgo-Paniagua, A.; Miguel, A.; Vega-Rodríguez, J.-F.; et Nieves, P. MOSFLA-MRPP: Multi-Objective Shuffled Frog-Leaping Algorithm applied to Mobile Robot Path Planning. Eng. Appl. Artif. Intell. 2015, 44, 123–136. [Google Scholar] [CrossRef]
- Zhu, Z.; Wang, F.; He, S.; Sun, Y. Global path planning of mobile robots using a memetic algorithm. Int. J. Syst. Sci. 2015, 46, 1982–1993. [Google Scholar] [CrossRef]
- Iberraken, D.; Adouane, L.; Dieumet, D. Reliable Risk Management for Autonomous Vehicles Based on Sequential Bayesian Decision Networks and Dynamic Inter-Vehicular Assessment. In Proceedings of the 2019 IEEE Intelligent Vehicles Symposium (IV), Paris, France, 9–12 June 2019; pp. 2344–2351. [Google Scholar] [CrossRef]
- Patle, B.-K.; Alok Jha, A.-P.; Gudadhe, N.; Kashyap, S.K. The Optimized Path for A Mobile Robot Using Fuzzy Decision Function. Mater. Today Proc. 2019, 18, 3575–3581. [Google Scholar] [CrossRef]
- Masoud, I.; Mansouri, M.; Shoorehdeli, M.A. Tracking Control of Mobile Robot Using ANFIS. In Proceedings of the IEEE International Conference on Mechatronics and Automation, Beijing, China, 7–10 August 2011; pp. 422–427. [Google Scholar] [CrossRef]
- Xin, J.; Zhao, H.; Liu, D.; Li, M. Application of Deep Reinforcement Learning in Mobile Robot Path Planning. In Proceedings of the Chinese Automation Congress (CAC), Jinan, China, 20–22 October 2017; pp. 7112–7116. [Google Scholar] [CrossRef]
- Khan, M.-U. Mobile Robot Navigation Using Reinforcement Learning in Unknown Environments. Balk. J. Electr. Comput. Eng. 2019, 7, 235–244. [Google Scholar] [CrossRef]
- Zhang, F.; Wang, C.; Cheng, C.; Yang, D.; Pan, G. Reinforcement Learning Path Planning Method with Error Estimation. Energies 2022, 15, 247. [Google Scholar] [CrossRef]
- Surmann, H.; Jestel, C.; Marchel, R.; Musberg, F.; Elhadj, H.; Ardani, M. Deep Reinforcement Learning for Real Autonomous Mobile Robot Navigation in Indoor Environments. arXiv 2020, arXiv:2005.13857. [Google Scholar]
- Kiran, B.; Sobh, I.; Talpaert, V.; Mannion, P.; Sallab, A.; Yogamani, S.; Perez, P. Deep Reinforcement Learning for Autonomous Driving: A Survey. IEEE Trans. Intell. Transp. Syst. 2021, 1–18. [Google Scholar] [CrossRef]
- Chen, G.; Jie, L. Mobile Robot Path Planning Using Ant Colony Algorithm and Improved Potential Field Method. Comput. Intell. Neurosci. 2019, 2019, 1932812. [Google Scholar] [CrossRef] [Green Version]
- Yen, C.-T.; Cheng, M.-F. A Study of Fuzzy Control with Ant Colony Algorithm Used in Mobile Robot for Shortest Path Planning and Obstacle Avoidance. Microsyst. Technol. 2018, 24, 125–135. [Google Scholar] [CrossRef]
- Iberraken, D. Safe Trajectories and Sequential Bayesian Decision-Making Architecture for Reliable Autonomous Vehicle Navigation. Ph.D. Thesis, Clermont Auvergne University, Clermont-Ferrand, France, 2020. [Google Scholar]
- Yuan, C.; Wei, Y.; Shen, J.; Chen, L.; He, Y.; Weng, S.; Wang, T. Research on Path Planning Based on New Fusion Algorithm for Autonomous Vehicle. Int. J. Adv. Robot. Syst. 2020, 17, 172988142091123. [Google Scholar] [CrossRef]
- Mnih, V.; Badia, A.P.; Mirza, M.; Graves, A.; Lillicrap, T.; Harley, T.; Kavukcuoglu, K. Asynchronous methods for deep reinforcement learning. In Proceedings of the 33rd International Conference on Machine Learning, New York, NY, USA, 19 June–24 June 2016; pp. 1928–1937. [Google Scholar]


| Category | Method | Advantages | Drawbacks |
|---|---|---|---|
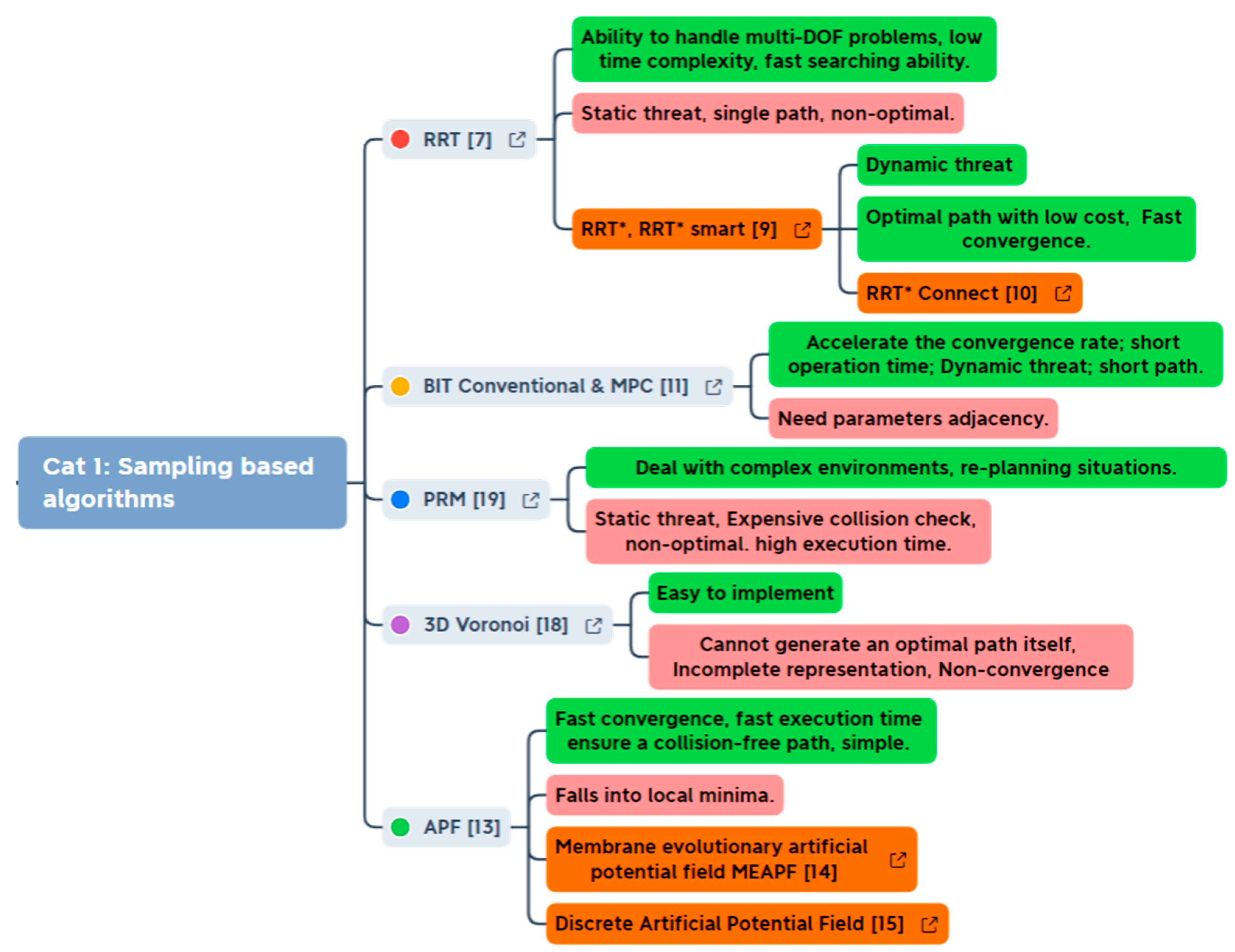
| Sampling-based | RRT, RRT*, RRT* Smart | Handle multi-DOF problems, low time complexity, fast searching ability | Static threat, single path, non-optimal. |
| BIT Conventional & MPC | Accelerate the convergence rate, short operation time, Dynamic threat | Need parameters adjacency. | |
| PRM | Deals with complex environments, re-planning situations | Static threat, expensive collision check, non-optimal. high execution time. | |
| 3D Voronoi | Easy to implement, decreases the dimension of the problem to one | Cannot generate an optimal path itself, Incomplete representation, Non-convergence | |
| APF | Fast convergence, fast execution time, ensure a collision-free path. | Falls into local minima. | |
| Node based optimal | Dijkstra | Easy to implement, various environments | Heavy time burden, large calculation cost, static threats. |
| A* | Faster than Dijkstra, high efficiency | Heavy time burden, large calculation cost, static threats | |
| D* D*-Lite | Dynamic threat, fast searching ability | Unrealistic distance. | |
| Theta*; Lazy theta* | Shorter & realistic path, low search time | Consumes much time to check unexpected neighbors | |
| Clothoid tentacles | Geometrical shape which fits well the shape of obstacles; realistic method with respect to vehicle dynamics and real road structure | Large number of tentacles calculated and high calculation time | |
| Bio-inspired | GA | solve NP- hard & multi-objectives problems. | High time complexity, early convergence. |
| ACO | Deals with multi-objectives & continuous planning problems, strong robustness | High time complexity, premature convergence and ant colony lost | |
| PSO, CMOPSO | Acts faster than GA, deal with a low number of individuals problems | Premature convergence & parameter sensitive, high time complexity | |
| SFLA | Easy to implement, improves convergence speed, better search capacity with the existence of uncertainty | High time complexity | |
| MA | Efficient in path smoothness with low computational complexity | High time complexity | |
| Neural Network | DRL | Effective end-to end path planning, optimal strategy, local navigation | Expensive to train, complex data models. |
| BNN | Handle uncertainty, optimal & safe path, real time operations | Computationally tractable; expensive calculation. | |
| ANN | Performs well in complex environments | High time complexity. | |
| FDF | Optimal path planning, complex and indoor environment, deals with uncertainty | Needs broad testing with equipment. | |
| Mathematic Model-Based | MIL, BIP | Gives closely representation of the environment so as the system, optimal solution | High time complexity, no analytic solutions. |
| Flatness | Ensure control flatness, optimal solution, deals with control disturbance and uncertainty | High time complexity, no analytic solutions. | |
| Discrete optimization | Identify a safe and comfortable path | Deals only with one dynamic obstacle | |
| Limit-Cycle, ELC, EPLC | Avoid deadlocks, local minima & oscillations, safety distance respected, does not need any complex computation | ----------- | |
| Multi-Fusion Based | Embedded multi-fusion | Gather advantages of each algorithm, high performance, static & dynamic threats, fast searching | Have to control uncertainty |
| Ranked multi-fusion | Static & dynamic threats, fast searching | Each algorithm works separately. |
Publisher’s Note: MDPI stays neutral with regard to jurisdictional claims in published maps and institutional affiliations. |
© 2022 by the authors. Licensee MDPI, Basel, Switzerland. This article is an open access article distributed under the terms and conditions of the Creative Commons Attribution (CC BY) license (https://creativecommons.org/licenses/by/4.0/).
Share and Cite
Abdallaoui, S.; Aglzim, E.-H.; Chaibet, A.; Kribèche, A. Thorough Review Analysis of Safe Control of Autonomous Vehicles: Path Planning and Navigation Techniques. Energies 2022, 15, 1358. https://doi.org/10.3390/en15041358
Abdallaoui S, Aglzim E-H, Chaibet A, Kribèche A. Thorough Review Analysis of Safe Control of Autonomous Vehicles: Path Planning and Navigation Techniques. Energies. 2022; 15(4):1358. https://doi.org/10.3390/en15041358
Chicago/Turabian StyleAbdallaoui, Sara, El-Hassane Aglzim, Ahmed Chaibet, and Ali Kribèche. 2022. "Thorough Review Analysis of Safe Control of Autonomous Vehicles: Path Planning and Navigation Techniques" Energies 15, no. 4: 1358. https://doi.org/10.3390/en15041358
APA StyleAbdallaoui, S., Aglzim, E.-H., Chaibet, A., & Kribèche, A. (2022). Thorough Review Analysis of Safe Control of Autonomous Vehicles: Path Planning and Navigation Techniques. Energies, 15(4), 1358. https://doi.org/10.3390/en15041358

