Influence of Battery Aging on the Operation of a Charging Infrastructure
Abstract
1. Introduction
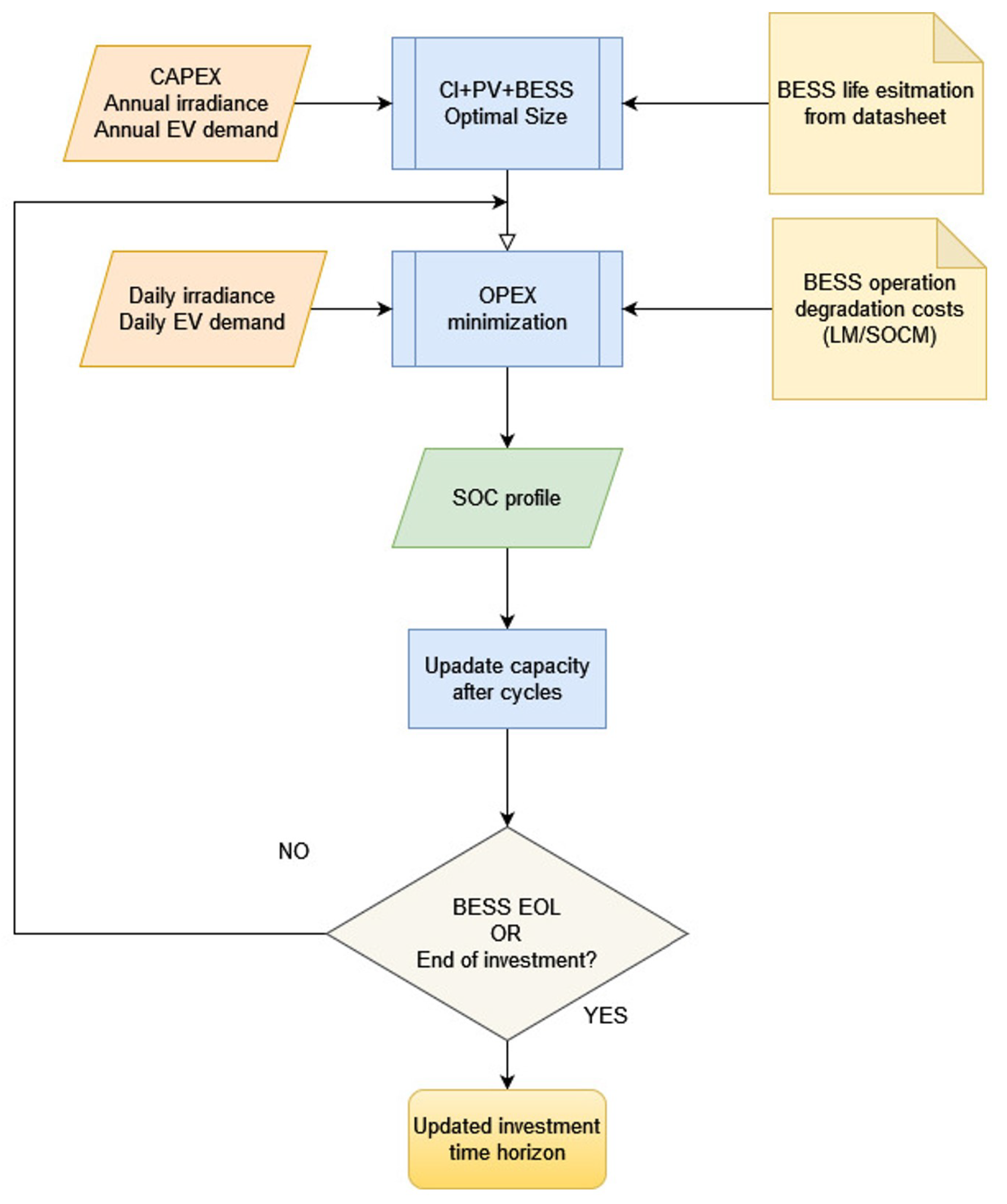
2. Charging Infrastructure Sizing
2.1. BESS and PV Cost
2.2. Charging Events Dataset and Analysis
- (a)
- Two Schuko 3 kW 16A mode 1 sockets;
- (b)
- One Mennekes 43 kW 63 A mode 3, one CHAdeMO 55 kW 125 A mode 4, one COMBO CCS 55 kW 125 A mode 4;
- (c)
- Two Schuko 3 kW 16 A mode 1 and two Mennekes 7 kW 16 A mode 3.
2.3. Size Optimization Procedure
- The market price of electricity;
- Productivity and cost of the photovoltaic system;
- Costs of the storage system;
- Charging profiles.
- Price of electricity: the data for 2019 were downloaded from the Comision Nacional de los Mercados y la Competencia (CNMC) [36];
- Productivity of the PV system: data were taken from the “Performance of grid-connected PV” tool of the Photovoltaic Geographical Information System (PVGIS) [37]. The data contain the monthly production for installed peak PV power of 1 kWp and system loss of 14% (mounting configuration: tilt 35°, azimuth 0°) from the PVGIS-SARAH data base for the selected locations;
- Efficiencies of the conversion systems: efficiency values of 0.9 were used for all systems, except BESS, for which the value was set to 0.8;
- Required charging power profiles, as illustrated in the charging events dataset and analysis.
2.4. System Degradation
2.5. Growth in Demand
2.6. Results
3. Charging Infrastructure Operations
Influence of Battery Modeling
4. Conclusions
- To highlight the influence that different battery aging models can have on the operations and functioning of a charging station;
- To demonstrate that different BESS usage policies affect the investment time horizon. In this sense, a careful analysis of BESS performance is recommended during the design phase, in order to correctly calibrate the range of use and maximize the return on investment.
Author Contributions
Funding
Data Availability Statement
Conflicts of Interest
Nomenclature
| Efficiency of the bidirectional converter of the battery pack, charge mode | |
| Efficiency of the bidirectional converter of the battery pack, discharge mode | |
| Efficiency of the network converter | |
| Efficiency of the output converter | |
| Efficiency of the photovoltaic system converter | |
| AMB | Metropolitan Area of Barcelona |
| BESS | Battery Energy Storage System |
| BoS | Balance of System |
| BTM | Behind the Meter |
| Price of the energy | |
| Degradation cost for the BEES | |
| CAPEX | Capital Expenditure |
| CI | Charging Infrastructure |
| CP | Charging Point |
| DOD | Depth of Discharge |
| ESS | Energy Storage System |
| EV | Electric Vehicle |
| LCOS | Levelized Cost of Storage |
| LM | Linear Cost Model |
| MC | Monte Carlo |
| NPDF | Non-Parametric Distribution Function |
| NPV | Net Present Value |
| OPEX | Operational Expenditure |
| Charging power of the battery pack | |
| Discharge power of the battery pack | |
| Power withdrawn from the grid | |
| Power required by the load | |
| PPV | Power supplied by the photovoltaic system |
| PV | Photovoltaic System |
| RES | Renewable Energy Source |
| SOCM | SOC Dependent Cost Model |
| SOC | State of Charge |
| V2G | Vehicle to Grid |
References
- Gunther, M.; Fallahnejad, M. Strategic Planning of Public Charging Infrastructure. In IUBH Discussion Papers—IT & Engineering, No. 1/2021; IUBH Internationale Hochschule: Erfurt, Germany, 2021; Available online: http://hdl.handle.net/10419/229137 (accessed on 24 October 2022).
- Jawad, S.; Liu, J. Electrical Vehicle Charging Services Planning and Operation with Interdependent Power Networks and Transportation Networks: A Review of the Current Scenario and Future Trends. Energies 2020, 13, 3371. [Google Scholar] [CrossRef]
- Xiang, Y.; Liu, J.; Li, R.; Li, F.; Gu, C.; Tang, S. Economic planning of electric vehicle charging stations considering traffic constraints and load profile templates. Appl. Energy 2016, 178, 647–659. [Google Scholar] [CrossRef]
- Chen, Z.; Li, C.; Chen, X.; Yang, Q. Towards Optimal Planning of EV Charging Stations under Grid Constraints. IFAC-PapersOnLine 2020, 53, 14103–14108. [Google Scholar] [CrossRef]
- Veneri, O.; Ferraro, L.; Capasso, C.; Iannuzzi, D. Charging infrastructures for EV: Overview of technologies and issues. In Proceedings of the 2012 Electrical Systems for Aircraft, Railway and Ship Propulsion, Bologna, Italy, 16–18 October 2012; pp. 1–6. [Google Scholar] [CrossRef]
- Li, X.; Chen, P.; Wang, X. Impacts of renewables and socioeconomic factors on electric vehicle demands—Panel data studies across 14 countries. Energy Policy 2017, 109, 473–478. [Google Scholar] [CrossRef]
- Elma, O. A dynamic charging strategy with hybrid fast charging station for electric vehicles. Energy 2020, 202, 117680. [Google Scholar] [CrossRef]
- Ali, A.; Shakoor, R.; Raheem, A.; Muqeet, H.A.U.; Awais, Q.; Khan, A.A.; Jamil, M. Latest Energy Storage Trends in Multi-Energy Standalone Electric Vehicle Charging Stations: A Comprehensive Study. Energies 2022, 15, 4727. [Google Scholar] [CrossRef]
- Bhatti, A.R.; Salam, Z. A rule-based energy management scheme for uninterrupted electric vehicles charging at constant price using photovoltaic-grid system. Renew. Energy 2018, 125, 384–400. [Google Scholar] [CrossRef]
- Yan, Q.; Zhang, B.; Kezunovic, M. Optimized Operational Cost Reduction for an EV Charging Station Integrated With Battery Energy Storage and PV Generation. IEEE Trans. Smart Grid 2019, 10, 2096–2106. [Google Scholar] [CrossRef]
- Cheikh-Mohamad, S.; Sechilariu, M.; Locment, F. Real-Time Power Management Including an Optimization Problem for PV-Powered Electric Vehicle Charging Stations. Appl. Sci. 2022, 12, 4323. [Google Scholar] [CrossRef]
- Khan, W.; Ahmad, A.; Ahmad, F.; Alam, M.S. A Comprehensive Review of Fast Charging Infrastructure for Electric Vehicles. Smart Sci. 2018, 6, 256–270. [Google Scholar] [CrossRef]
- Park, S.; Probstl, A.; Chang, W.; Annaswamy, A.; Chakraborty, S. Exploring planning and operations design space for EV charging stations. In Proceedings of the 36th Annual ACM Symposium on Applied Computing (SAC ’21), Virtual Event, 22–26 March 2021; Association for Computing Machinery: New York, NY, USA, 2021; pp. 155–163. [Google Scholar] [CrossRef]
- Nishimwe, H.; Fidele, L.; Yoon, S.-G. Combined Optimal Planning and Operation of a Fast EV-Charging Station Integrated with Solar PV and ESS. Energies 2021, 14, 3152. [Google Scholar] [CrossRef]
- Alkawsi, G.; Baashar, Y.; Abbas, U.D.; Alkahtani, A.A.; Tiong, S.K. Review of Renewable Energy-Based Charging Infrastructure for Electric Vehicles. Appl. Sci. 2021, 11, 3847. [Google Scholar] [CrossRef]
- Abronzini, U.; Attaianese, C.; D’Arpino, M.; Di Monaco, M.; Tomasso, G. Cost Minimization Energy Control Including Battery Aging for Multi-Source EV Charging Station. Electronics 2019, 8, 31. [Google Scholar] [CrossRef]
- Cherif, A.; Jraidi, M.; Dhouib, A. A battery ageing model used in stand alone PV systems. J. Power Sources 2002, 112, 49–53. [Google Scholar] [CrossRef]
- Richard, L.; Petit, M. Fast charging station with battery storage system for EV: Grid services and battery degradation. In Proceedings of the 2018 IEEE International Energy Conference (ENERGYCON), Limassol, Cyprus, 3–7 June 2018; pp. 1–6. [Google Scholar] [CrossRef]
- Cervantes, J.; Choobineh, F. Optimal sizing of a nonutility-scale solar power system and its battery storage. Appl. Energy 2018, 216, 105–115. [Google Scholar] [CrossRef]
- Bernard, M.R.; Hall, D. Efficient Planning and Implementation of Public Chargers: Lessons Learned from European Cities; International Council on Clean Transportation (ICCT): San Francisco, CA, USA, 2021; Available online: https://theicct.org/sites/default/files/publications/European-cities-charging-infra-feb2021.pdf (accessed on 24 October 2022).
- Khalilpour, R.; Vassallo, A. Planning and operation scheduling of PV-battery systems: A novel methodology. Renew. Sustain. Energy Rev. 2016, 53, 194–208. [Google Scholar] [CrossRef]
- Belderbos, A.; Delarue, E.; Kessels, K.; D’haeseleer, W. Levelized cost of storage—Introducing novel metrics. Energy Econ. 2017, 67, 287–299. [Google Scholar] [CrossRef]
- IRENA. Electricity Storage and Renewables: Costs and Markets to 2030; International Renewable Energy Agency: Abu Dhabi, United Arab Emirates, 2017; Available online: https://www.irena.org/publications/2017/oct/electricity-storage-and-renewables-costs-and-markets (accessed on 24 October 2022).
- Mongird, K.; Viswanathan, V.V.; Balducci, P.J.; Alam, M.J.E.; Fotedar, V.; Koritarov, V.S.; Hadjerioua, B. Energy Storage Technology and Cost Characterization Report; Pacific Northwest National Lab. (PNNL): Richland, WA, USA, 2019. Available online: https://energystorage.pnnl.gov/pdf/PNNL-28866.pdf (accessed on 24 October 2022).
- Vartiainen, E.; Masson, G.; Breyer, C.; Moser, D.; Roman Medina, E. Impact of weighted average cost of capital, capital expenditure, and other parameters on future utility scale PV levelised cost of electricity. Prog. Photovolt. Res. Appl. 2020, 28, 439–453. [Google Scholar] [CrossRef]
- Fraunhofer ISE. Current and Future Cost of Photovoltaics. Long-Term Scenarios for Market Development, System Prices and LCOE of Utility-Scale PV Systems. Study on Behalf of Agora Energiewende. 2015. Available online: https://www.agora-energiewende.de/en/publications/current-and-future-cost-of-photovoltaics/ (accessed on 24 October 2022).
- Mayr, F.; Beushausen, H. Navigating the maze of energy storage costs. PV Tech. Power 2016, 7, 84–88. [Google Scholar]
- Lazard. Lazard’s Levelized Cost of Storage Analysis—Version 3.0, u.o.: Lazard. 2017. Available online: https://www.lazard.com/perspective/levelized-cost-of-storage-2017/ (accessed on 24 October 2022).
- Matthias, B.; Brearley, D. Residential Energy Storage Economics; SolarPro: Sofia, Bulgaria, 2016; pp. 22–36. [Google Scholar]
- World Energy Council. E-Storage: Shifting from Cost to Value, Wind and Solar Applications; World Energy Council: London, UK, 2016; Available online: https://www.worldenergy.org/assets/downloads/Resources-E-storage-report-2016.02.04.pdf (accessed on 24 October 2022).
- Available online: https://www.userchi.eu/ (accessed on 24 October 2022).
- Andrenacci, N.; Bosch, R.; Kulla, A. Supporting data to the paper “Modelling charge profiles of electric vehicles based on charges data” [Data set]. Zenodo 2021. [Google Scholar] [CrossRef]
- Andrenacci, N.; Karagulian, F.; Genovese, A. Modelling charge profiles of electric vehicles based on charges data. Open Res. Eur. 2021, 1, 156. [Google Scholar] [CrossRef]
- Abronzini, U.; Attaianese, C.; D’Arpino, M.; Di Monaco, M.; Genovese, A.; Pede, G.; Tomasso, G. Multi-source power converter system for EV charging station with integrated ESS. In Proceedings of the 2015 IEEE 1st International Forum on Research and Technologies for Society and Industry Leveraging a better tomorrow (RTSI), Turin, Italy, 16–18 September 2015; pp. 427–432. [Google Scholar] [CrossRef]
- Lin, G.C.I.; Nagalingam, S.V. CIM Justification and Optimisation; Taylor & Francis: London, UK, 2000; p. 36. ISBN 0-7484-0858-4. [Google Scholar]
- Comision Nacional de los Mercados y la Competencia. Available online: https://www.cnmc.es (accessed on 24 October 2022).
- Available online: https://ec.europa.eu/jrc/en/pvgis (accessed on 24 October 2022).
- Jordan, D.C.; Kurtz, S.R. Photovoltaic Degradation Rates-an Analytical Review. Prog. Photovolt. Res. Appl. 2013, 21, 12–29. [Google Scholar] [CrossRef]
- Melin, H.E. The lithium-ion battery end-of-life market–A baseline study. In Proceedings of the World Economic Forum, Cologny, Switzerland, 23–26 January 2018; Volume 2018. [Google Scholar]
- Available online: https://energy.ec.europa.eu/system/files/2022-01/vol-6-009.pdf (accessed on 24 October 2022).
- Beltran, H.; Ayuso, P.; Pérez, E. Lifetime Expectancy of Li-Ion Batteries used for Residential Solar Storage. Energies 2020, 13, 568. [Google Scholar] [CrossRef]
- Available online: https://www.acea.be/statistics/article/Share-of-diesel-in-new-passenger-cars (accessed on 18 January 2021).
- Available online: https://www.iea.org/reports/global-ev-outlook-2020#prospects-for-electrification-in-transport-in-the-coming-decade (accessed on 24 October 2022).
- Available online: https://www.cmh.cat/web/cmh/ajuts/programes/programa-projectes-2020 (accessed on 24 October 2022).
- Ziegler, M.S.; Trancik, J.E. Re-examining rates of lithium-ion battery technology improvement and cost decline. Energy Environ. Sci. 2021, 14, 1635–1651. [Google Scholar] [CrossRef]










| Source | Battery Type | CAPEX [USD/kW] | OPEX [USD/kW] | LCOS [USD/kWh] |
|---|---|---|---|---|
| Apricum [27] | Li-ion | 500 | 10 | 0.53 |
| Lazard [28] | Li-ion | 804–1289 | 0 | 0.89–1.27 |
| Lazard | Lead-acid | 556-835 | 0 | 1.06–1.24 |
| SolarPro [29] | Li-ion | 1406 | 0 | 0.56 |
| World Energy Council [30] | Li-ion | 300–3700 | 7–74 | 0.15–0.7 |
| World Energy Council | Lead-acid | 500–1700 | 10–34 | 0.1–0.4 |
| Charge Typology | No. Charge/Year | No. Charge/Day | Max Charge/Day | Min Charge/Day |
|---|---|---|---|---|
| Normal | 286.7 | 0.79 | 1.69 | 0.15 |
| Quick | 3302.9 | 9.05 | 14.03 | 3.78 |
| Dataset | Mean Duration (min) (min) | Stdev Duration (min) | Mean Energy (kWh) | Stdev Energy (kWh) |
|---|---|---|---|---|
| Entire | 41.99 | 90.37 | 10.09 | 7.76 |
| Normal | 181.56 | 262.96 | 4.11 | 4.91 |
| Quick | 28.67 | 17.57 | 10.66 | 7.74 |
| Month | January | April | July | October |
|---|---|---|---|---|
| CI OPEX w/o PV + BESS [/kWh] | 0.054 | 0.047 | 0.045 | 0.051 |
| CI OPEX [EUR/kWh] | 0.049 | 0.043 | 0.041 | 0.048 |
| EPV/EL | 0.531 | 0.482 | 0.523 | 0.358 |
| EG/EL | 0.806 | 0.873 | 0.852 | 0.961 |
| COMPLETE BESS CYCLES in a day | 0.99 | 1.24 | 1.39 | 0.86 |
| OPEX BEES = 0.15 EUR/Wh | CI OPEX [EUR/kWh] | EPV/EL | EG/EL | Complete BESS Cycles in a Day |
|---|---|---|---|---|
| LM-1250 | 0.049 | 0.422 | 0.791 | 0.805 |
| LM-2500 | 0.047 | 0.461 | 0.752 | 1.021 |
| LM-5000 | 0.046 | 0.463 | 0.751 | 1.039 |
| SOCM-1250 | 0.044 | 0.492 | 0.716 | 1.452 |
| SOCM-2500 | 0.044 | 0.492 | 0.716 | 1.452 |
| SOCM-5000 | 0.044 | 0.492 | 0.715 | 1.452 |
| BESS OPEX = 0; 20% < SOC < 90% | 0.045 | 0.472 | 0.751 | 1.120 |
| BESS OPEX = 0; SOC < 100% | 0.044 | 0.493 | 0.733 | 1.345 |
Publisher’s Note: MDPI stays neutral with regard to jurisdictional claims in published maps and institutional affiliations. |
© 2022 by the authors. Licensee MDPI, Basel, Switzerland. This article is an open access article distributed under the terms and conditions of the Creative Commons Attribution (CC BY) license (https://creativecommons.org/licenses/by/4.0/).
Share and Cite
Andrenacci, N.; Di Monaco, M.; Tomasso, G. Influence of Battery Aging on the Operation of a Charging Infrastructure. Energies 2022, 15, 9588. https://doi.org/10.3390/en15249588
Andrenacci N, Di Monaco M, Tomasso G. Influence of Battery Aging on the Operation of a Charging Infrastructure. Energies. 2022; 15(24):9588. https://doi.org/10.3390/en15249588
Chicago/Turabian StyleAndrenacci, Natascia, Mauro Di Monaco, and Giuseppe Tomasso. 2022. "Influence of Battery Aging on the Operation of a Charging Infrastructure" Energies 15, no. 24: 9588. https://doi.org/10.3390/en15249588
APA StyleAndrenacci, N., Di Monaco, M., & Tomasso, G. (2022). Influence of Battery Aging on the Operation of a Charging Infrastructure. Energies, 15(24), 9588. https://doi.org/10.3390/en15249588

