Next Article in Journal
Performance Analysis and Optimization of SHS Based on Solar Resources Distribution in Typical Cities in Cold Regions of China
Next Article in Special Issue
Deep Learning with Dipper Throated Optimization Algorithm for Energy Consumption Forecasting in Smart Households
Previous Article in Journal
Identification of Contributing Factors to Organizational Resilience in the Emergency Response Organization for Nuclear Power Plants
Previous Article in Special Issue
Application of Machine Learning to Predict the Performance of an EMIPG Reactor Using Data from Numerical Simulations
 
 
Font Type:
Arial Georgia Verdana
Font Size:
Aa Aa Aa
Line Spacing:
Column Width:
Background:
Review

The Optimal Configuration of Wave Energy Conversions Respective to the Nearshore Wave Energy Potential

by
Alireza Shadmani
1,
Mohammad Reza Nikoo
2,*,
Riyadh I. Al-Raoush
3,
Nasrin Alamdari
4 and
Amir H. Gandomi
5,*
1
Department of Maritime Engineering, Amirkabir University of Technology (Tehran Polytechnic), Tehran P.O. Box 15875-4413, Iran
2
Department of Civil and Architectural Engineering, College of Engineering, Sultan Qaboos University, Muscat 123, Oman
3
Department of Civil and Architectural Engineering, Qatar University, Doha P.O. Box 2713, Qatar
4
Department of Civil and Environmental Engineering, Florida State University, Tallahassee, FL 32306, USA
5
Faculty of Engineering and Information Technology, University of Technology Sydney, Ultimo, NSW 2007, Australia
*
Authors to whom correspondence should be addressed.
Energies 2022, 15(20), 7734; https://doi.org/10.3390/en15207734
Submission received: 29 September 2022 / Revised: 15 October 2022 / Accepted: 17 October 2022 / Published: 19 October 2022
(This article belongs to the Special Issue Machine Learning and Deep Learning for Energy Systems II)

Abstract

Ocean energy is one potential renewable energy alternative to fossil fuels that has a more significant power generation due to its better predictability and availability. In order to harness this source, wave energy converters (WECs) have been devised and used over the past several years to generate as much energy and power as is feasible. While it is possible to install these devices in both nearshore and offshore areas, nearshore sites are more appropriate places since more severe weather occurs offshore. Determining the optimal location might be challenging when dealing with sites along the coast since they often have varying capacities for energy production. Constructing wave farms requires determining the appropriate location for WECs, which may lead us to its correct and optimum design. The WEC size, shape, and layout are factors that must be considered for installing these devices. Therefore, this review aims to explain the methodologies, advancements, and effective hydrodynamic parameters that may be used to discover the optimal configuration of WECs in nearshore locations using evolutionary algorithms (EAs).

1. Introduction

The oil crisis of the 1970s sparked the current studies on wave energy harvesting, despite patents on this strategy from the late 18th century. The emphasis on producing power from renewable sources is a significant field of study, especially with more attention being paid to climate change and the increasing levels of CO2. The total potential wave power resource is estimated to be 2TW. According to the Renewable 2022 World Status Report [1], renewable energy sources account for 19.2% of the global energy consumption, traditional biomass (8.9%), and solar and wind power (10.3%) following fossil fuel usage (78.3%). The gap between the market for renewable energy and the consumption of fossil fuels may soon be closed if we consider recent improvements in the renewable energy sector. The global market for alternative energy sources increased from 85 GW in 2004 to 560 GW in 2013 (excluding hydropower) [2,3,4]. With an increase from 48 to 318 GW, the wind industry took the lead in the sector. A number of variables, such as governmental backing, financial incentives, and falling technological prices that made renewable energy affordable, contributed to the revolution in this renewable industry.
The capacity of the global ocean’s sources is immense, considering the wide range of available marine natural resources and massive sea surfaces. Waves, tidal and ocean currents, ocean thermal energy, salinity gradients, marine biomass, and deep ocean geothermal energy are only a few potential energy sources in the ocean. Offshore wind is a practical application of marine ecology. There are now 81 offshore wind farms in Europe with a combined capacity of 12.6 GW, which are owned by 10 different European countries. In 2016, it was estimated that by 2020, the entire capacity would reach almost 24.6 GW [5,6,7,8,9,10,11]. The average sea depth for an offshore wind farm is 29 m (+12% from 2015), and the spacing to the coast is 44 km. These current technology advancements are used to make this projection. Since 2000, the offshore wind energy industry has been steadily growing, resulting in the construction of wind farms, turbines, and areas of coastline that are bigger and longer. In 2015, investments in transmitting infrastructure and new wind farm projects amounted to ~USD 18 billion [12].
With regard to maritime energy sources, wave power is still in its infancy. Specific environmental conditions must be present for wave power to be produced. Total wave energy is composed of potential energy, created as water is pushed up and down against gravity, and kinetic energy, created when the water’s velocity changes. To utilize wave energy, a structure must collect and harvest it effectively [13,14,15]. The structure must also withstand the sea environment, especially during storms when the wave force rises dramatically. A stationary generator with moving components (on the ocean floor or coastline) transforms wave energy into mechanical energy [16]. In recent decades, floating devices that can be used offshore have been introduced. The floating systems may be built and aimed to benefit from both kinetic and potential energy, either alone or together.
There are two types of waves in the ocean, namely wind seas (locally produced waves) and swells (waves generated by distant winds). Waves are produced by winds that can travel long distances with a minimal loss; hence the wave energy industry might rival offshore wind. Since swell waves often have a more constant energy density, they are more significant to the wave energy converter (WEC) sector [17,18]. Only a tiny fraction of the ocean’s wave power potential is properly collected at local “hotspots,” which refer to the surrounding shores, islands, and semi-enclosed basins. Hotspots generally represent the optimal trade-off between the wave energy potential and other factors, including the distance from the shore, water depth, and initial investment expenses. The Pico Island facility in Portugal and Islay plant in Scotland are only the two examples of recent onshore and offshore developments. The Land Installed Marine Power Energy Transmitter (LIMPET) plant was built and tested as part of the Islay project. This system, which was installed in 2000 on an island off the west coast of Scotland, is made up of three horizontally inclined concrete water columns. Two turbines in opposing wells, operating at 700–1500 rpm, convert the vertical motion of the water into usable power [19,20,21]. The Instituto Superior Técnico (IST) in Lisbon, oversaw the 400-kW Pico plant development in the Azores between 1995 and 1998. However, several problems surfaced due to the existing infrastructure and machinery. The project was revised in 2005, and by 2009, its creators claimed it had run without interruption for 265 h. Most of these systems are still in the prototype stage, and only a tiny fraction of generators has undergone extensive testing in maritime environments. All aspects of the systems, including their ability to generate electricity and adapt to unforeseen survival challenges, have been examined and evaluated [12,22,23,24].
Given the current lack of significant wave farms, the industry’s outlook is growing as new technologies become available. The European wave sector has the capacity to produce 188 GW by 2050, equivalent to 10% of the total European power demand. However, this scenario is contingent on the introduction of a state-of-the-art wave generation system, which is expected to occur between 2022 and 2040. The R&D of a current project has sparked new ideas about how the price of wave technology might be lowered in the future. Specifically, future wave technology developments may reduce the expenses of power take-off (by 22%), installation (by 18%), operation and maintenance (by 17%), foundation and mooring (by 6%), and grid connection (by 5%) [12,25,26]. Sharing infrastructure between WECs and the preexisting offshore wind farms is an attractive possibility for cost savings. In regions with a modest potential for wave energy, this might help speed up and expand the wave industry. By the end of 2050, it is projected that 7% of the world’s electricity will be produced by renewable energies, such as wave, wind, tidal, and solar power, to combat the unsustainable use of fossil fuels and the environmental damage that results from their excessive usage. Wave energy is a preferred alternative among these renewable energy sources due to its high energy density and environmentally acceptable characteristics.

Related Works

The vast, mostly untapped renewable energy potential is the ocean waves, which have received substantial attention in recent years. This type of energy can be harnessed using wave energy converter (WEC) technology in both offshore and nearshore spots, such as heaving buoys; however, the closer to the shore, the less energy is harnessed in this type of technology. This type of device acts symmetrically along a particular axis and brings forward the expectation of producing smaller energy, relying on the existence of omnidirectional or total wave energy. In addition, the most exploitable wave energy resource is created from the mean directionality resolved incident wave. Still, it is estimated that the energy loss from offshore to nearshore sites is about 10–20%. However, these nearshore positions reduced the installation and maintenance costs. [10,27].
The hypothetical capacity for wave energy was expected to hit 29.5 PWh/yr in 2010, which is much greater than the total electric power use of the U.S. in 2008. Since this significantly affects the growing ocean energy market industry, there is an immediate need for a more effective design and management of ocean wave energy devices and farms in light of the rising demand for renewable energy, expanding the capacity of the electricity sector, and the immense potential of ocean waves. Due to the massive amount of the grid-connected electricity output, WEC arrays, or farms will need to be built [28,29,30].
The climatic variables, such as the wave profile, wave orientation, sea states, global layout, size, and shape of each device, significantly impact the array performance. The optimal array layout has been extensively investigated since the early works of Budal (1997) [31], Thomas and Evans (1981) [32], and Falnes (1980) [33], and is still an important topic in array design. Both regular and irregular waves have undergone layout optimization to determine the best arrangement for a given size array. Considering the complexity of the hydrodynamic interaction [34], a global optimization approach is necessary to identify the best configuration for generating a positive interaction. Child and Venugopal (2010) [35] reformulated the layout optimization issue as a local optimization problem, similar to the approach used by Fitzgerald and Thomas (2007) [36]. The Child’s parabolic intersection approach is faster than the standard genetic algorithm (GA) but less precise. Instead of employing precise hydrodynamics, Moarefdoost et al. (2017) [34] used Budal’s (1977) [31] point absorber approximation to speed up the calculations.
Meanwhile, McGuinness and Thomas (2017) [37] optimized the arrangement while considering the movement of the devices. Utilizing a modified evolutionary algorithm (EA), Tay and Venugopal (2017) [38] determined the optimum distances between the oscillating wave surge converter (OWSC) nodes. The optimal spacing was shown to be considerably impacted by the scattering parameter. The best OWSC array design allowed the wave to propagate across the array with little reflection. Bozzi et al. (2017) [39] simulated the WEC arrays in the time domain, taking into account a variety of array configurations and wave directions. The power take-off (PTO) force was determined using a three-phase electric power model.
Most computing effort is typically invested towards modeling the correct hydrodynamic interaction in array optimization problems. According to [40], the boundary element method (BEM) is the most used numerical methodology for hydrodynamic modeling, which allows the quantitative analysis of the motions of WECs of varying shapes and sizes, while ultimately account for the wave interactions between entities. As shown by Babarit’s research (2013) [41] on the park effect in WEC arrays, the BEM solvers provide the most precise hydrodynamics at the cost of a little increase in calculation time. However, the capacity to explore increasingly complicated configurations of arrays is constrained by the analytical approximation, such as the point absorber approximation. So far, most research on array layouts has been on the arrays of identical buoys, for which the analytical approximation still provides a high degree of accuracy. Finding the best configuration for a flap-type WEC array has also been performed using machine learning techniques, for example, by Sarkar et al. (2016) [42].
It is essential to consider the size and shape of the WEC devices, in addition to the spacing distances while planning the layout of the array. With arrays of two, three, and four buoys and four different random arrangement geometries, Ringwood and Korde (2016) [43] investigated the effect of the variable separation distance of each device. When the proportion of control and separation was used, the q-factor increased by around 40%. In a recent paper, Goteman (2017) [44] created an enlarged multiple scattering approach that allows for varying device sizes while assuming a cylindrical device. Recently, in 2019, Esmaeilzadeh and Alam [45] performed the GA optimization of a single submerged absorber plate, using the Fourier decomposition of plane geometry to parametrize the contour of the planar.
Current research on WEC arrays solely addresses the array power development, which is not conducive to real-life systems and prohibits their implementation by offshore energy providers [34,46,47]. Furthermore, the costs associated with WEC arrays are not well known at this early stage of development. Any WEC array optimization system must include an updatable cost model that can be adjusted when new data becomes available and the accuracy is improved.
Most studies on WEC array layouts include the impact of the individual devices on their surroundings, a key takeaway from the wind energy sector. The WEC interactions may boost an array’s energy production, which is in contrast to wind turbines, wherein the surrounding devices can diminish the output power of the nearby turbines [48,49]. The present array optimization effort is concentrated on increasing the interaction factor, q, above 1 to show that the array’s power output is larger than the generated power of a similar number of devices operating independently. Babarit [41,50,51] studied the interaction between the single devices and arrays, discovering that although the beneficial interaction factors are obtained in regular waves, this potential is constrained by the incorporation of irregular waves. The capability for the destructive interaction between the components in tight formations has also been investigated. According to Weller et al. (2010) [52], the number of beneficial proximity-based interactions between devices decreases as the significant wave height increases. As a consequence of the interaction between the devices, the masking leads the triangular-shaped arrays to obtain a greater value of q, than the squared-based forms, as stated by Borgarino et al. (2011) [51]. Goteman et al. (2015) [53] considered that using an array with many devices is better than installing individual devices. They found that arrays are essential for reducing the power output fluctuation and that grouping the point absorber-type systems inside an array will help.
Wu et al. (2016) [54] enhanced their optimization of a submerged WEC with a three-tether in array formation, using an EA and a covariance matrix adaptation evolutionary algorithm (CMA-EA). The enhanced optimization for this device class and the operating frequency was achieved via an interactive factor. Ruiz et al. (2017) [55] employed a CMA-evolutionary strategy (ES) and a metamodel algorithm (MM) to evaluate the calculation overhead and efficacy. Despite the MM’s fast convergence, it was determined to be inaccurate. The MM could only be helpful as a first step before moving on to a more refined approach. Optimizing a WEC array with varying device diameters and grid spacing was also explored by Giassi et al. (2017) [56], who reported that modifying a device’s diameter mainly impacts its cost, not its ability to generate electricity. However, the generated power is quite sensitive to even small changes in mass.
As a further step toward optimizing energy production, a WEC’s layout should be determined by the site where it will inevitably be installed. If you want a certain WEC to function as efficiently as possible, you may tweak its design by changing its shape or configuration. Therefore, the WECs should maximize their power output as much as possible throughout the design process. Recently, structural optimization methods have been used to improve ships’ seakeeping and reduce their dynamic reaction while at rest. Numerous computational optimization approaches for designing offshore structure hulls have been developed by Clauss (1996) [57] and Birk (2009) [58], who focused on different types of structures, such as caisson and minimum-downtime semisubmersibles, tension-leg platforms, and semisubmersibles supported by gravity bases. Elchahal et al. (2007) [59] considered the structure’s density distribution when designing the optimal interior geometry of the floating breakwaters and examined a case study of a breakwater being built in a port located some distance from the water’s edge.
With the recent rise in the popularity of wave power, designers have sought to enhance the efficiency of their constructions by refining parts or completely renovating the shapes of their structures. For instance, Kramer and Frigaard [60] examined the direction and angle of the wave reflectors on the wave dragon (WD) to enhance the absorbed wave energy. In order to investigate the hydraulic modeling of a heaving WEC planned for the Belgian coast of the North Sea, Vantorre et al. (2004) [61] analyzed several configurations. The buoy shape was optimized by Alves et al. (2007) [62] for a WEC that operated largely in the heave motion, using a submerged buoy and a surface-piercing buoy. The present research examines a similar technique to the analysis, which sets a maximum stroke for the PTO mechanism to preserve more power. The SEAREV WEC, a rotating point absorber, was designed using a technique described by Ruellan et al. (2010) [63] in their article. The efficiency and power production for several kinds of WECs were calculated by Babarit et al. (2012) [64], using the scatter plot of data collected at various places. By optimizing the WEC design, McCabe (2013) [65] employed a genetic algorithm to enhance the wave energy extraction of a WEC that works in the surge motion. The program evaluates each shape in a wave climate for the best design. Kurniawan and Maon (2012) [66,67] investigated the potential for optimizing the geometric layout of both the submerged and the surface-penetrating wave absorbers that oscillate around a single axis and have a very basic cross-section. Their study proposed a multi-objective optimization approach to achieve the maximum power absorption.
This paper reviews past studies on optimizing the WEC systems, based on their geometry, layout, PTO system, optimal location, and maximizing wave energy extraction. Purposefully, the wave energy characteristics in nearshore spots and the WEC mechanism are first surveyed in Section 2. The different wave energy conversions have been introduced and demonstrated in recent studies, which were analyzed recently in various research programs. The various PTO mechanisms of wave energy conversions are presented to better understand the devices’ dynamics. Further, the hydrodynamic interaction between the multiple devices is examined mathematically for the exact modeling of the layout designs. Section 3 discusses the previously developed optimization algorithms developed, as well as the advantage of some investigations. Section 4 summarizes the reviews, focusing on the recent advancements in WEC design.

2. Wave Energy Resource and the WEC Mechanism

2.1. Wave Energy Characteristics

In recent years, renewable energy sources have been hailed for their potential to lessen the environmental damage caused by the extraction of fossil fuels. In particular, Glendenning (1977) [68] reported that wave energy is blossoming into a viable alternative power source and should be taken into account, due to its greater energy density and reliability than other sources. In order to make the most of this resource and to maximize energy harvesting, it is important to thoroughly study the temporal and spatial wave changes on the nearshore, as suggested by Neil and Hashemi (2013) [69]. Over the last several years, many wave resource evaluations in various coastal regions across the globe have been conducted using the established approaches, such as the numerical modeling of the nearshore wave conditions [13,70,71,72,73].
WECs are designed to operate in certain wave climates, and the peculiarities of the sea states also affect how much power they can produce [74,75]. Therefore, the differences in the power range of WECs, based on the wave conditions should be evaluated along with the available energy resource to select the best locations for a wave energy plant. However, the majority of the analyses of wave energy resources are restricted to assessing the wave energy resources in a specific coastal region and identifying the sites with the maximum transformation [76,77]. In light of these considerations, the innovative approaches for the wave energy evaluation must be created in order to pinpoint more precisely the locations with the most significant potential for collecting wave energy.
The different hydrodynamic modeling methods, such as Delft3D-Wave [78], XBeach [79], WaveWatch III [80], and the standalone Simulating WAve Nearshore (SWAN) [81,82,83], are well-verified wind-wave models that may be used to analyze the wave energy resource and identify the nearshore hotspots. The best locations for harvesting wave energy are those where the wave energy is concentrated due to the combined effects of refraction and shoaling. The model inputs include offshore wave characteristics collected at a wave buoy and coastal bathymetry. The nearshore wave simulations using the SWAN model have been performed for some time and are anticipated to improve further.
The Delft University of Technology developed the spectral model SWAN [83], based on third-generation wind-wave modeling, which forecasts the wave characteristics in shallow water. The wave action balancing equation is solved by SWAN using sources and sinks as follows:
N t + c g , x N x + c g , y N y + c θ N θ + c σ N σ = S t o t σ
where N = N ( σ , θ ; x , y , t ) denotes the action density; σ is the relative radian frequency; θ is the wave direction; x and y are the space variables; t is the time; c g , x ,   c g , y ,   c θ and c σ are the group velocities in the geographical space and in the spectral space ( σ ,   θ ) , respectively. S t o t = S t o t ( σ , θ ; x , y , t ) is the sum of the physical processes of the wave energy generation, dissipation, and redistribution:
S t o t = S i n + S n l 3 + S n l 4 + S d s , w + S d s , b + S d s ,   b r
The parameters of Equation (2) are graphically illustrated in Figure 1.

2.2. Wave Energy Converter Types

The first WECs were installed in 1973 by Salter [84], who investigated the feasibility of wave power.
The amount of literature in this area has grown exponentially since the turn of the century. At present, there are at least six widely recognized categories of conversions, each of which is based on a different combination of factors, including the installation site, the PTO system type, the working regulations, whether the conversion is floating or submerged, and the number of degrees of freedom (DOFs) it possesses. These devices are categorized into different types, such as floating, fully submerged, partly submerged, and devices located on the sea floor. Six DOFs can be broken down into two sections. The first component includes the translational movement, such as heave, sway, and surge, while the second part carries the rotational degrees, such as roll, pitch, and yaw DOFs. WECs may be categorized based on the number of DOFs. The installation site for the conversions is divided into three sections. First, the WECs erected near the coastline or linked to man-made structures, such as breakwaters, are referred to as onshore systems. Second, the nearshore systems are positioned 500 to 2000 m from the coast at a depth of 10 to 25 m. Around a quarter of wavelengths are presented in the nearshore areas. Eventually, the WEC technologies vary from 40 to 100 m respective to the depth of the WEC installations, making adaptive conversions problematic due to the incoming waves [85]. The various WEC type categories are briefly described below.

2.2.1. Point Absorbers

As a kind of WEC device, the point absorbers (PAs) have features and shapes thinner than the incident wavelength. The point absorbers may function in heave, pitch, or multiple DOFs, can be installed onshore or offshore, and can act as one- and two-bodies based on the number of bodies involved. While the latter (two-body) are absolute displacement references about the seabed or offshore structures, the majority of the former (one-body) are self-referenced. The standard shapes of one- and two-body PAs are shown in Figure 2.
The PAs with one-body interact with the ocean waves using a single body that is either floating or submerged, and the body’s motion drives a stationary PTO device to generate the energy. The body’s natural frequency and response amplitude operator (RAO), an essential part of the dynamics, shows a low-pass behavior in the frequency domain and significantly impacts the body’s geometrical structure. The two-body point absorbers use two bodies’ relative motion and may operate offshore without requiring mooring devices since they do not need a fixed point of reference. The band-pass properties are unique to the two-body PAs, which allow the band-pass to be tuned to specific wave spectra [86]. The two-body PAs have more complicated geometric forms and need more parameters to specify their geometries than the one-body PAs. Unlike the one-body PAs, which work as low-pass filters, the two-body PAs function as band-pass filters, with the appropriate bandwidths being very sensitive to the geometric forms.

2.2.2. Oscillating Water Columns

An open structure with an open inlet is used in an oscillating water device to trap air above the inner free surface and above the still water level. The trapped air is compressed and released by the wave action in alternating cycles by opening a valve that directs the airflow into a turbine connected to a power plant [87]. The oscillating wave columns (OWCs) do not need an end-stop function since there is no oscillating linear motion present in them. The two types of OWCs are floating and fixed, whereby the fixed OWCs are connected to the breakwaters or the shore [88]. Figure 3 illustrates examples of these OWCs. One significant benefit of fixed OWCs is that other functional needs, such as breakwaters [89], may split the costs for the infrastructure, resulting in a reduced levelized cost of energy (LCoE). In addition, the testing conducted in open water on the permanently installed OWCs proves their reliability and resilience in extreme weather and waves [24].

2.2.3. Attenuators

Parallel to the direction of the waves, the attenuators are free-floating WEC devices made up of a series of bodies linked by hinges, such that the motion of one body relative to another may power a PTO. As seen in Figure 4, the Pelamis [90] is a prominent example of an attenuator-type WEC.

2.2.4. Terminators

The overtopping technologies, the oscillating wave surge converters (OWSCs), and the “duck-like” systems are all examples of terminators that are positioned perpendicular to the wave direction. Flaps, flaps with vanes, cylinder C-cell shapes, and flaps with arbitrary designs are all used in OWSCs to facilitate the interaction between the wave and the structure. The most important factors to consider while designing these forms are the flap size and depth to which they are submerged. There is some overlap between the categories of the PA and OWSC. However, in this context, the cylindrical devices are considered OWSCs since their working principle and optimization strategy are similar to those of other OWSCs. The overtopping devices, such as the WD and the sea slot-cone generator (SSG), as depicted in Figure 5, rely on the angle, freeboard and draught, and the ramp shape to function at their best [91,92,93].

2.3. Power Take-Off Mechanism

The mechanism that transforms the electrical energy generated by the primary conversion is known as the PTO. The direct conversion may be seen in a PA buoy or a water column resonator chamber. The efficiency with which the absorbed wave power is transformed into electricity is directly related to the PTO system’s influence on the wave energy converter’s mass, dimensions, and structural dynamics.
The PTO system has a direct effect on the LCoE [94] since it affects the efficiency with which the wave energy is converted. The PTO system directly influences the effectiveness of the power conversion and, hence, the annual energy generation. The capital cost of a device is directly affected by the PTO system, which accounts for around 20–30% of the total cost [95]. How well the PTO system functions determines on how much it costs to run and maintain, as well as how much energy it produces. Figure 6 displays a schematic of the PTO’s impact on the LCoE [96]. The PTO variables were studied by the Danish organization Partnership for Wave Energy to determine the impacts of improvements in the PTO efficiency and the PTO framework cost reduction on the LCoE.
A decrease in the LCoE is associated with both an efficiency improvement and the PTO cost reduction. Although a boost in the PTO performance has a more noticeable impact on the LCoE, both variables significantly impact the LCoE, indicating the importance of the PTO system in a wave energy conversion.
However, creating a cost-effective PTO framework is not a simple undertaking. The energy resource’s inherent characteristics provide the most significant obstacle, specifically referring to the high variability observed in ocean energy. The surface elevation of the waves fluctuates erratically over time and may quickly cause a body to experience large amplitude displacements, accelerations, and forces. Other times, waves exhibit small-amplitude forces, accelerations, and displacements. Different dynamic load patterns may be seen in these two extreme regimes, large and small-amplitudes, and the PTO system should operate as effectively as feasible. Because of their location and/or unfavorable weather conditions, the WECs are put in a highly hostile environment with a high wear rate. The PTO system should be as durable, dependable, and low maintenance as the rest of the equipment. Figure 7. depicts different ways of producing electricity from ocean waves.
A variety of PTO setups have been proposed in other studies, highlighting their diversity. Many different types of wave energy conversion use different PTOs. Since there is a lack of data and only two kinds of systems may be tied to one specific device, it is challenging to systematically compare the many PTO types. The five primary subcategories of PTO systems include air turbines, hydraulic converters, hydro turbines, direct mechanical drive systems, and direct electrical drive systems.
The WEC lacks an industrial standard device, unlike the wind energy industry, and this variation is carried to the PTO system. Numerous PTO system types have been studied, including vigorously the kind of WEC. An air turbine is used in the oscillating water column device, which is connected to an electrical generator. In contrast, the PA form of conversion may need cascaded conversion mechanisms and may utilize various PTO systems depending on their arrangement. Due to this variation, PTO systems are still in the research phase and have minimal practical experience with large-scale devices. Since it is challenging to evaluate PTO systems at a small scale because of friction, it is possible to try them out at a grander scale with higher expenses.

2.4. Hydrodynamic Interaction Definition

Choosing a technique for assessing a WEC and resolving the hydrodynamic interactions is difficult when surveying wave energy conversion projects. Additionally, it is helpful to comprehend the acting interactions and the applied forces. The most current research on numerical approaches to model a WEC is covered in this section, followed by the difficulties with the interaction and its parameter.
Most wave energy conversion array projects need the simulation of an isolated WEC. The WEC may be simulated using various methods, each with a unique simulation duration and quality. Some modeling methodologies, based on the potential flow (PF) are presented in order of a decreasing simulation duration, which can be divided into four distinct types: frequency-domain linearized PF, time-domain linearized PF, semi-analytical approaches, and nonlinear PF.
Most research uses the first method, the frequency-domain linearized PF, with WAMIT, NEMOH, and ANSYS AQWA as the most often used solvers. Researchers continue to utilize the linearized approach primarily for the relatively small arrays, despite its shortcomings since it quickly produces valuable findings. Several studies utilized the semi-analytical method. The direct matrix technique [98], the multiple body radiation and diffraction [99], multiple scattering (either iterative or non-iterative) [100], and the WEC-MS [101] are some of the most often used solvers in modern programs. The PF is linearized in both the frequency and time domains; although the latter may include transient effects and nonlinear external influences, the former cannot contain the transient impact. All nonlinear forces, such as the viscous drag, the flow separation, and the vortex shedding, are accounted for in this model through a nonlinear potential flow.
Computational fluid dynamics (CFD), a subfield of fluid dynamics that deals with the numerical study of fluid flows, is capable of addressing the formidable challenges. The direct numerical simulation (DNS), the large eddy simulation (LES), Reynolds average Navier–Stokes (RANS), and the hybrid RANS/LES are the most accurate techniques for solving the Navier–Stokes equations (NSEs).
Several aspects must be considered to determine the best approach reported in the literature. First, the flow must be classified as turbulent or laminar. Second, a flow might be regarded as incompressible, irrotational, or inviscid to simplify the process of solving equations. For instance, linearized a PF considers all three types.
In terms of BEM solvers, WAMIT is one of the several programs available for understanding how offshore structures and waves interact. One benefit of this program is using the high-order boundary element method (HOBEM) to accelerate computing [38]. The NEMOH solver package, on the basis of the BEM, has merit for the diffraction issue since the package is simple to use and can readily handle a user-defined distribution of normal velocities at the center of each mesh panel. ANSYS AQWA applies the three dimensions radiation/diffraction theory to simulate the global loading and motion. The PF-based models have been widely used in offshore investigations, and these techniques may provide unrealistic simulations in the event of wave resonance because they neglect the viscosity effects. Additionally, the viscous and turbulent effects can only be considered using the CFD-based approaches, which also suffer from high costs for the sector.
Calculating the applied forces on each WEC is the consequence of selecting a method to simulate and solve the hydrodynamic coefficients. All forces operating on a WEC device may be computed, for example, when the hydrodynamic coefficients, such as the additional mass and the damping coefficients are solved in the PF solvers. Per Newton’s second law, several forces are involved in resolving the equation of motion, which states that a body’s mass times its rate of acceleration, equals the active forces [102].
The interaction between the buoys must be taken into account when placing more than one in the chosen marine area. In certain circumstances, the decrease or increase in the total of each individual conversion power relative to the array power may be directly attributed to the interaction between devices. Budal [31] initially used the “hydrodynamic interaction” term in 1976 to describe the ratio of the total power production by the WEC array and a single WEC.
q = P a N P i  
where N represents the number of conversions; P i is the single WEC power; and P a is the power of the WEC array.
Numerous studies on relative equations and interaction optimization have been conducted recently. Not all articles discussing the estimate of interaction applied a conventional equation, such as Borgarino [51], who used the q m o d , which excludes the physical size and shape notions as follows:
q m o d ( ω ) = P i ( ω ) P o ( ω ) m a x ω ( P i ( ω ) )  
where P o and P i are the power produced by the individual WEC and the i -th WEC in the array, respectively.
Other studies then attempted to propose a novel method or analytical strategy to assess the efficacy of interactions. For instance, an extracted connection, based on the previous q-factor is provided by Sun [103]. To study the possible interaction effects, the researchers took into account various distances and wave periods, as follows:
q = P c , a r r a y N a r r a y P c , i s o l a t e d N a r r a y max [ P c , i s o l a t e d ] + 1
where the maximum of P c , i s o l a t e d is the highest absorbed power by an individual WEC. The exact definition of the q-factor, as in Equation (5), applies here; if q is greater than 1, then the constructive interaction occurs. Using this approach, the layout’s efficiency may be calculated by looking at the hydrodynamic properties.
Researchers also examined the optimum configuration for increasing the q-factor in order to take advantage of the positive interaction and its relative advantages. The array will operate more effectively and absorb more energy by interacting positively. Consequently, several investigators aimed to obtain the greatest q-factor while discussing the WEC findings in an array.

3. Recent Advances in Optimizing the WEC Configuration

This section summarizes the optimization strategies by examining the evolution of the WECs’ array arrangement, structural shape and size, and the PTO systems.
To find the best multiple optimal solutions from all possible solutions, the meta-heuristic optimization techniques are often used to tackle multi-objective optimization issues. These strategies evaluate the potential options, go through a series of steps to generate several offspring, and then attempt to converge on the most promising answers. Many practical engineering optimization problems have been solved by different meta-heuristic methods developed during the last few decades [104]. Based on earlier studies, we have categorized the meta-heuristics into three groups: genetic algorithms, multi-objective algorithms, and many-objective algorithms. Many algorithms incorporate principles from multiple classes, which are termed hybrid techniques [104]. In addition, one study performed comparative studies to evaluate the efficacy of the optimization techniques, which may be useful in pointing the end-users toward an optimization strategy most suited to their specific circumstances [105].
Several optimization strategies have been suggested to enhance the WECs’ energy extraction potential, as shown by the abundance of the optimization techniques and their implementations in the linked studies. The optimal optimization strategies depend heavily on the nature of the issue, the relative importance of the primary decision criteria, and the objective function design. In addition, we will cover the arrangement of the array, the structural shape and size, and the PTO systems optimization in each classification.

3.1. Optimization Approaches

Converging to the best solution directly in most actual engineering issues is difficult. Yet, putting up a loss function that gauge’s the solution quality and decreases its parameters to discover the best possible solution is not easy. Some of the research initiatives explore numerical approaches. This section thoroughly discusses several optimization methods applied in the WEC systematic design.
Noad and Porter [106] used a multi-dimensional numerical optimization to assess the solution method’s correctness and to determine the appropriate device settings for the array optimization. The design of the WEC arrays was described by Ruiz et al. [55], using four parameters, as well as looking at the GA, the glowworm swarm optimization (GSO), and the CMA-ES. In contrast to the GA and GSO, the CMA requires less processing power, as found by the researchers. Raju [107] employed the Nelder–Mead (NM) search method to determine the best PTO parameters for each WEC and the derivative-free continuous optimization, the CMA-ES, to enhance the conversion location by minimizing the negative interactions.
Thomas et al. [108] presented a shallow artificial neural network (ANN) to find the ideal latching times in irregular wave situations. According to the results, for particular sea conditions, the learnable WEC absorbs twice as much power as the WEC without latching and 30% more power when compared to the test wave’s best consistent latching time. Complex PTO control methods, such as the latching-declutching optimization, aim to improve the overall system performance. Due to the discontinuous nature of the loss function in this optimization issue, Feng and Kerrigan [109] opted to adopt a novel derivative-free coordinate-search approach, developing a formulation based on historical wave data and forecasting future wave behavior. To demonstrate the algorithm’s effectiveness, it was compared to the simulated annealing (SA) algorithm, a global meta-heuristic technique without derivatives.
The bio-inspired algorithms use simple, naturally derived techniques to address complicated issues. Since many biological processes may be considered a local optimization, these techniques imitate nature. They fall under the scope of randomized algorithms and extensively use arbitrary choices. This method has gained much popularity because it can be used to tackle complicated issues in all major branches of computer science and offers solutions to a wide variety of issues. Bio-inspired algorithms have been divided into many categories, including ecology-based, multi-objective, many-objective, and EAs. Here, we discuss three types: genetic, multi-objective, and many-objective algorithms.

3.1.1. Genetic Algorithm

In the search space, the genetic algorithms look for appropriate solutions. These algorithms typically follow three steps. First, they perform some preliminary work on the samples. Once they have transformed the original samples into new ones, the goal function is established by selecting the old and new ones, and the computation is terminated, based on the termination criteria. The preliminary concepts of optimization are presented to provide an overview of employing EAs in a WEC [35], which these notions discover the best array configurations using the parabolic intersection (PI) and GA approaches. The PI was found to be substantially more computationally effective even though the GA performed better in terms of performance. Moarefdoost et al. [34] conducted similar research and suggested a heuristic optimization approach to locate a layout with the highest possible q-factor. This algorithm outperformed the modified GA in terms of performance—the argumentative articles on the GA below present the related research endeavors.
The individual WEC dimensions and the array configuration of the cylindrical buoys in the WECs were optimized using the GA by Lyu et al. [110]. Abdelkhalik and Darani [111] proposed a hidden genes GA (HGGA) for the nonlinear management of the WECs and to maximize the system non-linearities brought about by the shape, significant buoy movements, and the PTO. The results show that the shaped-based technique employed in this research may encompass all of the wave data for the process optimization and has a satisfactory convergence rate. Goteman et al. [44] presented a tool for optimizing the key parameters using the GA, including the draft value and radius of a single point-absorbing WEC. This technique improved the arrays of 4 to 14 comparable point-absorber WECs. Giassi et al. [112] developed and implemented a methodology for the non-homogeneous arrays of WECs, in which the interaction factor was an extra objective function that Sharp and DuPont [113] offered in their GA technique. Their study focused on the impacts of spacing while reducing the harmful interactions to increase power.
Liu et al. [114] used nine random design parameters as the starting point for their OWSC investigation, and DualSPHysics to simulate them. Following the training of a radial basis function neural network (RBFNN), the capture factors were acquired, and these parameters were then adjusted using the GA. Even if there is a lot of interest in using the GA, many researchers have been studying and applying various optimization techniques over the last ten years. For instance, Wu et al. [54] reported optimizing a three-tether submerged buoy array by combining two EAs, including (1+1)-EA and CMA-ES, which proved successful. A solution was converged using (1+1)-EA and then fine-tuned using the CMA-ES. In spite of employing a wave model, it was neither realistic nor very advanced. In one of the earliest studies, Powell [115] developed a constrained optimization technique using the linear approximation (COBYLA) as a numerical optimization method for the constrained problems where the derivative of the objective function is unknown.

3.1.2. Evolutionary Multi-and Many-Objective Algorithms

As a general rule, when there are more than two objectives at play, there is not just one best solution but rather a collection of them (often referred to as Pareto-optimal solutions). One of these Pareto-optimal solutions cannot be chosen over the other without further data; therefore, finding as many Pareto-optimal solutions as possible is necessary. The traditional optimization techniques (such as the multi-criterion decision-making techniques) advocate focusing on a single Pareto-optimal solution inside a multi-objective optimization problem. To obtain a variety of answers, this technique must be carried out repeatedly, with the expectation that each simulation run would provide an exceptional result.
There have been several proposals for many-objective optimization algorithms (MOEAs) [116,117,118,119] throughout the last decade to facilitate the optimization of multiple objectives simultaneously. This is driven by the motivation to uncover several Pareto-optimal solutions in a single simulation run as a capability of these methods. Since EAs operate on a population of solutions, a basic EA may be modified to preserve a wide variety of options. An EA may uncover numerous Pareto-optimal solutions in a single simulation run, focusing on progressing toward the genuine Pareto-optimal area. One of the first examples of such EAs is the nondominated sorting genetic algorithm (NSGA) described in [117].
The adaptability and robust global searchability of the swarm intelligence (SI) algorithms make them a powerful tool in many contexts. Specifically, the particle swarm optimization (PSO) is one of these well-known methods, which uses a particle’s motion in a population to obtain the best local and global solutions. A prior study optimized the key WEC parameters using a GA, PSO, and hybrid GA/PSO (HGA-PSO) technique [120]. Faraggiana et al. [121] contrasted the capabilities of the GA and PSO in their study on the minimal LCoE development of WaveSub WECs. Both algorithms performed almost identically, as seen by the results.
The particle swarm optimization (PSO) and other bio-inspired optimization methods have been used in a remarkable number of real-world applications that have been documented in the literature. In order to generate a wide variety of WEC designs and account for other elements that might affect costs, Garcia-Teruel et al. (2020) [122] studied the hull geometry optimization of WECs, based on flexible geometry specifications, such as basic shapes or B-spline surfaces. Using the PSO and GA, they looked for effective optimization strategies for the WEC geometry design.
A novel method for incorporating wave energy into the grid via an effective control system for maximum power was presented by Talaat et al. (2021) [123]. The whale optimization algorithm (WOA), the artificial immune system (AIS), the bat algorithm (BA), and the PSO were the four meta-heuristic optimization approaches used in this study. These techniques are implemented so that the best possible parameter design may be obtained depending on the electrical power of the wave’s output. To investigate the true generating potential of this WEC system, Mahdy et al. (2022) [124] developed a nonlinear model of a grid-connected Archimedes wave swing (AWS). Six proportional-integral (PI) controllers maximize the wave energy harvesting, minimize the power losses in the generator, and preserve the grid and the DC connection voltages steady at the setpoints. In addition to using the PSO and COOT as references for comparison, they use a hybrid augmented grey wolf optimizer and cuckoo search (AGWO-CS) method to choose the PI controller.
Moreover, Neshat et al. (2021) [125] optimized a multi-mode WEC design using an enhanced moth flame optimization (MFO) technique. They examined and evaluated the efficacy of the bio-inspired swarm-evolutionary optimization methods for adjusting the WEC’s shape, tether angles, and PTO settings. Compared to other algorithms, such as the PSO, GWO, WOA, and CMA-ES, they determined that the enhanced MFO algorithms performed the best. Neshat et al. (2022) [126] conducted an additional study on the WEC layout optimization using a unique multi-swarm cooperative method with a backtracking technique. The suggested method by these researchers is oriented toward resolving the challenges associated with optimizing the placement of WECs in a wave farm. This new method uses a trio of meta-heuristics algorithms: the multiverse optimizer (MVO) methodology, the equilibrium optimization (EO) method, and the MFO approach with a backtracking strategy.
On top of that, Huang et al. (2021) [127] looked at the PA-type WEC to see if they could obtain the most power out of it. In order to identify the optimal values for the wave characteristics and the WEC system-related parameters RPTO and XPTO, a novel global power point tracking (MPPT) control technique, built on the PSO algorithms is used. They also compared their findings using the flower pollination algorithm (FPA).

3.2. Layout-PTO-Geometry Optimization

Numerous studies investigated the prospect of enhancing the array’s capacity to absorb energy by considering various designs. Such arrangements may result in a 30% reduction in the array or even a growth of around 5%. Over the last decade, many researchers have examined the uncomplicated regular, and unpredictable patterns and found that the optimized patterns may be a solid option to impact extracting power positively.
A number of variables influence the placement of buoys in an array, which could be beneficial or destructive depending on the project’s ultimate objective. In particular, the closer WECs are to one another, the greater the adverse effects when less expensive cabling is used. The six most important elements in designing an array are discussed as follows. First, the number of WECs profoundly affects the overall design, whereby more than four transformations are needed for the polygonal and circular designs. Second, the array’s behavior may shift if each conversion is handled separately. Therefore, the power absorbed by an array would be the same as the power of the isolated powers, and the interaction effects of the array may even be negligible. Third, the power absorption characteristic is very sensitive to sea conditions. As a result, the wave interaction effects are applicable, and a lot of energy is consumed when the natural period of the system is similar to the wave period. In the case of regular waves, the wave’s direction and frequency also directly affect the excitation force. The interaction factor is susceptible to the strength of the excitation force used on the device. Fourth, the direction of the waves may have a significant role in determining the design. This may be tested in two ways: theoretically by rotating the array pattern or experimentally by employing different definitions at different points in the study. Despite the fact that most publications solely take into account unidirectional waves, the correlation of multidirectional waves also needs consideration. Fifth, the amount of energy harvested from each WEC is affected by its individual size. Finally, it is essential to consider how waves interact with the buoys when placing them to minimize the detrimental effects.
Table 1 presents the examples of the most recent literature that meet the requirements for selecting the optimal design of a WEC array, as part of their configurations, numbers of WECs, and types of conversion.
In order to avoid the shadowing and masking effects, the WEC does not have to be arranged parallel to the wave direction. Two of these configurations are perpendicular to the wave’s movement, namely the linear and arrow patterns. Figure 8 illustrates the layout of the array configuration for the different WEC types and the device numbers, based on recent studies.
In summary, increasing the number of WECs and the interval between the conversions enhance the absorbed power. However, eventually, the average amount of harnessed energy decreases. Furthermore, greater power is produced with a shorter wave period. A WEC’s dimensions must also catch more energy while using less. We also found that every research used a distinct main setup. Even though Goteman’s review study [40] implies that layout patterns are inclined to be precisely perpendicular to the path of the prevailing wave, it is still important to take note of the arrow and staggered layouts in the regular patterns that do not employ optimization techniques to yield valuable outputs [40].
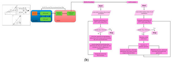
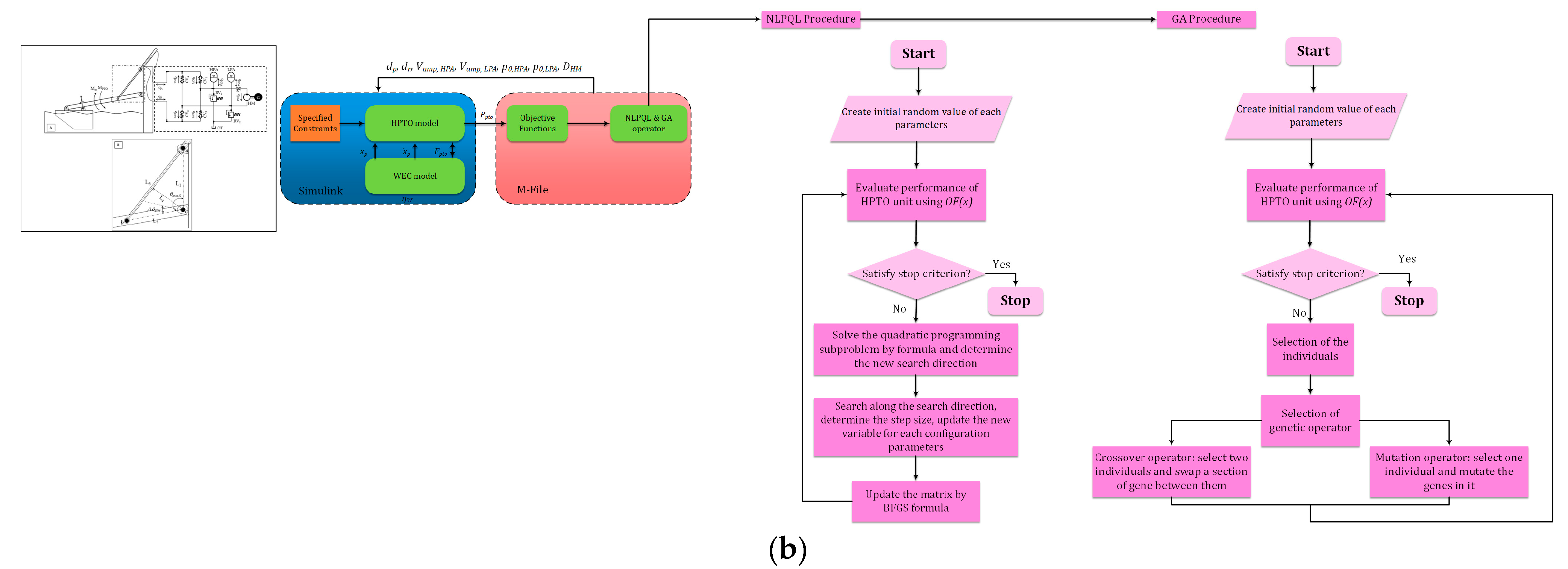
The LCoE for the WECs may be reduced by using various design and control approaches, which would result in a lower capital cost of energy. When planning a WEC’s optimal PTO system, there are two significant challenges to surmount. The first issue is that the irregular wave changes introduce more uncertainty into the subsequent deterministic analysis. Second, the converter may experience unexpected forces that increase or decrease its displacement, velocity, or acceleration, due to the unforeseen changes in the WEC’s position aquaculture. Research on optimizing the PTO settings or control strategy coefficients has recently been conducted [139]. In Figure 9, a hydraulic PTO (HPTO) of a two-body point absorber is illustrated, which recently was the main focus of several types of research. Different algorithms have been presented to optimize the HPTO settings, some of which are demonstrated in Figure 10.
Currently, there are 21, 13, 13, and 11 active firms for the hydro-turbine, hydraulic systems, air turbines, and direct electrical systems, respectively, and 31 other companies actively developing direct mechanical techniques. About nine more companies are working on different PTO systems that are not included in this research. The PTO systems in the wave energy setups are often built-in linear spring-damper systems, with the power output proportional to the Coulomb damping [54], and are independent of the deployed mechanical equipment. Additionally, the linear generators may easily increase the simplicity of the direct drive PTO systems. For example, the flux-switching permanent magnet linear generators (FSPMLGs) [142] may be used to directly transform the waves’ oscillatory motion into a generator’s constant rotation in one direction.
We examined several works on the point absorber geometry optimization. For example, the floating single-body point absorber, SEAREV, underwent a multi-objective geometry optimization by Babarit et al. [143]. According to the results, the biggest draught designs produced the most ideal performances. The results of the reviewed works on tuning the PTO parameters using different algorithms are depicted in Figure 11.
Additionally, all of the above researchers discovered that altering the float’s mass had no appreciable impact on the power output of the WEC. Table 2 summarizes several recent investigations on the optimization of the WEC hull design.

4. Future Research Direction

In this article, we take an in-depth look at the latest research on the optimization algorithms and their usage in the context of WECs. The advancement of WECs is proving to be challenging at all times. Finding ideal setups for these devices offers a wealth of opportunities for exploration, extension, and the smoothing of information due to the high uncertainty associated with the variables linked to wave energy at temporal and geographical scales. Because of this, the typical optimization algorithms’ limitations impose a ceiling on the degree of uncertainty associated with finding optimum designs. There is a plethora of optimization methods available for addressing the processing mode.
Conversely, several studies have used the GA as their principal strategy alongside local and global search algorithms, owing to its superior performance in finding optimum solutions. Therefore, increasing these algorithms’ efficiency is another difficulty. Due to the lack of inquiry, it is necessary to include many objectives to gain a more realistic optimum configuration, which calls for further research. While more than three or five objectives may be included in a single optimization method, there is a lack of definitive research on designing multi-objective and many-objective optimization algorithms. The WEC size and shape, hotspot and array design, PTO configuration, and reducing costs by optimizing the LCoE are all examples of objectives that might be pursued. According to the analyzed literature, the precision and calculation time are influenced by the quality of the objectives. The model’s efficiency is bolstered by the depth and consistency of its objectives and algorithms. When trying to optimize the structure of the WEC or investigate the nonlinear correlations, the importance of the variable correlations cannot be overstated.
A solution to the uncertainty about future research directions and methods lies in the investigation, refinement, and expansion of the multi- and many-objective optimization algorithms. Future studies should focus on more viable methods for the aforementioned problems in its use and the development of more practical structures. In order to examine the uncertainty and volatility adequately, it may be necessary to develop novel evolutionary algorithms or combine current approaches. Additionally, the GA has been the dominant technique in most applications, but it is insufficient for achieving the best design of WECs to their full extent. Due to the intricacy of wave energy research, determining the optimal design for each purpose should be prioritized.

5. Conclusions

Researchers are quickly working on developing technologies to harness the energy of ocean waves, due to their enormous potential as a renewable energy source. Compared to other renewable resources, the WEC technologies need further improvement before being commercialized. The layout and PTO optimization are key factors in generating the most power possible using WECs. However, their optimization is difficult because of the intricate hydrodynamic interaction across the conversions.
In this paper, we first discussed the various categorizations of conversions. While there are additional aspects to consider, we found that the categorization based on the operating principles, in combination with the hydro-mechanical conversion technology is more comprehensive. The unraveling of the hydrodynamic interactions is explained in detail using numerical techniques and solvers. Then, we described the most current studies that used at least one of the mentioned approaches. To begin the investigation, it was essential to appropriately estimate what causes the interaction between WECs and the applied forces for the chosen conversion type. Depending on the size of the project and the level of precision needed, a low-fidelity or high-fidelity method should be chosen.
Due to the growing number of algorithms and the objective functions being investigated in this area, a study of the optimization issues was then conducted. The conclusion is that most research has focused on employing the GAs with a single objective function, while studies on the multi- and many-object optimization of the WEC layout, geometry, and PTO settings are lacking. Numerous studies on the GA, EA, and differential equation (DE) methods, combined with adaptive neuro-surrogate optimization (ANSO), hybrid coordination channel access (HCCA), and generic local search techniques improved the accuracy and the different parameter tuning of these methods. To this end, the following is a summary of the results of the PTO system, geometry optimization, and layout optimization:
-
Numerous relevant elements are used in the layout optimization studies to find the best solutions. In order to identify the most consistent, repeatable findings throughout the examined research, two patterns, namely the linear and the arrowhead patterns, are depicted in this study. The performance of the arrangement is directly affected by variables, such as the distance and wave direction. Therefore, we agree on a general statement of how increasing or decreasing these factors affects the arrangement of the array.
-
Recently, it has been established as a reasonable standpoint to use the optimization techniques to increase the control methods and enhance the PTO coefficients. The modern meta-heuristic algorithms have also optimized these coefficients. Recent research shows that the maximum power output at lower frequencies increases with the increasing damping coefficient. Experimental evidence is presented to support this notion. A complete cost-benefit analysis is required for each of the many PTO systems that are categorized in this paper, even if the PTO system setup will enhance the LCoE. Further study on the active control methods for the PTO system of the conversions is needed.
-
According to studies, the WECs’ shape optimization may significantly boost performance. Geometry optimization combined with the PTO control approach may lead to better outcomes. While increasing the WECs’ geometry will boost their profitability, performance should be adjusted in light of the rising prices.
In conclusion, we argue that future research focusing on multi- and many-objective studies, with an emphasis on cost and maximum absorbed energy, is more likely to provide valuable discoveries and information. Furthermore, it is clear from the publications that very few studies use the CFD instead of BEM as the numerical technique. Given the GA’s popularity, we advocate employing other trustworthy meta-heuristic algorithms that can provide superior results in a shorter amount of time.

Funding

This research received no external funding.

Institutional Review Board Statement

Not applicable.

Informed Consent Statement

Not applicable.

Data Availability Statement

The study did not report any data.

Conflicts of Interest

The authors declare no conflict of interest.

Nomenclature

WECWave energy converter
EAEvolutionary algorithm
GAGenetic algorithm
OWSCOscillating wave surge converter
BEMBoundary element method
CMA-EACovariance matrix adaptation evolutionary algorithm
CMA-ESCovariance matrix adaptation evolutionary strategy
MMMetamodel algorithm
PTOPower take-off
SWANSimulating WAve Nearshore
DOFDegrees of freedom
PAPoint absorber
RAOResponse amplitude response
OWCOscillating water column
LCoELevelized cost of energy
WDWave dragon
SSGSea slot-cone generator
PFPotential flow
CFDComputational fluid dynamics
DNSDirect numerical simulation
LESLarge eddy simulation
RANSReynolds average Navier–Stokes
NSENavier–Stokes equation
GSOGlowworm swarm optimization
NMNelder–Mead
ANNArtificial neural network
SASimulating annealing
PIParabolic intersection
HGGAHidden genes genetic algorithm
RBFNNRadial basis function neural network
COBYLAConstrained optimization technique by linear approximation
MOEAMany-objective evolutionary algorithm
NSGANon-dominated sorting genetic algorithm
HGA-PSOHybrid genetic algorithm-particle swarm optimization
HPTOHydraulic power take-off
FSPMLGFlux-switching permanent magnet linear generator
DEDifferential equation
ANSOAdaptive neuro-surrogate model
HCCAHybrid coordination channel access

References

  1. Winter, N. Renewables 2022 Global Status Report United States of America Factsheet; Coherent Digital, LLC: Alexandria, VA, USA, 2022. [Google Scholar]
  2. Thorpe, T.W. A Brief Review of Wave Energy; Researchgate: Berlin, Germany, 1999. [Google Scholar]
  3. Callaghan, J.; Boud, R. Future Marine Energy. Results of the Marine Energy Challenge: Cost Competitiveness and Growth of Wave and Tidal Stream Energy; Carbon Trust: London, UK, 2006; Volume 40. [Google Scholar]
  4. Cornett, A.M. A global wave energy resource assessment. In Proceedings of the Eighteenth International Offshore and Polar Engineering Conference, Sapporo, Japan, 6 July 2008. [Google Scholar]
  5. Barstow, S.; Mørk, G.; Mollison, D.; Cruz, J. The wave energy resource. In Ocean Wave Energy; Springer: Berlin/Heidelberg, Germany, 2008; pp. 93–132. [Google Scholar]
  6. Mork, G.; Barstow, S.; Kabuth, A.; Pontes, M.T. Assessing the global wave energy potential. In Proceedings of the International Conference on Offshore Mechanics and Arctic Engineering, Waginengin, The Netherlands, 16–17 February 2010; Volume 49118, pp. 447–454. [Google Scholar]
  7. Barstow, S.; Mørk, G.; Lønseth, L.; Mathisen, J.P. WorldWaves wave energy resource assessments from the deep ocean to the coast. J. Energy Power Eng. 2011, 5, 730–742. [Google Scholar]
  8. Dashwood, J. 4. The outlook for energy: A view to 2040. In Australia’s Energy Options: Renewables and Efficiency; CEDA: Melbourne, Australia, 2012; p. 45. [Google Scholar]
  9. Arinaga, R.A.; Cheung, K.F. Atlas of global wave energy from 10 years of reanalysis and hindcast data. Renew. Energy 2012, 39, 49–64. [Google Scholar] [CrossRef]
  10. Falnes, J.; Kurniawan, A. Fundamental formulae for wave-energy conversion. R. Soc. Open Sci. 2015, 2, 140305. [Google Scholar] [CrossRef] [PubMed]
  11. Pérez-Collazo, C.; Greaves, D.; Iglesias, G. A review of combined wave and offshore wind energy. Renew. Sustain. Energy Rev. 2015, 42, 141–153. [Google Scholar] [CrossRef]
  12. Clément, A.; McCullen, P.; Falcão, A.; Fiorentino, A.; Gardner, F.; Hammarlund, K.; Lemonis, G.; Lewis, T.; Nielsen, K.; Petroncini, S.; et al. Wave energy in Europe: Current status and perspectives. Renew. Sustain. Energy Rev. 2002, 6, 405–431. [Google Scholar] [CrossRef]
  13. Folley, M.; Whittaker, T.J.T. Analysis of the nearshore wave energy resource. Renew. Energy 2009, 34, 1709–1715. [Google Scholar] [CrossRef]
  14. Alonso, R.; Solari, S.; Teixeira, L. Wave energy resource assessment in Uruguay. Energy 2015, 93, 683–696. [Google Scholar] [CrossRef]
  15. Besio, G.; Mentaschi, L.; Mazzino, A. Wave energy resource assessment in the Mediterranean Sea on the basis of a 35-year hindcast. Energy 2016, 94, 50–63. [Google Scholar] [CrossRef]
  16. Previsic, M. Offshore Wave Energy Conversion Devices; Electric Power Research Institute (EPRI) Report; Palo Alto: Santa Clara, CA, USA, 2004; pp. 26–130. [Google Scholar]
  17. Aderinto, T.; Li, H. Ocean wave energy converters: Status and challenges. Energies 2018, 11, 1250. [Google Scholar] [CrossRef]
  18. Iuppa, C.; Cavallaro, L.; Foti, E.; Vicinanza, D. Potential wave energy production by different wave energy converters around Sicily. J. Renew. Sustain. Energy 2015, 7, 61701. [Google Scholar] [CrossRef]
  19. Drew, B.; Plummer, A.R.; Sahinkaya, M.N. A Review of Wave Energy Converter Technology; Sage Publications Sage UK: London, UK, 2009. [Google Scholar]
  20. Polinder, H.; Scuotto, M. Wave energy converters and their impact on power systems. In Proceedings of the 2005 International Conference on Future Power Systems, Amsterdam, The Netherlands, 16–18 November 2005. [Google Scholar]
  21. Czech, B.; Bauer, P. Wave energy converter concepts: Design challenges and classification. IEEE Ind. Electron. Mag. 2012, 6, 4–16. [Google Scholar] [CrossRef]
  22. The Queen’s University of Belfast. Islay Limpet Wave Power Plant Report; Report No. JOR3-CT98-0312; Report for European Commission; Queens University: Kingston, ON, Canada, 2002. [Google Scholar]
  23. Zanopol, A.T.; Onea, F.; Rusu, E. Studies concerning the influence of the wave farms on the nearshore processes. Int. J. Geosci. 2014, 2014, 47121. [Google Scholar] [CrossRef][Green Version]
  24. Boake, C.B.; Whittaker, T.J.T.; Folley, M.; Ellen, H. Overview and initial operational experience of the LIMPET wave energy plant. In Proceedings of the Twelfth International Offshore and Polar Engineering Conference, Kitakyushu, Japan, 26–31 May 2002. [Google Scholar]
  25. Rusu, E.; Onea, F. Estimation of the wave energy conversion efficiency in the Atlantic Ocean close to the European islands. Renew. Energy 2016, 85, 687–703. [Google Scholar] [CrossRef]
  26. Cockerill, T.T.; Kühn, M.; van Bussel, G.J.W.; Bierbooms, W.; Harrison, R. Combined technical and economic evaluation of the Northern European offshore wind resource. J. Wind. Eng. Ind. Aerodyn. 2001, 89, 689–711. [Google Scholar] [CrossRef]
  27. Leijon, M.; Danielsson, O.; Eriksson, M.; Thorburn, K.; Bernhoff, H.; Isberg, J.; Sundberg, J.; Ivanova, I.; Sjöstedt, E.; Ågren, O.J.R.E.; et al. An electrical approach to wave energy conversion. Renew. Energy 2006, 31, 1309–1319. [Google Scholar] [CrossRef]
  28. Jolly, C. The Ocean Economy in 2030. In Proceedings of the Workshop on Maritime Cluster and Global Challenges 50th Anniversary of the WP6, Paris, France, 1 December 2016; Volume 1. [Google Scholar]
  29. Pelc, R.; Fujita, R.M. Renewable energy from the ocean. Mar. Policy 2002, 26, 471–479. [Google Scholar] [CrossRef]
  30. Bedard, R.; Jacobson, P.T.; Previsic, M.; Musial, W.; Varley, R. An overview of ocean renewable energy technologies. Oceanography 2010, 23, 22–31. [Google Scholar] [CrossRef]
  31. Budal, K. Theory for absorption of wave power by a system of interacting bodies. J. Ship Res. 1977, 21, 248–254. [Google Scholar] [CrossRef]
  32. Thomas, G.P.; Evans, D.V. Arrays of three-dimensional wave-energy absorbers. J. Fluid Mech. 1981, 108, 67–88. [Google Scholar] [CrossRef]
  33. Falnes, J. Radiation impedance matrix and optimum power absorption for interacting oscillators in surface waves. Appl. Ocean Res. 1980, 2, 75–80. [Google Scholar] [CrossRef]
  34. Moarefdoost, M.M.; Snyder, L.V.; Alnajjab, B. Layouts for ocean wave energy farms: Models, properties, and optimization. Omega 2017, 66, 185–194. [Google Scholar] [CrossRef]
  35. Child, B.F.M.; Venugopal, V. Optimal configurations of wave energy device arrays. Ocean Eng. 2010, 37, 1402–1417. [Google Scholar] [CrossRef]
  36. Fitzgerald, C.; Thomas, G. A preliminary study on the optimal formation of an array of wave power devices. In Proceedings of the 7th European Wave and Tidal Energy Conference, Porto, Portugal, 11–13 September 2007; pp. 11–14. [Google Scholar]
  37. McGuinness, J.P.L.; Thomas, G. The constrained optimisation of small linear arrays of heaving point absorbers. Part I: The influence of spacing. Int. J. Mar. Energy 2017, 20, 33–44. [Google Scholar] [CrossRef]
  38. Tay, Z.Y.; Venugopal, V. Hydrodynamic interactions of oscillating wave surge converters in an array under random sea state. Ocean Eng. 2017, 145, 382–394. [Google Scholar] [CrossRef]
  39. Bozzi, S.; Giassi, M.; Miquel, A.M.; Antonini, A.; Bizzozero, F.; Gruosso, G.; Archetti, R.; Passoni, G. Wave energy farm design in real wave climates: The Italian offshore. Energy 2017, 122, 378–389. [Google Scholar] [CrossRef]
  40. Göteman, M.; Giassi, M.; Engström, J.; Isberg, J. Advances and Challenges in Wave Energy Park Optimization—A Review. Front. Energy Res. 2020, 8, 26. [Google Scholar] [CrossRef]
  41. Babarit, A. On the park effect in arrays of oscillating wave energy converters. Renew. Energy 2013, 58, 68–78. [Google Scholar] [CrossRef]
  42. Sarkar, D.; Contal, E.; Vayatis, N.; Dias, F. Prediction and optimization of wave energy converter arrays using a machine learning approach. Renew. Energy 2016, 97, 504–517. [Google Scholar] [CrossRef]
  43. Korde, U.A.; Ringwood, J. Hydrodynamic Control of Wave Energy Devices; Cambridge University Press: Cambridge, UK, 2016. [Google Scholar] [CrossRef]
  44. Göteman, M. Wave energy parks with point-absorbers of different dimensions. J. Fluids Struct. 2017, 74, 142–157. [Google Scholar] [CrossRef]
  45. Esmaeilzadeh, S.; Alam, M.R. Shape optimization of wave energy converters for broadband directional incident waves. Ocean Eng. 2019, 174, 186–200. [Google Scholar] [CrossRef]
  46. Bellew, S.; Stallard, T.; Stansby, P. Optimisation of a Heterogenous Array of Heaving Floats. In Proceedings of the 8th European Wave and Tidal Energy Conference (EWTEC), Uppsala, Sweden, 7–11 September 2009. [Google Scholar]
  47. Saulnier, J.; Ricci, P.; Pontes, M.; Falcao, A.d.O. Spectral Bandwidth and WEC Performance Assessment. In Proceedings of the 7th European Wave and Tidal Energy Conference (EWTEC 2007), Porto, Portugal, 11–13 September 2007. [Google Scholar]
  48. McNatt, J.C.; Özkan-Haller, H.T.; Morrow, M.; Delos-Reyes, M. Preliminary modeling and analysis of a horizontal pressure differential wave energy converter. J. Offshore Mech. Arct. Eng. 2014, 136, 011901. [Google Scholar] [CrossRef]
  49. Wolgamot, H.A.; Taylor, P.H.; Taylor, R.E. The interaction factor and directionality in wave energy arrays. Ocean Eng. 2012, 47, 65–73. [Google Scholar] [CrossRef]
  50. Babarit, A. Impact of long separating distances on the energy production of two interacting wave energy converters. Ocean Eng. 2010, 37, 718–729. [Google Scholar] [CrossRef]
  51. Borgarino, B.; Babarit, A.; Ferrant, P. Impact of wave interactions effects on energy absorption in large arrays of wave energy converters. Ocean Eng. 2012, 41, 79–88. [Google Scholar] [CrossRef]
  52. Weller, S.D.; Stallard, T.J.; Stansby, P.K. Experimental measurements of irregular wave interaction factors in closely spaced arrays. IET Renew. Power Gener. 2010, 4, 628–637. [Google Scholar] [CrossRef]
  53. Göteman, M.; Engström, J.; Eriksson, M.; Isberg, J. Optimizing wave energy parks with over 1000 interacting point-absorbers using an approximate analytical method. Int. J. Mar. Energy 2015, 10, 113–126. [Google Scholar] [CrossRef]
  54. Wu, J.; Shekh, S.; Sergiienko, N.Y.; Cazzolato, B.S.; Ding, B.; Neumann, F.; Wagner, M. Fast and effective optimisation of arrays of submerged wave energy converters. In Proceedings of the Genetic and Evolutionary Computation Conference 2016, Denver, CO, USA, 20–24 July 2016; pp. 1045–1052. [Google Scholar] [CrossRef]
  55. Ruiz, P.M.; Nava, V.; Topper, M.B.R.; Minguela, P.R.; Ferri, F.; Kofoed, J.P. Layout Optimisation of Wave Energy Converter Arrays. Energies 2017, 10, 1262. [Google Scholar] [CrossRef]
  56. Giassi, M.; Göteman, M. Layout design of wave energy parks by a genetic algorithm. Ocean Eng. 2018, 154, 252–261. [Google Scholar] [CrossRef]
  57. Clauss, G.F.; Birk, L. Hydrodynamic shape optimization of large offshore structures. Appl. Ocean Res. 1996, 18, 157–171. [Google Scholar] [CrossRef]
  58. Birk, L. Application of constrained multi-objective optimization to the design of offshore structure hulls. J. Offshore Mech. Arct. Eng. 2009, 131, 011301. [Google Scholar] [CrossRef]
  59. ElChahal, G.; Lafon, P.; Younes, R. Modelling And Optimizing Floating Breakwaters Using Density Distribution. In Proceedings of the Seventeenth International Offshore and Polar Engineering Conference, Lisbon, Portugal, 1–6 July 2007. [Google Scholar]
  60. Kramer, M.V.; Frigaard, P. Efficient Wave Energy Amplification With Wave Reflectors. In Proceedings of the Twelfth International Offshore and Polar Engineering Conference, Kitakyushu, Japan, 26–31 May 2002. [Google Scholar]
  61. Vantorre, M.; Banasiak, R.; Verhoeven, R. Modelling of hydraulic performance and wave energy extraction by a point absorber in heave. Appl. Ocean Res. 2004, 26, 61–72. [Google Scholar] [CrossRef]
  62. Alves, M.; Traylor, H.; Sarmento, A. Hydrodynamic Optimization of a Wave Energy Converter Using a Heave Motion Buoy. In Proceedings of the 7th European Wave and Tidal Energy Conference (EWTEC 2007), Porto, Portugal, 11–13 September 2007. [Google Scholar]
  63. Ruellan, M.; BenAhmed, H.; Multon, B.; Josset, C.; Babarit, A.; Clement, A. Design Methodology for a SEAREV Wave Energy Converter. IEEE Trans. Energy Convers. 2010, 25, 760–767. [Google Scholar] [CrossRef]
  64. Babarit, A.; Hals, J.; Muliawan, M.J.; Kurniawan, A.; Moan, T.; Krokstad, J. Numerical benchmarking study of a selection of wave energy converters. Renew. Energy 2012, 41, 44–63. [Google Scholar] [CrossRef]
  65. McCabe, A.P. Constrained optimization of the shape of a wave energy collector by genetic algorithm. Renew. Energy 2013, 51, 274–284. [Google Scholar] [CrossRef]
  66. Kurniawan, A.; Moan, T. Multi-objective optimization of wave energy absorber geometry. In Modelling and Geometry Optimisation of Wave Energy Converters; Academia.edu: San Francisco, CA, USA, 2013. [Google Scholar]
  67. Kurniawan, A.; Moan, T. Optimal Geometries for Wave Absorbers Oscillating About a Fixed Axis. IEEE J. Ocean. Eng. 2013, 38, 117–130. [Google Scholar] [CrossRef]
  68. Glendenning, I. Ocean wave power. Appl. Energy 1977, 3, 197–222. [Google Scholar] [CrossRef]
  69. Neill, S.P.; Hashemi, M.R. Wave power variability over the northwest European shelf seas. Appl. Energy 2013, 106, 31–46. [Google Scholar] [CrossRef]
  70. Rusu, E.; Soares, C.G. Wave energy pattern around the Madeira Islands. Energy 2012, 45, 771–785. [Google Scholar] [CrossRef]
  71. Rusu, L.; Soares, C.G. Wave energy assessments in the Azores islands. Renew. Energy 2012, 45, 183–196. [Google Scholar] [CrossRef]
  72. Beyene, A.; Wilson, J.H. Digital mapping of California wave energy resource. Int. J. Energy Res. 2007, 31, 1156–1168. [Google Scholar] [CrossRef]
  73. Henfridsson, U.; Neimane, V.; Strand, K.; Kapper, R.; Bernhoff, H.; Danielsson, O.; Leijon, M.; Sundberg, J.; Thorburn, K.; Ericsson, E.; et al. Wave energy potential in the Baltic Sea and the Danish part of the North Sea, with reflections on the Skagerrak. Renew. Energy 2007, 32, 2069–2084. [Google Scholar] [CrossRef]
  74. López, I.; Iglesias, G. Efficiency of OWC wave energy converters: A virtual laboratory. Appl. Ocean Res. 2014, 44, 63–70. [Google Scholar] [CrossRef]
  75. Vicinanza, D.; Contestabile, P.; Ferrante, V. Wave energy potential in the north-west of Sardinia (Italy). Renew. Energy 2013, 50, 506–521. [Google Scholar] [CrossRef]
  76. Pinson, P.; Reikard, G.; Bidlot, J.R. Probabilistic forecasting of the wave energy flux. Appl. Energy 2012, 93, 364–370. [Google Scholar] [CrossRef]
  77. Li, Y.; Willman, L. Feasibility analysis of offshore renewables penetrating local energy systems in remote oceanic areas—A case study of emissions from an electricity system with tidal power in Southern Alaska. Appl. Energy 2014, 117, 42–53. [Google Scholar] [CrossRef]
  78. Delft3D-Wave User Manual; Delft University of Technology: Delft, The Netherlands, 2005.
  79. Roelvink, D.; Reniers, A.J.H.M.; Van Dongeren, A.; Van Thiel de Vries, J.; Lescinski, J.; McCall, R. XBeach Model Description and Manual; Unesco-IHE Institute for Water Education, Deltares and Delft University of Tecnhology: Delft, The Netherlands, 2010. [Google Scholar]
  80. User Manual and System Documentation of WAVEWATCH III TM, Version 3.14. 2000. Available online: https://polar.ncep.noaa.gov/ (accessed on 13 December 2018).
  81. Booij, N.; Ris, R.C.; Holthuijsen, L.H. A third-generation wave model for coastal regions: 1. Model description and validation. J. Geophys. Res. Ocean. 1999, 104, 7649–7666. [Google Scholar]
  82. Ris, R.C.; Holthuijsen, L.H.; Booij, N. A third-generation wave model for coastal regions: 2. Verification. J. Geophys. Res. Ocean. 1999, 104, 7667–7681. [Google Scholar] [CrossRef]
  83. Team, S. SWAN, Scientific and Technical Documentation, SWAN Cycle III Version 40.72 ABC; Delft University of Technology: Delft, The Netherlands, 2009; Available online: http//www.swan.tudelft.nl (accessed on 1 March 2009).
  84. Salter, S.H. Wave power. Nature 1974, 249, 720–724. [Google Scholar] [CrossRef]
  85. López, I.; Andreu, J.; Ceballos, S.; de Alegría, I.M.; Kortabarria, I. Review of wave energy technologies and the necessary power-equipment. Renew. Sustain. Energy Rev. 2013, 27, 413–434. [Google Scholar] [CrossRef]
  86. Guo, B.; Ringwood, J.V. Geometric optimisation of wave energy conversion devices: A survey. Appl. Energy 2021, 297, 117100. [Google Scholar] [CrossRef]
  87. Falcão, A.F.O.; Henriques, J.C.C. Oscillating-water-column wave energy converters and air turbines: A review. Renew. Energy 2016, 85, 1391–1424. [Google Scholar] [CrossRef]
  88. He, F.; Zhang, H.; Zhao, J.; Zheng, S.; Iglesias, G. Hydrodynamic performance of a pile-supported OWC breakwater: An analytical study. Appl. Ocean Res. 2019, 88, 326–340. [Google Scholar] [CrossRef]
  89. Zheng, S.; Zhang, Y.; Iglesias, G. Coast/breakwater-integrated OWC: A theoretical model. Mar. Struct. 2019, 66, 121–135. [Google Scholar] [CrossRef]
  90. Yemm, R.; Pizer, D.; Retzler, C.; Henderson, R. Pelamis: Experience from concept to connection. Philos. Trans. R. Soc. A Math. Phys. Eng. Sci. 2012, 370, 365–380. [Google Scholar] [CrossRef]
  91. Allen, J.; Sampanis, K.; Wan, J.; Greaves, D.; Miles, J.; Iglesias, G. Laboratory Tests in the Development of WaveCat. Sustainability 2016, 8, 1339. [Google Scholar] [CrossRef]
  92. Oliveira, P.; Taveira-Pinto, F.; Morais, T.; Rosa-Santos, P. Experimental evaluation of the effect of wave focusing walls on the performance of the Sea-wave Slot-cone Generator. Energy Convers. Manag. 2016, 110, 165–175. [Google Scholar] [CrossRef]
  93. Vicinanza, D.; Margheritini, L.; Kofoed, J.P.; Buccino, M. The SSG Wave Energy Converter: Performance, Status and Recent Developments. Energies 2012, 5, 193–226. [Google Scholar] [CrossRef]
  94. Ricci, P.; Alves, M.; Falcao, A.; Sarmento, A. Optimisation of the geometry of wave energy converters. In Proceedings of the OTTI International Conference on Ocean Energy, Bremerhaven, Germany, 23–24 October 2006. [Google Scholar]
  95. Perugini, D. Numerical Models. In Advances in Volcanology; Springer: Berlin/Heidelberg, Germany, 2021; pp. 41–57. [Google Scholar] [CrossRef]
  96. Arzel, T.; Bjarte-Larsson, T.; Falnes, J. Hydrodynamic Parameters for a Floating WEC Force-Reacting against a Submerged Body [Wave Energy Converter]; OSTI.GOV: Oak Ridge, TN, USA, 2001. [Google Scholar]
  97. Pecher, A.; Kofoed, J.P. (Eds.) Handbook of Ocean Wave Energy; Springer: Berlin/Heidelberg, Germany, 2017; Volume 7. [Google Scholar] [CrossRef]
  98. Kagemoto, H.; Yue, D.K.P. Interactions among Multiple Three-Dimensional Bodies in Water Waves: An Exact Algebraic Method. J. Fluid Mech. 1986, 166, 189–209. [Google Scholar] [CrossRef]
  99. Mavrakos, S.A.; Koumoutsakos, P. Hydrodynamic interaction among vertical axisymmetric bodies restrained in waves. Appl. Ocean Res. 1987, 9, 128–140. [Google Scholar] [CrossRef]
  100. McNatt, J.C.; Venugopal, V.; Forehand, D. A novel method for deriving the diffraction transfer matrix and its application to multi-body interactions in water waves. Ocean Eng. 2015, 94, 173–185. [Google Scholar] [CrossRef]
  101. Nataliia Sergiienko. Wave Energy Converter (WEC) Array Simulator, MATLAB Central File Exchange. Available online: https://www.mathworks.com/matlabcentral/fileexchange/71840-wave-energy-converter-wec-array-simulator (accessed on 11 October 2022).
  102. Penalba, M.; Ringwood, J.V. Systematic complexity reduction of wave-to-wire models for wave energy system design. Ocean Eng. 2020, 217, 107651. [Google Scholar] [CrossRef]
  103. Sun, L.; Stansby, P.; Zang, J.; Moreno, E.C.; Taylor, P.H. Linear diffraction analysis for optimisation of the three-float multi-mode wave energy converter M4 in regular waves including small arrays. J. Ocean Eng. Mar. Energy 2016, 2, 429–438. [Google Scholar] [CrossRef]
  104. Sörensen, K. Metaheuristics—The metaphor exposed. Int. Trans. Oper. Res. 2013, 22, 3–18. [Google Scholar] [CrossRef]
  105. Beiranvand, V.; Hare, W.; Lucet, Y. Best practices for comparing optimization algorithms. Optim. Eng. 2017, 18, 815–848. [Google Scholar] [CrossRef]
  106. Noad, I.F.; Porter, R. Optimisation of arrays of flap-type oscillating wave surge converters. Appl. Ocean Res. 2015, 50, 237–253. [Google Scholar] [CrossRef]
  107. Vatchavayi, S.R. Heuristic Optimization of Wave Energy Converter Arrays. Retrieved from the University of Minnesota Digital Conservancy. 2019. Available online: https://hdl.handle.net/11299/206185 (accessed on 15 June 2019).
  108. Thomas, S.; Eriksson, M.; Göteman, M.; Hann, M.; Isberg, J.; Engström, J. Experimental and Numerical Collaborative Latching Control of Wave Energy Converter Arrays. Energies 2018, 11, 3036. [Google Scholar] [CrossRef]
  109. Feng, Z.; Kerrigan, E.C. LatchingDeclutching Control of Wave Energy Converters Using Derivative-Free Optimization. IEEE Trans. Sustain. Energy 2015, 6, 773–780. [Google Scholar] [CrossRef]
  110. Lyu, J.; Abdelkhalik, O.; Gauchia, L. Optimization of dimensions and layout of an array of wave energy converters. Ocean Eng. 2019, 192, 106543. [Google Scholar]
  111. Abdelkhalik, O.; Darani, S. Optimization of nonlinear wave energy converters. Ocean Eng. 2018, 162, 187–195. [Google Scholar]
  112. Giassi, M.; Göteman, M.; Thomas, S.; Engström, J.; Eriksson, M.; Isberg, J. Multi-parameter optimization of hybrid arrays of point absorber wave energy converters. In Proceedings of the 12th European Wave and Tidal Energy Conference (EWTEC), Cork, Ireland, 27–31 August 2017. [Google Scholar]
  113. Sharp, C.; DuPont, B. Wave energy converter array optimization: A genetic algorithm approach and minimum separation distance study. Ocean Eng. 2018, 163, 148–156. [Google Scholar] [CrossRef]
  114. Liu, Z.; Wang, Y.; Hua, X. Prediction and optimization of oscillating wave surge converter using machine learning techniques. Energy Convers. Manag. 2020, 210, 112677. [Google Scholar] [CrossRef]
  115. Powell, M.J.D. A direct search optimization method that models the objective and constraint functions by linear interpolation. In Advances in Optimization and Numerical Analysis; Springer: Dordrecht, The Netherlands, 1994; pp. 51–67. [Google Scholar]
  116. Abbass, H.A.; Sarker, R.; Newton, C. PDE: A Pareto-frontier differential evolution approach for multi-objective optimization problems. In Proceedings of the 2001 congress on evolutionary computation (IEEE Cat. No. 01TH8546), Seoul, Korea, 27–30 May 2001; Volume 2, pp. 971–978. [Google Scholar]
  117. Deb, K.; Pratap, A.; Agarwal, S.; Meyarivan, T. A fast and elitist multiobjective genetic algorithm: NSGA-II. IEEE Trans. Evol. Comput. 2002, 6, 182–197. [Google Scholar] [CrossRef]
  118. Srinivas, N.; Deb, K. Muiltiobjective optimization using nondominated sorting in genetic algorithms. Evol. Comput. 1994, 2, 221–248. [Google Scholar] [CrossRef]
  119. Deb, K.; Jain, H. An evolutionary many-objective optimization algorithm using reference-point-based nondominated sorting approach, part I: Solving problems with box constraints. IEEE Trans. Evol. Comput. 2013, 18, 577–601. [Google Scholar] [CrossRef]
  120. Capillo, A.; Luzi, M.; Pasc, M.; Rizzi, A.; Mascioli, F.M.F. Energy transduction optimization of a wave energy converter by evolutionary algorithms. In Proceedings of the 2018 International Joint Conference on Neural Networks (IJCNN), Rio de Janeiro, Brazil, 8–13 July 2018; pp. 1–8. [Google Scholar]
  121. Faraggiana, E.; Masters, I.; Chapman, J. Design of an optimization scheme for the WaveSub array. In Advances in Renewable Energies Offshore, Proceedings of the 3rd International Conference on Renewable Energies Offshore (RENEW), Lisbon, Portugal, 8–10 October 2018; Researchgate: Berlin, Germany, 2018; pp. 8–10. [Google Scholar]
  122. Garcia-Teruel, A.; DuPont, B.; Forehand, D.I.M. Hull geometry optimisation of wave energy converters: On the choice of the optimisation algorithm and the geometry definition. Appl. Energy 2020, 280, 115952. [Google Scholar] [CrossRef]
  123. Talaat, M.; Sedhom, B.E.; Hatata, A.Y. A new approach for integrating wave energy to the grid by an efficient control system for maximum power based on different optimization techniques. Int. J. Electr. Power Energy Syst. 2021, 128, 106800. [Google Scholar] [CrossRef]
  124. Mahdy, A.; Hasanien, H.M.; Hameed, W.H.A.; Turky, R.A.; Aleem, S.H.E.A.; Ebrahim, E.A. Nonlinear Modeling and Real-Time Simulation of a Grid-Connected AWS Wave Energy Conversion System. IEEE Trans. Sustain. Energy 2022, 13, 1744–1755. [Google Scholar] [CrossRef]
  125. Neshat, M.; Sergiienko, N.Y.; Mirjalili, S.; Nezhad, M.M.; Piras, G.; Garcia, D.A. Multi-mode wave energy converter design optimisation using an improved moth flame optimisation algorithm. Energies 2021, 14, 3737. [Google Scholar] [CrossRef]
  126. Neshat, M.; Mirjalili, S.; Sergiienko, N.Y.; Esmaeilzadeh, S.; Amini, E.; Heydari, A.; Garcia, D.A. Layout optimisation of offshore wave energy converters using a novel multi-swarm cooperative algorithm with backtracking strategy: A case study from coasts of Australia. Energy 2022, 239, 122463. [Google Scholar] [CrossRef]
  127. Huang, X.; Zhu, L.; Wu, W.; Lu, K.; Wang, K.; Koh, C.S. A Global Maximum Power Point Tracking Control Strategy Based on Particle Swarm Optimization Algorithm for Point-Absorber-Type Wave Energy Converters. In Proceedings of the 2021 IEEE 12th Energy Conversion Congress & Exposition-Asia (ECCE-Asia), Singapore, 24 May 2021; pp. 2089–2094. [Google Scholar] [CrossRef]
  128. de Andrés, A.D.; Guanche, R.; Meneses, L.; Vidal, C.; Losada, I.J. Factors that influence array layout on wave energy farms. Ocean Eng. 2014, 82, 32–41. [Google Scholar] [CrossRef]
  129. Balitsky, P.; Bacelli, G.; Ringwood, J.V. Control-influenced layout optimization of arrays of wave energy converters. In Proceedings of the International Conference on Offshore Mechanics and Arctic Engineering, San Francisco, CA, USA, 8–13 June 2014; Volume 45547, p. V09BT09A022. [Google Scholar]
  130. Blanco, M.; Moreno-Torres, P.; Lafoz, M.; Ramírez, D. Design parameter analysis of point absorber WEC via an evolutionary-algorithm-based dimensioning tool. Energies 2015, 8, 11203–11233. [Google Scholar] [CrossRef]
  131. Sharp, C.; DuPont, B. A multi-objective real-coded genetic algorithm method for wave energy converter array optimization. In Proceedings of the International Conference on Offshore Mechanics and Arctic Engineering, Busan, Korea, 19–24 June 2016; Volume 49972, p. V006T09A027. [Google Scholar]
  132. Ferri, F. Computationally efficient optimisation algorithms for WECs arrays. In Proceedings of the 12th European Wave and Tidal Energy Conference, Cork, Ireland, 27 August–1 September 2017; p. 798. [Google Scholar]
  133. Fang, H.-W.; Feng, Y.-Z.; Li, G.-P. Optimization of wave energy converter arrays by an improved differential evolution algorithm. Energies 2018, 11, 3522. [Google Scholar] [CrossRef]
  134. Neshat, M.; Alexander, B.; Wagner, M.; Xia, Y. A detailed comparison of meta-heuristic methods for optimising wave energy converter placements. In Proceedings of the Genetic and Evolutionary Computation Conference, Kyoto, Japan, 15–19 July 2018; pp. 1318–1325. [Google Scholar]
  135. Neshat, M.; Abbasnejad, E.; Shi, Q.; Alexander, B.; Wagner, M. Adaptive neuro-surrogate-based optimisation method for wave energy converters placement optimisation. In Proceedings of the International Conference on Neural Information Processing, Vancouver, BC, Canada, 8–14 December 2019; pp. 353–366. [Google Scholar]
  136. Neshat, M.; Sergiienko, N.Y.; Amini, E.; Majidi Nezhad, M.; Astiaso Garcia, D.; Alexander, B.; Wagner, M. A New Bi-Level Optimisation Framework for Optimising a Multi-Mode Wave Energy Converter Design: A Case Study for the Marettimo Island, Mediterranean Sea. Energies 2020, 13, 5498. [Google Scholar] [CrossRef]
  137. Neshat, M.; Alexander, B.; Wagner, M. A hybrid cooperative co-evolution algorithm framework for optimising power take off and placements of wave energy converters. Inf. Sci. 2020, 534, 218–244. [Google Scholar] [CrossRef]
  138. Bosma, B.; Brekken, T.; Lomonaco, P.; DuPont, B.; Sharp, C.; Batten, B. Array modeling and testing of fixed OWC type Wave Energy Converters. Int. Mar. Energy J. 2020, 3, 137–143. [Google Scholar] [CrossRef]
  139. Amini, E.; Mehdipour, S.; Faraggiana, E.; Golbaz, D.; Mozaffari, S.; Bracco, G.; Neshat, M. Optimization of hydraulic power take-off system settings for point absorber wave energy converter. Renew. Energy 2022, 194, 938–954. [Google Scholar] [CrossRef]
  140. Delmonte, N.; Robles, E.; Cova, P.; Giuliani, F.; Faÿ, F.X.; Lopez, J.; Ruol, P.; Martinelli, L. An Iterative Refining Approach to Design the Control of Wave Energy Converters with Numerical Modeling and Scaled HIL Testing. Energies 2020, 13, 2508. [Google Scholar] [CrossRef]
  141. Jusoh, M.A.; Ibrahim, M.Z.; Daud, M.Z.; Yusop, Z.M.; Albani, A. An Estimation of Hydraulic Power Take-off Unit Parameters for Wave Energy Converter Device Using Non-Evolutionary NLPQL and Evolutionary GA Approaches. Energies 2021, 14, 79. [Google Scholar] [CrossRef]
  142. Huang, L.; Yu, H.; Hu, M.; Zhao, J.; Cheng, Z. A novel flux-switching permanent-magnet linear generator for wave energy extraction application. IEEE Trans. Magn. 2011, 47, 1034–1037. [Google Scholar] [CrossRef]
  143. Babarit, A.; Clement, A.H. Shape Optimisation of the SEAREV Wave Energy Converter. In Proceedings of the World Renewable Energy Conference, Florence, Italy, 19–25 August 2006. [Google Scholar]
  144. Cargo, C.J.; Plummer, A.R.; Hillis, A.J.; Schlotter, M. Determination of optimal parameters for a hydraulic power take-off unit of a wave energy converter in regular waves. Inst. Mech. Eng. Part A 2012, 226, 98–111. [Google Scholar] [CrossRef]
  145. Yu, Y.-H.; Tom, N.; Jenne, D. Numerical analysis on hydraulic power take-off for wave energy converter and power smoothing methods. In Proceedings of the International Conference on Offshore Mechanics and Arctic Engineering, Madrid, Spain, 17–22 June 2018; Volume 51319, p. V010T09A043. [Google Scholar]
  146. Gomes, R.P.F.; Henriques, J.C.C.; Gato, L.M.C.; Falcão, A.F.d. IPS two-body wave energy converter: Acceleration tube optimization. In Proceedings of the Twentieth International Offshore and Polar Engineering Conference, Beijing, China, 20–25 June 2010. [Google Scholar]
  147. Colby, M.K.; Nasroullahi, E.M.; Tumer, K. Optimizing ballast design of wave energy converters using evolutionary algorithms. In Proceedings of the 13th Annual Conference on Genetic and Evolutionary Computation, Dublin, Ireland, 12–16 July 2011; pp. 1739–1746. [Google Scholar]
  148. Victor, L.; Troch, P.; Kofoed, J.P. On the Effects of Geometry Control on the Performance of Overtopping Wave Energy Converters. Energies 2011, 4, 1574–1600. [Google Scholar] [CrossRef]
  149. Gomes, R.P.F.; Henriques, J.C.C.; Gato, L.M.C.; Falcão, A.F.d. Hydrodynamic optimization of an axisymmetric floating oscillating water column for wave energy conversion. Renew. Energy 2012, 44, 328–339. [Google Scholar] [CrossRef]
  150. Goggins, J.; Finnegan, W. Shape optimisation of floating wave energy converters for a specified wave energy spectrum. Renew. Energy 2014, 71, 208–220. [Google Scholar] [CrossRef]
  151. Margheritini, L.; Stratigaki, V.; Troch, P. Geometry optimization of an overtopping wave energy device implemented into the new breakwater of the Hanstholm port expansion. In Proceedings of the Twenty-second International Offshore and Polar Engineering Conference, Rhodes, Greece, 17–22 June 2012. [Google Scholar]
  152. Silva, S.R.e.; Gomes, R.P.F.; Falcao, A.F.O. Hydrodynamic optimization of the UGEN: Wave energy converter with U-shaped interior oscillating water column. Int. J. Mar. Energy 2016, 15, 112–126. [Google Scholar] [CrossRef]
  153. Tom, N.M.; Lawson, M.J.; Yu, Y.-H.; Wright, A.D. Development of a nearshore oscillating surge wave energy converter with variable geometry. Renew. Energy 2016, 96, 410–424. [Google Scholar] [CrossRef]
  154. Li, Y.; Peng, H.; Qiu, W.; Lundrigan, B.; Gardiner, T. Hydrodynamic analysis and optimization of a hinged type wave energy converter. In Proceedings of the International Conference on Offshore Mechanics and Arctic Engineering, Busan, Korea, 19–24 June 2016; Volume 49972, p. V006T09A024. [Google Scholar]
  155. Mahnamfar, F.; Altunkaynak, A. Comparison of numerical and experimental analyses for optimizing the geometry of OWC systems. Ocean Eng. 2017, 130, 10–24. [Google Scholar] [CrossRef]
  156. Sergiienko, N.Y.; Cazzolato, B.S.; Ding, B.; Hardy, P.; Arjomandi, M. Performance comparison of the floating and fully submerged quasi-point absorber wave energy converters. Renew. Energy 2017, 108, 425–437. [Google Scholar] [CrossRef]
  157. Renzi, E.; Leech, J.; Phillips, I. WEC-GA optimisation tool for an oscillating wave surge converter. In Proceedings of the European Wave and Tidal Energy Conference, Cork, Ireland, 27 August–1 September 2017. [Google Scholar]
  158. Bouali, B.; Larbi, S. Sequential optimization and performance prediction of an oscillating water column wave energy converter. Ocean Eng. 2017, 131, 162–173. [Google Scholar] [CrossRef]
  159. Wang, L.; Ringwood, J. Geometric optimization of a hinge-barge wave energy converter. In Proceedings of the European Tidal and Wave Energy Conference Proceedings, Napoli, Italy, 1–6 September 2019. [Google Scholar]
  160. Ulazia, A.; Esnaola, G.; Serras, P.; Penalba, M. On the impact of long-term wave trends on the geometry optimisation of oscillating water column wave energy converters. Energy 2020, 206, 118146. [Google Scholar] [CrossRef]
Figure 1. Source terms of wind-wave models.
Figure 1. Source terms of wind-wave models.
Energies 15 07734 g001
Figure 2. Common point absorbers.
Figure 2. Common point absorbers.
Energies 15 07734 g002
Figure 3. Fixed (left) and floating (right) OWC.
Figure 3. Fixed (left) and floating (right) OWC.
Energies 15 07734 g003
Figure 4. Pelamis WEC.
Figure 4. Pelamis WEC.
Energies 15 07734 g004
Figure 5. Terminator types of WECs.
Figure 5. Terminator types of WECs.
Energies 15 07734 g005
Figure 6. Parameters defining the LCoE for the WECs.
Figure 6. Parameters defining the LCoE for the WECs.
Energies 15 07734 g006
Figure 7. Transforming wave energy into electrical power by different means, reprinted from Pecher and Kofoed [97].
Figure 7. Transforming wave energy into electrical power by different means, reprinted from Pecher and Kofoed [97].
Energies 15 07734 g007
Figure 8. Different optimized layouts with various numbers of WECs reprinted with permission from (a) Giassi et al. [56], (b) Sarkar et al. [42], and (c) Lyu et al. [110].
Figure 8. Different optimized layouts with various numbers of WECs reprinted with permission from (a) Giassi et al. [56], (b) Sarkar et al. [42], and (c) Lyu et al. [110].
Energies 15 07734 g008aEnergies 15 07734 g008b
Figure 9. Hydraulic PTO of a two-body point absorber.
Figure 9. Hydraulic PTO of a two-body point absorber.
Energies 15 07734 g009
Figure 10. Optimization procedure of the PTO settings in recent studies, adapted from (a) Delmonte et al. (2020) [140] and (b) Jusoh et al. (2021) [141].
Figure 10. Optimization procedure of the PTO settings in recent studies, adapted from (a) Delmonte et al. (2020) [140] and (b) Jusoh et al. (2021) [141].
Energies 15 07734 g010aEnergies 15 07734 g010b
Figure 11. Recent investigations on adjusting the PTO settings impacts on the WEC power production and capture width reprinted with permission from (a) Cargo et al. (2011) [144], (b) Yu et al. (2018) [145], and (c) Josuh et al. (2021) [141].
Figure 11. Recent investigations on adjusting the PTO settings impacts on the WEC power production and capture width reprinted with permission from (a) Cargo et al. (2011) [144], (b) Yu et al. (2018) [145], and (c) Josuh et al. (2021) [141].
Energies 15 07734 g011
Table 1. Summary of the recent publications on the WEC array optimization.
Table 1. Summary of the recent publications on the WEC array optimization.
Author(s)–YearWEC TypeWEC No.Objective FunctionAlgorithmRef.
PAOWCAttenuatorTerminator
Deandres (2014) 2, 3, 4q-factorGA + Parabolic Intersection[128]
Baltisky (2014) 2, 3, 4, 5, 6Mean AEPGlobal Control[129]
Noad et al. (2015) 3, 5Absorbed powerMulti-Dimensional Optimization[106]
Blanco et al. (2015) 2Maximize powerEA[130]
Sharp & DuPont (2016) 5Power and costGA[131]
Wu et al. (2016) 25, 50, 100Computational costEA and CMA-ES[54]
Sarkar et al. (2016) 40Maximize powerGA and Monte Carlo[42]
Ruiz et al. (2017) >10Maximize powerCMA-ES, GA, GSO[55]
Ferri (2017) >50Computational costCMA-ES + MM[132]
Giassi et al. (2017) 9, 12Maximize powerGA[112]
Blanco et al. (2018) 2Maximize powerEA[119]
Sharp and DuPont (2018) 5Power and costGA[113]
Giassi et al. (2018) 4–14Maximize powerGA + Multiple Scattering[56]
Fang et al. (2018) 3, 5, 8Maximize powerEA[133]
Neshat et al. (2018) 4Maximize powerMeta-Heuristic Algorithm[134]
Lyu et al. (2019) 3, 5, 7Optimal controlGA[110]
Vatchavayi (2019) 4–9Maximize powerCMA-ES[107]
Neshat et al. (2019) 16Maximize powerNeural Optimization + Analytical[135]
Faraggiana et al. (2019) 1–3Minimize LCoEPSO and GA[121]
Neshat et al. (2020) 49, 100Maximize powerMulti-Strategy EAs[136]
Neshat et al. (2020) 4, 16Maximize powerCooperative EAs[137]
Bosma et al. (2020) 5Average power-[138]
Table 2. Geometry optimization of the different WECs.
Table 2. Geometry optimization of the different WECs.
Author(s)–YearWEC TypeParametersObjective FunctionAlgorithmRef.
PAOWCAttenuatorTerminator
Babarit (2006) Length, Beam, DraughtAbsorbed power, CostGA[143]
Gomes et al. (2010) Radius, Height, Draught, SubmergenceOptimal design valuesDE, GA[146]
Colby et al. (2011) Design of Ballast Chamber Cuts, Weight DistributionAnnual power outputEAs[147]
Victor et al. (2011) Ramp Angle, Freeboard, SubmergenceOptimal design valuesMulti-Scatter[148]
Gomes (2012) Length and Diameters of the Small and Large Thickness TubesEnergy absorptionCOBYLA, DE[149]
Goggins et al. (2014) Geometric Shape and RadiiMaximizing power, Maximizing Significant velocity (double amplitude motion)-[150]
Margherittini et al. (2012) Crest Level, Ramp Angle, Ramp DraughtMaximizing hydraulic efficiency-[151]
Noad (2015) Length, Flap Width, Hinge DepthCapture factor-[106]
Silva et al. (2016) Radii, Height, Draught, SubmergenceAnnual averaged power outputCOBYLA + GA[152]
Tom et al. (2016) Flap Size, Vane Size, Vane Number, submergencePower absorptionNonlinear optimization[153]
Li et al. (2016) Length, Draught, DistancePower absorptionTwo-step optimization[154]
Mahnamfar et al. (2017) Chamber Size, Orifice Size, Submergence, Front WallMaximum powerNash-Sutcliffe Coefficient of Efficiency[155]
Sergiienko et al. (2017) Radius, Heights, Cone, Angle, DraughtPerformance-optimal control-[156]
Renzi et al. (2017) Length, Width, Height, SubmergenceCapture factorGA[157]
Bouali (2017) Immersion Depth, OWC WidthHydrodynamic efficiencySequential procedure[158]
Esmaeilzadeh et al. (2019) Elongation Coefficients of the WEC Base ShapePower outputGA[45]
Wang et al. (2019) Length of the Fore and Aft BargesExtracted energyExhaustive search method[159]
Ulazia et al. (2020) Chamber Size, Orifice Size, SubmergenceCapture widthTwo-value optimization[160]
Publisher’s Note: MDPI stays neutral with regard to jurisdictional claims in published maps and institutional affiliations.

Share and Cite

MDPI and ACS Style

Shadmani, A.; Nikoo, M.R.; Al-Raoush, R.I.; Alamdari, N.; Gandomi, A.H. The Optimal Configuration of Wave Energy Conversions Respective to the Nearshore Wave Energy Potential. Energies 2022, 15, 7734. https://doi.org/10.3390/en15207734

AMA Style

Shadmani A, Nikoo MR, Al-Raoush RI, Alamdari N, Gandomi AH. The Optimal Configuration of Wave Energy Conversions Respective to the Nearshore Wave Energy Potential. Energies. 2022; 15(20):7734. https://doi.org/10.3390/en15207734

Chicago/Turabian Style

Shadmani, Alireza, Mohammad Reza Nikoo, Riyadh I. Al-Raoush, Nasrin Alamdari, and Amir H. Gandomi. 2022. "The Optimal Configuration of Wave Energy Conversions Respective to the Nearshore Wave Energy Potential" Energies 15, no. 20: 7734. https://doi.org/10.3390/en15207734

APA Style

Shadmani, A., Nikoo, M. R., Al-Raoush, R. I., Alamdari, N., & Gandomi, A. H. (2022). The Optimal Configuration of Wave Energy Conversions Respective to the Nearshore Wave Energy Potential. Energies, 15(20), 7734. https://doi.org/10.3390/en15207734

Note that from the first issue of 2016, this journal uses article numbers instead of page numbers. See further details here.

Article Metrics

Back to TopTop