Next Article in Journal
Alternative Simplified Analytical Models for the Electric Field, in Shoreline Pond Electrode Preliminary Design, in the Case of HVDC Transmission Systems
Previous Article in Journal
Natural Ventilation Enhancement of a Roof Solar Chimney with Wind-Induced Channel
 
 
Font Type:
Arial Georgia Verdana
Font Size:
Aa Aa Aa
Line Spacing:
Column Width:
Background:
Review

Artificial Intelligence Control System Applied in Smart Grid Integrated Doubly Fed Induction Generator-Based Wind Turbine: A Review

by
Ramesh Kumar Behara
and
Akshay Kumar Saha
*
Electrical, Electronic, and Computer Engineering, University of KwaZulu, Natal, Durban 4041, South Africa
*
Author to whom correspondence should be addressed.
Energies 2022, 15(17), 6488; https://doi.org/10.3390/en15176488
Submission received: 7 August 2022 / Revised: 23 August 2022 / Accepted: 2 September 2022 / Published: 5 September 2022

Abstract

:
Wind-driven turbines utilizing the doubly-fed induction generators aligned with the progressed IEC 61400 series standards have engrossed specific consideration as of their benefits, such as adjustable speed, consistent frequency mode of operation, self-governing competencies for voltage and frequency control, active and reactive power controls, and maximum power point tracking approach at the place of shared connection. Such resource combinations into the existing smart grid system cause open-ended problems regarding the security and reliability of power system dynamics, which needs attention. There is a prospect of advancing the art of wind turbine-operated doubly-fed induction generator control systems. This section assesses the smart grid-integrated power system dynamics, characteristics, and causes of instabilities. These instabilities are unclear in the wind and nonlinear load predictions, leading to a provisional load-rejection response. Here, machine learning computations and transfer functions measure physical inertia and control system design’s association with power, voltage, and frequency response. The finding of the review in the paper indicates that artificial intelligence-based machine and deep learning predictive diagnosis fields have gained prominence because of their low cost, less infrastructure, reduced diagnostic time, and high level of accuracy. The machine and deep learning methodologies studied in this paper can be utilized and extended to the smart grid-integrated power context to create a framework for developing practical and accurate diagnostic tools to enhance the power system’s accuracy and stability, software requirements, and deployment strategies.

1. Introduction

Recently, the growing energy demand across the globe has been battling to the extent of extensive exploitation of fossil fuels. The world energy stance statistics in 2021 indicate a steady increase in electricity demand in Social, Technological, and Environmental Pathways (STEPs), seeing a global increase in which the future of coal-generated power seems close to obsolete [1]. Renewable energies are optimistically accepted, with the desired rise of green energy generation to above 45% in 2030 from under 30% in 2020. The added advanced level in the Non-Zero Emission (NZE) would double the electricity desire growth of renewable energy to 60% linked within the STEPs. [1]. Statistics of the International Renewable Energy Agency (IRENA) in 2021 supported the world energy outlook. The statistics indicate that 2802 GW of electricity generation was produced worldwide in 2020, added by 732.4 GW of electricity from wind harvesting, as revealed in Figure 1 [2]. With increased wind energy’s ingress into the smart grid, more attention to the influence of integrated wind-generated power on the electrical system stability in many industrial applications for electricity-based operations is required [3].
Numerous variable speed wind turbines use doubly-fed induction generators (DFIGs). DFIGs are practically engaged with bi-directional electronic power controllers to prolong the rotor speed above the synchronous speed to advance the power system stabilization [4,5]. However, as the percentage of DFIGs in smart power grid upsurges, there is a requisite for DFIGs to subsidize stabilization further, and thus the perspective of DFIGs to do even more, needs further analysis [5]. The conventional DFIGs’ control methodologies are discussed in the literature to provide some forms of the voltage and frequency regulation capability from DFIGs using coordinated rotor side and grid side control methods [6,7,8,9,10], de-loaded control methods [11,12,13,14], and inertia control methods [15,16,17,18,19]. Research scholars in [20] have established that the grid-integrated DFIG suffers from loading torque oscillations on the drive chain. The causes of induced drive torque oscillations are the random wind direction and speed variation, the incompatibility of control units and machine operating parameters by DFIG magnetizing level changes, operating temperature, and mechanical conditions.
The authors in [21,22] described that the smart grid-integrated DFIG could not deliver contributions to frequency regulations. Poor frequency response results from the DFIG’s rotor linking with the electrical power system by AC/DC/AC power electronic converters. The power controllers utilize the PI, PD, or PID controllers, which require more controlling units due to the complex computations, uncertain machine parameters, and model nonlinearity [23], which has an unbalanced output at variable generation. The decoupled characteristics of actual output power and grid frequency cannot dampen the grid frequency expedition by absorbing or releasing the kinetic energy. Moreover, the MPPT control methods [24,25,26,27] using the tip speed ratio, hill-climb search algorithm, back-stepping control law, and sliding mode of the DFIGs have no reserved capacity to increase their output power when it is needed.
Implementing machine and deep learning methodologies can improve the challenges associated with smart grid-integrated wind power system stability. These methodologies can help to build affordable, accessible, and highly accurate diagnostic tools to handle complicated optimization difficulties [28,29] such as variable wind speed [30], non-linear load variations, power dispatch, and load control at the point of coupling [31]. Machine and deep learning methodologies use data to generate intelligent systems that can hold tasks entailing humanoid intellectual [32]. The research scholars in [33] outline the significant contests and technical breaches in implementing ML methodologies such as ANN in wind-driven turbines as a low computation process. The accuracy of the AI approach has a positive edge. However, the lack of interpretability is the main barrier to machine.
Learning in its extensive recognition of sensitive applications [34]. Hence, the European Union proposed the guidelines in 2016 on having the right to obtain an explanation for the individual system affected by algorithms [34,35]. A dataset mining method consists of K-means grouping using the classified samples of the dataset of climatological conditions, and historic power information, and the capturing neural network is used to predict short wind energy. Moreover, the dataset grouping effectively guides the grid power dispatch and enhances wind farms’ production planning [36].
A fuzzy control and neural network AI system in [23,37] has shown an advantage in better speed regulation, less settling time, and overshooting response of an induction motor speed control. The better speed control response in inhibiting time speed is consistent with the expected standards enhancing the error-based numerical tools and performance indices over a PI control system.
Several AI techniques, such as fuzzy logic (FL), machine/deep learning, expert systems (ES), neural networks (NN), robotics, genetic algorithm (GA), and natural language, have recently been applied extensively in the power electronic converters and induction motor drives’ system. In the grid-integrated renewable energies control utilization, AI techniques mirror operators’ intellectual functionalities conducted by computers to accomplish self-healing competencies [38]. In the natural world, wind speed is unstable and inconsistent. The oscillating nature of the renewable sources that are highly dependent on the weather conditions [39] is one of the significant aspects to be considered as a drawback. To accurately forecast wind power production, machine and deep learning computational procedures such as ANN, CNN, ANFIS, and FNN can be implemented to abstract random wind speed dataset characteristics [40], allowing us to funnel down to desirable forecasts. These factors help to organize the application of AI methodologies in the wind energy field with maximized power point tracking [41] and reduced lapses of the anticipated dataset being as feasible as possible [42]. Lower-frequency oscillations triggered by grid-integrated wind-driven turbines intimidate the steadiness of the complete electrical power structure. Hence, a strengthening-based electrical power system stabilizer can rapidly regulate the control variables online and dampen the lower-frequency oscillation under a time-dependent wind speed setup [43].
Among the tools of artificial intelligence, the machine and deep learning neural networks, i.e., ANN, CNN, ANFIS, etc., and unsupervised learning neural networks are evident in having a dominant outcome on power electronics control dominion [44]. The research scholars in [45,46,47] provided a comprehensive overview of AI executions for power electronics’ converter systems, entailing their distinct life-process stages, design, and control system as well as a conversation about their dependability. However, the paper does not debate the IEC 61400 standard alignment to assess the accomplishment of the power system stabilities [48,49]. The wind-driven turbine certification institution performs a general assessment of the system using electrical simulation methodologies of IEC 61400-27 to ensure that the evaluation outcomes align with the intended safety and dependability [50]. Study [51] outlines the integrated power grid distribution challenges and their prospective resolutions by revising the existing run-through and outlining the potential advancements in controlling electrical power distributed intelligence.
The research scholars in [38] analyzed that the customary optimization and control methodologies in innovative grid systems restrict the data processing. Hence, the research scholars suggested applying black-box nature AI processes to load predicting, grid steadiness evaluation, and safety complications to enrich the availability and resilience of intelligent power grid arrangements. The authors in [52] suggested an added comprehensive overview by focusing on cumulative difficulties and uncertainties in electrical power systems. Authors argued that using the reinforcement learning algorithms and their applications would enhance the possible control and optimization solutions. The authors in [53] focused on developing challenges and prospects for the voltage control system in intelligent grids, highlighting guidelines for the synchronization of electrical power transmission system operatives and distribution operatives.
This paper review intends to provide an inclusive assessment of the AI methodologies in Section 1 as an introduction to enable the systems that intend to model the smart grid-integrated DFIG control systems with intellect. Therefore, Section 1 essentially provides accurate and fast-acting computationally diagnostic tools that can be: (1) readily available and accessible, (2) cost-effective, (3) have a prompt processing time, and (4) increased throughput; thereby reducing the high dependency on conventional control processes, which includes corrective control systems, applications, algorithms, techniques, and critical performance measures.
Though the other review papers have focused on these machines and deep learning methodologies, however, a complete appraisal and investigation have not been accessible thus far. Section 2 of the review paper summarizes and narrates the power system stability challenges confined to IEC 61400 standards. Section 3 of this paper assesses the overall arrangement of AI methodologies. It narrates the frameworks studied, AI applications, and methods used in the DFIG control implementation ease, merging speed, training time, sensitivity, and modeling time, which are vital variables in studying AI methodologies. Thus, Section 4 intends to debate these variables and their significance in the DFIG control system based on power electronic converters. Section 4.5 of the paper assesses the wind-driven energy transformation system of the numerous AI modeling methodologies. This section comprises drives and justification, informative multilevel association, and database privacy, and the fast-tracking AI at light speed. Lastly, Section 5 and Section 6 provide a conclusive proposal for the future extension of the works on AI methodologies and applications in the DFIG-based wind turbine’s power converter control systems.
The authors intend to extensively narrate the power system’s technical challenges, particularly, the stability issues associated with the integration of the renewable energy (RE) system, confined to IEC 64100 standards in the next section. In addition, the authors also reviewed the dynamic models of REs for stability studies as well as the grid codes for REs integration into the system. Finally, the next section summarizes the research outcomes about the technical resolutions to overwhelm the power system stability challenges regarding the REs and the grid system amalgamation.

2. Power System Stability Challenges Confined to IEC 64100 Standards

Smart grid system stability is the capability of an electrical system, for an assumed primary operating state, to recover a state of operational stability after being exposed to physical disruption, with most system variables restricted so that almost the complete system remains integrated [54,55]. The increased operations of the wind-integrated energy impact power stability is defined as an established variable explaining the power supply properties supplied to the customers in normal operational circumstances. Hence, it is essential to analyze the performance of a grid-integrated wind turbine-driven DFIG to maintain the grid code standards and power system stability. Research scholars reviewed the dynamic performance of the integrated DFIG systems and the associated challenges in [54,55,56,57,58] to establish the safe and efficient procedure of power systems.
Here, the phrase power supply standards are explained as variables of the power supply as distributed to the end-user in normal operational circumstances in terms of frequency, voltage, active and reactive power, current, and interarea oscillations [59]. The adaptable speed wind turbines equipped with DFIG use power electronics converters to control their specific reactive power. However, due to the limited capacity of the PWM converters [60,61,62,63], the grid voltage control obligation is beyond the ability of DFIG. The restricted PWM inverter’s capacity impacts the grid voltage stability. From the DFIG control scheme perception, the authors in [64,65,66] presented the frequency controller established on direct power control (DPC) applied in a standard converter-fed synchronous machine and a variable speed pump station (VSPS) system with a prominence on converter topology learning. Researchers in [65] suggested the grid frequency stability study for suppressing the effect of wind farm power fluctuations using a stator voltage field-oriented control (FOC) and an H-bridge cascaded multilevel converter. Further, the power filtering algorithm solution control methodology was suggested in [67] to control the deviances of the grid frequency initiated by wind power variations. However, in the previous papers, a DPC strategy-based VSPS system for reducing wind power variation influence on grid frequency and AC voltage steadiness based on the phasor method has not been fully answered.
The research scholars in [55] suggested a wind speed prediction framework centered on a gated recurrent unit (GRU) network under the deep learning framework of the Google-Tensor (GT) flow. This methodology improvises wind speed prediction accuracy to reduce wind power fluctuations, thereby confirming the steady-state of power systems. Here, the time series-based wind speed data are modeled dynamically, and the network parameters are trained by the time to reverse the error propagation algorithm [55]. The ambient variables, such as temperature, humidity, and air pressure, have improved the wind speed accuracy. The suggested framework has higher prediction accuracy than the autoregressive moving average (ARMA) and long short-term memory (LSTM) models. Researchers suggested and developed a reliable synchronized control method, including a wind-driven turbine connected to DFIG and an energy storage system (ESS) [56]. The researchers encountered flattening wind power (WP) variations, shaving crests, empowering power schedule planning, and permitting low-voltage ride-through (LVRT) objectives. The study indicated that the higher ESS setup cost has process scale restrictions for charging and discharging [56]. Researchers utilized the proposed synchronized fuzzy logic-based LVRT methodology to anticipate the altered operational circumstances of a wind turbine (WT) and an ESS. They assessed the actual reference powers of a WT and an ESS by reviewing the rotor speed and state of charge in the fuzzy logic control computational algorithm. The usefulness of the suggested methodology is certified by achieving the effective LVRT set-up operation in power energy management between the WT and ESS and even improving the DC bus voltage regulation [56]. The methodology proposed by the authors in the paper [57] presented a voltage steadiness valuation, and maximum reactive power provision from wind-driven power plants is a kind of similar approach to the study conducted in previous article. The authors in [57] proposed two feasible voltage steadiness directories calculated and established on the probabilistic risk of growth and decline of wind-driven power at a prospective moment. The worst-case scenario value amongst the two guidelines is applied as the forecast of the voltage stability index at the candid moment, established on current system variables [57]. The authors explained the success of the suggested method in forecasting the proximity of the power system voltage failure along with the case revisions and time-series simulation methods. The authors indicated that the introduced method is standard for any adjustable renewable energy source. The suggested way can give system operators new perceptions of setting up remedial procedures to inhibit voltage failure in electrical power systems with a higher portion of renewable energy generations [57].
The service model proposed by the researchers [58] explains that modern grid codes need grid-integrated wind-driven turbines to maintain the capability of the positive and negative sequence reactive current. The association of the positive and negative sequence current confirms the wind-driven turbine’s operating safety to asymmetrical grid failure [58]. The researchers have established that the voltage-driven model delivers the most refined electrical AC power superiority at the cost of a higher DC link bus rippling. Current-generation and double-sequential regulators provide comparatively low DC link bus rippling and reasonably more minor consequences on power superiority. The depreciation approach of the higher-bandwidth DC link bus ripple operates fine in low power grid impedance surroundings. Still, it is incredibly inappropriate, including in high impedance microgrid surroundings and at lower switching frequencies [58]. This research also proposes that the authorization processes assumed by G5/4, P29, and IEEE 1547 are theoretically unacceptable to overpower all uses and circumstances [58].
The researchers proposed various computational methodologies, particle swarm optimization (PSO), multi-verse optimizer (MVO), fuzzy control logic, and neural network (NN) in [68] for wind turbine generators (WTGs) control systems. Researchers specified a requirement for logically fine-tuning the PI control unit using a heuristic methodology for the DFIG rotor side converter, without stressing a power electronic semiconductor device, unlike the findings in [69]. The authors in [68] recognized that the enhanced PI variable tuning increases the depletion of the overcurrent and fluctuations in the rotor circuit and evades the blocking of the RSC, hence accomplishing a constant operation of the WTGs during the grid failure and subsiding the generator speed after the failure initiation. Therefore, a stable power system is achieved [68].
The extreme load demand attempts to impede the generation units resulting in controlling voltage, active power, and a further drop in the power supply frequency. The researchers and specialists are actively operational together for electrical power supply superiority advancement through reactive power compensators and dynamic filters on the power supply wing and disciplining end customers for contaminating the power supply grid [70]. To ensure the consistent and follow certification of the power supply superiority features of wind-driven turbines, the International Electro-technical Commission (IEC) worked to enable power supply superiority in 1996 [71]. Subsequently, IEC Standard 61400-21, as part of the IEC 61400 standards for testing and assessing power supply quality features of grid-integrated wind power energy converters, was developed by IEC- technical committee 88. Nowadays, most wind-driven turbine industrialists supply power quality feature data accordingly [72]. These credentials are vital for power system utilities to assess the grid-connected power supply quality and grid code matters of wind-driven turbines [73,74]. The necessity of power supply superiority in the wind-integrated systems and associated concerns are stressed in Section 2.1, Section 2.2, Section 2.3, Section 2.4, Section 2.5.

2.1. Voltage Fluctuations

The IEC 61000-3-7 standard was developed as the base of flickering assessment, possessing rules and recommendations for emission restrictions for variable non-linear loads in medium voltage and high voltage systems [59,72,74,75,76,77]. The guidelines provided on the practical encounters by researchers in [75] suggest that the effect on wind power quality issues due to the voltage dips and flicker can reduce the life cycle of nearly delicate electronics and the electrical apparatus at PCC. The extreme load demand, startup of wind turbines, variable wind speed, and system faults causes the power quality abnormalities in the grid-integrated renewable energies system voltage.
The research scholars in [75] established that the shorter-period voltage flicker seriousness and longer-period extremity assess the flickering voltage extent. The intermittent voltage variations with smaller scale frequencies lower than about 30–35 Hz mostly comprise the voltage flickering. Moreover, the flickering emissions observed from constant-speed wind-driven turbines are more than the varying-speed wind-driven turbines. The sudden reduction of the voltage problem with the power system quality and wind-driven turbine generating set-up are calculated following the applicable rule in IEC 61400-3-7 standard, “Assessment of emission level for an unstable load,” and is considered in [77]. More precise to the application of this paper, the IEC 61000-3-7 standard in [78] explains a sudden voltage dip in the voltage level between 1% to 90 % of the so-called value for a shorter phase of 1ms to 1 min and is termed a voltage dip. In contrast, in most cases, a 3% of voltage dip in the power system is standard [64]. The researchers of studies in [76,77] emphasized the voltage dips’ reduction through the distributed generation system instigated by the higher level insertion of fixed speed wind turbine using a DFIG in a transmission system. Using a simple and cheap series capacitor (SC) or power transfer to the grid during the voltage steadiness improved the voltage dip reduction problems. The studies in [77] indicated the non-integration of the series compensation throughout the power disruptions and voltage dips that surpass the series converter’s rated specifications. In [79], scholars briefed on how a power converter system with a series compensator consuming less active power can reinstate the voltage dips at the load end side. Research scholars carry out the voltage dip analysis with a modeled induction machine with a flicker coefficient utilizing a failure dataset in [77] as defined by IEC 61400. Computational modeling and dynamic simulation results indicated that using an SC through wind-driven turbines could improve the power system voltage mapping at the PCC. The improvement in voltage mapping includes an increase of 3.7% and 1.6% of the PCC power supply voltage and the LVRT capability with 4.37% and 1.0% increases in the critical clearing time.
The authors discussed the IEC 61400 standards in [78]. The standards highlighted the coordinated voltage control and preventive voltage control modes, whereby the synchronized control mode traces the established value and alleviates the voltage variations. The pre-emptive control system retains faster and more responsive dynamic reactive power (DRP), keeping the WTGs’ terminus voltages and the grid voltage per the IEC 61400 standards’ recommended upper and lower limit. The authors reviewed appropriate control systems in [53,80,81] to maintain the power system voltage stability. The authors explain the Volt/Var ratio control in [53] and describe how to keep the voltage stability in extended-spell and shorter-spell aspects. In [80], the author proposed a kind of methodology to overwhelm the shortcomings of the DPC and SDC on the low voltage ride through implementation using the modified direct power control (DPC) algorithm in combination with sequence domain control (SDC). The suggested improved version of the controller adopted a fusion version of the electrical power system control to maintain the power system voltage stability, similarly utilized in SDC and the delta variation and lookup matrix table’s computation process of DPC. The droop characteristics of inner current control loop systems are adopted to control the system voltage magnitude and frequency for grid-integrated DFIGs [81]. The inserted real and reactive powers are changed depending on the voltage magnitude and frequency of the electrical power grid system.

2.2. Startup and Switching Operation of Wind Generators Onto The Smart Grid

The startup and switching operation of the wind turbine can originate power supply voltage instabilities and thus voltage swell and voltage sag that could source substantial voltage deviation. The comparative % voltage variation d due to the switching process of the wind-driven turbine is [74]:
d = 100 K u ( ψ k ) S n S k
Here, d is the comparative voltage, Kuk) is the voltage variation factor, Sn is the total assessed power of a wind-driven turbine, and S k the supply grid’s short circuit absolute power. The flickering and electrical power deviation assessment is within 95% of the maximal deviation range equivalent to the standard deviance. The acceptance levels of the switching process depend on grid supply voltage and how frequently this might happen [74]. The extreme amount of accepted switching operations in less than 10 min time intervals and 120 min time breaks are explained in the IEC 61400-3-7 Standard [82].
A voltage sag is stochastic with severe current distortion. Natural disasters or load transient conditions such as short circuit failures in the electrical power grid system, the turning-on of large inductive motors/arc furnaces/generators, and climate circumstances, including thunderstorms and birds nesting across the distribution lines, cause the voltage sag. Voltage sag occurs when the grid supply voltage magnitude drives to lower and proceeds to the standard measure from one-half cycle to 1 min. Usually, the specific extent of voltage sag is defined by the droops’ magnitude and period. The IEEE 61400-21 power supply superiority principles describe the voltage sag once the magnitude of the voltage is 0.1 per unit–0.9 per unit value and its interval is within 10 milliseconds and 60,000 milliseconds [83,84].
The research scholars in [85] introduced a novel methodology using the 30 IEEE bus testing method for discovering voltage dips impacts caused by symmetrical and unsymmetrical faults in power system transmission lines, employing Evolutionary Approaches (EA). This methodology permits the approximation of voltage swells and sags without power quality monitoring, thus growing the exposure of power quality checking systems. The suggested evolutionary operatives concerning selection, alteration, and switchover are confirmed adequately, since fault locality inaccuracy is less than 2% based on the IEEE 61400-21 standards.
The research scholars explored the usage of voltage sag generators (VSG) in [86,87] to recognize the results of voltage sags on complex loads and in renewable energy systems (RES), as specified in the IEC 61400-21 standard. The authors recommended the usage of VSG in [86] with adjustable voltage levels, periods, and frequencies, to verify the invulnerability of a delicate element within numerous voltage sag instabilities. In [87], the VSG usage is recommended based on the impedance switching described for the possible adjustment on the complexity and period of stable and unstable voltage dips, and in the creation of it, one is likely to notice the performance of wind-driven turbines under voltage dips specified in the IEC 61400-21 standard.
The power quality control center (PQCC) consists of consecutive power electronics converters, a distributed generator (DG), and a DC bus system. The researchers in [79] presented a three-phase operational scheme of the PQCC in alleviating the influences of voltage sags. The research study divides the active procedure into three phases. The initial phase 1 of the system operates by keeping the dc bus voltage at a similar extent earlier than the sag. Here, throughout the sag alleviation, the input side inverter of PQCC is potentially guarded against congestion, and the fueling cell lasts uninterrupted during this phase [79]. The middle phase 2 of the scheme consisted of additional severe sags to reduce the input side current by decreasing the active power delivered by the ascending power system. This process is accomplished by lowering the dc bus voltage and compelling the fueling cell to contribute to the rest of the real power [79]. In the final phase 3, the PQCC would decrease the dc bus voltage farther down. Thus, the DG provides complete secured loadings [79].
The researchers in papers [88,89] introduce two different methodologies to monitor voltage sag optimal allocation centered on the fuzzy logic system with particle swarm algorithm and voltage sag state estimation (VSSE) using a genetic algorithm (GA). Researchers placed the fuzzy logic approach and monitoring index, aiming at the conventional monitor reach area’s challenges (MRA), and contemplated the bus monitoring capability. Then, the fuzzy control logic modeling is confirmed to acquire the ideal objective [88]. The researchers improved the modeling provision in [88] by the binary particle swarm algorithm (BPSO) and verified on the IEEE 30 bus system. The research test outcomes disclosed that the comprehensive observation of voltage sag in the electrical power system network could be perceived.
Similarly, the researchers in [89] introduced the thought process of VSSE to clarify that assessing the voltage sags at every single bus of an electrical power network is typically impractical. Hence, the researchers assumed the introduction of VSSE as a technique that permits approximating the happening of voltage sags at unmetered buses employing the dataset composed at partial metering points. The general mathematical formulation is engaged in state estimation on the subsequent association [89].
H = M X + E
H is a dimensional vector representing voltage sags, and X is the state parameter vector representing numerous assessed faults. M is a dimensional binary matrix that associates the state parameters to the measurements, and E is the dimensional vector representing noise, which can be primarily overlooked [89]. Additionally, in a similar approach to reflect any fault, the VSSE preparation can be prolonged in an analogous process to reflect any kind of fault. The researchers evaluated the influence of the observing platform in the VSSE by presenting the total number of connected monitors’ impact on the outcomes of the sags assessment in [88,89].

2.3. Active and Reactive Power

Research scholars comprehensively studied the active power and reactive power superiority norms, challenges, and advancement in the grid-integrated renewable energies, especially the DFIG control systems in [69,83,84,90,91], in accord with IEC 61400 standards. The wind turbine power control is one of the significant influences on the transient stability of wind power generation [92]. The researchers in [93] recognized the IEC 61400-21 standard, stipulating that the reactive power of wind-driven turbines is equivalent to a 10-min mean rate as the functionality of the 10-min target power for 10%, 20%, …, and up to 100% of the assessed power. The active regulation of reactive power can advance the power standard and alleviate the power system grid. Presently, there are three approaches to power the regulation for wind turbines. Firstly, the stall control follows a higher wind speed to limit wind turbine power. Secondly, pitch control restricts capacity by altering the pitch angle according to the wind direction. Finally, the active stall effect amalgamates stall and pitch control [94].
Researchers proposed a view on accomplishing the grid integrated DFIG power superiority standards in [83,84] using a static compensator (STATCOM) and a reliable bang-bang controller to practice a hysteresis current control method. The control methodology keeps the control parameter’s limits of the hysteresis area by providing precise IGBT switching signals for the STATCOM set-up for the grid-integrated DFIG at the PCC. This arrangement accomplishes faster and more active grid current harmonic reduction by inserting additional reactive power into the grid. The suggested interpretation in [83] reveals the power superiority standards following IEC norms 61400-2l by adjusting the reactive power and (if required) real power in the linked route.
Researchers proposed a leading-end power voltage source inverter (VSI) operation in the current hysteresis control method [90]. The key objective of the projected control method is to retain the three-phase power supply line currents mutually in its phase and scale. The wave shape is the constantly sinusoidal cycle to follow three-phase credential signals resulting from one of the phases’ voltage. Researchers implemented the leading-end control of VSI on a digital signal processor (DSP) with DC bus voltage and source voltage as feedback signals. Usage of such a control system provides reactive power hold-up so that the grid system voltage is preserved constantly, as per the IEC standard 61400-2l [83]. Similarly, the real power is pressed from the wind side into the integrated system to relieve the liability of the present power grid system so that it can have an additional temporary stability edge [90].
The case studies discussed by the research scholars [69,91,93] consist of the DFIG control system methodologies. They focus on the DFIG’s life expectancy and real and reactive power regulation under stable and distorted network conditions. The researchers in [91] attentively focused on the less life expectancy of a DFIG’s rotor side converter (RSC) than that of a grid side converter (GSC) due to the various characteristics of the power converter and the reactive power conversation connecting a DFIG and the electrical power network. The research scholars observed that an overexcited reactive power addition would decrease the RSC’s lifespan to meet the EON regulation requirement [91]. An EON entitles the power generating facility owner to motivate its internal network by using the power grid integrations. The 30% of under-excited reactive power and 40% of the overexcited reactive power are estimated to be maintained if the real power is greater than 20%. Research scholars primarily assessed the added strain of a power electronic semiconductor device resulting from the reactive power addition in [69] concerning a modulation matrix index and the current load. Then, an enhanced reactive power flow is suggested, assuming the adoption of an overexcited reactive power provision with the cooperative coverage from both the RSC and the GSC. The research scholars in [69] proposed an appropriate asymmetrical scheme of the back-to-back (BTB) power electronic converters and the chip redesigning of the power element to improve the reliability of the wind energy converters.
Similar to the research work in [69,91], the research scholars in [93] assessed a modular DFIG system control strategy under distorted conditions using a data transfer rate-based tedious regulator to recover the system’s strength alongside grid frequency deviations. In accord with novel power grid code necessities, wind-driven turbines need to stay coupled to the power grid throughout grid instabilities below 80% of the nominal PCC voltage. They must also hand out voltage provision through and after grid failures. The wind-driven turbines must be coupled to the grid in less than 150 milliseconds if the PCC potential drops to zero. The outcomes have revealed that reactive power addition by DFIG-based wind-driven turbines is restricted while the rotor side power converter is gridlocked. Another alternative to the droop control scheme is [95], which associates the P/V droop control system with voltage droops to regulate the real power. The researchers in [95] suggested that a Lyapunov-Function-based current tracing regulator regulates the actual and reactive power flow for a parallel-integrated inverter. The THD measures were reasonably suitable for inconsistent loadings.

2.4. Frequency Regulation

Grid-integrated wind power ramping measures significantly disturb the power system’s stability in terms of absolute power. In contrast, there is a destabilized power system frequency. The IEC standard allows grid frequency deviation to ±0.5 Hz only [96]. The research scholars in [92,97,98] established that the power system’s frequency control formed the primary frequency regulation and the secondary frequency regulation. The researchers in [99] viewed the technological obligation and testing code of the wind turbine primary frequency regulation (NB/T 10315-2019). Firstly, when the wind turbine output power is higher than 20% of the designed output power, it should be capable of influencing the designed output power for primary frequency control. Secondly, when grid frequency drops downs, the wind turbine should increase 6–10% of the planned output power at a reaction time of 5 s. Finally, the wind turbine should preserve the increased output power for not less than 10 s, with an acceptable error margin of ±2% of the designed power capacity. The wind turbine’s secondary frequency control consists of the speed droop characteristic adjustment of the local generators from 30 s to 30 min after a frequency event [100]. After the primary frequency control, the secondary control operation eliminates the steady-state frequency error [101].
The researchers in [15] recognized that the primary and secondary frequency regulation on the grid-integrated wind power has a 3-stage grading, i.e., wind turbine, wind farm, and power system-level regulations. In the first level for the primary regulation, the localized regulators, inclusive of the inertial, droop, and de-loading regulators [102,103] on the power electronics converters of variable speed wind turbines, or the pitch angle regulators of all categories of wind turbines, are installed [104]. The DFIG wind turbine lacks the inertia reaction feature due to the de-coupling between the revolution of the machine and grid frequency [99]. However, the concealed inertial control proposed in [15] maintains the frequency control in the momentary process without any additional equipment, using the methodologies of “concealed” inertia simulation. The concealed inertia power control is calculated as [15,104]:
P i n = 2 H × ω s y s × d ω s y s d t
where ωsys is the rotating speed, and H is the hidden inertia of the system. The short power reserve [97]:
P c o n s t t = 1 2 J ω r 0 2 1 2 J ω r t 2
where t (t < tmax) is the durable time of the short power reserve since the start of the frequency event, ωr0 is the primary rotor speed, and ωrt is the rotor speed in tune to time t. The frequency droop characteristics describe the droop control in [105] that generates the actual power output variation, which is proportionate to the frequency deviation given by [15,106,107]:
Δ f = f m e a n s f n o m
where fmeans is the computed system frequency, and fnom is the nominal system frequency. However, droop control does not disturb much primary frequency alteration rate but significantly impacts the frequency base. The de-loading authority delivers the power reserves for the wind farm and reduces the steady-state frequency deviance [108]. The actual power control signal of droop control is obtained by [97]:
Δ P = P 1 P 0 = Δ f R W T
The researchers in [109,110,111,112,113,114] established that the de-loading control system allows the wind turbines to function over de-loading curves in place of the MPPT and keeps the accessible power as reserves by regulating the pitch angle for a constant wind speed and a constant turbine rotational speed or increasing the turbine rotational speed from the MPPT value (over-speeding) for a constant wind speed and constant pitch angle. The authors in [115] recognized an adaptive gain frequency support arrangement and clarified that the wind turbines’ optimum functioning points are limited to rotor speeds. However, it improved during the secondary frequency regulation to settle the stability of wind turbines under variable wind speeds, diverse stages of wind power penetration, and system conditions. On the second wind farm level [92,97,98], the anticipated system generation is accomplished in the collaboration of the central control and the local control. The main controller accepts the power command from the system operators and formerly allocates this command to the localized controller of the wind turbines and storage energy elements in the wind farm. The coordination between the automatic generation controller controlled generation plants and the wind farms improves frequency performance on the third power system level for the secondary control. A detailed study of estimating the reserve from wind turbines and its ratio to conventional generation reserves will help determine how frequency control by wind generation is economically viable for a power system.

2.5. Harmonics

The grid-integrated impacts of wind-driven turbines have been the main focus in recent times since the wind-driven turbines are among the utilities measured to be possible causes of substandard electrical power quality [116]. Particularly, inconsistent-speed wind-driven turbines have some benefits about flickering. However, present forced-commutated power semiconductor inverters in inconsistent-speed wind-driven turbines harvest harmonics and inter-harmonics [59,71]. Lately, researchers have handled high-frequency (HF) harmonics and inter-harmonics (IF) in the IEC 61000-4-7 [117] and IEC 61000-3-6 [118]. The methodologies for computing harmonics and inter-harmonics in the IEC 61000-3-6 apply to wind-driven turbines. To acquire an accurate scale of the frequency modules, the application of precise window width, in accord with the IEC 61000-4-7, Amendment 1, is of most tremendous significance, as has been described in [116,119,120].
The researcher scholars in [121,122,123] discussed adaptable and intelligent artificial neural network-based approaches to discover power system harmonics in accord with the IEC 61000-4-7 and IEEE-519 1992 harmonic standards. The proposed harmonic indicator in [121] consists of three feed-forward levels, the input level, the hidden level, and the output level backpropagation ANN. The secret group consists of 10 neurons with a tangent sigmoidal initiation functional set and while the output level consists of one neuron with a linear initiation practical set [121]. The initial stage of this work identifies a harmonic contented of the biased theoretic waveform, whereas the second stage deals with the usage of the suggested computational process to a simulated power system load current. The researchers endorsed the achieved outcomes as the supremacy of the ANN in connection with the average harmonic detection significance as indLh = 0.0757% [121].
As in the proposed simulation setup in [121], the researchers described the usage of an AI computation in [122] in resolving the power quality problem by employing the parallel active power filter (APF) approach in two-wire power distribution systems. The suggested flexible ANN methodology by the authors in [122] has improved the computational algorithm (an improved data rule weight W-H) and an appropriate alpha value (learning rate value 0.0009 to 0.001) in identifying harmonic variables. The applied PWM together produces power electronics IGBT switching approaches for the filters to locate and regulate current harmonics for the real power as per the recommended IEEE-519 1992 harmonic standards [122]. The authors in [123] presented a novel Adaptive Notch Filtering (ANF) methodology according to IEC 61000-4-7 standard. ANF methodology directs matters such as removing harmonics, voltage regulation, composite power control, overpowering frequency deviations, and noise substances employing the progressive voltage elements as a reference.
A phase-locked loop (PLL) control unit is a powerful integration tool for delivering output phase signals identical to the input. The researchers in [60] proposed an integrated fuzzy logic controller with an adapted particle swarm optimization (MPSO) depending on the MPPT control technique. MPSO lowers the steady-state oscillation (THD level from 7.69% to 0.5%) and accomplishes the coordinating point quickly after the maximum power point (MPP) is traced. The researchers in [54] established that the regulation of an error signal of likelihoods and currents in the fuzzy logic control unit by including the input signal of ‘fuzzy set of error’ and ‘alteration of error of the boost-up converter,’ which is the error rate put on to the controller established on fuzzy control logic.
The researchers in [124] propose modeling a DC/DC single-end primary inductor power converter to each renewable energy resource, with a collective converter phase for power generation with low current ripples. The proposed model used a 5-level inverter in series with the LC filter combined with a closed-loop fuzzy logic control (FLC) unit for better results to make a total harmonic reduction to a low value of 13.24%. The DC/AC inverter is suitable for two-way mutual power transmission [124]. With the development of the final inception model, the researchers also saw that the proposed FLC could offer low THD under nonlinear loading conditions and good dynamic response under transient loading conditions. The multilayer inverter with the proposed (FLC) is suitable for utility applications where the load introduces periodic distortions [124].
The research scholars acknowledge the IEC 61000-4-7 standard classification of HF and IF harmonics and discussed various methodologies in [125] to accomplish harmonic mitigation in the DFIG integrated power grid system. The research scholars choose the programmable harmonic resistance (PR-SHI) process. The proposed method describes how it is adaptable for islanded micro-grids application to remodel the converter-coupled DG elements to influence the malformation of the electrical utility grid positively. However, accomplishing regulated harmonic current distribution between unlike DG elements is not dispensed using the proposed methodology. The research scholars of [125] understood that the voltage-based droop control strategy and their deviation P/f or P/V do not share the harmonic load in a regulated means. Alternatively, the distributed generator elements in the microgrid supply alternating voltages with fundamental frequency, nearly configuring short circuits for harmonic currents. Hence, the usage of G-H, the droop method where G is the harmonic conductance and H is the harmonic VAR, is suitable for inductive load lines. Further, an extended combination method with P-f and Q-V is used for microgrids having mainly resistive line parameters to have controllable harmonic current and power quality.
Integrated wind energy in the electrical grid system impacts power superiority, an established variable explaining the power supply properties supplied to the customers in normal operational circumstances [126,127]. Here, the phrase power supply standards are presented as a set of variables of the power supply as distributed to the end-user in normal operational circumstances in a turn of phrase of the stability of power supply and features of frequency, voltage, active and reactive power, and current [59].
To ensure the consistent and follow certification of wind-driven turbines’ power supply superiority features, the International Electro-technical Commission (IEC) worked to enable power supply superiority in 1996 [71]. Subsequently, IEC 61400-26 activity was introduced on the availability of wind turbines to develop the technological description of accessibility for wind-driven turbines. Standard operating conditions of WTGS, are allowed for inner and outer circumstances, and algorithms for operational devices established on serving of the timeline and production [128,129].
The IEC 61400-25 & 26 have been hosted as an evolving procedure drawn-out from IEC 61850 to communicate with wind-driven turbines [130]. The IEC 61400-26 standard obliges valuable patterns and references. Hence, no deviances from the standing IEC standards are permissible. The IEC 61400-26 standard concept further splits the entity into three parts: IEC 61400-26-1 terms for time-based availability of a WTGS, IEC 61400-26-2 terms for the production-based availability of a WTGS, and IEC-61400-26-3 terms for the time and production-based availability of a WTGS [128]. Testing and assessing power supply quality features of smart grid-integrated wind power energy converters was developed by the IEC- technical committee 88, and nowadays, most wind-driven turbine industrialists supply power quality feature data accordingly [72]. These credentials are a strong base for power system utilities to assess the grid-connected power supply quality and grid code matters of wind-driven turbines [73,74].
The authors outlined the general structure and methodologies of the literature review in the next section. The following section presents an overview of the general structure, different methodologies, and timelines used in what is usually called AI methodologies nowadays, and how they can be utilized in grid-integrated REs applications. The methodologies have been there for a long time but nowadays have built a platform of methodologies supplementing each other and establishing a group of tools to be used to build “learning systems”.

3. General Structure and Methodologies of the Review

In the proposed structured literature review, the authors argued that the technical review is not only a primary product improvement activity but is a sustaining and collective one of dire significance for establishing that the reviewed content is accurate and comprehensive to engage research scholars. Due to the particular difficulties and features of power electronics systems, e.g., higher tune-up speed in control, the proposed approach of the application of AI in power electronics has its elements of data-driven and model-based control schemes to adventure available information to advance product effectiveness by improved designing and intelligent control solutions. Hence, this technical literature review identified a wide variety of valuable information for power electronics’ converter modeled wind turbine DFIG control systems during different stages of its life-phasing under the diverse settings of wind power penetration and system conditions.
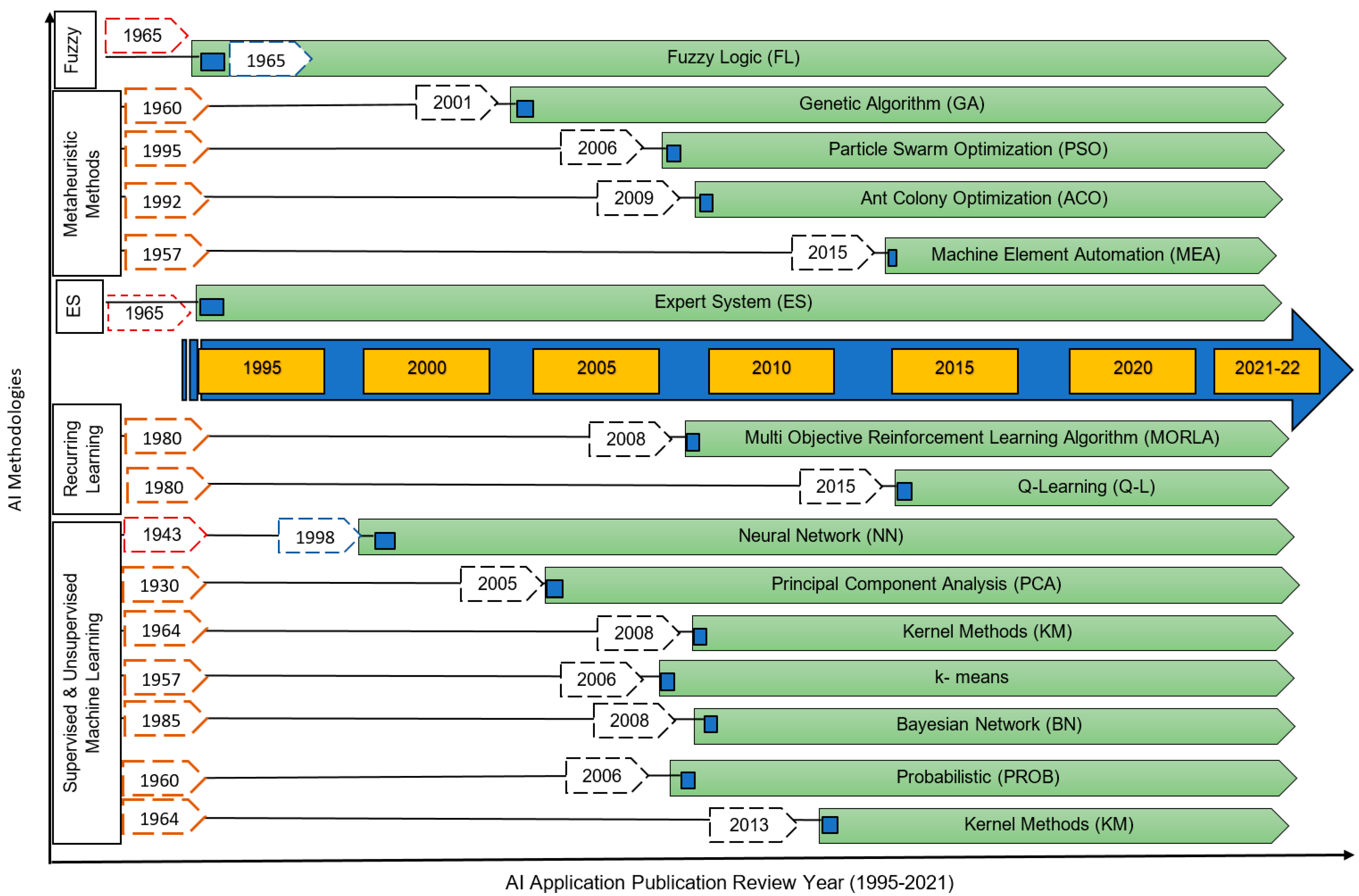
Research scholars have observed that AI-based studies for power electronics control systems are growing. Hence, it is a highly dynamic and challenging region of research. The recent advancement in big-data analytics opportunity [131], edge computing, internet-of-things (IoT), and digital twin [132,133] provide a wider diversity of valuable information for power electronics control systems. The increase in data size allows enormous openings and arranges a compact base for AI in power electronics. Subsequently, AI-based research on DFIG power electronics control systems is a persistent need to accelerate collaborative research and multidisciplinary practices specifically for complex and challenging cases. Figure 2 shows that the implementation of artificial intelligence applications in the grid-connected power electronic converter-based DFIG and renewable energies control systems has been amplified and acknowledged. This study included all the journal articles primarily centered on IEEE Xplore, Energies, Science Direct, and Elsevier to gain global quality research knowledge and attain more visibility and discoverability to conduct a further research analysis. The AI functionality, methodologies, and timeline are explained in Section 3.1 and Section 3.2.

3.1. Functions of AI for DFIG Power Converter Control Systems

An efficient and practical level links artificial intelligence and the power electronics converter functions. The categorization of AI is as follows:
  • Classification
  • Regression
  • Optimization
The above categorizations are valuable tools for further data analysis, such as data interpretation, reasoning, planning, and data analysis prospects, as shown in Figure 3.
  • Classification has been widely explored in machine language and pacts with transferring input data information through a specific tag signifying any single k-discrete modules [45]. The typical method is to learn a classifier from labeled data. However,, actual data might comprise noise as termed in [131] as consisting of non-systematic errors [132].
  • Regression: A historical dataset deals with a fortune of information to the end-user. Furthermore, the accuracy of the forecast methodology is the key [133]. Consequently, an exchange between efficiency and accuracy is necessary for the dataset-operated energy predicting methods [134,135]. Researchers in [136] identified that the long-term and short-term memory (LSTM) and convolutional neural network (CNN) hybrid approach outperforms the discrete method, diminishing the error, though challenging to incorporate. The hybrid approach recognizes the association between inconsistent input parameters and output parameters to forecast the significance of additional uninterrupted objective parameters on assumed input parameters. The researchers in [137] established that among the polynomial, SVM, and Random Forest (RF) algorithms, the RF algorithm models are not suitable for long-term prediction. For instance, in [138], researchers recognized that regression modeling could enable an intelligent controller amongst the variable electrical input parameters and the output control parameters.
  • Optimization: This mentions finding the best resolution of maximizing or reducing impartial functions, including an established pair of accessible substitutes that are certain on restraints, impartialities, or inequities to gratify the results [139].

3.2. AI Methodologies in DFIG Power Converter Control System

Fuzzy logic, machine/deep learning, and the expert system are reviewed here and discussed more closely to recognize the collective understanding, useful implications, and further research prospects in applying AI tools for grid-connected DFIG-based wind-driven turbine control systems. The literature studies demonstrate that machine learning (ML) techniques [45,140,141,142,143] are very useful for small power quality (PQ) data analysis. Artificial neural networks [77,79,144,145,146] have been used for voltage dip characterization and classifications. Support vector machines (SVM’s) [147,148,149] provide efficient voltage dip classifiers. Logistic regression and principal component analysis (PCA) [150] are effective methods for calculating single event characteristics of voltage dips. The Deep Learning (DL) technique performs better than conventional machine learning techniques dealing with large datasets. In essence, the goal or intent of the literary analysis is to identify the appropriate applications, algorithms, and techniques in the literature and develop them as an efficient AI-based DFIG control system diagnostic tool. This tool will detect power systems enduring abnormalities, resulting in comprehensive promotion and use in the renewable energy control system.
The Pareto analysis status in Figure 4 indicates various aspects of AI contribution to power the electronics-based grid-integrated DFIG wind turbine control system. The analysis influences the control system, design optimization, and fault diagnosis in descending percentage order of 72%, 18.1%, and 9.9%, respectively. This review states that most AI application tasks are relevant to optimization and regression, with a minor focus on classification. Figure 5 stats suggest that machine learning has the most significant share of AI methodologies in power converter control systems in ascending order on the applications as the ML (65%), search process guiding method (20%), fuzzy logic (13%), and specialist methods (2%). Authors acclaimed here that the applicable AI methods are extensively pragmatic to the power electronics’ converter concept applied for the grid-integrated DFIG-based wind turbine control system.
The ML is sub-categorized, namely Supervised, Unsupervised, Semi-supervised, and Reinforcement learning. Researchers in [5] primarily argued for reinforcement learning to learn the set of input parameters to harvest the desired behavior of the control system.
The researchers have established that the study has some limitations in terms of the system’s response time and the lack of robust computer infrastructure utilization. However, consideration of the specific parameters for data sets and suitable fuzzy membership functions could enhance the fine-tuning aspects of the model. Reference [6] concluded that the fault analysis algorithm on the realistic DFIG model by merging the state-space vector (SVM) model could successfully supervise the fault incident. Reference [7] suggested a Recurrent Type-2 Fuzzy Neural Networks (RT2FNN) controller for real and reactive power control of a grid-integrated wind-driven turbine with DFIG.
The proposed service model in [8] discussed an AI-integrated fuzzy fractional-order closed-loop control (FFORC) for a grid-combined DFIG using a DSP320F37D processor. System performance under the suggested FFORC structure justified the speed tracking error nearly to zero compared with the sliding mode control method observed error to 0.4 radian/sec. Further, the research scholars in [9] suggested a hybrid control strategy termed Neuro-Fuzzy Inference System to suit changing wind conditions and a fuzzy logic controller on the pitch angle control to retain the apprehended mechanical power at the rated design [9]. Research scholars observed a maximum of 0.18% of the captured automatic power variation with the recommended controller.
The researchers in [151] proposed a theoretical regulatory methodology for DFIG wind turbine systems to overcome the IGBT switching operations’ power quality issues and behavior. Researchers carried out the active/reactive power control and the DC-link voltage control at variable wind speeds with the help of back-to-back converters. Intelligent fuzzy controllers are being used for efficient operations to overcome the challenges of conventional PI controllers. The traditional PI and fuzzy controllers cannot deal accurately with the system variation. Hence, researchers in [152] proposed an AI-configured adaptive fuzzy-PI controller to advance the system regulation under minor disruption and immense disruption at an improved response rising time, reduced undershoot, overshoot, and resolving time. Another AI-configured adaptive proportional resonance (PR) vector control system is proposed in [153] to achieve power decoupling by controlling the rotor side current’s phase, frequency, and amplitude. The PR control system has the advantage of having an immeasurable gain at the resonance frequency, which tracks the data flow without error and adjusts the proportional parameters according to the error size and rate of change.
The researchers in [10] used a pure ANN modeling approach using a genetic algorithm. They established that an ANFIS control methodology with a genetic algorithm turned out to be more efficient and forecasted better data of wind speed ranges at mid-energy levels and during cut-off events at the highest wind speed compared to a hybrid method of computational fluid dynamics. The model also indicated the need for the rotor side converter’s health monitoring and fault recognition using neuro-fuzzy to ensure that the operation of the DFIG is entirely sustainable.
The work in [11] approached NN, ML, and Neuro-Fuzzy-DPC logics using the neurons rules to overcome the challenges with the grid-connected DFIG control system, reactive power variations, and the variable wind speed. Test results concluded that the NF-DPC control strategy had performed better than the predictable PI control approach.
The research scholars in [12] evaluated the connected baseload susceptance and conductance in an integrated grid system as per reference supply currents. Here, the data clusters should have been visualized as a two-dimensional “map”, such that observations would be more visual for practical analysis. Researchers included the load currents and the rapid PCC voltages in the justification by suggesting the Kohonen Learning Neural Network (KLNN)-centered control algorithm for the wind farm’s reactive power reimbursement.
The authors of [13] advanced the DFIG operation optimization using advanced direct vector control with a four-level fuzzy pulse width modulation and the NN design replacing the proportional-integral controller. The observed value of the total harmonic distortion of the stator current had a better result of 0.13% THD than the PID control. The Current Source Inverter (CSI) control strategy in [14] suggested that the system runs smoothly under symmetrical faults, unsymmetrical faults, and variable wind conditions. Considering the presence of significant inductance Ld to avoid the commutation failure in the same leg of the CSI would have been an added advantage. The authors of [15] argued about the various feed-forward NN controllers, i.e., probabilistic feed-forward (PFF), multi-layer perceptron feed-forward (MLPFF), and radial basic function feed-forward (RBFF) for the grid-integrated DFIG control system. The study achieved the optimum performance in relationships of overshoot value, settling time, and rise time. However, the added supervisory learning technique would have been more efficient in achieving better results.
The research scholars in [16] focused on the operational improvement of the DFIG-based wind power conversion system due to ecological concerns such as temperature, moisture, etc. The researchers in [18] established that the probabilistic methods are best suited for improvisation on power features and control parameter tuning in power electronic converters. In [19], researchers specified an inclusive assessment of the uses of NN in power electronic converters and explained numerous models of control system credentials. However, alternate AI techniques, for instance fuzzy control logic, advanced optimization methodology, etc., are not argued. Though the researchers debated the above-mentioned methods in [20], it highlights that the descriptive models through a detailed investigation of AI computational procedures are not delivered.
In [21], the authors studied a thorough argument of metaheuristic methodologies for MPPT control in PV control systems, emphasizing particular PV applications only. A presented tutorial in [4] works as an introductory level of the AI algorithms. However, the tutorial did not explain the required particulars of the AI algorithms and their assessments. The authors in [24,25,26] argued about the AI-based DFIG control system self-sufficiency and applications. Various AI-based control applications comprise the optimization of power module heat shrink [24], wind energy conversion MPPT control [25], and inverter-based anomaly recognition [26]. These control applications are entrenched with competencies of self-recognition and the flexibility to adapt and enhance the system’s self-sufficiency. It lacked an inclusive assessment of the AI procedures and power electronic converters used for smart grid-integrated DFIG-based wind turbines. From a life process outlook, the objective of the research is to plug inclusive assessment breaches and widely assess the study publications in power electronics utilizing the AI technique in grid-integrated DFIG-based wind turbine control systems, which prerequisites a methodical linking.

3.2.1. Fuzzy Logic Spatial Analysis

This section presents the selected articles’ attributes, including the fuzzy logic analysis related to the abnormalities of the grid-integrated DFIG-based wind power control system. Fuzzy logic is a methodology for adaptable dispensation that permits the numerous likelihood truth table values to be administered through a similar variable. Similarly to an expert system, the fuzzy logic reasoning depends on the IF…THEN rule. Fuzzy logic analysis that attempts to resolve glitches with an open and indefinite data spectrum that makes it possible to gain a collection of precise conclusions. The fuzzy logic input signals accrued in the interface stage with fuzzy logic procedures. Consequently, a fuzzy logic area influences the complex value that concludes nonaligned plotting with detailed codes between the input and target. De-fuzzification is successively executed on the interface results by allowing for the point of satisfaction and outputs a hard value [29]. It uses the descending approach to control time-constant lined methods and time-derived nonlinear methods with various uncertainties and noisy measurements [27,28].
The category of the fuzzy interface arrangement is classified as Type-1, [154], the four-level adaptive supervisory control [155,156] Type-2 [30] Mamdani type (FIS) [31], and the TSK type [32]. For the supervisory fuzzy control method, the gains scheduling contributes to continuously update the values Kp and Ki according to the situations. The four-level fuzzy control benefits a generic algorithm, faster reaction time, and fewer ripples. However, it has the limitation of generating variable frequency control signals. The Mamdani type is a fuzzy interpretation system used as the originator’s association function. The result is triangular frame-type functions, of which the X and Y are the input, and the Z is the output [157]. For the TSK type fuzzy interface structure [33], the association function of the initiator portion is like the Mamdani category, though the resultant is single, in order to have consistent standards. Usually, more fuzzy logic datasets are required for the Mamdani type structure to be associated with the TSK type structure for a similar assignment. The fuzzy control has the advantage over the Mamdani type in that it is adaptive, giving fast convergence without an accurate signal information exchange.

3.2.2. Metaheuristic Methods

A metaheuristic method is a high-end process to discover, create, or select a fractional search algorithm that may deliver an adequate solution to an optimization challenge, expressly with partial or restricted computation ability. The metaheuristic method approaches expertise as an end-to-end generic tool for several optimization tasks [158,159]. Formulation of the optimization task of a particular application optimizes the result managed by a linear or a non-linear encoding methodology. The metaheuristic techniques recognize with stimulations of biological progression, e.g., Genetic Algorithm (GA) [160,161,162], by the procedure of usual collection, the Ant Colony Optimization algorithm (ACO) [158]. The optimum solution is encouraged by the research and development procedures.
The metaheuristic methodologies are classified as population-based methodologies such as GA, Particle Swarm Optimization (PSO), [158,159,163,164,165,166], and differential evolution [167]. Associated with the trajectory-based procedures, they are higher in meeting the speed and the overall penetrating competency and are exclusively beneficial for numerous optimization assignments. Due to massive benefits, population-based methodologies resolved most of the reform assignments in power electronic converters [168]. For trajectory-based procedures such as the Tabu search method [169], every assessment stage contains simply one aspirant explanation and advances towards alternative results rendering a definite instruction.
Researchers expanded these aspirant explanations at every constant assessment (e.g., edge in the GA) or merged and substituted them with newer aspirant explanations to advance the feature of the population in the current group. Subsequently, an enhanced data population correctness with the optimum resolution [170,171] is studied. As an outcome, the conjunction speed of the trajectory-based techniques is usually slower. The ultimate result is to be indigenous in place of the comprehensive resolution for non-convex improvised functions.
In line with the above-mentioned practical metaheuristic methods, numerous additional incipient ways seemed practically tested on a restricted gauge, e.g., the biogeographical-approached optimization [172], crow search algorithms [173], teaching-learning-based optimization [174], colonial competitive algorithm in [175], etc.
An additional abstract detailing the metaheuristic methods in [156] indicates the optimum solutions. GA [141,142,176], and PSO [166,171,177] are the best common metaheuristic approaches tuned to power electronic converter systems, as revealed in Figure 6. Table 1 indicates the applications of the metaheuristic method’s superiority.
Currently, metaheuristic algorithms have turned out to be fairly smart because of their distinct benefits over customary algorithms. Since metaheuristic methods with some hybrid techniques can resolve multiple-objective multiple-solution and nonlinear designs, they are involved to determine higher-quality resolutions to an ever-growing quantity of complex problems such as the design optimization and amalgamation for novel predictive control systems.

3.2.3. Expert System

In artificial intelligence methodology, an expert system is a computational arrangement matching the human intellectuals that effectively implement industrial applications [17]. Expert systems are aimed to resolve compound problems cognitive through bodies of information, signified mainly as IF-THEN rubrics rather than through predictable practical programming [17,195], and several exemplary applications can be found in [15,28]. Features of expert systems are high execution, consistent, extremely receptive, and logical. Modules of the expert system include a facts base, conclusion engine, graphical user interface, and a justification subsystem for user education [195]. The expert system features in recommending, instructing, demonstrating, deriving a solution, and justifying the conclusion.
The professional system [24,25,26,27] is fundamentally a dataset that incorporates the professional information in a Boolean logical set established on IF…THEN rules. The accumulated dataset is either from area of professional knowledge or simulated dataset, details, and reports, and is constantly corrected. The uses of expert systems are evident as the lowest possible 2% rendering to the data in Figure 5. In essence, the expert system has limitations in substituting human decision-making, producing accurate output, refining their knowledge, and possessing human capabilities and universality. Moreover, due to the fast advancement of algorithm stages, the complementary forward-thinking AI approaches (e.g., optimization methods, machine learning, fuzzy control logic) can substitute the functionality of expert systems with more significant competencies in interpretation and estimation uses in power electronic converter control systems.

3.2.4. Machine Learning Neural Network

Machine learning is considered to spontaneously ascertain principles and symmetries with know-how from either a collected dataset base or an interface by trial and error method. The ML methodology has three categories, namely:
  • Supervised learning;
  • Unsupervised learning;
  • Reinforcement learning.
As an outline, Figure 7 indicates the empirical data of the ML approaches. SL is predominantly practiced in 85% of power electronics control systems, being a multipurpose tool, which is usually the dominant part of the mainstream ML approaches in power electronics converter arrangements.
  • Supervised learning (SL)—Supervised learning is explained by its use of input and output pair data sets to train algorithms to institute plotting accurately and applicable affiliations between the inputs and outputs. This aspect is specifically suitable for circumstances in power converters, wherein structure patterns are stimulating to articulate. The supervised learning methodology is categorized as an approach-oriented (i.e., ANN technique), probabilistic graphic methodology (Bayesian Networks), and thought-oriented methodology (i.e., conventional and sparse kernel methodology). The various investigations have been fanatic to enlighten the presentation of neural network methods.
The enhancements, as mentioned earlier, are configured with different features for use in power electronic converters. The primary feature of the ML pacts allows ambiguity competence in conducting the unhealthy signal of the NN to advance the method’s strength [196]. Incorporating the fuzzy control logic enables such quality towards NN, termed as the fuzzy neural network (FNN and WPFNN) or its deviations, e.g., adaptive neuro-fuzzy inference system (ANFIS) [196]. The secondary feature is beneficial to aggressive achievement enhancement about NN to challenge the time period-array database, e.g., the intelligent control unit, RUL.
Associated with the conservative NN (FFNN and RBFN), where the linkage weights are autonomous, the brief presentation is enabled by allocating weights among diverse levels and networking cells. The weight allocation in NN applies on a narrow gauge using a convolutional neural network (CNN), Time-delayed neural network (TDNN), and Finite state model predictive control (FSMPC) [197], whereas the application is based on a broad and prominent gauge by employing a recurring element, such as the Elman neural network (ENN), Eco state neural network (ESN), and Recurrent neural network (RNN) [157,198].
The probabilistic graphic methods attain information from the data through a visual symbol of input and output sets. The graphical sign indicates the provisional dependency affiliation among the conclusive variables. The fundamental connection in the pattern is expressed in the Bayesian framework [199] and perhaps conditional in a likelihood means. Additional theoretic particulars on the likelihood graphic approaches are available in [200,201,202]. The likelihood graphic model’s interpretability is better than neural network methods. Moreover, it is greater in using ambiguity and partial knowledge.
Apart from the NN and graphic methods, the training database in the kernel method is retained and utilized for the testing phase. The results are shared as the collaborative effort to identify critical data elements (e.g., support vector machine (SVM) and relevance vector machine (RVM)) [203] or as a sub-section in the training database. The conventional kernel method is calculation intense, as the entire training database is functional to the analysis phase. In SVM and RVM, the parameter approximation is enhanced based on the Bayesian methods. Generally, the training database requisite for the kernel method is inferior to the NN methods; hence, it is further appropriate with smaller datasets [200]. Table 2 indicates a synopsis of the supervised learning approaches advantages and limitations in power electronic converter-based applications.
2.
Un-supervised machine learning (USL)—The un-supervised machine learning accords the end-user to achieve more compounded processing tasks. These compounded tasks are associated with supervised learning. Even though unsupervised learning can be further randomly associated with an added natural learning methodology, it does not have an output dataset about the learning objective through the learning procedure. The database is available in the input and the output sets. Unsupervised learning algorithms comprise clustering, neural networks, and data firmness. For the dataset gathering, it discovers the symmetries out of the messy database and barriers the database into numerous altered groups rendering to their resemblances. In such a manner, the dataset features inside the similar group are alike and dissimilar from the other groups.
The principal component analysis (PCA) is used in [238], where a compact illustration of the database attains the fewest number of characteristics and upholds the database reliability. Usually, these unsupervised learning procedures function as the dataset-preprocess before it drives to the subsequent data analysis (e.g., failure diagnostics). Table 3 summarizes the unsupervised learning approaches and their variations in power converters regarding their benefits and limits.
3.
Reinforcement machine learning—The reinforcement learning (RL) approach is not a prerequisite to a training database such as SL and USL. As an alternative, it discusses goal-oriented algorithms, which inquire how to attain a complex goal or make the best use of a specific dimension over several steps. This object-aligned approach articulates from interfaces with the model approach by analysis [240,241]. Thus, it accrues knowledge gradually and acquires a detailed strategy that makes the most of specifically defined objectives. Ideally, RL is a Markov decision procedure [43,242,243]. The RL training aims to advance a Q-table in response to an act choosing criteria, which perhaps eventually make the best use of the total predictable rewards. The Q-table is a useful strategy matrix that registers the detained optimum activity given the specific conditional parameters [244,245,246].

3.2.5. Timeline of Events

Figure 8 reviews the indicators of the applicable AI methodologies and their uses in DFIG power converter control systems relevant to renewable energies [247], including the initial period when the computational process started to suggest. It is worth bearing in mind that the available facts are attributed to the excellent understanding of the author. Moreover, the chronology does not include every standing AI methodology. Alternately, only the flaunted methodologies having great potential in electronics’ converter controls are incorporated. It follows that:
  • Fuzzy logic and machine learning can be subjugated for classification tasks. The fuzzy logic and the expert systems have become more reasonable, particularly for the expert system [248].
  • This fast improvement in computerized applications accelerates applying different AI control methodologies for substituting the fuzzy logic control and expert system [249]. Until 2005, researchers recognized that hands-on applications of FL and ES were presented partially.
  • Both metaheuristic methodologies and machine learning can be applied to optimization tasks. Specifically, machine learning-based reinforcement learning optimization focuses on the dynamic optimization involved with the decision-making in MPPT control.
  • Neural network methodologies are the utmost proactive zone for AI implementation for electronics’ converter systems due to the following reasons:
    • Data structure exploration.
    • The authors in [250,251] suggested that the neural network structure is somewhat malleable to combine further relevant AI methodologies for the system’s accomplishment enhancement.
    • Research works in [52,240] have established that reinforcement learning is the newest forefront of the ML methodologies practiced for power electronics control systems enabled by the speedy advancement of computing peripherals.
This section demonstrates that machine learning computational processes could aid in exploring the collected works’ reviews. These reviews are evaluated on a sizeable numeral of papers, presenting trends, the practice fraction, presentation tendency, structures, and conditions of AI in the control system of the power electronics’ converter applicable in the DFIG control system. Based on the functionality viewpoint, the AI-related applications are handled fundamentally with improvisation, classification, regression, and dataset arrangement investigation.

4. Smart Grid-Integrated DFIG Power Converter Control System

The research scholars in [252] acknowledged that control system methodology bids with AI approaches in power electronic converters considered optimization and regression. In [185,253], more samples of the optimization-linked functions in control system usage are identical to the design stage allocated with metaheuristic approaches. For the best appropriateness valuation, every direction for the various variables, such as finest, average, and worst, and the standard deviation of improved procedural costing, is noticed [249]. The below section explains several illustrative applications.
The researchers in [158] proposed the metaheuristics method to overwhelm the challenge of numerous maximum power points in moderately sheltered conditions for REs systems. Initially, the researchers in [189] proposed an experimental analysis that used a GA methodology for the PID tuning of a programming logic controller. For the ones initialized with proportional gain Kp, the GA establishes the integral gain Ki, and derivative gain Kd. It reduces the error margin in the model phase and ramp-up reactions for better optimization. The researchers of [189] see the performed empirical analysis, which shows that the output response of the improved controller is close to the model step and ramp reaction. Reference [254] defines how a single-phase full-bridge inverter current IA practiced discovering the optimum alternating pulse-width modulation (PWM) control systems of four IGBT switches. The modulation reduces the complete harmonic distortion (THD) to 0.79% best, regarding the conservative control methodology of the hysteresis current centered PWM, with 1.23% and GA 0.99% of the output waveshapes. The ACO-established MPPT control methodology in [158] defines a message associated with conservative methods and unchanged voltage tracking and observation and PSO. The empirical outcomes specify that the ACO-established MPPT methodology is best in universal conjunction and sturdiness, as compared to multiple layers arrays [158].
The researchers in [185] established that the regression-allied tasks in the control system application are trading with the random plotting of the system’s input and output statically or dynamically. Primarily, it is apprehensive with flexible structures to confirm deliberated appearance output with system ideologies. The researchers in [189] have recognized numerous restrictions of conservative procedures as compared with [158,185], which are listed below:
  • The controller arrangement in [189] involves comprehensive data of control system ideologies, which are exciting and impractical for compound circumstances. It is tedious for the compound system to review the time-variation and vector field-direct features, where the controller has generally improved numerous acute operational facts [189].
  • The research scholars in [158] discussed that the proposed modeled controller functions statically with restricted compliance specifically for time-invariant schemes. However, when operative and conservational circumstances alter, the controller turns out to be a little sturdy to structure variable drifts with a worse possible control performance.
  • From an effective control outlook, a perfect controller must be capable of dealing with variable acceptances with a speedy momentary reaction to sustain system steadiness. AI approaches alleviate these boundaries. Various usage of the regression-associated task in the control system is well prepared in terms of fuzzy control [217,255,256,257] neural network [157,258,259] and reinforcement learning [240,244,260,261] individually.

4.1. Fuzzy Logic-Centered Control Methodology

Figure 9 summarizes the reviewed publications on various proposed fuzzy logic concepts applied to the power electronics control systems. The summary consists of speed system control [36,217,256], an integrated grid principle frequency support [257], MPPT control [246], an energy managing system [216], and an adaptive system gain for real and reactive power control [155], amongst others.
The researchers in [224] employed the principle of model adaptive fuzzy control for a slipping power recovery speed system, as shown in Figure 10. Here, a fuzzy adaptor and a reference model are added, such that the fuzzy output sets now have a triangular shape with fixed-width flexible centers. Initially, the direct FLC does not know how to control the machine. However, these flexibly adapted centers, by the fuzzy adaptor/learner, are shifted such that the output of the direct FLC will prevent the device from following the reference speed reaction. For every time-step, all of the formerly stimulated fuzzy sets Uj have the centers cj of their membership functions shifted by the extent of the adaptation variables, the output of the fuzzy learner m [224]:
c j ( t ) = c j ( t d t ) + m ( t )
The research scholars in [262] provided a DFIG fuzzy MPPT control system to dynamically calculate the optimal generator speed using a Model Reference Adaptive System (MRAS) speed observer, a disturbance observer, and an integral backstepping (IB) compensation controller. The proposed MRAS speed observer comprises a measured reference model and an adaptive mathematical model of the measured variable ω g , as shown in Figure 11. The adaptive model under the stator voltage orientation control is achieved from the flux and voltage equation and stated in [262]:
v r d = σ L r d I r d d t + R r i r d σ L r ( ω s ω g ) i r q ( ω s ω g ) L m ω s φ s q L s
Researchers practiced the Adaptive Disturbance Rejection Scheme (ADRS) controller method to reduce the error among the reference and adaptive models. The foremost benefit of using ADRS as an alteration tool is its sturdiness and higher accuracy. Figure 12 shows the methodology of disruption observation and compensation by the Extended State Observer (ESO) and IB for generator speed tracing. The assessed speed of the generator can be articulated by [262]:
ω g = 1 b ( k ε z 2 + v · r d k i ( z 1 v r d ) )
It is worth noting the features and configurations of the adaptable fuzzy logic control modeling debated in the paper of significance to this review [217,256,257]. Researchers suggested TSK-type fuzzy logic control approaches in [217,263], where the states and control regulations are allowed for motor speed, and sliding mode control for the combined LED drive system. The researchers in [217] approached a perfect speed control algorithm to regulate the switched reluctance motor speed. This algorithm allows the regulated data to settle down the system’s steadiness by applying the Lyapunov stability theorem. The researchers in [217] considered the empirical study to establish that the adjustable TSK-type controller outclasses the conservative fuzzy-based control and the PI control systems.
The authors in [264] provided a detailed fuzzy control logic concept, including a classic set A as a group of characters or equipment x ϵ X, where the respective x is capable or incapable of the defined set A. Unlike the conservative background, the fuzzy dataset demonstrates how a component fits a dataset. The dataset arrangement signifies the extent of the association of an element in a specified dataset. Hence, the authors in [253] proposed an acceptable ambiguous dataset to possess a value in the middle of 1 and 0. If X is a pool of elements represented broadly, x, then a fuzzy dataset A in X is clarified as a dataset of methodical sets [255].
The researchers in [263] proposed a modeled controller using a cascaded double buck-boost converter to resemble the distinctive sliding mode of the control curve for the combined light-emitting diode drive system. The input converter has the function of a specific power factor, whereas the target converter does control the LED current. Additionally, the particular language parameters are the current error in the LED panel (ei), the growth in duty cycle (ΔD), and the input and output of the fuzzy controller, respectively. The researchers in [263] considered fine-tuning the variables kp = 0.0855 and ki = 180 and employed the second Ziegler–Nichols method (continuous oscillations) to achieve a decent active reaction and a decrease in the low-frequency ripple. The research scholars in [263] see the usage of the TSK type controller as an added advantage as a reduction in the low-frequency ripple, which is the prime concern in the LED voltage and current [263].
The authors in [249] proposed the two independent conventional FLC’s going through three main distinct stages, namely fuzzification, base rule processing, and de-fuzzification, to manage the non-linearity and parametric uncertainties. Furthermore, the proposed FLC modeling in [249,254] is different from that of [215,260] due to variable operative circumstances. The controller search operation is sustained in a similar direction to increase the error rejection ability. If the estimated output power P0(k) is progressive with the former advanced rotational speed ∆ωr*, and if positive ∆ωr* causes the output power P0(k) to be negative, the search operation is negative. The research scholars of [256] concluded that the generator speed fluctuates with a minor increase when it attains the optimal state. Finally, the output is de-fuzzified to transform to the firm value to regulate the generator speed to generate the extreme wind turbine output. The fundamental control laws, as indicated in Figure 13a, are as given as “IF ∆P0 is positive medium (PM) AND Lωr* is positive, THEN ∆ωr* is a negative medium (NM)”, as shown in [256].
Be that as it may, the association functions are regulated through system models and experimentation, compared with a substantial decline in the execution of the PID tuned controllers under variable parametrization [256]. To further test the effectiveness of the disturbance rejection ability due to non-linearity and parametric uncertainties, researchers explained a related Mamdani-type fuzzy logic control system for the principal frequency rule of wind energy generation in [257]. Here, the authors proposed a model where the output of the fuzzy logic is determined by defining 25 rules, as indicated in Figure 13b. Researchers evaluated the fuzzy inference rules-based data sets in [257] and discovered the associated deviation in frequency (∆f) and the amount of reserve (∆PWT). The minimum conjunction operator avoids any faster response rate for small resources. To prevent the problem of instability in transient regimes, the authors in [265] considered parameter variations as fuzzy variables. In FLC, a constant gain associated with control variation gives low results.
The authors in [155] proposed an adaptive fuzzy control for the DFIG, taking into account the adaption of the control gain revealed in Figure 14 [155]. They used the order decision table in Figure 15b, with an order variation between the moments Tk+1 given by [155]:
U k + 1 = U k + G Δ U k + 1 Δ U k + 1
The researchers of [154,224,266] demonstrated the simulation studies on the fuzzy logic control algorithms on DFIG control. Researchers discovered that the power ripples and total harmonic distortion, sensitivity to design of FLC, and exposure to changing environment, requirements on sensors, observers, and regulators are lower in adaptive fuzzy control than classical control. The research scholars in [154] observe that the type-2 FLC control confirms the improved operational performance associated with the type-1 FLC control, though in the existence of parameter deviances and outside instabilities (stator resistance, rotor resistance, and moment of inertia). Reference [154] shows imposing the type-1 classical fuzzy logic controller against the novel type-2 fuzzy logic controller due to the uncertainties caused by imprecision of the membership functions and knowledge base. Hence, the researchers in [154] proposed an added research work that built the theoretical foundation for system stabilization.
The authors in [266] discovered that the fuzzy logic control system could operate the system ambiguity, close to the conservative methodology, such as the PID control system. However, the authors observe that the study lacks the inside renovation approach, and hence the system compliance is restricted. Furthermore, the authors in [266] perceive that the membership functions of the design and fuzzy dataset rules need professional knowledge, limiting the methodology in reality. However, relating to the outlook, professional learning can be managed with fuzzy type logic control and subsequently combined through further AI approaches as an amalgam of techniques. The researchers proposed a DFIG protection technique in [227] consisting of two dependent approaches. The first approach was to deal with the fault detector algorithm that uses an adaptive neuro-fuzzy inference system as an artificial intelligence technique to detect the fault occurrence and its location. The second approach was to implement the Egyptian LVRT grid code to discriminate between tripping or not tripping decisions on fault conditions such as its duration and voltage level. The simulation results demonstrate that the proposed protection technique can detect and isolate the faulted area according to Egyptian LVRT grid code requirements for the enhancement of the stability of the studied wind farm. Another case study in [228,264] explains how the machine parameters have greatly influenced the system stability during the fault condition of an integrated DFIG wind turbine. The simulation results of the DFIG-based WECS mitigated the overvoltage issues in the Northern region by ensuring that all bus voltages were observed within the acceptable limits of 1.0 ± 0.05 p.u [264].

4.2. Neural Network-Based Control Methodology

The researcher scholars of [258,265,267] discussed the modeled neural network and how an NN consists of a serial combination of computational logic undertaken to recognize principal associations of a dataset with a procedure simulating similar human intelligence functions. The study mentions that the randomness in neuron data behavior is either organic or artificial NN [258]. The research is discussed through simulation studies and analysis of the Mean Square Error (MSE), signifying the alteration between anticipated and actual output levels. In the best circumstances, the MSE approaches zero. The simulation study results demonstrate that the NN-type control system owns numerous benefits by adding a few system statistics requests. The system’s advantages include a productive capacity in forecasting models, attracting nonlinear identification and control robustness attributes, managing an ample number of data and input variables, model-free, dynamic, adaptive to non-mathematical models, universal approximation, etc. However, the research scholars of [258] have identified that study has demonstrated limitations of training the operation of neural networks and longer processing time, and the quality prediction requires large datasets. Figure 16 indicates the number of publications on the NN-based power electronics’ converter control in the smart grid-integrated DFIG control system.
ML forming used the neural network-based control method in four subcategories, as shown below:
  • Conventional neural network-based controller;
  • Neural-network controller with fuzzy logic base;
  • Neural-network controller with adaptive neuro-fuzzy interface control system;
  • Neural network with the recurrent controller.

4.2.1. Conventional Neural Network-Based Controller

The research scholars in [258] see the enormous potential of NN in the imminent time. Their uses in the power electronic converter are so far in the phase of early stages. Researchers proposed a kind of extensively applied feed-forward neural network (FFNN) for an electronic converter system in [157,194]. Some of them are a multilevel perceptron (MLP) backpropagation configuration methodology, as shown in Figure 17 [157]; the space vector PWM (SVPWM) compatible with the triple-layer voltage-fed inverter in [259], and waveforms measuring in AC drives in [194] are proposed for an electronic converter system.
The research scholars established that the MLP kind of NN method [157] is highly influential to an algorithmic association. However, an SVM algorithm-based NN in [259] has the advantage of speedy implementation. As a result of this arrangement, the respective practices use the properties of fixed nonlinear plotting of the FFNN. Additionally, the scholars of [157] propose various NN formats. The first proposal was formed on an early NN arrangement of the anticipated input (a) and target (c) level neurons read out by the numerous individual indicators, which is an unseen level (b) with few neurons and suitable transfer functions (TFs). Smaller arbitrary weights are designated, so that neuron outputs remain un-saturated. The second proposal on the NN arrangement is to use one input design, where the output is intended (predefined as an onward pass) in association with the output design.
Figure 17 shows the calculated fault sum-squared-error (SSE) or mean-squared-error (MSE) are labeled in advance; the weights are changed in the reverse path using the backpropagation procedure until the fault inclusive of the preferred output design is minor and adequate [157]. In the event of an inadequate fault convergence, the hidden or unseen layers’ neuron numbers need to be improved and subsequently added to an unseen layer(s). The whole SSE of the P arrays pair, as detailed in [157]:
S S E = E = p = 1 P E p = p = 1 P j = 1 Q ( d j p y j p ) 2
As a result of this arrangement, the neuron’s weights improved to curtail the importance of the impartial function SSE by the grade succession method, as stated earlier. The weight amend equation is specified as [157]:
W i j ( k + 1 ) = W i j ( k ) η ( δ E p δ W i j ( k ) )
Mean square error (MSE = SSE/Q) as the objective function is engaged, where Q is the dimension of the output vector. A thrusting term μ [ W i j ( k ) W i j ( k 1 ) ] is attached to Equation (12), and considered u < 1.0 as a minor assessment to ensure that the SSE meets a global minimum. The additional development of the backpropagation procedure is probable by creating the flexible knowledge rate stages as [157]:
η ( k + 1 ) = u η ( k )   with   u 1.0
so that oscillation sets off to least. Researchers identified in [157] that most NN implementations have limitations with digital speed processing (DSP). Multiple usages of DSP enhanced the execution speed at a reasonably higher cost, since economic digital application-specific integrated circuit chips were still in the design phase.
The authors in [267] proposed the substitution of PI regulators for the DFIG indirect control system accomplished by the Levenberg-Marquardt back-propagation algorithm (LM). The proposed substitute was relevant to ANNs’ regulator with the structural design of a single-layered NN structure comprising three neurons using the sigmoid stimulation function denoted in Figure 18 [267]. The proposed system has demonstrated the active and static performance enhancement of the DFIG in terms of perfect follow-up, tight regulation, zero static error, and sturdiness concerning parametric variations of the DFIG machine versus the PI controller.
The researchers in [194] presented a simulation-based study related to waveforms measuring and immediate filtering applicable to power electronics and AC drives. The study proposed two scenarios of adjustable frequency and adaptable scale using the FFNN methodology as capable of efficiently converting the m- phase waveforms of a random profile into the n- phase wave shape. The conversion of waveforms was featured through the additional low pass filter (LPF) components through numerous scaling and occurrence features with amplitude tracing (linear or nonlinear) and locked phase angles.
Researchers in [259] proposed the space vector PWM (SVPWM) to be compatible with the triple-layer voltage-fed inverter for the FFNN model application. The study accomplished a test assessment of an open-loop volts/Hz speed-regulated induction motor drive with the FFNN-established SVPWM and adapted it on a dedicated IC chip; linked with a predictable DSP-based modulator, it demonstrated exceptional execution. The research work included the experimented phase voltages as the input to the NN and the PWM arrays of SVPWM as an output. The training dataset is created through a model using an SVPWM computational process. The proposed modular in [259] has challenges for a vector-controlled drive application due to the limitations of ASIC-integrated chips’ availability and the drift issues with the intel 80170 electrically trained ANN ICs.
Research scholars in [188] highlighted an added conservative NN arrangement in line with FFNN as a radial basis function network (RBFN).
References [157,258,259] highlighted that in FFNN, the weights of input-to-concealed and concealed-to-target are concurrently intended. However, research scholars in [180] propose that for RBFN, the input level is straight and completely linked with the unseen level deprived of weights. The unseen level is linked to the target level through the weights parameter Wj to be identified in training, as revealed in Figure 19 [180]. The proposed backpropagation learning algorithm in [180] is very similar to that of the proposed model in [157]. The RBFN model uses a backpropagation learning algorithm with an improved particle swarm optimization (IPSO) introduced to improve the online learning capability in the RBFNN. The study debated the procedure to regulate the DC bus voltage and the AC line voltage in an induction generator.
The research scholars in [180] discussed a few ideologies to regulate the optimum neuron number and explained how a general methodology initiates through moderately smaller neuron numbers and progressively raises to the execution of the training fault. Beside the initiation function in the unseen level, several possibilities, including sigmoid [147,178,179,268], RBFN [180,269], hyperbolic tangent function [187,270], wavelet function [165,221,271], etc., are in existence. Researchers in [165] highlighted that the wavelet activation function holds greater proficiencies of simplification and speed conjunction.

4.2.2. Neural-Network Controller Based on Fuzzy Logic

Several research scholars in [186,219,272] proposed a consideration of the system variables’ ambiguity and outward disruption for various power electronic regulator system applications and steadiness. Consequently, an enhanced variation of NN, i.e., the fuzzy neural control network (FNN), or neuro-fuzzy logic, a hybrid of NN and the fuzzy control logic, is suggested in [219]. As compared to NN in [157,258,259], the FNN is a combination of the potential of the human-like IF…THEN cognitive fuzzy control logic rules integrating professional information and reasoning ambiguity, and the robust competencies of estimation and simplification to all random systems [186,219,272].
The authors in [219] proposed an experimental study of a conventional DC-DC boost converter related to a four-level structure fuzzy NN controller. A simulation application of FNN onto a boosting converter’s slide mode control system indicates a 20.3% voltage tracing and chattering enhancement to the TSMC framework using an FNN type controller, as shown in Figure 20 [219]. The four-level converter system as shown in Figure 21 [219], simulates the total sliding mode control (TSMC) rule and its network variables. The authors in [219] considered the sliding surface S(t) and its differentiation S’(t) as the two specified inputs of the FNN type controller. These specified inputs result from the tracked errors of the standard even target voltage and inductor current ei, assuming the referencing voltage as Vref and the current as iref. Moreover, the output signal of the control system was used as the PWM burden cycle u, where the rule layer applies the fuzzy logic conclusion l k = I I i = 1 n w j i k μ i j ( x i ) . The authors achieved the network target as u = f ( k = 1 N y w k l k ) . Equation (14) indicates that the authors assessed the voltage tracing presentation by the MSE of the target voltage [219]:
M S E = 1 T d = 1 T e v 2 ( d )
The authors in [174] discussed a six-phase permanent magnet synchronous motor control logic using an asymmetric membership function (AMF). The network regulation intends to decrease the MSE to a precise and steady output voltage. A rational calculation of the association function will enhance the FNN presentation meaningfully. It specifies in [189,228] that conservative association functions, e.g., Gaussian processes, can improve network learning speed. Here, T indicates the sampling times’ number.

4.2.3. Neural-Network Controller with Random Neuro-Fuzzy Interface Control

The research scholars in [196,219,273,274] established that designing the fuzzy rule is the challenge of an FNN system, which needs to experience professional exposure. Therefore, researchers in [196] proposed a self-adaptable network-established fuzzy inference system (ANFIS) model to better understand FNN challenges through an additional characteristic and active framework. The study includes fuzzy control logic and NN, which could be prolonged through the four-level topology, as shown in Figure 21 [219], to a five-level structure, as shown in Figure 22 [196]. The researchers suggested that IF…THEN fuzzy rubrics can be inevitably produced in the training phase of the ANFIS system. In [196], researchers established a straight-driven torque neuro-fuzzy logic controller pattern for a PWM-inverter drive supplying an induction motor founded with an ANFIS system similar to [259]. The flux fault ξm and the torque fault ξψ are the input signals to the ANFIS controller.
The scholars in [196] proposed the usage of a five-level topology for an ANFIS model, where level 1 comprises the association stage as input weights Wψ and Wm. Level 2 selects the least through the inputs. Level 3 sets the standardization. In level 4, researchers pooled the outputs 01 to 09 alongside system inputs ud = (ϵm, ϵψ). Level 5 contains the system outputs of the stator voltage vector coordinates φvc, and Vc, the stator flux vector gradual angle ∆γi and actual angle γs, respectively. In [196], scholars understood that the ANFIS system’s variable fine-tuning is accomplished collectively with the backpropagation procedures and the minimum square methodology (for variables in the 4th level). Furthermore, in [273,274], research studies accept and explain that the assembly of the ANFIS is static compared to [196], and the variables’ credential through the amalgam learning law.
Researchers in [196,259] acknowledged that the random and planned knowledge presentation of ANFIS is the prime advantage over traditional direct methods in flexible filtering and signal processing. The listed benefits include identifying non-linear modules in line with the control system, inverse modeling, predictive coding on a chaotic time series, adaptable channel equalization, adaptable interfering (sound or echo) cancellation, etc.

4.2.4. Neural Network System with the Recurrent Controller

The research scholars in [148] propose the RNFN modeling consisting of multilevel probabilistic arrangements having a centered response ring to represent an efficient active system. Therefore, the RNFNs are dynamically capable of managing time-variable input or target, which is acute for a transient response as compared to predictive NNs in [196,219,259], as the NN arrangements are only appropriate to the static association plotting and performance description. A memory element of the time-lag response linking Z-1 is generally introduced in a recurrent neural network (RNN) to allow the dynamic competence of an NN control system [148]. The research scholars discuss a six-level T-SORNFN arrangement, as shown in Figure 23 [181], consisting of the input, the membership, the instruction, the recurrent, the TSK, and the target levels. The study indicated that the system output droops on the current and preceding input. In addition to the presented model, the system arrangement can challenge the scatterplot dataset to simplify the improved presentation of dynamics and awareness.
The research scholars in [181] discussed that combining RNN with fuzzy logic control advances the system’s sturdiness. Hence, in [181], a TSK-based adaptive recurrent fuzzy logic neural network control (RFNN) is suggested for a highly accurate path tracking of a direct micro-stepping motor drive to perfect the reverse dynamics of the drive.
Researchers highlighted that the study in [219] is associated with the network structure FNN, as shown in Figure 21 [219]. The significance of the RFNN in Figure 23 [181] is the supplement of a recurrent layer, in which the deferred neuron target hi(k) is reverted as the system input for improved dynamics. The researchers suggested an accustomed system drawing and dimensions to an enhanced adaptive methodology and the individual system variables pitching with recursive least square methods.
The research scholars in [179] also suggested a novel improved Elman neural network (IENN)-centered computing process for better optimal control performance of the DFIG with MPPT as compared to FNN in [219]. Researchers used supervised learning in [187] and primed the IENN to train this system established on a gradient descent to improve learning capability. Furthermore, an online training IENN control system applying a back-propagation (BP) learning algorithm with improved PSO is proposed and planned to assign the wind turbine pitch correction for power control. The derivation is similar to that of the BP computational process. It is engaged in regulating the variables of the ENN by applying the training designs. By recursive usage of the chain law, the error function E for each level is primarily expressed as follows [179]:
E = 1 2 ( ω r e f ω r ) 2 = 1 2 e 2
where ωref* and ωr signify the rotor speed reference and the generator rotor speed, singly, and e means the tracing error. In [275], researchers found a similar RNN structure for better optimal control performance of a single-phase grid integrated inverter controller under the variable system parameters. With the suggested regulation, the system can follow maximum power through the produced power as the input, even with parameter uncertainties.

4.3. Reinforcement Learning-Based Control Methodology

The research scholars in [240,244,260,261] discussed the reinforcement learning (RL) model-based control system. Proposed reinforcement learning (RL) in [240] explains how a proxy picks up from its knowledge by openly relating to the ambient over engagements, conditions, and compensations, similarly to supervised learning in [157,194,259], where a proxy picks up from the samples delivered by an outside administrator. The proxy accepts a recompense whenever it transfers from an existing condition to an alternative. The researchers in [240] proposed the RL model to map conditions to activities to make the most of the compensations. The RL model pacts with the finite Markov node-set [S, A, P s s a   R s s a ]. It consists of S as a set of conditions, A as a set of activities, P s s a as a state alteration probabilistic function to deliver the likelihood of changeover from one state s to an alternative state, where, upon action, a is initiated, and R s s a is the recompense function that regulates the recompense after the state conversion [240].
The study in [240] listed that value functionality assessment is essential for RL procedures. The study categorized the RL problem-solving methodology as the modeled-free temporal difference (TD), modeled-free Monte Carlo method, and modeled-based dynamic programming learning. Q-learning is a form of the modeled-free RL algorithm based on TD and has numerous built-up uses, such as optimal control and multi-agent RL systems [261]. It accrues experience gradually and acquires a specific control strategy that optimizes defaulted objectives. The defined stored and experienced action values in a Q-table and the Q-learning form [240] are:
Q t + 1 ( s t , a t ) = Q t ( s t , a t ) + l t [ r t + 1 + γ max a i Q t + 1 ( s t + 1 , a i ) Q t ( s t , a t ) ]
It consists of γ ϵ [0, 1] as the discount factor, which describes the current values of the rewards to be established shortly, i as the act index in accomplishing the planetary, and Qt (st; at) as the act-value function requiring an evaluation.
The research scholars proposed an RL-oriented actual intellectual MPPT controller in the sustainable energy system, as shown in Figure 24 [240].
The study includes accessible knowledgeability by interrelating with the domain. The research scholars expressed an optimized control approach through the Q-table. In this study, the Q-table comprises state changeover possibility q(st; at) elements to maximize the projected rotor speed output power ω r + . Given the present structure state St, the ability to be accomplished comprises the current output electrical power Pe and the generator rotating speed ωr. Besides participating in an NN within the Q-learning of RL [247], this is extended effort, since the wind-driven turbine variable and the air velocity is not mandatory here. Hence, it evades the state-space limitations.
The researchers in [276] proposed an adjustable pitch controller consisting of a critic network and action network for the DFIG-connected wind turbine based on reinforcement learning. By measuring the objective data of the system, it converges to the optimal control solution in real-time. As shown in Figure 25 [276], the aim is to steady the output speed of the control system at the designed rate when the wind-driven turbine is under the influence of a higher wind speed than the designed speed, and control the fluctuation on a smaller scale. Figure 26 [276] is the structure of the critic network. It is a backpropagation neural network with a hidden layer. Where {x1, x2, x3, …, xn } and u are the input and output of the action network, correspondingly. J(t) is the output of the critic network that is applied as the estimated value of the accumulative prospect reward at time t to forecast the cumulative compensation acheived from the control output of the active network [276]:
J ( t ) = i = 1 N h w c i ( 2 ) ( t ) p i ( t )
Here, Nh is the total number of the hidden nodes, Wc is the weight vector in the critic network, and pi is the corresponding output of the ith hidden node. The research scholars in [244] established that the rebooted accessible knowledge procedure absorbed by the system’s aging behaviors elevates the optimum relation. It meaningfully advances the self-sufficient ability of the wind energy transformation method.
Research scholars in [260] established an intellectual MPPT control procedure for the electronic power control of photovoltaic arrangements utilizing RL. The study in [260] suggests a standard RLMPPT control methodology based on a reinforcement learning (RL) methodology that follows and regulates the maximum power point of a photovoltaic source deprived of any previous data under varying conditions. Researchers explained a Markov Decision Process (MDP) modeling for the MPPT photo voltaic procedure, and an RL algorithm is suggested and assessed on several photovoltaic resources. The proposed RLMPPT control methodology is also linked alongside the Perturb and Observe (P&O) algorithm [277], displaying improved outcomes in respect of speed and the generated power to diverse PV resources with minimal set-up interval [260].
A neural network control accomplishes the learning process from samples given by an outside administrator. The RL control system absorbs the knowledge by interrelating the background over activities and recompenses. Hence, the RL-type control is advantageous to novel schemes having no present statistics [260,277].

4.4. Summary of AI Algorithms in Power Converter Controllers

A summary presented in Table 4 and Table 5 indicates the benefits, boundaries, and an assessment of artificial intelligence-based algorithms and their procedures in power electronics’ control systems and the life span used for grid-integrated DFIG wind turbines and renewable energy resources. It is significant to state that AI procedures’ active achievement, sturdiness, simplification, and conjunction speed are vital in advanced control uses. The procedure difficulty and process of computing are the primary contests. Therefore, the necessities of control procedure speediness and precision are very crucial. Moreover, the researchers established that AI holds massive potential in power electronic converter control systems. The discovery of numerous openings and challenges is still to be as follows.

4.5. AI Outlook on DFIG Power Converter Control System

Based on the research reviews on algorithm perception, it is essential to explore the structures of AI related to various lifetime-cycle stages of the power electronics’ converters. Various detailed examples have demonstrated the necessities of AI methodologies for each lifetime-cycle stage of a power electronic system. For the intellectual controller of a power electronic converter system, the actual time control errors, e.g., the speed error, the active and reactive power error, voltage error, the torque error, and the current error, need to be resumed to the controller for the self-adaptive apprising in an online approach.
It is conclusive that AI holds enormous potential in power electronic converter control systems. Thus, the necessities of algorithm accuracy, speed, and margin of error are the most acute. In addition, the controller’s steadiness needs to be hypothetically confirmed, and thus accountability is compassionate. The intellectual controller, in general, is tuned online. Hence, it is needless to arrange the data sets for the model drill.

4.5.1. Rationalization of AI Methodologies Applied to DFIG Power Converter Control System

The usage of AI in the smart grid-integrated DFIG-based wind turbine power converter control system is now reaching the emerging markets. In this context, Artificial Intelligence can cut energy wastage and low energy costs and enable and fast-track the usage of clean, renewable energy sources in power systems globally. AI can also advance grid-integrated power systems’ planning, operation, and control. Thus, a tie-up of AI technologies with DFIG power electronic converter control systems to deliver clean and economical energy is vital for growth. This growth can be achieved by shifting the know-how of the power sector abnormalities to AI modeling. Though there are several types of research on AI for power electronics converter systems in the works of literature since the 1995s, the hands-on industrial applications are still inadequate, which appears to be a short gap associated with the appealed AI possibilities. However, it is essential for deep research into an assignment in which AI shall fundamentally overtake conservative control system approaches.
The researchers in [278] recognized the reasoning of AI-based explanations by associating them with a conservative methodology based on the engineering application views, e.g., application difficulty, procedure precision, liability, sturdiness, additional equipment requirements, computerized calculation intake, entrenched ability, etc.

4.5.2. Association of Vital Information

Safety, optimization, and robustness are the cornerstones of autonomous Artificial Intelligence technologies. Building a safe and robust advanced AI-based power electronic converter control system is so complex that no single manufacturer can single-handedly develop all necessary technology. Instead, there is an extensive ecosystem of partnerships, each working on a different aspect of the required technology. Researchers achieved the multilayer information combinations to accomplish the visions of every detail base at the dataset level [163], characteristic level [207], and their groupings. If these statistic bases and patterns are simultaneously misused, likely partialities can be alleviated to advance the system’s sturdiness. Consequently, the increased benefits of the pattern-impelled edge and the dataset-impelled edge improvised the power system’s precision and sturdiness.

4.5.3. Fast Tracking AI at Lightning Speed

Enhanced computational power and an exponential surge in the database have simulated the rapid rise of artificial intelligence. But as AI systems become further refined, they will even require additional computational power to tackle their requirements. Traditional computing hardware probably will not be capable of monitoring with present field uses, e.g., the control system, and execute a stiff condition on the procedure speediness. Though compound deep learning methods [275] can deliver a more remarkable presentation, it is a computer algorithm concentrated on power electronics converter systems. A possible way, is with the automated AI procedures applied on economically operative components that deliver similar accomplishments with deep learning algorithms.

4.5.4. Privacy of the Accrued Database

Researchers assumed that AI technologies’ applications in the smart grid-integrated renewable energy system would confront the challenges of inadequate database model accrual based on the current advancement of AI technologies. The application of heap database analysis in the integrated smart grid is still in the early phase, and the database accrual in numerous application situations is not the same. Dataset models that encounter the requirements of various AI technologies applications are not abundant, so understanding AI applications driven on minor data set samples is a challenge that needs continual attention.
The AI-based dataset privacy appeals to the association between the General Data Protection Regulation (GDPR) [279] and artificial intelligence (AI). It assesses the modernization in AI technology and focuses on applying AI to the personal dataset. It associates with the challenges and opportunities for individuals and society, evaluates risks and how risks can be mitigated, and empowers opportunities through technology and regulation. It analyzes how AI is controlled in the GDPR and observes how it goes into the GDPR’s theoretical structure, particularly to purpose restriction and dataset minimization. It evaluates dataset subjects’ privileges, such as the rights to access, removal, transferability, and fairness. Along with the censorious guidelines, the training of typical AI procedures is stimulating, since the compacted dataset gathering may not be possible shortly.
Thus, for power electronic converter uses, it is encouraging to advance a collective learning system for AI procedures deprived of jointly combining datasets from various localities, e.g., merged knowledge [280]. The study accomplishes this by perceiving that AI can be arrayed reliably with the GDPR. The GDPR does not provide adequate guidelines for power electronic converter controllers, and its preparations need to be prolonged and emblematized. It fits competently trending dataset confidentiality guidelines on the application of AI-based outcomes.

4.5.5. Power Electronic Database

As a result of the complication of the power electronics’ converter control system, the empirical testing for database gathering is primarily cumbersome and uneconomical. The convincing request on structuring the mutual power electronic database and expert base is further growing. The particular open-knowledge databases are acute to standard computational process presentations and fast-track usage growth. It will advance the universal power of electronic groups in academic circles and industries.

5. Conclusions

Authors aligned with the AI methodologies, research, and analysis in power electronics’ control systems for smart grid-integrated DFIG-based wind turbines and renewable energies. This study established that the current AI computational processes, such as fuzzy control logic and machine/deep learning, should be designed and optimized with fuzzy control logic, and machine/deep learning and validated through simulation practices in evaluating research leanings and hotspots.
Based on the functionality viewpoint, the AI-related applications are handled fundamentally with improvisation, classification, regression, and dataset arrangement investigation. By learning the above discoveries, unconventional control approaches will be applied to improve the wind turbine’s energetic performance and power system stability. The authors will consider an elementary control strategy for standard and uninterrupted operation and interact with the electronic power control system, i.e., the frequency, speed, and voltage converter, and a precise control strategy for integrated smart grid abnormalities and grid code achievement. The control system will be designed and optimized using machine/deep learning considerations and verified by simulations.
Hence, the study focuses on the smart grid-integrated DFIG-based wind turbine support capability by addressing the abnormalities’ predictive control system and protection methodologies. These abnormalities are discussed in the literature review so that the wind-driven turbine stays connected to the smart power grid all the time.

6. Future Scope

Advanced AI control strategies will be developed based on the above discoveries to enhance the wind turbine’s dynamic performance and improve its power system integrity and reliability. Future work includes making the AI controller faster and more suitable for large power systems used for practical methods. Some futuristic improvements may also be caused by optimizing the neural networks and genetic algorithms. Modifying the fuzzy rules and fine-tuning the ranges of proportional and derivative gains will enhance the performance during voltage dip events. These modifications need more research and expertise.

Author Contributions

The authors planned for the study and contributed to the idea and field of information. Introduction, R.K.B.; methodology, R.K.B.; investigation, R.K.B.; resources, R.K.B.; data curation, R.K.B.; writing—original draft preparation, R.K.B.; writing—review and editing, R.K.B.; visualization, A.K.S.; supervision, A.K.S.; project administration, A.K.S. All authors have read and agreed to the published version of the manuscript.

Funding

This research received no external funding.

Institutional Review Board Statement

The study was conducted in line with the higher studies to attain the PhD in Electriccal enginnering.

Data Availability Statement

Not applicable.

Acknowledgments

The data presented in this study are openly available in reference list. I would like to sincerely thank and express my appreciation to my Supervisor Akshay Kumar Saha, for introducing me to the field of Wind Renewable Energy, for his excellent supervision, and for assisting me in paying attention to detail. Moreover, I wish to thank my parents and family for their continuous support and countless sacrifices.

Conflicts of Interest

The authors declare no conflict of interest.

Abbreviations

ACAfrica Case
ACOAnt Colony Optimization Algorithm
AEAuto Encoder
AIArtificial Intelligence
ANFISAdaptive Neuro-Fuzzy Inference System
ANNArtificial Neural Network
CNNConvolution Neural Network
CSICurrent Source Inverter
DFIGDoubly Fed Induction Generator
DLDeep Learning
ENNElman Neural Network
ESNEco State Neural Network
ESREquivalent Series Resistance
FFNNFeed-Forward Neural Network
FMEAFault Mode and Effective Analysis
FNNFuzzy Neural Network
FSMPCFinite State Model Predictive Control
GAGenetic Algorithm
GLGermanischer-Lloyd
IECInternational Electro-Technical Commission
IEDsIntelligent Electrical Devices
IRENAInternational Renewable Energy Agency
KLNNKohonen Learning Neural Network
LSTMLong Short Term Memory
MLMachine Learning
MLPFFMulti-Layer Perceptron Feed-Forward
NARXNon-Linear Auto Regressive Network
NZENon-Zero Emission
PCAPrincipal Component Analysis
PECPower Electronic Circuit
PFFProbabilistic Feed-Forward
PHMPrognostic Health Management
PSOParticle Swarm Optimization
PWMPulse-Width Modulation
REsRenewable Energies
RFNNRecurrent Fuzzy Logic NNN Control
RLReinforcement Learning
RNNRecurrent Neural Network
RT2FNNRecurrent Type-2 Fuzzy Neural Network
RVMRelevance Vector Machine
SESum-Squared-Error
SLSupervised Learning
SOASystem Operational Availability
SPQSmall Power Quality
SPS’sStated Policy Scenario
STEPsSocial, Technological, and Environmental Pathways
SVPWMSpace Vector PWM
SVMSupport Vector Machine
TDTemporal Difference
TDNNTime-Delayed Neural Network
TFsTransfer Functions
USLUn Supervised Learning
WPWind Power

References

  1. India Energy Outlook. In India Energy Outlook 2021—Analysis; IEA: Paris, France, 2021.
  2. International Renewable Energy Agency. Renewable Energy Statistics 2021; International Renewable Energy Agency: Abu Dhabi, United Arab Emirates, 2021.
  3. De Klerk, M.L.; Saha, A.K. A review of the methods used to model traffic flow in a substation communication network. IEEE Access 2020, 8, 204545–204562. [Google Scholar] [CrossRef]
  4. Mazouz, F.; Belkacem, S.; Harbouche, Y.; Abdessemed, R.; Ouchen, S. Active and reactive power control of a DFIG for variable speed wind energy conversion. In Proceedings of the 2017 6th International Conference on Systems and Control ICSC 2017, Batna, Algeria, 7–9 May 2017; pp. 27–32. [Google Scholar]
  5. Elkington, K.; Ghandhari, M.; Söder, L. Using power system stabilisers in doubly fed induction generators. In Proceedings of the 2008 Australasian Universities Power Engineering Conference AUPEC, Sydney, NSW, Australia, 14–17 December 2008; pp. 1–6. [Google Scholar]
  6. Tian, X.; Wang, W.; Li, X.; Chi, Y.; Li, Y.; Tang, H. Fault ride through strategy of DFIG using rotor voltage direct compensation control under voltage phase angle jump. CSEE J. Power Energy Syst. 2019, 5, 515–523. [Google Scholar] [CrossRef]
  7. Wei, C.; Han, M.; Lin, S.; Li, X. Low voltage ride-through control strategy of a large capacity DFIG with grid-side thyristor controlled voltage regulator. In Proceedings of the IET Conference on Renewable Power Generation, Edinburgh, Scotland, 6–8 September 2011; Volume 2011. [Google Scholar]
  8. Solanke, J.S.; Naik, A.V.; Deshmukh, B.T. Coordination control of DFIG under distorted grid voltage conditions using matlab-simulink. In Proceedings of the 2nd International Conference on Computing Communication Control and automation ICCUBEA, Pune, India, 12–13 August 2016. [Google Scholar]
  9. Co-ordinated Control Strategy for Grid Connected DFIG Wind System under Voltage Imbalance. IEEExplore. Available online: https://ieeexplore.ieee.org/document/8392054 (accessed on 17 May 2022).
  10. Tiwari, R.; Babu, N.R.; Padmanaban, S.; Martirano, L.; Siano, P. Coordinated DTC and VOC control for PMSG based grid connected wind energy conversion system. In Proceedings of the 2017 17th IEEE International Conference on Environment and Electrical Engineering and 2017 1st IEEE Industrial and Commercial Power Systems Europe (EEEIC/I&CPS Europe), Milan, Italy, 6–9 June 2017. [Google Scholar]
  11. Chang-Chien, L.R.; Lin, W.T.; Yin, Y.C. Enhancing frequency response control by DFIGs in the high wind penetrated power systems. IEEE Trans. Power Syst. 2011, 26, 710–718. [Google Scholar] [CrossRef]
  12. De Almeida, R.G.; Castronuovo, E.D.; Peças Lopes, J.A. Optimum generation control in wind parks when carrying out system operator requests. IEEE Trans. Power Syst. 2006, 21, 718–725. [Google Scholar] [CrossRef]
  13. Mahrouch, A.; Ouassaid, M. De-loaded Low-Voltage Ride-Through control and Primary Frequency Control for AC-Microgrid based PMSG Enhanced by Battery. In Proceedings of the 2021 4th International Symposium on Advanced Electrical and Communication Technologies (ISAECT), Alkhobar, Saudi Arabia, 6–8 December 2021. [Google Scholar]
  14. Jiao, J.; Yu, Y.; Zou, J. Coordinated Frequency Control of Doubly-fed Induction Generator Based on Interconnected Grid. In Proceedings of the 2020 4th International Conference on Power and Energy Engineering (ICPEE), Xiamen, China, 19–21 November 2020; pp. 124–129. [Google Scholar]
  15. Morren, J.; de Haan, S.W.H.; Kling, W.L.; Ferreira, J.A. Wind turbines emulating inertia and supporting primary frequency control. IEEE Trans. Power Syst. 2006, 21, 433–434. [Google Scholar] [CrossRef]
  16. Ullah, N.R.; Thiringer, T.; Karlsson, D. Temporary primary frequency control support by variable speed wind turbines—Potential and applications. IEEE Trans. Power Syst. 2008, 23, 601–612. [Google Scholar] [CrossRef]
  17. Wang, H.; Chen, Z.; Jiang, Q. Control method for variable speed wind turbines to support temporary primary frequency control. In Proceedings of the IEEE PES T&D Conference and Exposition, Chicago, IL, USA, 14–17 April 2014; pp. 1–5. [Google Scholar]
  18. Yulong, W.; Guiping, S. Analysis on control method VSCF wind power system. In Proceedings of the 2008 International Conference on MultiMedia and Information Technology MMIT, Three Gorges, China, 30–31 December 2008; pp. 677–680. [Google Scholar]
  19. Xing, P.; Shi, Q.; Wang, G.; Fu, L.; Wang, Y. Influence analysis of wind power generation on the characteristic of power system frequency. In Proceedings of the 2016 IEEE 8th International Power Electronics and Motion Control Conference IPEMC-ECCE Asia, Hefei, China, 22–26 May 2016; pp. 1444–1447. [Google Scholar]
  20. Kairous, D.; Wamkeue, R.; Belmadani, B. Advanced control of variable speed wind energy conversion system with DFIG. In Proceedings of the 2010 9th International Conference on Environment and Electrical Engineering EEEIC, Prague, Czech Republic, 16–19 May 2010; pp. 41–44. [Google Scholar]
  21. Wang, T.; Ding, L.; Yin, S.; Jiang, J.; Cheng, F.; Si, J. A New Control Strategy of DFIG based wind farms for power system frequency regulation. In Proceedings of the 2015 IEEE PES Asia-Pacific Power and Energy Engineering Conference (APPEEC), Brisbane, QLD, Australia, 15–18 November 2015; Volume 3. [Google Scholar]
  22. Mestri, M.N.; Kumar, B.S. Design of 9-Switch Converter for DFIG System for Active and Reactive Power Control by PID and Fuzzy Logic Controller. In Proceedings of the 3rd International Conference on Electronics, Communication and Aerospace Technology ICECA, Coimbatore, India, 12–14 June 2019; pp. 763–767. [Google Scholar]
  23. Aspalli, M.S.; Patil, S.J. Study of AI and PI controller using SVPWM technique for induction motor speed control. In Proceedings of the International Conference on Electrical Electronics, Communication, Computer, and Optimization Techniques ICEECCOT, Mysuru, India, 15–16 December 2017; pp. 676–681. [Google Scholar]
  24. Kadri, A.; Marzougui, H.; Bacha, F. MPPT control methods in wind energy conversion system using DFIG. In Proceedings of the 4th International Conference on Control Engineering & Information Technology CEIT, Hammamet, Tunisia, 16–18 December 2016; pp. 16–18. [Google Scholar]
  25. Cai, S.; Wen, H. Modeling and MPPT Control of DFIG Wind Energy System. In Proceedings of the International Conference on Renewable Power Generation (RPG 2015), Beijing, China, 17–18 October 2015. [Google Scholar]
  26. Elmansouri, A.; El Mhamdi, J.; Boualouch, A.; Aamoud, A. MPPT & Control of DFIG in WECS using Back-Stepping Controller. In Proceedings of the 2015 3rd International Renewable and Sustainable Energy Conference (IRSEC), Marrakech, Morocco, 10–13 December 2015; Volume 3. [Google Scholar]
  27. Saihi, L.; Koussa, K.; Ferroudji, F.; Bakou, Y.; Berbaoui, B.; Roummani, K. SM-MPPT Controller of DFIG Based on Variable Speed Wind Energy Conversion System. In Proceedings of the SIENR 2021—6th International Symposium on New and Renewable Energy, Ghadaia, Algeria, 13–14 October 2021; pp. 3–7. [Google Scholar]
  28. Akpolat, A.N.; Dursun, E.; Kuzucuoğlu, A.E. AI-Aided Control of a Power Converter in Wind Energy Conversion System. In Proceedings of the 2020 Innovations in Intelligent Systems and Applications Conference ASYU, Istanbul, Turkey, 15–17 October 2020; Volume 20, pp. 1–6. [Google Scholar]
  29. Sahri, Y.; Tamalouzt, S.; Hamoudi, F.; Belaid, S.L.; Bajaj, M.; Alharthi, M.M.; Alzaidi, M.S.; Ghoneim, S.S. New intelligent direct power control of DFIG-based wind conversion system by using machine learning under variations of all operating and compensation modes. Energy Rep. 2021, 7, 6394–6412. [Google Scholar] [CrossRef]
  30. Sahri, Y.; Tamalouzt, S.; Lalouni Belaid, S.; Bacha, S.; Ullah, N.; Ahamdi, A.A.A.; Alzaed, A.N. Advanced fuzzy 12 dtc control of doubly fed induction generator for optimal power extraction in wind turbine system under random wind conditions. Sustainability 2021, 13, 11593. [Google Scholar] [CrossRef]
  31. Tavoosi, J.; Mohammadzadeh, A.; Pahlevanzadeh, B.; Kasmani, M.B.; Band, S.S.; Safdar, R.; Mosavi, A.H. A machine learning approach for active/reactive power control of grid-connected doubly-fed induction generators. Ain Shams Eng. J. 2022, 13, 101564. [Google Scholar] [CrossRef]
  32. Giannakis, G.B.; Zhang, L.; Wang, G. Real-Time Power System State Estimation via Deep Learning Unrolled Neural Networks. IEEE Trans. Signal Processing 2019, 67, 2–6. [Google Scholar]
  33. Marugán, A.P.; Márquez, F.P.G.; Perez, J.M.P.; Ruiz-Hernández, D. A survey of artificial neural network in wind energy systems. Appl. Energy 2018, 228, 1822–1836. [Google Scholar] [CrossRef] [Green Version]
  34. Fan, F.L.; Xiong, J.; Li, M.; Wang, G. On Interpretability of Artificial Neural Networks: A Survey. IEEE Trans. Radiat. Plasma Med. Sci. 2021, 5, 741–760. [Google Scholar] [CrossRef] [PubMed]
  35. Goodman, B. EU regulations on Algorithmic Decision-Making. Available online: https://arxiv.org/pdf/1606.08813.pdf (accessed on 25 June 2022).
  36. Wu, W.; Peng, M. A Data Mining Approach Combining K-Means Clustering with Bagging Neural Network for Short-Term Wind Power Forecasting. IEEE Internet Things J. 2017, 4, 979–986. [Google Scholar] [CrossRef]
  37. Menghal, P.M.; Jaya Laxmi, A. Neural network based dynamic performance of induction motor drives. Adv. Intell. Syst. Comput. 2014, 259, 539–551. [Google Scholar]
  38. Omitaomu, O.A.; Niu, H. Artificial intelligence techniques in smart grid: A survey. Smart Cities 2021, 4, 548–568. [Google Scholar] [CrossRef]
  39. Darab, C.; Tarnovan, R.; Turcu, A.; Martineac, C. Artificial Intelligence Techniques for Fault Location and Detection in Distributed Generation Power Systems. In Proceedings of the 2019 8th International Conference on Modern Power Systems MPS, Cluj, Romania, 21–23 May 2019; Volume 9, pp. 1–4. [Google Scholar]
  40. Deng, Y.C.; Tang, X.H.; Zhou, Z.Y.; Yang, Y.; Niu, F. Application of machine learning algorithms in wind power: A review. Energy Sources Part A 2021, 1–22. [Google Scholar] [CrossRef]
  41. Paiva, E.B.; Nguyen, H.N.; Lepreux, O.; Bresch-Pietri, D. A Gaussian Process Based Approach to Estimate Wind Speed Using SCADA Measurements from a Wind Turbine. IFAC-PapersOnLine 2021, 54, 65–71. [Google Scholar] [CrossRef]
  42. Chhipa, A.A.; Kumar, V.; Joshi, R.R.; Chakrabarti, P.; Jasinski, M.; Burgio, A.; Leonowicz, Z.; Jasinska, E.; Soni, R.; Chakrabarti, T. Adaptive neuro-fuzzy inference system-based maximum power tracking controller for variable speed wecs. Energies 2021, 14, 6275. [Google Scholar] [CrossRef]
  43. Kosuru, R.; Chen, P.; Liu, S. A reinforcement learning based power system stabilizer for a grid connected wind energy conversion system. In Proceedings of the 2020 IEEE Electric Power and Energy Conference EPEC, Edmonton, AB, Canada, 9–10 November 2020; Volume 3, pp. 3–7. [Google Scholar]
  44. Khandelwal, A.; Kumar, J. Applications of AI for Power Electronics and Drives Systems: A Review. In Proceedings of the 2019 Innovations in Power and Advanced Computing Technologies i-PACT, Vellore, India, 22–23 March 2019. [Google Scholar]
  45. Zhao, S.; Blaabjerg, F.; Wang, H. An overview of artificial intelligence applications for power electronics. IEEE Trans. Power Electron. 2021, 36, 4633–4658. [Google Scholar] [CrossRef]
  46. Ullah, N.; Sami, I.; Chowdhury, M.S.; Techato, K.; Alkhammash, H.I. Artificial Intelligence Integrated Fractional Order Control of Doubly Fed Induction Generator-Based Wind Energy System. IEEE Access 2021, 9, 5734–5748. [Google Scholar] [CrossRef]
  47. Arshid Mehraj, O.S.; Singh, H. Design and Analysis of Artificial Intelligence Based Approach for Control of Wind Turbine. Int. J. Trend Sci. Res. Dev. 2020, 5, 2456–6470. [Google Scholar]
  48. American Clean Power Association. Wind Energy Generation Systems Part1: Design Requirements—Modified Adoption of IEC Standards 61400-1-202x; American Clean Power Association: Washington, DC, USA, 2021. [Google Scholar]
  49. IEC 61400-1; International Standard. IEC: Geneva, Switzerland, 2005; Volume 8, p. 92.
  50. Bhavadharini, N.; Pavithra, B.R.; Lavanya, M.C.; Dhanesh, L. Electrical Simulation Model of IEC 61400-27-1 Doubly-Fed Induction Generator (Type 3A) Based Wind Turbine. Int. Res. J. Eng. Technol. 2019, 6, 3318–3322. [Google Scholar]
  51. Monti, A.; Ponci, F.; Benigni, A.; Liu, J. Distributed intelligence for smart grid control. In Proceedings of the 2010 10th International School on Nonsinusoidal Currents and Compensation ISNCC, Lagow, Poland, 15–18 June 2010; pp. 46–58. [Google Scholar]
  52. Cao, D.; Hu, W.; Zhao, J.; Zhang, G.; Zhang, B.; Liu, Z.; Chen, Z.; Blaabjerg, F. Reinforcement Learning and Its Applications in Modern Power and Energy Systems: A Review. J. Mod. Power Syst. Clean Energy 2020, 8, 1029–1042. [Google Scholar] [CrossRef]
  53. Sun, H.; Guo, Q.; Qi, J.; Ajjarapu, V.; Bravo, R.; Chow, J.; Li, Z.; Moghe, R.; Nasr-Azadani, E.; Tamrakar, U.; et al. Review of Challenges and Research Opportunities for Voltage Control in Smart Grids. IEEE Trans. Power Syst. 2019, 34, 2790–2801. [Google Scholar] [CrossRef] [Green Version]
  54. Aurangzeb, M.; Ai, X.; Hanan, M.; Jan, M.U.; Rehman, H.U.; Iqbal, S. Single Algorithm Mpso Depend Solar and Wind Mppt Control and Integrated with Fuzzy Controller for Grid Integration. In Proceedings of the 2019 3rd IEEE Conference on Energy Internet and Energy System Integration EI2, Changsha, China, 8–10 November 2019; pp. 583–588. [Google Scholar]
  55. Lin, T.; Liu, H.; Zhao, S.; Zhao, C.; Ma, T. Short-term wind speed prediction based on SSA-PSO-ANFIS. Taiyangneng Xuebao/Acta Energiae Solaris Sin. 2021, 42, 128–134. [Google Scholar]
  56. Kim, C.; Kim, W. Coordinated Fuzzy-Based Low-Voltage Ride-Through Control for PMSG Wind Turbines and Energy Storage Systems. IEEE Access 2020, 8, 105874–105885. [Google Scholar] [CrossRef]
  57. Sarkar, M.; Hansen, A.D.; Sørensen, P.E. Probabilistic Voltage Stability Assessment Considering Variability of Wind Power. 2022. Available online: https://www.researchgate.net/publication/338379176_Probabilistic_Voltage_Stability_Assessment_Considering_Variability_of_Wind_Power (accessed on 25 June 2022).
  58. Xu, H.; Zhang, Y.; Li, Z.; Zhao, R.; Hu, J. Reactive current constraints and coordinated control of dfig’s rsc and gsc during asymmetric grid condition. IEEE Access 2020, 8, 184339–184349. [Google Scholar] [CrossRef]
  59. Emanuel, H.; Schellschmidt, M.; Wachtel, S.; Adloff, S. Power quality measurements of wind energy converters with full-scale converter according to IEC 61400-21. In Proceedings of the 2009 10th International Conference on Electrical Power Quality and Utilisation EPQU’09, Lodz, Poland, 15–17 September 2009; Volume 10, pp. 1–6. [Google Scholar]
  60. Chi, Y.; Liu, Y.; Wang, W.; Dai, H. Voltage stability analysis of wind farm integration into transmission network. In Proceedings of the 2006 International Conference on Power System Technology POWERCON, Chongqing, China, 22–26 October 2006; pp. 1–7. [Google Scholar]
  61. Lei, Y.; Mullane, A.; Lightbody, G.; Yacamini, R. Modeling of the wind turbine with a doubly fed induction generator for grid integration studies. IEEE Trans. Energy Convers. 2006, 21, 257–264. [Google Scholar] [CrossRef]
  62. Pena, R.; Clare, J.C.; Asher, G.M. Doubly fed induction generator using back-to-back PWM converters and its application to variable speed wind-energy generation. IEE Proc. -Electr. Power Appl. 1996, 143, 231–241. [Google Scholar] [CrossRef]
  63. Pöller, M.A. Doubly-fed induction machine models for stability assessment of wind farms. In Proceedings of the 2003 IEEE Bologna Power Tech Conference Proceedings, Bologna, Italy, 23–26 June 2003; Volume 3, pp. 653–658. [Google Scholar]
  64. Xin, C.; Minxiao, H.; Chao, Z. Power control analysis for variable speed pumped storage with full-size converter. In Proceedings of the IECON 2015—41st Annual Conference of the IEEE Industrial Electronics Society, Yokohama, Japan, 9–12 November 2015; pp. 1327–1332. [Google Scholar]
  65. Song, X.; Teshager, B.G.; Han, M.; Meng, Z.; Xu, J.; Wang, X. Stability and control of a grid integrated DFIM based variable speed pumped storage system. In Proceedings of the 2017 China International Electrical and Energy Conference (CIEEC), Beijing, China, 25–27 October 2017; pp. 163–168. [Google Scholar]
  66. Pronin, M.V.; Shonin, O.B.; Vorontsov, A.G.; Gogolev, G.A. Features of a drive system for pump-storage plant applications based on the use of double-fed induction machine with a multistage-multilevel frequency converter. In Proceedings of the 15th International Power Electronics and Motion Control Conference EPE-PEMC, Novi Sad, Serbia, 4–6 September 2012; pp. 1–8. [Google Scholar]
  67. Li, W.; Joós, G.; Abbey, C. Wind power impact on system frequency deviation and an ESS based power filtering algorithm solution. In Proceedings of the 2006 IEEE PES Power Systems Conference and Exposition PSCE, Atlanta, GA, USA, 29 October–1 November 2006; Volume 2, pp. 2077–2084. [Google Scholar]
  68. Qiao, W.; Liang, J.; Venayagamoorthy, G.K.; Harley, R. Computational intelligence for control of wind turbine generators. In Proceedings of the 2011 IEEE Power and Energy Society General Meeting, Detroit, MI, USA, 24–29 July 2011; pp. 1–6. [Google Scholar]
  69. Zhou, D.; Blaabjerg, F.; Lau, M.; Tønnes, M. Optimized reactive power flow of DFIG power converters for better reliability performance considering grid codes. IEEE Trans. Ind. Electron. 2015, 62, 1552–1562. [Google Scholar] [CrossRef]
  70. Ntsadu, N. Impact Assessment of Large-Scale Penetration of Permanent Magnet Synchronous Generators on Power Quality. Master’s Thesis, University of Cape Town, Cape Town, South Africa, 2017. [Google Scholar]
  71. Goksu, O.; Altin, M.; Fortmann, J.; Sorensen, P.E. Field Validation of IEC 61400-27-1 Wind Generation Type 3 Model with Plant Power Factor Controller. IEEE Trans. Energy Convers. 2016, 31, 1170–1178. [Google Scholar] [CrossRef]
  72. Liu, Y.J.; Chen, P.A.; Su, H.J. Power Control Characteristic of Generic Type-3 Wind Turbine Model Based on IEC 61400-27-1 Standard. In Proceedings of the 2019 International Conference on Engineering, Science, and Industrial Applications ICESI, Tokyo, Japan, 22–24 August 2019. [Google Scholar]
  73. Qiao, W.; Member, S.; Harley, R.G. Effect of Grid-Connected DFIG Wind Turbines on Power System Transient Stability. In Proceedings of the 2008 IEEE Power and Energy Society General Meeting-Conversion and Delivery of Electrical Energy in the 21st Century, Pittsburgh, PA, USA, 20–24 July 2008; IEEE: Piscataway, NJ, USA, 2008; pp. 1–7. [Google Scholar]
  74. Mohod, S.W.; Aware, M.V. Power Quality and Grid Code Issues in Wind Energy Conversion System. In An Update on Power Quality; BoD–Books on Demand: Norderstedt, Germany, 2013. [Google Scholar]
  75. Qazi, S.H.; Wazir, M.; Mustafa, B. Technical issues on integration of wind farms with power grid—A review. Int. J. Renew. Sustain. Energy 2014, 3, 87–91. [Google Scholar]
  76. Orchi, T.F.; Hossain, M.J.; Pota, H.R.; Rahman, M.S. Voltage stability and power quality issues of wind farm with series compensation. In Proceedings of the 2013 IEEE Electrical Power & Energy Conference EPEC, Halifax, NS, Canada, 21–23 August 2013. [Google Scholar]
  77. Macken, K.J.P.; Bollen, M.H.J.; Member, S.; Belmans, R.J.M. Mitigation of voltage dips through distributed generation systems. IEEE Trans. Ind. Appl. 2004, 40, 1686–1693. [Google Scholar] [CrossRef]
  78. Guo, Q.; Sun, H.; Wang, B.; Zhang, B.; Wu, W.; Tang, L. Hierarchical automatic voltage control for integration of large-scale wind power: Design and implementation. Electr. Power Syst. Res. 2014, 120, 234–241. [Google Scholar] [CrossRef]
  79. Zhan, Y.Q.; Choi, S.S.; Vilathgamuwa, D.M. A voltage-sag compensation scheme based on the concept of power quality control center. IEEE Trans. Power Deliv. 2006, 21, 296–304. [Google Scholar] [CrossRef]
  80. Baggu, M.M.; Chowdhury, B.H.; Kimball, J.W. Comparison of advanced control techniques for grid side converter of doubly-fed induction generator back-to-back converters to improve power quality performance during unbalanced voltage dips. IEEE J. Emerg. Sel. Top. Power Electron. 2015, 3, 516–524. [Google Scholar] [CrossRef]
  81. Colak, I.; Bayindir, R.; Al-Nussari, M.; Hossain, E. Voltage and frequency stability analysis of AC microgrid. In Proceedings of the 2015 IEEE International Telecommunications Energy Conference, Osaka, Japan, 18–22 October 2015. [Google Scholar]
  82. Mohod, S.W.; Aware, M.V. A STATCOM-Control Scheme for Grid Connected Wind Energy System for Power Quality Improvement. IEEE Syst. J. 2010, 4, 346–352. [Google Scholar] [CrossRef]
  83. Sunil, T.P.; Loganathan, N. Power quality improvement of a grid-connected wind energy conversion system with harmonics reduction using FACTS device. In Proceedings of the IEEE-International Conference On Advances in Engineering, Science And Management ICAESM, Nagapattinam, India, 30–31 March 2012; pp. 415–420. [Google Scholar]
  84. Yuvaraj, V.; Raj, E.P.; Mowlidharan, A.; Thirugnanamoorthy, L. Power quality improvement for grid connected wind energy system using Facts device. In Proceedings of the Joint INDS’11 & ISTET’11, Klagenfurt am Wörthersee, Austria, 25–27 July 2011; pp. 301–307. [Google Scholar]
  85. Guerra, W.; Kagan, N. Fault locations in transmission systems by evolutionary algorithms. Renew. Energy Power Qual. J. 2009, 1, 303–308. [Google Scholar] [CrossRef]
  86. Han, Y.; Feng, Y.; Yang, P.; Xu, L.; Xu, Y.; Blaabjerg, F. Cause, Classification of Voltage Sag, and Voltage Sag Emulators and Applications: A Comprehensive Overview. IEEE Access 2020, 8, 1922–1934. [Google Scholar] [CrossRef]
  87. Gabe, I.J.; Gründling, H.A.; Pinheiro, H. Design of a voltage sag generator based on impedance switching. In Proceedings of the IECON Annual Conference of the IEEE Industrial Electronics Society, Melbourne, VIC, Australia, 7–10 November 2011; pp. 3140–3145. [Google Scholar]
  88. Tang, Y.; Xu, Y.; Hong, W. Voltage sag monitors optimal allocation using on fuzzy control model. In Proceedings of the POWERCON 2014—2014 International Conference on Power System Technology, Chengdu, China, 20–22 October 2014; pp. 2179–2185. [Google Scholar]
  89. Espinosa-Juarez, E.; Lucio, J.; Hernández, A. Impact of monitoring program in the voltage sag state estimation in power systems. In Proceedings of the NAPS 2011—43rd North American Power Symposium, Boston, MA, USA, 4–6 August 2011; Volume 17459. [Google Scholar]
  90. Mohod, S.W.; Aware, M.V. Grid power quality with variable speed wind energy conversion. In Proceedings of the 2006 International Conference on Power Electronic, Drives and Energy Systems PEDES ’06, New Delhi, India, 12–15 December 2006; pp. 1–5. [Google Scholar]
  91. Cheng, P.T.; Chen, C.A.; Lee, T.L.; Kuo, S.Y. A cooperative imbalance compensation method for distributed-generation interface converters. IEEE Trans. Ind. Appl. 2009, 45, 805–815. [Google Scholar] [CrossRef]
  92. Chen, X.; Liu, H.; Su, J.; Qin, R. The control strategy of energy storage system for primary frequency regulation and wind power ramp control. In Proceedings of the 2020 5th Asia Conference on Power and Electrical Engineering ACPEE, Chengdu, China, 4–7 June 2020; pp. 652–656. [Google Scholar]
  93. Salles, M.B.C.; Cardoso, J.R.; Grilo, A.P.; Rahmann, C.; Hameyer, K. Control strategies of doubly fed induction generators to support grid voltage. In Proceedings of the 2009 IEEE International Electric Machines and Drives Conference IEMDC ’09, Miami, FL, USA, 3–6 May 2009; pp. 1551–1556. [Google Scholar]
  94. Han, P.; Ding, M.; Li, B. Study on transient stability of grid-connected large scale wind power system. In Proceedings of the 2nd International Symposium on Power Electronics for Distributed Generation Systems 2010, Hefei, China, 16–18 June 2010; pp. 621–625. [Google Scholar]
  95. Vandoorn, T.L.; Renders, B.; Degroote, L.; Meersman, B.; Vandevelde, L. Active load control in islanded microgrids based on the grid voltage. IEEE Trans. Smart Grid 2011, 2, 139–151. [Google Scholar] [CrossRef]
  96. Behera, S.; Behera, S.K.; Pati, B.B. Impact of DFIG in Wind Energy Conversion System for Grid Disturbances. In Proceedings of Engineering and Technology Innovation; Taiwan Association of Engineering and Technology Innovation: Yunlin County, Taiwan, 2019; Volume 13, pp. 10–19. [Google Scholar]
  97. Sun, Y.Z.; Zhang, Z.S.; Li, G.J.; Lin, J. Review on frequency control of power systems with wind power penetration. In Proceedings of the 2010 International Conference on Power System Technology POWERCON, Zhejiang, China, 24–28 October 2010; pp. 1–8. [Google Scholar]
  98. Attya, A.B.; Dominguez-Garcia, J.L.; Anaya-Lara, O. A review on frequency support provision by wind power plants: Current and future challenges. Renew. Sustain. Energy Rev. 2018, 81, 2071–2087. [Google Scholar] [CrossRef]
  99. Li, D.; Cai, M.; Yang, W.; Wang, J. Study of doubly fed induction generator wind turbines for primary frequency control. In Proceedings of the 2020 IEEE 4th Conference on Energy Internet and Energy System Integration EI2, Wuhan, China, 30 October–1 November 2020; pp. 2690–2695. [Google Scholar]
  100. Ekanayake, J.B.; Jenkins, N.; Strbac, G. Frequency response from wind turbines. Wind Eng. 2008, 32, 573–586. [Google Scholar] [CrossRef]
  101. Fernández-Guillamón, A.; Martínez-Lucas, G.; Molina-García, Á.; Sarasua, J.I. An adaptive control scheme for variable speed wind turbines providing frequency regulation in isolated power systems with thermal generation. Energies 2020, 13, 3369. [Google Scholar] [CrossRef]
  102. Kim, M.K. Optimal control and operation strategy for wind turbines contributing to grid primary frequency regulation. Appl. Sci. 2017, 7, 927. [Google Scholar] [CrossRef]
  103. Margaris, I.D.; Papathanassiou, S.A.; Hatziargyriou, N.D.; Hansen, A.D.; Sorensen, P. Frequency Control in Autonomous Power Systems with High Wind Power Penetration. IEEE Trans. Sustain. Energy 2012, 3, 189–199. [Google Scholar] [CrossRef]
  104. Ekanayake, J.; Jenkins, N. Comparison of the response of doubly fed and fixed-speed induction generator Wind Turbines to Changes in Network Frequency. IEEE Trans. Energy Convers. 2004, 19, 800–802. [Google Scholar] [CrossRef]
  105. Kundur, P. Power System Stability and Control. In Transient Phenomena in Electrical Power Systems; McGraw_Hill: New York, NY, USA, 1965; pp. 1–1199. [Google Scholar]
  106. Conroy, J.F.; Watson, R. Frequency response capability of full converter wind turbine generators in comparison to conventional generation. IEEE Trans. Power Syst. 2008, 23, 649–656. [Google Scholar] [CrossRef]
  107. Chowdhury, B.H.; Ma, H.T. Frequency regulation with wind power plants. In Proceedings of the IEEE Power and Energy Society General Meeting-Conversion and Delivery of Electrical Energy in the 21st Century PES, Pittsburgh, PA, USA, 20–24 July 2008; pp. 1–5. [Google Scholar]
  108. Kayikçi, M.; Milanović, J.V. Dynamic contribution of DFIG-based wind plants to system frequency disturbances. IEEE Trans. Power Syst. 2009, 24, 859–867. [Google Scholar] [CrossRef]
  109. Tessano, H.J.; De Oliveira, R.V.; Bastiani, B.A. A load frequency control approach for systems with predominance of wind generation. In Proceedings of the SBSE 2018—7th Brazilian Electrical Systems Symposium, Rio de Janeiro, Brazil, 12–16 May 2018; pp. 1–6. [Google Scholar]
  110. Moutis, P.; Loukarakis, E.; Papathanasiou, S.; Hatziargyriou, N.D. Primary load-frequency control from pitch-controlled wind turbines. In Proceedings of the 2009 IEEE Bucharest PowerTech, Bucharest, Romania, 28 June–2 July 2009; pp. 1–7. [Google Scholar]
  111. Loukarakis, E.; Margaris, I.; Moutis, P. Frequency control support and participation methods provided by wind generation. In Proceedings of the 2009 IEEE Electrical Power & Energy Conference EPEC, Montreal, QC, Canada, 22–23 October 2009; pp. 1–6. [Google Scholar]
  112. Mu, Y.; Lu, Z.; Qiao, Y.; Lo, K.L. Optimized active power control of DFIG wind farm. In Proceedings of the 2012 47th International Universities Power Engineering Conference, Uxbridge, UK, 4–7 September 2012; pp. 1–5. [Google Scholar]
  113. Jiang, D.; Qian, M.; Chen, N.; Zhao, D.; Zhang, L. An active power control strategy for doubly-fed wind turbines which joined in active power control of wind farms. In Proceedings of the International Conference on Renewable Power Generation, Beijing, China, 17–18 October 2015; Volume 2015. [Google Scholar]
  114. Janssens, N.A.; Lambin, G.; Bragard, N. Active power control strategies of DFIG wind turbines. In Proceedings of the 2007 IEEE Lausanne Power Tech, Lausanne, Switzerland, 1–5 July 2007; pp. 516–521. [Google Scholar]
  115. Zhao, X.; Xue, Y. Fast Frequency Support From Wind Turbine Systems by Arresting Frequency Nadir Close to Settling Frequency. IEEE Open Access J. Power Energy 2020, 7, 191–202. [Google Scholar] [CrossRef]
  116. Muljadi, E.; Butterfield, C.P.; Parsons, B.; Ellis, A. Effect of variable speed wind turbine generator on stability of a weak grid. IEEE Trans. Energy Convers. 2007, 22, 29–36. [Google Scholar] [CrossRef]
  117. IEC 61000-4-7; Electromagnetic Compatibility (EMC). Part 4: Testing and Measurement Techniques-General Guide on Harmonics and Interharmonics Measurements and Instrumentation, for Power Supply Systems and Equipment Connected Thereto. International Electrotechnical Commission: Geneva, Switzerland, 2009; Volume 2, pp. 1–8.
  118. McGranaghan, M.; Beaulieu, G. Update on IEC 61000-3-6: Harmonic emission limits for customers connected to MV, HV, and EHV. In Proceedings of the IEEE Transmission and Distribution Conference and Exhibition, Dallas, TX, USA, 21–24 May 2006; Volume 6, pp. 1158–1161. [Google Scholar]
  119. Devaraj, D.; Jeevajyothi, R. Impact of fixed and variable speed wind turbine systems on power system voltage stability enhancement. In Proceedings of the IET Conference on Renewable Power Generation, Edinburgh, UK, 6–8 September 2011; Volume 2011. [Google Scholar]
  120. Mathe, R.M.; Folly, K.A. Impact of large scale grid-connected wind generators on the power system network. In Proceedings of the 2017 IEEE PES PowerAfrica Conference, Accra, Ghana, 27–30 June 2017; pp. 328–333. [Google Scholar]
  121. Zouidi, A.; Fnaiech, F.; Al-Haddad, K.; Rahmani, S. Artificial neural networks as harmonic detectors. In Proceedings of the IECON 2006—32nd Annual Conference on IEEE Industrial Electronics, Paris, France, 6–10 November 2006; pp. 2889–2892. [Google Scholar]
  122. Sabo, A.; Abdul Wahab, N.I.; Mohd Radzi, M.A.; Mailah, N.F. A modified artificial neural network (ANN) algorithm to control shunt active power filter (SAPF) for current harmonics reduction. In Proceedings of the 2013 IEEE Conference on Clean Energy and Technology (CEAT), Langkawi, Malaysia, 18–20 November 2013; pp. 348–352. [Google Scholar]
  123. Yazdani, D.; Bakhshai, A.; Joos, G.; Mojiri, M. A nonlinear adaptive synchronization technique for grid-connected distributed energy sources. IEEE Trans. Power Electron. 2008, 23, 2181–2186. [Google Scholar] [CrossRef]
  124. Ilakkia, T.; Vijayagowri, G. Hybrid PV/wind system for reduction of harmonics using artificial intelligence technique. In Proceedings of the IEEE-International Conference On Advances In Engineering, Science And Management (ICAESM-2012), Nagapattinam, India, 30–31 March 2012; pp. 303–308. [Google Scholar]
  125. Vandoorn, T.; Meersman, B.; De Kooning, J.; Vandevelde, L. Controllable harmonic current sharing in islanded microgrids: DG units with programmable resistive behavior toward harmonics. IEEE Trans. Power Deliv. 2012, 27, 831–841. [Google Scholar] [CrossRef]
  126. Almohaimeed, S.A.; Abdel-Akher, M. Power quality issues and mitigation for electric grids with wind power penetration. Appl. Sci. 2020, 10, 8852. [Google Scholar] [CrossRef]
  127. Mohod, S.W.; Aware, M.V. Power quality issues it’s mitigation technique in wind energy generation. In Proceedings of the 2008 13th International Conference on Harmonics and Quality of Power, Wollongong, NSW, Australia, 28 September–1 October 2008; pp. 5–10. [Google Scholar]
  128. Osborne, H.S. The international electrotechnical commission. Electr. Eng. 2013, 72, 101–104. [Google Scholar] [CrossRef]
  129. Provided, S.; Standards, N.; No, B.; Licensee, I.H.S. International Standards and Exchange of Reliability and 2016, Volume 2016. Available online: https://www.iso.org/obp/ui/#iso:std:iso:14224:ed-3:v2:en (accessed on 25 June 2022).
  130. Barouni, F. Intelligent wind farm data automation using IEC standards. In Proceedings of the 2016 Saudi Arabia Smart Grid (SASG), Jeddah, Saudi Arabia, 6–8 December 2016; pp. 1–4, 2017. [Google Scholar]
  131. Frénay, B.; Verleysen, M. Classification in the presence of label noise: A survey. IEEE Trans. Neural Networks Learn. Syst. 2014, 25, 845–869. [Google Scholar] [CrossRef]
  132. Quinlan, J.R. Induction of decision trees. Mach. Learn. 1986, 1, 81–106. [Google Scholar] [CrossRef]
  133. Mahmud, K.; Ravishankar, J.; Hossain, M.J.; Dong, Z.Y. The Impact of Prediction Errors in the Domestic Peak Power Demand Management. IEEE Trans. Ind. Inform. 2020, 16, 4567–4579. [Google Scholar] [CrossRef]
  134. Ray, B.; Shah, R.; Islam, M.R.; Islam, S. A New Data Driven Long-Term Solar Yield Analysis Model of Photovoltaic Power Plants. IEEE Access 2020, 8, 136223–136233. [Google Scholar] [CrossRef]
  135. Ismail, A.; Saidi, L.; Sayadi, M.; Benbouzid, M. A new data-driven approach for power IGBT remaining useful life estimation based on feature reduction technique and neural network. Electronics 2020, 9, 1571. [Google Scholar] [CrossRef]
  136. Arce, J.M.M.; MacAbebe, E.Q.B. Real-time power consumption monitoring and forecasting using regression techniques and machine learning algorithms. In Proceedings of the 2019 IEEE International Conference on Internet of Things and Intelligence System (IoTaIS), Bali, Indonesia, 5–7 November 2019; pp. 135–140. [Google Scholar]
  137. Mahmud, K.; Azam, S.; Karim, A.; Zobaed, S.; Shanmugam, B.; Mathur, D. Machine Learning Based PV Power Generation Forecasting in Alice Springs. IEEE Access 2021, 9, 46117–46128. [Google Scholar] [CrossRef]
  138. Ciaburro, G.; Iannace, G.; Puyana-Romero, V.; Trematerra, A. Machine learning-based tools for wind turbine acoustic monitoring. Appl. Sci. 2021, 11, 6488. [Google Scholar] [CrossRef]
  139. Bossoufi, B.; Aroussi, H.A.; Boderbala, M. Direct Power Control of Wind Power Systems based on DFIG-Generator (WECS). In Proceedings of the 2020 12th International Conference on Electronics, Computers and Artificial Intelligence (ECAI), Bucharest, Romania, 25–27 June 2020; Volume 2, pp. 1–6. [Google Scholar]
  140. Ikotun, A.M.; Almutari, M.S.; Ezugwu, A.E. K-means-based nature-inspired metaheuristic algorithms for automatic data clustering problems: Recent advances and future directions. Appl. Sci. 2021, 11, 11246. [Google Scholar] [CrossRef]
  141. Zhang, P.; Wang, Y.; Liang, L.; Li, X.; Duan, Q. Short-Term wind power prediction using GA-BP neural network based on DBSCAN algorithm outlier identification. Processes 2020, 8, 157. [Google Scholar] [CrossRef]
  142. Zhu, A.; Xiao, Z.; Zhao, Q. Power data preprocessing method of mountain wind farm based on pot-db scan. Energy Eng. J. Assoc. Energy Eng. 2021, 118, 549–563. [Google Scholar]
  143. Tiwari, R.; Krishnamurthy, K.; Neelakandan, R.B.; Padmanaban, S.; Wheeler, P.W. Neural network based maximum power point tracking control with quadratic boost converter for PMSG—wind energy conversion system. Electronics 2018, 7, 20. [Google Scholar] [CrossRef]
  144. Bollen, M.H.J.; Styvaktakis, E. Tutorial on Voltage Sag Analysis. In Proceedings of the Ninth International Conference on Harmonics and Quality of Power, Orlando, FL, USA, 1–4 October 2000; pp. 193–194. [Google Scholar]
  145. Sáiz-Marín, E.; Lobato, E.; Egido, I. New challenges to wind energy voltage control. Survey of recent practice and literature review. IET Renew. Power Gener. 2018, 12, 267–278. [Google Scholar] [CrossRef]
  146. Alharbi, Y.M.; Yunus, A.M.S.; Abu-Siada, A. Application of STATCOM to Improve the High-Voltage-Ride-Through Capability of Wind Turbine Generator. In Proceedings of the 2011 IEEE PES Innovative Smart Grid Technologies, Perth, WA, Australia, 13–16 November 2011; Volume 11, pp. 1–5. [Google Scholar]
  147. Mondal, S.K.; Pinto, J.O.P.; Bose, B.K. A neural-network-based space-vector PWM controller for a three-level voltage-fed inverter induction motor drive. IEEE Trans. Ind. Appl. 2002, 38, 660–669. [Google Scholar] [CrossRef]
  148. Pinto, J.O.P.; Bose, B.K.; Da Silva, L.E.B. A stator-flux-oriented vector-controlled induction motor drive with space-vector PWM and flux-vector synthesis by neural networks. IEEE Trans. Ind. Appl. 2001, 37, 1308–1318. [Google Scholar] [CrossRef]
  149. Moosavi, S.S.; Kazemi, A.; Akbari, H. A comparison of various open-circuit fault detection methods in the IGBT-based DC/AC inverter used in electric vehicle. Eng. Fail. Anal. 2019, 96, 223–235. [Google Scholar] [CrossRef]
  150. Paper, C.; Universit, M.S. Unsteady Aerodynamics for Wind Turbine Blades Using State Space Formulation Unsteady Aerodynamics for Wind Turbine Blades Using State Space Formulation; Researchgate: Berlin, Germany, 2014; pp. 1–9. [Google Scholar]
  151. Pandey, K.; Bharath, K.V.S. Intelligent approach for active and reactive power control in doubly fed induction generator wind turbine system. In Proceedings of the 2016 7th India International Conference on Power Electronics (IICPE), Patiala, India, 17–19 November 2016; pp. 14–19. [Google Scholar]
  152. Kharchouf, I.; Nasser, T.; Essadki, A.; Fdaili, M. Adaptive Fuzzy-PI Control of Wind Energy Conversion System Based DFIG under Voltage Dip. In Proceedings of the 2020 International Conference on Electrical and Information Technologies (ICEIT), Rabat, Morocco, 4–7 March 2020. [Google Scholar]
  153. Ai, H.; Bai, J.; Xie, G. Research on power decoupling control strategy for Doubly fed Induction Generator. In Proceedings of the 2017 36th Chinese Control Conference (CCC), Dalian, China, 26–28 July 2017; pp. 5004–5008. [Google Scholar]
  154. Saidi, A.; Naceri, F.; Youb, L.; Cernat, M.; Pesquer, L.G. Two types of fuzzy logic controllers for the speed control of the doubly-fed induction machine. Adv. Electr. Comput. Eng. 2020, 20, 65–74. [Google Scholar] [CrossRef]
  155. Belkacem, S. Fuzzy Control with Adaptive Gain of DFIG based WECS Fuzzy Control with Adaptive Gain of DFIG based WECS. In Proceedings of the 4th International Conference on Artificial Intelligence in Renewable Energetic Systems, Tipasa, Algeria, 24–26 November 2021. [Google Scholar]
  156. Seyedmahmoudian, M.; Horan, B.; Soon, T.K.; Rahmani, R.; Oo, A.M.T.; Mekhilef, S.; Stojcevski, A. State of the art artificial intelligence-based MPPT techniques for mitigating partial shading effects on PV systems—A review. Renew. Sustain. Energy Rev. 2016, 64, 435–455. [Google Scholar] [CrossRef]
  157. Bose, B.K.; Fellow, L. Neural Network Applications in Power Electronics and Motor Drives—An Introduction and Perspective. IEEE Trans. Ind. Electron. 2007, 54, 14–33. [Google Scholar] [CrossRef]
  158. Lian, L.; Maskell, D.L.; Patra, J.C. A novel ant colony optimization-based maximum power point tracking for photovoltaic systems under partially shaded conditions. Energy Build. 2013, 58, 227–236. [Google Scholar]
  159. Soliman, H.; Member, S.; Wang, H.; Blaabjerg, F. A Review of the Condition Monitoring of Capacitors in Power Electronic Converters. IEEE Trans. Ind. Appl. 2016, 52, 4976–4989. [Google Scholar] [CrossRef]
  160. Zhao, S.; Chen, S.; Yang, F.; Ugur, E.; Akin, B.; Wang, H. A Composite Failure Precursor for Condition Monitoring and Remaining Useful Life Prediction of Discrete Power Devices. IEEE Trans. Ind. Inform. 2021, 17, 688–698. [Google Scholar] [CrossRef]
  161. Wu, T.; Wang, Z.; Ozpineci, B.; Chinthavali, M.; Campbell, S. Automated Heatsink Optimization for Air-Cooled Power Semiconductor Modules. IEEE Trans. Power Electron. 2019, 34, 5027–5031. [Google Scholar] [CrossRef]
  162. Saadaldeen, R.S.M.; Osman, A.A.; Ahmed, Y.E.E. Clustering for Energy Efficient and Redundancy Optimization in WSN using Fuzzy Logic and Genetic Methodologies a Review. In Proceedings of the 2018 International Conference on Computer, Control, Electrical, and Electronics Engineering (ICCCEEE), Khartoum, Sudan, 12–14 August 2018. [Google Scholar]
  163. Zhang, J.; Shi, Y.; Zhan, Z.H. Power electronic circuits design: A particle swarm optimization approach. In Asia-Pacific Conference on Simulated Evolution and Learning; Springer: Berlin/Heidelberg, Germany, 2008; pp. 605–614. [Google Scholar]
  164. Lyden, S.; Haque, M.E. A Simulated Annealing Global Maximum Power Point Tracking Approach for PV Modules under Partial Shading Conditions. IEEE Trans. Power Electron. 2016, 31, 4171–4181. [Google Scholar] [CrossRef]
  165. Lin, F.; Member, S.; Teng, L.; Chu, H. A robust recurrent wavelet neural network controller with improved PSO for Linear Synchronous Motor Drive. Power 2008, 23, 3067–3078. [Google Scholar]
  166. Zhao, B.; Zhang, X.; Huang, J. AI Algorithm-Based Two-Stage Optimal Design Methodology of High-Efficiency CLLC Resonant Converters for the Hybrid AC–DC Microgrid Applications. IEEE Trans. Ind. Electron. 2019, 66, 9756–9767. [Google Scholar] [CrossRef]
  167. Hung, Y.C.; Lin, F.J.; Hwang, J.C.; Chang, J.K.; Ruan, K.C. Wavelet fuzzy neural network with asymmetric membership function controller for electric power steering system via improved differential evolution. IEEE Trans. Power Electron. 2015, 30, 2350–2362. [Google Scholar] [CrossRef]
  168. Soliman, H.; Davari, P.; Wang, H.; Member, I.; Blaabjerg, F.; Fellow, I. Capacitance Estimation Algorithm based on DC-Link Voltage Harmonics Using Artificial Neural Network in Three-Phase Motor Drive Systems. In Proceedings of the 2017 IEEE Energy Conversion Congress and Exposition (ECCE), Cincinnati, OH, USA, 1–5 October 2017; pp. 5795–5802. [Google Scholar]
  169. Wang, Q. Design, Modeling, and Control of a Novel Generator-Based Wind Power Generation System. IEEE Trans. Power Electron. 2018, 33, 3086–3096. [Google Scholar] [CrossRef]
  170. Wang, W.; Liu, A.C.F.; Chung, H.S.H.; Lau, R.W.H.; Zhang, J.; Lo, A.W.L. Fault Diagnosis of Photovoltaic Panels Using Dynamic Current–Voltage Characteristics. IEEE Trans. Power Electron. 2016, 31, 1588–1599. [Google Scholar] [CrossRef]
  171. Liu, Z.; Wei, H.; Zhong, Q. Parameter Estimation for VSI-Fed PMSM Based on a Dynamic PSO with Learning Strategies. IEEE Trans. Power Electron. 2017, 32, 3154–3165. [Google Scholar] [CrossRef]
  172. Li, B.X.; Low, K.S.; Member, S. Low Sampling Rate Online Parameters Monitoring of DC–DC Converters for Predictive-Maintenance Using Biogeography-Based Optimization. IEEE Trans. Power Electron. 2016, 31, 2870–2879. [Google Scholar] [CrossRef]
  173. Kumar, S.; Kumar, A.; Shankar, G. Crow search algorithm based optimal dynamic performance control of SVC assisted SMIB system. In Proceedings of the 2018 20th National Power Systems Conference (NPSC), Tiruchirappalli, India, 14–16 December 2018. [Google Scholar]
  174. Haghdar, K. Optimal DC Source Influence on Selective Harmonic Elimination in Multilevel Inverters. IEEE Trans. Ind. Electron. 2020, 67, 942–949. [Google Scholar] [CrossRef]
  175. Etesami, M.H.; Farokhnia, N.; Member, S.; Fathi, S.H. Colonial Competitive Algorithm Development Toward Harmonic Minimization in Multilevel Inverters. IEEE Trans. Ind. Inform. 2015, 11, 459–466. [Google Scholar] [CrossRef]
  176. Luo, Z.; Sun, Z.; Ma, F.; Qin, Y.; Ma, S. Power optimization for wind turbines based on stacking model and pitch angle adjustment. Energies 2020, 13, 4158. [Google Scholar] [CrossRef]
  177. Ishaque, K.; Salam, Z.; Amjad, M.; Mekhilef, S. An Improved Particle Swarm Optimization (PSO)—Based MPPT for PV with Reduced Steady-State Oscillation. IEEE Trans. Power Electron. 2012, 27, 3627–3638. [Google Scholar] [CrossRef]
  178. Wang, W.; Chung, H.S.H.; Cheng, R.; Leung, C.S.; Zhan, X.; Lo, A.W.L.; Kwok, J.; Xue, C.J.; Zhang, J. Training neural-network-based controller on distributed machine learning platform for power electronics systems. In Proceedings of the 2017 IEEE Energy Conversion Congress and Exposition (ECCE), Cincinnati, OH, USA, 1–5 October 2017; pp. 3083–3089. [Google Scholar]
  179. Lin, W.; Hong, C. A New Elman Neural Network-Based Control Algorithm for Adjustable-Pitch Variable-Speed Wind-Energy Conversion Systems. IEEE Trans. Power Electron. 2011, 26, 473–481. [Google Scholar] [CrossRef]
  180. Lin, F.; Member, S.; Teng, L.; Yu, M. Radial Basis Function Network Control with Improved Particle Swarm Optimization for Induction Generator System. IEEE Trans. Power Electron. 2008, 23, 2157–2169. [Google Scholar] [CrossRef]
  181. Chen, C. TSK-Type Self-Organizing Recurrent-Neural-Fuzzy Control of Linear Microstepping Motor Drives. IEEE Trans. Power Electron. 2010, 25, 2253–2265. [Google Scholar] [CrossRef]
  182. Nguyen, H.M.; Naidu, D.S. Advanced Control Strategies for Wind Energy Systems: An Overview. In Proceedings of the 2011 IEEE/PES Power Systems Conference and Exposition, Phoenix, AZ, USA, 20–23 March 2011; Volume 11, pp. 1–9. [Google Scholar]
  183. Garaj, M.; Hong, K.Y.; Chung, H.S.H.; Zhou, J.; Lo, A.W.L. Photovoltaic panel health diagnostic system for solar power plants. In Proceedings of the 2019 IEEE Applied Power Electronics Conference and Exposition APEC, Anaheim, CA, USA, 17–21 March 2019; pp. 1078–1083. [Google Scholar]
  184. De León-aldaco, S.; Calleja, H.; Aguayo, J. Metaheuristic Optimization Methods Applied to Power Converters: A Review. IEEE Trans. Power Electron. 2015, 30, 6791–6803. [Google Scholar] [CrossRef]
  185. Shaheen, A.M.; Spea, S.R.; Farrag, S.M.; Abido, M.A. A review of meta-heuristic algorithms for reactive power planning problem. Ain Shams Eng. J. 2018, 9, 215–231. [Google Scholar] [CrossRef]
  186. Gambier, A. Pitch Control of Three Bladed Large Wind Energy Converters—A Review. Energies 2021, 14, 8083. [Google Scholar] [CrossRef]
  187. Filho, F.J.T.; Tolbert, L.M.; Ozpineci, B. Real time selective harmonic minimization for multilevel inverters using genetic algorithm and artificial neural network angle generation. In Proceedings of the 7th International Power Electronics and Motion Control Conference IPEMC, Harbin, China, 2–5 June 2012; Volume 2, pp. 895–899. [Google Scholar]
  188. Prabakar, K. Gain Tuning of Proportional Integral Controller Based on Multiobjective Optimization and Controller Hardware-in-Loop Microgrid Setup. Ph.D. Thesis, University of Tennessee, Knoxville, TN, USA, 2015. [Google Scholar]
  189. Galotto, L.; Pinto, J.O.P.; Bottura Filho, J.A.; Lambert-Torres, G. Recursive Least Square and Genetic Algorithm Based Tool for PID Controllers Tuning. In Proceedings of the 2007 International Conference on Intelligent Systems Applications to Power Systems, Kaohsiung, Taiwan, 5–8 November 2007. [Google Scholar]
  190. Fatima Zohra, A.; Ismail Khalil, B.; Slimane, L.; Youcef, S.; Benyounes, M. Artificial Intelligence Control Applied in Wind Energy Conversion System. Int. J. Power Electron. Drive Syst. 2018, 9, 571. [Google Scholar] [CrossRef]
  191. Eltamaly, A.M.; Al-Saud, M.; Sayed, K.; Abo-Khalil, A.G. Sensorless active and reactive control for DFIG wind turbines using opposition-based learning technique. Sustainability 2020, 12, 3583. [Google Scholar] [CrossRef]
  192. Al-Toma, A.S.H. Hybrid Control Schemes for Permanent Magnet Synchronous Generator Wind Turbines. Ph.D. Thesis, Brunel University London, Uxbridge, UK, 2017. [Google Scholar]
  193. Shahbazuddin, S.; Sridhar, G. Automatic Reactive Power Control of an Isolated Wind-Diesel Hybrid Power System using Firefly Algorithm. In Proceedings of the 2017 International Conference on Recent Trends in Electrical, Electronics and Computing Technologies (ICRTEECT), Chengdu, China, 27–29 July 2016; IEEE: Piscataway, NJ, USA, 2017; Volume 17, pp. 93–100. [Google Scholar]
  194. Zhao, J.; Bose, B.K. Neural-network-based waveform processing and delayless filtering in power electronics and AC drives. IEEE Trans. Ind. Electron. 2004, 51, 981–991. [Google Scholar] [CrossRef]
  195. Bose, B.K. Artificial intelligence Techniques: How Can it Solve Problems in Power Electronics?: An advancing frontier. IEEE Power Electron. Mag. 2020, 7, 19–27. [Google Scholar] [CrossRef]
  196. Grabowski, P.Z.; Kazmierkowski, M.P.; Böse, B.K.; Blaabjerg, F. A simple direct-torque neuro-fuzzy control of pwm-inverter-fed induction motor drive. IEEE Trans. Ind. Electron. 2000, 47, 863–870. [Google Scholar] [CrossRef]
  197. Modeling, T.I.F. Stochastic RUL Calculation Enhanced with. IEEE Trans. Reliab. 2016, 65, 558–573. [Google Scholar]
  198. Dragičević, T.; Wheeler, P.; Blaabjerg, F. Artificial Intelligence aided automated design for reliability of Power Electronic Systems. IEEE Trans. Power Electron. 2019, 34, 7161–7171. [Google Scholar] [CrossRef]
  199. Cai, B.; Zhao, Y.; Liu, H.; Xie, M. A Data-Driven Fault Diagnosis Methodology in three phase inverter for PMSM drive systems. IEEE Trans. Power Electron. 2017, 32, 5590–5600. [Google Scholar] [CrossRef]
  200. Abramson, N.; Braverman, D.; Sebestyen, G. Pattern recognition and machine learning. IEEE Trans. Inf. Theory 1963, 9, 257–261. [Google Scholar] [CrossRef]
  201. Tamilselvan, P.; Wang, P.; Pecht, M. A multi-attribute classification fusion system for insulated gate bipolar transistor diagnostics. Microelectron. Reliab. 2013, 53, 1117–1129. [Google Scholar] [CrossRef]
  202. Pecht, M.; Jaai, R. Microelectronics Reliability A prognostics and health management roadmap for information and electronics-rich systems. Microelectron. Reliab. 2010, 50, 317–323. [Google Scholar] [CrossRef]
  203. Abo-Khalil, A.G.; Lee, D.C. DC-link capacitance estimation in AC/DC/AC PWM converters using voltage injection. IEEE Trans. Ind. Appl. 2008, 44, 1631–1637. [Google Scholar] [CrossRef]
  204. Pérez-Ortega, J.; Almanza-Ortega, N.N.; Vega-Villalobos, A.; Pazos-Rangel, R.; Zavala-Díaz, C.; Martínez-Rebollar, A. We are IntechOpen, the World ’ s Leading Publisher of Open Access Books BUILT by Scientists, for Scientists TOP 1%. In The K-Means Algorithm Evolution; Intech: London, UK, 2016; Volume 11, p. 13. [Google Scholar]
  205. Uchenna, O.E.; Iheanyi, O.S. Some version of k-means clustering method and its comparative study in low and high dimensional data. African J. Math. Stat. Stud. 2020, 3, 68–78. [Google Scholar]
  206. Bauckhage, C. Lecture Notes on k-Means Clustering (I) Lecture Notes on k-Means Clustering (I). 2014. Available online: https://www.researchgate.net/publication/262800457 (accessed on 25 June 2022).
  207. Ullman, S.; Poggio, T.; Harari, D.; Zysman, D.; Seibert, D. 9.54 Class 13. Unsupervised Learn. Slides. 2014, 54. Available online: https://www.mendeley.com/catalogue/9e126f16-57e3-31c4-a9ed-5b56c82ac3af/?utm_source=desktop&utm_medium=1.19.4&utm_campaign=open_catalog&userDocumentId=%7Bffe5cce4-b0e4-47a7-931f-eae1da408d98%7D (accessed on 25 June 2022).
  208. Hsu, J.Y.; Wang, Y.F.; Lin, K.C.; Chen, M.Y.; Hsu, J.H.Y. Wind turbine fault diagnosis and predictive maintenance through statistical process control and machine learning. IEEE Access 2020, 8, 23427–23439. [Google Scholar] [CrossRef]
  209. Li, P.; Eickmeyer, J.; Niggemann, O. Data Driven Condition Monitoring of Wind Power Plants Using Cluster Analysis. In Proceedings of the 2015 International Conference on Cyber-Enabled Distributed Computing and Knowledge Discovery, Xi’an, China, 17–19 September 2015; pp. 131–136. [Google Scholar]
  210. Seifert, J.K.; Kraft, M.; Kühn, M.; Lukassen, L.J. Correlations of power output fluctuations in an offshore wind farm using high-resolution SCADA data. Wind Energy Sci. 2021, 6, 997–1014. [Google Scholar] [CrossRef]
  211. Zhao, Q.; Bao, K.; Wei, Z.; Han, Y.; Wang, J. An Abnormal Data Processing Method Based on An Ensemble Algorithm for Early Warning of Wind Turbine Failure. IEEE Access 2021, 9, 69044–69060. [Google Scholar] [CrossRef]
  212. Lou, J.; Shan, K.; Xu, J. A New Condition Monitoring Method for Wind Turbines Based on Power Curve Model. Int. J. Control Autom. 2016, 9, 393–408. [Google Scholar] [CrossRef]
  213. Daszykowski, M.; Walczak, B. Density-Based Clustering Methods. Compr. Chemom. 2009, 2, 635–654. [Google Scholar]
  214. El Mjabber, E.; El Hajjaji, A.; Khamlichi, A. An adaptive control for a variable speed wind turbine using RBF neural network. In Proceedings of the CSNDD 2016—International Conference on Structural Nonlinear Dynamics and Diagnosis, Marrakech, Morocco, 23–25 May 2016; Volume 83. [Google Scholar]
  215. Douanla, R.M.; Kenné, G.; Pelap, F.B.; Fotso, A.S. A Modified RBF Neuro-Sliding Mode Control Technique for a Grid Connected PMSG Based Variable Speed Wind Energy Conversion System. J. Control Sci. Eng. 2018, 2018, 1780634. [Google Scholar] [CrossRef]
  216. Babu, N.R.; Arulmozhivarman, P. Wind energy conversion systems—A technical review. J. Eng. Sci. Technol. 2013, 8, 493–507. [Google Scholar]
  217. Tseng, C.; Wang, S.; Chien, S.; Chang, C. Development of a Self-Tuning TSK-Fuzzy Speed Control Strategy for Switched Reluctance Motor. IEEE Trans. Power Electron. 2012, 27, 2141–2152. [Google Scholar] [CrossRef]
  218. Colak, M. Fuzzy Logic and Artificial Neural Network Based Grid-Interactive Systems For Renewable Energy Sources: A Review. In Proceedings of the 2021 9th International Conference on Smart Grid (icSmartGrid), Setubal, Portugal, 29 June–1 July 2021. [Google Scholar]
  219. Wai, R.J.; Shih, L.C. Adaptive fuzzy-neural-network design for voltage tracking control of a DC-DC boost converter. IEEE Trans. Power Electron. 2012, 27, 2104–2115. [Google Scholar] [CrossRef]
  220. Lin, F.J.; Huang, P.K.; Wang, C.C.; Teng, L.T. An induction generator system using fuzzy modeling and recurrent fuzzy neural network. IEEE Trans. Power Electron. 2007, 22, 260–271. [Google Scholar] [CrossRef]
  221. Lin, F.J.; Tan, K.H. Squirrel-cage induction generator system using probabilistic fuzzy neural network for wind power applications. In Proceedings of the 2015 IEEE International Conference on Fuzzy Systems (FUZZ-IEEE), Istanbul, Turkey, 2–5 August 2015; pp. 5242–5254. [Google Scholar]
  222. Chhaya, S.M.; Bose, B.K. Expert system aided automated design, simulation and controller tuning of AC drive system. In Proceedings of the IECON’95—21st Annual Conference on IEEE Industrial Electronics, Orlando, FL, USA, 6–10 November 1995; Volume 1, pp. 712–718. [Google Scholar]
  223. Manjappa, N. Application of AI Controller for Doubly Fed Induction Generator based Wind Energy. Int. J. Adv. Res. Electr. Electron. Instrum. Eng. 2017, 6, 6049–6056. [Google Scholar]
  224. Tang, Y.; Xu, L. Fuzzy Logic Application for Intelligent Control of a Variable Speed Drive. IEEE Trans. Energy Convers. 1994, 9, 679–685. [Google Scholar] [CrossRef]
  225. Subramaniyam, R.; Joo, Y.H. Memory-based ISMC design of DFIG-based wind turbine model via T-S fuzzy approach. IET Control Theory Appl. 2021, 15, 48–359. [Google Scholar] [CrossRef]
  226. Bangalore, P.; Tjernberg, L.B. Self evolving neural network based algorithm for fault prognosis in wind turbines: A case study. In Proceedings of the 2014 International Conference on Probabilistic Methods Applied to Power Systems (PMAPS), Durham, UK, 7–10 July 2014. [Google Scholar]
  227. Noureldeen, O.; Hamdan, I.; Hassanin, B. Design of advanced artificial intelligence protection technique based on low voltage ride-through grid code for large-scale wind farm generators: A case study in Egypt. SN Appl. Sci. 2019, 1, 515. [Google Scholar] [CrossRef]
  228. Okedu, K.E.; Al Tobi, M.; Al Araimi, S. Comparative Study of the Effects of Machine Parameters on DFIG and PMSG Variable Speed Wind Turbines During Grid Fault. Front. Energy Res. 2021, 9, 681443. [Google Scholar] [CrossRef]
  229. Gomez-Exposito, A.; Conejo, A.J.; Canizares, C. Electric Energy Systems Analysis and Operation; CRC Press: Boca Raton, FL, USA; Taylor & Francis Group, LLC: Abingdon-on-Thames, UK, 2009. [Google Scholar]
  230. Heier, S. Grid Integration Of Wind Energy Grid Integration Of Wind Energy Onshore And Offshore; John Wiley & Sons, Ltd.: Hoboken, NJ, USA, 2014. [Google Scholar]
  231. Mikkelsen, K. Effect of Free Stream Turbulence on Wind Turbine Performance. Master’s Thesis, Institutt for Energi-Og Prosessteknikk, Trondheim, Norway, 2013. [Google Scholar]
  232. Tavoosi, J.; Mohammadzadeh, A.; Jermsittiparsert, K. A review on type-2 fuzzy neural networks for system identification. Soft Comput. 2021, 25, 7197–7212. [Google Scholar] [CrossRef] [PubMed]
  233. Sharma, G.; Niazi, K.R.; Ibraheem; Bansal, R.C. LS-SVM based AGC of power system with dynamic participation from DFIG based wind turbines. In Proceedings of the 3rd Renewable Power Generation Conference (RPG 2014), Naples, Italy, 24–25 September 2014; Volume 2014, pp. 1–6. [Google Scholar]
  234. Hu, J.; Zhu, J.; Dorrell, D.G. A comparative study of direct power control of AC/DC converters for renewable energy generation. In Proceedings of the IECON 2011—37th Annual Conference of the IEEE Industrial Electronics Society, Melbourne, VIC, Australia, 7–10 November 2011; IEEE: Piscataway, NJ, USA, 2011; Volume 11, pp. 3578–3583. [Google Scholar]
  235. El Mourabit, Y.; Derouich, A.; El Ghzizal, A.; El Ouanjli, N.; Zamzoum, O. DTC-SVM control for permanent magnet synchronous generator based variable speed wind turbine. Int. J. Power Electron. Drive Syst. 2017, 8, 1732–1743. [Google Scholar] [CrossRef]
  236. Bouras, L. Open Loop DTC-SVM Control of Wind Conversion Chain output inverter. In Proceedings of the International Conference on Automation, Control, Engineering and Computer Science (ACECS’14) Proceedings-Copyright IPCO-2014, Sousse, Tunisia, 22–25 March 2014; pp. 196–203. [Google Scholar]
  237. Bouwer, P.; Kamper, M.J. Sensorless small-scale variable speed wind energy conversion system incorporating DTC-SVM of direct-drive PMSG with RLC filter. In Proceedings of the 2012 IEEE Energy Conversion Congress and Exposition (ECCE), Raleigh, NC, USA, 15–20 September 2012; pp. 3756–3763. [Google Scholar]
  238. Wang, T.; Xu, H.; Han, J.; Elbouchikhi, E.; Benbouzid, M.E.H. Cascaded H-Bridge Multilevel Inverter System Fault Diagnosis Using a PCA and Multiclass Relevance Vector Machine Approach. IEEE Trans. Power Electron. 2015, 30, 7006–7018. [Google Scholar] [CrossRef]
  239. Rigamonti, M.; Baraldi, P.; Alessi, A.; Zio, E.; Astigarraga, D.; Galarza, A. An Ensemble of Component-Based and Population-Based Self-Organizing Maps for the Identification of the Degradation State of Insulated-Gate Bipolar Transistors. IEEE Trans. Reliab. 2018, 67, 1304–1313. [Google Scholar] [CrossRef]
  240. Wei, C.; Zhang, Z.; Qiao, W.; Qu, L. Reinforcement-Learning-Based Intelligent Maximum Power Point Tracking Control for Wind Energy Conversion Systems. IEEE Trans. Ind. Electron. 2015, 62, 6360–6370. [Google Scholar] [CrossRef]
  241. Control, A.; Control, A.; International, T. Reinforcement Learning for Electric Power System Decision and Control: Past Considerations and Perspectives. IFAC-PapersOnLine 2010, 50, 6918–6927. [Google Scholar]
  242. Morales, E.F.; Zaragoza, J.H. An introduction to reinforcement learning. In Decision Theory Models for Applications in Artificial Intelligence: Concepts and Solutions; IGI Global: Hershey, PA, USA, 2011; pp. 63–80. [Google Scholar]
  243. Zhao, J.; Zhang, H. Multi-objective reinforcement learning algorithm and its improved convergency method. In Proceedings of the 2011 6th IEEE Conference on Industrial Electronics and Applications ICIEA, Beijing, China, 21–23 June 2011; pp. 2438–2445. [Google Scholar]
  244. Wei, C.; Zhang, Z.; Qiao, W.; Qu, L. An Adaptive Network-Based Reinforcement Learning Method for MPPT Control of PMSG Wind Energy Conversion Systems. IEEE Trans. Power Electron. 2016, 31, 7837–7848. [Google Scholar] [CrossRef]
  245. Pande, J.; Nasikkar, P.; Kotecha, K.; Varadarajan, V. A review of maximum power point tracking algorithms for wind energy conversion systems. J. Mar. Sci. Eng. 2021, 9, 1187. [Google Scholar] [CrossRef]
  246. Kordestani, M.; Mirzaee, A.; Safavi, A.A.; Saif, M.; Member, S. Maximum Power Point Tracker (MPPT) for Photovoltaic Power Systems—A Systematic Literature Review. In Proceedings of the 2018 European Control Conference (ECC), Limassol, Cyprus, 12–15 June 2018; pp. 15–20. [Google Scholar]
  247. Stock, S.; Babazadeh, D.; Becker, C. Applications of artificial intelligence in distribution power system operation. IEEE Access 2021, 9, 150098–150119. [Google Scholar] [CrossRef]
  248. Butt, C.; Rahman, M.A. Limitations of simplified fuzzy logic controller for IPM motor drive. In Proceedings of the Conference Record of the 2004 IEEE Industry Applications Conference, 2004. 39th IAS Annual Meeting, Seattle, WA, USA, 3–7 October 2004; Volume 3, pp. 1891–1898. [Google Scholar]
  249. Khan, B.; Singh, P. Selecting a meta-heuristic technique for smart micro-grid optimization problem: A comprehensive analysis. IEEE Access 2017, 5, 13951–13977. [Google Scholar] [CrossRef]
  250. Gan, D.; Wang, Y.; Yang, S.; Kang, C. Embedding based quantile regression neural network for probabilistic load forecasting. J. Mod. Power Syst. Clean Energy 2018, 6, 244–254. [Google Scholar] [CrossRef]
  251. Alzubaidi, L.; Zhang, J.; Humaidi, A.J.; Al-Dujaili, A.; Duan, Y.; Al-Shamma, O.; Santamaría, J.; Fadhel, M.A.; Al-Amidie, M.; Farhan, L. Review of deep learning: Concepts, CNN architectures, challenges, applications, future directions. J. Big Data 2021, 8, 53. [Google Scholar] [CrossRef]
  252. Parvin, K.; Lipu, M.H.; Hannan, M.A.; Abdullah, M.A.; Jern, K.P.; Begum, R.A.; Mansur, M.; Muttaqi, K.M.; Mahlia, T.I.; Dong, Z.Y. Intelligent Controllers and Optimization Algorithms for Building Energy Management towards Achieving Sustainable Development: Challenges and Prospects. IEEE Access 2021, 9, 41577–41602. [Google Scholar] [CrossRef]
  253. Adetunji, K.E.; Hofsajer, I.W.; Abu-Mahfouz, A.M.; Cheng, L. A Review of Metaheuristic Techniques for Optimal Integration of Electrical Units in Distribution Networks. IEEE Access 2021, 9, 5046–5068. [Google Scholar] [CrossRef]
  254. Bouarfa, A.; Bodson, M.; Fadel, M. An optimization formulation of converter control and its general solution for the four-leg Two-level inverter. IEEE Trans. Control Syst. Technol. 2018, 26, 1901–1908. [Google Scholar] [CrossRef]
  255. Post, E. Concepts of ANN, Fuzzy Logic, and ANFIS; Researchgate: Berlin, Germany, 1936; pp. 36–53. [Google Scholar]
  256. Simões, M.G.; Bose, B.K.; Spiegel, R.J. Design and performance evaluation of a fuzzy-logic-based variable-speed wind generation system. IEEE Trans. Ind. Appl. 1997, 33, 956–965. [Google Scholar] [CrossRef]
  257. Simões, M.G.; Bubshait, A. Frequency support of smart grid using fuzzy logic-based controller for wind energy systems. Energies 2019, 12, 1550. [Google Scholar] [CrossRef]
  258. Rathi, K.J.; Ali, M.S. Neural Network Controller for Power Electronics Circuits. IAES Int. J. Artif. Intell. 2017, 6, 49. [Google Scholar] [CrossRef]
  259. Kashif, S.A.R.; Saqib, M.A.; Zia, S.; Kaleem, A. Implementation of neural network based space vector pulse width modulation inverter- induction motor drive system. In Proceedings of the 2009 3rd International Conference on Electrical Engineering ICEE, Lahore, Pakistan, 9–11 April 2009; pp. 1–5. [Google Scholar]
  260. Kofinas, P.; Doltsinis, S.; Dounis, A.I.; Vouros, G.A. A reinforcement learning approach for MPPT control method of photovoltaic sources. Renew. Energy 2017, 108, 461–473. [Google Scholar] [CrossRef]
  261. Buşoniu, L.; Babuška, R.; De Schutter, B. A comprehensive survey of multiagent reinforcement learning. IEEE Trans. Syst. Man Cybern. Part C 2008, 38, 156–172. [Google Scholar] [CrossRef]
  262. Adekanle, O.S.; Makhad, M.; Bahri, H.; Obar, E.A. Observer-based Complete DFIG Wind Turbine Control. In Proceedings of the 2020 International Conference on Electrical and Information Technologies ICEIT, Rabat, Morocco, 4–7 March 2020; pp. 1–6. [Google Scholar]
  263. Osorio, R.; Alonso, J.M.; Vázquez, N.; Pinto, S.E.; Sorcia-Vázquez, F.D.J.; Martinez, M.; Barrera, L.M. Fuzzy Logic Control with an Improved Algorithm for Integrated LED Drivers. IEEE Trans. Ind. Electron. 2018, 65, 6994–7003. [Google Scholar] [CrossRef]
  264. Adetokun, B.B.; Muriithi, C.M. Impact of integrating large-scale DFIG-based wind energy conversion system on the voltage stability of weak national grids: A case study of the Nigerian power grid. Energy Rep. 2021, 7, 654–666. [Google Scholar] [CrossRef]
  265. Chaiba, A. A neuro-fuzzy control based torque tracking approach for doubly fed induction generator. In Proceedings of the 4th International Conference on Power Engineering, Energy and Electrical Drives, Istanbul, Turkey, 13–17 May 2013; pp. 192–197. [Google Scholar]
  266. Qasem, S.N.; Mariyam, S.; Shamsuddin, H. Improving Performance of Radial Basis Function Network based with Particle Swarm Optimization. In Proceedings of the 2009 IEEE Congress on Evolutionary Computation, Trondheim, Norway, 18–21 May 2009; pp. 3149–3156. [Google Scholar]
  267. Zoubir, Z.; Linda, B.; Abdelkader, L. Field Oriented Control of Doubly Fed Induction Generator Integrated in Wind Energy Conversion System using Artificial Neural Networks. In Proceedings of the 2018 3rd International Conference on Electrical Sciences and Technologies in Maghreb, Algiers, Algeria, 28–31 October 2018; pp. 1–7. [Google Scholar]
  268. Zhan, X.; Member, S.; Wang, W.H. A Neural-Network-Based Color Control Method for Multi-Color LED Systems. IEEE Trans. Power Electron. 2019, 34, 7900–7913. [Google Scholar] [CrossRef]
  269. Yin, Y.; Liu, J.P.; Sanchez, J.A.; Wu, L.; Vazquez, S.; Leon, J.I.; Franquelo, L.G. Observer-Based Adaptive Sliding Mode Control of NPC Converters: An RBF Neural Network Approach. IEEE Trans. Power Electron. 2019, 34, 3831–3841. [Google Scholar] [CrossRef]
  270. Fu, X.; Li, S. Control of Single-Phase Grid-Connected Converters with LCL Filters Using Recurrent Neural Network and Conventional Control Methods. IEEE Trans. Power Electron. 2016, 31, 5354–5364. [Google Scholar] [CrossRef]
  271. Bouzari, H.; Moradi, H.; Bouzari, E. Adaptive neuro-wavelet system for the robust control of switching power supplies. In Proceedings of the IEEE INMIC 2008: 12th IEEE International Multitopic Conference, Karachi, Pakistan, 23–24 December 2008; pp. 1–6. [Google Scholar]
  272. Janusz Kacprzyk, R.F. Introduction to Neuro-Fuzzy Systems; Springer: Berlin/Heidelberg, Germany, 2000; Volume 2, p. 2013. [Google Scholar]
  273. Jang, J.R. ANFIS: Adaptive Network-Based Fuzzy Inference System. IEEE Trans. Syst. Man Cybern. 1993, 23, 665–685. [Google Scholar] [CrossRef]
  274. Amin, I.K.; Nasir Uddin, M.; Marsadek, M. ANFIS based neuro-fuzzy control of dfig for wind power generation in standalone mode. In Proceedings of the 2019 IEEE International Electric Machines & Drives Conference IEMDC, San Diego, CA, USA, 12–15 May 2019; pp. 2077–2082. [Google Scholar]
  275. Zhao, R.; Yan, R.; Chen, Z.; Mao, K.; Wang, P.; Gao, R.X. Deep learning and its applications to machine health monitoring. Mech. Syst. Signal Processing 2019, 115, 213–237. [Google Scholar] [CrossRef]
  276. Chen, P.; Han, D.; Tan, F.; Wang, J. Reinforcement-based robust variable pitch control of wind turbines. IEEE Access 2020, 8, 20493–20502. [Google Scholar] [CrossRef]
  277. Jiang, J.A.; Huang, T.L.; Hsiao, Y.T.; Chen, C.H. Maximum power tracking for photovoltaic power systems. Tamkang J. Sci. Eng. 2005, 8, 147–153. [Google Scholar]
  278. Cui, Y.; Shi, J.; Wang, Z. Quantum Assimilation-Based State-of-Health Assessment and Remaining Useful Life Estimation for Electronic Systems. IEEE Trans. Ind. Electron. 2016, 63, 2379–2390. [Google Scholar] [CrossRef]
  279. Bieresborn, D. The impact of the General Data Protection Regulation on Social Security. In Era Forum; Springer: Berlin/Heidelberg, Germany, 2019; Volume 20. [Google Scholar]
  280. Hu, K.; Li, Y.; Xia, M.; Wu, J.; Lu, M.; Zhang, S.; Weng, L. Federated Learning: A Distributed Shared Machine Learning Method. Complexity 2021, 2021, 8261663. [Google Scholar] [CrossRef]
Figure 1. Installed wind power capacity globally [2].
Figure 1. Installed wind power capacity globally [2].
Energies 15 06488 g001
Figure 2. Artificial Intelligence applications publications.
Figure 2. Artificial Intelligence applications publications.
Energies 15 06488 g002
Figure 3. The functionality and methodology of AI in control systems.
Figure 3. The functionality and methodology of AI in control systems.
Energies 15 06488 g003
Figure 4. AI application on power electronics-based DFIG control.
Figure 4. AI application on power electronics-based DFIG control.
Energies 15 06488 g004
Figure 5. AI methodologies on power electronics-based DFIG control.
Figure 5. AI methodologies on power electronics-based DFIG control.
Energies 15 06488 g005
Figure 6. Types of Metaheuristic methodologies.
Figure 6. Types of Metaheuristic methodologies.
Energies 15 06488 g006
Figure 7. Customized data of the machine learning approach in renewable energies’ control system.
Figure 7. Customized data of the machine learning approach in renewable energies’ control system.
Energies 15 06488 g007
Figure 8. Timeline summary of the AI methodologies.
Figure 8. Timeline summary of the AI methodologies.
Energies 15 06488 g008
Figure 9. Summary of reviews on fuzzy logic control systems.
Figure 9. Summary of reviews on fuzzy logic control systems.
Energies 15 06488 g009
Figure 10. SPRS with Adaptive Fuzzy Controller [224].
Figure 10. SPRS with Adaptive Fuzzy Controller [224].
Energies 15 06488 g010
Figure 11. MRAS observer technique [262].
Figure 11. MRAS observer technique [262].
Energies 15 06488 g011
Figure 12. Disturbance compensation and estimation [262].
Figure 12. Disturbance compensation and estimation [262].
Energies 15 06488 g012
Figure 13. Fuzzy inference rules [257]. (a). Fundamental Fuzzy control laws, (b). Fuzzy inference rules-based data sets.
Figure 13. Fuzzy inference rules [257]. (a). Fundamental Fuzzy control laws, (b). Fuzzy inference rules-based data sets.
Energies 15 06488 g013
Figure 14. Fuzzy logic with an adaptive gain controller [155].
Figure 14. Fuzzy logic with an adaptive gain controller [155].
Energies 15 06488 g014
Figure 15. MF of control gain (a) and the decision (b) [155].
Figure 15. MF of control gain (a) and the decision (b) [155].
Energies 15 06488 g015
Figure 16. NN-based power electronics converter control systems.
Figure 16. NN-based power electronics converter control systems.
Energies 15 06488 g016
Figure 17. Three-layer backpropagation network [157].
Figure 17. Three-layer backpropagation network [157].
Energies 15 06488 g017
Figure 18. Multilayer perceptron structure [267].
Figure 18. Multilayer perceptron structure [267].
Energies 15 06488 g018
Figure 19. Three-layer RBFN network [180].
Figure 19. Three-layer RBFN network [180].
Energies 15 06488 g019
Figure 20. Block diagram of an FNN-type Controller [219].
Figure 20. Block diagram of an FNN-type Controller [219].
Energies 15 06488 g020
Figure 21. An FNN-based four-layer controller arrangement [219].
Figure 21. An FNN-based four-layer controller arrangement [219].
Energies 15 06488 g021
Figure 22. A self-adaptive neuro-fuzzy logic inference [196].
Figure 22. A self-adaptive neuro-fuzzy logic inference [196].
Energies 15 06488 g022
Figure 23. A recurrent fuzzy-based neural network control model [181].
Figure 23. A recurrent fuzzy-based neural network control model [181].
Energies 15 06488 g023
Figure 24. Block flow diagram of the planned RL-based MPPT [240].
Figure 24. Block flow diagram of the planned RL-based MPPT [240].
Energies 15 06488 g024
Figure 25. The controller data set flow diagram [276].
Figure 25. The controller data set flow diagram [276].
Energies 15 06488 g025
Figure 26. Critic Network diagram using Feedforward network [276].
Figure 26. Critic Network diagram using Feedforward network [276].
Energies 15 06488 g026
Table 1. The applications of metaheuristic methods in power electronics’ control system.
Table 1. The applications of metaheuristic methods in power electronics’ control system.
MethodsTypeConventional AlgorithmsApplicationsAdvantages and Drawbacks
Control SystemsParallel AbilityGlobal UnionImplementation EaseMerge Speed
MetaheuristicPopulation-based methodsParticle Swarm Optimization (PSO)[18,19,25,42,43,54,164,165,167,177,178,179,180,181,182,183]YesBESTGOODGOOD
Crow Search Algorithm (CSA)[49]BETTERBETTERBETTER
Ant Colony Optimization (ACO)[158,166]BETTERBETTERBETTER
Differential Evolutionary (DE)[19,140,156,167,171,174,184,185,186]BETTERBETTERBETTER
Immune Algorithm (IA)[44,45,166,184,185]BETTERBETTERBETTER
Genetic Algorithm (GA)[39,40,41,47,51,52,53,165,166,177,180,181,187,188,189,190,191,192,193]BESTGOODGOOD
Solutions with AI applications:
1. Accomplishes pre-training with an appealing smaller learning rate to accomplish faster merging
Trajectory-based methodsTabu Search Method (TSM)Control System [45,164,165,169,184,194]NoGOODBESTBEST
Simulated Annealing Method (SAM)[164]BETTERBESTBEST
Solutions with AI applications:
1. Works on undefined jump location
2. Less inclined to impulsive merging
3. least possible to become caught in localized targets
Table 2. The application of supervised learning methods in power converters-based control system.
Table 2. The application of supervised learning methods in power converters-based control system.
MethodsTypeConventional AlgorithmsApplicationsAdvantagesDrawbacks
MACHINE/DEEP Learning Neural Network (NN) methodsClusteringk-meansControl system, [140,204,205,206,207]Not applicable
Density-based spatial clustering of applications with noise (DBSCAN), Radial basis function network (RBFN)Control systems [141,142,143,176,186,208,209,210,211,212,213,214,215],Equated to Feed Forward NN
1. Easy network structure
2. Higher training speed
1. Longer training time
2. Less sensitive
3. Low capability of handling uncertainty
AssociationFuzzy neural network (FNN) and (WPFNN)Control systems, [31,143,147,148,154,177,180,190,191,196,216,217,218,219,220,221,222,223]Equated to Conventional NN
1. Competence in managing ambiguity
2. Association of professional knowledge
3. Greater training speed
1. Manual fuzzy rule generation
Adaptive Fuzzy neural interface system (ANFIS)Control systems [155,196,219,224,225,226,227,228]Equated to Conventional FNN
1. Auto Fuzzy logic rule generation
NN with recurrent unitRecurrent neural network (RNN) or Elman NN (ENN), Self-evaluation (ANN)Control systems [45,148,179,226,229,230,231]Equated to Conventional NN
1. Improved transient ability
2. Enhanced responsiveness
1. Lower long-term dependence dealing
2. Slower training speediness
Non-linear autoregressive network with exogenous inputs (NARX)Control systems [218,232],Equated to RNN or ENN
1. Improved training speed
2. Improved simplification
3. Enhanced long-term dependence dealing
1. Less sensitive
NN with convolutional structureTime-delayed neural network (TDNN) or1D convolutional NN (CNN), FSMPCControl system [45,157,197]Equated to Conventional RNN
1. Weaker time series modeling
1. Improved accountability1. Composite computation
2. Theoretical output with random parameters
Kernel-based approachSparse Kernel methodSupport Vector Machine (SVM)Control systems [147,148,233,234,235,236,237]Equated to Convectional Kernel Method
1. Better approximation
2. Better computation efficiency
1. Probabilistic output
2. Longer training period
Solutions with AI applications:
1. Probabilistic results are overcome with certainty, using data to evaluate the frequency of past success and unsuccessful actions
2. Solve training arrays locally
Table 3. The application of unsupervised learning methods in power converters’ control system.
Table 3. The application of unsupervised learning methods in power converters’ control system.
MethodsTypeConventional AlgorithmsApplicationsAdvantages Drawbacks
Unsupervised Learning Neural Network (NN) methodsClusteringk- meansControl system [162]1. Simple implementation
2. Better interpretability
1. Complex to deviations
Density-based spatial clustering of applications with noise (DBSCAN)Control system [181,239]
Self-organizing maps (SOMs)Control system [181,239]1. Improved interpretability
2. Less complex to original variable collection
3. Less complex to deviations
Solutions with AI applications:
1. Substitute deviations with an appropriate value employing Quantile Methods
Data minimization approachPrincipal component analysis (PCA)Control system [150]1. Flexible frameworks with various improvements1. Only be used with grouping and intellectual methods
Solutions with AI applications:
1. Substitute data minimization methods with filtering and standardization methods
Table 4. Summary of AI algorithms in power converter controller.
Table 4. Summary of AI algorithms in power converter controller.
Dynamic Performance MeasuresFuzzy LogicMachine/Deep LearningReinforcement Learning
FFNNFNNRNNRFNN
Dataset requirementSuperiorFinestSuperiorGoodGoodNot applicable
Approximation abilityGoodSuperiorFinestFinestFinestFinest
StrengthBetterGoodSuperiorSuperiorFinestFinest
Calculation burdenFinestFinestSuperiorGoodGoodNot applicable
Expert knowledge rooted in the abilityYesNoYesNoYesNo
System DynamicsNot applicableNot applicableNot applicableApplicableApplicableApplicable
Table 5. Assessment of AI procedures in every stage of the lifespan of the power converter system.
Table 5. Assessment of AI procedures in every stage of the lifespan of the power converter system.
Conditions of AI in Power Electronics’ Control SystemData Set ConditionAccuracySensitivitySpeedInterpretabilityComputing Effect
LowHigh accuracyHighHighHighModerate
Publisher’s Note: MDPI stays neutral with regard to jurisdictional claims in published maps and institutional affiliations.

Share and Cite

MDPI and ACS Style

Behara, R.K.; Saha, A.K. Artificial Intelligence Control System Applied in Smart Grid Integrated Doubly Fed Induction Generator-Based Wind Turbine: A Review. Energies 2022, 15, 6488. https://doi.org/10.3390/en15176488

AMA Style

Behara RK, Saha AK. Artificial Intelligence Control System Applied in Smart Grid Integrated Doubly Fed Induction Generator-Based Wind Turbine: A Review. Energies. 2022; 15(17):6488. https://doi.org/10.3390/en15176488

Chicago/Turabian Style

Behara, Ramesh Kumar, and Akshay Kumar Saha. 2022. "Artificial Intelligence Control System Applied in Smart Grid Integrated Doubly Fed Induction Generator-Based Wind Turbine: A Review" Energies 15, no. 17: 6488. https://doi.org/10.3390/en15176488

APA Style

Behara, R. K., & Saha, A. K. (2022). Artificial Intelligence Control System Applied in Smart Grid Integrated Doubly Fed Induction Generator-Based Wind Turbine: A Review. Energies, 15(17), 6488. https://doi.org/10.3390/en15176488

Note that from the first issue of 2016, this journal uses article numbers instead of page numbers. See further details here.

Article Metrics

Back to TopTop