Evaluation of a Distributed Photovoltaic System in Grid-Connected and Standalone Applications by Different MPPT Algorithms
Abstract
1. Introduction
2. The Solar System
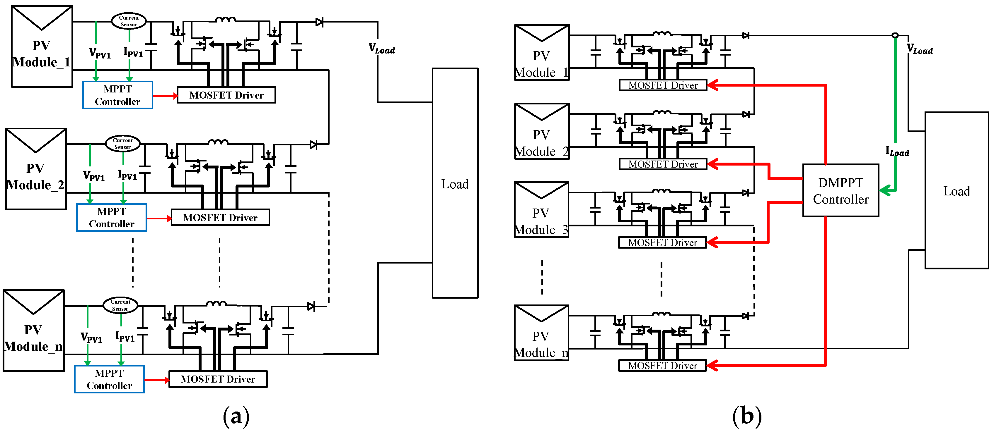
2.1. The Maximum Power Point Tracking (MPPT) Controller
2.2. The Power Optimizer
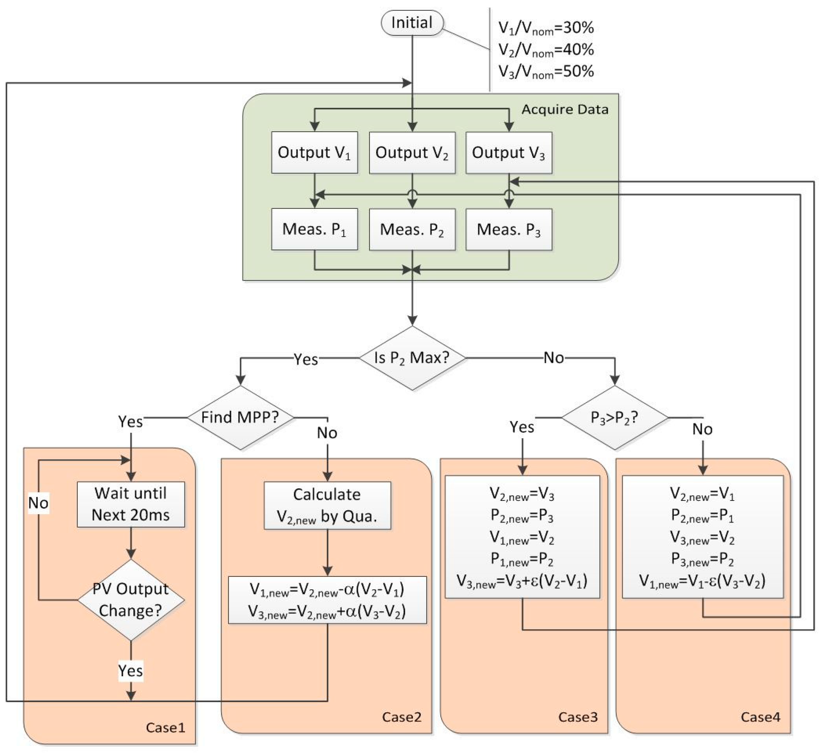
2.3. Modified Quadratic Maximization MPPT Algorithm
- Shifting: The difference between V1 and V2, and the difference between V2 and V3, are marked by ΔV1 and ΔV2, respectively, and are gradually decreased while converging to the MPP. However, if duty shifting is required for the subsequent tracking process, a smaller ΔV1 or ΔV2 means extra tracking time for the algorithm.
- Re-tracking: The QM method restarts the MPPT process when a significant change of output power occurs. If ΔV1 and ΔV2 become smaller during the previous MPPT process, they are not suitable for the next iteration and have to be reset in order to restart the MPPT process, which might deteriorate the efficiency of the MPPT method.
2.4. The Steepest Descent with Golden Section Search MPPT Algorithm
3. System Simulation and Experiment
3.1. Characteristic Curve Simulation of Photovoltaic System
3.2. Experiment of the Photovoltaic System
4. System Evaluation
4.1. Grid-Connected Application
4.2. Standalone PV Application: Solar Boat Design
5. Discussions and Conclusions
6. Patents
Author Contributions
Acknowledgments
Conflicts of Interest
References
- Paraskevadaki, E.V.; Papathanassiou, S.A. Evaluation of MPP voltage and power of mc-Si PV modules in partial shading conditions. IEEE Trans. Energy Convers. 2011, 26, 923–932. [Google Scholar] [CrossRef]
- Mäki, A.; Valkealahti, S.; Leppäaho, J. Operation of series-connected silicon-based photovoltaic modules under partial shading conditions. Prog. Photovolt. Res. Appl. 2012, 20, 298–309. [Google Scholar] [CrossRef]
- Kouchaki, A.; Iman-Eini, H.; Asaei, B. A new maximum power point tracking strategy for PV arrays under uniform and non-uniform insolation conditions. Sol. Energy 2013, 91, 221–232. [Google Scholar] [CrossRef]
- Bidram, A.; Davoudi, A.; Balog, R.S. Control and Circuit Techniques to Mitigate Partial Shading Effects in Photovoltaic Arrays. IEEE J. Photovolt. 2012, 4, 532–546. [Google Scholar] [CrossRef]
- Ishaque, K.; Salam, Z. A review of maximum power point tracking techniques of PV system for uniform insolation and partial shading condition. Renew. Sustain. Energy Rev. 2013, 19, 475–488. [Google Scholar] [CrossRef]
- Mohapatra, A.; Nayak, B.; Das, P.; Mohanty, K.B. A review on MPPT techniques of PV system under partial shading condition. Renew. Sustain. Energy Rev. 2017, 80, 854–867. [Google Scholar] [CrossRef]
- Walker, G.R.; Sernia, P.C. Cascaded DC-DC converter connection of photovoltaic modules. In Proceedings of the IEEE 33rd Annual Power Electronics Specialists Conference, Cairns, Qld., Australia, 23–27 June 2002; Volume 1, pp. 24–29. [Google Scholar]
- Femia, N.; Lisi, G.; Petrone, G.; Spagnuolo, G.; Vitelli, M. Distributed maximum power point tracking of photovoltaic arrays: Novel approach and system analysis. IEEE Trans. Ind. Electron. 2008, 55, 2610–2621. [Google Scholar] [CrossRef]
- Petrone, G.; Ramos-Paja, C.A.; Spagnuolo, G.; Vitelli, M. Granular control of photovoltaic arrays by means of a multi-output Maximum Power Point Tracking algorithm. Prog. Photovolt. Res. Appl. 2012, 21, 918–932. [Google Scholar] [CrossRef]
- Miyatake, M.; Veerachary, M.; Toriumi, F.; Ko, H. Maximum power point tracking of multiple photovoltaic arrays: PSO approach. IEEE Trans. Aerosp. Electron. Syst. 2011, 47, 367–380. [Google Scholar] [CrossRef]
- Chao, R.M.; Nasirudin, A.; Wang, I.K.; Chen, P.O. Multicore PSO Operation for Maximum Power Point Tracking of a Distributed Photovoltaic System under Partially Shading Condition. Int. J. Photoenergy 2016. [Google Scholar] [CrossRef]
- Pai, F.S.; Chao, R.M.; O, S.H.K.; Lee, T.S. Performance Evaluation of Parabolic Prediction to Maximum Power Point Tracking for PV Array. IEEE Trans. Sustain. Energy 2011, 2, 60–68. [Google Scholar] [CrossRef]
- Ko, S.H.; Chao, R.M. Photovoltaic dynamic MPPT on a moving vehicle. Sol. Energy 2012, 86, 1750–1760. [Google Scholar] [CrossRef]
- Chao, R.M.; Ko, S.H.; Chen, P.L. Evaluation of a FPGA controlled distributed PV system under partial shading condition. Adv. Energy Res. 2013, 1, 97–106. [Google Scholar] [CrossRef]
- Chao, R.M.; Lin, H.K.; Wu, C.H. Solar-Powered Boat Design Using Standalone Distributed PV System. In Proceedings of the IEEE ICASI, Chiba, Japan, 13–17 April 2018. [Google Scholar]
- Chong, E.K.P.; Zak, S.H. An Introduction to Optimization, 2nd ed.; Wiley: New York, NY, USA, 2001. [Google Scholar]
- Nasirudin, A.; Chao, R.M.; Utama, I.K.A.P. Solar Powered Boat Design Optimization. Procedia Eng. 2017, 194, 260–267. [Google Scholar] [CrossRef]
- Rahmani-Andebili, M. Stochastic, adaptive, and dynamic control of energy storage systems integrated with renewable energy sources for power loss minimization. Renew. Energy 2017, 113, 1462–1471. [Google Scholar] [CrossRef]
- Rahmani-Andebili, M. Scheduling deferrable appliances and energy resources of a smart home applying multi-time scale stochastic model predictive control. Sustain. Cities Soc. 2017, 32, 338–347. [Google Scholar] [CrossRef]
- Rahmani-Andebili, M. Dynamic and adaptive reconfiguration of electrical distribution system including renewables applying stochastic model predictive control. IET Gener. Transm. Distrib. 2017, 11, 3912–3921. [Google Scholar] [CrossRef]
- Rahmani-Andebili, M.; Fotuhi-Firuzabad, M. An Adaptive Approach for PEVs Charging Management and Reconfiguration of Electrical Distribution System Penetrated by Renewables. IEEE Trans. Ind. Inf. 2018, 14, 2001–2010. [Google Scholar] [CrossRef]















| PV Panel | PV Format | Average Tracking Steps | Overall Accuracy, % | Accuracy w/o Shading % | Accuracy w/Shading % |
|---|---|---|---|---|---|
| 4 PV | 4S | 35.8 | 99.99 | 99.99 | 99.99 |
| 4 PV | 2P2S | 26.2 | 99.97 | 99.99 | 99.94 |
| 8 PV | 8S | 40.6 | 99.97 | 99.95 | 99.99 |
| 8 PV | 2P4S | 31 | 99.29 | 98.87 | 99.92 |
| 8 PV | 4P2S | 21.4 | 99.32 | 99.98 | 98.32 |
| 12 PV | 12S | 38.2 | 98.51 | 99.15 | 97.56 |
| 12 PV | 2P6S | 38.2 | 99.46 | 99.21 | 99.83 |
| 12 PV | 3P4S | 38.2 | 99.43 | 99.14 | 99.85 |
| 16 PV | 16S | 35.8 | 96.99 | 99.66 | 92.98 |
| 16 PV | 2P8S | 45.4 | 99.58 | 99.41 | 99.83 |
| 16 PV | 4P4S | 40.4 | 99.59 | 99.45 | 99.78 |
| 16 PV | 8P2S | 31 | 99.63 | 99.99 | 99.08 |
© 2018 by the authors. Licensee MDPI, Basel, Switzerland. This article is an open access article distributed under the terms and conditions of the Creative Commons Attribution (CC BY) license (http://creativecommons.org/licenses/by/4.0/).
Share and Cite
Chao, R.-M.; Ko, S.-H.; Lin, H.-K.; Wang, I.-K. Evaluation of a Distributed Photovoltaic System in Grid-Connected and Standalone Applications by Different MPPT Algorithms. Energies 2018, 11, 1484. https://doi.org/10.3390/en11061484
Chao R-M, Ko S-H, Lin H-K, Wang I-K. Evaluation of a Distributed Photovoltaic System in Grid-Connected and Standalone Applications by Different MPPT Algorithms. Energies. 2018; 11(6):1484. https://doi.org/10.3390/en11061484
Chicago/Turabian StyleChao, Ru-Min, Shih-Hung Ko, Hung-Ku Lin, and I-Kai Wang. 2018. "Evaluation of a Distributed Photovoltaic System in Grid-Connected and Standalone Applications by Different MPPT Algorithms" Energies 11, no. 6: 1484. https://doi.org/10.3390/en11061484
APA StyleChao, R.-M., Ko, S.-H., Lin, H.-K., & Wang, I.-K. (2018). Evaluation of a Distributed Photovoltaic System in Grid-Connected and Standalone Applications by Different MPPT Algorithms. Energies, 11(6), 1484. https://doi.org/10.3390/en11061484
