DAHD-YOLO: A New High Robustness and Real-Time Method for Smoking Detection †
Abstract
1. Introduction
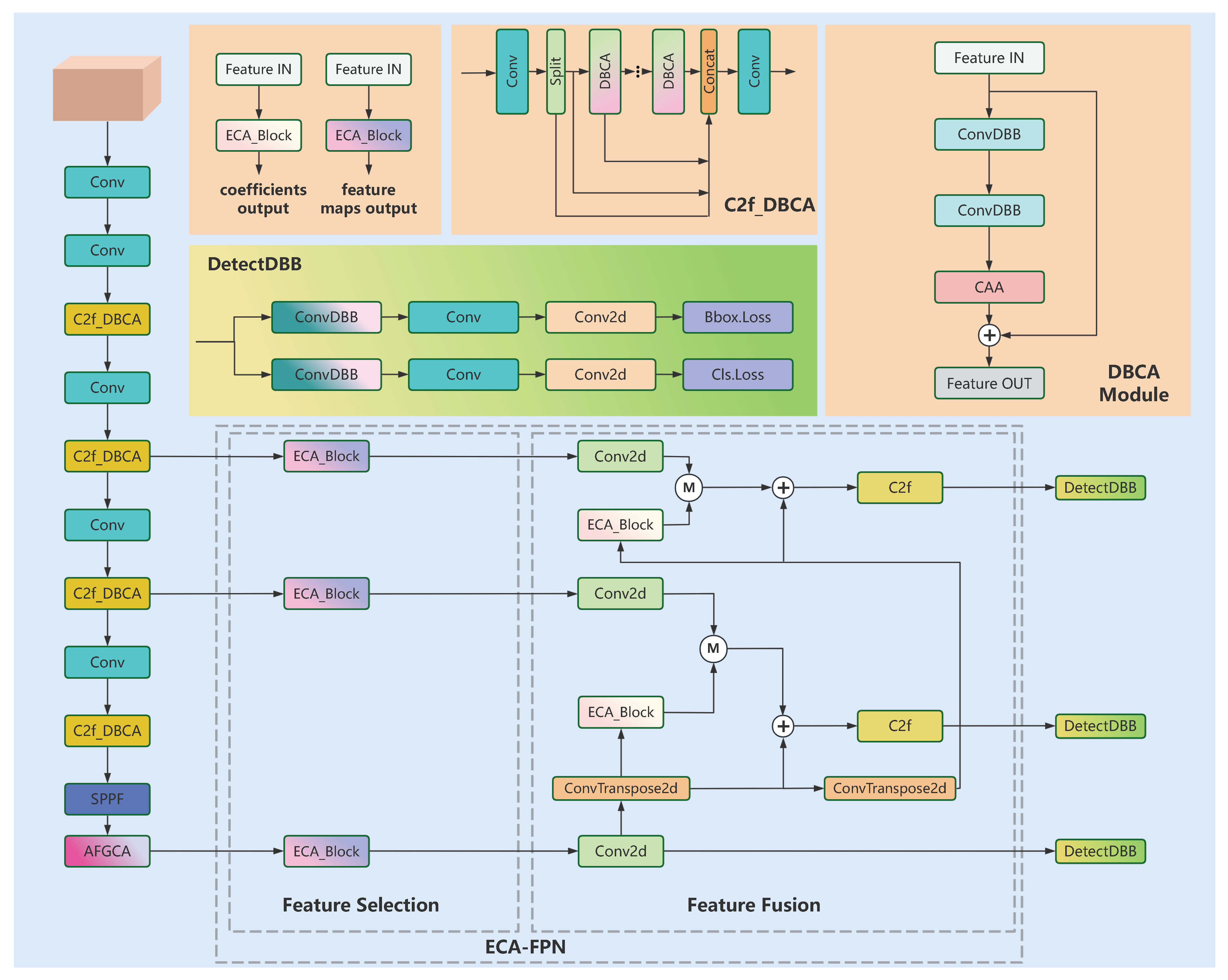
- Firstly, we design a new module named DBCA, which serves as a substitute for the conventional bottlenecks within the C2f block of the original backbone. Through the application of the reparameterization method and context anchor’s attention [5], we optimize the model by decreasing the parameter count and computational demands, thereby strengthening the backbone’s feature extraction power.
- Secondly, the AFGCA [6] mechanism is incorporated into the rear part of the main framework. The adaptive attention mechanism dynamically modulates the importance of features across different scales, assisting the spatial pyramid pooling fast (SPPF) module and making fused features more discriminative, thereby improving the precision of object identification across different scales. In challenging environments, it helps the model focus on key target parts while ignoring interfering background information.
- Next, we replace the neck in the baseline model with a more efficient feature pyramid network (FPN) [7]. The FPN has fewer parameters than the path aggregation network (PAN) [8], solving information loss and resolution mismatch problems during target detection at different scales. We select efficient channel attention (ECA) [9] to efficiently achieve feature selection with low computational cost. Additionally, it effectively combines multi-scale representations while preserving contextual meanings and spatial cues at different levels.
- Finally, we apply reparameterization to some convolutional layers in the detection head and replace the complete intersection over union (CIoU) [10] with Wise-PIoU. This enhances model network convergence during training while augmenting detection accuracy.
2. Related Works
3. Network Structure
3.1. YOLOv8 Network Structure
3.2. DAHD-YOLO Network Structure
3.3. Feature Extraction Network
3.3.1. Diverse Branch Block
3.3.2. CAA Module
3.4. AFGCA Feature Extraction
3.5. Feature Select and Feature Fusion
3.6. Detect Head and Loss Function
3.6.1. DetectDBB
3.6.2. Powerful IoU
3.6.3. Wise IoU
4. Experiment and Result Analysis
4.1. Datasets and Experimental Environment
4.2. Evaluation Indicators
4.3. Experimental Results
4.3.1. C2f Block Comparative Experiment
4.3.2. Feature Fusion Comparative Experiment
4.3.3. Comparison of Loss Functions
4.3.4. Ablation Study
4.3.5. Comparison of Detection Models
4.3.6. Verifying the Role of the AFGCA Module
4.3.7. Deployment of DAHD-YOLO on RK3588
4.3.8. Visual Analysis
4.3.9. Model Generalization Ability
5. Conclusions
Author Contributions
Funding
Institutional Review Board Statement
Informed Consent Statement
Data Availability Statement
Conflicts of Interest
References
- Zhang, J.; Jiang, C. DAHD-YOLO: A New High Robustness and Real-Time Method for Smoking Detection. In Proceedings of the 10th International Conference on Informatics & Applications (ICIA2024), Macau, China, 13–15 December 2024. [Google Scholar]
- Varghese, J.; Gharde, P.M. A comprehensive review on the impacts of smoking on the health of an individual. Cureus 2023, 15, e46532. [Google Scholar] [CrossRef] [PubMed]
- Vidhatri, M.S.; Sivaramakrishna, M.; Chitrakkumar, S. Design of an innovative smoke sensor and fire alarm panel. In Proceedings of the 2022 Third International Conference on Intelligent Computing Instrumentation and Control Technologies (ICICICT), Kannur, India, 11–12 August 2022; IEEE: Piscataway, NJ, USA, 2022; pp. 1365–1369. [Google Scholar]
- Imtiaz, M.H.; Ramos-Garcia, R.I.; Wattal, S.; Tiffany, S.; Sazonov, E. Wearable sensors for monitoring of cigarette smoking in free-living: A systematic review. Sensors 2019, 19, 4678. [Google Scholar] [CrossRef] [PubMed]
- Cai, X.; Lai, Q.; Wang, Y.; Wang, W.; Sun, Z.; Yao, Y. Poly kernel inception network for remote sensing detection. In Proceedings of the IEEE/CVF Conference on Computer Vision and Pattern Recognition, Seattle, WA, USA, 16–22 June 2024; pp. 27706–27716. [Google Scholar]
- Sun, H.; Wen, Y.; Feng, H.; Zheng, Y.; Mei, Q.; Ren, D.; Yu, M. Unsupervised bidirectional contrastive reconstruction and adaptive fine-grained channel attention networks for image dehazing. Neural Netw. 2024, 176, 106314. [Google Scholar] [CrossRef] [PubMed]
- Lin, T.Y.; Dollár, P.; Girshick, R.; He, K.; Hariharan, B.; Belongie, S. Feature pyramid networks for object detection. In Proceedings of the IEEE Conference on Computer Vision and Pattern Recognition, Honolulu, HI, USA, 21–26 July 2017; pp. 2117–2125. [Google Scholar]
- Liu, S.; Qi, L.; Qin, H.; Shi, J.; Jia, J. Path aggregation network for instance segmentation. In Proceedings of the IEEE Conference on Computer Vision and Pattern Recognition, Salt Lake City, UT, USA, 18–23 June 2018; pp. 8759–8768. [Google Scholar]
- Wang, Q.; Wu, B.; Zhu, P.; Li, P.; Zuo, W.; Hu, Q. Eca-net: Efficient channel attention for deep convolutional neural networks. In Proceedings of the IEEE/CVF Conference on Computer Vision and Pattern Recognition, Seattle, WA, USA, 13–19 June 2020; pp. 11531–11539. [Google Scholar]
- Zheng, Z.; Wang, P.; Ren, D.; Liu, W.; Ye, R.; Hu, Q.; Zuo, W. Enhancing geometric factors in model learning and inference for object detection and instance segmentation. IEEE Trans. Cybern. 2021, 52, 8574–8586. [Google Scholar] [CrossRef] [PubMed]
- Zhang, X.; Su, X.; Yu, J.; Jiang, W.; Wang, S.; Zhang, Y.; Zhang, Z.; Wang, L. Combine object detection with skeleton-based action recognition to detect smoking behavior. In Proceedings of the 2021 5th International Conference on Video and Image Processing, Hayward, CA, USA, 22–25 December 2021; pp. 111–116. [Google Scholar]
- Fang, H.S.; Li, J.; Tang, H.; Xu, C.; Zhu, H.; Xiu, Y.; Li, Y.L.; Lu, C. Alphapose: Whole-body regional multi-person pose estimation and tracking in real-time. IEEE Trans. Pattern Anal. Mach. Intell. 2022, 45, 7157–7173. [Google Scholar] [CrossRef] [PubMed]
- Yan, S.; Xiong, Y.; Lin, D. Spatial temporal graph convolutional networks for skeleton-based action recognition. In Proceedings of the AAAI Conference on Artificial Intelligence, New Orleans, LA, USA, 2–7 February 2018; Volume 32. [Google Scholar]
- Lin, Z.; Lv, C.; Dou, Y.; Li, J. Smoking behavior detection based on hand trajectory tracking and mouth saturation changes. In Proceedings of the 2018 International Conference on Security, Pattern Analysis, and Cybernetics (SPAC), Jinan, China, 14–17 December 2018; IEEE: Piscataway, NJ, USA, 2018; pp. 326–331. [Google Scholar]
- Poonam, G.; Shashank, B.; Athri, G.R. Development of framework for detecting smoking scene in video clips. Indones. J. Eng. Comput. Sci. 2019, 13, 22–26. [Google Scholar]
- Zhang, D.; Jiao, C.; Wang, S. Smoking image detection based on convolutional neural networks. In Proceedings of the 2018 IEEE 4th International Conference on Computer and Communications (ICCC), Chengdu, China, December 7–10 2018; IEEE: Piscataway, NJ, USA, 2018; pp. 1509–1515. [Google Scholar]
- Zhao, Z.; Zhao, H.; Ye, C.; Xu, X.; Hao, K.; Yan, H.; Zhang, L.; Xu, Y. Fpn-d-based driver smoking behavior detection method. IETE J. Res. 2023, 69, 5497–5506. [Google Scholar] [CrossRef]
- Xiao, M. Automatic identification of smoking behaviour in public places based on improved yolo algorithm. Int. J. Data Sci. 2022, 7, 331–347. [Google Scholar] [CrossRef]
- Khanam, R.; Hussain, M. Yolov11: An overview of the key architectural enhancements. arXiv 2024, arXiv:2410.17725. [Google Scholar]
- Feng, C.; Zhong, Y.; Gao, Y.; Scott, M.R.; Huang, W. Tood: Task-aligned one-stage object detection. In Proceedings of the 2021 IEEE/CVF International Conference on Computer Vision (ICCV), Montreal, QC, Canada, 10–17 October 2021; IEEE Computer Society: Washington, DC, USA, 2021; pp. 3490–3499. [Google Scholar]
- Ding, X.; Zhang, X.; Han, J.; Ding, G. Diverse branch block: Building a convolution as an inception-like unit. In Proceedings of the IEEE/CVF Conference on Computer Vision and Pattern Recognition, Nashville, TN, USA, 20–25 June 2021; pp. 10886–10895. [Google Scholar]
- Chen, Y.; Zhang, C.; Chen, B.; Huang, Y.; Sun, Y.; Wang, C.; Fu, X.; Dai, Y.; Qin, F.; Peng, Y.; et al. Accurate leukocyte detection based on deformable-detr and multi-level feature fusion for aiding diagnosis of blood diseases. Comput. Biol. Med. 2024, 170, 107917. [Google Scholar] [CrossRef] [PubMed]
- Lee, Y.; Park, J. Centermask: Real-time anchor-free instance segmentation. In Proceedings of the IEEE/CVF Conference on Computer Vision and Pattern Recognition, Seattle, WA, USA, 13–19 June 2020; pp. 13906–13915. [Google Scholar]
- Rezatofighi, H.; Tsoi, N.; Gwak, J.; Sadeghian, A.; Reid, I.; Savarese, S. Generalized intersection over union: A metric and a loss for bounding box regression. In Proceedings of the IEEE/CVF Conference on Computer Vision and Pattern Recognition, Long Beach, CA, USA, 15–20 June 2019; pp. 658–666. [Google Scholar]
- Zheng, Z.; Wang, P.; Liu, W.; Li, J.; Ye, R.; Ren, D. Distance-iou loss: Faster and better learning for bounding box regression. In Proceedings of the AAAI Conference on Artificial Intelligence, New York, NY, USA, 7–12 February 2020; Volume 34, pp. 12993–13000. [Google Scholar]
- Gevorgyan, Z. Siou loss: More powerful learning for bounding box regression. arXiv 2022, arXiv:2205.12740. [Google Scholar]
- Zhang, Y.F.; Ren, W.; Zhang, Z.; Jia, Z.; Wang, L.; Tan, T. Focal and efficient iou loss for accurate bounding box regression. Neurocomputing 2022, 506, 146–157. [Google Scholar] [CrossRef]
- Liu, C.; Wang, K.; Li, Q.; Zhao, F.; Zhao, K.; Ma, H. Powerful-iou: More straightforward and faster bounding box regression loss with a nonmonotonic focusing mechanism. Neural Netw. 2024, 170, 276–284. [Google Scholar] [CrossRef] [PubMed]
- Zhang, H.; Zhang, S. Shape-iou: More accurate metric considering bounding box shape and scale. arXiv 2023, arXiv:2312.17663. [Google Scholar]
- Li, H.; Zhang, Y.; Zhang, Y.; Li, H.; Sang, L.; Zhu, J. Dcnv3: Towards next generation deep cross network for ctr prediction. arXiv 2024, arXiv:2407.13349. [Google Scholar]
- Noh, H.; Hong, S.; Han, B. Learning deconvolution network for semantic segmentation. In Proceedings of the IEEE International Conference on Computer Vision, Santiago, Chile, 7–13 December 2015; pp. 1520–1528. [Google Scholar]
- Chen, Y.; Dai, X.; Liu, M.; Chen, D.; Yuan, L.; Liu, Z. Dynamic convolution: Attention over convolution kernels. In Proceedings of the IEEE/CVF Conference on Computer Vision and Pattern Recognition, Seattle, WA, USA, 13–19 June 2020; pp. 11030–11039. [Google Scholar]
- Qi, Y.; He, Y.; Qi, X.; Zhang, Y.; Yang, G. Dynamic snake convolution based on topological geometric constraints for tubular structure segmentation. In Proceedings of the IEEE/CVF International Conference on Computer Vision, Paris, France, 1–6 October 2023; pp. 6070–6079. [Google Scholar]
- Chen, L.; Gu, L.; Zheng, D.; Fu, Y. Frequency-adaptive dilated convolution for semantic segmentation. In Proceedings of the IEEE/CVF Conference on Computer Vision and Pattern Recognition, Seattle, WA, USA, 16–22 June 2024; pp. 3414–3425. [Google Scholar]
- Xu, W.; Wan, Y. Ela: Efficient local attention for deep convolutional neural networks. arXiv 2024, arXiv:2403.01123. [Google Scholar]
- Woo, S.; Park, J.; Lee, J.Y.; Kweon, I.S. Cbam: Convolutional block attention module. In Proceedings of the European Conference on Computer Vision (ECCV), Munich, Germany, 8–14 September 2018; pp. 3–19. [Google Scholar]
- Hu, J.; Shen, L.; Sun, G. Squeeze-and-excitation networks. In Proceedings of the IEEE Conference on Computer Vision and Pattern Recognition, Salt Lake City, UT, USA, 18–22 June 2018; pp. 7132–7141. [Google Scholar]
- Yang, L.; Zhang, R.Y.; Li, L.; Xie, X. Simam: A simple, parameter-free attention module for convolutional neural networks. In Proceedings of the International Conference on Machine Learning PMLR, Virtual, 18–24 July 2021; pp. 11863–11874. [Google Scholar]
- Muhammad, M.B.; Yeasin, M. Eigen-cam: Class activation map using principal components. In Proceedings of the 2020 international joint conference on neural networks (IJCNN), Glasgow, UK, 19–24 July 2020; IEEE: Piscataway, NJ, USA, 2020; pp. 1–7. [Google Scholar]
- Lyu, C.; Zhang, W.; Huang, H.; Zhou, Y.; Wang, Y.; Liu, Y.; Zhang, S.; Chen, K. Rtmdet: An empirical study of designing real-time object detectors. arXiv 2022, arXiv:2212.07784. [Google Scholar]
- Zhao, Y.; Lv, W.; Xu, S.; Wei, J.; Wang, G.; Dang, Q.; Liu, Y.; Chen, J. Detrs beat yolos on real-time object detection. In Proceedings of the IEEE/CVF Conference on Computer Vision and Pattern Recognition, Seattle, WA, USA, 16–22 June 2024; pp. 16965–16974. [Google Scholar]
- Ren, S. Faster r-cnn: Towards real-time object detection with region proposal networks. arXiv 2015, arXiv:1506.01497. [Google Scholar] [CrossRef] [PubMed]
- He, K.; Gkioxari, G.; Dollár, P.; Girshick, R. Mask r-cnn. In Proceedings of the IEEE International Conference on Computer Vision, Venice, Italy, 22–29 October 2017; pp. 2961–2969. [Google Scholar]
- Cai, Z.; Vasconcelos, N. Cascade r-cnn: Delving into high quality object detection. In Proceedings of the IEEE Conference on Computer Vision and Pattern Recognition, Salt Lake City, UT, USA, 18–23 June 2018; pp. 6154–6162. [Google Scholar]
- Liu, Z.; Lin, Y.; Cao, Y.; Hu, H.; Wei, Y.; Zhang, Z.; Lin, S.; Guo, B. Swin transformer: Hierarchical vision transformer using shifted windows. In Proceedings of the IEEE/CVF International Conference on Computer Vision, Montreal, QC, Canada, 10–17 October 2021; pp. 10012–10022. [Google Scholar]
- Eyad Elfar. Cigarettes Butts yolov8 Dataset. Kaggle. 2023. Available online: https://www.kaggle.com/datasets/eyadamin1233/cigarettes-butts-yolov8-dataset (accessed on 10 February 2025).









| Module | Params/M | GFLOPs/G | mAP50/% | mAP50:95/% |
|---|---|---|---|---|
| C2f_DCNv3 | 10.4 | 26.4 | 79.9 | 43.3 |
| C2f_DEConv | 11.1 | 28.5 | 81.3 | 44.1 |
| C2f_DynamicConv | 14.0 | 25.6 | 81.8 | 45.1 |
| C2f_DySnakeConv | 12.7 | 30.6 | 80.0 | 45.3 |
| C2f_FADC | 11.2 | 27.0 | 81.6 | 43.1 |
| C2f | 11.1 | 28.4 | 80.9 | 45.5 |
| C2f_DBB | 11.1 | 28.4 | 82.7 | 45.9 |
| C2f_DBCA | 10.4 | 26.3 | 82.9 | 46.4 |
| Method | Params/M | GFLOPs/G | P/% | R/% | mAP50/% | mAP50:95/% |
|---|---|---|---|---|---|---|
| SEAttention | 6.5 | 21.8 | 88.6 | 72.4 | 82.4 | 45.8 |
| EfficientSE | 6.9 | 21.8 | 82.4 | 78.1 | 82.1 | 45.6 |
| SimAM | 6.5 | 21.8 | 86.5 | 75.6 | 83.3 | 45.6 |
| CBAM | 6.5 | 21.8 | 83.1 | 71.1 | 79.3 | 43.3 |
| ELA | 9.1 | 22.1 | 86.6 | 73.5 | 81.2 | 44.7 |
| ECA | 6.5 | 21.8 | 86.0 | 79.8 | 84.9 | 47.0 |
| Method | mAP50/% | mAP50:95/% | Method | mAP50/% | mAP50:95/% |
|---|---|---|---|---|---|
| CIoU | 85.5 | 47.2 | Wise-CIoU | 84.9 | 46.8 |
| DIoU | 84.1 | 45.1 | Wise-DIoU | 83.3 | 47.1 |
| EIoU | 84.3 | 46.7 | Wise-EIoU | 82.6 | 47.0 |
| GIoU | 82.8 | 46.6 | Wise-GIoU | 82.0 | 44.1 |
| PIoU | 83.8 | 47.4 | Wise-PIoU | 86.0 | 47.3 |
| SIoU | 82.9 | 45.4 | Wise-SIoU | 84.5 | 47.1 |
| Shape-IoU | 81.3 | 44.4 | Wise-Shape-IoU | 82.4 | 45.5 |
| YOLO | DB | AF | ECA-FPN | DBB | Wise-PIoU | mAP | mAP | Params | GFLOPs/G | Size/M | FPS | |
|---|---|---|---|---|---|---|---|---|---|---|---|---|
| V8s | CA | GCA | Detect | 50/% | 50:95/% | |||||||
| 1 | ✓ | 80.9 | 45.5 | 11,125,971 | 28.4 | 21.5 | 289.7 | |||||
| 2 | ✓ | ✓ | 82.9 | 46.4 | 10,390,467 | 26.3 | 23.8 | 239.6 | ||||
| 3 | ✓ | ✓ | 81.3 | 45.7 | 11,388,633 | 28.4 | 22.0 | 287.9 | ||||
| 4 | ✓ | ✓ | 84.3 | 48.0 | 6,945,644 | 23.9 | 13.5 | 330.0 | ||||
| 5 | ✓ | ✓ | 82.4 | 44.1 | 13,367,699 | 28.5 | 22.8 | 289.1 | ||||
| 6 | ✓ | ✓ | 81.5 | 44.3 | 11,125,971 | 28.4 | 21.5 | 287.9 | ||||
| 7 | ✓ | ✓ | ✓ | 85.2 | 46.2 | 10,653,129 | 26.3 | 24.3 | 243.5 | |||
| 8 | ✓ | ✓ | ✓ | ✓ | 84.9 | 47.0 | 6,472,802 | 21.8 | 16.3 | 271.8 | ||
| 9 | ✓ | ✓ | ✓ | ✓ | ✓ | 85.5 | 47.2 | 7,237,922 | 21.8 | 16.5 | 271.7 | |
| 10 | ✓ | ✓ | ✓ | ✓ | ✓ | ✓ | 86.0 | 47.3 | 7,237,922 | 21.8 | 16.5 | 271.7 |
| Method | Params/M | GFLOPs/G | Size/M | mAP50/% | mAP50:95/% | FPS |
|---|---|---|---|---|---|---|
| YOLOv5s | 7.01 | 15.8 | 12.6 | 73.6 | 38.9 | 390.3 |
| YOLOv8s | 11.13 | 28.4 | 21.5 | 80.9 | 45.5 | 289.7 |
| YOLOv9s | 7.17 | 26.7 | 14.5 | 81.7 | 46.3 | 223.4 |
| YOLOv10s | 7.22 | 21.4 | 15.8 | 76.6 | 46.4 | 282.8 |
| YOLOv11s | 9.41 | 21.3 | 18.3 | 80.7 | 44.6 | 290.7 |
| RTMDet | 8.86 | 14.75 | 34.1 | 83.1 | 46.7 | 175.0 |
| RT-DETR | 19.87 | 56.9 | 38.6 | 83.4 | 46.9 | 141.5 |
| Faster-RCNN | 41.35 | 134 | 158.1 | 81.6 | 43.6 | 29.1 |
| Cascade-RCNN | 69.15 | 162 | 264.1 | 83.3 | 44.9 | 22.5 |
| Mask-RCNN 1 | 47.80 | 267 | 183.6 | 81.7 | 38.8 | 20.2 |
| DAHD-YOLO | 7.24 | 21.8 | 16.5 | 86.0 | 47.3 | 271.7 |
| Models | Quantization | Size/M | FPS | mAP50/% | Inference-Time/ms | Power/W | ||
|---|---|---|---|---|---|---|---|---|
| 720P | 1080P | 1440P | ||||||
| YOLOv8s | FP16 | 24.1 | 32.9 | 28.1 | 25.2 | 73.6 | 131.9 | 7 |
| YOLOv8s | INT8 | 12.6 | 70.9 | 66.6 | 57.3 | 73.0 | 56.3 | 9 |
| DAHD-YOLO | FP16 | 15.6 | 26.9 | 24.2 | 22.2 | 78.76 | 116.2 | 6 |
| DAHD-YOLO | INT8 | 8.8 | 50.2 | 43.8 | 37.7 | 74.36 | 79.1 | 7 |
| Model | Params/M | Size/M | P/% | R/% | mAP50/% | mAP50:95/% |
|---|---|---|---|---|---|---|
| YOLOv5s | 7.01 | 12.6 | 76.9 | 74.2 | 80.3 | 46.3 |
| YOLOv8s | 11.13 | 21.5 | 83.1 | 64.8 | 74.7 | 45.8 |
| YOLOv9s | 7.17 | 14.5 | 88.7 | 63.7 | 76.6 | 47.5 |
| YOLOv10s | 7.22 | 15.8 | 84.0 | 70.7 | 81.2 | 49.0 |
| YOLOv11s | 9.41 | 18.3 | 82.3 | 71.7 | 79.5 | 50.3 |
| DAHD-YOLO | 7.24 | 16.5 | 83.1 | 77.2 | 82.9 | 51.4 |
Disclaimer/Publisher’s Note: The statements, opinions and data contained in all publications are solely those of the individual author(s) and contributor(s) and not of MDPI and/or the editor(s). MDPI and/or the editor(s) disclaim responsibility for any injury to people or property resulting from any ideas, methods, instructions or products referred to in the content. |
© 2025 by the authors. Licensee MDPI, Basel, Switzerland. This article is an open access article distributed under the terms and conditions of the Creative Commons Attribution (CC BY) license (https://creativecommons.org/licenses/by/4.0/).
Share and Cite
Zhang, J.; Jiang, C. DAHD-YOLO: A New High Robustness and Real-Time Method for Smoking Detection. Sensors 2025, 25, 1433. https://doi.org/10.3390/s25051433
Zhang J, Jiang C. DAHD-YOLO: A New High Robustness and Real-Time Method for Smoking Detection. Sensors. 2025; 25(5):1433. https://doi.org/10.3390/s25051433
Chicago/Turabian StyleZhang, Jianfei, and Chengwei Jiang. 2025. "DAHD-YOLO: A New High Robustness and Real-Time Method for Smoking Detection" Sensors 25, no. 5: 1433. https://doi.org/10.3390/s25051433
APA StyleZhang, J., & Jiang, C. (2025). DAHD-YOLO: A New High Robustness and Real-Time Method for Smoking Detection. Sensors, 25(5), 1433. https://doi.org/10.3390/s25051433

