Enhancing Wetland Mapping: Integrating Sentinel-1/2, GEDI Data, and Google Earth Engine
Abstract
1. Introduction
- Firstly, it establishes an ML-based approach to integrate GEDI footprints with multi-source EO data to generate VCH maps for wetland regions using GEE. The efficiency of GEDI-derived canopy height is also assessed under diverse terrain and land cover conditions distributed across the study sites. This integration focuses on exploring the potential of combining space-borne LiDAR point samples from GEDI footprints to generate VCH maps.
- Secondly, the study utilizes the combined VCH dataset and multi-source EO data to produce wetland classification maps. This step is crucial for investigating the importance of VCH to achieving enhanced wetland mapping.
2. Study Sites and Datasets
2.1. Study Sites
2.2. Reference Data Repository
2.3. Multi-Source/Multi-Sensor Data Collection on GEE and Pre-Processing
2.3.1. SAR and Optical Data
2.3.2. GEDI Relative Height (RH) Data
- Filtering based on a quality flag parameter is performed on GEDI observations, removing measurements with a quality flag value of zero. A value of 1 indicates a valid waveform, while a value of 0 indicates an invalid waveform.
- The ESA has developed a comprehensive global land cover map at a spatial resolution of 10 m, utilizing Sentinel-1 and -2 datasets [38]. This map, known as ESA WorldCover V100, delineates 11 distinct land cover classes based on the classification system of the United Nations (UN) Food and Agriculture Organization (FAO). These classes include tree cover, shrubland, grassland, cropland, build-up, bare/sparse vegetation, snow-ice, permanent water bodies, herbaceous wetland, mangroves, and moss-lichen. Our study utilized the ESA land cover map to mask out non-vegetated regions in VCH maps.
- GEDI points were further screened using a defined threshold and multiple model-runs. Accordingly, the average canopy height was considered as the threshold for filtering GEDI RH metric data, calculated based on the GEDI-V27 product—a global canopy height map available from GEE with a 30 m spatial resolution [39]. GEDI points with a height value greater than twice the determined threshold at each pilot site were excluded from the analysis.
2.3.3. Merit Hydro
2.3.4. ERA5
2.3.5. SRTM-DEM
3. Methods
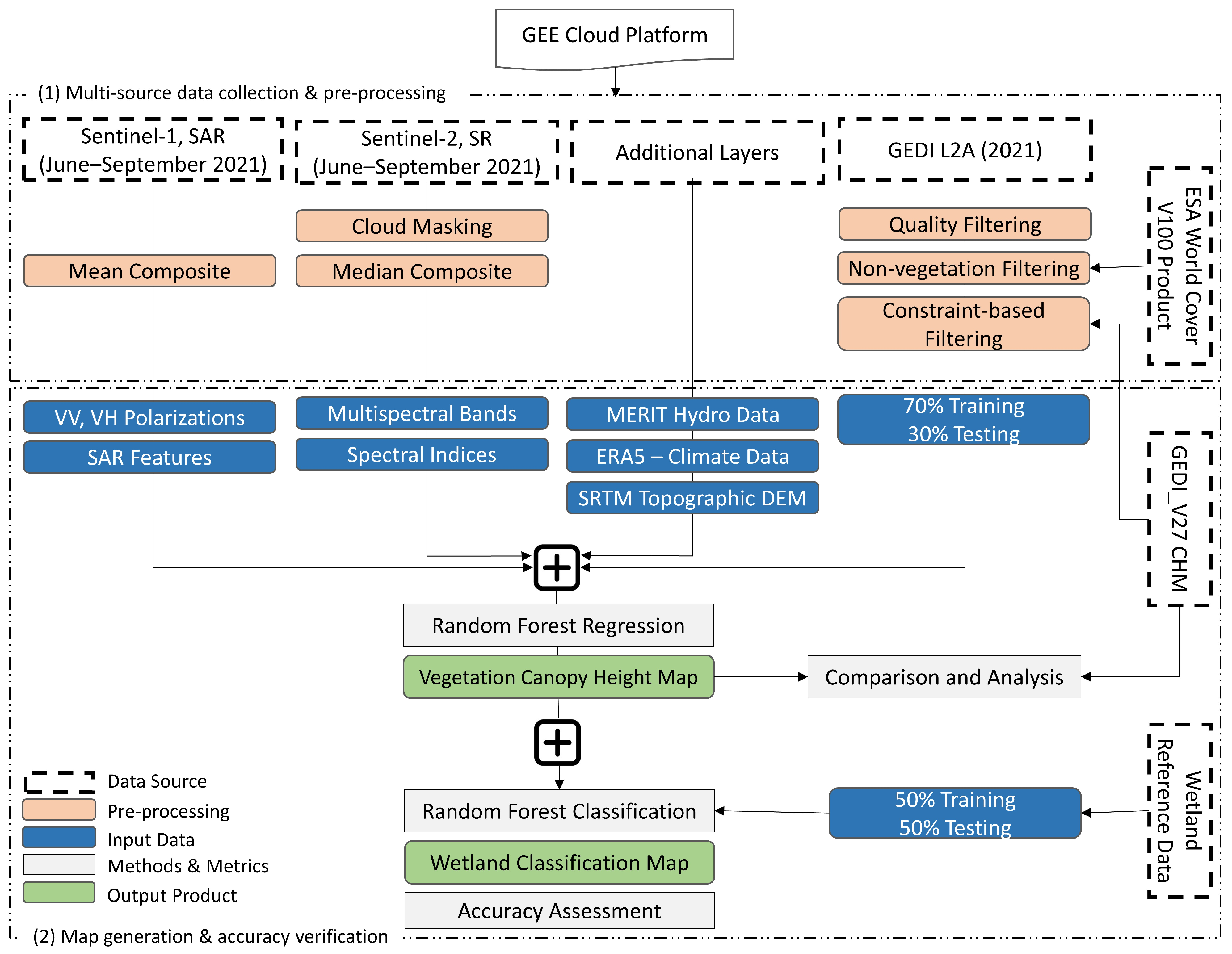
3.1. Methodology Overview
3.2. Vegetation Canopy Height (VCH) Model
3.3. Wetland Cover Classification
3.4. Accuracy Assessment
4. Experimental Results
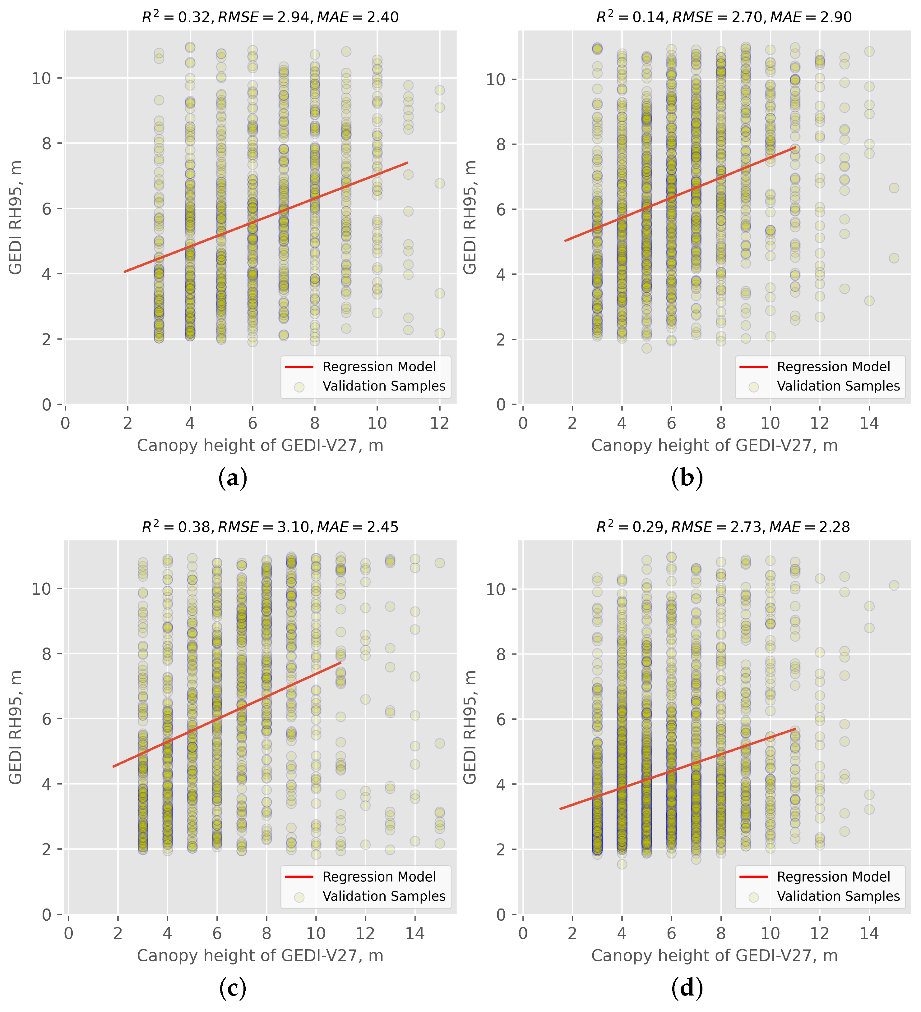
4.1. VCH Maps and Validation
4.2. Wetland Classification Map and Validation
5. Discussion
5.1. Leveraging GEDI Data for Large-Scale VCH Mapping
- GEDI data yield the 3D structure of the Earth with 25 m diameter footprints [52], ensuring fine spatial resolution for accurately portraying landscape topography and VCH.
- Unlike passive sensor satellite-based methods, GEDI’s laser instrument penetrates dense canopies, providing height measurements even in heavily vegetated regions [53]. This unique capability facilitates the creation of VCH maps as closely as possible to the real world.
- GEDI’s fine spatial resolution, penetration ability through the dense canopies, and information on vertical vegetation structure make it a versatile tool for various applications, particularly large-scale VCH mapping.
- While airborne laser scanning (ALS) data may offer higher accuracy in VCH estimation, they present limitations in terms of coverage and cost. GEDI’s space-borne LiDAR, providing global coverage, emerges as a valuable resource for VCH measurements in regions with limited ALS data availability. Additionally, the cost-effectiveness and consistent dataset provided by GEDI since 2019 eliminate concerns about aligning and matching data from various sources collected at different times. This ensures a standardized approach to estimating VCH.
5.2. Leveraging VCH Data Across Environmental Domains
- Forest structure and aboveground biomass estimation: these measurements provide valuable insights into forest canopy height and structure, enabling accurate estimation of biomass and carbon stocks in forests.
- Land surface dynamics: they can be used to monitor changes in land surface elevation, vegetation dynamics, water cycling processes, and terrain characteristics.
- Biodiversity conservation: these data aid in habitat mapping and characterizing, species distribution modeling, and biodiversity monitoring.
6. Conclusions
Author Contributions
Funding
Institutional Review Board Statement
Informed Consent Statement
Data Availability Statement
Conflicts of Interest
References
- Adam, E.; Mutanga, O.; Rugege, D. Multispectral and hyperspectral remote sensing for identification and mapping of wetland vegetation: A review. Wetl. Ecol. Manag. 2010, 18, 281–296. [Google Scholar] [CrossRef]
- Amani, M.; Mahdavi, S.; Kakooei, M.; Ghorbanian, A.; Brisco, B.; DeLancey, E.R.; Toure, S.; Reyes, E.L. Wetland change analysis in Alberta, Canada using four decades of landsat imagery. IEEE J. Sel. Top. Appl. Earth Obs. Remote Sens. 2021, 14, 10314–10335. [Google Scholar] [CrossRef]
- Chen, M.; Xu, X.; Wu, X.; Mi, C. Centennial-scale study on the spatial-temporal evolution of riparian wetlands in the Yangtze River of China. Int. J. Appl. Earth Obs. Geoinf. 2022, 113, 102874. [Google Scholar] [CrossRef]
- Mahdianpari, M.; Salehi, B.; Mohammadimanesh, F.; Homayouni, S.; Gill, E. The first wetland inventory map of newfoundland at a spatial resolution of 10 m using sentinel-1 and sentinel-2 data on the google earth engine cloud computing platform. Remote Sens. 2018, 11, 43. [Google Scholar] [CrossRef]
- Liu, A.; Cheng, X.; Chen, Z. Performance evaluation of GEDI and ICESat-2 laser altimeter data for terrain and canopy height retrievals. Remote Sens. Environ. 2021, 264, 112571. [Google Scholar] [CrossRef]
- Mahdianpari, M.; Jafarzadeh, H.; Granger, J.E.; Mohammadimanesh, F.; Brisco, B.; Salehi, B.; Homayouni, S.; Weng, Q. A large-scale change monitoring of wetlands using time series Landsat imagery on Google Earth Engine: A case study in Newfoundland. GIScience Remote Sens. 2020, 57, 1102–1124. [Google Scholar] [CrossRef]
- Peng, K.; Jiang, W.; Hou, P.; Wu, Z.; Ling, Z.; Wang, X.; Niu, Z.; Mao, D. Continental-scale wetland mapping: A novel algorithm for detailed wetland types classification based on time series Sentinel-1/2 images. Ecol. Indic. 2023, 148, 110113. [Google Scholar] [CrossRef]
- Jia, M.; Mao, D.; Wang, Z.; Ren, C.; Zhu, Q.; Li, X.; Zhang, Y. Tracking long-term floodplain wetland changes: A case study in the China side of the Amur River Basin. Int. J. Appl. Earth Obs. Geoinf. 2020, 92, 102185. [Google Scholar] [CrossRef]
- Pereira, H.M.; Ferrier, S.; Walters, M.; Geller, G.N.; Jongman, R.H.; Scholes, R.J.; Bruford, M.W.; Brummitt, N.; Butchart, S.H.; Cardoso, A.; et al. Essential biodiversity variables. Science 2013, 339, 277–278. [Google Scholar] [CrossRef]
- Vihervaara, P.; Auvinen, A.P.; Mononen, L.; Törmä, M.; Ahlroth, P.; Anttila, S.; Böttcher, K.; Forsius, M.; Heino, J.; Heliölä, J.; et al. How essential biodiversity variables and remote sensing can help national biodiversity monitoring. Glob. Ecol. Conserv. 2017, 10, 43–59. [Google Scholar] [CrossRef]
- Luo, S.; Wang, C.; Pan, F.; Xi, X.; Li, G.; Nie, S.; Xia, S. Estimation of wetland vegetation height and leaf area index using airborne laser scanning data. Ecol. Indic. 2015, 48, 550–559. [Google Scholar] [CrossRef]
- Quiros, E.; Polo, M.E.; Fragoso-Campón, L. GEDI elevation accuracy assessment: A case study of southwest Spain. IEEE J. Sel. Top. Appl. Earth Obs. Remote Sens. 2021, 14, 5285–5299. [Google Scholar] [CrossRef]
- Mutanga, O.; Adam, E.; Cho, M.A. High density biomass estimation for wetland vegetation using WorldView-2 imagery and random forest regression algorithm. Int. J. Appl. Earth Obs. Geoinf. 2012, 18, 399–406. [Google Scholar] [CrossRef]
- Popescu, S.C.; Zhao, K.; Neuenschwander, A.; Lin, C. Satellite lidar vs. small footprint airborne lidar: Comparing the accuracy of aboveground biomass estimates and forest structure metrics at footprint level. Remote Sens. Environ. 2011, 115, 2786–2797. [Google Scholar] [CrossRef]
- Houlahan, J.E.; Keddy, P.A.; Makkay, K.; Findlay, C.S. The effects of adjacent land use on wetland species richness and community composition. Wetlands 2006, 26, 79–96. [Google Scholar] [CrossRef]
- Van Beijma, S.; Comber, A.; Lamb, A. Random forest classification of salt marsh vegetation habitats using quad-polarimetric airborne SAR, elevation and optical RS data. Remote Sens. Environ. 2014, 149, 118–129. [Google Scholar] [CrossRef]
- Fu, B.; Wang, Y.; Campbell, A.; Li, Y.; Zhang, B.; Yin, S.; Xing, Z.; Jin, X. Comparison of object-based and pixel-based Random Forest algorithm for wetland vegetation mapping using high spatial resolution GF-1 and SAR data. Ecol. Indic. 2017, 73, 105–117. [Google Scholar] [CrossRef]
- Jafarzadeh, H.; Mahdianpari, M.; Gill, E.W. Wet-GC: A Novel Multimodel Graph Convolutional Approach for Wetland Classification Using Sentinel-1 and 2 Imagery with Limited Training Samples. IEEE J. Sel. Top. Appl. Earth Obs. Remote Sens. 2022, 15, 5303–5316. [Google Scholar] [CrossRef]
- Slagter, B.; Tsendbazar, N.E.; Vollrath, A.; Reiche, J. Mapping wetland characteristics using temporally dense Sentinel-1 and Sentinel-2 data: A case study in the St. Lucia wetlands, South Africa. Int. J. Appl. Earth Obs. Geoinf. 2020, 86, 102009. [Google Scholar] [CrossRef]
- Qi, W.; Lee, S.K.; Hancock, S.; Luthcke, S.; Tang, H.; Armston, J.; Dubayah, R. Improved forest height estimation by fusion of simulated GEDI Lidar data and TanDEM-X InSAR data. Remote Sens. Environ. 2019, 221, 621–634. [Google Scholar] [CrossRef]
- Liu, X.; Su, Y.; Hu, T.; Yang, Q.; Liu, B.; Deng, Y.; Tang, H.; Tang, Z.; Fang, J.; Guo, Q. Neural network guided interpolation for mapping canopy height of China’s forests by integrating GEDI and ICESat-2 data. Remote Sens. Environ. 2022, 269, 112844. [Google Scholar] [CrossRef]
- Dorado-Roda, I.; Pascual, A.; Godinho, S.; Silva, C.A.; Botequim, B.; Rodríguez-Gonzálvez, P.; González-Ferreiro, E.; Guerra-Hernández, J. Assessing the accuracy of GEDI data for canopy height and aboveground biomass estimates in Mediterranean forests. Remote Sens. 2021, 13, 2279. [Google Scholar] [CrossRef]
- Duncanson, L.; Neuenschwander, A.; Hancock, S.; Thomas, N.; Fatoyinbo, T.; Simard, M.; Silva, C.A.; Armston, J.; Luthcke, S.B.; Hofton, M.; et al. Biomass estimation from simulated GEDI, ICESat-2 and NISAR across environmental gradients in Sonoma County, California. Remote Sens. Environ. 2020, 242, 111779. [Google Scholar] [CrossRef]
- Hird, J.N.; DeLancey, E.R.; McDermid, G.J.; Kariyeva, J. Google Earth Engine, open-access satellite data, and machine learning in support of large-area probabilistic wetland mapping. Remote Sens. 2017, 9, 1315. [Google Scholar] [CrossRef]
- Turner, W.; Rondinini, C.; Pettorelli, N.; Mora, B.; Leidner, A.K.; Szantoi, Z.; Buchanan, G.; Dech, S.; Dwyer, J.; Herold, M.; et al. Free and open-access satellite data are key to biodiversity conservation. Biol. Conserv. 2015, 182, 173–176. [Google Scholar] [CrossRef]
- Pérez-Cutillas, P.; Pérez-Navarro, A.; Conesa-García, C.; Zema, D.A.; Amado-Álvarez, J.P. What is going on within google earth engine? A systematic review and meta-analysis. Remote Sens. Appl. Soc. Environ. 2023, 29, 100907. [Google Scholar] [CrossRef]
- Zurqani, H.A.; Post, C.J.; Mikhailova, E.A.; Schlautman, M.A.; Sharp, J.L. Geospatial analysis of land use change in the Savannah River Basin using Google Earth Engine. Int. J. Appl. Earth Obs. Geoinf. 2018, 69, 175–185. [Google Scholar] [CrossRef]
- Amani, M.; Ghorbanian, A.; Ahmadi, S.A.; Kakooei, M.; Moghimi, A.; Mirmazloumi, S.M.; Moghaddam, S.H.A.; Mahdavi, S.; Ghahremanloo, M.; Parsian, S.; et al. Google earth engine cloud computing platform for remote sensing big data applications: A comprehensive review. IEEE J. Sel. Top. Appl. Earth Obs. Remote Sens. 2020, 13, 5326–5350. [Google Scholar] [CrossRef]
- Tamiminia, H.; Salehi, B.; Mahdianpari, M.; Quackenbush, L.; Adeli, S.; Brisco, B. Google Earth Engine for geo-big data applications: A meta-analysis and systematic review. ISPRS J. Photogramm. Remote Sens. 2020, 164, 152–170. [Google Scholar] [CrossRef]
- Poursanidis, D.; Chrysoulakis, N. Remote Sensing, natural hazards and the contribution of ESA Sentinels missions. Remote Sens. Appl. Soc. Environ. 2017, 6, 25–38. [Google Scholar] [CrossRef]
- Mohseni, F.; Amani, M.; Mohammadpour, P.; Kakooei, M.; Jin, S.; Moghimi, A. Wetland Mapping in Great Lakes Using Sentinel-1/2 Time-Series Imagery and DEM Data in Google Earth Engine. Remote Sens. 2023, 15, 3495. [Google Scholar] [CrossRef]
- Torresani, M.; Rocchini, D.; Alberti, A.; Moudrỳ, V.; Heym, M.; Thouverai, E.; Kacic, P.; Tomelleri, E. LiDAR GEDI derived tree canopy height heterogeneity reveals patterns of biodiversity in forest ecosystems. Ecol. Inform. 2023, 76, 102082. [Google Scholar] [CrossRef]
- Healey, S.P.; Yang, Z.; Gorelick, N.; Ilyushchenko, S. Highly local model calibration with a new GEDI LiDAR asset on Google Earth Engine reduces landsat forest height signal saturation. Remote Sens. 2020, 12, 2840. [Google Scholar] [CrossRef]
- Qi, W.; Saarela, S.; Armston, J.; Ståhl, G.; Dubayah, R. Forest biomass estimation over three distinct forest types using TanDEM-X InSAR data and simulated GEDI lidar data. Remote Sens. Environ. 2019, 232, 111283. [Google Scholar] [CrossRef]
- Wang, C.; Elmore, A.J.; Numata, I.; Cochrane, M.A.; Shaogang, L.; Huang, J.; Zhao, Y.; Li, Y. Factors affecting relative height and ground elevation estimations of GEDI among forest types across the conterminous USA. GIScience Remote Sens. 2022, 59, 975–999. [Google Scholar] [CrossRef]
- Coops, N.C.; Tompalski, P.; Goodbody, T.R.; Queinnec, M.; Luther, J.E.; Bolton, D.K.; White, J.C.; Wulder, M.A.; van Lier, O.R.; Hermosilla, T. Modelling lidar-derived estimates of forest attributes over space and time: A review of approaches and future trends. Remote Sens. Environ. 2021, 260, 112477. [Google Scholar] [CrossRef]
- Musthafa, M.; Singh, G.; Kumar, P. Comparison of forest stand height interpolation of GEDI and ICESat-2 LiDAR measurements over tropical and sub-tropical forests in India. Environ. Monit. Assess. 2023, 195, 71. [Google Scholar] [CrossRef] [PubMed]
- Zanaga, D.; Van De Kerchove, R.; Daems, D.; De Keersmaecker, W.; Brockmann, C.; Kirches, G.; Wevers, J.; Cartus, O.; Santoro, M.; Fritz, S.; et al. ESA WorldCover 10 m 2020 v100. 2021. Available online: https://developers.google.com/earth-engine/datasets/catalog/ESA_WorldCover_v100 (accessed on 1 November 2023).
- Potapov, P.; Li, X.; Hernandez-Serna, A.; Tyukavina, A.; Hansen, M.C.; Kommareddy, A.; Pickens, A.; Turubanova, S.; Tang, H.; Silva, C.E.; et al. Mapping global forest canopy height through integration of GEDI and Landsat data. Remote Sens. Environ. 2021, 253, 112165. [Google Scholar] [CrossRef]
- Yamazaki, D.; Ikeshima, D.; Sosa, J.; Bates, P.D.; Allen, G.H.; Pavelsky, T.M. MERIT Hydro: A high-resolution global hydrography map based on latest topography dataset. Water Resour. Res. 2019, 55, 5053–5073. [Google Scholar] [CrossRef]
- Lin, P.; Pan, M.; Beck, H.E.; Yang, Y.; Yamazaki, D.; Frasson, R.; David, C.H.; Durand, M.; Pavelsky, T.M.; Allen, G.H.; et al. Global reconstruction of naturalized river flows at 2.94 million reaches. Water Resour. Res. 2019, 55, 6499–6516. [Google Scholar] [CrossRef]
- Shin, S.; Pokhrel, Y.; Yamazaki, D.; Huang, X.; Torbick, N.; Qi, J.; Pattanakiat, S.; Ngo-Duc, T.; Nguyen, T.D. High resolution modeling of river-floodplain-reservoir inundation dynamics in the Mekong River Basin. Water Resour. Res. 2020, 56, e2019WR026449. [Google Scholar] [CrossRef]
- Peucker, T.K.; Douglas, D.H. Detection of surface-specific points by local parallel processing of discrete terrain elevation data. Comput. Graph. Image Process. 1975, 4, 375–387. [Google Scholar] [CrossRef]
- Nobre, A.D.; Cuartas, L.A.; Hodnett, M.; Rennó, C.D.; Rodrigues, G.; Silveira, A.; Saleska, S. Height Above the Nearest Drainage–a hydrologically relevant new terrain model. J. Hydrol. 2011, 404, 13–29. [Google Scholar] [CrossRef]
- Muñoz-Sabater, J.; Dutra, E.; Agustí-Panareda, A.; Albergel, C.; Arduini, G.; Balsamo, G.; Boussetta, S.; Choulga, M.; Harrigan, S.; Hersbach, H.; et al. ERA5-Land: A state-of-the-art global reanalysis dataset for land applications. Earth Syst. Sci. Data 2021, 13, 4349–4383. [Google Scholar] [CrossRef]
- Farr, T.G.; Rosen, P.A.; Caro, E.; Crippen, R.; Duren, R.; Hensley, S.; Kobrick, M.; Paller, M.; Rodriguez, E.; Roth, L.; et al. The shuttle radar topography mission. Rev. Geophys. 2007, 45. [Google Scholar] [CrossRef]
- Falorni, G.; Teles, V.; Vivoni, E.R.; Bras, R.L.; Amaratunga, K.S. Analysis and characterization of the vertical accuracy of digital elevation models from the Shuttle Radar Topography Mission. J. Geophys. Res. Earth Surf. 2005, 110. [Google Scholar] [CrossRef]
- Breiman, L. Random forests. Mach. Learn. 2001, 45, 5–32. [Google Scholar] [CrossRef]
- Akhavan, Z.; Hasanlou, M.; Hosseini, M.; McNairn, H. Decomposition-based soil moisture estimation using UAVSAR fully polarimetric images. Agronomy 2021, 11, 145. [Google Scholar] [CrossRef]
- Belgiu, M.; Drăguţ, L. Random forest in remote sensing: A review of applications and future directions. ISPRS J. Photogramm. Remote Sens. 2016, 114, 24–31. [Google Scholar] [CrossRef]
- Roy, D.P.; Kashongwe, H.B.; Armston, J. The impact of geolocation uncertainty on GEDI tropical forest canopy height estimation and change monitoring. Sci. Remote Sens. 2021, 4, 100024. [Google Scholar] [CrossRef]
- Leite, R.V.; Silva, C.A.; Broadbent, E.N.; Do Amaral, C.H.; Liesenberg, V.; De Almeida, D.R.A.; Mohan, M.; Godinho, S.; Cardil, A.; Hamamura, C.; et al. Large scale multi-layer fuel load characterization in tropical savanna using GEDI space-borne lidar data. Remote Sens. Environ. 2022, 268, 112764. [Google Scholar] [CrossRef]
- Dhargay, S.; Lyell, C.S.; Brown, T.P.; Inbar, A.; Sheridan, G.J.; Lane, P.N. Performance of GEDI space-borne lidar for quantifying structural variation in the temperate forests of south-eastern Australia. Remote Sens. 2022, 14, 3615. [Google Scholar] [CrossRef]
- Tamiminia, H.; Salehi, B.; Mahdianpari, M.; Goulden, T. State-wide forest canopy height and aboveground biomass map for New York with 10 m resolution, integrating GEDI, Sentinel-1, and Sentinel-2 data. Ecol. Inform. 2024, 79, 102404. [Google Scholar] [CrossRef]








| Pilot Site | Area (km2) | Elevation (m) | Vegetation Mean Height (m) | Slope (Degrees) | Land Covers | |||
|---|---|---|---|---|---|---|---|---|
| Mean | Max | Mean | Max | Wetland & Non-Wetland | ||||
| St. John’s | 896 | 142.33 | 288 | 5.88 | 4.42 | 74.52 | Bog, Fen, Marsh, Swamp, | Water, Forest, Pasture, Urban |
| Grand Falls-Windsor | 1304 | 135.77 | 509 | 5.81 | 3.23 | 38.64 | ||
| Deer Lake | 1241 | 137.57 | 455 | 6.57 | 3.42 | 46.80 | ||
| Gros Morne | 788 | 61.96 | 500 | 6.08 | 3.87 | 80.09 | ||
| # | Class | # Polygons |
|---|---|---|
| 1 | Bog | 185 |
| 2 | Fen | 185 |
| 3 | Marsh | 150 |
| 4 | Swamp | 157 |
| 5 | Water | 90 |
| 6 | Forest | 184 |
| 7 | Pasture | 155 |
| 8 | Urban | 193 |
| Pilot Site | N | Train | Test |
|---|---|---|---|
| St. John’s | 3266 | 2286 | 980 |
| Grand Falls-Windsor | 5514 | 3860 | 1654 |
| Deer Lake | 5786 | 4050 | 1736 |
| Gros Morne | 5915 | 4140 | 1775 |
| Data Source | Band/Variable | Equation | Description |
|---|---|---|---|
| Sentinel-2 Optical | B2 (Blue), B3 (Green), B4 (Red), B5 (VRE1), B6 (VRE2), B7 (VRE3), B8 (NIR), B8A (NNIR), B11 (SWIR1), B12 (SWIR2) | - | Sentinel-2 multispectral bands |
| Spectral Indices | NDVI | Normalized Difference Vegetation Index | |
| SAVI | Soil Adjusted Vegetation Index | ||
| EVI | Enhanced Vegetation Index | ||
| NDWI | Normalized Difference Water Index | ||
| GNDVI | Green Normalized Difference Vegetation Index | ||
| RENDVI | Red Edge Normalized Difference Vegetation Index | ||
| NBR | Normalized Burn Ratio | ||
| NDSI | Normalized Difference Snow Index | ||
| Sentinel-1 SAR | VH, VV | - | Sentinel-1 linear Polarizations |
| Span | Sentinel-1 total scattered power | ||
| Ratio | Sentinel-1 cross-polarization ratio | ||
| RVI | Radar Vegetation Index | ||
| GEDI | RH95 | - | Relative Height |
| MERIT Hydro- Hydrography | Flow | = + | Flow accumulation, where is flow received and is flow produced |
| HAND | − | Height Above Nearest Drainage, where is the DEM elevation and is the drainage elevation | |
| ERA5–Climate | Precip | - | Average monthly precipitation |
| Temp | - | Average monthly temperature | |
| SRTM Topographic DEM | Elevation | - | Height of elevation |
| Slope | Rate of change of elevation, where is horizontal distance and is vertical distance | ||
| Aspect | Direction of slope |
| Pilot Site | Method | VCH Included | VCH Excluded | ||||
|---|---|---|---|---|---|---|---|
| OA (%) | Kappa | F1-Score | OA (%) | Kappa | F1-Score | ||
| St. John’s | RF | 91.66 | 0.89 | 0.86 | 86.22 | 0.82 | 0.72 |
| CART | 88.09 | 0.83 | 0.83 | 82.87 | 0.79 | 0.7 | |
| Grand Falls-Windsor | RF | 86.11 | 0.83 | 0.81 | 84.8 | 0.81 | 0.77 |
| CART | 84.8 | 0.82 | 0.8 | 79.62 | 0.76 | 0.75 | |
| Deer Lake | RF | 93.45 | 0.92 | 0.88 | 88.69 | 0.86 | 0.81 |
| CART | 88.7 | 0.86 | 0.84 | 85.21 | 0.83 | 0.79 | |
| Gros Morne | RF | 90.91 | 0.85 | 0.84 | 82.72 | 0.73 | 0.71 |
| CART | 84.21 | 0.8 | 0.75 | 78.88 | 0.72 | 0.67 | |
Disclaimer/Publisher’s Note: The statements, opinions and data contained in all publications are solely those of the individual author(s) and contributor(s) and not of MDPI and/or the editor(s). MDPI and/or the editor(s) disclaim responsibility for any injury to people or property resulting from any ideas, methods, instructions or products referred to in the content. |
© 2024 by the authors. Licensee MDPI, Basel, Switzerland. This article is an open access article distributed under the terms and conditions of the Creative Commons Attribution (CC BY) license (https://creativecommons.org/licenses/by/4.0/).
Share and Cite
Jafarzadeh, H.; Mahdianpari, M.; Gill, E.W.; Mohammadimanesh, F. Enhancing Wetland Mapping: Integrating Sentinel-1/2, GEDI Data, and Google Earth Engine. Sensors 2024, 24, 1651. https://doi.org/10.3390/s24051651
Jafarzadeh H, Mahdianpari M, Gill EW, Mohammadimanesh F. Enhancing Wetland Mapping: Integrating Sentinel-1/2, GEDI Data, and Google Earth Engine. Sensors. 2024; 24(5):1651. https://doi.org/10.3390/s24051651
Chicago/Turabian StyleJafarzadeh, Hamid, Masoud Mahdianpari, Eric W. Gill, and Fariba Mohammadimanesh. 2024. "Enhancing Wetland Mapping: Integrating Sentinel-1/2, GEDI Data, and Google Earth Engine" Sensors 24, no. 5: 1651. https://doi.org/10.3390/s24051651
APA StyleJafarzadeh, H., Mahdianpari, M., Gill, E. W., & Mohammadimanesh, F. (2024). Enhancing Wetland Mapping: Integrating Sentinel-1/2, GEDI Data, and Google Earth Engine. Sensors, 24(5), 1651. https://doi.org/10.3390/s24051651

