Simple Conditional Spatial Query Mask Deformable Detection Transformer: A Detection Approach for Multi-Style Strokes of Chinese Characters
Abstract
1. Introduction
2. Related Works
2.1. Deformable DETR and Multiscale Deformable Attention Mechanism
2.2. Conditional DETR and Conditional Spatial Query Module
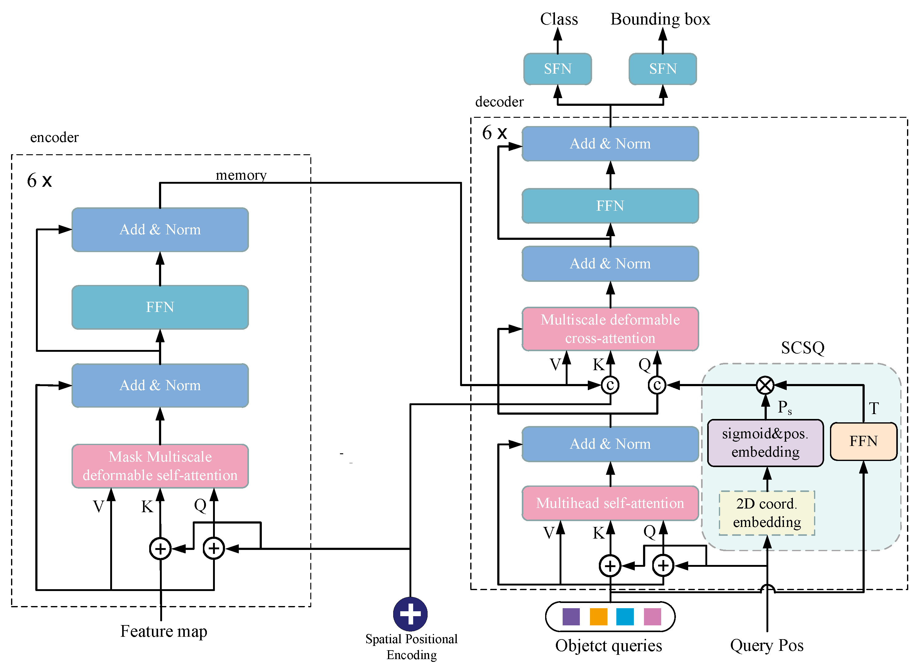
3. Methods
3.1. Mask Deformable Attention in the Multiscale Deformable Attention Module
3.2. The Simple Conditional Spatial Query Strategy
3.3. SFN Structure and Cross-Fused Module
3.4. SCSQ-MDD Pipeline
3.5. Chinese Stroke Detection Method Based on the SCSQ-MDD
3.6. Application of the SCSQ-MDD to Robotic Arms
4. Experiments and Results
4.1. Implementation Details
4.2. Comparison between the SCSQ-MDD and the Deformable DETR
4.3. Comparison between the SCSQ Mask Deformable DETR and Mainstream Detection Methods
4.4. Ablation Study on Improved Mask Deformation Attention
5. Conclusions
Author Contributions
Funding
Institutional Review Board Statement
Informed Consent Statement
Data Availability Statement
Conflicts of Interest
References
- Ma, C.H.; Lu, C.L.; Shih, H.C. Vision-Based Jigsaw Puzzle Solving with a Robotic Arm. Sensors 2023, 23, 6913. [Google Scholar] [CrossRef]
- Xia, X.; Li, T.; Sang, S.; Cheng, Y.; Ma, H.; Zhang, Q.; Yang, K. Path Planning for Obstacle Avoidance of Robot Arm Based on Improved Potential Field Method. Sensors 2023, 23, 3754. [Google Scholar] [CrossRef]
- Zhang, Z.; Wang, Z.; Zhou, Z.; Li, H.; Zhang, Q.; Zhou, Y.; Li, X.; Liu, W. Omnidirectional Continuous Movement Method of Dual-Arm Robot in a Space Station. Sensors 2023, 23, 5025. [Google Scholar] [CrossRef]
- Chao, F.; Huang, Y.; Lin, C.M.; Yang, L.; Hu, H.; Zhou, C. Use of Automatic Chinese Character Decomposition and Human Gestures for Chinese Calligraphy Robots. IEEE Trans.-Hum.-Mach. Syst. 2019, 49, 47–58. [Google Scholar] [CrossRef]
- Wang, T.Q.; Jiang, X.; Liu, C.L. Query Pixel Guided Stroke Extraction with Model-Based Matching for Offline Handwritten Chinese Characters. Pattern Recognit. 2022, 123, 108416. [Google Scholar] [CrossRef]
- Girshick, R.B.; Donahue, J.; Darrell, T.; Malik, J. Rich Feature Hierarchies for Accurate Object Detection and Semantic Segmentation. In Proceedings of the 2014 IEEE Conference on Computer Vision and Pattern Recognition, Portland, OR, USA, 23–28 June 2013; pp. 580–587. [Google Scholar]
- He, K.; Zhang, X.; Ren, S.; Sun, J. Spatial Pyramid Pooling in Deep Convolutional Networks for Visual Recognition. IEEE Trans. Pattern Anal. Mach. Intell. 2014, 37, 1904–1916. [Google Scholar] [CrossRef] [PubMed]
- Ren, S.; He, K.; Girshick, R.B.; Sun, J. Faster R-CNN: Towards Real-Time Object Detection with Region Proposal Networks. IEEE Trans. Pattern Anal. Mach. Intell. 2015, 39, 1137–1149. [Google Scholar] [CrossRef]
- Girshick, R.B. Fast R-CNN. In Proceedings of the 2015 IEEE International Conference on Computer Vision (ICCV), Santiago, Chile, 7–13 December 2015; pp. 1440–1448. [Google Scholar]
- Dai, J.; Li, Y.; He, K.; Sun, J. R-FCN: Object Detection via Region-based Fully Convolutional Networks. arXiv 2016, arXiv:1605.06409. [Google Scholar]
- Cai, Z.; Vasconcelos, N. Cascade R-CNN: Delving Into High Quality Object Detection. In Proceedings of the 2018 IEEE/CVF Conference on Computer Vision and Pattern Recognition, Salt Lake City, UT, USA, 18–23 June 2017; pp. 6154–6162. [Google Scholar]
- Redmon, J.; Divvala, S.K.; Girshick, R.B.; Farhadi, A. You Only Look Once: Unified, Real-Time Object Detection. In Proceedings of the 2016 IEEE Conference on Computer Vision and Pattern Recognition (CVPR), Las Vegas, NV, USA, 27–30 June 2016; pp. 779–788. [Google Scholar]
- Redmon, J.; Farhadi, A. YOLOv3: An Incremental Improvement. arXiv 2018, arXiv:1804.02767. [Google Scholar]
- Bochkovskiy, A.; Wang, C.Y.; Liao, H.Y.M. YOLOv4: Optimal Speed and Accuracy of Object Detection. arXiv 2020, arXiv:2004.10934. [Google Scholar]
- Redmon, J.; Farhadi, A. YOLO9000: Better, Faster, Stronger. In Proceedings of the 2017 IEEE Conference on Computer Vision and Pattern Recognition (CVPR), Honolulu, HI, USA, 21–26 July 2017; pp. 6517–6525. [Google Scholar]
- Li, C.; Li, L.; Jiang, H.; Weng, K.; Geng, Y.; Li, L.; Ke, Z.; Li, Q.; Cheng, M.; Nie, W.; et al. YOLOv6: A Single-Stage Object Detection Framework for Industrial Applications. arXiv 2022, arXiv:2209.02976. [Google Scholar]
- Wang, C.Y.; Bochkovskiy, A.; Liao, H.Y.M. YOLOv7: Trainable bag-of-freebies sets new state-of-the-art for real-time object detectors. arXiv 2022, arXiv:2207.02696. [Google Scholar]
- Liu, W.; Anguelov, D.; Erhan, D.; Szegedy, C.; Reed, S.E.; Fu, C.Y.; Berg, A.C. SSD: Single Shot MultiBox Detector. arXiv 2015, arXiv:1512.02325. [Google Scholar]
- Lin, T.Y.; Goyal, P.; Girshick, R.B.; He, K.; Dollár, P. Focal Loss for Dense Object Detection. IEEE Trans. Pattern Anal. Mach. Intell. 2017, 42, 318–327. [Google Scholar] [CrossRef] [PubMed]
- Ge, Z.; Liu, S.; Wang, F.; Li, Z.; Sun, J. YOLOX: Exceeding YOLO Series in 2021. arXiv 2021, arXiv:2107.08430. [Google Scholar]
- Xie, T.; Zhang, Z.; Tian, J.; Ma, L. Focal DETR: Target-Aware Token Design for Transformer-Based Object Detection. Sensors 2022, 22, 8686. [Google Scholar] [CrossRef] [PubMed]
- Li, S.; Sultonov, F.; Tursunboev, J.; Park, J.H.; Yun, S.; Kang, J.M. Ghostformer: A GhostNet-Based Two-Stage Transformer for Small Object Detection. Sensors 2022, 22, 6939. [Google Scholar] [CrossRef]
- Bello, I.; Zoph, B.; Vaswani, A.; Shlens, J.; Le, Q.V. Attention Augmented Convolutional Networks. In Proceedings of the 2019 IEEE/CVF International Conference on Computer Vision (ICCV), Seoul, Republic of Korea, 27 October–2 November 2019; pp. 3285–3294. [Google Scholar]
- Shaw, P.; Uszkoreit, J.; Vaswani, A. Self-Attention with Relative Position Representations. arXiv 2018, arXiv:1803.02155. [Google Scholar]
- Ramachandran, P.; Parmar, N.; Vaswani, A.; Bello, I.; Levskaya, A.; Shlens, J. Stand-Alone Self-Attention in Vision Models. arXiv 2019, arXiv:1906.05909. [Google Scholar]
- Dosovitskiy, A.; Beyer, L.; Kolesnikov, A.; Weissenborn, D.; Zhai, X.; Unterthiner, T.; Dehghani, M.; Minderer, M.; Heigold, G.; Gelly, S.; et al. An Image is Worth 16x16 Words: Transformers for Image Recognition at Scale. arXiv 2020, arXiv:2010.11929. [Google Scholar]
- Carion, N.; Massa, F.; Synnaeve, G.; Usunier, N.; Kirillov, A.; Zagoruyko, S. End-to-End Object Detection with Transformers. arXiv 2020, arXiv:2005.12872. [Google Scholar]
- Wu, K.; Peng, H.; Chen, M.; Fu, J.; Chao, H. Rethinking and Improving Relative Position Encoding for Vision Transformer. In Proceedings of the 2021 IEEE/CVF International Conference on Computer Vision (ICCV), Montreal, BC, Canada, 11–17 October 2021; pp. 10013–10021. [Google Scholar]
- Chen, Q.; Chen, X.; Zeng, G.; Wang, J. Group DETR: Fast Training Convergence with Decoupled One-to-Many Label Assignment. arXiv 2022, arXiv:2207.13085. [Google Scholar]
- Bar, A.; Wang, X.; Kantorov, V.; Reed, C.; Herzig, R.; Chechik, G.; Rohrbach, A.; Darrell, T.; Globerson, A. DETReg: Unsupervised Pretraining with Region Priors for Object Detection. In Proceedings of the 2022 IEEE/CVF Conference on Computer Vision and Pattern Recognition (CVPR), New Orleans, LA, USA, 18–24 June 2022; pp. 14585–14595. [Google Scholar]
- Li, F.; Zhang, H.; guang Liu, S.; Guo, J.; shuan Ni, L.M.; Zhang, L. DN-DETR: Accelerate DETR Training by Introducing Query DeNoising. In Proceedings of the 2022 IEEE/CVF Conference on Computer Vision and Pattern Recognition (CVPR), New Orleans, LA, USA, 18–24 June 2022; pp. 13609–13617. [Google Scholar]
- Zhang, G.; Luo, Z.; Yu, Y.; Cui, K.; Lu, S. Accelerating DETR Convergence via Semantic-Aligned Matching. In Proceedings of the 2022 IEEE/CVF Conference on Computer Vision and Pattern Recognition (CVPR), New Orleans, LA, USA, 18–24 June 2022; pp. 939–948. [Google Scholar]
- Gao, P.; Zheng, M.; Wang, X.; Dai, J.; Li, H. Fast Convergence of DETR with Spatially Modulated Co-Attention. In Proceedings of the 2021 IEEE/CVF International Conference on Computer Vision (ICCV), Montreal, BC, Canada, 11–17 October 2021; pp. 3601–3610. [Google Scholar]
- Kitaev, N.; Kaiser, L.; Levskaya, A. Reformer: The Efficient Transformer. arXiv 2020, arXiv:2001.04451. [Google Scholar]
- Zhu, X.; Su, W.; Lu, L.; Li, B.; Wang, X.; Dai, J. Deformable DETR: Deformable Transformers for End-to-End Object Detection. arXiv 2020, arXiv:2010.04159. [Google Scholar]
- Meng, D.; Chen, X.; Fan, Z.; Zeng, G.; Li, H.; Yuan, Y.; Sun, L.; Wang, J. Conditional DETR for Fast Training Convergence. In Proceedings of the 2021 IEEE/CVF International Conference on Computer Vision (ICCV), Montreal, BC, Canada, 11–17 October 2021; pp. 3631–3640. [Google Scholar]
- Zhang, S.; Chi, C.; Yao, Y.; Lei, Z.; Li, S.Z. Bridging the Gap Between Anchor-Based and Anchor-Free Detection via Adaptive Training Sample Selection. In Proceedings of the 2020 IEEE/CVF Conference on Computer Vision and Pattern Recognition (CVPR), Seattle, WA, USA, 13–19 June 2020; pp. 9756–9765. [Google Scholar]









| dian | fandian | duanheng | heng | changheng |
| shu | zuoxieshu | youxieshu | pie | shupie |
| fanpie | na | ti | piedian | shuti |
| hengzheti | wangou | shugou | shuwangou | xiegou |
| wogou | henggou | hengzhegou | hengzhexiegou | tizhegou |
| hengzhewangou | hengzuozhewangou | hengpiewangoungzhegou | hengpiewanwan | hengzhezhezhegou |
| hengzuozhezhezhegou | shuzhezhegou | shuwan | hengzhewan | hengzhe |
| hengzuozhe | xieshuzhe | shuzhe | shutizhe | piezhe |
| banpiezhe | hengpie | hengxiaopie | tixiaopie | banhengpie |
| hengna | hengzhezhepie | shuzhepie | hengxiegou | shuzhezhe |
| hengzhezhe | hengzhezhezhe |
| Method | Epochs | AP | AR | Params | FLOPS | FPS | ||||
|---|---|---|---|---|---|---|---|---|---|---|
| Deformable DETR [35] | 150 | 79.8 | 90.5 | 89.1 | 71.8 | 79.8 | 90.6 | 40M | 144G | 5 |
| Mask Deformable DETR | 150 | 81.3 | 92.5 | 91.7 | 71.7 | 81.3 | 91.4 | 41M | 185G | 4 |
| SCSQ-MDD | 150 | 83.6 | 93.6 | 93.0 | 71.7 | 81.7 | 91.7 | 46M | 185G | 4 |
| Method | Backbone | SFN | AP | AR | ||||
|---|---|---|---|---|---|---|---|---|
| Faster RCNN [8] | ResNet50 | 78.5 | 96.4 | 94.4 | 68.9 | 78.5 | 82.6 | |
| ATSS [37] | ResNet50 | 71.8 | 89.8 | 83.1 | 79.6 | 71.7 | 79.0 | |
| YOLOv5 | ResNet50 | 84.1 | 94.1 | – | – | – | – | |
| YOLOv5 | ResNet50 | √ | 84.9 | 94.9 | – | – | – | – |
| YOLOv7 [17] | ResNet50 | 87.9 | 95.0 | – | – | – | – | |
| SCSQ-MDD | ResNet50 | √ | 88.1 | 95.6 | 95.5 | 72.1 | 88.2 | 92.9 |
| SCSQ-MDD | ResNet101 | √ | 88.6 | 96.9 | 96.0 | 75.1 | 88.6 | 93.5 |
| Deformable DETR | Mask Deformable Attn | SCSQ | SFN | AP | >AP50 | AP75 | AR |
|---|---|---|---|---|---|---|---|
| √ | 79.8 | 90.5 | 89.1 | 90.6 | |||
| √ | √ | 81.3 | 92.5 | 91.7 | 91.4 | ||
| √ | √ | √ | 82.4 | 92.4 | 92.0 | 91.3 | |
| √ | √ | √ | 82.5 | 93.1 | 92.6 | 90.7 | |
| √ | √ | √ | 81.5 | 91.1 | 89.7 | 92.1 | |
| √ | √ | √ | √ | 83.6 | 93.6 | 93.3 | 91.7 |
Disclaimer/Publisher’s Note: The statements, opinions and data contained in all publications are solely those of the individual author(s) and contributor(s) and not of MDPI and/or the editor(s). MDPI and/or the editor(s) disclaim responsibility for any injury to people or property resulting from any ideas, methods, instructions or products referred to in the content. |
© 2024 by the authors. Licensee MDPI, Basel, Switzerland. This article is an open access article distributed under the terms and conditions of the Creative Commons Attribution (CC BY) license (https://creativecommons.org/licenses/by/4.0/).
Share and Cite
Zhou, T.; Xie, W.; Zhang, H.; Fan, Y. Simple Conditional Spatial Query Mask Deformable Detection Transformer: A Detection Approach for Multi-Style Strokes of Chinese Characters. Sensors 2024, 24, 931. https://doi.org/10.3390/s24030931
Zhou T, Xie W, Zhang H, Fan Y. Simple Conditional Spatial Query Mask Deformable Detection Transformer: A Detection Approach for Multi-Style Strokes of Chinese Characters. Sensors. 2024; 24(3):931. https://doi.org/10.3390/s24030931
Chicago/Turabian StyleZhou, Tian, Wu Xie, Huimin Zhang, and Yong Fan. 2024. "Simple Conditional Spatial Query Mask Deformable Detection Transformer: A Detection Approach for Multi-Style Strokes of Chinese Characters" Sensors 24, no. 3: 931. https://doi.org/10.3390/s24030931
APA StyleZhou, T., Xie, W., Zhang, H., & Fan, Y. (2024). Simple Conditional Spatial Query Mask Deformable Detection Transformer: A Detection Approach for Multi-Style Strokes of Chinese Characters. Sensors, 24(3), 931. https://doi.org/10.3390/s24030931

