Hard SyDR: A Benchmarking Environment for Global Navigation Satellite System Algorithms †
Abstract
1. Introduction

1.1. Related Work
1.2. Prior Work
1.3. Paper Structure
2. Background and Motivation
2.1. GNSS Processing Stages and Computational Complexity
- 1.
- Acquisition: Any new signal scheduled for tracking must first pass through an acquisition stage, which identifies the visible satellites in the sky and searches for the initial Doppler and code shifts of each of the satellites visible in the sky at the location of interest. The size of the acquisition search space depends on the current status of the GNSS receiver (i.e., cold/warm/hot start), and of the possible access to Assisted-GNSS data (e.g., cellular radio, internet). If this stage fails due to the signal not being present or being suppressed by noise, the receiver will not proceed to the next stage.
- 2.
- Tracking: Once the coarse parameters for the Doppler and code shifts have been found, their values must be fine-tuned and continuously tracked to precisely align the signal replica with the incoming signal to retrieve the navigation message (i.e., data bits). If the tracking is lost, the receiver reverts to the acquisition stage, though a very limited search space is needed in most cases. Otherwise, the receiver remains in this stage until shutdown.
- 3.
- Decoding: Recovery of the navigation data bits becomes possible when the replica perfectly aligns with the incoming signal. These bits encode the timestamp necessary to compute the measurements used for user positioning.
- 4.
- Positioning: Using the tracking measurements and the decoded navigation data from multiple satellites, the receiver can recompose the pseudoranges and compute a position (e.g., Standard Point Positioning (SPP), Differential GNSS (DGNSS), Precise Point Positioning (PPP)).
- We use a simple PCPS algorithm for acquisition, to which there are many lower-complexity alternatives, such as QuickSynch [26]. Nevertheless, we minimize the complexity of the PCPS algorithm by performing no coherent/non-coherent integration and using only 1 ms of RF data. While this signal was chosen to have a high Signal to Noise Ratio (SNR), signals with lower SNRs would require increasing the integration time, which would lead to a significant increase in total processing time (right plot).
- We employ a complete scenario time of 15 s (i.e., 15,000 ms). This time was chosen empirically, as a bare minimum of 12 s is needed to confirm the first navigation message page in GPS L1 C/A signals [5] and, thus, the first Time of Week (TOW).
- Extending the scenario time to 60 s (or beyond) would drastically increase the total processing time spent in the correlators, rendering the acquisition stage relatively much less significant (right plot).
2.2. Moving Closer to Hardware
2.3. The PYNQ Flow
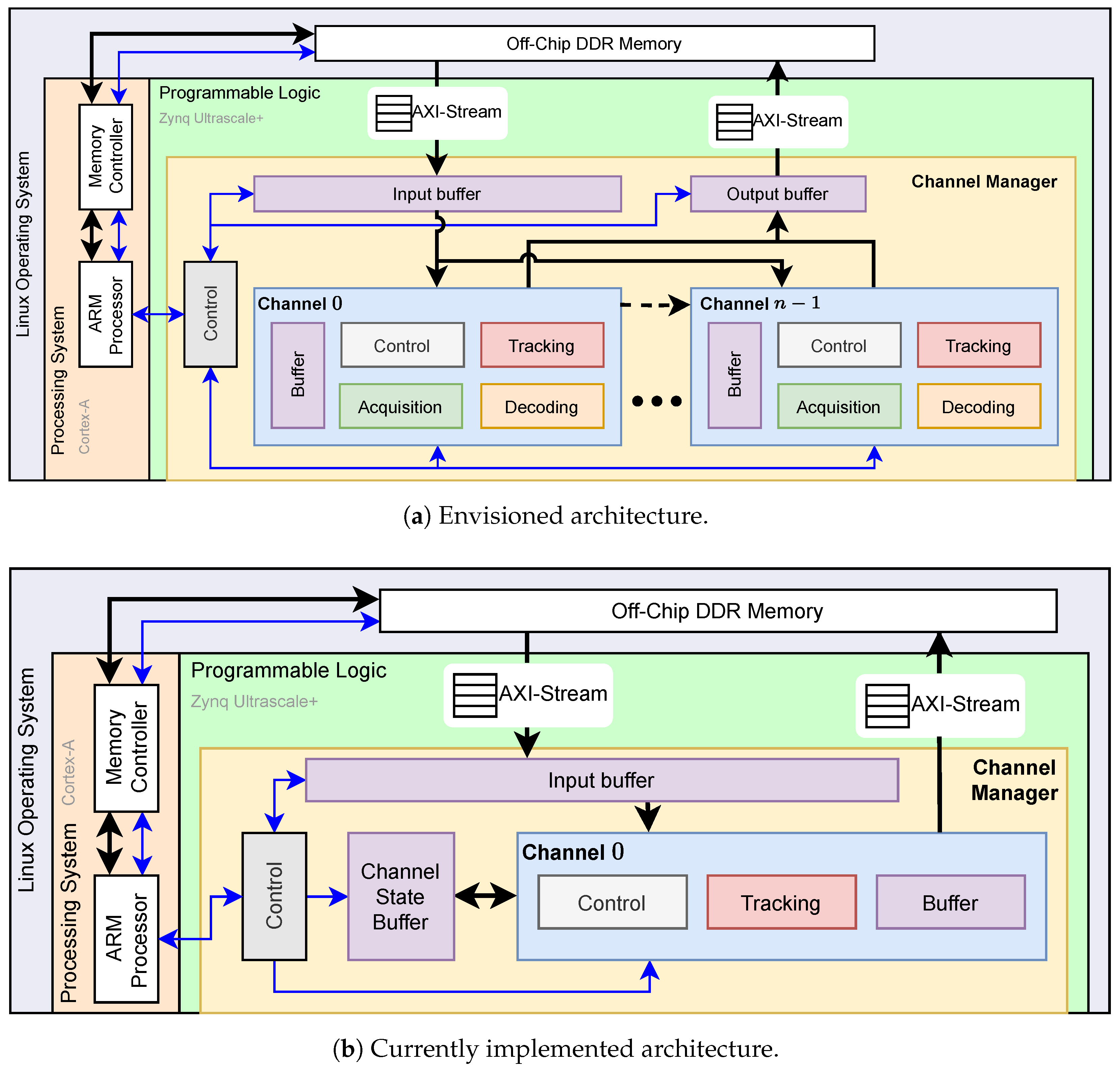
3. Hard SyDR
3.1. Envisioned Architecture
3.2. Current Architecture
4. Development Details
4.1. Preparing Algorithms for HLS
4.2. Synthesis of C/C++
4.3. FPGA Design and Integration with PYNQ
5. Results of the Current Hard SyDR Implementation
5.1. Results of the Acquisition Stage
- S1
- Reduced-precision arithmetic: Our current FFT implementation uses single-precision floating-point data to ensure acceptable acquisition results, as used for Figure 8c. However, floating-point arithmetic is costly, especially in FPGAs, and may be replaced with fixed-point arithmetic with properly dimensioned formats to induce major resource savings.
- S2
- Reduced size: The current FFT implementation is designed for 16,384-point transforms. Yet, as mentioned above, this could be reduced to, for example, 8192-point transforms by using a lower sampling rate, leading to additional resource savings.
- S3
- Smarter HLS: Our current PCPS implementation makes three calls to an FFT. A crude HLS flow would synthesize these into each their own FFT module while, in reality, it may be beneficial to trade off vast savings in resource utilization for slightly reduced performance by sharing one FFT or, perhaps, at most two: one forward and one inverse. This, however, requires fine-tuning of our code using with HLS-related pragmas (e.g., allocation [38]). Additional pragmas, such as bind_storage, array_partition, and array_reshape, might also help make the FFT’s buffer utilization more efficient.
5.2. Results of the Tracking Stage
6. Discussion and Open Challenges
6.1. From Software to Hardware
6.2. Opportunities Provided by PYNQ
6.3. Perspectives of Using AxC
7. Conclusions
Author Contributions
Funding
Institutional Review Board Statement
Informed Consent Statement
Data Availability Statement
Conflicts of Interest
Abbreviations
| ADC | Analog-to-Digital Converter. |
| ASIC | Application-Specific Integrated Circuit. |
| AxC | Approximate Computing. |
| AXI | Advanced eXtensible Interface. |
| BRAM | Block RAM. |
| CPU | Central Processing Unit. |
| DGNSS | Differential GNSS. |
| DMA | Direct Memory Access. |
| DSP | Digital Signal Processing. |
| FFT | Fast Fourier Transform. |
| FPGA | Field-Programmable Gate Array. |
| GNSS | Global Navigation Satellite System. |
| HDL | Hardware Description Language. |
| HLS | High-Level Synthesis. |
| IC | Integrated Circuit. |
| IP | Internet Protocol. |
| KPI | Key Performance Indicator. |
| LUT | Lookup Table. |
| ML | Machine Learning. |
| NoC | Network on Chip. |
| PL | Programmable Logic. |
| PPP | Precise Point Positioning. |
| PRN | Pseudo-Random Noise. |
| PS | Processing System. |
| PU | Processing Unit. |
| RAM | Random Access Memory. |
| RF | Radio Frequency. |
| SDR | Software-Defined Radio. |
| SNR | Signal to Noise Ratio. |
| SPP | Standard Point Positioning. |
| TOW | Time of Week. |
| USRP | Universal Software Radio Peripheral. |
| VHDL | Very-high Speed Integrated Circuit Hardware Description Language |
Appendix A

References
- Grenier, A.; Lohan, E.S.; Ometov, A.; Nurmi, J. A Survey on Low-Power GNSS. IEEE Commun. Surv. Tutor. 2023, 25, 1482–1509. [Google Scholar] [CrossRef]
- European GNSS Agency (GSA). Power-Efficient Positioning for the Internet of Things, 2020. White Paper. Available online: https://www.euspa.europa.eu/sites/default/files/uploads/gsa_internet_of_things_white_paper.pdf (accessed on 25 November 2023).
- Narayana, S.; Prasad, R.V.; Rao, V.; Mottola, L.; Prabhakar, T.V. Hummingbird: Energy Efficient GPS Receiver for Small Satellites. In Proceedings of the 26th Annual International Conference on Mobile Computing and Networking, London, UK, 21–25 September 2020; Association for Computing Machinery: New York, NY, USA, 2020. [Google Scholar] [CrossRef]
- Akos, D.M. A Software Radio Approach to Global Navigation Satellite System Receiver Design; Ohio University: Athens, OH, USA, 1997. [Google Scholar]
- Borre, K.; Akos, D.M.; Bertelsen, N.; Rinder, P.; Jensen, S.H. A Software-Defined GPS and Galileo Receiver, a Single Frequency Approach; Birkhäuser: Basel, Switzerland, 2007. [Google Scholar]
- Fernández–Prades, C.; Arribas, J.; Closas, P.; Avilés, C.; Esteve, L. GNSS-SDR: An Open Source Tool for Researchers and Developers. In Proceedings of the 24th International Technical Meeting of the Satellite Division of the Institute of Navigation (ION GNSS 2011), Portland, OR, USA, 20–23 September 2011; pp. 780–794. [Google Scholar]
- Finnish Geodetic Institute. The FGI-GSRx Software Defined GNSS Receiver Goes Open Source. 2022. Available online: https://www.maanmittauslaitos.fi/en/topical_issues/fgi-gsrx-software-defined-gnss-receiver-goes-open-source (accessed on 25 November 2023).
- Borre, K.; Fernández-Hernández, I.; López-Salcedo, J.A.; Bhuiyan, M.Z.H. GNSS Software Receivers; Cambridge University Press: Cambridge, MA, USA, 2022. [Google Scholar]
- Grenier, A.; Lohan, E.S.; Ometov, A.; Nurmi, J. An Open-Source Software-Defined Receiver for GNSS Algorithms Benchmarking. In Proceedings of the 14th International Congress on Ultra Modern Telecommunications and Control Systems and Workshops (ICUMT), Valencia, Spain, 11–13 October 2022; pp. 31–38. [Google Scholar]
- Damsgaard, H.J.; Ometov, A.; Nurmi, J. Approximation Opportunities in Edge Computing Hardware: A Systematic Literature Review. ACM Comput. Surv. 2022, 55, 1–49. [Google Scholar] [CrossRef]
- Mittal, S. A Survey of Techniques for Approximate Computing. ACM Comput. Surv. (CSUR) 2016, 48, 1–33. [Google Scholar] [CrossRef]
- Xilinx/AMD. Pynq. 2022. Available online: https://github.com/Xilinx/Pynq (accessed on 25 November 2023).
- Stornaiuolo, L.; Santambrogio, M.; Sciuto, D. On How to Efficiently Implement Deep Learning Algorithms on PYNQ Platform. In Proceedings of the 2018 IEEE Computer Society Annual Symposium on VLSI (ISVLSI), Hong Kong, China, 8–11 July 2018; pp. 587–590. [Google Scholar] [CrossRef]
- Kästner, F.; Janßen, B.; Kautz, F.; Hübner, M.; Corradi, G. Hardware/Software Codesign for Convolutional Neural Networks Exploiting Dynamic Partial Reconfiguration on PYNQ. In Proceedings of the IEEE International Parallel and Distributed Processing Symposium Workshops (IPDPSW), Vancouver, BC, Canada, 21–25 May 2018; pp. 154–161. [Google Scholar] [CrossRef]
- Kim, H.; Choi, K. The Implementation of a Power Efficient BCNN-Based Object Detection Acceleration on a Xilinx FPGA-SoC. In Proceedings of the International Conference on Internet of Things (iThings) and IEEE Green Computing and Communications (GreenCom) and IEEE Cyber, Physical and Social Computing (CPSCom) and IEEE Smart Data (SmartData), Atlanta, GA, USA, 14–17 July 2019; pp. 240–243. [Google Scholar] [CrossRef]
- Xilinx/AMD. Zynq UltraScale+ RFSoC Data Sheet: Overview. 2023. Available online: https://docs.xilinx.com/v/u/en-US/ds889-zynq-usp-rfsoc-overview (accessed on 25 November 2023).
- Goldsmith, J.; Ramsay, C.; Northcote, D.; Barlee, K.W.; Crockett, L.H.; Stewart, R.W. Control and Visualisation of a Software Defined Radio System on the Xilinx RFSoC Platform Using the PYNQ Framework. IEEE Access 2020, 8, 129012–129031. [Google Scholar] [CrossRef]
- Šiaučiulis, M.; Northcote, D.; Goldsmith, J.; Crockett, L.H.; Kaladè, Š. 100 GBit/s RF sample offload for RFSoC using GNU Radio and PYNQ. In Proceedings of the 2023 21st IEEE Interregional NEWCAS Conference (NEWCAS), Edinburgh, Scotland, 26–28 June 2023; pp. 1–5. [Google Scholar] [CrossRef]
- Chang, C.Y.; Chou, H.T. FPGA Implementation of 5G NR PDSCH Transceiver for FR2 Millimeter-wave Frequency Bands. In Proceedings of the 2022 IEEE 4th Eurasia Conference on IOT, Communication and Engineering (ECICE), Yunlin, Taiwan, 28–30 October 2022; pp. 60–63. [Google Scholar] [CrossRef]
- Grenier, A. SyDR. 2023. Available online: https://github.com/aproposorg/sydr (accessed on 25 November 2023).
- Pereira, R.; Couto, M.; Ribeiro, F.; Rua, R.; Cunha, J.; Fernandes, J.P.; Saraiva, J. Ranking Programming Languages by Energy Efficiency. Sci. Comput. Program. 2021, 205, 102609. [Google Scholar] [CrossRef]
- Grenier, A.; Damsgaard, H.J.; Lei, J.; Quintana-Ortí, E.S.; Ometov, A.; Lohan, E.S.; Nurmi, J. Towards Benchmarking GNSS Algorithms on FPGA using SyDR. In Proceedings of the 2023 International Conference on Localization and GNSS (ICL-GNSS), Castellon, Spain, 6–8 June 2023; pp. 1–7. [Google Scholar] [CrossRef]
- Grenier, A.; Damsgaard, H.J.; Lei, J. C SyDR. 2023. Available online: https://github.com/aproposorg/c_sydr (accessed on 25 November 2023).
- Grenier, A.; Damsgaard, H.J.; Lei, J. Hard SyDR. 2023. Available online: https://github.com/aproposorg/hard_sydr/ (accessed on 25 November 2023).
- Simpson, C.; Jewett, J.J.; Turnbull, S.J.; Stinner, V. PEP 418—Add monotonic time, performance counter, and process time functions. PEP 418, 2012. Available online: https://peps.python.org/pep-0418/ (accessed on 25 November 2023).
- Hassanieh, H.; Adib, F.; Katabi, D.; Indyk, P. Faster GPS via the Sparse Fourier Transform. In Proceedings of the 18th Annual International Conference on Mobile Computing and Networking, Istanbul, Turkey, 22–26 August 2012; Association for Computing Machinery: New York, NY, USA, 2012; pp. 353–364. [Google Scholar] [CrossRef]
- Kuon, I.; Rose, J. Measuring the Gap between FPGAs and ASICs. In Proceedings of the 2006 ACM/SIGDA 14th International Symposium on Field Programmable Gate Arrays (FPGA), Monterey, CA, USA, 22–24 February 2006; pp. 21–30. [Google Scholar]
- Lin, Z.; Yuan, Z.; Zhao, J.; Zhang, W.; Wang, H.; Tian, Y. PowerGear: Early-Stage Power Estimation in FPGA HLS via Heterogeneous Edge-Centric GNNs. In Proceedings of the 2022 Design, Automation & Test in Europe Conference & Exhibition (DATE), Virtual, 14–23 March 2022; pp. 1341–1346. [Google Scholar]
- Nasser, Y.; Lorandel, J.; Prévotet, J.C.; Hélard, M. RTL to Transistor Level Power Modeling and Estimation Techniques for FPGA and ASIC: A Survey. IEEE Trans.-Comput.-Aided Des. Integr. Circuits Syst. 2020, 40, 479–493. [Google Scholar] [CrossRef]
- Daniel, O.; Pfleger, M.; Jenik, V.; Talyzin, V.; Kost, O.; Dunik, J. Tiira: An Open-Source Hardware-based GNSS Receiver and Multi-sensor Navigation System. In Proceedings of the 10th Workshop on Satellite Navigation Technology (NAVITEC), Virtual Conference, 5–7 April 2022. [Google Scholar]
- Amaranth. Amaranth HDL. 2023. Available online: https://github.com/amaranth-lang/amaranth (accessed on 25 November 2023).
- MyHDL. MyHDL—From Python to Silicon! 2023. Available online: https://www.myhdl.org/ (accessed on 25 November 2023).
- Jiang, S.; Ilbeyi, B.; Batten, C. Mamba: Closing the Performance Gap in Productive Hardware Development Frameworks. In Proceedings of the 55th Annual Design Automation Conference (DAC), San Francisco, CA, USA, 24–29 June 2018; pp. 1–6. [Google Scholar]
- Xilinx/AMD. Zynq UltraScale+ MPSoC Data Sheet: Overview. 2021. Available online: https://docs.xilinx.com/v/u/en-US/ds891-zynq-ultrascale-plus-overview (accessed on 25 November 2023).
- Xilinx/AMD. Kria KV260 Vision AI Starter Kit. 2023. Available online: https://www.xilinx.com/products/som/kria/kv260-vision-starter-kit.html (accessed on 24 November 2023).
- Xilinx/AMD. PS/PL Interfaces. 2022. Available online: https://pynq.readthedocs.io/en/latest/overlay_design_methodology/pspl_interface.html (accessed on 3 January 2024).
- Xilinx/AMD. Zynq UltraScale+ Device Technical Reference Manual. 2023. Available online: https://docs.xilinx.com/r/en-US/ug1085-zynq-ultrascale-trm (accessed on 3 January 2024).
- Xilinx/AMD. Vitis High-Level Synthesis User Guide. 2023. Available online: https://docs.xilinx.com/r/en-US/ug1399-vitis-hls (accessed on 25 November 2023).
- Python. Ctypes—A Foreign Function Library for Python. 2023. Available online: https://docs.python.org/3/library/ctypes.html (accessed on 25 November 2023).
- Cherubin, S.; Cattaneo, D.; Chiari, M.; Agosta, G. Dynamic Precision Autotuning with TAFFO. ACM Trans. Archit. Code Optim. (TACO) 2020, 17, 1–26. [Google Scholar] [CrossRef]
- Lahti, S.; Sjövall, P.; Vanne, J.; Hämäläinen, T.D. Are We There Yet? A Study on the State of High-Level Synthesis. IEEE Trans.-Comput.-Aided Des. Integr. Circuits Syst. 2018, 38, 898–911. [Google Scholar] [CrossRef]
- Swarztrauber, P.N. Vectorizing the FFTs. In Parallel Computations; Elsevier: Amsterdam, The Netherlands, 1982; pp. 51–83. [Google Scholar]
- Numpy/FFT Numpy FFT. 2023. Available online: https://github.com/numpy/numpy/tree/main/numpy/fft (accessed on 25 November 2023).
- Xilinx/AMD. Fast Fourier Transform v9.1 LogiCORE IP Product Guide. 2022. Available online: https://docs.xilinx.com/r/en-US/pg109-xfft (accessed on 25 November 2023).
- Makrani, H.M.; Farahmand, F.; Sayadi, H.; Bondi, S.; Dinakarrao, S.M.P.; Homayoun, H.; Rafatirad, S. Pyramid: Machine Learning Framework to Estimate the Optimal Timing and Resource Usage of a High-Level Synthesis Design. In Proceedings of the 2019 29th International Conference on Field Programmable Logic and Applications (FPL), Barcelona, Spain, 9–13 September 2019; pp. 397–403. [Google Scholar]
- Cooley, J.W.; Tukey, J.W. An Algorithm for the Machine Calculation of Complex Fourier Series. Math. Comput. 1965, 19, 297–301. [Google Scholar] [CrossRef]
- Leclère, J.; Botteron, C.; Landry, R., Jr.; Farine, P.A. FFT Splitting for Improved FPGA-based Acquisition of GNSS Signals. Int. J. Navig. Obs. 2015, 2015, 765898. [Google Scholar] [CrossRef]
- Chippa, V.K.; Chakradhar, S.T.; Roy, K.; Raghunathan, A. Analysis and Characterization of Inherent Application Resilience for Approximate Computing. In Proceedings of the 50th Annual Design Automation Conference (DAC), Austin, TX, USA, 29 May–7 June 2013; pp. 1–9. [Google Scholar]









| Reference Dataset | ||
|---|---|---|
| Date | 2021.11.30, ∼ 8:40 (UTC) | |
| Duration | 15 s (15,000 ms) | |
| Location | TAU Rooftop (open-sky) | |
| Dynamic | Static | |
| Antenna | Novatel GPS-703-GGG | |
| Instruments | RF Logger | NI USRP-2953R |
| Clock | Spectracom GSG-6 | |
| Frequency | Center | 1575.42 MHz (L1) |
| Bandwidth | 120 MHz | |
| Sampling frequency | 10 MHz | |
| Quantization | 8 bits | |
| I/Q | Complex | |
| Acquisition | ||
| Method | Parallel Code Phase Search | |
| Doppler Range | ± 5000 Hz, 250 Hz steps | |
| Integration | No integration (1 ms only) | |
| Threshold | Ratio two highest peak, 1.5 | |
| Tracking | ||
| Method | Early Prompt Late | |
| Correlator spacing | −0.5/0/0.5 | |
| DLL | PDI | 0.001 |
| Damping ratio | 0.7 | |
| Noise bandwidth | 2.0 Hz | |
| Loop gain | 1.0 | |
| PLL | PDI | 0.001 |
| Damping ratio | 0.7 | |
| Noise bandwidth | 25.0 Hz | |
| Loop gain | 0.25 | |
| FFT Size | Datatype | LUTs | FFs | DSPs | BRAMs | ||||
|---|---|---|---|---|---|---|---|---|---|
| 16k | float | 20,838 | — | 24,898 | — | 0 | — | 116.5 | — |
| ap_fixed | 19,141 | (−8.14%) | 23,011 | (−7.58%) | 0 | (0%) | 61 | (−47.6%) | |
| 8k | float | 14,780 | (−29.1%) | 15,822 | (−36.5%) | 0 | (0%) | 49 | (−57.9%) |
| ap_fixed | 13,780 | (−33.9%) | 14706 | (−40.9%) | 0 | (0%) | 25 | (−78.5%) | |
| Resource | LUTs | FFs | DSPs | BRAMs | ||||
|---|---|---|---|---|---|---|---|---|
| Available | 117,120 | — | 234,240 | — | 1248 | — | 144 | — |
| Hard SyDR | 37,552 | 32.1% | 21,923 | 9.36% | 293 | 23.5% | 30.5 | 21.2% |
| Tracking | 31,827 | 27.2% | 17,201 | 7.34% | 293 | 23.5% | 14.5 | 10.1% |
| Early-Prompt-Late | 10,587 | 9.04% | 4254 | 1.82% | 198 | 15.9% | 1 | 0.69% |
| double Multiplication | 245 | 0.21% | 475 | 0.20% | 16 | 1.28% | 0 | 0.00% |
| double Cosine/Sine | 8087 | 6.90% | 2349 | 1.00% | 182 | 14.6% | 0 | 0.00% |
| Others | 2255 | 1.93% | 1430 | 0.61% | 0 | 0.00% | 1 | 0.69% |
| double Add. and Sub. | 2891 | 2.47% | 852 | 0.36% | 6 | 0.00% | 0 | 0.00% |
| double Multiplication | 612 | 0.52% | 561 | 0.24% | 16 | 1.28% | 0 | 0.00% |
| double Division | 6999 | 5.98% | 4370 | 1.87% | 0 | 0.00% | 0 | 0.00% |
| double Square Root | 3432 | 2.93% | 2428 | 1.04% | 0 | 0.00% | 0 | 0.00% |
| double Power | 2948 | 2.52% | 1353 | 0.58% | 73 | 10.5% | 10.5 | 7.29% |
| double Modulo | 766 | 0.65% | 336 | 0.14% | 0 | 0.00% | 0 | 0.00% |
| double Inverse Tangent | 2548 | 2.18% | 606 | 0.26% | 0 | 0.00% | 2 | 1.39% |
| Others | 1044 | 0.89% | 2441 | 1.04% | 0 | 0.00% | 1 | 0.69% |
| Channel Retrieve | 2324 | 1.98% | 514 | 0.22% | 0 | 0.00% | 0 | 0.00% |
| Channel Store | 1542 | 1.32% | 514 | 0.22% | 0 | 0.00% | 0 | 0.00% |
| Channel Init | 1276 | 1.09% | 513 | 0.22% | 0 | 0.00% | 0 | 0.00% |
| Others | 583 | 0.50% | 3181 | 1.36% | 0 | 0.00% | 16 | 11.1% |
| Tasks | Time | Ratio |
|---|---|---|
| Reading of Inputs | 994 s | 2.25% |
| Retrieve Channel States | 5.1 s | 0.01% |
| Tracking | 43,100 s | 97.7% |
| Preserve Channel States | 5.1 s | 0.01% |
| Total | 44,104 s | 100% |
| Item | Time (s) | Mean Power (mW) | STD Power (mW) | Mean Energy (mJ) |
|---|---|---|---|---|
| System Idle | — | 3360.1 | 45.3 | — |
| FPGA | 44.3 | 236.8 | 48.3 | 10,490 |
Disclaimer/Publisher’s Note: The statements, opinions and data contained in all publications are solely those of the individual author(s) and contributor(s) and not of MDPI and/or the editor(s). MDPI and/or the editor(s) disclaim responsibility for any injury to people or property resulting from any ideas, methods, instructions or products referred to in the content. |
© 2024 by the authors. Licensee MDPI, Basel, Switzerland. This article is an open access article distributed under the terms and conditions of the Creative Commons Attribution (CC BY) license (https://creativecommons.org/licenses/by/4.0/).
Share and Cite
Grenier, A.; Lei, J.; Damsgaard, H.J.; Quintana-Ortí, E.S.; Ometov, A.; Lohan, E.S.; Nurmi, J. Hard SyDR: A Benchmarking Environment for Global Navigation Satellite System Algorithms. Sensors 2024, 24, 409. https://doi.org/10.3390/s24020409
Grenier A, Lei J, Damsgaard HJ, Quintana-Ortí ES, Ometov A, Lohan ES, Nurmi J. Hard SyDR: A Benchmarking Environment for Global Navigation Satellite System Algorithms. Sensors. 2024; 24(2):409. https://doi.org/10.3390/s24020409
Chicago/Turabian StyleGrenier, Antoine, Jie Lei, Hans Jakob Damsgaard, Enrique S. Quintana-Ortí, Aleksandr Ometov, Elena Simona Lohan, and Jari Nurmi. 2024. "Hard SyDR: A Benchmarking Environment for Global Navigation Satellite System Algorithms" Sensors 24, no. 2: 409. https://doi.org/10.3390/s24020409
APA StyleGrenier, A., Lei, J., Damsgaard, H. J., Quintana-Ortí, E. S., Ometov, A., Lohan, E. S., & Nurmi, J. (2024). Hard SyDR: A Benchmarking Environment for Global Navigation Satellite System Algorithms. Sensors, 24(2), 409. https://doi.org/10.3390/s24020409

