Enhanced Fault Type Detection in Covered Conductors Using a Stacked Ensemble and Novel Algorithm Combination
Abstract
:1. Introduction
1.1. Covered Conductors and Their Challenges
1.2. Motivation for the Study
1.3. Research Objectives
- Determine the feasibility of detecting fault events, particularly those of low energy, through radiometric antenna detection, as this has not been achieved before with this method.
- Explore the capabilities of the radiometric antenna–spectrometer system in classifying different types of faults, including line-to-ground, two lines-to-ground, three lines-to-ground, line-to-line, and interconnected faults.
- Confirm that differentiating between types of faults can improve the reliability of fault detection itself.
2. Materials and Methods
2.1. Description of Experimental Setup
2.2. Testing on Covered Conductors
2.3. Dataset Description
- Phase to phase (2 ll);
- Phase to ground (1 lg);
- Phase to phase with ground (2 llg);
- Three phases (3 ll);
- Three phases with ground (3 llg).
2.3.1. Feature Extraction
2.3.2. XGBoost Algorithm
2.3.3. MiniRocket Algorithm
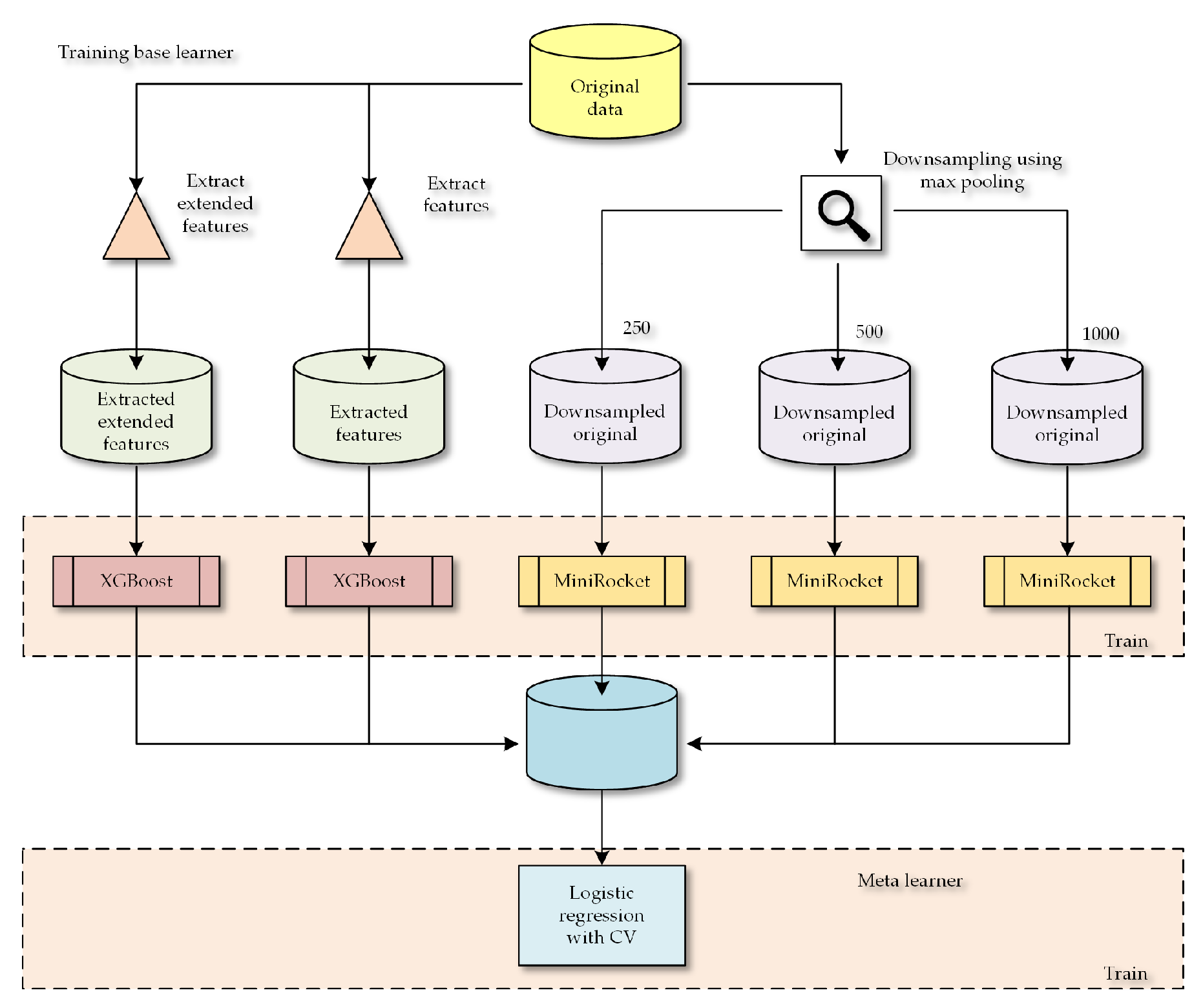
2.4. Stacking Ensemble
2.5. Training Process of Proposed Ensemble
3. Results and Discussion
- Fault type classification alongside background assessment.
- Determination of the presence of PDs within samples.
- Fault type classification without the inclusion of background samples.
- Importance of features from the XGBoost algorithm.
- Comparison between other state-of-the-art algorithms.
3.1. Results for Our Proposed Ensemble and Its Parts
3.1.1. Evaluation Fault Type Classification alongside Background Assessment
3.1.2. Accuracy Assessment of Ensemble Components
3.1.3. Test of Statistical Significance
3.1.4. Differences between Fault and Non-Fault Instances
3.1.5. Differences between Types of Fault Only
3.2. Comparison to Other Algorithms
3.3. Analysis of Proposed Ensemble for Detecting Type of Fault
3.3.1. Training and Inference Time
3.3.2. Influence of Window Size for Rocket Algorithm
3.3.3. Importance of Features in XGboost Component of the Ensemble
4. Conclusions
4.1. Remarks
4.2. Limitations and Future Work
4.3. Summary
Author Contributions
Funding
Institutional Review Board Statement
Informed Consent Statement
Data Availability Statement
Conflicts of Interest
Abbreviations
| CC | Covered conductors |
| PD | Partial discharges |
| SNR | Signal-to-noise ratio |
| HNR | Harmonic-to-noise ratio |
| PSD | Power spectral density |
| UVC | Short-wave UV |
| XLPE | Cross-linked polyethylene |
| BGN | Samples containing background |
| 2ll | Phase to phase |
| 1lg | Phase to ground |
| 2llg | Phase to phase with ground |
| 3ll | Three phases |
| 3llg | Three phases with ground |
| TP | True positive |
| FP | False positive |
| TN | True negative |
| FN | False negative |
Appendix A
| XGBoost | MiniRocket 1000 | MiniRocket 500 | MiniRocket 250 | XGBoost Reduced | Stacking | |
|---|---|---|---|---|---|---|
| XGBoost | 1.000000 | 0.193134 | 0.796693 | |||
| MiniRocket 1000 | 0.001106 | 1.000000 | 0.000047 | 0.001811 | ||
| MiniRocket 500 | 0.193134 | 1.000000 | 0.103009 | |||
| MiniRocket 250 | 0.796693 | 0.103009 | 1.000000 | |||
| XGBoost Reduced | 1.000000 | |||||
| Stacking | 1.000000 |
| XGBoost | MiniRocket 1000 | MiniRocket 500 | MiniRocket 250 | XGBoost Reduced | Stacking | |
|---|---|---|---|---|---|---|
| XGBoost | - | ** | NS | NS | *** | *** |
| MiniRocket 1000 | ** | - | *** | ** | NS | *** |
| MiniRocket 500 | NS | *** | - | NS | *** | ** |
| MiniRocket 250 | NS | ** | NS | - | ** | *** |
| XGBoost Reduced | *** | NS | *** | ** | - | *** |
| Stacking | *** | *** | ** | *** | *** | - |
| Feature | Importance |
|---|---|
| Peak Features | Adjusted peak detection: |
| Distance = 5000 | |
| Mean Peak Prominence | 0.097632 |
| Num Peaks | 0.031346 |
| Mean Peak Height | 0.015803 |
| Standard Deviation Peak Height | 0.069656 |
| Peak Height Range | 0.136260 |
| Peak Height Ratio | 0.039222 |
| Peak Features | Adjusted peak detection: |
| Distance = 50,000 | |
| Mean Peak Prominence 2 | 0.097632 |
| Num Peaks 2 | 0.083282 |
| Mean Peak Height 2 | 0.068708 |
| Standard Deviation Peak Height 2 | 0.078199 |
| Peak Height Range 2 | 0.004834 |
| Peak Height Ratio 2 | 0.042518 |
| Statistical Features | |
| Skewness | 0.027511 |
| Kurtosis | 0.027172 |
| Variance | 0.029464 |
| Mean | 0.020554 |
| Standard Deviation | 0.000000 |
| Median | 0.000000 |
| Maximum | 0.111720 |
| Minimum | 0.047870 |
| Root Mean Square (RMS) | 0.004374 |
| Sum of PSD | 0.027478 |
| Feature | Importance |
|---|---|
| Peak Features | Adjusted peak detection: |
| Distance = 5000 | |
| Mean Peak Prominence | 0.018827 |
| Number of Peaks | 0.016362 |
| Mean Peak Height | 0.011084 |
| Standard Deviation of Peak Height | 0.045729 |
| Peak Height Range | 0.056671 |
| Peak Height Ratio | 0.015543 |
| Peak Features | Adjusted peak detection: |
| Distance = 50,000 | |
| Mean Peak Prominence 2 | 0.065121 |
| Number of Peaks 2 | 0.057345 |
| Mean Peak Height 2 | 0.040397 |
| Standard Deviation of Peak Height 2 | 0.038609 |
| Peak Height Range 2 | 0.000707 |
| Peak Height Ratio 2 | 0.023249 |
| Statistical Features | |
| Skewness | 0.010877 |
| Kurtosis | 0.011849 |
| Variance | 0.045627 |
| Mean | 0.010598 |
| Standard Deviation | 0.000000 |
| Median | 0.000000 |
| Maximum | 0.041645 |
| Minimum | 0.016252 |
| Variance | 0.000000 |
| RMS (Root Mean Square) | 0.020945 |
| Spectral and Additional Features | |
| Sum of Power Spectral Density | 0.011494 |
| Maximum Frequency | 0.055299 |
| Power Mean | 0.000000 |
| Power Standard Deviation | 0.022223 |
| Peak-to-Peak | 0.061269 |
| Interquartile Range | 0.001098 |
| Spectral Centroid | 0.041281 |
| Spectral Spread | 0.012221 |
| Spectral Skewness | 0.023546 |
| Spectral Kurtosis | 0.002866 |
| Spectral Centroid | 0.000000 |
| Spectral Entropy | 0.012583 |
| Zero-Crossing Rate (ZCR) | 0.010718 |
| RMS Energy | 0.000000 |
| Crest Factor | 0.126061 |
| Form Factor | 0.021400 |
| Spectral Roll-Off | 0.011754 |
| Harmonics-to-Noise Ratio (HNR) | 0.017958 |
| Fundamental Frequency | 0.000000 |
| Ratio of Harmonic Energy | 0.011589 |
| PAR (Peak-to-Average Ratio) | 0.001609 |
| Dominant Frequency | 0.000000 |
| Mean Frequency | 0.000000 |
| Signal Entropy | 0.000000 |
| Normalized L2 Norm | 0.000000 |
| SNR (Signal-to-Noise Ratio) | 0.007596 |
References
- Boggs, S.A. Partial discharge: Overview and signal generation. IEEE Electr. Insul. Mag. 1990, 6, 33–39. [Google Scholar] [CrossRef]
- Cavallini, A.; Boyer, L.; Luton, M.; Mirebeau, P.; Montanari, G. Partial discharge testing of XLPE cables for HVDC: Challenges and opportunities. In Proceedings of the 9th International Conference Insulated Power Cables (Jicable’15), Versailles, France, 21–25 June 2015. [Google Scholar]
- Kabot, O.; Fulneček, J.; Mišák, S.; Prokop, L.; Vaculík, J. Partial discharges pattern analysis of various covered conductors. In Proceedings of the 2020 21st International Scientific Conference on Electric Power Engineering (EPE), Prague, Czech Republic, 19–21 October 2020; pp. 1–5. [Google Scholar]
- Lehtonen, M. Fault rates of different types of medium voltage power lines in different environments. In Proceedings of the 2010 Electric Power Quality and Supply Reliability Conference, Kuressaare, Estonia, 16–18 June 2010; pp. 197–202. [Google Scholar] [CrossRef]
- Chiu, B.; Roy, R.; Tran, T. Wildfire resiliency: California case for change. IEEE Power Energy Mag. 2022, 20, 28–37. [Google Scholar] [CrossRef]
- Talaat, M.; El-Shaarawy, Z.; Tayseer, M.; El-Zein, A. An economic study concerning the cost reduction of the covered transmission conductors based on different optimization techniques. Results Eng. 2021, 11, 100262. [Google Scholar] [CrossRef]
- Pakonen, P. Characteristics of partial discharges caused by trees in contact with covered conductor lines. IEEE Trans. Dielectr. Electr. Insul. 2008, 15, 1626–1633. [Google Scholar] [CrossRef]
- Kaziz, S.; Said, M.H.; Imburgia, A.; Maamer, B.; Flandre, D.; Romano, P.; Tounsi, F. Radiometric Partial Discharge Detection: A Review. Energies 2023, 16, 1978. [Google Scholar] [CrossRef]
- Mišák, S.; Hamacek, Š.; Bartłomiejczyk, M. Verification of a Novel Method of Detecting Faults in Medium-Voltage Systems with Covered Conductors. Metrol. Meas. Syst. 2017, 24, 277–288. [Google Scholar] [CrossRef]
- Mohamed, H.; Lazaridis, P.; Upton, D.; Khan, U.; Saeed, B.; Jaber, A.; Zhang, Y.; Mather, P.; Vieira, M.F.; Barlee, K.; et al. Partial discharge detection using low cost RTL-SDR model for wideband spectrum sensing. In Proceedings of the 2016 23rd International Conference on Telecommunications (ICT), Thessaloniki, Greece, 16–18 May 2016; pp. 1–5. [Google Scholar]
- Chen, L.J.; Tsao, T.P.; Lin, Y.H. New diagnosis approach to epoxy resin transformer partial discharge using acoustic technology. IEEE Trans. Power Deliv. 2005, 20, 2501–2508. [Google Scholar] [CrossRef]
- Si, W.R.; Wu, X.T.; Liang, J.C.; Li, X.G.; He, L.; Yuan, P. Review on PD Ultrasonic Detection Using EFPI - Part I: The Optical Fiber Sensing Technologies. In Proceedings of the 2020 12th International Conference on Measuring Technology and Mechatronics Automation (ICMTMA), Phuket, Thailand, 28–29 February 2020. [Google Scholar] [CrossRef]
- Kim, J.; Kim, K.I. Partial Discharge Online Detection for Long-Term Operational Sustainability of On-Site Low Voltage Distribution Network Using CNN Transfer Learning. Sustainability 2021, 13, 4692. [Google Scholar] [CrossRef]
- Gilbert, I.; Mulroy, P.; Hurtado, A.; Akroud, N.; Orue Sagarduy, I. Practical Experience of a Partial Discharge Monitoring Application on an Experimentation MV Distribution Network. In Proceedings of the CIRED 23rd International Conference on Electricity Distribution, Lyon, France, 5–18 June 2015. [Google Scholar]
- Martinovic, T.; Fulnecek, J. Fast Algorithm for Contactless Partial Discharge Detection on Remote Gateway Device. IEEE Trans. Power Deliv. 2021, 2021, 1. [Google Scholar] [CrossRef]
- Fernando, S.C.; Rowe, W.S.T.; Wong, K.L. Partial discharge detection using antenna like activity of overhead distribution cables. In Proceedings of the 2010 20th Australasian Universities Power Engineering Conference, Christchurch, New Zealand, 5–8 December 2010; pp. 1–5. [Google Scholar]
- Khor, K.J.; Wong, K.L. Partial discharge sensing in overhead distribution line. In Proceedings of the 2008 Australasian Universities Power Engineering Conference, Sydney, Australia, 14–17 December 2008; pp. 1–5. [Google Scholar]
- Sheng, B.; Zhou, C.; Hepburn, D.M.; Dong, X.; Peers, G.; Zhou, W.; Tang, Z. Partial discharge pulse propagation in power cable and partial discharge monitoring system. IEEE Trans. Dielectr. Electr. Insul. 2014, 21, 948–956. [Google Scholar] [CrossRef]
- Chan, J.Q.; Raymond, W.J.K.; Illias, H.A.; Othman, M. Partial Discharge Localization Techniques: A Review of Recent Progress. Energies 2023, 16, 2863. [Google Scholar] [CrossRef]
- Song, Y.; Chen, W.; Wan, F.; Zhang, Z.; Du, L.; Wang, P.; Li, J.; Wu, Z.; Huang, H. Online multi-parameter sensing and condition assessment technology for power cables: A review. Electr. Power Syst. Res. 2022, 210, 108140. [Google Scholar] [CrossRef]
- Uwiringiyimana, J.P.; Khayam, U.; Suwarno; Montanari, G.C. Comparative Analysis of Partial Discharge Detection Features Using a UHF Antenna and Conventional HFCT Sensor. IEEE Access 2022, 10, 107214–107226. [Google Scholar] [CrossRef]
- Xi, Y.; Tang, X.; Li, Z.; Shen, Y.; Zeng, X. Fault detection and classification on insulated overhead conductors based on MCNN-LSTM. IET Renew. Power Gener. 2022, 16, 1425–1433. [Google Scholar] [CrossRef]
- Raymond, W.J.K.; Xin, C.W.; Kin, L.W.; Illias, H.A. Noise invariant partial discharge classification based on convolutional neural network. Measurement 2021, 177, 109220. [Google Scholar] [CrossRef]
- Uckol, H.I.; Ilhan, S.; Ozdemir, A. Workmanship defect classification in medium voltage cable terminations with convolutional neural network. Electr. Power Syst. Res. 2021, 194, 107105. [Google Scholar] [CrossRef]
- Rizeakos, V.; Bachoumis, A.; Andriopoulos, N.; Birbas, M.; Birbas, A. Deep learning-based application for fault location identification and type classification in active distribution grids. Appl. Energy 2023, 338, 120932. [Google Scholar] [CrossRef]
- Misak, S.; Fulnecek, J.; Jezowicz, T.; Vantuch, T.; Burianek, T. Usage of Antenna for Detection of Tree Falls on Overhead Lines with Covered Conductors. Adv. Electr. Electron. Eng. 2017, 15, 1894. [Google Scholar] [CrossRef]
- Klein, L.; Fulneček, J.; Seidl, D.; Prokop, L.; Mišák, S.; Dvorský, J.; Piecha, M. A Data Set of Signals from an Antenna for Detection of Partial Discharges in Overhead Insulated Power Line. Sci. Data 2023, 10, 2451. [Google Scholar] [CrossRef]
- Wan, Z.; Xu, Y.; Šavija, B. On the Use of Machine Learning Models for Prediction of Compressive Strength of Concrete: Influence of Dimensionality Reduction on the Model Performance. Materials 2021, 14, 713. [Google Scholar] [CrossRef] [PubMed]
- Pande, S.; Khamparia, A.; Gupta, D. Feature selection and comparison of classification algorithms for wireless sensor networks. J. Ambient. Intell. Humaniz. Comput. 2021, 14, 1977–1989. [Google Scholar] [CrossRef]
- Dempster, A.; Petitjean, F.; Webb, G.I. ROCKET: Exceptionally fast and accurate time series classification using random convolutional kernels. Data Min. Knowl. Discov. 2020, 34, 1454–1495. [Google Scholar] [CrossRef]
- Dempster, A.; Schmidt, D.F.; Webb, G.I. MiniRocket. In Proceedings of the 27th ACM SIGKDD Conference on Knowledge Discovery Data Mining, ACM, Virtual Event, 14–18 August 2021. [Google Scholar] [CrossRef]
- Chen, T.; Guestrin, C. XGBoost. In Proceedings of the 22nd ACM SIGKDD International Conference on Knowledge Discovery and Data Mining, ACM, San Francisco, CA, USA, 13–17 August 2016. [Google Scholar] [CrossRef]
- Pedregosa, F.; Varoquaux, G.; Gramfort, A.; Michel, V.; Thirion, B.; Grisel, O.; Blondel, M.; Prettenhofer, P.; Weiss, R.; Dubourg, V.; et al. Scikit-learn: Machine Learning in Python. J. Mach. Learn. Res. 2011, 12, 2825–2830. [Google Scholar]
- Löning, M.; Bagnall, A.; Ganesh, S.; Kazakov, V.; Lines, J.; Király, F.J. sktime: A Unified Interface for Machine Learning with Time Series. arXiv 2019, arXiv:1909.07872. [Google Scholar] [CrossRef]
- Zhang, Y.; Liu, J.; Shen, W. A review of ensemble learning algorithms used in remote sensing applications. Appl. Sci. 2022, 12, 8654. [Google Scholar] [CrossRef]
- Ganaie, M.A.; Hu, M.; Malik, A.; Tanveer, M.; Suganthan, P. Ensemble deep learning: A review. Eng. Appl. Artif. Intell. 2022, 115, 105151. [Google Scholar] [CrossRef]
- Klein, L.; Seidl, D.; Fulneček, J.; Prokop, L.; Mišák, S.; Dvorskỳ, J. Antenna contactless partial discharges detection in covered conductors using ensemble stacking neural networks. Expert Syst. Appl. 2023, 213, 118910. [Google Scholar] [CrossRef]
- Klein, L.; Žmij, P.; Krömer, P. Partial Discharge Detection by Edge Computing. IEEE Access 2023, 11, 44192–44204. [Google Scholar] [CrossRef]
- Kiarash, M.; He, Z.; Zhai, M.; Tung, F. Ranking Regularization for Critical Rare Classes: Minimizing False Positives at a High True Positive Rate. arXiv 2023, arXiv:2304.00049. [Google Scholar] [CrossRef]
- Simas, R.; Maestri, F.; Normando, D. Controlling false positive rates in research and its clinical implications. Dent. Press J. Orthod. 2014, 19, 24–25. [Google Scholar] [CrossRef]














| Class | Number of Samples |
|---|---|
| Background (BGN) | 65 |
| Phase to Phase (2ll) | 30 |
| Phase to Ground (1lg) | 30 |
| Phase to Phase with Ground (2llg) | 30 |
| Three Phases (3ll) | 30 |
| Last Three Phases with Ground (3llg) | 30 |
| Total | 215 |
| Feature | Description/Parameters |
|---|---|
| (Features from Table 3) | |
| Frequency Domain Features | |
| Max Frequency | Frequency corresponding to the maximum power in power spectrum |
| Mean Power | Mean power in the power spectrum |
| Standard Deviation Power | Standard deviation of power in the power spectrum |
| Peak-to-Peak | Difference between maximum and minimum data values |
| Interquartile Range | Interquartile range of the data |
| Spectral Centroid | Weighted average of frequencies in the power spectrum |
| Spectral Spread | Spread of frequencies in the power spectrum |
| Spectral Skewness | Skewness of the power spectrum |
| Spectral Kurtosis | Kurtosis of the power spectrum |
| Spectral Entropy | Entropy of the power spectrum |
| Temporal Features | |
| Zero Crossing Rate | Number of times signal crosses zero |
| RMS Energy | Root mean square energy of the data |
| Crest Factor | Ratio of peak value to RMS energy |
| Form Factor | Ratio of RMS energy to mean absolute value |
| Spectral Roll-off | Frequency below which a certain percentage of the total power lies |
| Harmonic-to-Noise Ratio (HNR) | Ratio of harmonic energy to noise energy |
| Fundamental Frequency | Frequency with maximum power in power spectrum |
| Ratio of Harmonic Energies | Ratio of harmonic energy to total energy |
| Peak-to-Average Ratio (PAR) | Ratio of peak value to mean absolute value |
| Dominant Frequency | Frequency with maximum power in power spectrum |
| Mean Frequency | Weighted average frequency in the power spectrum |
| Signal Entropy | Entropy of the power spectrum |
| Normalized L2 Norm | L2 norm normalized by data length |
| Signal-to-Noise Ratio (SNR) | Ratio of mean to standard deviation |
| Feature | Description/Parameters |
|---|---|
| Peak Features | Adjusted peak detection: |
| Distance = 5000 | |
| Mean Peak Prominence | Mean of the peak prominences of detected peaks |
| Num Peaks | Number of detected peaks |
| Mean Peak Height | Mean height of detected peaks |
| Standard Deviation Peak Height | Standard deviation of peak heights |
| Peak Height Range | Range between the maximum and minimum peak heights |
| Peak Height Ratio | Ratio of maximum peak height to minimum peak height |
| Peak Features | Adjusted peak detection: |
| Distance = 50,000 | |
| Mean Peak Prominence 2 | Mean of the peak prominences of detected peaks (adjusted) |
| Num Peaks 2 | Number of detected peaks (adjusted) |
| Mean Peak Height 2 | Mean height of detected peaks (adjusted) |
| Standard Deviation Peak Height 2 | Standard deviation of peak heights (adjusted) |
| Peak Height Range 2 | Range between the maximum and minimum peak heights (adjusted) |
| Peak Height Ratio 2 | Ratio of maximum peak height to minimum peak height (adjusted) |
| Statistical Features | |
| Skewness | Skewness of the data distribution |
| Kurtosis | Kurtosis of the data distribution |
| Variance | Variance of the data |
| Mean | Mean of the data |
| Standard Deviation | Standard deviation of the data |
| Median | Median of the data |
| Maximum | Maximum value in the data |
| Minimum | Minimum value in the data |
| Root Mean Square (RMS) | Square root of the mean of squared data values |
| Sum of PSD | Sum of power spectral density using Welch’s method |
| Ensemble Component | Accuracy | Min Accuracy | Max Accuracy |
|---|---|---|---|
| XGBoost (All Features) | 0.78 | 0.69 | 0.88 |
| MiniRocket (Window Size 1000) | 0.74 | 0.62 | 0.84 |
| MiniRocket (Window Size 500) | 0.79 | 0.65 | 0.91 |
| MiniRocket (Window Size 250) | 0.77 | 0.65 | 0.88 |
| XGBoost (Reduced Features) | 0.72 | 0.63 | 0.83 |
| Stacking Ensemble | 0.84 | 0.72 | 0.98 |
| Type | TP | FP | FN | TN | Total | Acc. | Prec. | Recall |
|---|---|---|---|---|---|---|---|---|
| bgn | 12.0 | 3.1 | 1.0 | 26.9 | 43.0 | 0.9 | 0.8 | 0.9 |
| 1lg | 4.8 | 0.7 | 1.2 | 36.3 | 43.0 | 1.0 | 0.9 | 0.8 |
| 2ll | 3.2 | 1.1 | 2.8 | 35.9 | 43.0 | 0.9 | 0.7 | 0.5 |
| 2llg | 5.4 | 0.3 | 0.6 | 36.7 | 43.0 | 1.0 | 1.0 | 0.9 |
| 3ll | 5.4 | 1.2 | 0.6 | 35.8 | 43.0 | 1.0 | 0.8 | 0.9 |
| 3llg | 5.0 | 0.8 | 1.0 | 36.2 | 43.0 | 1.0 | 0.9 | 0.8 |
| Ensemble Component | Accuracy |
|---|---|
| XGBoost (All Features) | 0.90 |
| MiniRocket (Window Size 1000) | 0.86 |
| MiniRocket (Window Size 500) | 0.89 |
| MiniRocket (Window Size 250) | 0.89 |
| XGBoost (Reduced Features) | 0.90 |
| Stacking Ensemble | 0.92 |
| Ensemble Component | Accuracy |
|---|---|
| XGBoost (All Features) | 0.78 |
| MiniRocket (Window Size 1000) | 0.83 |
| MiniRocket (Window Size 500) | 0.84 |
| MiniRocket (Window Size 250) | 0.85 |
| XGBoost (Reduced Features) | 0.74 |
| Stacking Ensemble | 0.88 |
| Classifier | Type | Library | Accuracy |
|---|---|---|---|
| TapNet | Deep Learning | Sktime | N/A * |
| InceptionTime | Deep Learning | Sktime | 0.140 |
| Logistic Regression with CV | Traditional | Scipy | 0.248 |
| LSTMFCN | Deep Learning | Sktime | 0.349 |
| Support Vector Machine | Traditional | Scipy | 0.302 |
| Multi-Layer Perceptron | Neural network | Scipy | 0.302 |
| Convolutional Neural Network | Deep Learning | Sktime | 0.302 |
| Time Series Forest | Traditional Time Series | Sktime | 0.370 |
| WEASEL | Dictionary Based | Sktime | 0.533 |
| Catch22 | Feature-based | Sktime | 0.634 |
| Random Forest | Traditional | Scipy | 0.601 |
| Supervised Time Series Forest | Interval Based | Sktime | 0.772 |
| XGBoost | Traditional | Xgboost | 0.781 |
| Rocket | Kernel Based | Sktime | 0.785 |
| Ensemble | Custom | - | 0.842 |
| Classifier | Avg Train Time (s) | Inference Time (s) |
|---|---|---|
| XGBoost | 0.19 | 0.00 |
| Logistic Regression with CV | 0.39 | 0.00 |
| Support Vector Machine | 0.00 | 0.00 |
| Multi-Layer Perceptron | 0.05 | 0.00 |
| Random Forest | 0.43 | 0.10 |
| Convolutional Neural Network | 5.72 | 0.16 |
| Time Series Forest | 3.45 | 0.86 |
| MiniRocket | 204.63 | 0.45 |
| InceptionTime | 209.63 | 1.08 |
| Ensemble | 640.45 | 1.38 |
| LSTMFCN | 86.80 | 1.51 |
| Supervised Time Series Forest | 5.69 | 2.01 |
| WEASEL | 120.48 | 3.76 |
| Catch22 | 38.85 | 9.70 |
| Window Size | Size of Sample | Accuracy |
|---|---|---|
| 125 | 800,000 | 0.744 |
| 250 | 400,000 | 0.767 |
| 500 | 200,000 | 0.802 |
| 800 | 125,000 | 0.779 |
| 1000 | 100,000 | 0.762 |
| 1250 | 80,000 | 0.712 |
| 1600 | 62,500 | 0.727 |
| 2000 | 50,000 | 0.715 |
| 5000 | 20,000 | 0.535 |
| Feature | Importance Value |
|---|---|
| Peak Height Range | 0.136 |
| Maximum | 0.111 |
| Mean Peak Prominence 2 | 0.098 |
| Number of Peaks 2 | 0.083 |
| Standard Deviation Peak Height 2 | 0.078 |
| Standard Deviation Peak Height | 0.070 |
| Mean Peak Height 2 | 0.069 |
| Minimum | 0.048 |
| Peak Height Ratio 2 | 0.043 |
| Peak Height Ratio | 0.039 |
| Feature | Importance Value |
|---|---|
| Crest Factor | 0.126 |
| Mean Peak Prominence 2 | 0.065 |
| Peak-to-Peak | 0.061 |
| Number of Peaks 2 | 0.057 |
| Peak Height Range | 0.057 |
| Maximum Frequency | 0.055 |
| Standard Deviation Peak Height | 0.046 |
| Variance | 0.046 |
| Maximum Value | 0.042 |
| Spectral Centroid | 0.041 |
Disclaimer/Publisher’s Note: The statements, opinions and data contained in all publications are solely those of the individual author(s) and contributor(s) and not of MDPI and/or the editor(s). MDPI and/or the editor(s) disclaim responsibility for any injury to people or property resulting from any ideas, methods, instructions or products referred to in the content. |
© 2023 by the authors. Licensee MDPI, Basel, Switzerland. This article is an open access article distributed under the terms and conditions of the Creative Commons Attribution (CC BY) license (https://creativecommons.org/licenses/by/4.0/).
Share and Cite
Kabot, O.; Klein, L.; Prokop, L.; Walendziuk, W. Enhanced Fault Type Detection in Covered Conductors Using a Stacked Ensemble and Novel Algorithm Combination. Sensors 2023, 23, 8353. https://doi.org/10.3390/s23208353
Kabot O, Klein L, Prokop L, Walendziuk W. Enhanced Fault Type Detection in Covered Conductors Using a Stacked Ensemble and Novel Algorithm Combination. Sensors. 2023; 23(20):8353. https://doi.org/10.3390/s23208353
Chicago/Turabian StyleKabot, Ondřej, Lukáš Klein, Lukáš Prokop, and Wojciech Walendziuk. 2023. "Enhanced Fault Type Detection in Covered Conductors Using a Stacked Ensemble and Novel Algorithm Combination" Sensors 23, no. 20: 8353. https://doi.org/10.3390/s23208353
APA StyleKabot, O., Klein, L., Prokop, L., & Walendziuk, W. (2023). Enhanced Fault Type Detection in Covered Conductors Using a Stacked Ensemble and Novel Algorithm Combination. Sensors, 23(20), 8353. https://doi.org/10.3390/s23208353

