On Power-Efficient Low-Complexity Adaptation for D2D Resource Allocation with Interference Cancelation
Abstract
1. Introduction
- Developing a generic framework for a low-complexity, power-efficient D2D link adaptation scheme under generalized channel conditions.
- Addressing the random effect of potential D2D transmitters and the random impact of co-channel interference source on each D2D link.
- Addressing the virtues of two different co-channel interference cancelation approaches via receive array beam steering to alleviate the effect of interference on D2D links. Discuss the potentials of these approaches to ease the proposed resource allocation process versus their required processing complexity.
- Developing generalized analytical results for the statistics of the resulting SINR following the mode of operation of the proposed D2D link adaptation scheme. The developed results are applicable to any channel fading models when D2D links undergo non-identical statistical distributions.
- Developing generic results for important performance measures as well as measures to assess the associated processing load. These measures can be then used to study the trade-off between performance and processing complexity of the proposed scheme.
- Obtaining results for the statistics of SINRs on individual D2D links for specific channel fading models that can characterize wide possibilities of fading on the desired link as well as co-channel interfering links.
- Presenting some selected numerical results that can further explain the virtues and limitations of the proposed adaptation scheme under various practical constraints.
2. System Model
2.1. An Overview
2.2. Preliminaries of Proposed D2D Link Adaptation
3. Explanation of Power-Efficient D2D Link Adaptation
3.1. Definitions
3.2. Performance Thresholds
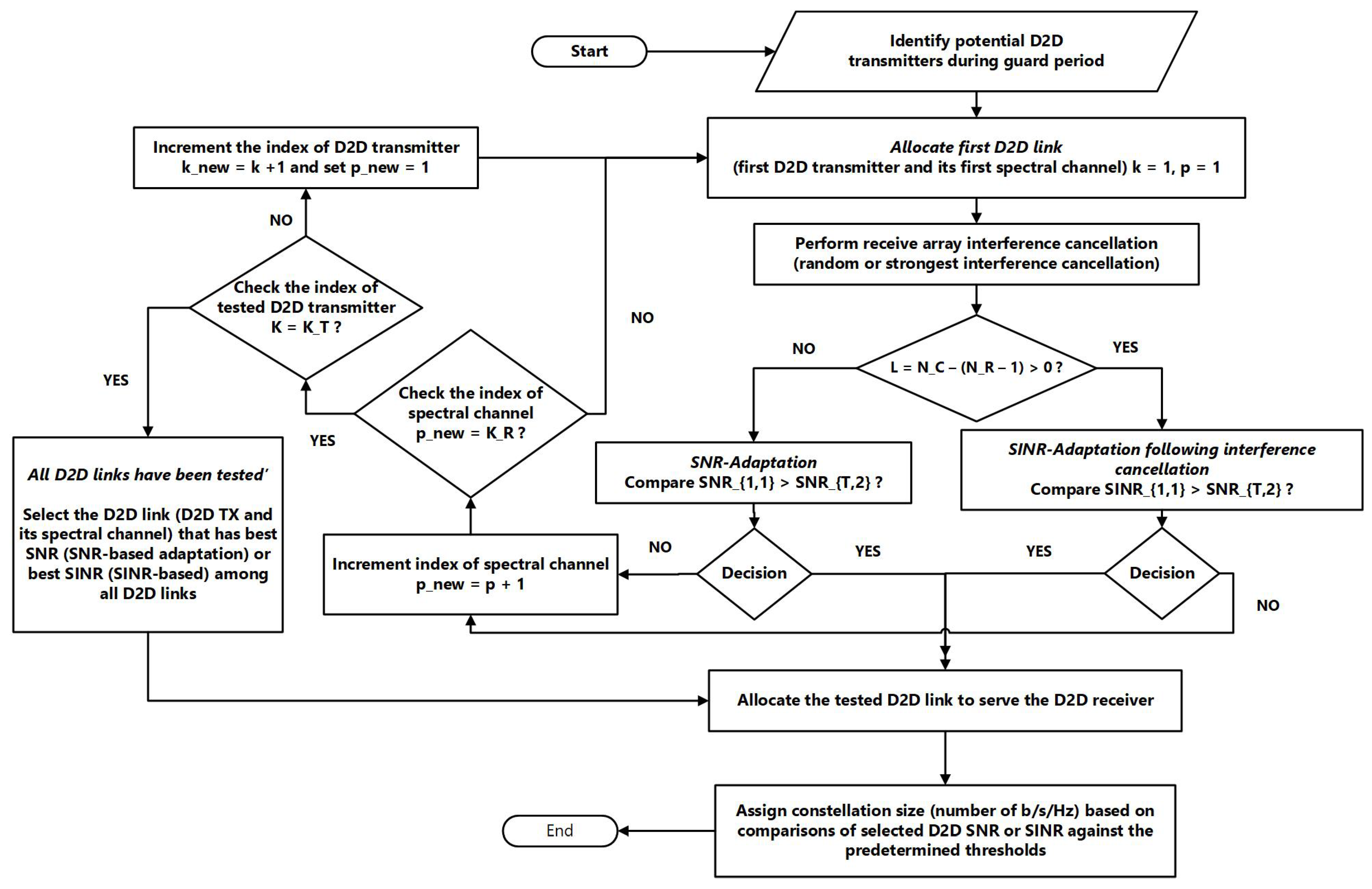
3.3. Description of D2D Link Adaptation
3.4. Random Impact of D2D Transmitters and Interference Sources
3.4.1. D2D Transmitters
3.4.2. Co-Channel Interference Sources
4. SNRs and INRs on D2D Links
4.1. SNRs on D2D Links
4.2. INRs on D2D Links
4.2.1. Aggregate INR with Random Interference Cancelation
4.2.2. Aggregate INR with Strongest Interference Cancelation
5. Performance Analysis
5.1. Generic Results
5.2. SNR-Based Adaptation
5.3. SINR-Based Adaptation
6. Complexity Analysis
6.1. Tested D2D Transmitters
6.2. Tested D2D Links
7. Numerical Results
8. Conclusions
Funding
Institutional Review Board Statement
Informed Consent Statement
Conflicts of Interest
Appendix A. Statistics of D2D Links SINRs with Random Interference Cancelation
Appendix A.1. Nakagami-q Faded Desired Signal Under Nakagami-m Faded Interference Sources
Appendix A.1.1. Distribution of γSINR,k,p
Appendix A.1.2. CDF of γSINR,k,p
Appendix A.2. Desired Signal and Interference Sources Under Nakagami-q Fading
Appendix A.2.1. Distribution of γSINR,k,p
Appendix A.2.2. CDF of γSINR,k,p
Appendix B. Statistics of D2D Links SINRs with Strongest Interference Cancelation
Appendix B.1. Distribution of SINRs
Appendix B.1.1. Desired Signal with Nakagami-m Fading
Appendix B.1.2. Desired Signal with Nakagami-q Fading
Appendix B.2. CDF of SINRs
Appendix B.2.1. Desired Signal with Nakagami-m Fading
Appendix B.2.2. Desired Siganl with Nakagami-q Fading
References
- Heng, Y.; Andrews, J.G.; Mo, J.; Va, V.; Ali, A.; Ng, B.L.; Zhang, J.C. Six Key Challenges for Beam Management in 5.5G and 6G Systems. IEEE Commun. Mag. 2021, 59, 74–79. [Google Scholar] [CrossRef]
- Wu, Z.; Umebayashi, K.; Lehtomäki, J.; Zorba, N. Device-to-device Communications at the Terahertz Band: Open Challenges for Realistic Implementation. IEEE Commun. Stand. Mag. 2023, 7, 82–87. [Google Scholar] [CrossRef]
- Zhang, T.; Wang, Y.; Yi, W.; Liu, Y.; Nallanathan, A. Joint Optimization of Caching Placement and Trajectory for UAV-D2D Networks. IEEE Trans. Commun. 2022, 70, 5514–5527. [Google Scholar] [CrossRef]
- Refaey, A.; Hammad, K.; Magierowski, S.; Hossain, E. A Blockchain Policy and Charging Control Framework for Roaming in Cellular Networks. IEEE Netw. 2020, 34, 170–177. [Google Scholar] [CrossRef]
- Bahadori, N.; Nabil, M.; Kelley, B.; Homaifar, A. Enabling Content-Centric Device-to-Device Communication in the Millimeter-Wave Band. IEEE Trans. Mob. Comput. 2023, 22, 222–236. [Google Scholar] [CrossRef]
- Machado, K.; Boukerche, A.; Cerqueira, E.; Loureiro, A. A Socially-Aware In-Network Caching Framework for the Next Generation of Wireless Networks. IEEE Commun. Mag. 2017, 55, 38–43. [Google Scholar] [CrossRef]
- Ansari, R.I.; Chrysostomou, C.; Hassan, S.A.; Guizani, M.; Mumtaz, S.; Rodriguez, J.; Rodrigues, J.J. 5G D2D Networks: Techniques, Challenges, and Future Prospects. IEEE Syst. J. 2018, 12, 3970–3984. [Google Scholar] [CrossRef]
- Alibraheemi, A.M.H.; Hindia, M.N.; Dimyati, K.; Izam, T.F.T.M.N.; Yahaya, J.; Qamar, F.; Abdullah, Z.H. A Survey of Resource Management in D2D Communication for B5G Networks. IEEE Access 2023, 11, 7892–7923. [Google Scholar] [CrossRef]
- Bai, Y.; Wang, D.; Huang, G.; Song, B. A Deep-Reinforcement-Learning-Based Social-Aware Cooperative Caching Scheme in D2D Communication Networks. IEEE Intern. Things J. 2023, 10, 9634–9645. [Google Scholar] [CrossRef]
- Wu, D. Optimal Content Sharing Mode Selection for Social-Aware D2D Communications. IEEE Wireless Commun. Lett. 2018, 7, 910–913. [Google Scholar] [CrossRef]
- Areqi, M.A.; Zahary, A.T.; Ali, M.N. State-of-the-Art Device-to-Device Communication Solutions. IEEE Access 2023, 11, 46734–46764. [Google Scholar] [CrossRef]
- Suraci, C.; Pizzi, S.; Molinaro, A.; Araniti, G. MEC and D2D as Enabling Technologies for a Secure and Lightweight 6G eHealth System. IEEE Intern. Things J. 2022, 9, 11524–11532. [Google Scholar] [CrossRef]
- Fascista, A. Toward Integrated Large-Scale Environmental Monitoring Using WSN/UAV/Crowdsensing: A Review of Applications, Signal Processing, and Future Perspectives. Sensors 2022, 22, 1824. [Google Scholar] [CrossRef]
- Qiao, X.; Huang, Y.; Dustdar, S.; Chen, J. 6G Vision: An AI-Driven Decentralized Network and Service Architecture. IEEE Internet Comput. 2020, 24, 33–40. [Google Scholar] [CrossRef]
- Zhang, S.; Liu, J.; Guo, H.; Qi, M.; Kato, N. Envisioning Device-to-Device Communications in 6G. IEEE Netw. 2020, 34, 86–91. [Google Scholar] [CrossRef]
- Ali, R.; Liu, R.; Nayyar, A.; Waris, I.; Li, L.; Shah, M.A. Intelligent Driver Model-Based Vehicular Ad Hoc Network Communication in Real-Time Using 5G New Radio Wireless Networks. IEEE Access 2023, 11, 4956–4971. [Google Scholar] [CrossRef]
- Nadeem, L.; Azam, M.A.; Amin, Y.; Al-Ghamdi, M.A.; Chai, K.K.; Khan, M.F.N.; Khan, M.A. Survey on Device to Device (D2D) Communication for 5GB/6G Networks: Concept, Applications, Challenges, and Future Directions. IEEE Access 2022, 10, 30792–30821. [Google Scholar]
- Nadeem, L.; Azam, M.A.; Amin, Y.; Al-Ghamdi, M.A.; Chai, K.K.; Khan, M.F.N.; Khan, M.A. Integration of D2D, Network Slicing, and MEC in 5G Cellular Networks: Survey and Challenges. IEEE Access 2021, 9, 37590–37612. [Google Scholar] [CrossRef]
- Wang, X.; Li, X.; Leung, V.C.M. Artificial Intelligence-Based Techniques for Emerging Heterogeneous Network: State of the Arts, Opportunities, and Challenges. IEEE Access 2015, 3, 1379–1391. [Google Scholar] [CrossRef]
- Sagar, V.; Chandramouli, R.; Subbalakshmi, K.P. Software defined access for HetNets. IEEE Commun. Mag. 2016, 54, 84–89. [Google Scholar] [CrossRef]
- Yu, G.; Chen, Z.; Wu, J. Content-Aware Personalized Sharing Based on Cooperative User Selection and Attention in Mobile Internet of Things. IEEE Trans. Netw. Service Manag. 2023, 20, 521–532. [Google Scholar] [CrossRef]
- Coll-Perales, B.; Gozalvez, J.; Maestre, J.L. 5G and Beyond: Smart Devices as Part of the Network Fabric. IEEE Netw. 2019, 33, 170–177. [Google Scholar] [CrossRef]
- Huang, J.; Zhou, Y.; Ning, Z.; Gharavi, H. Wireless Power Transfer and Energy Harvesting: Current Status and Future Prospects. IEEE Wirel. Commun. 2019, 26, 163–169. [Google Scholar] [CrossRef] [PubMed]
- Huang, J.; Yu, B.; Xing, C.C.; Cerny, T.; Ning, Z. Online Energy Scheduling Policies in Energy Harvesting Enabled D2D Communications. IEEE Trans. Indust. Inform. 2021, 17, 5678–5687. [Google Scholar] [CrossRef]
- Yan, J.; Kuang, Z.; Yang, F.; Deng, X. Mode Selection and Resource Allocation Algorithm in Energy-Harvesting D2D Heterogeneous Network. IEEE Access 2019, 7, 179929–179941. [Google Scholar] [CrossRef]
- Mili, M.; Tehrani, P.; Bennis, M. Energy-Efficient Power Allocation in OFDMA D2D Communication by Multiobjective Optimization. IEEE Wirel. Commun. Lett. 2016, 5, 668–671. [Google Scholar] [CrossRef]
- Hao, Y.; Ni, Q.; Li, H.; Hou, S. Robust Multi-Objective Optimization for EE-SE Tradeoff in D2D Communications Underlaying Heterogeneous Networks. IEEE Trans. Commun. 2018, 66, 4936–4949. [Google Scholar] [CrossRef]
- Li, X.; Zhang, J.; Liu, X. Mode Selection and Resource Allocation for D2D Communications with Tradeoff of Throughput and User Satisfaction. IEEE Trans. Commun. 2023. early access. [Google Scholar] [CrossRef]
- Li, R.; Hong, P.; Xue, K.; Zhang, M.; Yang, T. Energy-Efficient Resource Allocation for High-Rate Underlay D2D Communications With Statistical CSI: A One-to-Many Strategy. IEEE Trans. Veh. Technol. 2020, 69, 4006–4018. [Google Scholar] [CrossRef]
- Raziah, I.; Away, Y.; Nasaruddin, N. An Adaptive Best Relay Selection for Energy Efficient Cooperative D2D Communications. In Proceedings of the 2019 International Conference on Radar, Antenna, Microwave, Electronics, and Telecommunications (ICRAMET), Tangerang, Indonesia, 23–24 October 2019. [Google Scholar]
- Li, Y.; Zhang, Z.; Wang, H.; Yang, Q. SERS: Social-Aware Energy-Efficient Relay Selection in D2D Communications. IEEE Trans. Veh. Technol. 2018, 67, 5331–5345. [Google Scholar]
- Khuntia, P.; Hazra, R.; Goswami, P. A Bidirectional Relay-Assisted Underlay Device-to-Device Communication in Cellular Networks: An IoT Application for FinTech. IEEE Intern. Things J. 2023, 10, 2174–2182. [Google Scholar] [CrossRef]
- Klaiqi, B.; Chu, X.; Zhang, J. Energy-Efficient Multi-Hop Device-to-Device Communications with Adaptive Forwarding Strategy. In Proceedings of the GLOBECOM 2017—2017 IEEE Global Communications Conference, Singapore, 4–8 December 2017. [Google Scholar]
- Naqvi, S.A.R.; Pervaiz, H.; Hassan, S.A.; Musavian, L.; Ni, Q.; Imran, M.A.; Ge, X.; Tafazolli, R. Energy-Aware Radio Resource Management in D2D-Enabled Multi-Tier HetNets. IEEE Access 2018, 6, 16610–16622. [Google Scholar] [CrossRef]
- Hu, J.; Heng, W.; Li, X.; Wu, J. Energy-Efficient Resource Reuse Scheme for D2D Communications Underlaying Cellular Networks. IEEE Commun. Lett. 2017, 21, 2097–2100. [Google Scholar] [CrossRef]
- Radaydeh, R.M.; Al-Qahtani, F.S.; Celik, A.; Qaraqe, K.A.; Alouini, M.S. Generalized Imperfect D2D Associations in Spectrum-Shared Cellular Networks Under Transmit Power and Interference Constraints. IEEE Access 2020, 8, 182517–182536. [Google Scholar] [CrossRef]
- Radaydeh, R.M. Distributed D2D Resource Allocation for Reducing Interference in Ultra-Dense Networks With Generic Imperfection. In Proceedings of the 2023 IEEE 13th Annual Computing and Communication Workshop and Conference (CCWC), Las Vegas, NV, USA, 8–11 March 2023. [Google Scholar]
- Radaydeh, R.M. Improved Power-Efficient Adaptation for D2D Resource Allocation. In Proceedings of the 2021 International Conference on Electrical, Computer and Energy Technologies (ICECET), Cape Town, South Africa, 9–10 December 2021. [Google Scholar]
- Radaydeh, R.M.; Al-Qahtani, F.S.; Celik, A.; Alouini, M.S.; Tayem, N. Adaptive Spectrum-Shared Association for Controlled Underlay D2D Communication in Cellular Networks. IET Commun. 2019, 13, 3075–3087. [Google Scholar] [CrossRef]
- Gaaloul, R.F.M.; Radaydeh, M.-S.A.; Yang, H.-C. Adaptive Scheduling with Postexamining User Selection Under Nonidentical Fading. IEEE Trans. Veh. Technol. 2012, 61, 4175–4183. [Google Scholar] [CrossRef]
- Mostafa, R.; Annamalai, A.; Reed, J.H. Performance evaluation of cellular mobile radio systems with interference ing of dominant interferers. IEEE Trans. Commun. 2004, 52, 326–335. [Google Scholar] [CrossRef]
- Annamalai, A.; Srivastava, V. Outage probability of cellular mobile radio systems employing a selective cochannel interference cancellation scheme. J. Wirel. Commun. Mob. Comput. 2002, 2, 421–438. [Google Scholar] [CrossRef]
- Radaydeh, R.M.; Alouini, M.-S. Adaptive Single-Antenna Transmit Selection with Interference Suppression. IEEE Trans. Wirel. Commun. 2011, 10, 3196–3210. [Google Scholar] [CrossRef]
- Radaydeh, R.M.; Alouini, M.-S. Impact of Co-channel Interference on the Performance of Adaptive Generalized Transmit Beamforming. IEEE Trans. Wirel. Commun. 2011, 10, 2616–2629. [Google Scholar] [CrossRef]
- Simon, M.K.; Alouini, M.-S. Digital Communications over Fading Channels, 2nd ed.; Wiley & Sons: Hoboken, NJ, USA, 2005. [Google Scholar]
- Mceliece, R.J.; Stark, W.E. Channels with block interference. IEEE Trans. Inf. Theory 1984, IT-30, 44–53. [Google Scholar] [CrossRef]
- Aalo, V.A.; Zhang, J. Performance analysis of maximal ratio combining in the presence of multiple equal-power cochannel interferers in a Nakagami fading channel. IEEE Trans. Veh. Technol. 2001, 50, 497–503. [Google Scholar] [CrossRef]
- David, H.A.; Nagaraja, H.N. Order Statistics, 3rd ed.; Wiley: New York, NY, USA, 2003. [Google Scholar]
- Radaydeh, R.M. SNR and SINR-based selection combining algorithms in the presence of arbitrarily distributed co-channel interferers. IET Commun. 2009, 3, 57–66. [Google Scholar] [CrossRef]
- Radaydeh, R.M. Performance of Cellular Mobile Systems Employing SNR-Based GSC in Presence of Rayleigh and Nakagami-q Cochannel Interferers. IEEE Trans. Veh. Technol. 2009, 58, 3081–3088. [Google Scholar] [CrossRef]
- Annamalai, A.; Tellambura, C.; Bhargava, V.K. Simple and accurate methods for outage analysis in cellular mobile radio systems a unified approach. IEEE Trans. Commun. 2001, 49, 303–316. [Google Scholar] [CrossRef]
- Gil-Pelaez, J. Note on the inversion theorem. Biometrika 1951, 38, 481–482. [Google Scholar] [CrossRef]
- Beaulieu, N.C. An infinite series for the computation of the complementary probability distribution function of a sum of independent random variables and its application to the sum of Rayleigh random variables. IEEE Trans. Commun. 1990, 38, 1463–1474. [Google Scholar] [CrossRef]
- Tellambura, C.; Annamalai, A. Further results on the Beaulieu series. IEEE Trans. Commun. 2000, 48, 1774–1777. [Google Scholar]
- Abramowitz, M.; Stegun, I.A. Handbook of Mathematical Functions with Formulas, Graphs, and Mathematical Tables, 9th ed.; Dover: New York, NY, USA, 1972. [Google Scholar]
- Radaydeh, R.M.; Matalgah, M.M. Compact formulas for the average error performance of noncoherent m-ary orthogonal signals over generalized rician, nakagami-m, and nakagami-q fading channels with diversity reception. IEEE Trans. Commun 2008, 56, 32–38. [Google Scholar] [CrossRef]
- Radaydeh, R.M.; Matalgah, M.M. Average BER Analysis for M-ary FSK Signals in Nakagami-q (Hoyt) Fading With Noncoherent Diversity Combining. IEEE Trans. Veh. Technol. 2008, 57, 2257–2267. [Google Scholar] [CrossRef]







| Notation | Definition |
|---|---|
| Number of D2D transmitters | |
| Number of available spectral channels | |
| Size of receive antenna array | |
| Number of co-channel interference sources per spectral channel | |
| The SNR on the D2D receiver when it is served by the kth D2D transmitter via the pth spectral channel | |
| Aggregate residual INR when the kth D2D transmitter and the pth spectral channel are used to serve the D2D receiver | |
| The combined SINR when the kth D2D transmitter and the pth spectral channel are used to serve the D2D receiver | |
| M | Constellation size |
| N | Number of combined SINRs subranges |
| Constellation size when combined SINR falls within the nth subrange | |
| Number of bits per modulated symbol | |
| Combined SINR thresholds | |
| SINR threshold that can meet a required BER when the constellation of size is used for data transmission | |
| The resulting combined SINR at the D2D receiver using the power-efficient D2D link adaptation approach for a certain | |
| value of | |
| CDF of | |
| Unit step function | |
| Blocking probability per D2D link | |
| Probability that the kth spectral channel is concurrently reused at the pth D2D transmitter to serve at least one D2D receiver | |
| K | Maximum number of D2D receivers in proximity to the one of interest. |
| Probability that the ith D2D transmitter, for , can serve D2D receivers | |
| Total number of potential D2D transmitters within the D2D receiver’s coverage range | |
| Nakagami-m fading parameter over the desired D2D link | |
| Nakagami-q fading parameter over the desired D2D link | |
| Average SNR per D2D link | |
| The rth co-channel INR, for , on the D2D link with indexes | |
| The number of remaining interference sources following the D2D receiver array processing | |
| Laplace transform of quantity X | |
| Unconditional bit error probability of the proposed D2D link adaptation | |
| Unconditional average spectral efficiency of the proposed D2D link adaptation | |
| Outage probability of the proposed D2D link adaptation | |
| Average number of tested D2D transmitters during the D2D resource allocation process | |
| Average number of tested D2D links during the D2D resource allocation process |
Disclaimer/Publisher’s Note: The statements, opinions and data contained in all publications are solely those of the individual author(s) and contributor(s) and not of MDPI and/or the editor(s). MDPI and/or the editor(s) disclaim responsibility for any injury to people or property resulting from any ideas, methods, instructions or products referred to in the content. |
© 2023 by the author. Licensee MDPI, Basel, Switzerland. This article is an open access article distributed under the terms and conditions of the Creative Commons Attribution (CC BY) license (https://creativecommons.org/licenses/by/4.0/).
Share and Cite
Radaydeh, R.M. On Power-Efficient Low-Complexity Adaptation for D2D Resource Allocation with Interference Cancelation. Sensors 2023, 23, 7138. https://doi.org/10.3390/s23167138
Radaydeh RM. On Power-Efficient Low-Complexity Adaptation for D2D Resource Allocation with Interference Cancelation. Sensors. 2023; 23(16):7138. https://doi.org/10.3390/s23167138
Chicago/Turabian StyleRadaydeh, Redha M. 2023. "On Power-Efficient Low-Complexity Adaptation for D2D Resource Allocation with Interference Cancelation" Sensors 23, no. 16: 7138. https://doi.org/10.3390/s23167138
APA StyleRadaydeh, R. M. (2023). On Power-Efficient Low-Complexity Adaptation for D2D Resource Allocation with Interference Cancelation. Sensors, 23(16), 7138. https://doi.org/10.3390/s23167138

