Human Activity Recognition Using Hybrid Coronavirus Disease Optimization Algorithm for Internet of Medical Things
Abstract
1. Introduction
- This study aims to present an efficient HAR system to classify human activities accurately.
- The proposed system is based on hybridizing efficient COVIDOA with SA to produce an efficient feature selection model, and then using different well-known classifiers to classify the selected features.
- In the proposed model, we compared four classifiers to determine which classifier best suits the activity classification process.
- The KNN classifier proved its superiority in classification against other classifiers.
- Various metrics are used for evaluation, including classification accuracy, best fitness, selected subset size, and processing time.
- The proposed COVID-SA + KNN model is used for HAR of the public UCI-Human Activity Recognition (UCI-HAR) dataset and showed excellent classification results compared to various state-of-the-art techniques.
2. Related Work
3. Materials and Methods
3.1. UCI-HAR Dataset
3.2. COVIDOA
- Virus entry and uncoating
- Replication using the frameshifting technique
- Mutation
- New particle formation
3.3. SA Algorithm
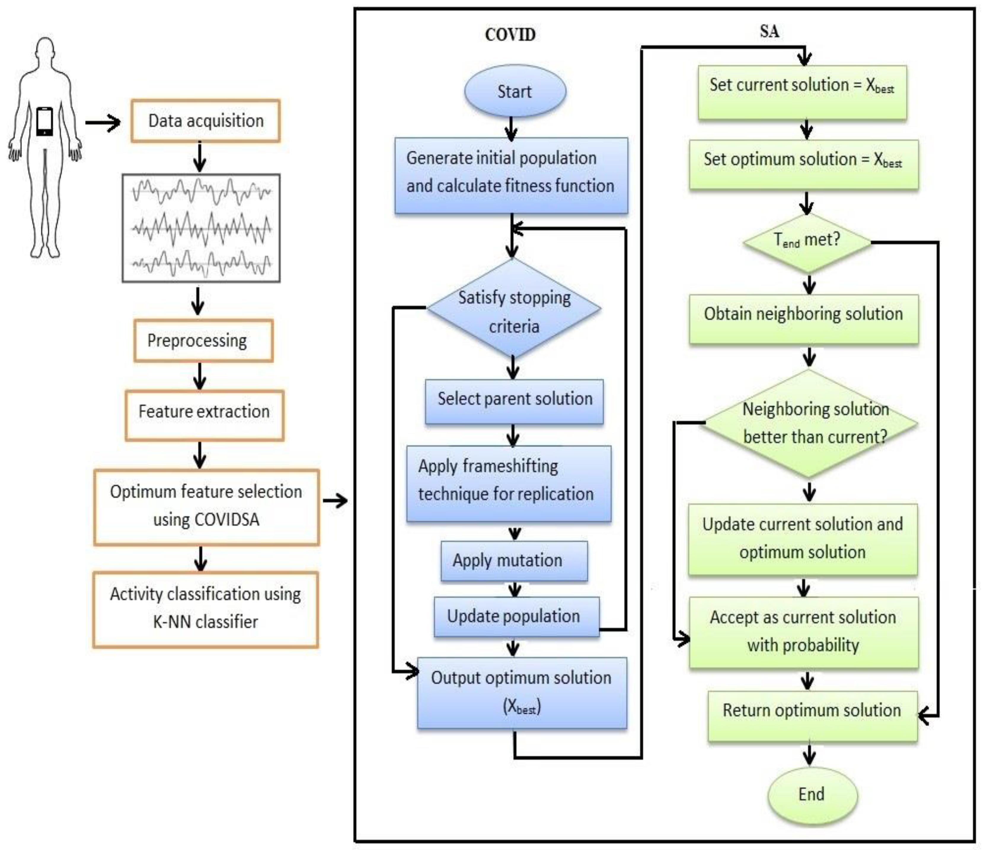
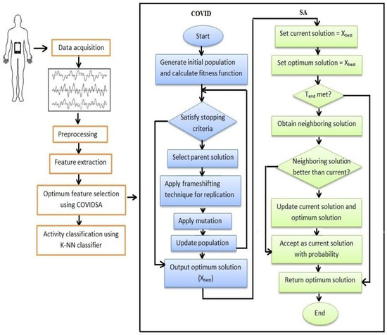
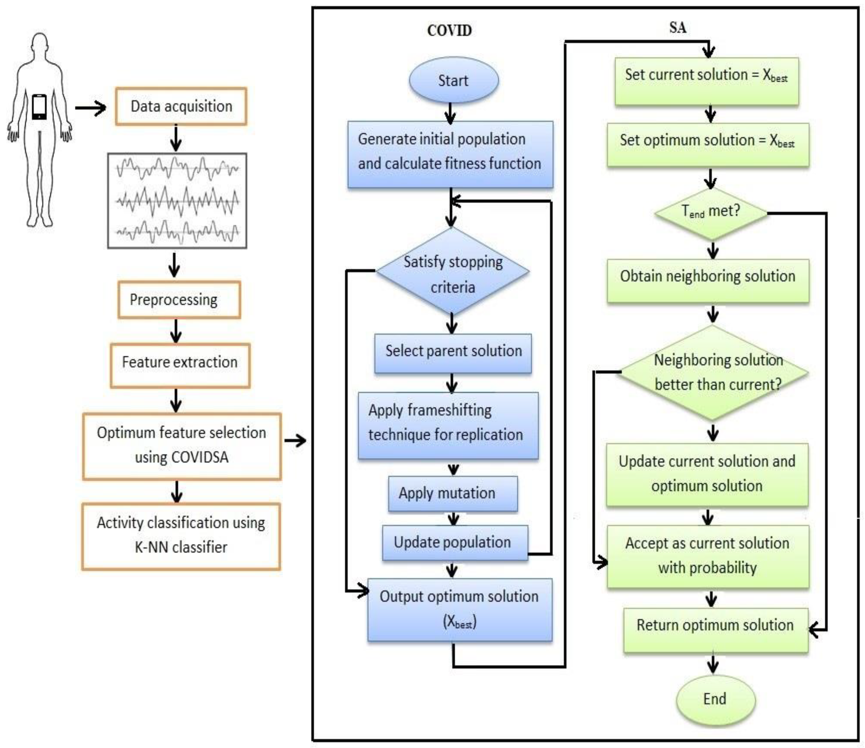
4. The Proposed Hybrid Approach
- Preprocess the dataset by splitting it into training and testing partitions.
- Determine the initial values for the COVID algorithm’s parameters, such as population size (nPop), maximum number of iterations (Max_iter), problem dimension (D), number of proteins (NoP), and mutation rate (MR).
- Select a parent solution for replication using roulette wheel selection and apply replication to produce several viral proteins using Equations (1) and (2), and then apply crossover between generated proteins to form a new virion (solution).
- Apply mutation to the solution generated in the last step to obtain the mutated solution using Equation (3).
- Update the population for the next generation.
- Repeat steps 4 to 6 until the termination criterion is met and get the optimum solution.
- Initialize the SA algorithm’s parameters, such as T0, Tend, and l, and set the optimum solution obtained from the COVID algorithm in the last step as the initial solution of SA.
- Select a new neighboring solution and update both the current solution and the best solution according to the current temperature and how worse the new solution is using Equation (5)
- Update the temperature according to the cooling rate l.
- Repeat steps 9 and 10 until the final temperature is reached.
- Evaluate the obtained optimum solution using various evaluation metrics such as accuracy, best fitness, average fitness, STD, and feature subset size, as discussed in the next sections.
5. Experimental Results and Discussions
5.1. Data Preprocessing
5.2. Parameter Setting
5.3. Evaluation Measures
5.4. Parameter Tuning for Different Classifiers
5.5. Numerical Results and Analysis
- False Positive: the model predicted positive, and it is false. For example, the model predicted that the activity is walking, but it is not (it is standing, for example).
- False Negative: the model predicted negative, and it is false. For example, the model predicted that the activity was not walking, but it was.
- A.
- K-Nearest Neighbor (KNN) classifier
- The KNN algorithm can compete with the most accurate models because it makes highly accurate predictions.
- Compared to other algorithms, it is very easy to predict multiclass problems. Supply the ‘k’ a value equivalent to the number of classes, and you are ready.
- It does not need to fit a model in advance; provide the data point, and it will give you the prediction.
- B.
- Discriminative Analysis (DA)classifier
- C.
- Naive Bayes (NB) classifier
- D.
- Decision Tree (DT) classifier
5.6. Comparison with Other Studies
6. Conclusions and Future Work
Author Contributions
Funding
Institutional Review Board Statement
Informed Consent Statement
Data Availability Statement
Conflicts of Interest
Abbreviations
| IoMT | Internet of Medical Things |
| IoT | Internet of Things |
| SHS | Smart Healthcare systems |
| HAR | Human Activity Recognition |
| FS | Feature selection |
| ABC | Artificial Bee Colony |
| WOA | Whale Optimization Algorithm |
| AOA | Arithmetic Optimization Algorithm |
| MPA | Marine Predators Algorithm |
| HHO | Harris Hawks Optimizer |
| COVIDOA | Coronavirus Disease Optimization Algorithm |
| SA | Simulated Annealing |
| STD | Standard Deviation |
| KNN | K-Nearest Neighbors |
| DA | Discriminant Analysis |
| NB | Naive Bayes |
| DT | Decision Tree |
| WK | Walking |
| WU | Walking upstairs |
| WD | Walking downstairs |
| ST | Sitting |
| SD | Standing |
| LD | Lying down |
| GWO | Grey Wolf Optimization |
| RSA | Reptile Search Algorithm |
| ZOA | Zebra Optimization Algorithm |
| GBO | Gradient-based Optimizer |
| SOA | Seagull Optimization Algorithm |
| SVM | Support Vector Machine |
| RF | Random Forest |
| CNN | Convolution Neural Network |
| TASKED | Self-KnowledgE Distillation |
| FDO | Fitness dependent optimizer |
| CSO | A competitive swarm optimizer for large-scale optimization |
| COA | Coyote Optimization Algorithm |
| SDBO | Supply–demand-based optimization |
References
- Kaur, H.; Atif, M.; Chauhan, R. An Internet of healthcare things (IoHT)-based healthcare monitoring system. In Advances in Intelligent Computing and Communication: Proceedings of ICAC 2019; Springer: Singapore, 2020; pp. 475–482. [Google Scholar]
- Ghubaish, A.; Salman, T.; Zolanvari, M.; Unal, D.; Al-Ali, A.; Jain, R. Recent advances in the internet-of-medical-things (IoMT) systems security. IEEE Internet Things J. 2020, 8, 8707–8718. [Google Scholar] [CrossRef]
- Vrigkas, M.; Nikou, C.; Kakadiaris, I.A. A review of human activity recognition methods. Front. Robot. AI 2015, 2, 28. [Google Scholar] [CrossRef]
- Mo, L.; Li, F.; Zhu, Y.; Huang, A. Human physical activity recognition based on computer vision with deep learning model. In Proceedings of the 2016 IEEE International Instrumentation and Measurement Technology Conference Proceedings, Taipet, Taiwan, 23–26 May 2016; IEEE: Piscataway, NJ, USA, 2016; pp. 1–6. [Google Scholar]
- Yang, J.; Liu, Y.; Liu, Z.; Wu, Y.; Li, T.; Yang, Y. A framework for human activity recognition based on WiFi CSI signal enhancement. Int. J. Antennas Propag. 2021, 2021, 1–18. [Google Scholar] [CrossRef]
- Elbasiony, R.; Gomaa, W. A human activity recognition survey based on portable inertial sensors’ temporal signals. In Proceedings of the International Conference on Advanced Machine Learning Technologies and Applications (AMLTA2019), Cairo, Egypt, 28–30 March 2019; Springer International Publishing: Berlin/Heidelberg, Germany, 2020; Volume 4, pp. 734–745. [Google Scholar]
- Wang, L.; Liu, R. Human activity recognition based on wearable sensor using hierarchical deep LSTM networks. Circuits Syst. Signal Process. 2020, 39, 837–856. [Google Scholar] [CrossRef]
- Slim, S.O.; Atia, A.; Elfattah, M.M.; Mostafa, M.S.M. Survey on human activity recognition based on acceleration data. Int. J. Adv. Comput. Sci. Appl. 2019, 10, 84–98. [Google Scholar] [CrossRef]
- Helmi, A.M.; Al-Qaness, M.A.; Dahou, A.; Damaševičius, R.; Krilavičius, T.; Elaziz, M.A. A novel hybrid gradient-based optimizer and grey wolf optimizer feature selection method for human activity recognition using smartphone sensors. Entropy 2021, 23, 1065. [Google Scholar] [CrossRef] [PubMed]
- Yuan, G.; Wang, Z.; Meng, F.; Yan, Q.; Xia, S. An overview of human activity recognition based on smartphone. Sens. Rev. 2019, 39, 288–306. [Google Scholar] [CrossRef]
- Ozcan, T.; Basturk, A. Human action recognition with deep learning and structural optimization using a hybrid heuristic algorithm. Clust. Comput. 2020, 23, 2847–2860. [Google Scholar] [CrossRef]
- Rajappan, R.J.; Kondampatti Kandaswamy, T. A composite framework of deep multiple view human joints feature extraction and selection strategy with hybrid adaptive sunflower optimization-whale optimization algorithm for human action recognition in video sequences. Comput. Intell. 2022, 38, 366–396. [Google Scholar] [CrossRef]
- Dahou, A.; Al-qaness, M.A.; Abd Elaziz, M.; Helmi, A. Human activity recognition in IoHT applications using arithmetic optimization algorithm and deep learning. Measurement 2022, 199, 111445. [Google Scholar] [CrossRef]
- Helmi, A.M.; Al-qaness, M.A.; Dahou, A.; Abd Elaziz, M. Human activity recognition using marine predators algorithm with deep learning. Future Gener. Comput. Syst. 2023, 142, 340–350. [Google Scholar] [CrossRef]
- Gadekallu, T.R.; Srivastava, G.; Liyanage, M.; Iyapparaja, M.; Chowdhary, C.L.; Koppu, S.; Maddikunta, P.K.R. Hand gesture recognition based on a Harris hawks optimized convolution neural network. Comput. Electr. Eng. 2022, 100, 107836. [Google Scholar] [CrossRef]
- Abdullah, J.M.; Ahmed, T. Fitness-dependent optimizer: Inspired by the bee-swarming reproductive process. IEEE Access 2019, 7, 43473–43486. [Google Scholar] [CrossRef]
- Cheng, R.; Jin, Y. A competitive swarm optimizer for large-scale optimization. IEEE Trans. Cybern. 2014, 45, 191–204. [Google Scholar] [CrossRef] [PubMed]
- Zhao, W.; Wang, L.; Zhang, Z. Supply-demand-based optimization: A novel economics-inspired algorithm for global optimization. IEEE Access 2019, 7, 73182–73206. [Google Scholar] [CrossRef]
- Ijjina, E.P.; Chalavadi, K.M. Human action recognition using genetic algorithms and convolutional neural networks. Pattern Recognit. 2016, 59, 199–212. [Google Scholar] [CrossRef]
- Yang, L.; Shami, A. On hyperparameter optimization of machine learning algorithms: Theory and practice. Neurocomputing 2020, 415, 295–316. [Google Scholar] [CrossRef]
- Khalid, A.M.; Hosny, K.M.; Mirjalili, S. COVIDOA: A novel evolutionary optimization algorithm based on coronavirus disease replication lifecycle. Neural Comput. Appl. 2022, 34, 22465–22492. [Google Scholar] [CrossRef]
- Khalid, A.M.; Hamza, H.M.; Mirjalili, S.; Hosny, K.M. BCOVIDOA: A Novel Binary Coronavirus Disease Optimization Algorithm for Feature Selection. Knowl. Based Syst. 2022, 248, 108789. [Google Scholar] [CrossRef]
- Kwon, Y.; Kang, K.; Bae, C. Unsupervised learning for human activity recognition using smartphone sensors. Expert Syst. Appl. 2014, 41, 6067–6074. [Google Scholar] [CrossRef]
- Ronao, C.A.; Cho, S.B. Human activity recognition with smartphone sensors using deep learning neural networks. Expert Syst. Appl. 2016, 59, 235–244. [Google Scholar] [CrossRef]
- Reyes-Ortiz, J.L.; Oneto, L.; Samà, A.; Parra, X.; Anguita, D. Transition-aware human activity recognition using smartphones. Neurocomputing 2016, 171, 754–767. [Google Scholar] [CrossRef]
- Ahmed, N.; Rafiq, J.I.; Islam, M.R. Enhanced human activity recognition based on smartphone sensor data using hybrid feature selection model. Sensors 2020, 20, 317. [Google Scholar] [CrossRef] [PubMed]
- Hassan, M.M.; Uddin, M.Z.; Mohamed, A.; Almogren, A. A robust human activity recognition system using smartphone sensors and deep learning. Future Gener. Comput. Syst. 2018, 81, 307–313. [Google Scholar] [CrossRef]
- Wan, S.; Qi, L.; Xu, X.; Tong, C.; Gu, Z. Deep learning models for real-time human activity recognition with smartphones. Mob. Netw. Appl. 2020, 25, 743–755. [Google Scholar] [CrossRef]
- Available online: https://archive.ics.uci.edu/ml/datasets/human+activity+recognition+using+smartphones (accessed on 10 May 2023).
- Available online: https://archive.ics.uci.edu/ml/datasets/pamap2+physical+activity+monitoring (accessed on 10 May 2023).
- Zhou, X.; Liang, W.; Kevin, I.; Wang, K.; Wang, H.; Yang, L.T.; Jin, Q. Deep-learning-enhanced human activity recognition for Internet of Healthcare things. IEEE Internet Things J. 2020, 7, 6429–6438. [Google Scholar] [CrossRef]
- Mekruksavanich, S.; Jitpattanakul, A. Lstm networks using smartphone data for sensor-based human activity recognition in smart homes. Sensors 2021, 21, 1636. [Google Scholar] [CrossRef]
- Dirgová Luptáková, I.; Kubovčík, M.; Pospíchal, J. Wearable sensor-based human activity recognition with transformer model. Sensors 2022, 22, 1911. [Google Scholar] [CrossRef]
- Available online: https://archive.ics.uci.edu/ml/datasets/WISDM+Smartphone+and+Smartwatch+Activity+and+Biometrics+Dataset+ (accessed on 10 May 2023).
- Available online: https://www.kaggle.com/datasets/niloy333/kuhar (accessed on 10 May 2023).
- Suh, S.; Rey, V.F.; Lukowicz, P. TASKED: Transformer-based Adversarial learning for human activity recognition using wearable sensors via Self-KnowledgE Distillation. Knowl. -Based Syst. 2023, 260, 110143. [Google Scholar] [CrossRef]
- Zhang, Z.; Wang, W.; An, A.; Qin, Y.; Yang, F. A human activity recognition method using wearable sensors based on convtransformer model. Evol. Syst. 2023, 1–17. [Google Scholar] [CrossRef]
- Bhattacharya, D.; Sharma, D.; Kim, W.; Ijaz, M.F.; Singh, P.K. Ensem-HAR: An ensemble deep learning model for smartphone sensor-based human activity recognition for measurement of elderly health monitoring. Biosensors 2022, 12, 393. [Google Scholar] [CrossRef] [PubMed]
- Zhang, Y.; Yao, X.; Fei, Q.; Chen, Z. Smartphone sensors-based human activity recognition using feature selection and deep decision fusion. IET Cyber-Phys. Syst. Theory Appl. 2023, 8, 76–90. [Google Scholar] [CrossRef]
- Diykh, M.; Abdulla, S.; Deo, R.C.; Siuly, S.; Ali, M. Developing a novel hybrid method based on dispersion entropy and adaptive boosting algorithm for human activity recognition. Comput. Methods Programs Biomed. 2023, 229, 107305. [Google Scholar] [CrossRef] [PubMed]
- Anguita, D.; Ghio, A.; Oneto, L.; Parra-Llanas, X.; Reyes-Ortiz, J. A public domain dataset for human activity recognition using smartphones. In Proceedings of the 21st International European Symposium on Artificial Neural Networks, Computational Intelligence and Machine Learning, Bruges, Belgium, 24–26 April 2013. [Google Scholar]
- Seyedali, M.; Andrew, L. S-shaped versus V-shaped transfer functions for binary particle swarm optimization. Swarm Evol. Comput. 2013, 9, 1–14. [Google Scholar]
- Mirjalili, S.; Mirjalili, S.M.; Lewis, A. Grey wolf optimizer. Adv. Eng. Softw. 2014, 69, 46–61. [Google Scholar] [CrossRef]
- Abualigah, L.; Abd Elaziz, M.; Sumari, P.; Geem, Z.W.; Gandomi, A.H. Reptile Search Algorithm (RSA): A nature-inspired meta-heuristic optimizer. Expert Syst. Appl. 2022, 191, 116158. [Google Scholar] [CrossRef]
- Trojovská, E.; Dehghani, M.; Trojovský, P. Zebra optimization algorithm: A new bio-inspired optimization algorithm for solving optimization algorithm. IEEE Access 2022, 10, 49445–49473. [Google Scholar] [CrossRef]
- Ahmadianfar, I.; Bozorg-Haddad, O.; Chu, X. Gradient-based optimizer: A new metaheuristic optimization algorithm. Inf. Sci. 2022, 540, 131–159. [Google Scholar] [CrossRef]
- Dhiman, G.; Kumar, V. Seagull optimization algorithm: Theory and its applications for large-scale industrial engineering problems. Knowl.-Based Syst. 2019, 165, 169–196. [Google Scholar] [CrossRef]
- Pierezan, J.; Coelho, L.D.S. Coyote optimization algorithm: A new metaheuristic for global optimization problems. In Proceedings of the 2018 IEEE Congress on evolutionary computation (CEC), Janeiro, Brazil, 8–13 July 2018; IEEE: Piscataway, NJ, USA, 2018; pp. 1–8. [Google Scholar]
- Xia, K.; Huang, J.; Wang, H. LSTM-CNN Architecture for Human Activity Recognition. IEEE Access 2020, 8, 56855–56866. [Google Scholar] [CrossRef]
- Abdel-Basset, M.; Hawash, H.; Chakrabortty, R.K.; Ryan, M.; Elhoseny, M.; Song, H. ST-DeepHAR: Deep Learning Model for Human Activity Recognition in IoHT Applications. IEEE Internet Things J. 2020, 8, 4969–4979. [Google Scholar] [CrossRef]









| Ref. | Year | Dataset | Method | Average Accuracy |
|---|---|---|---|---|
| [11] | 2020 | UCI-HAR, WISDM | Deep learning with a hybrid ABCPSO algorithm | 96.34% and 83.31% |
| [26] | 2020 | UCI-HAR | Hybrid feature selection model | 96.81% |
| [31] | 2020 | UniMiB SHAR, | A semi-supervised deep learning framework | 96% |
| [33] | 2020 | HAPT | CNN and LTSM | 95.87% |
| [32] | 2021 | UCI-HAR | LSTM | 93.519% |
| [9] | 2021 | UCI-HAR, WISDM | Hybrid gradient-based optimizer and grey wolf optimizer | 98% and 98.87% |
| [15] | 2022 | N/A | Harris Hawks-optimized CNN | 100% |
| [13] | 2022 | UCI-HAR, WISDM-HAR, and KU-HAR | Arithmetic optimization algorithm with deep learning | 95.23%, 99.5%, and 96.8% |
| [38] | 2022 | WISDM, PAMAP2, and UCI-HAR | Ensemble measurement-based deep learning-based model | 98.70%, 97.45%, and 95.05% |
| [39] | 2023 | UCI-HAR and WISDM | Feature selection and deep decision fusion | 94.4% and 93.9% |
| [40] | 2023 | WISDM, UCI_HAR 2012, and PAMAP2 | HDE and adaptive boosting with CNN | 0.95%, 0.94%, and 0.95% |
| Algorithm | Parameter | Value |
|---|---|---|
| AOA | Exploitation parameter (α) | 5 |
| Exploration paramter (µ) | 0.5 | |
| GWO | Convergence parameter (a) | 2 → 0 |
| WOA | Convergence parameter (a) | 2 → 0 |
| a2 | −1 → −2 | |
| B | 1 | |
| RSA | Exploration accuracy for the hunting cooperation α | 0.1 |
| Exploration accuracy for the encircling phase (β) | 0.1 | |
| ZOA | Population movement parameter (I) | [1, 2] |
| GBO | Escape probability (pr) | 0.5 |
| SOA | Frequency control (fc) | 0.1 |
| Correlation constant (µ) | 0.001 | |
| Correlation constant (v) | [0, 0.5] | |
| The angle (θ) | [0, 2π] |
| Classifier | Parameter | Description | Value |
|---|---|---|---|
| KNN | Distance | Distance function | [Euclidean, Manhattan, and Minkowski] |
| K | Number of neighbors | [1, 2, 3, 4, …etc.] | |
| DT | Criterion | Measure the quality of the data split. | [Gini, Entropy] |
| Max Depth | [0, 2, 4, 6, 8] | The maximum depth of the tree. | |
| DA | Gamma | Default: 0:0.1:1 | control regularization parameter |
| Delta | Default:0 | control regularization parameter |
| Classifier | Metric | |||||
|---|---|---|---|---|---|---|
| Accuracy | Best Cost | AVG Cost | STD | Selection Size | Time (m) | |
| KNN | 0.9782 | 0.024559 | 0.0281 | 0.0022 | 265 | 42.2 |
| DA | 0.9653 | 0.026826 | 0.0287 | 0.0016 | 290 | 12 |
| NB | 0.8642% | 0.14978 | 0.1533 | 0.0025 | 269 | 29.08 |
| DT | 0.8768 | 0.060721 | 0.0617 | 0.0017 | 278 | 80.31 |
| Algorithm | Metric | |||||
|---|---|---|---|---|---|---|
| Accuracy | Best Cost | AVG Cost | STD | Selection Size | Time (min) | |
| Proposed COVID/SA | 0.9782 | 0.024559 | 0.0281 | 0.0022 | 265 | 42.2 |
| GWO | 0.97048 | 0.034878 | 0.0364 | 0.0023 | 449 | 50.8 |
| AOA | 0.9722 | 0.0325 | 0.0369 | 6.3799 × 10−4 | 280 | 74.4 |
| RSA | 0.9661 | 0.047349 | 0.0483 | 0.0011 | 500 | 33.05 |
| ZOA | 0.966746 | 0.039590 | 0.0403 | 0.0017 | 533 | 53.5 |
| GBO | 0.9620 | 0.039601 | 0.0398 | 0.0012 | 476 | 80.2 |
| SCA | 0.9437 | 0.041117 | 0.0426 | 0.0025 | 320 | 45.3 |
| SOA | 0.96471 | 0.044014 | 0.0441 | 7.4229 × 10−4 | 415 | 83.5 |
| COA | 0.971496 | 0.040079 | 0.0405 | 8.9910 × 10−4 | 466 | 47.6667 |
Disclaimer/Publisher’s Note: The statements, opinions and data contained in all publications are solely those of the individual author(s) and contributor(s) and not of MDPI and/or the editor(s). MDPI and/or the editor(s) disclaim responsibility for any injury to people or property resulting from any ideas, methods, instructions or products referred to in the content. |
© 2023 by the authors. Licensee MDPI, Basel, Switzerland. This article is an open access article distributed under the terms and conditions of the Creative Commons Attribution (CC BY) license (https://creativecommons.org/licenses/by/4.0/).
Share and Cite
Khalid, A.M.; Khafaga, D.S.; Aldakheel, E.A.; Hosny, K.M. Human Activity Recognition Using Hybrid Coronavirus Disease Optimization Algorithm for Internet of Medical Things. Sensors 2023, 23, 5862. https://doi.org/10.3390/s23135862
Khalid AM, Khafaga DS, Aldakheel EA, Hosny KM. Human Activity Recognition Using Hybrid Coronavirus Disease Optimization Algorithm for Internet of Medical Things. Sensors. 2023; 23(13):5862. https://doi.org/10.3390/s23135862
Chicago/Turabian StyleKhalid, Asmaa M., Doaa Sami Khafaga, Eman Abdullah Aldakheel, and Khalid M. Hosny. 2023. "Human Activity Recognition Using Hybrid Coronavirus Disease Optimization Algorithm for Internet of Medical Things" Sensors 23, no. 13: 5862. https://doi.org/10.3390/s23135862
APA StyleKhalid, A. M., Khafaga, D. S., Aldakheel, E. A., & Hosny, K. M. (2023). Human Activity Recognition Using Hybrid Coronavirus Disease Optimization Algorithm for Internet of Medical Things. Sensors, 23(13), 5862. https://doi.org/10.3390/s23135862

