Optimal Distributed MQTT Broker and Services Placement for SDN-Edge Based Smart City Architecture
Abstract
:1. Introduction
- We designed a distributed MQTT broker architecture based on edge computing and presented its detailed operation procedure;
- The proposed architecture facilitates the creation of edge-based smart city IoT services, which allows for close processing locally consumed data to mitigate data explosion;
- The proposed architecture efficiently utilizes edge computing resources by managing only the specific topics that are intensively consumed in the network or are used by the IoT service operated in the edge computing environment;
- To efficiently use limited edge computing resources, we propose the use of a container placement optimization scheme to minimize the power consumption of the edge computing resources.
2. Related Work
3. Distributed MQTT Broker Architecture Based on Edge Computing
3.1. Considerations for Designing Distributed MQTT Architecture
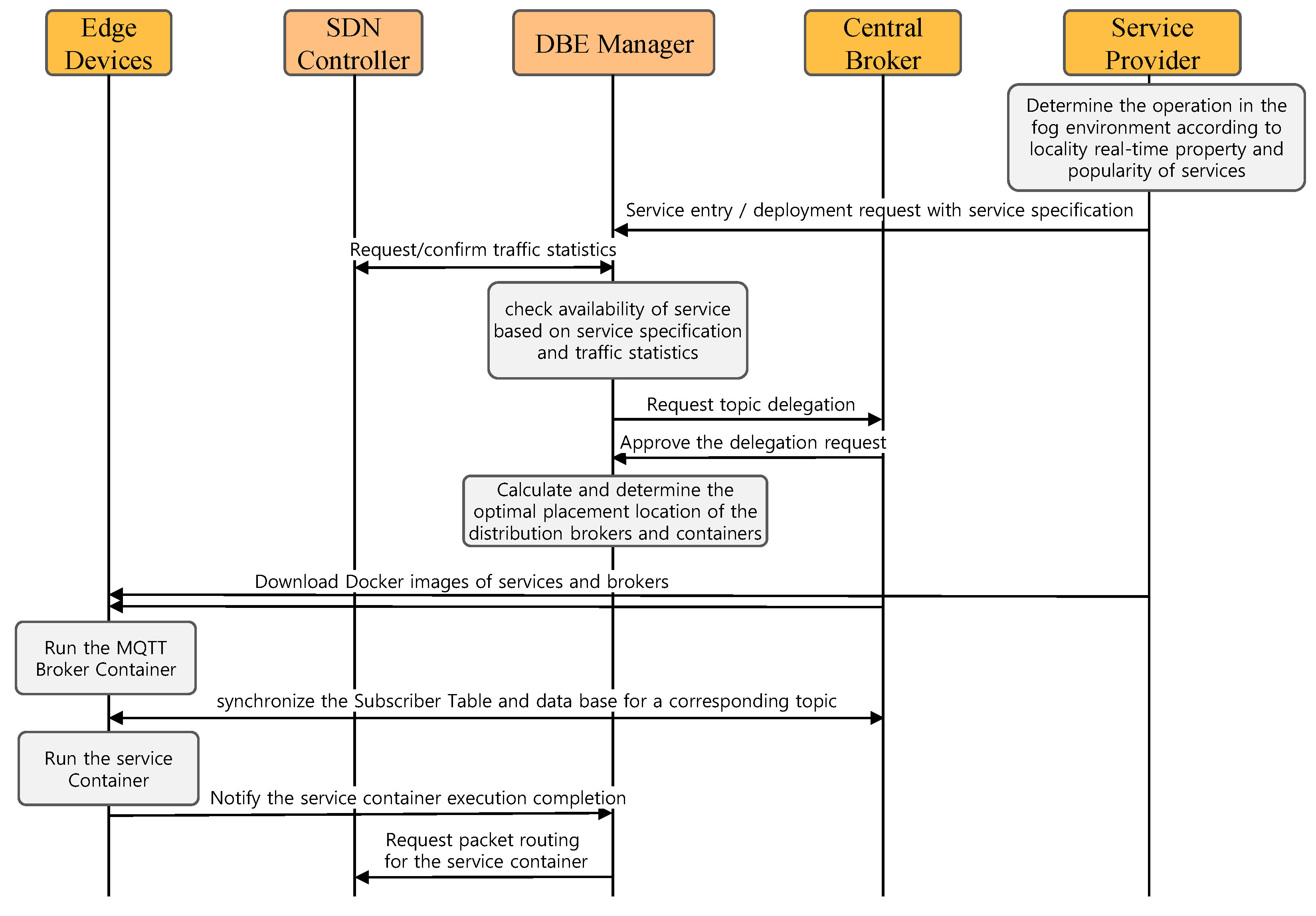
3.2. System Design
3.2.1. Distributed Broker and Edge (DBE) Manager
- Proxy and Broker Management Module: This module manages MQTT proxy and broker containers on edge devices. This module manages the distributed MQTT broker and proxy containers and collects their status. It also registers and manages IoT gateways with MQTT proxy functions. If necessary, the proxy function can be operated as a container in the edge device. This management module can be delegated a topic or request a topic from a central broker. It also performs the function of returning the delegated topic.
- Topic Management Module: This module manages a table of delegated topics and a table of distributed brokers to which those topics are assigned. It notifies the MQTT proxy if it creates, redeploys, or deletes the distributed broker container so it can deliver the topic to the appropriate distributed broker container. It allows the MQTT proxy to deliver an MQTT message to the appropriate distributed broker when it receives a subscription/publication message from the IoT devices. The distributed broker container is relocated/deleted in the same way. In other words, this module takes charge of the topic, forwarding the table synchronization of the MQTT proxies.
- Service Container Management Module: This module manages the IoT application service container’s entry, placement, and deletion. It checks whether an application container uses specific topics generated by IoT devices on the local network. If the service container will be operated in an edge device using a specific topic generated by IoT devices in the network, then it requests a delegation to the central broker through the broker manager such that the topic can be provided locally through the distributed broker. Upon completion of the delegation request, the distributed broker and service container for the topic are placed together.
- Edge Device Management Module: This module collects and manages edge device status and statistics via the SDN controller. It manages edge devices’ computing resources (CPU, memory, and storage) on the local network. These data are used to decide whether or not to enter the service and broker container, as well as to optimize the placement.
3.2.2. Distributed MQTT Broker and MQTT Proxy
4. Optimized Service Container Placement
4.1. Considerations for Optimizing Service Container Placement
4.2. Problem Formulation
4.2.1. Optimization Variables and Constraints
4.2.2. Objective Function
5. Performance Evaluation
5.1. Evaluation of Distributed MQTT Broker Architecture
5.2. Evaluation of Service Container Placement Optimization
6. Conclusions
Author Contributions
Funding
Conflicts of Interest
References
- Ahlgren, B.; Hidell, M.; Ngai, E.C.H. Internet of things for smart cities: Interoperability and open data. IEEE Internet Comput. 2016, 20, 52–56. [Google Scholar] [CrossRef]
- Tantitharanukul, N.; Osathanunkul, K.; Hantrakul, K.; Pramokchon, P.; Khoenkaw, P. Mqtt-topic naming criteria of open data for smart cities. In Proceedings of the 2016 International Computer Science and Engineering Conference (ICSEC), Chiang Mai, Thailand, 14–17 December 2016; IEEE: Piscataway, NJ, USA, 2016; pp. 1–6. [Google Scholar]
- Tsiropoulou, E.E.; Mitsis, G.; Papavassiliou, S. Interest-aware energy collection & resource management in machine to machine communications. Ad. Hoc. Networks 2018, 68, 48–57. [Google Scholar]
- Bonomi, F.; Milito, R.; Zhu, J.; Addepalli, S. Fog computing and its role in the internet of things. In Proceedings of the First Edition of the MCC Workshop on Mobile Cloud Computing, Helsinki, Finland, 17 August 2012; ACM: Helsinki, Finland, 2012; pp. 13–16. [Google Scholar]
- Vaquero, L.M.; Rodero-Merino, L. Finding your way in the fog: Towards a comprehensive definition of fog computing. Acm Sigcomm Comput. Commun. Rev. 2014, 44, 27–32. [Google Scholar] [CrossRef]
- Yi, S.; Li, C.; Li, Q. A survey of fog computing: Concepts, applications and issues. In Proceedings of the 2015 Workshop on Mobile Big Data, Hangzhou, China, 22 June 2015; ACM: Helsinki, Finland, 2015; pp. 37–42. [Google Scholar]
- Marjanović, M.; Antonić, A.; Žarko, I.P. Edge computing architecture for mobile crowdsensing. IEEE Access 2018, 6, 10662–10674. [Google Scholar] [CrossRef]
- Rabiei, E.; Haberlandt, U.; Sester, M.; Fitzner, D. Rainfall estimation using moving cars as rain gauges–laboratory experiments. Hydrol. Earth Syst. Sci. 2013, 17, 4701–4712. [Google Scholar] [CrossRef] [Green Version]
- Katsikeas, S.; Fysarakis, K.; Miaoudakis, A.; Van Bemten, A.; Askoxylakis, I.; Papaefstathiou, I.; Plemenos, A. Lightweight & secure industrial IoT communications via the MQ telemetry transport protocol. In Proceedings of the 2017 IEEE Symposium on Computers and Communications (ISCC), Heraklion, Greece, 3–6 July 2017; IEEE: Piscataway, NJ, USA, 2017; pp. 1193–1200. [Google Scholar]
- Zabasta, A.; Kunicina, N.; Kondratjevs, K.; Patlins, A.; Ribickis, L.; Delsing, J. MQTT service broker for enabling the interoperability of smart city systems. In Proceedings of the 2018 Energy and Sustainability for Small Developing Economies (ES2DE), Funchal, Portugal, 9–12 July 2018; IEEE: Piscataway, NJ, USA, 2018; pp. 1–6. [Google Scholar]
- Tantitharanukul, N.; Osathanunkul, K.; Hantrakul, K.; Pramokchon, P.; Khoenkaw, P. MQTT-topics management system for sharing of open data. In Proceedings of the 2017 International Conference on Digital Arts, Media and Technology (ICDAMT), Chiang Mai, Thailand, 1–4 March 2017; IEEE: Piscataway, NJ, USA, 2017; pp. 62–65. [Google Scholar]
- de Assuncao, M.D.; da Silva Veith, A.; Buyya, R. Distributed data stream processing and edge computing: A survey on resource elasticity and future directions. J. Netw. Comput. Appl. 2018, 103, 1–17. [Google Scholar] [CrossRef] [Green Version]
- Roffia, L.; Morandi, F.; Kiljander, J.; D’Elia, A.; Vergari, F.; Viola, F.; Bononi, L.; Cinotti, T.S. A semantic publish-subscribe architecture for the Internet of Things. IEEE Internet Things J. 2016, 3, 1274–1296. [Google Scholar] [CrossRef]
- Zhang, Y.; Niyato, D.; Wang, P.; Kim, D.I.; Han, Z. Optimal wireless energy charging for incentivized content transfer in mobile publish–subscribe networks. IEEE Trans. Veh. Technol. 2016, 66, 3420–3434. [Google Scholar] [CrossRef]
- Hoefling, M.; Mills, C.G.; Menth, M. Distributed load balancing for the resilient publish/subscribe overlay in sedax. IEEE Trans. Netw. Serv. Manag. 2017, 14, 147–160. [Google Scholar] [CrossRef]
- Sultana, T.; Wahid, K.A. Choice of application layer protocols for next generation video surveillance using internet of video things. IEEE Access 2019, 7, 41607–41624. [Google Scholar] [CrossRef]
- Tsai, M.F.; Pham, T.N.; Ching, F.H.; Chen, L.H. An Adaptive Solution for Images Streaming in Vehicle Networks using MQTT Protocol. In Proceedings of the International Conference on Internet of Things as a Service, Taichung, Taiwan, 20–22 September 2017; Springer: Berlin/Heidelberg, Germany, 2017; pp. 263–275. [Google Scholar]
- Xu, Y.; Mahendran, V.; Radhakrishnan, S. Towards SDN-based fog computing: MQTT broker virtualization for effective and reliable delivery. In Proceedings of the 2016 8th International Conference on Communication Systems and Networks (COMSNETS), Bangalore, India, 5–10 January 2016; IEEE: Piscataway, NJ, USA, 2016; pp. 1–6. [Google Scholar]
- Rausch, T.; Nastic, S.; Dustdar, S. Emma: Distributed qos-aware mqtt middleware for edge computing applications. In Proceedings of the 2018 IEEE International Conference on Cloud Engineering (IC2E), Orlando, FL, USA, 17–20 April 2018; IEEE: Piscataway, NJ, USA, 2018; pp. 191–197. [Google Scholar]
- Kawaguchi, R.; Bandai, M. A distributed MQTT broker system for location-based IoT applications. In Proceedings of the 2019 IEEE International Conference on Consumer Electronics (ICCE), Las Vegas, NV, USA, 11–13 January 2019; IEEE: Piscataway, NJ, USA, 2019; pp. 1–4. [Google Scholar]
- Faticanti, F.; De Pellegrini, F.; Siracusa, D.; Santoro, D.; Cretti, S. Cutting throughput with the edge: App-aware placement in fog computing. In Proceedings of the 2019 6th IEEE International Conference on Cyber Security and Cloud Computing (CSCloud)/2019 5th IEEE International Conference on Edge Computing and Scalable Cloud (EdgeCom), Paris, France, 21–23 June 2019; IEEE: Piscataway, NJ, USA, 2019; pp. 196–203. [Google Scholar]
- Shi, L.; Furlong, J.; Wang, R. Empirical evaluation of vector bin packing algorithms for energy efficient data centers. In Proceedings of the 2013 IEEE Symposium on Computers and Communications (ISCC), Split, Croatia, 7–10 July 2013; IEEE: Piscataway, NJ, USA, 2013; pp. 9–15. [Google Scholar]
- Song, W.; Xiao, Z.; Chen, Q.; Luo, H. Adaptive resource provisioning for the cloud using online bin packing. IEEE Trans. Comput. 2013, 63, 2647–2660. [Google Scholar] [CrossRef]
- Nishio, T.; Shinkuma, R.; Takahashi, T.; Mandayam, N.B. Service-oriented heterogeneous resource sharing for optimizing service latency in mobile cloud. In Proceedings of the First International Workshop on Mobile Cloud Computing & Networking, Bangalore, India, 29 July 2013; ACM: Helsinki, Finland, 2013; pp. 19–26. [Google Scholar]
- Arkian, H.R.; Diyanat, A.; Pourkhalili, A. MIST: Fog-based data analytics scheme with cost-efficient resource provisioning for IoT crowdsensing applications. J. Netw. Comput. Appl. 2017, 82, 152–165. [Google Scholar] [CrossRef]
- Mseddi, A.; Jaafar, W.; Elbiaze, H.; Ajib, W. Joint container placement and task provisioning in dynamic fog computing. IEEE Internet Things J. 2019, 6, 10028–10040. [Google Scholar] [CrossRef]
- Zhang, R.; Chen, Y.; Dong, B.; Tian, F.; Zheng, Q. A genetic algorithm-based energy-efficient container placement strategy in CaaS. IEEE Access 2019, 7, 121360–121373. [Google Scholar] [CrossRef]
- Ibrar, M.; Wang, L.; Muntean, G.M.; Shah, N.; Akbar, A.; Qureshi, K.I. SOSW: Scalable and optimal nearsighted location selection for fog node deployment and routing in SDN-based wireless networks for IoT systems. Ann. Telecommun. 2021, 76, 331–341. [Google Scholar] [CrossRef]
- Kim, W.S.; Chung, S.H. User incentive model and its optimization scheme in user-participatory fog computing environment. Comput. Networks 2018, 145, 76–88. [Google Scholar] [CrossRef]
- Do, C.T.; Tran, N.H.; Pham, C.; Alam, M.G.R.; Son, J.H.; Hong, C.S. A proximal algorithm for joint resource allocation and minimizing carbon footprint in geo-distributed fog computing. In Proceedings of the 2015 International Conference on Information Networking (ICOIN), Siem Reap, Cambodia, 12–14 January 2015; IEEE: Piscataway, NJ, USA, 2015; pp. 324–329. [Google Scholar]






















| Symbol | Description |
|---|---|
| S | Set of IoT services in the network |
| D | Set of edge devices (SDN switch with edge computing resource) |
| T | Set of delegated topics |
| Workload capacity of edge device d | |
| A binary variable that indicates whether a container t | |
| of a distribute MQTT broker of topic is on a device d or not | |
| A binary variable that indicates whether a | |
| container of a service s is in a device d | |
| Average traffic bandwidth generated by | |
| clients connected to device d for topic t | |
| Average traffic bandwidth generated by | |
| clients connected to device d for service s | |
| Workload per traffic of the distributed | |
| Workload per traffic of the distributed | |
| MQTT broker container | |
| Workload per MQTT traffic of the | |
| application container of service s | |
| Hop count between edge devices i and j | |
| Device d’s power efficiency per workload | |
| Power efficiency per network traffic bandwidth |
| Description | Default Value | Unit |
|---|---|---|
| Number of networks | 10 | Networks |
| Number of publishers per network | 10,000 | Publishers |
| Publishing rate per publisher | 1 | Msg/s |
| Number of subscribers per network | 100 | Subscribers |
| Number of subscribed topics per subscriber | 200 | Topics |
| Length of topic name | 40 | Byte |
| Length of subscriber information (IP, port) | 6 | Byte |
| Symbol | Description | Value | Unit |
|---|---|---|---|
| Workload capacity of the edge device d | 20,000–40,000 | Workload | |
| Distributed broker container workload per | 10 | Workload/Mbps | |
| MQTT traffic The workload per MQTT | |||
| and user traffic of the application container of service s | 1–50 | Workload/Mbps | |
| Device d ’s power efficiency per workload | 1.3–2.5 × | ||
| Power efficiency network traffic |
Publisher’s Note: MDPI stays neutral with regard to jurisdictional claims in published maps and institutional affiliations. |
© 2022 by the authors. Licensee MDPI, Basel, Switzerland. This article is an open access article distributed under the terms and conditions of the Creative Commons Attribution (CC BY) license (https://creativecommons.org/licenses/by/4.0/).
Share and Cite
Fawwaz, D.Z.; Chung, S.-H.; Ahn, C.-W.; Kim, W.-S. Optimal Distributed MQTT Broker and Services Placement for SDN-Edge Based Smart City Architecture. Sensors 2022, 22, 3431. https://doi.org/10.3390/s22093431
Fawwaz DZ, Chung S-H, Ahn C-W, Kim W-S. Optimal Distributed MQTT Broker and Services Placement for SDN-Edge Based Smart City Architecture. Sensors. 2022; 22(9):3431. https://doi.org/10.3390/s22093431
Chicago/Turabian StyleFawwaz, Dzaky Zakiyal, Sang-Hwa Chung, Chang-Woo Ahn, and Won-Suk Kim. 2022. "Optimal Distributed MQTT Broker and Services Placement for SDN-Edge Based Smart City Architecture" Sensors 22, no. 9: 3431. https://doi.org/10.3390/s22093431
APA StyleFawwaz, D. Z., Chung, S.-H., Ahn, C.-W., & Kim, W.-S. (2022). Optimal Distributed MQTT Broker and Services Placement for SDN-Edge Based Smart City Architecture. Sensors, 22(9), 3431. https://doi.org/10.3390/s22093431

