Three-Dimensional Digital Image Correlation Based on Speckle Pattern Projection for Non-Invasive Vibrational Analysis
Abstract
1. Introduction
2. Materials and Methods
2.1. Projected 3D-DIC: Experimental Set-Up
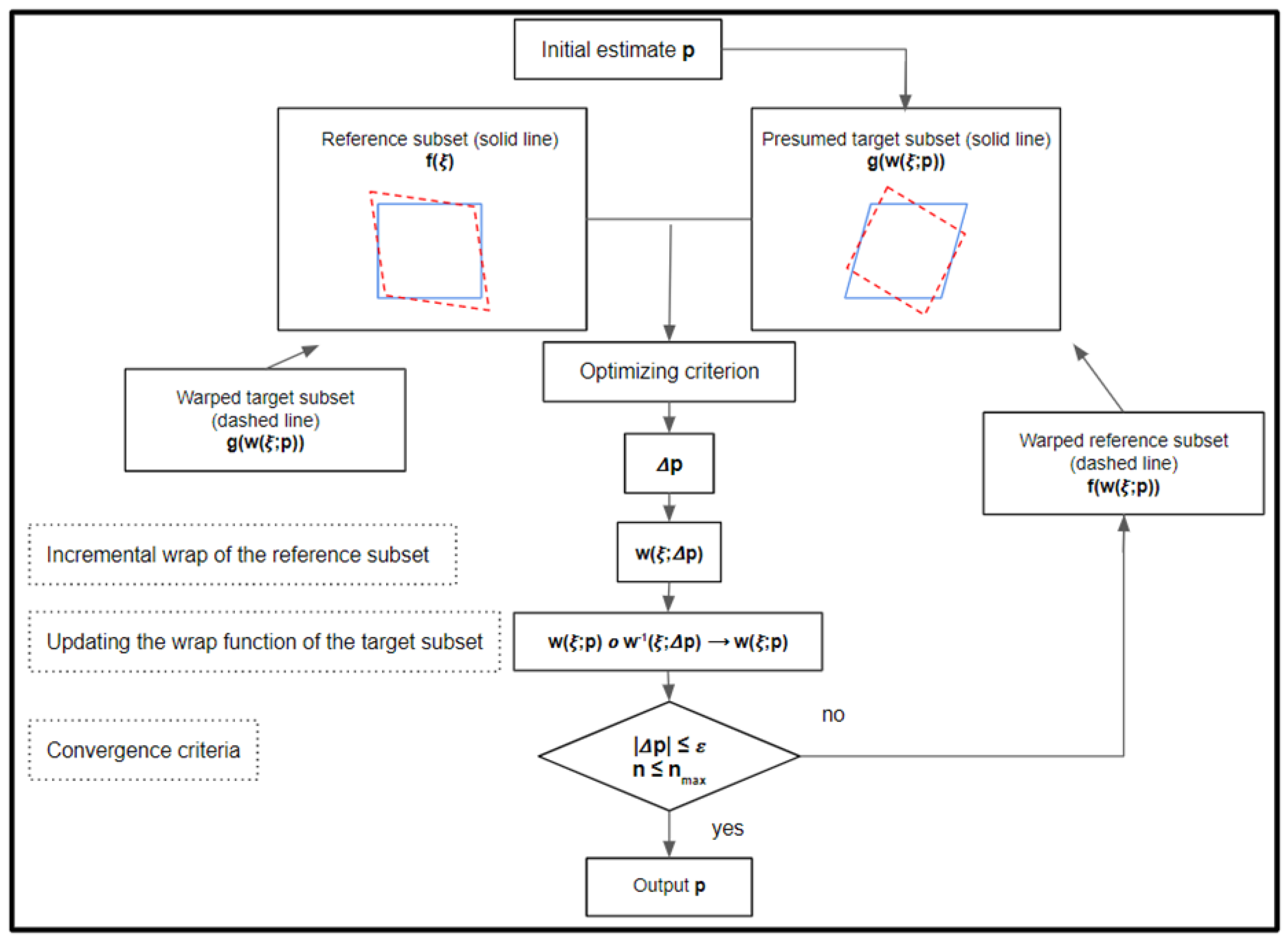
2.2. Projected 3D-DIC: Fundamentals
2.2.1. Camera Calibration Parameters
- A set of thirty images of the chessboard with different orientations was recorded. The coordinate of each corner was obtained () and it was associated with the three-dimensional point defined by ;
- The analytical solution of Equation (1) was calculated using Zhang’s method;
- A nonlinear optimization based on the maximum likelihood criterion was developed. The procedure followed is explained in detail in Appendix A.
2.2.2. Distortion Correction
2.2.3. Alignment Algorithm
2.2.4. Three-Dimensional Reconstruction
2.3. Projected 3D-DIC: Test and Validation
3. Results
3.1. Modal Characterization
3.2. Experimental Validation
4. Discussion
5. Conclusions
6. Patents
Supplementary Materials
Author Contributions
Funding
Institutional Review Board Statement
Informed Consent Statement
Data Availability Statement
Acknowledgments
Conflicts of Interest
Appendix A. Estimation of the Single Camera Calibration Parameters
- is the matrix of the intrinsic parameters constituted by , , , and according to Zhang’s nomenclature [49].
- represents a vector with radial and tangential distortion parameters.
- is the rotation matrix, which corresponds to image .
- is the translation vector, which corresponds to image .
- is the vector constituted by parameters, which corresponds to iteration .
- is a vector with the error estimation of each corner.
- is the inverse matrix of the hessian matrix defined in Equation (A10).
- is the smoothing factor.
- is the two-dimensional corner coordinates of the chessboard, they must be obtained with Harris corner detector.
- are the estimated corner coordinates by Equation (A4).
- , and are three-dimensional coordinated in the camera plane.
- and are undistorted coordinates.
- and are the projected pixel coordinates of corners.
- is the three-dimensional corners’ coordinates.

Appendix B
- Estimation of the projected pixel coordinates corresponding to the corners of the images (left camera) by using Equation (A4).
- Estimation of the rotation matrix from the world system to the right camera system () by using Equation (A13) and the translation vector from the world system to the right camera system () by means of Equation (A14).
- Estimation of the projected pixel coordinates corresponding to the corners of the images (right camera) by using Equation (A4).
- Calculation of the vector error as the difference between the two-dimensional known coordinates and the estimated coordinates of the corners of all the images (both cameras, left and right).
- Extraction of the hessian matrix by Equation (A10).
- Update of the parameters by means of Equation (A1).

References
- Ewins, D. Modal Testing: Theory, Practice, and Application; 436 Research Studies Press: Baldock, Hertfordshire, UK, 2000. [Google Scholar]
- Fan, W.; Qiao, P. Vibration-based damage identification methods: A review and 438 comparative study. Struct. Health Monit. 2011, 10, 83–111. [Google Scholar] [CrossRef]
- Martarelli, M.; Ewins, D.J. Continuous scanning laser Doppler vibrometry and speckle noise occurrence. Mech. Syst. Signal. Process 2006, 20, 2277–2289. [Google Scholar] [CrossRef]
- Creath, K.; Slettemoen, G.A. Vibration-observation techniques for digital speckle-pattern interferometry. J. Opt. Soc. Am. 1985, 2, 1629–1636. [Google Scholar] [CrossRef]
- Wang, W.C.; Hwang, C.H.; Lin, S.Y. Vibration measurement by the time-averaged electronic speckle pattern interferometry methods. Appl. Opt. 1996, 35, 4502–4509. [Google Scholar] [CrossRef] [PubMed]
- Hung, Y.Y. Shearography: A new optical method for strain measurement and nondestructive testing. Opt. Eng. 1982, 21, 213391. [Google Scholar] [CrossRef]
- Tay, C.J.; Fu, Y. Determination of curvature and twist by digital shearography and wavelet transforms. Opt. Lett. 2005, 30, 2873–2875. [Google Scholar] [CrossRef] [PubMed]
- Baqersad, J.; Poozesh, P.; Niezrecki, C.; Avitabile, P. Photogrammetry and optical methods in structural dynamics—A review. Mech. Syst. Signal. Process. 2017, 86, 17–34. [Google Scholar] [CrossRef]
- Beberniss, T.J.; Ehrhardt, D.A. High-speed 3D digital image correlation vibration measurement: Recent advancements and noted limitations. Mech. Syst. Signal. Process. 2017, 86, 35–48. [Google Scholar] [CrossRef]
- Helfrick, M.N.; Niezrecki, C.; Avitabile, P.; Schmidt, T. 3D digital image correlation methods for full-field vibration measurement. Mech. Syst. Signal. Process. 2011, 25, 917–927. [Google Scholar] [CrossRef]
- Gao, Y.; Cheng, T.; Su, Y.; Xu, X.; Zhang, Y.; Zhang, Q. High-efficiency and high-accuracy digital image correlation for three-dimensional measurement. Opt. Lasers Eng. 2015, 65, 73–80. [Google Scholar] [CrossRef]
- Rothberg, S.J.; Allen, M.S.; Castellini, P.; Di Maio, D.; Dirckx, J.J.J.; Ewins, D.J.; Halkon, B.J.; Muyshondt, P.; Paone, N.; Ryan, T.; et al. An international review of laser Doppler vibrometry: Making light work of vibration measurement. Opt. Lasers Eng. 2017, 99, 11–22. [Google Scholar] [CrossRef]
- Sheng, Z.; Chen, B.; Hu, W.; Yan, K.; Miao, H.; Zhang, Q.; Yu, Q.; Fu, Y. LDV-induced stroboscopic digital image correlation for high spatial resolution vibration measurement. Opt. Express 2021, 29, 28134–28147. [Google Scholar] [CrossRef] [PubMed]
- Bruck, H.; McNeill, S.; Sutton, M.; Peters, W. Digital image correlation using Newton-Raphson method of partial differential correction. Exp. Mech. 1989, 29, 261–267. [Google Scholar] [CrossRef]
- Pan, B.; Li, K.; Tong, W. Fast, robust and accurate digital image correlation calculation without redundant computations. Exp. Mech. 2013, 53, 1277–1289. [Google Scholar] [CrossRef]
- Pan, B.; Li, K. A fast digital image correlation method for deformation measurement. Opt. Lasers Eng. 2011, 49, 841–847. [Google Scholar] [CrossRef]
- Cardenas-Garcia, J.; Yao, H.; Zheng, S. 3D reconstruction of objects using stereo imaging. Opt. Lasers Eng. 1995, 22, 193–213. [Google Scholar] [CrossRef]
- Genovese, K.; Casaletto, L.; Rayas, J.; Flores, V.; Martinez, A. Stereo-digital image correlation (DIC) measurements with a single camera using a biprism. Opt. Lasers Eng. 2013, 51, 278–285. [Google Scholar] [CrossRef]
- Yao, L.; Ma, L.; Zheng, Z.; Wu, D. A low cost 3D shape measurement method based on a strip shifting pattern. ISA Trans. 2007, 46, 267–275. [Google Scholar] [CrossRef]
- Hamzah, R.; Kadmin, A.; Hamid, M.; Ghani, S.; Ibrahim, H. Improvement of stereo matching algorithm for 3D surface reconstruction. Signal Process. Image Commun. 2018, 65, 165–172. [Google Scholar] [CrossRef]
- Li, J.; Xie, X.; Yang, G.; Zhang, B.; Siebert, T.; Yang, L. Whole-field thickness strain measurement using multiple camera digital image correlation system. Opt. Lasers Eng. 2017, 90, 19–25. [Google Scholar] [CrossRef]
- Liu, X.Y.; Li, R.L.; Zhao, H.W.; Cheng, T.H.; Cui, G.J.; Tan, Q.C.; Meng, G.W. Quality assessment of speckle patterns for digital image correlation by Shannon entropy. Optik 2015, 126, 4206–4211. [Google Scholar] [CrossRef]
- Pan, B.; Lu, Z.; Xie, H. Mean intensity gradient: An effective global parameter for quality assessment of the speckle patterns used in digital image correlation. Opt. Lasers Eng. 2010, 48, 469–477. [Google Scholar] [CrossRef]
- Pan, B.; Xie, H.; Wang, Z.; Qian, K.; Wang, Z. Study on subset size selection in digital image correlation for speckle patterns. Opt. Express 2008, 16, 7037–7048. [Google Scholar] [CrossRef] [PubMed]
- Bomarito, G.; Hochhalter, J.; Ruggles, T.; Cannon, A. Increasing accuracy and precision of digital image correlation through pattern optimization. Opt. Lasers Eng. 2017, 91, 73–85. [Google Scholar] [CrossRef]
- Gauvin, C.; Jullien, D.; Doumalin, P.; Dupre, J.; Gril, J. Image correlation to evaluate the influence of hygrothermal loading on wood. Strain 2014, 50, 428–435. [Google Scholar] [CrossRef]
- Tung, S.H.; Sui, C.H. Application of digital-image-correlation techniques in analysing cracked cylindrical pipes. Sadhana 2010, 35, 557–567. [Google Scholar] [CrossRef]
- Song, J.; Yang, J.; Liu, F.; Lu, K. High temperature strain measurement method by combining digital image correlation of laser speckle and improved RANSAC smoothing algorithm. Opt. Lasers Eng. 2018, 111, 8–18. [Google Scholar] [CrossRef]
- Brillaud, J.; Lagattu, F. Limits and possibilities of laser speckle and white-light image-correlation methods: Theory and experiments. Appl. Opt. 2002, 41, 6603–6613. [Google Scholar] [CrossRef]
- Yang, X.; Liu, Z.; Xie, H. A real time deformation evaluation method for surface and interface of thermal barrier coatings during 1100 °C thermal shock. Meas. Sci. Technol. 2012, 23, 105604. [Google Scholar] [CrossRef]
- Sutton, M.A.; Ke, X.; Lessner, S.M.; Goldbach, M.; Yost, M.; Zhao, F.; Schreier, H.W. Strain field measurements on mouse carotid arteries using microscopic three-dimensional digital image correlation. J. Biomed. Mater. Res. 2008, 84, 178–190. [Google Scholar] [CrossRef]
- Hokka, M.; Mirow, N.; Nagel, H.; Irqsusi, M.; Vogt, S.; Kuokkala, V.T. In-vivo deformation measurements of the human heart by 3D digital image correlation. J. Biomech. 2015, 48, 2217–2220. [Google Scholar] [CrossRef] [PubMed]
- Bedon, C.; Fasan, M.; Amadio, C. Vibration Analysis and Dynamic Characterization of Structural Glass Elements with Different Restraints Based on Operational Modal Analysis. Buildings 2019, 9, 13. [Google Scholar] [CrossRef]
- Pérez-Merino, P.; Bekesi, N.; Fernández-López, A. Intraocular pressure and three-dimensional corneal biomechanics. In Air-Puff Tonometers Challenges and Insights; Koprowski, R., Ed.; IOP Publishing Ltd.: Bristol, UK, 2019. [Google Scholar]
- Passieux, J.C.; Navarro, P.; Périé, J.N.; Marguet, S.; Ferrero, J.F. A digital image correlation method for tracking planar motions of rigid spheres: Application to medium velocity impacts. Exp. Mech. 2014, 54, 1453–1466. [Google Scholar] [CrossRef]
- Hagara, M.; Hunady, R. The influence of sampling frequency on the results of motion analysis performed by high-speed digital image correlation. Appl. Mech. Mater. 2015, 816, 397–403. [Google Scholar] [CrossRef]
- Frankovský, P.; Delyová, I.; Sivák, P.; Bocko, J.; Živčák, J.; Kicko, M. Modal Analysis Using Digital Image Correlation Technique. Materials 2022, 15, 5658. [Google Scholar] [CrossRef]
- Reu, P.L.; Rohe, D.P.; Jacobs, L.D. Comparison of DIC and LDV for practical vibration and modal measurements. Mech. Syst. Signal Process. 2017, 86, 2–16. [Google Scholar] [CrossRef]
- Molina-Viedma, A.J.; Felipe-Sesé, L.; López-Alba, E.; Díaz, F.A. Comparative of conventional and alternative Digital Image Correlation techniques for 3D modal characterisation. Measurement 2020, 151, 107101. [Google Scholar] [CrossRef]
- Felipe-Sesé, L.; Molina-Viedma, A.J.; López-Alba, E.; Díaz, F.A. RGB colour encoding improvement for three-dimensional shapes and displacement measurement using the integration of fringe projection and digital image correlation. Sensors 2018, 18, 3130. [Google Scholar] [CrossRef]
- Briers, D.; Duncan, D.D.; Hirst, E.R.; Kirkpatrick, S.J.; Larsson, M.; Steenbergen, W.; Stromberg, T.; Thompson, O.B. Laser speckle contrast imaging: Theoretical and practical limitations. J. Biomed. Opt. 2013, 18, 066018. [Google Scholar] [CrossRef]
- Pan, B.; Xie, H.; Wang, Z. Equivalence of digital image correlation criteria for pattern matching. Appl. Opt. 2010, 49, 5501–5509. [Google Scholar] [CrossRef]
- Mohammad, H.K.; Asemani, D. Surface defect detection in tiling Industries using digital image processing methods: Analysis and evaluation. ISA Trans. 2014, 53, 834–844. [Google Scholar]
- Bing, P.; Xie, H.-M.; Xu, B.-Q.; Dai, F.-L. Performance of sub-pixel registration algorithms. Meas. Sci. Technol. 2006, 17, 1615. [Google Scholar] [CrossRef]
- Schreier, H.W.; Braasch, J.R.; Sutton, M.A. Systematic errors in digital image correlation caused by intensity interpolation. Opt. Eng. 2000, 39, 2915–2921. [Google Scholar] [CrossRef]
- Yang, Q.; Zhang, Y.; Zhao, T.; Chen, Y. Single image super-resolution using self-optimizing mask via fractional-order gradient interpolation and reconstruction. ISA Trans. 2018, 82, 163–171. [Google Scholar] [CrossRef] [PubMed]
- Reu, P.; Sweatt, W.; Miller, T.; Fleming, D. Camera system resolution and its influence on digital image correlation. Exp. Mech. 2015, 55, 9–25. [Google Scholar] [CrossRef]
- Park, J.; Yoon, S.; Kwon, T.H.; Park, K. Assessment of speckle-pattern quality in digital image correlation based on gray intensity and speckle morphology. Opt. Lasers Eng. 2017, 91, 62–72. [Google Scholar] [CrossRef]
- Zhang, Z. A flexible new technique for camera calibration. IEEE Trans. Pattern Anal. Mach. Intell. 2000, 22, 1330–1334. [Google Scholar] [CrossRef]
- Ma, L.; Chen, Y.; Moore, K. Rational radial distortion models with analytical undistortion formulae. arXiv 2003, arXiv:cs/0307047. [Google Scholar]
- Heikkila, J.; Silvén, O. A four-step camera calibration procedure with implicit image correction. In Proceedings of the IEEE Computer Society Conference on Computer Vision and Pattern Recognition, San Juan, PR, USA, 17–19 June 1997; pp. 1106–1112. [Google Scholar]
- Wu, R.; Kong, C.; Li, K.; Zhang, D. Real-time digital image correlation for dynamic strain measurement. Exp. Mech. 2016, 56, 833–843. [Google Scholar] [CrossRef]
- Zhong, F.; Shao, X.; Quan, C. A comparative study of 3D reconstruction methods in stereo digital image correlation. Opt. Lasers Eng. 2019, 122, 142–150. [Google Scholar] [CrossRef]
- Mousa, M.A.; Yussof, M.M.; Udi, U.J.; Nazri, F.M.; Kamarudin, M.K.; Parke, G.A.R.; Assi, L.N.; Ghahari, S.A. Application of Digital Image Correlation in Structural Health Monitoring of Bridge Infrastructures: A Review. Infrastructures 2021, 6, 176. [Google Scholar] [CrossRef]
- Zhang, S. High-Speed 3D Imaging with Digital Fringe Projection Techniques; CRC Press: Boca Raton, FL, USA, 2018. [Google Scholar]
- Felipe-Sesé, L.; Molina-Viedma, A.J.; Díaz, F.A. FP+DIC for low-cost 3D full-field experimental modal analysis in industrial components. Mech. Syst. Signal Process. 2019, 128, 329–339. [Google Scholar] [CrossRef]
- Bruno, L.; Panotta, L.; Poggialini, A. Laser speckle decorrelation in NDT. Opt. Lasers Eng. 2000, 34, 55–65. [Google Scholar] [CrossRef]
- Pang, Y.; Lingamanaik, S.; Chen, B.K.; Yu, S.F. Measurement of deformation of the concrete sleepers under different support conditions using non-contact laser speckle imaging sensor. Eng. Struct. 2020, 205, 110054. [Google Scholar] [CrossRef]
- Hassan, G.M. Deformation measurement in the presence of discontinuities with digital image correlation: A review. Opt. Lasers Eng. 2021, 137, 106394. [Google Scholar] [CrossRef]
- Hassan, G.M.; Dyskin, A.V.; MacNish, C.K.; Pasternak, E.; Shufrin, I. Discontinuous digital image correlation to reconstruct displacement and strain fields with discontinuities: Dislocation approach. Eng. Fract. Mech. 2018, 189, 273–292. [Google Scholar] [CrossRef]
- Harris, C.; Stephens, M. A Combined Corner and Edge Detector. In Proceedings of the 4th Alvey Vision Conference, Manchester, UK, 31 August–2 September 1988; pp. 147–151. [Google Scholar]











| Accelerometers | Coordinates (mm) | Coordinates (Subsets) |
|---|---|---|
| Accelerometer 1 | [205,330] | [11,21] |
| Accelerometer 2 | [105,100] | [7,7] |
| Accelerometer 3 | [60,140] | [4,11] |
Publisher’s Note: MDPI stays neutral with regard to jurisdictional claims in published maps and institutional affiliations. |
© 2022 by the authors. Licensee MDPI, Basel, Switzerland. This article is an open access article distributed under the terms and conditions of the Creative Commons Attribution (CC BY) license (https://creativecommons.org/licenses/by/4.0/).
Share and Cite
Souto Janeiro, A.; Fernández López, A.; Chimeno Manguan, M.; Pérez-Merino, P. Three-Dimensional Digital Image Correlation Based on Speckle Pattern Projection for Non-Invasive Vibrational Analysis. Sensors 2022, 22, 9766. https://doi.org/10.3390/s22249766
Souto Janeiro A, Fernández López A, Chimeno Manguan M, Pérez-Merino P. Three-Dimensional Digital Image Correlation Based on Speckle Pattern Projection for Non-Invasive Vibrational Analysis. Sensors. 2022; 22(24):9766. https://doi.org/10.3390/s22249766
Chicago/Turabian StyleSouto Janeiro, Alvaro, Antonio Fernández López, Marcos Chimeno Manguan, and Pablo Pérez-Merino. 2022. "Three-Dimensional Digital Image Correlation Based on Speckle Pattern Projection for Non-Invasive Vibrational Analysis" Sensors 22, no. 24: 9766. https://doi.org/10.3390/s22249766
APA StyleSouto Janeiro, A., Fernández López, A., Chimeno Manguan, M., & Pérez-Merino, P. (2022). Three-Dimensional Digital Image Correlation Based on Speckle Pattern Projection for Non-Invasive Vibrational Analysis. Sensors, 22(24), 9766. https://doi.org/10.3390/s22249766

